Volumetric Add-On Retrofit Strategy with Multi-Benefit Approach toward Nearly Zero Energy Buildings Target
Abstract
1. Introduction
- Develop design concepts and solutions for unit typologies to improve functionality and user preferences.
- Analyze the feasibility of integrating volumetric solutions with existing building unit typologies.
- Evaluate the energy efficiency improvements achievable through volumetric envelope additions to achieve nZEBs target.
2. Literature Review
2.1. Nearly Zero Energy Buildings (nZEBs)
2.2. Context
- Energy Challenges
- Demographics Challenges
- Socio-economic Challenges
2.3. Multi-Benefit Approach of Retrofit
- Energy Requirements
- Functional Requirements
3. Case Study Description
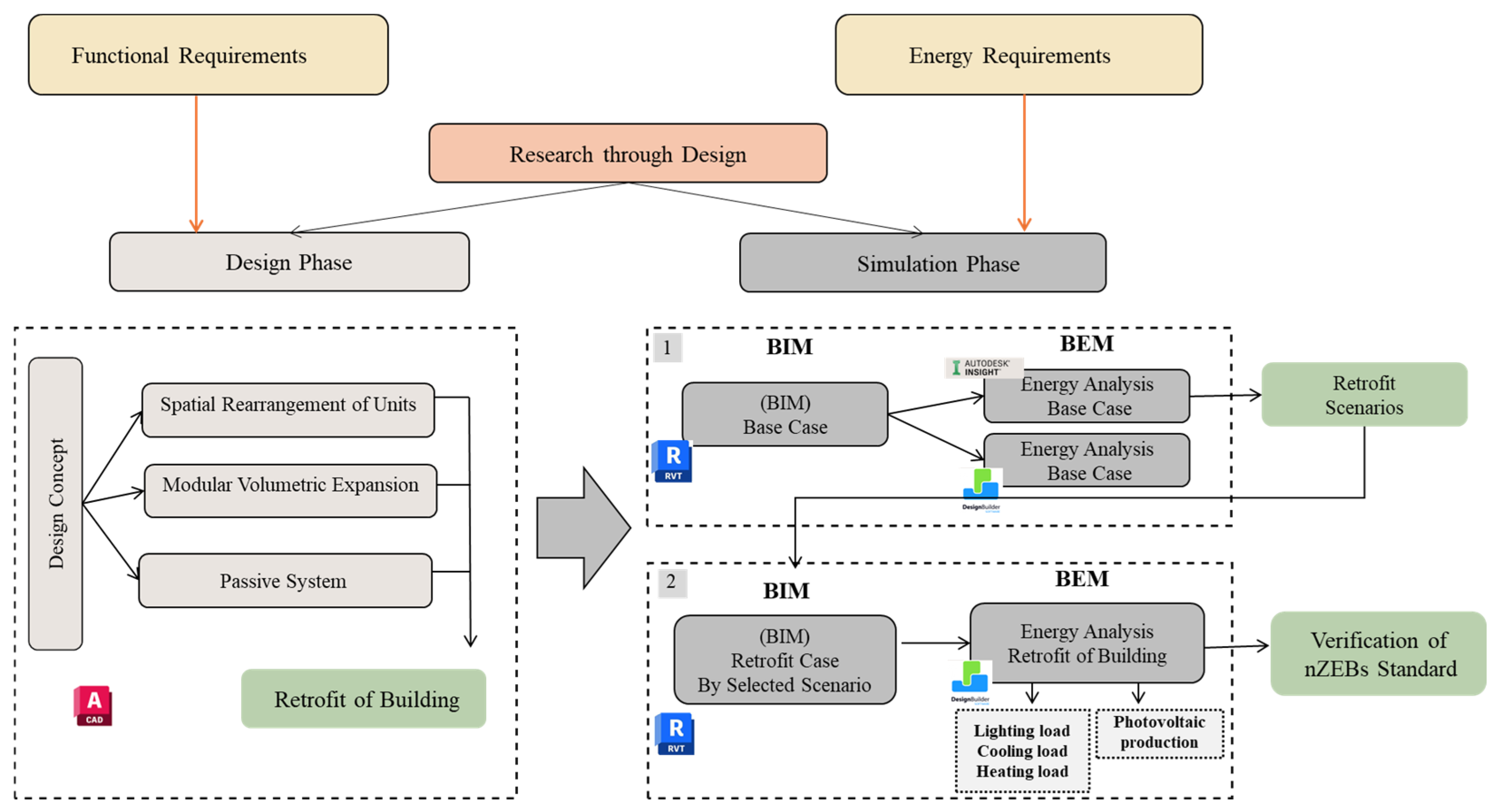
4. Materials and Methods
- Design Phase
- Functional Consideration: This involves altering the spatial arrangement and ensuring functional flexibility to meet the changing needs of the residents.
- Structural Consideration: This includes structural expansion through volumetric additions to support necessary alterations and enhancements.
- Environmental Considerations: This involves implementing passive design solutions to increase energy efficiency and create a sustainable living environment.
- Simulation Phase
- Initially, an energy analysis was performed in Revit 2024 , and the analysis model was transferred to Autodesk INSIGHT for energy calculation. Various retrofit options, including building materials, HVAC systems, and glazing, shading, and photovoltaic systems, were investigated, and the most suitable option was chosen. Next, the BIM of the retrofit case was revised.
- The next step involved creating a simulation scenario in Design Builder v6 by importing a gbXML file from Revit 2024. The retrofit case was simulated based on various loads such as heating, cooling, and lighting, as well as energy production, which was achievable by installing a photovoltaic system on the roof. Finally, the requirements to meet nZEBs standards were checked.
5. Analysis and Results of Case Study
5.1. Design Phase
- Inserting new structures to add volumetric capacity.
- Adding amenities, such as new lifts connected to existing stairs.
- Providing a base structure for each unit to expand and grow according to their needs.
5.1.1. Typological Diversity
5.1.2. Functional Consideration
5.1.3. Structural Consideration
- First, the technical system and secondary structural frames were developed along with the skeleton, forming the basis of the growth of “living spaces”. This step can be developed without disturbing the lives of the residents.
- Second, each homeowner can remove their unit’s envelope from the primary structure and then expand their units autonomously. Moreover, they have the option to insert hanging terraces into their units.
5.1.4. Environmental Consideration
5.2. Simulation Phase
5.2.1. Energy Performance of Base Case
5.2.2. Retrofit Scenarios
5.2.3. Retrofit Envelop Material and HVAC Systems
5.3. nZEBs Target Verification
6. Discussion
6.1. Comparison between Results and the Existing Literature
6.2. Broader Implications
7. Conclusions
Author Contributions
Funding
Institutional Review Board Statement
Informed Consent Statement
Data Availability Statement
Conflicts of Interest
References
- Herrera-Limones, R.; Hernández-Valencia, M.; Roa-Fernández, J. Urban regeneration through retrofitting social housing: The AURA 3.1 prototype. J. Hous. Built Environ. 2023, 38, 837–859. [Google Scholar] [CrossRef]
- Lameira, G.; Ramos, R.J.G.; Valentim, N.; Mohammadpanah, A. Good Architecture Matters: The Architect’s Perspective on Design for Ageing and Energy Efficiency. Buildings 2023, 13, 1067. [Google Scholar] [CrossRef]
- Demchyna, B.; Vozniuk, L.; Surmai, M. Conditions of existing residential buildings 50–60 years and mistakes of their construction. Theory Build. Pract. 2019, 1, 43–49. [Google Scholar] [CrossRef]
- Rolheiser, L.; van Dijk, D.; Van de Minne, A. Does Housing Vintage Matter? Exploring the Historic City Center of Amsterdam; DNB: Amsterdam, The Netherlands, 2018. [Google Scholar]
- Gaspari, J.; Antonini, E.; Marchi, L. Decision-support tool for prioritizing retrofitting actions on Social Housing stock in Italy. Acta Polytech. CTU Proc. 2022, 38, 97–103. [Google Scholar] [CrossRef]
- Yang, X.; Chen, Z.; Zou, Y.; Wan, F. Improving the Energy Performance and Economic Benefits of Aged Residential Buildings by Retrofitting in Hot–Humid Regions of China. Energies 2023, 16, 4981. [Google Scholar] [CrossRef]
- Zhao, D.; Mo, Y. Construction cost decomposition of residential building energy retrofit. Buildings 2023, 13, 1363. [Google Scholar] [CrossRef]
- Asadi, E.; Chenari, B.; Gaspar, A.R.; da Silva, M.G. Development of an optimization model for decision-making in building retrofit projects using RETROSIM. Adv. Build. Energy Res. 2023, 17, 324–344. [Google Scholar] [CrossRef]
- Yoshino, H.; Hong, T.; Nord, N. IEA EBC annex 53: Total energy use in buildings—Analysis and evaluation methods. Energy Build. 2017, 152, 124–136. [Google Scholar] [CrossRef]
- Zhou, Z.; Zhang, S.; Wang, C.; Zuo, J.; He, Q.; Rameezdeen, R. Achieving energy efficient buildings via retrofitting of existing buildings: A case study. J. Clean. Prod. 2016, 112, 3605–3615. [Google Scholar] [CrossRef]
- Fotopoulou, A.; Semprini, G.; Cattani, E.; Schihin, Y.; Weyer, J.; Gulli, R.; Ferrante, A. Deep renovation in existing residential buildings through façade additions: A case study in a typical residential building of the 70s. Energy Build. 2018, 166, 258–270. [Google Scholar] [CrossRef]
- Allesina, G.; Ferrari, C.; Muscio, A.; Pedrazzi, S. Easy to implement ventilated sunspace for energy retrofit of condominium buildings with balconies. Renew. Energy 2019, 141, 541–548. [Google Scholar] [CrossRef]
- Eliopoulou, E.; Mantziou, E. Architectural Energy Retrofit (AER): An alternative building’s deep energy retrofit strategy. Energy Build. 2017, 150, 239–252. [Google Scholar] [CrossRef]
- Jin, Y.; Li, J.; Wu, W. i-Yard 2.0: Integration of sustainability into a net-zero energy house. Appl. Sci. 2020, 10, 3541. [Google Scholar] [CrossRef]
- Assimakopoulos, M.N.; De Masi, R.F.; Fotopoulou, A.; Papadaki, D.; Ruggiero, S.; Semprini, G.; Vanoli, G.P. Holistic approach for energy retrofit with volumetric add-ons toward nZEB target: Case study of a dormitory in Athens. Energy Build. 2020, 207, 109630. [Google Scholar] [CrossRef]
- Ferrante, A. Energy retrofit to nearly zero and socio-oriented urban environments in the Mediterranean climate. Sustain. Cities Soc. 2014, 13, 237–253. [Google Scholar] [CrossRef]
- Tirelli, D.; Besana, D. Moving toward net zero carbon buildings to face Global Warming: A narrative review. Buildings 2023, 13, 684. [Google Scholar] [CrossRef]
- Mousavi, S.; Marroquín, M.G.V.; Hajiaghaei-Keshteli, M.; Smith, N.R. Data-driven prediction and optimization toward net-zero and positive-energy buildings: A systematic review. Build. Environ. 2023, 242, 110578. [Google Scholar] [CrossRef]
- The Directive 2010/31/EU of the European Parliament and of the Council of 19 May 2010 on the Energy Performance of Buildings (recast). Off. J. Eur. Union 2010, L 153, 13–35.
- D’Agostino, D.; Mazzarella, L. What is a Nearly zero energy building? Overview, implementation and comparison of definitions. J. Build. Eng. 2019, 21, 200–212. [Google Scholar] [CrossRef]
- Ruparathna, R.; Hewage, K.; Sadiq, R. Improving the energy efficiency of the existing building stock: A critical review of commercial and institutional buildings. Renew. Sustain. Energy Rev. 2016, 53, 1032–1045. [Google Scholar] [CrossRef]
- Available online: https://cdn.locomotive.works/sites/5ab410c8a2f42204838f797e/content_entry5ae2f905a2f4220ae645f026/5afc10d27478206be9209e60/files/Bcn_Climate_Plan.pdf?1526468818 (accessed on 10 December 2023).
- Blanco, I.; León, M. Social innovation, reciprocity and contentious politics: Facing the socio-urban crisis in Ciutat Meridiana, Barcelona. Urban. Stud. 2017, 54, 2172–2188. [Google Scholar] [CrossRef]
- Mellado, J.L.C. Espacio público en polígonos de vivienda: Montbau y Ciutat Meridiana (Barcelona) on the w@ terfront. Public Art Urban. Design. Civ. Particip. Urban. Regen. 2017, 57, 9–42. [Google Scholar]
- Marí-Dell’Olmo, M.; Oliveras, L.; Vergara-Hernández, C.; Artazcoz, L.; Borrell, C.; Gotsens, M.; Martinez-Beneito, M. Geographical inequalities in energy poverty in a Mediterranean city: Using small-area Bayesian spatial models. Energy Rep. 2022, 8, 1249–1259. [Google Scholar] [CrossRef]
- Ajuntament de Barcelona. 2025 Barcelona Right to Housing Plan. ”Executive Summary by Councillorship of Housing and Dependent Bodies”; Ajuntament de Barcelona: Barcelona, Spain, 2016. [Google Scholar]
- Mira, P.J.R.; Gómez, C.D.; Bardón, C.C.; Grau, S.V. La Millora de les Condicions d’Habitabilitat en els Grans Conjunts Residencials de l’Àrea Metropolitana de Barcelona; Iniciativa Digital Politècnica; Oficina de Publicacions Acadèmiques Digitals: Barcelona, Spain, 2019. [Google Scholar]
- Cruz, H.; Martínez, M.R.; Blanco, I. Crisis, urban segregation and social innovation in Catalonia. Partecip. Conflitto 2017, 10, 221–245. [Google Scholar]
- Lidbetter, N.; Eaton, E.; Cookson, P.; Bell, M. The Multi-Modality Practitioner (MMP) approach: A technically eclectic, multimodal workforce innovation in the provision of support for individuals and families with multiple needs. Ment. Health Soc. Incl. 2023, 28, 188–194. [Google Scholar] [CrossRef]
- Faberi, S.; Kerneïs, K. Unlocking the power of energy efficiency: A multi-benefit approach with the referee tool. Open Access Gov. 2024, 42, 460–461. [Google Scholar] [CrossRef]
- Thema, J.; Suerkemper, F.; Couder, J.; Mzavanadze, N.; Chatterjee, S.; Teubler, J.; Thomas, S.; Ürge-Vorsatz, D. The multiple benefits of the 2030 EU energy efficiency potential. Energies 2019, 12, 2798. [Google Scholar] [CrossRef]
- Harris-Lovett, S.; Lienert, J.; Sedlak, D. A mixed-methods approach to strategic planning for multi-benefit regional water infrastructure. J. Environ. Manag. 2019, 233, 218–237. [Google Scholar] [CrossRef] [PubMed]
- Fairs, M. Alejandro Aravena Releases Housing Designs for Free. Dezeen. 2016. Available online: https://www.Dezeen.Com/2016/04/06/Alejandro-Aravena-Elemental-Social-Housing-Designs-Architecture-Open-Source-Pritzker/ (accessed on 20 February 2024).
- Casquero-Modrego, N.; Goñi-Modrego, M. Energy retrofit of an existing affordable building envelope in Spain, case study. Sustain. Cities Soc. 2019, 44, 395–405. [Google Scholar] [CrossRef]
- Prochner, I.; Godin, D. Quality in research through design projects: Recommendations for evaluation and enhancement. Des. Stud. 2022, 78, 101061. [Google Scholar] [CrossRef]
- Sdei, A.; Gloriant, F.; Tittelein, P.; Lassue, S.; Hanna, P.; Beslay, C.; Gournet, R.; McEvoy, M. Social housing retrofit strategies in England and France: A parametric and behavioural analysis. Energy Res. Soc. Sci. 2015, 10, 62–71. [Google Scholar] [CrossRef]
- Aldenhoff, D.; Kurzrock, B.-M. A modular framework for a dynamic residential building stock model with energy retrofit forecasts. Energy Effic. 2024, 17, 11. [Google Scholar] [CrossRef]
- Pohoryles, D.A.; Bournas, D.A.; Da Porto, F.; Caprino, A.; Santarsiero, G.; Triantafillou, T. Integrated seismic and energy retrofitting of existing buildings: A state-of-the-art review. J. Build. Eng. 2022, 61, 105274. [Google Scholar] [CrossRef]
- Silva, M.F.; Jayasinghe, L.B.; Waldmann, D.; Hertweck, F. Recyclable architecture: Prefabricated and recyclable typologies. Sustainability 2020, 12, 1342. [Google Scholar] [CrossRef]
- Pastore, L.M.; Basso, G.L.; de Santoli, L. How national decarbonisation scenarios can affect building refurbishment strategies. Energy 2023, 283, 128634. [Google Scholar] [CrossRef]
- Goenaga-Pérez, A.; Álvarez-Sanz, M.; Terés-Zubiaga, J.; Campos-Celador, A. Cost-effectiveness and minimum requirements of nZEB for residential buildings under the new Spanish Technical Building Code. Energy Build. 2023, 287, 112986. [Google Scholar] [CrossRef]
- Ferrante, A.; Mochi, G.; Predari, G.; Badini, L.; Fotopoulou, A.; Gulli, R.; Semprini, G. A European project for safer and energy efficient buildings: Pro-GET-onE (proactive synergy of integrated efficient technologies on buildings’ envelopes). Sustainability 2018, 10, 812. [Google Scholar] [CrossRef]
- D’Agostino, D.; Tzeiranaki, S.T.; Zangheri, P.; Bertoldi, P. Assessing Nearly Zero Energy Buildings (NZEBs) development in Europe. Energy Strategy Rev. 2021, 36, 100680. [Google Scholar] [CrossRef]
- Vallati, A.; Fiorini, C.V.; Ocłoń, P.; Grignaffini, S.; Di Matteo, M. Comparison of different heating generator systems to reduce energy consumption in social housing in a Mediterranean climate. J. Phys. Conf. Ser. 2022, 2385, 012019. [Google Scholar] [CrossRef]
- Aranda, J.; Zabalza, I.; Conserva, A.; Millán, G. Analysis of energy efficiency measures and retrofitting solutions for social housing buildings in Spain as a way to mitigate energy poverty. Sustainability 2017, 9, 1869. [Google Scholar] [CrossRef]
- Nia, E.M.; Qian, Q.K.; Visscher, H.J. Occupants’ inquiries for energy efficiency retrofitting in the Netherlands. Energy Build. 2024, 308, 113990. [Google Scholar]





















| Description | Elements | |
|---|---|---|
![]() | Concrete, sand/cement screed—20 mm Hollow concrete block—150 mm Gypsum wall board—150 mm | Exterior walls |
![]() | Plaster—12.5 mm Hollow concrete block—100 mm Plaster—12.5 mm | Interior walls |
| Clear single glass—3 mm | Glazing material | |
![]() | Brick, engineering, soldier course—5 mm ARDEX_AR_300—5 mm Rigid insulation—40 mm Concrete, sand/cement screed—50 mm Concrete, cast in Situ—200 mm Plaster—12.5 mm | Floor roof |
![]() | Concrete, sand/cement screed—10 mm ARDEX_AR_300—40 mm Concrete masonry, floor block—100 mm Gypsum wall board—15 mm | Floor |
| Description | Elements | ||
|---|---|---|---|
![]() | Gypsum wall board—16 mm Cross-laminated panels—89 mm Fiberglass batt—89 mm Gypsum wall board—16 mm Paint: generic, primer, acrylic latex—1 mm | R-38 wood frame wall (U = 0.1545 W/(m2·K)) | Exterior walls |
![]() | Plaster—12.5 mm Hollow concrete block—100 mm Plaster—12.5 | R-15 plus R-5 insulation wood studs (U = 0.3520 W/(m2·K)) | Interior walls |
| Double glazing—1/4 in thick, green/low-E (e = 0.1) glass (U = 1.9873 W/(m2·K), SHGC = 0.36) | Glazing material | ||
![]() | Carpet—7 mm Carpet padding—12 mm Plywood—15 mm Fiberglass batt—80 mm Glue-laminated timber—150 mm Reflective insulation—25 mm Plaster—12.5 mm | R-60 wood frame roof (U = 0.0857 W/(m2·K)) | Floor roof |
![]() | Acrylic-based waterproof—1 mm Vapor control layer Fiberglass batt—140 mm Vapor control layer Glue-laminated timber—150 mm | R-15 board insulation any cover (U = 0.3463 W/(m2·K)) | Floor |
| Technical Specifications | |
|---|---|
| Heating: Heat pumps Heating system seasonal SCOP: 3.5 | Weather compensation 1 November–31 March 7:00–11:00 and 18:00–22:00 Set point temperature: 22 °C (residential), 20 °C (commercial) |
| Cooling: Heat pump compressors Coolin system seasonal SCOP: 4.5 | 15 May–15 September 6:00–8:00 and 18:00–23:00 Set point temperature: 24 °C (residential), 26 °C (commercial) |
| DHW: Heat pump compressors Delivery temperature: 65 °C | 1 January–31 December (no August, Christmas holiday) Consumption rate: 1.3 L/m 2 day Set point temperature of DHW tank: 55 °C |
| Photovoltaic system Cell type: Crystalline silicon cells Cell efficiency: 15% N. modules: 365 Total PV area: 528 m2 | RES Orientation: South-east Tilt angle: 36 ° Availability all year |
Disclaimer/Publisher’s Note: The statements, opinions and data contained in all publications are solely those of the individual author(s) and contributor(s) and not of MDPI and/or the editor(s). MDPI and/or the editor(s) disclaim responsibility for any injury to people or property resulting from any ideas, methods, instructions or products referred to in the content. |
© 2024 by the authors. Licensee MDPI, Basel, Switzerland. This article is an open access article distributed under the terms and conditions of the Creative Commons Attribution (CC BY) license (https://creativecommons.org/licenses/by/4.0/).
Share and Cite
Khazaee, M.; Hosseinzadeh, S.; Khorrami, S.; Astiaso Garcia, D.; Ricci, M. Volumetric Add-On Retrofit Strategy with Multi-Benefit Approach toward Nearly Zero Energy Buildings Target. Sustainability 2024, 16, 5822. https://doi.org/10.3390/su16135822
Khazaee M, Hosseinzadeh S, Khorrami S, Astiaso Garcia D, Ricci M. Volumetric Add-On Retrofit Strategy with Multi-Benefit Approach toward Nearly Zero Energy Buildings Target. Sustainability. 2024; 16(13):5822. https://doi.org/10.3390/su16135822
Chicago/Turabian StyleKhazaee, Maryam, Siamak Hosseinzadeh, Saeed Khorrami, Davide Astiaso Garcia, and Mosè Ricci. 2024. "Volumetric Add-On Retrofit Strategy with Multi-Benefit Approach toward Nearly Zero Energy Buildings Target" Sustainability 16, no. 13: 5822. https://doi.org/10.3390/su16135822
APA StyleKhazaee, M., Hosseinzadeh, S., Khorrami, S., Astiaso Garcia, D., & Ricci, M. (2024). Volumetric Add-On Retrofit Strategy with Multi-Benefit Approach toward Nearly Zero Energy Buildings Target. Sustainability, 16(13), 5822. https://doi.org/10.3390/su16135822









