A Keyword, Taxonomy and Cartographic Research Review of Sustainability Concepts for Production Scheduling in Manufacturing Systems
Abstract
1. Introduction
| Reference | Year | Analysed Research Time Interval | Objectives of the Review | Taxonomy Based | Keyword Based | Research Map |
|---|---|---|---|---|---|---|
| Authors’ | 2022 | Before September 2022 | Mapping research on GSP; finding research mainstream. Guide the researcher through emerging/trendy topics | ![]() | ![]() | ![]() |
| [13] | 2022 | 2013–2022 | Shop floor type Energy-efficiency strategy Objective function Newly added problem feature Problem-based solution approach | ![]() | ![]() | ![]() |
| [18] | 2022 | 2000–2022 | Steps of the GSP and related problem mathematical modelling and solving algorithms | ![]() | ![]() | ![]() |
| [16] | 2022 | 2011–2021 | Sustainability pillars and relative indicators | ![]() | ![]() | ![]() |
| [17] | 2022 | 2010–2020 | Multi-objective job shop scheduling optimization with metaheuristics | ![]() | ![]() | ![]() |
| [19] | 2021 | 10 most cited publications | Who is researching/publishing journals/ Main topics | ![]() | ![]() | ![]() |
| [14] | 2018 | 2008–2018 | Map of sustainable manufacturing indicators | ![]() | ![]() | ![]() |
| [15] | 2016 | 1990–2014 | Energy-efficient scheduling techniques are analysed in 3 dimensions:
| ![]() | ![]() | ![]() |
Research Questions
- Defining a map of the research main fields on GSP, according to both the indexed and the authors’ keywords;
- Enlightening the mainstream of GSP research through an ordered list of keywords defining the “core” research stream;
- Providing the academics or industry researchers work on GSPs with an efficient view of the emerging areas of research, allowing them to avoid vanishing research areas and focusing on trendy/core ones;
- Proposing a taxonomy of GSPs by gathering multiple keywords into semantic clusters, hence analysing the literature under a semantic knowledge approach.
2. Green Scheduling Problems in Manufacturing Systems
Green Scheduling Problems Application Areas
3. Research Methodology
- ✓
- consolidated or core (high persistence, high dominance)
- ✓
- trendy (low persistence high dominance)
- ✓
- intermittent (high persistence, low dominance)
- ✓
- emerging (low persistence, low dominance).
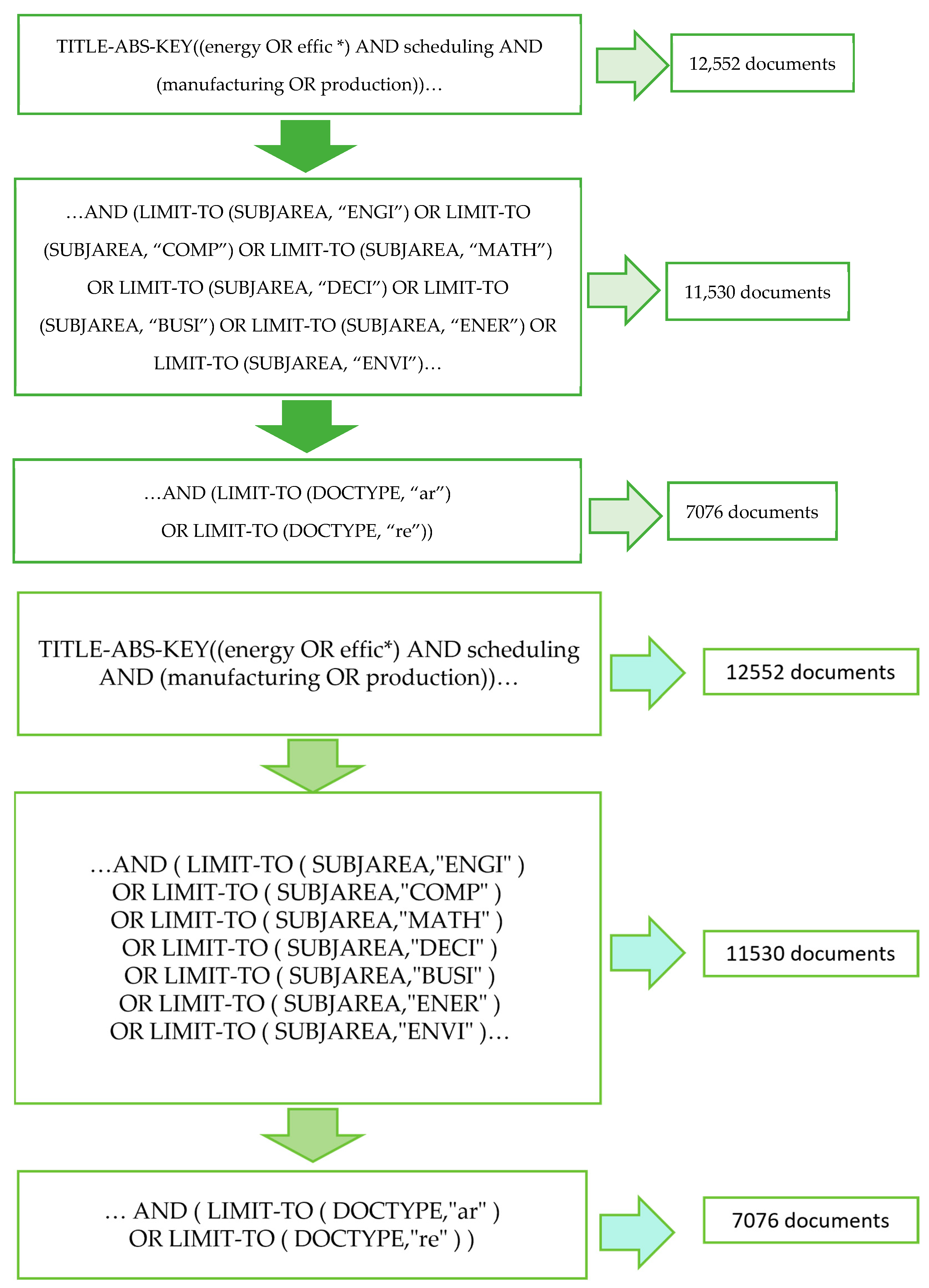
Initial Query-Based Search
4. Persistence and Dominance
4.1. GSPs Keyword Terms Positions in the Persistence-Dominance Plane
4.2. Semantic Clusters: A Map-Based Review Approach
- (A).
- Algorithms
- (B).
- Computer simulation and optimization
- (C).
- Economics
- (D).
- Energy
- (E).
- Manufacturing
- (F).
- Problem modelling
- (G).
- Problems
- (H).
- Production
- (I).
- Resources allocation
- (J).
- Scheduling
- (A).
- The algorithm cluster includes keywords related to the algorithms used in the solution of GSPs problems, namely: genetic algorithm/s, algorithm/s, heuristic algorithm/, heuristic methods, heuristics, constraint theory, tabu search, petri nets, neural networks, learning algorithm/s, np-hard, sensitivity analysis, ant colony optimization, simulated annealing, evolutionary algorithm/s, particle swarm optimization (PSO). The computer simulation and optimization cluster includes the following keywords, which are related to the applications of optimization techniques and computer simulations to solve GSPs in manufacturing:: optimization, computer simulation, operations research, computational complexity, combinatorial optimization, computer software, multi-objective optimization, stochastic systems, and computational efficiency.
- (B).
- The economics cluster includes keywords related to cost and customers’ needs have been gathered, namely: cost effectiveness, customer satisfaction, costs, benchmarking, industrial research, sustainable development, commerce, economic and social effects, and forecasting.
- (C).
- The energy cluster includes keywords related to the use/transformation of energy, such as: energy utilization, energy conservation, efficiency, electric power generation, energy-efficiency, electric load dispatching, electric power transmission networks, renewable energy resources, energy management, energy consumption, energy storage, electric utilities, renewable energies, electric energy storage, energy utilization, energy conservation, and efficiency.
- (D).
- The manufacturing cluster includes keyword terms related to the manufacturing operations, as well as systems used in manufacturing, such as: manufacture, flexible manufacturing systems, machinery, computer aided manufacturing, materials handling, semiconductor device manufacture, manufacturing, cellular manufacturing, machine tools, manufacturing, machine shop practice, and steelmaking.
- (E).
- The problem modelling cluster includes grouped terms describing mathematical problem modelling and programming techniques, such as: integer programming, dynamic programming, linear programming, mathematical models, nonlinear programming, computer programming, mixed integer linear programming model, and mathematical programming.
- (F).
- The problems cluster includes terms related to the decision support area, namely: problem-solving, decision making, decision support systems, uncertainty, uncertainty analysis, and iterative methods.
- (G).
- The production cluster includes key terms related to the production systems, namely: production control, production engineering, planning, production planning, production, production system, preventive maintenance, process planning, process control, productivity, sustainable development, and supply chains.
- (H).
- The resources allocation cluster includes terms related to the management of resources during production operations, such as: makespan, maintenance, efficiency, resource allocation, makespan, inventory control, assembly, industrial management, automation, supply chain management, multi-agent systems, competition, information management, performance, sequence-dependent setup time, and supply chains.
- (I).
- The scheduling cluster includes terms related to the scheduling of production operations are gathered, such as: scheduling, scheduling algorithm/s, job shop scheduling, optimal scheduling, flexible job-shop scheduling problem, job shop scheduling problems, flow-shop scheduling, and scheduling problem.
- ✓
- The C-Scheduling cluster included the keywords “scheduling algorithms” and “job shop scheduling”. Related problems represent the principal core of the GSPs;
- ✓
- The C-Algorithms cluster included keywords such as “genetic algorithms”, “heuristics”, and “constraint theory”;
- ✓
- The C-Production cluster included information on the strategic planning and control of production in GSPs.
- ✓
- The C-Computer Simulation and Optimization keyword cluster included “optimization”, “computer simulation”, “operations research”, and “computational complexity”.
5. Discussion
6. Conclusions
- ✓
- Keywords grouped in the Algorithm cluster were present in all quadrants, with different meanings. Core concepts related to Algorithm clusters were mostly correlated to genetic algorithms, heuristics, and constraint theory;
- ✓
- Computer simulation and optimization had a main percentage of persistence count in the emerging declination of keywords (32%). This is reasonable because it is strictly correlated to the scheduling problem solution concepts;
- ✓
- Production was present in the core declination keywords and in the intermittent declination keywords for 12%. It was also present as a trendy concept for 11%. It was not present in the emerging or phantom quadrant as it had already been consolidated;
- ✓
- Problem modelling, including mathematical models related to keywords for modelling the GSP problems, was not considered a trendy concept as it mainly belonged to the core concepts and was present in intermittent and emerging ones;
- ✓
- Problems cluster gathered concepts related to decision making and supported problems. It was considered a core, trendy, and emerging concept.
- ✓
- Resources allocations were positioned in the core quadrant and with the least persistence count. This was likely because some concepts were born late and were still trendy or emerging.
- ✓
- Economics was not considered a core concept in GSP. It was, nonetheless, a trendy concept with the highest persistence. It was also present in the emerging and intermittent quadrants according to specific related keywords.
Author Contributions
Funding
Institutional Review Board Statement
Informed Consent Statement
Data Availability Statement
Conflicts of Interest
Abbreviations
| Acronym | Definition |
| ADC | Average Dominance Count |
| APC | Average Persistence Count |
| DFSP | Distributed Permutation Flowshop Scheduling Problem |
| DHFSP | Distributed Hybrid Flowshop Scheduling Problem |
| EEDPFSP | Energy-Efficient Distributed Permutation Flowshop Scheduling Problem |
| GSP | Green Scheduling Problem |
| JSSP | Job Shop Scheduling Problem |
| MO-DFSP | Multi-Objective Distributed Permutation Flowshop Scheduling Problem |
| NSGA | Non-Dominated Sorting Genetic Algorithms |
| PFS-CT | Permutation Flowshop Scheduling Problem with Constrained Tool |
| SA | Simulated Annealing |
| TEC | Total Energy Consumption |
References
- United Nations. Transforming Our World: The 2030 Agenda for Sustainable Development; UN: New York, NY, USA, 2015. [Google Scholar]
- Purvis, B.; Mao, Y.; Robinson, D. Three pillars of sustainability: In search of conceptual origins. Sustain. Sci. 2019, 14, 681–695. [Google Scholar] [CrossRef]
- Xin, X.; Jiang, Q.; Li, C.; Li, S.; Chen, K. Permutation flow shop energy-efficient scheduling with a position-based learning effect. Int. J. Prod. Res. 2023, 61, 382–409. [Google Scholar] [CrossRef]
- Ramezanian, R.; Vali-Siar, M.M.; Jalalian, M. Green permutation flowshop scheduling problem with sequence-dependent setup times: A case study. Int. J. Prod. Res. 2019, 57, 3311–3333. [Google Scholar] [CrossRef]
- Machado, C.G.; Winroth, M.P.; Ribeiro da Silva, E.H.D. Sustainable manufacturing in Industry 4.0: An emerging research agenda. Int. J. Prod. Res. 2020, 58, 1462–1484. [Google Scholar] [CrossRef]
- Danish, M.; Gupta, M.K.; Rubaiee, S.; Ahmed, A.; Sarıkaya, M.; Krolczyk, G.M. Environmental, technological and economical aspects of cryogenic assisted hard machining operation of inconel 718: A step towards green manufacturing. J. Clean. Prod. 2022, 337, 130483. [Google Scholar] [CrossRef]
- Camarinha-Matos, L.M.; Rocha, A.D.; Graça, P. Collaborative approaches in sustainable and resilient manufacturing. J. Intell. Manuf. 2022, 1–21. [Google Scholar] [CrossRef] [PubMed]
- OCDE. The OECD Sustainable Manufacturing Toolkit. 2021. Available online: https://www.oecd.org/innovation/green/toolkit/48704993.pdf (accessed on 12 December 2022).
- Beltrami, M.; Orzes, G.; Sarkis, J.; Sartor, M. Industry 4.0 and sustainability: Towards conceptualization and theory. J. Clean. Prod. 2021, 312, 127733. [Google Scholar] [CrossRef]
- Sang, Y.; Tan, J. Intelligent factory many-objective distributed flexible job shop collaborative scheduling method. Comput. Ind. Eng. 2022, 164, 107884. [Google Scholar] [CrossRef]
- Sadollah, A.; Nasir, M.; Geem, Z.W. Sustainability and optimization: From conceptual fundamentals to applications. Sustainability 2020, 12, 2027. [Google Scholar] [CrossRef]
- Liaqait, R.A.; Hamid, S.; Warsi, S.S.; Khalid, A. A critical analysis of job shop scheduling in context of industry 4.0. Sustainability 2021, 13, 7684. [Google Scholar] [CrossRef]
- Fernandes, J.M.R.C.; Homayouni, S.M.; Fontes, D.B.M.M. Energy-Efficient Scheduling in Job Shop Manufacturing Systems: A Literature Review. Sustainability 2022, 14, 6264. [Google Scholar] [CrossRef]
- Akbar, M.; Irohara, T. Scheduling for sustainable manufacturing: A review. J. Clean. Prod. 2018, 205, 866–883. [Google Scholar] [CrossRef]
- Gahm, C.; Denz, F.; Dirr, M.; Tuma, A. Energy-efficient scheduling in manufacturing companies: A review and research framework. Eur. J. Oper. Res. 2016, 248, 744–757. [Google Scholar] [CrossRef]
- Khaled, M.S.; Shaban, I.A.; Karam, A.; Hussain, M.; Zahran, I.; Hussein, M. An Analysis of Research Trends in the Sustainability of Production Planning. Energies 2022, 15, 483. [Google Scholar] [CrossRef]
- Para, J.; Del Ser, J.; Nebro, A.J. Energy-Aware Multi-Objective Job Shop Scheduling Optimization with Metaheuristics in Manufacturing Industries: A Critical Survey, Results, and Perspectives. Appl. Sci. 2022, 12, 1491. [Google Scholar] [CrossRef]
- Li, M.; Wang, G.G. A review of green shop scheduling problem. Inf. Sci. 2022, 589, 478–496. [Google Scholar] [CrossRef]
- Alvarez-Meaza, I.; Zarrabeitia-Bilbao, E.; Rio-Belver, R.M.; Garechana-Anacabe, G. Green scheduling to achieve green manufacturing: Pursuing a research agenda by mapping science. Technol. Soc. 2021, 67, 101758. [Google Scholar] [CrossRef]
- Carabin, G.; Wehrle, E.; Vidoni, R. A review on energy-saving optimization methods for robotic and automatic systems. Robotics 2017, 6, 39. [Google Scholar] [CrossRef]
- Peng, T.; Xu, X. Energy-efficient machining systems: A critical review. Int. J. Adv. Manuf. Technol. 2014, 72, 1389–1406. [Google Scholar] [CrossRef]
- Fadlalla, A.; Amani, F. A keyword-based organizing framework for ERP intellectual contributions. J. Enterp. Inf. Manag. 2015, 28, 637–657. [Google Scholar] [CrossRef]
- Bigliardi, B.; Filippelli, S. Investigating circular business model innovation through keywords analysis. Sustainability 2021, 13, 5036. [Google Scholar] [CrossRef]
- Gupta, A.; Ong, Y.S. Memetic Computation: The Mainspring of Knowledge Transfer in a Data-Driven Optimization Era; Springer: Berlin/Heidelberg, Germany, 2018; Volume 21. [Google Scholar]
- Yu, Y.; Zhang, F.-Q.; Yang, G.-D.; Wang, Y.; Huang, J.-P.; Han, Y.-Y. A discrete artificial bee colony method based on variable neighborhood structures for the distributed permutation flowshop problem with sequence-dependent setup times. Swarm Evol. Comput. 2022, 75, 101179. [Google Scholar] [CrossRef]
- Li, Y.; Li, X.; Gao, L.; Meng, L. An improved artificial bee colony algorithm for distributed heterogeneous hybrid flowshop scheduling problem with sequence-dependent setup times. Comput. Ind. Eng. 2020, 147, 106638. [Google Scholar] [CrossRef]
- Li, R.; Gong, W.; Wang, L.; Lu, C.; Jiang, S. Two-stage knowledge-driven evolutionary algorithm for distributed green flexible job shop scheduling with type-2 fuzzy processing time. Swarm Evol. Comput. 2022, 74, 101139. [Google Scholar] [CrossRef]
- Li, R.; Wang, L.; Gong, W. Knowledge-driven memetic algorithm for distributed green flexible job shop scheduling problem. J. Huazhong Univ. Sci. Technol. 2022, 50, 55–60. [Google Scholar]
- Wang, Y.; Peng, W.; Lu, C.; Xia, H. A Multi-Objective Cellular Memetic Optimization Algorithm for Green Scheduling in Flexible Job Shops. Symmetry 2022, 14, 832. [Google Scholar] [CrossRef]
- Lu, C.; Zhang, B.; Gao, L.; Yi, J.; Mou, J.A. Knowledge-Based Multiobjective Memetic Algorithm for Green Job Shop Scheduling with Variable Machining Speeds. IEEE Syst. J. 2022, 16, 844–855. [Google Scholar] [CrossRef]
- Zhao, F.; He, X.; Wang, L. A two-stage cooperative evolutionary algorithm with problem-specific knowledge for en-ergy-efficient scheduling of no-wait flow-shop problem. IEEE Trans. Cybern. 2021, 51, 5291–5303. [Google Scholar] [CrossRef]
- Xin, X.; Jiang, Q.; Li, S.; Gong, S.; Chen, K. Energy-efficient scheduling for a permutation flow shop with variable transportation time using an improved discrete whale swarm optimization. J. Clean. Prod. 2021, 293, 126121. [Google Scholar] [CrossRef]
- Geng, K.; Ye, C. A memetic algorithm for energy-efficient distributed re-entrant hybrid flow shop scheduling problem. J. Intell. Fuzzy Syst. 2021, 41, 3951–3971. [Google Scholar] [CrossRef]
- Zhang, B.; Pan, Q.-K.; Gao, L.; Li, X.-Y.; Meng, L.-L.; Peng, K.-K. A multiobjective evolutionary algorithm based on decomposition for hybrid flowshop green scheduling problem. Comput. Ind. Eng. 2019, 136, 325–344. [Google Scholar] [CrossRef]
- Afsar, S.; Palacios, J.J.; Puente, J.; Vela, C.R.; González-Rodríguez, I. Multi-objective enhanced memetic algorithm for green job shop scheduling with uncertain times. Swarm Evol. Comput. 2022, 68, 101016. [Google Scholar] [CrossRef]
- Jiang, E.-D.; Wang, L. An improved multi-objective evolutionary algorithm based on decomposition for energy-efficient permutation flow shop scheduling problem with sequence-dependent setup time. Int. J. Prod. Res. 2019, 57, 1756–1771. [Google Scholar] [CrossRef]
- Gong, G.; Chiong, R.; Deng, Q.; Han, W.; Zhang, L.; Lin, W.; Li, K. Energy-efficient flexible flow shop scheduling with worker flexibility. Expert Syst. Appl. 2020, 141, 112902. [Google Scholar] [CrossRef]
- Cota, L.P.; Guimarães, F.G.; Ribeiro, R.G.; Meneghini, I.R.; de Oliveira, F.B.; Souza, M.J.; Siarry, P. An adaptive multi-objective algorithm based on decomposition and large neighborhood search for a green machine scheduling problem. Swarm Evol. Comput. 2019, 51, 100601. [Google Scholar] [CrossRef]
- Shao, W.; Shao, Z.; Pi, D. A multi-neighborhood-based multi-objective memetic algorithm for the energy-efficient distributed flexible flow shop scheduling problem. Neural Comput. Appl. 2022, 34, 22303–22330. [Google Scholar] [CrossRef]
- Han, X.; Han, Y.; Zhang, B.; Qin, H.; Li, J.; Liu, Y.; Gong, D. An effective iterative greedy algorithm for distributed blocking flowshop scheduling problem with balanced energy costs criterion. Appl. Soft Comput. 2022, 129, 109502. [Google Scholar] [CrossRef]
- Lu, C.; Liu, Q.; Zhang, B.; Yin, L. A Pareto-based hybrid iterated greedy algorithm for energy-efficient scheduling of distributed hybrid flowshop. Expert Syst. Appl. 2022, 204, 117555. [Google Scholar] [CrossRef]
- Huang, Y.-Y.; Pan, Q.-K.; Gao, L.; Miao, Z.-H.; Peng, C. A two-phase evolutionary algorithm for multi-objective distributed assembly permutation flowshop scheduling problem. Swarm Evol. Comput. 2022, 74, 101128. [Google Scholar] [CrossRef]
- Schulz, S.; Schönheit, M.; Neufeld, J.S. Multi-objective carbon-efficient scheduling in distributed permutation flow shops under consideration of transportation efforts. J. Clean. Prod. 2022, 365, 132551. [Google Scholar] [CrossRef]
- Jing, X.-L.; Pan, Q.-K.; Gao, L.; Wang, L. An Effective Iterated Greedy Algorithm for a Robust Distributed Permutation Flowshop Problem With Carryover Sequence-Dependent Setup Time. IEEE Trans. Syst. Man Cybern. Syst. 2022, 52, 5783–5794. [Google Scholar] [CrossRef]
- Zhang, X.; Liu, X.; Cichon, A.; Królczyk, G.; Li, Z. Scheduling of energy-efficient distributed blocking flowshop using pareto-based estimation of distribution algorithm. Expert Syst. Appl. 2022, 200, 116910. [Google Scholar] [CrossRef]
- Zhu, N.; Zhao, F.; Wang, L.; Ding, R.; Xu, T. A discrete learning fruit fly algorithm based on knowledge for the distributed no-wait flow shop scheduling with due windows. Expert Syst. Appl. 2022, 198, 116921. [Google Scholar] [CrossRef]
- Pan, Q.-K.; Gao, L.; Wang, L. An Effective Cooperative Co-Evolutionary Algorithm for Distributed Flowshop Group Scheduling Problems. IEEE Trans. Cybern. 2022, 52, 5999–6012. [Google Scholar] [CrossRef] [PubMed]
- Zhang, Z.-Q.; Qian, B.; Hu, R.; Wang, L.; Xiang, F.-H. Multidimensional estimation of distribution algorithm for low carbon scheduling of distributed assembly permutation flow-shop. Control Decis. 2022, 37, 1367–1377. [Google Scholar]
- Guo, H.-W.; Sang, H.-Y.; Zhang, B.; Meng, L.-L.; Liu, L.-L. An effective metaheuristic with a differential flight strategy for the distributed permutation flowshop scheduling problem with sequence-dependent setup times. Knowl.-Based Syst. 2022, 242, 108328. [Google Scholar] [CrossRef]
- Li, Y.-Z.; Pan, Q.-K.; Ruiz, R.; Sang, H.-Y. A referenced iterated greedy algorithm for the distributed assembly mixed no-idle permutation flowshop scheduling problem with the total tardiness criterion. Knowl.-Based Syst. 2022, 239, 108036. [Google Scholar] [CrossRef]
- Li, Y.-Z.; Pan, Q.-K.; He, X.; Sang, H.-Y.; Gao, K.-Z.; Jing, X.-L. The distributed flowshop scheduling problem with delivery dates and cumulative payoffs. Comput. Ind. Eng. 2022, 165, 107961. [Google Scholar] [CrossRef]
- Li, W.; Chen, X.; Li, J.; Sang, H.; Han, Y.; Du, S. An improved iterated greedy algorithm for distributed robotic flowshop scheduling with order constraints. Comput. Ind. Eng. 2022, 164, 107907. [Google Scholar] [CrossRef]
- Wang, Z.; Deng, Q.; Zhang, L.; Liu, X. Integrated scheduling of production, inventory and imperfect maintenance based on mutual feedback of supplier and demander in distributed environment. J. Intell. Manuf. 2022. [Google Scholar] [CrossRef]
- Li, Y.-Z.; Pan, Q.-K.; Gao, K.-Z.; Tasgetiren, M.F.; Zhang, B.; Li, J.-Q. A green scheduling algorithm for the distributed flowshop problem. Appl. Soft Comput. 2021, 109, 107526. [Google Scholar] [CrossRef]
- Li, Y.; Li, X.; Gao, L.; Zhang, B.; Pan, Q.-K.; Tasgetiren, M.F.; Meng, L. A discrete artificial bee colony algorithm for distributed hybrid flowshop scheduling problem with sequence-dependent setup times. Int. J. Prod. Res. 2021, 59, 3880–3899. [Google Scholar] [CrossRef]
- Huang, J.-P.; Pan, Q.-K.; Gao, L. An effective iterated greedy method for the distributed permutation flowshop scheduling problem with sequence-dependent setup times. Swarm Evol. Comput. 2020, 59, 100742. [Google Scholar] [CrossRef]
- Zeng, Q.-Q.; Li, J.-Q.; Li, R.-H.; Huang, T.-H.; Han, Y.-Y.; Sang, H.-Y. Improved NSGA-II for energy-efficient distributed no-wait flow-shop with sequence-dependent setup time. Complex Intell. Syst. 2022, 9, 825–849. [Google Scholar] [CrossRef]
- Chen, W.; Wang, J.; Yu, G.; Hu, Y. Energy-Efficient Hybrid Flow-Shop Scheduling under Time-of-Use and Ladder Electricity Tariffs. Appl. Sci. 2022, 12, 6456. [Google Scholar] [CrossRef]
- Dong, J.; Ye, C. Green scheduling of distributed two-stage reentrant hybrid flow shop considering distributed energy resources and energy storage system. Comput. Ind. Eng. 2022, 169, 108146. [Google Scholar] [CrossRef]
- Dong, J.; Ye, C.; Wan, M. Reentrant hybrid flow shop scheduling problem with renewable energy. Comput. Integr. Manuf. Syst. 2022, 28, 1112–1128. [Google Scholar]
- Duan, J.; Wang, J. Energy-efficient scheduling for a flexible job shop with machine breakdowns considering machine idle time arrangement and machine speed level selection. Comput. Ind. Eng. 2021, 161, 107677. [Google Scholar] [CrossRef]
- Zhou, B.; Lei, Y. Bi-objective grey wolf optimization algorithm combined Levy flight mechanism for the FMC green scheduling problem. Appl. Soft Comput. 2021, 111, 107717. [Google Scholar] [CrossRef]
- Jiang, Z.; Chen, Y.; Li, X.; Li, B. A heuristic optimization approach for multi-vehicle and one-cargo green transporta-tion scheduling in shipbuilding. Adv. Eng. Inform. 2021, 49, 101306. [Google Scholar] [CrossRef]
- Anghinolfi, D.; Paolucci, M.; Ronco, R. A bi-objective heuristic approach for green identical parallel machine scheduling. Eur. J. Oper. Res. 2021, 289, 416–434. [Google Scholar] [CrossRef]
- Geng, K.; Ye, C.; Wu, S.; Liu, L. Multi-objective Green Re-entrant Hybrid Flow Shop Scheduling under Time-of-use Electricity Tariffs. China Me-Chanical Eng. 2020, 31, 1469–1480. [Google Scholar]
- Huo, D.X.; Xiao, X.J.; Pan, Y.J. Multi-objective energy-saving job-shop scheduling based on improved NSGA-II. Int. J. Simul. Model. 2020, 19, 494–504. [Google Scholar] [CrossRef]
- Geng, K.; Ye, C.; Dai, Z.H.; Liu, L. Bi-Objective Re-Entrant Hybrid Flow Shop Scheduling considering Energy Con-sumption Cost under Time-of-Use Electricity Tariffs. Complexity 2020, 2020, 8565921. [Google Scholar] [CrossRef]
- Xue, Y.; Rui, Z.; Yu, X.; Sang, X.; Liu, W. Estimation of distribution evolution memetic algorithm for the unrelated parallel-machine green scheduling problem. Memetic Comput. 2019, 11, 423–437. [Google Scholar] [CrossRef]
- Dong, J.; Ye, C. Research on collaborative optimization of green manufacturing in semiconductor wafer distributed heterogeneous factory. Appl. Sci. 2019, 9, 2879. [Google Scholar] [CrossRef]
- Luo, H.; Du, B.; Huang, G.Q.; Chen, H.; Li, X. Hybrid flow shop scheduling considering machine electricity con-sumption cost. Int. J. Prod. Econ. 2013, 146, 423–439. [Google Scholar] [CrossRef]
- Fernandez-Viagas, V.; de Athayde Prata, B.; Framinan, J.M. A critical path based iterated local search for the green permutation flowshop problem. Comput. Ind. Eng. 2022, 169, 108276. [Google Scholar] [CrossRef]
- Boufellouh, R.; Belkaid, F. Green scheduling of permutation flow shop with tool deterioration and constrained tool replacement: A case study from metalworking industry. In Proceedings of the 2020 IEEE 13th International Colloquium of Logistics and Supply Chain Management (LOGISTIQUA), Fez, Morocco, 2–4 December 2020; IEEE: Piscataway, NJ, USA, 2020; pp. 1–6. [Google Scholar]
- Mi, S.; Feng, Y.; Zheng, H.; Li, Z.; Gao, Y.; Tan, J. Integrated intelligent green scheduling of predictive maintenance for complex equipment based on information services. IEEE Access 2020, 8, 45797–45812. [Google Scholar] [CrossRef]
- Wen, X.; Wang, K.; Li, H.; Sun, H.; Wang, H.; Jin, L. A two-stage solution method based on NSGA-II for Green Multi-Objective integrated process planning and scheduling in a battery packaging machinery workshop. Swarm Evol. Comput. 2021, 61, 100820. [Google Scholar] [CrossRef]
- Wu, X.; Sun, Y. Flexible job shop green scheduling problem with multi-speed machine. Comput. Integr. Manuf. Syst. 2018, 24, 862–875. [Google Scholar]
- Sang, Y.; Tan, J.; Liu, W. A new many-objective green dynamic scheduling disruption management approach for machining workshop based on green manufacturing. J. Clean. Prod. 2021, 297, 126489. [Google Scholar] [CrossRef]
- Zhang, X.; Zhang, H.; Yao, J. Multi-objective optimization of integrated process planning and scheduling considering energy savings. Energies 2020, 13, 6181. [Google Scholar] [CrossRef]





| Core Keywords | Persistence Count | % Persistence Count |
|---|---|---|
| C-Scheduling | 5622 | 29% |
| Scheduling | 4371 | |
| Scheduling algorithm(s) | 626 | |
| Job shop scheduling | 625 | |
| C-Algorithms | 2583 | 13% |
| Genetic algorithm(s) | 804 | |
| Algorithm(s) | 587 | |
| Heuristic algorithm(s) | 325 | |
| Heuristic methods | 542 | |
| Heuristics | 170 | |
| Constraint theory | 155 | |
| C-Production | 2196 | 11% |
| Production control | 1209 | |
| Production engineering | 313 | |
| Planning | 305 | |
| Production planning | 200 | |
| Production | 169 | |
| C-Computer simulation and optimization | 2077 | 11% |
| Optimization | 1402 | |
| Computer simulation | 296 | |
| Operations research | 191 | |
| Computational complexity | 188 | |
| C-Problem modelling | 1543 | 8% |
| Integer programming | 789 | |
| Dynamic programming | 182 | |
| Linear programming | 181 | |
| Mathematical models | 391 | |
| C-Manufacturing | 1537 | 8% |
| Manufacture | 868 | |
| Flexible manufacturing systems | 331 | |
| Machinery | 196 | |
| Computer aided manufacturing | 142 | |
| C-Resources allocation | 1405 | 7% |
| Makespan | 205 | |
| Maintenance | 175 | |
| Efficiency | 299 | |
| Resource allocation | 206 | |
| Makespan | 205 | |
| Inventory control | 170 | |
| Assembly | 145 | |
| C-Energy | 1055 | 6% |
| Energy utilization | 592 | |
| Energy conservation | 164 | |
| Efficiency | 299 | |
| C-Problems | 1045 | 5% |
| Problem-solving | 487 | |
| Decision making | 426 | |
| Decision support systems | 132 |
| Intermittent Keywords | Persistence Count | % Persistence Count |
|---|---|---|
| I-Resources allocation | 806 | 46% |
| Real-time systems | 117 | |
| Materials handling | 116 | |
| Industrial management | 111 | |
| Automation | 100 | |
| Supply chain management | 99 | |
| Multi-agent systems | 92 | |
| Competition | 89 | |
| Information management | 82 | |
| I-Manufacturing | 397 | 22% |
| Semiconductor device manufacture | 116 | |
| Manufacturing | 113 | |
| Cellular manufacturing | 88 | |
| Machine tools | 80 | |
| I-Algorithms | 323 | 18% |
| Tabu search | 118 | |
| Petri nets | 117 | |
| Neural networks | 88 | |
| I-Production | 311 | 18% |
| Production system | 123 | |
| Preventive maintenance | 98 | |
| Process planning | 90 | |
| I-Economics | 205 | 12% |
| Cost effectiveness | 125 | |
| Customer satisfaction | 80 | |
| I-Computer simulation and optimization | 204 | 12% |
| Combinatorial optimization | 125 | |
| Computer software | 79 | |
| I-Problem modelling | 203 | 11% |
| Nonlinear programming | 116 | |
| Computer programming | 87 | |
| I-Energy | 125 | 7% |
| Electric power generation | 125 |
| Trendy Keywords | Persistence Count | % Persistence Count |
|---|---|---|
| T-Economics | 1341 | 24% |
| Costs | 488 | |
| Benchmarking | 170 | |
| Industrial research | 169 | |
| Sustainable development | 136 | |
| Commerce | 126 | |
| Economic and social effects | 126 | |
| Forecasting | 126 | |
| T-Energy | 1175 | 21% |
| Energy-Efficiency | 405 | |
| Electric load dispatching | 176 | |
| Electric power transmission Networks | 168 | |
| Renewable energy resources | 168 | |
| Energy management | 132 | |
| Energy consumption | 126 | |
| T-Computer simulation and optimization | 782 | 14% |
| Multi-objective optimization | 301 | |
| Stochastic systems | 257 | |
| Computational efficiency | 224 | |
| T-Production | 701 | 12% |
| Process control | 247 | |
| Productivity | 173 | |
| Sustainable development | 136 | |
| Supply chains | 145 | |
| T-Algorithms | 556 | 10% |
| Simulated annealing | 209 | |
| Evolutionary algorithm(s) | 175 | |
| Particle swarm optimization (PSO) | 172 | |
| T-Manufacturing | 397 | 7% |
| Machine shop practice | 260 | |
| Steelmaking | 137 | |
| T-Problems | 283 | 5% |
| Uncertainty analysis | 148 | |
| Iterative methods | 135 | |
| T-Scheduling | 250 | 4% |
| Scheduling problem | 250 | |
| T-Resources allocation | 145 | 3% |
| Supply chains | 145 |
| Emerging Keywords | Persistence Count | % Persistence Count |
|---|---|---|
| E-Computer simulation and optimization | 1079 | 32% |
| Computational methods | 122 | |
| Computational results | 120 | |
| Optimizations | 117 | |
| Stochastic models | 110 | |
| Multi-objective | 102 | |
| Optimal systems | 95 | |
| Optimization problems | 86 | |
| Optimization algorithms | 84 | |
| Objective functions | 83 | |
| Optimal solutions | 82 | |
| Batch Data processing | 78 | |
| E-Economics | 489 | 14% |
| Cost reduction | 102 | |
| Power markets | 102 | |
| Economics | 98 | |
| Demand response | 97 | |
| Profitability | 90 | |
| E-Energy | 432 | 13% |
| Energy storage | 119 | |
| Electric utilities | 119 | |
| Renewable energies | 103 | |
| Electric energy storage | 91 | |
| E-Scheduling | 410 | 12% |
| Optimal scheduling | 121 | |
| Flexible job-shop scheduling Problem | 113 | |
| Job shop scheduling problems | 96 | |
| Flow-shop scheduling | 80 | |
| E-Algorithms | 371 | 11% |
| Learning algorithm(s) | 117 | |
| NP-hard | 88 | |
| Sensitivity analysis | 88 | |
| Ant colony optimization | 78 | |
| E-Problem modelling | 227 | 7% |
| Mixed integer linear programming model | 114 | |
| Mathematical programming | 113 | |
| E-Resources allocation | 159 | 5% |
| Performance | 80 | |
| sequence-dependent setup time | 79 | |
| E-Problems | 112 | 3% |
| Uncertainty | 112 | |
| E-Manufacturing | 111 | 3% |
| Manufacturing industries | 111 |
| Intermittent Persistence Keywords | Keyword Classification |
|---|---|
| Computational methods, process engineering, and computer integrated manufacturing | Phantom |
| Decision making, machinery, operations research, benchmarking, computer aided manufacturing, cost effectiveness, semiconductor device, manufacture, process planning, sensitivity analysis, NP-hard, energy, customer satisfaction, machine tools; computer software, cost, and decision support | Intermittent persistence |
Disclaimer/Publisher’s Note: The statements, opinions and data contained in all publications are solely those of the individual author(s) and contributor(s) and not of MDPI and/or the editor(s). MDPI and/or the editor(s) disclaim responsibility for any injury to people or property resulting from any ideas, methods, instructions or products referred to in the content. |
© 2023 by the authors. Licensee MDPI, Basel, Switzerland. This article is an open access article distributed under the terms and conditions of the Creative Commons Attribution (CC BY) license (https://creativecommons.org/licenses/by/4.0/).
Share and Cite
Bertolini, M.; Leali, F.; Mezzogori, D.; Renzi, C. A Keyword, Taxonomy and Cartographic Research Review of Sustainability Concepts for Production Scheduling in Manufacturing Systems. Sustainability 2023, 15, 6884. https://doi.org/10.3390/su15086884
Bertolini M, Leali F, Mezzogori D, Renzi C. A Keyword, Taxonomy and Cartographic Research Review of Sustainability Concepts for Production Scheduling in Manufacturing Systems. Sustainability. 2023; 15(8):6884. https://doi.org/10.3390/su15086884
Chicago/Turabian StyleBertolini, Massimo, Francesco Leali, Davide Mezzogori, and Cristina Renzi. 2023. "A Keyword, Taxonomy and Cartographic Research Review of Sustainability Concepts for Production Scheduling in Manufacturing Systems" Sustainability 15, no. 8: 6884. https://doi.org/10.3390/su15086884
APA StyleBertolini, M., Leali, F., Mezzogori, D., & Renzi, C. (2023). A Keyword, Taxonomy and Cartographic Research Review of Sustainability Concepts for Production Scheduling in Manufacturing Systems. Sustainability, 15(8), 6884. https://doi.org/10.3390/su15086884



