How to Incorporate Autonomous Vehicles into the Carbon Neutrality Framework of China: Legal and Policy Perspectives
Abstract
1. Introduction
- What are the impacts of AVs on carbon emissions and corresponding determinants?
- Can a legal and policy framework enhance the emission reduction induced by AV technology?
- How should a legal and policy framework ensure enhancement in emission reduction induced by AV technology?
2. Materials and Methods
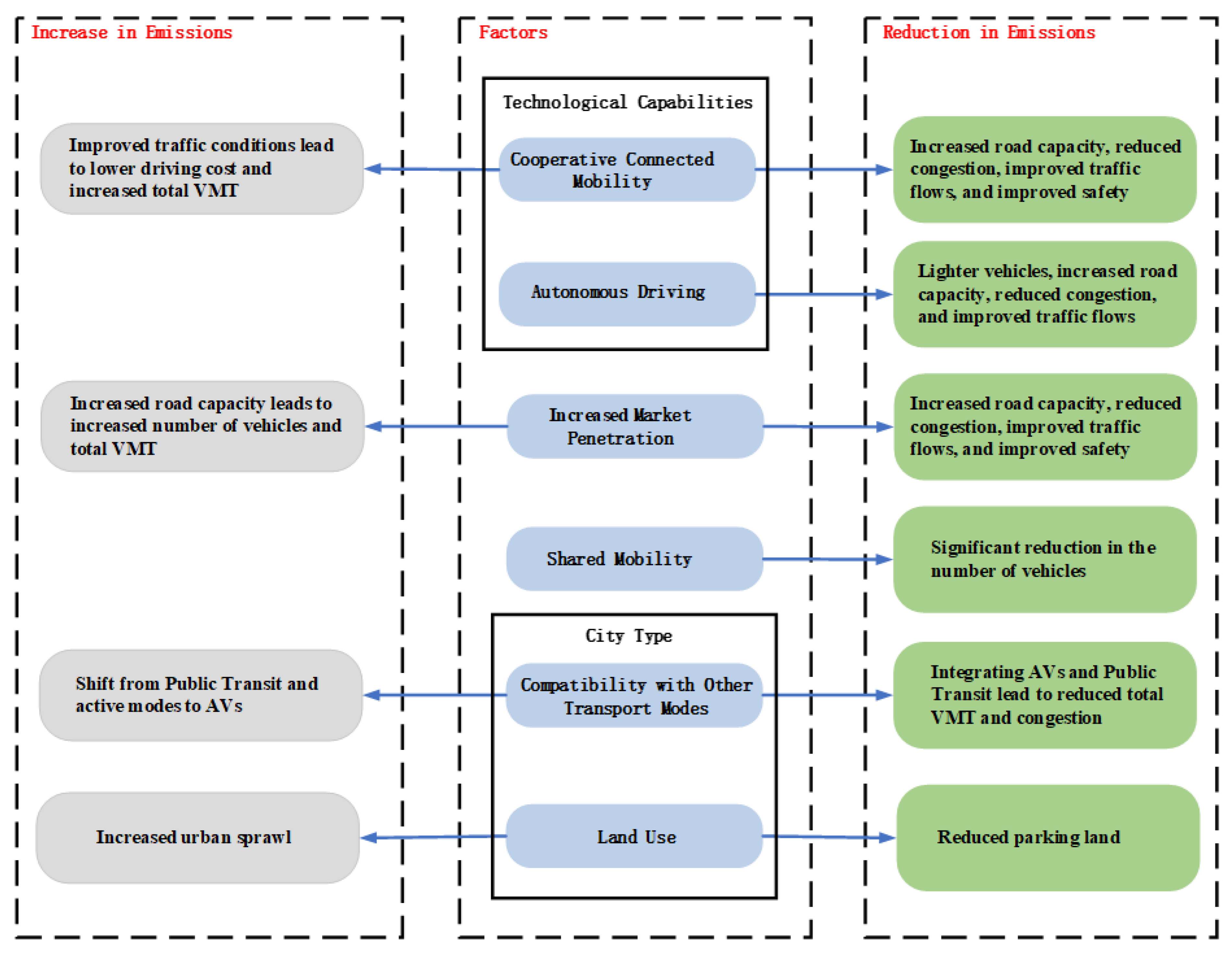
2.1. Impacts of AVs on Carbon Emissions and Corresponding Determinants
2.1.1. Technological Capabilities

2.1.2. Market Penetration
2.1.3. Shared Mobility
2.1.4. City Type: Compatibility with Other Transport Modes and Land Use
2.2. Analysis of the Current “1 + N” Carbon Neutrality Legal and Policy Framework
| Top-Level Design | Implementation Plans | Supporting and Safeguard Measures |
|---|---|---|
| “1”: Working Guidance for CO2 Peaking and Carbon Neutrality in Full and Faithful Implementation of the New Development Philosophy “N”: Action Plan for Carbon Peaking Before 2030 | Action 1: green and low-carbon energy transition Opinions on Improving the Institutional Mechanism and Policy Measures for Energy Green and Low-Carbon Transformation; Plan for Modern Energy System during the 14th Five-year Period; “14th Five-Year” Development Plan for Renewable Energy. | Opinions on Financial Support for Carbon Peaking and Carbon Neutrality; Guidelines on Tax Incentives to Support Green Development; Implementation Plan for Establishing and Improving the Measurement System for Carbon Peaking and Carbon Neutrality Standards. |
| Action 2: energy saving, carbon emission mitigation, and efficiency improvement Comprehensive Work Plan for Energy Conservation and Emission Reduction for the “14th Five-Year Plan” Period; Notice of Issuing the Advanced Level, Energy Saving Level, and Access Level of Energy Efficiency of Key Energy-Using Products and Equipment (2022 Version). | ||
| Action 3: peaking CO2 emissions in the industry sector Notice of Issuing the Implementation Plan for Carbon Peaking in the Industrial Sector. | ||
| Action 4: peaking CO2 emissions in the urban-rural development area Guideline on Promoting Green Development in Urban, Rural Areas; Plan for Advancing Agricultural and Rural Modernization during the 14th Five-Year Plan Period. | ||
| Action 5: promoting green and low-carbon transportation Opinions on Implementing the Guidelines of the Central Committee of the Communist Party and State Council on Implementing the New Development Concept in a Complete, Accurate and Comprehensive Manner to Achieve Peak Carbon and Carbon Neutrality. | ||
| Action 6: promoting circular economy for carbon mitigation purposes Plan for Development of the Digital Economy During the “14th Five-Year” Period; Notice of Further Effectively Conducting the Work Concerning Non-inclusion of Newly Added Renewable Energy Consumption in the Total Energy Consumption Control. | ||
| Action 7: advancing green and low-carbon technology innovation Implementation Plan for Science and Technology Support for CO2 Peaking and Carbon Neutrality (2022–2030); Implementing Carbon Peaking and Carbon Neutrality Targets and Promoting the Green and High-quality Development of New Infrastructure such as Data Centers and 5G. | ||
| Action 8: consolidating and enhancing carbon sink Accounting Methods for Economic Value of Ocean Carbon Sink. | ||
| Action 9: green and low-carbon society Implementation Plan for the Construction of National Education System for Green Low-carbon Development; Implementation Plan for Promoting Green Consumption. | ||
| Action 10: promoting all regions to peak CO2 emissions hierarchically and orderly Implementation Plan of Carbon Peak of Beijing; Implementation Plan of Carbon Peak of Shanghai. |
3. Results and Discussion
3.1. Providing Industrial Incentives to Promote AVs
3.2. Promoting Commercial Application of AV in Taxi Scenarios
- (1)
- The lack of relevant national legislation should be filled based on the characteristics of AVs to pave the way for AVs to hit the road legally and safely. Relevant national legislation should provide guidance to manufacturers, developers, and other stakeholders on various aspects, including testing procedures, data recording and sharing rules, cybersecurity requirements, incident reporting requirements, monitoring of safety performance, etc., to promote safe design, testing, and deployment of AVs. Specifically, several laws, such as the Road Traffic Safety Law and the Highway Law, should be amended. New provisions regarding the safe testing and deployment of L3-level AVs were considered in the revision process of the Road Traffic Safety Law, which clarified for the first time the safety and legality of AVs before they hit the road [121]. However, even with these new provisions, the testing and deployment of L4- and L5-level AVs are still facing legal barriers, so the Road Traffic Safety Law, as well as other laws, should be further amended to incorporate L4- and L5-level AVs. In addition, the introduction of L4- and L5-level AVs will fundamentally change the existing legal liability regime. Therefore, it is necessary to consider a separate law on autonomous driving and comprehensively coordinate the new law with existing laws.
- (2)
- Regulatory measures should be adopted to reduce deployment costs of AVs and promote automation of the taxi market. Specifically, in addition to measures such as providing direct subsidies or prohibiting CVs, the Chinese government should apply effective regulatory policies to the taxi market, such as differential commission caps, differential trip-based fees, and annual permit fees. In 2021, the Chinese government explicitly required ride-sourcing platforms to set reasonable commission caps with the participation of labor unions and industry associations [122]. For this purpose, additional modeling and data analysis studies are needed to fully engage the role of ride-sourcing platforms in the promotion of AVs. The purpose of these studies is to determine how ride-sourcing platforms respond to a potential regulatory measure and how their responses further affect the functioning of the overall taxi market, as well as income and social welfare of drivers.
3.3. Encouraging Efficient Transportation Policies and Land Use Policies
4. Conclusions
Author Contributions
Funding
Institutional Review Board Statement
Informed Consent Statement
Data Availability Statement
Conflicts of Interest
References
- Pörtner, H.O.; Roberts, D.C.; Adams, H.; Adler, C.; Aldunce, P.; Ali, E.; Ara Begum, R.; Betts, R.; Bezner Kerr, R.; Biesbroek, R.; et al. Climate Change 2022: Impacts, Adaptation and Vulnerability; IPCC: Geneva, Switzerland, 2022. [Google Scholar]
- United Nations United Nations Framework Convention on Climate Change. Treaty Series 1771. p. 107. Available online: https://treaties.un.org/doc/Publication/UNTS/Volume%201771/v1771.pdf (accessed on 23 January 2023).
- United Nations Paris Agreement. Treaty Series 3156. Available online: https://treaties.un.org/doc/Treaties/2016/02/20160215%2006-03%20PM/Ch_XXVII-7-d.pdf (accessed on 23 January 2023).
- Larsen, K.; Pitt, H.; Grant, M.; Houser, T. China’s Greenhouse Gas Emissions Exceeded the Developed World for the First Time in 2019; Rhodium Group: Washington, DC, USA, 2021. [Google Scholar]
- Xi Focus: Xi Announces China Aims to Achieve Carbon Neutrality before 2060. Available online: http://www.xinhuanet.com/english/2020-09/23/c_139388764.htm (accessed on 18 July 2022).
- Huaxia China Contributes to Global Carbon Emissions Reduction. Available online: http://www.news.cn/english/2021-11/09/c_1310300766.htm#:~:text=China’s%20carbon%20intensity%20in%202020,from%20the%20white%20paper%20showed (accessed on 13 September 2022).
- Climate Watch Data Explorer. Available online: https://www.climatewatchdata.org/data-explorer/historical-emissions?historical-emissions-data-sources=cait&historical-emissions-end_year=2019&historical-emissions-gases=co2&historical-emissions-regions=All%20Selected&historical-emissions-sectors=total-including-lucf%2Ctransportation&historical-emissions-start_year=2019&page=1&sort_col=country&sort_dir=DESC (accessed on 15 September 2022).
- Central Committee of the Communist Party of China; State Council. Transport Demand Set to Triple, but Sector Faces Potential Disruptions. Available online: https://www.itf-oecd.org/transport-demand-set-triple-sector-faces-potential-disruptions (accessed on 15 September 2022).
- IEA. Transport Sector CO2 Emissions by Mode in the Sustainable Development Scenario, 2000–2030. Available online: https://www.iea.org/data-and-statistics/charts/transport-sector-co2-emissions-by-mode-in-the-sustainable-development-scenario-2000-2030 (accessed on 15 September 2022).
- Climate Watch Data Explorer. Available online: https://www.climatewatchdata.org/data-explorer/historical-emissions?historical-emissions-data-sources=cait&historical-emissions-end_year=2019&historical-emissions-gases=co2&historical-emissions-regions=All%20Selected%2CCHN&historical-emissions-sectors=total-including-lucf%2Ctransportation&historical-emissions-start_year=2019&page=1&sort_col=country&sort_dir=DESC (accessed on 15 September 2022).
- Zhang, L.; Long, R.; Chen, H.; Geng, J. A Review of China’s Road Traffic Carbon Emissions. J. Clean. Prod. 2019, 207, 569–581. [Google Scholar] [CrossRef]
- Oh, J.J. The 500-Million-Vehicle Question: What Will It Take for China to Decarbonize Transport? Available online: https://blogs.worldbank.org/transport/500-million-vehicle-question-what-will-it-take-china-decarbonize-transport (accessed on 15 September 2022).
- Anastasiadou, K. Sustainable Mobility Driven Prioritization of New Vehicle Technologies, Based on a New Decision-Aiding Methodology. Sustainability 2021, 13, 4760. [Google Scholar] [CrossRef]
- Gallo, M.; Marinelli, M. Sustainable Mobility: A Review of Possible Actions and Policies. Sustainability 2020, 12, 7499. [Google Scholar] [CrossRef]
- Mak, H.-Y.; Rong, Y.; Shen, Z.-J.M. Infrastructure Planning for Electric Vehicles with Battery Swapping. Manag. Sci. 2013, 59, 1557–1575. [Google Scholar] [CrossRef]
- Choi, W.; Song, H.H. Well-to-Wheel Greenhouse Gas Emissions of Battery Electric Vehicles in Countries Dependent on the Import of Fuels through Maritime Transportation: A South Korean Case Study. Appl. Energy 2018, 230, 135–147. [Google Scholar] [CrossRef]
- Sun, X.; Luo, X.; Zhang, Z.; Meng, F.; Yang, J. Life Cycle Assessment of Lithium Nickel Cobalt Manganese Oxide (NCM) Batteries for Electric Passenger Vehicles. J. Clean. Prod. 2020, 273, 123006. [Google Scholar] [CrossRef]
- Paoli, L. Timur Gül Electric Cars Fend off Supply Challenges to More than Double Global Sales. Available online: https://www.iea.org/commentaries/electric-cars-fend-off-supply-challenges-to-more-than-double-global-sales (accessed on 21 September 2022).
- Jung, J.; Chow, J.Y.J.; Jayakrishnan, R.; Park, J.Y. Stochastic Dynamic Itinerary Interception Refueling Location Problem with Queue Delay for Electric Taxi Charging Stations. Transp. Res. Part C Emerg. Technol. 2014, 40, 123–142. [Google Scholar] [CrossRef]
- Hensher, D.A.; Button, K.J. (Eds.) Handbook of Transport and the Environment; Handbooks in Transport; Emerald Group Publishing Limited: Bingley, UK, 2003; Volume 4, ISBN 978-0-08-044103-0. [Google Scholar]
- Liu, L.; Miller, H.J.; Scheff, J. The Impacts of COVID-19 Pandemic on Public Transit Demand in the United States. PLoS ONE 2020, 15, e0242476. [Google Scholar] [CrossRef]
- Urban Passenger Transport. Available online: https://www.mot.gov.cn/tongjishuju/chengshikeyun/ (accessed on 24 January 2023).
- Lee, Y.; Lee, B. What’s Eating Public Transit in the United States? Reasons for Declining Transit Ridership in the 2010s. Transp. Res. Part A Policy Pract. 2022, 157, 126–143. [Google Scholar] [CrossRef]
- Martin, E.; Shaheen, S.A.; Lidicker, J. Impact of Carsharing on Household Vehicle Holdings: Results from North American Shared-Use Vehicle Survey. Transp. Res. Rec. 2010, 2143, 150–158. [Google Scholar] [CrossRef]
- GeSI. Global E-Sustainability Initiative SMART 2020: Enabling the Low Carbon Economy in the Information Age. 2008. Available online: https://gesi.org/research/download/7 (accessed on 23 January 2023).
- He, L.; Mak, H.-Y.; Rong, Y.; Shen, Z.-J.M. Service Region Design for Urban Electric Vehicle Sharing Systems. Manuf. Serv. Oper. Manag. 2017, 19, 309–327. [Google Scholar] [CrossRef]
- Miao, H.; Jia, H.; Li, J.; Qiu, T.Z. Autonomous Connected Electric Vehicle (ACEV)-Based Car-Sharing System Modeling and Optimal Planning: A Unified Two-Stage Multi-Objective Optimization Methodology. Energy 2018, 169, 797–818. [Google Scholar] [CrossRef]
- On-Road Automated Driving (ORAD) Committee. Taxonomy and Definitions for Terms Related to Driving Automation Systems for On-Road Motor Vehicles; SAE International: Warrendale, PA, USA, 2018. [Google Scholar]
- Naufal, J.K.; Camargo, J.B.; Vismari, L.F.; de Almeida, J.R.; Molina, C.; González, R.I.R.; Inam, R.; Fersman, E. A2CPS: A Vehicle-Centric Safety Conceptual Framework for Autonomous Transport Systems. IEEE Trans. Intell. Transp. Syst. 2018, 19, 1925–1939. [Google Scholar] [CrossRef]
- Liu, J.; Kockelman, K.; Nichols, A. Anticipating the Emissions Impacts of Smoother Driving by Connected and Autonomous Vehicles, Using the MOVES Model. In Proceedings of the Transportation Research Board 96th Annual Meeting, Washington, DC, USA, 8–12 January 2017. [Google Scholar]
- Conlon, J.; Ballare, S.; Lin, J. Analysis of Environmental Impacts of Autonomous Vehicles. 2018. Available online: https://trid.trb.org/view/1497431 (accessed on 23 January 2023).
- Wang, Z.; Wu, G.; Barth, M.J. Cooperative Eco-Driving at Signalized Intersections in a Partially Connected and Automated Vehicle Environment. IEEE Trans. Intell. Transp. Syst. 2020, 21, 2029–2038. [Google Scholar] [CrossRef]
- Guo, Y.; Xu, H.; Zhang, Y.; Yao, D. Integrated Variable Speed Limits and Lane-Changing Control for Freeway Lane-Drop Bottlenecks. IEEE Access 2020, 8, 54710–54721. [Google Scholar] [CrossRef]
- Ma, F.; Yang, Y.; Wang, J.; Liu, Z.; Li, J.; Nie, J.; Shen, Y.; Wu, L. Predictive Energy-Saving Optimization Based on Nonlinear Model Predictive Control for Cooperative Connected Vehicles Platoon with V2V Communication. Energy 2019, 189, 116120. [Google Scholar] [CrossRef]
- Fagnant, D.J.; Kockelman, K. Preparing a Nation for Autonomous Vehicles: Opportunities, Barriers and Policy Recommendations. Transp. Res. Part A Policy Pract. 2015, 77, 167–181. [Google Scholar] [CrossRef]
- Milakis, D.; van Arem, B.; van Wee, B. Policy and Society Related Implications of Automated Driving: A Review of Literature and Directions for Future Research. J. Intell. Transp. Syst. 2017, 21, 324–348. [Google Scholar] [CrossRef]
- Harper, C.D.; Hendrickson, C.T.; Mangones, S.; Samaras, C. Estimating Potential Increases in Travel with Autonomous Vehicles for the Non-Driving, Elderly and People with Travel-Restrictive Medical Conditions. Transp. Res. Part C Emerg. Technol. 2016, 72, 1–9. [Google Scholar] [CrossRef]
- Kopelias, P.; Demiridi, E.; Vogiatzis, K.; Skabardonis, A.; Zafiropoulou, V. Connected & Autonomous Vehicles—Environmental Impacts—A Review. Sci. Total Environ. 2020, 712, 135237. [Google Scholar] [CrossRef]
- Fagnant, D.J.; Kockelman, K.M. The Travel and Environmental Implications of Shared Autonomous Vehicles, Using Agent-Based Model Scenarios. Transp. Res. Part C Emerg. Technol. 2014, 40, 1–13. [Google Scholar] [CrossRef]
- Liang, X.; Homem de Almeida Correia, G.; van Arem, B. Applying a Model for Trip Assignment and Dynamic Routing of Automated Taxis with Congestion: System Performance in the City of Delft, The Netherlands. Transp. Res. Rec. 2018, 2672, 588–598. [Google Scholar] [CrossRef]
- Zhao, L.; Malikopoulos, A.A. Enhanced Mobility with Connectivity and Automation: A Review of Shared Autonomous Vehicle Systems. arXiv 2019, arXiv:1905.12602. [Google Scholar] [CrossRef]
- Bauer, G.S.; Greenblatt, J.B.; Gerke, B.F. Cost, Energy, and Environmental Impact of Automated Electric Taxi Fleets in Manhattan. Environ. Sci. Technol. 2018, 52, 4920–4928. [Google Scholar] [CrossRef] [PubMed]
- California Department of Motor Vehicles. 2021 Disengagement Reports. Available online: https://www.dmv.ca.gov/portal/vehicle-industry-services/autonomous-vehicles/disengagement-reports/ (accessed on 26 September 2022).
- State Council of the People’s Republic of China. Notice of the State Council on Issuing the “Made in China (2025)”. Available online: http://www.gov.cn/zhengce/content/2015-05/19/content_9784.htm (accessed on 27 September 2022).
- Central Committee of the Communist Party of China; State Council. The CPC Central Committee and the State Council Issue the Program of Building National Strength in Transportation. Available online: http://www.gov.cn/zhengce/2019-09/19/content_5431432.htm (accessed on 27 September 2022).
- China Society of Automotive Engineers. Technology Roadmap for Energy Saving and New Energy Vehicle 2.0; China Machine Press: Beijing, China, 2021; ISBN 978-7-111-67009-4. [Google Scholar]
- Central Committee of the Communist Party of China; State Council. The CPC Central Committee and the State Council Issue the National Comprehensive Three-Dimensional Transportation Network Planning Outline. Available online: http://www.gov.cn/gongbao/content/2021/content_5593440.htm (accessed on 27 September 2022).
- Ministry of Industry and Information Technology; Ministry of Transport; Standardization Administration Notice of Ministry of Industry and Information Technology; Ministry of Transport. Standardization Administration on Issuing the “Guidelines for the Construction of the National Internet of Vehicles Industry Standard System (Intelligent Transportation)”. Available online: http://www.gov.cn/zhengce/zhengceku/2021-03/20/content_5594095.htm (accessed on 27 September 2022).
- National People’s Congress Outline of the 14th Five-Year Plan (2021–2025) for National Economic and Social Development and Vision 2035 of the People’s Republic of China. Available online: http://www.gov.cn/xinwen/2021-03/13/content_5592681.htm (accessed on 27 September 2022).
- Cartenì, A. The Acceptability Value of Autonomous Vehicles: A Quantitative Analysis of the Willingness to Pay for Shared Autonomous Vehicles (SAVs) Mobility Services. Transp. Res. Interdiscip. Perspect. 2020, 8, 100224. [Google Scholar] [CrossRef]
- Jing, P.; Xu, G.; Chen, Y.; Shi, Y.; Zhan, F. The Determinants behind the Acceptance of Autonomous Vehicles: A Systematic Review. Sustainability 2020, 12, 1719. [Google Scholar] [CrossRef]
- Cascetta, E.; Cartenì, A.; Di Francesco, L. Do Autonomous Vehicles Drive like Humans? A Turing Approach and an Application to SAE Automation Level 2 Cars. Transp. Res. Part C Emerg. Technol. 2022, 134, 103499. [Google Scholar] [CrossRef]
- Anderson, J.M.; Kalra, N.; Stanley, K.D.; Sorensen, P.; Samaras, C.; Oluwatola, O.A. Autonomous Vehicle Technology: A Guide for Policymakers; Rand Corporation: Santa Monica, CA, USA, 2014; ISBN 978-0-8330-8398-2. [Google Scholar]
- Plumer, B. Will Driverless Cars Solve Our Energy Problems—Or Just Create New Ones? Available online: https://www.washingtonpost.com/news/wonk/wp/2013/03/30/will-self-driving-cars-solve-all-our-energy-problems-or-create-new-ones/ (accessed on 29 January 2023).
- Litman, T. Autonomous Vehicle Implementation Predictions: Implications for Transport Planning. 2023. Available online: https://www.vtpi.org/avip.pdf (accessed on 23 January 2023).
- Shladover, S.E.; Su, D.; Lu, X.-Y. Impacts of Cooperative Adaptive Cruise Control on Freeway Traffic Flow. Transp. Res. Rec. 2012, 2324, 63–70. [Google Scholar] [CrossRef]
- American Association of State Highway and Transportation. Officials Real Transportation Solutions for Greenhouse Gas Emissions Reductions. Available online: http://climatechange.transportation.org/pdf/realsolutionsreport.pdf (accessed on 23 January 2023).
- Brown, A.; Repac, B.; Gonder, J. Autonomous Vehicles Have a Wide Range of Possible Energy Impacts (Poster); National Renewable Energy Lab. (NREL): Golden, CO, USA, 2013. [Google Scholar]
- Wang, Z.; Bian, Y.; Shladover, S.E.; Wu, G.; Li, S.E.; Barth, M.J. A Survey on Cooperative Longitudinal Motion Control of Multiple Connected and Automated Vehicles. IEEE Intell. Transport. Syst. Mag. 2020, 12, 4–24. [Google Scholar] [CrossRef]
- Bento, L.C.; Parafita, R.; Rakha, H.A.; Nunes, U.J. A Study of the Environmental Impacts of Intelligent Automated Vehicle Control at Intersections via V2V and V2I Communications. J. Intell. Transp. Syst. 2019, 23, 41–59. [Google Scholar] [CrossRef]
- Bichiou, Y.; Rakha, H.A. Developing an Optimal Intersection Control System for Automated Connected Vehicles. IEEE Trans. Intell. Transport. Syst. 2019, 20, 1908–1916. [Google Scholar] [CrossRef]
- Chen, W.; Liu, Y. Gap-Based Automated Vehicular Speed Guidance towards Eco-Driving at an Unsignalized Intersection. Transp. B Transp. Dyn. 2019, 7, 147–168. [Google Scholar] [CrossRef]
- Feng, Y.; Yu, C.; Liu, H.X. Spatiotemporal Intersection Control in a Connected and Automated Vehicle Environment. Transp. Res. Part C Emerg. Technol. 2018, 89, 364–383. [Google Scholar] [CrossRef]
- Filocamo, B.; Ruiz, J.A.; Sotelo, M.A. Efficient Management of Road Intersections for Automated Vehicles—The FRFP System Applied to the Various Types of Intersections and Roundabouts. Appl. Sci. 2019, 10, 316. [Google Scholar] [CrossRef]
- Li, Z.R.; Chitturi, M.V.; Yu, L.; Bill, A.R.; Noyce, D.A. Sustainability Effects of Next-Generation Intersection Control for Autonomous Vehicles. Transport 2015, 30, 342–352. [Google Scholar] [CrossRef]
- Lin, P.; Liu, J.; Jin, P.J.; Ran, B. Autonomous Vehicle-Intersection Coordination Method in a Connected Vehicle Environment. IEEE Intell. Transport. Syst. Mag. 2017, 9, 37–47. [Google Scholar] [CrossRef]
- Stebbins, S.; Hickman, M.; Kim, J.; Vu, H.L. Characterising Green Light Optimal Speed Advisory Trajectories for Platoon-Based Optimisation. Transp. Res. Part C Emerg. Technol. 2017, 82, 43–62. [Google Scholar] [CrossRef]
- Wang, C.; Dai, Y.; Xia, J. A CAV Platoon Control Method for Isolated Intersections: Guaranteed Feasible Multi-Objective Approach with Priority. Energies 2020, 13, 625. [Google Scholar] [CrossRef]
- Tsugawa, S. An Overview on an Automated Truck Platoon within the Energy ITS Project. IFAC Proc. Vol. 2013, 46, 41–46. [Google Scholar] [CrossRef]
- Peloton Safety & Efficiency: Truck Platooning. Available online: https://peloton-tech.com/ (accessed on 31 January 2023).
- Nieuwenhuijsen, J.; Correia, G.H. de A.; Milakis, D.; van Arem, B.; van Daalen, E. Towards a Quantitative Method to Analyze the Long-Term Innovation Diffusion of Automated Vehicles Technology Using System Dynamics. Transp. Res. Part C Emerg. Technol. 2018, 86, 300–327. [Google Scholar] [CrossRef]
- Chen, Z.; He, F.; Yin, Y.; Du, Y. Optimal Design of Autonomous Vehicle Zones in Transportation Networks. Transp. Res. Part B Methodol. 2017, 99, 44–61. [Google Scholar] [CrossRef]
- Barcham, R. Climate and Energy Impacts of Automated Vehicles; California Air Resources Board: Sacramento, CA, USA, 2014; Available online: https://ww2.arb.ca.gov/sites/default/files/2020-06/automated_vehicles_climate_july2014_final1.pdf (accessed on 23 January 2023).
- Stern, R.E.; Chen, Y.; Churchill, M.; Wu, F.; Delle Monache, M.L.; Piccoli, B.; Seibold, B.; Sprinkle, J.; Work, D.B. Quantifying Air Quality Benefits Resulting from Few Autonomous Vehicles Stabilizing Traffic. Transp. Res. Part D Transp. Environ. 2019, 67, 351–365. [Google Scholar] [CrossRef]
- Mattas, K.; Makridis, M.; Hallac, P.; Raposo, M.A.; Thiel, C.; Toledo, T.; Ciuffo, B. Simulating Deployment of Connectivity and Automation on the Antwerp Ring Road. IET Intell. Transp. Syst. 2018, 12, 1036–1044. [Google Scholar] [CrossRef]
- Bandeira, J.M.; Macedo, E.; Fernandes, P.; Rodrigues, M.; Andrade, M.; Coelho, M.C. Potential Pollutant Emission Effects of Connected and Automated Vehicles in a Mixed Traffic Flow Context for Different Road Types. IEEE Open J. Intell. Transp. Syst. 2021, 2, 364–383. [Google Scholar] [CrossRef]
- Hwang, H.; Song, C.-K. Changes in Air Pollutant Emissions from Road Vehicles Due to Autonomous Driving Technology: A Conceptual Modeling Approach. Environ. Eng. Res. 2019, 25, 366–373. [Google Scholar] [CrossRef]
- Li, D.; Wagner, P. Impacts of Gradual Automated Vehicle Penetration on Motorway Operation: A Comprehensive Evaluation. Eur. Transp. Res. Rev. 2019, 11, 36. [Google Scholar] [CrossRef]
- Makridis, M.; Mattas, K.; Mogno, C.; Ciuffo, B.; Fontaras, G. The Impact of Automation and Connectivity on Traffic Flow and CO2 Emissions. A Detailed Microsimulation Study. Atmos. Environ. 2020, 226, 117399. [Google Scholar] [CrossRef]
- Cohen, A.; Shaheen, S. Planning for Shared Mobility; UC: Berkeley, CA, USA, 2018. [Google Scholar]
- Martin, E.; Shaheen, S. The Impacts of Car2go on Vehicle Ownership, Modal Shift, Vehicle Miles Traveled, and Greenhouse Gas Emissions: An Analysis of Five North American Cities; Transportation Sustainability Research Center: Berkeley, CA, USA, 2016. [Google Scholar]
- Martin, E.; Shaheen, S. The Impact of Carsharing on Public Transit and Non-Motorized Travel: An Exploration of North American Carsharing Survey Data. Energies 2011, 4, 2094–2114. [Google Scholar] [CrossRef]
- Guo, G.; Xu, T. Vehicle Rebalancing with Charging Scheduling in One-Way Car-Sharing Systems. IEEE Trans. Intell. Transport. Syst. 2021, 23, 4342–4351. [Google Scholar] [CrossRef]
- Greenblatt, J.B.; Saxena, S. Autonomous Taxis Could Greatly Reduce Greenhouse-Gas Emissions of US Light-Duty Vehicles. Nat. Clim. Change 2015, 5, 860–863. [Google Scholar] [CrossRef]
- Lokhandwala, M.; Cai, H. Dynamic Ride Sharing Using Traditional Taxis and Shared Autonomous Taxis: A Case Study of NYC. Transp. Res. Part C Emerg. Technol. 2018, 97, 45–60. [Google Scholar] [CrossRef]
- Liu, J.; Kockelman, K.M.; Boesch, P.M.; Ciari, F. Tracking a System of Shared Autonomous Vehicles across the Austin, Texas Network Using Agent-Based Simulation. Transportation 2017, 44, 1261–1278. [Google Scholar] [CrossRef]
- Martinez, L.M.; Viegas, J.M. Assessing the Impacts of Deploying a Shared Self-Driving Urban Mobility System: An Agent-Based Model Applied to the City of Lisbon, Portugal. Int. J. Transp. Sci. Technol. 2017, 6, 13–27. [Google Scholar] [CrossRef]
- Woodcock, J.; Banister, D.; Edwards, P.; Prentice, A.M.; Roberts, I. Energy and Transport. Lancet 2007, 370, 1078–1088. [Google Scholar] [CrossRef] [PubMed]
- Neves, A.; Brand, C. Assessing the Potential for Carbon Emissions Savings from Replacing Short Car Trips with Walking and Cycling Using a Mixed GPS-Travel Diary Approach. Transp. Res. Part A Policy Pract. 2019, 123, 130–146. [Google Scholar] [CrossRef]
- Creger, H.; Espino, J.; Sanchez, A.S. Autonomous Vehicle Heaven or Hell? Creating a Transportation Revolution that Benefits All; Greenlining Institute: Oakland, CA, USA, 2019. [Google Scholar]
- Booth, L.; Norman, R.; Pettigrew, S. The Potential Implications of Autonomous Vehicles for Active Transport. J. Transp. Health 2019, 15, 100623. [Google Scholar] [CrossRef]
- May, A.D. The Potential Impacts of Automated Cars on Urban Transport: An Exploratory Analysis. Transp. Res. Procedia 2018. [Google Scholar] [CrossRef]
- Wang, A.; Stogios, C.; Gai, Y.; Vaughan, J.; Ozonder, G.; Lee, S.; Posen, I.D.; Miller, E.J.; Hatzopoulou, M. Automated, Electric, or Both? Investigating the Effects of Transportation and Technology Scenarios on Metropolitan Greenhouse Gas Emissions. Sustain. Cities Soc. 2018, 40, 524–533. [Google Scholar] [CrossRef]
- Oke, J.B.; Akkinepally, A.P.; Chen, S.; Xie, Y.; Aboutaleb, Y.M.; Azevedo, C.L.; Zegras, P.C.; Ferreira, J.; Ben-Akiva, M. Evaluating the Systemic Effects of Automated Mobility-on-Demand Services via Large-Scale Agent-Based Simulation of Auto-Dependent Prototype Cities. Transp. Res. Part A Policy Pract. 2020, 140, 98–126. [Google Scholar] [CrossRef]
- Bansal, P.; Kockelman, K.M. Forecasting Americans’ Long-Term Adoption of Connected and Autonomous Vehicle Technologies. Transp. Res. Part A Policy Pract. 2017, 95, 49–63. [Google Scholar] [CrossRef]
- Bansal, P.; Kockelman, K.M.; Singh, A. Assessing Public Opinions of and Interest in New Vehicle Technologies: An Austin Perspective. Transp. Res. Part C Emerg. Technol. 2016, 67, 1–14. [Google Scholar] [CrossRef]
- Zakharenko, R. Self-Driving Cars Will Change Cities. Reg. Sci. Urban Econ. 2016, 61, 26–37. [Google Scholar] [CrossRef]
- Rybeck, R. Using Value Capture to Finance Infrastructure and Encourage Compact Development. Public Work. Manag. Policy 2004, 8, 249–260. [Google Scholar] [CrossRef]
- Zhang, W.; Guhathakurta, S.; Fang, J.; Zhang, G. Exploring the Impact of Shared Autonomous Vehicles on Urban Parking Demand: An Agent-Based Simulation Approach. Sustain. Cities Soc. 2015, 19, 34–45. [Google Scholar] [CrossRef]
- Zhang, W.; Guhathakurta, S. Parking Spaces in the Age of Shared Autonomous Vehicles: How Much Parking Will We Need and Where? Transp. Res. Rec. 2017, 2651, 80–91. [Google Scholar] [CrossRef]
- Nourinejad, M.; Bahrami, S.; Roorda, M.J. Designing Parking Facilities for Autonomous Vehicles. Transp. Res. Part B Methodol. 2018, 109, 110–127. [Google Scholar] [CrossRef]
- Chester, M.; Horvath, A.; Madanat, S. Parking Infrastructure: Energy, Emissions, and Automobile Life-Cycle Environmental Accounting. Environ. Res. Lett. 2010, 5, 034001. [Google Scholar] [CrossRef]
- Shen, T.; Hong, Y.; Thompson, M.M.; Liu, J.; Huo, X.; Wu, L. How Does Parking Availability Interplay with the Land Use and Affect Traffic Congestion in Urban Areas? The Case Study of Xi’an, China. Sustain. Cities Soc. 2020, 57, 102126. [Google Scholar] [CrossRef]
- Central Committee of the Communist Party of China; State Council The Working Guidance for Carbon Dioxide Peaking and Carbon Neutrality in Full and Faithful Implementation of the New Development Philosophy. Available online: http://www.gov.cn/zhengce/2021-10/24/content_5644613.htm (accessed on 13 December 2022).
- Action Plan for Carbon Dioxide Peaking before 2030. Available online: http://www.news.cn/english/2021-10/27/c_1310270985.htm (accessed on 23 January 2023).
- Ministry of Transport of China; National Railway Administration; Civil Aviation Administration of China. State Post Bureau Guidelines by the Ministry of Transport, National Railway Administration, Civil Aviation Administration of China, and State Post Bureau on Implementing the Guidelines of the Central Committee of the Communist Party and State Council on Implementing the New Development Concept in a Complete, Accurate and Comprehensive Manner to Achieve Peak Carbon and Carbon Neutrality. Available online: https://xxgk.mot.gov.cn/2020/jigou/zhghs/202206/t20220624_3659984.html (accessed on 5 February 2023).
- Ministry of Industry and Information Technology of the People’s Republic of China. Limits of Fuel Consumption for Passenger Cars (GB 19578-2004). Available online: https://openstd.samr.gov.cn/bzgk/gb/newGbInfo?hcno=C5AF8923E22DCAC3FB4E51044C40ACF1 (accessed on 2 November 2022).
- Ministry of Industry and Information Technology of the People’s Republic of China. Fuel Consumption Evaluation Methods and Targets for Passenger Cars (GB 27999-2011). Available online: https://openstd.samr.gov.cn/bzgk/gb/newGbInfo?hcno=837E66B0DDB028E355294EC3B0447577 (accessed on 2 November 2022).
- Ministry of Industry and Information Technology of the People’s Republic of China. Fuel Consumption Evaluation Methods and Targets for Passenger Cars (GB 27999-2014). Available online: https://openstd.samr.gov.cn/bzgk/gb/newGbInfo?hcno=8ED75108A1F2930FB5D2DE70E5B607D4 (accessed on 2 November 2022).
- Ministry of Industry and Information Technology of the People’s Republic of China. Limits of Fuel Consumption for Passenger Cars (GB 19578-2014). Available online: https://openstd.samr.gov.cn/bzgk/gb/newGbInfo?hcno=31BB21B694B4A673840F61F38031E756 (accessed on 2 November 2022).
- Ministry of Industry and Information Technology. Fuel Consumption Limits for Passenger Cars. Available online: https://openstd.samr.gov.cn/bzgk/gb/newGbInfo?hcno=57DA347FDF48E4743786873E5B2D670A (accessed on 21 October 2022).
- Ministry of Industry and Information Technology. Fuel Consumption Evaluation Methods and Targets for Passenger Cars. Available online: https://openstd.samr.gov.cn/bzgk/gb/newGbInfo?hcno=A0D5C7C6DE851F1FB293B6CA09C757EB (accessed on 21 October 2022).
- National Development & Reform Commission; Office of the Central Cyberspace Affairs Commission; Ministry of Science & Technology; Ministry of Industry & Information Technology; Ministry of Public Security; Ministry of Finance; Ministry of Natural Resources; Ministry of Housing & Urban-Rural Development; Ministry of Transport; Ministry of Commerce; et al. Notice of Issuing the Strategies for the Innovative Development of Intelligent Vehicles. Available online: http://www.gov.cn/zhengce/zhengceku/2020-02/24/content_5482655.htm (accessed on 10 February 2023).
- Ministry of Transport. Guiding Opinions of the Ministry of Transport on Promoting the Development and Application of Autonomous Driving Technology in Road Traffic. Available online: http://www.gov.cn/zhengce/zhengceku/2020-12/30/content_5575422.htm (accessed on 10 February 2023).
- Transparency Market Research Robo-Taxi Market Growth, Forecast 2022–2031. Available online: https://www.transparencymarketresearch.com/robo-taxi-market.html (accessed on 12 January 2023).
- IHS Markit. Outlook of Autonomous Driving and Future Mobility Services Market in China. 2021, p. 32. Available online: https://www.miivii.com/pdf/China-s-autonomous-driving-and-future-mobility-service-market-outlook.pdf (accessed on 23 January 2023).
- Ministry of Transport. Guidance on Transportation Safety Services for Autonomous Vehicles (Trial) (Draft for Comments). Available online: https://xxgk.mot.gov.cn/2020/jigou/ysfws/202208/t20220808_3662374.html (accessed on 12 January 2023).
- Wang, N. Assessment of the Incentives on Electric Vehicle Promotion in China. Transp. Res. Part A Policy Pract. 2017, 101, 177–189. [Google Scholar] [CrossRef]
- Zheng, Z. Shenzhen Taxi Basically Realized Pure Electric. Available online: https://baijiahao.baidu.com/s?id=1621692868221552013&wfr=spider&for=pc (accessed on 13 January 2023).
- Ministry of Transportation; Ministry of Industry and Information Technology; Ministry of Public Security; Ministry of Commerce; State Administration of Industry and Commerce; State Administration of Food and Drug Inspection; National Office for Central Cyberspace. Affairs Interim Provision on the Operation Management of Car Hailing Services. Available online: http://www.gov.cn/xinwen/2016-07/28/content_5095584.htm (accessed on 13 January 2023).
- The Ministry of Public Security of the People’s Republic of China. Notice of the Road Traffic Safety Law (Revised Draft Proposals) for Public Consultation. Available online: http://www.gov.cn/hudong/2021-04/03/content_5597682.htm (accessed on 15 January 2023).
- Ministry of Transportation; Publicity Department of the CPC Central Committee; Ministry of Public Security; Office of the Central Leading Group for Cyberspace Affairs; State Administration of Industry and Commerce; National Development and Reform Commission; Ministry of Human Resources and Social Security; All-China Federation of Trade Unions. Opinions on Strengthening the Protection of the Rights and Interests of Employees in the New Mode of Transport. Available online: http://www.gov.cn/zhengce/zhengceku/2021-11/30/content_5654949.htm (accessed on 15 January 2023).
- Litman, T. Transit Price Elasticities and Cross—Elasticities. JPT 2004, 7, 37–58. [Google Scholar] [CrossRef]
- Ministry of Transport. China Urban Passenger Transport Development Report; China Communications Press: Beijing, China, 2017. [Google Scholar]
- Jo, H. Impacts of Urban Greenspace on Offsetting Carbon Emissions for Middle Korea. J. Environ. Manag. 2002, 64, 115–126. [Google Scholar] [CrossRef] [PubMed]
- Business Opportunities at Intertraffic China|Parking. Available online: https://www.intertraffic.com/china/exhibiting/market/parking/ (accessed on 4 January 2023).


Disclaimer/Publisher’s Note: The statements, opinions and data contained in all publications are solely those of the individual author(s) and contributor(s) and not of MDPI and/or the editor(s). MDPI and/or the editor(s) disclaim responsibility for any injury to people or property resulting from any ideas, methods, instructions or products referred to in the content. |
© 2023 by the authors. Licensee MDPI, Basel, Switzerland. This article is an open access article distributed under the terms and conditions of the Creative Commons Attribution (CC BY) license (https://creativecommons.org/licenses/by/4.0/).
Share and Cite
Li, X.-W.; Miao, H.-Z. How to Incorporate Autonomous Vehicles into the Carbon Neutrality Framework of China: Legal and Policy Perspectives. Sustainability 2023, 15, 5671. https://doi.org/10.3390/su15075671
Li X-W, Miao H-Z. How to Incorporate Autonomous Vehicles into the Carbon Neutrality Framework of China: Legal and Policy Perspectives. Sustainability. 2023; 15(7):5671. https://doi.org/10.3390/su15075671
Chicago/Turabian StyleLi, Xin-Wei, and Hong-Zhi Miao. 2023. "How to Incorporate Autonomous Vehicles into the Carbon Neutrality Framework of China: Legal and Policy Perspectives" Sustainability 15, no. 7: 5671. https://doi.org/10.3390/su15075671
APA StyleLi, X.-W., & Miao, H.-Z. (2023). How to Incorporate Autonomous Vehicles into the Carbon Neutrality Framework of China: Legal and Policy Perspectives. Sustainability, 15(7), 5671. https://doi.org/10.3390/su15075671
