Abstract
Globally, deep-sea shipping is one of the most indispensable form of commercial transportation services. There are considerable repercussions affecting the shipping environment caused by the rise in deep-sea vessel operations. Shifting toward eco-responsible fuel alternatives might be a plausible option for mitigating these adverse effects on the environment. However, alternative fuel selection is a complex process that depends on shipping type, multiple stakeholders’ involvement, and numerous social, environmental, and economic criteria. The baseline of such decision-making involves firm-level decision-makers who must operate ships while maintaining profitability and while complying with regulatory legislation and sustainability dimension. Therefore, firm-level decision-maker perspectives might differ significantly from other industry stakeholders (i.e., government and classification society). Particular attention must be paid to the alternative fuel selection issue from the standpoint of the ship owner and shipping company management. The current research intends to use a multi-criteria analysis as a decision-support tool for the alternative fuel selection problem in deep-sea commercial shipping on the international waterway. The proposed technique considers environmental, technological, and economic factors and ensures an exclusive focus on stakeholders at the firm-level decision-making capacity. The priority ranking of the alternatives selection criteria is based on the technique for order performance by similarity to the ideal solution (TOPSIS). Implementing this strategy considers the participation of firm-level stakeholders by analyzing each alternative’s criterion weights and performance concerning each criterion. The technique is applied to the case study of Singapore-based firms. The results demonstrated that the most important criteria with regard to an optimal alternative selection for shipping firm-level stakeholders are technological aspects, technology status, expenditures, ecosystem impact, and health-safety considerations. These results provide a foundation for decision-makers to comprehend the ship management’s priorities and interests in choosing alternative fuels. The conclusions of this analysis, the first of its kind in this field, can provide a solid foundation for strategic planning.
1. Introduction
Marine trade is essential for the world economy, accounting for 80 to 90% of global trade volumes. International commerce and sea transport are anticipated to increase because of the comparatively energy-efficient yet inexpensive forms of transportation. Although ship transportation is considered energy efficient, the use of heavy fuel oil contradicts the global warming reduction goal as it harms the air quality in the surrounding area. Shipping now contributes to more than 2% of global emissions, with releases anticipated to climb by 150–250% over the next several decades under business-as-usual conditions [1]. The primary source of greenhouse gases (GHGs) and other conventional pollutants that contribute to the greenhouse effect from the shipping sector is the combustion of fuel in marine engines. Anthropogenic GHG emissions are a serious concern, with recent climatic shifts demonstrating significant implications for human health and environmental systems.
Nonetheless, the regulation of ship emissions is not a novel concept. The maritime shipping industry’s environmental development has been the regulatory regime’s focus for decades [2]. According to the first GHG research conducted by the International Maritime Organization (IMO) in 1996, marine transportation was responsible for approximately 1.8% of worldwide CO2 emissions. The second GHG report published in 2009 estimates that international maritime shipping is responsible for 2.7% of the world’s total CO2 emissions. In the interim, in 2005, Annex VI assumed responsibility for regulating the global sulfur cap, the sulfur emission control area (ECA), and NOx Tier 1. In 2010 and 2011, further reductions of the ECA sulfur cap and NOx Tier 2 were implemented. IMO’s third and fourth GHG studies were granted in 2014 and 2020.
IMO’s initial GHG strategy went into effect in 2018, using 2008 as the base year. However, in 2015 and 2016, the ECA sulfur cap was further reduced to 0.10 per cent m/m, the energy efficiency design index (EEDI), data collection system (DCS) NOx Tier II and III were mandated, and the energy efficiency design index (EEDI) was introduced. NOx Tier III applies to all vessels constructed after 2021 and requires an 80% reduction in NOx emissions relative to the current emission level. New builds will need either an exhaust after-treatment system for NOx reduction, or liquefied natural gas (LNG), or other suitable alternatives as fuel in order to comply with the legislation [2].
The United Nations Conference on Trade and Development (UNCTAD) and the International Marine Organization (IMO) have emphasized reducing maritime emissions [3]. While NOx and SOx emissions are already strictly regulated, the focus has shifted to CO2. Specifically, CO2 comprises more than 78% of total anthropogenic GHG emissions, making it the principal focus of carbon policy efforts. As a result, the transition to alternative marine fuels is critical to the maritime industry’s long-term sustainability [3]. The strategy for decarbonizing shipping calls for carbon-neutral shipping by 2050, a 70% reduction in emissions compared to the 2008 baseline. The goal is to reduce CO2 emissions by 40% by 2030, and maritime shipping should be CO2 emission-free by the end of this century [3,4,5,6]. The reduction or abolition of CO2 emissions will likely result in significant technological advancements within the industry. In this context, alternative fuels and many technological and operational measures are expected to play a significant role [5,6]. For instance, fuels and/or other technologies such as biofuels, hydrogen, nuclear, and carbon capture and storage (CCS) have the potential to decarbonize the industry, but each faces considerable obstacles in terms of cost, resources, and societal acceptability. Moreover, several fuel-saving measures, such as hull design, cleaning, and propeller design, may lower fuel consumption. It is evident that various problems/issues must be addressed to achieve deep decarbonization of the maritime industry. Hence, there is “no single route, and a multifaceted response is required” from several industry sectors.
However, it is typically difficult for stakeholders and policymakers to determine the relative importance of multiple criteria for selecting alternative fuels that correspond with the economic, environmental, and social components.
Research Gaps that motivated current research are as follows:
- Deep-sea (international), short-sea/coastal (regional), and inland (local transportation within national border via river) shipping are distinguishably different in operational process, operating area, fuel consumption, voyage length, and obligation to the national and international regulatory mandates. Deep-sea ships operate internationally and need to comply with the requirements of flag state (that the ship is registered with), port state (that the ship calls for trade), as well as the IMO regulations while approaching their sea area. Not all fuel alternatives are applicable for deep-sea shipping. For instance, hydrogen poses a limited potential for low volumetric energy densities. Furthermore, the low energy density and short range of battery electric systems restrict their applicability for deep-sea shipping [6]. Past studies have focused mainly on inland, coastal, or short-sea shipping [6,7,8,9,10]. For example, the study by Hansson et al. [8] was focused on inland shipping and thus considered Swedish stakeholders. Hence, there is a shortage of knowledge regarding the deep-sea merchant fleet’s alternative fuel selection.
- Existing studies suffer from objective limits and targets for CO2 emissions reduction, particularly that of the Initial IMO Strategy and the broader goal of zero-carbon maritime shipping.
- Stakeholder group selection: motivation toward decarbonization differs between stakeholder groups. For instance, social and environmental concerns motivate regulatory bodies and governments toward decarbonization. The shipping firm’s reason is economic (i.e., profitability, capital expenditure, operating expenditure), environmental (due to regulatory enforcement), and social (due to regulatory enforcement and social responsibility). Instead of diverse stakeholder involvement, it will be helpful if particular attention could be paid to a group of stakeholders who are motivated by decarbonization. As noted by Xing et al. [6], existing research has incorporated many stakeholders for multi-criteria decision-making technique (MCDM) weighting, which cannot solve the problem due to ambiguities surrounding the weightings of criteria and preferences, which vary amongst stakeholder groups with diverse motivations. There is a lack of study to understand the perspective of the shipping firm’s (organization-level) decision-makers.
- There has been limited study on sustainable alternative fuel selection for shipping which employs the MCDM method. Furthermore, the studies are predominantly AHP (analytic hierarchy process) focused [8,10,11,12,13].
- Multiple critical criteria are required to determine the optimal alternative marine fuels. However, the MCDM technique, namely AHP with a few criteria considerations, does not adequately address this issue in its current form. Therefore, a ranking of factors would be important so that decision-makers may determine which criteria to prioritize when selecting fuel alternatives for their deep-sea vessels in the immediate, short-term (by 2030), mid-term (by 2050), and long-term (beyond 2050) timeframes.
- Existing studies lack the consideration of a broader range of criteria consideration. Traditional MCDM method-based frameworks have been developed with limited criteria/alternatives. Most of the studies are AHP-based and involve a small number of criteria (limitation of AHP). Therefore, it is evident that the traditional MCDM methods are applicable in this phenomenon of interest (POI). However, techniques dealing with many criteria and which are comparatively less likely to suffer from rank reversal issues could be considered, such as TOPSIS.
- A decision support framework for a comparative evaluation of alternative-fuel selection criteria is needed for ship owners and management’s decision-making. Furthermore, determining the criterion’s priority order is of vital importance. Such a framework is currently lacking in the literature.
To fill the knowledge gaps, this paper aims to develop a decision-support framework for alternative fuel selection aligned with sustainability dimensions, and which provide the priority ranking of those criteria. MCDM-based alternative fuel selection framework will provide decision support to the shipowners and managers of shipping firms that operate deep-sea vessels in choosing alternative fuels in line with the sustainability dimensions. Accordingly, to propose and validate an alternative fuel selection framework, this study has conducted literature reviews utilizing the PRISMA protocol. Furthermore, two rounds of the expert interview were performed, followed by a survey, and TOPSIS was used for ranking.
The scope of this study is limited based on only mature and emerging technical trajectories and potential alternative fuels over the next decades (see Appendix A, Table A1). We analyzed available materials on alternative fuels to assess their performance and viability using Singapore-based ship management businesses for deep-sea shipping as a benchmark. Since it is a port country, Singapore is among the world’s top five shipping fleet owners and the leading flag of registrations. Singapore is also the world’s leading marine fuel bunkering port (ranked 1st), with 49.8 million tons of petroleum bunkered in 2020 for deep-sea ships [14]. Additionally, Zhang et al. [15] found that Singapore-based shipping companies are more inclined to accept alternative fuels. As mentioned earlier, alternative fuel options that may be possible for inland or short-sea vessels may not meet the needs of ships meant for deep-sea transportation. However, currently, there is a dearth of knowledge in the existing literature with specific focuses on firm-level stakeholders and international deep-sea shipping. The study, therefore, involves the internal stakeholders of deep-sea shipping firms at the managerial and higher levels, and the technical, operational, and business units pertaining to the organizations’ decision-making processes.
The primary objectives of this study are to specify the research agenda and accelerate the use of alternative fuels in maritime shipping by identifying a variety of criteria, proposing a framework, and locating the crucial components that may play a significant role in shipping decarbonization from the perspective of ship owners and managers. It is envisaged that collaborative actions and exchanging knowledge on crucial challenges in this field would promote low to zero-carbon shipping for global benefit.
Summarization of this study’s contribution includes the following: (i) to demonstrate the empirical findings (with input from industry experts and 121 deep-sea shippingfirms) and ranking on alternative fuel selection criteria from ship owner and management perspective, (ii) the development of a framework that will assist decision-makers, industry practitioners, and policymakers in choosing alternative fuel that aligns with their business and sustainability goals as per the timeframe of IMO decarbonization timeline, (iii) TOPSIS ranking in this POI with a vast array of criteria consideration, and (iv) the focused findings of deep-sea merchant shipping firms, which is of the first of its kind.
The remainder of this paper is structured as follows. Section 2 presents the sustainability concept and dimension, alternative fuel selection criteria, and sub-criteria derived from the literature. Section 3 describes the research methodology used for the decision-support framework and criteria ranking. Then, Section 4 displays data analysis, results, and discussion, followed by Section 5 on the framework. Section 6 shows research limitations and provides recommendations for future research. The research conclusion is drawn in Section 7.
2. Literature
2.1. Sustainable Development Concept and Dimensions
The benchmarking notion of sustainable development is provided by the Brundtland report [16]. It is a concept that articulates the massage of serving the demands of current generations without sacrificing the capacity to do so for future generations. Sustainable development has garnered widespread attention in all nations. The report called for a strategy integrating development and the environment and a declaration defining sustainable development [16]. It necessitates deliberate efforts to create an inclusive, resilient, and sustainable future for people and the earth. Therefore, to achieve sustainability, it is essential to align three pillars: economic growth, social inclusion, and environmental protection. These factors are inextricably linked and necessary for the wellbeing of both the individual and society.
The United Nations (UN) presented an important manifesto on the global transformation agenda for sustainable development in 2015. The statement is a comprehensive instrument that urges the international community to prioritize and respond to significant global concerns, such as the elimination of poverty, the conservation of natural resources, the reduction of waste, social justice, the establishment of decent employment, and the exchange of resources [17]. For the first time in history, a comprehensive agenda has been agreed upon at the global level, with the potential to spur efforts toward economic, environmental, and social sustainability.
The rights of seafarers, decarbonization, and the recycling of ships in a responsible manner are examples of sustainable shipping operations. In pursuit of SDG 13 (climate action) and SDG 7 (affordable and clean energy), the decarbonization of shipping has been a prominent concern [18]. The shipping industry’s decarbonization depends on various innovative solutions, including alternate fuel bunkering, energy-efficient vessel design, advancing propulsion technology, and optimizing operation tactics. To accomplish the IMO’s goals for decreasing greenhouse gas (GHG) emissions from shipping, a shift to alternative low and zero-carbon fuels is necessary because improvements only in technical and operational efficiency will not be adequate to reach the required pollution eradication levels. Some potential low and zero-carbon alternatives could be synthetic fuel, liquefied natural gas (LNG), hydrogen, ammonia, and biofuel. Based on the energy source, its processing procedures, propelling mechanism, emission mitigation possibilities, and other economic, ecological, and societal implications of each fuel type vary significantly. Each fuel choice has its characteristics and limitations regarding adoption and scalability. Consequently, the shipping sector firms are facing difficulty in determining a viable and business-appropriate fuel(s) among a plethora of uncertainties and competition for multi-attribute criteria [5,19].
In the mid-1990s, John Elkington, one of the world’s leading sustainability specialists and founder of the Sustainability agency, attempted to quantify sustainability within a new framework for gauging American corporate performance. This system, which he named the Triple Bottom Line (TBL), was created to encompass environmental and social dimensions in addition to traditional profit, investment income, and shareholder value calculations. TBL addresses the concept of sustainability from three dimensions: economic, social, and environmental. When Elkington worked with sustainability in 1995, he coined the term 3P to refer to TBL’s dimensions: People, Planet, and Profit [20]. Instead of focusing solely on profit maximization, the TBL method emphasizes that the decision-making criteria should also consider social and environmental considerations [21]. The TBL idea acknowledges profit as a measure of success but also emphasizes that the environment that allows profit and the people who live in that environment should not be harmed. In addition to financial results, businesses must publish environmental and social outcomes. A company’s overall success should be evaluated based on the total contribution of economic well-being (profit), environmental quality (planet), and social capital (people) [22].
A complete set of vital and significant criteria should be prepared to evaluate alternative fuels, considering the already proposed standards. The recent call for an integrated evaluation model for alternative fuel selection based on economic, environmental, and social criteria by Ashrafi, Lister, and Gillen [5] highlights the significance of developing a comprehensive framework that aligns with the business objectives of independent shipping stakeholder groups. Furthermore, the selection criteria must be aligned with sustainability dimensions (i.e., economic, environmental, and social) as part of the plan to navigate the most successful alternative maritime fuel path(s).
2.2. Systematic Literature Review
This study conducted a comprehensive literature review following PRISMA protocol to identify the beginning criteria and sub-criteria from the current literature. Through screening and eliminating duplicates, the principal investigator adjusted the initial criteria and sub-criteria to align with the study’s scope. The PRISMA protocol, inclusion and exclusion criteria, has been presented in Appendix A, Figure A1, and Table A2. This procedure yielded 15 criteria and 77 sub-criteria for further analysis (see Appendix A, Table A4). The subsequent section (Section 2.3) briefly introduces the alternative fuel selection criteria that this study has utilized for framework development.
2.3. Alternative Fuel Selection Criteria
The IMO’s maritime emissions reduction mandates have spurred shipping businesses to establish carbon reduction strategies and enhance energy efficiency and emission controls. Consequently, in recent studies, researchers have taken several criteria under consideration [5,23,24]. For instance, Liang et al. [24] considered four aspects, namely environmental, economic, technological, and social. The sub-criteria added under these four aspects are GHG, PM10, NOx, CO2 and HCs, fuel cost, technical maturity, infrastructure availability, social acceptability, and compliance. To prevent the use of high-carbon marine fuels, international and local governments must implement acceptable and effective policy measures. Cost, worldwide availability, logistics, and technological preparedness are all crucial factors. IMO has considered market-based measures, such as a tariff on marine fuels and a global CO2 emissions trading program, whose deployment could cut shipping’s greenhouse gas emissions. A regulatory penalty that could be imposed, which is an adaptation of the polluter-pays principle, aids in internalizing the external costs related to emissions from the use of alternative fuels. In addition, it is crucial to avoid “one-size-fits-all” rules that disregard the diversity of the shipping business, as distinct types of ships have varying fuel requirements and operation routes [5,25].
There remains a need to integrate criteria with sustainability initiatives. Several studies explored individual criteria in greater detail, ranging from an exclusive focus on a single fuel, fuel group, or CO2 to the inclusion of other emission-related economic and technological aspects. Additional application-focused research highlighting shipowner input is encouraged. Environmental sustainability and commercial viability are equally essential from the perspective of ship owners and managers. Alternative fuel researchers paid little attention to the financial factors. The concept of “green financing” or “sustainable financing” has recently acquired significance in the decarbonization endeavors of the maritime industry. The maritime transportation industry necessitates massive infrastructure development investments. For example, port facility growth requires financial support for fuel bunkering infrastructure development. Bunkering is essential to the paradigm shift toward zero and low-carbon maritime shipping [23]. Several of these criteria have been mentioned in previous studies on alternate fuels in a dispersed manner.
Thus, this study conducted a comprehensive literature analysis. The criteria and sub-criteria from Moshiul et al. [21] have been utilized to direct the clustering (Table 1). After eliminating redundancy, 77 sub-criteria were initially developed inductively from the literature under consideration. Each publication was carefully examined to determine alternative marine fuel selection criteria. To preserve the original intent, the exact terminology of the articles was used. All specified criteria were listed to ensure the requirements were sufficiently comprehensive to proceed with further processing. The sub-criteria was then incorporated into the main criteria on the basis of their similarity and significance. At this step, 15 primary criteria emerged from the 77 sub-criteria initially established. Finally, the primary categories were investigated under three dimensions of sustainability: economic, environmental, and social. The following section describes the criteria with their associated sub-criteria.
2.3.1. Technical Aspects
This category assesses fuel’s chemical properties, storage requirements, pre-treatment requirements, compatibility with engines, effect on performance, energy efficiency, emissions, combustion components, maintenance requirements, and other technical aspects of propulsion machinery. Fuel characteristics and quality affect engine performance and, by extension, ship and shipping business performance. Changes in the fuel’s properties can complicate the energy conversion process. Studying fuel characteristics on marine engine performance is crucial, especially for new fuel blends [26]. Fuel usage, carbon emissions, and compatibility concerns can be predicted by analyzing fuel parameters (such as density, viscosity, flammability, calorific value, and sulfur content).
Onboard fuel storage, temperatures, distribution, and pre-treatment for engine combustion are crucial for shipbuilding, equipment upgrades, and safety. The extent to which alternative fuel is compatible with existing engines and fuel systems is referred to as engine compatibility. This will help R&D and engine manufacturers determine the required adjustments. The effect of fuel combustion on engine components is vital for engine design, durability, and maintenance schedule selection. Combustion chamber components, including the piston crown, piston rings, liner, cylinder head, and exhaust valve, are directly influenced by the characteristics and quality of the fuel. Alternative fuels should have the same energy potential as conventional fuels. Otherwise, much fuel is needed to meet energy demands [27]. Marine diesel oil/Marine gas oil’s calorific value (CV) is 42,700 MJ/t, while heavy fuel oil is 40,000 MJ/t. Alternative fuels must have the same or higher CV than traditional fuels.
Maintenance of an engine depends on its design, component qualities, and fuel consumption-related operational characteristics. Due to the heavy capital expenditure required for infrastructure and engine design, alternative fuel should endure for decades. The fuel should not result in unanticipated engine problems necessitating extensive repairs and maintenance with physical and technical support while at sea.
2.3.2. Technology Status
This criterion analyzes technology readiness, maturity, complexity, reliability, global availability, and market penetration to evaluate alternative ship fuels. This criterion also examines the maturity of the alternative fuel’s production method and propulsion system. Mature technologies are operationally validated and more reliable. The applicability of innovative technology’s viability extends to both technologies for fuel production and shipboard operations. Uncertainties related to technology’s performance, price, timely availability, complexity, and reliability tend to paralyze the industry’s strategic decision-making and investment. Alternative marine fuels’ global availability and dependability provide an additional hurdle to their widespread use. The volatility of supply–demand dynamics presents multifaceted issues for fuel availability, from geographical access to a local resource to market penetration and secondary market development [5].
2.3.3. Policies
Sustainability and decarbonization challenges are currently at the forefront of the policies of many governments and organizations worldwide. To achieve the maritime industry’s long-term decarbonization objective, a move toward low and zero-carbon fuels is required. Various worldwide and regional policies are being formulated and refined to promote technological advancement and restrict the use of polluting technologies. In addition to government incentives and tax benefits, low-interest investments in decarbonization activities signal the financial sector to minimize carbon-intensive behavior. Governments and businesses are increasingly in agreement on the need for a carbon pricing transition to a low-carbon economy. Carbon pricing is one of the government’s climate policy instruments to limit emissions. Forty-five nations have adopted some form of carbon pricing legislation, either a carbon tax, a cap-and-trade system, or both [28].
2.3.4. Investment
Lack of infrastructure is another major obstacle to deploying alternate fuels for the maritime sector. To fulfill the growing demand for alternative marine fuels, production, supply, and infrastructural facility construction and development must be expedited. Existing infrastructure is insufficient to produce and supply marine fuels with low or no carbon emissions, notwithstanding the possibility of reusing existing equipment [29]. Bunkering alternative maritime fuels necessitate crucial infrastructural changes at prominent refueling facilities and ports [30]. Investing in new infrastructure poses a risk but may offer enormous commercial potential. Numerous ports await greater clarification from specialized organizations and governments on regulations and policies, as the scale of infrastructure development necessary to meet anticipated demand is immense. The pace of the transition to decarbonization is hindered by the asset and infrastructure lifetimes required to use alternative fuels. The problem is more severe for upstream infrastructure, necessitating higher amounts of investment, such as financial support to shipowners for new builds and retrofits, than for downstream infrastructure. This increases capital expenditures for fuel providers and consumers [5].
2.3.5. Expenditure
A key factor is how each chosen fuel’s cost changes over time. This consists of: CAPEX—new build and retrofit to existing ships; OPEX—running costs for maintenance, repair, and consumables; voyage costs; total ownership costs during the life cycle; and resale value. According to Rehmatulla, Calleya, and Smith [31], the cost structure of marine transportation is well analyzed in Stopford’s (2009, Chapter 6) literature: these costs can be broken down into (1) CAPEX, such as expenses related to the financing and acquisition of the ship and (2) OPEX, such as expenses that deem the ship seaworthy, such as manning, fuels, lubricants, spares, stores, and administration.
2.3.6. Fuel Cost
The expense of alternative marine fuels is a significant barrier to their adoption. The fuel price is crucial since it accounts for 30 to 50 percent of operating expenses [32]. The total fuel cost includes the cost of production, transportation, and storage, as well as any future regulatory expenses (such as a carbon tax) [5]. In addition to the global marine industry being highly cost-competitive and time-constrained, fuel bunkering intervals and timing play a significant role in the shipping business.
2.3.7. Opportunity Cost
A well-developed logistical system can speed up the deployment of energy transition while requiring minimal infrastructure. It is advantageous to utilize existing infrastructure, such as transport vessels and bunkering facilities, to distribute diesel-like fuels. Even though methanol and ammonia are intended for distribution to the chemical industry and waste-water treatment plants, their global logistical infrastructures are well developed. The distribution of gases is not very well developed. Liquefied natural gas (LNG) is available in certain places of the world, but its global availability requires the development of infrastructure, which is expensive and time-consuming to construct. If a new fuel distribution infrastructure must be built, the logistics are also affected by the fuel price at the bunkering site. Availability of infrastructure, acquisition of supply facilities, and fuel availability on the market typically represent logistical factors [19]. Due to the added weight of lower-density fuels and power systems, the possibly reduced cargo-carrying capacity compared to a baseline vessel can result in a loss of income. For example, this prospective loss must be calculated as a lost opportunity cost [33].
2.3.8. Health and Safety Aspects
Alternative fuels may have different physicochemical properties than conventional fuels, necessitating the usage of specialized onboard processes and safety considerations. The importance of safety in sustainable shipping is paramount. The safety evaluation methodology examines alternative fuels based on their handling, storage, and effect on crew health. The requirements for safety include flashpoint, auto-ignition, explosion limit, flame speed, density, and exposure limit [34]. Safety concerns differ by fuel type. There is extensive expertise, established norms, and best practices for conventional fuels. Specific requirements apply to “low flashpoint fuels” such as LNG and methanol. Regarding health effects, issues such as toxicity, carcinogenicity, and mutagenicity must be studied. These qualities are well-known for fuels that have been used for some time or are well-known and used for other purposes, such as methanol, and there are rules and recommendations for their current application. It may be required to develop rules and norms when introducing substances or fuels such as ammonia that have not previously been used as maritime fuels.
2.3.9. Life Cycle
Environmental parameters, specifically GHG emissions, have recently been a primary focus. A “tank to propeller” or “well to propeller” approach can be used to assess fuels. A narrow focus on onboard use (tank-to-propeller) may result in the deliberate relocation of emissions upstream. Assuming that the policy does not address upstream emissions, in such a case, a fuel with low emissions from onboard energy conversion equipment but high emissions from raw materials to finished fuel could be chosen. Unfortunately, today’s emission figures and regulations heavily depend on the use phase and can exaggerate environmental impact reduction.
This falsehood is demonstrated by the previously mentioned use of LNG, a fossil fuel whose efficient combustion is touted to reduce greenhouse gas emissions by up to 20%. If the engine design restricts methane slippage, this may be conceivable from a tank-to-propeller perspective. However, it is imperative to prevent methane from slipping from the well to the tank to reduce global warming. Methane, with 30 times the warming potential of CO2, could be lost during every procedure and transportation between tanks. A 2 to 3 percent loss of methane upstream can readily offset a 20 percent increase in the combustion [35].
Another example is significantly “clean” fuel generation using energy-intensive processes, e.g., Fischer–Tropsch fuels [36]. To adequately guide stakeholders with alternative fuel selection decisions and prevent possible suboptimal solutions, it is necessary to examine all GHG emissions from the entire fuel life cycle.
2.3.10. Air Pollution
Ship emissions have a direct influence on the environment and public health [37], such as the risk of deteriorating air quality in inland and coastal areas [38], including transboundary effects [39]. Because of its severe side effects and reduced crop productivity, NOx, a photochemical precursor of ozone, shortens life expectancy [40]. Regarding SO2, it contributes to ecosystem eutrophication and acidification, health costs, material degradation, and additional costs for harming the biosphere, soil, and water. Acidification may result from the impact of primary and secondary pollutants from burning hard fuel oils, eutrophication, harm to human health, and the creation of photochemical ozone [41]. Populations exposed to particulate matter (PM) can have short-term (such as cardiovascular illness or asthma) and long-term (such as lung cancer) health effects [42,43]. The reaction of precursor molecules create ozone (O3), while NOx and volatile organic compounds shorten lifespans due to acute effects, decreased agricultural output, and the fact that they “may counterbalance the benefits received from the anthropogenic emission reduction techniques [on land]” [31]. Air pollution reduction is the ultimate objective of the transition to alternate fuels. Therefore, alternative fuel emissions must not contain air-polluting elements such as CO2, NOx, SOx, CO, NH3, and particulate matter.
2.3.11. Impact on Ecosystem
The impact on the ecosystem is comprises several factors, such as the accidental release of fuel into the sea or the aquatic environment contamination that could occur during bunkering, transfer operations, ship grounding, or a collision at sea. Any such occurrence or accident involving maritime vessels causes severe harm to the marine ecology, mostly due to the release of onboard fuel and the bulk transport of liquid fuels from one destination to another [44].
Again, due to the massive amount of gasoline consumed by marine vessel engines, shipping fuel is compared to dinosaur consumption. It may deplete natural resources to meet this level of demand. For instance, if a biofuel derived from plant matter is considered, its production may necessitate a vast amount of land, putting food security in danger. In addition, it may impair soil fertility.
2.3.12. Regulatory Compliance
The international code of safety for ships using gases or other low-flashpoint fuels (IGF code) was developed by the United Nations’ International Maritime Organization (IMO) and went into effect on 1 January 2017. It regulates the international environmental and safety standards for all ships’ gaseous and other low-flashpoint fuels. While specific provisions exist for LNG, MeOH, NH3, and maritime fuel cells, a legislation is still developing. Lack of bunkering processes and fuel quality standards are typical obstacles for low and zero-carbon fuels [45]. The actors, such as regulatory bodies, nongovernment organizations (NGOs), and governments, should collaborate to produce procedures and standards, with the great responsibility that the 2050 fuel mix is highly dependent on the specific design of the GHG regulations that are implemented now, as well as how fuel-converter costs and fuel prices evolve [46]. The rules and regulations should give long-term confidence to financiers, builders, owners, and charterers to invest in low-carbon technologies. Establishing coalitions between fuel producers, equipment makers, and providers of related technologies is a crucial step toward achieving the shift to low-carbon fuels. Alternative fuels that meet current and future international and territorial requirements and that do not incur regulatory penalties will be given preference.
2.3.13. Socio-Political
In different regions of the world, the public’s acceptance of the use and manipulation of a particular fuel may be based on varying values. Nuclear-powered ships are currently prohibited from entering the ports of several nations (the Netherlands, New Zealand, and others). Natural gas and methane are other fuels discussed for various reasons, such as the explosion risk [27,36]. The public view of natural gas handling differs from country to country, with higher risk perceptions prevalent in nations where natural gas is not widely used in businesses and households.
Methanol use as a fuel has been hindered by challenges with acceptance in several countries, such as the United States and in Asia, because of its toxicity to humans and the risk of people ingesting it. In Europe, this is not viewed as a problem. Classification societies and other groups did not include public opinion in their reviewed reports. Nonetheless, it was incorporated in a small number of the assessed scholarly papers. Only a few of the reviewed papers and reports contained policies and regulations. As indicated under ethics, health, and ecology, there will always be competition between different interests and the potential for conflict in policy concerns. There is a possibility that the intended impact of a policy will differ from its actual impact due to the inherent difficulty of designing and predicting policies. In general, long-term objectives are favored over short-term goals in many fields.
Natural resources for fuels and fuel systems are generally accessible. From a long-term perspective, a heavy reliance on materials found in a confined area may be problematic. In certain studies, this was possibly incorporated into other variables, such as fuel availability with distribution facilities that factored into cost estimations. Governmental and policy backing is an important critical component that could expedite the adoption of alternative fuels in the quest for energy security and sustainability.
2.3.14. Ethics and Social Responsibility
Ethical considerations and social responsibility may facilitate the adaptation of the alternative fuel drive if upstream, and downstream activities protect human rights and promote unregulated environmental impacts. Ethics is an essential principle that must be upheld; for instance, food production competition factors must be considered. In areas with a local “overcapacity” for food production, producing fuel oils such as rapeseed oil offers a way to use land and provide local landowners money. There may be food scarcity in some areas where it is more profitable to produce fuel than food. Utilizing virgin forests or other high-diversity regions that have never been cultivated may create ethical concerns. Ammonia’s increased use, primarily if directed by low greenhouse gas emissions, could interfere with food production because it is mostly used to make fertilizers, which are crucial for food production. This could initially result in higher food prices.
Manufacturing fuel or raw materials, where labor conditions are appalling, presents additional ethical challenges. A sizable portion of the current manufacturing of these elements occurs in nations where the firms’ labour conditions and social responsibility are contested [19]. The production of lithium-ion batteries and the utilization of rare metals are modern examples of this idea.
2.3.15. Socio-Economic Development
The growth of a nation’s economy is significantly influenced by energy, which is regarded as the lifeblood of an economy. Sustainability necessitates that the socio-economic and environmental objectives of long-term development be compatible with economic growth. Energy is a crucial issue that affects today’s social and corporate environments [47]. The energy transition slows economic growth, and the economy may fare better if growth is uncoupled from carbon emissions. The energy shift negatively impacts economic growth in the short term, but it improves with time [48]. Suo et al. [49] examined China’s economic development with the energy transition’s effects on a greener production. They concluded that the energy transition would slow economic growth using an ensemble energy system (EES) model. Thus, when choosing an alternative fuel to replace current fuel, strategic political factors in creating jobs, stabilizing incomes, and benefits to society are the criteria that need to be considered.
The summary of criteria and sub-criteria with coding has been presented in Table 1.
Table 1.
The tabulation of alternative fuel selection criteria and sub-criteria.
Table 1.
The tabulation of alternative fuel selection criteria and sub-criteria.
| C1 | Technical Aspects (TA) | C2 | Technology Status (TS) | C3 | Policies (P) |
| C1-1 | Fuel properties | C2-1 | Readiness and maturity of technology | C3-1 | Supporting technology development |
| C1-2 | Fuel storage and pre-treatment requirement | C2-2 | Complexity of technology | C3-2 | Restricting the use of inefficient/polluting technologies |
| C1-3 | Engine compatibility/adaptability to existing ships | C2-3 | Technology reliability | C3-3 | Providing economic signals to reduce carbon-intensive behaviors |
| C1-4 | Effect on engine performance | C2-4 | Reliable supply of fuel | C3-4 | Incentives/tax benefits/subsidies |
| C1-5 | Effect on engine emission | C2-5 | Bunker capacity (global availability) | C3-5 | Carbon pricing |
| C1-6 | Effect on engine combustion chamber components | C2-6 | Market penetration | ||
| C1-7 | Energy efficiency | C2-7 | Secondary market development | ||
| C1-8 | Maintenance demand | ||||
| C1-9 | Durability | ||||
| C1-10 | Unforeseen technical issues | ||||
| C4 | Investment (I) | C5 | Expenditures (E) | C6 | Fuel Cost (FC) |
| C4-1 | Investment cost for infrastructure | * C5-1 | Retrofit to existing ship | C6-1 | Fuel price |
| C4-2 | Investment cost for fuel plant | * C5-2 | New build | C6-2 | Fuel production cost |
| C4-3 | Financial support to owner for new build and retrofit | ** C5-3 | Maintenance cost (service and spare) | C6-3 | Fuel bunkering intervals |
| ** C5-4 | Consumable cost-spare and lubricant | C6-4 | Bunkering time | ||
| ** C5-5 | Voyage cost (fuel) | ||||
| ** C5-6 | Ship ownership cost | ||||
| ** C5-7 | Resale cost | ||||
| C7 | Opportunity Cost (OC) | C8 | Health and Safety Aspects (HSA) | C9 | Life Cycle (LC) |
| C7-1 | Infrastructure and logistics | C8-1 | Flammability (risk of explosion/fire) | C9-1 | Life cycle GHG (CO2, CH4, N2O) |
| C7-2 | Acquisition cost | C8-2 | Toxicity | C9-2 | Life cycle assessment (well-tank-propeller) |
| C7-3 | Revenue impact due to loss of cargo-carrying capacity | C8-3 | Safe handling and storage | C9-3 | Climate change (life cycle GWP100 of CO2, CH4, N2O) |
| C8-4 | Safe use, asset safety | ||||
| C8-5 | Occupational injury occurrence | ||||
| C8-6 | Staff re-qualification, training | ||||
| C8-7 | Public health issues | ||||
| C10 | Air Pollution (AP) | C11 | Impact on Ecosystem (IE) | C12 | Regulatory Compliance (RC) |
| C10-1 | Air pollution (NOx, SOx, CO, NH3, PM) | C11-1 | Accidental loss at sea | C12-1 | Compliance with existing regulations |
| C10-2 | Acidification—acid rain | C11-2 | Impacts of fuel spills on the aquatic environment | C12-2 | International regulations |
| C10-3 | Carbon emission | C11-3 | Water use and efficiency | C12-3 | Territorial regulations |
| C11-4 | Depletion of natural resources | C12-4 | Upcoming legislation | ||
| C11-5 | Land use change—food security | C12-5 | Possible regulatory penalty | ||
| C11-6 | Soil quality | ||||
| C13 | Socio-political (SP) | C14 | Ethics and Social Responsibility (ESR) | C15 | Socio-economic Development (SED) |
| C13-1 | Social acceptability | C14-1 | Ethics | C15-1 | Political and strategic aspects |
| C13-2 | Public opinion | C14-2 | Sense of comfort | C15-2 | Job creation |
| C13-3 | Policy support | C14-3 | Adaptability | C15-3 | Income increase |
| C13-4 | Governmental supports | C14-4 | Social, labor, and human rights | C15-4 | Social benefits |
| C13-5 | Energy security | C14-5 | Non-regulated environmental impacts |
* C5-1, C5-2 are capital expenditure (CAPEX); ** C5-3 to C5-7 are operational expenditure (OPEX) Source: [1,5,6,8,11,12,13,19,23,24,50,51,52,53,54,55,56].
3. Methodology
As preliminary steps in our research, we derived the relevant criteria and sub-criteria for the multi-criteria evaluation from an extensive literature review. The criteria and sub-criteria were then presented to six industry experts for refinement. The analysis was conducted based on the following phases: phase 1—problem and criteria identification from systematic literature review and expert’s interview. Phase 2—factor analysis includes survey, factor analysis, and establishing practice score, and Phase 3—TOPSIS. The stages bring about a detailed analysis of the elements and criteria of alternative fuel selection. Subsequently, it continues with the model’s development and criteria ranking of the selected criterion. Figure 1 illustrates the methodology used in this.
Figure 1.
Process flow diagram of the methodology applied.
The shipping sector is concerned with greening and strives to eliminate SOX, NOX, and CO2 emissions associated with ship operations. The maritime industry is unlikely to be dominated by a single alternative fuel such as road transportation [8]. As a result, stakeholders will need a set of criteria and sub-criteria to aid them in determining alternative fuels for the future. Thus, the study problem begins with the complex decision-making associated with alternative maritime fuel. The research on alternative fuel selection reveals that it is related to some factors, such as environmental, technological, socio-political, economic, and safety considerations that require further investigation using an MCDM [13]. The study explores qualitatively (interviews) the fuel selection criteria, then evaluates quantitatively (survey) and validates alternative fuel selection criteria using TOPSIS. Phase 1, the literature review part, has been added in Section 2. Literature. The following sections describe phases two and three.
3.1. Expert Interview
The interview sessions were conducted using structured questions. All the respondents were high-level experts in different departments of maritime organizations. The shipping firm’s commercial and chartering department head, business development manager, marine and QAHSSE director, energy efficiency manager (R&D), senior manager of engineering and projects (R&D), and technical director (fleet operations) took part in these interviews. The respondents are decision-makers and specialists in their fields of work with extensive experience of over 20 years in the maritime industry—newbuild, retrofit, commercial, operation, and management. Hence, the data collected wer considered relevant and acceptable for this study. The number of interviews conducted with six prominent experts falls within the range suggested by Romney et al. [57]. They believe four to five interviewers are sufficient when the participants have prominent expertise in the research topic. This interview outlines the research direction by confirming the lists of alternative fuel selection elements and criteria. In addition, the outcome of this stage is further reinforced by the quantitative method used to generalize the interview findings following Charmaz and Thornberg’s [58] methodology.
Initial interviews were necessary to aid the investigator in establishing, revising, and restating the study problem and literature-derived elements. It was to gain a deeper understanding of the alternative fuel phenomenon in the context of global shipping and Singapore’s present shipping status. Interviewees were the key experts engaged in shipping management and operations, and each interview lasted 30 to 35 min. They were requested to self-report their understanding of sustainable development, sustainability in shipping, and alternative fuel in a 5-point Likert scale range. The ratings of 4 (understand) and 5 (strongly understand) demonstrated their strong undereating levels on the topic.
The respondents were asked open-ended questions on: their motivation toward shipping decarbonization, their organizations’ strategy to decarbonize the flees, the importance of alternative fuels and the relevance of decarbonizing maritime shipping, whether any alternative fuel project is ongoing/piloting/in use or under consideration, the factors taken into account when deciding on fuel alternatives, and the potential challenges in selecting alternative fuel for their deep-sea ships.
In addition, a survey questionnaire was presented to the experts to review the literature-derived criteria along with the sustainability dimensions. The six experts reviewed the evaluation criteria and assigned scores from 1 to 5 (5-point Likert scale) to judge the importance of each criterion for decision-making on alternative fuel technologies. These opinions are translated into criteria weights. The pilot survey results demonstrate that the top priority of ship owners and managers is the economic dimension, followed by environmental, and social dimensions. Fifteen criteria were found to be important in the pilot test, and the alternative fuel selection (AFS) decision problem’s hierarchical structure was developed (see Figure 2).
3.2. The Survey
In the final surevey, respondents of this organizational-level research are listed Singapore-based ship owners and ship management companies involved in deep-sea commercial shipping. They have been invited to take part in the study voluntarily. The population for this study was high-ranked officials (in managerial or higher levels) from 121 listed deep-sea ship-owning or ship-management companies in Singapore, which were within research scope (coastal, other service providing companies were out of scope). For a population of 121, using Formula (1), the identified sample size was 92.
| S = X2NP(1 − P) ÷ [{d2(N − 1)} + {X2P(1 − P)}] | |
| S = Sample size X2 = Chi-square value for 1 degree of freedom at the desired confidence level (3.841/95%) N = Size of population = 121 P = Proportion of population (as known variability) = 0.50 S = {3.841*121*0.50*(1−0.5)}/[{0.0025 (121−1)} + {3.841*0.50*(1−0.50)}] = 116/(0.3+0.96) = 92 (nearest whole number) |
For the survey, a pre-tested survey questionnaire was distributed. The questionnaire pre-test involved three academic researchers with expertise in sustainability to obtain face and content validity. A few wordings were adjusted as suggested by the academic researchers. A pilot questionnaire test involving data from thirty respondents showed that they all had Cronbach alpha values of 0.7 and above. This questionnaire was then ready to be delivered to the targeted respondents. The questionnaires were distributed both by hand and electronically. A total of 121 questionnaires were distributed. A total of 71 responses were recorded from the Singapore Marine Community Technical seminar, senior officers’ workshop, and during one-to-one meetings. A total of 50 questionnaires were distributed online, and 18 responses were received. After two weeks, a gentle reminder was sent to the remaining 32 respondents and 20 responses were acquired. A total of 121 questionnaires were distributed, and 109 (87.20%) responses were collected. Seven sets of questionnaires were found to have been unusable as respondents left some of the questions blank. Thus, 102 responses were recorded for factor analysis.
3.3. Evaluation Criteria by Factor Analysis
Charles Spearman invented the factor analysis (FA) methodology. The statistical approach of FA is used to reduce many variables into a small number of factors. The FA approach collects the most incredible possible variance from each variable and converts it into a single score. Elements from datasets are extracted using a variety of FA techniques. The correlation between the variables and factors in an FA analysis is often the factor loading. Whereas the variance described by a particular factor out of all variance is displayed by its eigenvalue, the variation explained by a variable on a given factor is shown by its factor loading. The factor score, also known as the component score, is then determined. The factor score is the sum of all rows and columns, which can serve as an index for further study of all variables [59].
According to Braeken and Van Assen [60], the Kaiser criterion and eigen-values are effective determinants of a factor. If the eigen-value of a factor is greater than 1, it can be regarded; otherwise, it cannot be considered. In addition, the rotation method in the FA makes it easier to comprehend the result. Eigen-values have no effect on the rotation method. Nevertheless, the rotation approach utilizes the eigen-value or variance extracted percentage. Varimax rotation, no rotation, promax, quartimax, and direct oblimin rotation are a few rotation strategies [59]. In this study, the parameters were refined using the varimax rotation method and 15 main criteria have been identified (Refer to Table 1).
Assume a decision-maker aims to implement a set of criteria for selecting alternative fuels for his deep-sea fleet, it has been determined, following a quantitative preliminary screening, that there are 15 significant factors needed in selecting alternative fuel, namely, C1, through C15 (Table 1).
Following the final screening, these fifteen criteria were used for subsequent TOPSIS evaluation. A committee of six decision-makers (experts for pilot interviews), including the vessel management, commercial head, and R&D (energy efficiency) manager, had formed to determine weightage based on the most crucial dimension and major criterion in selecting alternative fuel deep-sea commercial ships. Figure 2 portrays the AFS decision problem’s hierarchical structure.
Figure 2.
Hierarchical structure for the decision problem.
Figure 2.
Hierarchical structure for the decision problem.

The proposed solution is being used to address the issue, and the computing process is outlined below:
- Utilizing weighting variables, decision-makers evaluate the significance of the criteria and present them.
- This TOPSIS analysis utilized numerical choices.
3.4. MCDM Method: TOPSIS
Since 2018, this study area has seen noticeable progress in knowledge development. Recent research on the options to decarbonize GHG emission control has, as expected, concentrated on the IMO’s short, medium, and long-term goals. However, the investigations focused mostly on a few alternative fuels or fuel groups [19], such as green or liquid hydrogen and biofuels. Previous research proposed employing the method of MCDM, sometimes referred to as multi-criteria decision-analysis (MCDA), to construct a decision support framework and criteria ranking. For instance, Alam et al. [61] mention that the use of alternative fuels in ships can aid in reducing the marine industry’s carbon emissions and negative environmental impacts. It is difficult for decision-makers to select the best sustainable alternative fuel for ships due to the difficulty of evaluating several performance parameters and the absence of relevant data. MCDM approaches are advantageous when assessing preferences and making decisions based on several conflicting indicators of competing relevance. Previous studies, therefore, used MCDM methods in addressing alternative fuel selection for maritime shipping. Xing et al. [6] used MCDM to highlight alternative fuels as well as technological and operational initiatives with the objective of achieving low-carbon shipping by 2050. The most promising alternative fuel was chosen after a technical analysis by the authors that took sustainability and the simultaneous decrease of SOx, NOx, and CO2 emissions into account. Using the MCDA approach, Ren and Lützen [13] evaluated LNG, nuclear, and wind power based on the criteria, namely social acceptability, safety, NOx and GHG reduction, capital cost, infrastructure, energy storage efficiency, and technical maturity. Hence, this study utilizes the MCDM method.
Alternative fuel selection is vital in ship managers and owners’ operational decision-making because it is linked to business competitiveness and mandatory regulatory conformities. Alternative fuel selection is an important step for the shipping industry to promote sustainable development while considering economic, social, and environmental factors. Thus, this problem can be understood as an intricate MCDM problem whose primary objective is to help decision-makers solve real problems by comparing, classifying, or ranking alternatives using multiple conflicting criteria. In MCDM methods, every selection issue includes a collection of parameters and alternatives portrayed in a decision matrix, despite developing different approaches or enhancements to traditional ones [62]. Diverse MCDM approaches are applied to address the alternative selection issue. Benchmarking MCDM is difficult, and the best MCDM technique can hardly be discovered [63]. Therefore, scholars choose which method to utilize based on the research problem and study design.
Each MCDM approach has its advantages and disadvantages. Methods such as AHP, ANP (analytic network process), and ELECTRE (elimination and choice expressing reality) are unsuitable for issues with a large set of options or criteria. While SPOTIS (stable preference ordering toward the ideal solution) requires working with unavailable and imperfect information, COPRAS (complex proportional assessment) is more susceptible to even minor data variations [64]. The recently recognized RR-free DARIA-TOPSIS (data variability assessment technique for order of preference by similarity to the ideal solution) framework is predicated on the MCDM’s principles [64]. Very few use cases of this method exist. As the approach is barely researched, it’s limits remain largely unknown. Another is the RR-free method COMET (characteristic objects method); researchers must be aware of the directional accuracy, which make it difficult to apply [62]. Previous study in the domain of alternative fuel selection for maritime shipping employed mainly classic methods of MCDM. For ranking purposes, many studies utilized AHP. However, in this study, we choose TOPSIS because of the advantages of TOPSIS over other MCDM approaches, which include fewer rank reversals (i.e., compared to ELECTRE, AHP), easier calculation, flexibility for unrestricted criteria consideration, efficiency, robustness, and its capability to deal with many criteria. These benefits make TOPSIS a more popular decision-making MCDM method [65]. Moreover, TOPSIS allows us to mix quantitative and qualitative input data and consider the views of stakeholders specifically engaged for this purpose, but does not involve the complexity of pairwise comparison such as AHP.
Similar to other MCDM methods, TOPSIS has been criticized for the RR issue associated with it [66]. RR happens when the priority for alternatives reverses due to the inclusion or omission of alternatives or criteria [67]. There have been attempts to introduce RR-free methods (i.e., proposed by García-Cascales and Lamata [68]; Cables et al. [69]). According to Dehshiri and Firoozabadi (2023), several past studies that presented RR-free methods have altered the normalization procedure. However, this has not stopped the RR phenomenon. The authors criticized Cables et al. [69], offering a new RR-free technique for defining optimal solutions, but the approach was substantially distinct from the conventional MCDM method. The method somewhat reduced the occurrence of RR but at the cost of drastically altering the computational formula and notion of traditional MCDM. The outcomes of such techniques are undependable [67]. RR-free methods are likewise controversial, as authors introduce new methods while rejecting previously offered methods as ineffective in addressing the RR problem. Furthermore, the RR phenomenon does not happen in every case, and sometimes, the change in alternatives/criteria causes negligible variations [67,70,71]. When a decision problem is relatively stable (not time sensitive or subject to frequent changes), parameters are unlikely to change once the issue is addressed with the same parameters. In such a case, RR is not an essential concern. Past studies on alternative fuel selection in the shipping domain have employed classic MCDM methods. Hence, we consider that the RR phenomenon is not a major concern for this particular problem, and traditional methods are applicable. Consequently, we have chosen not to compromise the philosophy of the classic TOPSIS method. Hence, we utilized it for ranking purposes.
In addition, the final ranking result may vary depending on the normalization approach; therefore, selecting the suitable normalization technique is of the utmost importance [72]. Researchers found vector normalization to be the most appropriate and stable for TOPSIS [73,74]; therefore, we utilized this normalization method.
TOPSIS examines choices (alternatives) and ‘n’ as the attributes/criteria for which each option’s score is assigned. It is a compensatory aggregation approach that analyzes a group of alternatives by determining weights for each criterion, normalizing scores for each criterion, and calculating the geometric distance between each alternative and the ideal option, which has the greatest score in each criterion. TOPSIS is based on the idea that the optimal solution should have the lowest geometric distance to the positive ideal solution (PIS) and the greatest geometric distance to the negative ideal solution (NIS). TOPSIS assumes that the criteria are rising or dropping monotonically. Normalization is frequently required because the parameters or criteria in multi-criteria situations often have incongruent dimensions. Compensatory approaches, such as TOPSIS, provide trade-offs between criteria, where a powerful performance on another can offset a deficient performance on one criterion. This modeling approach is more realistic than non-compensatory methods, including alternate solutions depending on strict cut-offs.
The outcomes of the study were assessed using TOPSIS to validate the analysis since it works for fundamental ranking, makes exclusive use of the allotted data, and the data do not need to be independent. As a method for choice analysis, TOPSIS seeks to identify the option closest to the positive ideal solution (PIS) and farthest from the negative ideal solution (NIS). The technique determines the link and relative importance of assessment criteria and sustainable characteristics for selecting alternative fuel. Through the establishment of the weightage system, this has been accomplished. Developing a quantitative scale for the dimensions was the initial step in the analysis. An essential function of TOPSIS is the incorporation of relative criterion weights. The step-by-step TOPSIS approach has been implemented to generate the level of criteria priorities:
- Step 1: Construct the normalized decision matrix.
- Step 2: Construct the weighted normalized decision matrix.
- Step 3: Determine positive and negative ideal solutions.
- Step 4: Calculate the separation measure.
- Step 5: Calculate relative closeness to the ideal solution and rank preference order.
Figure 3 presents the step-by-step formulation of TOPSIS.
Figure 3.
Step-by-step TOPSIS formulation.
4. Analysis, Findings, and Discussion
This study’s data analysis has three phases: phase 1—descriptive and frequency analysis; phase 2—factor analysis; and phase 3—TOPSIS. The stages bring about a detailed analysis of the elements and criteria of alternative fuel selection. The subsequent section describes the phases.
4.1. Phase 1: Descriptive and Frequency Analysis
A total of 121 questionnaires were distributed to the intended respondents of this study, who are either in managerial or higher positions, from Singapore-listed deep-sea-owned shipping enterprises and ship management firms. Among the 121 questionnaires sent out, 109 responses were received, and 12 respondents did not respond; this corresponds to an 87.2% response rate. Participation was voluntary. As respondents left portions of questions blank, seven surveys were deemed worthless. Valid replies totaling 102 were obtained for factor analysis. While most respondents (71) were approached during the Singapore Marine Community Technical seminar, senior officers’ workshop, and face-to-face meetings, they preferred to respond manually. The online survey yielded 38 replies. About 2.9% of respondents hold a doctorate, followed by 62.7% with a master’s degree. It demonstrates that responders have a solid understanding of the research field. The respondents are experts with assurance/safety, commercial, engineering/R&D, vessel manager, and above designations. The highest responses were from vessel managers (43.1%). Other responses are engineering/R&D—20.6%, assurance/safety—19.6%, and commercial—16.7%, respectively. Most respondents (58.8%) reported having at least 21 years of work experience. A total of 22.5% of respondents have between 16–20 years of work experience, while 8.8% have between 11–15 years. These support statements regarding the respondents understanding their field of expertise.
4.2. Phase 2: Factor Analysis
Before the development of descriptive statistics, factor analysis (FA) was accomplished by evaluating the pattern of correlation or covariance between the observed measurements. The acquired data were verified using SPSS. Each criterion from the datasets containing 77 variables in total was examined. All the p were p ≤ 0.01 and below. In addition, the Kaiser–Meyer–Olkin (KMO) value >0.60 is considered the minimum value, while the Cronbach alpha value of >0.7 is desirable [75]. All KMO and Cronbach alpha values in Table 2 exceed the recommended cut-off values.
Table 2.
Factor analysis findings.
For the item’s factor loading, the cut-off value is 0.32 (poor), 0.45 (fair), 0.55 (good), 0.63 (very good), and 0.71 (excellent) [75]. Hence, in this study, only factor loading values of 0.45 or greater were chosen to confirm a strong variable identification. The factor loadings of each sub-criterion are presented in Appendix A, Table A3.
Establishment of the Practice Score
The practice score (PS) is determined for each sub-criterion score. Thus, each social, environmental, and economic dimension can be summed up later. As indicated in the following computation, the multiplier and mean were used to determine the elements and maximum points for each category in each practice. The practice score was calculated using the below mathematical analysis, marked by Equation (2) (factor score/FS) and Equation (3) (PS).
Total factor Score (En/Ec/So):
M X Mn = En/Ec/So
M X Mn = En/Ec/So
Practices Score (PS):
En + Ec + So = PS
En + Ec + So = PS
The total practice score calculated is 267 based on sub-criteria points for sustainability elements. It indicates that the economic dimension has received the largest weighting preference, followed by the environmental and social dimensions. The PS of economic (31 items), environmental (26 items), and social (20 items) dimensions are 104, 89, and 74, respectively (see Appendix A, Table A4).
Figure 4 portrays the segregation points to assess alternative fuel potential categorized into long-term, mid-term, short-term, and novice usage based on PS scores. The best practice signifies that the stakeholders intend to achieve the highest usage of each sustainable dimension in their planning to aim for the long-term score. Figure 4 shows options for deciding on several other practices and scores. The formation of practice score is a newly developed alternative fuel matrix score with rubrics, namely long-term, mid-term, short-term, and novice, against the best, reasonable, moderate, and basic options.
Figure 4.
Range of options associated with alternative fuels’ sustainable dimensions.
The formation of these categories provides a range of minimal usage of each criterion associated with sustainable dimensions for planning and selection purposes up to the highest degree of maximum practice.
Figure 5 and Figure 6 map the distribution for the overall sustainable dimensions for alternative fuel selections toward the score categories for best and good options (long-term score). It highlights the weight of each criterion to the sustainable dimension preferences. For example, the sustainable economic dimension shows that criterion eight would have higher implications on the planning for a long-term score with the best option. In contrast, C14 holds the lowest total score of options for environment and C10 for social dimension.
Figure 5.
Summary of best options with environmental, economic, and social preference.
Figure 6.
Summary of good options with environmental, economic, and social preferences.
Before the preferences for the practices and scoring systems, Table 3 was established to group the ranking of each criterion toward the options. It shows that C1, C2, C5, C8, and C11 are among the important criteria that need to be observed when choosing alternative fuel, while C7 and C15 represent the least important criteria in selecting alternative fuel.
Table 3.
Ranking comparisons of sustainable dimensions connected with practices.
4.3. Phase 3: TOPSIS: Ranking of Criteria and Dimension
4.3.1. Criteria Ranking
This section ranks the criterion of alternative fuel selection following the calculation steps of TOPSIS as mentioned in Figure 2. Table 4 presents the positive (A*) and negative (A’) ideal solution for sustainable dimensions. Determined separation (Si+ and Si’) from positive and negative ideal solutions for each criterion is presented in Table 5. Table 6 shows the ranking of 15 criteria.
Table 4.
Positive (A*) and negative (A’) ideal solutions.
Table 5.
Separation measures for each alternative.
Table 6.
Criteria Ranking.
4.3.2. Dimension Ranking
Findings from TOPSIS demonstrate that C1, C2, C5, C8, and C11 are among the essential alternative fuel selection criteria, while C7 and C15 are the least important. Among the dimensions, the economic dimension is ranked number one from the ship owner’s and management’s perspectives, followed by environmental and social aspects (see Table 7).
Table 7.
Positive and negative ideal solutions and the relative closeness to the ideal solution and dimension ranking.
5. Decision-Making Framework for Alternative Fuel Selection
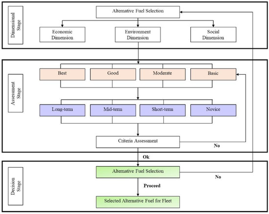
Having a structured framework and standardized performance metrics have become crucial in developing more sustainable alternative fuel options. The outcome of this study is a framework referred to as an assessment-based approach that stakeholders can use to select the most suitable alternative fuel based on their preferences. The framework takes advantage of the criteria, sub-criteria, and sustainable dimensions to establish a holistic approach.
The framework consists three phases: the dimensional phase, the assessment phase, and the decision phase. In the dimensional phase, the shipowner or ship management will illustrate the proposed alternative fuel selection plan based on their requirements. Consideration will be given to economic, social, and environmental factors. After the consideration process, the elements will advance to the next assessment phase. The elements will then be classified into four practices that will be applied to the plan for fuel selection: best, good, moderate, or basic. After selecting the type of practice, the elements will be evaluated based on their categorization as long-term, intermediate-term, short-term, or novice.
The evaluation of criteria will be conducted as depicted in Figure 7. At this point, the stakeholders’ chosen fuel will represent their intended practice, ranging from fundamental to optimal, following their term goals—from novice to long-term. The definitions of long-term (by end of current century), mid-term (2050), short-term (2030), and novice (immediate) are in line with the IMO’s target on decarbonizing maritime shipping.
Figure 7.
Alternative fuel selection framework.
6. Research Limitations and Recommendations for Future Study
While this study provides a novel contribution to the emerging literature on alternative fuel choices and maritime decarbonization, some limitations must be considered when extrapolating its results. As with other empirical investigations, a limited sample size might influence the study’s conclusions and affect generalizability. Only shipowners and ship managers registered in Singapore were the subjects of this investigation. This study included vessel management, assurance and safety management, engineering, research and development, and commercial management professionals. The research does not postulate the viewpoints of other stakeholders, including investors, banks, government agencies, classification societies, and fuel manufacturers. Stakeholders’ attitudes and behavioral responses to this research content may vary depending on their practice goals and corporate objectives. Nonetheless, this research could serve as a baseline for analyzing alternative fuels and their effects on other fields using the same research methodology.
The scope of the study is limited to Singaporean deep-sea vessel-operating and owning companies. This study’s results and conclusions were derived from the managerial perspectives of the participating organizations. Therefore, this study’s framework for alternative fuels may only apply to short-sea/coastal vessel fleets. If the same study were undertaken with the same targeted population and applied to the respective trading nature of the vessels, different geographical regions could react similarly or differently. However, the material from this study could contribute to the corpus of references and serve as a dependable resource for comparable studies conducted in other geographic regions and for short-sea vessel trades.
This study was devoted exclusively to deep-sea shipping. Future researchers could investigate vessels for short-sea and inland transport. It is advised that in future studies, additional investigations with customizations of the model should be evaluated in the context of various geographic regions. The proposed assessment framework could be further validated by eliciting the preferences of many stakeholders, including investors, banks, government agencies, classification societies, and fuel makers. In addition, the framework could be expanded to include contextual criteria and sub-criteria.
This study employed TOPSIS for criteria ranking. If substantial shifts in dynamic (i.e., number of criteria, sub-criteria) emerge on this POI, future work may use RR-free strategies to circumvent this problem and avoid producing inaccurate results.
Academics and maritime professionals should collaborate more with stakeholders and disseminate their expertise more broadly in order to aid in the development of sustainable policy standards for marine fuels. In addition, synergies and trade-offs across parameters and the extent to which they influence future fuel selection decisions for the international shipping industry must be identified and appropriately handled.
7. Conclusions
This study developed preliminary criteria and sub-criteria based on an extensive literature review. The criteria were further analyzed based on their similarity to prevent duplication. Each alternative fuel selection criterion has been categorized according to its central theme (i.e., technical aspects, technology status, policies, investment, regulatory compliance, and others). They were then presented to industry experts for refinement during interviews. An amount of 15 main criteria and 77 sub-criteria, as given in Table 1, were retained for factor analysis to determine the fitness index. Only criteria with factor loadings greater than 0.45 could be accepted after the strong variable was validated. The summary of exploratory factor analysis loading shown in Appendix A (Table A2) indicates that all 77 sub-criteria have been approved. Practice score formulation has been performed to process the practice score criteria in Appendix A Table A3. Using three sustainability dimensions—environmental, economic, and social—a practice score table with 267 score points and 16 rubrics has been developed (Figure 4). The decision-makers are able to choose the preference criteria for three sustainable dimensions: environmental, social, and economic. For instance, the stakeholders must satisfy 7 economic, 8 environmental, and 2 social criteria to receive a score for basic practice. This is intended to assist shipowners and management in adopting sustainability measures in selecting alternative fuels for fleet vessels.
Alternative fuel selection is a complex process that involves a comprehensive assessment of environmental, economic, and social elements. To conduct an integrated evaluation, a multi-criteria approach is appropriate. Hence, this study employs the MCDM method TOPSIS for this study. The study’s outcome is the framework for alternative fuel selection decision-making (refer to Figure 7). The proposed assessment framework can be applied to deep-sea vessels for short-, medium-, and long-term selections of alternative fuels. Compared to existing frameworks, the proposed framework integrates three sustainable elements, which provide various assessment scores based on ship owners’ and management’s comprehensive and varied preferences.
In contrast to the previous studies, this study presents a more holistic framework, incorporating three sustainability dimensions in the assessment framework. To assist stakeholders in applying the identified important criteria and practices of alternative fuel selection, the findings revealed that among the three factors (sustainable dimensions), the economic factor is the top priority for alternative fuels. The clear establishment of all research objectives has led to the achievement of the main aim of this study to formulate and validate an alternative fuel selection framework that will provide decision support to the shipowners and managers of deep-sea vessels in choosing alternative fuels in line with the sustainability dimensions.
Although research is ongoing on various alternative fuels for marine vessels, few merely identify and examine the criteria for choosing an alternative fuel. Notably, alternative fuel strives to ensure the attainment of IMO’s sustainable goals for international shipping. To the researcher’s best knowledge, no study has presented an integrated assessment framework for shipowners and managers to select short-term, medium-term, and long-term alternative fuels for their deep-sea fleet vessels. This study suggests stakeholders with an integrated framework for alternative fuel selection that endorses IMO’s CO2/GHG reduction goals and aligns with sustainability dimensions. The study provides weighted rankings to supplement the discussion of alternative fuels with numerical values that facilitate a more complete understanding of the principles underlying the marine industry’s sustainability criteria.
A comprehensive list of identified criteria/sub-criteria with verification has been established to address the shortage of knowledge on fuel selection criteria, allowing shipping companies to select appropriate alternative fuels in response to the regulatory mandate. This is one of the pioneering research projects to integrate sustainability factors with alternative fuel selection from the perspectives of shipowners and ship managers. As the ultimate decision-makers and end-users, it is crucial to comprehend shipowners’ and managers’ viewpoints, which are reflected in this research.
This study fills a knowledge gap in evaluating alternative fuels’ technical and technological facets. Previous papers and analysis on fuel selection have focused broadly on environmental concerns, currently regulated properties, and impending CO2 regulations. In many investigations, the technical criteria are taken for granted. The outcomes of this study assert that the essential criteria for selecting alternative fuel are the technical aspects and the state of technology. Exploring TOPSIS method for ranking on this POI has enhanced the body of knowledge.
The study presents a perspective on international deep-sea maritime stakeholders (individual and collective) on evaluation criteria for alternative fuel to support an ongoing discussion and search for a sustainability framework for selecting alternative fuels to assist the shipping industry in meeting its sustainability goals. The collective viewpoint may aid the industry in making informed and judicious judgments on the selection of alternative fuels through a holistic and balanced lens. The significance of each criterion from the perspective of individual maritime stakeholder groups can serve as a baseline for the way in which different maritime actors view the significance of sustainability criteria currently under discussion for alternative fuels, providing a foundation for understanding their priorities and interests for fuel selection. It enables stakeholders to select criteria based on evaluation ratings (from best practice, even for novice practice). The stakeholders can compare the score and the chosen criteria for short-, mid-, and long-term according to their preferences. This framework may be adopted by stakeholders (i.e., shipping companies, shipbuilders, and government agencies) to develop the preferred alternative fuel strategy for newbuild and existing ships. The framework will function as one of the holistic selection tools.
The research offers insight into the selection of alternative fuels per varying emission laws. This process has explored and analyzed current and potential future regulatory scenarios. The most likely situations have been identified and elaborated upon in a decision support framework designed to aid shipowners in making (future) decisions regarding selecting (alternative) fuel for their ships. First, governments and regulators will be vital in transitioning to more sustainable marine fuel. Governments and regulators can encourage or force the change by offering financial incentives or penalties for environmentally friendly or damaging maritime fuels and technologies. In a time when globalization has stretched the limits of efficiency and speed, it is undeniably important to “slow down” to collectively accomplish the 2015 Paris agreement’s objectives [76]. Not only is the maritime industry responsible for adopting slow steaming as the new standard, but shippers and consumers must also tolerate longer transit times.
Since R&D is the primary driver of innovation in alternative fuels, human capital is essential to a successful transition. A move to sustainable alternative fuels will benefit the environment and generate a substantial number of technology-based jobs. Now is the time for countries without oil and gas reserves to differentiate themselves and become significant actors in the energy transition. It is their responsibility to seize this opportunity by offering the right incentives.
Large international industries, such as the marine industry, are driven by policymakers’ decisions. Policymakers must incentivize stakeholders to use alternative fuels with a lesser climate impact. This thesis contains both market-based measures and a scenario incorporating an emission cap.
Consideration is being given to many alternative fuels, each having numerous pros and cons. A single alternative fuel may not be suited to all vessel and trading modes. However, this study’s framework will aid shipowners in narrowing their emphasis from a variety of viable fuels to a limited number. In other words, it will assist in filtering out unviable fuel. Consequently, decision-makers from shipping companies will be able to plan the retrofit or phasing out of an existing fleet, as well as the construction of new ships, government policymakers will be able to strategize infrastructure development, and investors and banks will have a greater understanding of green investment to support the transition to sustainable alternative fuel.
Author Contributions
Conceptualization, A.M.M. and R.M.; methodology, A.M.M.; software, A.M.M. and F.A.H.; validation, A.M.M., and R.M.; formal analysis A.M.M.; investigation, A.M.M.; resources, A.M.M. and F.A.H.; data curation, A.M.M. and R.M.; writing—original draft preparation A.M.M. and F.A.H.; writing—review and editing, R.M.; visualization, A.M.M.; supervision, R.M.; project administration, A.M.M. and R.M.; funding acquisition, R.M. All authors have read and agreed to the published version of the manuscript.
Funding
This research was funded by the Universiti Teknologi Malaysia (UTM) Fundamental Research Grant (Q.K130000.3856.22H17), Razak Faculty of Technology and Informatics (UTM), and Universiti Teknologi Malaysia (UTM), thank you for all the support toward making this study a success.
Institutional Review Board Statement
Not applicable.
Informed Consent Statement
Interview and survey participants agreed to participate voluntarily and provided their formal consent.
Data Availability Statement
Not applicable.
Conflicts of Interest
The authors declare no conflict of interest.
Nomenclature
| AHP | Analytic hierarchy process |
| CAPEX | Capital expenditure |
| CO2 | Carbon dioxide |
| CV | Calorific value |
| ECA | Emission control areas |
| EES | Ensemble energy system |
| ETS | Emission trading scheme |
| FA | Factor analysis |
| FS | Factor score |
| GHG | Greenhouse gas |
| IMO | International maritime organization |
| LNG | Liquefied natural gas |
| MCDA | Multi-criteria decision-making analysis |
| MCDM | Multi-criteria decision-making technique |
| NGOs | Nongovernment organizations |
| NIS | Negative ideal solution |
| NOx | Nitrogen oxides |
| OPEX | Operating expenditure |
| O3 | Ozone |
| PIS | Positive ideal solution |
| PM | Particulate matter |
| POI | Phenomenon of interest |
| PS | Practice score |
| QAHSSE | Quality, assurance, health, safety, security, and environment |
| R&D | Research and development |
| SPSS | Statistical package for the social sciences |
| SOx | Sulfur oxides |
| TBL | Triple bottom line |
| TOPSIS | Technique for order of preference by similarity to ideal solution |
| UNCTAD | United nations conference on trade and development |
Appendix A
Table A1.
Potential maritime fuel alternatives and technologies for deep-sea shipping.
Table A1.
Potential maritime fuel alternatives and technologies for deep-sea shipping.
| Fuel/Technology | Primary Resource | Potential | Source |
|---|---|---|---|
| LNG | Crude oil, natural gas | High | [7,77] |
| LPG | Crude oil, natural gas | Medium | [78,79] |
| Straight vegetable oil | Edible or used oil | Medium | [80] |
| Fatty acid methyl ester | Edible or used oil | Medium | [80,81,82] |
| Hydrotreated vegetable oil | Edible or used oil | Medium | [80] |
| Upgraded pyrolysis oil | Lignocellu -loses; waste | Medium | [80] |
| Upgraded bio-oil vis HTL | Lignocellu -loses; wet biomass waste | Medium | [80] |
| Fischer–Tropsch diesel | Lignocellu -loses; waste | Medium | [80,82] |
| Bioethanol | Lignocellu -loses | Medium | [80] |
| Bio-methanol | Lignocellu -loses; black liquor, waste | Medium | [80,81] |
| Bio-dimethyl ether | Lignocellu -loses; black liquor | Medium | [80] |
| Liquified bio-methane/bio-LNG | Lignocellu -loses; landfill gas, waste | Medium | [83] |
| Solar | Sun | Low | [84,85] |
| Wind | Air | Low | [79,82] |
| Nuclear | Radioactive material | Low | [1,86] |
| Ammonia | Hydrogen | High | [6,80,87] |
| Hydrogen | Natural gas, electricity | Medium | [1,6,8] |
| Carbon capture and storage systems (CCS) | Technology | High | [88,89,90,91] |
PRISMA Protocol
This article examines the selection criteria of alternative fuels for the decarbonization of the maritime industry. Alternative fuel is an emerging area of study. Consequently, this study adopted a mixed-technique approach, employing a holistic perspective to achieve the research aims and objectives. This entails relaying different perspectives, describing various aspects of a scenario, and sketching the incident’s greater context. During the research process, the author may acquire and analyze public and private documents such as newspapers, meeting minutes, and official reports [92]. Therefore, this article has identified several pertinent documents to collect comprehensive data for analysis. First, preliminary criteria and sub-criteria for alternative fuel selection were constructed utilizing Prisma protocol and a comprehensive literature research. The database search Prisma flow diagram for this study is portrayed in Figure A1. Search quarry string: TITLE-ABS-KEY (“alternative fuel” AND (“ship*” OR “marine”) AND “criteria”) was administrated to Scopus. Furthermore, keywords MCDA, MCDM, alternative fuel, alternative marine fuel, deep sea shipping, and shipping decarbonization were searched in several scholarly databases, namely Scopus, PubMed, ProQuest, Web of Science, and Google Scholar. As the alternative fuel toward decarbonizing maritime shipping is a relatively new concept, the literature is scarce. The search was performed in January 2023. The electronic search yielded 77 references; after removing duplicates and screening title, abstract, keyword, and content, only 29 studies published in English were found relevant per the inclusion criteria (see Table A2). The lead researcher examined each publication, and the contents were compiled. The co-investigators then assisted and checked the evaluation of the documents to ensure that nothing was missed or misconstrued.
The study considers articles published from 2014 onwards because IMO’s third GHG survey published in 2014 caused the push in the shipping industry to move further in eliminating GHG [23]. Since IMO announced the initial policy for plummeting GHG emissions from shipping on 13 April 2018, the inspiration has evolved further. Thus, most articles on alternative fuels have been published within the last 5 years. Table A2 contains a list of the inclusion and exclusion criteria.
Figure A1.
The literature search—PRISMA protocol and search string.
Figure A1.
The literature search—PRISMA protocol and search string.

Table A2.
The literature inclusion and exclusion criteria.
Table A2.
The literature inclusion and exclusion criteria.
| Criteria for Inclusion | Criteria for Exclusion |
|---|---|
| Focuses on alternative fuel for the maritime shipping. | Other sectors, i.e., alternative fuel for road transportation. |
| Have mentioned fuel selection criteria, sub-criteria along with sustainability dimension. | Concentrates only on single or few fuels and not considering any specific criterion. |
| The literature that considers the shipping industry focusing on local, regional, or international context | Duplicates. |
| Published between 2014–2023. | Out of the time limit. |
Table A3.
Summary of exploratory factor analysis loading.
Table A3.
Summary of exploratory factor analysis loading.
| Criterion | C1 TA | C2 TS | C3 P | C4 I | C5 E | C6 FC | C7 OC | C8 HSA | C9 LC | C10 AP | C11 IE | C12 RC | C13 SP | C14 ESR | C15 SED |
|---|---|---|---|---|---|---|---|---|---|---|---|---|---|---|---|
| C1-1 | 0.598 | ||||||||||||||
| C1-2 | 0.891 | ||||||||||||||
| C1-3 | 0.663 | ||||||||||||||
| C1-4 | 0.661 | ||||||||||||||
| C1-5 | 0.751 | ||||||||||||||
| C1-6 | 0.515 | ||||||||||||||
| C1-7 | 0.788 | ||||||||||||||
| C1-8 | 0.698 | ||||||||||||||
| C1-9 | 0.623 | ||||||||||||||
| C1-10 | 0.831 | ||||||||||||||
| C2-1 | 0.848 | ||||||||||||||
| C2-2 | 0.846 | ||||||||||||||
| C2-3 | 0.587 | ||||||||||||||
| C2-4 | 0.916 | ||||||||||||||
| C2-5 | 0.672 | ||||||||||||||
| C2-6 | 0.862 | ||||||||||||||
| C2-7 | 0.887 | ||||||||||||||
| C3-1 | 0.916 | ||||||||||||||
| C3-2 | 0.894 | ||||||||||||||
| C3-3 | 0.682 | ||||||||||||||
| C3-4 | 0.870 | ||||||||||||||
| C3-5 | 0.814 | ||||||||||||||
| C4-1 | 0.909 | ||||||||||||||
| C4-2 | 0.865 | ||||||||||||||
| C4-3 | 0.922 | ||||||||||||||
| C5-1 | 0.799 | ||||||||||||||
| C5-2 | 0.914 | ||||||||||||||
| C5-3 | 0.860 | ||||||||||||||
| C5-4 | 0.872 | ||||||||||||||
| C5-5 | 0.618 | ||||||||||||||
| C5-6 | 0.562 | ||||||||||||||
| C5-7 | 0.801 | ||||||||||||||
| C6-1 | 0.917 | ||||||||||||||
| C6-2 | 0.915 | ||||||||||||||
| C6-3 | 0.825 | ||||||||||||||
| C6-4 | 0.856 | ||||||||||||||
| C7-1 | 0.928 | ||||||||||||||
| C7-2 | 0.946 | ||||||||||||||
| C7-3 | 0.975 | ||||||||||||||
| C8-1 | 0.768 | ||||||||||||||
| C8-2 | 0.883 | ||||||||||||||
| C8-3 | 0.644 | ||||||||||||||
| C8-4 | 0.702 | ||||||||||||||
| C8-5 | 0.705 | ||||||||||||||
| C8-6 | 0.823 | ||||||||||||||
| C8-7 | 0.922 | ||||||||||||||
| C9-1 | 0.768 | ||||||||||||||
| C9-2 | 0.883 | ||||||||||||||
| C9-3 | 0.644 | ||||||||||||||
| C10-1 | 0.895 | ||||||||||||||
| C10-2 | 0.938 | ||||||||||||||
| C10-3 | 0.879 | ||||||||||||||
| C11-1 | 0.846 | ||||||||||||||
| C11-2 | 0.672 | ||||||||||||||
| C11-3 | 0.770 | ||||||||||||||
| C11-4 | 0.861 | ||||||||||||||
| C11-5 | 0.795 | ||||||||||||||
| C11-6 | 0.832 | ||||||||||||||
| C12-1 | 0.864 | ||||||||||||||
| C12-2 | 0.736 | ||||||||||||||
| C12-3 | 0.896 | ||||||||||||||
| C12-4 | 0.657 | ||||||||||||||
| C12-5 | 0.893 | ||||||||||||||
| C13-1 | 0.878 | ||||||||||||||
| C13-2 | 0.884 | ||||||||||||||
| C13-3 | 0.900 | ||||||||||||||
| C13-4 | 0.697 | ||||||||||||||
| C13-5 | 0.935 | ||||||||||||||
| C14-1 | 0.830 | ||||||||||||||
| C14-2 | 0.819 | ||||||||||||||
| C14-3 | 0.917 | ||||||||||||||
| C14-4 | 0.687 | ||||||||||||||
| C14-5 | 0.927 | ||||||||||||||
| C15-1 | 0.945 | ||||||||||||||
| C15-2 | 0.876 | ||||||||||||||
| C15-3 | 0.856 | ||||||||||||||
| C15-4 | 0.925 |
Table A4.
Practice score formulation.
Table A4.
Practice score formulation.
| Factor | Criterion | Sub-Criterion | Multiplier (M) | Mean (Mn) | Ec | En | So |
|---|---|---|---|---|---|---|---|
| Social | C1 | (C1-4) Effect on engine performance | 0.661 | 4.22 | 3 | ||
| (C1-5) Effect on engine emission | 0.751 | 4.4 | 3 | ||||
| (C1-7) Energy efficiency | 0.788 | 4.4 | 3 | ||||
| C2 | (C2-6) Market penetration | 0.862 | 3.99 | 3 | |||
| (C2-7) Secondary market development | 0.887 | 3.76 | 3 | ||||
| C3 | (C3-4) Incentives/tax benefits/subsidies | 0.87 | 4 | 3 | |||
| (C3-5) Carbon pricing | 0.814 | 4.16 | 3 | ||||
| C4 | (C4-3) Financial support to the owner for new build and retrofit | 0.922 | 4.46 | 4 | |||
| C5 | (C5-3) Maintenance cost-service and amp; spare (OPEX) | 0.86 | 4.25 | 4 | |||
| (C5-4) Consumable cost-spare and amp; lubricant (OPEX) | 0.872 | 4.17 | 4 | ||||
| (C5-5) Fuel-related voyage cost (OPEX) | 0.618 | 4.27 | 3 | ||||
| C6 | (C6-3) Fuel bunkering intervals | 0.825 | 4.14 | 3 | |||
| (C6-4) Bunkering time | 0.856 | 3.87 | 3 | ||||
| C7 | (C7-3) Revenue impact due to loss of cargo-carrying capacity | 0.975 | 3.99 | 4 | |||
| C8 | (C8-1) Flammability (risk of explosion/fire) | 0.768 | 4.45 | 3 | |||
| (C8-3) Safe handling and storage | 0.644 | 4.27 | 3 | ||||
| (C8-5) Incidence of occupational injury | 0.705 | 4.18 | 3 | ||||
| (C8-6) Staff training and re-qualification of the workforce | 0.823 | 4.37 | 4 | ||||
| C9 | (C9-3) Climate change (life cycle GWP100 of CO2, CH4, N2O) | 0.972 | 4.25 | 4 | |||
| C10 | (C10-2) Acidification—acid rain | 0.938 | 4.28 | 4 | |||
| C11 | (C11-3) Water use and efficiency | 0.77 | 3.89 | 3 | |||
| (C11-4) Depletion of natural resources | 0.861 | 4.14 | 4 | ||||
| C12 | (C12-3) Territorial regulations | 0.896 | 4.26 | 4 | |||
| (C12-4) Upcoming legislation | 0.657 | 4.41 | 3 | ||||
| C13 | (C13-1) Social acceptability | 0.878 | 4.05 | 4 | |||
| (C13-2) Public opinion | 0.884 | 3.54 | 3 | ||||
| C14 | (C14-1) Ethics | 0.83 | 4.21 | 3 | |||
| (C14-2) Sense of comfort | 0.819 | 3.79 | 3 | ||||
| (C14-4) Social, labour, and human rights | 0.687 | 3.87 | 3 | ||||
| C15 | (C15-2) Job creation | 0.876 | 3.77 | 3 | |||
| (C15-3) Income increase | 0.856 | 3.68 | 3 | ||||
| Environmental | C1 | (C1-1) Fuel properties | 0.598 | 4.43 | 3 | ||
| (C1-2) Fuel pre-treatment requirement | 0.891 | 4.24 | 4 | ||||
| (C1-3) Engine adapting/adaptability to existing ships | 0.663 | 4.39 | 3 | ||||
| C2 | (C2-3) Technology reliability | 0.587 | 4.45 | 3 | |||
| (C2-4) Reliable supply of fuel | 0.916 | 4.39 | 4 | ||||
| (C2-5) Bunker capacity (global availability) | 0.672 | 4.45 | 3 | ||||
| C3 | (C3-2) Restricting the use of inefficient/polluting technologies | 0.894 | 4.21 | 4 | |||
| (C3-3) Providing economic signals to reduce carbon-intensive behaviors | 0.682 | 4.18 | 3 | ||||
| C4 | (C4-1) Investment cost for infrastructure | 0.909 | 4.56 | 4 | |||
| C5 | (C5-1) Retrofit to existing ship (CAPEX) | 0.799 | 4.2 | 3 | |||
| (C5-6) Total cost of ownership during the ship life cycle (OPEX) | 0.562 | 4.16 | 2 | ||||
| (C5-7) Resale cost | 0.801 | 3.68 | 3 | ||||
| C6 | (C6-2) Fuel production cost | 0.915 | 4.34 | 4 | |||
| C7 | (C7-2) Acquisition cost | 0.946 | 4.04 | 4 | |||
| C8 | (C8-2) Toxicity | 0.883 | 4.13 | 4 | |||
| (C8-4) Safe use and asset safety | 0.702 | 4.2 | 3 | ||||
| C9 | (C9-2) Life cycle assessment (well-tank-propeller) | 0.902 | 4.22 | 4 | |||
| C10 | (C10-1) Air pollution (NOx, SOx, NH3, PM) | 0.895 | 4.59 | 4 | |||
| C11 | (C11-5) Land use change—food security | 0.795 | 3.99 | 3 | |||
| (C11-6) Soil quality | 0.832 | 3.64 | 3 | ||||
| C12 | (C12-1) Compliance with existing regulations | 0.864 | 4.49 | 4 | |||
| (C12-2) International regulations | 0.736 | 4.44 | 3 | ||||
| C13 | (C13-4) Governmental supports | 0.697 | 4.37 | 3 | |||
| (C13-5) Energy security | 0.935 | 4.32 | 4 | ||||
| C14 | (C14-3) Adaptability | 0.917 | 3.94 | 4 | |||
| C15 | (C15-1) Political and strategic aspects | 0.945 | 4.19 | 4 | |||
| Economic | C1 | (C1-6) Effect on engine combustion chamber components | 0.515 | 4.13 | 2 | ||
| (C1-8) Maintenance demand | 0.698 | 4.13 | 3 | ||||
| (C1-9) Durability (alternative fuel’s long-term usage) | 0.623 | 4.12 | 3 | ||||
| (C1-10) Unforeseen technical issues | 0.831 | 3.72 | 3 | ||||
| C2 | (C2-1) Maturity/readiness of technology | 0.848 | 4.42 | 4 | |||
| (C2-2) Complexity of technology | 0.846 | 4.38 | 4 | ||||
| C3 | (C3-1) Supporting technology development | 0.916 | 4.4 | 4 | |||
| C4 | (C4-2) Investment cost for fuel plant | 0.865 | 4.47 | 4 | |||
| C5 | (C5-2) New build (CAPEX) | 0.914 | 4.35 | 4 | |||
| C6 | (C6-1) Fuel price | 0.917 | 4.48 | 4 | |||
| C7 | (C7-1) Infrastructure and logistics | 0.928 | 4.39 | 4 | |||
| C8 | (C8-7) Public health impacts (PM, SOx, NOx, CO, NH3) | 0.922 | 4.22 | 4 | |||
| C9 | (C9-1) Life cycle GHG (CO2, CH4, N2O) | 0.893 | 4.4 | 4 | |||
| C10 | (C10-3) Carbon emission | 0.879 | 4.44 | 4 | |||
| C11 | (C11-1) Accidental loss at sea | 0.846 | 4.16 | 4 | |||
| (C11-2) Impacts of fuel spills on aquatic environment | 0.672 | 4.09 | 3 | ||||
| C12 | (C12-5) Possible regulatory penalty | 0.893 | 4.25 | 4 | |||
| C13 | (C13-3) Policy support | 0.9 | 4.18 | 4 | |||
| C14 | (C14-5) Non-regulated environmental impacts | 0.927 | 3.84 | 4 | |||
| C15 | (C15-4) Social benefits | 0.925 | 3.94 | 4 | |||
| Total score for each dimension | 104 | 89 | 74 | ||||
| Total practice score | 267 | ||||||
References
- Balcombe, P.; Brierley, J.; Lewis, C.; Skatvedt, L.; Speirs, J.; Hawkes, A.; Staffell, I. How to decarbonise international shipping: Options for fuels, technologies and policies. Energy Convers. Manag. 2019, 182, 72–88. [Google Scholar] [CrossRef]
- Spoof-Tuomi, K.; Niemi, S. Environmental and Economic Evaluation of Fuel Choices for Short Sea Shipping. Clean Technol. 2020, 2, 34–52. [Google Scholar] [CrossRef]
- Nocera, S.; Basso, M.; Cavallaro, F. Micro and Macro Modelling Approach for the Evaluation of the Carbon Impacts from Transportation. Transp. Res. Procedia 2017, 24, 146–154. [Google Scholar] [CrossRef]
- Nocera, S.; Cavallaro, F. The competitiveness of alternative transport fuels for CO2 emissions. Transp. Policy 2016, 50, 1–14. [Google Scholar] [CrossRef]
- Ampah, J.D.; Yusuf, A.A.; Afrane, S.; Jin, C.; Liu, H. Reviewing two decades of cleaner alternative marine fuels: Towards IMO’s decarbonization of the maritime transport sector. J. Clean. Prod. 2021, 320, 128871. [Google Scholar] [CrossRef]
- Ashrafi, M.; Lister, J.; Gillen, D. Toward a harmonization of sustainability criteria for alternative marine fuels. Marit. Transp. Res. 2022, 3, 100052. [Google Scholar] [CrossRef]
- Xing, H.; Stuart, C.; Spence, S.; Chen, H. Alternative fuel options for low carbon maritime transportation: Pathways to 2050. J. Clean. Prod. 2021, 297, 126651. [Google Scholar] [CrossRef]
- Bengtsson, S.K.; Fridell, E.; Andersson, K.E. Fuels for short sea shipping: A comparative assessment with focus on environmental impact. Proc. Inst. Mech. Eng. Part M J. Eng. Marit. Environ. 2014, 228, 44–54. [Google Scholar] [CrossRef]
- Hansson, J.; Månsson, S.; Brynolf, S.; Grahn, M. Alternative marine fuels: Prospects based on multi-criteria decision analysis involving Swedish stakeholders. Biomass Bioenergy 2019, 126, 159–173. [Google Scholar] [CrossRef]
- Li, Y.; Lin, C.; Wang, Y.; Gao, X.; Xie, T.; Hai, R.; Wang, X.; Zhang, X. Multi-criteria evaluation method for site selection of industrial wastewater discharge in coastal regions. J. Clean. Prod. 2017, 161, 1143–1152. [Google Scholar] [CrossRef]
- Mandić, N.; Ukić Boljat, H.; Kekez, T.; Luttenberger, L.R. Multicriteria analysis of alternative marine fuels in sustainable coastal marine traffic. Appl. Sci. 2021, 11, 2600. [Google Scholar] [CrossRef]
- Deniz, C.; Zincir, B. Environmental and economical assessment of alternative marine fuels. J. Clean. Prod. 2016, 113, 438–449. [Google Scholar] [CrossRef]
- Luciana, T.A.; Gasparotti, C.; Rusu, E. Green fuels—A new challenge for marine industry. Energy Rep. 2021, 7, 127–132. [Google Scholar] [CrossRef]
- Ren, J.; Lützen, M. Selection of sustainable alternative energy source for shipping: Multi-criteria decision making under incomplete information. Renew. Sustain. Energy Rev. 2017, 74, 1003–1019. [Google Scholar] [CrossRef]
- Osman, S.; Sundarakani, B.; Reve, T. Benchmarking of Singapore maritime cluster: The role of cluster facilitators. Benchmarking Int. J. 2021, 29, 1452–1483. [Google Scholar] [CrossRef]
- Zhang, X.; Bao, Z.; Ge, Y.E. Investigating the determinants of shipowners’ emission abatement solutions for newbuilding vessels. Transp. Res. Part D Transp. Environ. 2021, 99, 102989. [Google Scholar] [CrossRef]
- Brundtland, G.H. Report of the World Commission on Environment and Development Our Common Future; UN: New York, NY, USA, 1987. [Google Scholar]
- Fleetwood, J. Social justice, food loss, and the sustainable development goals in the era of COVID-19. Sustainability 2020, 12, 5027. [Google Scholar] [CrossRef]
- Moshiul, A.M.; Mohammad, R.; Anjum, H.F.; Yesmin, A.; Chelliapan, S. The Evolution of Green Shipping Practices Adoption in the International Maritime Industry. TEM J. 2021, 10, 1112. [Google Scholar] [CrossRef]
- Andersson, K.; Brynolf, S.; Hansson, J.; Grahn, M. Criteria and decision support for a sustainable choice of alternative marine fuels. Sustainability 2020, 12, 3623. [Google Scholar] [CrossRef]
- Elkington, J. Enter the triple bottom line. In The Triple Bottom Line Does It All Add up? Routledge: Oxfordshire, UK, 2013; pp. 1–16. [Google Scholar]
- Negri, M.; Cagno, E.; Colicchia, C.; Sarkis, J. Integrating sustainability and resilience in the supply chain: A systematic literature review and a research agenda. Bus. Strategy Environ. 2021, 30, 2858–2886. [Google Scholar] [CrossRef]
- Cecchin, A.; Salomone, R.; Deutz, P.; Raggi, A.; Cutaia, L. What is in a name? The rising star of the circular economy as a resource-related concept for sustainable development. Circ. Econ. Sustain. 2021, 1, 83–97. [Google Scholar] [CrossRef]
- Moshiul, A.M.; Mohammad, R.; Hira, F.A.; Maarop, N. Alternative marine fuel research advances and future trends: A bibliometric knowledge mapping approach. Sustainability 2022, 14, 4947. [Google Scholar] [CrossRef]
- Liang, H.; Ren, J.; Lin, R.; Liu, Y. Alternative-fuel based vehicles for sustainable transportation: A fuzzy group decision supporting framework for sustainability prioritization. Technol. Forecast. Soc. Chang. 2019, 140, 33–43. [Google Scholar] [CrossRef]
- Tichavska, M.; Tovar, B.; Gritsenko, D.; Johansson, L.; Jalkanen, J.P. Air emissions from ships in port: Does regulation make a difference? Transp. Policy 2019, 75, 128–140. [Google Scholar] [CrossRef]
- Panoutsou, C.; Germer, S.; Karka, P.; Papadokostantakis, S.; Kroyan, Y.; Wojcieszyk, M.; Maniatis, K.; Marchand p Landalv, I. Advanced biofuels to decarbonise European transport by 2030: Markets, challenges, and policies that impact their successful market uptake. Energy Strategy Rev. 2021, 34, 100633. [Google Scholar] [CrossRef]
- Bilgili, L. Life cycle comparison of marine fuels for IMO 2020 Sulphur Cap. Sci. Total Environ. 2021, 774, 145719. [Google Scholar] [CrossRef] [PubMed]
- Raghoo, P.; Shah, K.U. A global empirical analysis on the diffusion & innovation of carbon pricing policies. J. Clean. Prod. 2022, 362, 132329. [Google Scholar]
- Englert, D.; Losos, A.; Raucci, C.; Smith, T. The Role of LNG in the Transition toward Low-and Zero-Carbon Shipping; World Bank: Washington, DC, USA, 2021. [Google Scholar]
- Irena, A.; Desa, U. A New World The Geopolitics of the Energy Transformation; IRENA: Abu Dhabi, United Arab Emirates, 2019. [Google Scholar]
- Rehmatulla, N.; Calleya, J.; Smith, T. The implementation of technical energy efficiency and CO2 emission reduction measures in shipping. Ocean Eng. 2017, 139, 184–197. [Google Scholar] [CrossRef]
- Brynolf, S.; Fridell, E.; Andersson, K. Environmental assessment of marine fuels: Liquefied natural gas, liquefied biogas, methanol and bio-methanol. J. Clean. Prod. 2014, 74, 86–95. [Google Scholar] [CrossRef]
- Lagemann, B.; Lindstad, E.; Fagerholt, K.; Rialland, A.; Erikstad, S.O. Optimal ship lifetime fuel and power system selection. Transp. Res. Part D Transp. Environ. 2022, 102, 103145. [Google Scholar] [CrossRef]
- Zincir, B.; Deniz, C. Assessment of alternative fuels from the aspect of shipboard safety. J. ETA Marit. Sci. 2018, 6, 199–214. [Google Scholar] [CrossRef]
- Lindstad, E.; Eskeland, G.S.; Rialland, A.; Valland, A. Decarbonizing maritime transport: The importance of engine technology and regulations for LNG to serve as a transition fuel. Sustainability 2020, 12, 8793. [Google Scholar] [CrossRef]
- Woodward, J.L.; Pitbaldo, R. LNG Risk Based Safety Modeling and Consequence Analysis; John Wiley & Sons: Hoboken, NJ, USA, 2010. [Google Scholar]
- Turner, D.R.; Hassellöv, I.M.; Ytreberg, E.; Rutgersson, A. Shipping and the environment: Smokestack emissions, scrubbers and unregulated oceanic consequences. Elem. Sci. Anthr. 2017, 5, 45. [Google Scholar] [CrossRef]
- Ramani, T.; Jaikumar, R.; Khreis, H.; Rouleau, M.; Charman, N. Air quality and health impacts of freight modal shifts: Review and assessment. Transp. Res. Rec. 2019, 2673, 153–164. [Google Scholar] [CrossRef]
- Wan, Z.; El Makhloufi, A.; Chen, Y.; Tang, J. Decarbonizing the international shipping industry: Solutions and policy recommendations. Mar. Pollut. Bull. 2018, 126, 428–435. [Google Scholar] [CrossRef] [PubMed]
- Tagaris, E.; Stergiou, I.; Sotiropoulou, R.E.P. Impact of shipping emissions on ozone levels over Europe: Assessing the relative importance of the Standard Nomenclature for Air Pollution (SNAP) categories. Environ. Sci. Pollut. Res. 2017, 24, 14903–14909. [Google Scholar] [CrossRef] [PubMed]
- Ni, P.; Wang, X.; Li, H. A review on regulations, current status, effects and reduction strategies of emissions for marine diesel engines. Fuel 2020, 279, 118477. [Google Scholar] [CrossRef]
- Contini, D.; Merico, E. Recent advances in studying air quality and health effects of shipping emissions. Atmosphere 2021, 12, 92. [Google Scholar] [CrossRef]
- Wu, Z.; Zhang, Y.; He, J.; Chen, H.; Huang, X.; Wang, Y.; Yu, X.; Yang, W.; Zhang, R.; Zhu, M.; et al. Dramatic increase in reactive volatile organic compound (VOC) emissions from ships at berth after implementing the fuel switch policy in the Pearl River Delta Emission Control Area. Atmos. Chem. Phys. 2020, 20, 1887–1900. [Google Scholar] [CrossRef]
- Aneziris, O.; Gerbec, M.; Koromila, I.; Nivolianitou, Z.; Pilo, F.; Salzano, E. Safety guidelines and a training framework for LNG storage and bunkering at ports. Saf. Sci. 2021, 138, 105212. [Google Scholar] [CrossRef]
- Ros, J.A.; Skylogianni, E.; Doedée, V.; van den Akker, J.T.; Vredeveldt, A.W.; Linders, M.J.; Goetheer, E.L.; Monteiro, J.G.M. Advancements in ship-based carbon capture technology on board of LNG-fuelled ships. Int. J. Greenh. Gas Control 2022, 114, 103575. [Google Scholar] [CrossRef]
- DNV GL. Maritime Forecast to 2050; Energy Transition Outlook 2018; DNV GL: Bærum, Norway, 2018. [Google Scholar]
- Ikram, M.; Zhang, Q.; Sroufe, R.; Shah, S.Z.A. Towards a sustainable environment: The nexus between ISO 14001, renewable energy consumption, access to electricity, agriculture and CO2 emissions in SAARC countries. Sustain. Prod. Consum. 2020, 22, 218–230. [Google Scholar] [CrossRef]
- Church, C.; Crawford, A. Minerals and the metals for the energy transition: Exploring the conflict implications for mineral-rich, fragile states. Geopolit. Glob. Energy Transit. 2020, 73, 279–304. [Google Scholar]
- Suo, C.; Li, Y.P.; Nie, S.; Lv, J.; Mei, H.; Ma, Y. Analyzing the effects of economic development on the transition to cleaner production of China’s energy system under uncertainty. J. Clean. Prod. 2021, 279, 123725. [Google Scholar] [CrossRef]
- Bouman, E.A.; Lindstad, E.; Rialland, A.I.; Strømman, A.H. State-of-the-art technologies, measures, and potential for reducing GHG emissions from shipping–A review. Transp. Res. Part D Transp. Environ. 2017, 52, 408–421. [Google Scholar] [CrossRef]
- Kesieme, U.; Pazouki, K.; Murphy, A.; Chrysanthou, A. Biofuel as an alternative shipping fuel: Technological, environmental and economic assessment. Sustain. Energy Fuels 2019, 3, 899–909. [Google Scholar] [CrossRef]
- Pamucar, D.; Ecer, F.; Deveci, M. Assessment of alternative fuel vehicles for sustainable road transportation of United States using integrated fuzzy FUCOM and neutrosophic fuzzy MARCOS methodology. Sci. Total Environ. 2021, 788, 147763. [Google Scholar] [CrossRef]
- Osorio-Tejada, J.L.; Llera-Sastresa, E.; Scarpellini, S. A multi-criteria sustainability assessment for biodiesel and liquefied natural gas as alternative fuels in transport systems. J. Nat. Gas Sci. Eng. 2017, 42, 169–186. [Google Scholar] [CrossRef]
- Tanzer, S.E.; Posada, J.; Geraedts, S.; Ramírez, A. Lignocellulosic marine biofuel: Technoeconomic and environmental assessment for production in Brazil and Sweden. J. Clean. Prod. 2019, 239, 117845. [Google Scholar] [CrossRef]
- Winebrake, J.J.; Corbett, J.J.; Umar, F.; Yuska, D. Pollution tradeoffs for conventional and natural gas-based marine fuels. Sustainability 2019, 11, 2235. [Google Scholar] [CrossRef]
- Yavuz, M.; Oztaysi, B.; Onar, S.C.; Kahraman, C. Multi-criteria evaluation of alternative-fuel vehicles via a hierarchical hesitant fuzzy linguistic model. Expert Syst. Appl. 2015, 42, 2835–2848. [Google Scholar] [CrossRef]
- Romney, A.K.; Weller, S.C.; Batchelder, W.H. Culture as consensus: A theory of culture and informant accuracy. Am. Anthropol. 1986, 88, 313–338. [Google Scholar] [CrossRef]
- Charmaz, K.; Thornberg, R. The pursuit of quality in grounded theory. Qual. Res. Psychol. 2021, 18, 305–327. [Google Scholar] [CrossRef]
- Solangi, Y.A.; Tan, Q.; Khan, M.W.A.; Mirjat, N.H.; Ahmed, I. The selection of wind power project location in the Southeastern Corridor of Pakistan: A factor analysis, AHP, and fuzzy-TOPSIS application. Energies 2018, 11, 1940. [Google Scholar] [CrossRef]
- Braeken, J.; Van Assen, M.A. An empirical Kaiser criterion. Psychol. Methods 2017, 22, 450. [Google Scholar] [CrossRef] [PubMed]
- Alam, M.M.; Mohammad, R.; Hira, F.A. Selection of alternative marine fuel technology based on literature review by applying appropriate multi-criteria decision-making method. J. Sci. Technol. Innov. Policy 2021, 7, 1–12. [Google Scholar] [CrossRef]
- Shekhovtsov, A.; Kołodziejczyk, J.; Sałabun, W. Fuzzy model identification using monolithic and structured approaches in decision problems with partially incomplete data. Symmetry 2020, 12, 1541. [Google Scholar] [CrossRef]
- Mousavi-Nasab, S.H.; Sotoudeh-Anvari, A. A comprehensive MCDM-based approach using TOPSIS, COPRAS and DEA as an auxiliary tool for material selection problems. Mater. Des. 2017, 121, 237–253. [Google Scholar] [CrossRef]
- Ribeiro, S.G.; Ivo, A.A.; Ferreira, M.G.; Silva, R.R. SOHCO: A strategy for constructing efficient teams. IEEE Access 2023, 11, 14575–14586. [Google Scholar] [CrossRef]
- Chakravarthi, K.K.; Shyamala, L. TOPSIS inspired budget and deadline aware multi-workflow scheduling for cloud computing. J. Syst. Archit. 2021, 114, 101916. [Google Scholar] [CrossRef]
- De Farias Aires, R.F.; Ferreira, L. A new approach to avoid rank reversal cases in the TOPSIS method. Comput. Ind. Eng. 2019, 132, 84–97. [Google Scholar] [CrossRef]
- Dehshiri, S.S.H.; Firoozabadi, B. A new multi-criteria decision making approach based on wins in league to avoid rank reversal: A case study on prioritizing environmental deterioration strategies in arid urban areas. J. Clean. Prod. 2023, 383, 135438. [Google Scholar] [CrossRef]
- García-Cascales, M.S.; Lamata, M.T. On rank reversal and TOPSIS method. Math. Comput. Model. 2012, 56, 123–132. [Google Scholar] [CrossRef]
- Cables, E.; Lamata, M.T.; Verdegay, J.L. RIM-reference ideal method in multicriteria decision making. Inf. Sci. 2016, 337, 1–10. [Google Scholar] [CrossRef]
- Saaty, T.L.; Vargas, L.G. Inconsistency and rank preservation. J. Math. Psychol. 1984, 28, 205–214. [Google Scholar] [CrossRef]
- Millet, I.; Saaty, T.L. On the relativity of relative measures–accommodating both rank preservation and rank reversals in the AHP. Eur. J. Oper. Res. 2000, 121, 205–212. [Google Scholar] [CrossRef]
- Yang, W.C.; Chon, S.H.; Choe, C.M.; Yang, J.Y. Materials selection method using TOPSIS with some popular normalization methods. Eng. Res. Express 2021, 3, 015020. [Google Scholar] [CrossRef]
- Vafaei, N.; Ribeiro, R.A.; Camarinha-Matos, L.M. Data normalisation techniques in decision making: Case study with TOPSIS method. Int. J. Inf. Decis. Sci. 2018, 10, 19–38. [Google Scholar] [CrossRef]
- Zolfani, S.; Yazdani, M.; Pamucar, D.; Zarate, P. A VIKOR and TOPSIS focused reanalysis of the MADM methods based on logarithmic normalization. arXiv 2020, arXiv:2006.08150. [Google Scholar]
- Tabachnick, B.G.; Fidell, L.S.; Ullman, J.B. Using Multivariate Statistics, 5th ed.; Pearson: London, UK, 2007. [Google Scholar]
- Klöck, C. Dealing with climate change at all levels: Small island developing states between global climate negotiations and national climate policies. In Handbook of Governance in Small States; Taylor & Francis Group: Abingdon, UK, 2020; pp. 167–178. [Google Scholar]
- Pavlenko, N.; Comer, B.; Zhou, Y.; Clark, N.; Rutherford, D. The Climate Implications of Using LNG as a Marine Fuel; Swedish Environmental Protection Agency: Stockholm, Sweden, 2020. [Google Scholar]
- Seo, Y.; Kim, J.; Park, E.; Lee, J.; Cho, M.; Han, S. Analysis of Energy Consumption of Novel Re-Liquefaction System Integrated with Fuel Supply System (FSS) for LPG-Fuelled LPG Carrier to Conventional Systems. Energies 2022, 15, 9384. [Google Scholar] [CrossRef]
- McCarney, J. Evolution in the engine room: A review of technologies to deliver decarbonised, sustainable shipping. Johns. Matthey Technol. Rev. 2020, 64, 374. [Google Scholar] [CrossRef]
- Hsieh, C.W.C.; Felby, C. Biofuels for the Marine Shipping Sector; IEA Bioenergy: Paris, France, 2017; p. 39. [Google Scholar]
- Svanberg, M.; Ellis, J.; Lundgren, J.; Landälv, I. Renewable methanol as a fuel for the shipping industry. Renew. Sustain. Energy Rev. 2018, 94, 1217–1228. [Google Scholar] [CrossRef]
- Kouzelis, K.; Frouws, K.; van Hassel, E. Maritime fuels of the future: What is the impact of alternative fuels on the optimal economic speed of large container vessels. J. Shipp. Trade 2022, 7, 23. [Google Scholar] [CrossRef]
- Gilbert, P.; Walsh, C.; Traut, M.; Kesieme, U.; Pazouki, K.; Murphy, A. Assessment of full life-cycle air emissions of alternative shipping fuels. J. Clean. Prod. 2018, 172, 855–866. [Google Scholar] [CrossRef]
- Helgason, R.; Cook, D.; Davíðsdóttir, B. An evaluation of the cost-competitiveness of maritime fuels–a comparison of heavy fuel oil and methanol (renewable and natural gas) in Iceland. Sustain. Prod. Consum. 2020, 23, 236–248. [Google Scholar] [CrossRef]
- Garatli, A.W.; Al-Saleem, F.; Wheeler, M. Green and Sustainable Maritime Shipping for Climate Change and Disaster Mitigation. J. Marit. Res. 2022, 19, 9–29. [Google Scholar]
- Atilhan, S.; Park, S.; El-Halwagi, M.M.; Atilhan, M.; Moore, M.; Nielsen, R.B. Green hydrogen as an alternative fuel for the shipping industry. Curr. Opin. Chem. Eng. 2021, 31, 100668. [Google Scholar] [CrossRef]
- Hansson, J.; Brynolf, S.; Fridell, E.; Lehtveer, M. The potential role of ammonia as marine fuel—Based on energy systems modeling and multi-criteria decision analysis. Sustainability 2020, 12, 3265. [Google Scholar] [CrossRef]
- Feenstra, M.; Monteiro, J.; van den Akker, J.T.; Abu-Zahra, M.R.; Gilling, E.; Goetheer, E. Ship-based carbon capture onboard of diesel or LNG-fuelled ships. Int. J. Greenh. Gas Control 2019, 85, 1–10. [Google Scholar] [CrossRef]
- Luo, X.; Wang, M. Study of solvent-based carbon capture for cargo ships through process modelling and simulation. Appl. Energy 2017, 195, 402–413. [Google Scholar] [CrossRef]
- Al Baroudi, H.; Awoyomi, A.; Patchigolla, K.; Jonnalagadda, K.; Anthony, E.J. A review of large-scale CO2 shipping and marine emissions management for carbon capture, utilisation and storage. Appl. Energy 2021, 287, 116510. [Google Scholar] [CrossRef]
- Creswell, J.W.; Creswell, J.D. Research Design Qualitative, Quantitative, and Mixed Methods Approaches; Sage Publications: Thousand Oaks, CA, USA, 2017. [Google Scholar]
Disclaimer/Publisher’s Note: The statements, opinions and data contained in all publications are solely those of the individual author(s) and contributor(s) and not of MDPI and/or the editor(s). MDPI and/or the editor(s) disclaim responsibility for any injury to people or property resulting from any ideas, methods, instructions or products referred to in the content. |
© 2023 by the authors. Licensee MDPI, Basel, Switzerland. This article is an open access article distributed under the terms and conditions of the Creative Commons Attribution (CC BY) license (https://creativecommons.org/licenses/by/4.0/).





