Method to Model the Environmental Impacts of Aircraft Cabin Configurations during the Operational Phase
Abstract
1. Introduction
2. Related Work
2.1. Life-Cycle Assessment
2.2. LCA-Related Methods in Aviation
2.3. Aviation-Specific Databases and Data Sources
3. Requirements and Conceptual Framework
- Conceptual requirements based on aircraft cabin;
- Methodological requirements based on the life-cycle assessment method.
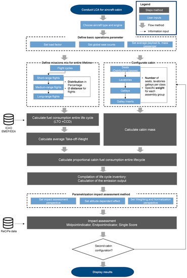
4. Methodology
4.1. Goal and Scope Definition
- Passenger seats;
- Aircraft lavatories;
- Galley modules;
- Galley equipment.
- Environmental impact per lifetime cabin (Fct. 1);
- Environmental impact per passenger-kilometer cabin (Fct. 2).
4.2. Life-Cycle Inventory
4.2.1. Definition and Introduction of Basic Parameters
- Operating empty weight ;
- Passenger and baggage weight (;
- Payload (;
- Fuel weight including cab fuel (;
- Reserve fuel weight (.
4.2.2. Calculation of Fuel Consumption and Mass
4.2.3. Calculation of the Cabin Mass
4.2.4. Relation of Fuel Mass to Functional Units
4.2.5. Life-Cycle Inventory: Calculation of the Emission Output
4.3. Impact Assessment
4.3.1. Parameterization of the Impact Assessment
- Individualistic—short time horizon of 20 years;
- Hierarchic—time horizon of 100 years (standard);
- Egalitarian—time horizon of 1000 years and longer.
4.3.2. Calculation of the Midpoint Indicators
4.3.3. Calculation of the Endpoint Indicators and the Single Score
- Human health (DALY)—life lost in years;
- Ecosystem (species)—life forms lost to extinction in one year;
- Resource availability (USD)—increase in cost in USD.
4.4. Evaluation and Interpretation
5. Results and Discussion
6. Conclusions and Outlook
Author Contributions
Funding
Institutional Review Board Statement
Informed Consent Statement
Data Availability Statement
Conflicts of Interest
Abbreviations
| Abbreviations | |
| AIC | Aviation-induced cloudiness |
| ATA | Air Transport Association of America |
| BDL | Federal Association of the German Air Transport Industry |
| CCD | Climb–cruise–descent phases |
| CF | Characterization factor |
| DIN | German Institute for Standardization |
| EASA | European Union Aviation Safety Agency |
| EEA | European Environment Agency |
| EF | Endpoint factor |
| EMEP | European Monitoring and Evaluation Programme |
| EP | Endpoint indicator |
| GWP | Global-warming potential |
| IATA | International Air Transport Association |
| ICAO | International Civil Aviation Organization |
| IPCC | Intergovernmental Panel on Climate Change |
| ISO | International Organization for Standardization |
| LCA | Life-cycle assessment |
| LTO | Landing and takeoff cycle |
| MFW | Maximum fuel weight |
| MLW | Maximum landing weight |
| MP | Midpoint factor |
| MTE | Mid-to-Endpoint factor |
| MTOW | Maximum takeoff weight |
| MZFW | Maximum zero-fuel weight |
| NF | Normalization factor |
| OEW | Operating empty weight |
| PAX | Passenger |
| PKM | Passenger kilometer |
| PW | Perspective impact assessment |
| RIVM | Dutch National Institute for Public Health and the Environment |
| SAF | Sustainable aviation fuel |
| STGP | Global-temperature-change potential |
| W | Weighting factor |
| WP | Weighting perspective |
| Symbols | |
| Interpolation variable 1: lower value, cruising altitude | |
| Interpolation variable 2: upper value, cruising altitude | |
| Cruising altitude of short-, medium-, and long-distance flights | |
| Characterization factors per substance x | |
| Emission factor for fuel of substance x | |
| Result per endpoint indicator | |
| Result per midpoint indicator | |
| Mid-to-endpoint conversion factors | |
| Endpoint-normalization factors | |
| Single score depending on weighting factor, perspective, endpoint indicators | |
| Weighting factors | |
| Fuel flow approach time | |
| Fuel flow climb time | |
| Fuel flow taxi time | |
| Fuel flow takeoff time | |
| Total flight distance in life cycle | |
| Interpolation variable 1: lower value, flight distance | |
| Interpolation variable 2: upper value, flight distance | |
| Defined length long-haul | |
| Defined length medium-haul | |
| Defined length short-haul | |
| Flight distance | |
| Weight of fuel | |
| Average weight of aircraft | |
| Weight of cabin | |
| Weight of fuel for cruising long-haul over entire life cycle | |
| Weight of fuel for cruising medium-haul over entire life cycle | |
| Weight of fuel for cruising short-haul over entire life cycle | |
| Weight of galleys | |
| Weight of galley interior | |
| Weight of aircraft lavatories | |
| Operating empty weight | |
| Total passenger weight | |
| Average weight per passenger including baggage | |
| Weight of passenger seats | |
| Interpolation variable 1: lower value, weight of fuel | |
| Interpolation variable 2: upper value, weight of fuel | |
| Weight of fuel for cruise flight over entire life cycle | |
| Weight of fuel for short-, medium- and long-haul, including takeoff and landing cycle | |
| Weight of fuel for cruise flight | |
| Weight of fuel for takeoff and landing cycle over total life cycle | |
| Weight of fuel for takeoff and landing cycle | |
| Weight of fuel for entire life cycle | |
| Weight of reserve fuel | |
| Weight of fuel | |
| Weight of fuel related to cabin over life cycle | |
| Weight of fuel related to cabin passenger kilometers | |
| Output emissions of substance x | |
| Output emissions fuel combustion | |
| Output emissions total | |
| Outgoing emissions fuel production | |
| Payload | |
| Specific takeoff weight | |
| Number of engines | |
| Number of long-haul flight cycles over total life cycle | |
| Number of medium-haul flight cycles over total life cycle | |
| Number of short-haul flight cycles over total life cycle | |
| Number of passengers | |
| Number of flight cycles | |
| Number of seats | |
| Distribution of short-, medium-, and long-haul flights | |
| Load factor | |
| Interpolation variable 1: lower value, weighting-factor substance | |
| Interpolation variable 2: upper value, weighting-factor substance | |
| Altitude-dependent weighting factors | |
| Approach time | |
| Climb time | |
| Taxiing time | |
| Total flight hours over aircraft life cycle | |
| Interpolation variable 1: lower value, duration flight | |
| Interpolation variable 2: upper value, duration flight | |
| Long-haul flight hours over aircraft life cycle | |
| Medium-haul flight hours over aircraft life cycle | |
| Short-, medium-, and long-haul flight hours over aircraft life cycle | |
| Interpolated flight hours of short-, medium-, and long-haul flights | |
| Short-haul flight hours over aircraft life cycle | |
| Takeoff time | |
| Interpolated flight time of long-haul flight | |
| Interpolated flight time of medium-haul flight | |
| Interpolated flight time of short-haul flight | |
| Sustained global-temperature-change potential |
Appendix A

Appendix B
Appendix C
| Engine Type | ||||
|---|---|---|---|---|
| Trent XWB-84 | 2.819 | 2.306 | 0.801 | 0.291 |
| PW1124G1-JM | 0.710 | 0.600 | 0.210 | 0.080 |
Appendix D
| Distance (NM) | A320 | A350 | ||||
|---|---|---|---|---|---|---|
| Most Frequently Observed Cruising Altitude (100 Feet) | Duration (hh:mm:ss) | Fuel Consumption (kg) | Most Frequently Observed Cruising Altitude (100 Feet) | Duration (hh:mm:ss) | Fuel Consumption (kg) | |
| 125 | 180 | 00:21:37 | 931.92 | 180 | 00:21:56 | 1786.52 |
| 200 | 270 | 00:31:18 | 1356.45 | 240 | 00:31:55 | 2692.42 |
| 250 | 280 | 00:37:44 | 1647.38 | 280 | 00:37:51 | 3226.65 |
| 500 | 320 | 01:10:49 | 2946.00 | 360 | 01:08:34 | 5713.71 |
| 750 | 360 | 01:45:05 | 4124.49 | 400 | 01:39:48 | 8071.12 |
| 1000 | 380 | 02:18:37 | 5273.37 | 400 | 02:10:56 | 10,641.24 |
| 1500 | 380 | 03:25:45 | 7768.61 | 420 | 03:13:15 | 15,553.61 |
| 2000 | 380 | 04:32:47 | 10,483.84 | 420 | 04:15:41 | 20,705.44 |
| 2500 | 380 | 05:39:50 | 12,914.24 | 440 | 05:17:56 | 25,537.04 |
| 3000 | 380 | 06:46:01 | 15,846.86 | 440 | 06:20:25 | 30,705.60 |
| 3500 | 440 | 07:22:39 | 35,715.75 | |||
| 4000 | 440 | 08:25:09 | 40,920.82 | |||
| 4500 | 440 | 09:27:24 | 45,933.32 | |||
| 5000 | 440 | 10:30:01 | 51,380.03 | |||
| 5500 | 440 | 11:32:17 | 56,391.88 | |||
Appendix E
Appendix F
| EF—Taxi | EF—Takeoff | EF—Climb | EF—Approach | ||
|---|---|---|---|---|---|
| Trent XWB-84 | HC | 0.94 | 0 | 0 | 0 |
| CO | 20.56 | 0.39 | 0.39 | 1.2 | |
| NOx | 4.73 | 45.48 | 34.53 | 11.46 | |
| PW1124G1-JM | HC | 0.55 | 0.1 | 0.1 | 0.02 |
| CO | 29.78 | 0.26 | 0.38 | 6.39 | |
| NOx | 4.72 | 16.47 | 13.85 | 8.92 |
Appendix G
| Midpoint Indicator | Unit | Assigned Substances (Hierarchical Characterization Factor) |
|---|---|---|
| Climate change | kg CO2eq. | CO2 (1), N2O (298), H2O*, NOX* (*), CH4 (34) |
| Ozone depletion | kg CFC11eq. | N2O (0.011) |
| Ionizing radiation | kBq Co-60 to air eq. | - |
| Particulate-matter formation | kg PM2.5 eq. | SO2 (0.29), NOX (0.11), NH3 (0.24) |
| Photochemical ozone formation (ecosystem) | kg NOx-eq. | NOx (1), HC (0.26) |
| Photochemical ozone formation (human health) | kg NOx eq. | NOX (1), HC (0.16), NMVOC (0.18) |
| Acidification | 1,4-DCB eq. | SO2 (1), NOX (0.36), NH3 (1.96) |
| Freshwater eutrophication | 1,4-DCB eq. | - |
| Seawater eutrophication | 1,4-DCB eq. | NOX (0.0384), NH3 (0.104) |
| Toxicity (carcinogenic) | 1,4-DCB eq. | HC (0.17) |
| Toxicity (non-carcinogenic) | 1,4-DCB eq. | HC (0.78) |
| Toxicity (land) | m3 H20 consumed | HC (0.03) |
| Toxicity (freshwater) | kg SO2 eq. | HC (0.0000154) |
| Toxicity (seawater) | m2∙annual crop eq. | HC (0.000388) |
| Land use and transformation | kg P eq. to freshwater | - |
| Water consumption | kg N eq. to marine water | - |
| Mineral consumption | kg Cu eq. | - |
| Consumption of raw fossil materials | kg oil eq. | Crude (1), gas (0.71) |
Appendix H
| Substance (x) | Unit | |
|---|---|---|
| CO2 | K/kg | 3.58E − 14 |
| (short time) | K/kg | 7.97E − 12 |
| CH4 | K/kg | −3.9E − 12 |
| (long time) | K/kg | −9.14E − 13 |
| Contrails | K/km | 1.37E − 13 |
| Cirrus clouds | K/km | 4.12E − 13 |
| AIC | O3 (S) | CH4 and O3 (L) | |||
|---|---|---|---|---|---|
| Forcing Factor s | Altitude (ft) | Forcing Factor s | Altitude (ft) | Forcing Factor s | Altitude (ft) |
| 0.02845 | 17,470 | 0.46942 | 17,502 | 0.86771 | 17,470 |
| 0.00000 | 19,548 | 0.55761 | 19,484 | 0.92461 | 19,484 |
| 0.00000 | 21,530 | 0.62020 | 21,498 | 0.95590 | 21,498 |
| 0.17354 | 23,511 | 0.71124 | 23,480 | 0.96159 | 23,543 |
| 0.39545 | 25,525 | 0.71124 | 25,525 | 0.94452 | 25,525 |
| 0.79943 | 27,507 | 0.81366 | 27,507 | 0.92745 | 27,539 |
| 1.25178 | 29,457 | 0.93030 | 29,521 | 0.92745 | 29,521 |
| 1.70982 | 31,598 | 1.00996 | 31,502 | 0.94168 | 31,534 |
| 2.10526 | 33,548 | 1.13229 | 33,484 | 0.97582 | 33,516 |
| 1.82077 | 35,530 | 1.42816 | 35,562 | 1.14083 | 35,562 |
| 1.53343 | 37,543 | 1.62447 | 37,575 | 1.21479 | 37,543 |
| 0.96728 | 39,557 | 1.80370 | 39,589 | 1.20341 | 39,589 |
| 0.79374 | 41,539 | 1.93172 | 41,539 | 1.20341 | 41,571 |
Appendix I
| Midpoint Indicator | Unit | Characterization Factor (Hierarchical) |
|---|---|---|
| Human Health | ||
| Climate change (human health) | DALY/kg CO2 eq. | 9.28E − 07 |
| Ozone depletion (human health) | DALY/kg CFC11 eq. | 5.31E − 04 |
| Ionizing radiation (human health) | DALY/kBq Co-60 to air eq. | 8.50E − 09 |
| Particulate-matter formation (human health) | DALY/kg PM2.5 eq. | 6.29E − 04 |
| Photochemical ozone formation (human health) | DALY/kg NOx eq. | 9.10E − 07 |
| Toxicity (carcinogenic) | DALY/kg 1,4-DCB emitted to urban air eq. | 3.32E − 06 |
| Toxicity (non-carcinogenic) | DALY/kg 1,4-DCB emitted to urban air eq. | 2.28E − 07 |
| Water consumption (human health) | 1,4-DCB eq. | 2.22E − 06 |
| Ecosystem | ||
| Climate change (ecosystem land) | Species∙year/kg CO2 eq. | 2.80E − 09 |
| Photochemical ozone formation (ecosystem land) | Species∙year/kg NOx eq. | 1.29E − 07 |
| Acidification (ecosystem land) | Species∙year/kg SO2 eq. | 2.12E − 07 |
| Toxicity (ecosystem land) | Species∙year/kg 1,4-DBC emitted to industrial soil eq. | 1.14E − 11 |
| Water consumption (ecosystem land) | Species∙year/m3 consumed | 1.35E − 08 |
| Land use and transformation (ecosystem land) | Species/m2∙annual crop eq. | 8.88E − 09 |
| Climate change (ecosystem freshwater) | Species∙year/kg CO2 eq. | 1.45E − 14 |
| Eutrophication (ecosystem freshwater) | Species∙year/kg P to freshwater eq. | 6.71E − 07 |
| Toxicity (ecosystem freshwater) | Species∙year/kg 1,4-DBC emitted to freshwater eq. | 6.95E − 10 |
| Water consumption | Species∙year/m3 consumed | 6.04E − 13 |
| Sea toxicity (ecosystem saltwater) | Species∙year/kg 1,4-DBC emitted to sea water eq. | 1.05E − 10 |
| Eutrophication (ecosystem saltwater) | Species∙year/kg N to marine water eq | 1.70E − 09 |
| Resource Availability | ||
| Mineral consumption | Species∙year/kg 1,4-DBC emitted to sea water eq. | 1.05E − 10 |
| Consumption of raw fossil materials | Species∙year/kg N to marine water eq. | 1.70E − 09 |
Appendix J
| Midpoint Indicator | Unit | Perspective | ||
|---|---|---|---|---|
| Individualistic | Hierarchical | Egalitarian | ||
| Human Health | ||||
| Climate change (human health) | DALY/kg CO2 eq. | 8.73E − 04 | 7.42E − 03 | 7.25E − 02 |
| Ozone depletion (human health) | DALY/kg CFC11 eq. | 1.55E − 05 | 3.19E − 05 | 9.44E − 05 |
| Ionizing radiation (human health) | DALY/kBq Co-60 to air eq. | 3.19E − 06 | 4.08E − 06 | 9.78E − 06 |
| Particulate-matter formation (human health) | DALY/kg PM2.5 eq. | 1.00E − 02 | 1.61E − 02 | 1.61E − 02 |
| Photochemical ozone formation (human health) | DALY/kg NOx eq. | 1.80E − 05 | 1.80E − 05 | 1.80E − 05 |
| Toxicity (carcinogenic) | DALY/kg 1,4-DCB emitted to urban air eq. | 3.29E − 06 | 3.42E − 05 | 9.80E − 04 |
| Toxicity (non-carcinogenic) | DALY/kg 1,4-DCB emitted to urban air eq. | 3.39E − 07 | 2.08E − 04 | 1.48E − 02 |
| Water consumption (human health) | 1,4-DCB eq. | 1.96E − 04 | 1.96E − 04 | 2.91E − 04 |
| Ecosystem | ||||
| Climate change (ecosystem land) | Species∙year/kg CO2 eq. | 5.72E − 06 | 2.24E − 05 | 1.45E − 04 |
| Photochemical ozone formation (ecosystem land) | Species∙year/kg NOx eq. | 2.24E − 06 | 2.24E − 06 | 2.24E − 06 |
| Acidification (ecosystem land) | Species∙year/kg SO2 eq. | 8.42E − 06 | 8.42E − 06 | 8.42E − 06 |
| Toxicity (ecosystem land) | Species∙year/kg 1,4-DBC emitted to industrial soil eq. | 3.62E − 04 | 8.19E − 04 | 8.82E − 04 |
| Water consumption (ecosystem land) | Species∙year/m3 consumed | 0.00E + 00 | 3.48E − 06 | 3.48E − 06 |
| Land use and transformation (ecosystem land) | Species/ (m2∙annual crop eq.) | 6.23E − 04 | 6.23E − 04 | 6.23E − 04 |
| Climate change (ecosystem freshwater) | Species∙year/kg CO2 eq. | 1.56E − 10 | 6.11E − 10 | 3.95E − 09 |
| Eutrophication (ecosystem freshwater) | Species∙year/kg P to freshwater eq. | 4.90E − 07 | 4.90E − 07 | 4.90E − 07 |
| Toxicity (ecosystem saltwater) | Species∙year/kg 1,4-DBC emitted to freshwater eq. | 8.74E − 09 | 1.75E − 08 | 2.02E − 07 |
| Water consumption | Species∙year/m3 consumed | 6.16E − 10 | 6.16E − 10 | 6.16E − 10 |
| Sea toxicity (ecosystem saltwater) | Species∙year/kg 1,4-DBC emitted to sea water eq. | 9.24E − 10 | 4.56E − 09 | 2.59E − 04 |
| Eutrophication (ecosystem saltwater) | Species∙year/kg N to marine water eq. | 6.12E − 09 | 6.12E − 09 | 6.12E − 09 |
| Resource Availability | ||||
| Mineral consumption | Species∙year/kg 1,4-DBC emitted to sea water eq. | 3.08E + 04 | 2.77E + 04 | 2.77E + 04 |
| Consumption of raw fossil materials | Species∙year/kg N to marine water eq. | 2.91E + 02 | 2.91E + 02 | 2.91E + 02 |
| Human Health | Ecosystem | Resource Availability | |
|---|---|---|---|
| Average Value | 400 | 400 | 200 |
| Individualist | 250 | 550 | 200 |
| Hierarchist | 400 | 300 | 300 |
| Egalitarian | 500 | 300 | 200 |
References
- Federal Association of the German Air Transport Industry e. V. (BDL). Klimaschutz im Luftverkehr—Analyse der Instrumente zur CO2-Reduktion; Federal Association of the German Air Transport Industry: Berlin, Germany, 2019. [Google Scholar]
- Lee, D.S.; Fahey, D.W.; Skowron, A.; Allen, M.R.; Burkhardt, U.; Chen, Q.; Doherty, S.J.; Freeman, S.; Forster, P.M.; Fuglestvedt, J.; et al. The contribution of global aviation to anthropogenic climate forcing for 2000 to 2018. Atmos. Environ. 2021, 244, 117834. [Google Scholar] [CrossRef] [PubMed]
- Howe, S.; Kolios, A.J.; Brennan, F.P. Environmental life cycle assessment of commercial passenger jet airliners. Transp. Res. Part D Transp. Environ. 2013, 19, 34–41. [Google Scholar] [CrossRef]
- Krieg, H.; Ilg, R.; Brethauer, L.; Loske, F. Environmental impact assessment of aircraft operation: A key for greening the aviation sector. Aerotec. Missili Spaz. 2012, 91, 73–78. [Google Scholar]
- Johanning, A. Methodik zur Ökobilanzierung im Flugzeugvorentwurf; Technische Universität München: München, Germany, 2017. [Google Scholar]
- International Air Transport Association (IATA). Aircraft Technology Roadmap to 2050; IATA: Geneva, Switzerland, 2019. [Google Scholar]
- Hall, A.; Mayer, T.; Wuggetzer, I.; Childs, P.R.N. Future aircraft cabins and design thinking: Optimisation vs. win-win scenarios. Propuls. Power Res. 2013, 2, 85–95. [Google Scholar] [CrossRef]
- Tsai, W.H.; Chang, Y.C.; Lin, S.J.; Chen, H.C.; Chu, P.Y. A green approach to the weight reduction of aircraft cabins. J. Air Transp. Manag. 2014, 40, 65–77. [Google Scholar] [CrossRef]
- Mortensen, R.; Pupkes, B.; Keiser, D.; Reiß, M.; Freitag, M. Inflight catering services—A comparison of central and decentral galleys inside the aircraft cabin, a concept-based approach. Transp. Res. Procedia 2022, 65, 34–43. [Google Scholar]
- International Civil Aviation Organization (ICAO). Introduction to the ICAO Basket of Measures to Mitigate Climate Change; ICAO: Montreal, QC, Canada, 2019.
- Dong, Y.; Miraglia, S.; Manzo, S.; Georgiadis, S.; Sørup, H.J.D.; Boriani, E.; Hald, T.; Thöns, S.; Hauschild, M.Z. Environmental sustainable decision making—The need and obstacles for integration of LCA into decision analysis. Environ. Sci. Policy 2018, 87, 33–44. [Google Scholar] [CrossRef]
- Pryshlakivsky, J.; Searcy, C. Life Cycle Assessment as a decision-making tool: Practitioner and managerial considerations. J. Clean. Prod. 2021, 309, 127344. [Google Scholar] [CrossRef]
- Hauschild, M.Z. Introduction to LCA Methodology. In Life Cycle Assessment; Springer International Publishing: Cham, Switzerland, 2018; pp. 59–66. ISBN 9783319564753. [Google Scholar]
- DIN EN ISO 14040; Environmental Management-Life Cycle Assessment-Principles and Framework. VDI Zentrum Ressourceneffizienz: Berlin, Germany, 2009.
- Björn, A.; Owsianiak, M.; Molin, C.; Hauschld, Z.M. LCA History. In Life Cycle Assessment—Theory and Practice; Hauschild, M.Z., Rosenbaum, R.K., Olsen, S.I., Eds.; Springer: Cham, Switzerland, 2018; pp. 17–30. ISBN 9781315778730. [Google Scholar]
- Jolliet, O.; Saade-Sbeih, M.; Shaked, S.; Jolliet, A.; Crettaz, P. Environmental Life Cycle Assessment; CRC Press: Boca Raton, FL, USA, 2015; ISBN 9781439887707. [Google Scholar]
- Frischknecht, R. Lehrbuch der Ökobilanzierung; Springer Spektrum: Berlin, Germany, 2020; ISBN 9783662547625. [Google Scholar]
- European Commission. ILCD-Handbook-General-Guide-for-LCA—Detailed Guidance; European Commission: Luxembourg, 2010.
- DIN EN ISO 14044; Umweltmanagement—Ökobilanz—Anforderungen Anleitungen. VDI Zentrum Ressourceneffizienz: Berlin, Germany, 2006.
- Lüdemann, L.; Sumpf, J.; Golder, M. Ökobilanzergebnisse von Stetigförderern—Einfluss von funktioneller Einheit, Untersuchungsrahmen und Datenqualität. In Proceedings of the 17th Fachkolloquium der WGTL, Chemnitz, Germany, 20–21 September 2021; pp. 116–130. [Google Scholar]
- Farjana, S.H.; Mahmud, P.M.A.; Huda, N. An introduction to life cycle assessment. In Life Cycle Assessment for Sustainable Mining; Elsevier: Amsterdam, The Netherlands, 2021; Volume 12. [Google Scholar]
- Kaltschmitt, M. Umweltbewertung für Ingenieure; Springer: Berlin, Germany, 2015; ISBN 9783642369889. [Google Scholar]
- Weißenberger, M. Lebenszyklusbasierte Analyse der Ökologischen Eigenschaften von Niedrigstenergiewohngebäuden unter Besonderer Berücksichtigung der Gebäudetechnik; Technische Universität München: München, Germany, 2016. [Google Scholar]
- Huijbregts, M.A.J.; Steinmann, Z.J.N.; Elshout, P.M.F.; Stam, G.; Verones, F.; Vieira, M.; Zijp, M.; Hollander, A.; van Zelm, R. ReCiPe2016: A harmonised life cycle impact assessment method at midpoint and endpoint level. Int. J. Life Cycle Assess. 2017, 22, 138–147. [Google Scholar] [CrossRef]
- Bong, P.X.H.; Malek, M.A.; Mardi, N.H.; Hanafiah, M.M. Cradle-to-gate water-related impacts on production of traditional food products in Malaysia. Sustainability 2020, 12, 5274. [Google Scholar] [CrossRef]
- Barke, A.; Bley, T.; Thies, C.; Weckenborg, C.; Spengler, T.S. Are Sustainable Aviation Fuels a Viable Option for Decarbonizing Air Transport in Europe? An Environmental and Economic Sustainability Assessment. Appl. Sci. 2022, 12, 597. [Google Scholar] [CrossRef]
- Fricke, K.; Gierlings, S.; Ganser, P.; Seimann, M.; Bergs, T. A cradle to gate approach for life-cycle-assessment of blisk manufacturing. In Proceedings of the ASME Turbo Expo 2021, Online, 7–11 June 2021; pp. 1–10. [Google Scholar] [CrossRef]
- Dong, S.; Xian, G.; Yi, X.S. Life cycle assessment of ramie fiber used for FRPs. Aerospace 2018, 5, 81. [Google Scholar] [CrossRef]
- Meng, F.; McKechnie, J.; Turner, T.A.; Pickering, S.J. Energy and environmental assessment and reuse of fluidised bed recycled carbon fibres. Compos. Part A Appl. Sci. Manuf. 2017, 100, 206–214. [Google Scholar] [CrossRef]
- Al-Lami, A.; Hilmer, P.; Sinapius, M. Eco-efficiency assessment of manufacturing carbon fiber reinforced polymers (CFRP) in aerospace industry. Aerosp. Sci. Technol. 2018, 79, 669–678. [Google Scholar] [CrossRef]
- Johanning, A.; Scholz, D. A First Step towards the Integration of Life Cycle Assessment into Conceptual Aircraft Design; Deutsche Gesellschaft für Luft-und Raumfahrt-Lilienthal-Oberth: Bonn, Germany, 2013; pp. 1–16. [Google Scholar]
- Fabre, A.; Planès, T.; Delbecq, S.; Pommier-Budinger, V.; Lafforgue, G. Life cycle assessment models for overall aircraft design. In Proceedings of the AIAA SCITECH 2022 Forum, San Diego, CA, USA, 3–7 January 2022; pp. 1–20. [Google Scholar] [CrossRef]
- Melo, S.P.; Barke, A.; Cerdas, F.; Thies, C.; Mennenga, M.; Spengler, T.S.; Herrmann, C. Sustainability assessment and engineering of emerging aircraft technologies-challenges, methods and tools. Sustainability 2020, 12, 5663. [Google Scholar] [CrossRef]
- Scholz, D. Calculation of the Emission Characteristics of Aircraft Kerosene and Hydrogen Propulsion; Harvard Dataverse: Cambridge, MA, USA, 2020; Version 4. [Google Scholar] [CrossRef]
- Caers, B. Conditions for Passenger Aircraft Minimum Fuel Consumption, Direct Operating Costs and Environmental Impact; HAW: Hamburg, Germany, 2019. [Google Scholar]
- Gössling, S.; Hanna, P.; Higham, J.; Cohen, S.; Hopkins, D. Can we fly less? Evaluating the ‘necessity’ of air travel. J. Air Transp. Manag. 2019, 81, 101722. [Google Scholar] [CrossRef]
- Baumeister, S. Mitigating the Climate Change Impacts of Aviation through Behavioural Change. Transp. Res. Procedia 2020, 48, 2006–2017. [Google Scholar] [CrossRef]
- International Civil Aviation Organization (ICAO). ICAO Carbon Emissions Calculator; ICAO: Montreal, QC, Canada, 2018.
- EUROCONTROL. Small Emitters Tool (SET)—2021; EUROCONTROL: Brussels, Belgium, 2021.
- Myclimate. Der Myclimate Flugrechner. 2019. Available online: https://www.myclimate.org/fileadmin/user_upload/myclimate_-_home/01_Information/01_About_myclimate/09_Calculation_principles/Documents/myclimate-Flugrechner-Grundlagen_DE.pdf (accessed on 15 December 2022).
- Atmosfair gGmbH. Atmosfair Flug-Emissionsrechner. 2016. Available online: https://www.atmosfair.de/wp-content/uploads/flug-emissionsrechner-dokumentation-berechnungsmethode-1.pdf (accessed on 15 December 2022).
- European Environment Agency (EMEP/EEP). EMEP/EEA Air Pollutant Emission Inventory Guidebook 2019; EMEP/EEA: Copenhagen, Denmark, 2019. [Google Scholar]
- International Air Transport Association (IATA). IATA CO2 Connect Calculator International Air Transport Association (IATA); IATA: Montreal, QC, Canada, 2022. [Google Scholar]
- Dawes, J. Do Data Characteristics Change According to the Number of Scale Points Used? An Experiment Using 5-Point, 7-Point and 10-Point Scales. Int. J. Mark. Res. 2008, 50, 61–104. [Google Scholar] [CrossRef]
- International Civil Aviation Organization (ICAO). ICAO Aircraft Engine Emissions Databank; EASA: Cologne, Germany, 2021.
- European Organisation for the Safety of Air Navigation (Eurocontrol). Base of Aircraft Data (BADA); Eurocontrol: Brussels, Belgium, 2022.
- Nuic, A.; Poles, D.; Mouillet, V. BADA: An advanced aircraft performance model for present and future ATM systems. Int. J. Adapt. Control Signal Process. 2010, 24, 850–866. [Google Scholar] [CrossRef]
- UK Government. UK Government GHG Conversion Factors for Company Reporting Department for Business, Energy & Industrial Strategy; Department for Environment Food & Rural Affairs: London, UK, 2021.
- Graichen, J.; Gores, S.; Herold, A. Überarbeitung des Emissionsinventars des Flugverkehrs; Öko-Institut: Berlin, Germany, 2010. [Google Scholar]
- U.S. Environmental Protection Agency (EPA). Emission Factors for Greenhouse Gas Inventories. 2018. Available online: https://www.epa.gov/sites/default/files/2018-03/documents/emission-factors_mar_2018_0.pdf (accessed on 5 December 2022).
- European Commission. European Commission European Platform on Life Cycle Assessment. 2018. Available online: https://eplca.jrc.ec.europa.eu/LCDN/developerEF.xhtml (accessed on 9 July 2022).
- National Energy Technology Labatoratory (NETL). NETL Life Cycle Inventory Data—Unit Process: Petroleum Based Kerosene Jet Fuel Energy Conversion Facility 2005; U.S. Department of Energy, National Energy Technology Laboratory: Washington, DC, USA, 2005.
- European Union Aviation Safety Agency (EASA). Type Certificate Data Sheets (TCDS). EASA Document Library. 2022. Available online: https://www.easa.europa.eu/document-library/type-certificates?search=737&year=&year_to= (accessed on 20 March 2022).
- Airbus Group. Aircraft Charateristics; Airbus: Leiden, The Netherlands, 2022. [Google Scholar]
- Boeing. Airplane Characteristics for Airport Planning; Boeing: Chicago, IL, USA, 2022. [Google Scholar]
- Schallmo, D.R.A.; Lang, K. Design Thinking Erfolgreich Anwenden; Springer Fachmedien: Wiesbaden, Germany, 2020; ISBN 978-3-658-28324-7. [Google Scholar]
- Rolinck, M.; Gellrich, S.; Bode, C.; Mennenga, M.; Cerdas, F.; Friedrichs, J.; Herrmann, C. A Concept for Blockchain-Based LCA and its Application in the Context of Aircraft MRO. Procedia CIRP 2021, 98, 394–399. [Google Scholar] [CrossRef]
- Schmidt, M.; Plötner, K.O.; Pornet, C.; Isikveren, A.T.; Hornung, M. Contributions of Cabin Related and Ground Operation Technologies Towards Flightpath 2050; Deutsche Gesellschaft für Luft-und Raumfahrt-Lilienthal-Oberth: Bonn, Germany, 2013; pp. 1–9. [Google Scholar]
- Mensen, H. Handbuch der Luftfahrt, 2nd ed.; Springer: Berlin/Heidelberg, Germany, 2013; ISBN 9783642344015. [Google Scholar]
- Oehme, G. Fulfil Customer Order Process: Customization of Commercial Aircraft. In Supply Chain Integration Challenges in Commercial Aerospace; Richter, K., Walther, J., Eds.; Springer Nature: Cham, Switzerland, 2017; pp. 91–104. ISBN 9783319461540. [Google Scholar]
- Ackert, S. Commercial Aspects of Aircraft Customization. 2013. Available online: http://www.aircraftmonitor.com/uploads/1/5/9/9/15993320/commercial_aspects_of_aircraft_customization___v1.pdf (accessed on 5 December 2022).
- Steinegger, R. Fuel Economy for Aircraft Operation as a Function of Weight and Distance; ZHAW Zürcher Hochschule für Angewandte Wissenschaften: Zürich, Switzerland, 2017. [Google Scholar]
- Marinus, B.G.; Hauglustaine, A. Data-driven modeling of fuel consumption for turboprop-powered civil airliners. Energies 2020, 13, 1695. [Google Scholar] [CrossRef]
- DIN 9020-1:1983-10; Aerospace, Mass Breakdown for Aircraft Heavier than Air, Main Mass Groups and Terms of Mass, Survey. Beuth: Berlin, Germany, 1983.
- International Civil Aviation Organization (ICAO). Jul 2022: Air Transport Monthly Monitor; ICAO: Montreal, QC, Canada, 2022.
- Deutsche Lufthansa AG. Airbus A350-900 Sitzpläne. lufthansa.com. 2022. Available online: https://www.lufthansa.com/de/de/35a (accessed on 26 June 2022).
- Berdowski, Z.; Van den Broek-Serlé, F.N.; Jetten, J.T.; Kawabatta, Y.; Schoemaker, J.T.; Versteegh, R. Survey on Standard Weights of Passengers and Baggage; EASA: Cologne, Germany, 2009.
- Pfingstl, S.; Steinweg, D.; Zimmermann, M.; Hornung, M. On the Potential of Extending Aircraft Service Time Using Load Monitoring. J. Aircr. 2022, 59, 377–385. [Google Scholar] [CrossRef]
- Goedkoop, M.; Huijbregts, M. ReCiPe 2008: A Life Cycle Impact Assessment Method which Comprises Harmonised Category Indicators at the Midpoint and the Endpoint Level; VROM: Amsterdam, The Netherlands, 2013. [Google Scholar]
- Schwartz, E.; Kroo, I.M. Aircraft design: Trading cost and climate impact. In Proceedings of the 47th AIAA Aerospace Sciences Meeting including The New Horizons Forum and Aerospace Exposition, Orlando, FL, USA, 6–8 January 2009; Volume 47, p. 16. [Google Scholar] [CrossRef]
- Koch, A.; Lührs, B.; Dahlmann, K.; Linke, F.; Grewe, V.; Litz, M.; Plohr, M.; Nagel, B.; Gollnick, V.; Schumann, U. Climate impact assessment of varying cruise flight altitudes applying the CATS simulation approach. In Proceedings of the 3rd CEAS Air&Space Conference and 21st AIDAA Congress, Venice, Italy, 24–28 October 2011; p. 12. [Google Scholar]
- National Institute for Public Health and the Environment Ministry of Health; Huijbregts, M.A.J.; Steinmann, Z.J.N.; Elshout, P.M.F.; Stam, G.; Verones, F.; Vieira, M.D.M.; Hollander, A.; Van Zelm, R. ReCiPe 2016: Characterisation Factors. Provided Data Set by RVIM. 2017. Available online: https://www.rivm.nl/en/life-cycle-assessment-lca/downloads (accessed on 5 January 2023).
- Shine, K.P.; Fuglestvedt, J.S.; Hailemariam, K.; Stuber, N. Alternatives to the Global Warming Potential for Comparing Climate Impacts of Emissions of Greenhouse Gases. Clim. Change 2005, 68, 281–302. [Google Scholar] [CrossRef]
- Huijbregts, M.A.J.; Steinmann, Z.J.N.; Elshout, P.M.F.; Stam, G.; Verones, F.; Vieira, M.D.M.; Hollander, A.; Van Zelm, R. National Institute for Public Health and the Environment Ministry of Health, ReCiPe 2016: Mid-to-Endpoint Factors. 2017. Available online: https://www.rivm.nl/en/life-cycle-assessment-lca/downloads (accessed on 5 January 2023).
- National Institute for Public Health and the Environment Ministry of Health; Huijbregts, M.A.J.; Steinmann, Z.J.N.; Elshout, P.M.F.; Stam, G.; Verones, F.; Vieira, M.D.M.; Hollander, A.; Van Zelm, R. ReCiPe 2008: Weighting Factors. 2014. Available online: https://www.rivm.nl/en/life-cycle-assessment-lca/downloads (accessed on 5 January 2023).
- National Institute for Public Health and the Environment Ministry of Health; Huijbregts, M.A.J.; Steinmann, Z.J.N.; Elshout, P.M.F.; Stam, G.; Verones, F.; Vieira, M.D.M.; Hollander, A.; Van Zelm, R. ReCiPe 2016: Normalization Factors. 2017. Available online: https://www.rivm.nl/en/life-cycle-assessment-lca/downloads (accessed on 5 January 2023).
- Mortensen Ernits, R.; Reiß, M.; Bauer, M.; Becker, A.; Freitag, M. Individualisation of Inflight Catering Meals—An Automation Concept for Integrating Pre-Ordered Meals during the Flight for All Passengers. Aerospace 2022, 9, 736. [Google Scholar] [CrossRef]
- European Organisation for the Safety of Air Navigation (EURONCTROL). EUROCONTROL Method for Estimating Aviation Fuel Burnt and Emissions; Eurocontrol: Brussels, Belgium, 2016.
- FLugzeug-Lexikon.de FLugzeug-Lexikon.de. Available online: https://www.flugzeug-lexikon.de/ILA_2010/Verkehrsflugzeuge/Airbus_A350/airbus_a350.html (accessed on 5 January 2023).
- AIRBUS, S.A.S. A320 Aircraft Characteristics Airport and Maintenance Planning; AIRBUS: Blagnac, France, 2020. [Google Scholar]
- AIRBUS, S.A.S. A350 Aircraft Characteristics Airport and Maintenance Planning; AIRBUS: Blagnac, France, 2016. [Google Scholar]
- Niklaß, M.; Dahlmann, K.; Grewe, V.; Maertens, S.; Plohr, M.; Scheelhaase, J.; Schwieger, J.; Brodmann, U.; Kurzböck, C.; Repmann, M.; et al. Integration of Non-CO2 Effects of Aviation in the EU ETS and under CORSIA Final Report. 2020, p. 207. Available online: https://elib.dlr.de/133619/ (accessed on 5 January 2023).






| Variable Input Parameter | System Boundaries and Method | Boundaries and Metrics | |||||
|---|---|---|---|---|---|---|---|
| Legend ○ Characteristic Not Present ◔ Characteristic Very Low ◑ Characteristic Low ◕ Characteristic High ● Characteristic Very High | Aircraft Type | Mission Profile | Cabin Configuration | Consideration Height-Dependent Effect | Fuel Production | Presentation of Results | |
| Method and Source | Description | ||||||
| [5] | Full LCA method included in preliminary aircraft design | ● | ◑ | ◔ | ● | ● | Env. Ind. * |
| [34] | Comparison of conventional kerosene with hydrogen | ◔ | ◑ | ◔ | ● | ○ | CO2 eq. |
| [35] | Considers aerodynamic influences as well as the engine utilization | ◑ | ◑ | ◔ | ● | ○ | CO2 eq. |
| [38] | Carbon-emissions calculator | ◑ | ● | ○ | ○ | ○ | CO2 eq. |
| [39] | Emissions calculator for passengers | ● | ● | ○ | ○ | ○ | CO2 eq. |
| [40] | Emissions calculator for passengers | ◑ | ● | ○ | ◔ | ◑ | CO2 eq. |
| [42] | Emissions calculator according to different flight phases | ● | ● | ○ | ○ | ○ | CO2 eq. |
| [41] | Emissions calculator for passengers | ● | ● | ○ | ○ | ○ | CO2 eq. |
| [43] | Emissions calculator for passengers | ● | ● | ○ | ○ | ○ | CO2 eq. |
| Data Type | Database | Description | Source | Used in the Developed Method |
|---|---|---|---|---|
| Aircraft-specific fuel-burn consumption values | Air-pollutant-emission inventory guidebook 2019 (EMEP/EEA) | The EMEP/EEA air-pollutant-emission inventory guidebook 2019 contains consumption values for the LTO and CCD phases of various aircraft types. | [42] | Yes |
| ICAO 2021 | The ICAO Aircraft Engine Emission Database contains fuel-consumption values for common aircraft engines, which are specified by engine for the LTO phase. | [45] | Yes | |
| BADA | BADA is the international reference for aircraft-performance modelling for the purposes of trajectory prediction and simulation. | [46] | No | |
| Environmental-emissions fuel burn | UK Government greenhouse-gas reporting—Conversion Factors for Company Reporting | Databases with emission factors for burning kerosene and other energy sources such as liquefied petroleum gas and coal. | [48] | No |
| German Federal Environment Agency: Revision of the aviation-emissions inventory | [49] | Yes | ||
| EPA—Emission Factors for Greenhouse Gas Inventories | [50] | No | ||
| ICAO 2021 | The ICAO Aircraft Engine Emission database contains fuel-consumption values for the LTO phase as well as the environmental impact of fuel combustion. | [45] | Yes | |
| Environmental-emissions fuel production (kerosene) | European Platform on life-cycle assessment. European Commission. | Databases with emission factors for the production of kerosene. | [51] | Yes |
| Life Cycle Inventory Data—Unit Process: Petroleum Based Kerosene Jet Fuel Energy Conversion Facility. National Energy Technology Laboratory, under the U.S. Department of Energy | [52] | Yes | ||
| Aircraft-specific design characteristics | EASA 2022 | Database of EASA with certifications of aircraft types including different versions, which are flown in the European area. Contains data on engine, dimensions, mass (MFW, MTOW, MZFW, MLW), and permitted cabin seating configurations in relation to the number of seats. | [53] | No, but could be used for further extension of method (see Conclusions) |
| Airbus aircraft characteristics | Aircraft characteristics from the manufacturers describing dimensions, permitted seating configurations in the cabin, engine, and mass specifications (MFW, MTOW, MZFW, MLW). | [54] | ||
| Boeing airplane characteristics for airport planning | [55] |
| Type | Definition | Description and Justification |
|---|---|---|
| Conceptual requirements based on aircraft cabin | Independence from aircraft program and manufacturer | The method shall be applicable to all common wide-body aircraft in the current fleets, which ensures broad applicability. |
| Possibility of dynamic input of flight profile | Since different flight profiles have an impact on the environmental impact over the life cycle, they have to be considered as dynamic parameters (e.g., flight duration). | |
| Possibility to configure multi-class cabin layout | Due to the diversity of classes in different airlines it is necessary to cover this diversity. | |
| Calculation of proportional environmental impacts for cabin and its subsystems | Due to the use case, the method must be able to output the cabin’s environmental impact and that of the entire aircraft. | |
| Possibility to configure the aircraft cabin | The cabin differs depending on the airline. Therefore, the method must offer the possibility to flexibly configure different cabins. | |
| Possibility to perform the method without LCA software | In order to quickly compare different cabin configurations, the method must be applicable independently of external software. | |
| Simplification of the aircraft cabin to main components | The method should be applicable without complex data collection; therefore, main components of the cabin are considered and an appropriate level of detail is chosen. | |
| Methodological requirements based on LCA method | Consideration of established LCA standards | As an internationally established standard, ISO 14044 must be taken into account; this leads to further methodological validation. |
| Possibility to choose different functional units | Depending on the level of consideration, the method should offer the possibility of different functional units. | |
| Impact assessment by means of a scientifically recognized method | To ensure the comparability of the results, a widely used and scientifically recognized method for impact assessment must be used. | |
| Exclusive use of publicly available data sources | The databases listed in Section 2.3 and other data sources form the data basis. Data not publicly available for the implementation of the method are not used. | |
| Focus of the method on the operational phase | To ensure the applicability of the method, only the operational phase is considered. High expenses for data collection are thus prevented. |
| 26.0 min | 0.7 min | 2.2 min | 4.0 min |
| CO2 | CH4 | N2O | SO2 | H2O | NOx | HC | CO | NH3 | NMVOC | TSP | |
|---|---|---|---|---|---|---|---|---|---|---|---|
| EF-LTO [g/kg] | 3160 | 0.13 | 0.09 | 0.2 | 1237 | Engine-specific ICAO data (Appendix F) | 0.172 | 0.9 | 0.09 | ||
| EF-CCD [g/kg] | 3150 | 0 | 0.1 | 0.2 | 1237 | 16.5 | 1.0 | 13.5 | 0.172 | 13.5 | 0.2 |
| CO2 | CH4 | SO2 | NH3 | Oil | Gas | |
|---|---|---|---|---|---|---|
| Kerosene [g/kg] | 239 | 0.293 | 0.319 | 0.0026 | 1110 | 57.9 |
| Components | Mass (kg) | Quantity Cabin A | Quantity Cabin B |
|---|---|---|---|
| First-class seats | 50 | 0 | 0 |
| Business-class seats | 27 | 48 | 40 |
| Premium economy-class seats | 17 | 21 | 0 |
| Economy-class seats | 10 | 216 | 255 |
| First-class lavatories | 150 | 0 | 0 |
| Business-class lavatories | 150 | 2 | 2 |
| Premium economy-class lavatories | 100 | 0 | 0 |
| Economy-class lavatories | 100 | 6 | 5 |
| Galley modules (all classes) | 100 | 9 | 7 |
| Standard units (all galleys) | 3 | 45 | 35 |
| Coffee machines (all galleys) | 7 | 27 | 21 |
| Kettles (all galleys) | 6 | 9 | 7 |
| Trolleys—full size (all galleys) | 17 | 36 | 28 |
| Trolleys—half size (all galleys) | 11 | 36 | 28 |
| Input (kg) | Cabin A (Fuel Lifetime) | Cabin B (Fuel Lifetime) |
|---|---|---|
| 1.92E + 07 | 1.71E + 07 | |
| Output | (Emissions Lifetime) | (Emissions Lifetime) |
| 6.52E + 07 | 5.78E + 07 | |
| 1.90E + 03 | 1.69E + 03 | |
| 9.99E + 03 | 8.86E + 03 | |
| 2.38E + 07 | 2.11E + 07 | |
| 3.65E + 05 | 3.24E + 05 | |
| 5.41E + 03 | 4.80E + 03 | |
| 4.71E + 04 | 4.17E + 04 | |
| 3.35E + 03 | 2.97E + 03 | |
| 1.90E + 04 | 1.69E + 04 | |
| 3.59E + 03 | 3.19E + 03 | |
| 5.94E + 03 | 5.27E + 03 | |
| 2.14E + 07 | 1.90E + 07 | |
| 1.11E + 06 | 9.88E + 05 |
| Midpoint Indicator | Unit | Cabin A (Lifetime) | Cabin B (Lifetime) |
|---|---|---|---|
| Climate change | kg CO2 eq. | 1.86E + 08 | 1.65E + 08 |
| Ozone depletion | kg CFC11 eq. | 2.09E + 01 | 1.85E + 01 |
| Ionizing radiation | kBq Co-60 to air eq. | 0.00E + 00 | 0.00E + 00 |
| Particulate-matter formation | kg PM2.5-eq. | 4.39E + 04 | 3.89E + 04 |
| Photochemical ozone formation (human) | kg NOx-eq. | 3.70E + 05 | 3.28E + 05 |
| Photochemical ozone formation (land) | kg NOx-eq. | 3.67E + 05 | 3.25E + 05 |
| Toxicity (carcinogenic) | 1,4-DCB eq. | 9.31E + 02 | 8.25E + 02 |
| Toxicity (non-carcinogenic) | 1,4-DCB eq. | 4.24E + 03 | 3.76E + 03 |
| Toxicity (land) | 1,4-DCB eq. | 1.62E + 02 | 1.44E + 02 |
| Toxicity (fresh water) | 1,4-DCB eq. | 8.33E − 02 | 7.39E − 02 |
| Toxicity (seawater) | 1,4-DCB eq. | 2.10E + 00 | 1.86E + 00 |
| Water consumption | m3 H20 consumed | 0.00E + 00 | 0.00E + 00 |
| Acidification | kg SO2-eq | 1.48E + 05 | 1.31E + 05 |
| Land use and transformation | m2∙annual crop eq. | 0.00E + 00 | 0.00E + 00 |
| Freshwater eutrophication | kg P-eq. to freshwater | 0.00E + 00 | 0.00E + 00 |
| Seawater eutrophication | kg N-eq. to marine water | 1.40E + 04 | 1.24E + 04 |
| Mineral consumption | kg Cu-eq. | 0.00E + 00 | 0.00E + 00 |
| Consumption of raw fossil materials | kg oil-eq. | 2.22E + 07 | 1.97E + 07 |
| Endpoint Indicator | Unit | Cabin A (Lifetime) | Cabin B (Lifetime) |
| Human health | DALY | 2.00E + 02 | 1.78E + 02 |
| Ecosystem | species | 5.52E − 01 | 4.90E − 01 |
| Resource availability | USD | 9.96E + 06 | 8.83E + 06 |
| Total Single Score | Points | 5.46E + 07 | 4.84E + 07 |
Disclaimer/Publisher’s Note: The statements, opinions and data contained in all publications are solely those of the individual author(s) and contributor(s) and not of MDPI and/or the editor(s). MDPI and/or the editor(s) disclaim responsibility for any injury to people or property resulting from any ideas, methods, instructions or products referred to in the content. |
© 2023 by the authors. Licensee MDPI, Basel, Switzerland. This article is an open access article distributed under the terms and conditions of the Creative Commons Attribution (CC BY) license (https://creativecommons.org/licenses/by/4.0/).
Share and Cite
Keiser, D.; Arenz, M.; Freitag, M.; Reiß, M. Method to Model the Environmental Impacts of Aircraft Cabin Configurations during the Operational Phase. Sustainability 2023, 15, 5477. https://doi.org/10.3390/su15065477
Keiser D, Arenz M, Freitag M, Reiß M. Method to Model the Environmental Impacts of Aircraft Cabin Configurations during the Operational Phase. Sustainability. 2023; 15(6):5477. https://doi.org/10.3390/su15065477
Chicago/Turabian StyleKeiser, Dennis, Michael Arenz, Michael Freitag, and Matthias Reiß. 2023. "Method to Model the Environmental Impacts of Aircraft Cabin Configurations during the Operational Phase" Sustainability 15, no. 6: 5477. https://doi.org/10.3390/su15065477
APA StyleKeiser, D., Arenz, M., Freitag, M., & Reiß, M. (2023). Method to Model the Environmental Impacts of Aircraft Cabin Configurations during the Operational Phase. Sustainability, 15(6), 5477. https://doi.org/10.3390/su15065477

