A Route Choice Model for the Investigation of Drivers’ Willingness to Choose a Flyover Motorway in Greece
Abstract
1. Introduction
2. Literature Review
2.1. Discrete Choice Models
2.2. Machine Learning Methods
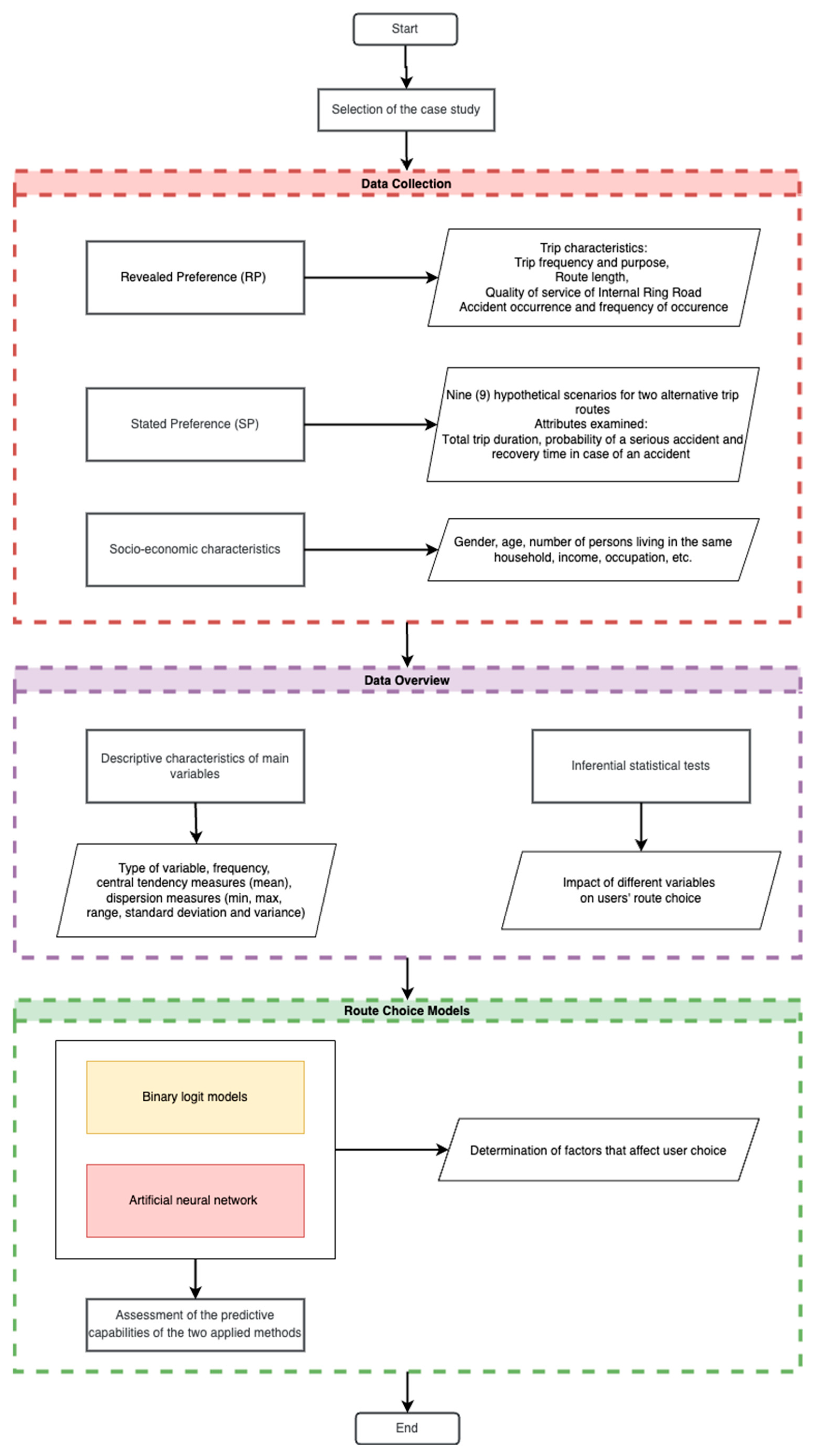
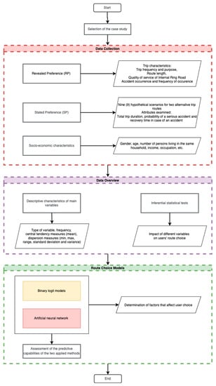
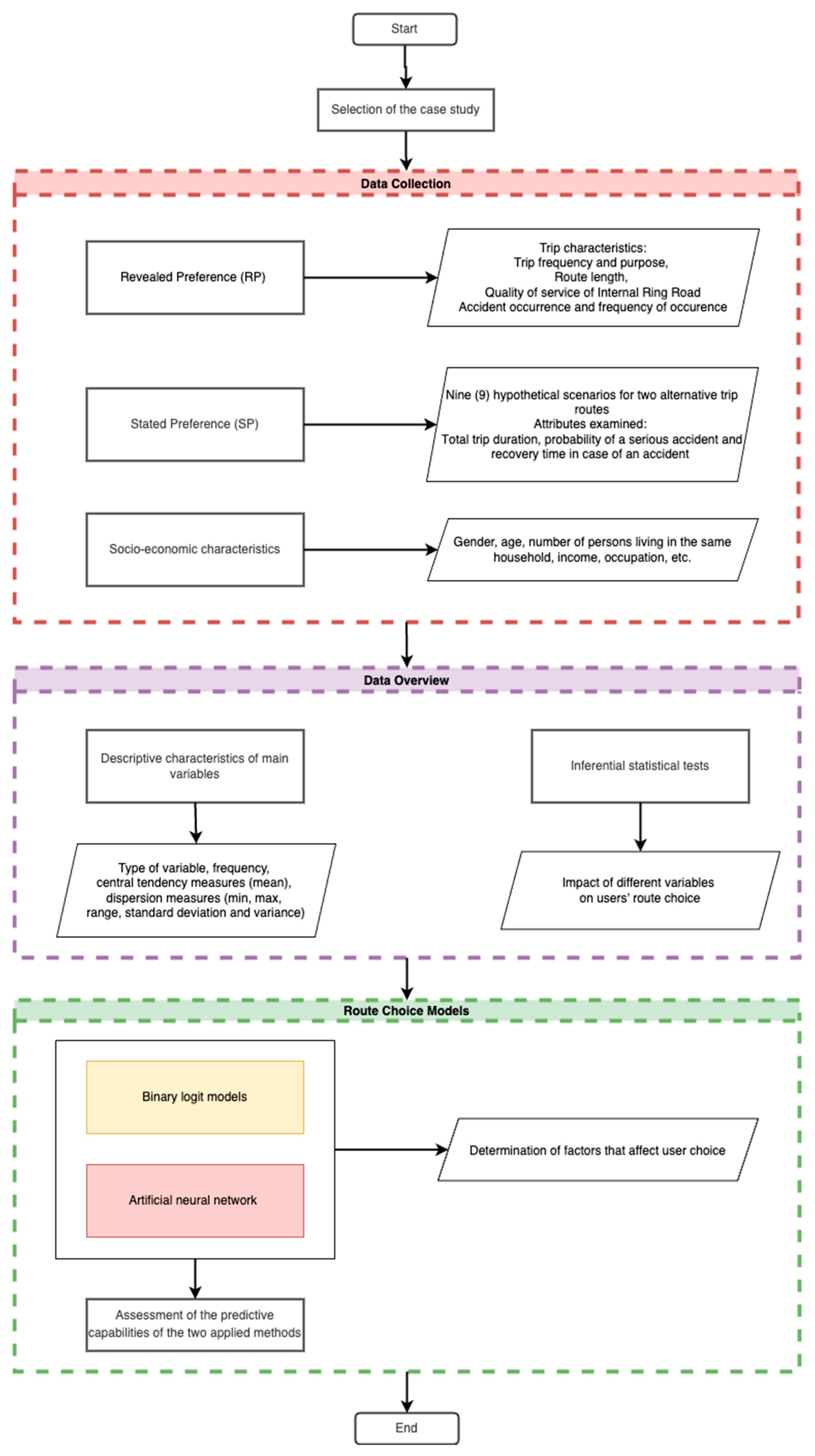
3. Case Study/Data Collection
3.1. Description of Case Study
3.2. Data Collection Survey (RP/SP Survey Description)
3.3. Data Overview
- About half of the survey respondents have been using the Internal Ring Road for more than 15 years while more than 67% of the respondents use the existing motorway at least once a week, which highlights the importance of the road axis under examination for the city of Thessaloniki.
- Commuting seems to be the most prevalent trip purpose when using the Internal Ring Road for 32.40% of the sample, followed closely by trips for recreation purposes.
- Regarding the qualitative evaluation of the existing motorway based on specific criteria, the analysis showed that the lowest scores were given to safety conditions and information provision about accidents and other incidents, while the highest scores were given to travel time and cost.
- Most of the sample, namely 85.10%, has experienced an unexpected event during their trips on the Internal Ring Road, a very high percentage that raises several concerns about the safety conditions and the level of service of this central artery of the city. Such events can be either an accident or road maintenance incident, which can cause the temporary closure of traffic lanes and lead to long delays due to the lack of an emergency traffic lane.
- A percentage of around 20% of the sample uses the existing Ring Road from its initial to its final junction, namely through trips from East to West Thessaloniki and vice versa. This is a significant percentage of traffic that can be served by the construction of the Flyover.
- Regarding the socioeconomic characteristics of the sample: 33.3% were women, 27.10% of the participants belong to the age group 35–44, the average total number of persons in the household is 3 persons, and the average total number of vehicles in the household accounts for 2 vehicles. The monthly household income for more than 50% of the respondents is <2000 € while 51.1% of the sample are employees in the public or private sector. Age and income were considered as the two control variables used for the representativeness of the sample to the total population.
- Finally, based on the responses of the SP part of the survey, almost 65% of users would choose the Flyover as an alternative trip route, which proves the attractiveness of the new motorway.
- User characteristics such as gender as it appears that women, compared to men, are more likely to choose the new motorway.
- Qualitative characteristics of the existing motorway such as safety, comfort, reliability, information, service, and travel time assessment. The higher the rating given to the above characteristics, the more likely users are to continue to use the existing Internal Ring Road.
- Trip characteristics and, more specifically, the difference between alternative routes regarding travel time, probability of accident occurrence, and recovery time in case of an incident. The better trip characteristics of one route are compared to the other, the more likely users are to choose the specific route over the other.
4. Route Choice Models
4.1. Binary Logit Regression
- Route characteristics as presented in the SP part of the questionnaire (travel time, probability of a serious accident, and the recovery time in case of an accident).
- Trip characteristics (trip purpose, frequency, assessment of existing infrastructure, etc.).
- User characteristics (gender, age, income, etc.).
- The Nagelkerke R Square index, which gives an indication of the size of the sample variance that is ultimately interpreted by the regression. The closer to 1 the value of this indicator is, the better the model adapts to the sample data.
- Another measure of the good adaptation of the model is the Classification Table, which compares the observed probabilities with those provided for by the model. The higher the percentage of cases of the dependent variable correctly predicted based on the model, the better the model adjustment [50].
4.2. Artificial Neural Network
Model Architecture and Complexity Assessment
5. Results and Discussion
6. Conclusions
Author Contributions
Funding
Institutional Review Board Statement
Informed Consent Statement
Data Availability Statement
Conflicts of Interest
References
- Cramphorn, B.; Davies, R. The Social Impact of Roads. Aust. Plan. 2004, 41, 46–47. [Google Scholar] [CrossRef]
- Wang, D.D. Assessing Road Transport Sustainability by Combining Environmental Impacts and Safety Concerns. Transp. Res. D Transp. Environ. 2019, 77, 212–223. [Google Scholar] [CrossRef]
- Harantová, V.; Kalašová, A.; Kubíková, S. Use of Traffic Planning Software Outputs When a New Highway Section Is Put into Operation. Sustainability 2021, 13, 2467. [Google Scholar] [CrossRef]
- Zeng, J.; Qian, Y.; Wang, B.; Wang, T.; Wei, X. The Impact of Traffic Crashes on Urban Network Traffic Flow. Sustainability 2019, 11, 3956. [Google Scholar] [CrossRef]
- Khattak, A.; Polydoropoulou, A.; Ben-Akiva, M. Modeling Revealed and Stated Pretrip Travel Response to Advanced Traveler Information Systems. Transp. Res. Rec. J. Transp. Res. Board 1996, 1537, 46–54. [Google Scholar] [CrossRef]
- Ben-Elia, E.; Shiftan, Y. Which Road Do I Take? A Learning-Based Model of Route-Choice Behavior with Real-Time Information. Transp. Res. Part A Policy Pract. 2010, 44, 249–264. [Google Scholar] [CrossRef]
- Xu, C.; Wang, W.; Li, Z.; Yang, C. Comparative Study on Drivers’ Route Choice Response to Travel Information at Different Departure Time. In Proceedings of the 2010 2nd International Asia Conference on Informatics in Control, Automation and Robotics (CAR 2010, Wuhan, China, 6 March 2010; pp. 97–100. [Google Scholar]
- Jou, R.-C.; Lam, S.-H.; Liu, Y.-H.; Chen, K.-H. Route Switching Behavior on Freeways with the Provision of Different Types of Real-Time Traffic Information. Transp. Res. Part A Policy Pract. 2005, 39, 445–461. [Google Scholar] [CrossRef]
- Politis, I.; Kyriakoglou, M.; Georgiadis, G.; Papaioannou, P. Evidence from Highway Drivers in Greece Showing Toll Avoidance and Utility of Alternative Routes. Transp. Res. Rec. J. Transp. Res. Board 2020, 2674, 948–958. [Google Scholar] [CrossRef]
- Dong, G.; Kweon, Y.; Park, B.B.; Boukhechba, M. Utility-Based Route Choice Behavior Modeling Using Deep Sequential Models. J. Big Data Anal. Transp. 2022, 4, 119–133. [Google Scholar] [CrossRef]
- Jou, R.-C.; Chiou, Y.-C.; Chen, K.-H.; Tan, H.-I. Freeway Drivers’ Willingness-to-Pay for a Distance-Based Toll Rate. Transp. Res. Part A Policy Pract. 2012, 46, 549–559. [Google Scholar] [CrossRef]
- Jensen, A.F.; Rasmussen, T.K.; Prato, C.G. A Route Choice Model for Capturing Driver Preferences When Driving Electric and Conventional Vehicles. Sustainability 2020, 12, 1149. [Google Scholar] [CrossRef]
- Fadilah, S.R.; Nishiuchi, H.; Ngoc, A.M. The Impact of Traffic Information Provision and Prevailing Policy on the Route Choice Behavior of Motorcycles Based on the Stated Preference Experiment: A Preliminary Study. Sustainability 2022, 14, 15713. [Google Scholar] [CrossRef]
- Li, H.; Guensler, R.; Ogle, J. Analysis of Morning Commute Route Choice Patterns Using Global Positioning System–Based Vehicle Activity Data. Transp. Res. Rec. J. Transp. Res. Board 2005, 1926, 162–170. [Google Scholar] [CrossRef]
- Vacca, A.; Meloni, I. Understanding Route Switch Behavior: An Analysis Using GPS Based Data. Transp. Res. Procedia 2015, 5, 56–65. [Google Scholar] [CrossRef]
- Prato, C.G. Route Choice Modeling: Past, Present and Future Research Directions. J. Choice Model. 2009, 2, 65–100. [Google Scholar] [CrossRef]
- Yao, R.; Bekhor, S. Data-Driven Choice Set Generation and Estimation of Route Choice Models. Transp. Res. Part C Emerg. Technol. 2020, 121, 102832. [Google Scholar] [CrossRef]
- Ripley, B.D. Pattern Recognition and Neural Networks; Cambridge University Press: Cambridge, MA, USA, 1996; ISBN 9780521460866. [Google Scholar]
- León, M.A. Binary Response Forecasting: Comparison between Neural Networks and Logistic Regression Analysis. In World Congress on Neural Networks; Routledge: Oxfordshire, UK, 2021; Volume 2. [Google Scholar]
- Heydari, S.T.; Ayatollahi, S.M.T.; Zare, N. Comparison of Artificial Neural Networks with Logistic Regression for Detection of Obesity. J. Med. Syst. 2012, 36, 2449–2454. [Google Scholar] [CrossRef] [PubMed]
- Dou, J.; Yamagishi, H.; Zhu, Z.; Yunus, A.P.; Chen, C.W. TXT-Tool 1.081-6.1 A Comparative Study of the Binary Logistic Regression (BLR) and Artificial Neural Network (ANN) Models for GIS-Based Spatial Predicting Landslides at a Regional Scale. In Landslide Dynamics: ISDR-ICL Landslide Interactive Teaching Tools; Springer International Publishing: Cham, Switzerland, 2018; pp. 139–151. [Google Scholar]
- Yoo, H.-S.; Kim, Y.-S. Development of a Crack Recognition Algorithm from Non-Routed Pavement Images Using Artificial Neural Network and Binary Logistic Regression. KSCE J. Civ. Eng. 2016, 20, 1151–1162. [Google Scholar] [CrossRef]
- Kazemnejad, A.; Batvandi, Z.; Faradmal, J. Comparison of Artificial Neural Network and Binary Logistic Regression for Determination of Impaired Glucose Tolerance/Diabetes. East. Mediterr. Health J. 2010, 16, 615. [Google Scholar] [CrossRef] [PubMed]
- Wang, S.; Mo, B.; Hess, S.; Zhao, J. Comparing Hundreds of Machine Learning Classifiers and Discrete Choice Models in Predicting Travel Behavior: An Empirical Benchmark. arXiv 2021, arXiv:2102.01130. [Google Scholar] [CrossRef]
- van Cranenburgh, S.; Wang, S.; Vij, A.; Pereira, F.; Walker, J. Choice Modelling in the Age of Machine Learning—Discussion Paper. J. Choice Model. 2022, 42, 100340. [Google Scholar] [CrossRef]
- Manski, C.F. The Structure of Random Utility Models. Theory Decis. 1977, 8, 229–254. [Google Scholar] [CrossRef]
- Marshack, J. Binary Choice Constraint and Random Utility Indicators. In Mathematical Methods in the Social Sciences; Springer: Dordrecht, The Netherlands, 1960. [Google Scholar]
- Hess, S.; Quddus, M.; Rieser-Schüssler, N.; Daly, A. Developing Advanced Route Choice Models for Heavy Goods Vehicles Using GPS Data. Transp. Res. E Logist. Transp. Rev. 2015, 77, 29–44. [Google Scholar] [CrossRef]
- Romero, F.; Gomez, J.; Rangel, T.; Jurado-Piña, R.; Vassallo, J.M. The Influence of Variable Message Signs on En-Route Diversion between a Toll Highway and a Free Competing Alternative. Transportation 2020, 47, 1665–1687. [Google Scholar] [CrossRef]
- Abdel-Aty, M.A. Modeling Incident-Related Routing Decisions by Using a Nested Logit Structure. Transp. Res. Rec. J. Transp. Res. Board 1998, 1645, 103–110. [Google Scholar] [CrossRef]
- Vovsha, P.; Bekhor, S. Link-Nested Logit Model of Route Choice: Overcoming Route Overlapping Problem. Transp. Res. Rec. J. Transp. Res. Board 1998, 1645, 133–142. [Google Scholar] [CrossRef]
- Srinivasan, K.K.; Mahmassani, H.S. Analyzing Heterogeneity and Unobserved Structural Effects in Route-Switching Behavior under ATIS: A Dynamic Kernel Logit Formulation. Transp. Res. Part B Methodol. 2003, 37, 793–814. [Google Scholar] [CrossRef]
- Xu, T.; Sun, L.; Peng, Z.-R. Empirical Analysis and Modeling of Drivers’ Response to Variable Message Signs in Shanghai, China. Transp. Res. Rec. J. Transp. Res. Board 2011, 2243, 99–107. [Google Scholar] [CrossRef]
- Tang, W.; Cheng, L. Analyzing Multiday Route Choice Behavior of Commuters Using GPS Data. Adv. Mech. Eng. 2016, 8, 168781401663303. [Google Scholar] [CrossRef]
- Zhao, W.; Ma, Z.; Yang, K.; Huang, H.; Monsuur, F.; Lee, J. Impacts of Variable Message Signs on En-Route Route Choice Behavior. Transp. Res. Part A Policy Pract. 2020, 139, 335–349. [Google Scholar] [CrossRef]
- Yamamoto, T.; Kitamura, R.; Fujii, J. Drivers’ Route Choice Behavior: Analysis by Data Mining Algorithms. Transp. Res. Rec. J. Transp. Res. Board 2002, 1807, 59–66. [Google Scholar] [CrossRef]
- Davidich, N.; Galkin, A.; Iwan, S.; Kijewska, K.; Chumachenko, I.; Davidich, Y. Monitoring of Urban Freight Flows Distribution Considering the Human Factor. Sustain. Cities Soc. 2021, 75, 103168. [Google Scholar] [CrossRef]
- Zimmermann, M.; Mai, T.; Frejinger, E. Bike Route Choice Modeling Using GPS Data without Choice Sets of Paths. Transp. Res. Part C Emerg. Technol. 2017, 75, 183–196. [Google Scholar] [CrossRef]
- Stinson, M.A.; Bhat, C.R. Commuter Bicyclist Route Choice: Analysis Using a Stated Preference Survey. Transp. Res. Rec. J. Transp. Res. Board 2003, 1828, 107–115. [Google Scholar] [CrossRef]
- Ilkhani, I.; Yazdanpanah, M.; Dehghanbanadaki, A. Effects of Personality Traits and Visual Health on Driver Route-Choice Behaviour in Response to VMS Traffic Information. Transp. Lett. 2022, 1–16. [Google Scholar] [CrossRef]
- Vacca, A.; Prato, C.G.; Meloni, I. Should I Stay or Should I Go? Investigating Route Switching Behavior from Revealed Preferences Data. Transportation 2019, 46, 75–93. [Google Scholar] [CrossRef]
- Bovy, P.H.L.; Stern, E. Route Choice: Wayfinding in Transport Networks; Springer: Dordrecht, The Netherlands, 1990; Volume 9, ISBN 978-94-010-6772-0. [Google Scholar]
- Lai, X.; Fu, H.; Li, J.; Sha, Z. Understanding Drivers’ Route Choice Behaviours in the Urban Network with Machine Learning Models. IET Intell. Transp. Syst. 2019, 13, 427–434. [Google Scholar] [CrossRef]
- Eurostat Database—Cities (Urban Audit). Available online: https://ec.europa.eu/eurostat/web/cities/data/database (accessed on 28 December 2022).
- THEPTA. Resilient Thessaloniki: A Strategy for 2030; THEPTA Report; THEPTA: Athens, GA, USA, 2020. [Google Scholar]
- Tegos, N. Comparative Impact Analysis of Alternative Road Infrastructure Design Solutions. In The Case of Thessaloniki’s Ring Road; University of Thessaly: Volos, Greece, 2011. [Google Scholar]
- Atzemi, M. Qualitative Assessment of the Operation of Internal and East Ring Road of Thessaloniki; Aristotle University of Thessaloniki: Thessaloniki, Greece, 2007. [Google Scholar]
- Sfyri, C. A Discrete Choice Model for the Elevated Highway of Thessaloniki. In Flyover Thessaloniki; Aristotle University of Thessaloniki: Thessaloniki, Greece, 2021. [Google Scholar]
- Washington, S.P.; Karlaftis, M.G.; Mannering, F.L. Statistical and Econometric Methods for Transportation Data Analysis, 2nd ed.; Chapman and Hall/CRC: Boca Raton, FL, USA, 2010; ISBN 9781420082869. [Google Scholar]
- IBM SPSS Statistics for Windows; Version 26.0; IBM Corp.: Armonk, NY, USA, 2019.
- Myung, I.J. The Importance of Complexity in Model Selection. J. Math. Psychol. 2000, 44, 190–204. [Google Scholar] [CrossRef] [PubMed]
- Hu, X.; Chu, L.; Pei, J.; Liu, W.; Bian, J. Model Complexity of Deep Learning: A Survey. arXiv 2021, arXiv:2103.05127. [Google Scholar] [CrossRef]
- Lundberg, S.M.; Lee, S.I. A Unified Approach to Interpreting Model Predictions. In Proceedings of the Advances in Neural Information Processing Systems, Long Beach, CA, USA, 4–9 December 2017; Volume 2017. [Google Scholar]








| Study | Data Collection | User Segments | Network, Location | Method | Examined Attributes |
|---|---|---|---|---|---|
| Dong et al., 2022 [10] | Activity-based vehicle data from navigation app | All drivers using navigation app | All roads, South Korea | Deep sequential models | Route attributes; travel distance; travel cost; safety features |
| Fadilah et al., 2022 [13] | Stated preference survey | Motorcycle commuters | Urban road segments, Indonesia | Binary and mixed logit choice models | Socioeconomic characteristics; driving characteristics; traffic flow; travel time |
| Jensen et al., 2020 [12] | Activity-based vehicle data from GPS | Private car drivers | All roads, Denmark | Mixed logit choice models | Socioeconomic characteristics; vehicle-related features; route attributes, etc. |
| Politis et al., 2020 [9] | Revealed and stated preference survey | Private car and truck drivers | Tolled and toll-free motorways, Greece | Binary logit choice models | Socioeconomic characteristics; travel time; travel cost; type of vehicle; cargo features |
| Romero et al., 2020 [29] | Vehicle loop detectors; license plate recognition | All drivers | Tolled and toll-free motorways, Spain | Binary logit choice models | Travel time; travel cost; travel information; environmental conditions, etc. |
| Vacca et al., 2019 [41] | Activity-based vehicle data from GPS | Car users | Road network of Cagliari, Italy | Binary and mixed logit choice models | Socioeconomic characteristics; road attributes; travel purpose; travel distance; travel time; congestion etc. |
| Yao and Bekhor, 2020 [17] | Household travel survey and GPS observation data | Car users | Road network of Tel Aviv, Israel | Random forest models | Socioeconomic characteristics; travel purpose; travel distance; route attributes, etc. |
| Zhao et al., 2020 [35] | Stated preference survey | Private car and taxi drivers | Urban road segments, Xi’an, China | Logistic regression analysis | Socioeconomic characteristics; travel purpose; travel information; driving experience |
| Attributes | Route A: Internal Ring Road | Route B: Flyover | ||||
|---|---|---|---|---|---|---|
| Travel time (min) | 7 | 9 | 12 | 7 | 8 | 9 |
| Possibility of serious accident (%) | 2 | 4 | 6 | 1 | 2 | 3 |
| Accident recovery time (min) | 15 | 25 | 45 | 20 | 40 | 60 |
| Variable | Description | Min | Max | Mean | Standard Deviation | Variance |
|---|---|---|---|---|---|---|
| Number_travelers | Number of persons in vehicle | 1.00 | 6.00 | 1.63 | 0.92 | 0.84 |
| Number_people | Number of people in the household | 1.00 | 7.00 | 2.97 | 1.25 | 1.57 |
| Number_workers | Number of workers in the household | 1.00 | 7.00 | 1.90 | 0.73 | 0.54 |
| Cars | Number of available cars in the household | 0.00 | 4.00 | 1.68 | 0.77 | 0.59 |
| Lorigin | Trip length (km) from origin to destination on the Internal Ring Road | 0.00 | 12.80 | 6.28 | 4.35 | 18.92 |
| Ldestination | Trip length (km) from destination to origin on the Internal Ring Road | 0.00 | 12.80 | 6.05 | 4.34 | 18.88 |
| Frequency_accident | Accident occurrence frequency (Internal Ring Road) | 0.00 | 100.00 | 13.14 | 16.85 | 283.75 |
| Travel_Time_Difference | Travel time (Internal Ring Road) (−) Travel Time (Flyover) (based on SP attribute levels) | −2.00 * | 5.00 | 1.33 | 2.87 | 8.22 |
| Accident_Difference | Probability of accident occurrence (Internal Ring Road) (−) Probability of accident occurrence (Flyover) (based on SP attribute levels) | −1.00 * | 5.00 | 2.00 | 2.45 | 6.00 |
| Recovery_Time_Difference | Recovery time in case of an accident (Internal Ring Road) (−) Recovery time in case of an accident (Flyover) (based on SP attribute levels) | −35.00 * | 5.00 | −11.67 | 17.00 | 288.96 |
| Variable | Description | Range | Frequency | Type of Variable |
|---|---|---|---|---|
| Years | Years of use (Internal Ring Road) | 1: 0–5 years | 19.30% | Ordinal |
| 2: 5–10 years | 15.30% | |||
| 3: 10–15 years | 16.40% | |||
| 4: >15 years | 48.90% | |||
| Frequency | Frequency of use (Internal Ring Road) | 1: 5–7 times per week | 31.80% | Ordinal |
| 2: 2–4 times per week | 23.80% | |||
| 3: Once per week | 12.00% | |||
| 4: Few times per month | 18.70% | |||
| 5: Few times per year | 13.80% | |||
| Mode | Transport mode used during last trip (Internal Ring Road) | 1: Car (as a driver) | 81.60% | Nominal |
| 2: Car (as a passenger) | 12.90% | |||
| 3: Motorcycle | 2.00% | |||
| 4: Bus | 0.90% | |||
| 5: Taxi | 0.20% | |||
| 6: Light truck | 2.20% | |||
| 7: Heavy truck | 0.20% | |||
| Reason_trip | Trip purpose of last trip (Internal Ring Road) | 1: Commuting | 32.40% | Nominal |
| 2: Business purposes | 21.30% | |||
| 3: Education | 3.10% | |||
| 4: Recreation | 28.40% | |||
| 5: Health/Other | 7.10% | |||
| 6: Companion | 7.60% | |||
| Road_time | Travel time assessment for the most recent trip (Internal Ring Road) | 1: Very bad | 5.10% | Ordinal |
| 2: Bad | 10.20% | |||
| 3: Neutral | 34.70% | |||
| 4: Good | 38.70% | |||
| 5: Very good | 11.30% | |||
| Road_cost | Travel cost assessment for the most recent trip (Internal Ring Road) | 1: Very bad | 4.20% | Ordinal |
| 2: Bad | 9.60% | |||
| 3: Neutral | 41.60% | |||
| 4: Good | 28.40% | |||
| 5: Very good | 16.20% | |||
| Road_safety | Safety assessment for the most recent trip (Internal Ring Road) | 1: Very bad | 29.80% | Ordinal |
| 2: Bad | 38.00% | |||
| 3: Neutral | 21.30% | |||
| 4: Good | 9.10% | |||
| 5: Very good | 1.80% | |||
| Road_comfort | Comfort assessment for the most recent trip (Internal Ring Road) | 1: Very bad | 15.60% | Ordinal |
| 2: Bad | 30.40% | |||
| 3: Neutral | 32.20% | |||
| 4: Good | 16.70% | |||
| 5: Very good | 5.10% | |||
| Road_environment | Environmental impact assessment for the most recent trip (Internal Ring Road) | 1: Very bad | 10.00% | Ordinal |
| 2: Bad | 22.40% | |||
| 3: Neutral | 49.80% | |||
| 4: Good | 14.20% | |||
| 5: Very good | 3.60% | |||
| Road_reliability | Reliability assessment for the most recent trip (Internal Ring Road) | 1: Very bad | 18.20% | Ordinal |
| 2: Bad | 31.60% | |||
| 3: Neutral | 35.60% | |||
| 4: Good | 12.20% | |||
| 5: Very good | 2.40% | |||
| Road_info | Information assessment for the most recent trip (Internal Ring Road) | 1: Very bad | 30.90% | Ordinal |
| 2: Bad | 33.30% | |||
| 3: Neutral | 25.60% | |||
| 4: Good | 8.90% | |||
| 5: Very good | 1.30% | |||
| Road_service | Service assessment (Internal Ring Road) | 1: Very bad | 21.10% | Ordinal |
| 2: Bad | 27.60% | |||
| 3: Neutral | 36.40% | |||
| 4: Good | 12.00% | |||
| 5: Very good | 2.90% | |||
| Accident | Accident occurrence in a past trip | 0: No | 14.90% | Nominal |
| 1: Yes | 85.10% | |||
| Gender | Gender of respondents | 0: Male | 66.70% | Nominal |
| 1: Female | 33.30% | |||
| Age | Age of respondents | 1: 18–24 | 17.80% | Ordinal |
| 2: 25–34 | 23.80% | |||
| 3: 35–44 | 27.10% | |||
| 4: 45–54 | 21.10% | |||
| 5: 55–65 | 8.00% | |||
| 6: >65 | 2.20% | |||
| Monthly_income | Monthly household income of respondents | 1: <500€ | 3.10% | Ordinal |
| 2: 500–1000€ | 15.10% | |||
| 3: 1001–2000€ | 36.20% | |||
| 4: 2001–3000€ | 26.00% | |||
| 5: 3001–4000€ | 6.20% | |||
| 6: >4000€ | 13.30% | |||
| Work | Occupation of respondents | 1: Employee | 51.10% | Nominal |
| 2: Freelancer | 27.10% | |||
| 3: Student | 15.80% | |||
| 4: Housekeeping | 1.80% | |||
| 5: Retired | 4.20% | |||
| Residence | Residence in Thessaloniki | 0: No | 5.60% | Nominal |
| 1: Yes | 94.40% | |||
| Choice | Choice of users (based on SP responses) | 0: Existing motorway | 35.40% | Nominal |
| 1: Flyover | 64.70% |
| Dependent Variable | Independent Variable | Type of Test | Value | Sig. |
|---|---|---|---|---|
| Choice | Years | Mann–Whitney U | −0.48 | 0.64 |
| Frequency | Mann–Whitney U | −1.04 | 0.30 | |
| Mode | Chi-squared test | 7.06 | 0.32 | |
| Reason_trip | Chi-squared test | 6.89 | 0.23 | |
| Road_time | Mann–Whitney U | −3.27 | 0.01 * | |
| Road_cost | Mann–Whitney U | −1.44 | 0.15 | |
| Road_safety | Mann–Whitney U | −6.43 | 0.00 * | |
| Road_comfort | Mann–Whitney U | −6.58 | 0.00 * | |
| Road_environment | Mann–Whitney U | −1.56 | 0.12 | |
| Road_reliability | Mann–Whitney U | −5.47 | 0.00 * | |
| Road_info | Mann–Whitney U | −3.53 | 0.00 * | |
| Road_service | Mann–Whitney U | −2.85 | 0.00 * | |
| Accident | Chi-squared test | 2.48 | 0.12 | |
| Gender | Chi-squared test | 3.75 | 0.05 * | |
| Age | Mann–Whitney U | −1.14 | 0.25 | |
| Monthly_income | Mann–Whitney U | −1.44 | 0.15 | |
| Work | Chi-squared test | 14.78 | 0.05 * | |
| Residence | Chi-squared test | 0.36 | 0.55 | |
| Number_travelers | Independent Samples t Test | 1.01 | 0.90 | |
| Number_people | Independent Samples t Test | 4.95 | 0.41 | |
| Number_workers | Independent Samples t Test | 2.07 | 0.95 | |
| Cars | Independent Samples t Test | 1.24 | 0.50 | |
| Lorigin | Independent Samples t Test | 1.08 | 0.06 | |
| Ldestination | Independent Samples t Test | 0.05 | 0.12 | |
| Frequency_accident | Independent Samples t Test | 10.89 | 0.11 | |
| Travel_Time_Difference | Independent Samples t Test | 59.42 | 0.00 * | |
| Accident_Difference | Independent Samples t Test | 26.45 | 0.00 * | |
| Recovery_Time_Difference | Independent Samples t Test | 194.90 | 0.00 * |
| Variable | B | Std. Error | Sig. | exp(B) |
|---|---|---|---|---|
| intercept | 0.33 | 0.15 | 0.03 | 1.40 |
| Travel_Time_Difference | 0.30 | 0.02 | 0.00 | 1.36 |
| Accident_Difference | 0.49 | 0.02 | 0.00 | 1.63 |
| Recovery_Time_Difference | 0.05 | 0.00 | 0.00 | 1.05 |
| Length to destination | 0.04 | 0.01 | 0.01 | 1.04 |
| Safety_assessment_bad | −0.65 | 0.12 | 0.00 | 0.52 |
| Safety_assessment_neutral | −0.82 | 0.14 | 0.00 | 0.44 |
| Safety_assessment_good | −0.89 | 0.19 | 0.00 | 0.41 |
| Safety_assessment_very_good | −0.93 | 0.43 | 0.03 | 0.39 |
| Performance metrics | ||||
| Nagelkerke R Square | 0.44 | |||
| Percentage correct (existing motorway) | 58.70% | |||
| Percentage correct (flyover) | 93.10% | |||
| Overall accuracy | 81.00% | |||
| Characterization | Precision | Recall | F1 Score | Support |
|---|---|---|---|---|
| Choose Existing Motorway | 0.879 | 0.585 | 0.703 | 212 |
| Choose Flyover | 0.802 | 0.955 | 0.872 | 374 |
| Overall accuracy | 82.10% | |||
Disclaimer/Publisher’s Note: The statements, opinions and data contained in all publications are solely those of the individual author(s) and contributor(s) and not of MDPI and/or the editor(s). MDPI and/or the editor(s) disclaim responsibility for any injury to people or property resulting from any ideas, methods, instructions or products referred to in the content. |
© 2023 by the authors. Licensee MDPI, Basel, Switzerland. This article is an open access article distributed under the terms and conditions of the Creative Commons Attribution (CC BY) license (https://creativecommons.org/licenses/by/4.0/).
Share and Cite
Politis, I.; Georgiadis, G.; Kopsacheilis, A.; Nikolaidou, A.; Sfyri, C.; Basbas, S. A Route Choice Model for the Investigation of Drivers’ Willingness to Choose a Flyover Motorway in Greece. Sustainability 2023, 15, 4614. https://doi.org/10.3390/su15054614
Politis I, Georgiadis G, Kopsacheilis A, Nikolaidou A, Sfyri C, Basbas S. A Route Choice Model for the Investigation of Drivers’ Willingness to Choose a Flyover Motorway in Greece. Sustainability. 2023; 15(5):4614. https://doi.org/10.3390/su15054614
Chicago/Turabian StylePolitis, Ioannis, Georgios Georgiadis, Aristomenis Kopsacheilis, Anastasia Nikolaidou, Chrysanthi Sfyri, and Socrates Basbas. 2023. "A Route Choice Model for the Investigation of Drivers’ Willingness to Choose a Flyover Motorway in Greece" Sustainability 15, no. 5: 4614. https://doi.org/10.3390/su15054614
APA StylePolitis, I., Georgiadis, G., Kopsacheilis, A., Nikolaidou, A., Sfyri, C., & Basbas, S. (2023). A Route Choice Model for the Investigation of Drivers’ Willingness to Choose a Flyover Motorway in Greece. Sustainability, 15(5), 4614. https://doi.org/10.3390/su15054614

