Abstract
Active distributed generations (ADGs) are more prevalent near consumer premises. However, the ADG penetration contribute a lot of dynamic changes in power distribution networks which cause different protection and control issues. Islanding is one of the crucial problems related to such ADGs; on the other hand, islanding detection is also a challenging aspect. Therefore, an extensive review of islanding real-time depiction and islanding detection strategies (IDS) is provided in this work. Initially, the focus is on islanding detection concept depiction, islanding detection standardization, benchmark test systems for IDS validation, and software/tools and an analysis of their pros and cons. Then, the detailed classification of IDSs is presented with an emphasis on remote and local methods. Passive, active, and hybrid can be used further to categorize local IDSs. Moreover, the statistical comparative analysis of the IDSs based on the non-detection-zone (NDZ), cost-effectiveness, and false operation are mentioned. The research gap and loopholes in the existing work based on limitations in the existing work are presented. Finally, the paper is concluded with detailed recommendations.
1. Introduction
1.1. Background and Motive
The power system is undergoing a significant transition from conventional grids to next-generation grids. The conventional grids comprise three basic divisions: electricity generation at far sites, transmission networks, and distribution networks. Consequently, the incorporation of renewable-energy-source-based ADGs into a distribution network has very much common [1]. The availability of ADGs and their favourable effects on the environment make them the consumer end’s first choice in comparison to conventional electricity generation resources [2,3,4,5]. Moreover, the ADG units are divided into two categories:
- Grid-forming voltage control units;
- Grid-following current control units.
The ADG units are often operated as grid-following in grid-tied mode, while they are operated as grid-forming in islanded mode [6,7]. This dynamic operational mode of the modern grids posed a lot of challenges in the operation of the existing protection devices. Therefore, managing the transmission of electrical energy and various parallel activities is beyond the capabilities of the usual control and protection strategies [8]. The researchers thoroughly reviewed and evaluated islanding operations to propose the finest way-out for a technical operation of the main utility grid and modern ADG-based microgrids [9,10].
1.2. Problem Statement and Literature Review
Massive blackouts and power system disasters throughout history reflect the reality that utility loss has culminated in severe protection and economic collapses [11]. The stability of power system networks may be threatened by these ADGs with inverter-dominated and non-inverter-dominated facilities, numerous loads, and a complicated control facility [12]. Several protection challenges were reported in the literature review faced by these modern distribution grids due to the penetration of renewable-energy-source-based ADGs [13]. Despite their benefits, ADGs pose some difficulties for power distribution networks.
Unintentional islanding in the ADG-based networks has become a significant issue among all of these challenges [14]. When the dispersed generator keeps feeding the electrical network long after the utility/main grid is cut off [15], the maintenance team is not at risk from planned islanding, but they are at risk from unplanned islanding [16]. Unintentional islanding presents a danger to the shelter of the power system and could spoil utility operations, maintenance personnel, and equipment [17]. Consequently, islanding in power grids is a threatening problem for protection methodology engineers because of the dynamic conditions of ADGs. In addition, due to the halted utility operation caused by unintentional power system islands, ADG unit voltage and frequency levels may become severely impacted [18,19]. Moreover, in an islanding scenario, the ADG units cannot deliver enough fault current to trigger the traditional protective mechanisms [20,21,22]. Such islanding could harm the system’s hardware, jeopardize the dependability of the power supply, and endanger the life of the maintenance personnel. International technical organizations, such as IEC and IEEE, update the codes of the interconnection of ADGs and islanding every 2 to 3 years, emphasizing the significance of islanding detection [23].
Islanding can be categorized as intentional or unintentional islanding. Intentional islanding is a somehow planned situation whereas unintentional islanding occurs during several changes in the system [24]. The major challenge faced by the system due to the addition of ADGs is unintentional islanding, leading to various problems of insufficient grounding of equipment and two-way power flow, causing the loss of safety of workers, affecting the synchronism of the voltage and frequency of synchronous generators and converters (inverters) [25,26], and causing power quality (sag and swell) issues due to the reverse power flow phenomena. Islanding identification is a crucial and challenging job involved with integrated power distribution networks [27,28,29,30,31,32]. Unintentional islanding detection will become increasingly important and difficult as ADG integration grows. To address these issues, numerous new IDSs have been designed and modeled [33]. The rules for intentional and unintentional islanding detection provide safe operating approaches and lessen the effects of ADG islanding when properly implemented [34]. However, islanding is still an unsolved research issue, as evidenced by the several IDSs that have been presented over the years [35].
To overcome this challenge of unintentional islanding of the microgrid, multiple research schemes have been suggested to address the issue and lessen the problems with islanding detection [36]. This research work provides a thorough analysis of the various IDSs that have been reported in the literature. The two main types of IDSs are remote approaches and local IDSs [37]. The distributed generator side of islanding detection is handled by local methods, but the utility grid side is handled by remote methods, which rely on communication channels to disconnect the ADGs [38]. Therefore, the local techniques are further divided into signal processing, computational intelligence, as well as hybrid, passive, and active strategies [39,40,41]. The active methods deliberately introduce minor turbulences on the ADG side to judge the turbulences, contrary to the techniques that employed the electrical parameters at the ADGs, and the hybrid strategies combine both passive and active strategies [42]. Apart from the proposed active, hybrid, and remote techniques, passive techniques were the most effective methods compared to all other techniques, but they also presented various issues. Passive methods utilized/determined the system parameters (Voltage, Frequency, Current, and Power) at the point of common coupling (PCC) for unintentional islanding detection [43]. A graphical depiction of analytical data based on existing literature reviews for various kinds of IDSs from 2001–2022 is shown in Figure 1.
Figure 1.
Kinds of IDSs: a graphical depiction of analytical data, 2001–2022 [27,28,29,30,31,32,33,34,35,36].
The low cost and low power quality issues of the passive strategies make them simpler and more advantageous to use, but they come with a bigger non-detection zone (NDZ) and are more susceptible to threshold setting. Although the NDZ for active methods is much smaller, they are linked to power quality issues [44]. To overcome the problems of large NDZs and failure of the scheme during negligible/zero power mismatch, modified passive islanding detection techniques had been suggested that practiced/employed signal-processing and various machine-learning-based approaches along with passive techniques. These modified passive schemes helped in reducing the problem of larger NDZs and made the scheme more effective and accurate. Signal-processing and computational-intelligence-based approaches, which are capable of handling complicated nonlinear system issues, have been employed to address the islanding detection challenge [45]. Few islanding detection methodologies make use of sophisticated mathematical, intelligent, and signal-processing methods as effective identification tools available in the literature [46,47,48].
1.3. Limitations of the Existing Research
The previous researchers comprehensively addressed islanding challenges but there are still a lot of limitations.
- They had high implementation costs due to the exorbitant devices such as PMUs [10,16,22,49]
- Few of the schemes could not be more accurate for small-scale systems as compared to other islanding detection techniques [12,16,18].
- They also produced a high computational burden on the system, and power quality issues [11,31].
- Some schemes do not address the noisy measurement issue, while real power network measurements had a noisy data set [16,22,38].
1.4. Significant Value Additions
In this study, an extensive review of the islanding detection and IDSs of ADGs has been reported. The value additions of the presented work are as follows:
- Islanding detection is depicted with a real-time scenario for the better understanding of the readers.
- A detailed and extensive review is presented of the existing international standards regarding the islanding detection issue.
- International test beds are discussed thoroughly that are utilized for NDZ analysis.
- A detailed classification is presented of the IDSs according to state-of-the-art research work.
- The detailed and comprehensive statistical comparative analysis is presented for the better understanding of the readers/researchers.
- The research gap in the field of the IDS problem is highlighted.
- The feature recommendations were also presented for the readers’ understanding.
The rest of the review paper is structured into subsequent sections as depicted in Figure 2: Section 2 presents the definition, standardization, standard test systems, and software and tools. Section 3 explains the detailed categorization of islanding detection strategies based on existing work. Section 4 presents the statistical comparison of existing research in the field of IDSs. The research gap is mentioned in Section 5. Finally, the paper is concluded with recommendations in Section 6.
Figure 2.
The layout illustration of the established review paper.
2. Islanding Detection and Its Standardization
This section focuses on the definition and the standardization of the islanding detection concept. Secondly, two well-known international standards test systems named UL-1741 and IEEE 1547 required for the performance analysis of IDSs are elaborated here with their equivalent circuits. In addition, this section enlightens us on the software and tools used in the designing of islanding detection strategies with their detailed advantages and disadvantages.
2.1. Islanding Detection by Definition
The alternative of distributed electricity generation is being actively studied throughout the world, particularly in nations where the centralized power generation infrastructure is quite outdated and produces significant environmental damage [49]. According to Karlsson, “ADGs refers to a source of electrical power generation that is directly connected to the distribution grid or is located on the customer’s side’’. One of the key issues with ADGs is the potential for isolating regions known as islands, that could continue to function regularly even if the electrical grid is cut off [50]. On the other hand, losses in the growth of power network islanding pose a challenging concern. For applications without detection and response, combining various techniques for islanding detection based on other work processes is preferable [51]. Initially, the islanding conditions are defined in two basic ways to better ease the reader’s understanding:
- “Islanding is a situation when an ADG shelves electrical power even when there is no sustained approach to the main electrical grid”.
- “Islanding is a situation when the grid lost power from the main grid but there is uninterrupted power received by the loads from the distributed generation (DG) units”.
Unintentional islanding of DGs can lead to equipment damage, grid protection system interference, power quality issues, and even safety risks for people. Islanding could be hazardous for utility maintenance workforces who might not be aware that a circuit is powered at a standstill since it might stop devices from automatically reconnecting [52]. Figure 3a depicts the islanding condition of ADGs in microgrids; different island areas depicted as Island Area 1 and Island Area 2 are connected to the main grid through the point of common coupling (PCC). The real-time voltage behavior of a simulation in a loop scenario during the islanding event at the PCC is depicted in Figure 3b. It is shown that the islanding event occurred at 0.25 m secs; it is challenging to detect such a minute change in voltage.

Figure 3.
(a) Islanding condition of ADGs in microgrids. (b) Voltage behavior depiction during islanding event at the PCC.
Without proper frequency control, the equilibrium between load and generation in the islanded circuit may also be disturbed, leading to abnormal voltages and frequencies [53]. ADGs are required to distinguish between islanding events and proximately disengage from the circuit as a result; this procedure is known as anti-islanding.
2.2. Standardization of Islanding Detection Methods
The following standardization is very crucial in any islanding detection scheme design. Therefore, in this review, a few islanding detection standards are addressed. In most international standards, the fundamental concept of islanding detection for the connected ADG grid is comparable. For the most common parameters that are under consideration in islanding detection, all consider the same factors, such as the quality factor, detection time, voltage/frequency thresholds, and network frequency [54]. The number of the aforementioned criteria, however, may vary. Unfortunately, an expensive inverter-based implementation results from the failure to adapt to various standards [55]. As a result, inverter and ADG equipment costs are greater than anticipated [56]. The primary criteria for several of the standards are presented in Table 1.
Table 1.
Standardization of IDSs.
2.3. Standard Benchmark Test Systems
It is very crucial to validate the performance of IDSs for several islanding events, whether a scheme works well during harsh system conditions or may fail, such as how the NDZ of the passive schemes is very high when the load and generation are balanced, similarly to the fault going along to islanding in numerous ADG-dependent networks or the co-operation among several ADG systems that are provided with anti-islanding protection. Therefore, the performance analysis in such conditions has been performed on the standard benchmark test beds. A situation known as islanding occurs when a portion of the utility that controls both load and generation gets cut off from the rest of the system and keeps running. Islanding detection is part of the security standards for distributed generation (DG) imposed by IEEE Std. 929 and IEEE Std. 1547.
When an event of islanding appears, there are still some difficulties in the event of islanding detection that require more research, in order to design sustainable IDSs. Many renowned international organizations, such as IEEE and IEC, have produced particular codes for the operation, interconnection, and control of ADG systems with the main grid [57]. The networks that make up the integrated power system must adhere to certain criteria to be operational, evaluated, safe, and maintained. IEEE 1547 and UL-1741 are the two more prominent islanding test beds that are mostly used to assess the efficacy of any designed IDSs [58,59,60].
2.3.1. UL-1741 International Standard Test Model
The first test bed discussed in this review paper is a well-renowned UL-1741 International Standard Test Model. Figure 4 depicts the UL-1741 International Standard Test Model for islanding detection strategies validation [61]. It consists of a main grid model with the ADG unit interconnected with a PCC with a circuit breaker (CB). These specifications of inverters, charge controllers, converters, and interconnection system equipment (ISE) are used in grid-connected and islanded power systems [62]. The active load power is changed to place the inverter at 25%, 50%, 100%, and 125% of the inverter’s rated output based on the UL 1741 Std. Adjustments are made to the reactive power in 1%-degrees within 95% and 105% of the balanced condition (unity power factor loading). To provide power, the inverters, shared loads, converters, and ISE are designed to be used in parallel with an electric power system [63].
Figure 4.
UL-1741 International Standard Test Model for islanding detection strategy validation.
2.3.2. IEEE 1547 International Standard Test Model
The second test bed discussed in this review paper is the IEEE 1547 test bed. Figure 5 shows the single-line diagram of the IEEE 1547 International Standard Test Model. The standards testbed covering the interconnection of ADGs was no doubt IEEE Std 1547, which was created by the Standards Coordinating Committee 21 on Photovoltaics, Fuel Cells, Storage Energy, and Dispersed Generation. According to the specifications of IEEE 1547, the DG is built to run with a power factor that is almost unity. The reactive power reference value (Qref) is typically set to zero, imitating a DG operating with a unity power factor. Two sets of controllers make up the DG interface: one is for controlling current, and the other is for controlling power. In response to a frequently voiced need for revisions to the subclauses about voltage control, the voltage response to Area EPS atypical circumstances, and frequency response to Area EPS atypical circumstances in IEEE Std 1547-2003, IEEE Std 1547 was updated in 2014 IEEE Std 1547a-2014 [64,65].
Figure 5.
IEEE 1547 International Standard Test Model.
2.4. Software and Tools
The mathematical modeling and experimental validation of any IDS is a challenging task. The IDS stated in the literature reviews were modeled in the software in a loop environment, while the hardware in a loop environment was engaged for experimental validation of some IDSs. Different authors utilized different tools and software for the designing and validation of islanding detection schemes. MATLAB/Simulink is more prominently used in most of the research work during software in-loop analysis while other different software has also been suggested in previous work. However, during hardware validation of the proposed IDSs, the experimental setup is designed using dSPACE using control desk software and RT labs [66,67,68,69,70,71,72,73]. The advantages and disadvantages of the software and tools are shown in Table 2. Some of the software and tools utilized for the designing and mathematical modeling of IDSs as follows:
Table 2.
Advantages and disadvantages of software and tools.
- MATLAB/Simulink software;
- ETAP software;
- DigSilent Power Factory ® software;
- Software phase-lock loop (SPLL) technology;
- HOMER simulation software;
- dSPACE using control desk software;
- PSCADEMTDC software;
- LabVIEW software;
- Hardware in the loop (HIL) by RT lab.
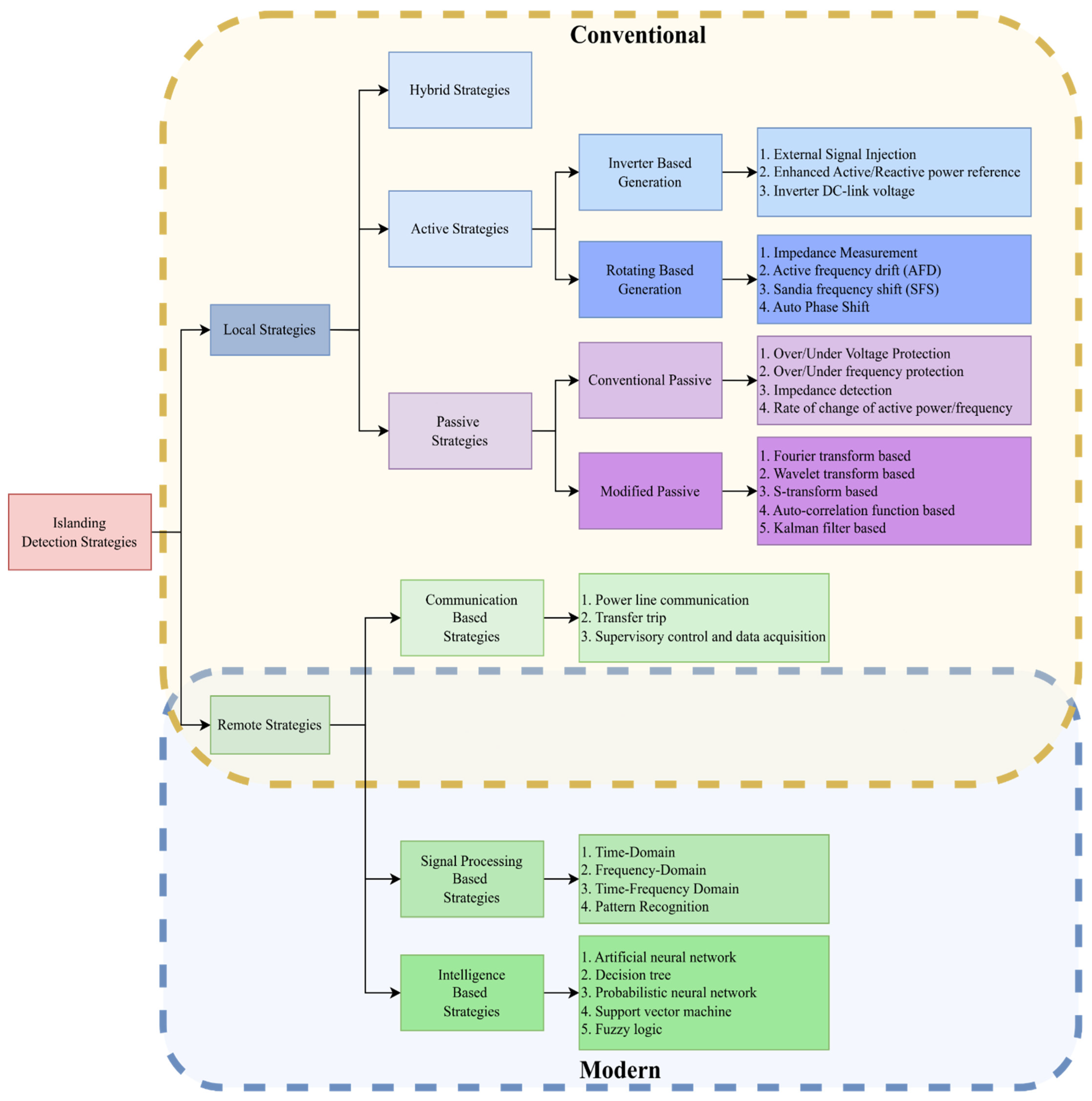
3. Categorization of Islanding Detection Strategies
The incorporation of ADGs is expanding daily as a result of the rapid breakthroughs in technology, science, and economics, as well as the need to protect the environment and the atmosphere [76]. Major advantages of integrating these ADGs into the distribution grid include boosting energy reliability and efficiency, lowering line deterioration, and enhancing power quality [77,78,79]. They serve to increase the system’s dependability and efficiency in addition to being secure, affordable, clean, environmentally friendly, and cost-effective [80]. Traditional IDSs can be segregated into two groups: remote IDS and local IDS. In contrast to local IDSs, which monitor system parameters across the network, remote IDSs consider communications between the ADGs and the grid. The local IDSs are once more divided into active, passive, and hybrid IDSs. The detailed and generalized categorization of the IDSs is depicted in Figure 6.
Figure 6.
Detailed categorization of the islanding detection strategies.
3.1. Remote IDSs
Remote IDS are those schemes in which the islanding detection depends on the utility side instead of the ADG side. The remote methods rely on grid and network connectivity, which includes inverter-based ADGs and synchronous-based ADGs [81]. Strategies for detecting remote islanding rely on the communication between ADGs and utilities. Even though these methods might be more dependable than local ones, the improved signal-processing algorithms and communication set-up used for islanding detection is applied to the remote approaches. Remote IDSs are therefore not appropriate for small-scale systems, although they are frequently employed in large-scale projects. They are expensive to deploy and hence not practically viable. The remote IDSs have zero NDZ and are ADG-type-independent of the remote approach [39,78].
3.2. Local IDSs
When the detection depends on the ADG side, islanding detection approaches call in the local detection methods. In comparison to local IDSs, remote IDSs have a low NDZ and high dependability [30,82]. Local IDSs are further categorized as the following:
3.2.1. Passive IDSs
The generalized workflow of passive IDSs is depicted in Figure 7. Initially, passive approaches measure system parameters including voltage, frequency, harmonic distortion, and other fluctuations. Then, these parameters are compared with predefined threshold settings; if they are more than the pre-defined threshold, the system is considered islanding. In some advanced IDSs, the islanding detection indices were generated from the measured system parameters and these indices were compared with the threshold to identify the islanding conditions [8]. When the islanding occurred in the power network, these parameters vary remarkably from their normal values. However, the level of the pre-specified threshold setting has been used for determining whether a condition is islanding or non-islanded in both a direct parameter or index comparison. However, a lot of things are considered while setting the threshold value to exactly distinguish islanding from other system disturbances [83,84].
Figure 7.
Generalized workflow of passive strategies.
Although passive IDSs are sharp and do not interrupt the system, they have a noteworthy NDZ where passive IDSs are incapable of detecting the islanding state. To find islanding scenarios, passive approaches rely on local measurements that are readily available. In actuality, a grid’s abrupt islanding modifies some electrical properties including frequency and voltage [15,85,86]. Relays for over/under voltage and frequency are consequently the most used passive methods. Other methods depend on measurements of harmonic distortion, voltage phase, and rate of change of frequency.
- Over/under voltage;
- Rate of change of frequency;
- Over/under frequency;
- Voltage phase jump detection, etc.
3.2.2. Active IDSs
The generalized workflow of Active IDSs is depicted in Figure 8. When compared to passive IDSs, islanding can also be detected using active methods even when the generation and load are perfectly matched. By producing disturbances, active approaches directly influence how the power system operates [87]. Active approaches introduce minor disturbances that immediately affect how the power system operates. When the dispersed generator is islanded, these modest disturbances have a large impact on system characteristics, whereas they have less impact when it is connected to the grid. Phase shift techniques, impedance measuring techniques, and reactive power export techniques are some examples of active techniques [73,81].
Figure 8.
Generalized workflow of active strategies.
The rationale behind active IDSs is that this minor disturbance will cause a substantial variation in system characteristics when the ADG is unconnected from the grid but will have little effect when the ADG is connected [88]. Some of the most-stated IDSs in previous literature are based on the following:
- Negative-sequence current injection;
- Impedance measurement at a specific frequency;
- Impedance measurement;
- Slip mode frequency shift, etc.
3.2.3. Hybrid IDSs
Both active and passive IDSs are used in hybrid systems. Only when the islanding is suspected by the passive IDS is the active IDS used. Active and passive IDSs are collectively used to create hybrid IDSs [89,90]. To overwhelm the disadvantages of both passive and active IDSs and achieve greater effectiveness, hybrid methods use two levels of detection operations. The passive IDS is employed as the primary defence during the detecting operation, and the aggressive detection method is used when the passive method suspects islanding [27,91]. The generalized workflow of hybrid strategies is depicted in Figure 9.
Figure 9.
Generalized workflow of hybrid strategies.
4. Comparative Analysis of Existing Work
Before drawing any comparisons, it is necessary to understand the approaches’ boundaries and how they should be applied. The following restrictions may apply to all the approaches mentioned:
- System instability and decreased power quality because of positive feedback;
- NDZ;
- Ineffectiveness or false operation;
- Exorbitant implementation.
Each IDS has apparent benefits and drawbacks, as seen from a thorough review examination. Although active IDSs and low NDZ have faster detection rates, their influence on power quality can reduce the effectiveness of power systems [27,77]. The islanding detection methods, their benefits and drawbacks, and some instances are listed in the Table 3.
Table 3.
Comparative analysis of existing work.
There have been numerous IDSs put out, which can be generally divided into remote and local IDSs; every method has a benefit and a drawback. With a variety of system configurations, remote IDSs function well and have high dependability, faster detection speeds, and superior performance [9]. However, the main downsides related to remote IDSs are the implementation costs, operational efficacy, and failure due to communication link failure. Passive IDSs that employ conventional safety measures can identify the islanding condition. As a result, if the ADG and load power become balanced, they have a high NDZ; therefore, such IDSs fail in islanding detection. The modified passive IDM increases detection speed and reduces NDZ by employing frequency- and time-domain-based signal-processing techniques. These techniques are also more precise and efficient due to the usage of technology such as pattern recognition, artificial intelligence, and signal processing [7,8,9]. Considering better performance, a comparatively low NDZ, and increased trustworthiness by combining the advantages of both active and passive IDMs, hybrid IDSs may be the best method of detecting islanding [11]. The improved passive IDMs are consequently preferred due to their high reliability, precision, low cost, simplicity, and real-time industrial applications, as can be inferred from the foregoing talks. Additionally, compared to distant systems, these techniques are computationally light, making them a flexible method of islanding detection [20,26,92].
Grid-connected DGs must adopt the passive approach as a minimum standard because it is both affordable and practicable. Passive IDSs are also simple to utilize and do not degrade the quality of the power. The huge NDZ and challenges in threshold setting are disadvantages of passive IDSs [93]. Additionally, the passive IDSs are not always guaranteed, particularly in the load-source balance scenario. Since active IDSs are designed to lower the NDZ, most active methods have far less NDZ than passive methods, in some cases zero except when there are high Q-factor loads. However, the idea behind active IDSs is to destabilize the system to move the system’s operating point toward the UFP/OFP and UVP/OVP trip limits [64]. As a result, active IDSs can reduce the stability of the system and the quality of the electricity. When more inverters are connected to the same DG, this problem will become more serious. On the other hand, a huge NDZ and, in some situations, a potential failure in detection are disadvantages of passive IDSs. To prevent malfunction, great care should be taken to set the proper detection threshold value for passive IDSs [38,41]. The kind of ADG and system parameters will have a big impact on the technique choice for islanding detection [57,63]. In recent years, hybrid IDSs have been proposed, and it appears that the hybrid IDSs are the best option for detecting islanding when changes in system parameters are significant and when launching an active IDS when those changes are not significant enough for a passive IDS to make an absolute unequal treatment [25,94].
5. Research Gap
This publication fills the research gap of ongoing research with a detailed review of many IDSs, classification, and a brief description of each approach.
- First, a summary of common techniques, including remote and local IDSs, was provided.
- The passive, active, and hybrid local IDSs are further divided into three categories. There follows a succinct explanation of signal processing and intelligent-based IDSs.
- Based on the benefits, drawbacks, and different capacity parameters, a thorough comparison of several approaches was offered.
- It is discovered that the NDZ of the passive IDSs is higher than that of the Active and Hybrid approaches.
- Although the NDZ is a less active technique, it lowers the quality of the power.
- In contrast to passive IDS, hybrid IDSs have a lower NDZ and combine the traits of both active and passive IDSs.
- Although the remote IDSs lack NDZ, they are extremely sophisticated when compared to the local approaches.
- Combining signal processing and intelligent schemes is the basic need of the modern world.
- Hardware in the loop validation of a lot of the schemes has not been provided; therefore, new researchers also focused on the specified area.
6. Conclusions and Recommendations
Near customer premises, ADGs are increasing rapidly, and their penetration has caused numerous dynamic changes in power distribution networks, which lead to a variety of protection and control problems. One of the main problems with these ADGs is islanding; however, it can be difficult to detect the islanding events. Hence, this paper provided a thorough review of real-time illustrations of islanding conditions and islanding detection strategies. Islanding detection conceptualization depiction and different international standardization have been a part of this review. The detailed focus is on software/tools with an analysis of their advantage and disadvantages; two benchmark test systems IEEE-1547 & UL 1741 was reviewed that were utilized for IDS validation. The thorough classification of IDSs is then provided, focusing mostly on local and remote techniques. In addition, the local IDSs’ further categorization, named as passive, active, and hybrid categories, can be depicted with their general workflow. We also addressed the statistical comparison of the efficiency of the IDSs based on NDZ, cost-effectiveness, and ineffectiveness or false operation.
Author Contributions
F.M.: writing/original draft preparation, and conceptualization; K.I.: supervision, investigation, and peer review; S.B.A.B.: peer review and visualization; A.A.: peer review, visualization, and funding resources. All authors have read and agreed to the published version of the manuscript.
Funding
The Deanship of Scientific Research (DSR) at King Abdulaziz University (KAU), Jeddah, Saudi Arabia has funded this project, under grant no. (RG-10-135-43).
Institutional Review Board Statement
Not applicable.
Informed Consent Statement
Not applicable.
Data Availability Statement
Not applicable.
Acknowledgments
The entire team at the Smart-grid laboratory, USPCAS-E, NUST is gratefully acknowledged by the authors for their technical assistance. Specifically, Hammad Ali Qureshi (MS Student, USPCAS-E, NUST) is gratefully acknowledged by the authors for their technical assistance and visualization.
Conflicts of Interest
The authors declare no conflict of interest.
References
- Haider, R.; Ghanbari, T.; Kim, C.H. Islanding Detection Scheme for Inverter-Based Distributed Generation Systems Using Cumulative Reactive Power Harmonics. J. Electr. Eng. Technol. 2019, 14, 1907–1917. [Google Scholar] [CrossRef]
- Ramachandradurai, S.; Krishnan, N.; Prabaharan, N. Unintentional Passive Islanding Detection and Prevention Method with Reduced Non-Detection Zones. Energies 2022, 15, 3038. [Google Scholar] [CrossRef]
- Kumar, A.; Mohapatra, A.; Singh, S.N. Phaselet-Based Limited-Time q-Axis DC Offset Voltage Injection for Detection of Islanding of DG and Fault in a Meshed Microgrid. IEEE Syst. J. 2022, 16, 1379–1390. [Google Scholar] [CrossRef]
- Markovic, U.; Chrysostomou, D.; Aristidou, P.; Hug, G. Impact of inverter-based generation on islanding detection schemes in distribution networks. Electr. Power Syst. Res. 2021, 190, 106610. [Google Scholar] [CrossRef]
- Choudhury, B.K.; Jena, P. Superimposed Impedance-Based Passive Islanding Detection Scheme for DC Microgrids. IEEE J. Emerg. Sel. Top. Power Electron. 2022, 10, 469–483. [Google Scholar] [CrossRef]
- Shah, M.A.; Bukhari, S.B.A.; Imran, K.; Mehmood, K.K.; Mumtaz, F.; Abusorrah, A.; Kazmi, S.A.A.; Wadood, A. High speed protection of medium voltage DC distribution system using modified mathematical morphology. IET Renew. Power Gener. 2022, 16, 3134–3148. [Google Scholar] [CrossRef]
- Chaitanya, B.K.; Yadav, A.; Pazoki, M. An advanced signal decomposition technique for islanding detection in DG system. IEEE Syst. J. 2021, 15, 3220–3229. [Google Scholar] [CrossRef]
- Bhatt, N.; Kumar, A. A Passive Islanding Detection Algorithm Based on Modal Current and Adaptive Boosting. Arab. J. Sci. Eng. 2020, 45, 6791–6801. [Google Scholar] [CrossRef]
- Admasie, S.; Bukhari, S.B.A.; Haider, R.; Gush, T.; Kim, C.H. A passive islanding detection scheme using variational mode decomposition-based mode singular entropy for integrated microgrids. Electr. Power Syst. Res. 2019, 177, 105983. [Google Scholar] [CrossRef]
- Haider, R.; Kim, C.H.; Ghanbari, T.; Bukhari, S.B.A. Harmonic-signature-based islanding detection in grid-connected distributed generation systems using Kalman filter. IET Renew. Power Gener. 2018, 12, 1813–1822. [Google Scholar] [CrossRef]
- Bansal, Y.; Sodhi, R. A Statistical Features Based Generic Passive Islanding Detection Scheme for IIDGs System. IEEE Trans. Power Deliv. 2022, 37, 3176–3188. [Google Scholar] [CrossRef]
- Reddy, K.H. Modified SRFPLL harmonic support island detection in integrated electric grid. Electr. Eng. 2022, 104, 1305–1315. [Google Scholar] [CrossRef]
- Kumar, A.; Panda, R.K.; Mohapatra, A.; Singh, S.N.; Srivastava, S.C. Mode of oscillation based islanding detection of inverter interfaced DG using ESPRIT. Electr. Power Syst. Res. 2021, 200, 107479. [Google Scholar] [CrossRef]
- Zhao, G.; Jiang, C.; Liu, J. Research on the System and Control Strategy of an AC-DC Hybrid Single-Phase Electric Energy Router. Electronics 2019, 8, 970. [Google Scholar] [CrossRef]
- Tsimtsios, A.; Voglitsis, D.; Perpinias, I.; Korkas, C.; Papanikolaou, N. On the Conflict between LVRT and Line Protection in LV Distribution Systems with PVs: A Current-Limitation-Based Solution. Energies 2019, 12, 2909. [Google Scholar] [CrossRef]
- Lopes, L.A.C.; Zhang, Y. Islanding Detection Assessment of Multi-Inverter Systems With Active Frequency Drifting Methods. IEEE Trans. Power Deliv. 2008, 23, 480–486. [Google Scholar] [CrossRef]
- Rostami, A.; Olamaei, J.; Abdi, H. Islanding Detection of Synchronous DG based on Inherent Feature Extracted from Mechanical Power. Iran. J. Sci. Technol. Trans. Electr. Eng. 2019, 43, 919–928. [Google Scholar] [CrossRef]
- Karimi, M.; Farshad, M.; Hong, Q.; Laaksonen, H.; Kauhaniemi, K. An islanding detection technique for inverter-based distributed generation in microgrids. Energies 2021, 14, 130. [Google Scholar] [CrossRef]
- Thomas, S.R.; Krishna, B.M.; Nair, U. Permutation Entropy Thresholding: A Non-Linear Signal Processing Method for Islanding Detection. IETE J. Res. 2020, 2020, 1–15. [Google Scholar] [CrossRef]
- Raeispour, M.; Atrianfar, H.; Davari, M.; Gharehpetian, G.B. Fault-Tolerant, Distributed Control for Emerging, VSC-Based, Islanded Microgrids—An Approach Based on Simultaneous Passive Fault Detection. IEEE Access 2022, 10, 10995–11010. [Google Scholar] [CrossRef]
- Mumtaz, F.; Khan, H.H.; Zafar, A.; Ali, M.U.; Imran, K. A State-Observer-Based Protection Scheme for AC Microgrids with Recurrent Neural Network Assistance. Energies 2022, 15, 8512. [Google Scholar] [CrossRef]
- Shafique, N.; Raza, S.; Bibi, S.; Farhan, M.; Riaz, M. A simplified passive islanding detection technique based on susceptible power indice with zero NDZ. Ain Shams Eng. J. 2022, 13, 101637. [Google Scholar] [CrossRef]
- Mumtaz, F.; Imran, K.; Abusorrah, A.; Bukhari, S.B.A. Harmonic Content-Based Protection Method for Microgrids via 1-Dimensional Recursive Median Filtering Algorithm. Sustainability 2022, 15, 164. [Google Scholar] [CrossRef]
- Mumtaz, F.; Asif, M.; Khan, H.H.; Abbas, S.; Imran, K.; Haider, M.U.; Yousif, M.; Ullah, A. High Impedance Faults Detection and Classification in Renewable Energy-Based Distribution Networks Using Time-Varying Kalman Filtering Technique. Eng. Proc. 2022, 20, 34. [Google Scholar] [CrossRef]
- Anudeep, B.; Nayak, P.K. Sequence Component-Based Improved Passive Islanding Detection Method for Distribution System with Distributed Generations. Int. J. Emerg. Electr. Power Syst. 2019, 20, 20180292. [Google Scholar] [CrossRef]
- Abdi, H.; Rostami, A.; Rezaei, N. A Novel Passive Islanding Detection Scheme for Synchronous-type DG using Load Angle and Mechanical Power Parameters. Electr. Power Syst. Res. 2021, 192, 106968. [Google Scholar] [CrossRef]
- Wang, G. Design Consideration and Performance Analysis of a Hybrid Islanding Detection Method Combining Voltage Unbalance/Total Harmonic Distortion and Bilateral Reactive Power Variation. CPSS Trans. Power Electron. Appl. 2020, 5, 86–100. [Google Scholar] [CrossRef]
- Mumtaz, F.; Imran, K.; Bukhari, S.B.A.; Mehmood, K.K.; Abusorrah, A.; Shah, M.A.; Kazmi, S.A.A. A Kalman Filter-Based Protection Strategy for Microgrids. IEEE Access 2022, 10, 73243–73256. [Google Scholar] [CrossRef]
- Arif, A.; Imran, K.; Cui, Q.; Weng, Y. Islanding Detection for Inverter-Based Distributed Generation Using Unsupervised Anomaly Detection. IEEE Access 2021, 9, 90947–90963. [Google Scholar] [CrossRef]
- Haider, M.U.; Mumtaz, F.; Khan, H.H.; Asif, M.; Rashid, M.S.; Abbas, S.R.; Zeeshan, M. Smart Energy Meters in Renewable-Energy-Based Power Networks: An Extensive Review. Eng. Proc. 2022, 20, 23. [Google Scholar] [CrossRef]
- Zamani, R.; Golshan, M.E.H.; Alhelou, H.H.; Hatziargyriou, N. A Novel Synchronous DGs Islanding Detection Method based on Online Dynamic Features Extraction. Electr. Power Syst. Res. 2021, 195, 107180. [Google Scholar] [CrossRef]
- Dutta, S.; Olla, S.; Sadhu, P.K. A secured, reliable and accurate unplanned island detection method in a renewable energy based microgrid. Eng. Sci. Technol. Int. J. 2021, 24, 1102–1115. [Google Scholar] [CrossRef]
- Xie, X.; Huang, C.; Li, D. A new passive islanding detection approach considering the dynamic behavior of load in microgrid. Int. J. Electr. Power Energy Syst. 2020, 117, 105619. [Google Scholar] [CrossRef]
- Zamani, R.; Moghaddam, M.P.; Panahi, H.; Sanaye-Pasand, M. Fast Islanding Detection of Nested Grids including Multiple Resources Based on Phase Criteria. IEEE Trans. Smart Grid 2021, 12, 4962–4970. [Google Scholar] [CrossRef]
- Reddy, C.R.; Reddy, K.H. A new passive islanding detection technique for integrated distributed generation system using rate of change of regulator voltage over reactive power at balanced islanding. J. Electr. Eng. Technol. 2019, 14, 527–534. [Google Scholar] [CrossRef]
- Ansari, S.; Gupta, O.H. Voltage Ripple-Based Islanding Technique on Modified IEEE-13 Bus Test Feeder for Photovoltaic Inverter. Lect. Notes Electr. Eng. 2021, 699, 139–155. [Google Scholar] [CrossRef]
- Kumar, P.; Kumar, V.; Tyagi, B. Islanding detection for reconfigurable microgrid with RES. IET Gener. Transm. Distrib. 2021, 15, 1187–1202. [Google Scholar] [CrossRef]
- Reddy, C.R.; Reddy, K.H. Passive islanding detection technique for integrated distributed generation at zero power balanced islanding. Int. J. Integr. Eng. 2019, 11, 126–137. [Google Scholar] [CrossRef]
- Kim, M.S.; Haider, R.; Cho, G.J.; Kim, C.H.; Won, C.Y.; Chai, J.S. Comprehensive review of islanding detection methods for distributed generation systems. Energies 2019, 12, 837. [Google Scholar] [CrossRef]
- Raju, L.B.; Rao, K.S. Evaluation of Passive Islanding Detection Methods for Line to Ground Unsymmetrical Fault in Three Phase Microgrid Systems: Microgrid Islanding Detection Method. Eng. Technol. Appl. Sci. Res. 2021, 11, 7591–7597. [Google Scholar] [CrossRef]
- Nale, R.; Biswal, M.; Kishor, N. A passive communication based islanding detection technique for AC microgrid. Int. J. Electr. Power Energy Syst. 2022, 137, 107657. [Google Scholar] [CrossRef]
- Matic-Cuka, B.; Kezunovic, M. Islanding detection for inverter-based distributed generation using support vector machine method. IEEE Trans. Smart Grid 2014, 5, 2676–2686. [Google Scholar] [CrossRef]
- Vieira, T.C.; Grilo, A.P.; Teixeira, J.C.; dos Santos, R.C. Methodology for Assessing the Risk of Unintentional Islanding of Distributed Wind Generators Using Passive Schemes. J. Control Autom. Electr. Syst. 2020, 31, 177–188. [Google Scholar] [CrossRef]
- Zamani, R.; Hamedani-Golshan, M.-E.; Haes Alhelou, H.; Siano, P.; R. Pota, H. Islanding Detection of Synchronous Distributed Generator Based on the Active and Reactive Power Control Loops. Energies 2018, 11, 2819. [Google Scholar] [CrossRef]
- Liu, M.; Zhao, W.; Wang, Q.; Huang, S.; Shi, K. An Irregular Current Injection Islanding Detection Method Based on an Improved Impedance Measurement Scheme. Energies 2018, 11, 2474. [Google Scholar] [CrossRef]
- Arefin, A.A.; Baba, M.; Singh, N.S.S.; Nor, N.B.M.; Sheikh, M.A.; Kannan, R.; Abro, G.E.M.; Mathur, N. Review of the Techniques of the Data Analytics and Islanding Detection of Distribution Systems Using Phasor Measurement Unit Data. Electronics 2022, 11, 2967. [Google Scholar] [CrossRef]
- Baloch, S.; Jamali, S.Z.; Shah, S.A.R. A Protection Technique for Microgrid Using Wavelet Packet Transform and Data Mining Classifier. Eng. Proc. 2022, 20, 33. [Google Scholar] [CrossRef]
- Swarnkar, N.K.; Mahela, O.P.; Khan, B.; Lalwani, M. Identification of Islanding Events in Utility Grid with Renewable Energy Penetration Using Current Based Passive Method. IEEE Access 2021, 9, 93781–93794. [Google Scholar] [CrossRef]
- Ke, J.; Zhengxuan, Z.; Qijuan, Z.; Zhe, Y.; Tianshu, B. Islanding detection method of multi-port photovoltaic DC micro grid based on harmonic impedance measurement. IET Renew. Power Gener. 2019, 13, 2604–2611. [Google Scholar] [CrossRef]
- Elshrief, Y.A.; Abd-Elhaleem, S.; Kujabi, S.; Helmi, D.H.; Abozalam, B.A.; Asham, A.D. Zero Non-Detection Zone for Islanding Detection Based on a Novel Hybrid Passive-Active Technique with Fuzzy Inference System. Sustainability 2022, 14, 6325. [Google Scholar] [CrossRef]
- Bukhari, S.B.A.; Mehmood, K.K.; Wadood, A.; Park, H. Intelligent Islanding Detection of Microgrids Using Long Short-Term Memory Networks. Energies 2021, 14, 5762. [Google Scholar] [CrossRef]
- Arefin, A.A.; Hasan, K.N.B.M.; Othman, M.L.; Romlie, M.F.; Saad, N.; Nor, N.B.M.; Abdullah, M.F. A Novel Island Detection Threshold Setting Using Phasor Measurement Unit Voltage Angle in a Distribution Network. Energies 2021, 14, 4877. [Google Scholar] [CrossRef]
- Dash, P.K.; Barik, S.K.; Patnaik, R.K. Detection and Classification of Islanding and Nonislanding Events in Distributed Generation Based on Fuzzy Decision Tree. J. Control Autom. Electr. Syst. 2014, 25, 699–719. [Google Scholar] [CrossRef]
- Barkat, F.; Cheknane, A.; Guerrero, J.M.; Lashab, A.; Istrate, M.; Gavrilas, M.; Motas, J.G.; Banu, I.V. Review, analysis, and performance evaluation of the most common four active methods for islanding detection in grid-connected photovoltaic systems. Electr. Power Syst. Res. 2023, 214, 108909. [Google Scholar] [CrossRef]
- Guan, Z.; Liao, Y. A New islanding detection method based on wavelet-Transform and ann for micro-grid including inverter assisted distributed generator. Int. J. Emerg. Electr. Power Syst. 2019, 20, 20190074. [Google Scholar] [CrossRef]
- Nougain, V.; Prakash, S.; Mishra, S. Hybrid Islanding Detection Method based on ROCOF over Reactive Power and d-Axis Current Injection. In Proceedings of the 2018 8th IEEE India International Conference on Power Electronics (IICPE), Jaipur, India, 13–15 December 2018; pp. 1–4. [Google Scholar] [CrossRef]
- Mishra, P.P.; Bhende, C.N. A passive islanding detection technique with reduced complexity for distributed generations. In Proceedings of the 2017 7th International Conference on Power Systems (ICPS), Pune, India, 21–23 December 2017; pp. 830–835. [Google Scholar] [CrossRef]
- Tajdinian, M.; Khosravi, H.; Samet, H.; Ali, Z.M. Islanding Detection Scheme Using Potential Energy Function Based Criterion. Electr. Power Syst. Res. 2022, 209, 108047. [Google Scholar] [CrossRef]
- Chauhan, K.; Sodhi, R. A distribution-level PMU enabled Teager-Kaiser energy based islanding detector. Electr. Power Syst. Res. 2021, 192, 106964. [Google Scholar] [CrossRef]
- Gush, T.; Bukhari, S.B.A.; Haider, R.; Admasie, S.; Oh, Y.-S.; Cho, G.-J.; Kim, C.-H. Fault detection and location in a microgrid using mathematical morphology and recursive least square methods. Int. J. Electr. Power Energy Syst. 2018, 102, 324–331. [Google Scholar] [CrossRef]
- Xie, D.; Zang, D.; Gao, P.; Xiang, M.; Yang, L. Research on islanding detection technology for multi grid-connected inverters. In Proceedings of the 2017 IEEE 2nd Advanced Information Technology, Electronic and Automation Control Conference (IAEAC), Chongqing, China, 25–26 March 2017; pp. 2505–2508. [Google Scholar] [CrossRef]
- Shukla, A.; Dutta, S.; Sadhu, P.K. An island detection approach by μ-PMU with reduced chances of cyber attack. Int. J. Electr. Power Energy Syst. 2021, 126, 106599. [Google Scholar] [CrossRef]
- Tao, J.; Han, H.; Wang, Z.; Shu, Y.; Fang, W.; Li, Y. An Advanced Islanding Detection Strategy Coordinating the Newly Proposed V Detection and the ROCOF Detection. In Proceedings of the 2018 IEEE Innovative Smart Grid Technologies—Asia (ISGT Asia), Singapore, 22–25 May 2018; pp. 1204–1208. [Google Scholar] [CrossRef]
- Laaksonen, H.; Hovila, P. Islanding Detection During Intended Island Operation of Nested Microgrid. In Proceedings of the 2018 IEEE PES Innovative Smart Grid Technologies Conference Europe (ISGT-Europe), Sarajevo, Bosnia and Herzegovina, 21–25 October 2018; pp. 1–6. [Google Scholar] [CrossRef]
- Zeineldin, H.H.; Kirtley, J.L. A simple technique for islanding detection with negligible nondetection zone. IEEE Trans. Power Deliv. 2009, 24, 779–786. [Google Scholar] [CrossRef]
- Bezawada, P.; Yeddula, P.O.; Kota, V.R. A Novel Time-Domain Passive Islanding Detection Technique for Grid-Connected Hybrid Distributed Generation System. Arab. J. Sci. Eng. 2021, 46, 9867–9877. [Google Scholar] [CrossRef]
- Yao, X.; Tan, B.; Hu, C. Islanding detection for PV plant using instantaneous power theory. In Proceedings of the 2016 IEEE Advanced Information Management, Communicates, Electronic and Automation Control Conference (IMCEC), Xi’an, China, 3–5 October 2016; pp. 1495–1498. [Google Scholar] [CrossRef]
- Guo, Z. A harmonic current injection control scheme for active islanding detection of grid-connected inverters. In Proceedings of the 2015 IEEE International Telecommunications Energy Conference (INTELEC), Osaka, Japan, 18–22 October 2015; pp. 1–5. [Google Scholar] [CrossRef]
- Gallagher, N.; Wise, G. A theoretical analysis of the properties of median filters. IEEE Trans. Acoust. Speech Signal Process. 1981, 29, 1136–1141. [Google Scholar] [CrossRef]
- Elshrief, Y.A.; Helmi, D.H.; Abd-Elhaleem, S.; Abozalam, B.A.; Asham, A.D. Fast and accurate islanding detection technique for microgrid connected to photovoltaic system. J. Radiat. Res. Appl. Sci. 2021, 14, 210–221. [Google Scholar] [CrossRef]
- Huayang, W.; Zuyuan, Y.; Long, Z.; Yuan, C. Based on hybrid algorithm of distributed power islanding detection. In Proceedings of the 2016 IEEE Advanced Information Management, Communicates, Electronic and Automation Control Conference (IMCEC), Xi’an, China, 3–5 October 2016; pp. 1360–1364. [Google Scholar] [CrossRef]
- Cui, Q.; El-Arroudi, K.; Joós, G. Islanding Detection of Hybrid Distributed Generation Under Reduced Non-Detection Zone. IEEE Trans. Smart Grid 2018, 9, 5027–5037. [Google Scholar] [CrossRef]
- Worku, M.Y.; Hassan, M.A.; Maraaba, L.S.; Abido, M.A. Islanding detection methods for microgrids: A comprehensive review. Mathematics 2021, 9, 3174. [Google Scholar] [CrossRef]
- Kermany, S.D.; Joorabian, M.; Deilami, S.; Masoum, M.A.S. Hybrid Islanding Detection in Microgrid With Multiple Connection Points to Smart Grids Using Fuzzy-Neural Network. IEEE Trans. Power Syst. 2017, 32, 2640–2651. [Google Scholar] [CrossRef]
- Pouryekta, A.; Ramachandaramurthy, V.K.; Mithulananthan, N.; Arulampalam, A. Islanding Detection and Enhancement of Microgrid Performance. IEEE Syst. J. 2018, 12, 3131–3141. [Google Scholar] [CrossRef]
- Zamani, R.; Golshan, M.E.H. Islanding detection of synchronous machine-based distributed generators using signal trajectory pattern recognition. In Proceedings of the 2018 6th International Istanbul Smart Grids and Cities Congress and Fair (ICSG), Istanbul, Turkey, 25–26 April 2018; pp. 91–95. [Google Scholar] [CrossRef]
- Perlenfein, S.; Cui, Y.; Ropp, M. Islanding and Single Phase Open Detection Effectiveness of a Subharmonic PLCP Based Island Detection System. In Proceedings of the 2018 IEEE 7th World Conference on Photovoltaic Energy Conversion (WCPEC) (A Joint Conference of 45th IEEE PVSC, 28th PVSEC & 34th EU PVSEC), Waikoloa, HI, USA, 10–15 June 2018; pp. 1457–1461. [Google Scholar] [CrossRef]
- Cheng, Y.H.; Chen, K.; Yin, C.; Zhang, J.; Bai, L.B. An improved active islanding detection method applying to multi-inverter power system. In Proceedings of the 2015 IEEE International Conference on Applied Superconductivity and Electromagnetic Devices (ASEMD), Shanghai, China, 20–23 November 2015; pp. 561–562. [Google Scholar] [CrossRef]
- Mishra, M.; Rout, P.K. Fast discrete s-transform and extreme learning machine based approach to islanding detection in grid-connected distributed generation. Energy Syst. 2019, 10, 757–789. [Google Scholar] [CrossRef]
- Özcanlı, A.K.; Baysal, M. A novel Multi-LSTM based deep learning method for islanding detection in the microgrid. Electr. Power Syst. Res. 2022, 202, 107574. [Google Scholar] [CrossRef]
- Khamis, A.; Shareef, H.; Bizkevelci, E.; Khatib, T. A review of islanding detection techniques for renewable distributed generation systems. Renew. Sustain. Energy Rev. 2013, 28, 483–493. [Google Scholar] [CrossRef]
- Naraghipour, K.; Ahmed, K.; Booth, C. A Comprehensive Review of Islanding Detection Methods for Distribution Systems. In Proceedings of the 9th International Conference on Renewable Energy Research and Applications, ICRERA 2020, Glasgow, UK, 27–30 September 2020; pp. 428–433. [Google Scholar] [CrossRef]
- Alyasiri, A.M.M.; Kurnaz, S. Passive islanding detection in microgrids using artificial neural networks. Appl. Nanosci. 2022, 2022, 1–16. [Google Scholar] [CrossRef]
- Reddy, R.; Reddy, G.R.; Goud, B.S.; Rajeswaran, N.; Kumar, N. Passive Islanding Detection Methods for Integrated Distributed Generation System. J. Power Technol. 2021, 101, 127–134. [Google Scholar]
- Anne, R.; Basha, F.K.; Palaniappan, R.; Oliver, K.L.; Thompson, M.J. Reliable Generator Islanding Detection for Industrial Power Consumers With On-Site Generation. IEEE Trans. Ind. Appl. 2016, 52, 668–676. [Google Scholar] [CrossRef]
- Laaksonen, H. Advanced Islanding Detection Functionality for Future Electricity Distribution Networks. IEEE Trans. Power Deliv. 2013, 28, 2056–2064. [Google Scholar] [CrossRef]
- Mumtaz, F.; Shah, M.A.; Khan, H.H.; Naz, H.U.; Imran, K.; Haider, M.U. Incipient fault detection in active-distribution networks based on Time-varying Kalman Filter. In Proceedings of the 6th International Conference on Energy, Environment and Sustainable Development, Eskisehir, Turkey, 23–25 September 2022. [Google Scholar]
- Gupta, P.; Bhatia, R.S.; Jain, D.K. Active ROCOF Relay for Islanding Detection. IEEE Trans. Power Deliv. 2017, 32, 420–429. [Google Scholar] [CrossRef]
- Fu, N.; Deng, J.; Wang, Z.; Wang, W.; Wang, S. A Hybrid Mode Control Strategy for LCC-LCC- Compensated WPT System with Wide ZVS Operation. IEEE Trans. Power Electron. 2022, 37, 2449–2460. [Google Scholar] [CrossRef]
- Makwana, Y.M.; Bhalja, B.R. Experimental Performance of an Islanding Detection Scheme Based on Modal Components. IEEE Trans. Smart Grid 2019, 10, 1025–1035. [Google Scholar] [CrossRef]
- Ray, P.K.; Kishor, N.; Mohanty, S.R. Islanding and power quality disturbance detection in grid-connected hybrid power system using wavelet and S-transform. IEEE Trans. Smart Grid 2012, 3, 1082–1094. [Google Scholar] [CrossRef]
- Bekhradian, R.; Davarpanah, M.; Sanaye-Pasand, M. Novel Approach for Secure Islanding Detection in Synchronous Generator Based Microgrids. IEEE Trans. Power Deliv. 2019, 34, 457–466. [Google Scholar] [CrossRef]
- Kulkarni, N.K.; Khedkar, M.K. Methods to Detect the Occurrence of an Unintentional Island with Passive Approach: A Review. J. Inst. Eng. Ser. B 2021, 102, 1091–1111. [Google Scholar] [CrossRef]
- Arguence, O.; Raison, B.; Cadoux, F. Comments on Impact of Load Frequency Dependence on the NDZ and Performance of the SFS Islanding Detection Method. IEEE Trans. Ind. Electron. 2017, 64, 7277–7279. [Google Scholar] [CrossRef]
Disclaimer/Publisher’s Note: The statements, opinions and data contained in all publications are solely those of the individual author(s) and contributor(s) and not of MDPI and/or the editor(s). MDPI and/or the editor(s) disclaim responsibility for any injury to people or property resulting from any ideas, methods, instructions or products referred to in the content. |
© 2023 by the authors. Licensee MDPI, Basel, Switzerland. This article is an open access article distributed under the terms and conditions of the Creative Commons Attribution (CC BY) license (https://creativecommons.org/licenses/by/4.0/).









