A Knowledge-Based AI Framework for Mobility as a Service
Abstract
1. Introduction
2. AI in Mobility as a Service
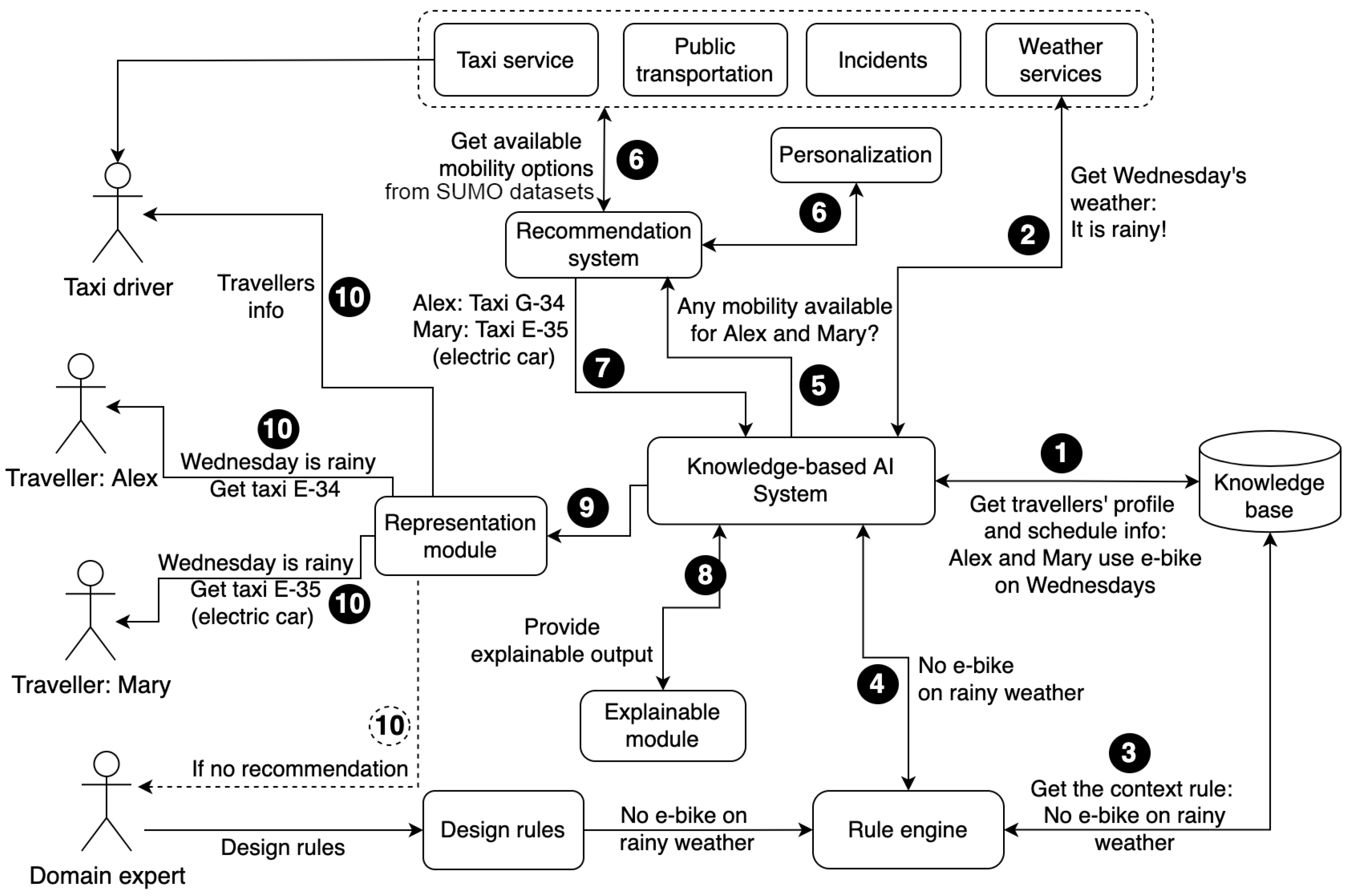
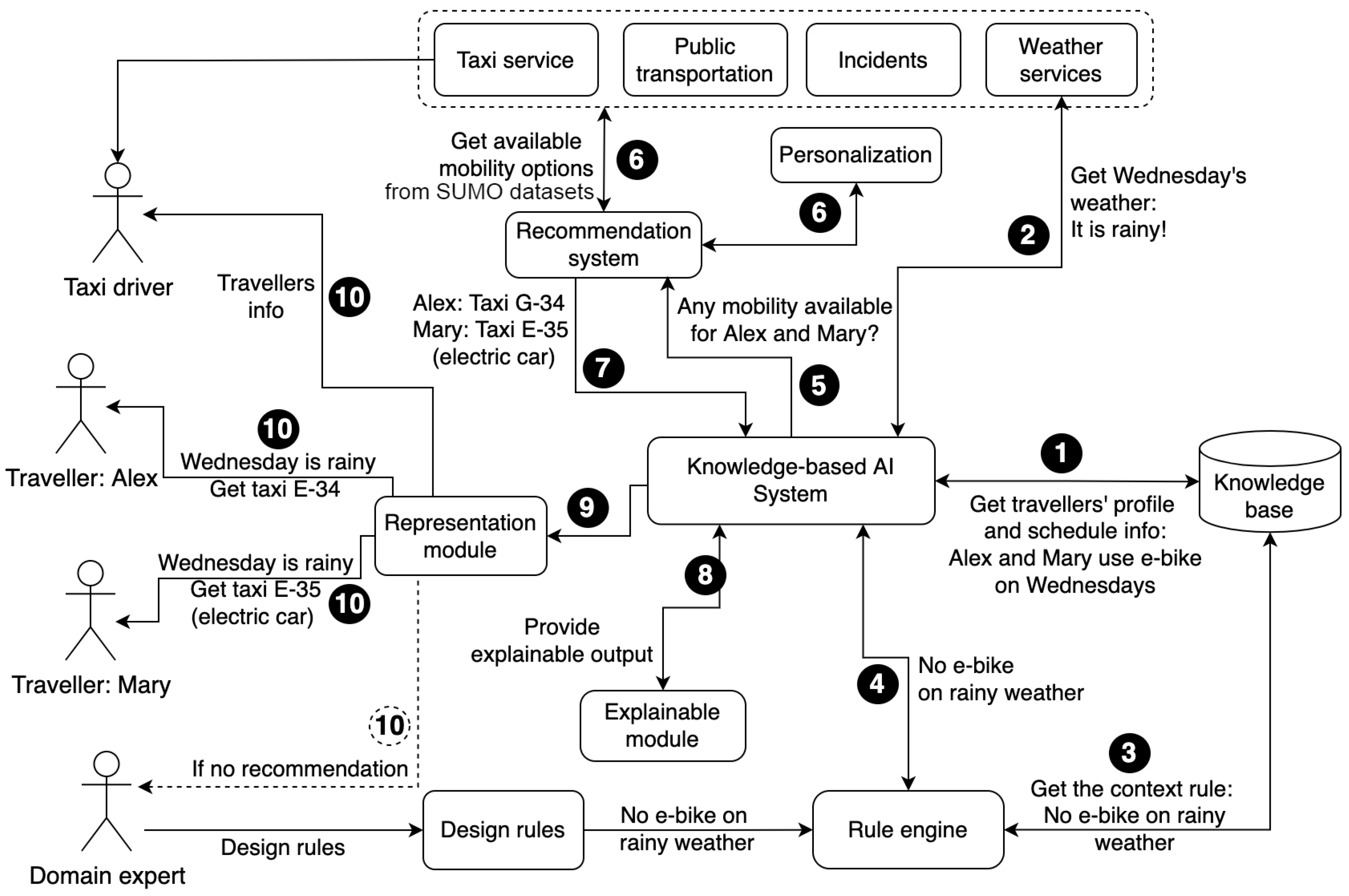
3. Proposed Framework for Mobility as a Service
3.1. Semantic Enrichment
3.2. Mobility Ontology
3.3. Rule Engine
3.4. Recommendation System
3.5. Explainability
4. Implementation
4.1. Experimental Setup
4.2. Method
| Algorithm 1: Function to identify rainy days |
![]() |
| Algorithm 2: Function to identify closest points based on latitude and longitude |
|
Input : vehicle locations(lat, lon), traveller location(lat, lon) Output: closest location(lat, lon) 1 ;// Calculate the haversine distance and find the minimum; 2 p = Math.PI / 180 = 0.017453292519943295 hav = 0.5 - cos((lat2-lat1)*p)/2 + cos(lat1*p)*cos(lat2*p) * (1-cos((lon2-lon1)*p)) / 2; 3 6371 * 2 * asin(sqrt(hav)); 4 5 min (haversine dist o f vehicle and traveller location) 6 return minimum distance location |
| Algorithm 3: Recommendation algorithm to recommend vehicles to travellers |
![]() |
5. Results and Discussion
6. Conclusions
Author Contributions
Funding
Data Availability Statement
Conflicts of Interest
References
- Goodall, W.; Dovey, T.; Bornstein, J.; Bonthron, B. The rise of mobility as a service. Deloitte Rev. 2017, 20, 112–129. [Google Scholar]
- Giesecke, R.; Surakka, T.; Hakonen, M. Conceptualising mobility as a service. In Proceedings of the 2016 Eleventh International Conference on Ecological Vehicles and Renewable Energies (EVER), Monte Carlo, Monaco, 6–8 April 2016; pp. 1–11. [Google Scholar]
- Nowaczyk, S.; Rögnvaldsson, T.; Fan, Y.; Calikus, E. Towards Autonomous Knowledge Creation from Big Data in Smart Cities. In Handbook of Smart Cities; Augusto, J.C., Ed.; Springer International Publishing: Cham, Switzerland, 2020; pp. 1–35. [Google Scholar]
- Bouguelia, M.R.; Karlsson, A.; Pashami, S.; Nowaczyk, S.; Holst, A. Mode tracking using multiple data streams. Inf. Fusion 2018, 43, 33–46. [Google Scholar] [CrossRef]
- Guerrero-Ibañez, J.; Contreras-Castillo, J.; Zeadally, S. Deep learning support for intelligent transportation systems. Trans. Emerg. Telecommun. Technol. 2021, 32, e4169. [Google Scholar] [CrossRef]
- Gade, K.; Geyik, S.C.; Kenthapadi, K.; Mithal, V.; Taly, A. Explainable AI in Industry. In Proceedings of the 25th ACM SIGKDD International Conference on Knowledge Discovery & Data Mining, KDD ’19, Anchorage, AK, USA, 4–8 August 2019; Association for Computing Machinery: New York, NY, USA, 2019; pp. 3203–3204. [Google Scholar] [CrossRef]
- Sheth, A.; Gaur, M.; Roy, K.; Faldu, K. Knowledge-intensive language understanding for explainable ai. IEEE Internet Comput. 2021, 25, 19–24. [Google Scholar] [CrossRef]
- Rajabi, E.; Nowaczyk, S.; Pashami, S.; Bergquist, M. An Explainable Knowledge-based AI Framework for Mobility as a Service. In Proceedings of the International Conference on Software Engineering and Knowledge Engineering (SEKE), Pittsburgh, PA, USA, 1–10 July 2022. [Google Scholar]
- Bunk, R.; Bergquist, M.; Goncalves, D. Scaling System-of-Systems by Open Self-Organizing Solutions. In Proceedings of the Workshop on the Engineering of Systems-of-Systems (SWESoS2018), Linköping, Sweden, 22 November 2018. [Google Scholar]
- Ågerfalk, P.J.; Axelsson, K.; Bergquist, M. Addressing climate change through stakeholder-centric Information Systems research: A Scandinavian approach for the masses. Int. J. Inf. Manag. 2022, 63, 102447. [Google Scholar] [CrossRef]
- Mohammadnazar, A.; Arvin, R.; Khattak, A.J. Classifying travelers’ driving style using basic safety messages generated by connected vehicles: Application of unsupervised machine learning. Transp. Res. Part C Emerg. Technol. 2021, 122, 102917. [Google Scholar] [CrossRef]
- Carpatorea, I.; Nowaczyk, S.; Rögnvaldsson, T.; Elmer, M.; Lodin, J. Learning of Aggregate Features for Comparing Drivers Based on Naturalistic Data. In Proceedings of the 2016 15th IEEE International Conference on Machine Learning and Applications (ICMLA), Anaheim, CA, USA, 16–18 December 2016; pp. 1067–1072. [Google Scholar]
- Kamble, S.J.; Kounte, M.R. On Road Intelligent Vehicle Path Predication and Clustering using Machine Learning Approach. In Proceedings of the 2019 Third International Conference on I-SMAC (IoT in Social, Mobile, Analytics and Cloud) (I-SMAC), Palladam, India, 12–14 December 2019; pp. 501–505. [Google Scholar]
- Li, C.; Xu, P. Application on traffic flow prediction of machine learning in intelligent transportation. Neural Comput. Appl. 2021, 33, 613–624. [Google Scholar] [CrossRef]
- Tekouabou, S.C.K. Intelligent management of bike sharing in smart cities using machine learning and Internet of Things. Sustain. Cities Soc. 2021, 67, 102702. [Google Scholar]
- Fan, Y.; Zhang, Y.; Sun, R. Evaluating the Efficiency and Health Impacts of Next-Generation Transit System Design with Integration of Shared Mobility Services; Center for Transportation, Environment, and Community Health, 2018; p. 28. [Google Scholar]
- Mirri, S.; Prandi, C.; Salomoni, P.; Callegati, F.; Melis, A.; Prandini, M. A Service-Oriented Approach to Crowdsensing for Accessible Smart Mobility Scenarios. Mob. Inf. Syst. 2016, 2016, 2821680. [Google Scholar] [CrossRef]
- Arnaoutaki, K.; Bothos, E.; Magoutas, B.; Aba, A.; Esztergár-Kiss, D.; Mentzas, G. A Recommender System for Mobility-as-a-Service Plans Selection. Sustainability 2021, 13, 8245. [Google Scholar] [CrossRef]
- Kim, T.; Sharda, S.; Zhou, X.; Pendyala, R.M. A stepwise interpretable machine learning framework using linear regression (LR) and long short-term memory (LSTM): City-wide demand-side prediction of yellow taxi and for-hire vehicle (FHV) service. Transp. Res. Part C Emerg. Technol. 2020, 120, 102786. [Google Scholar] [CrossRef]
- Barua, L.; Zou, B.; Zhou, Y. Machine learning for international freight transportation management: A comprehensive review. Res. Transp. Bus. Manag. 2020, 34, 100453. [Google Scholar] [CrossRef]
- Servos, N.; Liu, X.; Teucke, M.; Freitag, M. Travel Time Prediction in a Multimodal Freight Transport Relation Using Machine Learning Algorithms. Logistics 2020, 4, 1. [Google Scholar] [CrossRef]
- Arnaoutaki, K.; Magoutas, B.; Bothos, E.; Mentzas, G. A Hybrid Knowledge-based Recommender for Mobility-as-a-Service. In Proceedings of the ICETE (1), Prague, Czech Republic, 26–28 July 2019; pp. 101–109. [Google Scholar]
- Wagner, R.; de Macedo, J.A.F.; Raffaetà, A.; Renso, C.; Roncato, A.; Trasarti, R. Mob-warehouse: A semantic approach for mobility analysis with a trajectory data warehouse. In Proceedings of the International Conference on Conceptual Modeling, Hong-Kong, China, 11–13 November 2013; Springer: Berlin/Heidelberg, Germany, 2013; pp. 127–136. [Google Scholar]
- Parent, C.; Spaccapietra, S.; Renso, C.; Andrienko, G.; Andrienko, N.; Bogorny, V.; Damiani, M.L.; Gkoulalas-Divanis, A.; Macedo, J.; Pelekis, N.; et al. Semantic trajectories modeling and analysis. ACM Comput. Surv. 2013, 45, 1–32. [Google Scholar] [CrossRef]
- Ruback, L.; Casanova, M.A.; Raffaetà, A.; Renso, C.; Vidal, V. Enriching mobility data with linked open data. In Proceedings of the 20th International Database Engineering & Applications Symposium, Montreal, QC, Canada, 11–13 July 2016; pp. 173–182. [Google Scholar]
- Billen, R.; Nogueras-Iso, J.; López-Pellicer, F.J.; Vilches-Blázquez, L.M. Ontologies in the Geographic Information sector. In Ontologies in Urban Development Projects; Springer: Berlin/Heidelberg, Germany, 2011; pp. 83–103. [Google Scholar]
- Trausan-Matu, S.; Neacsu, A. An ontology-based intelligent information system for urbanism and civil engineering data. Concept. Model. Urban Pract. 2008, 85–92. [Google Scholar]
- Yazdizadeh, A.; Farooq, B. Smart Mobility Ontology: Current Trends and Future Directions. arXiv 2020, arXiv:2012.08622. [Google Scholar]
- Berdier, C. An ontology for urban mobility. In Ontologies in Urban Development Projects; Springer: Berlin/Heidelberg, Germany, 2011; pp. 189–196. [Google Scholar]
- Rehman, F.; Khalid, O.; Madani, S.A. A comparative study of location-based recommendation systems. Knowl. Eng. Rev. 2017, 32, e7. [Google Scholar] [CrossRef]
- Toader, B.; Moawad, A.; Fouquet, F.; Hartmann, T.; Popescu, M.; Viti, F. A new modelling framework over temporal graphs for collaborative mobility recommendation systems. In Proceedings of the 2017 IEEE 20th International Conference on Intelligent Transportation Systems (ITSC), Yokohama, Japan, 16–19 October 2017; pp. 1–6. [Google Scholar]
- Luettin, J.; Rothermel, S.; Andrew, M. Future of in-vehicle recommendation systems@ Bosch. In Proceedings of the 13th ACM Conference on Recommender Systems, Copenhagen, Denmark, 16–20 September 2019; p. 524. [Google Scholar]
- Bhatt, U.; Xiang, A.; Sharma, S.; Weller, A.; Taly, A.; Jia, Y.; Ghosh, J.; Puri, R.; Moura, J.M.; Eckersley, P. Explainable machine learning in deployment. In Proceedings of the 2020 Conference on Fairness, Accountability, and Transparency, Barcelona, Spain, 27–30 January 2020; pp. 648–657. [Google Scholar]
- Fan, Y.; Nowaczyk, S.; Rögnvaldsson, T. Incorporating Expert Knowledge into a Self-Organized Approach for Predicting Compressor Faults in a City Bus Fleet. In Proceedings of the Thirteenth Scandinavian Conference on Artificial Intelligence: SCAI 2015, Halmstad, Sweden, 5–6 November 2015; Frontiers in Artificial Intelligence and Applications. Volume 278, pp. 58–67. [Google Scholar]
- Codeca, L.; Härri, J. Towards multimodal mobility simulation of C-ITS: The Monaco SUMO traffic scenario. In Proceedings of the 2017 IEEE Vehicular Networking Conference (VNC), Torino, Italy, 27–29 November 2017; pp. 97–100. [Google Scholar]
- José, D.M. Memoria Sobre Algunos Métodos Nuevos de Calcular la Longitud por las Distancias Lunares: Y Aplicación de su Teórica a la Solución de Otros Problemas de Navegación; En la Imprenta Real: Lepe, Spain, 1795. [Google Scholar]
- Espinoza-Arias, P.; Poveda-Villalón, M.; García-Castro, R.; Corcho, O. Ontological representation of smart city data: From devices to cities. Appl. Sci. 2019, 9, 32. [Google Scholar] [CrossRef]





| Dataset | Attributes | Details |
|---|---|---|
| Road network data set | ’laneID’, ’lat’, ’lon’ | The road network of Monaco was imported into SUMO from OpenStreetMap. Each edge has one or more lanes that correspond to actual road lanes, in accordance with the roads |
| FCD (floating car data) contains GPS location and speed in addition to other data for every vehicle in the network at every timestamp. The output resembles a high-precision, high-frequency GPS device for each vehicle. | vehicle_id | Each vehicle on the road is assigned a unique ID |
| timestamp | Time of the day when the information is recorded or logged. Mostly every second. | |
| vehicle_type | The name of the vehicle type, such as passenger, bus, or train, etc.This column is also used in identifying pedestrians (Type = 0 is pedestrians) | |
| x, y | Longitude, latitude coordinates of a vehicle position on the map logged at a specific timestamp. | |
| person_edge | The edge ID where the person was located at a certain timestamp. Edge corresponds to the road in the city. | |
| person_id | Each pedestrian is assigned a unique identifier | |
| person_x, person_y | Person’s GPS location at a certain timestamp. | |
| Weather data set | ’weekday’, ’date’, ’temp’, ’weather’ | The dataset contains the weather information by hour. |
Disclaimer/Publisher’s Note: The statements, opinions and data contained in all publications are solely those of the individual author(s) and contributor(s) and not of MDPI and/or the editor(s). MDPI and/or the editor(s) disclaim responsibility for any injury to people or property resulting from any ideas, methods, instructions or products referred to in the content. |
© 2023 by the authors. Licensee MDPI, Basel, Switzerland. This article is an open access article distributed under the terms and conditions of the Creative Commons Attribution (CC BY) license (https://creativecommons.org/licenses/by/4.0/).
Share and Cite
Rajabi, E.; Nowaczyk, S.; Pashami, S.; Bergquist, M.; Ebby, G.S.; Wajid, S. A Knowledge-Based AI Framework for Mobility as a Service. Sustainability 2023, 15, 2717. https://doi.org/10.3390/su15032717
Rajabi E, Nowaczyk S, Pashami S, Bergquist M, Ebby GS, Wajid S. A Knowledge-Based AI Framework for Mobility as a Service. Sustainability. 2023; 15(3):2717. https://doi.org/10.3390/su15032717
Chicago/Turabian StyleRajabi, Enayat, Sławomir Nowaczyk, Sepideh Pashami, Magnus Bergquist, Geethu Susan Ebby, and Summrina Wajid. 2023. "A Knowledge-Based AI Framework for Mobility as a Service" Sustainability 15, no. 3: 2717. https://doi.org/10.3390/su15032717
APA StyleRajabi, E., Nowaczyk, S., Pashami, S., Bergquist, M., Ebby, G. S., & Wajid, S. (2023). A Knowledge-Based AI Framework for Mobility as a Service. Sustainability, 15(3), 2717. https://doi.org/10.3390/su15032717



