Next Article in Journal
Exploring the Associations between Social Support, Perceived Uncertainty, Job Stress, and Emotional Exhaustion during the COVID-19 Crisis
Previous Article in Journal
Pre-Service Teachers’ Experience of Learning about Sustainability in Technology Education in South Africa
 
 
Font Type:
Arial Georgia Verdana
Font Size:
Aa Aa Aa
Line Spacing:
Column Width:
Background:
Article

Exploring the Antecedents of Supply Chain Viability in a Pandemic Context: An Empirical Study on the Commercial Flower Supply Chain of an Emerging Economy

by
S. M. Misbauddin
1,
Mohammad Jahangir Alam
2,
Chitra Lekha Karmaker
3,
Md. Noor Un Nabi
4 and
Md. Mahedi Hasan
2,*
1
Department of Management, Jashore University of Science and Technology, Jashore 7408, Bangladesh
2
Department of Accounting and Information Systems, Jashore University of Science and Technology, Jashore 7408, Bangladesh
3
Department of Industrial and Production Engineering, Jashore University of Science and Technology, Jashore 7408, Bangladesh
4
Business Administration Discipline, Khulna University, Khulna 9208, Bangladesh
*
Author to whom correspondence should be addressed.
Sustainability 2023, 15(3), 2146; https://doi.org/10.3390/su15032146
Submission received: 5 August 2022 / Revised: 31 December 2022 / Accepted: 17 January 2023 / Published: 23 January 2023
(This article belongs to the Section Economic and Business Aspects of Sustainability)

Abstract

The global supply chain (SC) has faced unprecedented disruptions fueled by the COVID-19 virus. While scholarly research has explored various dimensions to counter the epidemic and bolster the SC, the literature is still dispersed and fragmented in managing the SC toward sustainable operational performance. We strengthened the notion of the SC by extending it toward the SC viability (SCV) approach. The objective of the study is to determine the factors to propose a model for sustainable SC viability in a pandemic context. We built our theoretical model based on the viable supply chain (VSC) theory. The study assessed the hypotheses using partial least square-based structural equation modelling with data from 428 flower-producing cum trading enterprises. The research found that supply chain integration and supply risk control positively influence ensuring SCV. Besides, supply chain resilience mediates the effect of SC integration and risk control on SCV. By exploring the role of SC integration, SC resilience, and SC risk control, the study contributes to SC viability theory. Our research fills the gap in the domain of SC viability dimension. From our study, the academicians and firms can get fresh antecedents of SC viability as an emerging sustainable SC management approach.

1. Introduction

COVID-19 has posed severe implications for the supply chains (SCs) of different commodities in the firms of emerging economies [1,2]. Due to the interconnectedness with the developed economies, the SCs of emerging economies have faced unprecedented disruptions in the production and supply sectors because of the lack of advanced technology, financial instability, and lack of proper resilient strategies [3,4]. For instance, the SCs of Asian countries have been subject to severe disruptions [5]. South Asia is home for about one-third of the world’s poor population. More than 70 percent of these poor people live in rural areas and primarily depend on agriculture for their livelihood [6]. The farmers of South Asian countries contribute over 20 percent of the food for the global population [7]. That is why it is necessary to focus on the agricultural supply chains of South Asian countries in a pandemic context. The agricultural value chains are particularly important to maintain the supply of necessary goods, which have special significance for farmers, workers, retailers, and customers in emerging countries. In particular, with regard to the prevalence of corona patients, Bangladesh, a rising economy in southeast Asia, has drawn attention because it was designated as being in the “red” zone. The socioeconomic situation and daily living have both been negatively impacted by this pandemic. Due to communication limitations, Bangladesh was cut off from the global economy following its initial impact, which was caused by the continuous lockdown in Bangladesh. In particular, agricultural commodity chains, such as food, crops, and flowers, have experienced negative setbacks [8]. The pandemic resulted in the breakdown of agricultural backward and forward SC linkage, the increase in the prices of raw materials and final products, shortage of raw materials, lack of workers, destruction and perishing of a bulk number of flowers, and canceling of foreign orders.
Globally, the coronavirus has created alarming changes in the SC structure of the flower industry [9]. The flower supply chain (FSC) is considered one of the promising and thriving agricultural chains from the perspective of the Bangladeshi economy. Particularly, the Jashore region, the southwest bordering city of Bangladesh, deserves special attention because it is one of the prominent hubs for flower cultivation and trading [10,11], which has brought forth this study. Therefore, the flower farming sector of this region requires special research focus to gain interventions from the academicians and practitioners for further improvement through countering the negative impacts of COVID-19. As per the recent trends, the research foci lie in the domain of COVID-19 and its perceived impact on the SC dimensions. However, the existing studies regarding the impact of COVID-19 on agricultural commodities, especially the FSC, in emerging economies are scarce. Indeed, the flower industry is a booming sector that has significance in improving the livelihood of the indigenous and rural communities and connecting the local flower communities with the value chain of the developed economies [12]. To tackle the impacts of any pandemic like COVID-19, SC leaders need to restructure their existing SC policies incorporating constructs, such as resilience and viability aspects in SCs. Moreover, some researchers [13,14,15] emphasized studies on how COVID-19 has affected the SC resilience and viability dimensions. In the aftermath of the pandemic, the formidable task for the flower farmers and traders is to develop a VSC that can withstand any external disruptions, adapt to the pandemic events, and achieve satisfactory operational performance in terms of sales, profitability, and turnover. This pandemic also creates a paradox for researchers and academicians to devise appropriate strategic approaches to strengthen the SC and gain a competitive advantage [2]. In the context of the pandemic, SC resilience is considered an important tool for firms to cope with disruptions. We find a plethora of research in the domain of SC resilience, e.g., [16,17]. However, to mitigate the daunting effects of the pandemic, only resilience is not sufficient. Therefore, the existing SC resilience theory needs to incorporate the lens of SC viability to encounter and survive during the pandemic. A number of researchers elaborated the viability framework that is useful to explain how firms can adapt and survive in the face of chronic and unprecedented disruptions posed by the pandemic [18,19]. The viability concept is considered an extended version of resilience [18]. Viability implies that a firm can adapt through the continuous reshaping of the internal organizational structures and achieve sustained performance in external disasters [18]. The viability notion includes the business ecosystem-level viability, alternative supply network designs, and multiple SC capabilities to cope with disruptions [20].
As the above dimensions are significant in bringing the superior performance of the participating firms in the SC, more research should be conducted along the lines of SC viability. It is necessary to understand the impacts of the pandemic on agricultural and commodity chains in emerging countries to conceptualize the epidemic’s full effects. Moreover, understanding how the product’s SC navigates the epidemic aftermath by developing a viable supply chain (VSC) model is also imperative. Thereby, the objective of this study is to determine the factors to propose a model for sustainable SC viability in a pandemic context. To accomplish the research objective, the study used SC viability theory to develop a research framework. To achieve viability, we proposed different strategic orientations, such as SC integration and SC risk control, to see how the flower firms navigate these to maintain viable supply networks in the context examined. This study is one of the very first attempts to develop an integrated model of VSC by exploring the interplay among SC integration, SC risk control, and resilience. The findings of our study contribute to the SC resilience and SC viability theory by adding the dimensions of SC integration and risk control. The study also has practical implications for flower entrepreneurs, governments, and policymakers from which they can have an understanding of how to navigate the adverse impacts of the pandemic by developing a VSC model. This study will give the opportunity to the firms and traders to revisit and renew their strategic approaches in bolstering the SC to achieve superior performance amid any future pandemic scenario.

2. Literature Review and Hypothesis Development

2.1. Relevance of SC Viability in Navigating Disruptions

To manage the SC disruptions, academicians emphasize building a chain that can adapt to any abnormal adversities created by natural or manmade shocks [1,21]. Researchers focus on the adaptive behavior of SC managers to ensure SC viability [22,23]. Despite the presence of well-documented resilience capability, global firms in the SC have been facing severe product shortages, customer dilution, and degradation of performance indicators. Therefore, researchers coined the SC viability concept as a new strategic capability in the extended view of SC resilience [18,19]. SC viability refers to the capability of the SC to sustain, within a rapidly changing environment, by reorganizing and reshaping the structural processes, leading to long-term performance outcomes [18]. Ivanov [15,19] averred that a VSC model consists of three components: A viable ecosystem for SC, intertwined supply networks, and VSC capabilities. While resilience implies the survivability of firms through getting back to the previous position before a disruption, viability denotes the ability to not only restore but also continuously adapt to situations through changing internal structures [24,25]. The SC viability concept coincides with the panarchy theory, which states that there are different adaptive cycles maintained by businesses [26]. The firms in the SC must follow the adaptive cycle to ensure stability in the systems. Under a VSC model, the firms respond to adaptation in the business ecosystem by mobilizing additional resources and experimenting with new business models. Thus, the viable business ecosystem is characterized by experimentation, resource redeployment, and reconfiguration efforts to adapt to the changing business cycles [27].
To ensure superior product delivery and profitability performance, the SC needs to have viability components to make the operation and order fulfillment continuous in the face of natural and manmade disruptions. Nevertheless, in the times of COVID-19, the lack of viability has been exposed for many SCs worldwide. COVID-19 has resulted in many levels of disconnectedness in the network nodes. As a result, the disruption on one node or participant has created failure or disconnection in other nodes or participants [24]. In this regard, Ivanov [15] suggested four different approaches adopted by firms to maintain SC viability under pandemic scenarios: intertwining, scalability, substitution, and repurposing. Ivanov [19] posited that the networks among the SC should be intertwined along with the presence of backup suppliers of raw materials. The SC’s multiple networks and facility design, i.e., intertwining, has been proposed by Ivanov [15]. For an SC to be viable, it needs to reconfigure the existing SC partners’ roles and maintain robust production and inventory control policies to ensure the desired production and delivery. On the other hand, scalability refers to the production in bulk quantities to meet the sudden increased demand. Substitution denotes the arrangement of alternative suppliers and buyers in case of irregular buying or supply from regular partners. Substitution is achieved by formulating new relationships with suppliers, distributors, and manufacturers.
Moreover, the capability of repurposing is achieved by maintaining flexibility in production capacities, production, and delivery of new products [28]. Therefore, we aver that SC viability is a cutting-edge dimension for SC transformation to make it fit for tackling pandemic risks through proper adaptation. We present Table 1, depicting research streams in SC viability.
We find that, for attaining a VSC model, there is very limited research on the different operational mechanisms (Table 1). Thus, here, we explore the role of SC integration and SC risk control in the juncture of SC resilience and examine how the interplay between these variables can ensure a VSC model. Such an attempt would contribute to closing the gap in the ‘viability’ of SC research.

2.2. Role of SC Integration in Explaining SC Viability

SC integration is the amalgamation of a company’s internal and external functions [31,32]. The external functional members include consumers, suppliers, and other stakeholders of the SC. However, internal members include different departments, functions, and processes within the firm. SC integration has special significance in ensuring SC viability. SC integration is considered an enabler of internal and external connectivity, paving the way for faster responses to consumer demands [33]. The viability of the SC hinges upon the coordination and collaboration among the external and internal partners who can assist in resource allocation and knowledge sharing [24]. While pursuing internal and external integration, firms tend to leverage collaboration and information technology in dealing with partner members and achieving common objectives. Though COVID-19 has resulted in detrimental effects on the level of viability in the SC, the presence of integration can alleviate the impact. Indeed, the strategy of SC integration can reduce the negative effects of COVID-19 disruptions on SC viability [34].
Due to the above developments, researchers have increasingly acknowledged the role of SC integration in building more VSCs [35]. Christopher [36] focused on the role of external integration (partnering with vendors and customers) as a catalyst for responding to the hostile externalities in the environment in a coordinated fashion. The information accessibility among all the internal and external stakeholders makes it easy for the entrepreneurial venture to adapt to uncertainties and achieve sustained production and distribution. Thus, SC integration can be deemed as one of the antecedents of gaining SC viability. Thus, the following hypothesis is formed:
H1. 
SC integration positively affects SC viability.

2.3. Relationship between SC Integration and SC Resilience

SC integration is one of the enablers of high-performing SC [30], and integration can bolster the firm’s level of resilience [21]. Supplier integration is upward integration, while integration with wholesalers, retailers, distributors, and customers is treated as downward integration [37]. For measuring internal and external integration, the authors of [38,39] used several measures, such as sharing inventory levels with the logistics team, sharing the plan for production, just-in-time order fulfillment, etc. SC integration facilitates the information flow among the parties, which enables them to make decisions by navigating uncertainties and adapting to market demands [40].
Thus, SC integration is an essential enabler for ensuring resilience. Information sharing as a form of integration fosters firm-level efficiency and improves cash flow [38]. In the case of Taiwanese firms, the authors of [41] observed that the ability of information sharing allowed the firms to respond faster to external customers’ demands and fill up the orders for an unprecedented future. Thus, integration promoted resilience in firms to withstand disruptions. Therefore, the following hypothesis is formed:
H2. 
SC integration has a positive impact on SC resilience.

2.4. SC Risk Control and SC Viability

SC risk control is one of the determinants of a proactive SC model. The managers need to have the capability to predict risks and prepare for risk mitigation before the disaster happens. The authors of [42] emphasized risk control as a tool of SC management. Risk control mechanisms have their foundation in the information processing theory proposed by Galbraith [43], who stressed increasing the information processing capacities of firms to have a greater awareness of risks. The authors of [44] said that firms could use the lens of information processing to gather intelligence and information from markets and establish systematic risk control procedures such as maintaining safety stock, backup suppliers, and product reconfiguration. The purpose of these risk control mechanisms is to ensure that firms can adapt themselves to extreme disruptions and maintain their survivability and operational performance dimensions.
Thus, we find that SC risk control can help the firm do a VSC design so that in uncertain times, firms can redesign and reconfigure the processes, products, and transportation to maintain the desired market operation. Hohenstein [45] discussed the recovery and resilience-building approaches to counter the COVID-19 disruptions. He explained supply risk control as an important facilitator for recovery from disruptions. The authors of [46] posited that building a viable model involves formulating an awareness of after-shock risks and parallel management of alternative programs for contingency planning. Therefore, we find the explanatory role of risk control in facilitating SC viability. Thus, the following hypothesis is formed:
H3. 
SC risk control positively affects SC viability.

2.5. SC Risk Control and Its Relationship with SC Resilience

If we look at the components of SC risk control, we find the elements of risk awareness, risk mitigation, preventive measures in advance, and prediction of future shocks [47]. Moreover, the disruption orientation and early detection of risks are parts of the risk control procedures described in the study of the authors of [48]. However, if we look at resilience dimensions, we find the three pillars of SC resilience: Preparedness, alertness, and agility [49]. The authors of [49] averred that these three pillars imply that SC should take steps to quickly mitigate the impacts of disruption and recover to the previous position. Next, we find evidence about the characteristics of SC resilience in the study of the authors of [50]. Some of their study’s common resilience features include adaptability, improvement of efficiency, and integration of activities. The supply risk control mechanisms require risk detection, planning, and proactive measures. Such efforts will lead to achieving the traits of a resilient SC. The positive role of risk control on SC resilience was found in the investigation of the authors of [51]. Moreover, the research of the authors of [52] established the role of risk control processes in ensuring resilience. Under a risk control climate, firms continuously monitor the risks and uncertainties. The result of such control procedures comes in the form of resilience, whereby firms can sustain the shocks and return to their pre-pandemic performance through timely adaptation. Thus, we propose the hypothesis as follows:
H4. 
SC risk control has a positive impact on SC resilience.

2.6. Role of SC Resilience in Ensuring SC Viability

Supply Chain (SC) resilience concept has gained much attention in academia due to its relevance in the context of disruptions [32,52]. Disruptions resulting from transport failure, weather-induced delay, incidents like fire, and so on have substantial impacts on SC, but the impacts of raging COVID-19 were massive. Global SCs felt the waves of it. Resilience has been conceptualized as firms’ adaptation to changing situations to minimize supply risks [53]. According to the authors of [54], resilience denotes a supply network’s capability to adapt to unprecedented disruptive events and recover performance by exploiting the accumulated knowledge. The authors of [41] measured SC resilience in the context of Taiwanese manufacturing firms. They introduced several resilience measures, such as the speed of recovery of SC in the previous performance level, the speed at which the firm can restore control over its business operation, and how fast it can normalize the relationship with key business partners.
Thus, we see that SC resilience constitutes a prerequisite for attaining VSC [42]. When resilience is present in SC, it can lead to viable SC. Considering the paradigms of SC viability, we find three components: A VSC ecosystem, multiple SC network designs, and viability capabilities [15]. Looking at these three VSC elements, we can explain how resilience leads to the fulfillment of the VSC model. First, resilience enables a firm to bounce back against external shocks and provide goods and services at the pre-pandemic level. Thus, the ecosystem gets the required goods and services, which help overcome long-term crises. In this respect, resilience leads to a VSC [24]. Secondly, resilience fulfills the requirement of multi-level SC network design, a core component of the VSC model. The resilience ensures that the firm has alternative ecosystem networks with internal and external stakeholders, e.g., backward and forward partners. Thus, we aver that resilience has a role in generating multiple supply network designs—an important element of viability. Thirdly, resilience capabilities enhance the sets of viability capabilities. One such capability is information processing capability, as proposed from the information processing theory elaborated in the studies of the authors of [13,55]. The authors of [55] argued that firms tend to exploit the information processing capabilities by arranging slack resources that work as shock absorbers, e.g., storing a large number of inventories and reducing dependence on single suppliers. Thus, we see that SC resilience encompasses the development of key capabilities that allow firms to possess viable capabilities, survive under chronic disruptions, and build SC viability. Thus, the following hypothesis is developed:
H5. 
SC resilience positively affects SC Viability.

2.7. Mediating Impacts of SC Resilience

SC resilience is an essential construct that paves the way for a firm to achieve viability and better performance [24]. On the other hand, SC integration is required to achieve a resilient SC configuration [21]. Similarly, the practice of SC risk control enables the firm to attain SC resilience [51,52]. Thus, the above literature support motivates us not only to examine the direct effects of SC integration and SC risk control on SC viability, but also to analyze the mediating effects of SC resilience on the linkage between (i) SC integration and SC viability and (ii) SC risk control and SC viability. Thus, we develop the following hypotheses:
H6. 
SC resilience mediates the relationship between SC integration and SC viability.
H7. 
SC resilience mediates the relationship between SC risk control and SC viability.
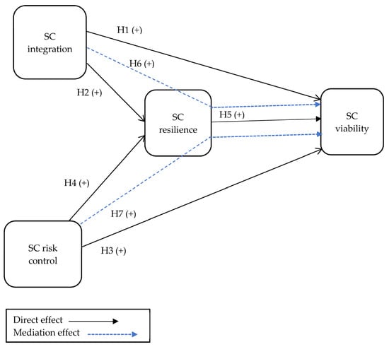
Incorporating all hypotheses, a SC viability conceptual framework has been developed, which is shown in Figure 1.

3. Materials and Methods

3.1. Data Collection and Sample

The study is quantitative in nature. For the empirical part, it took the Bangladeshi flower industry to understand the impact of COVID-19 on FSC and its stance on SC viability. The flower industry was chosen because it is a very booming sector in Bangladesh and must develop its presence in the global markets through consistent supply. Currently, India, South Korea, and Europe are some of the major destinations for Bangladeshi flowers. The Jhikorgacha-Godkhali region of the Jashore district, where the flower farming industry is located, is home to growers and wholesalers of many kinds of flowers [56,57]. There are about 1020 flower traders engaged in producing and trading flowers in the Jashore area. The COVID-19 situation has posed severe risks in the SC of the flower industry. Along with lockdown measures, the industry had to face a state of overstock of flowers as the sellers had to experience a drastic reduction in flower sales. The local and global markets were unresponsive, along with the reduced availability of fertilizers and support materials for flower cultivation. These situations led to disruption in production, delivery, and market operations. To understand the impacts of strategic options on maintaining SC viability, we surveyed cut-flower firms in Jhikorgacha and Godkhali regions. As there is no structured database of the flower traders, non-probability-based convenience and snowball sampling techniques were employed for choosing samples [58]. A structured survey questionnaire was used in direct in-person surveys for data collection by maintaining COVID-19 safety protocols. The data collection procedure commenced on 2 January 2022 and ended on 26 March 2022. In total, 800 firms were approached for this survey. Out of these 800 respondents, 428 responses were completed, with a usable response rate of 53.50%.

3.2. Measurement of the Constructs

The current research has adopted well-established scales for the measurement of the constructs. The objective of this research was to assess the association among multiple variables. SC risk control and SC integration are assumed as independent variables and SC viability as the dependent variable. Here, SC resilience acts as a mediating variable. The indicators of SC resilience have been adapted from the authors of [14,21,59]. The study of Ivanov [15,19] and the authors of [20] provided the scale for measuring SC viability. SC integration has been measured based on the indicators from Kim [31] and the authors of [21,32]. SC risk control has been measured from the study of the authors of [13]. A 5-point Likert scale helped the researchers develop the questionnaire, where 1 suggests “Strongly Disagree” and 5 denotes “Strongly Agree.” The measurement items are presented in Table S1 in the Supplementary Materials.

3.3. Analytical Approach

In this study, PLS-based SEM was applied to validate the research model. Since the intended project is exploratory, there is no need to validate the proposed model with past research findings. Therefore, PLS-based SEM is preferred over covariance-based (CB) SEM in this research [60]. The analyses were conducted using SmartPLS version 3.3.9 (company: SmartPLS GmbH, Boenningstedt, Germany). We followed the rules and threshold values for using PLS-SEM based on the study of [61]. The PLS measurement model was assessed through factor loadings, construct reliability, and validity. The internal consistency reliability was assessed by using composite reliability (CR). The desired cut-off value for CR is 0.70. After that, the convergent validity of each construct was measured by checking the average variance extracted (AVE). An AVE value of 0.50 or higher was used to assess the constructs’ convergent validity [61]. We evaluated the discriminant validity using both Fornell and Larcker’s [62] criterion and the Heterotrait Monotrait (HTMT) Ratio procedure to assess whether the constructs differ. To satisfy the discriminant validity criterion, AVE needs to be larger than the variance shared between the construct and other constructs (the squared correlation between the two constructs) [63]. For attaining discriminant validity using Fornell and Larcker criterion, the diagonal values need to be larger than the off-diagonal values in the respective columns and rows [64]. The HTMT ratio procedure is the latest way of checking validity, and the cut-off value of the HTMT ratio is equal to or less than 0.90 [65].
After appraising the measurement model’s reliability and validity, we checked the PLS-SEM results through the structural model assessment. The coefficient of determination (R2) was calculated. Finally, bootstrapping was conducted with 5000 subsamples along with a 95% confidence interval and a two-tailed test [66]. We also evaluated the research model’s predictive power by calculating Stone Geisser’s Q2 using cross-validated redundancy [67,68]. Besides, the value of F square and multicollinearity analysis were employed for checking model fitness. Moreover, to deal with the measurement of non-response bias, we performed statistical testing of the early and late responses to determine the differences in responses [20]. Paired sample t-test was performed in SPSS to compare sample means between 100 early and 100 late responders. The significance values for all the constructs show above 0.05. Therefore, there is no significant difference between the early and late responses. This substantiates that the data is free from non-response bias. The results of non-response bias are shown in Table S4 of the Supplementary File.

4. Analysis and Results

4.1. Assessing PLS-SEM Measurement Model

After the primary run of the PLS algorithm with the constructs and respective indicators, some indicators were discarded due to insufficient factor loadings (<0.70) [69] and inappropriate cross-loadings. The minimum number of indicators per construct in PLS-SEM can be 1 [70,71]. After the elimination of the indicators, the final model kept six indicators for SC integration, two indicators for SC risk control, three indicators for SC resilience, and two items for SC viability. The factor loadings, values of reliability, and validity are shown in Table 2. From Table 2, it is obvious that all constructs possess reliability and validity issues.
In Table 2, all the constructs show AVE values greater than 0.50; thus, the model supports the convergent validity of all constructs [62,65].
Table 3 and Table 4 show the discriminant validity analysis using both Fornell and Larcker [62] and the HTMT Ratio. As seen in Table 3, the diagonal values are larger than the off-diagonal values in the respective columns and rows. Thus, the discriminant validity of the model has been ensured for all the constructs. Moreover, all the values in Table 4 are below 0.9, thus achieving discriminant validity [72].

4.2. Model Validation

To check the validity of the proposed model, we estimated Stone Geisser’s Q2 using cross-validated redundancy and the value of F square [67,68]. Q2 shows whether the model has predictive relevance or not. Values greater than zero and positive mean that the endogenous (dependent) variables are well constructed and above predictive relevance. Thus, the proposed model in this study will predict accurately as the values of Q2 for SC resilience, and SC viability are 0.319 and 0.597 respectively (Table 5). The model fitness is also measured by estimating the F-square value. It shows how much the R2 value changes when an independent variable is removed from the model. In this study, the values of F-square are greater than 0.020 and 0.350, representing the substantial effect on dependent constructs [73]. F-square values are presented in Table S2 in the Supplementary Materials.
To check the collinearity issue in the proposed model, we performed multicollinearity analysis. Table 2 shows the variance inflation factor (VIF) values; all values are <5. Thus, the proposed model does not have collinearity issue [74].

4.3. Assessing the Structural Model

The coefficient of determination (R2) value was used to evaluate the structural model. The values of R-square represent the proportion of the variance of dependent variables that can be explained by the variation in the independent variables (SC integration and SC risk control). According to Chin’s [75] value of R2, 0.67 is for ‘substantial,’ ‘moderate’ level has a value of 0.33, and 0.19 is for ‘weak’ level. Table S3 of the Supplementary File provides the value of R2. Here R-square 0.487 indicates that 48.7% of the variation in the SC resilience can be explained by the differences in SC integration and SC risk control. Further, R-square 0.684 indicates that 68.4% of the variation in the SC viability can be explained by the differences in SC integration and SC risk control.
A bootstrap of 5000 sub-samples was taken to generate standard deviation, standard error, t-values, and p-values. The acceptance of each hypothesis was ascertained by calculating the β, t-values, and p-values for each corresponding hypothesized path. The structural model reveals the degree of influence/relationship between two constructs in the proposed framework. The result reveals that H1 is supported i.e., SC integration has a positive impact on SC viability (β = 0.506, t = 15.456, p < 0.05). Also, H2 is supported i.e., SC integration has a positive impact on SC resilience (β = 0.484, t = 13.282, p < 0.05). Further result shows that H3 is accepted, i.e., SC risk control has a positive impact on achieving SC viability (β = 0.215, t = 6.247, p < 0.05). Moreover, the result demonstrates that SC risk control significantly influences SC resilience (β = 0.325, t = 8.459, p < 0.05). Hence, H4 is also accepted. Besides, our result finds a significant impact of SC resilience on SC viability (β = 0.247, t = 5.687, p < 0.05). Therefore, H5 is also supported. The results of hypothesis testing are shown in Table 6. The final output model of SmartPLS is shown in Figure 2.

4.4. Mediation Analysis

The research evaluated the mediating role of SC resilience between SC integration and SC viability (H6). The findings reveal that the total effect (H1) was positive and significant (β = 0.63, t = 25.72, p < 0.05). By adding SC resilience as a mediator into the proposed model, the direct effect was reduced but still significant (β = 0.51, t = 15.46, p < 0.05). The indirect effect with the inclusion of the mediator was also significant (β = 0.12, t = 5.22, p < 0.05). Thus, there exists partial mediation, i.e., the effect of SC integration on SC viability passes directly and indirectly through SC resilience. Hence, H6 is accepted. As the values of path co-efficient in both direct and indirect effects are positive, the partial mediation is complementary in nature [76]. Moreover, the mediating role of SC resilience between SC risk control and SC viability (H7) was also checked. The findings reveal that the total effect (H3) was positive and significant (β = 0.30, t = 9.24, p < 0.05). By adding SC resilience as a mediator into the proposed model, the direct effect was reduced but still significant (β = 0.22, t = 6.25, p < 0.05). The indirect effect with the inclusion of the mediator was also found significant (β = 0.08, t = 4.89, p < 0.05). Thus, there exists partial mediation, i.e., the effect of SC risk control on SC viability passes both directly and indirectly through SC resilience. Hence, H7 is accepted. Again, complementary partial mediation exists due to the positive co-efficient in both direct and indirect effects [76]. The mediation analysis is shown in Table 7.

5. Discussion

The first hypothesis states that SC integration positively impacts SC viability (β = 0.506, t = 15.456, p < 0.05). That means H1 is supported, which goes in agreement with the findings of previous research by Hofmann and Langer [24]. SC viability entails forming a collaboration with SC stakeholders to increase value creation and promote sustainability across the chain by keeping an eye on the financial restructuring and survivability of the firm. Therefore, integration and collaboration are considered key enablers in achieving viability.
The finding regarding the second hypothesis (p = 0.000) demonstrates that SC integration has a positive effect on SC resilience. Our finding is commensurate with previous literary evidence. The authors of [77] found evidence of integration in ensuring resilience in SC and adapting to changing environments. Moreover, the authors of [78] explained the case of Japanese automobile manufacturers who achieved resilience through External Integration (EI) and Internal Integration (II). Toyota developed SC resilience by collecting raw materials from multiple suppliers and maintaining track of possible SC disruptions so that Toyota could take steps ahead of time [79]. Likewise, our study shows that the Bangladeshi FSC will be able to overcome the bullwhip effects of information distortion of customer demand by actively integrating with customers and suppliers. Therefore, the flower industry can accommodate foreign demand and predict the demand trends to adapt and meet uncertain demand patterns. These empirical findings from Bangladesh support our statistical inference that SC integration has positive effects on SC resilience.
Our third hypothesis deals with the proposition that SC risk control influences SC viability. The result (p = 0.000) also provides the positive empirical association between SC risk control and viability. The authors of [80] demonstrated that, under SC disruptions, firms should have risk control mechanisms and awareness about the disruption propagation (dissemination) procedure so that the disruptions can be better addressed along with maintaining optimal SC performance levels. This would ensure the maintenance of SC viability. Adopting proactive risk control, the flower firms may increase their production beforehand and retain the excess capacity to allow for flexible manufacturing. Besides, some of their reactive controls include using the digital transformative business model and collaborating with SC partners to respond rapidly to market demands. These allow the firms to survive and maintain performance metrics. Such viability positioning is in line with the conceptualization from previous studies [20,46].
Our fourth hypothesis deals with the proposition that SC risk control affects SC resilience. The result (p = 0.000) provides a positive relationship between SC risk control and resilience. That indicates that through proper inventory risk control, reducing the unintended inventory, and simultaneous management of multiple inventories, firms can make the supply network robust and resilient, which goes in agreement with the findings of Rajesh [81]. From our results, we observed that the Bangladeshi cut-flower firms showed multi-level risk control processes, e.g., predicting risk structure in advance, deploying necessary resources and capabilities to ensure uninterrupted operation, arranging alternative modes of transportation to avoid lockdown restrictions and diversifying the sourcing of seeds, fertilizer. These risk-handling procedures helped the SC become resilient and withstand disruptions.
The fifth hypothesis result (p = 0.000) shows that SC resilience has a positive impact on SC viability. This study suggests that, in the Bangladesh context, the flower trading firms may develop resilience capability by forming a collaboration with alternative suppliers and supporting the farmers to maintain production. Moreover, the flower firms may tackle the declining sales during the pandemic by forming online marketplace. Such resilience may help the firms achieve viability by sustaining operational and financial performance.
Our sixth hypothesis concerns the mediating effect of SC resilience on the relationship between SC integration and SC viability. The result (p = 0.000) shows that resilience has a significant mediation effect between integration and viability. This suggests that when a firm’s resilience measures are present, the SC integration can have more influence on how it can ensure the viability dimension. For example, the authors of [24] found that, to ensure viability and long-term survivability, SC needs to have resiliency capability, i.e., awareness of existing and potential disruptions, a fluid perspective of alternatives to bounce back against disruptions and return to pre-disruption performance through resilience measures such as inventory backup, flexible manufacturing, maintaining buffer stock, and sourcing components from local suppliers to avoid the global COVID restrictions. From our results, we find that the flower trading firms in Bangladesh have been characterized by an attitude to withstand the ripple effects of disruptions by carefully applying demand-supply management techniques. While doing these, the FSCs contributed to their viability by developing proactive and reactive capabilities as part of resilience initiatives, which built up their viable SC framework.
Our seventh hypothesis (p = 0.000) shows that SC resilience has a significant mediation effect between SC risk control and SC viability. This demonstrates that in the presence of SC resilience, SC risk control can produce more effect on the viability construct. The Bangladeshi FSC provides evidence that only risk control can’t ensure SC viability. The resilience capability needs to be instilled if firms want to build a viable SC model through risk control mechanisms.

6. Implications of the Research

6.1. Theoretical Implications

This current research provides several implications for academicians from a theoretical point of view. First, this study intends to explore how flower trading firms adapt to the pandemic and improve viability and resiliency in SC by adopting different strategic approaches. Several researchers have addressed the consequences of the COVID-19 pandemic on different SCs, but studies on agricultural commodities, especially the FSC, in emerging economies’ contexts, are scarce. Second, it contributes to the SC resilience and SC viability theory by adding the dimensions of SC integration and SC risk control and validating the proposed framework using PLS-SEM. To the best of our knowledge, this research is the first attempt that connects a link among SC viability, SC resiliency, SC integration, and SC risk control in emerging economies under a statistical approach. This type of integration in the field of SC viability and SC resilience has not been proposed yet in the extant literature. Our research is one of the first to examine the SC viability using an integrated model. The research will shed light on achieving more viable SC toward overcoming the negative consequences of COVID-19. This framework will provide a new outlook for future researchers to apply such integration in other SCs.

6.2. Managerial Implications

The findings of the study also have practical implications for the flower entrepreneurs, governments, and policymakers from which they can have a broad understanding of how the COVID-19 pandemic is impacting the FSC. The study may assist firms’ owners in understanding the importance of viability in the post-COVID-19 era, taking strategic decisions to navigate the adverse impacts of the pandemic, and enhancing firm performance by incorporating viability. The study has shed light on the importance of SC viability strategies to establish operational excellence and sustainable development. The FSC managers are now interested in adopting new strategies to mitigate the current consequences and develop preparedness for future disruptions. All the stakeholders across the chain must be aligned with their goals towards such a paradigm. Firms must adopt advanced and emerging technologies for the smooth flow of production. Collaboration with SC partners and digital transformation are two essential measures for successfully adopting and implementing viability. To ensure viability in the supply chain, entrepreneurs and mangers need to implement practical measures. For example, they have to ensure agile and Just-in-time (JIT) manufacturing, establish internal and external integration through information sharing and synchronizing jobs with employees, suppliers, and customers to reduce production disruption. Besides, entrepreneurs need to utilize digital technologies such as blockchain to ensure end-to-end visibility and traceability within supply networks. Digital transformation of SC would facilitate firms to predict the risks and disruptive events and maintain ecological, social, and ethical business guidelines to improve the sustainability and viability of the supply chains. Another viability improvement strategy involves developing omni-channel distribution and retailing strategy [20,82]. In the presence of Covid effects and the shutdown of physical stores, omni-channel strategy provokes the use of multiple channels, such as websites and social media, to make SC more viable. Moreover, supplier firms should formulate new strategic capabilities to sustain competitive advantages and tap international markets [83,84]. The value chains of Bangladeshi firms need to be integrated with the value chains of developed economies to create more linkages and market expansion [85].
Besides, our research provides directions for policymakers and governments. In this respect, the government can devise health and safety protocols across the SCs and formulate a disruption prevention framework [86]. Moreover, policymakers need to develop public-private sector coordination to tackle future pandemic scenarios. For instance, adequate financial support and stimulus packages need to be allotted for flower traders and farmers. The government also needs to monitor the implementation of sustainability indicators such as waste reduction, re-manufacturing, and recycling. In the Bangladesh context, the government has to train flower farmers, traders, and stakeholders to ensure digitalization, sustainability and manage storage facilities for preserving flowers. Thus, our study provides implications for the firms and government policymakers of emerging countries to revisit and renew the strategic approaches in bolstering the SC to achieve superior performance in production, delivery, and market coverage amid future pandemic scenarios.

7. Conclusions and Future Research Directions

The SC’s ability to adjust and maintain performance metrics in the face of COVID-19 and such extremely disruptive events has been questioned. The agility or resilience framework has been presented by earlier scholars. However, COVID-19 has demonstrated some unprecedented events that have shown that SC needs to contain viability or survivability by integrating the capability to adapt and respond to disruptions by bringing key coordination among different functional levels and making the organization ready to counter such future shocks. Therefore, based on the SC viability theory [19,87], we developed and tested an SC viability framework by empirically investigating flower-producing and trading enterprises in an emerging country, Bangladesh. Our study results demonstrate significant impact of both SC integration and SC risk control on SC viability. Moreover, our results confirm the role of resilience as a mediator, which has a partial mediation effect on the relationship of SC integration and SC risk control with SC viability. Our study is one of the early contributions to SC viability conceptualization, which is gaining momentum among researchers due to its potential role in SC adaptation to external disruptions. Besides, we test our developed SC viability model in an emerging economy context, which provides the impetus for academicians to explore and build the emerging SC viability framework. As our research was conducted in a developing economy context and included top academicians and executives with relevant field experiences, the outcomes of this study are not limited to the case country Bangladesh and are also applicable to other emerging economies. Our research can also be generalized across several supply chain domains to minimize COVID-like disruptions by building viability. The antecedents explored in our framework might be handy for the practitioners, entrepreneurs, managers, and policymakers to implement those at the strategic organizational and ecosystem levels so that the SC ecosystem can enhance adaptability and ensure favorable performance.
The research has some methodological and contextual limitations. As, Krause et al. [88] opined that there is no silver bullet for a research design; our study also has certain applied methodological limitations, which, indeed, offer suggestions for future research. Firstly, our research has adopted structural equation modeling-based quantitative approach. To accurately and contextually represent the firm-level SC viability mechanisms from COVID-19 perspective, the research could have incorporated case studies to substantiate the research findings. In this regard, future research may involve qualitative approach-based case studies to validate our research framework. Secondly, supply chain viability is a novel concept in supply chain management, and it started gaining momentum at the outset of the outbreak of COVID-19. SC viability is still an embryonic concept, and there is a lack of theoretically well-established measurement scales for documenting SCV. Thus, theoretically, it was a formidable challenge to operationalize the constructs and measurement indicators for our research framework. Therefore, future researchers may conduct more systematic literature reviews and build up more measurement scales. Thirdly, our study deals with a limited number of variables, a single country-based SC location, and data concerning one point of time without access to longitudinal data. As a result, we could not explore the causality over an extended period of time. Therefore, further research needs to embrace more variables and cross-country samples. Besides, due to the outgoing nature of COVID-19, the restrictions regarding the primary data collection need to be mentioned.
Regarding future research streams, we suggest more research on the SC viability along sustainability dimensions. A future SC viability framework should empirically link SC viability and sustainability along with the top management views on the intention to adopt SC viability at the decision-making level. Further research should be longitudinal in nature, covering both the developed and emerging economy contexts. The antecedents determined in our research could guide future researchers to empirically test the relationship among the approaches in different industry contexts. Apart from PLS-SEM, future SCV domains can explore the relationship among the variables through other analytic approaches such as NCA (Necessary Condition Analysis) and Fuzzy-set Qualitative Comparative Analysis (FsQCA). Moreover, the viability factors can be ranked according to their importance by taking opinions from industry leaders and academicians through multi-criteria-based decision-making approaches such as the best-worst method (BWM).

Supplementary Materials

The following supporting information can be downloaded at: https://www.mdpi.com/article/10.3390/su15032146/s1, Table S1: Measurement items; Table S2: F-square value; Table S3: Co-efficient of determination; Table S4: Testing non-response bias.

Author Contributions

Conceptualization, S.M.M. and M.N.U.N.; Methodology, S.M.M., C.L.K. and M.M.H.; Formal analysis, S.M.M., C.L.K. and M.N.U.N.; Investigation, M.J.A. and M.M.H.; Data curation, M.J.A. and M.M.H.; Writing—original draft, S.M.M. and C.L.K.; Writing—review & editing, M.J.A. and M.M.H. All authors have read and agreed to the published version of the manuscript.

Funding

Partially funded by Jashore University of Science and Technology (Funding Number: JUST/Research Cell/112; FoBS 3) to conduct the research, but the APC was funded by the authors.

Institutional Review Board Statement

Not applicable.

Informed Consent Statement

Not applicable.

Data Availability Statement

Dataset is available here: https://data.mendeley.com/datasets/52wmxt65n6/1 (16 January 2023).

Conflicts of Interest

There is no conflicts of interest.

References

  1. Burgos, D.; Ivanov, D. Food Retail Supply Chain Resilience and the COVID-19 Pandemic: A Digital Twin-Based Impact Analysis and Improvement Directions. Transp. Res. Part E Logist. Transp. Rev. 2021, 152, 102412. [Google Scholar] [CrossRef] [PubMed]
  2. Mishra, R.; Singh, R.K.; Subramanian, N. Impact of Disruptions in Agri-Food Supply Chain Due to COVID-19 Pandemic: Contextualised Resilience Framework to Achieve Operational Excellence. Int. J. Logist. Manag. 2021, 33, 926–954. [Google Scholar] [CrossRef]
  3. Pereira, M.M.O.; Silva, M.E.; Hendry, L.C. Supply Chain Sustainability Learning: The COVID-19 Impact on Emerging Economy Suppliers. Supply Chain Manag. Int. J. 2021, 26, 715–736. [Google Scholar] [CrossRef]
  4. Pahl, S.; Brandi, C.; Schwab, J.; Stender, F. Cling Together, Swing Together: The Contagious Effects of COVID-19 on Developing Countries through Global Value Chains. World Econ. 2022, 45, 539–560. [Google Scholar] [CrossRef]
  5. Karunathilake, K. Positive and Negative Impacts of COVID-19, an Analysis with Special Reference to Challenges on the Supply Chain in South Asian Countries. J. Soc. Econ. Dev. 2021, 23, 568–581. [Google Scholar] [CrossRef]
  6. Rasul, G.; Nepal, A.K.; Hussain, A.; Maharjan, A.; Joshi, S.; Lama, A.; Gurung, P.; Ahmad, F.; Mishra, A.; Sharma, E. Socio-Economic Implications of COVID-19 Pandemic in South Asia: Emerging Risks and Growing Challenges. Front. Sociol. 2021, 6, 629693. [Google Scholar] [CrossRef]
  7. Rasul, G. Twin Challenges of COVID-19 Pandemic and Climate Change for Agriculture and Food Security in South Asia. Environ. Chall. 2021, 2, 100027. [Google Scholar] [CrossRef]
  8. Islam, T.; Talukder, A.K.; Siddiqui, N.; Islam, T. Tackling the Covid-19 Pandemic: The Bangladesh Perspective. J. Public Health Res. 2020, 9, 1794. [Google Scholar] [CrossRef]
  9. Engidaw, A.E. Small Businesses and Their Challenges during COVID-19 Pandemic in Developing Countries: In the Case of Ethiopia. J. Innov. Entrep. 2022, 11, 1. [Google Scholar] [CrossRef]
  10. Kumar, D.; Adhikari, P.K.; Kumar, S. COVID-19: Its instant impacts upon the agrarian economy of Bangladesh. J. Bus. Econ. Manag. 2020, 8, 193–199. [Google Scholar] [CrossRef]
  11. Ahmed, J.U.; Akter, S.; Majumder, K.A. Impact of COVID-19 on agricultural production and distribution in South Asia. World Food Policy 2021, 7, 168–182. [Google Scholar] [CrossRef]
  12. Mano, Y.; Yamano, T.; Suzuki, A.; Matsumoto, T. Local and Personal Networks in Employment and the Development of Labor Markets: Evidence from the Cut Flower Industry in Ethiopia. World Dev. 2011, 39, 1760–1770. [Google Scholar] [CrossRef]
  13. El Baz, J.; Ruel, S. Can Supply Chain Risk Management Practices Mitigate the Disruption Impacts on Supply Chains’ Resilience and Robustness? Evidence from an Empirical Survey in a COVID-19 Outbreak Era. Int. J. Prod. Econ. 2021, 233, 107972. [Google Scholar] [CrossRef] [PubMed]
  14. Ruel, S.; El Baz, J. Disaster Readiness’ Influence on the Impact of Supply Chain Resilience and Robustness on Firms’ Financial Performance: A COVID-19 Empirical Investigation. Int. J. Prod. Res. 2021, 2021, 1962559. [Google Scholar] [CrossRef]
  15. Ivanov, D. Supply Chain Viability and the COVID-19 Pandemic: A Conceptual and Formal Generalisation of Four Major Adaptation Strategies. Int. J. Prod. Res. 2021, 59, 3535–3552. [Google Scholar] [CrossRef]
  16. Dubey, R.; Altay, N.; Gunasekaran, A.; Blome, C.; Papadopoulos, T.; Childe, S.J. Supply Chain Agility, Adaptability and Alignment: Empirical Evidence from the Indian Auto Components Industry. Int. J. Oper. Prod. Manag. 2018, 38, 129–148. [Google Scholar] [CrossRef]
  17. Ivanov, D.; Blackhurst, J.; Das, A. Supply Chain Resilience and Its Interplay with Digital Technologies: Making Innovations Work in Emergency Situations. Int. J. Phys. Distrib. Logist. Manag. 2021, 51, 97–103. [Google Scholar] [CrossRef]
  18. Ivanov, D.; Dolgui, A. Viability of Intertwined Supply Networks: Extending the Supply Chain Resilience Angles towards Survivability. A Position Paper Motivated by COVID-19 Outbreak. Int. J. Prod. Res. 2020, 58, 2904–2915. [Google Scholar] [CrossRef]
  19. Ivanov, D. Viable Supply Chain Model: Integrating Agility, Resilience and Sustainability Perspectives—Lessons from and Thinking beyond the COVID-19 Pandemic. Ann. Oper. Res. 2020, 319, 1411–1431. [Google Scholar] [CrossRef]
  20. Ruel, S.; El Baz, J.; Ivanov, D.; Das, A. Supply Chain Viability: Conceptualization, Measurement, and Nomological Validation. Ann. Oper. Res. 2021, 2021, 1–30. [Google Scholar] [CrossRef]
  21. Siagian, H.; Tarigan, Z.J.H.; Jie, F. Supply Chain Integration Enables Resilience, Flexibility, and Innovation to Improve Business Performance in COVID-19 Era. Sustainability 2021, 13, 4669. [Google Scholar] [CrossRef]
  22. Liu, H.; Han, Y.; Zhu, A. Modeling Supply Chain Viability and Adaptation against Underload Cascading Failure during the COVID-19 Pandemic. Nonlinear Dyn. 2022, 110, 2931–2947. [Google Scholar] [CrossRef] [PubMed]
  23. Rozhkov, M.; Ivanov, D.; Blackhurst, J.; Nair, A. Adapting Supply Chain Operations in Anticipation of and during the COVID-19 Pandemic. Omega 2022, 110, 102635. [Google Scholar] [CrossRef] [PubMed]
  24. Hofmann, E.; Langner, D. The Rise of Supply Chain Viability–Digital Solutions as a Boosting Role. 1–14. Available online: http://www.alexandria.unisg.ch/publications/261668 (accessed on 4 June 2022).
  25. Azadegan, A.; Dooley, K.A. Typology of Supply Network Resilience Strategies: Complex Collaborations in a Complex World. J. Supply Chain Manag. 2021, 57, 17–26. [Google Scholar] [CrossRef]
  26. Wieland, A. Dancing the Supply Chain: Toward Transformative Supply Chain Management. J. Supply Chain Manag. 2021, 57, 58–73. [Google Scholar] [CrossRef]
  27. Tripathi, N.; Oivo, M.; Liukkunen, K.; Markkula, J. Startup Ecosystem Effect on Minimum Viable Product Development in Software Startups. Inf. Softw. Technol. 2019, 114, 77–91. [Google Scholar] [CrossRef]
  28. Falcone, E.C.; Fugate, B.S.; Dobrzykowski, D.D. Supply Chain Plasticity during a Global Disruption: Effects of CEO and Supply Chain Networks on Operational Repurposing. J. Bus. Logist. 2022, 43, 116–139. [Google Scholar] [CrossRef]
  29. Lotfi, R.; Safavi, S.; Gharehbaghi, A.; Ghaboulian Zare, S.; Hazrati, R.; Weber, G.W. Viable Supply Chain Network Design by Considering Blockchain Technology and Cryptocurrency. Math. Probl. Eng. 2021, 2021, 7347389. [Google Scholar] [CrossRef]
  30. Nasir, S.B.; Ahmed, T.; Karmaker, C.L.; Ali, S.M.; Paul, S.K.; Majumdar, A. Supply Chain Viability in the Context of COVID-19 Pandemic in Small and Medium-Sized Enterprises: Implications for Sustainable Development Goals. J. Enterp. Inf. Manag. 2022, 35, 100–124. [Google Scholar] [CrossRef]
  31. Kim, S.W. Effects of Supply Chain Management Practices, Integration and Competition Capability on Performance. Supply Chain Manag. Int. J. 2006, 11, 241–248. [Google Scholar] [CrossRef]
  32. Abdelilah, B.; El Korchi, A.; Amine Balambo, M. Agility as a Combination of Lean and Supply Chain Integration: How to Achieve a Better Performance. Int. J. Logist. Res. Appl. 2021, 2021, 1–29. [Google Scholar] [CrossRef]
  33. Roscoe, S.; Eckstein, D.; Blome, C.; Goellner, M. Determining How Internal and External Process Connectivity Affect Supply Chain Agility: A Life-Cycle Theory Perspective. Prod. Plan. Control 2020, 31, 78–91. [Google Scholar] [CrossRef]
  34. Sharma, M.; Luthra, S.; Joshi, S.; Kumar, A. Developing a Framework for Enhancing Survivability of Sustainable Supply Chains during and Post-COVID-19 Pandemic. Int. J. Logist. Res. Appl. 2022, 25, 433–453. [Google Scholar] [CrossRef]
  35. Gimenez, C.; van der Vaart, T.; Pieter van Donk, D. Supply Chain Integration and Performance: The Moderating Effect of Supply Complexity. Int. J. Oper. Prod. Manag. 2012, 32, 583–610. [Google Scholar] [CrossRef]
  36. Christopher, M. The Agile Supply Chain. Ind. Mark. Manag. 2000, 29, 37–44. [Google Scholar] [CrossRef]
  37. Munir, M.; Jajja, M.S.S.; Chatha, K.A.; Farooq, S. Supply Chain Risk Management and Operational Performance: The Enabling Role of Supply Chain Integration. Int. J. Prod. Econ. 2020, 227, 107667. [Google Scholar] [CrossRef]
  38. Huo, B.; Qi, Y.; Wang, Z.; Zhao, X. The Impact of Supply Chain Integration on Firm Performance: The Moderating Role of Competitive Strategy. Supply Chain Manag. Int. J. 2014, 19, 369–384. [Google Scholar] [CrossRef]
  39. Zhou, C.; Xia, W.; Feng, T.; Jiang, J.; He, Q. How Environmental Orientation Influences Firm Performance: The Missing Link of Green Supply Chain Integration. Sustain. Dev. 2020, 28, 685–696. [Google Scholar] [CrossRef]
  40. Huo, B. The Impact of Supply Chain Integration on Company Performance: An Organizational Capability Perspective. Supply Chain Manag. Int. J. 2012, 17, 596–610. [Google Scholar] [CrossRef]
  41. Liu, C.L.; Shang, K.C.; Lirn, T.C.; Lai, K.H.; Lun, Y.H.V. Supply Chain Resilience, Firm Performance, and Management Policies in the Liner Shipping Industry. Transp. Res. Part Policy Pract. 2018, 110, 202–219. [Google Scholar] [CrossRef]
  42. Wieland, A.; Wallenburg, C.M. Dealing with Supply Chain Risks: Linking Risk Management Practices and Strategies to Performance. Int. J. Phys. Distrib. Logist. Manag. 2012, 42, 887–905. [Google Scholar] [CrossRef]
  43. Galbraith, J.R. Organization Design: An Information Processing View. Interfaces 1974, 4, 28–36. [Google Scholar] [CrossRef]
  44. Yang, J.; Xie, H.; Yu, G.; Liu, M. Antecedents and Consequences of Supply Chain Risk Management Capabilities: An Investigation in the Post-Coronavirus Crisis. Int. J. Prod. Res. 2021, 59, 1573–1585. [Google Scholar] [CrossRef]
  45. Hohenstein, N.O. Supply Chain Risk Management in the COVID-19 Pandemic: Strategies and Empirical Lessons for Improving Global Logistics Service Providers’ Performance. Int. J. Logist. Manag. 2022, 33, 1336–1365. [Google Scholar] [CrossRef]
  46. Ivanov, D.; Dolgui, A. Stress Testing Supply Chains and Creating Viable Ecosystems. Oper. Manag. Res. 2021, 15, 475–486. [Google Scholar] [CrossRef]
  47. Heckmann, I.; Comes, T.; Nickel, S. A Critical Review on Supply Chain Risk—Definition, Measure and Modeling. Omega 2015, 52, 119–132. [Google Scholar] [CrossRef]
  48. Gurtu, A.; Johny, J. Supply Chain Risk Management: Literature Review. Risks 2021, 9, 16. [Google Scholar] [CrossRef]
  49. Ozdemir, D.; Sharma, M.; Dhir, A.; Daim, T. Supply Chain Resilience during the COVID-19 Pandemic. Technol. Soc. 2022, 68, 101847. [Google Scholar] [CrossRef]
  50. Tukamuhabwa, B.; Stevenson, M.; Busby, J. Supply Chain Resilience in a Developing Country Context: A Case Study on the Interconnectedness of Threats, Strategies and Outcomes. Supply Chain Manag. Int. J. 2017, 22, 486–505. [Google Scholar] [CrossRef]
  51. Um, J.; Han, N. Understanding the Relationships between Global Supply Chain Risk and Supply Chain Resilience: The Role of Mitigating Strategies. Supply Chain Manag. Int. J. 2021, 26, 240–255. [Google Scholar] [CrossRef]
  52. Kumar, A.; Mangla, S.K.; Kumar, P.; Karamperidis, S. Challenges in Perishable Food Supply Chains for Sustainability Management: A Developing Economy Perspective. Bus. Strategy Environ. 2020, 29, 1809–1831. [Google Scholar] [CrossRef]
  53. Hosseini, S.; Ivanov, D.; Blackhurst, J. Conceptualization and Measurement of Supply Chain Resilience in an Open-System Context. IEEE Trans. Eng. Manag. 2022, 69, 3111–3126. [Google Scholar] [CrossRef]
  54. Yao, Y.; Fabbe-Costes, N. Can You Measure Resilience If You Are Unable to Define It? The Analysis of Supply Network Resilience (SNRES). Supply Chain Forum Int. J. 2018, 19, 255–265. [Google Scholar] [CrossRef]
  55. Bode, C.; Wagner, S.M.; Petersen, K.J.; Ellram, L.M. Understanding Responses to Supply Chain Disruptions: Insights from Information Processing and Resource Dependence Perspectives. Acad. Manag. J. 2011, 54, 833–856. [Google Scholar] [CrossRef]
  56. Ahmed, M.S.; Bagum, T.; Mondal, T.; Das, D. Use of improved post-harvest practices by the flower farmers: A study on some selected cut flowers. Int. J. Agric. Educ. Ext. 2021, 7, 424–431. [Google Scholar]
  57. Rakibuzzaman, M.; Rahul, S.K.; Jahan, M.R.; Ifaz, M.I.; Uddin, A.F.M.J. Flower Industry in Bangladesh. Int. J. Bus. Soc. Sci. Res. 2018, 7, 50–56. [Google Scholar]
  58. Stratton, S.J. Population Research: Convenience Sampling Strategies. Prehospital Disaster Med. 2021, 36, 373–374. [Google Scholar] [CrossRef]
  59. Sturm, S.; Hohenstein, N.O.; Birkel, H.; Kaiser, G.; Hartmann, E. Empirical Research on the Relationships between Demand- and Supply-Side Risk Management Practices and Their Impact on Business Performance. Supply Chain Manag. Int. J. 2021, 27. [Google Scholar] [CrossRef]
  60. Dash, G.; Paul, J. CB-SEM vs. PLS-SEM Methods for Research in Social Sciences and Technology Forecasting. Technol. Forecast. Soc. Chang. 2021, 173, 121092. [Google Scholar] [CrossRef]
  61. Hair, J.F.; Risher, J.J.; Sarstedt, M.; Ringle, C.M. When to Use and How to Report the Results of PLS-SEM. Eur. Bus. Rev. 2019, 31, 2–24. [Google Scholar] [CrossRef]
  62. Fornell, C.; Larcker, D.F. Structural equation models with unobservable variables and measurement error: Algebra and statistics. J. Mark. Res. 1981, 18, 382–388. [Google Scholar] [CrossRef]
  63. Acedo, F.J.; Jones, M.V. Speed of Internationalization and Entrepreneurial Cognition: Insights and a Comparison between International New Ventures, Exporters and Domestic Firms. J. World Bus. 2007, 42, 236–252. [Google Scholar] [CrossRef]
  64. Barclay, D.; Higgins, C.; Thompson, R. The partial least squares (PLS) approach to casual modeling: Personal computer adoption and use as an Illustration. Technol. Stud. 1995, 2, 285–309. [Google Scholar]
  65. Ab Hamid, M.R.; Sami, W.; Mohmad Sidek, M.H. Discriminant Validity Assessment: Use of Fornell & Larcker Criterion versus HTMT Criterion. J. Phys. Conf. Ser. 2017, 890, 012163. [Google Scholar] [CrossRef]
  66. Masroor, I.; Alam, M.N.; Hossain, S.M.A.; Misbauddin, S.M. Moderating Effect of Uncertainty on the Relationship between Effectuation and Internationalisation Speed: A Study on Small and Medium Software Firms of Bangladesh. Int. J. Export Mark. 2020, 3, 261–286. [Google Scholar] [CrossRef]
  67. Geisser, S. A Predictive Approach to the Random Effect Model. Biometrika 1974, 61, 101–107. [Google Scholar] [CrossRef]
  68. Sarstedt, M.; Ringle, C.M.; Hair, J.F. Partial Least Squares Structural Equation Modeling. In Handbook of Market Research; Homburg, C., Klarmann, M., Vomberg, A., Eds.; Springer: Cham, Switzerland, 2022; pp. 587–632. ISBN 978-3-319-57411-0. [Google Scholar]
  69. Wong, K.K.K. Partial least squares structural equation modeling (PLS-SEM) techniques using SmartPLS. Mar. Bull. 2013, 24, 1–32. [Google Scholar]
  70. Sarstedt, M.; Wilczynski, P. More for less? A comparison of single-item and multi-item measures. Die Betriebswirtschaft 2009, 69, 211. [Google Scholar]
  71. Hair, J.F.; Hult, G.T.M.; Ringle, C.M.; Sarstedt, M. A Primer on Partial Least Squares Structural Equation Modeling (PLS-SEM); Sage Publications: New York, NY, USA, 2021. [Google Scholar]
  72. Henseler, J.; Ringle, C.M.; Sarstedt, M. A New Criterion for Assessing Discriminant Validity in Variance-Based Structural Equation Modeling. J. Acad. Mark. Sci. 2015, 43, 115–135. [Google Scholar] [CrossRef]
  73. Cohen, J. Statistical Power Analysis for the Behavioral Sciences; Erlbaum: Hillsdale, NJ, USA, 1988. [Google Scholar]
  74. Hair, J.F.; Ringle, C.M.; Sarstedt, M. PLS-SEM: Indeed a silver bullet. J. Mark. Theory Prac. 2011, 19, 139–152. [Google Scholar] [CrossRef]
  75. Chin, W.W. The partial least squares approach to structural equation modeling. Mod. Methods Bus. Res. 1998, 295, 295–336. [Google Scholar]
  76. Zhao, X.; Lynch, J.G.; Chen, Q. Reconsidering Baron and Kenny: Myths and Truths about Mediation Analysis. J. Consum. Res. 2010, 37, 197–206. [Google Scholar] [CrossRef]
  77. Ali, M.H.; Iranmanesh, M.; Tan, K.H.; Zailani, S.; Omar, N.A. Impact of Supply Chain Integration on Halal Food Supply Chain Integrity and Food Quality Performance. J. Islam. Mark. 2022, 13, 1515–1534. [Google Scholar] [CrossRef]
  78. Chunsheng, L.; Wong, C.W.Y.; Yang, C.C.; Shang, K.C.; Lirn, T. Value of Supply Chain Resilience: Roles of Culture, Flexibility, and Integration. Int. J. Phys. Distrib. Logist. Manag. 2019, 50, 80–100. [Google Scholar] [CrossRef]
  79. Kubota, Y. Japan Earthquakes Rattle Toyota’s Vulnerable Supply Chain. 2016. Available online: https://www.wsj.com/articles/japan-earthquakes-rattle-toyotas-supply-chain-1460986805 (accessed on 5 May 2022).
  80. Liu, M.; Liu, Z.; Chu, F.; Dolgui, A.; Chu, C.; Zheng, F. An Optimization Approach for Multi-Echelon Supply Chain Viability with Disruption Risk Minimization. Omega 2022, 112, 102683. [Google Scholar] [CrossRef]
  81. Rajesh, R. Technological Capabilities and Supply Chain Resilience of Firms: A Relational Analysis Using Total Interpretive Structural Modeling (TISM). Technol. Forecast. Soc. Chang. 2017, 118, 161–169. [Google Scholar] [CrossRef]
  82. Cai, Y.J.; Lo, C.K.Y. Omni-Channel Management in the New Retailing Era: A Systematic Review and Future Research Agenda. Int. J. Prod. Econ. 2020, 229, 107729. [Google Scholar] [CrossRef]
  83. Misbauddin, S.M.; Nabi, N.U.; Dornberger, U. Analysing the Factors Influencing the Internationalisation of Social Entrepreneurship: A Study of Internationalised Social Businesses from Bangladesh. J. Soc. Entrep. 2022, 2022, 1–35. [Google Scholar] [CrossRef]
  84. Misbauddin, S.M.; Nabi, N.U. Internationalization of Social Business: Toward a Comprehensive Conceptual Understanding. In Societal Entrepreneurship and Competitiveness; Dana, L.-P., Ratten, V., Eds.; Emerald Publishing Limited: Bingley, UK, 2019; pp. 117–136. [Google Scholar] [CrossRef]
  85. Nabi, N.U.; Misbauddin, S.M.; Dornberger, U. Downgrading as a Strategy from the Suppliers’ Perspective in Global Value Chain: Towards a Conceptual Framework and Directions for Future Research. Transnatl. Corp. Rev. 2022, 2022, 1–16. [Google Scholar] [CrossRef]
  86. Karmaker, C.L.; Ahmed, T.; Ahmed, S.; Ali, S.M.; Moktadir, A.; Kabir, G. Improving Supply Chain Sustainability in the Context of COVID-19 Pandemic in an Emerging Economy: Exploring Drivers Using an Integrated Model. Sustain. Prod. Consum. 2021, 26, 411–427. [Google Scholar] [CrossRef]
  87. Aubin, J.P. Dynamic Economic Theory: A Viability Approach; Springer: Berlin, Germany, 1997. [Google Scholar]
  88. Krause, D.; Luzzini, D.; Lawson, B. Building the Case for A Single Key Informant in Supply Chain Management Survey Research. J. Supply Chain Manag. 2018, 54, 42–50. [Google Scholar] [CrossRef]
Figure 1. SC viability conceptual framework. Source: Authors’ own compilation.
Figure 1. SC viability conceptual framework. Source: Authors’ own compilation.
Sustainability 15 02146 g001
Figure 2. Final output model.
Figure 2. Final output model.
Sustainability 15 02146 g002
Table 1. Summary of research work on SC viability.
Table 1. Summary of research work on SC viability.
Author (Year)FocusSampleRelevant Findings
Hofmann & Langner (2020) [24]Enablers of SC viabilityAnalytically based approachFull collaboration among SC partners, digitalization, and sustainability parameters are the enablers of SC viability
Ivanov (2020) [19]SC viability components and their integration into organizational structureAnalytically based approachThree components—sustainability, agility, and resilience form the core of VSC.
Ivanov & Dolgui (2020) [18]SC viability and intertwined supply networks (ISN)Analytically based approachTraditional SC can be turned into an ISN by incorporating SC viability.
Ivanov (2021) [15]SC viability and adaptation strategiesAnalytically based approach and 4 case studies during COVID-19Four adaptation approaches- scalability, repurposing, intertwining, and substitution are essential to maintain SC viability
Lotfi et al. (2021) [29]VSC network designCase study and analytically based approachBlockchain technology and cryptocurrency contribute to viable supply chain network design
Ruel et al. (2021) [20]Validation of the measurement scale of SC viabilityThree samplings consisting of 558 participantsDeveloped six constructs of SC viability: SC structure, SC system, process, performance, redesign, and feedback.
Nasir et al. (2022) [30]SC viability and Sustainable Development Goals (SDGs)40 expertsSC digital twin, SC intertwined networks, and SC crowdfunding influence SC viability and help achieve sustainable development goals (SDGs).
Table 2. Factor loadings, reliability, convergent validity, and VIF analysis.
Table 2. Factor loadings, reliability, convergent validity, and VIF analysis.
Factor LoadingsCronbach AlphaComposite ReliabilityAVE VIF
SC integration 0.9070.9280.684
CustIntg_10.87 2.877
CustIntg_70.815 2.138
InterIntg_10.831 2.446
SupplierIntg_10.841 2.457
SupplierIntg_40.782 1.929
SupplierIntg_60.819 2.24
SC resilience 0.7440.8540.662
SupChRes_20.776 1.378
SupChRes_50.853 1.714
SupChRes_80.81 1.517
SC risk control 0.9280.9650.933
SupRiskCtrl_20.965 4.003
SupRiskCtrl_30.967 4.003
SC viability 0.870.9390.885
SupChViab_40.946 2.458
SupChViab_50.936 2.458
Table 3. Discriminant validity analysis (Fornell and Larcker criteria).
Table 3. Discriminant validity analysis (Fornell and Larcker criteria).
SC IntegrationSC ResilienceSC Risk ControlSC Viability
SC integration0.827
SC resilience0.6360.814
SC risk control0.4680.5520.966
SC viability0.7640.6880.5890.941
Table 4. Discriminant validity analysis (HTMT Ratio).
Table 4. Discriminant validity analysis (HTMT Ratio).
SC IntegrationSC ResilienceSC Risk ControlSC Viability
SC integration
SC resilience0.775
SC risk control0.5080.664
SC viability0.8590.8530.653
Table 5. Determining the predictive power of the model (Q Square).
Table 5. Determining the predictive power of the model (Q Square).
SSOSSEQ2 (=1 − SSE/SSO)
SC integration25682568
SC resilience1284874.9210.319
SC risk control856856
SC viability856345.0730.597
Table 6. Hypotheses testing.
Table 6. Hypotheses testing.
PathsPath Co-Efficient (β)t Statisticsp-ValuesStatus
H1: SC integration -> SC viability0.50615.4560.000Accepted
H2: SC integration -> SC resilience0.48413.2820.000Accepted
H3: SC risk control -> SC viability0.2156.2470.000Accepted
H4: SC risk control -> SC resilience0.3258.4590.000Accepted
H5: SC resilience -> SC viability0.2475.6870.000Accepted
H6: SC integration -> SC resilience -> SC viability0.125.220.000Accepted
H7: SC risk control -> SC resilience -> SC viability0.084.890.000Accepted
Notes: p < 0.05 (based on t(999), two-tailed test).
Table 7. Mediation analysis.
Table 7. Mediation analysis.
Total EffectsDirect EffectsIndirect Effects
Path Coefficientst StatisticsPath Coefficientst StatisticsHypothesesPath Coefficientst Statistics
SC integration -> SC viability0.62625.7240.50615.456SC integration -> SC resilience -> SC viability0.125.22
SC risk control -> SC viability0.2969.2380.2156.247SC risk control -> SC resilience -> SC viability0.084.89
Disclaimer/Publisher’s Note: The statements, opinions and data contained in all publications are solely those of the individual author(s) and contributor(s) and not of MDPI and/or the editor(s). MDPI and/or the editor(s) disclaim responsibility for any injury to people or property resulting from any ideas, methods, instructions or products referred to in the content.

Share and Cite

MDPI and ACS Style

Misbauddin, S.M.; Alam, M.J.; Karmaker, C.L.; Nabi, M.N.U.; Hasan, M.M. Exploring the Antecedents of Supply Chain Viability in a Pandemic Context: An Empirical Study on the Commercial Flower Supply Chain of an Emerging Economy. Sustainability 2023, 15, 2146. https://doi.org/10.3390/su15032146

AMA Style

Misbauddin SM, Alam MJ, Karmaker CL, Nabi MNU, Hasan MM. Exploring the Antecedents of Supply Chain Viability in a Pandemic Context: An Empirical Study on the Commercial Flower Supply Chain of an Emerging Economy. Sustainability. 2023; 15(3):2146. https://doi.org/10.3390/su15032146

Chicago/Turabian Style

Misbauddin, S. M., Mohammad Jahangir Alam, Chitra Lekha Karmaker, Md. Noor Un Nabi, and Md. Mahedi Hasan. 2023. "Exploring the Antecedents of Supply Chain Viability in a Pandemic Context: An Empirical Study on the Commercial Flower Supply Chain of an Emerging Economy" Sustainability 15, no. 3: 2146. https://doi.org/10.3390/su15032146

APA Style

Misbauddin, S. M., Alam, M. J., Karmaker, C. L., Nabi, M. N. U., & Hasan, M. M. (2023). Exploring the Antecedents of Supply Chain Viability in a Pandemic Context: An Empirical Study on the Commercial Flower Supply Chain of an Emerging Economy. Sustainability, 15(3), 2146. https://doi.org/10.3390/su15032146

Note that from the first issue of 2016, this journal uses article numbers instead of page numbers. See further details here.

Article Metrics

Back to TopTop