Optimal Operation of Distribution Networks Considering Renewable Energy Sources Integration and Demand Side Response
Abstract
:1. Introduction
1.1. Motivation
1.2. Related Work
1.3. Contribution
- A novel Improved Walrus Optimization Algorithm (I-WaOA) is proposed to solve the optimal operation problem (OOP) of renewable energy resources (RESs) with Demand Side Response (DSR) in distribution networks (DN).
- The uncertainties related to load demand, RESs generation, temperature, and energy pricing are represented through PDF and simulated using MCS.
- The optimal size and location of wind turbines, solar photovoltaics, and DSR resources are determined simultaneously under uncertainties to minimize costs, reduce voltage deviations, and improve voltage stability in the IEEE 118-bus DN.
- The proposed I-WaOA is demonstrated to outperform other optimization algorithms, like SCSO, AHA, DO, HS, CDO, ZOA, ARO, and standard WaOA, in handling uncertainties and solving the complex optimal operation problem.
1.4. Organization of Article
2. Formulating the Problem
2.1. Objective Function
2.1.1. The Minimization of Costs
2.1.2. Increasing the Voltage Level
2.1.3. Enhanced System Stability
2.2. Inequality and Equality Constraints
2.2.1. Limitations of the Network (Inequality Constraints)
2.2.2. Equality Constraints
3. Modeling the Systems
3.1. PV System
3.2. WT System
3.3. Demand Side Response
4. Representing the Uncertainties
4.1. A Probabilistic Representation of Solar Irradiance
4.2. A Probabilistic Representation of Wind Speed
4.3. A Probabilistic Representation of Load Demand
4.4. The Probabilistic Representation of Price
4.5. The Probabilistic Representation of Temperature
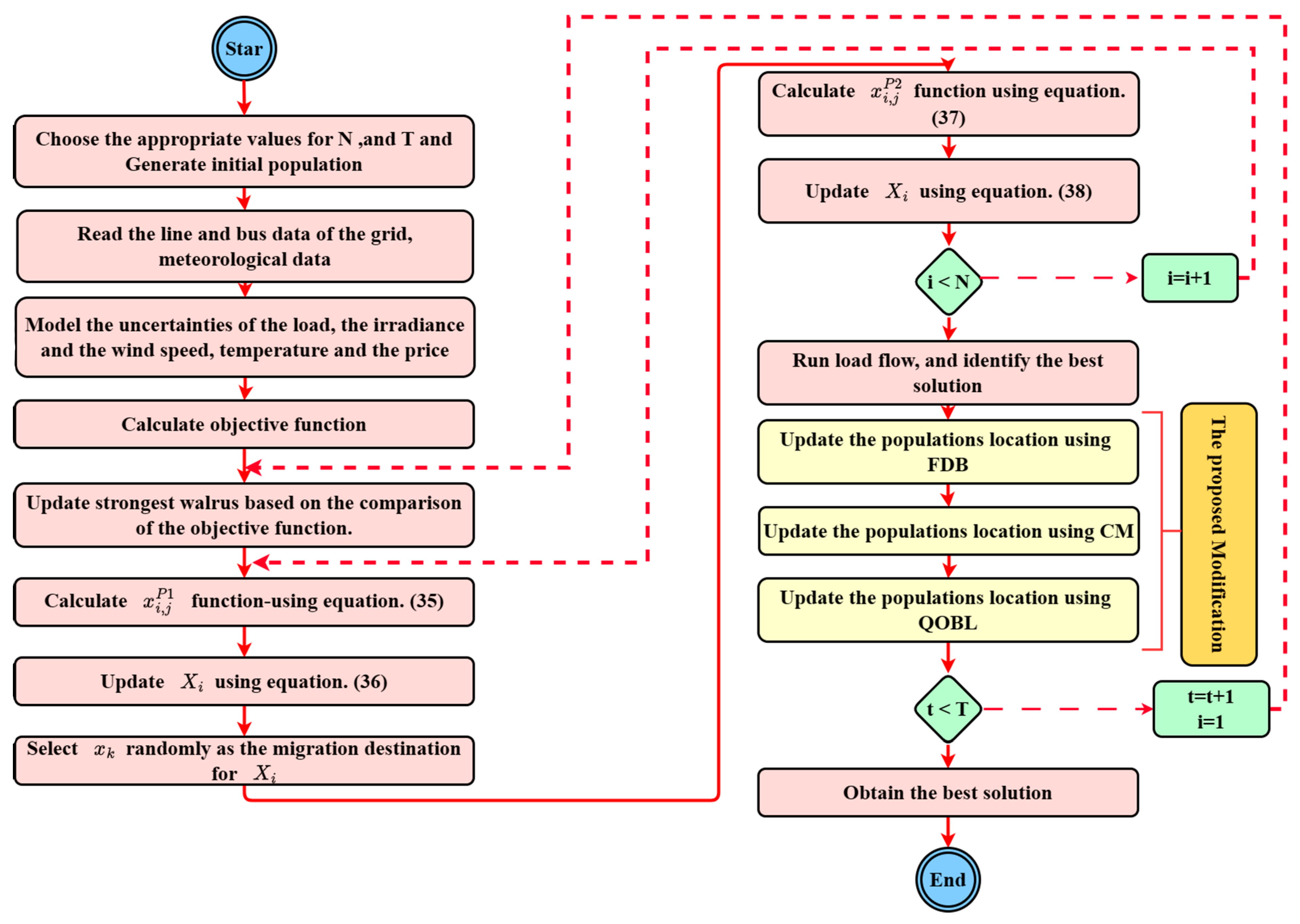
5. Walrus Optimization Algorithm (WaOA)
5.1. Feeding Strategy
5.2. Migration
5.3. Escaping Predators
6. Improved Walrus Optimization Algorithm (I-WaOA)
6.1. The Cauchy Mutation (CM)
6.2. The Fitness-Distance Balance (FDB)
6.3. The Quasi-Opposite Based Learning (QOBL)
| Populations Dimensions |
7. Results of Simulation
7.1. Testing the I-WaOA Technique on a Set of Commonly Used Test Functions
7.1.1. Statistical Results Analysis
7.1.2. Convergence Curve Analysis
7.1.3. Analysis Using Boxplots
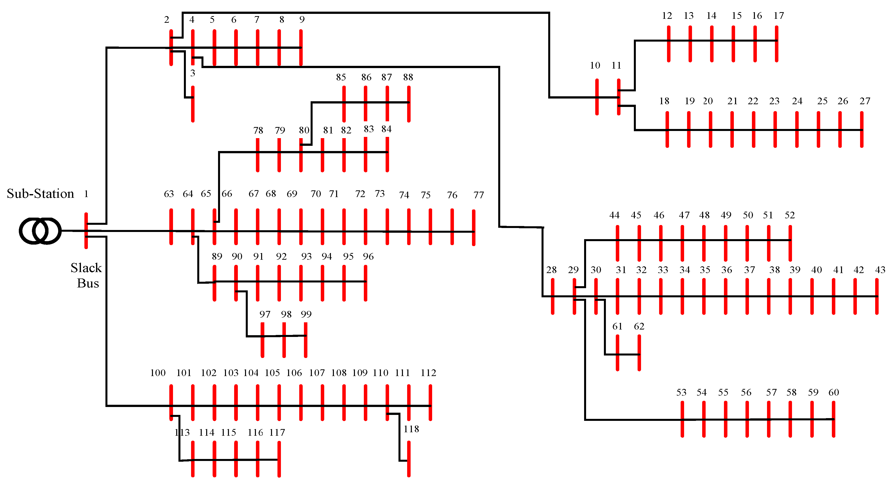
7.2. Applying the Suggested Approach to Solve the IEEE 118 Distribution Network’s Optimal Operating Problem
8. Conclusions
Author Contributions
Funding
Institutional Review Board Statement
Informed Consent Statement
Data Availability Statement
Conflicts of Interest
References
- Ammari, C.; Belatrache, D.; Touhami, B.; Makhloufi, S. Sizing, optimization, control and energy management of hybrid renewable energy system—A review. Energy Built Environ. 2022, 3, 399–411. [Google Scholar] [CrossRef]
- Hachemi, A.T.; Sadaoui, F.; Arif, S.; Saim, A.; Ebeed, M.; Kamel, S.; Jurado, F.; Mohamed, E.A. Modified reptile search algorithm for optimal integration of renewable energy sources in distribution networks. Energy Sci. Eng. 2023. [Google Scholar] [CrossRef]
- Bakhshinejad, A.; Tavakoli, A.; Moghaddam, M.M. Modeling and simultaneous management of electric vehicle penetration and demand response to improve distribution network performance. Electr. Eng. 2021, 103, 325–340. [Google Scholar] [CrossRef]
- Sadeghian, O.; Nazari-Heris, M.; Abapour, M.; Taheri, S.S.; Zare, K. Improving reliability of distribution networks using plug-in electric vehicles and demand response. J. Mod. Power Syst. Clean Energy 2019, 7, 1189–1199. [Google Scholar] [CrossRef]
- Montoya, O.D.; Giral-Ramírez, D.A.; Hernández, J.C. Efficient integration of pv sources in distribution networks to reduce annual investment and operating costs using the modified arithmetic optimization algorithm. Electronics 2022, 11, 1680. [Google Scholar] [CrossRef]
- Muthukumar, K.; Jayalalitha, S. Optimal placement and sizing of distributed generators and shunt capacitors for power loss minimization in radial distribution networks using hybrid heuristic search optimization technique. Int. J. Electr. Power Energy Syst. 2016, 78, 299–319. [Google Scholar] [CrossRef]
- Kayal, P.; Chanda, C. Optimal mix of solar and wind distributed generations considering performance improvement of electrical distribution network. Renew. Energy 2015, 75, 173–186. [Google Scholar] [CrossRef]
- KN, M.; EA, J. Optimal integration of distributed generation (DG) resources in unbalanced distribution system considering uncertainty modelling. Int. Trans. Electr. Energy Syst. 2017, 27, e2248. [Google Scholar]
- Mansouri, N.; Lashab, A.; Guerrero, J.M.; Cherif, A. Photovoltaic power plants in electrical distribution networks: A review on their impact and solutions. IET Renew. Power Gener. 2020, 14, 2114–2125. [Google Scholar] [CrossRef]
- Martins, J.; Spataru, S.; Sera, D.; Stroe, D.-I.; Lashab, A. Comparative study of ramp-rate control algorithms for PV with energy storage systems. Energies 2019, 12, 1342. [Google Scholar] [CrossRef]
- Mansouri, N.; Lashab, A.; Sera, D.; Guerrero, J.M.; Cherif, A. Large photovoltaic power plants integration: A review of challenges and solutions. Energies 2019, 12, 3798. [Google Scholar] [CrossRef]
- Abd Elazim, S.M.; Ali, E.S. Optimal network restructure via improved whale optimization approach. Int. J. Commun. Syst. 2021, 34, e4617. [Google Scholar] [CrossRef]
- Abd Elazim, S.M.; Ali, E.S. Optimal locations and sizing of capacitors in radial distribution systems using mine blast algorithm. Electr. Eng. 2018, 100, e4617. [Google Scholar] [CrossRef]
- Hachemi, A.; Sadaoui, F.; Arif, S. Optimal Location and Sizing of Capacitor Banks in Distribution Systems Using Grey Wolf Optimization Algorithm. In Proceedings of the International Conference on Artificial Intelligence in Renewable Energetic Systems, Tamenrasset, Algeria, 20–22 November 2022; Springer International Publishing: Cham, Switzerland, 2022; pp. 719–728. [Google Scholar]
- Ali, E.S.; Abd Elazim, S.M.; Abdelaziz, A.Y. Ant lion optimization algorithm for renewable distributed generations. Energy 2016, 116, 445–458. [Google Scholar] [CrossRef]
- Ramadan, A.; Ebeed, M.; Kamel, S.; Ahmed, E.M.; Tostado-Véliz, M. Optimal allocation of renewable DGs using artificial hummingbird algorithm under uncertainty conditions. Ain Shams Eng. J. 2023, 4, 101872. [Google Scholar] [CrossRef]
- Hasanov, M.; Boliev, A.; Suyarov, A.; Urinboy, J.; Jumanov, A. Optimal Integration of Wind Turbine Based Dg Units in Distribution System Considering Uncertainties. In Khasanov, Mansur; et al. ”Rider Optimization Algorithm for Optimal DG Allocation in Radial Distribution Network.”, Proceedings of the 2020 2nd International Conference on Smart Power & Internet Energy Systems (SPIES), 15–18 September 2020, Bangkok, Thailand; IEEE: Piscataway, NJ, USA, 2020; pp. 157–159. [Google Scholar]
- Elkadeem, M.R.; Elaziz, M.A.; Ullah, Z.; Wang, S.; Sharshir, S.W. Optimal planning of renewable energy-integrated distribution system considering uncertainties. IEEE Access 2019, 7, 164887–164907. [Google Scholar] [CrossRef]
- Khasanov, M.; Kamel, S.; Houssein, E.H.; Rahmann, C.; Hashim, F.A. Optimal allocation strategy of photovoltaic-and wind turbine-based distributed generation units in radial distribution networks considering uncertainty. Neural Comput. Appl. 2023, 35, 2883–2908. [Google Scholar] [CrossRef]
- Mahdavi, M.; Schmitt, K.; Bayne, S.; Chamana, M. An Efficient Model for Optimal Allocation of Renewable Energy Sources in Distribution Networks with Variable Loads. In Proceedings of the 2023 IEEE Texas Power and Energy Conference (TPEC), College Station, TX, USA, 13–14 February 2023; IEEE: Piscataway, NJ, USA, 2023; pp. 1–6. [Google Scholar]
- Khodadadi, A.; Abedinzadeh, T.; Alipour, H.; Pouladi, J. Optimal resilient operation of smart distribution network in the presence of renewable energy resources and intelligent parking lots under uncertainties. Int. J. Electr. Power Energy Syst. 2023, 147, 108814. [Google Scholar] [CrossRef]
- Gangwar, T.; Padhy, N.P.; Jena, P. Storage allocation in active distribution networks considering life cycle and uncertainty. IEEE Trans. Ind. Inform. 2022, 19, 339–350. [Google Scholar] [CrossRef]
- Safari, A.; Karimi, M.; Najmi, P.H.; Farrokhifar, M. Multi-objective model for simultaneous distribution networks reconfiguration and allocation of D-STATCOM under uncertainties of RESs. Int. J. Ambient. Energy 2022, 43, 2577–2586. [Google Scholar] [CrossRef]
- Ghaffari, A.; Askarzadeh, A.; Fadaeinedjad, R. Optimal allocation of energy storage systems, wind turbines and photovoltaic systems in distribution network considering flicker mitigation. Appl. Energy 2022, 319, 119253. [Google Scholar] [CrossRef]
- Jahani, M.T.G.; Nazarian, P.; Safari, A.; Haghifam, M. Multi-objective optimization model for optimal reconfiguration of distribution networks with demand response services. Sustain. Cities Soc. 2019, 47, 101514. [Google Scholar] [CrossRef]
- Mohammad Hoseini Mirzaei, S.; Ganji, B.; Abbas Taher, S. Performance improvement of distribution networks using the demand response resources. IET Gener. Transm. Distrib. 2019, 13, 4171–4179. [Google Scholar] [CrossRef]
- Osório, G.J.; Shafie-khah, M.; Lotfi, M.; Ferreira-Silva, B.J.; Catalão, J.P. Demand-side management of smart distribution grids incorporating renewable energy sources. Energies 2019, 12, 143. [Google Scholar] [CrossRef]
- Osman, S.R.; Sedhom, B.E.; Kaddah, S.S. Optimal resilient microgrids formation based on darts game theory approach and emergency demand response program for cyber-physical distribution networks considering natural disasters. Process Saf. Environ. Prot. 2023, 173, 893–921. [Google Scholar] [CrossRef]
- Li, K.; Li, S.; Huang, Z.; Zhang, M.; Xu, Z. Grey Wolf Optimization algorithm based on Cauchy-Gaussian mutation and improved search strategy. Sci. Rep. 2022, 12, 18961. [Google Scholar] [CrossRef]
- Tabak, A.; Duman, S. Levy Flight and Fitness Distance Balance-Based Coyote Optimization Algorithm for Effective Automatic Generation Control of PV-Based Multi-Area Power Systems. Arab. J. Sci. Eng. 2022, 47, 14757–14788. [Google Scholar] [CrossRef]
- Ghafari, R.; Mansouri, N. Improved Harris Hawks Optimizer with chaotic maps and opposition-based learning for task scheduling in cloud environment. Clust. Comput. 2023, 1–49. [Google Scholar] [CrossRef]
- Hasanov, M.; Suyarov, A.; Urinboy, J.; Boliev, A. Optimal Integration of Photovoltaic Based DG Units in Distribution Network Considering Uncertainties. Int. J. Acad. Appl. Res. 2021, 5, 195–198. [Google Scholar]
- Ebeed, M.; Ahmed, D.; Kamel, S.; Jurado, F.; Shaaban, M.F.; Ali, A.; Refai, A. Optimal energy planning of multi-microgrids at stochastic nature of load demand and renewable energy resources using a modified Capuchin Search Algorithm. Neural Comput. Appl. 2023, 35, 17645–17670. [Google Scholar] [CrossRef]
- Asaad, A.; Ali, A.; Mahmoud, K.; Shaaban, M.F.; Lehtonen, M.; Kassem, A.M.; Ebeed, M. Multi-objective optimal planning of EV charging stations and renewable energy resources for smart microgrids. Energy Sci. Eng. 2023, 11, 1202–1218. [Google Scholar] [CrossRef]
- Purlu, M.; Turkay, B.E. Optimal Allocation of Renewable Distributed Generations Using Heuristic Methods to Minimize Annual Energy Losses and Voltage Deviation Index. IEEE Access 2022, 10, 21455–21474. [Google Scholar] [CrossRef]
- Amin, A.; Ebeed, M.; Nasrat, L.; Aly, M.; Ahmed, E.M.; Mohamed, E.A.; Alnuman, H.H.; El Hamed, A.M.A. Techno-Economic Evaluation of Optimal Integration of PV Based DG with DSTATCOM Functionality with Solar Irradiance and Loading Variations. Mathematics 2022, 10, 2543. [Google Scholar] [CrossRef]
- Barnwal, A.K.; Yadav, L.K.; Verma, M.K. A Multi-Objective Approach for Voltage Stability Enhancement and Loss Reduction under PQV and P Buses through Reconfiguration and Distributed Generation Allocation. IEEE Access 2022, 10, 16609–16623. [Google Scholar] [CrossRef]
- Diaf, S.; Diaf, D.; Belhamel, M.; Haddadi, M.; Louche, A. A methodology for optimal sizing of autonomous hybrid PV/wind system. Energy Policy 2007, 35, 5708–5718. [Google Scholar] [CrossRef]
- Eltamaly, A.M.; Mohamed, M.A.; Alolah, A.I. A novel smart grid theory for optimal sizing of hybrid renewable energy systems. Sol. Energy 2016, 124, 26–38. [Google Scholar] [CrossRef]
- Zhao, F.; Li, Z.; Wang, D.; Ma, T. Peer-to-peer energy sharing with demand-side management for fair revenue distribution and stable grid interaction in the photovoltaic community. J. Clean. Prod. 2023, 383, 135271. [Google Scholar] [CrossRef]
- Dey, B.; Misra, S.; Marquez, F.P.G. Microgrid system energy management with demand response program for clean and economical operation. Appl. Energy 2023, 334, 120717. [Google Scholar] [CrossRef]
- Xu, B.; Wang, J.; Guo, M.; Lu, J.; Li, G.; Han, L. A hybrid demand response mechanism based on real-time incentive and real-time pricing. Energy 2021, 231, 120940. [Google Scholar] [CrossRef]
- Xu, D.; Zhong, F.; Bai, Z.; Wu, Z.; Yang, X.; Gao, M. Real-time multi-energy demand response for high-renewable buildings. Energy Build. 2023, 281, 112764. [Google Scholar] [CrossRef]
- Akbari, M.A.; Aghaei, J.; Barani, M.; Savaghebi, M.; Shafie-Khah, M.; Guerrero, J.M.; Catalao, J.P.S. New metrics for evaluating technical benefits and risks of DGs increasing penetration. IEEE Trans. Smart Grid 2017, 8, 2890–2902. [Google Scholar] [CrossRef]
- Ali, A.; Raisz, D.; Mahmoud, K.; Lehtonen, M. Optimal placement and sizing of uncertain PVs considering stochastic nature of PEVs. IEEE Trans. Sustain. Energy 2019, 11, 1647–1656. [Google Scholar] [CrossRef]
- Ebeed, M.; Ali, A.; Mosaad, M.I.; Kamel, S. An improved lightning attachment procedure optimizer for optimal reactive power dispatch with uncertainty in renewable energy resources. IEEE Access 2020, 8, 168721–168731. [Google Scholar] [CrossRef]
- Zubo, R.H.; Mokryani, G.; Abd-Alhameed, R. Optimal operation of distribution networks with high penetration of wind and solar power within a joint active and reactive distribution market environment. Appl. Energy 2018, 220, 713–722. [Google Scholar] [CrossRef]
- Ozay, C.; Celiktas, M.S. Statistical analysis of wind speed using two-parameter Weibull distribution in Alaçatı region. Energy Convers. Manag. 2016, 121, 49–54. [Google Scholar] [CrossRef]
- Jamal, R.; Zhang, J.; Men, B.; Khan, N.H.; Ebeed, M.; Kamel, S. Solution to the deterministic and stochastic Optimal Reactive Power Dispatch by integration of solar, wind-hydro powers using Modified Artificial Hummingbird Algorithm. Energy Rep. 2023, 9, 4157–4173. [Google Scholar] [CrossRef]
- Morstyn, T.; Teytelboym, A.; Hepburn, C.; McCulloch, M.D. Integrating P2P energy trading with probabilistic distribution locational marginal pricing. IEEE Trans. Smart Grid 2019, 11, 3095–3106. [Google Scholar] [CrossRef]
- Shojaabadi, S.; Abapour, S.; Abapour, M.; Nahavandi, A. Simultaneous planning of plug-in hybrid electric vehicle charging stations and wind power generation in distribution networks considering uncertainties. Renew. Energy 2016, 99, 237–252. [Google Scholar] [CrossRef]
- Rubinstein, R.Y.; Kroese, D.P. Simulation and the Monte Carlo Method; John Wiley & Sons: Hoboken, NJ, USA, 2016. [Google Scholar]
- Growe-Kuska, N.; Heitsch, H.; Romisch, W. Scenario reduction and scenario tree construction for power management problems. In Proceedings of the 2003 IEEE Bologna Power Tech Conference Proceedings, Bologna, Italy, 23–26 June 2003; IEEE: Piscataway, NJ, USA, 2003; Volume 3, p. 7. [Google Scholar]
- Biswas, P.P.; Suganthan, P.N.; Mallipeddi, R.; Amaratunga, G.A. Optimal reactive power dispatch with uncertainties in load demand and renewable energy sources adopting scenario-based approach. Appl. Soft Comput. 2019, 75, 616–632. [Google Scholar] [CrossRef]
- Trojovský, P.; Dehghani, M. A new bio-inspired metaheuristic algorithm for solving optimization problems based on walruses behavior. Sci. Rep. 2023, 13, 8775. [Google Scholar] [CrossRef]
- Bao, Y.-Y.; Xing, C.; Wang, J.-S.; Zhao, X.-R.; Zhang, X.-Y.; Zheng, Y. Improved teaching–learning-based optimization algorithm with Cauchy mutation and chaotic operators. Appl. Intell. 2023, 1–28. [Google Scholar] [CrossRef]
- Zhao, X.; Fang, Y.; Liu, L.; Xu, M.; Li, Q. A covariance-based Moth–flame optimization algorithm with Cauchy mutation for solving numerical optimization problems. Appl. Soft Comput. 2022, 119, 108538. [Google Scholar] [CrossRef]
- Wei, J.; Chen, Y.; Yu, Y.; Chen, Y. Optimal randomness in swarm-based search. Mathematics 2019, 7, 828. [Google Scholar] [CrossRef]
- Kahraman, H.T.; Aras, S.; Gedikli, E. Fitness-distance balance (FDB): A new selection method for meta-heuristic search algorithms. Knowl. Based Syst. 2020, 190, 105169. [Google Scholar] [CrossRef]
- Aras, S.; Gedikli, E.; Kahraman, H.T. A novel stochastic fractal search algorithm with fitness-distance balance for global numerical optimization. Swarm Evol. Comput. 2021, 61, 100821. [Google Scholar] [CrossRef]
- Duman, S.; Kahraman, H.T.; Guvenc, U.; Aras, S. Development of a Lévy flight and FDB-based coyote optimization algorithm for global optimization and real-world ACOPF problems. Soft Comput. 2021, 25, 6577–6617. [Google Scholar] [CrossRef]
- Xu, Y.; Peng, Y.; Su, X.; Yang, Z.; Ding, C.; Yang, X. Improving teaching–learning-based-optimization algorithm by a distance-fitness learning strategy. Knowl. Based Syst. 2022, 257, 108271. [Google Scholar] [CrossRef]
- Si, T.; Miranda, P.B.; Bhattacharya, D. Novel enhanced Salp Swarm Algorithms using opposition-based learning schemes for global optimization problems. Expert Syst. Appl. 2022, 207, 117961. [Google Scholar] [CrossRef]
- Basu, M. Quasi-oppositional differential evolution for optimal reactive power dispatch. Int. J. Electr. Power Energy Syst. 2016, 78, 29–40. [Google Scholar] [CrossRef]
- Warid, W.; Hizam, H.; Mariun, N.; Wahab, N.I.A. A novel quasi-oppositional modified Jaya algorithm for multi-objective optimal power flow solution. Appl. Soft Comput. 2018, 65, 360–373. [Google Scholar] [CrossRef]
- Guha, D.; Roy, P.; Banerjee, S. Quasi-oppositional symbiotic organism search algorithm applied to load frequency control. Swarm Evol. Comput. 2017, 33, 46–67. [Google Scholar] [CrossRef]
- Dutta, S.; Paul, S.; Roy, P.K. Optimal allocation of SVC and TCSC using quasi-oppositional chemical reaction optimization for solving multi-objective ORPD problem. J. Electr. Syst. Inf. Technol. 2018, 5, 83–98. [Google Scholar] [CrossRef]
- Guha, D.; Roy, P.K.; Banerjee, S. Quasi-oppositional differential search algorithm applied to load frequency control. Eng. Sci. Technol. Int. J. 2016, 19, 1635–1654. [Google Scholar] [CrossRef]
- Shehadeh, H.A. Chernobyl disaster optimizer (CDO): A novel meta-heuristic method for global optimization. Neural Comput. Appl. 2023, 35, 10733–10749. [Google Scholar] [CrossRef]
- Zhao, W.; Wang, L.; Mirjalili, S. Artificial hummingbird algorithm: A new bio-inspired optimizer with its engineering applications. Comput. Methods Appl. Mech. Eng. 2022, 388, 114194. [Google Scholar] [CrossRef]
- Zhao, S.; Zhang, T.; Ma, S.; Chen, M. Dandelion Optimizer: A nature-inspired metaheuristic algorithm for engineering applications. Eng. Appl. Artif. Intell. 2022, 114, 105075. [Google Scholar] [CrossRef]
- Geem, Z.W.; Kim, J.H.; Loganathan, G.V. A new heuristic optimization algorithm: Harmony search. Simulation 2001, 76, 60–68. [Google Scholar] [CrossRef]
- Wang, L.; Cao, Q.; Zhang, Z.; Mirjalili, S.; Zhao, W. Artificial rabbits optimization: A new bio-inspired meta-heuristic algorithm for solving engineering optimization problems. Eng. Appl. Artif. Intell. 2022, 114, 105082. [Google Scholar] [CrossRef]
- Seyyedabbasi, A.; Kiani, F. Sand Cat swarm optimization: A nature-inspired algorithm to solve global optimization problems. Eng. Comput. 2022, 39, 2627–2651. [Google Scholar] [CrossRef]
- Faramarzi, A.; Heidarinejad, M.; Stephens, B.; Mirjalili, S. Equilibrium optimizer: A novel optimization algorithm. Knowl. Based Syst. 2020, 191, 105190. [Google Scholar] [CrossRef]
- Jamil, M.; Yang, X.-S. A literature survey of benchmark functions for global optimisation problems. Int. J. Math. Model. Numer. Optim. 2013, 4, 150–194. [Google Scholar] [CrossRef]
- Molga, M.; Smutnicki, C. Test functions for optimization needs. Test Funct. Optim. Needs 2005, 101, 48. [Google Scholar]
- Mohapatra, S.; Mohapatra, P. American zebra optimization algorithm for global optimization problems. Sci. Rep. 2023, 13, 5211. [Google Scholar] [CrossRef] [PubMed]
- Zhang, D.; Fu, Z.; Zhang, L. An improved TS algorithm for loss-minimum reconfiguration in large-scale distribution systems. Electr. Power Syst. Res. 2007, 77, 685–694. [Google Scholar] [CrossRef]
- Ehsan, A.; Yang, Q. Optimal integration and planning of renewable distributed generation in the power distribution networks: A review of analytical techniques. Appl. Energy 2018, 210, 44–59. [Google Scholar] [CrossRef]
- Augustine, N.; Suresh, S.; Moghe, P.; Sheikh, K. Economic dispatch for a microgrid considering renewable energy cost functions. In Proceedings of the 2012 IEEE PES Innovative Smart Grid Technologies (ISGT), Washington, DC, USA, 16–20 January 2012; IEEE: Piscataway, NJ, USA; pp. 1–7. [Google Scholar]
- Gampa, S.R.; Das, D. Optimum placement and sizing of DGs considering average hourly variations of load. Int. J. Electr. Power Energy Syst. 2015, 66, 25–40. [Google Scholar] [CrossRef]
- Sultana, S.; Roy, P.K. Optimal capacitor placement in radial distribution systems using teaching learning based optimization. Int. J. Electr. Power Energy Syst. 2014, 54, 387–398. [Google Scholar] [CrossRef]
- El-Fergany, A. Optimal allocation of multi-type distributed generators using backtracking search optimization algorithm. Int. J. Electr. Power Energy Syst. 2015, 64, 1197–1205. [Google Scholar] [CrossRef]

















| References | DG Type | Uncertainty | Improved Approach | Objective Function | DSR | ||||||||||
|---|---|---|---|---|---|---|---|---|---|---|---|---|---|---|---|
| Temperature | Irradiance | Price | Loading | Wind Speed | Cost of PV | Cost of WT | Cost of Energy loss | Cost of Grid | System Stability Index | Voltage Deviations | |||||
| [4] | PEV | ✕ | ✕ | ✕ | ✕ | ✕ | ✕ | ✕ | ✕ | ✕ | ✕ | ✕ | ✕ | ✓ | |
| [5] | PV | ✕ | ✕ | ✕ | ✕ | ✕ | ✕ | ✓ | ✕ | ✕ | ✓ | ✕ | ✕ | ✕ | |
| [6] | WT with CB | ✕ | ✕ | ✕ | ✕ | ✕ | ✓ | ✕ | ✕ | ✕ | ✕ | ✕ | ✕ | ✕ | |
| [7] | WT with PV | ✕ | ✓ | ✕ | ✕ | ✓ | ✕ | ✕ | ✕ | ✕ | ✕ | ✓ | ✕ | ✕ | |
| [8] | PV | ✕ | ✓ | ✕ | ✕ | ✕ | ✕ | ✕ | ✕ | ✕ | ✕ | ✕ | ✕ | ✕ | |
| [17] | WT | ✕ | ✕ | ✕ | ✓ | ✕ | ✕ | ✕ | ✕ | ✕ | ✕ | ✕ | ✓ | ✕ | |
| [18] | WT with PV | ✕ | ✓ | ✕ | ✕ | ✕ | ✕ | ✓ | ✓ | ✓ | ✕ | ✓ | ✓ | ✕ | |
| [32] | PV | ✕ | ✓ | ✕ | ✓ | ✕ | ✕ | ✕ | ✕ | ✕ | ✕ | ✕ | ✓ | ✕ | |
| [33] | WT with PV | ✕ | ✓ | ✕ | ✓ | ✕ | ✓ | ✓ | ✓ | ✓ | ✓ | ✓ | ✓ | ✕ | |
| [27] | WT with PV | ✕ | ✓ | ✕ | ✕ | ✓ | ✕ | ✓ | ✓ | ✕ | ✕ | ✕ | ✕ | ✓ | |
| [28] | WT with PV | ✕ | ✕ | ✕ | ✕ | ✕ | ✕ | ✓ | ✓ | ✕ | ✕ | ✕ | ✕ | ✓ | |
| This paper | WT with PV | ✓ | ✓ | ✓ | ✓ | ✓ | ✓ | ✓ | ✓ | ✓ | ✓ | ✓ | ✓ | ✓ | |
| Range | Function | |
|---|---|---|
| 0 | [−100, 100] | |
| 0 | [−10, 10] | |
| 0 | [−100, 100] | |
| 0 | [−100, 100] | |
| 0 | [−30, 30] | |
| 0 | [−100, 100] | |
| 0 | [−1.28, 1.28] |
| Range | Function | |
|---|---|---|
| −12.56 | [−500, 500] | |
| 0 | [−5.12, 5.12] | |
| 0 | [−32, 32] | |
| 0 | [−600, 600] | |
| 0 0 | [−50, 50] [−50, 50] | |
| Range | Function | |
|---|---|---|
| 1 | [−65.536, 65.536] | |
| 0.00030 | [−5, 5] | |
| −1.0316 | [−5, 5] | |
| 0.398 | [−5, 5] | |
| 3 | [−2, 2] | |
| −3.86 | [1, 3] | |
| −3.32 | [0, 1] | |
| −10.153 | [0, 10] | |
| −10.402 | [0, 10] | |
| −10.536 | [0, 10] |
| Algorithm | Parameter | Value |
|---|---|---|
| SCSO [74] | Phases control range (R) Sensitivity range (rg) Populations Maximum iteration | [−2rg, 2rg] [2, 0] 30 300 |
| AHA [70] | Migration coefficient Populations Maximum iteration | 2n 30 300 |
| DO [71] | Populations Maximum iteration | [0, 1] [0, 1] 30 300 |
| CDO [69] | r Populations Maximum iteration | [0, 1] 30 300 |
| HS [72] | HMCR PAR Populations Maximum iteration | 0.95 0.45 30 300 |
| ZOA [75] | Populations Maximum iteration | 30 300 |
| ARO [73] | Populations Maximum iteration | 30 300 |
| WaOA [55] | Populations Maximum iteration | 30 300 |
| I-WaOA | Populations Maximum iteration | 30 300 |
| Fun. | I-WaOA | WaOA | SCSO | AHA | DO | HS | CDO | ZOA | ARO |
|---|---|---|---|---|---|---|---|---|---|
| F1 | |||||||||
| Best | 0 | 1.69 × 10−172 | 6.03 × 10−74 | 4.44 × 10−91 | 0.000265 | 2519.226 | 5.30 × 10−85 | 1.41 × 10−152 | 7.05 × 10−37 |
| Average | 0 | 2.66 × 10−168 | 3.76 × 10−65 | 2.46 × 10−82 | 0.000975 | 3492.24 | 4.54 × 10−80 | 1.53 × 10−148 | 8.87 × 10−31 |
| Worst | 0 | 2.46 × 10−167 | 2.81 × 10−64 | 1.83 × 10−81 | 0.001716 | 4462.583 | 2.87 × 10−79 | 5.97 × 10−148 | 8.86 × 10−30 |
| SD | 0 | 0 | 9.05 × 10−65 | 5.88 × 10−82 | 0.000597 | 566.3726 | 9.20 × 10−80 | 2.39 × 10−148 | 2.80 × 10−30 |
| F2 | |||||||||
| Best | 2.64 × 10−196 | 4.70 × 10−90 | 2.92 × 10−40 | 8.08 × 10−50 | 0.007229 | 10.28939 | 7.61 × 10−43 | 3.37 × 10−81 | 3.69 × 10−22 |
| Average | 1.36 × 10−189 | 8.26 × 10−86 | 3.26 × 10−36 | 1.18 × 10−42 | 0.013546 | 13.19099 | 4.73 × 10−41 | 6.18 × 10−78 | 1.08 × 10−18 |
| Worst | 2.70 × 10−188 | 6.79 × 10−85 | 2.40 × 10−35 | 1.32 × 10−41 | 0.020851 | 16.2306 | 3.79 × 10−40 | 7.16 × 10−77 | 9.32 × 10−18 |
| SD | 0 | 1.55 × 10−85 | 5.95 × 10−36 | 3.63 × 10−42 | 0.003821 | 1.883619 | 9.14 × 10−41 | 1.70 × 10−77 | 2.40 × 10−18 |
| F3 | |||||||||
| Best | 3.16 × 10−317 | 1.01 × 10−133 | 2.68 × 10−65 | 1.72 × 10−92 | 19.86247 | 21433.18 | 1.75 × 10−71 | 4.66 × 10−104 | 1.62 × 10−30 |
| Average | 2.20 × 10−304 | 6.13 × 10−123 | 4.46 × 10−59 | 2.10 × 10−73 | 126.9791 | 35753.52 | 5.28 × 10−59 | 1.97 × 10−88 | 1.98 × 10−24 |
| Worst | 2.00 × 10−303 | 5.76 × 10−122 | 4.39 × 10−58 | 2.10 × 10−72 | 283.6619 | 49787.79 | 5.28 × 10−58 | 1.97 × 10−87 | 1.83 × 10−23 |
| SD | 0 | 1.81 × 10−122 | 1.39 × 10−58 | 6.63 × 10−73 | 85.14181 | 8923.102 | 1.67 × 10−58 | 6.22 × 10−88 | 5.73 × 10−24 |
| F4 | |||||||||
| Best | 3.27 × 10−176 | 1.51 × 10−82 | 5.90 × 10−35 | 1.07 × 10−43 | 0.820293 | 34.00865 | 6.41 × 10−40 | 6.48 × 10−71 | 2.28 × 10−16 |
| Average | 1.05 × 10−168 | 1.40 × 10−79 | 1.20 × 10−29 | 4.83 × 10−39 | 3.545085 | 41.78794 | 5.54 × 10−38 | 1.14 × 10−68 | 9.42 × 10−14 |
| Worst | 9.88 × 10−168 | 1.34 × 10−78 | 1.19 × 10−28 | 3.04 × 10−38 | 6.640496 | 45.66198 | 2.52 × 10−37 | 8.04 × 10−68 | 7.15 × 10−13 |
| SD | 0 | 4.22 × 10−79 | 3.75 × 10−29 | 9.54 × 10−39 | 1.935587 | 3.361813 | 7.92 × 10−38 | 2.58 × 10−68 | 2.22 × 10−13 |
| F5 | |||||||||
| Best | 0 | 0 | 2.72 × 101 | 2.66 × 101 | 25.51494 | 1565934 | 2.78 × 101 | 2.83 × 101 | 1.76 × 10−1 |
| Average | 0 | 0 | 2.84 × 101 | 2.74 × 101 | 29.92931 | 2104121 | 2.82 × 101 | 2.86 × 101 | 1.50 |
| Worst | 0 | 0 | 2.88 × 101 | 2.87 × 101 | 45.20891 | 3043646 | 2.87 × 101 | 2.89 × 101 | 6.61 |
| SD | 0 | 0 | 5.40 × 10−1 | 6.14 × 10−1 | 5.543385 | 420298.4 | 2.84 × 10−1 | 1.82 × 10−1 | 2.42 |
| F6 | |||||||||
| Best | 0 | 0 | 1.49 | 3.43 × 10−2 | 0.000109 | 2850.629 | 7.50 | 2.44 | 2.07 × 10−3 |
| Average | 0 | 0 | 2.19 | 3.26 × 10−1 | 0.000235 | 3806.061 | 7.50 | 2.99 | 1.85 × 10−2 |
| Worst | 0 | 0 | 3.07 | 6.58 × 10−1 | 0.000602 | 4724.147 | 7.50 | 3.72 | 4.01 × 10−2 |
| SD | 0 | 0 | 6.00 | 2.37 × 10−1 | 0.000138 | 607.6398 | 0 | 4.79 × 10−1 | 1.27 × 10−2 |
| F7 | |||||||||
| Best | 9.92 × 10−7 | 2.86 × 10−6 | 8.83 × 10−7 | 9.48 × 10−5 | 0.018263 | 0.925058 | 9.82 × 10−6 | 2.62 × 10−5 | 2.06 × 10−4 |
| Average | 5.88 × 10−5 | 6.65 × 10−5 | 5.40 × 10−4 | 4.65 × 10−4 | 0.04415 | 1.261838 | 2.01 × 10−4 | 1.39 × 10−4 | 9.75 × 10−4 |
| Worst | 1.53 × 10−4 | 1.86 × 10−4 | 6.53 × 10−3 | 1.16 × 10−3 | 0.098175 | 1.897037 | 4.58 × 10−4 | 3.49 × 10−4 | 1.92 × 10−3 |
| SD | 4.31 × 10−5 | 5.29 × 10−5 | 1.44 × 10−3 | 3.00 × 10−4 | 0.024073 | 0.268522 | 1.51 × 10−4 | 9.20 × 10−5 | 4.80 × 10−4 |
| F8 | |||||||||
| Best | −1.26 × 10+4 | −9.02 × 10+3 | −7.41 × 10+3 | −1.12 × 104 | −8685.03 | −11610.1 | −4.72 × 103 | −7.26 × 103 | −1.05 × 104 |
| Average | −1.26 × 104 | −8.34 × 103 | −6.43 × 103 | −1.03 × 104 | −7626.41 | −11407.5 | −3.71 × 103 | −6.59 × 103 | −9.49 × 103 |
| Worst | −1.26 × 104 | −7.52 × 103 | −4.99 × 103 | −8.99 × 103 | −6129.31 | −11106.4 | −2.86 × 103 | −5.85 × 103 | −8.00 × 103 |
| SD | 7.52 × 10−10 | 5.03 × 102 | 8.17 × 102 | 5.93 × 102 | 765.964 | 144.0269 | 5.46 × 102 | 5.75 × 102 | 6.43 × 102 |
| F9 | |||||||||
| Best | 0 | 0 | 0 | 0 | 21.06603 | 50.57476 | 0 | 0 | 0 |
| Average | 0 | 0 | 0 | 0 | 40.21929 | 60.92757 | 9.60 × 101 | 0 | 0 |
| Worst | 0 | 0 | 0 | 0 | 59.40942 | 71.63848 | 2.58 × 102 | 0 | 0 |
| SD | 0 | 0 | 0 | 0 | 15.38431 | 6.732379 | 1.24 × 102 | 0 | 0 |
| F10 | |||||||||
| Best | 8.88 × 10−16 | 8.88 × 10−16 | 8.88 × 10−16 | 8.88 × 10−16 | 0.003418 | 9.380315 | 4.44 × 10−15 | 8.88 × 10−16 | 8.88 × 10−16 |
| Average | 8.88 × 10−16 | 2.66 × 10−15 | 8.88 × 10−16 | 8.88 × 10−16 | 0.006712 | 11.32595 | 4.44 × 10−15 | 8.88 × 10−16 | 8.88 × 10−16 |
| Worst | 8.88 × 10−16 | 4.44 × 10−15 | 8.88 × 10−16 | 8.88 × 10−16 | 0.00951 | 12.76612 | 4.44 × 10−15 | 8.88 × 10−16 | 8.88 × 10−16 |
| SD | 0 | 1.87 × 10−15 | 0 | 0 | 0.00188 | 0.95227 | 0 | 0 | 0 |
| F11 | |||||||||
| Best | 0 | 0 | 0 | 0 | 0.000995 | 27.86147 | 0 | 0 | 0 |
| Average | 0 | 0 | 0 | 0 | 0.016851 | 32.78121 | 1.61 × 10−3 | 0 | 0 |
| Worst | 0 | 0 | 0 | 0 | 0.044359 | 47.68918 | 1.61 × 10−2 | 0 | 0 |
| SD | 0 | 0 | 0 | 0 | 0.013777 | 6.341414 | 5.08 × 10−3 | 0 | 0 |
| F12 | |||||||||
| Best | 1.57 × 10−32 | 1.57 × 10−32 | 4.72 × 10−2 | 2.13 × 10−3 | 6.11 × 10−6 | 176966.7 | 1.11 | 1.38 × 10−1 | 2.74 × 10−4 |
| Average | 1.57 × 10−32 | 1.57 × 10−32 | 1.27 × 10−1 | 1.22 × 10−2 | 0.324104 | 352773.6 | 1.44 | 2.38 × 10−1 | 2.23 × 10−3 |
| Worst | 1.57 × 10−32 | 1.57 × 10−32 | 3.54 × 10−1 | 2.28 × 10−2 | 2.799928 | 621526.7 | 1.67 | 3.64 × 10−1 | 8.00 × 10−3 |
| SD | 2.88 × 10−48 | 2.88 × 10−48 | 8.71 × 10−2 | 6.39 × 10−3 | 0.876357 | 142951.5 | 2.90 × 10−01 | 7.64 × 10−2 | 2.80 × 10−3 |
| F13 | |||||||||
| Best | 1.35 × 10−32 | 1.35 × 10−32 | 1.73 | 6.67 × 10−1 | 4.38 × 10−5 | 1360677 | 4.87 × 10−1 | 1.83 | 9.98 × 10−4 |
| Average | 1.35 × 10−32 | 1.35 × 10−32 | 2.29 | 2.20 | 0.006739 | 3046984 | 6.20 × 10−1 | 2.25 | 2.60 × 10−2 |
| Worst | 1.35 × 10−32 | 1.35 × 10−32 | 2.79 | 2.78 | 0.044155 | 6761426 | 7.69 × 10−1 | 2.71 | 1.42 × 10−1 |
| SD | 2.88 × 10−48 | 2.88 × 10−48 | 3.67 × 10−1 | 5.95 × 10−1 | 0.013908 | 1730831 | 1.01 × 10−1 | 2.84 × 10−1 | 4.17 × 10−2 |
| F14 | |||||||||
| Best | 9.98 × 10−1 | 9.98 × 10−1 | 9.98 × 10−1 | 9.98 × 10−1 | 9.98 × 10−1 | 0.998004 | 2.02 | 9.98 × 10−1 | 9.98 × 10−1 |
| Average | 9.98 × 10−1 | 9.98 × 10−1 | 2.97 | 1.20 | 1.196809 | 0.998012 | 1.23 × 101 | 3.27 | 1.20 |
| Worst | 9.98 × 10−1 | 9.98 × 10−1 | 1.08 × 10−1 | 2.98 | 1.992031 | 0.998071 | 1.83 × 101 | 6.90 | 2.98 |
| SD | 7.40 × 10−17 | 0 | 2.91 | 6.27 × 10−1 | 0.419119 | 2.11 × 10−5 | 4.35 | 2.23 | 6.27 × 10−1 |
| F15 | |||||||||
| Best | 3.07 × 10−4 | 3.07 × 10−4 | 3.08 × 10−4 | 3.07 × 10−4 | 3.14 × 10−4 | 0.000779 | 3.27 × 10−4 | 3.08 × 10−4 | 3.08 × 10−4 |
| Average | 3.07 × 10−4 | 3.07 × 10−4 | 5.62 × 10−4 | 3.08 × 10−4 | 0.002615 | 0.001969 | 3.57 × 10−4 | 2.44 × 10−3 | 4.04 × 10−4 |
| Worst | 3.07 × 10−4 | 3.07 × 10−4 | 1.38 × 10−3 | 3.10 × 10−4 | 0.020363 | 0.002977 | 4.08 × 10−4 | 2.11 × 10−2 | 7.7 × 10−4 |
| SD | 1.45 × 10−15 | 1.60 × 10−19 | 4.04 × 10−4 | 8.01 × 10−7 | 0.006241 | 8.55 × 10−4 | 2.88 × 10−5 | 6.55 × 10−3 | 1.56 × 10−4 |
| F16 | |||||||||
| Best | −1.030 | −1.030 | −1.030 | −1.030 | −1.030 | −1.03162 | −1.030 | −1.030 | −1.030 |
| Average | −1.030 | −1.030 | −1.030 | −1.030 | −1.03163 | −1.03141 | −1.030 | −1.030 | −1.030 |
| Worst | −1.030 | −1.030 | −1.030 | −1.030 | −1.03163 | −1.03106 | −1 | −1.030 | −1.030 |
| SD | 0 | 7.40 × 10−17 | 1.02 × 10−9 | 7.35 × 10−15 | 1.12 × 10−11 | 2.02 × 10−04 | 1.12 × 10−2 | 9.95 × 10−10 | 5.07 × 10−16 |
| F17 | |||||||||
| Best | 3.9888 × 10−1 | 3.9888 × 10−1 | 3.9888 × 10−1 | 3.9888 × 10−1 | 3.9888 × 10−1 | 0.397918 | 3.9888 × 10−1 | 3.9888 × 10−1 | 3.9888 × 10−1 |
| Average | 3.9888 × 10−1 | 3.9888 × 10−1 | 3.9888 × 10−1 | 3.9888 × 10−1 | 0.397887 | 0.398031 | 3.9888 × 10−1 | 3.9888 × 10−1 | 3.9888 × 10−1 |
| Worst | 3.9888 × 10−1 | 3.9888 × 10−1 | 3.9888 × 10−1 | 3.9888 × 10−1 | 0.397887 | 0.398279 | 4.00 × 10−1 | 3.9888 × 10−1 | 3.9888 × 10−1 |
| SD | 0 | 0 | 6.43 × 10−8 | 0 | 2.12 × 10−10 | 1.05 × 10−4 | 5.27 × 10−4 | 1.62 × 10−8 | 0 |
| F18 | |||||||||
| Best | 3 | 3 | 3 | 3 | 3 | 3.000039 | 3 | 3 | 3 |
| Average | 3 | 3 | 3 | 3 | 3 | 3.00531 | 3.67 × 101 | 3 | 3 |
| Worst | 3 | 3 | 3 | 3 | 3 | 3.017819 | 8.41 × 101 | 3 | 3 |
| SD | 4.44 × 10−16 | 4.91 × 10−16 | 3.81 × 10−5 | 1.22 × 10−15 | 8.17 × 10−8 | 5.75 × 10−3 | 3.54 × 101 | 1.72 × 10−5 | 1.48 × 10−16 |
| F19 | |||||||||
| Best | −3.86 | −3.86 | −3.86 | −3.86 | −3.86 | −3.86278 | −3.86 | −3.86 | −3.86 |
| Average | −3.86 | −3.86 | −3.86 | −3.86 | −3.86278 | −3.86274 | −3.86 | −3.86 | −3.86 |
| Worst | −3.86 | −3.86 | −3.85 | −3.86 | −3.86278 | −3.86265 | −3.86 | −3.86 | −3.86 |
| SD | 9.36 × 10−16 | 8.63 × 10−16 | 2.49 × 10−3 | 7.40 × 10−16 | 1.41 × 10−7 | 4.33 × 10−5 | 1.81 × 10−3 | 1.32 × 10−3 | 6.94 × 10−16 |
| F20 | |||||||||
| Best | −3.32 | −3.32 | −3.32 | −3.32 | −3.32 | −3.32197 | −3.27 | −3.32 | −3.32 |
| Average | −3.27 | −3.27 | −3.24 | −3.30 | −3.28631 | −3.27421 | −3.19 | −3.32 | −3.27 |
| Worst | −3.20 | −3.20 | −3.02 | −3.20 | −3.20292 | −3.20242 | −3.08 | −3.31 | −3.20 |
| SD | 6.14 × 10−2 | 6.14 × 10−2 | 9.91 × 10−2 | 5.01 × 10−2 | 5.75 × 10−2 | 6.15 × 10−2 | 7.10 × 10−2 | 4.96 × 10−3 | 6.14 × 10−2 |
| F21 | |||||||||
| Best | −1.02 × 101 | −1.02 × 101 | −1.02 × 101 | −1.02 × 101 | −1.02 × 101 | −10.15 | −6.7 | −1.02 × 101 | −1.02 × 101 |
| Average | −1.02 × 101 | −1.02 × 101 | −5.59 | −1.02 × 101 | −4.91872 | −4.90209 | −4.99 | −8.89 | −9.40 |
| Worst | −1.02 × 101 | −1.02 × 101 | −2.63 | −1.01 × 101 | −2.63047 | −2.62769 | −3.63 | −2.63 | −2.63 |
| SD | 1.03 × 10−15 | 1.32 × 10−15 | 2.60 | 6.52 × 10−3 | 3.61 | 3.61 | 9.50 × 10−1 | 2.72 | 2.38 |
| F22 | |||||||||
| Best | −1.04 × 101 | −1.04 × 101 | −1.04 × 101 | −1.04 × 101 | −1.04 × 101 | −10.3979 | −7.79 | −1.04 × 101 | −1.04 × 101 |
| Average | −1.04 × 101 | −9.34 | −5.29 | −9.87 | −5.91376 | −6.21638 | −5.47 | −9.87 | −8.97 |
| Worst | −1.04 × 101 | −5.09 | −1.84 | −5.09 | −2.75193 | −2.7657 | −2.26 | −5.09 | −2.77 |
| SD | 1.78 × 10−15 | 2.24 | 2.07 | 1.68 | 3.87 | 3.58 | 1.89 | 1.68 | 3.03 |
| F23 | |||||||||
| Best | −1.050 × 101 | −1.050 × 101 | −1.050 × 101 | −1.050 × 101 | −1.050 × 101 | −10.5328 | −8.36 | −1.050 × 101 | −1.050 × 101 |
| Average | −1.050 × 101 | −9.45 | −8.24 | −1.050 × 101 | −7.2443 | −7.45963 | −6.05 | −8.91 | −9.87 |
| Worst | −1.050 × 101 | −5.13 | −3.84 | −1.050 × 10+1 | −1.85948 | −2.42579 | −3.22 | −5.13 | −3.84 |
| SD | 1.78 × 10−15 | 2.28 | 2.98 | 5.37 × 10−6 | 3.64 | 3.95 | 1.65 | 2.61 | 2.12 |
| Parameter | Value |
|---|---|
| WT cost [81] | |
| The investment cost () | 1400 USD/kW |
| The maintenance and operation costs () | 0.01 USD/kWh |
| The interest rate () | 10% |
| The lifetime () | 20 |
| PV cost [82] | |
| The investment cost () | 770 USD/kW |
| The maintenance and operation costs () | 0.01 USD/kWh |
| The interest rate () | 10% |
| The lifetime () | 20 |
| Cost coefficients [83] | |
| The energy loss cost ) | 0.06 USD/kWh |
| Constraints of grid and generators | |
| Voltage boundaries [84] | |
| Area sizes | |
| WT sizes | |
| Power factor of the PV | 1 |
| Power factor of the WT |
| Item | Without RESs and DSR | With RESs Only | With RESs and DSR | ||
|---|---|---|---|---|---|
| WAOA | I-WAOA | WAOA | I-WAOA | ||
| Energy losses (kWh) | 1.9613 × 10⁴ | 1.8894 × 10⁴ | 1.4501 × 10⁴ | 7.8651 × 103 | 7.8020 × 103 |
| Purchased power from the grid (kW) | 4.5347 × 10⁵ | 1.2795 × 10⁵ | 1.3920 × 10⁵ | 3.8089 × 10⁴ | 5.8284 × 10⁴ |
| Optimal location of systems | - | 2 | 104 | 38 | 66 |
| 67 | 68 | 36 | 31 | ||
| 7 | 35 | 69 | 26 | ||
| Optimal area of the solar modules (m2) | - | 3.2911 × 103 | 4.8552 × 103 | 5.4034 × 10⁴ | 1.1217 × 10⁴ |
| 7.0174 × 103 | 9.9422 × 103 | 7.4928 × 103 | 7.7015 × 10⁴ | ||
| 4.2454 × 103 | 5.1878 × 103 | 1.5157 × 10⁴ | 4242 | ||
| Optimal-size WTs (kW) | - | 1000 | 8500 | 2000 | 6250 |
| 9250 | 6500 | 5750 | 1500 | ||
| 10250 | 4250 | 2250 | 250 | ||
| Optimal PF of WTs | - | 0.8850 | 0.8378 | 0.7524 | 0.7566 |
| 0.8477 | 0.8428 | 0.7000 | 0.7351 | ||
| 0.8271 | 0.7156 | 0.7000 | 0.7113 | ||
| Total annual energy loss cost (USD) | 4.2952 × 10⁵ | 4.1378 × 10⁵ | 3.1758 × 10⁵ | 1.7225 × 10⁵ | 1.7086 × 10⁵ |
| Total annual purchased energy cost (USD) | 3.8377 × 10⁷ | 1.2646 × 10⁷ | 1.3344 × 10⁷ | 1.8089 × 103 | 4.6348 × 10⁴ |
| Total annual RESs cost (USD) | - | 4.7564 × 10⁶ | 4.5683 × 10⁶ | 3.4428 × 10⁶ | 3.2565 × 10⁶ |
| 98.6633 | 66.1004 | 49.9790 | 35.7749 | 36.0990 | |
| 2.4440 × 103 | 2.5926 × 103 | 2.6965 × 103 | 2.7358 × 103 | 2.7245 × 103 | |
| Total annual cost (USD) | 3.8806 × 10⁷ | 1.7817 × 10⁷ | 1.8230 × 10⁷ | 3.6169 × 10⁶ | 3.4737 × 10⁶ |
| Best MOF | - | 0.3971 | 0.3616 | 0.1373 | 0.1363 |
Disclaimer/Publisher’s Note: The statements, opinions and data contained in all publications are solely those of the individual author(s) and contributor(s) and not of MDPI and/or the editor(s). MDPI and/or the editor(s) disclaim responsibility for any injury to people or property resulting from any ideas, methods, instructions or products referred to in the content. |
© 2023 by the authors. Licensee MDPI, Basel, Switzerland. This article is an open access article distributed under the terms and conditions of the Creative Commons Attribution (CC BY) license (https://creativecommons.org/licenses/by/4.0/).
Share and Cite
Hachemi, A.T.; Sadaoui, F.; Saim, A.; Ebeed, M.; Abbou, H.E.A.; Arif, S. Optimal Operation of Distribution Networks Considering Renewable Energy Sources Integration and Demand Side Response. Sustainability 2023, 15, 16707. https://doi.org/10.3390/su152416707
Hachemi AT, Sadaoui F, Saim A, Ebeed M, Abbou HEA, Arif S. Optimal Operation of Distribution Networks Considering Renewable Energy Sources Integration and Demand Side Response. Sustainability. 2023; 15(24):16707. https://doi.org/10.3390/su152416707
Chicago/Turabian StyleHachemi, Ahmed T., Fares Sadaoui, Abdelhakim Saim, Mohamed Ebeed, Hossam E. A. Abbou, and Salem Arif. 2023. "Optimal Operation of Distribution Networks Considering Renewable Energy Sources Integration and Demand Side Response" Sustainability 15, no. 24: 16707. https://doi.org/10.3390/su152416707
APA StyleHachemi, A. T., Sadaoui, F., Saim, A., Ebeed, M., Abbou, H. E. A., & Arif, S. (2023). Optimal Operation of Distribution Networks Considering Renewable Energy Sources Integration and Demand Side Response. Sustainability, 15(24), 16707. https://doi.org/10.3390/su152416707

