Sustainability of Green Building Materials: A Scientometric Review of Geopolymers from a Circular Economy Perspective
Abstract
:1. Introduction
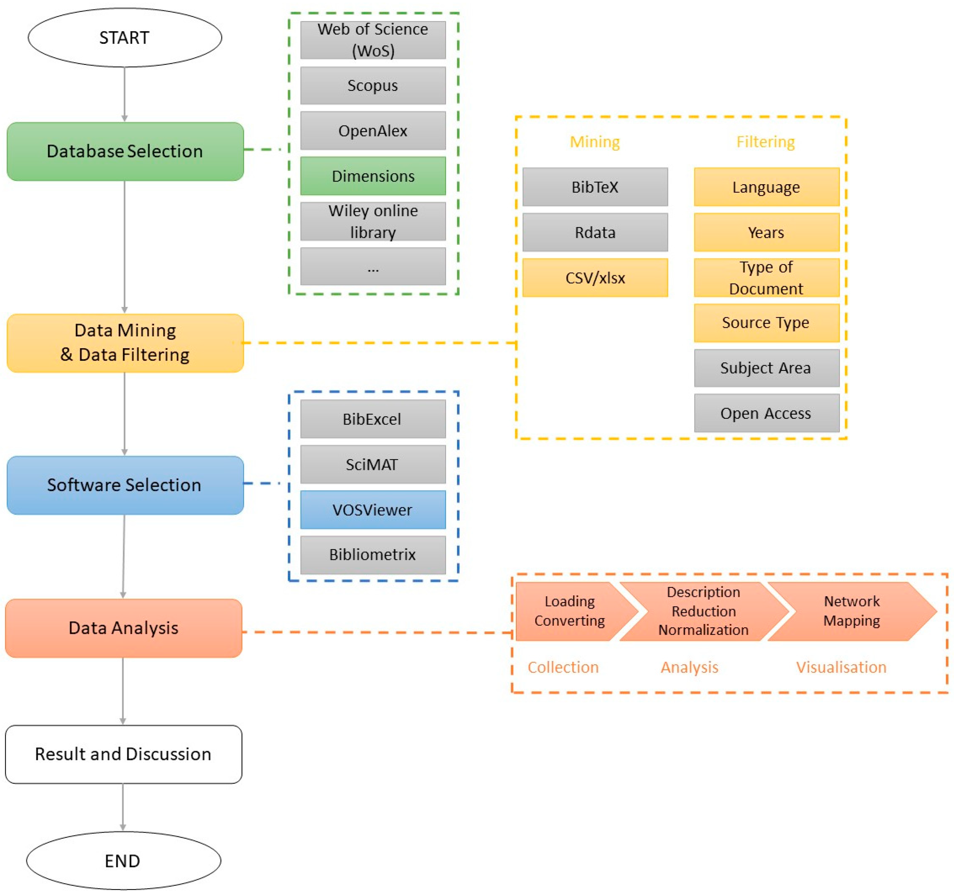
2. Materials and Methods
3. Results
3.1. Publication Trends and Growth by Year
3.2. Main Journals
3.3. Keyword Co-Occurrence
Subsample of Material Keywords
3.4. Authors’ Indexing
3.5. Location of the Studies
4. Discussion
4.1. Limitations
4.2. Avenues for Further Research
5. Concluding Remarks and Policy Implications
- Regarding publication sources, the top five most favored outlets for geopolymer research publication are Construction and Building Materials, the Journal of Cleaner Production, Materials, Sustainability, and the Journal of Building Engineering.
- João António Labrincha is the author with the largest number of publications in this area, totaling 17 articles. However, in terms of citations, Bassam A. Tayeh takes the lead with 835 citations.
- The co-occurrence analysis underscored the experimental nature of the research field, highlighting the significant activity focused on optimizing the production process and identifying suitable raw materials.
- The most recurring keywords related to raw materials were ‘waste’ (and its derivatives) and ‘fly ash’, recalling waste management issues and reinforcing the circular economy perspective of this study. Together, they cover more than 50% of the keywords in the field of materials research.
- Following the scientometric analysis approach performed in previous research, the innovative aspect of our findings mainly relates to the CE perspective that enables this issue to be studied from a societal perspective. Indeed, scholars have, in previous research, concentrated their attention on mechanical performance investigations, where the principal aim is to reach specific quality standards without taking into account (environmental or economic) costs.
- Economics analysis is crucial at this stage of research and development, since conducting research that is aligned with market demands can increase the chances of the research being funded and incentivize its practical implementations.
- Research on geopolymers has strong experimental features but is lacking a regulatory point of view.
Author Contributions
Funding
Institutional Review Board Statement
Informed Consent Statement
Data Availability Statement
Conflicts of Interest
References
- Energy Institute. Statistical Review of World Energy 2023, 72nd ed.; EI: London, UK, 2023. [Google Scholar]
- IEA. World Energy Investment 2023; IEA: Paris, France, 2023. [Google Scholar]
- IEA. Tracking Clean Energy Progress 2023; IEA: Paris, France, 2023. [Google Scholar]
- Ortega Del Rosario, M.D.L.Á.; Beermann, K.; Chen Austin, M. Environmentally Responsive Materials for Building Envelopes: A Review on Manufacturing and Biomimicry-Based Approaches. Biomimetics 2023, 8, 52. [Google Scholar] [CrossRef] [PubMed]
- Evola, G.; Costanzo, V.; Urso, A.; Tardo, C.; Margani, G. Energy Performance of a prefabricated timber-based retrofit solution applied to a pilot building in Southern Europe. Build. Environ. 2022, 222, 109442. [Google Scholar] [CrossRef]
- Ascione, F.; Bianco, N.; De Masi, R.F.; Mauro, G.M.; Vanoli, G.P. Design of the Building Envelope: A Novel Multi-Objective Approach for the Optimization of Energy Performance and Thermal Comfort. Sustainability 2015, 7, 10809–10836. [Google Scholar] [CrossRef]
- Lombardo, G.; Moschella, A.; Nocera, F.; Salemi, A.; Sciuto, G.; Lo Faro, A.; Detommaso, M.; Costanzo, V. The Impact of a Vertical Greening System on the Indoor Thermal Comfort in Lightweight Buildings and on the Outdoor Environment in a Mediterranean Climate Context. In International Conference on Sustainability in Energy and Buildings; Springer: Singapore, 2022; pp. 37–46. [Google Scholar]
- El-Darwish, I.; Gomaa, M. Retrofitting strategy for building envelopes to achieve energy efficiency. Alex. Eng. J. 2017, 56, 579–589. [Google Scholar] [CrossRef]
- European Commission (Department Energy). Energy Efficiency in Buildings; European Union: Brussels, Belgium, 2020. [Google Scholar]
- European Commission. A Renovation Wave for Europe–Greening Our Buildings, Creating Job, Improving Lives; European Union: Brussels, Belgium, 2020. [Google Scholar]
- WorldGBC. Global Policy Principles for a Sustainable Built Environment, WGBC 2023. Available online: https://worldgbc.org/wp-content/uploads/2023/04/WorldGBC-Global-Policy-Principles_FINAL.pdf (accessed on 1 August 2023).
- IEA. Technology and Innovation Pathways for Zero-Carbon-Ready Buildings by 2030; IEA: Paris, France, 2022. [Google Scholar]
- United Nations Environment Programme. 2021 Global Status Report for Buildings and Construction: Towards a Zero emission, Efficient and Resilient Buildings and Construction Sector. UNEP, Nairobi, Kenya. 2021. Available online: https://globalabc.org/sites/default/files/2021-10/GABC_Buildings-GSR-2021_BOOK.pdf (accessed on 1 August 2023).
- Thormark, C. The effect of material choice on the total energy need and recycling potential of a building. Build. Environ. 2006, 41, 1019–1026. [Google Scholar] [CrossRef]
- Wuni, I.Y.; Shen, G.Q.P.; Osei-Kyei, R. Scientometric review of global research trends on green buildings in construction journals from 1992 to 2018. Energy Build. 2019, 190, 69–85. [Google Scholar] [CrossRef]
- Li, Y.; Rong, Y.; Ahmad, U.M.; Wang, X.; Zuo, J.; Mao, G. A comprehensive review on green buildings research: Bibliometric analysis during 1998–2018. Environ. Sci. Pollut. Res. 2021, 28, 46196–46214. [Google Scholar] [CrossRef]
- Trovato, M.R.; Nocera, F.; Giuffrida, S. Life-cycle assessment and monetary measurements for the carbon footprint reduction of public buildings. Sustainability 2020, 12, 3460. [Google Scholar] [CrossRef]
- Caruso, M.; Pinho, R.; Bianchi, F.; Cavalieri, F.; Lemmo, M.T. A Life Cycle Framework for the Identification of Optimal Building Renovation Strategies Considering Economic and Environmental Impacts. Sustainability 2020, 12, 10221. [Google Scholar] [CrossRef]
- Zuo, J.; Zhao, Z.Y. Green building research–current status and future agenda: A review. Renew. Sustain. Energy Rev. 2014, 30, 271–281. [Google Scholar] [CrossRef]
- La Noce, M.; Lo Faro, A.; Sciuto, G. Clay-Based Products Sustainable Development: Some Applications. Sustainability 2021, 13, 1364. [Google Scholar] [CrossRef]
- Davidovits, J. Geopolymers: Man-made rock geosynthesis and the resulting development of very early high strength cement. J. Mater. Educ. 1994, 16, 91. [Google Scholar]
- Yang, H.; Liu, L.; Yang, W.; Liu, H.; Ahmad, W.; Ahmad, A.; Joyklad, P. A comprehensive overview of geopolymer composites: A bibliometric analysis and literature review. Case Stud. Constr. Mater. 2022, 16, e00830. [Google Scholar] [CrossRef]
- Davidovits, J. Geopolymer Chemistry and Applications, 5th ed.; Institut Géopolymère: Saint-Quentin, France, 2020. [Google Scholar]
- Huseien, G.F.; Mirza, J.; Ismail, M.; Ghoshal, S.K.; Hussein, A.A. Geopolymer mortars as sustainable repair material: A comprehensive review. Renew. Sustain. Energy Rev. 2017, 80, 54–74. [Google Scholar] [CrossRef]
- Zhang, Z.; Zhu, Y.; Yang, T.; Li, L.; Zhu, H.; Wang, H. Conversion of local industrial wastes into greener cement through geopolymer technology: A case study of high-magnesium nickel slag. J. Clean. Prod. 2017, 141, 463–471. [Google Scholar] [CrossRef]
- Luukkonen, T.; Abdollahnejad, Z.; Yliniemi, J.; Kinnunen, P.; Illikainen, M. One-part alkali-activated materials: A review. Cem. Concr. Res. 2018, 103, 21–34. [Google Scholar] [CrossRef]
- Solouki, A.; Viscomi, G.; Lamperti, R.; Tataranni, P. Quarry waste as precursors in geopolymers for civil engineering applications: A decade in review. Materials 2020, 13, 3146. [Google Scholar] [CrossRef]
- Wu, Y.; Lu, B.; Bai, T.; Wang, H.; Du, F.; Zhang, Y.; Wang, W. Geopolymer, green alkali activated cementitious material: Synthesis, applications and challenges. Constr. Build. Mater. 2019, 224, 930–949. [Google Scholar] [CrossRef]
- Zhang, Z.; Provis, J.L.; Reid, A.; Wang, H. Mechanical, thermal insulation, thermal resistance and acoustic absorption properties of geopolymer foam concrete. Cem. Concr. Compos. 2015, 62, 97–105. [Google Scholar] [CrossRef]
- Amran, M.; Al-Fakih, A.; Chu, S.H.; Fediuk, R.; Haruna, S.; Azevedo, A.; Vatin, N. Long-term durability properties of geopolymer concrete: An in-depth review. Case Stud. Constr. Mater. 2021, 15, e00661. [Google Scholar] [CrossRef]
- Huseien, G.F.; Asaad, M.A.; Abadel, A.A.; Ghoshal, S.K.; Hamzah, H.K.; Benjeddou, O.; Mirza, J. Drying shrinkage, sulphuric acid and sulphate resistance of high-volume palm oil fuel ash-included alkali-activated mortars. Sustainability 2022, 14, 498. [Google Scholar] [CrossRef]
- Wong, L.S. Durability performance of geopolymer concrete: A review. Polymers 2022, 14, 868. [Google Scholar] [CrossRef]
- Yung, E.H.; Chan, E.H. Implementation challenges to the adaptive reuse of heritage buildings: Towards the goals of sustainable, low carbon cities. Habitat Int. 2012, 36, 352–361. [Google Scholar] [CrossRef]
- Ottelin, J.; Heinonen, J.; Junnila, S. Carbon and material footprints of a welfare state: Why and how governments should enhance green investments. Environ. Sci. Policy 2018, 86, 1–10. [Google Scholar] [CrossRef]
- Yang, X.; He, L.; Xia, Y.; Chen, Y. Effect of government subsidies on renewable energy investments: The threshold effect. Energy Policy 2019, 132, 156–166. [Google Scholar] [CrossRef]
- Zhang, X.; Yousaf, H.A.U. Green supply chain coordination considering government intervention, green investment, and customer green preferences in the petroleum industry. J. Clean. Prod. 2020, 246, 118984. [Google Scholar] [CrossRef]
- Duxson, P.; Provis, J.L.; Lukey, G.C.; Van Deventer, J.S. The role of inorganic polymer technology in the development of ‘green concrete’. Cem. Concr. Res. 2007, 37, 1590–1597. [Google Scholar] [CrossRef]
- Zhang, B.; Zhu, H.; Feng, P.; Zhang, P. A review on shrinkage-reducing methods and mechanisms of alkali-activated/geopolymer systems: Effects of chemical additives. J. Build. Eng. 2022, 49, 104056. [Google Scholar] [CrossRef]
- Arokiasamy, P.; Abdullah, M.M.A.B.; Rahim, S.Z.A.; Sadique, M.; Ming, L.Y.; Salleh, M.A.A.M.; Zainol, M.R.R.M.A.; Ghazali, C.M.R. Diverse material based geopolymer towards heavy metals removal: A review. J. Mater. Res. Technol. 2022, 22, 126–156. [Google Scholar] [CrossRef]
- Muñiz-Villarreal, M.S.; Manzano-Ramírez, A.; Sampieri-Bulbarela, S.; Gasca-Tirado, J.R.; Reyes-Araiza, J.L.; Rubio-Ávalos, J.C.; Pérez-Bueno, J.J.; Apatiga, L.M.; Zaldivar-Cadena, A.; Amigó, V. The effect of temperature on the geopolymerization process of a metakaolin based geopolymer. Mater. Lett. 2011, 65, 995–998. [Google Scholar] [CrossRef]
- Zacco, A.; Borgese, L.; Gianoncelli, A.; Struis, R.P.W.J.; Depero, L.E.; Bontempi, E. Review of fly ash inertisation treatments and recycling. Environ. Chem. Lett. 2014, 12, 153–175. [Google Scholar] [CrossRef]
- Sathonsaowaphak, A.; Chindaprasirt, P.; Pimraksa, K. Workability and strength of lignite bottom ash geopolymer mortar. J. Hazard. Mater. 2009, 168, 44–50. [Google Scholar] [CrossRef]
- Nimwinya, E.; Arjharn, W.; Horpibulsuk, S.; Phoo-Ngernkham, T.; Poowancum, A. A sustainable calcined water treatment sludge and rice husk ash geopolymer. J. Clean. Prod. 2016, 119, 128–134. [Google Scholar] [CrossRef]
- Zhuang, X.Y.; Chen, L.; Komarneni, S.; Zhou, C.H.; Tong, D.S.; Yang, H.M.; Yu, W.H.; Wang, H. Fly ash-based geopolymers: Clean production, properties and applications. J. Clean. Prod. 2016, 125, 253–267. [Google Scholar] [CrossRef]
- Wielgus, N.; Kubica, J.; Górski, M. Influence of the Composition and Curing Time on Mechanical Properties of Fluidized Bed Combustion Fly Ash-Based Geopolymer. Polymers 2021, 13, 2527. [Google Scholar] [CrossRef]
- Capasso, I.; Lirer, S.; Flora, A.; Ferone, C.; Cioffi, R.; Caputo, D.; Liguori, B. Reuse of mining waste as aggregates in fly ash-based geopolymers. J. Clean. Prod. 2019, 220, 65–73. [Google Scholar] [CrossRef]
- Boca Santa, R.A.A.; Bernardin, A.M.; Riella, H.G.; Kuhnen, N.C. Geopolymer synthesized from bottom coal ash and calcined paper sludge. J. Clean. Prod. 2013, 57, 302–307. [Google Scholar] [CrossRef]
- Abdel-Gawwad, H.A.; Mohamed, S.A.; Mohammed, M.S. Recycling of slag and lead-bearing sludge in the cleaner production of alkali activated cement with high performance and microbial resistivity. J. Clean. Prod. 2019, 220, 568–580. [Google Scholar] [CrossRef]
- Bajpai, R.; Choudhary, K.; Srivastava, A.; Sangwan, K.S.; Singh, M. Environmental impact assessment of fly ash and silica fume based geopolymer concrete. J. Clean. Prod. 2020, 254, 120147. [Google Scholar] [CrossRef]
- Okoye, F.N.; Prakash, S.; Singh, N.B. Durability of fly ash based geopolymer concrete in the presence of silica fume. J. Clean. Prod. 2017, 149, 1062–1067. [Google Scholar] [CrossRef]
- Wongsa, A.; Sata, V.; Nematollahi, B.; Sanjayan, J.; Chindaprasirt, P. Mechanical and thermal properties of lightweight geopolymer mortar incorporating crumb rubber. J. Clean. Prod. 2018, 195, 1069–1080. [Google Scholar] [CrossRef]
- Tefa, L.; Bassani, M.; Coppola, B.; Palmero, P. Effect of Degradation on Mechanical Strengths of Alkali-Activated Fines in Stabilized Construction and Demolition Waste Aggregates. J. Mater. Civ. Eng. 2022, 34, 04021454. [Google Scholar] [CrossRef]
- Kirchherr, J.; Reike, D.; Hekkert, M. Conceptualizing the circular economy: An analysis of 114 definitions. Res. Conserv. Recycl. 2017, 127, 221–232. [Google Scholar] [CrossRef]
- Baumgärtner, S.; Quaas, M. What is sustainability economics? Ecol. Econ. 2010, 69, 445–450. [Google Scholar] [CrossRef]
- Tchakoute, H.K.; Elimbi, A.; Yanne, E.; Djangang, C.N. Utilization of volcanic ashes for the production of geopolymers cured at ambient temperature. Cem. Concr. Compos. 2013, 38, 75–81. [Google Scholar] [CrossRef]
- Djobo, J.N.Y.; Elimbi, A.; Tchakouté, H.K.; Kumar, S. Mechanical properties and durability of volcanic ash based geopolymer mortars. Constr. Build. Mater. 2016, 124, 606–614. [Google Scholar] [CrossRef]
- Finocchiaro, C.; Barone, G.; Mazzoleni, P.; Leonelli, C.; Gharzouni, A.; Rossignol, S. FT-IR study of early stages of alkali activated materials based on pyroclastic deposits (Mt. Etna, Sicily, Italy) using two different alkaline solutions. Constr. Build. Mater. 2020, 262, 120095. [Google Scholar] [CrossRef]
- Barone, G.; Finocchiaro, C.; Lancellotti, I.; Leonelli, C.; Mazzoleni, P.; Sgarlata, C.; Stroscio, A. Potentiality of the use of pyroclastic volcanic residues in the production of alkali activated material. Waste Biomass Valorization 2021, 12, 1075–1094. [Google Scholar] [CrossRef]
- Zhou, S.; Yang, Z.; Zhang, R.; Li, F. Preparation, characterization and rheological analysis of eco-friendly road geopolymer grouting materials based on volcanic ash and metakaolin. J. Clean. Prod. 2021, 312, 127822. [Google Scholar] [CrossRef]
- Occhipinti, R.; Caggiani, M.C.; Andriulo, F.; Barone, G.; de Ferri, L.; Mazzoleni, P. Effect of atmospheric exposure on alkali activated binders and mortars from Mt. Etna volcanic precursors. Mater. Lett. 2022, 315, 131940. [Google Scholar]
- Luhar, S.; Cheng, T.W.; Luhar, I. Incorporation of natural waste from agricultural and aquacultural farming as supplementary materials with green concrete: A review. Compos. Part B Eng. 2019, 175, 107076. [Google Scholar] [CrossRef]
- Thomas, B.S.; Yang, J.; Mo, K.H.; Abdalla, J.A.; Hawileh, R.A.; Ariyachandra, E. Biomass ashes from agricultural wastes as supplementary cementitious materials or aggregate replacement in cement/geopolymer concrete: A comprehensive review. J. Build. Eng. 2021, 40, 102332. [Google Scholar] [CrossRef]
- Ferrante, L.; Germani, A.R. Does circular economy play a key role in economic growth. Econ. Bull. 2020, 40, 1855–1862. [Google Scholar]
- McLellan, B.C.; Williams, R.P.; Lay, J.; Van Riessen, A.; Corder, G.D. Costs and carbon emissions for geopolymer pastes in comparison to ordinary portland cement. J. Clean. Prod. 2011, 19, 1080–1090. [Google Scholar] [CrossRef]
- Turner, L.K.; Collins, F.G. Carbon dioxide equivalent (CO2-e) emissions: A comparison between geopolymer and OPC cement concrete. Constr. Build. Mater. 2013, 43, 125–130. [Google Scholar] [CrossRef]
- Gao, T.; Shen, L.; Shen, M.; Liu, L.; Chen, F.; Gao, L. Evolution and projection of CO2 emissions for China's cement industry from 1980 to 2020. Renew. Sustain. Energy Rev. 2017, 74, 522–537. [Google Scholar] [CrossRef]
- Ali, M.B.; Saidur, R.; Hossain, M.S. A review on emission analysis in cement industries. Renew. Sustain. Energy Rev. 2011, 15, 2252–2261. [Google Scholar] [CrossRef]
- Andrew, R.M. Global CO2 emissions from cement production. Earth Syst. Sci. Data 2018, 10, 195–217. [Google Scholar] [CrossRef]
- Lim, T.; Ellis, B.R.; Skerlos, S.J. Mitigating CO2 emissions of concrete manufacturing through CO2-enabled binder reduction. Environ. Res. Lett. 2019, 14, 114014. [Google Scholar] [CrossRef]
- Li, Y.; Liu, Y.; Gong, X.; Nie, Z.; Cui, S.; Wang, Z.; Chen, W. Environmental impact analysis of blast furnace slag applied to ordinary Portland cement production. J. Clean. Prod. 2016, 120, 221–230. [Google Scholar] [CrossRef]
- Rintala, A.; Havukainen, J.; Abdulkareem, M. Estimating the Cost-Competitiveness of Recycling-Based Geopolymer Concretes. Recycling 2021, 6, 46. [Google Scholar] [CrossRef]
- Benhelal, E.; Shamsaei, E.; Rashid, M.I. Challenges against CO2 abatement strategies in cement industry: A review. J. Environ. Sci. 2021, 104, 84–101. [Google Scholar] [CrossRef] [PubMed]
- Chen, C.; Xu, R.; Tong, D.; Qin, X.; Cheng, J.; Liu, J.; Zhang, Q. A striking growth of CO2 emissions from the global cement industry driven by new facilities in emerging countries. Environ. Res. Lett. 2022, 17, 044007. [Google Scholar] [CrossRef]
- Arunkumar, G.; Senthil, V.T. Effect of temperature stress on the strength properties of Ggbs-based geopolymer concrete. J. Environ. Prot. Ecol. 2020, 21, 2144–2152. [Google Scholar]
- Pavithra, P.; Srinivasula, R.M.; Dinakar, P.; Hanumantha, R.B.; Satpathy, B.K.; Mohanty, A.N. A mix design procedure for geopolymer concrete with fly ash. J. Clean. Prod. 2016, 133, 117–125. [Google Scholar] [CrossRef]
- Zhao, J.; Trindade, A.C.C.; Liebscher, M.; de Andrade Silva, F.; Mechtcherine, V. A review of the role of elevated temperatures on the mechanical properties of fiber-reinforced geopolymer (FRG) composites. Cem. Concr. Compos. 2022, 137, 104885. [Google Scholar] [CrossRef]
- Raza, A.; El Ouni, M.H.; Azab, M.; Ali, K.; Haider, H.; Rashedi, A. A scientometric review on mechanical and durability performance of geopolymer Paste: Effect of various raw materials. Constr. Build. Mater. 2022, 345, 128297. [Google Scholar] [CrossRef]
- Lemougna, P.N.; Melo, U.C.; Delplancke, M.P.; Rahier, H. Influence of the activating solution composition on the stability and thermo-mechanical properties of inorganic polymers (geopolymers) from volcanic ash. Constr. Build. Mater. 2013, 48, 278–286. [Google Scholar] [CrossRef]
- Nuaklong, P.; Sata, V.; Chindaprasirt, P. Influence of recycled aggregate on fly ash geopolymer concrete properties. J. Clean. Prod. 2016, 112, 2300–2307. [Google Scholar] [CrossRef]
- Panda, B.; Paul, S.C.; Mohamed, N.A.N.; Tay, Y.W.D.; Tan, M.J. Measurement of tensile bond strength of 3D printed geopolymer mortar. Measurement 2018, 113, 108–116. [Google Scholar] [CrossRef]
- Nuaklong, P.; Wongsa, A.; Sata, V.; Boonserm, K.; Sanjayan, J.; Chindaprasirt, P. Properties of high-calcium and low-calcium fly ash combination geopolymer mortar containing recycled aggregate. Heliyon 2019, 5, e02513. [Google Scholar] [CrossRef] [PubMed]
- Wang, A.; Zheng, Y.; Zhang, Z.; Liu, K.; Li, Y.; Shi, L.; Sun, D. The Durability of Alkali-Activated Materials in Comparison with Ordinary Portland Cements and Concretes: A Review. Engineering 2020, 6, 695–706. [Google Scholar] [CrossRef]
- Ren, J.; Zhang, L.; San Nicolas, R. Degradation process of alkali-activated slag/fly ash and Portland cement-based pastes exposed to phosphoric acid. Constr. Build. Mater. 2020, 232, 117209. [Google Scholar] [CrossRef]
- Zakka, W.P.; Lim, N.H.A.S.; Khun, M.C. A scientometric review of geopolymer concrete. J. Clean. Prod. 2021, 280, 124353. [Google Scholar] [CrossRef]
- Van Eck, N.J.; Waltman, L. Software survey: VOSviewer, a computer program for bibliometric mapping. Scientometrics 2010, 84, 523–538. [Google Scholar] [CrossRef] [PubMed]
- Matsimbe, J.; Dinka, M.; Olukanni, D.; Musonda, I. A Bibliometric Analysis of Research Trends in Geopolymer. Materials 2022, 15, 6979. [Google Scholar] [CrossRef]
- Darko, A.; Chan, A.P.; Huo, X.; Owusu-Manu, D.G. A scientometric analysis and visualization of global green building research. Build. Environ. 2019, 149, 501–511. [Google Scholar] [CrossRef]
- Ababio, B.K.; Lu, W. Barriers and enablers of circular economy in construction: A multi-system perspective towards the development of a practical framework. Constr. Manag. Econ. 2023, 41, 3–21. [Google Scholar] [CrossRef]
- Xiao, X.; Skitmore, M.; Li, H.; Xia, B. Mapping knowledge in the economic areas of green building using scientometric analysis. Energies 2019, 12, 3011. [Google Scholar] [CrossRef]
- Asghar, R.; Khan, M.A.; Alyousef, R.; Javed, M.F.; Ali, M. Promoting the green construction: Scientometric review on the mechanical and structural performance of geopolymer concrete. Constr. Build. Mater. 2023, 368, 130502. [Google Scholar] [CrossRef]
- Zhao, X.; Zuo, J.; Wu, G.; Huang, C. A bibliometric review of green building research 2000–2016. Archit. Sci. Rev. 2019, 62, 74–88. [Google Scholar] [CrossRef]
- Meho, L.I. Using Scopus’s CiteScore for assessing the quality of computer science conferences. J. Infometrics 2019, 13, 419–433. [Google Scholar] [CrossRef]
- Shehata, N.; Mohamed, O.A.; Sayed, E.T.; Abdelkareem, M.A.; Olabi, A.G. Geopolymer concrete as green building materials: Recent applications, sustainable development and circular economy potentials. Sci. Total Environ. 2022, 836, 15577. [Google Scholar] [CrossRef] [PubMed]
- La Scalia, G.; Saeli, M.; Miglietta, P.P.; Micale, R. Coffee biowaste valorization within circular economy: An evaluation method of spent coffee grounds potentials for mortar production. Int. J. Life Cycle Assess. 2021, 26, 1805–1815. [Google Scholar] [CrossRef] [PubMed]
- Shen, S.; Tian, J.; Zhu, Y.; Zhang, X.; Hu, P. Synthesis of industrial solid wastes based geopolymer foams for building energy conservation: Effects of metallic aluminium and reclaimed materials. Constr. Build. Mater. 2022, 328, 127083. [Google Scholar] [CrossRef]
- Saeli, M.; Novais, R.M.; Seabra, M.P.; Labrincha, J.A. Mix design and mechanical performance of geopolymer binder for sustainable construction and building material. IOP Conf. Ser. Mater. Sci. Eng. 2017, 264, 012002. [Google Scholar] [CrossRef]
- Shao, W.C.; Dong, Y.W.; Chen, J.W.; Lu, C.L.; Lee, Y.H. Research on the Transformation of Oyster Shells into a Green, Recyclable, Low Carbon Emission Building Material. Int. J. Environ. Sci. Dev. 2022, 13, 176–183. [Google Scholar] [CrossRef]
- Abbas, R.; Khereby, M.A.; Ghorab, H.Y.; Elkhoshkhany, N. Preparation of Geopolymer Concrete Using Egyptian Kaolin Clay and the Study of Its Environmental Effects and Economic Cost. Clean Technol. Environ. Policy 2020, 22, 669–687. [Google Scholar] [CrossRef]












| Analysis | Paragraph | Type of Data | Data Source | Links | Items | Thresholds |
|---|---|---|---|---|---|---|
| Journals | 3.2 | Bibliographic Data | CSV file | Citations | Sources | No. publications: 10 No. citations: 10 |
| Keywords | 3.3 | Text Data | Txt file | Co-Occurrences | Terms | No. occurrences: 10 No. occurrences: 50 |
| Authors | 3.4 | Bibliographic Data | CSV file | Co-Authorship | Authors | No. publications: 5 No. citations: 5 |
| Localizations | 3.5 | Bibliographic Data | CSV file | Co-Authorship | Countries | No. publications: 30 No. citations: 30 |
| Authors | Database | Map Tool | Topic | Timespan |
|---|---|---|---|---|
| Yang et al., 2022 [22] | Scopus | VOSviewer (1.6.17) | Geopolymer concrete | All years to present (–August 2021) |
| Matsimbe et al., 2022 [86] | Scopus | VOSviewer | Geopolymer concrete | 2011–APR 2022 |
| Zakka et al., 2021 [84] | Scopus | VOSviewer | Geopolymer concrete | All years to present (–March 2020) |
| Darko et al., 2019 [87] | Scopus | VOSviewer (1.6.8) | Green buildings | All years to present (–October 2018) |
| Ababio et al., 2022 [88] | Scopus and WoS | VOSviewer (1.6.17) Gelphi (0.9) | Circular economy Built environment | All years to present (–March 2022) |
| Xiao et al., 2019 [89] | WoS | CiteSpace | Green building economics | All years to present (–May 2019) |
| Asghar et al., 2023 [90] | Scopus | VOSviewer (1.6.18) | Geopolymer concrete | All years to present (–September 2022) |
| Zhao et al., 2019 [91] | WoS | CiteSpace | Green buildings | 2000–2016 |
| Parameters | Selections |
|---|---|
| Document | Article |
| Language | English |
| Source | Journal |
| Keywords | Geopolymer, circular economy, green building materials |
| Timespan | 2000–2022 |
| Cluster 1 (Red) | Cluster 2 (Green) | Cluster 3 (Blue) | Cluster 4 (Yellow) | Cluster 5 (Purple) |
|---|---|---|---|---|
| Case Studies in Construction Materials | Buildings | Applied Sciences | Waste Management & Research: The Journal for a Sustainable Circular Economy | Cement and Concrete Composites |
| Ceramics International | Environmental Science and Pollution Research | Journal of Building Engineering | ||
| Construction and Building Materials | Journal of Hazardous Materials | Journal of Cleaner Production | ||
| Energies | Sustainability | Journal of Environmental Management | ||
| Materials | The Science of the Total Environment | Renewable and Sustainable Energy Reviews | ||
| Materials Today Proceedings | Waste Management | Resources Conservation and Recycling | ||
| Minerals | ||||
| Polymers |
| Journals | No. Publications | No. Citations | Impact Factor | Cite Score |
|---|---|---|---|---|
| Construction and Building Materials | 123 | 3434 | 7.4 | 12.4 |
| Journal of Cleaner Production | 118 | 5686 | 11.1 | 18.5 |
| Materials | 109 | 1674 | 3.4 | 5.2 |
| Sustainability | 72 | 1138 | 3.9 | 5.8 |
| Journal of Building Engineering | 45 | 1014 | 6.4 | 8.3 |
| Cluster 1 (Red) | Cluster 2 (Green) | Cluster 3 (Blue) | Cluster 4 (Yellow) | ||||
|---|---|---|---|---|---|---|---|
| Keyword | No. Occ. | Keyword | No. Occ. | Keyword | No. Occ. | Keyword | No. Occ. |
| 3D Printing | 10 | Cement | 54 | Brick | 25 | Application | 84 |
| Additive Manufacturing | 12 | Characterization | 30 | Building Material | 24 | Art | 11 |
| Assessment | 49 | Comprehensive Review | 22 | Design | 26 | Art Review | 13 |
| Case Study | 18 | Compressive Strength | 21 | Development | 44 | Construction Material | 28 |
| Challenge | 22 | Concrete | 141 | Fly Ash | 71 | Incorporation | 12 |
| Challenges | 12 | Durability | 13 | Geopolymers | 14 | India | 13 |
| Circular Economy | 48 | Effect | 59 | Industrial Waste | 19 | Overview | 19 |
| Construction | 73 | Evaluation | 41 | Life Cycle Assessment | 34 | State | 27 |
| Construction Industry | 22 | Geopolymer | 47 | Material | 188 | Supplementary Cementitious Material | 11 |
| Critical Review | 31 | Geopolymer Composite | 17 | Preparation | 16 | ||
| Demolition Waste | 22 | Geopolymer Concrete | 23 | Production | 89 | ||
| Environmental Impact | 18 | Influence | 24 | Study | 46 | ||
| Impact | 18 | Investigation | 24 | Valorization | 25 | ||
| Management | 37 | Mechanical | 11 | ||||
| Municipal Solid Waste | 11 | Mechanical Property | 32 | ||||
| Opportunity | 24 | Microstructure | 18 | ||||
| Product | 31 | Mortar | 58 | ||||
| Reuse | 20 | Performance | 60 | ||||
| Review | 226 | Properties | 39 | ||||
| Role | 13 | Property | 63 | ||||
| Sustainability | 31 | Recycled Aggregate | 21 | ||||
| Systematic Review | 12 | Slag | 52 | ||||
| Use | 46 | Sustainable Development | 18 | ||||
| Utilization | 51 | Synthesis | 16 | ||||
| S/N | Keyword | Occurrences | S/N | Keyword | Occurrences |
|---|---|---|---|---|---|
| 1 | Material | 1545 | 16 | Construction | 505 |
| 2 | Waste | 1156 | 17 | Performance | 497 |
| 3 | Concrete | 1035 | 18 | Research | 492 |
| 4 | Study | 1011 | 19 | Industry | 491 |
| 5 | Property | 785 | 20 | Paper | 472 |
| 6 | Result | 741 | 21 | Effect | 455 |
| 7 | Review | 717 | 22 | Strength | 448 |
| 8 | Use | 706 | 23 | Aggregate | 444 |
| 9 | Application | 657 | 24 | Fly Ash | 444 |
| 10 | Production | 611 | 25 | Method | 444 |
| 11 | Product | 590 | 26 | Ash | 427 |
| 12 | Process | 576 | 27 | Composite | 423 |
| 13 | Analysis | 571 | 28 | Technology | 412 |
| 14 | Compressive Strength | 543 | 29 | Development | 383 |
| 15 | Cement | 513 | 30 | Mortar | 376 |
| Pos. | Keyword | Occurrences |
|---|---|---|
| Physical–Mechanical | ||
| 14 | Compressive Strength | 543 |
| 22 | Strength | 448 |
| 40 | Mechanical Property | 304 |
| 44 | Structure | 282 |
| 49 | Mpa | 272 |
| 69 | Resistance | 225 |
| 83 | Density | 185 |
| 90 | Durability | 175 |
| 104 | Porosity | 147 |
| 113 | Water Absorption | 134 |
| 120 | Flexural Strength | 127 |
| 121 | Microstructure | 125 |
| 177 | Durability Property | 62 |
| Microstructural Investigations | ||
| 149 | XRD | 93 |
| 157 | SEM | 84 |
| 171 | X-ray Diffraction | 70 |
| Feasibility | ||
| 68 | Cost | 225 |
| 148 | Workability | 93 |
| 164 | Feasibility | 75 |
| Process | ||
| 12 | Process | 576 |
| 54 | Time | 260 |
| 56 | Temperature | 256 |
| 153 | Formation | 87 |
| 170 | Manufacture | 70 |
| 172 | Preparation | 69 |
| Mix Design | ||
| 31 | Addition | 353 |
| 33 | Ratio | 341 |
| 34 | Content | 340 |
| 86 | Composition | 180 |
| 91 | Mix | 175 |
| 139 | Incorporation | 102 |
| Position | Keyword | No. Occurrences | Position | Keyword | No. Occurrences |
|---|---|---|---|---|---|
| 2 | Waste | 1156 | 108 | Waste Material | 142 |
| 20 | Paper | 472 | 126 | Industrial Waste | 119 |
| 23 | Aggregate | 444 | 129 | Clay | 114 |
| 24 | Fly Ash | 444 | 134 | Heavy Metal | 109 |
| 26 | Ash | 427 | 135 | Precursor | 108 |
| 37 | Slag | 310 | 140 | Natural Resource | 102 |
| 43 | Fiber | 284 | 141 | Demolition Waste | 101 |
| 53 | Brick | 263 | 144 | Metal | 98 |
| 59 | Raw Material | 247 | 155 | Blast Furnace Slag | 84 |
| 76 | Water | 197 | 159 | Biochar | 79 |
| 87 | Residue | 178 | 166 | Recycled Aggregate | 74 |
| 88 | Solid Waste | 176 | 169 | Metakaolin | 71 |
| 94 | Glass | 168 | 182 | CDW | 59 |
| 95 | Sand | 166 | 188 | Natural Aggregate | 54 |
| Material Precursor | Full Data No. Articles | Title and Abstract No. Articles | Material Precursor | Full Data No. Articles | Title and Abstract No. Articles |
|---|---|---|---|---|---|
| Waste | 1239 | 5 | Biochar | 200 | 0 |
| Paper | 1129 | 1 | Metakaolin | 551 | 0 |
| Fly Ash | 1039 | 2 | Kaolin | 248 | 0 |
| Slag | 900 | 1 | CDW | 154 | 0 |
| Glass | 947 | 0 | Demolition | 476 | 0 |
| Sand | 855 | 0 | Silica Fume | 500 | 0 |
| Clay | 836 | 0 | Rice Husk | 502 | 0 |
| Metal | 884 | 0 | Palm Oil | 324 | 0 |
| Tailing | 320 | 0 | Volcanic | 195 | 0 |
| Natural | 1163 | 1 | Gangue | 116 | 0 |
| Scholars | Affiliation | No. Pub. | No. Cit. |
|---|---|---|---|
| João António Labrincha | University of Aveiro, Portugal | 17 | 425 |
| Rui Miguel Teixiera Novais | University of Aveiro, Portugal | 13 | 364 |
| Maria Paula Seabra | University of Aveiro, Portugal | 12 | 166 |
| Bassam A Tayeh | Islamic University of Gaza, Palestinian Territory | 12 | 835 |
| Kinga Korniejenko | Cracow University of Technology, Poland | 12 | 166 |
| Afonso Rangel Garcez De Azevedo | State University of Norte Fluminense, Brazil | 12 | 575 |
| Mirja Illikainen | University of Oulu, Finland | 11 | 334 |
| Yassine Taha | Université Mohammed VI Polytechnique, Morocco | 11 | 144 |
| Mostafa Benzaazoua | Université Mohammed VI Polytechnique, Morocco | 11 | 144 |
| Rachid Hakkou | Cadi Ayyad University, Morocco | 11 | 144 |
| Mehrab Nodehi | Texas State University, United States | 10 | 325 |
| Cluster 1 (Red) | Cluster 2 (Green) | Cluster 3 (Blue) |
|---|---|---|
| Australia | Egypt | Brazil |
| Belgium | India | Italy |
| Canada | Malaysia | Portugal |
| China | Pakistan | Spain |
| Germany | Poland | |
| United Kingdom | Saudi Arabia | |
| United States |
| Authors | Material | Alk. Conc. | L/S | Standards Used | Curing | Comp. Strength | Flex. Strength | Analysis |
|---|---|---|---|---|---|---|---|---|
| Shehata et al., 2022 [93] | Literature Review | |||||||
| La Scalia et al., 2021 [94] | Spent coffee groundsBiomass fly ash (from paper) Metakaolin | 10 M | 0.76 0.82 | European Standard EN 998-2:2016 UNI EN 196-1:2016 (specimens’ preparation) UNI EN 1015-11:2007 (standard metallic molds) UNI EN 1015-3:1999 (consistency/workability) ISO 6946:2017 (thermal conductivity) | 28 25 °C, 65% RH | 21.66 ± 1.91 MPa | 4.08 ± 0.72 MPa | SEM, flow table test, workability, bulk density, compressive strength, flexural strength, bending deflection, water absorption, thermal conductivity, economic impact |
| Tian et al., 2022 [95] | Fly ash Lithium slag Silica fume Slag Coal Gangue Aluminum powder (as foaming agent) | Chinese standard GB/T 8077-2012 (fluidity/workability) Chinese standard GB/T 1346-2011 (setting time fresh paste) Chinese standard GB/T 11969-2020 (compressive strength) | 7 days precuring at 30 °C for 4 h; 60 °C, 95% RH for 3 days; ambient condition | 1.76 MPa 4.50 MPa | Bulk density, compressive strength, slump flow, thermal conductivity, porosity, SEM, XRD, FTIR, thermal stability | |||
| Saeli et al., 2017 [96] | Biomass fly ash Alkaline effluent Metakaolin | 10 M | 0.76 0.82 | European Standard EN 998-2:2016 UNI EN 1015-11:1999 (compressive and flexural test) UNI EN 1015-3:1999 (consistency/workability) UNI EN 1015-18:2002 (water absorption) | 7–28 days 20 °C, 60% RH | 22.15 ± 1.22 23.73 ± 0.69 MPa | ~4 MPa | XRD, XRF, IPC, bulk density, micrograph, EDS, water absorption, compressive strength, flexural strength, consistency |
| Shao et al., 2022 [97] | Oyster shells Quenched blast furnace slag | 6 M | 0.2 | Taiwan Standard CNS13295 (compressive test) Taiwan Standard CNS1234 (bending test) Taiwan Standard CNS13297 (abrasion test) CNS1223 (blast furnace slag) | 7–14–28 days | 13.00 MPa 39.57 MPa | 3.6 MPa | Compressive strength, bending strength, abrasion resistance, bulk density, porosity, water absorption, TCLP, carbon reduction |
Disclaimer/Publisher’s Note: The statements, opinions and data contained in all publications are solely those of the individual author(s) and contributor(s) and not of MDPI and/or the editor(s). MDPI and/or the editor(s) disclaim responsibility for any injury to people or property resulting from any ideas, methods, instructions or products referred to in the content. |
© 2023 by the authors. Licensee MDPI, Basel, Switzerland. This article is an open access article distributed under the terms and conditions of the Creative Commons Attribution (CC BY) license (https://creativecommons.org/licenses/by/4.0/).
Share and Cite
Ferrara, P.L.; La Noce, M.; Sciuto, G. Sustainability of Green Building Materials: A Scientometric Review of Geopolymers from a Circular Economy Perspective. Sustainability 2023, 15, 16047. https://doi.org/10.3390/su152216047
Ferrara PL, La Noce M, Sciuto G. Sustainability of Green Building Materials: A Scientometric Review of Geopolymers from a Circular Economy Perspective. Sustainability. 2023; 15(22):16047. https://doi.org/10.3390/su152216047
Chicago/Turabian StyleFerrara, Paolo Lorenzo, Michele La Noce, and Gaetano Sciuto. 2023. "Sustainability of Green Building Materials: A Scientometric Review of Geopolymers from a Circular Economy Perspective" Sustainability 15, no. 22: 16047. https://doi.org/10.3390/su152216047
APA StyleFerrara, P. L., La Noce, M., & Sciuto, G. (2023). Sustainability of Green Building Materials: A Scientometric Review of Geopolymers from a Circular Economy Perspective. Sustainability, 15(22), 16047. https://doi.org/10.3390/su152216047

