A Solution-Extracted System for Facilitating the Governance of Urban Problems: A Case Study of Wuhan
Abstract
:1. Introduction
2. Theoretical Basis
2.1. Urban Problems
2.2. CBR (Case-Based Reasoning)
- (1)
- Case Representation (preparation step):
- (2)
- Case Retrieval:
- (3)
- Case Reuse:
- (4)
- Case Revise:
- (5)
- Case Retain:

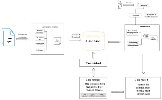
3. The Framework of the Solution-Extracted System of Urban Problem Governance (SESUPG)
3.1. Case Representation
- (1)
- Problem components
- (2)
- Solution components
3.2. Case Retrieval Mechanism
3.2.1. Local Similarity Measurement of the Urban Features
3.2.2. Local Similarity Measurement of the Causes of Urban Problems
3.2.3. Obtaining the Global Similarity
3.3. Case Reuse
3.4. Case Revising
3.5. Case Retaining
4. Case Study
4.1. Study Area
4.2. The Development and Application of SESUPG Software
The Establishment and Application of SESUPG Software
4.3. Policy Suggestion and Verification
Policy Suggestion
- (1)
- Local rejection
- (2)
- Local modification
- (3)
- Local consolidation
5. Discussion
6. Conclusions
Author Contributions
Funding
Institutional Review Board Statement
Informed Consent Statement
Data Availability Statement
Conflicts of Interest
References
- Zhang, X.Q. The trends, promises and challenges of urbanisation in the world. Habitat Int. 2016, 54, 241–252. [Google Scholar] [CrossRef]
- Li, D.; Ma, J.; Cheng, T.; van Genderen, J.L.; Shao, Z. Challenges and opportunities for the development of MEGACITIES. Int. J. Digit. Earth 2018, 12, 1382–1395. [Google Scholar] [CrossRef]
- Hong, T.; Yu, N.; Mao, Z.; Zhang, S. Government-driven urbanization and its impact on regional economic growth in China. Cities 2021, 117, 103299. [Google Scholar] [CrossRef]
- Shen, L.; Ren, Y.; Xiong, N.; Li, H.; Chen, Y. Why small towns can not share the benefits of urbanization in China? J. Cleaner Prod. 2018, 174, 728–738. [Google Scholar] [CrossRef]
- Bakirtas, T.; Akpolat, A.G. The relationship between energy consumption, urbanization, and economic growth in new emerging-market countries. Energy 2018, 147, 110–121. [Google Scholar] [CrossRef]
- Makino, H.; Tamada, K.; Sakai, K.; Kamijo, S. Solutions for urban traffic issues by ITS technologies. IATSS Res. 2018, 42, 49–60. [Google Scholar] [CrossRef]
- Errousso, H.; El Ouadi, J.; Alaoui, E.A.A.; Benhadou, S. Dynamic parking space allocation at urban scale: Problem formulation and resolution. J. King Saud Univ. Comput. Inf. Sci. 2022, 34, 9576–9590. [Google Scholar] [CrossRef]
- Ge, J. Endogenous rise and collapse of housing price: An agent-based model of the housing market. Computers, Environment, and Urban Systems. Comput. Environ. Urban Syst. 2017, 62, 182–198. [Google Scholar] [CrossRef]
- De Paris, S.R.; Lopes, C.N.L. Housing flexibility problem: Review of recent limitations and solutions. Front. Arch. Res. 2018, 7, 80–91. [Google Scholar] [CrossRef]
- Chavan, M.; Chandiramani, J.; Nayak, S. Assessing the state of physical infrastructure in progressive urbanization strategy: SAP-LAP analysis. Habitat Int. 2019, 89, 102002. [Google Scholar] [CrossRef]
- Zeng, C.; Song, Y.; Cai, D.; Hu, P.; Cui, H.; Yang, J.; Zhang, H. Exploration on the spatial spillover effect of infrastructure network on urbanization: A case study in Wuhan urban agglomeration. Sustain. Cities Soc. 2019, 47, 101476. [Google Scholar] [CrossRef]
- Yao, J.; Xu, P.; Huang, Z. Impact of urbanization on ecological efficiency in China: An empirical analysis based on provincial panel data. Ecol. Indic. 2021, 129, 107827. [Google Scholar] [CrossRef]
- Wang, X.Y.; Li, S.C. Progress, and prospects of diagnostic analysis and risk prediction of urban problems based on multiple perspectives. Prog. Geogr. 2017, 36, 231–243. [Google Scholar] [CrossRef]
- Duh, J.-D.; Shandas, V.; Chang, H.; George, L.A. Rates of urbanisation and the resiliency of air and water quality. Sci. Total Environ. 2008, 400, 238–256. [Google Scholar] [CrossRef]
- Jalil, H.H.; Iqbal, M.M. Urbanisation and Crime: A Case Study of Pakistan. Pak. Dev. Rev. 2010, 49, 741–755. [Google Scholar] [CrossRef]
- Chen, W.; Wang, Y.; Ren, Y.; Yan, H.; Shen, C. A novel methodology (WM-TCM) for urban health examination: A case study of Wuhan in China. Ecol. Indic. 2022, 136, 108602. [Google Scholar] [CrossRef]
- Coaffee, J. Protecting vulnerable cities: The UK’s resilience response to defending everyday urban infrastructure. Int. Aff. 2010, 86, 939. [Google Scholar] [CrossRef]
- UN-Data. Available online: https://data.un.org/ (accessed on 15 July 2022).
- UN-Habitat. Best-Practices Database. Available online: https://unhabitat.org/knowledge/best-practices/ (accessed on 14 May 2022).
- UNSDG. the Urban Best Practice Database. Available online: https://www.urbanagendaplatform.org/best-practice/ (accessed on 17 May 2022).
- Howard, E. Garden Cities of To-Morrow; MIT Press: Cambridge, MA, USA, 1965; Volume 23. [Google Scholar]
- Saarinen, E. The city. Its growth. Its decay. Its future. J. Aesthet. Art Crit. 1945, 3, 87–88. [Google Scholar]
- Taylor, G.R. Satellite Cities: A Study of Industrial Suburbs; D. Appleton: New York, NY, USA, 1915. [Google Scholar]
- Meerow, S.; Newell, J.P.; Stults, M. Defining urban resilience: A review. Landsc. Urban Plan. 2016, 147, 38–49. [Google Scholar] [CrossRef]
- Zhang, X.; Li, H. Urban resilience and urban sustainability: What we know and what do not know? Cities 2018, 72, 141–148. [Google Scholar] [CrossRef]
- Zhao, R.; Fang, C.; Liu, J.; Zhang, L. The evaluation and obstacle analysis of urban resilience from the multidimensional perspective in Chinese cities. Sustain. Cities Soc. 2022, 86, 104160. [Google Scholar] [CrossRef]
- Du, X.; Shen, L.; Wong, S.W.; Meng, C.; Cheng, G.; Yao, F. MBO based indicator-setting method for promoting low carbon city practice. Ecol. Indic. 2021, 128, 107828. [Google Scholar] [CrossRef]
- Guo, Y.; Tang, Z.; Guo, J. Could a Smart City Ameliorate Urban Traffic Congestion? A Quasi-Natural Experiment Based on a Smart City Pilot Program in China. Sustainability 2020, 12, 2291. [Google Scholar] [CrossRef]
- Fang, C.; Liu, H.; Wang, S. The coupling curve between urbanization and the eco-environment: China’s urban agglomeration as a case study. Ecol. Indic. 2021, 130, 108107. [Google Scholar] [CrossRef]
- Pradhan, R.P.; Arvin, M.B.; Nair, M. Urbanization, transportation infrastructure, ICT, and economic growth: A temporal causal analysis. Cities 2021, 115, 103213. [Google Scholar] [CrossRef]
- Li, C.; Song, Y.; Chen, Y. Infrastructure development and urbanization in China. In China’s Urbanization and Socioeconomic Impact; Springer: Berlin/Heidelberg, Germany, 2017; pp. 91–107. [Google Scholar]
- Wang, X.-R.; Hui, E.C.-M.; Sun, J.-X. Population migration, urbanization and housing prices: Evidence from the cities in China. Habitat Int. 2017, 66, 49–56. [Google Scholar] [CrossRef]
- Wang, Q.; Wang, X.; Li, R. Does urbanization redefine the environmental Kuznets curve? An empirical analysis of 134 Countries. Sustain. Cities Soc. 2022, 76, 103382. [Google Scholar] [CrossRef]
- Jiang, H.; Geertman, S.; Witte, P. Smartening urban governance: An evidence-based perspective. Reg. Sci. Policy Pract. 2021, 13, 744–758. [Google Scholar] [CrossRef]
- Fan, G.; Wu, C.L. Urbanization: Focusing on the Quality of Urbanization; China Economics Publishing House: Beijing, China, 2010. [Google Scholar]
- Wu, X.; Chen, S.; Guo, J.; Gao, G. Effect of air pollution on the stock yield of heavy pollution enterprises in China’s key control cities. J. Clean. Prod. 2018, 170, 399–406. [Google Scholar] [CrossRef]
- Zhao, D.; Chen, H.; Li, X.; Ma, X. Air pollution and its influential factors in China’s hot spots. J. Clean. Prod. 2018, 185, 619–627. [Google Scholar] [CrossRef]
- Rani, D.A.; Boccaccini, A.; Deegan, D.; Cheeseman, C. Air pollution control residues from waste incineration: Current UK situation and assessment of alternative technologies. Waste Manag. 2008, 28, 2279–2292. [Google Scholar] [CrossRef] [PubMed]
- Battista, G.; de Lieto Vollaro, R. Correlation between air pollution and weather data in urban areas: Assessment of the city of Rome (Italy) as spatially and temporally independent regarding pollutants. Atmos. Environ. 2017, 165, 240–247. [Google Scholar] [CrossRef]
- Aamodt, A.; Plaza, E. Case-based-reasoning: Foundational issues, methodological variations, and system approach. AI Commun. 1994, 7, 39–59. [Google Scholar] [CrossRef]
- Schank, R.C. Dynamic Memory: A Theory of Reminding and Learning in Computers and People; Cambridge University Press: Cambridge, UK, 1983. [Google Scholar]
- Shen, L.; Yan, H.; Zhang, X.; Shuai, C. Experience mining based innovative method for promoting urban sustainability. J. Clean. Prod. 2017, 156, 707–716. [Google Scholar] [CrossRef]
- Wang, J.; Shen, L.; Ren, Y.; Ochoa, J.J.; Guo, Z.; Yan, H.; Wu, Z. A lessons mining system for searching references to support decision making towards sustainable urbanization. J. Clean. Prod. 2019, 209, 451–460. [Google Scholar] [CrossRef]
- El-Sappagh, S.; Elmogy, M.; Ali, F.; Kwak, K.-S. A case-base fuzzification process: Diabetes diagnosis case study. Soft Comput. 2019, 23, 5815–5834. [Google Scholar] [CrossRef]
- Ramos-González, J.; López-Sánchez, D.; Castellanos-Garzón, J.A.; de Paz, J.F.; Corchado, J.M. A CBR framework with gradient boosting based feature selection for lung cancer subtype classification. Comput. Biol. Med. 2017, 86, 98–106. [Google Scholar] [CrossRef]
- Nagaraja Rao, B.K. The Role of Artificial Intelligence (AI) in Condition Monitoring and Diagnostic Engineering Management (COMADEM): A Literature Survey. J. Am. Artif. Intell. 2021, 5, 17. [Google Scholar] [CrossRef]
- Pinto, T.; Faia, R.; Navarro-Cáceres, M.; Santos, G.; Corchado, J.M.; Vale, Z. Multi-agent-based CBR recommender system for intelligent energy management in buildings. IEEE Syst. J. 2018, 13, 1084–1095. [Google Scholar] [CrossRef]
- Okudan, O.; Budayan, C.; Dikmen, I. A knowledge-based risk management tool for construction projects using case-based reasoning. Expert Syst. Appl. 2021, 173, 114776. [Google Scholar] [CrossRef]
- Zou, Y.; Kiviniemi, A.; Jones, S.W. Retrieving similar cases for construction project risk management using Natural Language Processing techniques. Autom. Constr. 2017, 80, 66–76. [Google Scholar] [CrossRef]
- Watson, I.; Marir, F. Case-based reasoning: A review. Knowl. Eng. Rev. 1994, 9, 327–354. [Google Scholar] [CrossRef]
- Pal, S.K.; Shiu, S.C. Foundations of Soft Case-based Reasoning; John Wiley & Sons: Hoboken, NJ, USA, 2004; Volume 8. [Google Scholar]
- Richter, M.M.; Weber, R.O. Case-Based Reasoning; Springer: Berlin/Heidelberg, Germany, 2016. [Google Scholar]
- De Mantaras, R.L.; Mcsherry, D.; Bridge, D.; Leake, D.; Smyth, B.; Craw, S.; Faltings, B.; Maher, M.L.; Cox, M.T.; Forbus, K.; et al. Retrieval, reuse, revision and retention in case-based reasoning. Knowl. Eng. Rev. 2005, 20, 215–240. [Google Scholar] [CrossRef]
- Kang, Y.-B.; Krishnaswamy, S.; Zaslavsky, A. A Retrieval Strategy for Case-Based Reasoning Using Similarity and Association Knowledge. IEEE Trans. Cybern. 2013, 44, 473–487. [Google Scholar] [CrossRef] [PubMed]
- Finnie, G.; Sun, Z. R5 model for case-based reasoning. Knowl.-Based Syst. 2003, 16, 59–65. [Google Scholar] [CrossRef]
- Shen, L.; Ochoa, J.J.; Zhang, X.; Yi, P. Experience mining for decision making on implementing sustainable urbanization—An innovative approach. Autom. Constr. 2013, 29, 40–49. [Google Scholar] [CrossRef]
- Tan, Y.; Xu, H.; Jiao, L.; Ochoa, J.J.; Shen, L. A study of best practices in promoting sustainable urbanization in China. J. Environ. Manag. 2017, 193, 8–18. [Google Scholar] [CrossRef]
- Ochoa, J.J.; Tan, Y.; Qian, Q.K.; Shen, L.; Moreno, E.L. Learning from best practices in sustainable urbanization. J. Habitat Int. 2018, 78, 83–95. [Google Scholar] [CrossRef]
- Lin, K.; Ayaz, A.; Wang, L. Measuring the Feature of “The Global”: A Framework for Analyzing the Global City Ranking. Sustainability 2021, 13, 4084. [Google Scholar] [CrossRef]
- Ren, Y.; Shen, L.; Wei, X.; Wang, J.; Cheng, G. A guiding index framework for examining urban carrying capacity. Ecol. Indic. 2021, 133, 108347. [Google Scholar] [CrossRef]
- Lu, X.C. International Comparative Perspectives on the Treatment of “Urban Diseases”: Reflections on the Low-Carbon Development of the Beijing-Tianjin-Hebei Region; China Social Sciences Press: Beijing, China, 2016; pp. 17–35. [Google Scholar]
- Wang, S.; Gao, S.; Li, S.; Feng, K. Strategizing the relation between urbanization and air pollution: Empirical evidence from global countries. J. Clean. Prod. 2020, 243, 118615. [Google Scholar] [CrossRef]
- Zhang, X.P.; Lin, M.H. Comparison between two air quality index systems in study of urban air pollution in China and its socio-economic determinants. J. Univ. Chin. Acad. Sci. 2020, 37, 39–50. [Google Scholar] [CrossRef]
- Zhang, H.; Wang, S.; Hao, J.; Wang, X.; Wang, S.; Chai, F.; Li, M. Air pollution and control action in Beijing. J. Clean. Prod. 2016, 112, 1519–1527. [Google Scholar] [CrossRef]
- Li, M.; Li, C.; Zhang, M. Exploring the spatial spillover effects of industrialization and urbanization factors on pollutants emissions in China’s Huang-Huai-Hai region. J. Clean. Prod. 2018, 195, 154–162. [Google Scholar] [CrossRef]
- Tsekeris, T.; Geroliminis, N. City size, network structure, and traffic congestion. J. Urban Econ. 2013, 76, 1–14. [Google Scholar] [CrossRef]
- Lin, Y.; Ma, Z.; Zhao, K.; Hu, W.; Wei, J. The impact of population migration on urban housing prices: Evidence from China’s major cities. Sustainability 2018, 10, 3169. [Google Scholar] [CrossRef]
- Larsen, L.; Yeshitela, K.; Mulatu, T.; Seifu, S.; Desta, H. The impact of rapid urbanization and public housing development on urban form and density in Addis Ababa, Ethiopia. Land 2019, 8, 66. [Google Scholar] [CrossRef]
- Carmona, J.; Lampe, M.; Rosés, J. Housing affordability during the urban transition in Spain. Econ. Hist. Rev. 2017, 70, 632–658. [Google Scholar] [CrossRef]
- Cobbinah, P.B.; Erdiaw-Kwasie, M.O.; Amoateng, P. Rethinking sustainable development within the framework of poverty and urbanization in developing countries. Environ. Dev. 2015, 13, 18–32. [Google Scholar] [CrossRef]
- Wei, F.C. Analysis of the Optimal Supply Scale, the Cause of Supply Shortage of Basic Public Services. J. Cent. China Norm. Univ. (Humanit. Soc. Sci.) 2020, 59, 65–75. [Google Scholar]
- Satterthwaite, D. How urban societies can adapt to resource shortage and climate change. Philos. Trans. R. Soc. A Math. Phys. Eng. Sci. 2011, 369, 1762–1783. [Google Scholar] [CrossRef]
- Eloy, L.; Brondizio, E.S.; Do Pateo, R. New perspectives on mobility, urbanization and resource management in riverine Amazonia. J. Bull. Lat. Am. Res. 2015, 34, 3–18. [Google Scholar] [CrossRef]
- Fan, Z.P.; Li, Y.H.; Wang, X.; Liu, Y. Hybrid similarity measure for case retrieval in CBR and its application to emergency response towards gas explosion. J. Expert Syst. Appl. 2014, 41, 2526–2534. [Google Scholar] [CrossRef]
- Kocsis, T.; Negny, S.; Floquet, P.; Meyer, X.; Rév, E. Case-Based Reasoning system for mathematical modelling options and resolution methods for production scheduling problems: Case representation, acquisition and retrieval. Comput. Ind. Eng. 2014, 77, 46–64. [Google Scholar] [CrossRef]
- Gu, M.; Tong, X.; Aamodt, A. Comparing similarity calculation methods in conversational cbr. In Proceedings of the IRI-2005 IEEE International Conference on Information Reuse and Integration, Las Vegas, NV, USA, 15–17 August 2005; pp. 427–432. [Google Scholar] [CrossRef]
- Wuhan Statistical Yearbook; Wuhan China Statistics Press: Wuhan, China, 2021. Available online: http://tjj.wuhan.gov.cn/tjfw/tjnj/202112/P020220111338649432258.pdf (accessed on 1 June 2023).
- Al-Qaness, M.A.; Fan, H.; Ewees, A.A.; Yousri, D.; Elaziz, M.A. Improved ANFIS model for forecasting Wuhan City Air Quality and analysis COVID-19 lockdown impacts on air quality. Environ. Res. 2021, 194, 110607. [Google Scholar] [CrossRef] [PubMed]
- Li, B.; Han, L. Distance weighted cosine similarity measure for text classification. In Intelligent Data Engineering and Automated Learning–IDEAL 2013: 14th International Conference, IDEAL 2013, Hefei, China, 20–23 October 2013; Springer: Berlin/Heidelberg, Germany, 2013; pp. 611–618. [Google Scholar]
- Rahutomo, F.; Kitasuka, T.; Aritsugi, M. Semantic cosine similarity. In Proceedings of the 7th International Student Conference on Advanced Science and Technology ICAST, Seoul, Republic of Korea, 29–30 October 2012; Volume 4, p. 1. [Google Scholar]
- Li, J.; Gong, J.; Guldmann, J.-M.; Yang, J. Assessment of Urban Ecological Quality and Spatial Heterogeneity Based on Remote Sensing: A Case Study of the Rapid Urbanization of Wuhan City. Remote Sens. 2021, 13, 4440. [Google Scholar] [CrossRef]
- The 14th Five-Year Plan for Ecological Protection in Wuhan City, Wuhan. Available online: https://www.wuhan.gov.cn/zwgk/xxgk/zfwj/szfwj/202203/t20220331_1948391.shtml (accessed on 15 July 2022).
- Needham, R.D.; de Loë, R.C. The policy Delphi: Purpose, structure, and application. Can. Geogr. Géographe Can. 1990, 34, 133–142. [Google Scholar] [CrossRef]
- Yu, S.; Lu, H. Relationship between urbanisation and pollutant emissions in transboundary river basins under the strategy of the Belt and Road Initiative. Chemosphere 2018, 203, 11–20. [Google Scholar] [CrossRef]
- Cheng, K.; Hsueh, H.P.; Ranjbar, O.; Wang, M.C.; Chang, T. Urbanization, coal consumption and CO2 emis-sions nexus in China using bootstrap Fourier Granger causality test in quantiles. Lett. Spat. Resour. Sci. 2021, 14, 31–49. [Google Scholar] [CrossRef]
- Wilkinson, C. Social-ecological resilience: Insights and issues for planning theory. Plan. Theory 2012, 11, 148–169. [Google Scholar] [CrossRef]
- Chen, Y.; Zhang, D. Evaluation and driving factors of city sustainability in Northeast China: An analysis based on interaction among multiple indicators. Sustain. Cities Soc. 2021, 67, 102721. [Google Scholar] [CrossRef]






| Urban Feature | Indicator/Attribute |
|---|---|
| Urban size (C1) | Area zone (km2) |
| Urban scale (C2) | Resident population (10,000 people) |
| Urbanization stage (C3) | Urbanization rate (%) |
| Economic performance (C4) | GDP (billion dollars) |
| Topography (C5) | Hills/mountains/plains/plateaus |
| Climate (C6) | Monsoon/desert/rainy/frigid |
| Category | Cause | References |
|---|---|---|
| Air pollution | 1. High energy consumption, high pollution from traditional energy use 2. Increase in the number of motor vehicles 3. Excessive greenhouse gas emissions from sources brought about by buildings 4. With the rapid development of industry, industrial plant waste emissions 5. Unclear and confusing responsibilities for environmental governance 6. Impact of adverse climatic conditions | [61,62,63,64,65] |
| Traffic | 1. Limited carrying capacity of roads and other infrastructure 2. Increased number of cars leads to severe traffic congestion 3. The number of parking spaces is low and parking is difficult 4. Irrational road planning and confusing management 5. Public rail transit construction lags or public rail transit operates 6. Insufficient and outdated transportation infrastructure and high maintenance costs | [6,61,66] |
| Housing | 1. House prices make it expensive to rent 2. The impact of immigration and refugee flows 3. Unregulated housing rental market/rent control 4. Insufficient housing stock supply and housing resource scarcity 5. Absence of relevant departmental subjects 6. Inadequate legal system for related rental housing | [67,68,69] |
| Urban inequality | 1. Excessive urban development leads to unbalanced resource allocation 2. A high unemployment rate in the urban population 3. Unequal distribution of social income and increase in the share of the population with low income 4. Lack of strong policies to support 5. The absence of government management and the lack of interdepartmental coordination mechanisms 6. The gap between urban and rural areas widening | [61,70] |
| Insufficient public service | 1. Deviations and disorders in urban planning 2. Backward and inefficient urban governance 3. Slow construction of investment system environment hinders investment model innovation 4. Lack of proper management and maintenance of facilities 5. Lack of effective policy support | [71,72] |
| Resource scarcity | 1. Excessive population growth and limited resource-carrying capacity 2. Lack of resources due to the geographical location of the city 3. Lack of effective management 4. High energy consumption, high pollution from traditional energy use | [73,74,75] |
| Case information: | |
| Case number: | No. 1 |
| City/town: | Los Angeles |
| Country: | America |
| Corresponding urban problems: | Air pollution |
| Urban features | |
| Area zone (km2): | 1213.8 |
| Population (10,000 people): | 747.8 (1980) |
| Topography: | Plain |
| GPD (billion dollars): | 3842 (1980) |
| Urban rate (%): | 100% |
| Climate: | Mediterranean climate |
| The causes of the problem | |
| |
| Solutions | |
| |
| No | Solution |
|---|---|
| 1 | Promote efficient and clean engine technology and the usage of low-pollution energy sources such as natural gas. Propose a low-carbon development strategy |
| 2 | Take a regional collaborative governance approach for controlling air pollutants in Wuhan City Ring, such as PM2.5 and ozone. |
| 3 | Replace low-capacity, polluting, unsafe, and outdated minibuses with high-capacity, energy-efficient buses. Put in a large number of pure electric buses and cabs, CNG dual-fuel cabs, and LNG buses. |
| 4 | Specify the upper limit of air pollutants in critical industries, implement self-testing and information disclosure for industrial sources of pollution, and phase out high-pollution enterprises to propose a low-carbon policy. |
Disclaimer/Publisher’s Note: The statements, opinions and data contained in all publications are solely those of the individual author(s) and contributor(s) and not of MDPI and/or the editor(s). MDPI and/or the editor(s) disclaim responsibility for any injury to people or property resulting from any ideas, methods, instructions or products referred to in the content. |
© 2023 by the authors. Licensee MDPI, Basel, Switzerland. This article is an open access article distributed under the terms and conditions of the Creative Commons Attribution (CC BY) license (https://creativecommons.org/licenses/by/4.0/).
Share and Cite
Wang, Y.; Chen, W.; Lu, X.; Yan, H. A Solution-Extracted System for Facilitating the Governance of Urban Problems: A Case Study of Wuhan. Sustainability 2023, 15, 13482. https://doi.org/10.3390/su151813482
Wang Y, Chen W, Lu X, Yan H. A Solution-Extracted System for Facilitating the Governance of Urban Problems: A Case Study of Wuhan. Sustainability. 2023; 15(18):13482. https://doi.org/10.3390/su151813482
Chicago/Turabian StyleWang, Yong, Wei Chen, Xuteng Lu, and Hang Yan. 2023. "A Solution-Extracted System for Facilitating the Governance of Urban Problems: A Case Study of Wuhan" Sustainability 15, no. 18: 13482. https://doi.org/10.3390/su151813482
APA StyleWang, Y., Chen, W., Lu, X., & Yan, H. (2023). A Solution-Extracted System for Facilitating the Governance of Urban Problems: A Case Study of Wuhan. Sustainability, 15(18), 13482. https://doi.org/10.3390/su151813482
