Adapting to Climate-Change-Induced Drought Stress to Improve Water Management in Southeast Vietnam
Abstract
1. Introduction
2. Methodology
2.1. Study Area
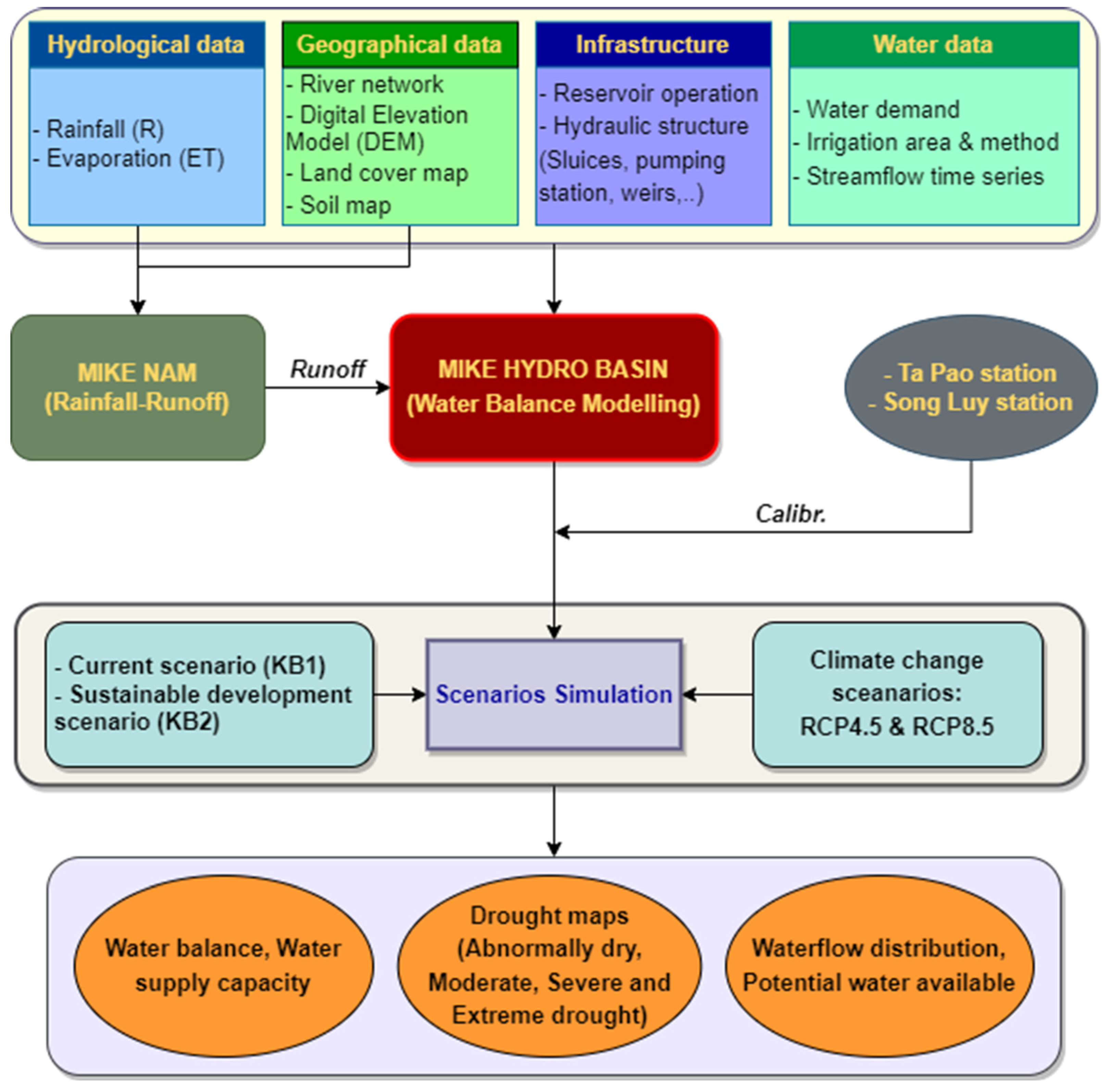
2.2. Methodological Approach
2.3. MIKE HYDRO BASIN
2.4. Input Data for MIKE Models
2.5. Model Performance Evaluation
2.6. Scenarios Simulations
2.7. Quantifying the Magnitude of the Droughts
3. Results and Discussion
3.1. Model Calibration
3.2. Water Availability and Allocation under Climate Change
3.3. Water Balance of the La Nga and Luy River Basins
3.4. Drought Assessment and Prediction
3.4.1. Abnormally Dry Conditions
3.4.2. Moderate Drought Scenario
3.4.3. Severe Drought Scenario
3.4.4. Extreme Drought Scenario
3.5. Assessing the Response of the Irrigation System to Different Drought Scenarios
4. Conclusions
Author Contributions
Funding
Institutional Review Board Statement
Informed Consent Statement
Data Availability Statement
Acknowledgments
Conflicts of Interest
Appendix A

| Case | Rainfall Frequency | Drought Scenario |
|---|---|---|
| Water shortage | <50% | No drought |
| Less water | From 50% to less than 75% | Abnormally dry |
| From 75% to less than 85% | Moderate drought | |
| From 85% to less than 95% | Severe drought | |
| Over 95% | Extreme drought |
| Year | Water Demand (Million m3) | Ratio to Current | Cash Crop | Aquaculture | Domestic | Industry |
|---|---|---|---|---|---|---|
| 2017 | 9068.698 | 100% | 5952.89 | 1056.16 | 762.83 | 1296.81 |
| 100% | 65.6% | 11.6% | 8.4% | 14.0% | ||
| 2030 | 13,418.875 | 148% | 8845.23 | 969.34 | 1327.89 | 2276.39 |
| 100% | 65.9% | 7.2% | 9.9% | 17.0% |
| Variable | RCP4.5 | RCP8.5 | ||||
|---|---|---|---|---|---|---|
| 2016–2035 | 2046–2065 | 2080–2099 | 2016–2035 | 2046–2065 | 2080–2099 | |
| Temperature | 0.70 °C (0.4–1.3) | 1.3 (0.9–2.1) | 1.7 (1.1–2.6) | 0.8 (0.5–1.2) | 1.8 (1.3–2.6) | 3.2 (2.7–4.1) |
| Rainfall | 18.4% (8.3–28.0) | 21.5 % (13.5–30.1) | 23.2 % (13.4–33.2) | 16.0 % (6.6–25.8) | 17.8 % (6.2–28.9) | 21.5 % (11.8–31.2) |
References
- Costa, M.H.; Foley, J.A. Trends in the Hydrologic Cycle of the Amazon Basin. J. Geophys. Res. Atmos. 1999, 104, 14189–14198. [Google Scholar] [CrossRef]
- Anand, J.; Gosain, A.K.; Khosa, R. Prediction of Land Use Changes Based on Land Change Modeler and Attribution of Changes in the Water Balance of Ganga Basin to Land Use Change Using the SWAT Model. Sci. Total Environ. 2018, 644, 503–519. [Google Scholar] [CrossRef] [PubMed]
- Pereira, L.S. Water, Agriculture and Food: Challenges and Issues. Water Resour. Manag. 2017, 31, 2985–2999. [Google Scholar] [CrossRef]
- Pham, H.; Olivier, P.A. Water Balance Changes in the Upper Part of Dong Nai River Basin. J. Vietnam. Environ. 2019, 11, 74–82. [Google Scholar] [CrossRef]
- Walraevens, K.; Gebreyohannes Tewolde, T.; Amare, K.; Hussein, A.; Berhane, G.; Baert, R.; Ronsse, S.; Kebede, S.; Van Hulle, L.; Deckers, J. Water Balance Components for Sustainability Assessment of Groundwater-Dependent Agriculture: Example of the Mendae Plain (Tigray, Ethiopia). Land Degrad. Dev. 2015, 26, 725–736. [Google Scholar] [CrossRef]
- Bao, Z.; Zhang, J.; Wang, G.; Chen, Q.; Guan, T.; Yan, X.; Liu, C.; Liu, J.; Wang, J. The Impact of Climate Variability and Land Use/Cover Change on the Water Balance in the Middle Yellow River Basin, China. J. Hydrol. 2019, 577, 123942. [Google Scholar] [CrossRef]
- Deb, P.; Abbaszadeh, P.; Moradkhani, H. An Ensemble Data Assimilation Approach to Improve Farm-Scale Actual Evapotranspiration Estimation. Agric. For. Meteorol. 2022, 321, 108982. [Google Scholar] [CrossRef]
- Saccon, P. Water for Agriculture, Irrigation Management. Appl. Soil Ecol. 2018, 123, 793–796. [Google Scholar] [CrossRef]
- Batchelor, C.H.; Rama Mohan Rao, M.S.; Manohar Rao, S. Watershed Development: A Solution to Water Shortages in Semi-Arid India or Part of the Problem? Land Use Water Resour. Res. 2003, 3, 1–10. [Google Scholar]
- Deb, P.; Moradkhani, H.; Han, X.; Abbaszadeh, P.; Xu, L. Assessing Irrigation Mitigating Drought Impacts on Crop Yields with an Integrated Modeling Framework. J. Hydrol. 2022, 609, 127760. [Google Scholar] [CrossRef]
- Yoshida, K.; Azechi, I.; Hariya, R.; Tanaka, K.; Noda, K.; Oki, K.; Hongo, C.; Honma, K.; Maki, M.; Shirakawa, H. Future Water Availability in the Asian Monsoon Region: A Case Study in Indonesia. J. Dev. Sustain. Agric. 2013, 8, 25–31. [Google Scholar]
- UN Environment Programme. Vietnam Assessment Report on Climate Change; UNEP: Nairobi, Kenya, 2009. [Google Scholar]
- Van Hong, N.; Nguyen, V.T. The Impact of Climate Change on the Transportation in Binh Thuan Province. Meteorol. Hydrol. J. 2021. (In Vietnamese) [Google Scholar] [CrossRef] [PubMed]
- Vinh, P.Q.; Hương, P.T.T. Assessing Agricultural Drought for Binh Thuan Province under Climate Change Scenario. Sci. Earth 2012, 34, 513–523. [Google Scholar]
- Bastiaanssen, W.G.; Chandrapala, L. Water Balance Variability across Sri Lanka for Assessing Agricultural and Environmental Water Use. Agric. Water Manag. 2003, 58, 171–192. [Google Scholar] [CrossRef]
- Golmohammadi, G.; Prasher, S.; Madani, A.; Rudra, R. Evaluating Three Hydrological Distributed Watershed Models: MIKE-SHE, APEX, SWAT. Hydrology 2014, 1, 20–39. [Google Scholar] [CrossRef]
- Shi, P.; Chen, C.; Srinivasan, R.; Zhang, X.; Cai, T.; Fang, X.; Qu, S.; Chen, X.; Li, Q. Evaluating the SWAT Model for Hydrological Modeling in the Xixian Watershed and a Comparison with the XAJ Model. Water Resour. Manag. 2011, 25, 2595–2612. [Google Scholar] [CrossRef]
- Suryatmojo, H.; Fujimoto, M.; Yamakawa, Y.; Kosugi, K.; Mizuyama, T. Water Balance Changes in the Tropical Rainforest with Intensive Forest Management System. Int. J. Sustain. Future Hum. Secur. J.-Sustain. 2013, 1, 56–62. [Google Scholar] [CrossRef]
- Himanshu, S.K.; Pandey, A.; Shrestha, P. Application of SWAT in an Indian River Basin for Modeling Runoff, Sediment and Water Balance. Environ. Earth Sci. 2017, 76, 3. [Google Scholar] [CrossRef]
- Marhaento, H.; Booij, M.J.; Rientjes, T.H.M.; Hoekstra, A.Y. Attribution of Changes in the Water Balance of a Tropical Catchment to Land Use Change Using the SWAT Model. Hydrol. Process. 2017, 31, 2029–2040. [Google Scholar] [CrossRef]
- SANTOS, R.; FERNANDES, L.S.; CORTES, R.; PACHECO, F. Analysis of Hydrology and Water Allocation with Swat and Mike Hydro Basin in the Sabor River Basin, Portugal. WIT Trans. Ecol. Environ. 2018, 215, 347–355. [Google Scholar]
- Uniyal, B.; Jha, M.K.; Verma, A.K. Assessing Climate Change Impact on Water Balance Components of a River Basin Using SWAT Model. Water Resour. Manag. 2015, 29, 4767–4785. [Google Scholar] [CrossRef]
- Loliyana, V.D.; Patel, P.L. A Physics Based Distributed Integrated Hydrological Model in Prediction of Water Balance of a Semi-Arid Catchment in India. Environ. Model. Softw. 2020, 127, 104677. [Google Scholar] [CrossRef]
- Singh, R.; Subramanian, K.; Refsgaard, J.C. Hydrological Modelling of a Small Watershed Using MIKE SHE for Irrigation Planning. Agric. Water Manag. 1999, 41, 149–166. [Google Scholar] [CrossRef]
- Usmanov, S.; Mitani, Y.; Kusuda, T. An Integrated Hydrological Model for Water Balance Estimation in the Chirchik River Basin, Northern Uzbekistan. Comput. Water Energy Environ. Eng. 2016, 5, 87. [Google Scholar] [CrossRef]
- Makungo, R.; Odiyo, J.O.; Ndiritu, J.G.; Mwaka, B. Rainfall–Runoff Modelling Approach for Ungauged Catchments: A Case Study of Nzhelele River Sub-Quaternary Catchment. Phys. Chem. Earth Parts Abc 2010, 35, 596–607. [Google Scholar] [CrossRef]
- Singh, A.; Singh, S.; Nema, A.K.; Singh, G.; Gangwar, A. Rainfall-Runoff Modeling Using MIKE 11 NAM Model for Vinayakpur Intercepted Catchment, Chhattisgarh. Indian J. Dryland Agric. Res. Dev. 2014, 29, 1–4. [Google Scholar] [CrossRef]
- Hongsawong, P.; Sittichok, K. Runoff Estimation Using SWAT and MIKE HYDRO BASIN Models in the Pasak River Basin. Ph.D. Thesis, Kasetsart University, Bangkok, Thailand, 2021. [Google Scholar]
- Husain, M.R.; Ishak, A.M.; Redzuan, N.; van Kalken, T.M.; Brown, K. Malaysian National Water Balance System (Nawabs) for Improved River Basin Management: Case Study in the Muda River Basin. In Proceedings of the E-Proceedings of the 37th IAHR World Congress, Kuala Lumpur, Malaysia, 13–18 August 2017; pp. 13–18. [Google Scholar]
- Jha, M.K.; Gupta, A.D. Application of Mike Basin for Water Management Strategies in a Watershed. Water Int. 2003, 28, 27–35. [Google Scholar] [CrossRef]
- Kolokytha, E.; Malamataris, D. Integrated Water Management Approach for Adaptation to Climate Change in Highly Water Stressed Basins. Water Resour. Manag. 2020, 34, 1173–1197. [Google Scholar] [CrossRef]
- Yu, Y.; Disse, M.; Yu, R.; Yu, G.; Sun, L.; Huttner, P.; Rumbaur, C. Large-Scale Hydrological Modeling and Decision-Making for Agricultural Water Consumption and Allocation in the Main Stem Tarim River, China. Water 2015, 7, 2821–2839. [Google Scholar] [CrossRef]
- DHI. MIKE HYDRO Basin User Guide; Danish Hydraulic Institute: Copenhagen, Denmark, 2017. [Google Scholar]
- Bessa Santos, R.M.; Sanches Fernandes, L.F.; Vitor Cortes, R.M.; Leal Pacheco, F.A. Development of a Hydrologic and Water Allocation Model to Assess Water Availability in the Sabor River Basin (Portugal). Int. J. Environ. Res. Public. Health 2019, 16, 2419. [Google Scholar] [CrossRef]
- Jaiswal, R.K.; Lohani, A.K.; Galkate, R.V. Decision Support for Scenario Analysis in a Complex Water Resource Project. J. Appl. Water Eng. Res. 2021, 9, 52–68. [Google Scholar] [CrossRef]
- Allen, R.G. An Update for the Calculation of Reference Evapotranspiration. ICID Bull. 1994, 43, 35–92. [Google Scholar]
- Allen, R.G.; Smith, M.; Perrier, A.; Pereira, L.S. An Update for the Definition of Reference Evapotranspiration. ICID Bull. 1994, 43, 1–34. [Google Scholar]
- Penman, H.L. Natural Evaporation from Open Water, Bare Soil and Grass. Proc. R. Soc. Lond. Ser. Math. Phys. Sci. 1948, 193, 120–145. [Google Scholar]
- Allen, R.G.; Pereira, L.S.; Raes, D.; Smith, M. Crop Evapotranspiration-Guidelines for Computing Crop Water Requirements-FAO Irrigation and Drainage Paper 56. Fao Rome 1998, 300, D05109. [Google Scholar]
- Jabbari, A.; Bae, D.-H. Application of Artificial Neural Networks for Accuracy Enhancements of Real-Time Flood Forecasting in the Imjin Basin. Water 2018, 10, 1626. [Google Scholar] [CrossRef]
- Chicco, D.; Warrens, M.J.; Jurman, G. The Coefficient of Determination R-Squared Is More Informative than SMAPE, MAE, MAPE, MSE and RMSE in Regression Analysis Evaluation. PeerJ Comput. Sci. 2021, 7, e623. [Google Scholar] [CrossRef] [PubMed]
- Deb, P.; Moradkhani, H.; Abbaszadeh, P.; Kiem, A.S.; Engström, J.; Keellings, D.; Sharma, A. Causes of the Widespread 2019–2020 Australian Bushfire Season. Earths Future 2020, 8, e2020EF001671. [Google Scholar] [CrossRef]
- Keetch, J.J.; Byram, G.M. A Drought Index for Forest Fire Control; US Department of Agriculture, Forest Service, Southeastern Forest Experiment Station: Asheville, NC, USA, 1968; Volume 38. [Google Scholar]
- Mallya, G.; Zhao, L.; Song, X.C.; Niyogi, D.; Govindaraju, R.S. 2012 Midwest Drought in the United States. J. Hydrol. Eng. 2013, 18, 737–745. [Google Scholar] [CrossRef]
- Svoboda, M.; LeComte, D.; Hayes, M.; Heim, R.; Gleason, K.; Angel, J.; Rippey, B.; Tinker, R.; Palecki, M.; Stooksbury, D. The Drought Monitor. Bull. Am. Meteorol. Soc. 2002, 83, 1181–1190. [Google Scholar] [CrossRef]
- Zink, M.; Samaniego, L.; Kumar, R.; Thober, S.; Mai, J.; Schäfer, D.; Marx, A. The German Drought Monitor. Environ. Res. Lett. 2016, 11, 074002. [Google Scholar] [CrossRef]
- Hosoya, Y.; Takeuchi, W. Performance of Drought Monitoring Methods towards Rice Yield Estimation in Greater Mekong Sub-Region (GMS). In Proceedings of the 33rd Asian Conference on Remote Sensing (ACRS), Patthaya, Thailand, 26–30 November 2012; Volume 28. [Google Scholar]
- Shofiyati, R.; Takeuchi, W.; Sofan, P.; Darmawan, S.; Supriatna, W. Indonesian Drought Monitoring from Space. A Report of SAFE Activity: Assessment of Drought Impact on Rice Production in Indonesia by Satellite Remote Sensing and Dissemination with Web-GIS. In IOP Conference Series: Earth and Environmental Science, Proceedings of the 7th IGRSM International Remote Sensing & GIS Conference and Exhibition, Kuala Lumpur, Malaysia, 22–23 April 2014; IOP Publishing: Bristol, UK, 2014; Volume 20, p. 012048. [Google Scholar]
- Thang, N.V.; Khiem, M.V.; Takeuchi, W.; An, V.N. Research and Propose a Real-Time Drought Monitoring System in Vietnam. In Meteorol. Hydrol. J.; 2014. Available online: https://cesti.gov.vn/bai-viet/khcn-trong-nuoc/nghien-cuu-de-xuat-he-thong-giam-sat-han-han-thoi-gian-thuc-o-viet-nam-01004367-0000-0000-0000-000000000000 (accessed on 20 April 2023). (In Vietnamese)
- Thuc, T.; Thang, N.V.; Cuong, H.D.; Khiem, M.V.; Mau, N.D.; Thang, V.V.; Takeuchi, W.; An, V.N. The Applicability of the Keetch-Byram Drought Index (KBDI) in Drought Monitoring in Vietnam. In Proceedings of the Interdisciplinary Scientific Conference on Task Groups Under the Central Highlands Program 3, Tay Nguyen, Vietnam, 29–30 November 2013; p. 177. (In Vietnamese). [Google Scholar]
- Quyen, T.N.N.; Liem, D.N.; Nguong, D.N.; Thoang, N.; Long, T.B.; Loi, K.N. Drought Zoning Based on Drought Index and Hydrological Simulation in Srepok Basin in the Central Highlands. VNU J. Sci. Earth Environ. Sci. 2017. Available online: https://www.researchgate.net/publication/315718728_Phan_vung_han_han_dua_tren_chi_so_han_va_mo_phong_che_do_thuy_van_tren_luu_vuc_Srepok_vung_Tay_Nguyen_Zoning_Drought_Reply_on_Drought_Index_and_Simulation_Hydrological_Regime_in_Srepok_Watershed_Tay_N (accessed on 20 April 2023). (In Vietnamese).
- Moges, E.; Demissie, Y.; Larsen, L.; Yassin, F. Sources of Hydrological Model Uncertainties and Advances in Their Analysis. Water 2021, 13, 28. [Google Scholar] [CrossRef]
- Renard, B.; Kavetski, D.; Kuczera, G.; Thyer, M.; Franks, S.W. Understanding Predictive Uncertainty in Hydrologic Modeling: The Challenge of Identifying Input and Structural Errors. Water Resour. Res. 2010, 46, 527. [Google Scholar] [CrossRef]
- Brigode, P.; Oudin, L.; Perrin, C. Hydrological Model Parameter Instability: A Source of Additional Uncertainty in Estimating the Hydrological Impacts of Climate Change? J. Hydrol. 2013, 476, 410–425. [Google Scholar] [CrossRef]
- Deser, C.; Knutti, R.; Solomon, S.; Phillips, A.S. Communication of the Role of Natural Variability in Future North American Climate. Nat. Clim. Change 2012, 2, 775–779. [Google Scholar] [CrossRef]













| Factors | Simulation Scenarios | |
|---|---|---|
| Business-as-Usual (KB1) | Sustainable Development (KB2) | |
| Inflow scenarios | Scenario 1a: Magnitude 50% Scenario 1b: Magnitude 75% Scenario 1c: Magnitude 90% | RCP 4.5 and RCP 8.5 GHG emission scenario for 2035 |
| Industrial water demand | Water demand in 2018 | Water demand in 2030 |
| Hydraulic works | Reservoirs, hydropower plants, and dams connected to the network in 2018 | Planned hydraulic works, including reservoirs, hydropower plants, and weirs, in 2030 |
| Values | Drought Level |
|---|---|
| 0–200 | No drought |
| 201–400 | Possibility of a drought |
| 401–600 | Occurrence of a drought |
| 601–800 | Severe drought |
| Statistical Indicators | Ta Pao | Luy |
|---|---|---|
| Relative bias | 2530 | −2390 |
| BIAS% | 6% | 8% |
| R | 0.85 | 0.87 |
| NSE | 0.997 | 0.997 |
| RMSE | 349.5 | 84.8 |
| MAE | 0.025 | 0.023 |
| River Basin | Area (km2) | Total Volume (106 m3) | ||
|---|---|---|---|---|
| 50% | 75% | 90% | ||
| Da Bac | 85.9 | 14.640 | 7.230 | 4.72 |
| Long Song | 471.7 | 93.140 | 82.330 | 28.18 |
| Luy (including discharge from the Dai Ninh hydropower plant) | 1952.7 | 1404.18 | 1204.33 | 1057.1 |
| Quao | 1068.3 | 440.66 | 390 | 289.76 |
| Ca Ty | 840 | 565.150 | 175.82 | 85.85 |
| Luy | 533.5 | 214.500 | 131.77 | 73.67 |
| Dinh | 834.5 | 904.93 | 524.34 | 330.5 |
| Co Kieu | 74 | 58.390 | 8.730 | 5.63 |
| Tram | 63.7 | 53.66 | 55.14 | 50.98 |
| La Nga (including discharge of Ham Thuan-Da Mi Hydropower) | 3181 | 4343.69 | 3867,88 | 3683.41 |
| Total | 8092.4 | 6447.6 | 5609.8 | |
| River Basin | Mean Annual Flow | Dry Season | Flooding Season | Change (%) (In Comparison to the Current Scenario) | |||||
|---|---|---|---|---|---|---|---|---|---|
| Q0 (m3/s) | W0 (106 m3) | Qk (m3/s) | Wk (106 m3) | Ql (m3/s) | Wl (106 m3) | Annual Average | Dry Season | Flooding Season | |
| Da Bac | 0.69 | 21.76 | 0.14 | 4.42 | 1.21 | 38.16 | +1.5 | 0.0 | +2.4 |
| Long Song | 5.82 | 183.54 | 2.98 | 93.98 | 8.6 | 271.21 | +0.5 | −8.8 | +3.4 |
| Luy | 54.56 | 1720.6 | 31 | 977.62 | 77.22 | 2435.21 | +0.8 | −6.7 | +3.6 |
| Quao | 25.08 | 790.92 | 6.5 | 204.98 | 42.27 | 1333.03 | +2.8 | −1.4 | +3.4 |
| Ca Ty | 16.83 | 530.75 | 3.71 | 117 | 29.22 | 921.48 | +2.2 | −1.1 | +2.5 |
| Phan | 14.37 | 453.17 | 2.92 | 92.09 | 24.94 | 786.51 | +3.1 | 0.3 | +3.4 |
| Dinh | 21.59 | 680.86 | 3.57 | 112.58 | 38.28 | 1207.2 | +3.1 | −0.6 | +3.4 |
| La Nga | 119.85 | 3779.59 | 49.33 | 1555.67 | 179.71 | 5667.33 | +4.4 | −0.2 | +5.7 |
| Total | 258.78 | 8161.2 | 97.7 | 3091.07 | 419.86 | 13,240.7 | +2.4 | −2.3 | +3.6 |
| No | River Basin | Current Water Demand (m3/s) | Inflow with p = 50% | Inflow with p = 75% | Inflow with p = 90% | Water Demand in 2030 (m3/s) | Climate Change + 2030 Plan | ||||
|---|---|---|---|---|---|---|---|---|---|---|---|
| Deficit Discharge (m3/s) | % Supply Capacity | Deficit Discharge (m3/s) | % Supply Capacity | Deficit Discharge (m3/s) | % Supply Capacity | Deficit Discharge (m3/s) | % Supply Capacity | ||||
| I | Luy River basin | ||||||||||
| 1 | Da Bac | 2.138 | 0.564 | 73.62 | 0.726 | 66.04 | 1.025 | 52.03 | 2.523 | 0.697 | 72.38 |
| 2 | Long Song | 27.415 | 4.874 | 82.22 | 6.812 | 75.15 | 10.143 | 63.00 | 47.768 | 9.296 | 80.54 |
| 3 | Luy | 139.787 | 0.505 | 99.64 | 0.824 | 99.41 | 4.901 | 96.49 | 160.056 | 0 | 100 |
| 4 | Quao | 81.829 | 1.679 | 97.95 | 3.601 | 95.60 | 21.179 | 74.12 | 131.206 | 25.491 | 80.57 |
| II | La Nga River basin | ||||||||||
| 1 | Ca Ty | 17.620 | 0.538 | 96.95 | 0.911 | 94.83 | 0.918 | 94.79 | 38.937 | 11.357 | 70.83 |
| 2 | Phan | 9.495 | 0 | 100 | 0.058 | 99.39 | 1.004 | 89.43 | 19.678 | 2.570 | 86.94 |
| 3 | Dinh | 18.375 | 0.585 | 96.82 | 0.671 | 96.35 | 0.811 | 95.59 | 63.547 | 10.240 | 83.89 |
| 4 | Co Kieu | 0.415 | 0.043 | 89.65 | 0.043 | 89.65 | 0.073 | 82.43 | 0.527 | 0.224 | 57.53 |
| 5 | Tram | 1.127 | 0.117 | 89.61 | 0.369 | 67.25 | 0.454 | 59.70 | 1.126 | 0.632 | 43.84 |
| 6 | La Nga | 184.837 | 0 | 100 | 17.703 | 90.42 | 25.049 | 86.45 | 236.929 | 0 | 100 |
| Total (Million.m3) | 24.089 | 85.072 | 176.240 | 157.610 | |||||||
| No | Construction or Construction Group | Scenario Responsiveness | |||||||
|---|---|---|---|---|---|---|---|---|---|
| Winter–Spring | Summer–Autumn | ||||||||
| Abnormally Dry | Moderate Drought | Severe Drought | Extreme Drought | Abnormally Dry | Moderate Drought | Severe Drought | Extreme Drought | ||
| I | Reservoir system | ||||||||
| 1 | Long Song | 88% | 100% | 75% | 65% | 100% | 100% | 40% | 12% |
| 2 | Da Bac | 85% | 65% | 56% | 40% | 80% | 65% | 20% | 11% |
| 3 | Phan Dung | 100% | 100% | 100% | 100% | 100% | 100% | 100% | 100% |
| 4 | Ca Giay | 100% | 75% | 41% | 32% | 100% | 64% | 41% | 15% |
| 5 | Song Quao | 100% | 100% | 78% | 73% | 100% | 79% | 79% | 75% |
| 6 | Suoi Da | 100% | 86% | 86% | 80% | 100% | 86% | 84% | 81% |
| 7 | Khan | 100% | 100% | 100% | 100% | 100% | 100% | 100% | 100% |
| 8 | Ca Giang | 100% | 100% | 74% | 71% | 100% | 100% | 100% | 77% |
| 9 | Mong | 100% | 100% | 100% | 100% | 100% | 100% | 100% | 100% |
| 10 | Cam Hang | 40% | 28% | 24% | 23% | 60% | 28% | 35% | 22% |
| 11 | Ba Bau | 100% | 85% | 25% | 15% | 100% | 100% | 45% | 35% |
| 12 | Du Du | 42% | 32% | 31% | 22% | 51% | 32% | 30% | 29% |
| 13 | Phan | 100% | 100% | 86% | 76% | 100% | 100% | 25% | 22% |
| 14 | Tan Lap | 100% | 76% | 71% | 69% | 100% | 76% | 65% | 65% |
| 15 | Ta Mon | 100% | 95% | 81% | 73% | 100% | 85% | 77% | 55% |
| 16 | Nui Dat | 100% | 65% | 65% | 63% | 100% | 65% | 24% | 20% |
| 17 | Dinh 3 | 100% | 100% | 100% | 100% | 100% | 100% | 100% | 100% |
| 18 | Tra Tan | 100% | 100% | 100% | 100% | 100% | 100% | 72% | 65% |
| II | Weir system | ||||||||
| 1 | Phan Ri-Phan Thiet | 100% | 100% | 80% | 75% | 100% | 100% | 100% | 75% |
| 2 | Ta Pao | 100% | 100% | 90% | 80% | 100% | 100% | 76% | 76% |
Disclaimer/Publisher’s Note: The statements, opinions and data contained in all publications are solely those of the individual author(s) and contributor(s) and not of MDPI and/or the editor(s). MDPI and/or the editor(s) disclaim responsibility for any injury to people or property resulting from any ideas, methods, instructions or products referred to in the content. |
© 2023 by the authors. Licensee MDPI, Basel, Switzerland. This article is an open access article distributed under the terms and conditions of the Creative Commons Attribution (CC BY) license (https://creativecommons.org/licenses/by/4.0/).
Share and Cite
Thanh, P.N.; Le Van, T.; Minh, T.T.; Ngoc, T.H.; Lohpaisankrit, W.; Pham, Q.B.; Gagnon, A.S.; Deb, P.; Pham, N.T.; Anh, D.T.; et al. Adapting to Climate-Change-Induced Drought Stress to Improve Water Management in Southeast Vietnam. Sustainability 2023, 15, 9021. https://doi.org/10.3390/su15119021
Thanh PN, Le Van T, Minh TT, Ngoc TH, Lohpaisankrit W, Pham QB, Gagnon AS, Deb P, Pham NT, Anh DT, et al. Adapting to Climate-Change-Induced Drought Stress to Improve Water Management in Southeast Vietnam. Sustainability. 2023; 15(11):9021. https://doi.org/10.3390/su15119021
Chicago/Turabian StyleThanh, Phong Nguyen, Thinh Le Van, Tuan Tran Minh, Tuyen Huynh Ngoc, Worapong Lohpaisankrit, Quoc Bao Pham, Alexandre S. Gagnon, Proloy Deb, Nhat Truong Pham, Duong Tran Anh, and et al. 2023. "Adapting to Climate-Change-Induced Drought Stress to Improve Water Management in Southeast Vietnam" Sustainability 15, no. 11: 9021. https://doi.org/10.3390/su15119021
APA StyleThanh, P. N., Le Van, T., Minh, T. T., Ngoc, T. H., Lohpaisankrit, W., Pham, Q. B., Gagnon, A. S., Deb, P., Pham, N. T., Anh, D. T., & Dinh, V. N. (2023). Adapting to Climate-Change-Induced Drought Stress to Improve Water Management in Southeast Vietnam. Sustainability, 15(11), 9021. https://doi.org/10.3390/su15119021

