Automated Processing of Data in the Comparative Estimation of Land Value during Land Consolidation Works
Abstract
1. Introduction
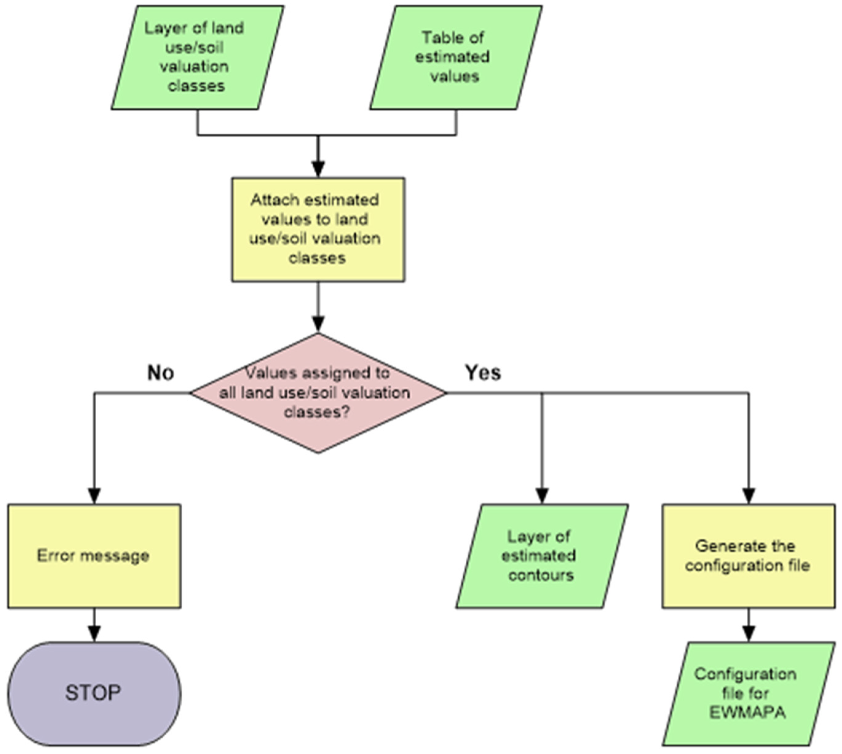
2. Materials and Methods
- incorrect designations in the layer of land use/soil valuation classes
- failure to include at least one land use/soil valuation class in the resolution on the comparative estimation of land value (applicable to the type of land use/soil valuation classes present in the layer representing the consolidated object in question).
3. Results
4. Discussion
5. Conclusions
Author Contributions
Funding
Institutional Review Board Statement
Informed Consent Statement
Data Availability Statement
Conflicts of Interest
References
- Wójcik-Leń, J. Identifying Villages for Land Consolidation: A New Agricultural Wasteland Concentration Indicator. Sustainability 2022, 14, 16865. [Google Scholar] [CrossRef]
- Wójcik-Leń, J.; Postek, P.; Stręk, Ż.; Leń, P. Proposed algorithm for the identification of land for consolidation with regard to spatial variability of soil quality. Land Use Policy 2020, 94, 104570. [Google Scholar] [CrossRef]
- Stręk, Ż.; Noga, K. Method of Delimiting the Spatial Structure of Villages for the Purposes of Land Consolidation and Exchange. Remote Sens. 2019, 11, 1268. [Google Scholar] [CrossRef]
- Janus, J.; Taszakowski, J. The Idea of Ranking in Setting Priorities for Land Consolidation Works. Geomat. Landmanag. Landsc. 2015, 1, 31–43. [Google Scholar] [CrossRef]
- Pagáč Mokrá, A.; Pagáč, J.; Muchová, Z.; Petrovič, F. Analysis of Ownership Data from Consolidated Land Threatened by Water Erosion in the Vlára Basin, Slovakia. Sustainability 2020, 13, 51. [Google Scholar] [CrossRef]
- Sklenicka, P. Applying evaluation criteria for the land consolidation effect to three contrasting study areas in the Czech Republic. Land Use Policy 2006, 23, 502–510. [Google Scholar] [CrossRef]
- Sayılan, H. Importance of Land Consolidation in the Sustainable Use of Turkey’s Rural Land Resources. Procedia Soc. Behav. Sci. 2014, 120, 248–256. [Google Scholar] [CrossRef]
- Demetriou, D.; Stillwell, J.; See, L. Land consolidation in Cyprus: Why is an Integrated Planning and Decision Support System required? Land Use Policy 2012, 29, 131–142. [Google Scholar] [CrossRef]
- Jürgenson, E. Land reform, land fragmentation and perspectives for future land consolidation in Estonia. Land Use Policy 2016, 57, 34–43. [Google Scholar] [CrossRef]
- Hiironen, J.; Riekkinen, K. Agricultural impacts and profitability of land consolidations. Land Use Policy 2016, 55, 309–317. [Google Scholar] [CrossRef]
- Tomić, H.; Mastelić Ivić, S.; Roić, M. Land Consolidation Suitability Ranking of Cadastral Municipalities: Information-Based Decision-Making Using Multi-Criteria Analyses of Official Registers’ Data. ISPRS Int. J. Geo-Inf. 2018, 7, 87. [Google Scholar] [CrossRef]
- Du, X.; Zhang, X.; Jin, X. Assessing the effectiveness of land consolidation for improving agricultural productivity in China. Land Use Policy 2018, 70, 360–367. [Google Scholar] [CrossRef]
- Jiang, Y.; Tang, Y.T.; Long, H.; Deng, W. Land consolidation: A comparative research between Europe and China. Land Use Policy 2022, 112, 105790. [Google Scholar] [CrossRef]
- Yan, J.; Xia, F.; Bao, H.X.H. Strategic planning framework for land consolidation in China: A top-level design based on SWOT analysis. Habitat Int. 2015, 48, 46–54. [Google Scholar] [CrossRef]
- Wang, Q.; Zhang, M.; Cheong, K.C. Stakeholder perspectives of China’s land consolidation program: A case study of Dongnan Village, Shandong Province. Habitat Int. 2014, 43, 172–180. [Google Scholar] [CrossRef]
- Zhou, J.; Li, C.; Chu, X.; Luo, C. Is Cultivated Land Increased by Land Consolidation Sustainably Used in Mountainous Areas? Land 2022, 11, 2236. [Google Scholar] [CrossRef]
- Xia, W.; Yang, G. Decision-Making Evaluation of the Pilot Project of Comprehensive Land Consolidation from the Perspective of Farmers and Social Investors: A Case Study of the Project Applied in Xianning City, Hubei Province, in 2020. Land 2022, 11, 1534. [Google Scholar] [CrossRef]
- Niroula, G.S.; Thapa, G.B. Impacts and causes of land fragmentation, and lessons learned from land consolidation in South Asia. Land Use Policy 2005, 22, 358–372. [Google Scholar] [CrossRef]
- Muchová, Z.; Raškovič, V. Fragmentation of land ownership in Slovakia: Evolution, context, analysis and possible solutions. Land Use Policy 2020, 95, 104644. [Google Scholar] [CrossRef]
- Hudecová, Ľ.; Geisse, R.; Gašincová, S.; Bajtala, M. Quantification of Land Fragmentation in Slovakia. Geod. List 2017, 71, 327–338. [Google Scholar]
- Pašakarnis, G.; Maliene, V. Towards sustainable rural development in Central and Eastern Europe: Applying land consolidation. Land Use Policy 2010, 27, 545–549. [Google Scholar] [CrossRef]
- Deininger, K.; Savastano, S.; Carletto, C. Land Fragmentation, Cropland Abandonment, and Land Market Operation in Albania. World Dev. 2012, 40, 2108–2122. [Google Scholar] [CrossRef]
- Martyn, A.; Koshel, A.; Hunko, L.; Kolosa, L. Land consolidation in Ukraine after land reform: Voluntary and forced mechanisms. Acta Sci. Pol. Adm. Locorum 2022, 21, 233–239. [Google Scholar] [CrossRef]
- Dudzińska, M.; Kocur-Bera, K. Assessment of land fragmentation for the purpose of land consolidation works as exemplified by the Pasym commune. Geomat. Landmanag. Landsc. 2014, 2, 31–44. [Google Scholar] [CrossRef]
- Wang, S.; Li, D.; Li, T.; Liu, C. Land Use Transitions and Farm Performance in China: A Perspective of Land Fragmentation. Land 2021, 10, 792. [Google Scholar] [CrossRef]
- Lisec, A.; Primožič, T.; Ferlan, M.; Šumrada, R.; Drobne, S. Land owners’ perception of land consolidation and their satisfaction with the results—Slovenian experiences. Land Use Policy 2014, 38, 550–563. [Google Scholar] [CrossRef]
- Janus, J.; Markuszewska, I. Land consolidation—A great need to improve effectiveness. A case study from Poland. Land Use Policy 2017, 65, 143–153. [Google Scholar] [CrossRef]
- Janus, J.; Taszakowski, J. Spatial differentiation of indicators presenting selected barriers in the productivity of agricultural areas: A regional approach to setting land consolidation priorities. Ecol. Indic. 2018, 93, 718–729. [Google Scholar] [CrossRef]
- Marinković, G.; Ilić, Z.; Trifković, M.; Tatalović, J.; Božić, M. Optimization Methods as a Base for Decision Making in Land Consolidation Projects Ranking. Land 2022, 11, 1466. [Google Scholar] [CrossRef]
- Stręk, Ż.; Leń, P.; Wójcik-Leń, J.; Postek, P.; Mika, M.; Dawid, L. A Proposed Land Exchange Algorithm for Eliminating the External Plot Patchwork. Land 2021, 10, 64. [Google Scholar] [CrossRef]
- Harasimowicz, S.; Bacior, S.; Gniadek, J.; Ertunç, E.; Janus, J. The impact of the variability of parameters related to transport costs and parcel shape on land reallocation results. Comput. Electron. Agric. 2021, 185, 106137. [Google Scholar] [CrossRef]
- Hakli, H.; Uğuz, H.; Cay, T. A new approach for automating land partitioning using binary search and Delaunay triangulation. Comput. Electron. Agric. 2016, 125, 129–136. [Google Scholar] [CrossRef]
- Cay, T.; Uyan, M. Evaluation of reallocation criteria in land consolidation studies using the Analytic Hierarchy Process (AHP). Land Use Policy 2013, 30, 541–548. [Google Scholar] [CrossRef]
- Uyan, M.; Cay, T.; Akcakaya, O. A Spatial Decision Support System design for land reallocation: A case study in Turkey. Comput. Electron. Agric. 2013, 98, 8–16. [Google Scholar] [CrossRef]
- Demetriou, D. The Development of An Integrated Planning and Decision Support System (IPDSS) for Land Consolidation; Springer: New York, NY, USA, 2014. [Google Scholar] [CrossRef]
- Zou, X.C.; Li, D.L. A multidisciplinary GIS-based approach for the potential evaluation of land consolidation projects: A model and its application. In Proceedings of the 7th WSEAS International Conference on Applied Computer & Applied Computational Science, Hangzhou, China, 6–8 April 2008; pp. 551–556. [Google Scholar]
- Hartvigsen, M. Land consolidation and land banking in Denmark—Tradition, multi-purpose and perspectives. Dan. J. Geoinform. Land Manag. 2014, 122, 51–73. [Google Scholar] [CrossRef]
- Asiama, K.O.; Voss, W.; Bennett, R.; Rubanje, I. Land consolidation activities in Sub-Saharan Africa towards the agenda 2030: A tale of three countries. Land Use Policy 2021, 101, 105140. [Google Scholar] [CrossRef]
- Gedefaw, A.A.; Atzberger, C.; Seher, W.; Mansberger, R. Farmers Willingness to Participate in Voluntary Land Consolidation in Gozamin District, Ethiopia. Land 2019, 8, 148. [Google Scholar] [CrossRef]
- Grudzień, K.; Kurpiel, N. Application Supporting Land Consolidation. Zesz. Nauk. Wyższej Szk. Ekon. Inf. W Krakowie 2015, 11, 51–62. (In Polish) [Google Scholar]
- Muchová, Z.; Konc, Ľ.; Petrovič, F. Land plots valuation in land consolidation in Slovakia: A need for a new approach. Int. J. Strateg. Prop. Manag. 2018, 22, 372–380. [Google Scholar] [CrossRef]
- Ertunç, E.; Muchová, Z.; Tomić, H.; Janus, J. Legal, Procedural and Social Aspects of Land Valuation in Land Consolidation: A Comparative Study for Selected Central and Eastern Europe Countries and Turkey. Land 2022, 11, 636. [Google Scholar] [CrossRef]
- Janus, J.; Ertunç, E. Towards a full automation of land consolidation projects: Fast land partitioning algorithm using the land value map. Land Use Policy 2022, 120, 106282. [Google Scholar] [CrossRef]
- Demetriou, D. Automating the land valuation process carried out in land consolidation schemes. Land Use Policy 2018, 75, 21–32. [Google Scholar] [CrossRef]
- Demetriou, D. A spatially based artificial neural network mass valuation model for land consolidation. Environ. Plan. B Urban Anal. City Sci. 2016, 44, 5. [Google Scholar] [CrossRef]
- Ertunç, E.; Uyan, M. Land valuation with Best Worst Method in land consolidation projects. Land Use Policy 2022, 122, 106360. [Google Scholar] [CrossRef]
- Tezcan, A.; Büyüktaş, K.; Akkaya Aslan, Ş.T. A multi-criteria model for land valuation in the land consolidation. Land Use Policy 2020, 95, 104572. [Google Scholar] [CrossRef]
- Branković, S.; Parezanović, L.; Simović, D. Land consolidation appraisal of agricultural land in the GIS environment. Geod. Vestn. 2015, 59, 320–334. [Google Scholar] [CrossRef]
- Peráček, T.; Srebalová, M.; Srebala, A. The Valuation of Land in Land Consolidation and Relevant Administrative Procedures in the Conditions of the Slovak Republic. Adm. Sci. 2022, 12, 174. [Google Scholar] [CrossRef]
- Regulation of the Minister of Economic Development, Labour and Technology of 27 July 2021 Concerning the Land and Buildings Register. Journal of Laws 2021 Item 1390 as Amended. Available online: https://isap.sejm.gov.pl/isap.nsf/download.xsp/WDU20210001390/O/D20211390.pdf (accessed on 4 March 2023).
- Act of 26 March 1982 on Land Consolidation and Exchange. Journal of Laws 1982 No. 11 Item 80 as Amended. Available online: https://isap.sejm.gov.pl/isap.nsf/download.xsp/WDU19890300163/U/D19890163Lj.pdf (accessed on 4 March 2023).
- Paciorek, A.; Wilkowski, W. Principles of land value estimation in consolidation proceedings in Poland. Geomat. Landmanag. Landsc. 2017, 2, 99–113. [Google Scholar] [CrossRef]
- Dudzińska, M. Czynniki determinujące wartość rynkową gruntu rolnego i wartość gruntu w postępowaniu scaleniowym. Acta Sci. Pol. Adm. Locorum 2010, 9, 19–28. (In Polish) [Google Scholar]







| Type of Data | Source | Use | 
|---|---|---|
| vector layer of land use/soil valuation classes | authority maintaining the district land and buildings register database | defining the spatial range of the calculated land value; allowing the calculation of the land value of agricultural holding | 
| comparative land value estimation table | resolution of the land consolidation project participants | assigning correct contractual value to particular types of land | 
| Disclaimer/Publisher’s Note: The statements, opinions and data contained in all publications are solely those of the individual author(s) and contributor(s) and not of MDPI and/or the editor(s). MDPI and/or the editor(s) disclaim responsibility for any injury to people or property resulting from any ideas, methods, instructions or products referred to in the content. | 
© 2023 by the authors. Licensee MDPI, Basel, Switzerland. This article is an open access article distributed under the terms and conditions of the Creative Commons Attribution (CC BY) license (https://creativecommons.org/licenses/by/4.0/).
Share and Cite
Leń, P.; Maciąg, K.; Maciąg, M.; Wójcik-Leń, J.; Kocur-Bera, K. Automated Processing of Data in the Comparative Estimation of Land Value during Land Consolidation Works. Sustainability 2023, 15, 8110. https://doi.org/10.3390/su15108110
Leń P, Maciąg K, Maciąg M, Wójcik-Leń J, Kocur-Bera K. Automated Processing of Data in the Comparative Estimation of Land Value during Land Consolidation Works. Sustainability. 2023; 15(10):8110. https://doi.org/10.3390/su15108110
Chicago/Turabian StyleLeń, Przemysław, Klaudia Maciąg, Michał Maciąg, Justyna Wójcik-Leń, and Katarzyna Kocur-Bera. 2023. "Automated Processing of Data in the Comparative Estimation of Land Value during Land Consolidation Works" Sustainability 15, no. 10: 8110. https://doi.org/10.3390/su15108110
APA StyleLeń, P., Maciąg, K., Maciąg, M., Wójcik-Leń, J., & Kocur-Bera, K. (2023). Automated Processing of Data in the Comparative Estimation of Land Value during Land Consolidation Works. Sustainability, 15(10), 8110. https://doi.org/10.3390/su15108110
 
        



 
       