Real-Time Personal Protective Equipment Compliance Detection Based on Deep Learning Algorithm
Abstract
1. Introduction
- This study built a new large-scale PPE image dataset, including 11,000 images for detecting labels of hard hats and high-visibility vests. The PPE dataset was released for the first time in this study and we provided the access method at the end of the article;
2. Literature Review
3. Materials and Methods
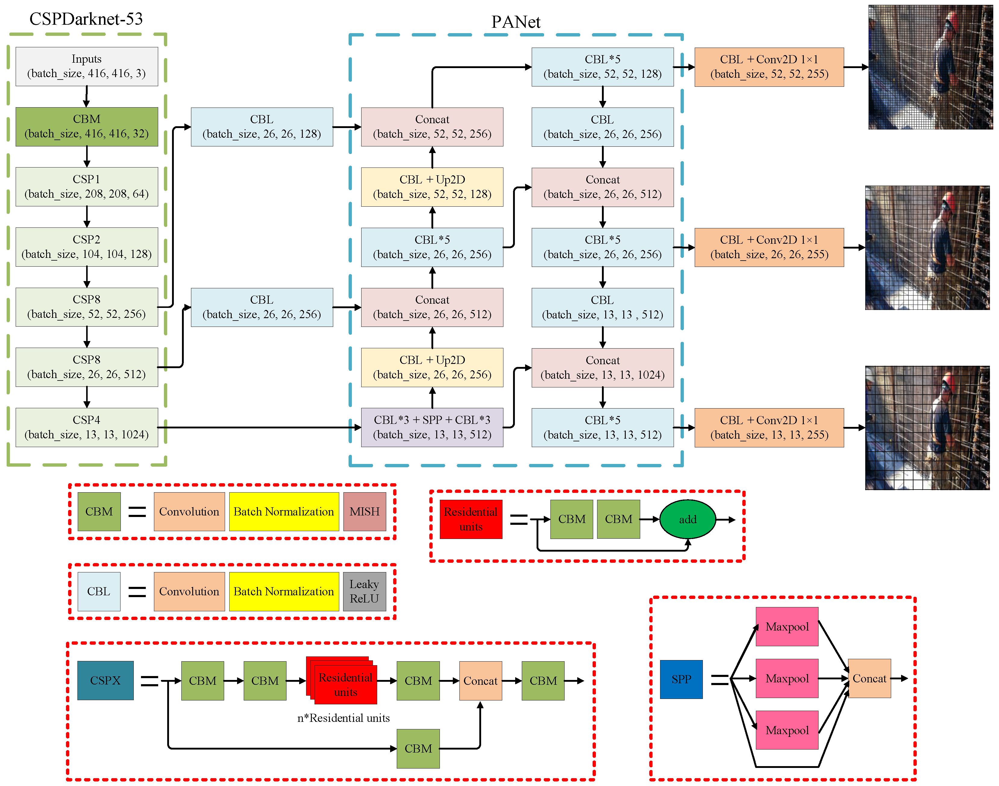
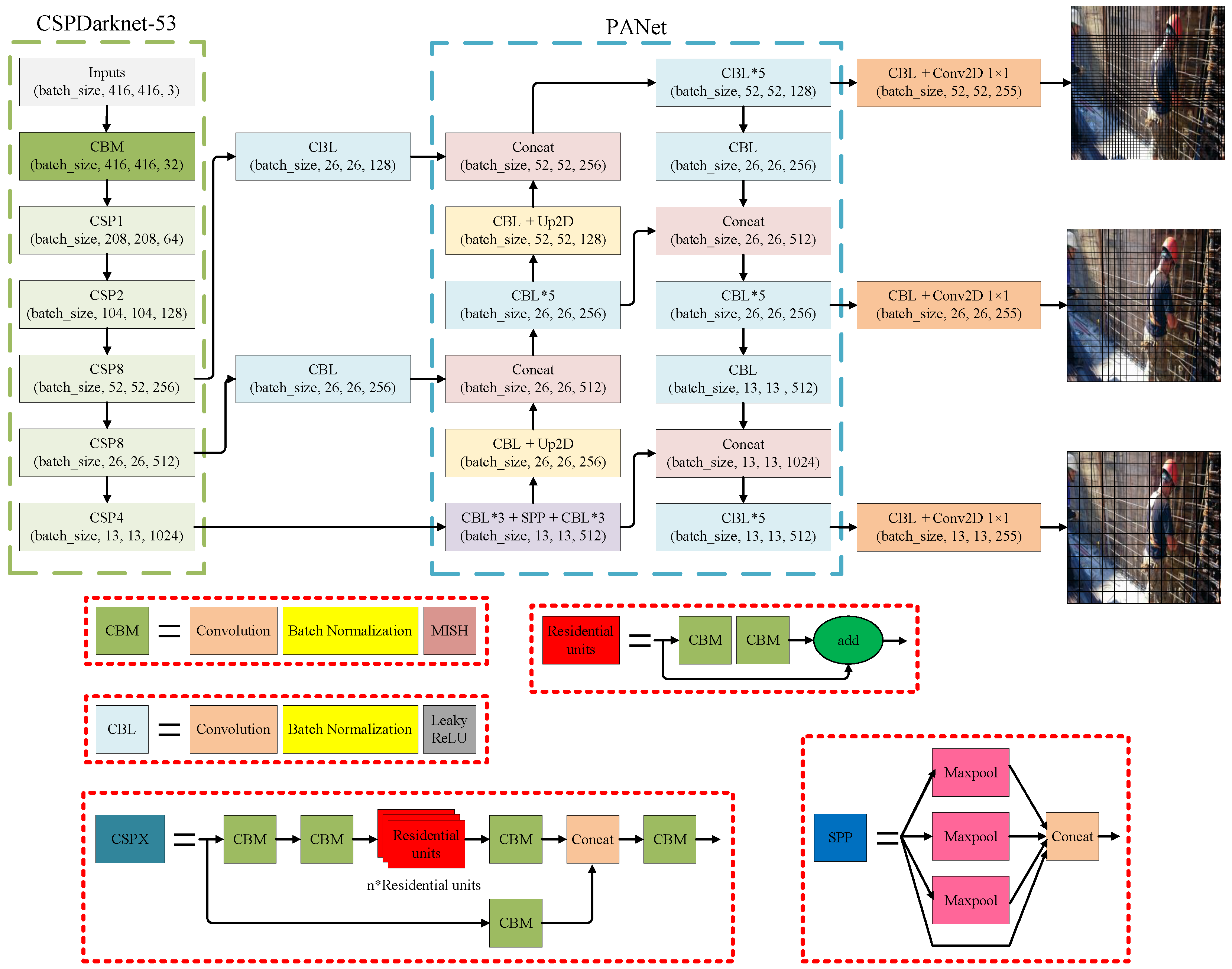
3.1. YOLO Networks
3.2. Image Annotation and Dataset Development
3.3. Data Pre-Processing
4. Results
4.1. Evaluation Metrics
4.2. Experimental Results and Analysis
4.3. Limitations and Future Work
5. Conclusions
Author Contributions
Funding
Institutional Review Board Statement
Informed Consent Statement
Data Availability Statement
Conflicts of Interest
References
- Ministry of Labor, Taiwan. Occupational Accident Statistics in 2020; Ministry of Labor, Taiwan: Taipei City, Taiwan, 2021; pp. 1–2. [Google Scholar]
- Occupational Safety and Health Administration. OSHA Pocket Guide for Construction Safety; OSHA 3252-05N 2005; Occupational Safety and Health Administration: Washington, DC, USA, 2005; p. 13. [Google Scholar]
- Fang, Q.; Li, H.; Luo, X.; Ding, L.; Luo, H.; Rose, T.M.; An, W. Detecting non-hardhat-use by a deep learning method from far-field surveillance videos. Autom. Constr. 2018, 85, 1–9. [Google Scholar] [CrossRef]
- Wang, C.Y.; Bochkovskiy, A.; Liao, H.Y.M. YOLOv7: Trainable bag-of-freebies sets new state-of-the-art for real-time object detectors. arXiv 2022, arXiv:2207.02696. [Google Scholar]
- Redmon, J.; Farhadi, A. Yolov3: An incremental improvement. arXiv 2018, arXiv:1804.02767. [Google Scholar]
- Bochkovskiy, A.; Wang, C.Y.; Liao, H.Y.M. Yolov4: Optimal speed and accuracy of object detection. arXiv 2020, arXiv:2004.10934. [Google Scholar]
- Liu, L.; Ouyang, W.; Wang, X.; Fieguth, P.; Chen, J.; Liu, X.; Pietikäinen, M. Deep learning for generic object detection: A survey. Int. J. Comput. Vis. 2020, 128, 261–318. [Google Scholar] [CrossRef]
- Girshick, R.; Donahue, J.; Darrell, T.; Malik, J. Rich Feature Hierarchies for Accurate Object Detection and Semantic Segmentation. In Proceedings of the IEEE Conference on Computer Vision and Pattern Recognition, Columbus, OH, USA, 23–28 June 2014; pp. 580–587. [Google Scholar]
- Girshick, R. Fast r-cnn. In Proceedings of the 2015 IEEE International Conference on Computer Vision (ICCV 2015), Santiago, Chile, 7–13 December 2015. [Google Scholar]
- Ren, S.; He, K.; Girshick, R.; Sun, J. Faster R-CNN: Towards real-time object detection with region proposal networks. IEEE Trans. Pattern Anal. Mach. Intell. 2017, 39, 1137–1149. [Google Scholar] [CrossRef]
- He, K.; Gkioxari, G.; Dollár, P.; Girshick, R. Mask r-cnn. In Proceedings of the 2017 IEEE International Conference on Computer Vision (ICCV), Venice, Italy, 22–29 October 2017. [Google Scholar]
- Dai, J.; Li, Y.; He, K.; Sun, J. R-fcn: Object detection via region-based fully convolutional networks. arXiv 2016, arXiv:1605.06409. [Google Scholar]
- Liu, W.; Anguelov, D.; Erhan, D.; Szegedy, C.; Reed, S.; Fu, C.Y.; Berg, A.C. Ssd: Single shot multibox detector. In European Conference on Computer Vision; Springer: Cham, Switzerland, 2016. [Google Scholar]
- Redmon, J.; Divvala, S.; Girshick, R.; Farhadi, A. You only look once: Unified, real-time object detection. In Proceedings of the 2016 IEEE Conference on Computer Vision and Pattern Recognition (CVPR 2016), Las Vegas, NV, USA, 27–30 June 2016. [Google Scholar]
- Naticchia, B.; Vaccarini, M.; Carbonari, A. A monitoring system for real-time interference control on large construction sites. Autom. Constr. 2013, 29, 148–160. [Google Scholar] [CrossRef]
- Kelm, A.; Laußat, L.; Meins-Becker, A.; Platz, D.; Khazaee, M.J.; Costin, A.M.; Helmus, M.; Teizer, J. Mobile passive Radio Frequency Identification (RFID) portal for automated and rapid control of Personal Protective Equipment (PPE) on construction sites. Autom. Constr. 2013, 36, 38–52. [Google Scholar] [CrossRef]
- Barro-Torres, S.; Fernández-Caramés, T.M.; Pérez-Iglesias, H.J.; Escudero, C.J. Real-time personal protective equipment monitoring system. Comput. Commun. 2012, 36, 42–50. [Google Scholar] [CrossRef]
- Dong, S.; He, Q.; Li, H.; Yin, Q. Automated PPE Misuse Identification and Assessment for Safety Performance Enhancement. ICCREM 2015, 204–214. [Google Scholar] [CrossRef]
- Zhang, H.; Yan, X.; Li, H.; Jin, R.; Fu, H. Real-time alarming, monitoring, and locating for non-hard-hat use in construction. J. Constr. Eng. Manag. 2019, 145, 04019006. [Google Scholar] [CrossRef]
- Wu, H.; Zhao, J. An intelligent vision-based approach for helmet identification for work safety. Comput. Ind. 2018, 100, 267–277. [Google Scholar] [CrossRef]
- Xie, Z.; Liu, H.; Li, Z.; He, Y. A convolutional neural network based approach towards real-time hard hat detection. In 2018 IEEE International Conference on Progress in Informatics and Computing (PIC); IEEE: Suzhou, China, 2018. [Google Scholar]
- Wu, J.; Cai, N.; Chen, W.; Wang, H.; Wang, G. Automatic detection of hardhats worn by construction personnel: A deep learning approach and benchmark dataset. Autom. Constr. 2019, 106, 102894. [Google Scholar] [CrossRef]
- Nath, N.D.; Behzadan, A.H.; Paal, S.G. Deep learning for site safety: Real-time detection of personal protective equipment. Autom. Constr. 2020, 112, 103085. [Google Scholar] [CrossRef]
- Yang, H.; Liu, P.; Hu, Y.; Fu, J. Research on underwater object recognition based on YOLOv3. Microsyst. Technol. 2020, 27, 1837–1844. [Google Scholar] [CrossRef]
- Han, J.; Liao, Y.; Zhang, J.; Wang, S.; Li, S. Target Fusion Detection of LiDAR and Camera Based on the Improved YOLO Algorithm. Mathematics 2018, 6, 213. [Google Scholar] [CrossRef]
- Redmon, J.; Farhadi, A. YOLO9000: Better, faster, stronger. In Proceedings of the 2017 IEEE Conference on Computer Vision and Pattern Recognition (CVPR 2017), Honolulu, HI, USA, 21–26 July 2017. [Google Scholar]
- Jiang, P.; Ergu, D.; Liu, F.; Cai, Y.; Ma, B. A Review of Yolo algorithm developments. Procedia Comput. Sci. 2022, 199, 1066–1073. [Google Scholar] [CrossRef]
- Zhang, Z.; He, T.; Zhang, H.; Zhang, Z.; Xie, J.; Li, M. Bag of freebies for training object detection neural networks. arXiv 2019, arXiv:1902.04103. [Google Scholar]
- Everingham, M.; Eslami, S.M.A.; Van Gool, L.; Williams, C.K.I.; Winn, J.; Zisserman, A. The Pascal Visual Object Classes Challenge: A Retrospective. Int. J. Comput. Vis. 2014, 111, 98–136. [Google Scholar] [CrossRef]
- Kosala, R.; Blockeel, H. Web mining research: A survey. ACM Sigkdd Explor. Newsl. 2000, 2, 1–15. [Google Scholar] [CrossRef]
- Tzutalin, D. LabelImg. GitHub Repos. 2015, 6. Available online: https://github.com/heartexlabs/labelImg (accessed on 1 January 2022).
- Obaid, H.S.; Dheyab, S.A.; Sabry, S.S. The impact of data pre-processing techniques and dimensionality reduction on the accuracy of machine learning. In 2019 9th Annual Information Technology, Electromechanical Engineering and Microelectronics Conference (IEMECON); IEEE: Jaipur, India, 2019. [Google Scholar]
- Ilyas, I.F.; Chu, X. Data Cleaning; Morgan & Claypool: San Rafael, CA, USA, 2019. [Google Scholar]
- Shorten, C.; Khoshgoftaar, T.M. A survey on Image Data Augmentation for Deep Learning. J. Big Data 2019, 6, 60. [Google Scholar] [CrossRef]
- Zhang, H.; Cisse, M.; Dauphin, Y.N.; Lopez-Paz, D. mixup: Beyond empirical risk minimization. arXiv 2017, arXiv:1710.09412. [Google Scholar]












| Hard Hat | No Hard Hat | High-Visibility Vest | NO High-Visibility Vest |
|---|---|---|---|
| 27,905 | 26,163 | 12,197 | 22,460 |
| Average Precision | Precision | Recall | F1 Score | |
|---|---|---|---|---|
| YOLOv3- All | 87.46% | 94.18% | 78.46% | 85.39% |
| YOLOv3- Hard hat | 92.75% | 91.55% | 88.68% | 90.09% |
| YOLOv3- No hard hat | 85.53% | 97.96% | 76.03% | 85.61% |
| YOLOv3- High-visibility vest | 86.50% | 93.15% | 78.90% | 85.43% |
| YOLOv3- NO High-visibility vest | 85.06% | 94.07% | 70.24% | 80.43% |
| YOLOv4- All | 91.16% | 90.50% | 92.74% | 91.59% |
| YOLOv4- Hard hat | 93.89% | 90.43% | 95.29% | 92.80% |
| YOLOv4- No hard hat | 94.42% | 91.08% | 95.54% | 93.26% |
| YOLOv4- High-visibility vest | 88.51% | 91.00% | 90.18% | 90.59% |
| YOLOv4- NO High-visibility vest | 87.82% | 89.49% | 89.95% | 89.72% |
| YOLOv7- All | 97.29% | 91.75% | 96.39% | 94.01% |
| YOLOv7- Hard hat | 97.95% | 92.25% | 98.59% | 95.31% |
| YOLOv7- No hard hat | 97.54% | 92.75% | 96.69% | 94.68% |
| YOLOv7- High-visibility vest | 97.16% | 91.15% | 95.79% | 93.41% |
| YOLOv7- NO High-visibility vest | 96.49% | 90.83% | 94.49% | 92.62% |
Disclaimer/Publisher’s Note: The statements, opinions and data contained in all publications are solely those of the individual author(s) and contributor(s) and not of MDPI and/or the editor(s). MDPI and/or the editor(s) disclaim responsibility for any injury to people or property resulting from any ideas, methods, instructions or products referred to in the content. |
© 2022 by the authors. Licensee MDPI, Basel, Switzerland. This article is an open access article distributed under the terms and conditions of the Creative Commons Attribution (CC BY) license (https://creativecommons.org/licenses/by/4.0/).
Share and Cite
Lo, J.-H.; Lin, L.-K.; Hung, C.-C. Real-Time Personal Protective Equipment Compliance Detection Based on Deep Learning Algorithm. Sustainability 2023, 15, 391. https://doi.org/10.3390/su15010391
Lo J-H, Lin L-K, Hung C-C. Real-Time Personal Protective Equipment Compliance Detection Based on Deep Learning Algorithm. Sustainability. 2023; 15(1):391. https://doi.org/10.3390/su15010391
Chicago/Turabian StyleLo, Jye-Hwang, Lee-Kuo Lin, and Chu-Chun Hung. 2023. "Real-Time Personal Protective Equipment Compliance Detection Based on Deep Learning Algorithm" Sustainability 15, no. 1: 391. https://doi.org/10.3390/su15010391
APA StyleLo, J.-H., Lin, L.-K., & Hung, C.-C. (2023). Real-Time Personal Protective Equipment Compliance Detection Based on Deep Learning Algorithm. Sustainability, 15(1), 391. https://doi.org/10.3390/su15010391

