Wastewater System Integration: A Biogenic Waste Biorefinery Eco-Industrial Park
Abstract
1. Introduction
2. Methodology
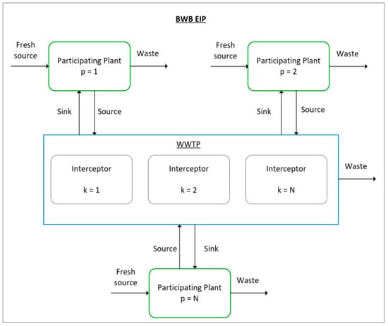
2.1. Problem Representation
2.2. Optimization Formulation
3. Results and Discussion
3.1. Case Study
3.2. Assumptions of Case Study
- The anaerobic digestion carried out in the WWTP produces only acetic acid. Thus, acetic acid is assumed to be the VFA-enriched stream [20];
- The biogenic wastes produced and VFA requirements of the participating plants are based on the production capacity of the respective plants. The production capacity of each plant and the stoichiometric information are summarized in Table 1;
- 3.
- The wastewater source and sink data for the BWB EIP are shown in Table 2 with the calculation shown in Supplementary Material S1: Calculation for Source and Sink Data. Wastewater source refers to wastewater produced by the participating plants including the unreacted VFA while sink refers to the amount of VFA required by the participating plants. The VFA impurity refers to other acids, alcohols and water in the respective streams;
- 4.
- Interception data for the BWB EIP are shown in Table 3. A fixed removal ratio of 70% is applied for each interceptor. The maximum inlet of VFA impurity refers to the biogenic waste streams generated from the participating plants while the maximum outlet of VFA impurity refers to the VFA-enriched streams supplied to the participating plants;
- 5.
- The fresh VFA is supplied at 20% impurity from external sources;
- 6.
- In anaerobic digestion, a mix of wastewater will not cause any inhibition of reaction;
- 7.
- The products produced by the participating plants are not included in the study of this paper. The treated wastewater and secondary sludge produced by the centralized WWTP are sent for further treatment which is also not within the scope of this study [20];
- 8.
- Sensitivity analysis is conducted to assess the influence of a future increase in VFA demand for the PHA plant on the integration network. Due to the current low production capacity of the PHA plant, an assumption of a 20-times increase in VFA demand for the PHA plant is made by maintaining the VFA impurity. The new sink data of the PHA plant are shown in Table 4.
3.3. Results and Discussion
3.4. Project Findings
3.5. Limitations and Future Work
4. Conclusions
- The integration network is able to reduce up to 27.4% of fresh VFA from external sources with two WWTP interceptors required after conducting a sensitivity analysis.
- The integration network could potentially address the challenges associated with the logistic issues of feedstock, availability and cost of feedstock in the BWB production processes.
- Future work is recommended including consideration of the availability and dynamic behaviour of biogenic wastes, storage facilities, efficient planning and evaluation of biogenic wastes, as well as economic and environmental analysis.
- This work can be further developed and applied to energy exchange and the exchange of other non-water streams within a BWB EIP.
Supplementary Materials
Author Contributions
Funding
Institutional Review Board Statement
Informed Consent Statement
Data Availability Statement
Conflicts of Interest
Abbreviations
| Abbreviation | Meaning |
| BWB | Biogenic waste biorefinery |
| EIP | Eco-industrial park |
| PHA | Polyhydroxyalkanoate |
| VAM | Vinyl acetate monomer |
| VFA | Volatile fatty acid |
| WWTP | Wastewater treatment plant |
References
- Leong, H.Y.; Chang, C.-K.; Khoo, K.S.; Chew, K.W.; Chia, S.R.; Lim, J.W.; Chang, J.-S.; Show, P.L. Waste biorefinery towards a sustainable circular bioeconomy: A solution to global issues. Biotechnol. Biofuels 2021, 14, 87. [Google Scholar] [CrossRef] [PubMed]
- Ubando, A.T.; Felix, C.B.; Chen, W.-H. Biorefineries in circular bioeconomy: A comprehensive review. Bioresour. Technol. 2020, 299, 122585. [Google Scholar] [CrossRef] [PubMed]
- Bassi, S.A.; Boldrin, A.; Frenna, G.; Astrup, T.F. An environmental and economic assessment of bioplastic from urban biowaste. The example of polyhydroxyalkanoate. Bioresour. Technol. 2021, 327, 12481. [Google Scholar] [CrossRef]
- Campanari, S.; Augelletti, F.; Rossetti, S.; Sciubba, F.; Villano, M.; Majone, M. Enhancing a multi-stage process for olive oil mill wastewater valorization towards polyhydroxyalkanoates and biogas production. Chem. Eng. J. 2017, 317, 280–289. [Google Scholar] [CrossRef]
- Colombo, B.; Calvo, M.V.; Sciarria, T.P.; Scaglia, B.; Kizito, S.S.; D’Imporzano, G.; Adani, F. Biohydrogen and polyhydroxyalkanoates (PHA) as products of a two-steps bioprocess from deproteinized dairy wastes. Waste Manag. 2019, 95, 22–31. [Google Scholar] [CrossRef]
- Ingrao, C.; Matarazzo, A.; Gorjian, S.; Adamczyk, J.; Failla, S.; Primerano, P.; Huisingh, D. Wheat-straw derived bioethanol production: A review of Life Cycle Assessments. Sci. Total Environ. 2021, 781, 146751. [Google Scholar] [CrossRef]
- Adewuyi, A. Challenges and prospects of renewable energy in Nigeria: A case of bioethanol and biodiesel production. Energy Rep. 2020, 6, 77–88. [Google Scholar] [CrossRef]
- Oke, M.A.; Annuar, M.S.M.; Simarani, K. Mixed Feedstock Approach to Lignocellulosic Ethanol Production—Prospects and Limitations. BioEnergy Res. 2016, 9, 1189–1203. [Google Scholar] [CrossRef]
- Brosowski, A.; Thrän, D.; Mantau, U.; Mahro, B.; Erdmann, G.; Adler, P.; Stinner, W.; Reinhold, G.; Hering, T.; Blanke, C. A review of biomass potential and current utilisation—Status quo for 93 biogenic wastes and residues in Germany. Biomass- Bioenergy 2016, 95, 257–272. [Google Scholar] [CrossRef]
- Valentino, F.; Morgan-Sagastume, F.; Campanari, S.; Villano, M.; Werker, A.; Majone, M. Carbon recovery from wastewater through bioconversion into biodegradable polymers. New Biotechnol. 2017, 37, 9–23. [Google Scholar] [CrossRef]
- Bhatia, S.K.; Otari, S.V.; Jeon, J.-M.; Gurav, R.; Choi, Y.-K.; Bhatia, R.K.; Pugazhendhi, A.; Kumar, V.; Banu, J.R.; Yoon, J.-J.; et al. Biowaste-to-bioplastic (polyhydroxyalkanoates): Conversion technologies, strategies, challenges, and perspective. Bioresour. Technol. 2021, 326, 124733. [Google Scholar] [CrossRef]
- Murali, N.; Fernandez, S.; Ahring, B.K. Fermentation of wet-exploded corn stover for the production of volatile fatty acids. Bioresour. Technol. 2017, 227, 197–204. [Google Scholar] [CrossRef]
- Foong, S.Z.; Ng, D.K. Simultaneous design and integration of multiple processes for eco-industrial park development. J. Clean. Prod. 2021, 298, 126797. [Google Scholar] [CrossRef]
- Montiel-Jarillo, G.; Gea, T.; Artola, A.; Fuentes, J.; Carrera, J.; Suárez-Ojeda, M.E. Towards PHA Production from Wastes: The Bioconversion Potential of Different Activated Sludge and Food Industry Wastes into VFAs through Acidogenic Fermentation. Waste Biomass- Valorization 2021, 12, 6861–6873. [Google Scholar] [CrossRef]
- Air Selangor. Air Selangor and Iwk Announce Reclaimed Water Venture. Available online: https://www.airselangor.com/air-selangor-and-iwk-announce-reclaimed-water-venture/ (accessed on 25 November 2022).
- Chew, I.M.L.; Tan, R.; Ng, D.K.S.; Foo, D.C.Y.; Majozi, T.; Gouws, J. Synthesis of Direct and Indirect Interplant Water Network. Ind. Eng. Chem. Res. 2008, 47, 9485–9496. [Google Scholar] [CrossRef]
- United Nations Industrial Development Organization. Eco-Industrial Parks. Available online: https://www.unido.org/our-focus-safeguarding-environment-resource-efficient-and-low-carbon-industrial-production/eco-industrial-parks (accessed on 20 October 2021).
- Lv, Z.; Song, Y.; Chen, C.; Jiang, B.; Sun, H.; Lyu, Z. A novel step-by-step optimization method for interplant water networks. J. Environ. Manag. 2018, 213, 255–270. [Google Scholar] [CrossRef]
- Chew, I.M.L.; Thillaivarrna, S.L.; Tan, R.R.; Foo, D.C.Y. Analysis of inter-plant water integration with indirect integration schemes through game theory approach: Pareto optimal solution with interventions. Clean Technol. Environ. Policy 2010, 13, 49–62. [Google Scholar] [CrossRef]
- Goh, Q.H.; Farouk, A.A.; Chew, I.L. Optimizing the bioplastic chemical building block with wastewater sludge as the feedstock using carbon-hydrogen-oxygen framework. Resour. Conserv. Recycl. 2021, 176, 105920. [Google Scholar] [CrossRef]
- Fiore, S.; Hospido, A.Q. Assessment of the Production of Bioplastics from Industrial Wastewater from Fish Canning Industry; Polytechnic University of Turin: Torino, Italy, 2020; p. 84. [Google Scholar]
- El-Halwagi, M.M. (Ed.) Chapter 3—Benchmarking Process Performance through Overall Mass Targeting. In Sustainable Design through Process Integration, 2nd ed.; Butterworth-Heinemann: Oxford, UK, 2017; pp. 73–125. [Google Scholar]
- Lovelady, E.M.; El-Halwagi, M.M. Design and integration of eco-industrial parks for managing water resources. Environ. Prog. Sustain. Energy 2009, 28, 265–272. [Google Scholar] [CrossRef]
- Mathematical approach to direct recycle. In Process Systems Engineering; El-Halwagi, M.M., Ed.; Academic Press: Cambridge, MA, USA, 2006; Volume 7, pp. 315–334. [Google Scholar]
- Akhbari, A.; Kutty, P.K.; Chuen, O.C.; Ibrahim, S. A study of palm oil mill processing and environmental assessment of palm oil mill effluent treatment. Environ. Eng. Res. 2019, 25, 212–221. [Google Scholar] [CrossRef]
- Ahmad, A. Effect of Ozonation on Biodegradation and Methanogenesis of Palm Oil Mill Effluent Treatment for the Production of Biogas. Ozone Sci. Eng. 2019, 41, 427–436. [Google Scholar] [CrossRef]
- Business Wire. Top 6 Vendors in the Polyhydroxyalkanoate Market from 2017 to 2021: Technavio. Available online: https://www.businesswire.com/news/home/20170824005079/en/Top-6-Vendors-in-the-Polyhydroxyalkanoate-Market-from-2017-to-2021-Technavio#:~:text=Yield10%20Bioscience%20produces%20PHA%20using,to%2050%2C000%20tons%20per%20year. (accessed on 25 May 2022).
- Bengtsson, S.; Werker, A.; Christensson, M.; Welander, T. Production of polyhydroxyalkanoates by activated sludge treating a paper mill wastewater. Bioresour. Technol. 2008, 99, 509–516. [Google Scholar] [CrossRef]
- TOYO Engineering. TOYO Awarded Bioethanol Production Facility in Malaysia. Available online: https://www.toyo-eng.com/jp/en/company/news/?n=228 (accessed on 25 May 2022).
- RP Chemicals (Malaysia) Sdn. Bhd. Available online: https://www.rpcm.com.my/ (accessed on 25 May 2022).
- Dunn, J.B.; Savage, P.E. High-Temperature Liquid Water: A Viable Medium for Terephthalic Acid Synthesis. Environ. Sci. Technol. 2005, 39, 5427–5435. [Google Scholar] [CrossRef]
- Henni, A. Sipchem Announces Start-Up of VAM Plant. Refining and Petrochemicals. Available online: https://www.refiningandpetrochemicalsme.com/news/article-6691-sipchem-announces-start-up-of-vam-plant (accessed on 25 May 2022).
- Dimian, A.C.; Bildea, C.S. Vinyl Acetate Monomer Process. In Chemical Process Design; John Wiley & Sons, Incorporated: Weinheim, Germany, 2008; pp. 287–312. [Google Scholar]
- Bioplastics Magazine. Production Capacity of PHAs to Increase Tenfold in the Next Six Years. Available online: https://www.bioplasticsmagazine.com/en/news/meldungen/20220308-PHA.php. (accessed on 1 December 2022).
- Kalundborg Symbiosis. Available online: http://www.symbiosis.dk/en/ (accessed on 20 October 2021).
- Usmani, Z.; Sharma, M.; Awasthi, A.K.; Sivakumar, N.; Lukk, T.; Pecoraro, L.; Thakur, V.K.; Roberts, D.; Newbold, J.; Gupta, V.K. Bioprocessing of waste biomass for sustainable product development and minimizing environmental impact. Bioresour. Technol. 2020, 322, 124548. [Google Scholar] [CrossRef] [PubMed]
- Guo, X.; Voogt, J.; Annevelink, B.; Snels, J.; Kanellopoulos, A. Optimizing Resource Utilization in Biomass Supply Chains by Creating Integrated Biomass Logistics Centers. Energies 2020, 13, 6153. [Google Scholar] [CrossRef]
- Adams, P. Chapter 16–Engineering Lessons—Using Engineering Design to Minimise GHG Emissions from Bioenergy Production. In Greenhouse Gas Balances of Bioenergy Systems; Thornley, P., Adams, P., Eds.; Academic Press: Cambridge, MA, USA, 2018; pp. 221–236. [Google Scholar]





| Plant | Production Capacity | Reference | Stoichiometric Information | Reference |
|---|---|---|---|---|
| Palm oil mill (palm oil mill effluent produced) | 27.08 t/h | [25] | VFA concentration in 100L POME is 1900 ppm. | [26] |
| PHA | 50,000 t/y | [27] | The PHA yield from VFA is 48%. | [28] |
| Bioethanol | 30,000 t/y | [29] | The VFA conversion to bioethanol is 81%. | [20] |
| Terephthalic acid | 610,000 t/y | [30] | The VFA conversion to terephthalic acid is 80%. | [31] |
| VAM | 330,000 t/y | [32] | The selectivity of VAM based on VFA is 99%. | [33] |
| Plant | Source (ton/h) | VFA Impurity (%) |
| Palm oil mill | 15.91 | 58.74 |
| PHA | 0.51 | 42.15 |
| Bioethanol | 1.77 | 57.30 |
| Terephthalic acid | 10.62 | 42.00 |
| VAM | 7.40 | 16.50 |
| Plant | Sink (ton/h) | VFA Impurity (%) |
| PHA | 1.16 | 28.10 |
| Bioethanol | 9.30 | 38.2 |
| Terephthalic acid | 53.09 | 38.2 |
| VAM | 46.69 | 15 |
| Interception | Maximum Inlet of VFA Impurity (%) | Maximum Outlet of VFA Impurity (%) |
|---|---|---|
| 1 | 45 | 13.5 |
| 2 | 55 | 16.5 |
| 3 | 60 | 18 |
| Plant | Sink (ton/h) | VFA Impurity (%) |
|---|---|---|
| PHA | 23.20 | 28.10 |
| Case Study | Total VFA Required (ton/h) | Fresh VFA Required from External Sources (ton/h) | Percentage Difference (%) |
|---|---|---|---|
| Before sensitivity analysis | 110.24 | 74.03 | 32.8 |
| After sensitivity analysis | 132.28 | 96.07 | 27.4 |
Publisher’s Note: MDPI stays neutral with regard to jurisdictional claims in published maps and institutional affiliations. |
© 2022 by the authors. Licensee MDPI, Basel, Switzerland. This article is an open access article distributed under the terms and conditions of the Creative Commons Attribution (CC BY) license (https://creativecommons.org/licenses/by/4.0/).
Share and Cite
Lai, Y.H.; Chew, I.M.L. Wastewater System Integration: A Biogenic Waste Biorefinery Eco-Industrial Park. Sustainability 2022, 14, 16347. https://doi.org/10.3390/su142416347
Lai YH, Chew IML. Wastewater System Integration: A Biogenic Waste Biorefinery Eco-Industrial Park. Sustainability. 2022; 14(24):16347. https://doi.org/10.3390/su142416347
Chicago/Turabian StyleLai, Yin Hui, and Irene Mei Leng Chew. 2022. "Wastewater System Integration: A Biogenic Waste Biorefinery Eco-Industrial Park" Sustainability 14, no. 24: 16347. https://doi.org/10.3390/su142416347
APA StyleLai, Y. H., & Chew, I. M. L. (2022). Wastewater System Integration: A Biogenic Waste Biorefinery Eco-Industrial Park. Sustainability, 14(24), 16347. https://doi.org/10.3390/su142416347

