Next Article in Journal
Spatial Analysis of the Water Harvesting Potential of Permeable Pavements in Australia
Previous Article in Journal
A Particular Case of Urban Sustainability: Comparison Study of the Efficiency of Multiple Thermal Insulations for Buildings
 
 
Font Type:
Arial Georgia Verdana
Font Size:
Aa Aa Aa
Line Spacing:
Column Width:
Background:
Article

Study on Sustainable Combined Location-Inventory-Routing Problem Based on Demand Forecasting

School of Business Administration, Northeastern University, Shenyang 110167, China
*
Authors to whom correspondence should be addressed.
Sustainability 2022, 14(23), 16279; https://doi.org/10.3390/su142316279
Submission received: 26 September 2022 / Revised: 9 November 2022 / Accepted: 15 November 2022 / Published: 6 December 2022

Abstract

The sustainable combined location-inventory-routing problem (CLIRP) based on demand forecasting is studied in this paper. Based on the construction of a multi-stage demand forecasting model, five parts of total logistics costs: the costs of trunk transportation and regional transportation, the fixed costs of distribution center construction, the inventory holding costs, shortage costs, and salvage, are comprehensively considered. The existing CLIRP model does not consider the environmental influence. Thus, a sustainable CLIRP model considering carbon emission is established with minimum logistics costs and emission as the objective function. A heuristic algorithm gives the initial solution, and then a hybrid heuristic algorithm combining the tabu search algorithm with the simulated annealing algorithm is proposed to find the global near-optimal solution. Finally, a numerical example of a garment chain enterprise is given to illustrate the solving process of the model. The results show that using the proposed algorithm determines the optimal locations of RDCs, and the transportation routes with each region are obtained with the minimum total logistics costs and carbon emission. The model realizes the combination of location, inventory, and routing problems of the large garment enterprises and finally realizes the goal of optimizing the sustainable logistics distribution network of the garment industry, which verifies the effectiveness of the model. Moreover, a comparison is made to show the efficiency of the proposed algorithm; the results show that the proposed algorithm in this paper optimizes the route and selections of RDCs.

1. Introduction

The current market competition is turning from the competition between enterprises to the competition between supply chains because of the diversity and uncertainty of customer demand, the development of global economic integration, and decentralized network manufacturing. As one of the core components of the supply chain, the logistics system also needs to make corresponding adjustments and improvements. It should have a dynamic organizational structure and a dynamic, collaborative operation mode. The logistics network should have a high degree of integration of logistics processes to adapt to this realistic market environment.
Logistics management always decides on facility location, inventory strategy, and transportation issues around customer service objectives. Many enterprise decision-makers begin to realize that there is an interdependent relationship between the location of facilities (factories, distribution centers, and demand points), the inventory of goods, and the arrangement of vehicle distribution routes. Therefore, comprehensive optimization of logistics management activities should be carried out according to this interdependence. Based on the basic decision-making models in these three areas, some studies focused on the integration and optimization of logistics systems, such as location-routing problem (LRP), inventory-routing problem (IRP), location-inventory problem (LIP), and combined location-inventory-routing problem (CLIRP). CLIRP comprehensively considers facility location, inventory control, and vehicle routing. CLIRP refers to determining the best location of facilities, inventory strategy, and vehicle routing arrangement in the logistics system according to the customer’s demand information. The object of CLIRP is to minimize the sum of location costs, inventory costs, and transportation costs.
The global economy’s rapid development and population growth have adversely affected the earth’s ecological environment. The rapid development of urban distribution has also seriously impacted the urban environment. The carbon generated by logistics activities accounts for 5.5% of human activities and 5–15% of the total product life cycle emissions. In logistics activities, the carbon emissions from fossil fuels required for transportation and distribution account for more than 87% of the total. Previous studies have shown that by reasonably planning roads and distribution routes, carbon emissions in transportation can be reduced by 5% to ensure enterprises’ economic objectives. Therefore, the research on urban distribution in the operation of the low-carbon supply chain is of great significance in reducing carbon emissions. At the same time, how to let enterprises reduce the carbon emission of urban distribution by optimizing operations without increasing cost or increasing little cost is a challenging topic.
Demand management is essential for establishing and solving the CLIRP optimization model and algorithm. It is also the basis for enterprises’ planning and decision-making. Works on demand management always assume that the demand obeys a certain probability distribution. However, this method is difficult to fit the complex demand process affected by many factors. Some of the previous literature on CLIRP focus on integrated modeling of sustainable CLIRP or on solving multi-objective sustainable CLIRP problems with uncertain requirements. Most studies focus on the improvement and expansion of heuristic methods. The research on this problem is still not addressed at present. To fill this blank, this paper uses the multi-stage demand forecasting model to forecast garment products in different batches. Based on the multi-stage demand forecasting model, this paper comprehensively considers the trunk transportation and regional transportation costs, the fixed cost of the distribution center construction, the inventory holding cost, the shortage cost, and salvage in each region. The sustainable CLIRP model, which also considers carbon emission, is constructed with the minimum total logistics cost and low carbon emission as the objective function, and the global near-optimal solution is given by the hybrid heuristic algorithm combining tabu search algorithm (TS) with simulated annealing algorithm (SA) (HH-TS-SA).
The remainder of this paper is organized as follows. Section 2 provides a literature review and discusses the contributions of this study. Section 3 describes the model. The algorithm is established in Section 4. A case study and comparison illustrate the results in Section 5. Conclusions and managerial implications with future research directions are presented in Section 6.

2. Literature Review

The performance of a logistics system largely depends on its logistics network planning and design. The unreasonable or outdated logistics network design will lead to improper facility location, inventory level setting, transportation mode, and route selection. As a result, the level of customer service needs to meet the requirements, which will result in the low contribution of logistics to enterprise profits compared with the due level. In recent years, the literature on the application of information technology to logistics system optimization has been increasing. The complexity of the combined location-inventory-routing problem is more in line with the actual characteristics of the current multi-objective logistics system with uncertain demand and has become a challenging research topic. The related literature in this section is all from the Web of Science Core Collection.
At present, works on sustainable CLIRP problems still need to be completed, and most focus on the flexible use of heuristic methods and the choice of different strategies. In terms of the flexible application of heuristic methods, Renaud et al. [1] use the tabu search heuristic algorithm to discuss three well-known routing problems: the periodic vehicle routing problem, the periodic traveling salesman problem, and the multi-depot vehicle routing problem with capacity and distance constraints. Tuzun and Burke [2] propose a two-stage tabu search method that can significantly improve the current heuristic method for solving LRP problems. Lin and Lin [3] propose a heuristic algorithm using the tabu search and simulated annealing algorithm to solve a CLIRP problem. However, they divide the CLIRP problem into two sub-problems: facility location-route and inventory control, and assume that the demand is uniformly distributed. Different from Lin, this paper uses the Holt-Winters model for demand forecasting. Benjaafar et al. [4] consider the problem of allocating demand that originates from multiple sources among multiple inventory locations. Mehrjerdi et al. [5] consider a capacitated location-routing problem with fuzzy demands and propose a greedy clustering method, including the stochastic simulation, to solve the problem. Nekooghadirli et al. [6] present a novel bi-objective location-routing-inventory model that considers a multi-period and multi-product system. Due to the NP-hardness of the given problem, the paper applies four multi-objective meta-heuristic algorithms, namely multi-objective imperialist competitive algorithm (MOICA), multi-objective parallel simulated annealing (MOPSA), non-dominated sorting genetic algorithm II (NSGA-II) and Pareto archive evolution strategy (PAES) to solve it. Unlike solving a bi-objective integrated LRI problem, this paper takes the minimum cost as the objective function and considers one product and a multi-period supply chain system. Saragih et al. [7] develop a heuristic method for the location-inventory-routing problem in a three-echelon supply chain system where inventory decisions are made in the three involved entities. Karakostas et al. [8] investigate a mixed integer programming formulation for the location-inventory-routing problem with distribution outsourcing (LIRPDO) and present a General Variable Neighborhood Search (GVNS)-based metaheuristic algorithm for solving it. The numerical analysis illustrates that the algorithm enhances the performance of the improvement phase in the GVNS component of the proposed solution method. Wang [9] studied the impact of partner selection on the value of information sharing in a three-echelon supply chain system with one capacitated make-to-stock manufacturer and two retailers. Wang assumed the demand followed a normal distribution and applied a search annealing algorithm (SA) to solve the model. To fit the complex demand process, this paper uses demand forecasting based on original data. Ji et al. [10] study a combined location-routing-inventory system (CLRIS) in a three-echelon supply chain network with environmental considerations. Chavez et al. [11] propose a multi-objective model for the design of agricultural waste-based biofuel production with an integrated formulation of location, inventory, and routing decisions, and a two-phase heuristic method is utilized to solve the formulated model. Shang et al. [12] study a classic location-inventory-routing problem with both deterministic and uncertain demands. A robust optimization model is proposed, and applying the strong duality theorem can transform it into a tractable linear equivalent formulation. However, it cannot solve the problem on a large scale. In this paper, a heuristic algorithm is designed to solve this problem.
Regarding the choice of different strategies, Wendy et al. [13] propose the improvement cycle strategy of the integrated inventory transportation system for multiple products by developing an integrated inventory transportation system with an improved periodic inspection and ordering strategy and a traveling salesman component. Bertazzi et al. [14] studied the continuous and discrete transportation strategies of several products based on the single cycle problem from one starting point to one destination. Veenstra et al. [15] introduce a simultaneous facility location and vehicle routing problem that arises in healthcare logistics. Huang et al. [16] introduce an electric logistics vehicle routing problem, including the locations of multi-type stations, under diversified service strategies combining customer self-pickup and door-to-door delivery. Alkaabneh et al. [17] consider the strategy of inventory routing in the context of perishable products and find the near-optimal replenishment scheduling and vehicle routes by applying the greedy random adaptive search procedure (GRASP). Achamrach et al. [18] study a multi-product, multi-vehicle inventory sharing routing problem in a two-level supply chain where a company manufactures products and sells them through its point-of-sale network and design a two-phase algorithm that combines a genetic algorithm and simulated annealing. Schenekemberg et al. [19] introduce the two-echelon production-routing problem and propose a novel exact algorithm by employing parallel computing techniques, to combine local search procedures within a traditional B&C scheme. Liu et al. [20] propose an integrated model of location-inventory-routing for perishable products, considering the factors of carbon emissions and product freshness. Wang and Wang [21] consider the joint replenishment and delivery schedule of the one-warehouse-retailer system with stochastic demand.
Considering the allocation demand problem with multiple demand sources in multiple inventory locations, Escalona et al. [22] analyze the design of a location-inventory model for fast-moving items able to provide differentiated service levels in terms of product availability for two demand classes (high and low priority) using a critical level policy. They show that the benefit of using a critical-level policy configuring a distribution network is greater when the holding cost per unit and unit time is high. Darvish et al. [23] consider a production-distribution system that deals with location, production, inventory, and distribution decisions. The objective is to minimize total costs while satisfying demands within a delivery window. Rekik et al. [24] are concerned with analyzing and modeling the effects of judgmental adjustments to replenishment order quantities, and the results show the analytical equivalence of adjusting an order quantity and deriving an entirely new one in light of a necessary update of the estimated demand distribution. Zheng et al. [25] investigate the integrated optimization of location, inventory, and routing in supply chain network design problems and propose an exact algorithm based on the Generalized Benders Decomposition (GBD) method to solve the model. Unlike assuming demand follows a certain distribution, this paper uses original data to forecast the demand, making the demand more accurate. Han et al. [26] consider an integrated production, inventory, and outbound distribution scheduling model that arises in a three-stage supply chain and develop a pseudo-polynomial or polynomial-time solution algorithm to solve the problem. This paper extends it into a multi-stage based on demand forecasting. Xu et al. [27] propose new models, integrating with customer behavior data analysis, to optimize collection and delivery points for online retailers. Chan et al. [28] develop a mixed integer linear programming model for an intelligent food logistics system and propose a modified multi-objective particle swarm optimization algorithm to solve the model. Wu et al. [29] propose a supervised learning-driven (SLD) heuristic to solve the capacitated facility location and production planning (CFLPP) problem. Chavez et al. [30] study a multi-objective model for the design of agricultural waste-based biofuel production with an integrated formulation of location, inventory, and routing decisions.
Table 1 provides a classification of the related literature and shows the differences between this paper and the previous studies. As Table 1 reveals, the above literature on sustainable CLIRP is still at the level of the solution by using an optimal algorithm, while there is scarce literature on integrated modeling of sustainable CLIRP or on solving multi-objective sustainable CLIRP problems with uncertain requirements. Most studies focus on the improvement and expansion of heuristic methods. Demand management is essential for establishing and solving sustainable CLIRP optimization models and algorithms. However, research on this problem still needs to be completed. Works on demand management assume that the demand obeys a certain probability distribution. However, this method is difficult to fit the complex demand process affected by many factors. Therefore, the establishment of a sustainable CLIRP model, which is based on demand forecasting, and the development of an algorithm for solving specific problems have more theoretical and practical significance.
According to the review above, CLRIP can be decomposed into two subproblems: depot location-allocation problem and routing and inventory problem. Each subproblem can be solved by a hybrid heuristic combining tabu search (TS) with simulated annealing (SA) sharing the same tabu list, where TS and SA are two well-known methods to solve combinatorial problems such as CLRIP. The reasons for choosing the hybrid heuristic approach are: (1) to share the same tabu list between TS and SA to avoid search cycling and improve search efficiency and (2) to improve search effectiveness.

3. Model Formulation and Assumptions

3.1. Notations

The model sets, parameters, and decision variables used in the mathematical formulation are listed in Table 2.

3.2. Assumptions

This paper considers a multi-stage demand forecasting model composed of one central distributional center (CDC), multi-regional distributional centers (RDC), and multi-stores. The CDC holds all inventory of one product type and sends them to RDCs in each region. Then products are sent to stores in the end market by RDCs. The objective function of the CLIRP model is the minimum total logistics cost.
The following assumptions are considered in developing the mathematical model:
As shown in Figure 1, it is assumed that the location of CDC is known (the location of the enterprise headquarters or the enterprise production plant group), all RDC warehouses are uniformly distributed by CDC, and each store sells the same product. Multiple potential RDC alternative warehouse nodes are exited;
If the alternative RDC node is not selected, the region where the RDC is located will be distributed by another selected RDC node j . In combination with the actual situation, it is assumed that the distribution route is CDC → RDC j → region p ;
The transportation route is divided into two parts: trunk transportation and regional transportation. Trunk transportation refers to the transportation from CDC to the selected RDC node and the transportation from the selected RDC node to the unselected RDC node. Regional transportation refers to the distribution of each RDC alternative warehouse node within the region. Moreover, cross-regional distribution is not allowed;
Each store can only be served by the same vehicle in that region. There is only one vehicle on each itinerant transportation route that provides transportation services for the stores, and the vehicles are the same;
The total demand for stores on each itinerant transportation route cannot exceed the carrying capacity of vehicles. Each vehicle returns to the RDC node after completing the transportation; RDC node is the starting point.

3.3. Model Formulation

3.3.1. Multistage Demand Forecasting

The logistics distribution times of garment chain retail enterprises are limited, the distribution volume of CDC and RDC is directly related to the order volume of each store, and the output of the production plant group comes from demand forecasting. As a result, the research on the sustainable combined location-inventory-routing problem based on the demand forecast will provide decision support and practical guidance for the logistics network planning of such enterprises. Therefore, the paper uses the garment chain retail enterprises as an example to illustrate the demand forecasting process. The weekly sales data of summer clothes of an enterprise in 15 weeks were collected. The complexity of the clothing sales process mainly lies in the listing and withdrawal of clothing in batches. For example, in the marketing plan for a men’s t-shirt, the sales season is generally 15 weeks. During the sales season, the products are listed in four batches: the time interval between the first batch and the second batch is two weeks, the time interval between the second batch and the third batch is two weeks, and the time interval between the third batch and the fourth batch is three weeks. Different batches of garment products have different marketing themes and sales deadlines. The sales time of the first, second, third, and fourth batches is seven, five, six, and eight weeks respectively.
Because the sale data is not the real demand, that is, the sale data will be affected by whether there is a shortage. Therefore, this paper preprocesses the original data according to the distribution volume of the central distribution center to each region. Then the Holt-Winters model, or triple exponential smoothing, is applied to estimate the parameters with the data of 2015 and 2016, and the prediction model is tested with the data of 2017 as demonstrated in [11]. This paper discusses a three-level complex system consisting of location, inventory, and routing problems. The feature of CLIRP is complex dynamics. Therefore, it is full of many uncertainties, among which the demand uncertainty is the most difficult to control. Therefore, demand analysis needs to be accurate through forecasting models. Since different uncertain demands have different solutions, the prediction method is specially used in this paper. The Holt–Winters model consists of forecast equations and smoothing equations of the level, trend, and seasonality of the time series. The demand prediction results are shown in Figure 2.
The mean absolute percentage error (MAPE)—“the ratio of mean absolute error to demand” is used as a measure of forecast accuracy, and the calculation error of the Holt-Winters model is:
MAPE = t = 1 15 | E t D t | 100 % 15 = 11.067
It can be seen that the model has a prediction error of about 11%, which will affect the subsequent safety stock calculation. So, it is not enough to apply the above-mentioned time series forecasting method to solve the demand forecasting of garment products. The reasons are as follows:
(1)
The RDC and the stores in each region need to order according to batch requirements. Therefore, it is necessary to find the corresponding relationship between weekly sales and different orders based on the Holt-Winters model.
(2)
The distribution network of clothing chain retail enterprises is complex and includes distributors and agents. So, when the total amount is distributed into regions, the previous market share of each region should be summarized and forecasted in combination with macroeconomic and other factors.
As a result, a multi-stage demand forecasting model is established for forecasting garment products in different batches, and the model is shown in Figure 3.

3.3.2. Sustainable CLIRP Model

The order quantity Q m i , Q m j , Q m r j , Q m i p ; the initial inventory I m i ; the ending inventory I m i and customer i’s shortage of each batch S m i can be calculated based on the multi-stage demand forecasting model in Section 3.3.1. The carbon emissions are generated by the site selection, route, and inventory. The carbon emissions of each link are:
(1)
Carbon emission in RDC: j J f j c a p U j c a p .
(2)
The path carbon emission: p P j J e ( v f ) d k j Z p j , wherein e ( v f ) = e ( g ( P o p f ) ) is the carbon emission under the speed limit determined according to the population density of the section. Since the road from CDC to RDC is an expressway, the driving speed is greater than or equal to the optimal driving speed with the minimum emission v . The carbon emissions from CDC to RDC are s S j J i I e ( I J ) v V e ( s ) k s d s X e i v .
Taking the minimum total logistics costs as the objective function, taking the location variable Y j , the supply arrangement between the alternative RDCs Z p j and the low-carbon transportation route X i l k , X i k , X l k as the decision variables, the CLIRP model can be established as follows:
min T C = m M j J c m j ( d i s j ) Y j [ Q m r j + p j Z p j Q n r p ( 1 Y p ) + s S j J i I e ( I J ) v V e ( s ) k s d s X e i v ] + m M j p J c m j p ( d i s j p ) ( 1 Y p ) [ Z p j Q m r p + j J f j c a p U j c a p ] + j J F j Y j + m M j J i r j k K c m i k ( D i s i k ) Q m i X i k + m M j J i r j ( p i S i m + h i I m i + I m i 2 v i I m i ) + m M j J ( p j S j m + h j I m j + I m j 2 v j I m j )
s . t .   k K X i k = 1 , i r j , j J ;
i r j Q m i X i k b , k K ;  
i r j X i k l r j X i l k = 0 , k K b , j J ;
p , j J , p j Z p j + Y p + Y j 2 , p , j J ;  
X i l k , X i k , X l k = 0 , k K ,   i , l r j ;  
Y j = 0 , 1 , j J ;  
Z p j = 0 , 1 , p , j J ;  
Equation (2) is the objective function of the model, that is, the minimum total costs of the logistics system, which is consist of trunk line transportation costs and carbon emission costs (the first two parts), fixed construction costs of warehouse (the third part), regional transportation costs (the fourth part), the inventory holding costs of store and alternative RDC and return income (the last two parts); Equation (3) ensures that there is only one itinerant route for each store each store in the region where the alternative RDC is located; Equation (4) ensures that the loading capacity on each itinerant route does not exceed vehicle’s carrying capacity; Equation (5) shows the continuity of the route, that is, the vehicle must leave at the same node after the products on it are transported to that node; Equation (6) represents that the route planning problem of any two alternative RDCs in one region and trans-regional transportations are not considered; Equations (7)–(9) ensures that decision variables are 0, 1 integer variables.

4. HH-TS-SA Algorithm

4.1. Principles of the Algorithm

LAP and VRP are NP-hard problems, so LRP is also a problem. What is more, CLIRP is more complex than LRP because it is the integration of LRP and IRP. As an NP-hard problem, it is difficult to solve CLIRP accurately, and the heuristic algorithm is usually designed to solve the CLIRP problem. In this paper, the algorithm HH-TS-SA is designed, and the solution is realized by Visual C++ programming. The progress of the algorithm is shown in Figure 4.
CLIRP consists of two sub-problems: route-inventory problem and RDC location problem. In the third step, an HH-TS-SA algorithm is designed to solve each sub-problem. The same Tabu list is accepted using the HH-TS-SA algorithm for repeated searches, which can be avoided and improve efficiency. Then the initial solution to the CLIRP problem is obtained using the HH-TS-SA algorithm. First, the itinerant routes of each batch in each region are obtained considering the regional transportation costs and inventory costs (including shortage costs, holding costs, and salvage). Then, considering the trunk transportation costs and RDC construction costs, cities chosen as RDC are determined. Third, the itinerant routes and RDC locations are optimized and improved. Finally, the optimal solution is obtained after satisfying the search condition, which is closest to the global optimal solution.

4.2. Solving Steps

4.2.1. Obtaining the Initial Solution

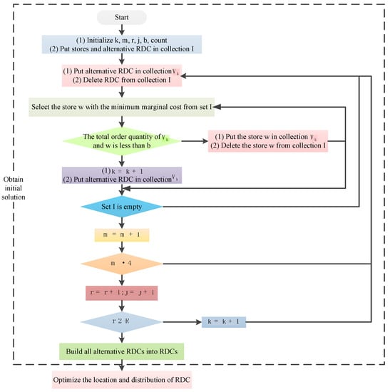
In this section, the steps of the algorithm are mainly described in more detail, as shown in Figure 5:
Step 1:
Letting k = 1 (transportation route), m = 1 (transportation batch), r = 1 (transportation area), j = 1 (an alternative RDC within the area r ), vehicle carrying capacity, count = 1 (number of global cycles). Then, all the store nodes in the area (including the alternative RDC itself because there is demand in the city where the alternative RDC is located) are put into set I, and the order quantity of each store i , i I according to the equation in Section 3.3.1 is calculated.
Step 2:
The algorithm starts from an alternative RDC in the region r , which is denoted as u = j . Then, this alternative RDC is put into set V k . The length of the transport route D i s k = 0 because of just setting out, and the cost S m ( v k ) is only the inventory cost at RDC (trunk transportation costs are not considered), S m ( v k ) = p j S m j + h j I m j + I m j 2 v j I m j . The alternative RDC is removed from set I .
Step 3:
The store node w with the minimum marginal fee C S is selected from set I as the next candidate store node; letting V k = V k + { w } and C S = S m ( V k ) S m ( V k ) , the length of the transportation route through each node in set V k and V k is D i s k and D i s k , D i s k = D i s k d i s u w respectively, and C S can be calculated by
S m ( V k ) = S m ( V k ) + c m ( D i s k ) Q m w + p w S m w + h w I m w + I m w 2 v w I m w
Step 4:
If the total order quantity of the store node and the candidate store node w in set V k does not exceed the vehicle carrying capacity b , the candidate store node w is put into set V k , that is V k = V k , and u = w , D i s k = D i s k , S m ( V k ) = S m ( V k ) . Then the node w is removed from set I; going to Step 5. Otherwise, starting from the alternative RDC and opening a new route, letting k = k + 1 , u = j , D i s k = 0 . Since the cost of the alternative RDC has been calculated before and its order quantity has been satisfied, thus S m ( V k ) = 0 , Q m j = 0 , going back to Step3.
Step 5:
Going to Step 6 if set I is an empty set; otherwise, going back to Step 3.
Step 6:
The final obtained initial itinerant route of the store is recorded as V t , 1 t K , and the costs of each itinerant route including regional transportation cost and inventory cost are calculated. Letting m = m + 1 , if m 4 , going back to Step 2; otherwise, going to Step 7.
Step 7:
The total cost of the region r m = 1 4 k K S m ( v k ) is calculated, and letting r = r + 1 , j = j + 1 , if r R , going back to Step 2, otherwise, calculating the total cost r R m = 1 4 k K S m ( v k ) .
Step 8:
The alternative RDCs in all regions are taken as RDCs as the initial solution for RDC site selection.
Step 9:
The total system cost of the initial solution considering regional transportation, inventory cost, trunk transportation, and RDC construction cost is calculated, which is S C = r R m = 1 4 k K S m ( v k ) + j J F j + j J c m c j ( d i s c j ) m = 1 4 Q m r j .
The initial solution of SC and V t are the temporary optimal solution X 0 , and the global near optimal solution is X = X 0 , S C ( X ) = S C ( X 0 ) .
Next, the initial solution is optimized. The location of RDC is optimized first. Then, the initial solution of the itinerant route and inventory is improved separately and interactively until the search condition is satisfied. The final solution is the global near-optimal solution.

4.2.2. Optimizing the Initial Solution

In this section, the selection and allocation scheme of RDC is optimized, and then the initial solution of the itinerant route is improved. The optimization and improvement are carried out separately and interactively until the search termination conditions are satisfied. The obtained final solution is the global near-optimal solution closest to the global optimal solution.
Step 10:
A candidate solution is generated from the initial solution by reducing RDC. RDC a is selected randomly, and then the nearest RDC b is selected to deliver it, then its regional stores are distributed by RDC a .
Step 11:
If the sum of the region Q m r a and Q m r b is less than or equal to the vehicle’s carrying capacity b , going to Step12, otherwise, going to Step 10.
Step 12:
If the candidate solution X 1 is in the RDC tabu list (the list length is 15), going to Step13, otherwise, letting X 0 = X 1 , S C ( X 0 ) = S C ( X 1 ) , then updating the RDC tabu list, going to Step 14.
Step 13:
If S C ( X 1 ) S C ( X ) , first letting X = X 1 , S C ( X ) = S C ( X 1 ) , then, letting X 0 = X 1 , S C ( X 0 ) = S C ( X 1 ) , finally, the RDC tabu list is updated. Otherwise going back to step 10.
Step 14:
The parameters of simulated annealing is initialized, the initial temperature T is 70, the annealing factor r is 0.9, and the termination temperature is 10.
Step 15:
A new local solution X 1 is generated according to Step 10.
Step 16:
If the sum of the region Q m r a and Q m r b is less than or equal to the vehicle’s carrying capacity b , going to Step 17, otherwise, going to Step 15.
Step 17:
If the candidate solution X 1 is in the RDC tabu list, going to Step 15, otherwise, going to Step 18.
Step 18:
Whether X 1 is satisfied conditions is determined. Letting Δ S C = S C ( X 1 ) S C ( X 0 ) , if Δ S C 0 , then X 0 = X 1 , S C ( X 0 ) = S C ( X 1 ) , and tabu list is updated. If S C ( X ) S C ( X 1 ) , then X = X 1 , S C ( X ) = S C ( X 1 ) . If Δ S C > 0 , then the probability of accepting X 1 is exp ( Δ S C / T ) , and letting X 0 = X 1 , S C ( X 0 ) = S C ( X 1 ) , the tabu list is updated.
Step 19:
If | A v e r a g e e A v e r a g e f | A v e r a g e f η , the program is terminated at temperature T, going to Step 20, otherwise, going to Step 10. A v e r a g e e is the average cost of the solution at temperature T, A v e r a g e e is the average cost of the solution before the temperature up to T, η is the pre-determined steady state value, 0 η 1 .
Step 20:
T = T × r .
Step 21:
If T < 10 , going to Step 22, otherwise, going to Step 10.
Step 22:
The itinerant route and the inventory solution are optimized. A candidate solution X 1 is selected from X 0 , and two similar routes V a and V b ( 1 a , b k , a b ) are selected from the routes of the same batch of products in the same candidate RDC region. The method is as follows: store c 1 is randomly selected from V a and is inserted between c 2 and c 3 , which are close to node c 1 in V b .
Step 23:
If the sum of the region Q m r a and Q m r b is less than or equal to the vehicle’s carrying capacity b , going to Step 24, otherwise, going to Step 22.
Step 24:
If the candidate solution X 1 is in the itinerant route tabu list (the list length is 30), going to Step 25, otherwise, letting X 0 = X 1 , S C ( X 0 ) = S C ( X 1 ) , then updating the itinerant route tabu list, going to Step 26.
Step 25:
If S C ( X 1 ) S C ( X ) , letting X = X 1 , S C ( X ) = S C ( X 1 ) , and then, letting X 0 = X 1 , S C ( X 0 ) = S C ( X 1 ) . Finally, the itinerant route tabu list is updated. Otherwise going back to Step 22.
Step 26:
The parameters of simulated annealing are initialized, the initial temperature T is 90, the annealing factor r is 0.85, and the termination temperature is 10.
Step 27:
A new local solution X 1 is generated according to Step 22.
Step 28:
If the sum of the region Q m r a and Q m r b is less than or equal to the vehicle’s carrying capacity b , going to Step 29, otherwise, going to Step 27.
Step 29:
If the candidate solution X 1 is in the itinerant route tabu list, going to Step 27, otherwise, going to Step 30.
Step 30:
Whether X 1 is satisfied conditions is determined. Letting Δ S C = S C ( X 1 ) S C ( X 0 ) , if Δ S C 0 , then X 0 = X 1 , S C ( X 0 ) = S C ( X 1 ) , and tabu list is updated. If S C ( X ) S C ( X 1 ) , then X = X 1 , S C ( X ) = S C ( X 1 ) . If Δ S C > 0 , then the probability of accepting X 1 is exp ( Δ S C / T ) , and letting X 0 = X 1 , S C ( X 0 ) = S C ( X 1 ) , the tabu list is updated.
Step 31:
If | A v e r a g e e A v e r a g e f | A v e r a g e f η , the program is terminated at temperature T,, going to Step 32, otherwise, going to Step 22. A v e r a g e e is the average cost of the solution at temperature T, A v e r a g e e is the average cost of the solution before the temperature up to T, η is the pre-determined steady state value, 0 η 1 .
Step 32:
T = T × r .
Step 33:
If T < 10 , going to Step 34, otherwise, going to Step 22.
Step 34:
If the global loop number reaches max count (10), the program terminates and X is taken as a global near-optimal solution, otherwise, letting count = count + 1, and going to Step 10.

5. Numerical Analysis and Case Study

5.1. Case Study

In this paper, the sales data and other cost data of a garment chain retail enterprise for three years are collected through investigation or GIS system, and the multi-stage demand forecasting model is used to get the demand forecasting values that are given in Table 3 and Table 4. The enterprise has its own production base; the manufacturer establishes a highly coordinated strategic partnership with retailers. Thus, they can share and integrate information and set location, inventory control, transportation routes, and other issues in a system for analysis. The achievement of the CLIRP model can solve the problems of the manufacturer’s production arrangement and inventory control, the retailer’s product order, RDC location and distribution, trunk transportation and regional transportation route, and the disposal of surplus products.
Since the company is headquartered in Shanghai, the central distribution center is located in Shanghai. After an initial evaluation, there are six potential RDC nodes: Shenyang, Beijing, Chongqing, Wenzhou, Guangzhou, and Xi’an. Setting k i = 70 , p i = 70 , v i = 35 , F j = 5,000,000 , b = 1,000,000 . Garment products will on the market in four batches, there are six alternative RDCs, m = 4 , J = { 1 , 2 , 3 , 4 , 5 , 6 } . The distance between the trunk line and different regions is shown in Table 3, Table 4 and Table 5.
The distance between the trunk line and different regions is shown in Table 3, Table 4 and Table 5.
The different transportation distances and routes cause differences in the unit transportation cost. Through unifying the actual data, the piecewise function of the unit transport costs is shown in Figure 6.
It can be concluded correspondingly that the proportion of various costs in the total cost is: the total cost of fixed construction is 38%, the transportation cost of trunk line is 17%, the transportation cost of branch line is 28%, the inventory cost is 11%, and shortage cost is 6%. It can be seen that fixed construction and transportation costs account for most of the total logistics costs. The proportion of inventory and shortage cost is not very high, but it should also be considered.
The specific operation data of the logistics system is shown in Figure 7.
The unit transportation cost between the alternative RDCs is calculated according to the distance between the six RDCs and the unit transportation cost in Table 3, and the results are shown in Table 6. The equation for calculating the unit transportation cost is as follows:
c m i j ( d i s i j ) = { 2.81 × 10 4 d i s i j + 0.054527 ,   1 31 d i s i j < 518 1.54 × 10 4 d i s i j + 0.160228 , 518 d i s i j < 907 4.02 × 10 4 d i s i j 4.614 × 10 3 ,   907 d i s i j < 1255 1.03 × 10 4 d i s i j + 0.460735 , 1255 d i s i j < 2805
The results are as follows:
(1)
The location of RDC
RDCs are chosen to locate in Shenyang and Wenzhou. Shenyang RDC is in charge of the trunk transportation of alternative RDCs in Beijing and Xi’an, and Wenzhou RDC is in charge of the trunk transportation of alternative RDCs in Chongqing and Guangzhou. Shanghai CDC directly distributes products to Shenyang RDC and Wenzhou RDC.
(2)
The transportation routes within each alternative RDC region
Shenyang region: Shenyang–Changchun–Harbin–Shenyang
Beijing region: Beijing–Tianjin–Shijiazhuang–Taiyuan–Hohhot–Beijing
Chongqing region: Chongqing–Chengdu–Lhasa–Kunming–Guiyang–Chongqing
Wenzhou region: Wenzhou–Nanjing–Jinan–Zhengzhou–Hefei–Wuhan–Changsha–Nanchang–Wenzhou
Guangzhou region: Guangzhou–Fuzhou–Shenzhen–Haikou–Nanning–Guangzhou
Xi’an region: Xi’an–Yinchuan–Lanzhou–Urumqi–Xining–Xi’an
The total cost of the scheme is the smallest compared with other schemes. At present, the garment company also chooses Shenyang and Wenzhou as regional distribution centers, which is consistent with the calculation results of this paper and verifies the effectiveness of the model.

5.2. Comparisons

In order to examine the computational effectiveness and efficiency of the proposed heuristic method (HH-TS-SA), two methods are used to compare with the proposed method. The first method is simulated annealing search (SA), and the second is tabu search (TA). The heuristic methods are coded using Visual C++ programming language, and the tests are carried out on a PC Pentium 1.4 GHz. The results are shown in Table 7, Table 8 and Table 9.
Table 7, Table 8 and Table 9 show that the HH-TA-SA algorithm outperforms the other two in terms of both total costs and transportation routes.

6. Conclusions

This paper studied the sustainable combined location-inventory-transportation routing problem based on demand forecasting. Based on the construction of a multi-stage demand forecasting model, five parts of the total logistics costs: the costs of trunk transportation and regional transportation, the fixed costs of distribution center construction, the inventory holding costs, shortage costs, and salvage, are comprehensively considered. Furthermore, the CLIRP model is established with the minimum total logistics costs as the objective function. The initial solution is given by a heuristic algorithm, and then an algorithm HH-TS-SA is proposed to find the global near-optimal solution. Finally, a numerical example of a garment chain enterprise is given to illustrate the solving process of the model. The results show that the model realizes the combination of location, inventory, and routing problems of the large garment enterprises and finally realizes the goal of optimizing the logistics distribution network of the garment industry considering carbon emissions, which verifies the effectiveness of the model. Future research can be extended to the study of sustainable combined location-inventory-transportation route problems by considering other factors such as replenishment, location, and scale of expected transportation. Moreover, the proposed method can be extended to solve more general variants of the problem, such as the CLIRP with a heterogeneous fleet of vehicles or the reverse logistics for remanufacturing. Moreover, a multi-objective model for carbon neutralization can be taken into consideration.

Author Contributions

Conceptualization, T.J. and S.J.; methodology, T.J. and S.J.; software, Y.J. and H.L.; validation, T.J., Y.J. and H.L.; draft preparation, T.J., S.J. and Y.J. All authors have read and agreed to the published version of the manuscript.

Funding

This work was partially supported by the National Natural Science Foundation of China (Grant Numbers 71971049).

Institutional Review Board Statement

Not applicable.

Informed Consent Statement

Informed consent was obtained from all subjects involved in the study.

Data Availability Statement

Not applicable.

Conflicts of Interest

The authors declare no conflict of interest.

References

  1. Renaud, J.; Laporte, G.; Boctor, F.F. A tabu search heuristic for the multi-depot vehicle routing problem. Comput. Oper. Res. 1996, 23, 229–235. [Google Scholar] [CrossRef]
  2. Tuzun, D.; Burke, L.I. A two-phase tabu search approach to the location routing problem. Eur. J. Oper. Res. 1999, 166, 87–99. [Google Scholar] [CrossRef]
  3. Lin, S.C.; Lin, C.C. A heuristic method for the combined location routing and inventory problem. Int. J. Adv. Manuf. Technol. 2005, 26, 372–381. [Google Scholar]
  4. Benjaafar, S.; Li, Y.Z.; Xu, D.S.; Elhedhli, S. Demand allocation in systems with multiple inventory location and multiple demand sources. Manuf. Serv. Oper. Manag. 2018, 10, 43–60. [Google Scholar] [CrossRef][Green Version]
  5. Mehrjerdi, Y.Z.; Nadizadeh, A. Using greedy clustering method to solve capacitated location-routing problem with fuzzy demands. Eur. J. Oper. Res. 2013, 229, 75–84. [Google Scholar] [CrossRef]
  6. Nekooghadirli, N.; Tavakkoli-Moghaddam, R.; Ghezavati, V.R.; Javanmard, S. Solving a new bi-objective location-routing-inventory problem in a distribution network by meta-heuristics. Comput. Ind. Eng. 2014, 76, 204–221. [Google Scholar] [CrossRef]
  7. Yi, W.; Sheng, H.Z. Optimal production and inventory rationing policies with selective-information sharing and two demand classes. Eur. J. Oper. Res. 2021, 288, 394–407. [Google Scholar]
  8. Karakostas, P.; Sifaleras, A.; Georgiadis, M.C. Georgiadis. A general variable neighborhood search-based solution approach for the location-inventory-routing problem with distribution outsourcing. Comput. Chem. Eng. 2019, 126, 263–279. [Google Scholar] [CrossRef]
  9. Saragih, N.I.; Bahagia, S.N.; Suprayogi, S.I. A heuristic method for location-inventory-routing problem in a three-echelon supply chain system. Comput. Ind. Eng. 2019, 127, 875–886. [Google Scholar] [CrossRef]
  10. Ji, S.F.; Tang, J.H.; Sun, M.H.; Luo, R.J. Multi-objective optimization for a combined location-routing-inventory system considering carbon-capped differences. J. Ind. Manag. Optim. 2021, 1, 51. [Google Scholar] [CrossRef]
  11. Chavez, M.M.M.; Costa, Y.; Sarache, W. A three-objective stochastic location-inventory-routing model for agricultural waste-based biofuel supply chain. Comput. Ind. Eng. 2021, 162, 1832. [Google Scholar]
  12. Shang, X.T.; Zhang, G.Q.; Jia, B.; Almanaseer, M. The healthcare supply location-inventory-routing problem: A robust approach. Transp. Res. Part E-Logist. Transp. Rev. 2022, 158, 992. [Google Scholar] [CrossRef]
  13. Qu, W.W.; Bookbinder, J.H.; Iyogun, P. An integrated inventory–transportation system with modified periodic policy for multiple products. Eur. J. Oper. Res. 1999, 115, 254–269. [Google Scholar] [CrossRef]
  14. Bertazzi, L.; Maria, G.; Speranza, M.G. Continuous and discrete shipping strategies for the single link problem. Transp. Sci. 2002, 36, 314–325. [Google Scholar] [CrossRef]
  15. Veenstra, M.; Roodbergen, K.J.; Coelho, L.C.; Zhu, S.X. A simultaneous facility location and vehicle routing problem arising in health care logistics in The Netherlands. Eur. J. Oper. Res. 2018, 268, 703–715. [Google Scholar] [CrossRef]
  16. Huang, Z.H.; Huang, W.L.; Guo, F. Integrated sustainable planning of self-pickup and door-to-door delivery service with multi-type stations. Comput. Ind. Eng. 2019, 135, 412–425. [Google Scholar] [CrossRef]
  17. Alkaabneh, F.; Diabat, A.; Gao, H.O. Benders decomposition for the inventory vehicle routing problem with perishable products and environmental costs. Comput. Oper. Res. 2020, 113, 1098. [Google Scholar] [CrossRef]
  18. Achamrah, F.E.; Riane, F.; Di Martinelly, C.; Limbourg, S. A matheuristic for solving inventory sharing problems. Comput. Oper. Res. 2021, 138, 1458. [Google Scholar] [CrossRef]
  19. Schenekemberg, C.M.; Scarpin, C.T.; Pecora, J.E.; Guimaraes, T.A.; Coelho, L.C. The two-echelon production-routing problem. Eur. J. Oper. Res. 2021, 288, 436–449. [Google Scholar] [CrossRef]
  20. Liu, A.J.; Zhu, Q.Y.; Xu, L.; Lu, Q.; Fan, Y.Q. Sustainable supply chain management for perishable products in emerging markets: An integrated location-inventory-routing model. Transp. Res. Part E-Logist. Transp. Rev. 2021, 150, 2038. [Google Scholar] [CrossRef]
  21. Wang, S.R.; Wang, L. Efficient methods for stochastic joint replenishment and delivery problem. Int. Trans. Oper. Res. 2022, 29, 2288–2315. [Google Scholar] [CrossRef]
  22. Escalona, P.; Ordóñez, F.; Marianov, V. Joint location-inventory problem with differentiated service levels using critical level policy. Transp. Res. Part E-Logist. Transp. Rev. 2015, 83, 141–157. [Google Scholar] [CrossRef]
  23. Darvish, M.; Coelho, L.C. Sequential versus integrated optimization: Production, location, inventory control, and distribution. Eur. J. Oper. Res. 2018, 268, 203–214. [Google Scholar] [CrossRef]
  24. Rekik, Y.; Glock, C.H.; Syntetos, A.A. Enriching demand forecasts with managerial information to improve inventory replenishment decisions: Exploiting judgment and fostering learning. Eur. J. Oper. Res. 2018, 261, 182–194. [Google Scholar] [CrossRef]
  25. Zheng, X.J.; Yin, M.X.; Zhang, Y.X. Integrated optimization of location, inventory and routing in supply chain network design. Transp. Res. Part B-Methodol. 2019, 121, 1–20. [Google Scholar] [CrossRef]
  26. Han, D.Y.; Yang, Y.J.; Wang, D.J.; Cheng, T.C.E.; Yin, Y.Q. Integrated production, inventory, and outbound distribution operations with fixed departure times in a three-stage supply chain. Transp. Res. Part E-Logist. Transp. Rev. 2019, 125, 334–347. [Google Scholar] [CrossRef]
  27. Xu, X.H.; Shen, Y.H.; Chen, W.Y.; Gong, Y.M.; Wang, H.W. Data-driven decision and analytics of collection and delivery point location problems for online retailers. Omega 2020, 100, 276. [Google Scholar] [CrossRef]
  28. Chan, F.T.S.; Wang, Z.X.; Goswami, A.; Singhania, A.; Tiwari, M.K. Multi-objective particle swarm optimisation based integrated production inventory routing planning for efficient perishable food logistics operations. Int. J. Prod. Econ. 2020, 58, 5155–5174. [Google Scholar] [CrossRef]
  29. Wu, T.; Huang, L.; Liang, Z.; Zhang, X.N.; Zhang, C.R. A supervised learning-driven heuristic for solving the facility location and production planning problem. Eur. J. Oper. Res. 2022, 301, 785–796. [Google Scholar] [CrossRef]
  30. Trull, O.; Garcia-Diaz, J.C.; Troncoso, A. Initialization methods for multiple seasonal Holt-Winters forecasting model. Mathematics 2020, 8, 268. [Google Scholar] [CrossRef]
Figure 1. Sustainable logistics network structure of garment chain retail enterprises.
Figure 1. Sustainable logistics network structure of garment chain retail enterprises.
Sustainability 14 16279 g001
Figure 2. Demand prediction results.
Figure 2. Demand prediction results.
Sustainability 14 16279 g002
Figure 3. Multi-stage demand forecasting model.
Figure 3. Multi-stage demand forecasting model.
Sustainability 14 16279 g003
Figure 4. HH-TS-SA algorithm flow chart.
Figure 4. HH-TS-SA algorithm flow chart.
Sustainability 14 16279 g004
Figure 5. Flow chart for obtaining initial solution.
Figure 5. Flow chart for obtaining initial solution.
Sustainability 14 16279 g005
Figure 6. Piecewise function of the unit transport costs.
Figure 6. Piecewise function of the unit transport costs.
Sustainability 14 16279 g006
Figure 7. The proportion of various costs in the total cost.
Figure 7. The proportion of various costs in the total cost.
Sustainability 14 16279 g007
Table 1. Summary of the related literature.
Table 1. Summary of the related literature.
ReferencesProblemHeuristic AlgorithmUncertain Demand
Renaud et al. [1]LRPTSUniform distribution
Tuzun and Burke [2]LRPTSUniform distribution
Lin and Lin [3]CLIRPHH-TS-SAUniform distribution
Nekooghadirli et al. [6]LIRPMOPSANormal distribution
Karakostas et al. [8]LIRPDOGVNSUniform distribution
Wang [9]LIRPSANormal distribution
Shang et al. [12]LIRP Normal distribution
Wendy et al. [13]IRP Discrete random variable
Alkaabneh et al. [17]IRPGRASPDiscrete random variable
Schenekemberg et al. [19]PRPB&CUniform distribution
Escalona et al. [22]LIP Normal distribution
Zheng et al. [25]CLIRPGBDNormal distribution
Han et al. [26]CLIRPRVBPUniform distribution
Wu et al. [29]CFIRPSLDDiscrete random variable
This studyCLIRPHH-TS-SADemand forecasting
Table 2. Notations and definitions used in the mathematical modelling.
Table 2. Notations and definitions used in the mathematical modelling.
SymbolDefinitions
Subscripts
i The store nodes, i R
j Potential warehouse nodes, j J
k Transportation routes, k K
m Number of batches of products on the market, m M
p The alternative RDC nodes
Parameters
h i Unit inventory holding costs of store i per sales season
c m p Transportation costs per unit product, which is a piecewise function of transportation distance, c m p = f ( d i s p )
d i s i j The distance between the store node i and the RDC node, d i s c j represents the distance between the CDC and the RDC node j
D i s i k The distance of the node i on the route k if the node i is on the route k
F j Fixed costs of establishing distribution center at node j
b Vehicle carrying capacity
p i Unit selling price of the store node i
d m i Actual demand of the store node i for the m batch of products
d ^ m i Predicted demand of the store node i for the m batch of products
v i Salvage of unsold products at the store node i
c j The carbon emissions per unit product and time stored by RDC j
f j c a p The carbon emissions of RDC j with the capacity
e ( v l ) Carbon emissions per unit distance when the speed limit of expressway is v l
e ( s ) Carbon emissions at congestion level s
s Average congestion of a section
U Carbon emissions in RDC
Sets
J Set of all potential warehouse nodes
K Set of all transportation routes
R Set of the store nodes in the region i = 1 , 2 , , r j
M Set of batches of products on the market
Decision variables
Q m j Order quantity of m th batch products where alternative warehouse is located
Q m i Order quantity of the m th batch of customer node i . It is equal to customer i ’s forecast value of the demand of the m th batch of products plus safety stock, which is Q m i = d ^ m i + s s m i , and the safety stock equals to safety stock factor multiplied by forecast error value, which is s s m i = k i MAPE d ^ m i
Q m k Sum of the m th batch order quantity of the customer nodes that are located in route k , which is Q m k = i K Q m i
Q m r j Total order quantity of all nodes in the region where the alternative RDC j is located, which is Q m r j = Q m j + i R Q m i
I m i The initial inventory of customer i after the m th batch of products are on the market. Its initial value is equal to the first order quantity of i , which is I 1 i = Q 1 i . The inventory in other periods is I m i = [ I ( m 1 ) i d ( m 1 ) i ] + + Q m i , m > 1 , and the ending inventory before the m + 1 th batch products is I m i = [ I m i d m i ] +
S m i Shortage of customer i after the m th batch of products are on the market, and S m i = [ d ( m 1 ) i I ( m 1 ) i ] + , m > 1
X i l k X i l k = { 1 , if   the   vehicle   k s   route   contains   the   route   from   node   i   to   node   l ,   k K ,   i , l R , 0 , otherwise .
Y j Y j = { 1 , if   RDC   is   set   up   in   node   j ,   j J ,   0 , otherwise .
Z p j Z p j = { 1 , if   the   alternative   RDC   node   p   is   supplied   by   the   selected   RDC   node   j ,   p ,   j J ,   0 , otherwise .
Table 3. Distance cost and demand parameters for Shanghai to RDCs.
Table 3. Distance cost and demand parameters for Shanghai to RDCs.
CNYShenyang (RDC)Beijing (RDC)Chongqing (RDC)Wenzhou (RDC)Guangzhou (RDC)Xi’an (RDC)
Shanghai (CDC)17981255196651814901441
d m j 1430,690914,064189,146325,60842,033115,446
270,552149,73430,98453,338688518,911
383,383176,96736,62063,039813822,351
463,017133,74327,67547,642615016,892
d ^ m j 1403,345856,029177,137304,93539,364108,116
266,072140,22729,01749,952644817,711
378,089165,73134,29559,037762120,932
459,016125,25125,91844,617576015,819
c m j 0.70.590.360.240.600.60
Table 4. Distance cost and demand parameters between provincial capitals and RDC in each region.
Table 4. Distance cost and demand parameters between provincial capitals and RDC in each region.
Northeastern RegionCNYHarbinChangchunShenyang c m i j
Harbin02525500.24
Changchun25202990.12
h i 17.517.521
DemandActual demand1207,306190,099
233,95931,140
340,13536,804
430,33227,815
Forecast demand1194,144178,029
231,80329,163
337,58734,467
428,40626,049
North China RegionCNYTianjinShijiazhuangTaiyuanHohhotBeijing c m i j
Tianjin03215356201310.12
Shijiazhuang32102186592930.12
Taiyuan53521804575070.18
Hohhot62065945704940.18
h i 2117.517.51421
DemandActual demand1164,698335,950140,116122,909
226,97955,03222,95320,134
331,88665,04127,12723,796
424,09849,15520,50117,984
Forecast demand1154,241314,621131,220115,105
225,26651,53821,49518,855
329,86260,91225,40522,285
422,56846,03419,20016,842
Southwestern RegionCNYGuiyangKunmingLhasaChengduChongqing c m i j
Guiyang060122007393940.18
Kunming6010290013299830.47
Lhasa220029000150020000.73
Chengdu7391329150003600.17
h i 17.517.5142121
DemandActual demand1112,257162,23939,331682,553
218,38926,5776443111,810
321,73331,4107615132,145
416,42523,738575599,869
Forecast demand1105,129151,93936,834639,217
217,22124,8896034104,711
320,35429,4167131123,755
415,38222,231538993,528
East China RegionCNYNanjingHefeiNanchangJinanWuhanChangshaZhengzhouWenzhou
Nanjing0168594648609911732655
Hefei1680443633457759620805
Nanchang59444301060362400893679
Jinan6486331060090212254931265
Wuhan6094573629020340515913
Changsha911759400122534008391025
Zhengzhou73262089349351583901369
h i 2117.517.517.5212117.521
c m i j 0.260.280.260.590.30.370.6
DemandActual demand1873,471346,602369,545772,686453,123391,669581,768
2143,08456,77760,536126,57474,22764,16095,300
3169,10867,10471,546149,59587,72775,829112,633
4127,80350,71454,071113,05766,29957,30885,122
Forecast demand1818,014324,596346,083723,627424,354366,802544,831
2134,00053,17256,692118,53869,51460,08689,249
3158,37162,84367,003140,09782,15771,014105,482
4119,68947,49450,638105,87962,09053,66979,718
South China RegionCNYFuzhouShenzhenHaikouNanningGuangzhou c m i j
Fuzhou0828152715459300.36
Shenzhen82806827461300.12
Haikou152768204836350.25
Nanning154574648306230.25
h i 2124.5212124.5
DemandActual demand1285,14849,98339,331100,785285,148
246,7108188644316,51046,710
355,2069677761519,51255,206
441,7227313575514,74741,722
Forecast demand1267,04446,80936,83494,386267,044
243,7457668603415,46143,745
351,7019063713118,27451,701
439,0736849538913,81039,073
Northwestern RegionCNYXiningLanzhouUrumqiYinchuanXi’an c m i j
Xining022318336758700.28
Lanzhou223020074756290.25
Urumqi183320070243526310.7
Yinchuan675475243507720.25
h i 17.517.517.517.521
DemandActual demand122,12489,314140,11622,12422,124
2362414,63122,95336243624
3428317,29227,12742834283
4323713,06820,50132373237
Forecast demand120,71983,643131,22020,71920,719
2339413,70221,49533943394
3401116,19425,40540114011
4303212,23819,20030323032
Table 5. Distance between the alternative RDCs.
Table 5. Distance between the alternative RDCs.
kmShenyangBeijingChongqingWenzhouGuangzhouXi’an
Shenyang06882633222428051779
Beijing68801961168021721107
Chongqing26331961019711617855
Wenzhou224416801971012391839
Guangzhou280521721617123901725
Xi’an17791107855183917250
Table 6. The unit transportation costs between alternative RDCs.
Table 6. The unit transportation costs between alternative RDCs.
CNYShenyangBeijingChongqingWenzhouGuangzhouXi’an
Shenyang0 0.27 0.73 0.69 0.75 0.64
Beijing0.27 0 0.66 0.63 0.68 0.44
Chongqing0.73 0.66 0 0.66 0.63 0.29
Wenzhou0.69 0.63 0.66 0 0.49 0.65
Guangzhou0.75 0.68 0.63 0.49 0 0.64
Xi’an0.64 0.44 0.29 0.65 0.64 0
Table 7. Results for HH-TS-SA algorithm.
Table 7. Results for HH-TS-SA algorithm.
Location od RDCs
Shenyang
Wenzhou
Transportation routes within each alternative RDC region
Shenyang region: Shenyang-Changchun-Harbin-Shenyang
Beijing region: Beijing-Tianjin-Shijiazhuang-Taiyuan-Hohhot-Beijing
Chongqing region: Chongqing-Chengdu-Lhasa-Kunming-Guiyang-Chongqing
Wenzhou region: Wenzhou-Nanjing-Jinan-Zhengzhou-Hefei-Wuhan-Changsha-Nanchang-Wenzhou
Guangzhou region: Guangzhou-Fuzhou-Shenzhen-Haikou-Nanning-Guangzhou
Xi’an region: Xi’an-Yinchuan-Lanzhou-Urumqi-Xining-Xi’an
Total costs
175,239.8
Table 8. Results for SA algorithm.
Table 8. Results for SA algorithm.
Location od RDCs
Shenyang
Chongqing
Transportation routes within each alternative RDC region
Shenyang region: Shenyang-Changchun-Harbin-Shenyang
Beijing region: Beijing-Tianjin-Shijiazhuang-Taiyuan-Hohhot-Beijing
Chongqing region: Chongqing-Kunming-Chengdu-Guiyang-Lhasa-Chongqing
Wenzhou region: Wenzhou-Jinan-Nanjing-Nanchang-Zhengzhou-Wuhan-Hefei-Changsha-Wenzhou
Guangzhou region: Guangzhou-Fuzhou-Shenzhen-Haikou-Nanning-Guangzhou
Xi’an region: Xi’an-Xining-Yinchuan-Lanzhou-Urumqi-Xi’an
Total costs
210,371.65
Table 9. Results for TA algorithm.
Table 9. Results for TA algorithm.
Location od RDCs
Shenyang
Wenzhou
Transportation routes within each alternative RDC region
Shenyang region: Shenyang-Changchun-Harbin-Shenyang
Beijing region: Beijing-Shijiazhuang-Tianjin-Taiyuan-Hohhot-Beijing
Chongqing region: Chongqing-Kunming-Chengdu-Guiyang-Lhasa-Chongqing
Wenzhou region: Wenzhou-Nanjing-Jinan-Zhengzhou-Hefei-Wuhan-Changsha-Nanchang-Wenzhou
Guangzhou region: Guangzhou-Fuzhou-Shenzhen-Haikou-Nanning-Guangzhou
Xi’an region: Xi’an-Yinchuan-Lanzhou-Urumqi-Xining-Xi’an
Total costs
193,641.12
Publisher’s Note: MDPI stays neutral with regard to jurisdictional claims in published maps and institutional affiliations.

Share and Cite

MDPI and ACS Style

Ji, T.; Ji, S.; Ji, Y.; Liu, H. Study on Sustainable Combined Location-Inventory-Routing Problem Based on Demand Forecasting. Sustainability 2022, 14, 16279. https://doi.org/10.3390/su142316279

AMA Style

Ji T, Ji S, Ji Y, Liu H. Study on Sustainable Combined Location-Inventory-Routing Problem Based on Demand Forecasting. Sustainability. 2022; 14(23):16279. https://doi.org/10.3390/su142316279

Chicago/Turabian Style

Ji, Tingting, Shoufeng Ji, Yuanyuan Ji, and Hongyu Liu. 2022. "Study on Sustainable Combined Location-Inventory-Routing Problem Based on Demand Forecasting" Sustainability 14, no. 23: 16279. https://doi.org/10.3390/su142316279

APA Style

Ji, T., Ji, S., Ji, Y., & Liu, H. (2022). Study on Sustainable Combined Location-Inventory-Routing Problem Based on Demand Forecasting. Sustainability, 14(23), 16279. https://doi.org/10.3390/su142316279

Note that from the first issue of 2016, this journal uses article numbers instead of page numbers. See further details here.

Article Metrics

Back to TopTop