ERSDMM: A Standard Digitalization Modeling Method for Emergency Response Based on Knowledge Graph
Abstract
1. Introduction
2. Development Status
2.1. The Trend of Standard Digitalization
2.2. Technical Status
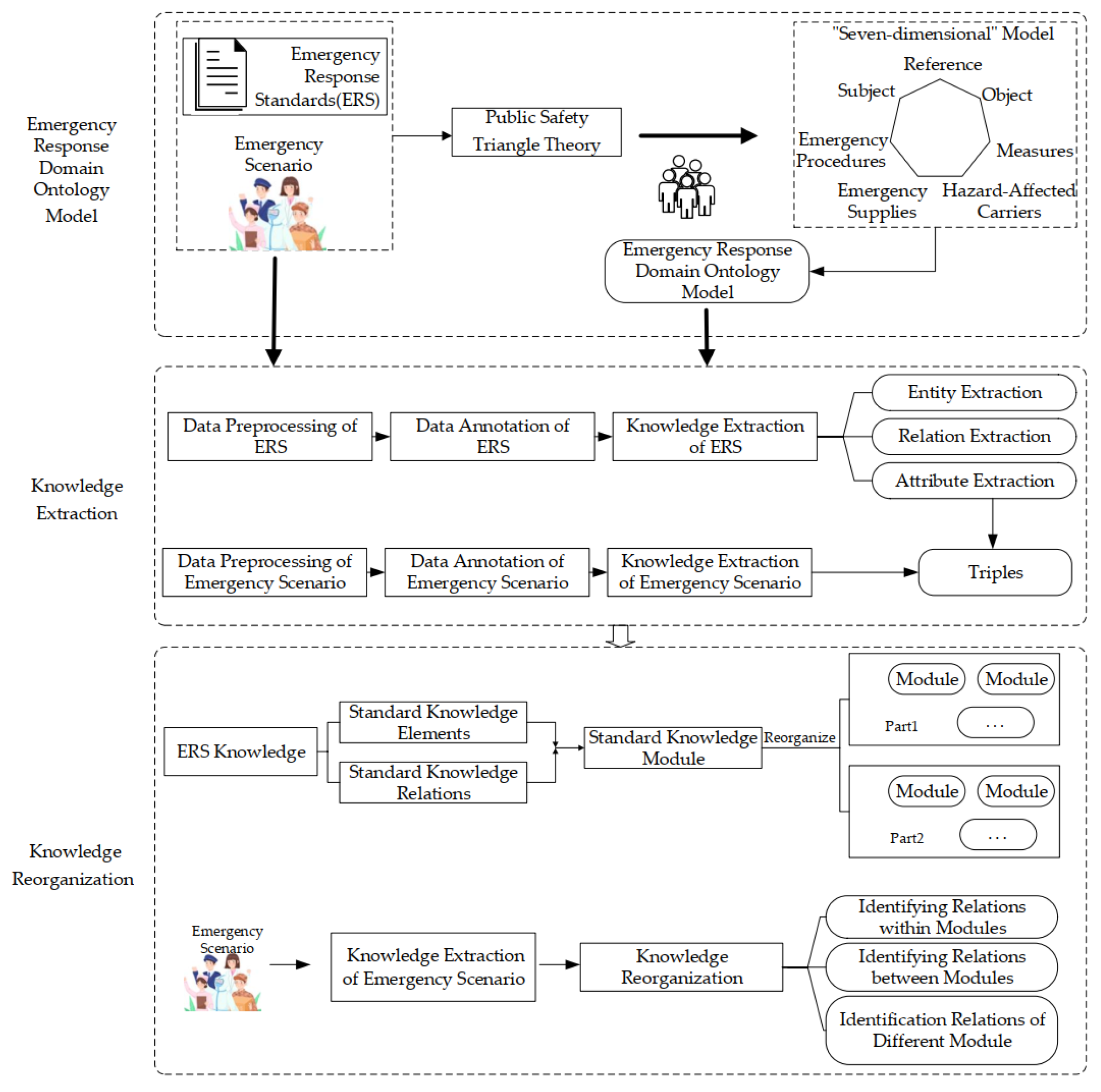
3. Construction of ERSDMM
3.1. The Construction of Emergency Response Domain Ontology Model
3.1.1. “Seven-Dimensional” Model
3.1.2. Construction of Emergency Response Domain Ontology
Concept Design
Relation Design
The Construction of Emergency Response Domain Ontology
3.2. Knowledge Extraction
- Step 1: Data preprocessing. The format of standard documents and scenario cases is not standardized. It is necessary to deal with the unstructured format of a text dataset when developing models that use off-the-shelf NLP tools [37]. So, we should correct typos, delete duplicate paragraphs, delete blank lines, and so on.
- Step 2: Data annotation. To realize knowledge extraction accurately, it is necessary to label standard content and scenario content according to emergency response domain ontology. Common annotation forms include BIO, BIOE, etc.
- Step 3: Knowledge extraction. Based on data annotation, the entities, relations, and attributes can be extracted as triples. The common extraction models include CNN-based models, RNN-based models, etc. We can use a pipeline or joint method to realize the entity and relation extraction.
3.3. Knowledge Reorganization
3.3.1. ERS Knowledge Reorganization
3.3.2. Scenario Response Standard Knowledge Reorganization
- Firstly, ERS knowledge and emergency scenario knowledge are extracted according to the emergency response domain ontology model.
- Secondly, retrieve ERS knowledge according to scenario knowledge requirements. We let scenario knowledge requirements interact with ERS knowledge to obtain valuable knowledge and discard useless ERS knowledge.
- Thirdly, the triples of ERS knowledge, demand, and result are effectively fused and judged to form a standard clause.
- Finally, different clauses are sorted out to form a standard knowledge module based on the scenario, which can provide indicator recommendations for emergency scenarios.
4. An Empirical Analysis
4.1. Knowledge Extraction
4.1.1. Coarse-Grained Knowledge Extraction of ERS
4.1.2. Fine-Grained Knowledge Extraction
4.2. Knowledge Reorganization
4.2.1. ERS Knowledge Reorganization
4.2.2. Scenario Response Standard Knowledge Reorganization
5. Discussion
5.1. Innovation
- This paper proposes ERSDMM, which provides an implementation framework for the digitalization of ERS in the emergency domain.
- This paper proposes a seven-dimensional model based on the triangle model, and constructs an emergency response domain ontology model containing ERS knowledge and emergency scenario knowledge. The knowledge coverage of the emergency response domain ontology model is more comprehensive.
- Based on the ERS fine-grained knowledge and scenario knowledge, a reorganization model of the emergency scenario response standard is proposed, which provides an index basis for forming response decisions that meet the requirements of the standards.
5.2. Research Prospects
6. Conclusions
Author Contributions
Funding
Institutional Review Board Statement
Informed Consent Statement
Data Availability Statement
Conflicts of Interest
References
- Qin, T.X.; Wang, W.; Xu, F.J. Status Quo, Difficulties and Suggestions of Digital Transformation of Emergency Response Standards. Think Tank Sci. Technol. 2022, 27, 17–22. [Google Scholar]
- Zhao, Z.J. What are the main challenges of standard digitization and how to deal with them? Chin. Stand. 2022, 55, 20–21. [Google Scholar]
- Luttmer, J.; Ehring, D.; Pluhnau, R.; Nagarajah, A. Representation and application of digital standards using knowledge graphs. In Proceedings of the Design Society: International Conference on Engineering Design (ICED2021), Cambridge, UK, 16–20 August 2021; pp. 2551–2560. [Google Scholar]
- Liu, H.L.; Niu, L. Research on the Organization Model of Knowledge Graph of Standard Documents. Arch. Sci. Bull. 2021, 43, 58–65. [Google Scholar]
- Wu, Y.H.; Qin, S.B.; Shan, Y.K.; Zhu, Y.C.; Jiang, H. Research on the Generating Mechanism of Technical Standards Intelligence from the Synergistic Perspective. J. Intell. 2022, 41, 54–62. [Google Scholar]
- Tao, L. Exploring the innovative application of standard digitalization in the field of engineering construction. Stand. Eng. Constr. 2022, 37, 29–30. [Google Scholar]
- Hu, O.J. A Preliminary Study of Standard Digitalization. In Proceedings of the 13th China Standardization Forum, Jinan, China, 26 October 2016. [Google Scholar]
- Cao, Y.S. Construction and Implementation of Standard Digital System. Chin. Stand. 2016, 49, 62–66. [Google Scholar]
- Wang, S.; Duan, F.F.; Lin, J. Inevitable Trend of Standardization Adapting to Global Digital Development Standardization Digital Transformation. Instrum. Stand. Metrol. 2021, 37, 1–3+14. [Google Scholar]
- Song, J. Digitalization of standards: A new trend of future development—An overview of ISO’s digitalization strategy. Stand. Eng. Constr. 2021, 37, 51–54. [Google Scholar]
- Zhang, L. Path Analysis and Suggestions for Standard Digitalization of International Electrotechnical Commission. Chin. Elect. Equip. Ind. 2021, 22, 71–73. [Google Scholar]
- Ehring, D.; Luttmer, J.; Pluhnau, R.; Nagarajah, A. SMART standards-concept for the automated transfer of standard contents into a machine-actionable form. In Proceedings of the 31st CIRP Design Conference, Enschede, The Netherlands, 19–21 May 2021; Volume 100, pp. 163–168. [Google Scholar]
- Loibl, A.; Manoharan, T.; Nagarajah, A. Procedure for the transfer of standards into machine-actionability. J. Adv. Mech. Des. Syst. 2020, 14, JAMDSM0022. [Google Scholar] [CrossRef]
- Yan, J.; Lv, T.; Yu, Y. Construction and recommendation of a water affair knowledge graph. Sustainability 2018, 10, 3429. [Google Scholar] [CrossRef]
- Yu, H.B.; Lu, G.J.; Cai, Q.H.; Xue, Y. A KGE Based Knowledge Enhancing Method for Aspect-Level Sentiment Classification. Mathematics 2022, 10, 3908. [Google Scholar] [CrossRef]
- Lygerakis, F.; Kampelis, N.; Kolokotsa, D. Knowledge Graphs’ Ontologies and Applications for Energy Efficiency in Buildings: A Review. Energies 2022, 15, 7520. [Google Scholar] [CrossRef]
- Tian, L.; Zhang, J.C.; Zhang, J.H.; Zhou, W.T.; Zhou, X. Knowledge graph survey: Representation, construction, reasoning and knowledge hypergraph theory. J. Comput. Appl. 2021, 41, 2161–2186. [Google Scholar]
- Zamini, M.; Reza, H.; Rabiei, M. A Review of Knowledge Graph Completion. Information 2022, 13, 396. [Google Scholar] [CrossRef]
- Zhang, Q.; Wen, Y.; Zhou, C.; Long, H.; Han, D.; Zhang, F.; Xiao, C. Construction of knowledge graphs for maritime dangerous goods. Sustainability 2019, 11, 2849. [Google Scholar] [CrossRef]
- Ji, S.; Pan, S.; Cambria, E.; Marttinen, P.; Philip, S.Y. A survey on knowledge graphs: Representation, acquisition, and applications. IEEE Trans. Neural Netw. Learn. 2021, 33, 494–514. [Google Scholar] [CrossRef]
- Zhao, X.Q.; Lu, X.W.; Li, T.E.; Chen, R. Research on Construction and Application of Intangible Cultural Heritage Based on Domain-specific Knowledge Grape. Arch. Sci. Bull. 2021, 43, 55–62. [Google Scholar]
- Lv, D.D.; Chen, J.H.; Mao, D.H.; Zhang, Q.C.; Zhao, M.; Hao, Z.H. Entity relationship extraction and correlation analysis of agricultural product standard domain knowledge graph. Trans. Chin. Soc. Agric. Eng. 2022, 30, 315–323. [Google Scholar]
- Qin, L.; Hao, Z.G.; Li, G.L. Construction and correlation analysis of national food safety standard graph. J. Comput. Appl. 2021, 41, 1005–1011. [Google Scholar]
- Zhang, P.F.; Yuan, Z.X.; Bao, W.; Hong, X.D. Research on Standard Oriented Knowledge Graph Construction Method. Std. Sci. 2020, 58, 68–73. [Google Scholar]
- Jiang, Y.; Gao, X.; Su, W.; Li, J.R. Systematic knowledge management of construction safety standards based on knowledge graphs: A case study in China. Int. J. Environ. Res. Public Health 2021, 18, 10692. [Google Scholar] [CrossRef] [PubMed]
- Zhang, H.; Hou, X. Analysis of standard documents based on knowledge graph. Comput. Eng. Des. 2017, 38, 1103–1109. [Google Scholar]
- Hao, W.J.; Wei, M.; Zhang, H.; Wang, L.X.; Hu, C. Architecture and Implement of Standard-oriented Knowledge Graphs. Inf. Technol. Stand. 2021, 63, 44–47. [Google Scholar]
- Zhang, C.; Wang, J.Y.; Shen, S.F.; Qin, T.X.; Yang, R. Research on the Construction of Public Safety Emergency Standard System. China’s Emerg. Manag. 2014, 8, 16–22. [Google Scholar]
- Xu, S.K.; Yu, M.; Chen, L.; Fang, Y. Research on the Construction of the Standards System for Urban Community Emergency Management. Chin. Stand. 2022, 38, 92–97+104. [Google Scholar]
- Fan, W.D.; Liu, Y.; Wong, W.G. Triangular Framework and “4+1” Methodology for Public Security Science and Technology. Sci. Technol. Rev. 2009, 5, 12–18. [Google Scholar]
- Zhang, D.H.; Tan, N.; Li, J.L.; Cheng, L.; Shen, S.F. Analysis of the Safety Emergency of Poultry Products Based on the Theory of “Triangular Framework”. Sci. Technol. Manag. Res. 2016, 36, 217–222. [Google Scholar]
- SAC/TC351; GBT 35561-2017 Emergency Classification and Coding. Standards Press of China: Beijing, China, 2018.
- SAC/TC307; GBT 32572-2016 Classification and Coding for Natural Disaster Exposure. Standards Press of China: Beijing, China, 2016.
- Standing Committee of the National People’s Congress. Emergency Response Law of the People’s Republic of China. In Proceedings of the 29th Session, Beijing, China, 30 August 2007. [Google Scholar]
- SAC/TC287; GB/T38565-2020 Classification and Code of Emergency Supplies. Standards Press of China: Beijing, China, 2020.
- Yang, Y.X.; Tu, X.Y.; Liu, W.L. Research on the Construction and Application of Standard Documents Knowledge Graph. Digit. Libr. Fed. 2022, 18, 22–30. [Google Scholar]
- Zamini, M. Unsupervised Text Mining of COVID-19 Records. arXiv 2021, arXiv:2110.07357. [Google Scholar]
- Tiwari, S.; Al-Aswadi, F.N.; Gaurav, D. Recent trends in knowledge graphs: Theory and practice. Soft Comput. 2021, 25, 8337–8355. [Google Scholar] [CrossRef]
- Scott, S.; Orlikowski, W. The digital undertow: How the corollary effects of digital transformation affect industry standards. Inf. Syst. Res. 2022, 33, 311–336. [Google Scholar] [CrossRef]










| Primary Concepts | Secondary Concepts | Tertiary Concepts | 
|---|---|---|
| Subject | Government organization | Government departments, emergency command agencies, etc. | 
| NGO | Social groups, volunteer teams, etc. | |
| Unit | Managers, technicians, etc. | 
| Primary Concepts | Secondary Concepts | Tertiary Concepts | Fourth-Level Concepts | Reference | 
|---|---|---|---|---|
| Object | Emergency | Natural disaster | Flood and drought disasters, meteorological disasters, etc. | GB/T 35561-2017 Emergency Classification and Coding | 
| Accident disaster | Coal mine accidents, fire accidents, etc. | |||
| Public health emergency | Infectious diseases, food, drug safety events, etc. | |||
| Social security emergency | Mass incidents, major criminal cases, etc. | |||
| Disaster factors | Matter | Dangerous chemicals, etc. | ||
| Energy | Water, electricity, fire, etc. | |||
| Information | Rumors, etc. | |||
| Time | Start time | Hour/minute/second–Day/month/year | ||
| End time | Hour/minute /second–Day/month/year | |||
| Duration | Minutes, hours | |||
| Location | Administrative area | Town, country, city, province | ||
| Longitude and latitude | Longitude, latitude | |||
| Loss | Economic loss | Direct economic loss, indirect economic loss | ||
| Personnel loss | Injury, death, relocation | |||
| Other losses | The affected area of crops, the affected area covered | |||
| Level | Level | Grade I (especially important), Grade II (important), Grade III (large), grade IV (general) | ||
| Color | Blue, yellow, orange, red | 
| Primary Concepts | Secondary Concepts | Tertiary Concepts | Reference | 
|---|---|---|---|
| Hazard-affected carriers | Social security emergency | Mass incidents, major criminal cases, etc. | GB T 32572-2016 Classification and Coding for Natural Disaster Exposure | 
| Disaster-stricken groups | Victims, affected people, etc. | ||
| Property | Fixed property, current assets, etc. | ||
| Resources and environment | Land resources, mineral resources, etc. | 
| Primary Concepts | Secondary Concepts | 
|---|---|
| Emergency procedures | Preparedness | 
| Monitoring and warning | |
| Response | |
| Recovery | 
| Primary Concepts | Secondary Concepts | Tertiary Concepts | Emergency Procedures | Reference | 
|---|---|---|---|---|
| Measures | Risk Management | Risk identification, risk analysis, etc. | Preparedness | Emergency Response Law of the People’s Republic of China | 
| Drill training | Emergency knowledge training, safety knowledge training, etc. | |||
| Material reserve | Emergency material supervision, production, storage, allocation, etc. | |||
| Monitor | On duty, real-time monitoring, etc. | Monitoring and warning | The National Response Plan | |
| Warning | Warning release, cancellation, etc. | |||
| Command and Judge | Command setting, command operation, etc. | Response | NIMS | |
| Action Rescue | Information reporting, evacuation, vigilance isolation, etc. | |||
| Emergency support | Material security, communication, information security, etc. | |||
| Financial administration | Leasing matters, analysis of emergency costs, etc. | |||
| Survey evaluation | Statistical survey, disaster assessment, etc. | Recovery | Emergency Response Law of the People’s Republic of China | |
| Recovery | Restoration of social order, restoration of public facilities, etc. | |||
| Rescue | Compensation, pension, resettlement, etc. | 
| Primary Concepts | Secondary Concepts | Tertiary Concepts | Reference | 
|---|---|---|---|
| Emergency supplies | Basic living supplies | Vegetables, fruits, etc. | GBT 38565-2020 Classification and code of emergency supplies | 
| Emergency equipment and supporting supplies | Explosion-proof gloves, diving gloves, etc. | ||
| Engineering materials and machining equipment | Pipeline testing equipment, site monitoring equipment, etc. | 
| Primary Concepts | Secondary Concepts | 
|---|---|
| Reference | Laws and regulation | 
| Policy document | |
| Emergency plan | |
| National standard | |
| Industry Standard | |
| Local standard | |
| Group standard | 
| Concept | Relation | Concept | 
|---|---|---|
| Subject | Issue/Put forward/Draft/Centralized in | reference | 
| Subject | Use/Provide | Emergency supplies | 
| Subject | Be responsible for/Support/Adopt/Provide/Participate in/Implement/Execute | Measures | 
| Emergency supplies/object/emergency procedures/Measures | According to | reference | 
| Object | Stage is | emergency procedures | 
| Emergency supplies | Guarantee/Reserve | Measures | 
| Object | Make… Affected | Hazard-affected carriers | 
| Chapter Title | Content | 
|---|---|
| 4 Classification | Emergency shelter for earthquake disasters contains three classes —Class I emergency shelter for earthquake disaster, has comprehensive facility configuration and can accommodate the assisted personnel for more than 30 days —Class II emergency shelter for earthquake disaster, has general facility configuration and can accommodate the assisted personnel for 10 days~30 days —Class III emergency shelter for earthquake disaster, has base facility configuration and can accommodate the assisted personnel within 10 days | 
| Content | Results | 
|---|---|
| Emergency shelter for earthquake disasters contains three classes —Class I emergency shelter for earthquake disaster, has comprehensive facility configuration and can accommodate the recipients for more than 30 days —Class II emergency shelter for earthquake disaster, has general facility configuration and can accommodate the recipients for 10 d~30 d —Class III emergency shelter for earthquake disaster, has base facility configuration and can accommodate the recipients within 10 days | <Emergency shelter for earthquake disasters, contains, Class I emergency shelter for earthquake disaster> <Emergency shelter for earthquake disasters, contains, Class II emergency shelter for earthquake disaster> <Emergency shelter for earthquake disasters, contains, Class III emergency shelter for earthquake disaster> <Class I emergency shelter for earthquake disaster, has, comprehensive facility configuration> <Class II emergency shelter for earthquake disaster, has, general facility configuration> <Class III emergency shelter for earthquake disaster, has, base facility configuration> <Class I emergency shelter for earthquake disaster, accommodate, recipients> <Class II emergency shelter for earthquake disaster, accommodate, recipients> <Class III emergency shelter for earthquake disaster, accommodate, recipients> <Class I emergency shelter for earthquake disaster, time_is, more than 30 days> <Class II emergency shelter for earthquake disaster, time_is, 10 days~30 days> <Class III emergency shelter for earthquake disaster, time_is, within 10 days> | 
| Publisher’s Note: MDPI stays neutral with regard to jurisdictional claims in published maps and institutional affiliations. | 
© 2022 by the authors. Licensee MDPI, Basel, Switzerland. This article is an open access article distributed under the terms and conditions of the Creative Commons Attribution (CC BY) license (https://creativecommons.org/licenses/by/4.0/).
Share and Cite
Liu, W.; Yang, Y.; Tu, X.; Wang, W. ERSDMM: A Standard Digitalization Modeling Method for Emergency Response Based on Knowledge Graph. Sustainability 2022, 14, 14975. https://doi.org/10.3390/su142214975
Liu W, Yang Y, Tu X, Wang W. ERSDMM: A Standard Digitalization Modeling Method for Emergency Response Based on Knowledge Graph. Sustainability. 2022; 14(22):14975. https://doi.org/10.3390/su142214975
Chicago/Turabian StyleLiu, Wenling, Yuexiang Yang, Xinyu Tu, and Wan Wang. 2022. "ERSDMM: A Standard Digitalization Modeling Method for Emergency Response Based on Knowledge Graph" Sustainability 14, no. 22: 14975. https://doi.org/10.3390/su142214975
APA StyleLiu, W., Yang, Y., Tu, X., & Wang, W. (2022). ERSDMM: A Standard Digitalization Modeling Method for Emergency Response Based on Knowledge Graph. Sustainability, 14(22), 14975. https://doi.org/10.3390/su142214975
 
        
 
                                                

 
       