Research on Performance Evaluation of Coal Enterprises Based on Grounded Theory, Entropy Method and Cloud Model from the Perspective of ESG
Abstract
:1. Introduction
2. Literature Review
2.1. ESG
2.2. Enterprise Performance Evaluation
2.3. ESG and Enterprise Performance Evaluation
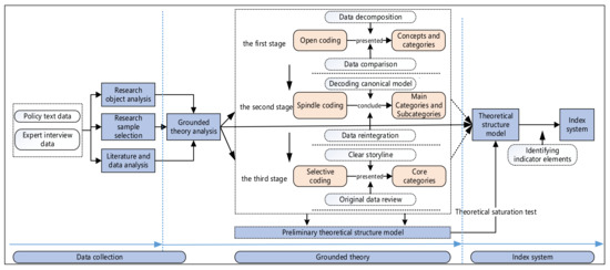
3. Theoretical Mechanism of Coal Enterprise Performance Evaluation Based on Grounded Theory from the Perspective of ESG
3.1. Structural Model of Coal Enterprise Performance Evaluation Elements Based on Grounded Theory
3.1.1. Grounded Theory
3.1.2. Sample Selection and Data Collection
Policy Data on ESG and Coal Enterprises Performance
In-Depth Interview Data on ESG and Coal Enterprise Performance
3.1.3. Data Coding and Category Extraction
Developing the Concepts
Exploring the Categories
3.1.4. Construction of Structural Dimension Model (FESG)
Financial Performance (F)
Environmental Performance (E)
Social Performance (S)
Governance Performance (G)
3.2. Performance Evaluation Index System of Coal Enterprises Based on ESG-GT
4. Construction of Performance Evaluation Model of Coal Enterprise Based on Entropy Method and Cloud Model
4.1. Weight Assignment of Coal Enterprise Performance Evaluation Index Based on Entropy Method
4.2. Construction of Coal Enterprise Performance Evaluation Model Based on Cloud Model
4.2.1. Division of Index Grade
Financial Performance Index
Environmental Performance Index
Social Performance Index
Governance Performance Index
4.2.2. Normal Cloud Processing for Index Grade
4.2.3. Membership Degree of Index Grade
4.2.4. Evaluation of Enterprise Performance Grade
5. Case Analysis of Coal Enterprise Performance Evaluation Based on ESG-GT-EM-CM
5.1. Research Object and Data Source
5.2. Application of Performance Evaluation Model
5.2.1. Weight of Performance Evaluation Index
5.2.2. Grade Membership Degree of Performance Evaluation Index
5.2.3. Evaluation of Performance Levels
Evaluation of Overall Performance Level
Evaluation of Specific Performance Level
5.3. Analysis of Performance Evaluation Results
5.3.1. Overall Performance
5.3.2. Financial Performance
Macro Perspective
Micro Perspective
5.3.3. Environmental Performance
Macro Perspective
Micro Perspective
5.3.4. Social Performance
Macro Perspective
Micro Perspective
5.3.5. Governance Performance
Macro Perspective
Micro Perspective
5.4. Verification and Comparison of Results
Static Analysis and Verification
Dynamic Analysis and Comparison
6. Conclusions and Suggestions
6.1. Main Conclusions
6.1.1. Perspective of Theoretical Mechanism
6.1.2. Perspective of Model and Method
6.1.3. Perspective of Case Analysis
6.2. Policy Implications
6.2.1. Optimization of Development Concept—Promoting Sustainable Development of Coal Enterprises
6.2.2. Optimization of Development Mechanism—Improving the ESG Rating Level of Coal Enterprises
6.2.3. Optimization of Development Mode—Improving the Comprehensive Performance of Coal Enterprises
6.2.4. Analysis of Management Countermeasures of Coal Enterprise Development from the Perspective of Sustainable Development
On the Basis of the Dimension of Financial Performance
On the Basis of the Dimension of Environmental Performance
On the Basis of the Dimension of Social Performance
On the Basis of the Dimension of Governance Performance
On the Basis of the Dimension of ESG
6.3. Limitations and Future Work
Author Contributions
Funding
Institutional Review Board Statement
Informed Consent Statement
Data Availability Statement
Conflicts of Interest
Appendix A. Cloudification Results of Performance Index Grades
| Excellent (A) | Good (B) | Medium (C) | Low (D) | Poor (E) | |
|---|---|---|---|---|---|
| C1-1 | (10.925,1.592,0.080) | (7.175,1.592,0.080) | (3.425,1.592,0.080) | (−0.325,1.592,0.080) | (−4.075,1.592,0.080) |
| C1-2 | (18.460,2.688,0.134) | (12.130,2.688,0.134) | (5.795,2.688,0.134) | (−0.535,2.688,0.134) | (−6.865,2.688,0.134) |
| C1-3 | (17.900,2.548,0.127) | (11.900,2.548,0.127) | (5.900,2.548,0.127) | (−0.100,2.548,0.127) | (−6.100,2.548,0.127) |
| C2-1 | (107.525,9.873,0.494) | (84.275,9.873,0.494) | (61.025,9.873,0.494) | (37.775,9.873,0.494) | (14.525,9.873,0.494) |
| C2-2 | (18.590,2.777,0.139) | (12.060,2.777,0.139) | (5.535,2.777,0.139) | (−3.265,2.777,0.139) | (−12.065,2.777,0.139) |
| C2-3 | (44.915,5.253,0.263) | (57.285,5.253,0.263) | (69.655,5.253,0.263) | (82.025,5.253,0.263) | (94.395,5.253,0.263) |
| C3-1 | (0.705,0.055,0.003) | (0.575,0.055,0.003) | (0.445,0.055,0.003) | (0.315,0.055,0.003) | (0.185,0.055,0.003) |
| C3-2 | (2.025,0.191,0.010) | (1.575,0.191,0.010) | (1.125,0.191,0.010) | (0.675,0.191,0.010) | (0.250,0.191,0.010) |
| C3-3 | (14.830,1.563,0.078) | (11.150,1.563,0.078) | (7.470,1.563,0.078) | (3.790,1.563,0.078) | (1.000,1.563,0.078) |
| C4-1 | (18.750,4.246,0.212) | (8.750,4.246,0.212) | (−1.250,4.246,0.212) | (−11.250,4.246,0.212) | (−21.250,4.246,0.212) |
| C4-2 | (9.825,4.395,0.220) | (−0.525,4.395,0.220) | (−10.875,4.395,0.220) | (−21.225,4.395,0.220) | (−31.575,4.395,0.220) |
| C4-3 | (9.805,1.711,0.086) | (5.775,1.711,0.086) | (1.745,1.711,0.086) | (−2.285,1.711,0.086) | (−6.315,1.711,0.086) |
| C5-1 | (1.500,1.274,0.064) | (5.000,1.699,0.085) | (9.000,1.699,0.085) | (13.000,1.699,0.085) | (17.000,1.699,0.085) |
| C6-1 | (95.000,4.246,0.212) | (85.000,4.246,0.212) | (75.000,4.246,0.212) | (65.000,4.246,0.212) | (55.000,4.246,0.212) |
| C6-2 | (87.500,2.123,0.106) | (82.500,2.123,0.106) | (77.500,2.123,0.106) | (72.5,2.123,0.106) | (67.500,2.123,0.106) |
| C6-3−1 | (97.500,2.123,0.106) | (92.500,2.123,0.106) | (87.500,2.123,0.106) | (82.500,2.123,0.106) | (77.500,2.123,0.106) |
| C6-3−2 | (82.500,2.123,0.106) | (77.500,2.123,0.106) | (72.500,2.123,0.106) | (67.500,2.123,0.106) | (62.500,2.123,0.106) |
| C6-3−3 | (72.500,2.123,0.106) | (67.500,2.123,0.106) | (62.500,2.123,0.106) | (57.500,2.123,0.106) | (52.500,2.123,0.106) |
| C7-1 | (45.000,4.246,0.212) | (35.000,4.246,0.212) | (25.000,4.246,0.212) | (15.000,4.246,0.212) | (5.000,4.246,0.212) |
| C7-2 | (45.000,4.246,0.212) | (35.000,4.246,0.212) | (25.000,4.246,0.212) | (15.000,4.246,0.212) | (5.000,4.246,0.212) |
| C7-3 | (45.000,4.246,0.212) | (35.000,4.246,0.212) | (25.000,4.246,0.212) | (15.000,4.246,0.212) | (5.000,4.246,0.212) |
| C8-1 | (11.000,1.699,0.085) | (7.000,1.699,0.085) | (3.000,1.699,0.085) | (0.525,0.403,0.020) | (0.025,0.021,0.001) |
| C8-2 | (2.250,0.212,0.011) | (1.750,0.212,0.011) | (1.250,0.212,0.011) | (0.750,0.212,0.011) | (0.250,0.212,0.011) |
| C9-1 | (22.500,2.123,0.106) | (17.500,2.123,0.106) | (12.500,2.123,0.106) | (7.500,2.123,0.106) | (2.500,2.123,0.106) |
| C9-2 | (12.500,2.123,0.106) | (7.500,2.123,0.106) | (2.500,2.123,0.106) | (−2.500,2.123,0.106) | (−7.500,2.123,0.106) |
| C10-1 | (2.250,0.212,0.011) | (1.750,0.212,0.011) | (1.250,0.212,0.011) | (0.750,0.212,0.011) | (0.250,0.212,0.011) |
| C10-2 | (0.025,0.021,0.001) | (0.075,0.021,0.001) | (0.125,0.021,0.001) | (0.175,0.021,0.001) | (0.225,0.021,0.001) |
| C11-1 | (22.500,2.123,0.106) | (17.500,2.123,0.106) | (12.500,2.123,0.106) | (7.500,2.123,0.106) | (2.500,2.123,0.106) |
| C11-2 | (4.500,0.425,0.021) | (3.500,0.425,0.021) | (2.500,0.425,0.021) | (1.500,0.425,0.021) | (0.500,0.425,0.021) |
| C12-1 | (0.150,0.042,0.002) | (0.250,0.042,0.002) | (0.350,0.042,0.002) | (0.450,0.042,0.002) | (0.550,0.042,0.002) |
| C12-2 | (80.000,8.493,0.425) | (60.000,8.493,0.425) | (40.000,8.493,0.425) | (20.000,8.493,0.425) | (5.000,4.346,0.212) |
| C13-1 | (54.000,3.397,0.170) | (46.000,3.397,0.170) | (37.500,3.822,0.191) | (29.000,3.397,0.170) | (21.000,3.397,0.170) |
| C13-2 | (15.500,1.274,0.064) | (12.500,1.274,0.064) | (9.500,1.274,0.064) | (6.500,1.274,0.064) | (3.500,1.274,0.064) |
| C14-1 | (0.100,0.085,0.004) | (0.300,0.085,0.004) | (0.500,0.085,0.004) | (0.700,0.085,0.004) | (0.900,0.085,0.004) |
| C14-2 | (1.500,1.274,0.064) | (4.500,1.274,0.064) | (7.500,1.274,0.064) | (10.500,1.274,0.064) | (13.500,1.274,0.064) |
| C15-1 | (9.000,0.849,0.042) | (7.000,0.849,0.042) | (5.000,0.849,0.042) | (3.000,0.849,0.042) | (1.000,0.849,0.042) |
| C15-2 | (0.020,0.017,0.001) | (0.060,0.017,0.001) | (0.100,0.017,0.001) | (0.140,0.017,0.001) | (0.180,0.017,0.001) |
Appendix B. Z Coal Enterprise Performance Evaluation Index Grade Membership Matrix
| Excellent (A) | Good (B) | Medium (C) | Low (D) | Poor (E) | |
|---|---|---|---|---|---|
| C1-1Return on equity(%) | 0.0000 | 0.0250 | 0.8747 | 0.1003 | 0.0000 |
| C1-2Operating profit margin(%) | 0.0000 | 0.0314 | 0.8945 | 0.0742 | 0.0000 |
| C1-3Return on capital(%) | 0.0000 | 0.0103 | 0.6999 | 0.2893 | 0.0006 |
| C2-1Quick ratio(%) | 0.0000 | 0.0691 | 0.8934 | 0.0376 | 0.0000 |
| C2-2Cash flow liability ratio(%) | 1.0000 | 0.0000 | 0.0000 | 0.0000 | 0.0000 |
| C2-3Asset-liability ratio(%) | 0.0508 | 0.8758 | 0.0732 | 0.0001 | 0.0000 |
| C3-1Total asset turnover rate(times) | 0.0000 | 0.0000 | 0.0013 | 0.4235 | 0.5752 |
| C3-2Current assets turnover rate(times) | 0.0000 | 0.0690 | 0.8801 | 0.0508 | 0.0000 |
| C3-3Accounts receivable turnover ratio(times) | 0.0000 | 0.0250 | 0.8586 | 0.1158 | 0.0005 |
| C4-1Growth rate of total operating income(%) | 0.0010 | 0.2612 | 0.7322 | 0.0056 | 0.0000 |
| C4-2Growth rate of operating profit(%) | 1.0000 | 0.0000 | 0.0000 | 0.0000 | 0.0000 |
| C4-3Growth rate of total assets(%) | 0.0000 | 0.0000 | 0.0001 | 0.1142 | 0.8857 |
| C5-1Comprehensive energy consumption of raw coal production (kg standard coal/ton coal) | 0.0228 | 0.9300 | 0.0473 | 0.0000 | 0.0000 |
| C6-1Recovery rate of mining area(%) | 0.7438 | 0.2556 | 0.0006 | 0.0000 | 0.0000 |
| C6-2Utilization rate of coal gangue(%) | 0.5201 | 0.4770 | 0.0029 | 0.0000 | 0.0000 |
| C6-3Mine water utilization rate(%) | 0.3794 | 0.6189 | 0.0017 | 0.0000 | 0.0000 |
| C7-1Sulfur dioxide emission reduction rate(%) | 0.0000 | 0.0000 | 0.0688 | 0.8881 | 0.0430 |
| C7-2Nitrogen oxide emission reduction rate(%) | 0.4895 | 0.5075 | 0.0029 | 0.0000 | 0.0000 |
| C7-3Chemical oxygen demand reduction rate(%) | 0.0000 | 0.0006 | 0.2840 | 0.7063 | 0.0092 |
| C8-1Proportion of R&D personnel(%) | 0.0000 | 0.1948 | 0.8051 | 0.0000 | 0.0000 |
| C8-2Proportion of R&D expenditure(%) | 0.0035 | 0.7002 | 0.2953 | 0.0009 | 0.0000 |
| C9-1Cash ratio paid to employees(%) | 0.0000 | 0.0000 | 0.1697 | 0.8206 | 0.0096 |
| C9-2Employee per capita annual income growth rate(%) | 0.0264 | 0.8404 | 0.1331 | 0.0001 | 0.0000 |
| C10-1Proportion of safety production input(%) | 1.0000 | 0.0000 | 0.0000 | 0.0000 | 0.0000 |
| C10-2Coal production death rate per million tons(%) | 0.9878 | 0.0122 | 0.0000 | 0.0000 | 0.0000 |
| C11-1Tax contribution rate(%) | 0.0000 | 0.0059 | 0.6086 | 0.3849 | 0.0006 |
| C11-2Social contribution per share(yuan) | 0.0000 | 0.0001 | 0.1182 | 0.8584 | 0.0233 |
| C12-1Herfindahl_5index | 0.0000 | 0.0002 | 0.2179 | 0.7763 | 0.0057 |
| C12-2Dividend distribution ratio(%) | 0.0000 | 0.0000 | 0.0418 | 0.9444 | 0.0138 |
| C13-1Proportion of independent directors(%) | 0.0000 | 0.0395 | 0.9133 | 0.0470 | 0.0002 |
| C13-2Number of board meetings(times) | 0.0000 | 0.0000 | 0.0008 | 0.5085 | 0.4907 |
| C14-1Proportion of executive compensation(%) | 1.0000 | 0.0000 | 0.0000 | 0.0000 | 0.0000 |
| C14-2Management expenses ratio(%) | 0.0045 | 0.5676 | 0.4274 | 0.0005 | 0.0000 |
| C15-1Number of meetings of the board of supervisors(times) | 0.0000 | 0.0893 | 0.8310 | 0.0797 | 0.0000 |
| C15-2Compensation proportion of supervisors(%) | 1.0000 | 0.0000 | 0.0000 | 0.0000 | 0.0000 |
| Excellent (A) | Good (B) | Medium (C) | Low (D) | Poor (E) | |
|---|---|---|---|---|---|
| C1-1Return on equity(%) | 0.0002 | 0.1711 | 0.8164 | 0.0124 | 0.0000 |
| C1-2Operating profit margin(%) | 0.0004 | 0.2621 | 0.7249 | 0.0126 | 0.0000 |
| C1-3Return on capital(%) | 0.0000 | 0.0285 | 0.8487 | 0.1228 | 0.0000 |
| C2-1Quick ratio(%) | 0.0001 | 0.1917 | 0.7967 | 0.0114 | 0.0000 |
| C2-2Cash flow liability ratio(%) | 1.0000 | 0.0000 | 0.0000 | 0.0000 | 0.0000 |
| C2-3Asset-liability ratio(%) | 0.0612 | 0.8960 | 0.0428 | 0.0000 | 0.0000 |
| C3-1Total asset turnover rate(times) | 0.0000 | 0.0000 | 0.1183 | 0.8601 | 0.0216 |
| C3-2Current assets turnover rate(times) | 0.3088 | 0.6817 | 0.0095 | 0.0000 | 0.0000 |
| C3-3Accounts receivable turnover ratio(times) | 0.0769 | 0.8950 | 0.0281 | 0.0000 | 0.0000 |
| C4-1Growth rate of total operating income(%) | 1.0000 | 0.0000 | 0.0000 | 0.0000 | 0.0000 |
| C4-2Growth rate of operating profit(%) | 1.0000 | 0.0000 | 0.0000 | 0.0000 | 0.0000 |
| C4-3Growth rate of total assets(%) | 0.0001 | 0.2342 | 0.7507 | 0.0150 | 0.0000 |
| C5-1Comprehensive energy consumption of raw coal production (kg standard coal/ton coal) | 0.0373 | 0.9119 | 0.0508 | 0.0000 | 0.0000 |
| C6-1Recovery rate of mining area(%) | 0.6447 | 0.3550 | 0.0003 | 0.0000 | 0.0000 |
| C6-2Utilization rate of coal gangue(%) | 1.0000 | 0.0000 | 0.0000 | 0.0000 | 0.0000 |
| C6-3Mine water utilization rate(%) | 0.0000 | 0.0000 | 0.0000 | 0.0000 | 1.0000 |
| C7-1Sulfur dioxide emission reduction rate(%) | 0.0000 | 0.0175 | 0.8465 | 0.1360 | 0.0001 |
| C7-2Nitrogen oxide emission reduction rate(%) | 0.0000 | 0.0000 | 0.0336 | 0.8594 | 0.1069 |
| C7-3Chemical oxygen demand reduction rate(%) | 0.2989 | 0.6946 | 0.0066 | 0.0000 | 0.0000 |
| C8-1Proportion of R&D personnel(%) | 0.0001 | 0.2028 | 0.7971 | 0.0000 | 0.0000 |
| C8-2Proportion of R&D expenditure(%) | 0.0077 | 0.7154 | 0.2763 | 0.0006 | 0.0000 |
| C9-1Cash ratio paid to employees(%) | 0.0000 | 0.0000 | 0.0123 | 0.7680 | 0.2196 |
| C9-2Employee per capita annual income growth rate(%) | 0.0000 | 0.0000 | 0.0129 | 0.8807 | 0.1064 |
| C10-1Proportion of safety production input(%) | 0.3870 | 0.6116 | 0.0014 | 0.0000 | 0.0000 |
| C10-2Coal production death rate per million tons(%) | 0.9107 | 0.0893 | 0.0000 | 0.0000 | 0.0000 |
| C11-1Tax contribution rate(%) | 0.0001 | 0.1333 | 0.8368 | 0.0298 | 0.0000 |
| C11-2Social contribution per share(yuan) | 0.0000 | 0.0010 | 0.5059 | 0.4919 | 0.0011 |
| C12-1Herfindahl_5index | 0.0000 | 0.0001 | 0.2232 | 0.7661 | 0.0107 |
| C12-2Dividend distribution ratio(%) | 0.0000 | 0.0000 | 0.0090 | 0.6918 | 0.2992 |
| C13-1Proportion of independent directors(%) | 0.0000 | 0.0012 | 0.5448 | 0.4525 | 0.0016 |
| C13-2Number of board meetings(times) | 0.0000 | 0.0053 | 0.5319 | 0.4614 | 0.0015 |
| C14-1Proportion of executive compensation(%) | 1.0000 | 0.0000 | 0.0000 | 0.0000 | 0.0000 |
| C14-2Management expenses ratio(%) | 0.0471 | 0.8790 | 0.0740 | 0.0000 | 0.0000 |
| C15-1Number of meetings of the board of supervisors(times) | 0.0000 | 0.0008 | 0.5096 | 0.4871 | 0.0025 |
| C15-2Compensation proportion of supervisors(%) | 1.0000 | 0.0000 | 0.0000 | 0.0000 | 0.0000 |
| Excellent (A) | Good (B) | Medium (C) | Low (D) | Poor (E) | |
|---|---|---|---|---|---|
| C1-1Return on equity(%) | 0.0022 | 0.6440 | 0.3535 | 0.0003 | 0.0000 |
| C1-2Operating profit margin(%) | 0.0012 | 0.4122 | 0.5833 | 0.0033 | 0.0000 |
| C1-3Return on capital(%) | 0.0000 | 0.0733 | 0.8919 | 0.0348 | 0.0000 |
| C2-1Quick ratio(%) | 0.0010 | 0.2786 | 0.7181 | 0.0024 | 0.0000 |
| C2-2Cash flow liability ratio(%) | 1.0000 | 0.0000 | 0.0000 | 0.0000 | 0.0000 |
| C2-3Asset-liability ratio(%) | 0.0341 | 0.8961 | 0.0698 | 0.0000 | 0.0000 |
| C3-1Total asset turnover rate(times) | 0.0000 | 0.0085 | 0.8034 | 0.1881 | 0.0001 |
| C3-2Current assets turnover rate(times) | 0.9456 | 0.0543 | 0.0001 | 0.0000 | 0.0000 |
| C3-3Accounts receivable turnover ratio(times) | 1.0000 | 0.0000 | 0.0000 | 0.0000 | 0.0000 |
| C4-1Growth rate of total operating income(%) | 1.0000 | 0.0000 | 0.0000 | 0.0000 | 0.0000 |
| C4-2Growth rate of operating profit(%) | 1.0000 | 0.0000 | 0.0000 | 0.0000 | 0.0000 |
| C4-3Growth rate of total assets(%) | 0.0191 | 0.8742 | 0.1066 | 0.0001 | 0.0000 |
| C5-1Comprehensive energy consumption of raw coal production (kg standard coal/ton coal) | 0.0452 | 0.9233 | 0.0315 | 0.0000 | 0.0000 |
| C6-1Recovery rate of mining area(%) | 0.6074 | 0.3921 | 0.0005 | 0.0000 | 0.0000 |
| C6-2Utilization rate of coal gangue(%) | 0.4372 | 0.5575 | 0.0054 | 0.0000 | 0.0000 |
| C6-3Mine water utilization rate(%) | 0.4464 | 0.5482 | 0.0055 | 0.0000 | 0.0000 |
| C7-1Sulfur dioxide emission reduction rate(%) | 0.0065 | 0.6520 | 0.3406 | 0.0009 | 0.0000 |
| C7-2Nitrogen oxide emission reduction rate(%) | 0.0000 | 0.0000 | 0.0000 | 0.0000 | 1.0000 |
| C7-3Chemical oxygen demand reduction rate(%) | 0.0013 | 0.3000 | 0.6966 | 0.0021 | 0.0000 |
| C8-1Proportion of R&D personnel(%) | 0.0024 | 0.4880 | 0.5096 | 0.0000 | 0.0000 |
| C8-2Proportion of R&D expenditure(%) | 0.0000 | 0.0130 | 0.7289 | 0.2577 | 0.0005 |
| C9-1Cash ratio paid to employees(%) | 0.0000 | 0.0000 | 0.0034 | 0.7059 | 0.2907 |
| C9-2Employee per capita annual income growth rate(%) | 1.0000 | 0.0000 | 0.0000 | 0.0000 | 0.0000 |
| C10-1Proportion of safety production input(%) | 0.0001 | 0.1106 | 0.8663 | 0.0230 | 0.0000 |
| C10-2Coal production death rate per million tons(%) | 1.0000 | 0.0000 | 0.0000 | 0.0000 | 0.0000 |
| C11-1Tax contribution rate(%) | 0.0000 | 0.0428 | 0.8995 | 0.0576 | 0.0001 |
| C11-2Social contribution per share(yuan) | 0.0000 | 0.0230 | 0.9005 | 0.0764 | 0.0000 |
| C12-1Herfindahl_5index | 0.0000 | 0.0007 | 0.2697 | 0.7250 | 0.0046 |
| C12-2Dividend distribution ratio(%) | 0.0000 | 0.0000 | 0.0139 | 0.9442 | 0.0418 |
| C13-1Proportion of independent directors(%) | 0.0000 | 0.0004 | 0.5677 | 0.4299 | 0.0020 |
| C13-2Number of board meetings(times) | 0.0000 | 0.0000 | 0.0010 | 0.5184 | 0.4806 |
| C14-1Proportion of executive compensation(%) | 1.0000 | 0.0000 | 0.0000 | 0.0000 | 0.0000 |
| C14-2Management expenses ratio(%) | 0.1174 | 0.8729 | 0.0097 | 0.0000 | 0.0000 |
| C15-1Number of meetings of the board of supervisors(times) | 0.0000 | 0.0021 | 0.4739 | 0.5229 | 0.0011 |
| C15-2Compensation proportion of supervisors(%) | 1.0000 | 0.0000 | 0.0000 | 0.0000 | 0.0000 |
| Excellent (A) | Good (B) | Medium (C) | Low (D) | Poor (E) | |
|---|---|---|---|---|---|
| C1-1Return on equity(%) | 0.1161 | 0.8500 | 0.0339 | 0.0000 | 0.0000 |
| C1-2Operating profit margin(%) | 0.0008 | 0.5954 | 0.4017 | 0.0021 | 0.0000 |
| C1-3Return on capital(%) | 0.0013 | 0.5008 | 0.4968 | 0.0010 | 0.0000 |
| C2-1Quick ratio(%) | 0.0000 | 0.0180 | 0.7902 | 0.1916 | 0.0002 |
| C2-2Cash flow liability ratio(%) | 1.0000 | 0.0000 | 0.0000 | 0.0000 | 0.0000 |
| C2-3Asset-liability ratio(%) | 0.0552 | 0.8931 | 0.0517 | 0.0000 | 0.0000 |
| C3-1Total asset turnover rate(times) | 0.0004 | 0.1863 | 0.7999 | 0.0134 | 0.0000 |
| C3-2Current assets turnover rate(times) | 1.0000 | 0.0000 | 0.0000 | 0.0000 | 0.0000 |
| C3-3Accounts receivable turnover ratio(times) | 1.0000 | 0.0000 | 0.0000 | 0.0000 | 0.0000 |
| C4-1Growth rate of total operating income(%) | 1.0000 | 0.0000 | 0.0000 | 0.0000 | 0.0000 |
| C4-2Growth rate of operating profit(%) | 1.0000 | 0.0000 | 0.0000 | 0.0000 | 0.0000 |
| C4-3Growth rate of total assets(%) | 0.0007 | 0.2946 | 0.7007 | 0.0039 | 0.0000 |
| C5-1Comprehensive energy consumption of raw coal production (kg standard coal/ton coal) | 0.0231 | 0.9384 | 0.0385 | 0.0000 | 0.0000 |
| C6-1Recovery rate of mining area(%) | 0.5992 | 0.3980 | 0.0027 | 0.0000 | 0.0000 |
| C6-2Utilization rate of coal gangue(%) | 1.0000 | 0.0000 | 0.0000 | 0.0000 | 0.0000 |
| C6-3Mine water utilization rate(%) | 1.0000 | 0.0000 | 0.0000 | 0.0000 | 0.0000 |
| C7-1Sulfur dioxide emission reduction rate(%) | 1.0000 | 0.0000 | 0.0000 | 0.0000 | 0.0000 |
| C7-2Nitrogen oxide emission reduction rate(%) | 0.1503 | 0.8346 | 0.0151 | 0.0000 | 0.0000 |
| C7-3Chemical oxygen demand reduction rate(%) | 0.0000 | 0.0000 | 0.0000 | 0.0000 | 1.0000 |
| C8-1Proportion of R&D personnel(%) | 0.0151 | 0.8158 | 0.1691 | 0.0000 | 0.0000 |
| C8-2Proportion of R&D expenditure(%) | 0.2435 | 0.7494 | 0.0071 | 0.0000 | 0.0000 |
| C9-1Cash ratio paid to employees(%) | 0.0000 | 0.0000 | 0.0097 | 0.6615 | 0.3288 |
| C9-2Employee per capita annual income growth rate(%) | 1.0000 | 0.0000 | 0.0000 | 0.0000 | 0.0000 |
| C10-1Proportion of safety production input(%) | 0.0000 | 0.0274 | 0.8958 | 0.0767 | 0.0001 |
| C10-2Coal production death rate per million tons(%) | 1.0000 | 0.0000 | 0.0000 | 0.0000 | 0.0000 |
| C11-1Tax contribution rate(%) | 0.0000 | 0.0053 | 0.6639 | 0.3304 | 0.0004 |
| C11-2Social contribution per share(yuan) | 0.0003 | 0.1649 | 0.8180 | 0.0167 | 0.0000 |
| C12-1Herfindahl_5index | 0.0000 | 0.0003 | 0.2396 | 0.7455 | 0.0145 |
| C12-2Dividend distribution ratio(%) | 0.0000 | 0.0000 | 0.0365 | 0.9599 | 0.0036 |
| C13-1Proportion of independent directors(%) | 0.0000 | 0.0279 | 0.9337 | 0.0384 | 0.0000 |
| C13-2Number of board meetings(times) | 0.0000 | 0.0000 | 0.0235 | 0.8598 | 0.1167 |
| C14-1Proportion of executive compensation(%) | 1.0000 | 0.0000 | 0.0000 | 0.0000 | 0.0000 |
| C14-2Management expenses ratio(%) | 0.4597 | 0.5350 | 0.0053 | 0.0000 | 0.0000 |
| C15-1Number of meetings of the board of supervisors(times) | 0.0000 | 0.0622 | 0.8987 | 0.0391 | 0.0000 |
| C15-2Compensation proportion of supervisors(%) | 1.0000 | 0.0000 | 0.0000 | 0.0000 | 0.0000 |
Appendix C. Policy Documents
| Serial Number | Name | Serial Number | Name |
|---|---|---|---|
| 1 | Interim Measures for the Administration of Comprehensive Performance Evaluation of Central Enterprises (State-owned Assets Supervision and Administration Commission of the State Council—SASAC) | 17 | Guidelines for the Compilation of Corporate Social Responsibility Reports in China Coal Mining and Selection Industry (CASS-CAR3.0) |
| 2 | Implementation Rules for Comprehensive Performance Evaluation of Central Enterprises (State-owned Assets Supervision and Administration Commission of the State Council—SASAC) | 18 | Governance Codes for Listed Companies (2018) (China Securities Regulatory Commission—CSR) |
| 3 | Standard Value of Enterprise Performance Evaluation (2021) (State-owned Assets Supervision and Administration Commission of the State Council—SASAC) | 19 | Standard and Poor’s Corporate Governance Evaluation Index System (Standard and Poor’s) |
| 4 | Guidelines on Information Disclosure of ESG for Listed Companies (United Nations Sustainable Stock Exchange—UNSSEI) | 20 | Deminor corporate governance evaluation index System (Deminor) |
| 5 | Environmental, Social and Governance (ESG) Reporting Guidelines (2019) (Hong Kong Stock Exchange—SEHK) | 21 | Chinese Listed Companies Governance Evaluation Index System (China Listed Corporate Governance Index—CCGINK) |
| 6 | Research Report on ESG Evaluation System of Chinese Listed Companies (2019) (Asset Management Association of China—AMAC, Development Research Center of the State Council—DRCSC) | 22 | Responsible Investment Principles (PRI) (United Nations Organization for Principles of Responsible Investment—UNPRI) |
| 7 | ESG Blue Book of Listed Companies of Central Enterprises (2021) (State−owned Assets Supervision and Administration Commission of the State Council—SASAC) | 23 | Corporate Governance Codes (Organization for Economic Co−operation and Development—OECD) |
| 8 | SynTao Green Finance ESG Evaluation Index System (SynTao Green Finance Inc.—STGF) | 24 | Guide to Sustainable Development Reporting (G4) (Global Reporting Initiative—GRI) |
| 9 | ESG Evaluation index system of International Institute of Green Finance, Central University of Finance and Economics (International Institute of Green Finance, Central University of Finance and Economics) | 25 | Integration of ESG Accounting Standards (Sustainability Accounting Standards Board—SASB) |
| 10 | Environmental Management System Specification and Use Guide (ISO14001) (International Standardization Organization—ISO) | 26 | Notice on Disclosure of Enterprise Environmental Information (Ministry of Ecology Environment of the People‘s Republic of China) |
| 11 | Guide to Performance Evaluation of Energy Management in Coal Industry (State-owned Assets Supervision and Administration Commission of the State Council—SASAC) | 27 | Social Responsibility Guidelines for Shenzhen Stock Exchange Listed Companies (Shenzhen Stock Exchange) |
| 12 | Evaluation Index System of Clean Production in Coal Mining and Selection Industry (National Development and Reform Commission, Ministry of Ecology Environment of the People‘s Republic of China, Ministry of Industry and Information Technology of the People‘s Republic of China) | 28 | Guidelines on Environmental Information Disclosure of Listed Companies in Shanghai Stock Exchange (Shanghai Stock Exchange) |
| 13 | Clean Production Standard Coal Mining and Selection Industry (HJ 446-2008) (Ministry of Ecology Environment of the People’s Republic of China) | 29 | Listing Rules of Science and Technology Innovation Board (Shanghai Stock Exchange) |
| 14 | Guide standard for Social Responsibility (ISO26000) (International Standardization Organization—ISO) | 30 | Reform Plan for the Legal Disclosure System of Environmental Information (2021) (Ministry of Ecology Environment of the People’s Republic of China) |
| 15 | Guidelines on Performance Classification of Social Responsibility (GB/T 36002-2015) (National Standardization Committee) | 31 | Annual Report Format Guidelines (2021) (China Securities Regulatory Commission) |
| 16 | Specification for Occupational Health and Safety Administration System (OHSAS 18001) (British Standards Institution—BSI) |
Appendix D. The Example of Running Code
Appendix D.1. The MATLAB Code for Normal Cloud Processing
Appendix D.2. The MATLAB Code for Membership Calculation
References
- Theoretical Department of People ‘s Daily. The Interpretation of “Five Development Concepts”; People’s Publishing House: Beijing, China, 2016. [Google Scholar]
- Paris Climate Conference. China’s Carbon Emissions Peak Around 2030. Available online: https://www.antpedia.com/news/23/n−1291923.html (accessed on 30 November 2015).
- Government Work Report-5 March 2021 at the Fourth Session of the Thirteenth National People’s Congress. Available online: http://www.gov.cn/guowuyuan/2021zfgzbg.htm (accessed on 5 March 2021).
- ESG Global Investment has Exceeded $30 Trillion, China ESG when Capital Attention? Available online: https://www.iyiou.com/analysis/202205121030984 (accessed on 12 May 2022).
- Wang, D.D.; Sun, Z.J.; Wang, K.; Zhong, H. China ESG Development Report (2021); Economic Management Publishing House: Beijing, China, 2022. [Google Scholar]
- Liu, B.; Zhang, J.J. Research on environmental performance evaluation of petroleum enterprises under the background of green development-based on DEA method. Fresenius Environ. Bull. 2022, 31, 6678–6687. [Google Scholar]
- Zhao, X. Research on Performance Evaluation of Coal Supply Chain from the Perspective of High Quality Development. Master’s Thesis, Xi’an University of Science and Technology, Xi’an, China, 2021. [Google Scholar]
- Zhang, J.J. Operational Performance Evaluation of Coal Enterprises in China under the Background of Capacity Reduction. Master’s Thesis, Xi’an University of Science and Technology, Xi’an, China, 2021. [Google Scholar]
- Zhang, Y.J.; Song, Y. Unified efficiency of coal mining enterprises in China: An analysis based on meta-frontier non-radial directional distance functions. Resour. Policy 2020, 65, 101581. [Google Scholar] [CrossRef]
- Zhang, Y.; Song, Y. Tax rebates, technological innovation and sustainable development: Evidence from Chinese micro-level data. Technol. Forecast. Soc. Chang. 2022, 176, 121481. [Google Scholar] [CrossRef]
- Yu, S.K.; Song, Y.Q. Organizational Performance Evaluation of Coal-Fired Power Enterprises Using a Hybrid Model. Energies 2022, 15, 3175. [Google Scholar] [CrossRef]
- Zhao, L.T.; Liu, Z.T.; Cheng, L. How will China’s coal industry develop in the future? A quantitative analysis with policy implications. Energy 2021, 235, 121406. [Google Scholar] [CrossRef]
- Zhang, L.; Zhang, H.; Zheng, D.T.; Chang, R.H.; Na, S.Y. Study on Enterprise’ Green Development under the BP Artificial Neural Network Methods Based on Ecological Perspective. Fresenius Environ. Bull. 2021, 30, 8041–8050. [Google Scholar]
- Li, X.X.; Hu, Y.L.; Shi, W. Preliminary Study on Top—level System Design of ESG Report in China. Secur. Mark. Her. 2022, 32, 35–44. [Google Scholar]
- Galbreath, J. ESG in Focus: The Australian Evidence. J. Bus. Ethics 2013, 118, 529–541. [Google Scholar] [CrossRef]
- Parfitt, C. ESG Integration Treats Ethics as Risk, but Whose Ethics and Whose Risk? Responsible Investment in the Context of Precarity and Risk-Shifting. Crit. Sociol. 2019, 46, 573–587. [Google Scholar] [CrossRef]
- Su, C.; Chen, C. Research on ESG Evaluation System of Listed Companies under New Development Concept—A Case Study of Heavy Pollution Manufacturing Listed Companies. Financ. Account. Mon. 2022, 43, 155–160. [Google Scholar]
- Zhang, Y.M.; Xu, G.H.; Zhang, J.Y.; Zhuo, Y.Y. Research Review and Prospect of ESG Information Disclosure. Manag. Technol. SME 2021, 27, 121–124. [Google Scholar]
- Li, Y.W.; Gong, M.F.; Zhang, X.Y.; Koh, L. The impact of environmental, social, and governance disclosure on firm value: The role of CEO power. Br. Account. Rev. 2018, 50, 60–75. [Google Scholar] [CrossRef]
- Xie, J.; Nozawa, W.; Yagi, M.; Fujii, H.; Managi, S. Do environmental, social, and governance activities improve corporate financial performance? Bus. Strategy Environ. 2019, 28, 286–300. [Google Scholar] [CrossRef]
- Chen, N.; Sun, F. Comparison of the development of ESG systems in China and abroad and suggestions for building ESG systems in China. Dev. Res. 2019, 36, 59–64. [Google Scholar]
- Wang, K.; Zhang, Z.W. The current situation, comparison and prospect of ESG rating in China and abroad. Financ. Account. Mon. 2022, 43, 137–143. [Google Scholar]
- Li, J.L.; Yang, Z.; Chen, J.; Cui, W.Q. Study on the Mechanism of ESG Promoting Corporate Performance: Based on the Perspective of Corporate Innovation. Sci. Sci. Manag. S T 2021, 42, 71–89. [Google Scholar]
- Pan, H.Y.; Zhu, Y.D.; Xin, F. ESG Performance and Corporate Financialization—The Regulatory Effect of Both Internal and External Supervision. J. Nanjing Audit. Univ. 2022, 19, 60–69. [Google Scholar]
- Xie, H.J.; Lyu, X. Responsible Multinational Investment: ESG and Chinese OFDI. Econ. Res. J. 2022, 68, 83–99. [Google Scholar]
- Wang, B.; Yang, M.J. A Study on the Mechanism of ESG Performance on Corporate Value—Empirical Evidence from A-share Listed Companies in China. Soft Sci. 2022, 36, 78–84. [Google Scholar]
- Wang, X.H.; Luan, X.Y.; Zhang, S.P. Corporate R&D investment, ESG performance and market value—The Moderating effect of enterprise digital level. Stud. Sci. Sci. 2022, 40, 1–16. [Google Scholar] [CrossRef]
- Wang, R. Research on the Relationship between ESG Information Disclosure and Enterprise Value from the Perspective of Cost-benefit. J. Suibe 2022, 29, 74–86. [Google Scholar]
- Li, Z.B.; Shao, Y.M.; Li, Z.Z.; Li, M.S. ESG Information Disclosure, Media Supervision and Corporate Financing Constraints. Sci. Decis. Mak. 2022, 29, 1–26. [Google Scholar]
- Xi, L.S.; Wang, Y. Enterprise ESG Information Disclosure and Stock Price Crash Risk. Econ. Probl. 2022, 44, 57–64. [Google Scholar]
- Li, W.; Gu, X.K.; Zhou, B.X. Global Practice and China Prospect under the Development of International ESG Information Disclosure System. China Sustain. Trib. 2021, 20, 41. [Google Scholar] [CrossRef]
- Research Group of Beijing Securities Regulatory Bureau. Research on Environmental, Social responsibility and Corporate Governance (ESG) information disclosure of listed companies. Financ. Account. 2021, 43, 25–28. [Google Scholar]
- Ioannis, I.; George, S. London Business School—The power of non-financial reporting. Dir. Boards 2011, 8, 105. [Google Scholar]
- Tan, Y.F.; Zhu, Z.H. The effect of ESG rating events on corporate green innovation in China: The mediating role of financial constraints and managers’ environmental awareness. Technol. Soc. 2022, 68, 101906. [Google Scholar] [CrossRef]
- Kimbrough, M.D.; Wang, X.; Wei, S.J.; Zhang, J.R. Does Voluntary ESG Reporting Resolve Disagreement among ESG Rating Agencies? Eur. Account. Rev. 2022. [Google Scholar] [CrossRef]
- Li, H.; Zhang, X.; Zhao, Y. ESG and Firm’s Default Risk. Financ. Res. Lett. 2022, 47, 102713. [Google Scholar] [CrossRef]
- Li, T.T.; Wang, K.; Sueyoshi, T.; Wang, D.D. ESG: Research Progress and Future Prospects. Sustainability 2021, 13, 11663. [Google Scholar] [CrossRef]
- Madison, N.; Schiehll, E. The Effect of Financial Materiality on ESG Performance Assessment. Sustainability 2021, 13, 3652. [Google Scholar] [CrossRef]
- Daugaard, D.; Ding, A.S. Global Drivers for ESG Performance: The Body of Knowledge. Sustainability 2022, 14, 2322. [Google Scholar] [CrossRef]
- Ge, G.; Xiao, X.; Li, Z.Z.; Dai, Q.H. Does ESG Performance Promote High-Quality Development of Enterprises in China? The Mediating Role of Innovation Input. Sustainability 2022, 14, 3843. [Google Scholar] [CrossRef]
- Li, T.; Guo, Y.F.; Yi, L.Q.; Gao, T. Environmental Performance Evaluation of New Type Thermal Power Enterprises Considering Carbon Peak and Neutrality. Sustainability 2022, 14, 3734. [Google Scholar] [CrossRef]
- Jia, J.Y.; Huang, Z.Y.; Deng, J.Y.; Hu, F.; Li, L. Government Performance Evaluation in the Context of Carbon Neutrality: Energy-Saving of New Residential Building Projects. Sustainability 2022, 14, 1274. [Google Scholar] [CrossRef]
- Kim, J.; Han, J.G.; Kang, G.; Chin, K.H. Framework of Prediction Model for Mid- to Long-Term Performance Changes of Urban Railway Facilities Based on Performance Evaluation Reports. Sustainability 2022, 13, 13397. [Google Scholar] [CrossRef]
- Kaplan, R.S.; Norton, D.P. Using the Balanced Scorecard as a Strategic Management System. Harv. Bus. Rev. 1996, 75, 150–161. [Google Scholar]
- John, E. Partnerships from cannibals with forks: The triple bottom line of 21st-century business. Environ. Qual. Manag. 1998, 8, 37–51. [Google Scholar]
- Neely, A.; Chris, A.; Paul, C. The performance prism in practice. Meas. Bus. Excell. 2001, 5, 6–13. [Google Scholar] [CrossRef]
- Qazi, A.A.; Appolloni, A. A systematic review on barriers and enablers toward circular procurement management. Sustain. Prod. Consum. 2022, 33, 343–359. [Google Scholar] [CrossRef]
- Zhang, W.; Yang, C.D.; Cheng, Y.; Chen, H.Y.; Wang, W. Research on the Mechanism of the Sustainable Development Model of Enterprises Based on Big Data Analysis Model. Mob. Inf. Syst. 2022, 2021, 4469255. [Google Scholar] [CrossRef]
- Li, F.Y.; Xu, G.H.; Ling, C. Logical Framework of Performance ‘Pyramid’ Evaluation Model. J. Southwest Minzu Univ. Humanit. Soc. Sci. 2020, 41, 224–231. [Google Scholar]
- Wang, Z.D.; Jin, T.L.; Yue, L.P.; He, H. Research on the factors affecting the innovation performance of China’s new energy type enterprises from the perspective of industrial policy. J. Therm. Anal. Calorim. 2020, 144, 1681–1688. [Google Scholar] [CrossRef]
- Ding, R.J.; Yin, L. Fuzzy evaluation of social responsibility performance of coal enterprises in harmonious coexistence. Friends Account. 2015, 33, 60–63. [Google Scholar]
- Li, C.M.; Gao, D.; Nie, R.; Yan, X.Y. Study on Social-Environmental Performance Evaluation System of Coal Enterprises. China Coal 2016, 42, 5–8+15. [Google Scholar]
- Li, B.J.; Zh, N. Performance evaluation of listed coal companies based on DEA model in China. China Coal 2016, 42, 28–31+47. [Google Scholar]
- An, J.W.; Zhu, W.; Li, S.L.; Sun, Y.X. Performance evaluation of coal enterprises based on extended BSC-FANP model. Stat. Decis. 2018, 34, 181–184. [Google Scholar]
- Liu, Q.L.; Zhao, P.; Zhang, Y.Q.; Li, X.C. Evaluation and empirical research on the operation effect of the risk pre-control management system of safety in coal mines based on OSWM-TOPSIS. Work.-A J. Prev. Assess. Rehabil. 2021, 70, 795–804. [Google Scholar]
- Hristov, I.; Appolloni, A.; Cheng, W.J.; Huisingh, D. Aligning corporate social responsibility practices with the environmental performance management systems: A critical review of the relevant literature. Total Qual. Manag. Bus. Excell. 2022. [Google Scholar] [CrossRef]
- Hristov, I.; Appolloni, A.; Cheng, W.; Venditti, M. Enhancing the strategic alignment between environmental drivers of sustainability and the performance management system in Italian manufacturing firms. Int. J. Product. Perform. Manag. 2022. ahead of print. [Google Scholar] [CrossRef]
- Khan, H.; Khan, F.; Rehman, S.U.; Tahir, M.; Jadoon, I.A. Role of Environmental Management Systems Certification, Corporate Governance and Ownership Structure in Firm’s Efficiency: A Comparison of ISO 14001 Certified and Non-Certified Firms in Pakistan. Arab. J. Bus. Manag. Rev. 2018, 8, 350. [Google Scholar]
- Wang, S.W.; Jiang, L.L. Research on the impact of ESG performance on the value of Chinese coal listed companies. Coal Econ. Res. 2021, 41, 66–71. [Google Scholar]
- Lv, H.; Li, Z.Q.; Zhao, G.Y. Study on the influence over the High-quality development of Chinese listed coal enterprises by ESG performance against the background of Carbon Neutrality. Coal Econ. Res. 2021, 41, 19–25. [Google Scholar]
- Garcia, A.S.; Mendes-da-silva, W.; Orsato, R.J. Sensitive industries produce better ESG performance: Evidence from emerging markets. J. Clean. Prod. 2017, 150, 135–147. [Google Scholar] [CrossRef]
- Zhang, X.Y. Research on the Performance Evaluation Method of Coal Enterprises Based on Five-Dimensional Balanced Scorecard. Master’s Thesis, Xi’an University of Science and Technology, Xi’an, China, 2020. [Google Scholar]
- Tan, L.L. Research on Comprehensive Performance Evaluation of Coal Enterprises from the Perspective of Sustainable Development—Taking A Company as an Example. Master’s Thesis, Central South University of Forestry & Technology, Changsha, China, 2021. [Google Scholar]
- Wang, B.J.; Huang, J.H. Construction of enterprise sustainable development evaluation system—Based on environmental, social and governance factors. Financ. Account. Mon. 2020, 41, 109–118. [Google Scholar]
- Eisenhardt, K.M. Building Theories from Case Study Research. Acad. Manag. Rev. 1989, 14, 532–550. [Google Scholar] [CrossRef]
- Xu, M.G.; Wei, H.R.; Wang, J.N. Research on the Development Environment of High-level Innovation Team Based on Grounded Theory. J. Nanjing Tech Univ. Soc. Sci. Ed. 2019, 21, 101–110+112. [Google Scholar]
- Guo, P.F.; Zhou, Y.N. A Grounded-theory-based Study on the Evaluation Index Extraction and Construction of China’s City Green Transition Policy. Manag. Rev. 2018, 30, 257–267. [Google Scholar]
- Xu, J.H.; Shi, X.Z.; Wang, P.L. Research on Evaluation Structure Model and Index System of the Project Performance of Entrepreneurial Talent Based on Grounded Theory: A Case Study of the Entrepreneurial Talent Project from the “Double-Entrepreneurial Plan” in Jiangsu Province. J. Hohai Univ. Philos. Soc. Sci. 2019, 21, 59–65+107. [Google Scholar]
- Xia, Q.; Yan, S.M.; Zhang, Y.L.; He, J. The Factor Model of Research Passion of College Researchers: An Exploration based on Grounded Theory. Sci. Sci. Manag. S T 2022, 43, 123–144. [Google Scholar]
- Zhang, W.; Chen, Q.W.; Zhu, Y.J.; Ma, H. Study on the Model of Influencing Factors of Community Resilience in the Context of Major Public Health Events. J. Public Manag. 2022, 19, 96–109+172. [Google Scholar]
- Li, C.M.; Yan, X.Y.; Nie, R.; Gao, D. Research on the relationship between economic performance and social-environmental performance of coal enterprises. China Coal 2016, 42, 10–14+21. [Google Scholar]
- Scott, W.R. Organizations, Rational, Natural and Open Systems, 3rd ed.; Prentice Hall, Englewood Cliffs: Hoboken, NJ, USA, 1992. [Google Scholar]
- Li, W.A.; Cheng, X.S. Evaluation of Corporate Governance and Database Creation. China Acc. Rev. 2005, 3, 387–400. [Google Scholar]
- Ren, S.J. Construction of enterprise comprehensive performance evaluation system based on triple bottom line theory. Commun. Financ. Acc. 2019, 40, 59–61. [Google Scholar]
- Guo, X.G. Entropy Method and Its Application in Comprehensive Evaluation. Financ. Trade Res. 1994, 15, 56–60. [Google Scholar]
- Interim Measures for the Administration of Comprehensive Performance Evaluation of Central Enterprises. Available online: http://www.sasac.gov.cn/n2588035/n22302962/n22302967/c22704906/content.html (accessed on 7 April 2006).
- Notice on the Issuance of Implementation Rules for Comprehensive Performance Evaluation of Central Enterprises. Available online: http://www.gov.cn/gzdt/2006−10/27/content_425677.htm (accessed on 12 September 2006).
- Interim Provisions on the Administration of the Recovery Rate of Production Coal Mines. Available online: https://www.ndrc.gov.cn/xxgk/zcfb/fzggwl/201212/t20121224_960747.html?code=&state=123 (accessed on 16 December 2013).
- Opinions of the National Energy Administration, Ministry of Ecological Environment of the People’s Republic of China, and Ministry of Industry and Information Technology of the People’s Republic of China on Promoting Safe and Green Development and Clean and Efficient Utilization of Coal. Available online: https://www.docin.com/p-1505695579.html (accessed on 16 December 2014).
- China National Coal Association. China Social Responsibility 100 Forum. Coal Industry Social Responsibility Blue Book (2021). In Proceedings of the 2021 Corporate Social Responsibility Report Conference for the Coal Industry, Beijing, China, 12 May 2021. [Google Scholar]
- China National Coal Association. 2021 Social Responsibility Report of Listed Coal Companies. In Proceedings of the 2021 Corporate Social Responsibility Report Conference for the Coal Industry, Beijing, China, 12 May 2021. [Google Scholar]
- Gao, M.H.; Zhou, B.Y.; Zhu, Y. Report on the Classified Corporate Governance Index of Chinese Listed Companies; No.20, 2021; National Textile Press: Beijing, China, 2021. [Google Scholar]
- Zhu, X.F.; Wang, Y.J.; Li, D.J. The Effectiveness Test of the Maximum Membership Principle in Fuzzy Comprehensive Evaluation. Geomat. Spat. Info R Mation Technol. 2016, 39, 135–137+143. [Google Scholar]
- Qiu, D. Effectiveness of Maximum Membership Principle and Application of Weighted Average Principle—Comparative Analysis of Judgement Principle in Fuzzy Statistical Evaluation. Stat. Res. 1989, 6, 50–54. [Google Scholar]
- Zhou, X.T.; Zhao, F.B.; Yan, D.; Wang, M. Based on the view of sustainable development of coal economy development countermeasures. Inn. Mong. Coal Econ. 2021, 39, 154–155. [Google Scholar]
- Zhang, J. Research on coal economy development based on sustainable development. Inn. Mong. Coal Econ. 2021, 39, 209–210. [Google Scholar]
- Ma, J.Q. Analysis of Countermeasures for Coal Economic Development from the Perspective of Sustainable Development. Mod. Ind. Econ. Inf. 2022, 12, 227–228. [Google Scholar]










| Data Source | Data Acquisition Object | Was of Data Acquisition | Purpose | Data Coding |
|---|---|---|---|---|
| Primary data | Shareholders | Open interview | (1) Understand ESG evaluation related data. (2) Understand relevant data of corporate financial performance, environmental performance, social performance, and governance performance evaluation. (3) Understand the performance evaluation data of coal enterprises. | AX1–AX3 |
| Creditor | Open interview | AX4–AX7 | ||
| Supplier | Open interview | AX8–AX9 | ||
| Retailer | Open interview | AX10–AX11 | ||
| Consumer | Open interview | AX12–AX13 | ||
| Governmental personnel | Semi-structured interview | AX14–AX17 | ||
| Scientific research personnel | Structured interview | AX18–AX20 | ||
| Participatory observation | Observation and record | Verify the interview data. | BXn | |
| Secondary data | Literature | Reading and organizing | Supporting primary data. | DXn |
| Policy data | CXn |
| Original Data | Encoding Process | ||
|---|---|---|---|
| Data Name | Data Source | Original Concept | Category |
| CX1: Interim Measures for the Administration of Comprehensive Performance Evaluation of Central Enterprises | State-owned Assets Supervision and Administration Commission of the State Council—SASAC | X1 Return on equity, X2 Return on total assets, X3 Operating profit margin, X4 Earnings cash guarantee multiple, X5 Ratio of profits to cost and expense, X6 Return on capital, X7 Total asset turnover rate, X8 Accounts receivable turnover ratio, X9 Inventory turnover, X10 Proportion of non-performing assets, X11 Current assets turnover rate, X12 Cash return on assets, X13 Asset–liability ratio, X14 Ratio of total profit before interest tax to interest expenditure, X15 Quick ratio, X16 Cash flow liability ratio, X17 Interest-bearing debt ratio, X18 Contingent liabilities ratio, X19 Growth rate of total operating income, X20 Rate of capital ensure and increase in value, X21 Growth rate of operating profit, X22 Growth rate of total assets, | A1 Return on equity |
| CX2: Implementation Rules for Comprehensive Performance Evaluation of Central Enterprises | State-owned Assets Supervision and Administration Commission of the State Council—SASAC | A2 Operating profit margin | |
| CX3: Standard Value of Enterprise Performance Evaluation (2021) | State-owned Assets Supervision and Administration Commission of the State Council—SASAC | A3 Return on capital | |
| CX4: Environmental Management System Specification and Use Guide (ISO14001) | International Standardization Organization—ISO | A4 Quick ratio | |
| CX5: Guide to Performance Evaluation of Energy Management in Coal Industry | State-owned Assets Supervision and Administration Commission of the State Council—SASAC | A5 Cash flow liability ratio | |
| CX6: Clean Production Standard Coal Mining and Selection Industry (HJ 446-2008) | Ministry of Ecology Environment of the People‘s Republic of China | A6 Asset–liability ratio | |
| CX7: Evaluation Index System of Clean Production in Coal Mining and Selection Industry | National Development and Reform Commission, Ministry of Ecology Environment of the People‘s Republic of China, Ministry of Industry and Information Technology of the People‘s Republic of China | A7 Total asset turnover rate | |
| CX8: Guide Standard for Social Responsibility | International Standardization Organization—ISO | A8 Current assets turnover rate | |
| CX9: Guidelines on Performance Classification of Social Responsibility (GB/T 36002-2015) | National Standardization Committee | A9 Accounts receivable turnover ratio | |
| CX10: Specification for Occupational Health and Safety Administration System (OHSAS 18001) | British Standards Institution—BSI | A10 Growth rate of total operating income | |
| CX11: Guidelines for the Compilation of Corporate Social Responsibility Reports in China Coal Mining and Selection Industry (CASS-CAR3.0) | CASS-CAR3.0 | A11 Growth rate of operating profit | |
| CX12: Governance Codes for Listed Companies (2018) | China Securities Regulatory Commission—CSR | A12 Growth rate of total assets | |
| CX13: Standard and Poor’s Corporate Governance Evaluation Index System | Standard and Poor’s | X23 Recovery rate of mining area, X24 Comprehensive energy consumption of ten thousand yuan output value, X25 Comprehensive energy consumption of raw coal production, X26 Power consumption in raw coal production, X27 Water consumption in raw coal production, X28 Utilization rate of coal gangue, X29 Mine water utilization rate, X30 Comprehensive utilization rate of production wastewater in mining area, X31 Sulfur dioxide emission reduction rate, X32 Nitrogen oxide emission reduction rate, X33 Chemical oxygen demand reduction rate, X34 Control rate of subsidence area, X35 Land reclamation rate, X36 Greening rate of industrial square, X37 Compliance rate of total pollutant discharge, | A13 Comprehensive energy consumption of raw coal production |
| CX14: Deminor corporate governance evaluation index System | Deminor | A14 Comprehensive energy consumption of ten thousand yuan output value | |
| CX15: Chinese Listed Companies Governance Evaluation Index System | China Listed Corporate Governance Index—CCGINK | A15 Power consumption in raw coal production | |
| CX16: Guidelines on Information Disclosure of ESG for Listed Companies | United Nations Sustainable Stock Exchange—UNSSEI | A16 Water consumption in raw coal production | |
| CX17: Environmental, Social and Governance (ESG) Reporting Guidelines (2019) | Hong Kong Stock Exchange—SEHK | A17 Recovery rate of mining area | |
| CX18: Research Report on ESG Evaluation System of Chinese Listed Companies (2019) | Asset Management Association of China—AMAC, Development Research Center of the State Council—DRCSC | A18 Utilization rate of coal gangue | |
| CX19: ESG Blue Book of Listed Companies of Central Enterprises (2021) | State-owned Assets Supervision and Administration Commission of the State Council—SASAC | A19 Mine water utilization rate | |
| CX20: SynTao Green Finance ESG Evaluation Index System | SynTao Green Finance Inc.—STGF | A20 Sulfur dioxide emission reduction rate | |
| CX21: ESG Evaluation index system of International Institute of Green Finance, Central University of Finance and Economics | International Institute of Green Finance, Central University of Finance and Economics | A21 Nitrogen oxide emission reduction rate | |
| AX1: Open Interview Data of Shareholders | Interview data | A22 Chemical oxygen demand reduction rate | |
| AX2: Open Interview Data of Shareholders | Interview data | X38 Proportion of R&D personnel, X39 Proportion of R&D expenditure, X40 Number of patents, X41 Social insurance coverage, X42 Labor contract signing rate, X43 Labor employment record rate, X44 Cash ratio paid to employees, X45 Employee per capita annual income growth rate, X46 Qualified rate of occupational hazard factor monitoring, X47 Qualified rate of employee safety education and training, X48 Annual inspection rate of production mine employees, X49 Proportion of safety production input, X50 Coal production death rate per million tons, X51 Number of occurrences of large and major accidents, X52 Coal mining mechanization rate, X53 Proportion of donations and poverty alleviation, X54 Tax contribution rate, X55 Social contribution rate, X56 Social contribution per share, | A23 Proportion of R&D personnel |
| AX3: Open Interview Data of Shareholders | Interview data | A24 Proportion of R&D expenditure | |
| AX4: Open Interview Data of Creditors | Interview data | A25 Number of patents | |
| AX5: Open Interview Data of Creditors | Interview data | A26 Cash ratio paid to employees | |
| AX6: Open Interview Data of Creditors | Interview data | A27 Employee per capita annual income growth rate | |
| AX7: Open Interview Data of Creditors | Interview data | A28 Social insurance coverage | |
| AX8: Open Interview Data of Suppliers | Interview data | A29 Proportion of safety production input | |
| AX9: Open Interview Data of Suppliers | Interview data | A30 Coal production death rate per million tons | |
| AX10: Open Interview Data of Retailers | Interview data | A31 Tax contribution rate | |
| AX11: Open Interview Data of Retailers | Interview data | A32 Social contribution per share | |
| AX12: Open Interview Data of Consumers | Interview data | A33 Proportion of donations and poverty alleviation | |
| AX13: Open Interview Data of Consumers | Interview data | X57 Proportion of the largest shareholder, X58 Proportion of second to fifth shareholders, X59 Z index, X60 Herfindahl_5 index, X61 Number of shareholders’ meetings, X62 Dividend distribution ratio, X63 Return to shareholders, X64 Board size, X65 Proportion of non-executive directors, X66 Proportion of independent directors, X67 Number of board meetings, X68 Number of executives, X69 Executive shareholding ratio, X70 Proportion of executive compensation, X71 Management expenses ratio, X72 Number of supervisors, X73 Number of meetings of the board of supervisors, X74 Compensation proportion of supervisors, X75 Opinion adoption rate of the board of supervisors | A34 Herfindahl_5 index |
| AX14: Semi-structured Interview Data of Government Personnel | Interview data | A35 Dividend distribution ratio | |
| AX15: Semi-structured Interview Data of Government Personnel | Interview data | A36 Proportion of the largest shareholder | |
| AX16: Semi-structured Interview Data of Government Personnel | Interview data | A37 Proportion of independent directors | |
| AX17: Semi-structured Interview Data of Government Personnel | Interview data | A38 Number of board meetings | |
| AX18: Structured Interview Data of Scientific Research Personnel | Interview data | A39 Board size | |
| AX19: Structured Interview Data of Scientific Research Personnel | Interview data | A40 Proportion of executive compensation | |
| AX20: Structured Interview Data of Scientific Research Personnel | Interview data | A41 Management expenses ratio | |
| BX: Participatory Observation of Data | Observation data | A42 Number of meetings of the board of supervisors | |
| DX: Literature | Literature | A43 Compensation proportion of supervisors | |
| A44 Opinion adoption rate of the board of supervisors | |||
| Core Category | Main Category | Category | Core Category | Main Category | Category |
|---|---|---|---|---|---|
| Financial performance | Profitability | Return on equity | Social performance | Enterprise scientific and technological innovation | Proportion of R&D personnel |
| Operating profit margin | Proportion of R&D expenditure | ||||
| Return on capital | Number of patents | ||||
| Solvency | Quick ratio | Employee rights and interests | Cash ratio paid to employees | ||
| Cash flow liability ratio | Employee per capita annual income growth rate | ||||
| Asset–liability ratio | Social insurance coverage | ||||
| Operating capacity | Total asset turnover rate | Safety responsibility | Proportion of safety production input | ||
| Current assets turnover rate | Coal production death rate per million tons | ||||
| Accounts receivable turnover ratio | Social contribution | Tax contribution rate | |||
| Development capacity | Growth rate of total operating income | Social contribution per share | |||
| Growth rate of operating profit | Proportion of donations and poverty alleviation | ||||
| Growth rate of total assets | Governance performance | Shareholder governance | Herfindahl_5 index | ||
| Environmental performance | Energy consumption | Comprehensive energy consumption of raw coal production | Proportion of the largest shareholder | ||
| Comprehensive energy consumption of ten thousand yuan output value | Dividend distribution ratio | ||||
| Water consumption in raw coal production | Board governance | Proportion of independent directors | |||
| Power consumption in raw coal production | Board size | ||||
| Resource utilization | Recovery rate of mining area | Number of board meetings | |||
| Utilization rate of coal gangue | Managers governance | Proportion of executive compensation | |||
| Mine water utilization rate | Management expenses ratio | ||||
| Pollution control and emission reduction | Sulfur dioxide emission reduction rate | Supervisory board governance | Number of meetings of the board of supervisors | ||
| Nitrogen oxide emission reduction rate | Opinion adoption rate of the board of supervisors | ||||
| Chemical oxygen demand reduction rate | Compensation proportion of supervisors |
| Criterion Layer | Sub-Criteria Layer | Practice Layer | |||
|---|---|---|---|---|---|
| First Level Indexes | Weight | Second Level Indexes | Weight | Third Level Indexes (Unit)(Local Weight) | Weight |
| B1 Financial performance | 28.21% | C1 profitability (23.11%)1 | 6.52% | C1-1 Return on equity (%)(35.28%) | 2.30% |
| C1-2 Operating profit margin (%)(27.45%) | 1.79% | ||||
| C1-3 Return on capital (%)(37.27%) | 2.43% | ||||
| C2 solvency (26.66%) | 7.52% | C2-1 Quick ratio (%)(36.44%) | 2.74% | ||
| C2-2 Cash flow liability ratio (%)(24.87%) | 1.87% | ||||
| C2-3 Asset-liability ratio (%)(38.70%) | 2.91% | ||||
| C3 operating capacity (22.19%) | 6.26% | C3-1 Total asset turnover rate (times)(34.50%) | 2.16% | ||
| C3-2 Current assets turnover rate (times)(30.83%) | 1.93% | ||||
| C3-3 Accounts receivable turnover ratio (times)(34.66%) | 2.17% | ||||
| C4 development capacity (28.04%) | 7.91% | C4-1 Growth rate of total operating income (%)(30.97%) | 2.45% | ||
| C4-2 Growth rate of operating profit (%)(47.91%) | 3.79% | ||||
| C4-3 Growth rate of total assets (%)(21.11%) | 1.67% | ||||
| B2 Environmental performance | 20.91% | C5 energy consumption (23.18%) | 4.68% | C5-1 Comprehensive energy consumption of raw coal production (kg standard coal/ton coal)(100.00%) | 4.68% |
| C6 resource utilization (34.92%) | 7.05% | C6-1 Recovery rate of mining area (%)(26.10%) | 1.84% | ||
| C6-2 Utilization rate of coal gangue (%)(47.38%) | 3.34% | ||||
| C6-3 Mine water utilization rate (%)(26.52%) | 1.87% | ||||
| C7 pollution control and emission reduction (41.90%) | 8.46% | C7-1 Sulfur dioxide emission reduction rate (%)(33.81%) | 2.86% | ||
| C7-2 Nitrogen oxide emission reduction rate (%)(41.02%) | 3.47% | ||||
| C7-3 Chemical oxygen demand reduction rate (%)(25.18%) | 2.13% | ||||
| B3 Social performance | 22.97% | C8 enterprise scientific and technological innovation (26.82%) | 6.16% | C8-1 Proportion of R&D personnel (%)(69.16%) | 4.26% |
| C8-2 Proportion of R&D expenditure (%)(30.84%) | 1.90% | ||||
| C9 employee rights and interests (29.87%) | 6.86% | C9-1 Cash ratio paid to employees (%)(53.06%) | 3.64% | ||
| C9-2 Employee per capita annual income growth rate (%)(46.94%) | 3.22% | ||||
| C10 safety responsibility (22.73%) | 5.22% | C10-1 Proportion of safety production input (%)(66.48%) | 3.47% | ||
| C10-2 Coal production death rate per million tons (%)(33.52%) | 1.75% | ||||
| C11 social contribution (20.59%) | 4.73% | C11-1 Tax contribution rate (%)(52.64%) | 2.49% | ||
| C11-2 Social contribution per share (yuan)(47.36%) | 2.24% | ||||
| B4 Governance performance | 28.60% | C12 shareholder governance (30.56%) | 8.74% | C12-1 Herfindahl_5 index (57.89%) | 5.06% |
| C12-2 Dividend distribution ratio (%)(42.11%) | 3.68% | ||||
| C13 board governance (23.18%) | 6.63% | C13-1 Proportion of independent directors (%)(56.56%) | 3.75% | ||
| C13-2 Number of board meetings (times)(43.44%) | 2.88% | ||||
| C14 managers governance (16.92%) | 4.84% | C14-1 Proportion of executive compensation (%)(57.23%) | 2.77% | ||
| C14-2 Management expenses ratio (%)(42.77%) | 2.07% | ||||
| C15 supervisory board governance (29.34%) | 8.39% | C15-1 Number of meetings of the board of supervisors (times)(78.55%) | 6.59% | ||
| C15-2 Compensation proportion of supervisors (%)(21.45%) | 1.80% | ||||
| Excellent (A) | Good (B) | Medium (C) | Low (D) | Poor (E) | |
|---|---|---|---|---|---|
| C1-1 | [9.05,12.08] | [5.30,9.05) | [1.55,5.30) | [−2.20,1.55) | [−5.95,−2.20) |
| C1-2 | [15.30,21.62] | [8.96,15.30) | [2.63,8.96) | [−3.70,2.63) | [−10.03,−3.70) |
| C1-3 | [14.90,20.90] | [8.90,14.90) | [2.90,8.90) | [−1.70,1.02) | [−4.42,−1.70) |
| C2-1 | [95.90,119.15] | [72.65,95.90) | [49.4,72.65) | [26.15,49.40) | [2.90,26.15) |
| C2-2 | [15.32,21.86] | [8.80,11.9) | [2.27,8.80) | [−8.80,2.27) | [−15.33,−8.80) |
| C2-3 | [38.73,51.10] | (51.10,63.47] | (63.47,75.84] | (75.84,88.21] | (88.21,100.58] |
| C3-1 | [0.64,0.77) | [0.51,0.64) | [0.38,0.51) | [0.25,0.38) | [0.12,0.25) |
| C3-2 | [1.80,2.25) | [1.35,1.80) | [0.90,1.35) | [0.45,0.90) | [0.05,0.45) |
| C3-3 | [12.99,16.67) | [9.31,12.99) | [5.63,9.31) | [1.95,5.63) | [0.05,1.95) |
| C4-1 | [13.75,23.75) | [3.75,13.75) | [−6.25,3.75) | [−16.25,−6.25) | [−26.25,−16.25) |
| C4-2 | [4.65,15.00] | [−5.70,4.65) | [−16.05,−5.70) | [−26.40,−16.05) | [−36.75,−26.40) |
| C4-3 | [7.79,11.82] | [3.76,7.79) | [−0.27,3.76) | [−4.30,−0.27) | [−8.33,−4.30) |
| C5-1 | [0.00,3.00] | (3.00,7.00] | (7.00,11.00] | (11.00,15.00] | (15.00,19.00] |
| C6-1 | [90.00,100.00] | [80.00,90.00) | [70.00,80.00) | [60.00,70.00) | (50.00,60.00) |
| C6-2 | [85.00,90.00] | [80.00,85.00) | [75.00,80.00) | [70.00,75.00) | [65.00,70.00) |
| C6-3-1 | [95.00,100.00] | [90.00,95.00) | [85.00,90.00) | [80.00,85.00) | [75.00,80.00) |
| C6-3-2 | [80.00,85.00] | [75.00,80.00) | [70.00,75.00) | [65.00,70.00) | [60.00,65.00) |
| C6-3-3 | [70.00,75.00] | [65.00,70.00) | [60.00,65.00) | [55.00,60.00) | [50.00,55.00) |
| C7-1 | [40.00,50.00] | [30.00,40.00) | [20.00,30.00) | [10.00,20.00) | [0.00,10.00) |
| C7-2 | [40.00,50.00] | [30.00,40.00) | [20.00,30.00) | [10.00,20.00) | [0.00,10.00) |
| C7-3 | [40.00,50.00] | [30.00,40.00) | [20.00,30.00) | [10.00,20.00) | [0.00,10.00) |
| C8-1 | [9.00,13.00] | [5.00,9.00) | [1.00,5.00) | [0.05,1.00) | [0.00,0.05) |
| C8-2 | [2.00,2.50] | [1.50,2.00) | [1.00,1.50) | [0.50,1.00) | [0.00,0.05) |
| C9-1 | [20.00,25.00] | [15.00,20.00) | [10.00,15.00) | [5.00,10.00) | [0.00,5.00) |
| C9-2 | [10.00,15.00] | [5.00,10.00) | [0.00,5.00) | [−5.00,0.00) | [−10.00,−5.00) |
| C10-1 | [2.00,2.50] | [1.50,2.00) | [1.00,1.50) | [0.50,1.00) | [0.00,0.50) |
| C10-2 | [0.00,0.05] | (0.05,0.10] | (0.10,0.15] | (0.15,0.20] | (0.20,0.25] |
| C11-1 | [20.00,25.00] | [15.00,20.00) | [10.00,15.00) | [5.00,10.00) | [0.00,5.00) |
| C11-2 | [4.00,5.00] | [3.00,4.00) | [2.00,3.00) | [1.00,2.00) | [0.00,1.00) |
| C12-1 | [0.10,0.20] | (0.20,0.30] | (0.30,0.40] | (0.40,0.50] | (0.50,0.60] |
| C12-2 | [70.00,90.00] | [50.00,70.00) | [30.00,50.00) | [10.00,30.00) | [0.00,10.00) |
| C13-1 | [50.00,58.00) | [42.00,50.00) | [33.00,42.00) | [25.00,33.00) | [17.00,25.00) |
| C13-2 | [14.00,17.00] | [11.00,14.00) | [8.00,11.00) | [5.00,8.00) | [2.00,5.00) |
| C14-1 | [0.00,0.20] | (0.20,0.40] | (0.40,0.60] | (0.60,0.80] | (0.80,1.00] |
| C14-2 | [0.00,3.00] | (3.00,6.00] | (6.00,9.00] | (9.00,12.00] | (12.00,15.00] |
| C15-1 | [8.00,10.00] | [6.00,8.00) | [4.00,6.00) | [2.00,4.00) | [0.00,2.00) |
| C15-2 | [0.00,0.04] | (0.04,0.08] | (0.08,0.12] | [0.12,0.16) | [0.16,0.20) |
| Excellent (A) | Good (B) | Medium (C) | Low (D) | Poor (E) | |
|---|---|---|---|---|---|
| C1-1 Return on equity(%) | 0.0834 | 0.8913 | 0.0253 | 0.0000 | 0.0000 |
| C1-2 Operating profit margin(%) | 0.0014 | 0.4428 | 0.5529 | 0.0030 | 0.0000 |
| C1-3 Return on capital(%) | 0.0004 | 0.3954 | 0.6026 | 0.0017 | 0.0000 |
| C2-1 Quick ratio(%) | 0.0198 | 0.8347 | 0.1454 | 0.0002 | 0.0000 |
| C2-2 Cash flow liability ratio(%) | 1.0000 | 0.0000 | 0.0000 | 0.0000 | 0.0000 |
| C2-3 Asset–liability ratio(%) | 0.0862 | 0.8626 | 0.0512 | 0.0000 | 0.0000 |
| C3-1 Total asset turnover rate (times) | 0.0018 | 0.4960 | 0.5007 | 0.0015 | 0.0000 |
| C3-2 Current assets turnover rate (times) | 1.0000 | 0.0000 | 0.0000 | 0.0000 | 0.0000 |
| C3-3 Accounts receivable turnover ratio (times) | 1.0000 | 0.0000 | 0.0000 | 0.0000 | 0.0000 |
| C4-1 Growth rate of total operating income (%) | 0.0774 | 0.8947 | 0.0279 | 0.0000 | 0.0000 |
| C4-2 Growth rate of operating profit(%) | 0.2531 | 0.7406 | 0.0062 | 0.0000 | 0.0000 |
| C4-3 Growth rate of total assets(%) | 0.0002 | 0.3909 | 0.6046 | 0.0043 | 0.0000 |
| C5-1 Comprehensive energy consumption of raw coal production (kg standard coal/ton coal) | 0.0844 | 0.8853 | 0.0303 | 0.0000 | 0.0000 |
| C6-1 Recovery rate of mining area(%) | 0.4018 | 0.5859 | 0.0123 | 0.0000 | 0.0000 |
| C6-2 Utilization rate of coal gangue(%) | 1.0000 | 0.0000 | 0.0000 | 0.0000 | 0.0000 |
| C6-3 Mine water utilization rate(%) | 1.0000 | 0.0000 | 0.0000 | 0.0000 | 0.0000 |
| C7-1 Sulfur dioxide emission reduction rate(%) | 0.0000 | 0.0000 | 0.0006 | 0.3411 | 0.6583 |
| C7-2 Nitrogen oxide emission reduction rate(%) | 0.0000 | 0.0000 | 0.0000 | 0.0000 | 1.0000 |
| C7-3 Chemical oxygen demand reduction rate(%) | 1.0000 | 0.0000 | 0.0000 | 0.0000 | 0.0000 |
| C8-1 Proportion of R&D personnel(%) | 0.0217 | 0.9102 | 0.0672 | 0.0006 | 0.0004 |
| C8-2 Proportion of R&D expenditure(%) | 0.2189 | 0.7697 | 0.0114 | 0.0000 | 0.0000 |
| C9-1 Cash ratio paid to employees(%) | 0.0000 | 0.0000 | 0.0031 | 0.5460 | 0.4509 |
| C9-2 Employee per capita annual income growth rate(%) | 0.0001 | 0.0662 | 0.8610 | 0.0727 | 0.0000 |
| C10-1 Proportion of safety production input(%) | 0.0035 | 0.6053 | 0.3898 | 0.0014 | 0.0000 |
| C10-2 Coal production death rate per million ton(%) | 1.0000 | 0.0000 | 0.0000 | 0.0000 | 0.0000 |
| C11-1 Tax contribution rate(%) | 0.0000 | 0.0006 | 0.2809 | 0.7054 | 0.0130 |
| C11-2 Social contribution per share (yuan) | 0.0001 | 0.1483 | 0.8195 | 0.0321 | 0.0000 |
| C12-1 Herfindahl_5 index | 0.0000 | 0.0003 | 0.2396 | 0.7455 | 0.0145 |
| C12-2 Dividend distribution ratio(%) | 0.0000 | 0.0000 | 0.0400 | 0.9589 | 0.0011 |
| C13-1 Proportion of independent directors(%) | 0.0000 | 0.0380 | 0.9230 | 0.0390 | 0.0000 |
| C13-2 Number of board meetings (times) | 0.0000 | 0.0000 | 0.0001 | 0.1513 | 0.8486 |
| C14-1 Proportion of executive compensation(%) | 1.0000 | 0.0000 | 0.0000 | 0.0000 | 0.0000 |
| C14-2 Management expenses ratio(%) | 0.6618 | 0.3379 | 0.0003 | 0.0000 | 0.0000 |
| C15-1 Number of meetings of the board of supervisors (times) | 0.0000 | 0.0039 | 0.5128 | 0.4812 | 0.0021 |
| C15-2 Compensation proportion of supervisors (%) | 1.0000 | 0.0000 | 0.0000 | 0.0000 | 0.0000 |
| Time | Overall Performance | Financial Performance | Environmental Performance | Social Performance | Governance Performance |
|---|---|---|---|---|---|
| 2016 | medium | medium | good | medium | medium |
| 2017 | medium | good | medium | medium | medium |
| 2018 | medium | good | good | medium | medium |
| 2019 | good | good | good | medium | medium |
| 2020 | medium | good | good | medium | medium |
Publisher’s Note: MDPI stays neutral with regard to jurisdictional claims in published maps and institutional affiliations. |
© 2022 by the authors. Licensee MDPI, Basel, Switzerland. This article is an open access article distributed under the terms and conditions of the Creative Commons Attribution (CC BY) license (https://creativecommons.org/licenses/by/4.0/).
Share and Cite
Hao, S.; Ren, C.; Zhang, L. Research on Performance Evaluation of Coal Enterprises Based on Grounded Theory, Entropy Method and Cloud Model from the Perspective of ESG. Sustainability 2022, 14, 11526. https://doi.org/10.3390/su141811526
Hao S, Ren C, Zhang L. Research on Performance Evaluation of Coal Enterprises Based on Grounded Theory, Entropy Method and Cloud Model from the Perspective of ESG. Sustainability. 2022; 14(18):11526. https://doi.org/10.3390/su141811526
Chicago/Turabian StyleHao, Suli, Chongbao Ren, and Lu Zhang. 2022. "Research on Performance Evaluation of Coal Enterprises Based on Grounded Theory, Entropy Method and Cloud Model from the Perspective of ESG" Sustainability 14, no. 18: 11526. https://doi.org/10.3390/su141811526
APA StyleHao, S., Ren, C., & Zhang, L. (2022). Research on Performance Evaluation of Coal Enterprises Based on Grounded Theory, Entropy Method and Cloud Model from the Perspective of ESG. Sustainability, 14(18), 11526. https://doi.org/10.3390/su141811526

