Innovative PEDRERA Model Tool Boosting Sustainable and Feasible Renovation Programs at District Scale in Spain
Abstract
:1. Introduction
2. The PEDRERA Model’s Tool and Methodology
- Embracing accessibility and well-targeted funding streams, as well as multiple incentives for private financing.
- Supporting the very beginning activities of One-Stop Shops and Turnkeys models for building renovation at large scale.
- Increasing the capacity building and the implementation of renovation projects by reducing uncertainties to regional and local authorities (Public Sector) and private investors (Private Parties) as well.
- Developing neighborhood-based approaches for local communities to integrate renewable energy production and digital solutions dealing with zero-energy districts.
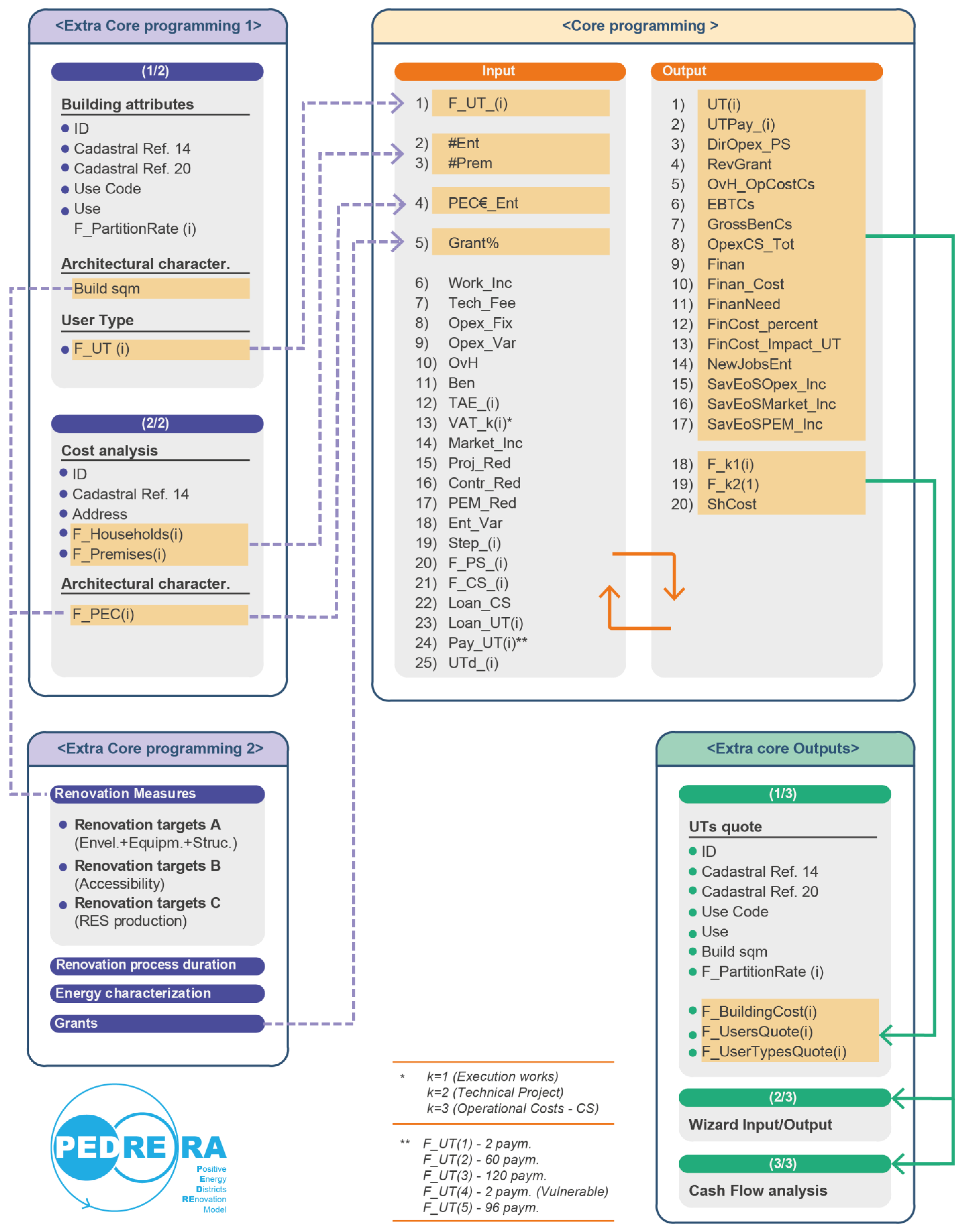
2.1. PEDRERA Model Input
- The aggregation of semantic data from cadaster with data mapping processes in GIS environment to ensure interoperability to the model among different platform components and consistency of communications.
- The adoption of Energy Conservation Measures (ECMs) and Active measures from a database of technical solutions that, according to the physical consistency of selected buildings on GIS map, return information on design, intervention costs, energy upscale and potential subsidies achievable from Next Generation EU programs.
- The integration of the results from the previous step as input to be enclosed in the financial and business model engine, thus allowing the design of several large-scale scenarios and finally the implementation of the selected one.
- Stage 1: Gathering information from multiple sources of data available in a database (i.e., open data as the national cadaster) based on a GIS environment (PostgresSQL) for clustering and characterizing each building.
- Stage 2: Applying measures and cadastral data to the selected buildings (Table 1) for economic appraisal and cost analysis across the two so-called PEDRERAs: “Extra Core programming model 1” and “Extra Core programming model 2”.
- Stage 3: Importing input as CSV files in the designed wizard of the “Core programming module” to enhance the business model scenarios, and to compare and definitively select the most suitable.
2.2. PEDRERA Model Output
- UT 1 (2 pay).
- UT 2 (60 pay/5 years).
- UT 3 (120 pay/10 years).
- UT 4* (2 pay/5 years). * Financing scheme for vulnerable people covered by Public Sector.
- UT 5 (96 pay/8 years).
3. Case Studies
4. Results
5. Discussion
6. Conclusions
- The data-driven solutions adopted allow a rapid analysis and a formidable data collection. Nevertheless, this solution is not exempt from a preliminary direct analysis of the building and social consistency. For example, in buildings where there is a lack of internal horizontal division according to the condominium regulation, the building is stacked as if it were a single-family building. However, there may be separate apartments, commercial spaces, or other functions inside. For this reason, a granular validation of the building consistency is always necessary.
- The direct calculation of the renovation cost obtained by an analysis of the building consistency and by the application of the construction costs coming from BEDEC and other official databases determines a very acceptable deviation equal to 1% (in the case of Palma) and 13% (in the case of St. Coloma) with respect to the values tabulated by the literature (i.e., ERESEE 2020). Furthermore, the deviation of the cost (PEC) in the case of St Coloma is due to the reduction of the intervention costs because of the economic context of the district. Although this reduced span may be acceptable in large-scale interventions (for example in the compilation of a SECAP or earlier business opportunities for investors), a customized plan for each end-user must consider a detailed assessment case-by-case.
- The possibility offered by the model to intervene in advance on each main input of a business model, (e.g., by modifying the type/duration of loan based on the amount of the intervention) makes it possible to reduce the monthly fee as far as possible and to meet situations in which a user is economically vulnerable.
Author Contributions
Funding
Conflicts of Interest
References
- EC. 2050 Long-Term Strategy; European Commission: Brussels, Belgium, 2018. Available online: https://eur-lex.europa.eu/legal-content/EN/TXT/?uri=SWD%3A2020%3A550%3AFIN (accessed on 16 June 2022).
- EC. A Renovation Wave for Europe—Greening Our Buildings, Creating Jobs, Improving Lives, SWD(2020) 550 Final. 2020. Available online: https://eur-lex.europa.eu/legal-content/en/ALL/?uri=CELEX:52020DC0662 (accessed on 16 June 2022).
- BPIE. On the Way to a Climate Neutral Europe: Contributions from the Buildings Sector to a Strengthened 2030 Climate Target. 2020. Available online: https://www.bpie.eu/wp-content/uploads/2021/04/BPIE_Renovation-Wave-Analysis_052021_Final.pdf (accessed on 16 June 2022).
- EC. A European Green Deal. 2019. Available online: https://ec.europa.eu/info/strategy/priorities-2019-2024/european-green-deal (accessed on 16 June 2022).
- EC. Next Generation EU; European Commission: Brussels, Belgium, 2021.
- International Energy Agency (IEA). Net Zero by 2050: A Roadmap for the Global Energy Sector. 2021. Available online: https://www.iea.org/reports/net-zero-by-2050 (accessed on 16 June 2022).
- EC. Fit for 55—Delivering the EU’s 2030 Climate Target on the Way to Climate Neutrality; European Commission: Brussels, Belgium, 2021.
- Salom, J.; Pascual, J. Residential Retrofits at District Scale. In Business Models under Public Private Partnership; InnoEnergy: Eindhoven, The Netherlands, 2018; ISBN 978-84-09-07914-8. Available online: https://www.buildup.eu/en/node/57005 (accessed on 16 June 2022).
- Krosse, L.; Monclus, M.; Nijrolder, A. Building Refurbishment Initiatives and Business Models; InnoEnergy: Eindhoven, The Netherlands, 2021; Available online: https://www.fundacionnat-urgy.org/en/product/77630/ (accessed on 16 June 2022).
- STUNNING. 2022. Available online: https://www.stunning-project.eu/ (accessed on 16 June 2022).
- TURNkey. 2022. Available online: https://cordis.europa.eu/project/rcn/222724/en (accessed on 16 June 2022).
- Hunkin, S.; Krell, K. Supporting Energy Renovation of Private Households through One-Stop-Shops. A Policy Brief from the 1027 Policy Learning Platform on Low-Carbon Economy. Interreg Europe. 2019. Available online: https://www.interregeurope.eu/filead-min/pb/20190210_PolicyBrief_OSS.pdf (accessed on 16 June 2022).
- Cicmanova, J.; Eisermann, M.; Maraquin, T.-E.C. How to Set up a One-Stop-Shops for Integrated Home Energy Renovation? A Step-by-Step Guide for Local Authorities and Other Actors. INNOVATE Project. Energy Cities. 2020. Available online: https://energy-cities.eu/wp-content/uploads/2020/07/INNOVATE_guide_final.pdf (accessed on 16 June 2022).
- Bylund, J.; Gollner, C.; Jäger, M.; Riegler, J.; Noll, M.; Klaming, G. Driving Urban Transitions Roadmap; JPI Urban Europe: Vienna, Austria, 2021. [Google Scholar]
- Bossi, S.; Gollner, C.; Theierling, S. Towards 100 Positive Energy Districts in Europe: Preliminary Data Analysis of 61 European Cases. Energies 2020, 13, 6083. [Google Scholar] [CrossRef]
- Gabaldón Moreno, A.; Vélez, F.; Alpagut, B.; Hernández, P.; Sanz Montalvillo, C. How to Achieve Positive Energy Districts for Sustainable Cities: A Proposed Calculation Methodology. Sustainability 2021, 13, 710. [Google Scholar] [CrossRef]
- Wahlund, M.; Palm, J. The role of energy democracy and energy citizenship for participatory energy transitions: A comprehensive review. Energy Res. Soc. Sci. 2022, 87, 102482. [Google Scholar] [CrossRef]
- European Commission. Clean Energy for All Europeans; European Commission: Brussels, Belgium, 2019.
- Zhang, X.; Penaka, S.R.; Giriraj, S.; Sánchez, M.N.; Civiero, P.; Vandevyvere, H. Characterizing Positive Energy District (PED) through a Preliminary Review of 60 Existing Projects in Europe. Buildings 2021, 11, 318. [Google Scholar] [CrossRef]
- Turci, G.; Alpagut, B.; Civiero, P.; Kuzmic, M.; Pagliula, S.; Massa, G.; Albert-Seifried, V.; Seco, O.; Soutullo, S. A Comprehensive PED-Database for Mapping and Comparing Positive Energy Districts Experiences at European Level. Sustainability 2021, 14, 427. [Google Scholar] [CrossRef]
- Brozovsky, J.; Gustavsen, A.; Gaitani, N. Zero emission neighbourhoods and positive energy districts–A state-of-the-art review. Sustain. Cities Soc. 2021, 72, 103013. [Google Scholar] [CrossRef]
- Salom, J.; Tamm, M.; Andresen, I.; Cali, D.; Magyari, Á.; Bukovszki, V.; Balázs, R.; Dorizas, P.; Toth, Z.; Mafé, C.; et al. An Evaluation Framework for Sustainable Plus Energy Neighbourhoods: Moving Beyond the Traditional Building Energy Assessment. Energies 2021, 14, 4314. [Google Scholar] [CrossRef]
- Bertoldi, P.; Economidou, M.; Palermo, V.; Boza-Kiss, B.; Todeschi, V. How to finance energy renovation of residential buildings: Review of current and emerging financing instruments in the EU. Wiley Interdiscip. Rev. Energy Environ. 2021, 10, e384. [Google Scholar] [CrossRef]
- ITeC. La Rehabilitación Energética Planteada Como Inversión. 2016. Available online: https://www.lacasaqueahorra.org/ficheros/esp/Documentos/BDDE304A-734A-448F-0360-9EE1BF3B3C1B.pdf/ (accessed on 16 June 2022).
- D’Oca, S.; Ferrante, A.; Veld, P.O.; Peraudeau, N.; Peters, C.; Pernetti, R.; Schippers-Trifan, O.; Decorme, R. Exploitation of Business Models for Deep Renovation. Proceedings 2019, 20, 11. [Google Scholar] [CrossRef] [Green Version]
- European Commission. National Energy and Climate Plans (NECPs). Available online: https://ec.europa.eu/info/energy-climate-change-environment/implementation-eu-countries/energy-and-climate-governance-and-reporting/national-energy-and-climate-plans_en (accessed on 16 June 2022).
- MITMA. ERESEE 2020. Actualización 2020 de la Estrategia a Largo Plazo Para la Rehabilitación Energética en el Sector de la Edificación en España. Available online: https://www.mitma.gob.es/recursos_mfom/paginabasica/recursos/es_ltrs_2020.pdf (accessed on 16 June 2022).
- Consorci Metropolità de l’Habitatge, AMB. PMRH Pla Metropolità de Rehabilitació 2020–2030. AMB, Barcelona. 2021. Available online: https://www.cmh.cat/documents/598409/10470805/PMRH+2020-2030+%2804.12.2020%29/163f60c5-106c-4217-b217-3563fe0f44a2 (accessed on 16 June 2022).
- EC; Directorate-General for Research and Innovation; Schellnhuber, H.; Widera, B.; Kutnar, A. Horizon Europe and new European Bauhaus NEXUS Report: Conclusions of the High-Level Workshop on ‘Research and Innovation for the New European Bauhaus’, Jointly Organised by DG Research and Innovation and the Joint Research Centre. 2022. Available online: https://data.europa.eu/doi/10.2777/49925 (accessed on 16 June 2022).
- EC. Directive of the European Parliament and of the Council Amending Directive (EU) 2018/2001 of the European Parliament Regards the Promotion of Energy from Renewable Sources. EUR-Lex. 2018. Available online: https://eur-lex.europa.eu/legal-content/EN/LSU/?uri=uriserv:OJ.L_.2018.328.01.0082.01.ENG (accessed on 16 June 2022).
- Rose, J.; Thomsen, K.E.; Domingo-Irigoyen, S.; Bolliger, R.; Venus, D.; Konstantinou, T.; Mlecnik, E.; Almeida, M.; Barbosa, R.; Terés-Zubiaga, J.; et al. Building renovation at district level—Lessons learned from international case studies. Sustain. Cities Soc. 2021, 72, 103037. [Google Scholar] [CrossRef]
- Civiero, P.; Pascual, J.; Arcas Abella, J.; Bilbao Figuero, A.; Salom, J. PEDRERA. Positive Energy District Renovation Model for Large Scale Actions. Energies 2021, 14, 2833. [Google Scholar] [CrossRef]
- MITMA. Real Decreto 853/2021, de 5 de Octubre, por el que se Regulan los Programas de Ayuda en Materia de Rehabilitación Residencial y Vivienda Social del Plan de Recuperación, Transformación y Resiliencia. 2021. Available online: https://www.boe.es/eli/es/rd/2021/10/05/853 (accessed on 16 June 2022).
- Arcas Abella, J.; Pages-Ramon, A. UrbanZEB, Estrategias urbanas de transicion energetica de edificios. In Proceedings of the 14th National Congress Conama 2018, Madrid, Spain, 26–29 November 2018; Available online: http://www.conama11.vsf.es/conama10/download/files/conama2018/CT%202018/222224182.pdf (accessed on 16 June 2022).
- Loga, T.; Stein, B.; Diefenbach, N. TABULA building typologies in 20 European countries—Making energy-related features of residential building stocks comparable. Energy Build. 2016, 132, 4–12. [Google Scholar] [CrossRef]
- Pernetti, R.; Pinotti, R.; Lollini, R. Repository of Deep Renovation Packages Based on Industrialized Solutions: Definition and Application. Sustainability 2021, 13, 6412. [Google Scholar] [CrossRef]
- ICAEN. Rehabilitació Energètica D’edificis. General. Catalunya. Inst. Català d’Energia. 2016. Available online: http://icaen.gencat.cat/web/.content/10_ICAEN/17_publicacions_informes/04_coleccio_QuadernPractic/quadern_practic/arxius/10_rehabilitacio_edificis.pdf (accessed on 16 June 2022).
- OptEEmAL. The Solution for Designing Your Energy Efficient District Retrofitting Project. OptEEmAL Final Booklet. Steinbeis-Europa-Zentrum der Germany. 2019. Available online: https://www.opteemal-project.eu/press-corner/publications/further-downloads.html (accessed on 16 June 2022).
- ENERHAT (Energy Housing Assessment Tool). Available online: http://enersi.es/es/enerhat (accessed on 16 June 2022).
- IVE Instituto Valenciano de la Edificación, Visualizador de Bases de Datos. Base de Precios del IVE 2021. Available online: https://bdc.f-ive.es/BDC21/1 (accessed on 16 June 2022).
- Consorci Metropolità de l’Habitatge. 2022. Available online: https://www.cmh.cat/web/cmh/ajuts/simulador-energetic (accessed on 16 June 2022).
- ENERPAT. Available online: http://enersi.es/es/enerpat#C6lud96rher (accessed on 16 June 2022).
- ICAEN. Simulador de Mesures de Rehabilitació Energética d’edificis, General. Catalunya. Inst. Català d’Energia. 2019. Available online: http://simuladoredificis.icaen.gencat.cat/ (accessed on 16 June 2022).
- IVE Instituto Valenciano de la Edificación. RenovEU. 2021. Available online: http://renoveu.five.es/#/home (accessed on 16 June 2022).
- Sede Electrónica del Catastro. Available online: https://www.sedecatastro.gob.es (accessed on 16 June 2022).
- Google. 3D maps” and “Street View”. 2022. Available online: https://mapsplatform.google.com/intl/en/ (accessed on 16 June 2022).
- ITeC. Database of Construction Elements. 2022. Available online: https://en.itec.cat/database/ (accessed on 16 June 2022).
- CYPE Ingenieros, S.A. Generador de Precios de la Construcción. 2022. Available online: http://www.generadordeprecios.info (accessed on 16 June 2022).
- Ajuntament de Santa Coloma de Gramenet. Renovamos los Barrios, Áreas de Conservación y Rehabilitación (ACR). 2018. Available online: https://www.gramenet.cat/es/ayuntamiento/areas-municipales/renovamos-los-barrios/ (accessed on 16 June 2022).
- Ajuntament de Santa Coloma de Gramenet. Declaració de l’Àrea de Conservació i Rehabilitació ACR2-Mas Marí. 2020. Available online: https://www.gramenet.cat/fileadmin/Files/Ajuntament/informacio_urb/Gestio_Urbanistica/Exp_Gestio_Urbanistica/GU057_AC/GU057_AD_document_unitari.pdf (accessed on 16 June 2022).
- Available online: https://greendeal-arv.eu/ (accessed on 16 June 2022).
- Ibañez Iralde, N.S.; Pascual, J.; Salom, J. Energy retrofit of residential building clusters. A literature review of crossover recommended measures, policies instruments and allocated funds in Spain. Energy Build. 2021, 252, 111409. [Google Scholar] [CrossRef]
- ERESEE. Update of the Long Term Strategy for Energy Renovation in the Building Sector in Spain. 2020. Available online: https://cdn.mitma.gob.es/portal-web-drupal/planes_estartegicos/en_ltserb.pdf (accessed on 16 June 2022).
- Available online: https://retabit.es/ (accessed on 16 June 2022).
- Marrone, P.; Montella, I. An experimentation on the limits and potential of Renewable Energy Communities in the built city: Buildings and proximity open spaces for energy decentralization. Renew. Sustain. Energy Transit. 2022, 2, 100025. [Google Scholar] [CrossRef]
- Energy Cities. Infinite Solutions Project. Available online: https://energy-cities.eu/wp-content/uploads/2019/01/PUBLI_infinite_solutions_guidebook_intracting_2017_en.pdf (accessed on 16 June 2022).
- Generalitat de Catalunya. Available online: https://sig.gencat.cat/visors/hipermapa.html#param=param&color=vermell&background=orto_ICC_grisos&BBOX=410860,4567836,419125,4572271&layers=ENERGIA_CERTIFICATS_EDIFICIS (accessed on 16 June 2022).







| Output KPIs | Acronym | PS * | PP * | Eu * |
|---|---|---|---|---|
| End-users contribution | UsersQuote | x | x | |
| Monthly/rate payments UT1 (2 pay) | UTPay_1 | x | ||
| Monthly/rate payments UT2 (60 pay/5 years) | UTPay_2 | x | ||
| Monthly/rate payments UT3 (120 pay/10 years) | UTPay3 | x | ||
| Monthly/rate payments UT4 (2 pay/5 years) ** | UTPay4 | x | x | |
| Monthly/rate payments UT5 (96 pay/8 years) | UTPay5 | x | ||
| SharedCost End-users | ShCost | x | x | |
| Operational Costs Public Sector | DirOpex (PS) | x | ||
| Revolving fund grants Public Sector | RevGrant (PS) | x | ||
| Operational Costs Private Parties | OvH_OpCost (CS) | x | ||
| Early Before Taxes Private Parties | EBT (CS) | x | ||
| Gross. Benefits Private parties | GrossBen (CS) | x | ||
| Financial amount required | Finan€ | x | ||
| Financial Costs | Finan_Cost (CS) | x | ||
| Financial Needs | FinanNeed | x | ||
| Full Operational Costs Private Parties | Opex€ (CS)_Tot | x | ||
| EoS 1_ savings on OPEX reduction *** | SavEoSOpex_Inc | x | x | |
| EoS 2_ savings by Market value increment *** | SavEoSMarket_Inc | x | x | |
| EoS 3_ savings by PEC reduction *** | SavEoSPEC_Inc | x | x | |
| Impact % of Financial Cost on Financed amount | FinCost_percent | x | ||
| Impact % of Financial Cost on UTs amount | FinCost_Impact_UT | x | ||
| Employment opportunities. New jobs impacts | NewJobsEnt | x | ||
| Cash flow analysis | Cssh Flow Diagram | x | x |
| Área de Conservación y Rehabilitación (ACR) No. 2, “Mas Marí”, St. Coloma de Gramenet | ||||||
|---|---|---|---|---|---|---|
| ≤1940 | ≥1941 ≤ 1980 | ≥1981 | Total | |||
| Buildings | No. | 0 | 14 | 2 | 16 | |
| % | 0% | 87.5% | 12.5% | |||
| Single family | No. | 0 | 0 | 0 | 0 | 0% |
| % | 0% | 0% | 0% | |||
| Multifamily | No. | 0 | 14 | 2 | 16 | 100% |
| % | 0% | 87.5% | 12.5% | |||
| Dwellings | 137 | 157 | ||||
| Other uses | 20 | |||||
| “La Soledat Sud” Neighborhood, Palma de Mallorca | ||||||
|---|---|---|---|---|---|---|
| ≤1940 | ≥1941 ≤ 1980 | ≥1981 | Total | |||
| Buildings | No. | 32 | 16 | 4 | 52 | |
| % | 62% | 31% | 8% | |||
| Single family | No. | 10 | 5 | 0 | 15 | 29% |
| % | 72% | 25% | 0% | |||
| Multifamily | No. | 22 | 11 | 4 | 37 | 71% |
| % | 59% | 30% | 11% | |||
| Dwellings | 159 | 239 | ||||
| Other uses | 80 | |||||
| Área de Conservación y Rehabilitación (ACR) No. 2 “Mas Marí”, St. Coloma de Gramenet | ||||
|---|---|---|---|---|
| ≤1940 | ≥1941 ≤ 1980 | ≥1981 | Average Cost | |
| Single family | - | - | - | - |
| Multi-family | - | 7924.07 EUR/dw | 6907.67 EUR/dw | 7797.02 EUR/dw |
| “La Soledat Sud” Neighborhood, Palma de Mallorca | ||||
| ≤1940 | ≥1941 ≤ 1980 | ≥1981 | Average Cost | |
| Single family | 17,484.78 EUR/dw | 17,012.30 EUR/dw | - | 17,335.58 EUR/dw |
| Multi-family | 13,419.84 EUR/dw | 14,546.23 EUR/dw | 14,226.89 EUR/dw | 13,858.99 EUR/dw |
| Demo Case | Ref. Literature | |||||||
|---|---|---|---|---|---|---|---|---|
| ERESEE 2020 | ICAEN | ITEC Lcqa 2016 | ITEC 2016 + PMRH 2021 | ICAEN + PMRH 2021 | Avarage (from Ref. Literature) | Deviation Span (Avarage Ref. Literature—Demo Case) | ||
| Área de conservación y rehabilitación (ACR) no. 2 “Mas Marí”, St. Coloma de Gramenet | ||||||||
| SF * | - | 16,628.00 | 22,623.25 | 33,903.00 | 33,903.00 | 22,623.25 | 25,936.10 | - |
| MF * | 7797.02 | 10,592.00 | 16,454.50 | 7471.00 | 10,654.90 | 10,654.90 | 11,165.46 | +43.20% |
| “La Soledat Sud” neighborhood, Palma de Mallorca | ||||||||
| SF * | 17,335.58 | 16,628.00 | 22,623.25 | 33,903.00 | 33,903.00 | 22,623.25 | 25,936.10 | +49.61% |
| MF * | 13,858.99 | 10,592.00 | 16,454.50 | 7471.00 | 10,654.90 | 10,654.90 | 11,165.46 | −19.43% |
| Área de Conservación y Rehabilitación (ACR) No. 2 “Mas Marí”, St. Coloma de Gramenet | ||||||
|---|---|---|---|---|---|---|
| User-Type (UT) | No. UTs | F_UserTypesQuote (€) | F_UserRatePay (€) | |||
| Average | Max. | Min. | ||||
| UT1 | (2 pay) | 5 | 7005.33 | 3502.66 | 5529.09 | 1796.60 |
| UT2 | (60 pay/5 years) | 33 | 5245.48 | 87.42 | 120.02 | 59.89 |
| UT3 | (120 pay/10 years) | 72 | 7819.54 | 72.05 | 112.12 | 34.82 |
| UT4 | (2 pay/5 years) | 2 | 5065.18 | 2532.59 | 3389.39 | 1675.78 |
| UT5 | (96 pay/8 years) | 45 | 7093.41 | 79.06 | 108.63 | 58.65 |
| Total Users involved | 157 | |||||
| “La Soledat Sud” Neighborhood, Palma de Mallorca | ||||||
|---|---|---|---|---|---|---|
| User-Type (UT) | No. UTs | F_UserTypesQuote (€) | F_UserRatePay (€) | |||
| Average | Max. | Min. | ||||
| UT1 | (2 pay) | 12 | 8956.76 | 4478.38 | 9255.07 | 546.22 |
| UT2 | (60 pay/5 years) | 73 | 4457.80 | 74.30 | 166.11 | 35.70 |
| UT3 | (120 pay/10 years) | 86 | 14,230.25 | 118.59 | 212.95 | 66.76 |
| UT4 | (2 pay/5 years) | 6 | 7774.20 | 3887.10 | 6804.63 | 1334.40 |
| UT5 | (96 pay/8 years) | 62 | 10,934.96 | 113.91 | 143.98 | 79.01 |
| Total Users involved | 239 | |||||
Publisher’s Note: MDPI stays neutral with regard to jurisdictional claims in published maps and institutional affiliations. |
© 2022 by the authors. Licensee MDPI, Basel, Switzerland. This article is an open access article distributed under the terms and conditions of the Creative Commons Attribution (CC BY) license (https://creativecommons.org/licenses/by/4.0/).
Share and Cite
Civiero, P.; Pascual, J.; Arcas Abella, J.; Salom, J. Innovative PEDRERA Model Tool Boosting Sustainable and Feasible Renovation Programs at District Scale in Spain. Sustainability 2022, 14, 9672. https://doi.org/10.3390/su14159672
Civiero P, Pascual J, Arcas Abella J, Salom J. Innovative PEDRERA Model Tool Boosting Sustainable and Feasible Renovation Programs at District Scale in Spain. Sustainability. 2022; 14(15):9672. https://doi.org/10.3390/su14159672
Chicago/Turabian StyleCiviero, Paolo, Jordi Pascual, Joaquim Arcas Abella, and Jaume Salom. 2022. "Innovative PEDRERA Model Tool Boosting Sustainable and Feasible Renovation Programs at District Scale in Spain" Sustainability 14, no. 15: 9672. https://doi.org/10.3390/su14159672
APA StyleCiviero, P., Pascual, J., Arcas Abella, J., & Salom, J. (2022). Innovative PEDRERA Model Tool Boosting Sustainable and Feasible Renovation Programs at District Scale in Spain. Sustainability, 14(15), 9672. https://doi.org/10.3390/su14159672

