Creating Quality-Based Smart Sustainable Public Parking Enterprises: A Methodology to Reframe Organizations into Smart Organizations
Abstract
:1. Introduction
1.1. Motivations and Aims of the Study
1.2. Contribution of the Study
2. Literature Review
2.1. Sustainability Review
2.2. Sustainability Success Review
2.3. Risk Management Review
2.4. Quality Management Review
2.5. Smart Mobility and Parking Management System
2.6. Smart Leadership Review
2.7. Research Gaps
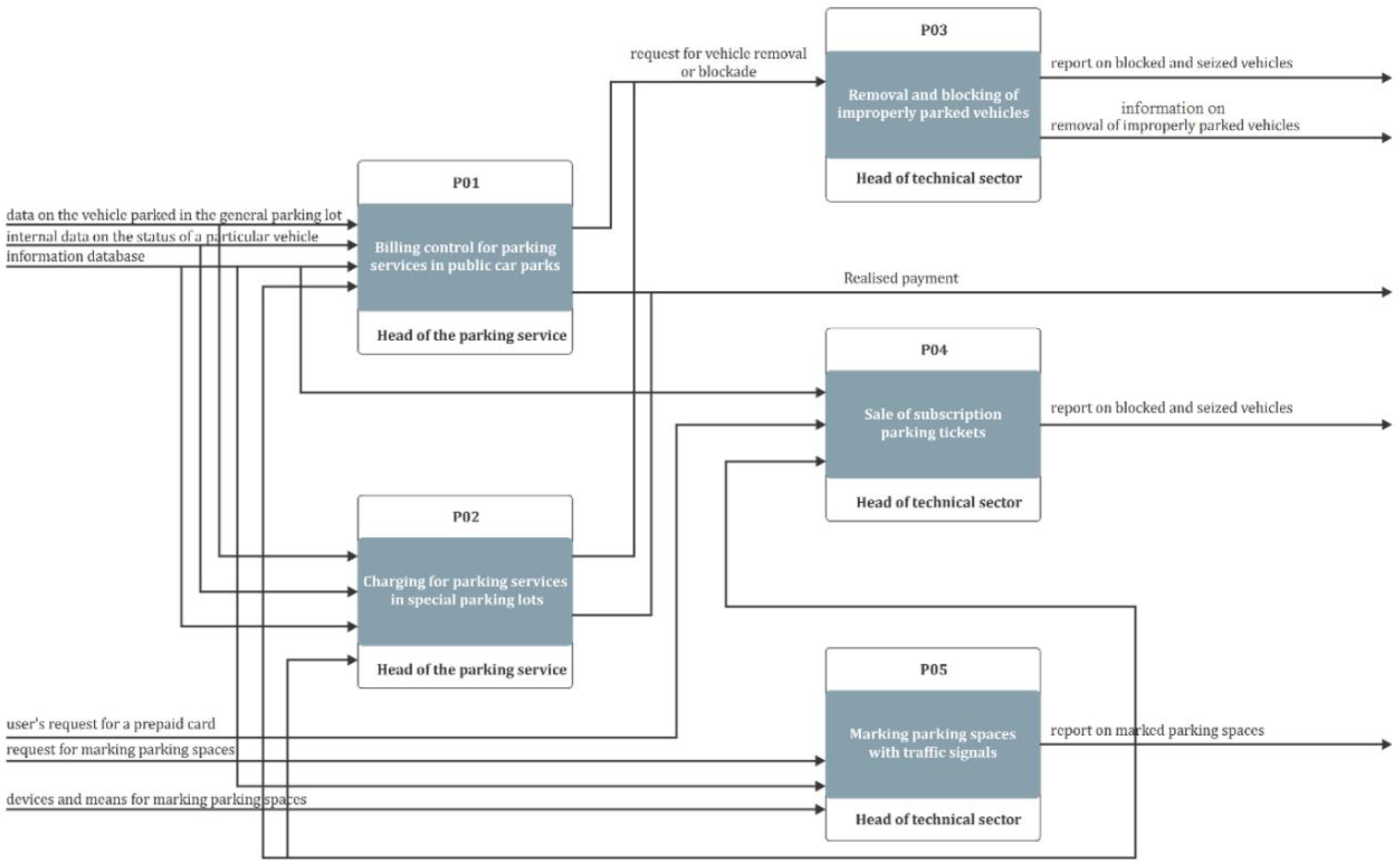
3. Methodology
3.1. Smart Public Enterprise Model
3.2. Smart Sustainable Public Parking Enterprise Model
3.3. Methodology of Organizations Reframing into Smart Organizations (MORSO)
4. Case Study
5. Discussion and Implications
- Very high correlation coefficients were achieved between smart leadership and smart sustainability (0.769), smart leadership and smart quality (0.710), and smart leadership and risk (−0.627), as expected (Table 4).
- There is also a high negative correlation between risk and quality (−0.885), which calls for an extension of the existing model for determining the relationship between smart quality and risk (Table 4).
- There is also a high correlation between smart sustainability and smart quality (0.904); with increasing smart quality, smart sustainability increases (Table 4).
- Very high correlation coefficients between smart sustainability and risk were achieved (−0.884), since increasing risk reduces smart sustainability (Table 4).
6. Conclusions
Author Contributions
Funding
Institutional Review Board Statement
Informed Consent Statement
Conflicts of Interest
Abbreviations
| ANN | Artificial Neural Network |
| APQC | American Productivity & Quality Center |
| BPM | Business Process Management |
| DEA | Data Envelopment Analysis |
| EFQM | European Foundation of Quality Management |
| ICT | Information Communication Technologies |
| IoT | Internet of Things |
| L | Leadership variable |
| MORSO | Methodology of Organizations Reframing into Smart Organizations |
| Q | Quality variable |
| QMS | Quality Management System |
| R | Risk variable |
| S | Smart sustainability variable |
| s | Sustainability variable real values |
| sANN | Sustainability variable artificial neural network value predictions |
| SPE | Smart Public Enterprise |
| sREG | Sustainability variable linear regression value predictions |
| STM | Smart Transport Middleware |
| VIF | Variance Inflation Factor |
References
- Gonokami, M.; Hiroaki, N. Interview: Creating Knowledge Collaboratively to Forge a Richer Society Tomorrow—An Innovation Ecosystem to Spearhead Social Transformation. In Society 5.0; Springer: Singapore, 2020; pp. 145–154. [Google Scholar]
- Haughton, G. Environmental justice and the sustainable city. J. Plan. Educ. Res. 1999, 18, 233–243. [Google Scholar] [CrossRef]
- Hopwood, B.; Mellor, M.; O’Brien, G. Sustainable development: Mapping different approaches. Sustain. Dev. 2005, 13, 38–52. [Google Scholar] [CrossRef] [Green Version]
- Springett, D. Business conceptions of sustainable development: A perspective from critical theory. Bus. Strategy Environ. 2003, 12, 71–86. [Google Scholar] [CrossRef]
- Redclift, M. Sustainable development (1987–2005): An oxymoron comes of age. Sustain. Dev. 2005, 13, 212–227. [Google Scholar] [CrossRef] [Green Version]
- Beder, S. The Nature of Sustainable Development; Scribe Publications: Newham, Australia, 1996. [Google Scholar]
- Levi, H.W. Sustainable Development and Energy Supply; Nachhaltige Entwicklung und Energieversorgung. 1997; p. 42. Available online: https://www.osti.gov/etdeweb/biblio/446788 (accessed on 10 April 2022).
- Doane, D. Beyond corporate social responsibility: Minnows, mammoths and markets. Futures 2005, 37, 215–229. [Google Scholar] [CrossRef]
- Thomas Ng, S.; Antwi Afari, P.; Owusu-Manu, D.G.; Asumadu, G. Sustainable development factors governing the smart evolvement of developing countries. In Proceedings of the Institution of Civil Engineers-Municipal Engineer; Thomas Telford Ltd.: London, UK, 2021; pp. 1–19. [Google Scholar]
- Iwano, K.; Kimura, Y.; Takashima, Y.; Bannai, S.; Yamada, N. Future services & societal systems in society 5.0. In Workshop Report; Center for Research and Development Strategy Japan Science and Technology Agency: Tokyo, Japan, 2016. Available online: https://www.jst.go.jp/crds/pdf/en/CRDS-FY2016-WR-13.pdf (accessed on 10 April 2022).
- Onat, N.C.; Kucukvar, M.; Tatari, O.; Egilmez, G. Integration of system dynamics approach toward deepening and broadening the life cycle sustainability assessment framework: A case for electric vehicles. Int. J. Life Cycle Assess. 2016, 21, 1009–1034. [Google Scholar] [CrossRef]
- Rodríguez Bolívar, M.P.; Navarro Galera, A.; Alcaide Muñoz, L.; López Subirés, M.D. Risk factors and drivers of financial sustainability in local government: An empirical study. Local Gov. Stud. 2016, 42, 29–51. [Google Scholar] [CrossRef]
- Hernita, H.; Surya, B.; Perwira, I.; Abubakar, H.; Idris, M. Economic business sustainability and strengthening human resource capacity based on increasing the productivity of small and medium enterprises (SMES) in Makassar city, Indonesia. Sustainability 2021, 13, 3177. [Google Scholar] [CrossRef]
- Arsovski, S. Quality Science; Faculty of Engineering University of Kragujevac: Kragujevac, Serbia, 2018. [Google Scholar]
- Murmura, F.; Bravi, L. Empirical evidence about ISO 9001 and ISO 9004 in Italian companies. TQM J. 2017, 29, 650–665. [Google Scholar] [CrossRef]
- Escrig, A.B.; De Menezes, L.M. What characterizes leading companies within business excellence models? An analysis of “EFQM Recognized for Excellence” recipients in Spain. Int. J. Prod. Econ. 2015, 169, 362–375. [Google Scholar] [CrossRef] [Green Version]
- Nenadál, J. The new EFQM model: What is really new and could be considered as a suitable tool with respect to quality 4.0 concept? Qual. Innov. Prosper. 2020, 24, 17–28. [Google Scholar] [CrossRef] [Green Version]
- Fonseca, L.; Amaral, A.; Oliveira, J. Quality 4.0: The EFQM 2020 model and industry 4.0 relationships and implications. Sustainability 2021, 13, 3107. [Google Scholar] [CrossRef]
- Murthy, M.N.; Sangwan, K.S.; Narahari, N.S. Tracing evolution of EFQM and its relationship with Industry 4.0. Total Qual. Manag. Bus. Excell. 2021. [Google Scholar] [CrossRef]
- Wu, D.D.; Olson, D.L. Computational simulation and risk analysis: An introduction of state of the art research. Math. Comput. Model. 2013, 58, 1581–1587. [Google Scholar] [CrossRef]
- March, J.G.; Shapira, Z. Managerial perspectives on risk and risk taking. Manag. Sci. 1987, 33, 1404–1418. [Google Scholar] [CrossRef] [Green Version]
- Pinto, A. QRAM a Qualitative Occupational Safety Risk Assessment Model for the construction industry that incorporate uncertainties by the use of fuzzy sets. Saf. Sci. 2014, 63, 57–76. [Google Scholar] [CrossRef]
- Marhavilas, P.K.; Koulouriotis, D.; Gemeni, V. Risk analysis and assessment methodologies in the work sites: On a review, classification and comparative study of the scientific literature of the period 2000–2009. J. Loss Prev. Process Ind. 2011, 24, 477–523. [Google Scholar] [CrossRef]
- Song, W.; Ming, X.; Liu, H.C. Identifying critical risk factors of sustainable supply chain management: A rough strength-relation analysis method. J. Clean. Prod. 2017, 143, 100–115. [Google Scholar] [CrossRef]
- Caputo, A.C.; Giannini, R.; Paolacci, F. Quantitative seismic risk assessment of process plants: State of the art review and directions for future research. In Pressure Vessels and Piping Conference; American Society of Mechanical Engineers: Boston, MA, USA, 2015; Volume 57034, p. V008T08A032. [Google Scholar]
- Mabrouki, C.; Bentaleb, F.; Mousrij, A. A decision support methodology for risk management within a port terminal. Saf. Sci. 2014, 63, 124–132. [Google Scholar] [CrossRef]
- Bounit, A.; Irhirane, E.; Bourquia, N.; Benmoussa, R. Design of a fuzzy model that integrates hygiene, safety, and environment systems for the assessment of the overall risk of machines. Proc. Inst. Mech. Eng. Part O J. Risk Reliab. 2016, 230, 378–390. [Google Scholar] [CrossRef]
- Djordjevic, I.; Sabashnikov, A.; Deppe, A.C.; Kuhn, E.; Eghbalzadeh, K.; Merkle, J.; Maier, J.; Weber, C.; Azizov, F.; Sindhu, D.; et al. Risk factors associated with 30-day mortality for out-of-center ECMO support: Experience from the newly launched ECMO retrieval service. J. Artif. Organs 2019, 22, 110–117. [Google Scholar] [CrossRef] [PubMed]
- Tang, O.; Musa, S.N. Identifying risk issues and research advancements in supply chain risk management. Int. J. Prod. Econ. 2011, 133, 25–34. [Google Scholar] [CrossRef] [Green Version]
- Tummala, R.; Schoenherr, T. Assessing and managing risks using the supply chain risk management process (SCRMP). Supply Chain Manag. Int. J. 2011, 16, 474–483. [Google Scholar] [CrossRef]
- Sodhi, M.S.; Tang, C.S. How do global manufacturing companies mitigate supply chain risks. In Managing Supply Chain Risk; Springer: Boston, MA, USA, 2012; pp. 77–91. [Google Scholar]
- Maloni, M.J.; Brown, M.E. Corporate social responsibility in the supply chain: An application in the food industry. J. Bus. Ethics 2006, 68, 35–52. [Google Scholar] [CrossRef]
- Shaluf, I.M.; Shariff, A.R. Technological disaster factors. J. Loss Prev. Process Ind. 2003, 16, 513–521. [Google Scholar] [CrossRef]
- Ware, J. A Systematic Analysis to Identify, Mitigate, Quantify, and Measure Risk Factors Contributing to Falls in NASA Ground Support Operations; University of Central Florida: Orlando, FL, USA, 2009. [Google Scholar]
- Shtub, A.; Karni, R. Business process improvement. In ERP; Springer Nature: Cham, Switzerland, 2010. [Google Scholar]
- Fonseca, L.M.; Domingues, J.P. Empirical research of the ISO 9001: 2015 transition process in Portugal: Motivations, benefits, and success factors. Qual. Innov. Prosper. 2018, 22, 16–45. [Google Scholar] [CrossRef] [Green Version]
- Hinkelmann, K.; Laurenzi, E.; Martin, A.; Thönssen, B. Ontology-based metamodeling. In Business Information Systems and Technology 4.0; Springer: Cham, Switzerland, 2018; pp. 177–194. [Google Scholar]
- Chofreh, A.G.; Goni, F.A.; Klemeš, J.J.; Malik, M.N.; Khan, H.H. Development of guidelines for the implementation of sustainable enterprise resource planning systems. J. Clean. Prod. 2020, 244, 118655. [Google Scholar] [CrossRef]
- Liu, W.; Zeng, Y.; Maletz, M.; Brisson, D. Product lifecycle management: A survey. In Proceedings of the International Design Engineering Technical Conferences and Computers and Information in Engineering Conference, San Diego, CA, USA, 30 August–2 September 2009; Volume 48999, pp. 1213–1225. [Google Scholar]
- Mapiye, O.; Makombe, G.; Molotsi, A.; Dzama, K.; Mapiye, C. Towards a revolutionized agricultural extension system for the sustainability of smallholder livestock production in developing countries: The potential role of icts. Sustainability 2021, 13, 5868. [Google Scholar] [CrossRef]
- Massaro, E.; Ganin, A.; Perra, N.; Linkov, I.; Vespignani, A. Resilience management during large-scale epidemic outbreaks. Sci. Rep. 2018, 8, 1859. [Google Scholar] [CrossRef] [Green Version]
- Jacob, D. Quality 4.0 Impact and Strategy Handbook: Getting Digitally Connected to Transform Quality Management; LNS Research: Cambridge, MA, USA, 2017. [Google Scholar]
- Wang, C.; Wei, K. Construction of Intelligent Manufacturing Digital Workshop Ability Assessment Model for CPS. In Proceedings of the World Conference on Mechanical Engineering and Intelligent Manu facturing (WCMEIM), Shanghai, China, 22–24 November 2019; pp. 627–630. [Google Scholar]
- Arsovski, S.; Todorovic, G.; Lazić, Z.; Arsovski, Z.; Ljepava, N.; Aleksic, A. Model for selection of the best location based on fuzzy AHP and Hurwitz methods. Math. Probl. Eng. 2017, 2017, 2803461. [Google Scholar] [CrossRef] [Green Version]
- Rao, M.S. Smart leadership blends hard and soft skills and emphasizes the importance of continuous learning. Hum. Resour. Manag. Int. Dig. 2013, 21, 38–40. [Google Scholar]
- Corbett, F.C. Emergence of the Connectivist Leadership Paradigm: A Grounded Theory Study in the ASIA Region; Pepperdine University: Malibu, CA, USA, 2021. [Google Scholar]
- Kolzow, D.R. Leading from within: Building Organisational Leadership Capacity. 2014. Available online: https://5y1.org/download/61f60c0e62429a940039e999034953db.pdf (accessed on 10 April 2022).
- Popov, E.; Semyachkov, K.; Popova, G. Digital Technologies as a Factor in the Promotion of Smart City Leadership. In International Conference on Social, Economic, and Academic Leadership (ICSEALV 2019), 5th ed.; Atlantis Press: Paris, France, 2020; pp. 216–220. [Google Scholar]
- Sydänmaanlakka, P. Intelligent Leadership and Leadership Competencies: Developing a Leadership Framework for Intelligent Organizations; Helsinki University of Technology: Espoo, Finland, 2003. [Google Scholar]
- Burke, R. Leadership and Spirituality. Foresight 2006, 8, 14–25. [Google Scholar] [CrossRef] [Green Version]
- Temple, O.E. Metaphysical challenges of ethical leadership in Africa. Leadership 2012, 8, 47–65. [Google Scholar] [CrossRef]
- McCarter, B.G.; White, B.E. Leadership in Chaordic Organisations; CRC Press: Boca Raton, FL, USA, 2016. [Google Scholar]
- Rolling, J.H., Jr. Swarm Intelligence: What Nature Teaches Us about Shaping Creative Leadership; St. Martin’s Press: New York, NY, USA, 2013. [Google Scholar]
- Laudon, K.C.; Laudon, J.P. Essentials of Management Information Systems. 2011. Available online: https://wps.prenhall.com/wps/media/objects/14071/14409392/VideoCases/Ess10_CH09_Case2_FordAutoExchange.pdf (accessed on 10 April 2022).
- Lower, A.; Szumilas, A. Parking Policy as a Tool of Sustainable Mobility-Parking Standards in Poland vs. European Experiences. Sustainability 2021, 13, 11330. [Google Scholar] [CrossRef]
- Al-Turjman, F.; Malekloo, A. Smart parking in IoT-enabled cities: A survey. Sustain. Cities Soc. 2019, 49, 101608. [Google Scholar] [CrossRef]
- Baran, J.; Miklis, A.; Żabińska, I. Research towards Sustainable Parking Solutions. Multidiscip. Asp. Prod. Eng. 2021, 4, 376–386. [Google Scholar] [CrossRef]
- Ivić, M.; Kilić, J.; Rogulj, K.; Jajac, N. Decision Support to Sustainable Parking Management—Investment Planning through Parking Fines to Improve Pedestrian Flows. Sustainability 2020, 12, 9485. [Google Scholar] [CrossRef]
- Bolman, L.G.; Deal, T.E. Think—Or sink: Leading in a VUCA world. Lead. Lead. 2015, 76, 35–40. [Google Scholar] [CrossRef]
- Tu, J.F.; Katter, J.G., Jr. Bearing force monitoring in a three-shift production environment. Tribol. Trans. 1996, 39, 201–207. [Google Scholar] [CrossRef]
- De Cesare, S.; Frank, U. (Eds.) Advances in Conceptual Modeling: ER 2017 Workshops AHA, MoBiD, MREBA, OntoCom, and QMMQ; Springer: Valencia, Spain, 2017; Volume 10651. [Google Scholar]
- Miles, M.B.; Huberman, A.M. Qualitative Data Analysis: An Expanded Sourcebook; Sage: Thousand Oaks, CA, USA, 1994. [Google Scholar]
- Abuhav, I. ISO 9001: 2015-A Complete Guide to Quality Management Systems; CRC Press: Boca Raton, FL, USA, 2017. [Google Scholar]
- Kocbek, M.; Jošt, G.; Heričko, M.; Polančič, G. Business process model and notation: The current state of affairs. Comput. Sci. Inf. Syst. 2015, 12, 509–539. [Google Scholar] [CrossRef]
- Cotter, J. Accrual and cash flow accounting models: A comparison of the value relevance and timeliness of their components. Account. Financ. 1996, 36, 127–150. [Google Scholar] [CrossRef]
- Todorović, G. An Integrated Model of Management with the Quality and Sustainability of the Realisation Process under the Conditions of Uncertainty. Ph.D. Thesis, Faculty of Engineering, University of Kragujevac, Kragujevac, Serbia, 2020. [Google Scholar]
- Revilla, E.; Sarkis, J.; Modrego, A. Evaluating performance of public–private research collaborations: A DEA analysis. J. Oper. Res. Soc. 2003, 54, 165–174. [Google Scholar] [CrossRef]
- Coelli, T. A Guide to DEAP Version 2.1: A Data Envelopment Analysis (Computer) Program; Centre for Efficiency and Productivity Analysis, University of New England: Armidale, NSW, Australia, 1996; Volume 96, pp. 1–49. [Google Scholar]
- Abiodun, O.I.; Jantan, A.; Omolara, A.E.; Dada, K.V.; Mohamed, N.A.; Arshad, H. State-of-the-art in artificial neural network applications: A survey. Heliyon 2018, 4, e00938. [Google Scholar] [CrossRef] [PubMed] [Green Version]








| Authors’ Research | Lower and Szumilas [55] | Al-Turjman and Malekloo [56] | Baran et al. [57] | Ivić et al. [58] | |
|---|---|---|---|---|---|
| Integrative methodology | MORSO | Authors’ methodology for parking location selection based on standards | Internet of Things technologies review | Authors’ methodology for sustainable parking solutions | Decision support concept |
| Approaches | Grounded theory, Smart sustainability, Quality 4.0, Smart leadership | Smart sustainability | Internet of Things, Smart parking system (SPS) architecture | Computer-assisted web interview (CAWI) | |
| Methods | Statistics, ANN, DEA, Value analysis | Statistics | Cloud computing, Advanced public transport system, Centralized assisted parking search | Statistics | Preference ranking organization method for enrichment evaluation (PROMETHEE), Analytic hierarchy process (AHP), Geographical information system (GIS) |
| Key parameters | Smart leadership, Quality management, Risk, Smart sustainability | Sustainable parking management | Smart parking management | Quality management, Smart sustainability | Management of illegally parked cars in urban centers |
| Simulation results | Correlation measure, Prediction measure, Cost/benefit analysis | Cost/benefit analysis | Cost/benefit analysis | Cost/benefit analysis | Criteria and alternatives definition, Consistency ratio |
| Field of application | Public services, Smart public services | Public services | Public services, Smart public services | Public services | Public services, Smart public services |
| Description of the Application of Smart Technologies | |
|---|---|
| 0–1 | 0—There is no application of smart technologies |
| 0.5—Collection, data processing, billing tracking | |
| 0.8—Parking via parking places occupancy sensors and cameras | |
| 1.0—Application of RFID and WiFi network | |
| 1–2 | 1.3—Additional use of parking access software |
| 1.5—Determining the number of free parking places | |
| 2.0—Parking places booking via mobile devices | |
| 2–3 | 2.3—Using the platform to input data from an Android phone |
| 2.5—Using web applications for the parking area | |
| 3.0—Connecting mobility and parking | |
| 3–4 | 3.3—Application of data analytics for parking process analysis |
| 3.5—Application of artificial intelligence for business trend analysis | |
| 4.0—Implementation of decision support system | |
| 4–5 | 4.3—Position and capacity optimization of parking places |
| 4.6—Additional services in parking places (washing, repairs, etc.) | |
| 5.0—Total smart parking (smart and intelligent infrastructure, services, etc.) |
| Q | R | L | S | |
|---|---|---|---|---|
| No. of Observation | The Average Score in the Range between 1–5 for 20 of 100 Months of Observation | |||
| 1 | 2.52 | 3.21 | 2.2 | 1.59 |
| 2 | 2.5 | 3.23 | 2.2 | 1.57 |
| 3 | 2.49 | 3.25 | 2.2 | 1.55 |
| 4 | 2.46 | 3.27 | 2.19 | 1.53 |
| 5 | 2.45 | 3.29 | 2.18 | 1.51 |
| 6 | 1.95 | 3.32 | 1.71 | 1.48 |
| 7 | 1.95 | 3.34 | 1.71 | 1.46 |
| 8 | 1.97 | 3.36 | 1.73 | 1.44 |
| 9 | 2 | 3.38 | 1.75 | 1.42 |
| 10 | 2.02 | 3.4 | 1.75 | 1.4 |
| 11 | 2.3 | 3.41 | 2.03 | 1.39 |
| 12 | 2.29 | 3.43 | 2.03 | 1.37 |
| 13 | 2.23 | 3.45 | 2 | 1.35 |
| 14 | 2.12 | 3.47 | 1.88 | 1.33 |
| 15 | 2.14 | 3.49 | 1.88 | 1.31 |
| 16 | 2.11 | 3.5 | 1.88 | 1.28 |
| 17 | 2.08 | 3.52 | 1.86 | 1.26 |
| 18 | 2.06 | 3.54 | 1.86 | 1.24 |
| 19 | 2.03 | 3.56 | 1.84 | 1.22 |
| 20 | 2.01 | 3.58 | 1.83 | 1.2 |
| S | Q | R | L | |
|---|---|---|---|---|
| S | 1 | 0.904 | −0.884 | 0.769 |
| Q | 1 | −0.885 | 0.710 | |
| R | 1 | −0.627 | ||
| L | 1 |
Publisher’s Note: MDPI stays neutral with regard to jurisdictional claims in published maps and institutional affiliations. |
© 2022 by the authors. Licensee MDPI, Basel, Switzerland. This article is an open access article distributed under the terms and conditions of the Creative Commons Attribution (CC BY) license (https://creativecommons.org/licenses/by/4.0/).
Share and Cite
Todorović, G.; Puskarić, H.; Klochkov, Y.; Simić, V.; Lazić, Z.; Đorđević, A. Creating Quality-Based Smart Sustainable Public Parking Enterprises: A Methodology to Reframe Organizations into Smart Organizations. Sustainability 2022, 14, 6641. https://doi.org/10.3390/su14116641
Todorović G, Puskarić H, Klochkov Y, Simić V, Lazić Z, Đorđević A. Creating Quality-Based Smart Sustainable Public Parking Enterprises: A Methodology to Reframe Organizations into Smart Organizations. Sustainability. 2022; 14(11):6641. https://doi.org/10.3390/su14116641
Chicago/Turabian StyleTodorović, Gordana, Hrvoje Puskarić, Yury Klochkov, Vladimir Simić, Zorica Lazić, and Aleksandar Đorđević. 2022. "Creating Quality-Based Smart Sustainable Public Parking Enterprises: A Methodology to Reframe Organizations into Smart Organizations" Sustainability 14, no. 11: 6641. https://doi.org/10.3390/su14116641
APA StyleTodorović, G., Puskarić, H., Klochkov, Y., Simić, V., Lazić, Z., & Đorđević, A. (2022). Creating Quality-Based Smart Sustainable Public Parking Enterprises: A Methodology to Reframe Organizations into Smart Organizations. Sustainability, 14(11), 6641. https://doi.org/10.3390/su14116641

