A Multilevel Simulation Method for Time-Variant Reliability Analysis
Abstract
1. Introduction
2. Crude MCS for Time-Variant Reliability Analysis
2.1. Crude MCS
2.2. Computational Cost of Crude MCS
3. Multilevel Monte Carlo for Time-Variant Reliability Analysis
3.1. Multilevel Monte Carlo
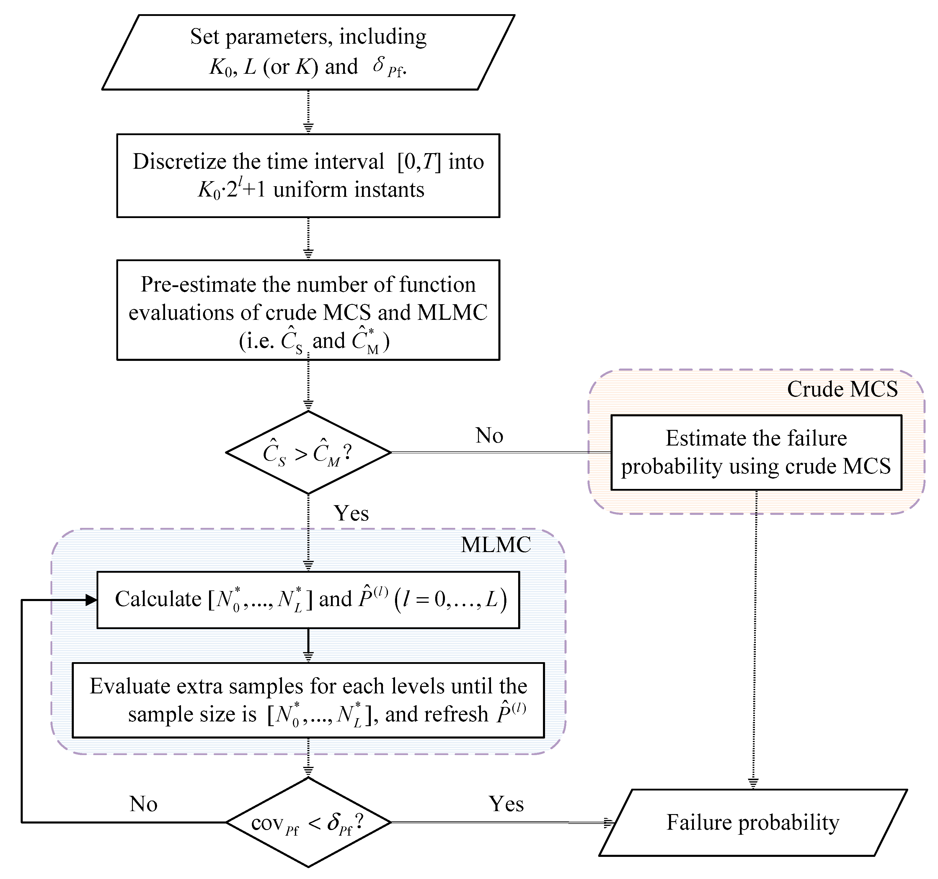
3.2. Implementation of MLMC
4. Numerical Validation
4.1. A Steel Bending Beam
4.2. A Cantilever Tube Structure
5. Conclusions
Author Contributions
Funding
Conflicts of Interest
References
- Straub, D.; Schneider, R.; Bismut, E.; Kim, H.J. Reliability analysis of deteriorating structural systems. Struct. Saf. 2020, 82, 101877. [Google Scholar] [CrossRef]
- Tian, H.; Chen, Y.L.; Li, F.Y. A Novel Approach to Evaluate the Time-Variant System Reliability of Deteriorating Concrete Bridges. Math. Probl. Eng. 2015, 2015, 129787. [Google Scholar] [CrossRef]
- Zio, E.; Pedroni, N. How to effectively compute the reliability of a thermal-hydraulic nuclear passive system. Nucl. Eng. Des. 2011, 241, 310–327. [Google Scholar] [CrossRef]
- Honfi, D. Time-variant reliability of timber beams according to Eurocodes considering long-term deflections. Wood Mater. Sci. Eng. 2020, 15, 250–260. [Google Scholar] [CrossRef]
- Rackwitz, R. Reliability analysis—a review and some perspectives. Struct. Saf. 2001, 23, 365–395. [Google Scholar] [CrossRef]
- Hu, Z.; Du, X.P. Time-dependent reliability analysis with joint upcrossing rates. Struct. Multidiscip. Optim. 2013, 48, 893–907. [Google Scholar] [CrossRef]
- Andrieu-Renaud, C.; Sudret, B.; Lemaire, M. The PHI2 method: A way to compute time-variant reliability. Reliab. Eng. Syst. Saf. 2004, 84, 75–86. [Google Scholar] [CrossRef]
- Breitung, K. Asymptotic crossing rates for stationary Gaussian vector processes. Stoch. Process. Appl. 1988, 29, 195–207. [Google Scholar] [CrossRef]
- Li, J.; Chen, J.; Chen, Z. Developing an improved composite limit state method for time-dependent reliability analysis. Qual. Eng. 2020, 32, 298–311. [Google Scholar] [CrossRef]
- Hu, Y.; Lu, Z.; Wei, N.; Zhou, C. A single-loop Kriging surrogate model method by considering the first failure instant for time-dependent reliability analysis and safety lifetime analysis. Mech. Syst. Signal Process. 2020, 145, 106963. [Google Scholar] [CrossRef]
- Du, W.; Luo, Y.; Wang, Y. Time-variant reliability analysis using the parallel subset simulation. Reliab. Eng. Syst. Saf. 2019, 182, 250–257. [Google Scholar] [CrossRef]
- Singh, A.; Mourelatos, Z.P.; Nikolaidis, E. Time-Dependent Reliability of Random Dynamic Systems using Time-Series Modeling and Importance Sampling. SAE Int. J. Mater. Manuf. 2011, 4, 929–946. [Google Scholar] [CrossRef]
- Sudret, B. Analytical derivation of the outcrossing rate in time-variant reliability problems. Struct. Infrastruct. Eng. 2008, 4, 353–362. [Google Scholar] [CrossRef]
- Jiang, C.; Huang, X.P.; Han, X.; Zhang, D.Q. A Time-Variant Reliability Analysis Method Based on Stochastic Process Discretization. J. Mech. Des. 2014, 136, 091009. [Google Scholar] [CrossRef]
- Gong, C.Q.; Frangopol, D.M. An efficient time-dependent reliability method. Struct. Saf. 2019, 81, 101864. [Google Scholar] [CrossRef]
- Yu, S.; Zhang, Y.; Li, Y.; Wang, Z. Time-variant reliability analysis via approximation of the first-crossing PDF. Struct. Multidiscip. Optim. 2020, 62, 2653–2667. [Google Scholar] [CrossRef]
- Jiang, C.; Wei, X.P.; Wu, B.; Huang, Z.L. An improved TRPD method for time-variant reliability analysis. Struct. Multidiscip. Optim. 2018, 58, 1935–1946. [Google Scholar] [CrossRef]
- Zhang, Y.W.; Gong, C.L.; Li, C.N. Efficient time-variant reliability analysis through approximating the most probable point trajectory. Struct. Multidiscip. Optim. 2020, 63, 289–309. [Google Scholar] [CrossRef]
- Yu, S.; Wang, Z.L. A Novel Time-Variant Reliability Analysis Method Based on Failure Processes Decomposition for Dynamic Uncertain Structures. J. Mech. Des. 2018, 140, 051401. [Google Scholar] [CrossRef]
- Kamiński, M. The Stochastic Perturbation Method for Computational Mechanics; John Wiley & Sons: Chichester, UK, 2013. [Google Scholar]
- Singh, A.; Mourelatos, Z.P.; Li, J. Design for Lifecycle Cost Using Time-Dependent Reliability. J. Mech. Des. 2010, 132, 091008. [Google Scholar] [CrossRef]
- Mourelatos, Z.P.; Majcher, M.; Pandey, V.; Baseski, I. Time-Dependent Reliability Analysis Using the Total Probability Theorem. J. Mech. Des. 2015, 137, 031405. [Google Scholar] [CrossRef]
- Ping, M.H.; Han, X.; Jiang, C.; Xiao, X.Y. A time-variant extreme-value event evolution method for time-variant reliability analysis. Mech. Syst. Signal Process. 2019, 130, 333–348. [Google Scholar] [CrossRef]
- Hu, Z.; Mahadevan, S. A Single-Loop Kriging Surrogate Modeling for Time-Dependent Reliability Analysis. J. Mech. Des. 2016, 138, 061406. [Google Scholar] [CrossRef]
- Yang, D.Y.; Teng, J.G.; Frangopol, D.M. Cross-entropy-based adaptive importance sampling for time-dependent reliability analysis of deteriorating structures. Struct. Saf. 2017, 66, 38–50. [Google Scholar] [CrossRef]
- Singh, A.; Mourelatos, Z.P.; Nikolaidis, E. An Importance Sampling Approach for Time-Dependent Reliability. IDETC-CIE 2011, 5, 1077–1088. [Google Scholar] [CrossRef]
- Sonal, S.D.; Ammanagi, S.; Kanjilal, O.; Manohar, C.S. Experimental estimation of time variant system reliability of vibrating structures based on subset simulation with Markov chain splitting. Reliab. Eng. Syst. Saf. 2018, 178, 55–68. [Google Scholar] [CrossRef]
- Kurtz, N.; Song, J. Cross-entropy-based adaptive importance sampling using Gaussian mixture. Struct. Saf. 2013, 42, 35–44. [Google Scholar] [CrossRef]
- Ching, J.; Au, S.K.; Beck, J.L. Reliability estimation for dynamical systems subject to stochastic excitation using subset simulation with splitting. Comput. Methods Appl. Mech. Eng. 2005, 194, 1557–1579. [Google Scholar] [CrossRef]
- Wang, Z.L.; Mourelatos, Z.P.; Li, J.; Baseski, I.; Singh, A. Time-Dependent Reliability of Dynamic Systems Using Subset Simulation With Splitting Over a Series of Correlated Time Intervals. J. Mech. Des. 2014, 136, 061008. [Google Scholar] [CrossRef]
- Wang, Z.; Liu, J.; Yu, S. Time-variant reliability prediction for dynamic systems using partial information. Reliab. Eng. Syst. Saf. 2020, 195, 106756. [Google Scholar] [CrossRef]
- Hawchar, L.; El Soueidy, C.P.; Schoefs, F. Global kriging surrogate modeling for general time-variant reliability-based design optimization problems. Struct. Multidiscip. Optim. 2018, 58, 955–968. [Google Scholar] [CrossRef]
- Hu, Z.; Du, X.P. Mixed Efficient Global Optimization for Time-Dependent Reliability Analysis. J. Mech. Des. 2015, 137, 051401. [Google Scholar] [CrossRef]
- Hawchar, L.; El Soueidy, C.-P.; Schoefs, F. Principal component analysis and polynomial chaos expansion for time-variant reliability problems. Reliab. Eng. Syst. Saf. 2017, 167, 406–416. [Google Scholar] [CrossRef]
- Hawchar, L. Time-variant reliability analysis using polynomial chaos expansion. In Proceedings of the 12th International Conference on Applications of Statistics and Probability in Civil Engineering, ICASP12, Vancouver, BC, Canada, 12–15 July 2015. [Google Scholar]
- Yan, Y.; Wang, J.; Zhang, Y.; Sun, Z. Kriging Model for Time-Dependent Reliability: Accuracy Measure and Efficient Time-Dependent Reliability Analysis Method. IEEE Access 2020, 8, 172362–172378. [Google Scholar] [CrossRef]
- Wang, D.; Jiang, C.; Qiu, H.; Zhang, J.; Gao, L. Time-dependent reliability analysis through projection outline-based adaptive Kriging. Struct. Multidiscip. Optim. 2020, 61, 1453–1472. [Google Scholar] [CrossRef]
- Jiang, C.; Wang, D.P.; Qiu, H.B.; Gao, L.; Chen, L.M.; Yang, Z. An active failure-pursuing Kriging modeling method for time-dependent reliability analysis. Mech. Syst. Signal Process. 2019, 129, 112–129. [Google Scholar] [CrossRef]
- Giles, M.B. Multilevel Monte Carlo path simulation. Oper. Res. 2008, 56, 607–617. [Google Scholar] [CrossRef]
- Allaix, D.L.; Carbone, V.I. An efficient coupling of FORM and Karhunen-Loeve series expansion. Eng. Comput. 2016, 32, 1–13. [Google Scholar] [CrossRef]
- Yang, L.; Gurley, K.R. Efficient stationary multivariate non-Gaussian simulation based on a Hermite PDF model. Probabilistic Eng. Mech. 2015, 42, 31–41. [Google Scholar] [CrossRef]
- Li, C.; Der Kiureghian, A. Optimal Discretization of Random Fields. J. Eng. Mech. 1993, 119, 1136–1154. [Google Scholar] [CrossRef]









| Variable | Distribution | Mean | Standard Deviation | Autocorrelation Coefficient Function |
|---|---|---|---|---|
| fy | Lognormal | 240 MPa | 24 MPa | - |
| b0 | Lognormal | 0.2 m | 0.01 m | - |
| h0 | Lognormal | 0.04 m | 0.004 m | - |
| F(t) | Gaussian | 3500 N | 700 N | exp(−(t2 − t1)2) |
| ρst | Deterministic | 78.5 kN/m3 | - | - |
| ω | Deterministic | 0.03 mm/year | - | - |
| K | δPf | K0 | Method | Ncall | δ | |
|---|---|---|---|---|---|---|
| 640 | - | - | Benchmark | 1.24 × 10−4 | - | 2.8 × 10−3 |
| 0.03 | - | Crude Monte Carlo simulation (MCS) | 1.19 × 10−4 | 6.01 × 109 | 3.0 × 10−2 | |
| 5 | The proposed method | 1.27 × 10−4 | 2.22 × 109 | 2.96 × 10−2 | ||
| 10 | 1.21 × 10−4 | 1.86 × 109 | 2.92 × 10−2 | |||
| 20 | 1.28 × 10−4 | 2.04 × 109 | 2.86 × 10−2 | |||
| 40 | 1.23 × 10−4 | 1.71 × 109 | 2.87 × 10−2 | |||
| 80 | 1.23 × 10−4 | 2.05 × 109 | 2.89 × 10−2 | |||
| 640 | 0.1 | 10 | Crude MCS | 1.14 × 10−4 | 5.7 × 108 | 9.95 × 10−3 |
| The proposed method | 1.25 × 10−4 | 1.68 × 108 | 9.04 × 10−2 | |||
| 0.05 | Crude MCS | 1.17 × 10−4 | 2.19 × 109 | 4.99 × 10−2 | ||
| The proposed method | 1.18 × 10−4 | 5.04 × 108 | 4.99 × 10−2 | |||
| 0.03 | Crude MCS | 1.19 × 10−4 | 6.01 × 109 | 3.0 × 10−2 | ||
| The proposed method | 1.21 × 10−4 | 1.86 × 109 | 2.92 × 10−2 | |||
| 0.01 | Crude MCS | 1.24 × 10−4 | 5.15 × 1010 | 1.0 × 10−3 | ||
| The proposed method | 1.22 × 10−4 | 1.74 × 1010 | 9.7 × 10−3 | |||
| 320 | 0.03 | 10 | Benchmark | 1.23 × 10−4 | - | 2.8 × 10−3 |
| Crude MCS | 1.25 × 10−4 | 2.85 × 109 | 3.0 × 10−2 | |||
| The proposed method | 1.24 × 10−4 | 1.48×109 | 2.86 × 10−2 | |||
| 640 | Benchmark | 1.24 × 10−4 | - | 2.8 × 10−3 | ||
| Crude MCS | 1.19 × 10−4 | 6.01 × 109 | 3.0 × 10−2 | |||
| The proposed method | 1.21 × 10−4 | 1.86 × 109 | 2.92 × 10−2 | |||
| 1280 | Benchmark | 1.24 × 10−4 | - | 2.8 × 10−3 | ||
| Crude MCS | 1.23 × 10−4 | 1.15 × 1010 | 3.0 × 10−2 | |||
| The proposed method | 1.23 × 10−4 | 2.36 × 109 | 2.94 × 10−2 |
| Variable | Distribution | Mean | Standard Deviation | Autocorrelation Coefficient Function |
|---|---|---|---|---|
| F1(t) (N) | Gaussian process | 1800 | 180 | |
| F2(t) (N) | Gaussian process | 1800 | 180 | |
| T(t) (Nm) | Gaussian process | 1900 | 190 | |
| P(t) (N) | Gaussian process | 1800 | 180 | |
| d (mm) | Normal | 42 | 0.5 | - |
| h (mm) | Normal | 5 | 0.1 | - |
| σ0 (MPa) | Normal | 560 | 56 | - |
| L1 (mm) | Deterministic | 60 | - | - |
| L2 (mm) | Deterministic | 120 | - | - |
| θ1 (°) | Deterministic | 10 | - | - |
| θ2 (°) | Deterministic | 5 | - | - |
| K | δPf | K0 | Method | Ncall | δ | |
|---|---|---|---|---|---|---|
| 640 | - | - | Benchmark | 9.933 × 10−3 | - | 1.0 × 10−3 |
| 0.05 | - | Crude MCS | 1.03 × 10−2 | 2.49 × 107 | 4.97 × 10−2 | |
| 5 | The proposed method | 1.05 × 10−2 | 3.59 × 106 | 4.95 × 10−2 | ||
| 10 | 9.80 × 10−3 | 4.60 × 106 | 4.94 × 10−2 | |||
| 20 | 9.61 × 10−3 | 4.26 × 106 | 4.91 × 10−2 | |||
| 40 | 9.36 × 10−3 | 5.42 × 106 | 4.95 × 10−2 | |||
| 80 | 1.04 × 10−2 | 5.16 × 106 | 5.0 × 10−2 | |||
| 640 | 0.1 | 10 | Crude MCS | 9.90 × 10−3 | 6.67 × 106 | 9.80 × 10−3 |
| The proposed method | 1.06 × 10−2 | 1.14 × 106 | 8.49 × 10−2 | |||
| 0.05 | Crude MCS | 1.03 × 10−2 | 2.49 × 107 | 4.97 × 10−2 | ||
| The proposed method | 9.80 × 10−3 | 4.60 × 106 | 4.94 × 10−2 | |||
| 0.03 | Crude MCS | 1.01 × 10−2 | 7.1 × 107 | 2.98 × 10−2 | ||
| The proposed method | 1.03 × 10−2 | 1.28 × 107 | 2.89 × 10−2 | |||
| 0.01 | Crude MCS | 9.98 × 10−3 | 6.42 × 108 | 9.95 × 10−3 | ||
| The proposed method | 9.94 × 10−3 | 1.42 × 108 | 9.40 × 10−3 | |||
| 320 | 0.05 | 10 | Benchmark | 9.931 × 10−3 | - | 1.0 × 10−3 |
| Crude MCS | 1.01 × 10−2 | 1.27 × 107 | 4.97 × 10−2 | |||
| The proposed method | 1.02 × 10−2 | 3.40 × 106 | 4.98 × 10−2 | |||
| 640 | Benchmark | 9.933 × 10−3 | - | 2.8 × 10−3 | ||
| Crude MCS | 1.03 × 10−2 | 2.49 × 107 | 4.97 × 10−2 | |||
| The proposed method | 9.80 × 10−3 | 4.60 × 106 | 4.94 × 10−2 | |||
| 1280 | Benchmark | 9.934 × 10−3 | - | 1.0 × 10−3 | ||
| Crude MCS | 9.92 × 10−3 | 5.03 × 107 | 5.0 × 10−2 | |||
| The proposed method | 1.037 × 10−2 | 8.41 × 106 | 4.86 × 10−2 |
Publisher’s Note: MDPI stays neutral with regard to jurisdictional claims in published maps and institutional affiliations. |
© 2021 by the authors. Licensee MDPI, Basel, Switzerland. This article is an open access article distributed under the terms and conditions of the Creative Commons Attribution (CC BY) license (http://creativecommons.org/licenses/by/4.0/).
Share and Cite
Wang, J.; Gao, X.; Sun, Z. A Multilevel Simulation Method for Time-Variant Reliability Analysis. Sustainability 2021, 13, 3646. https://doi.org/10.3390/su13073646
Wang J, Gao X, Sun Z. A Multilevel Simulation Method for Time-Variant Reliability Analysis. Sustainability. 2021; 13(7):3646. https://doi.org/10.3390/su13073646
Chicago/Turabian StyleWang, Jian, Xiang Gao, and Zhili Sun. 2021. "A Multilevel Simulation Method for Time-Variant Reliability Analysis" Sustainability 13, no. 7: 3646. https://doi.org/10.3390/su13073646
APA StyleWang, J., Gao, X., & Sun, Z. (2021). A Multilevel Simulation Method for Time-Variant Reliability Analysis. Sustainability, 13(7), 3646. https://doi.org/10.3390/su13073646

