Secure and Sustainable Predictive Framework for IoT-Based Multimedia Services Using Machine Learning
Abstract
:1. Introduction
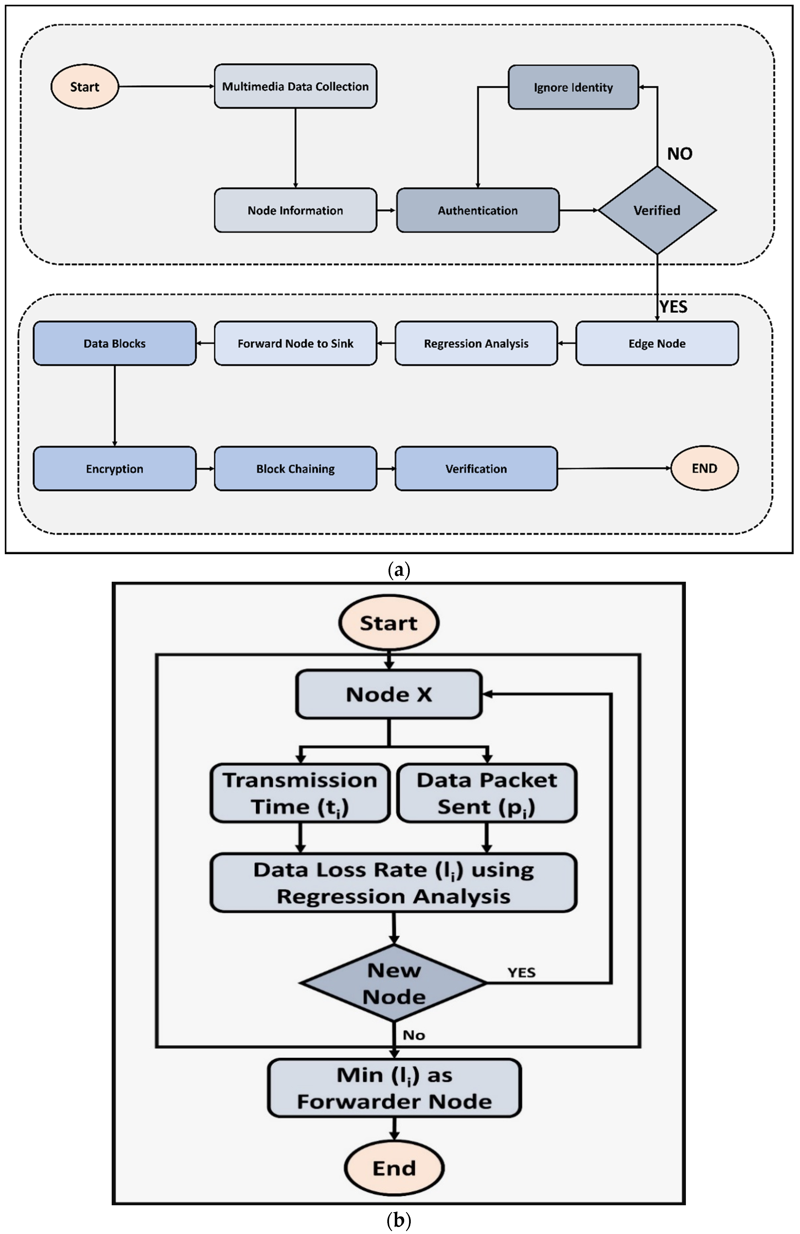
- A mutual collaborative process is established between the MIoT devices through the verification of identities for multimedia data traffic.
- To reduce the latency with the increase in data transfer rate, regression analysis, a machine learning-based predictive technique, is exploited, as it intelligently and efficiently selects the forwarder node.
- For the security and protection of multimedia data in MIoT against potential threats, an efficient and low-processing cryptosystem is proposed to increase the reliability among edge computing nodes and the media data servers.
- A series of simulation-based experiments are performed to validate the proposed framework that significantly improves the performance of MIoT on the scale of a larger network.
2. Related Work
3. Proposed Framework
3.1. Network Model
- All the edge nodes are mobile.
- Wireless channels are asymmetric with varying bandwidths.
- The objects have a limited transmission radius.
- Not all objects can communicate directly with the sink node.
- No new nodes are allowed to enter the network after its deployment.
3.2. Sustainable IoT-Based Multimedia Services
4. Simulations
5. Conclusions
Author Contributions
Funding
Institutional Review Board Statement
Informed Consent Statement
Data Availability Statement
Conflicts of Interest
References
- Bin Zikria, Y.; Afzal, M.K.; Kim, S.W. Internet of Multimedia Things (IoMT): Opportunities, Challenges and Solutions. Sensors 2020, 20, 2334. [Google Scholar] [CrossRef] [PubMed]
- Gao, H.; Duan, Y.; Shao, L.; Sun, X. Transformation-based processing of typed resources for multimedia sources in the IoT environment. Wirel. Netw. 2019, 27, 3377–3393. [Google Scholar] [CrossRef]
- Hussain, F.; Hussain, R.; Hassan, S.A.; Hossain, E. Machine Learning in IoT Security: Current Solutions and Future Challenges. IEEE Commun. Surv. Tutor. 2020, 22, 1686–1721. [Google Scholar] [CrossRef] [Green Version]
- Cui, L.; Yang, S.; Chen, F.; Ming, Z.; Lu, N.; Qin, J. A survey on application of machine learning for Internet of Things. Int. J. Mach. Learn. Cybern. 2018, 9, 1399–1417. [Google Scholar] [CrossRef]
- Churcher, A.; Ullah, R.; Ahmad, J.; Rehman, S.U.; Masood, F.; Gogate, M.; Alqahtani, F.; Nour, B.; Buchanan, W. An Experimental Analysis of Attack Classification Using Machine Learning in IoT Networks. Sensors 2021, 21, 446. [Google Scholar] [CrossRef]
- Mahdavinejad, M.S.; Rezvan, M.; Barekatain, M.; Adibi, P.; Barnaghi, P.; Sheth, A.P. Machine learning for internet of things data analysis: A survey. Digit. Commun. Netw. 2018, 4, 161–175. [Google Scholar] [CrossRef]
- Okafor, K.C.; Achumba, I.E.; Chukwudebe, G.A.; Ononiwu, G. Leveraging Fog Computing for Scalable IoT Datacenter Using Spine-Leaf Network Topology. J. Electr. Comput. Eng. 2017, 2017, 1–11. [Google Scholar] [CrossRef]
- Dai, M.; Su, Z.; Li, R.; Wang, Y.; Ni, J.; Fang, D. An Edge-Driven Security Framework for Intelligent Internet of Things. IEEE Netw. 2020, 34, 39–45. [Google Scholar] [CrossRef]
- Messaoud, S.; Bradai, A.; Bukhari, S.H.R.; Quang, P.T.A.; Ben Ahmed, O.; Atri, M. A survey on machine learning in Internet of Things: Algorithms, strategies, and applications. Internet Things 2020, 12, 100314. [Google Scholar] [CrossRef]
- Sudharsan, B.; Breslin, J.G.; Ali, M.I. Edge2train: A framework to train machine learning models (svms) on resource-constrained iot edge devices. In Proceedings of the 10th International Conference on the Internet of Things, Malmö, Sweden, 6–9 October 2020. [Google Scholar]
- Babu, R.G.; Elangovan, K.; Maurya, S.; Karthika, P. Multimedia Security and Privacy on Real-Time Behavioral Monitoring in Machine Learning IoT Application Using Big Data Analytics. In Multimedia Technologies in the Internet of Things Environment; Springer: Berlin/Heidelberg, Germany, 2021; pp. 137–156. [Google Scholar]
- Huang, X.; Xie, K.; Leng, S.; Yuan, T.; Ma, M. Improving Quality of Experience in multimedia Internet of Things leveraging machine learning on big data. Future Gener. Comput. Syst. 2018, 86, 1413–1423. [Google Scholar] [CrossRef]
- Skorin-Kapov, L.; Varela, M.; Hoßfeld, T.; Chen, K.-T. A survey of emerging concepts and challenges for QoE management of multimedia services. ACM Trans. Multimed. Comput. Commun. Appl. TOMM 2018, 14, 1–29. [Google Scholar] [CrossRef]
- Saba, T.; Haseeb, K.; Din, I.U.; Almogren, A.; Altameem, A.; Fati, S.M. EGCIR: Energy-Aware Graph Clustering and Intelligent Routing Using Supervised System in Wireless Sensor Networks. Energies 2020, 13, 4072. [Google Scholar] [CrossRef]
- Haseeb, K.; Almogren, A.; Din, I.U.; Islam, N.; Altameem, A. SASC: Secure and Authentication-Based Sensor Cloud Architecture for Intelligent Internet of Things. Sensors 2020, 20, 2468. [Google Scholar] [CrossRef]
- Haseeb, K.; Islam, N.; Almogren, A.; Din, I.U. Intrusion prevention framework for secure routing in WSN-based mobile Internet of Things. IEEE Access 2019, 7, 185496–185505. [Google Scholar] [CrossRef]
- Liao, B.; Ali, Y.; Nazir, S.; He, L.; Khan, H.U. Security analysis of IoT devices by using mobile computing: A systematic literature review. IEEE Access 2020, 8, 120331–120350. [Google Scholar] [CrossRef]
- Vorakulpipat, C.; Rattanalerdnusorn, E.; Thaenkaew, P.; Hai, H.D. Recent challenges, trends, and concerns related to IoT security: An evolutionary study. In Proceedings of the 2018 20th International Conference on Advanced Communication Technology (ICACT), Chuncheon, Korea, 11–14 February 2018; IEEE: Piscataway, NJ, USA, 2018. [Google Scholar]
- Islam, N.; Shahid, Z.; Puech, W. Denoising and error correction in noisy AES-encrypted images using statistical measures. Signal. Process. Image Commun. 2016, 41, 15–27. [Google Scholar] [CrossRef]
- Hanif, S.; Khedr, A.M.; al Aghbari, Z.; Agrawal, D.P. Opportunistically exploiting internet of things for wireless sensor network routing in smart cities. J. Sens. Actuator Netw. 2018, 7, 46. [Google Scholar] [CrossRef] [Green Version]
- Haseeb, K.; Jan, Z.; Alzahrani, F.A.; Jeon, G. A Secure Mobile Wireless Sensor Networks based Protocol for Smart Data Gathering with Cloud. Comput. Electr. Eng. 2021, 107584. [Google Scholar] [CrossRef]
- Islam, N.; Haseeb, K.; Almogren, A.; Din, I.U.; Guizani, M.; Altameem, A. A framework for topological based map building: A solution to autonomous robot navigation in smart cities. Future Gener. Comput. Syst. 2020, 111, 644–653. [Google Scholar] [CrossRef]
- Badshah, A.; Islam, N.; Shahzad, D.; Jan, B.; Farman, H.; Khan, M.; Jeon, G.; Ahmad, A. Vehicle navigation in GPS denied environment for smart cities using vision sensors. Comput. Environ. Urban. Syst. 2019, 77, 101281. [Google Scholar] [CrossRef]
- Kumar, D.P.; Amgoth, T.; Annavarapu, C.S.R. Machine learning algorithms for wireless sensor networks: A survey. Inf. Fusion 2019, 49, 1–25. [Google Scholar] [CrossRef]
- Din, I.U.; Guizani, M.; Rodrigues, J.J.; Hassan, S.; Korotaev, V.V. Machine learning in the Internet of Things: Designed techniques for smart cities. Future Gener. Comput. Syst. 2019, 100, 826–843. [Google Scholar] [CrossRef]
- Jiang, C.; Zhang, H.; Ren, Y.; Han, Z.; Chen, K.-C.; Hanzo, L. Machine learning paradigms for next-generation wireless networks. IEEE Wirel. Commun. 2016, 24, 98–105. [Google Scholar] [CrossRef] [Green Version]
- Pan, Y.; Chen, M.; Yang, Z.; Huang, N.; Shikh-Bahaei, M. Energy-efficient NOMA-based mobile edge computing offloading. IEEE Commun. Lett. 2018, 23, 310–313. [Google Scholar] [CrossRef]
- Xu, X.; Zhang, X.; Gao, H.; Xue, Y.; Qi, L.; Dou, W. BeCome: Blockchain-enabled computation offloading for IoT in mobile edge computing. IEEE Trans. Ind. Inform. 2019, 16, 4187–4195. [Google Scholar] [CrossRef]
- Haseeb, K.; Din, I.U.; Almogren, A.; Ahmed, I.; Guizani, M. Intelligent and Secure Edge-enabled Computing Model for Sustainable Cities using Green Internet of Things. Sustain. Cities Soc. 2021, 68, 102779. [Google Scholar] [CrossRef]
- Singh, A.; Mahapatra, S. Network-based applications of multimedia big data computing in iot environment. In Multimedia Big Data Computing for IoT Applications; Springer: Berlin/Heidelberg, Germany, 2020; pp. 435–452. [Google Scholar]
- Khan, P.W.; Byun, Y.-C.; Park, N. A data verification system for CCTV surveillance cameras using blockchain technology in smart cities. Electronics 2020, 9, 484. [Google Scholar] [CrossRef] [Green Version]
- Merzoug, M.A.; Mostefaoui, A.; Gianini, G.; Damiani, E. Smart connected parking lots based on secured multimedia IoT devices. Computing 2021, 103, 1143–1164. [Google Scholar] [CrossRef]
- Punithavathi, P.; Geetha, S.; Karuppiah, M.; Islam, S.H.; Hassan, M.M.; Choo, K.-K.R. A lightweight machine learning-based authentication framework for smart IoT devices. Inf. Sci. 2019, 484, 255–268. [Google Scholar] [CrossRef]
- Dwivedi, A.K.; Mehra, P.S.; Pal, O.; Doja, M.N.; Alam, B. EETSP: Energy-efficient two-stage routing protocol for wireless sensor network-assisted Internet of Things. Int. J. Commun. Syst. 2021, 34, e4965. [Google Scholar] [CrossRef]
- Rahman, M.S.; Khalil, I.; Moustafa, N.; Kalapaaking, A.P.; Bouras, A. A Blockchain-enabled Privacy-Preserving Verifiable Query Framework for Securing Cloud-Assisted Industrial Internet of Things Systems. IEEE Trans. Ind. Inform. 2021. [Google Scholar] [CrossRef]
- Noura, H.; Chehab, A.; Sleem, L.; Noura, M.; Couturier, R.; Mansour, M.M. One round cipher algorithm for multimedia IoT devices. Multimed. Tools Appl. 2018, 77, 18383–18413. [Google Scholar] [CrossRef]
- Memos, V.A.; Psannis, K.E.; Ishibashi, Y.; Kim, B.-G.; Gupta, B.B. An efficient algorithm for media-based surveillance system (EAMSuS) in IoT smart city framework. Future Gener. Comput. Syst. 2018, 83, 619–628. [Google Scholar] [CrossRef]
- Mydhili, S.; Periyanayagi, S.; Baskar, S.; Shakeel, P.M.; Hariharan, P. Machine learning based multi scale parallel K-means++ clustering for cloud assisted internet of things. Peer Peer Netw. Appl. 2020, 13, 2023–2035. [Google Scholar] [CrossRef]
- Radhika, S.; Rangarajan, P. On improving the lifespan of wireless sensor networks with fuzzy based clustering and machine learning based data reduction. Appl. Soft Comput. 2019, 83, 105610. [Google Scholar] [CrossRef]
- Ancillotti, E.; Vallati, C.; Bruno, R.; Mingozzi, E. A reinforcement learning-based link quality estimation strategy for RPL and its impact on topology management. Comput. Commun. 2017, 112, 1–13. [Google Scholar] [CrossRef] [Green Version]
- Merkle, R.; Hellman, M. Hiding information and signatures in trapdoor knapsacks. IEEE Trans. Inf. Theory 1978, 24, 525–530. [Google Scholar] [CrossRef]
- Zhou, X.; Tang, X. Research and implementation of RSA algorithm for encryption and decryption. In Proceedings of the 2011 6th International Forum on Strategic Technology, Harbin, China, 22–24 August 2011; IEEE: Piscataway, NJ, USA, 2011. [Google Scholar]
- Varga, A. A practical introduction to the OMNeT++ simulation framework. In Recent Advances in Network Simulation; Springer: Berlin/Heidelberg, Germany, 2019; pp. 3–51. [Google Scholar]
- Nardini, G.; Sabella, D.; Stea, G.; Thakkar, P.; Virdis, A. Simu5G–An OMNeT++ Library for End-to-End Performance Evaluation of 5G Networks. IEEE Access 2020, 8, 181176–181191. [Google Scholar] [CrossRef]










| Parameters | Values |
|---|---|
| Simulation area | 2-dimensional |
| Sensor nodes | 400 |
| Malicious nodes | 15 |
| Initial energy | 5 j |
| Transmission power | 10 m |
| Simulation interval | 3000 s |
| Data flow | Periodic |
| Edge nodes | 15 |
Publisher’s Note: MDPI stays neutral with regard to jurisdictional claims in published maps and institutional affiliations. |
© 2021 by the authors. Licensee MDPI, Basel, Switzerland. This article is an open access article distributed under the terms and conditions of the Creative Commons Attribution (CC BY) license (https://creativecommons.org/licenses/by/4.0/).
Share and Cite
Islam, N.; Altamimi, M.; Haseeb, K.; Siraj, M. Secure and Sustainable Predictive Framework for IoT-Based Multimedia Services Using Machine Learning. Sustainability 2021, 13, 13128. https://doi.org/10.3390/su132313128
Islam N, Altamimi M, Haseeb K, Siraj M. Secure and Sustainable Predictive Framework for IoT-Based Multimedia Services Using Machine Learning. Sustainability. 2021; 13(23):13128. https://doi.org/10.3390/su132313128
Chicago/Turabian StyleIslam, Naveed, Majid Altamimi, Khalid Haseeb, and Mohammad Siraj. 2021. "Secure and Sustainable Predictive Framework for IoT-Based Multimedia Services Using Machine Learning" Sustainability 13, no. 23: 13128. https://doi.org/10.3390/su132313128
APA StyleIslam, N., Altamimi, M., Haseeb, K., & Siraj, M. (2021). Secure and Sustainable Predictive Framework for IoT-Based Multimedia Services Using Machine Learning. Sustainability, 13(23), 13128. https://doi.org/10.3390/su132313128

