The Innovative Model of Runway Sustainable Management on Smaller Regional Airports
Abstract
1. Introduction
- events on the area intended for aeroplane landing and take-off, and in their surroundings;
- events related to loss of control over the aircraft while flying;
- events while flying in the take-off or landing phase.
- unusual contact with the runway when landing—rough landing (hereinafter: ARC);
- the trip from the runway (hereinafter: RE);
- loss of control over the aircraft on the runway or taxiway (hereinafter: LOC-G) and
- collision with the obstacles when aircraft take-off or landing (hereinafter: CTOL).
2. Related Works
2.1. Monitoring the Runways’ Conditions
2.2. Management Information Systems
2.3. Contribution
- a changed (adjusted) method for execution of the measurements of unevenness on regional airports and
- an adjusted, sustainably inclined information system for airport infrastructure management on smaller regional airports.
3. Methods and Materials
- a critical analysis of valid demands for evaluating the runways’ unevenness;an adapted method for measuring the runway’s state;
- the analysis of (geodetic) methods;
- the production of the adapted method suggestion;
- the test of suggested method:
- ▪
- the execution of the measurements;
- ▪
- the recalculation and results evaluation.
- an adapted information system for airport logistics infrastructure management:
- the analysis of the possibility to upgrade existing information systems;
- the suggestion and upgrade execution;
- the test in a real environment.
3.1. Determination of the Vertical Deviations
- the calculation of the plain, measured through the points in individual time dimension: the equation of the plain through the non-coplanar points according to the Moor–Penrose inverse method;
- the calculation of vertical deviations between individual dimensions and GRID;
- the calculation of average vertical shift between individual dimensions.
- In the first step, with the use of pseudoinverse matrix or Moor–Penrose matrix inverse for each time dimension, the parameters of regression plains—and in, hereinafter, vertical deviations of these regression plains from the GRID—are calculated,
- In the second step, individual time dimensions are mutually compared and vertical shifts of regression plains between individual time dimensions are calculated.
3.2. Management of Irregularities on the Airport Runway
- the measurements of runway unevenness need to be executed with modern geodetic equipment which provides the measurment in the unified coordinate system, high accuracy and repeatability of the measurements;
- a variable state of the airport logistics infrastructure is established, which is easily and uniquely determinable based on the executed measurements with the modern geodetic equipment;
- the strategy of airport logistics infrastructure maintenance is determined or suggested based on the executed evaluation of the state of the airport logistics infrastructure.
4. Results
4.1. Monitoring the Runways State
- execution of basic measurements (zero net establishment of, the first time measurement), establishment (upgrade) of information system for airport logistics infrastructure maintenance on smaller regional airports (IMR)—basic condition for maintenance system to function;
- evaluation of assessed vertical deviations and determining the value of variable condition of airport logistics infrastructure (SLL) on the touch-down area:
- SLL = »great«: no indentation bigger than 1 mm and no lifts of the runway surface bigger than 1 cm is not detected,
- SLL = »good«: no indentation bigger than 3 mm and no lifts of the runway surface bigger than 2 cm are not detected, the SLL demand = »great is exceeded«;
- SLL = »satisfactory«: no indentations bigger than 5 mm and no lifts of the runway surface bigger than 3 cm is not detected, the SLL demand = »good is exceeded«;
- SLL = »bad«: no indentations bigger than 10 mm and no lifts of the runway surface bigger than 5 cm is not detected, the SLL demand = »satisfactory is exceeded«;
- SLL = »very bad«: no indentations bigger than 15 mm and no lifts of the runway surface bigger than 7 cm, the SLL demand = »bad is exceeded«;
- SLL = »inappropriate«: detected indentations bigger than 15 mm and lifts of the runway surface bigger than 7 cm,
- intervention based on the evaluation of the airport logistics infrastructure state on smaller regional airports—Figure 6;
- the monitoring is performed in regular periodical overviews every 5 years or since the last complete renovation or last larger maintenance works (surfacing).
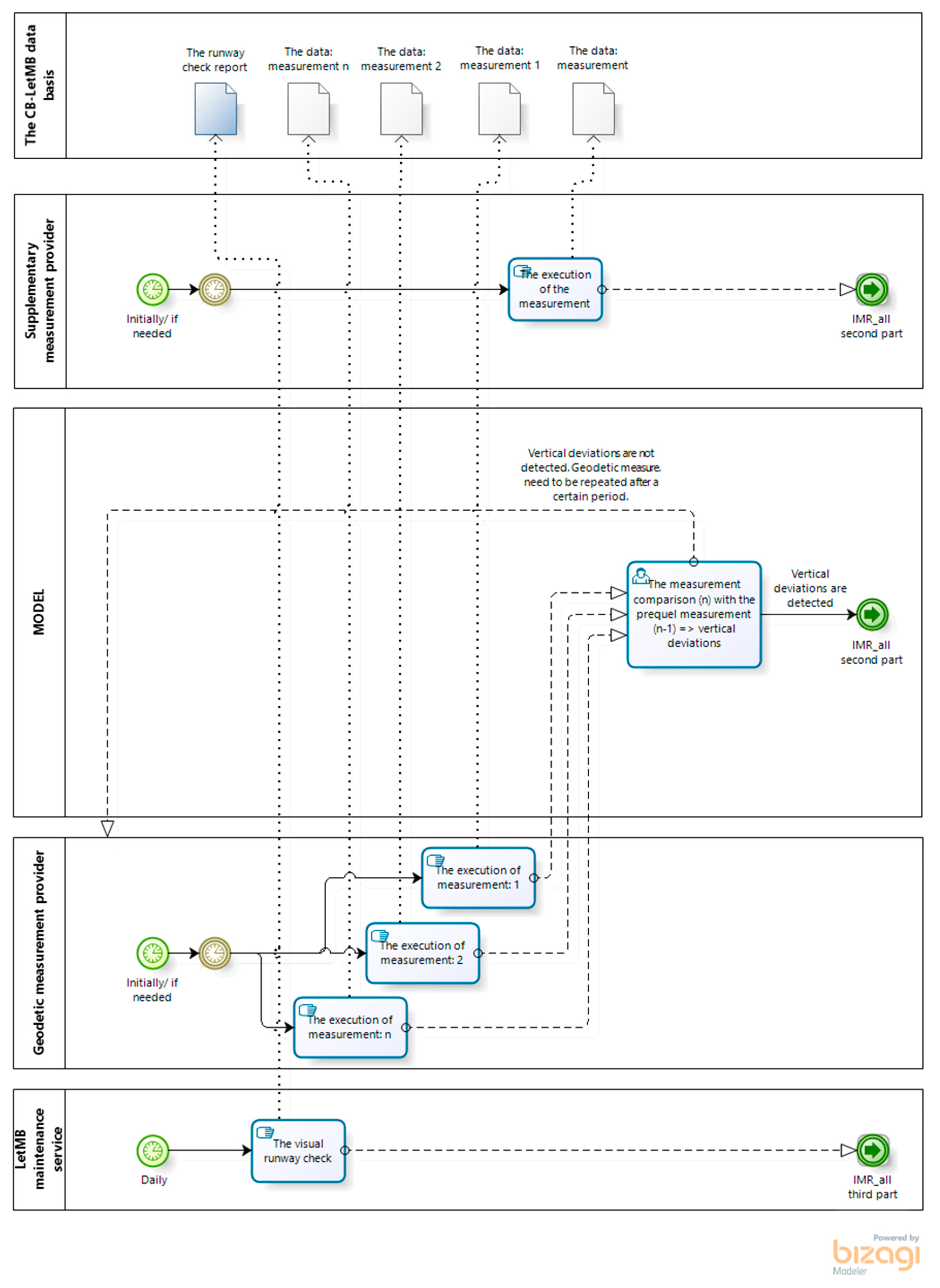
4.2. The Expanded Innovative Model for the Continuous Monitoring of the Runway’s Deformations
5. Discussion
6. Conclusions
Author Contributions
Funding
Institutional Review Board Statement
Informed Consent Statement
Data Availability Statement
Acknowledgments
Conflicts of Interest
Appendix A



References
- Tsai, M.C.; Su, Y.S. Political risk assessment on air logistics hub developments in Taiwan. J. Air Transp. Manag. 2002, 8, 373–380. [Google Scholar] [CrossRef]
- Caunhye, A.M.; Zhang, Y.; Li, M.; Nie, X. A location-routing model for prepositioning and distributing emergency supplies. Logist. Transp.Rev. 2016, 90, 161–176. [Google Scholar] [CrossRef]
- Jackson, P.T.G.; Nelson, C.J.; Schiefele, J.; Obara, B. Runway detection in High Resolution remote sensing data. In Proceedings of the 9th International Symposium on Image and Signal Processing and Analysis (ISPA), Zagreb, Croatia, 7–9 September 2015. [Google Scholar] [CrossRef]
- Lee, M.H.; Chou, C.P.; Li, K.H. Automatic measurement of runway grooving construction for pavement skid evaluation. Autom. Constr. 2009, 18, 856–863. [Google Scholar] [CrossRef]
- Moon, S.; Yang, B.; Kim, J.; Seo, J. Effectiveness of remote control for a concrete surface grinding machine. Autom. Constr. 2010, 19, 734–741. [Google Scholar] [CrossRef]
- ICAO—International Civil Aviation Organization (Safety Report, 2018 Edition). Available online: https://www.icao.int/safety/Pages/Safety-Report.aspx (accessed on 4 July 2019).
- Micco, A.; Serebrisky, T. Infrastructure, Competition Regimes, and Air Transport Costs: Cross-Country Evidence; Policy Research Working Paper Series; The World Bank: Washington, DC, USA, 2004. [Google Scholar]
- ICAO—International Civil Aviation Organization (Global Aviation Safety Plan, 2017–2019). Available online: https://www.ulc.gov.pl/en/safety-management/467-civil-aviation-safety-programmes/icao-global-aviation-safety-plan-gasp/5076-icao-global-aviation-safety-plan-gasp-2017-2019 (accessed on 14 July 2017).
- IATA—International Air Transport Association (Safety Report 2018). Available online: https://www.https://libraryonline.erau.edu/online-full-text/iata-safety-reports/IATA-Safety-Report-2018.pdf (accessed on 1 April 2019).
- IATA—International Air Transport Association (Runway Excursion Report 2004–2009). Available online: https://www.iata.org/en/pressroom/pr/2009-09-10-01/ (accessed on 10 September 2009).
- D’Apuzzo, M.; Festa, B.; Giuliana, G.; Mancini, L.; Nicolosi, V. The Evaluation of Runway Surface Properties: A New Approach. Procedia Soc. Behav. Sci. 2012, 53, 1192–1201. [Google Scholar] [CrossRef]
- Micaelo, R.; Soares, A.; Ferreira, A. Aquaplaning risk assessment in Portuguese road design guide. Proc. Inst. Civ. Eng. Trans. 2015, 168, 300–311. Available online: http://www.icevirtuallibrary.com/content/article/10.1680/tran.13.00029 (accessed on 19 September 2020). [CrossRef]
- Justo-Silva, R.; Ferreira, A. Pavement maintenance considering traffic accident costs. Int. J. Pavement Res. Technol. 2019, 12, 562–573. [Google Scholar] [CrossRef]
- Lord, D.; Mannering, F.L. The Statistical Analysis of Cresh-Frequency Data: A Review and Assessment of methodological Alternatives. Transp. Res. Part A Policy Pract. 2010, 44, 291–305. [Google Scholar] [CrossRef]
- Chang, L.Y.; Chen, W.C. Data mining of three-based models to analyze freeway accident frequency. J. Saf. Res. 2005, 36, 365–375. [Google Scholar] [CrossRef]
- Lee, J.; Mannenering, F.L. Impact of roadside features on the frequency and severity of run-off-roadway accidents: An empirical analysis. Accid. Anal. Prev. 2002, 34, 149–161. [Google Scholar] [CrossRef]
- Moretti, L.; Di Mascio, P.; Nichele, S.; Cokorilo, O. Runway veer-off accidents: Quantitative risk assessment and risk reduction measures. Saf. Sci. 2018, 104, 157–163. [Google Scholar] [CrossRef]
- Wang, W.; Deng, S. Evaluation and analysis of the pavement roughness of airport runway. J. Chin. Civ. Aviat. Coll. 2006, 24. [Google Scholar] [CrossRef]
- Wang, W. Protocol Based Pavement Cracking Measurement with 1 mm 3D Pavement Surface Model. Ph.D. Thesis, Oklahoma State University, Stillwater, OK, USA, 2015. [Google Scholar]
- Oliveira, H.; Correia, P.L. Automatic Road Crack Detection and Characterization. IEEE Trans. Intell. Transp. Syst. 2013, 14, 155–168. [Google Scholar] [CrossRef]
- Mokhtari, S.; Wu, L.; Yun, H.B. Comparison of Supervised Classification Techniques for Vision-Based Pavement Crack Detection. J. Transp. Res. Board 2016, 2595, 119–127. [Google Scholar] [CrossRef]
- Shi, Y.; Cui, L.; Qi, Z.; Meng, F.; Chen, Z. Automatic Road Crack Detection Using Random Structured Forests. IEEE Trans. Intell. Transp. Syst. 2016, 17, 3434–3445. [Google Scholar] [CrossRef]
- Wang, P.; Hu, Y.; Dai, Y.; Tian, M. Asphalt Pavement Pothole Detection and Segmentation Based on Wavelet Energy Field. Math. Probl. Eng. 2017, 2017, 1–13. [Google Scholar] [CrossRef]
- Peng, L.; Chao, W.; Shuangmiao, L.; Baocai, F. Research on Crack Detection Method of Airport Runway Based on Twice-Threshold Segmentation. In Proceedings of the Fifth International Conference on Instrumentation and Measurement, Computer, Communication and Control (IMCCC), Qinhuangdao, China, 18–20 September 2015. [Google Scholar] [CrossRef]
- Fernandez, C.A.; Lozano, F.J.R.; Villatoro, R.; Olivares, J.; Palomares, J.M. Efficient pavement crack detection and classification. EURASIP J. Image Video Process. 2017, 39. [Google Scholar] [CrossRef]
- Li, W.; Huyan, J.; Tighe, S.L.; Ren, Q.; Sun, Z. Three-Dimensional Pavement Crack Detection Algorithm Based on Two-Dimensional Empirical Mode Decomposition. J. Transp. Eng. Part B Pavement 2017, 143. [Google Scholar] [CrossRef]
- Loprencipe, G.; Zoccali, P. Comparasion of methods for evaluating airport pavement roughness. J. Pavement Eng. 2019, 20, 782–791. [Google Scholar] [CrossRef]
- Barbarella, M.; De Blasiis, M.R.; Fiani, M. Terrestrail Laser scanner for the analysis of airport pavement geometry. J. Pavement Eng. 2019, 20, 466–480. [Google Scholar] [CrossRef]
- Read, J.M. New Method for Measuring Crack Propagation in Asphalts. Int. J. Pavement Eng. 1999, 1, 15–34. [Google Scholar] [CrossRef]
- Duong, N.S.; Blanc, J.; Hornych, P.; Menant, F.; Lefeuvre, Y.; Bouveret, B. Monitoring of pavement deflections using geophones. Int. J. Eng. 2020, 21, 1103–1113. [Google Scholar] [CrossRef]
- De Souza, N.M.; de Almeida Filha, A.T. A systematic airport runway maintenance and inspection policy based on a delay time modeling approach. Autom. Constr. 2020, 110. [Google Scholar] [CrossRef]
- Marks, A.; Rietsema, K.; Hudson, G. Aviation Management Information Systems; Embry-Riddle Press: Daytona-Beach, FL, USA, 2013. [Google Scholar] [CrossRef]
- Marks, A.; Rietsema, K. Airport Information Systems—Airside Management Information System. Intell. Inf. Manag. 2014, 6, 149–156. [Google Scholar] [CrossRef]
- Marks, A.; Rietsema, K.; AL-Ali, M. Airport Information Systems—Landside Management Information System. Intell. Inf. Manag. 2015, 7, 130–138. [Google Scholar] [CrossRef]
- Khozeimeh, I. An Automated Maintenance Management System for International Airports. Ph.D. Thessis, The George Washington University, The School of Engineering and Applied Science, Washington, DC, USA, 1994. [Google Scholar]
- Flintsch, G.W.; McGhee, K.K. NCHRP Synthesis 401: Quality Management of Pavement Condition Data Collection; Transportation Research Board: Washington, DC, USA, 2009. [Google Scholar] [CrossRef]
- Chen, Y.; Chou, C. Effects of Airport Pavement-Profile Wavelength on Aircraft Vertical Responses. J. Trans. Res. Board 2004, 1889, 83–93. [Google Scholar] [CrossRef]
- Santos, J.; Ferreira, A.; Flintsch, G.; Cerezo, V. A multy-objective optimization approach for sustainable pavement management. Struct. Infrastruct. Eng. 2018, 14, 854–868. [Google Scholar] [CrossRef]
- WSAA—Washington State Aviation Alliance, Washington Airport Pavement Management Manual. Available online: https://wsdot.wa.gov/aviation/Grants/AirportPavementManagement.htm (accessed on 2 November 2020).
- De Luca, M.; Dell’Acqua, G. Runway surface friction characteristics assessment for Lamezia Terme airfield pavement management system. J. Air Trans. Manag. 2014, 34, 1–5. [Google Scholar] [CrossRef]
- De Luca, M.; Dell’Acqua, G. Touchdown Remaining Lift on the Wings and Dynamic Vertical Force Transmitted to the Runway. Period. Polytech. Civ. Eng. 2018, 34, 1–5. [Google Scholar] [CrossRef]
- Di Mascio, P.; Moretti, L. Implementation of a pavement management system for maintenance and rehabilitation of airport surfaces. Case Stud. Constr. Mater. 2019, 11, e00251. Available online: http://www.sciencedirect.com/science/article/pii/S2214509519301688 (accessed on 20 October 2020). [CrossRef]
- Ghosh, R.; Schilling, T.; Wicke, K. Theoretical framework of systems design for the air transportation system including an inherently quantitative philosophy of scenario development. J. Air Trans. Manag. 2017, 58, 58–67. [Google Scholar] [CrossRef]
- Bazlamit, S.M.; Ahmad, H.S.; Obaidat, T.I.A. Pavement Maintenance Applications Using Geographic Information Systems. Procedia Eng. 2017, 182, 83–90. [Google Scholar] [CrossRef]
- Gendreau, M.; Soriano, P. Airport pavement management systems: An appraisal of existing methodologies. Transportation. Res. Part A Policy Pract. 1998, 32, 197–214. [Google Scholar] [CrossRef]
- Mao, X.; Yuan, C.; Gan, J. Incorporating Dynamic Traffic Distribution into Pavement Maintenance Optimization Model. Sustainability 2019, 11, 2488. [Google Scholar] [CrossRef]
- Šarlah, N. Izdelava Modela Georadarskih Opazovanj za Evidentiranje Gospodarske Infrastrukture. Ph.D. Thesis, Univerza v Ljubljani, Fakulteta za Gradbeništvo in Geodezijo, Ljubljana, Slovenia, 2016. Available online: https://repozitorij.uni-lj.si/Dokument.php?id=97913&lang=slv (accessed on 17 May 2018).
- Ghilani, C.D. Adjustment Computations; John Wiley & Sons: Hoboken, NJ, USA, 2010. [Google Scholar] [CrossRef]
- Macarol, S. Praktična Geodezija; Tehnička Knjiga: Zagreb, Croatia, 1978; pp. 1–723. [Google Scholar]
- Bakker, G.; de Munck, J.C.; Strang van Hees, G.L. Radio Positioning at Sea—Geodetic Survey Computations, Least Squares Adjustment; Delf University of Technology, Faculty of Geodetic Engineering: Delft, The Netherlands, 1995. [Google Scholar]
- Holst, C.; Kuhlmann, H. Challenges and Present Fields of Action at Laser Scanner Based Deformation Analyses. J. Appl. Geod. 2016, 10. [Google Scholar] [CrossRef]
- Doler, D.; Kovačič, B. Improved Decision-Making Geo-Information System for Continuous Monitoring of Deformations on Airport Infrastructure. ISPRS Int. J. Geo-Inf. 2019, 8, 1. [Google Scholar] [CrossRef]
- Doler, D. Inoviran Model Kontinuiranega Spremljanja Deformacij Letaliških Vzletno-Pristajalnih Stez. Ph.D. Thesis, Fakulteta za Logistiko Univerza v Mariboru, Celje, Slovenia, 2020. [Google Scholar]
- Kovačič, B.; Kamnik, R.; Bieliatynskyi, A. The Different Methods of Displacement Monitoring at Loading Tests of Bridges or Different Structures. In Proceedings of the MATEC Web of Conferences 53, International Scientific Conference Week of Science in SPbPU—Civil Engineering (SPbWOSCE–2015), Saint-Petersburg, Russia, 3–4 December 2015. [Google Scholar] [CrossRef]
- Kovačič, B.; Želodec, D.; Doler, D. Prototype of the Runway Monitoring Process at Smaller Airports: Edvard Rusjan Airport Maribor. Processes 2020, 8, 1689. [Google Scholar] [CrossRef]
- Galehouse, L.; Moulthrop, J.S.; Hicks, R.G. Principles of pavement preservation: Definitions, Benefits, Issues, and Barrier. Highw. Infrastruct. Preserv. 2003, 4–9. Available online: http://worldcat.org/issn/07386826 (accessed on 3 July 2018).
- Ong, G.P.; Nantung, T.; Sinha, K. Indiana Pavement Preservation Program; Joint Transportation Research Program; Indiana Department of Transportation and Purdue University: West Lafayette, IN, USA, 2010. [Google Scholar] [CrossRef]
- Čokorilo, O.; De Luca, M.; Dell’Acqua, G. Aircraft safety analysis using clustering algorithms. J. Risk Res. 2014, 17, 1325–1340. [Google Scholar] [CrossRef]
- Liang, Z.; Xiao, F.; Qian, X.; Zhou, L.; Jin, X.; Lu, X.; Karichery, S. A column generation-based heuristic for aircraft recovery problem with airport capacity constraints and maintenance flexibility. Transport. Res. Part B Methodol. 2018, 113, 70–90. [Google Scholar] [CrossRef]
- Airlines for America. U.S. Passenger Carrier Delay Costs. 2019. Available online: https://www.airlines.org/dataset/per-minute-cost-of-delays-to-u-s-airline (accessed on 5 September 2018).
- Križevnik, M.; Jurič, M.B. Modeliranje in izvajanje poslovnih procesov v storitveno orientiranih arhitekturah. Uporabna Informatika 2009, 3, 137–147. [Google Scholar]
- Polančič, G.; Jošt, G. Analiza upravljanja poslovnih procesov z BPMN 2.0m. Uporabna informatika 2012, 3, 153–163. [Google Scholar]








| Parameters of Regression Plain | a | b | c | D |
|---|---|---|---|---|
| R1 | −0.011018 | −0.005116 | 1 | 0 |
| R2 | −0.017345 | −0.004878 | 1 | 0 |
| R3 | −0.011022 | −0.005113 | 1 | 0 |
| The accuracy of the regression plain parameters [m] | ||||
| R1 | 1.6810 × 10−5 | 1.2756 × 10−5 | 1 | 1 |
| R2 | 0.9783 × 10−5 | 0.7669 × 10−5 | 1 | 1 |
| R3 | 1.5154 × 10−5 | 1.1416 × 10−5 | 1 | 1 |
| Vertical Departures | Δ (m) | Δ (cm) | ↓ Descent ↑ Ascent |
|---|---|---|---|
| ΔR1/R0 max | 0.00639 | 0.64 | plane ↑ |
| ΔR1/R0 min | −0.03274 | −3.27 | plane ↓ |
| ΔR1/R0 avg | −0.01219 | −1.22 | plane ↓ |
| ΔR2/R0 max | 0.00923 | 0.92 | plane ↑ |
| ΔR2/R0 min | −0.02787 | −2.79 | plane ↓ |
| ΔR2/R0 avg | −0.00885 | −0.89 | plane ↓ |
| ΔR3/R0 max | 0.00510 | 0.51 | plane ↑ |
| ΔR3/R0 min | −0.03124 | −3.12 | plane ↓ |
| ΔR3/R0 avg | −0.01083 | −1.08 | plane ↓ |
Publisher’s Note: MDPI stays neutral with regard to jurisdictional claims in published maps and institutional affiliations. |
© 2021 by the authors. Licensee MDPI, Basel, Switzerland. This article is an open access article distributed under the terms and conditions of the Creative Commons Attribution (CC BY) license (http://creativecommons.org/licenses/by/4.0/).
Share and Cite
Kovačič, B.; Doler, D.; Sever, D. The Innovative Model of Runway Sustainable Management on Smaller Regional Airports. Sustainability 2021, 13, 652. https://doi.org/10.3390/su13020652
Kovačič B, Doler D, Sever D. The Innovative Model of Runway Sustainable Management on Smaller Regional Airports. Sustainability. 2021; 13(2):652. https://doi.org/10.3390/su13020652
Chicago/Turabian StyleKovačič, Boštjan, Damjan Doler, and Drago Sever. 2021. "The Innovative Model of Runway Sustainable Management on Smaller Regional Airports" Sustainability 13, no. 2: 652. https://doi.org/10.3390/su13020652
APA StyleKovačič, B., Doler, D., & Sever, D. (2021). The Innovative Model of Runway Sustainable Management on Smaller Regional Airports. Sustainability, 13(2), 652. https://doi.org/10.3390/su13020652
