A Critical Review of IEC 61850 Testing Tools
Abstract
1. Introduction
2. Overview OF IEC 61850 Test Components
3. IEC 61850 Modeling and Emulator Tools
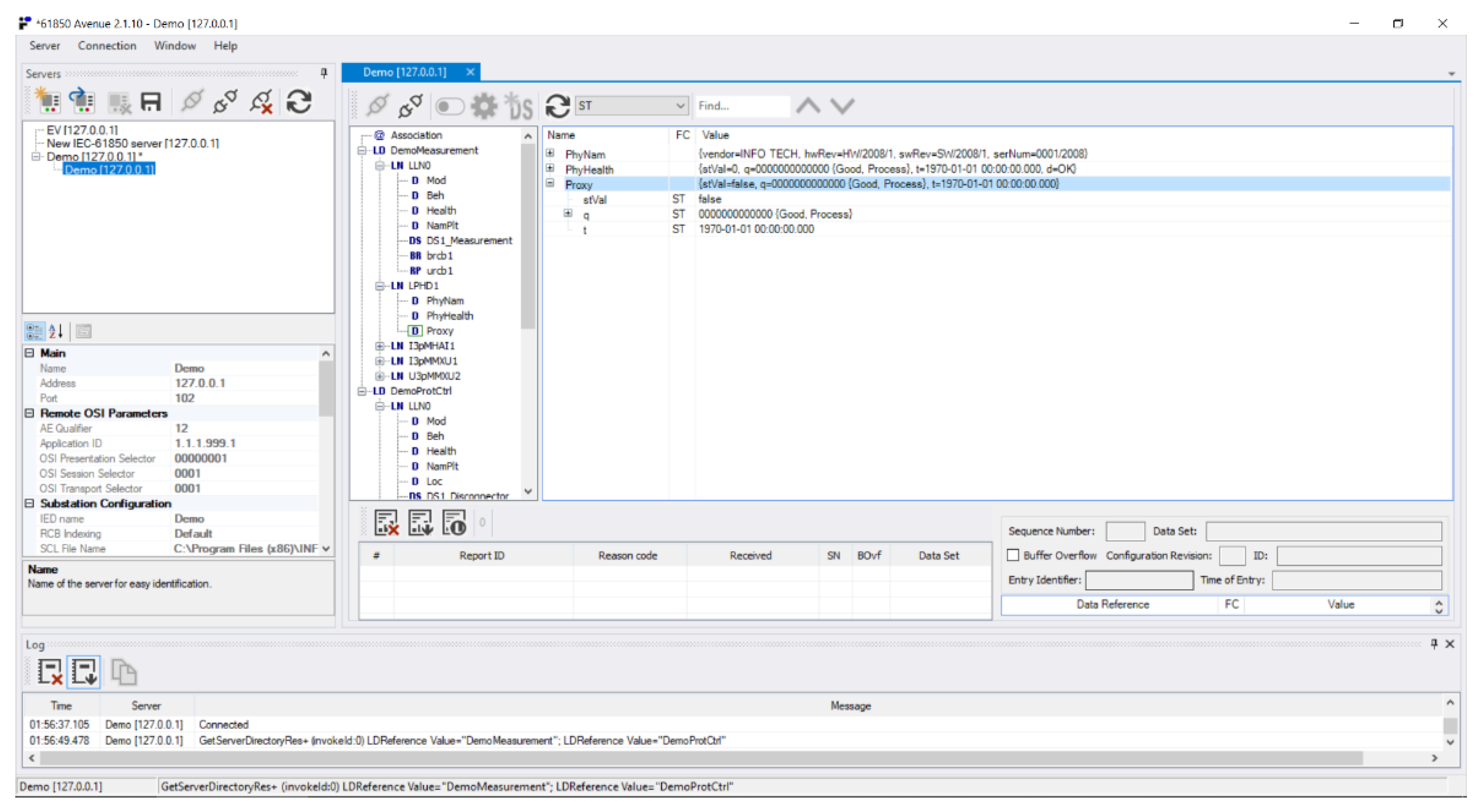
3.1. Infotech
3.2. Xelas Energy
3.3. libIEC61850
3.4. rapidIEC61850
3.5. GoSV, S-GoSV and R-GoSV
4. Network Emulators
4.1. Riverbed Modeler (Formerly Known as OPNET Modeler)
4.2. Netsim
5. Critical Comparison of the IEC61850 Testing Tools
6. Conclusions
Funding
Conflicts of Interest
References
- Momoh, J. Smart Grid: Fundamentals of Design and Analysis; Wiley-IEEE Press: Hoboken, NJ, USA, 2012; ISBN 9781118156117. [Google Scholar]
- Kahouli, O.; Alsaif, H.; Bouteraa, Y.; Ben Ali, N.; Chaabene, M. Power System Reconfiguration in Distribution Network for Improving Reliability Using Genetic Algorithm and Particle Swarm Optimization. Appl. Sci. 2021, 11, 3092. [Google Scholar] [CrossRef]
- Alhasnawi, B.; Jasim, B.; Sedhom, B.; Hossain, E.; Guerrero, J. A New Decentralized Control Strategy of Microgrids in the Internet of Energy Paradigm. Energies 2021, 14, 2183. [Google Scholar] [CrossRef]
- Ustun, T.S.; Aoto, Y. Analysis of Smart Inverter’s Impact on the Distribution Network Operation. IEEE Access 2019, 7, 9790–9804. [Google Scholar] [CrossRef]
- Yang, Q.; Yang, T.; Li, W. Smart Power Distribution Systems; Academic Press: Cambridge, MA, USA, 2019; ISBN 9780128121542. [Google Scholar]
- Nogaret, E.; Stavrakakis, G.; Kariniotakis, G.; Papadopoulos, M.; Hatziargyriou, N.; Androutsos, A.; Papathanassiou, S.; Lopes, J.; Halliday, J.; Dutton, G.; et al. An advanced control system for the optimal operation and management of medium size power systems with a large penetration from renewable power sources. Renew. Energy 1997, 12, 137–149. [Google Scholar] [CrossRef]
- Ahmad, T.; Zhang, D. Using the internet of things in smart energy systems and networks. Sustain. Cities Soc. 2021, 68, 102783. [Google Scholar] [CrossRef]
- Global Smartgrid Federation. Smart Grid Interoperability Report, June 2014. Available online: https://bit.ly/3dFzGbK (accessed on 22 April 2021).
- International Electrotechnical Commission (IEC). IEC TR 61850 Standard; IEC: Geneva, Switzerland, 2013. [Google Scholar]
- Ustun, T.S.; Hussain, S.M.S. Extending IEC 61850 Communication Standard to Achieve Internet-of-Things in Smartgrids. In Proceedings of the 2019 International Conference on Power Electronics, Control and Automation (ICPECA), New Delhi, India, 16–17 November 2019; pp. 1–6. [Google Scholar]
- Zhechen, H.; Lei, G.; Yi, Y.; Xiangping, K.; Jinjiao, L. Chapter 2—IEC 61850 Standards and Configuration Technology, IEC 61850-Based Smart Substations; Academic Press: Cambridge, MA, USA, 2019; pp. 25–62. ISBN 9780128151587. [Google Scholar]
- Falk, H. IEC 61850 Demystified; Artech House: Washington, DC, USA, 2019; pp. 1–50. ISBN 978-1-63081-329-1. [Google Scholar]
- Aftab, M.A.; Hussain, S.S.; Ali, I.; Ustun, T.S. IEC 61850 based substation automation system: A survey. Int. J. Electr. Power Energy Syst. 2020, 120, 106008. [Google Scholar] [CrossRef]
- Power Systems Management and Associated Information Exchange-Data and Communications Security, Part. 6: Security for IEC IEC 62351-6; IEC: Geneva, Switzerland, 2007.
- Haffar, J.M.; Thiriet, E.; Savary, M. Modeling of substation architecture implementing IEC 61850 protocol and solving inter-locking problems. In Proceedings of the IFAC Proceedings Volumes; IEEE: New York, NY, USA, 2007; Volume 40, pp. 291–294. [Google Scholar]
- Aftab, M.A.; Hussain, S.M.S.; Ali, I.; Ustun, T.S. A Novel SCL Configuration Method for Modeling Microgrids with IEC. IEEE Syst. J. 2020, 14, 2676–2683. [Google Scholar] [CrossRef]
- Nimma, K.S.; Faraj, S.N. Modeling Intelligent Control Switch IEC 61850 Based Substation Automation Communication. Appl. Syst. Innov. 2018, 1, 7. [Google Scholar] [CrossRef]
- Ali, N.; Eissa, M. Accelerating the protection schemes through IEC 61850 protocols. Int. J. Electr. Power Energy Syst. 2018, 102, 189–200. [Google Scholar] [CrossRef]
- Ustun, T.S.; Farooq, S.M.; Hussain, S.M.S. Implementing Secure Routable GOOSE and SV Messages Based on IEC 61850-90-5. IEEE Access 2020, 8, 26162–26171. [Google Scholar] [CrossRef]
- Libiec61850, IEC 61850 Library. Available online: http://libiec61850.com/libiec61850/ (accessed on 16 March 2021).
- Xelas Energy. Available online: http://xelasenergy.com/ (accessed on 16 April 2021).
- Holmgren, W.F.; Hansen, C.W.; Stein, J.S.; Mikofski, M.A. Review of Open Source Tools for PV Modeling. In Proceedings of the 2018 IEEE 7th World Conference on Photovoltaic Energy Conversion (WCPEC) (A Joint Conference of 45th IEEE PVSC, 28th PVSEC & 34th EU PVSEC), Waikoloa, HI, USA, 10−15 June 2018; pp. 2557–2560. [Google Scholar]
- Mahmud, K.; Town, G.E. A review of computer tools for modeling electric vehicle energy requirements and their impact on power distribution networks. Appl. Energy 2016, 172, 337–359. [Google Scholar] [CrossRef]
- Stanica, R.; Chaput, E.; Beylot, A.-L. Simulation of vehicular ad-hoc networks: Challenges, review of tools and recommendations. Comput. Networks 2011, 55, 3179–3188. [Google Scholar] [CrossRef]
- Moazami, A.; Carlucci, S.; Geving, S. Critical Analysis of Software Tools Aimed at Generating Future Weather Files with a view to their use in Building Performance Simulation. Energy Procedia 2017, 132, 640–645. [Google Scholar] [CrossRef]
- Naboni, E.; Meloni, M.; Coccolo, S.; Kaempf, J.; Scartezzini, J.-L. An overview of simulation tools for predicting the mean radiant temperature in an outdoor space. Energy Procedia 2017, 122, 1111–1116. [Google Scholar] [CrossRef]
- Allegrini, J.; Orehounig, K.; Mavromatidis, G.; Ruesch, F.; Dorer, V.; Evins, R. A review of modelling approaches and tools for the simulation of district-scale energy systems. Renew. Sustain. Energy Rev. 2015, 52, 1391–1404. [Google Scholar] [CrossRef]
- Abbasabadi, N.; Ashayeri, M. Urban energy use modeling methods and tools: A review and an outlook. Build. Environ. 2019, 161, 106270. [Google Scholar] [CrossRef]
- Tozzi, P.; Jo, J.H. A comparative analysis of renewable energy simulation tools: Performance simulation model vs. system optimization. Renew. Sustain. Energy Rev. 2017, 80, 390–398. [Google Scholar] [CrossRef]
- Vera, S.; Pinto, C.; Tabares-Velasco, P.C.; Bustamante, W. A critical review of heat and mass transfer in vegetative roof models used in building energy and urban environment simulation tools. Appl. Energy 2018, 232, 752–764. [Google Scholar] [CrossRef]
- Kaur, D.; Cheema, P.S. Software tools for analyzing the hybrid renewable energy sources—A review. In Proceedings of the 2017 International Conference on Inventive Systems and Control (ICISC), Coimbatore, India, 19–20 January 2017; pp. 1–4. [Google Scholar]
- Nakkasunchi, S.; Hewitt, N.J.; Zoppi, C.; Brandoni, C. A review of energy optimization modelling tools for the decarbonisation of wastewater treatment plants. J. Clean. Prod. 2021, 279, 123811. [Google Scholar] [CrossRef]
- Zhang, Y.; Ke, C.; Fu, W.; Cui, Y.; Rehan, M.A.; Li, B. Simulation of microwave-assisted gasification of biomass: A review. Renew. Energy 2020, 154, 488–496. [Google Scholar] [CrossRef]
- Barela, S. Software review for automatic test equipment. IEEE Autotestcon, 2005, Orlando, FL, USA, 26–29 September 2005; pp. 30–35. [Google Scholar] [CrossRef]
- Desmond, C. Project management tools-software tools. IEEE Eng. Manag. Rev. 2017, 45, 24–25. [Google Scholar] [CrossRef]
- Byrne, J.; Heavey, C.; Byrne, P. A review of Web-based simulation and supporting tools. Simul. Model. Pr. Theory 2010, 18, 253–276. [Google Scholar] [CrossRef]
- Muhanji, S.O.; Flint, A.E.; Farid, A.M. The Development of the Energy Internet of Things in Energy Infrastructure, 1st ed.; Springer: Berlin/Heidelberg, Germany, 2019; ISBN 978-3-030-10427-6. [Google Scholar]
- National Institute of Standards and Technology. NIST Framework and Roadmap for Smart Grid Interoperability Standards; NIST Special Publication 1108; National Institute of Standards and Technology: Gaithersburg, MD, USA, 2010.
- International Electrotechnical Commission (IEC). Communication Networks and Systems for Power Utility Automation, Part 90-7: Object Models for Power Converters in Distributed Energy Resources (DER) Systems; Standard IEC/TR61850-90-7; International Electrotechnical Commission (IEC): Geneva, Switzerland, 2013. [Google Scholar]
- Ustun, T.S.; Ozansoy, C.; Zayegh, A. Simulation of communication infrastructure of a centralized microgrid protection system based on IEC 61850-7. In Proceedings of the 2012 IEEE Third International Conference on Smart Grid Communications (SmartGridComm), Tainan, Taiwan, 5–8 November 2012; pp. 492–497. [Google Scholar]
- Hussain, S.M.S.; Aftab, M.A.; Nadeem, F.; Ali, I.; Ustun, T.S. Optimal Energy Routing in Microgrids With IEC 61850 Based Energy Routers. IEEE Trans. Ind. Electron. 2020, 67, 5161–5169. [Google Scholar] [CrossRef]
- Miao, D.; Dostanov, J.; Redfern, M. Using IEC 61850 data transfer beyond the substation for enhanced protection for dis-tribution networks. In Proceedings of the 2013 48th International Universitie Power Engineering Conference (UPEC), Dublin, Ireland, 2−5 September 2013; pp. 1–6. [Google Scholar]
- Apostolov, A.; Brunner, C.; Clinard, K. Use of IEC 61850 object models for power system quality/security data exchange. Int. Sympos. Qual. Securit. Elect. Power Deliv. Syst. 2003, 155–164. [Google Scholar] [CrossRef]
- Wireshark, Network Analyzer. Available online: https://www.wireshark.org/ (accessed on 19 April 2021).
- Infotech Company. Available online: https://www.infotech.pl/ (accessed on 19 April 2021).
- Nadeem, F.; Aftab, M.A.; Hussain, S.S.; Ali, I.; Tiwari, P.K.; Goswami, A.K.; Ustun, T.S. Virtual Power Plant Management in Smart Grids with XMPP Based IEC 61850 Communication. Energies 2019, 12, 2398. [Google Scholar] [CrossRef]
- Ustun, T.S.; Hussain, S.M.S. IEC 61850 Modeling of UPFC and XMPP Communication for Power Management in Microgrids. IEEE Access 2020, 8, 141696–141704. [Google Scholar] [CrossRef]
- Ustun, T.S.; Ozansoy, C.; Zayegh, A. Extending IEC 61850-7-420 for distributed generators with fault current limiters. In 2011 IEEE PES Innovative Smart Grid Technologies; IEEE: Melbourne, Australia, 2011; pp. 1–8. [Google Scholar]
- UCA International Users Group. Implementation Guideline for Digital Interface to Instrument Transformers Using IEC 61850-9-2, July 2004. Available online: http://iec61850.ucaiug.org/Implementation%20Guidelines/DigIF_spec_9-2LE_R2-1_040707-CB.pdf (accessed on 22 April 2021).
- Aftab, M.A.; Hussain, S.S.; Ali, I.; Ustun, T.S. IEC 61850-Based Communication Layer Modeling for Electric Vehicles: Electric Vehicle Charging and Discharging Processes Based on the International Electrotechnical Commission 61850 Standard and Its Extensions. IEEE Ind. Electron. Mag. 2020, 14, 4–14. [Google Scholar] [CrossRef]
- Glassfish Server. Available online: https://www.oracle.com/middleware/technologies/glassfish-server.html (accessed on 7 April 2021).
- Cygwin. Linux on Windows. Available online: https://www.cygwin.com/ (accessed on 19 April 2021).
- MZ Automation. Available online: https://bit.ly/2NCO6yS (accessed on 22 March 2021).
- Open MUC Software Solutions for Monitoring and Control Systems. Available online: https://www.openmuc.org/iec-61850/ (accessed on 22 March 2021).
- libIEC61850 Server Tutorial. Available online: https://libiec61850.com/libiec61850/documentation/iec-61850-server-tutorial/ (accessed on 19 April 2021).
- Fu, Q.; Chen, J. Design of experiment platform for digital substation based on IEC. In Proceedings of the 2016 5th International Conference on Computer Science and Network Technology (ICCSNT), Changchun, China, 10–11 December 2016; pp. 4–8. [Google Scholar]
- Rosch, D.; Ruhe, S.; Schafer, K.; Nicolai, S. Local anomaly detection analysis in distribution grid based on IEC 61850-9-2 LE SV voltage signals. In Proceedings of the 2019 International Conference on Smart Energy Systems and Technologies (SEST), Porto, Portugal, 9–11 September 2019; pp. 1–6. [Google Scholar]
- rapidIEC61850 Webpage. Available online: http://stevenblair.github.io/rapid61850/ (accessed on 16 March 2021).
- Blair, S. Electronic and Electrical Engineering. Available online: https://www.strath.ac.uk/staff/blairstevenmacphersondr/ (accessed on 16 March 2021).
- Standard-Charge, Erigrid Transnational Access, Selected User Projects. Available online: https://erigrid.eu/transnational-access/selected-projects/ (accessed on 16 March 2021).
- Ustun, T.; Hussain, S.; Syed, M.; Dambrauskas, P. IEC-61850-Based Communication for Integrated EV Management in Power Systems with Renewable Penetration. Energies 2021, 14, 2493. [Google Scholar] [CrossRef]
- Ustun, T.S.; Hussain, S.M.S.; Kikusato, H. IEC 61850-Based Communication Modeling of EV Charge-Discharge Man-agement for Maximum PV Generation. IEEE Access 2019, 7, 4219–4231. [Google Scholar] [CrossRef]
- Farooq, S.M.; Hussain, S.S.; Ustun, T.S. S-GoSV: Framework for Generating Secure IEC 61850 GOOSE and Sample Value Messages. Energies 2019, 12, 2536. [Google Scholar] [CrossRef]
- Hussain, S.M.S.; Ustun, T.S.; Kalam, A. A Review of IEC 62351 Security Mechanisms for IEC 61850 Message Exchanges. IEEE Trans. Ind. Inf. 2019, 16, 5643–5654. [Google Scholar] [CrossRef]
- Farooq, S.M.; Hussain, S.M.S.; Ustun, T.S. Elliptic Curve Digital Signature Algorithm (ECDSA) Certificate Based Authentication Scheme for Ad-vanced Metering Infrastructure. In Proceedings of the 2019 Innovations in Power and Advanced Computing Technologies (i-PACT), Vellore, India, 22–23 March 2019. [Google Scholar]
- Riverbed Modeler, Discrete Event Simulator for Networks. Available online: www.riverbed.com (accessed on 21 April 2021).
- Netsim. Network Simulator and Emulator by Tetcos. Available online: www.tetcos.com (accessed on 21 April 2021).
- Aftab, M.A.; Hussain, S.S.; Latif, A.; Das, D.C.; Ustun, T.S. IEC 61850 communication based dual stage load frequency controller for isolated hybrid microgrid. Int. J. Electr. Power Energy Syst. 2021, 130, 106909. [Google Scholar] [CrossRef]















































| Name | Description |
|---|---|
| ICD Editor | Create and modify ICD files |
| 61850 Avenue | Emulates Client Devices in IEC 61850 Network |
| SCL Runner | Emulates Server Devices in IEC 61850 Network |
| GOOSE Sender/Receiver | Simple interface to send/receive GOOSE messages with different variables and configuration settings |
| SV Sender/Receiver | Simple interface to send/receive SV (9-2LE) messages with different variables and configuration settings |
| Evaluation Criterion | Score | Notes |
|---|---|---|
| Tool Capabilities | 5—Excellent | SV sender and receiver tools only support (9-2LE) ICD Editor only supports standardized LNs, LDs. XML editor should be used for novel LN/LD designs |
| Cost | 5—Great Value for Money | Infotech costs 10 % of its competitors but does the same job in a reliable and better way |
| Customer Service | 4—Responsive and Active | Online Training is available immediately after purchase, Updates are sent by the company in a proactive way |
| Licensing | 3—Convenient | USB flash keys are used for licensing. Malfunctioning or loss is always a possibility. It also makes the use of several platforms easier. |
| Time required for Installation and Use | 5—Very Robust and User friendly | Installation packages are reliable. Installation takes less than 15 min. Any person with basic IEC 61850 knowledge can master the tools in a day. Online training is also included with the purchase. |
| Installation is very smooth. | 5—Excellent | The tools are robust and reliable. Even after long periods of idle time, they work as expected with no issues. Interoperability tests with other tools also proved their successful operation. |
| Problem | Example |
|---|---|
| Lack of Communication | There is no clear communication about anything:
|
| Unproductive Communication |
|
| Ghosting |
|
| Belligerent and aggressive behavior |
|
| Dishonesty | Clients have to be on guard constantly. Discussions, quotes, new releases or any topic, in general, is subject to manipulation. |
| Evaluation Criterion | Score | Notes |
|---|---|---|
| Tool Capabilities | −3—Insufficient and Incomplete | Company claims it can emulate several clients simultaneously, perform all IEC 61850 actions with IEC 62351 security In reality, the software is very sloppy, unreliable, full of bugs, cannot perform IEC 61850 tasks, e.g., sending 9-2LE messages. ICD editor is not provided. |
| Cost | −5—Too expensive | More expensive than its competitors, roughly 10x more expensive; Company is not honest about the final price, it is not delivered fully |
| Customer Service | −5—Belligerent and Accusatory | The biggest reason to avoid Xelas Energy. Company has serious attitude issues. They are unresponsive, disrespectful and belligerent. Any complaint or request is met with aggression or indifference. |
| Licensing | −2—Bad | The licenses are tied to MAC addresses of the laptops. In case of laptop replacement, Xelas asks for extra payment for license transfer. |
| Time required for Installation and Use | −5—Terrible | Installation packages cause system crashes. Installation is not sufficient; a lot of customization is required for bare minimum operation. It is difficult for user to remember operation. The product is not fully delivered even after 2.5 years. |
| reliability | −5—Terrible | It never works as expected. Working setups become unresponsive and unstable after some time. Since it has many dependencies, any slight change in the system creates serious issues. |
| Evaluation Criterion | Score | Notes |
|---|---|---|
| Tool Capabilities | 5—Excellent | The library is thorough and constantly updated with IEC 61850 revisions |
| Cost | N/A | Free |
| Customer Service | 3—Acceptable | Developer is active in their website and responds to questions, but the tool comes with no guarantee or support. |
| Licensing | N/A | No license is required. |
| Time required for Installation and Use | 1—Challenging | It has a steep learning curve. Especially for larger projects, long-time should be invested. Easy testing is possible with example tools. |
| Reliability | 5—Excellent | The tools are robust and reliable. Even after long periods of idle time, they work as expected with no issues. Interoperability tests with other tools also proved their successful operation. |
| Evaluation Criterion | Score | Notes |
|---|---|---|
| Tool Capabilities | 0—Very poor | Tool does not work. |
| Cost | N/A | Free. |
| Customer Service | 0—Very poor | Developer does not answer questions or help solve encountered problems, but they claim the tool works, which is more confusing. |
| Licensing | N/A | No license is required. |
| Time required for Installation and Use | −5—Terrible | Due to developer’s false claims and poor documentation, it is expected to work. Researchers waste a lot of time and effort trying when it clearly does not work. |
| Reliability | −5—Terrible | The tool does not work but it requires long investigations to discover this. |
| Evaluation Criterion | Score | Notes |
|---|---|---|
| Tool Capabilities | 2—Limited focus | Only GOOSE and SV messages, but routable options as well as cybersecurity features are available. |
| Cost | N/A | Free. |
| Customer Service | 3—Acceptable | Developer is active and responds to questions, but the tool comes with no guarantee or support. |
| Licensing | N/A | No license is required. |
| Time required for Installation and Use | 2—Difficult | Tools are ready for use with default options. However, modification requires learning socket programming in Linux. |
| Reliability | 4—Good | The tools are robust and reliable. However, they have many dependencies such as openSSL or GCC and these may cause issues. Interoperability tests with other tools also proved their successful operation. |
| Evaluation Criterion | Score | Notes |
|---|---|---|
| Tool Capabilities | 5—Excellent | Rich library, node and process level editing capabilities |
| Cost | 2—Expensive | Expensive |
| Customer Service | 4—Acceptable | Customer support is good. Responds to all queries. |
| Licensing | 4—Acceptable | Tied to MAC address or floating licenses over a server |
| Time required for Installation and Use | 5—Excellent | Installation packages are reliable. Installation is very smooth. |
| Reliability | 4—Good | Very Good. |
| Evaluation Criterion | Score | Notes |
|---|---|---|
| Tool Capabilities | 5—Excellent | Rich library, node and process level editing capabilities |
| Cost | 4—Acceptable | Costs 20% of its competitors’ price. Libraries are not as rich but worth the cost. |
| Customer Service | 4—Acceptable | Customer support is good. Responds to all queries. Online tutorials are available after purchase |
| Licensing | 4—Acceptable | License server with PC dongle or tied to MAC address |
| Time required for Installation and Use | 5—Excellent | Installation packages are reliable. |
| Reliability | 4—Good | Installation is very smooth. |
| Type | Tool | Final Verdict |
|---|---|---|
| Network Analyzer | Wireshark | The one and only. Free too! |
| IEC 61850 Emulators | Infotech | Very good investment, strong tool! |
| Xelas | Bad tool, terrible company. Avoid at all costs! | |
| libIEC61850 | If you are programmer, very strong and flexible | |
| rapidIEC61850 | Do NOT waste time with this useless tool! | |
| (S-R)Go-SV | Very robust for GOOSE and SV messages | |
| Network Emulators | Riverbed Modeler | Very costly. Trial version is a good option. |
| Netsim | As strong as Riverbed Modeler (at least for IEC 61850 communication networks), cost effective, easy to use! |
Publisher’s Note: MDPI stays neutral with regard to jurisdictional claims in published maps and institutional affiliations. |
© 2021 by the author. Licensee MDPI, Basel, Switzerland. This article is an open access article distributed under the terms and conditions of the Creative Commons Attribution (CC BY) license (https://creativecommons.org/licenses/by/4.0/).
Share and Cite
Ustun, T.S. A Critical Review of IEC 61850 Testing Tools. Sustainability 2021, 13, 6213. https://doi.org/10.3390/su13116213
Ustun TS. A Critical Review of IEC 61850 Testing Tools. Sustainability. 2021; 13(11):6213. https://doi.org/10.3390/su13116213
Chicago/Turabian StyleUstun, Taha Selim. 2021. "A Critical Review of IEC 61850 Testing Tools" Sustainability 13, no. 11: 6213. https://doi.org/10.3390/su13116213
APA StyleUstun, T. S. (2021). A Critical Review of IEC 61850 Testing Tools. Sustainability, 13(11), 6213. https://doi.org/10.3390/su13116213

