Emergency Capacity of Small Towns to Endure Sudden Environmental Pollution Accidents: Construction and Application of an Evaluation Model
Abstract
1. Introduction
2. Materials and Methods
2.1. Literature Review
2.1.1. Notion of ECST
2.1.2. Notion of SEPA
2.1.3. Evaluation of Emergency Capacity
2.2. Evaluation Index System and Model
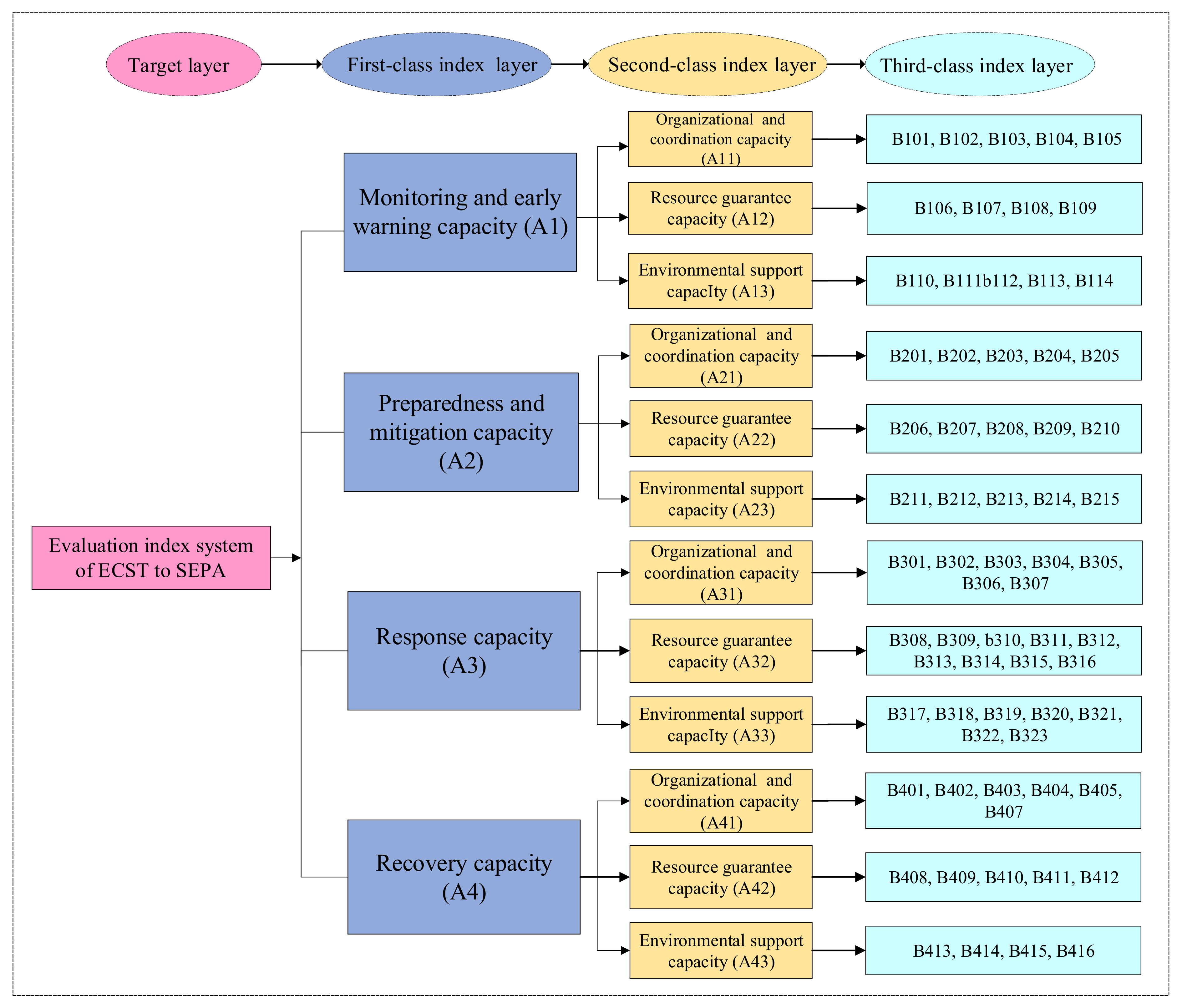
2.2.1. Framework
2.2.2. Construction of the Evaluation Index System
Evolution Mechanism of a SEPA
- Disaster-inducing factors: Disaster-inducing factors can be safety accidents, production accidents, illegal discharge, the contaminated body, or other inducing factors that cause a SEPA. For emergency management, the systematic consideration of the relationship between disaster-inducing factors and other dynamic situational factors is a key issue for the overall response and disposal of a SEPA.
- Disaster-generating environment: A disaster-generating environment refers to the natural and social environment in the affected area where an emergency occurs. Specifically, it includes factors such as weather, hydrology, meteorology, and geology that act on the contaminated body to reduce or enhance the degree of environmental pollution. In general, a disaster-generating environment directly affects the consequences of a SEPA.
- Disaster-bearing body: The disaster-bearing body is the combination of the disaster, the external environment, and the applied emergency management. In addition to basic attributes, it also contains spatial distribution information and disaster resistance capacity. From the perspective of emergency management, the necessary conditions for aggravating or mitigating disasters include not only the disaster-bearing body but also the government’s emergency management department, whose timely and effective emergency management is an important factor for reducing the harmfulness of disasters.
- SEPA: Emergency management is the process of early warning, control, and disposal of emergencies. The corresponding subjects are the personnel, organizations, and institutions dealing with the emergencies, and the objects are all the possible types of emergencies. A perfect emergency management system is based on the management process of the entire life cycle of the event, including multiple stages of early warning, control, disposal, and so on.
Determination of the Indexes
2.2.3. The ANP Method
2.2.4. Index Weighting
3. Results and Discussion
3.1. Application
3.1.1. A Typical Case
3.1.2. Raw Data
3.2. Evaluation Result and Discussion
4. Conclusions and Policy Implications
4.1. Key Conclusions
4.2. Policy Implications
4.3. Limitations and Future Research
Author Contributions
Funding
Institutional Review Board Statement
Informed Consent Statement
Data Availability Statement
Acknowledgments
Conflicts of Interest
Appendix A
- (1)
- Clarity of the responsibilities of the monitor (B101)
- (2)
- Adequacy of shared monitoring information (B102)
- (3)
- Effectiveness of pollution route screening (B103)
- (4)
- Effectiveness of investigation of major pollution sources (B104)
- (5)
- Timeliness of early warning information transmission (B105)
- (6)
- Development level of monitoring technology (B106)
- (7)
- Accuracy of equipment monitoring results (B107)
- (8)
- Quantity of risk monitoring equipment (B108)
- (9)
- Proportion of professional monitors (B109)
- (10)
- Effectiveness of incident reporting process (B110)
- (11)
- Perfection of emergency rules and regulations (B111)
- (12)
- Broadcast media level before the accident (B112)
- (13)
- Soundness of emergency management organization (B113)
- (14)
- Validity of alarm program (B114)
- (15)
- Propaganda and presentation skills to public (B201)
- (16)
- Emergency preparedness drill level (B202)
- (17)
- Effectiveness of hazard source monitoring (B203)
- (18)
- Frequency of emergency training (B204)
- (19)
- Self-help knowledge education level (B205)
- (20)
- Number of emergency professionals (B206)
- (21)
- Shelter area (B207)
- (22)
- Amount of government emergency funds (B208)
- (23)
- Reserve guarantee of emergency resources (B209)
- (24)
- Number of environmental supervisors (B210)
- (25)
- Environmental protection knowledge level of supervisor (B211)
- (26)
- Traffic control level (B212)
- (27)
- Coverage of emergency management agencies (B213)
- (28)
- Coverage of emergency plans (B214)
- (29)
- Regional population density (B215)
- (30)
- Evacuation speed of organized rescue (B301)
- (31)
- Accuracy of accident development trend judgment (B302)
- (32)
- Pertinence of emergency rescue work (B303)
- (33)
- Effectiveness of secondary disaster monitoring information (B304)
- (34)
- Effectiveness of dynamic monitoring of pollution range (B305)
- (35)
- Validity of situation assessment (B306)
- (36)
- Coordination degree between command and other departments (B307)
- (37)
- Investment level of rescue equipment (B308)
- (38)
- Medical security capability (B309)
- (39)
- Proportion of emergency professionals (B310)
- (40)
- Speed of replenishment of relief supplies (B311)
- (41)
- Speed of relief materials allocation (B312)
- (42)
- Comprehensiveness of the accident case database (B313)
- (43)
- Number of decision command personnel (B314)
- (44)
- Effectiveness of the expert support system (B315)
- (45)
- Coverage rate of emergency command technical system (B316)
- (46)
- Health care capacity ( B317)
- (47)
- Reporting speed of accident rescue progress (B318)
- (48)
- Broadcast media level in the accident (B319)
- (49)
- Unobstructed degree of the emergency resource inquiry system (B320)
- (50)
- Coverage rate of emergency command sites (B321)
- (51)
- Soundness of established emergency response system (B322)
- (52)
- Implementation degree of emergency plan (B323)
- (53)
- Validity of accident development trend analysis (B401)
- (54)
- Casualty statistics capability (B402)
- (55)
- Accident mechanism summary ability (B403)
- (56)
- Investigate and assess capacity of accident losses (B404)
- (57)
- Responsibility degree for the accident (B405)
- (58)
- Emergency resource integration capability (B406)
- (59)
- Emergency management and control level (B407)
- (60)
- Emergency funds reserve level (B408)
- (61)
- Effectiveness of social insurance and assistance (B409)
- (62)
- Compliance of fund use audit system (B410)
- (63)
- Validity of the establishment of psychological counseling and relief stations (B411)
- (64)
- Long-term effect of government investment system (B412)
- (65)
- Relationship maintaining with government and non-governmental organizations (B413)
- (66)
- Perfection level of information feedback system (B414)
- (67)
- Implementation degree of supervision and prevention right of the supervision department (B415)
- (68)
- Recovery degree of water, electricity and gas (B416)
References
- NBS. Statistical Communique of the People’s Republic of China on the 2020 National Economic and Social Development; National Bureau of Statistics of China: Beijing, China, 2021.
- Editorial Board of China Urban Development Report. China City Development Report of 2019 and 2020. 2020. Available online: http://www.citieschina.org/news/c_2618/gNALBI_1.html (accessed on 7 December 2020). (In Chinese).
- Hao, Y.; Zheng, S.; Zhao, M.; Wu, H.; Guo, Y.; Li, Y. Reexamining the relationships among urbanization, industrial structure, and environmental pollution in China—New evidence using the dynamic threshold panel model. Energy Rep. 2020, 6, 28–39. [Google Scholar] [CrossRef]
- Liang, L.; Wang, Z.; Li, J. The effect of urbanization on environmental pollution in rapidly developing urban agglomerations. J. Clean Prod. 2019, 23, 117649. [Google Scholar] [CrossRef]
- Liang, W.; Yang, M. Urbanization, economic growth and environmental pollution: Evidence from China. Sustain. Comput. Inform. Syst. 2019, 21, 1–9. [Google Scholar] [CrossRef]
- Liu, X.; Xu, Y.; Ge, Y.; Zhang, W.; Herrera, F. A group decision making approach considering self-confidence behaviors and its application in environmental pollution emergency management. Int. J. Environ. Res. Public Health 2019, 16, 385. [Google Scholar] [CrossRef] [PubMed]
- Shi, S.; Cao, J.; Feng, L.; Liang, W.; Zhang, L. Construction of a technique plan repository and evaluation system based on AHP group decision-making for emergency treatment and disposal in chemical pollution accidents. J. Hazard. Mater. 2014, 276, 200–206. [Google Scholar] [CrossRef] [PubMed]
- Wang, D.; Wan, K.; Ma, W. Emergency decision-making model of environmental emergencies based on case-based reasoning method. J. Environ. Manag. 2020, 262, 110382. [Google Scholar] [CrossRef] [PubMed]
- Wang, D.; Sun, J. Modelling and simulation of enterprise emergency evolution dynamics based on behavior perspective. J. Intell. 2015, 34, 97–103. (In Chinese) [Google Scholar]
- Chen, N.; Zhou, D.; Ma, Y.; Chen, A. Evolution prediction of unconventional emergencies via neural network: An empirical study of megacities. Int. J. Disaster Risk Reduct. 2019, 39, 101243. [Google Scholar] [CrossRef]
- Niu, M.; Zhu, S.; Du, C.; Yang, N.; Xu, W. Study and application of typical disaster monitoring and early warning system in metal mine. Procedia Eng. 2012, 45, 125–130. [Google Scholar] [CrossRef]
- Kitazawa, K.; Hale, S.A. Social media and early warning systems for natural disasters: A case study of Typhoon Etau in Japan. Int. J. Disaster Risk Reduct. 2021, 52, 101926. [Google Scholar] [CrossRef]
- Avnet, T.; Laufer, D. Exploring the effectiveness of creating regulatory fit in crisis communications: Can it change perceptions of media coverage during a crisis? Bus. Horiz. 2014, 58, 149–156. [Google Scholar] [CrossRef]
- Chen, A.; Chen, N.; Li, J. During-incident process assessment in emergency management: Concept and strategy. Saf. Sci. 2012, 50, 90–102. [Google Scholar] [CrossRef]
- Liu, D.; Li, Y.; Fang, S.; Zhang, Y. Influencing factors for emergency evacuation capability of rural households to flood hazards in western mountainous regions of Henan province, China. Int. J. Disaster Risk Reduct. 2017, 21, 187–195. [Google Scholar] [CrossRef]
- Deng, Y.; Su, G.; Gao, N.; Sun, L. Investigation and analysis of the importance awareness of the factors affecting the earthquake emergency and rescue in different areas: A case study of Yunnan and Jiangsu Provinces. Int. J. Disaster Risk Reduct. 2017, 25, 163–172. [Google Scholar] [CrossRef]
- Kontokosta, C.E.; Malik, A. The resilience to emergencies and disasters index: Applying big data to benchmark and validate neighborhood resilience capacity. Sustain. Cities Soc. 2018, 36, 272–285. [Google Scholar] [CrossRef]
- Qi, K.; Wang, Q.; Duan, Q.; Gong, L.; Sun, J.; Liew, K.M.; Jiang, L. A multi criteria comprehensive evaluation approach for emergency response capacity with interval 2-tuple linguistic information. Appl. Soft. Comput. 2018, 72, 419–441. [Google Scholar] [CrossRef]
- Zhou, J.; Reniers, G. Petri net simulation of multi-department emergency response to avert domino effects in chemical industry accidents. Process Saf. Environ. Protect. 2021, 146, 916–926. [Google Scholar] [CrossRef]
- Fan, B.; Liu, R.; Huang, K.; Zhu, Y. Embeddedness in cross-agency collaboration and emergency management capability: Evidence from Shanghai’s urban contingency plans. Gov. Inf. Q. 2019, 36, 101395. [Google Scholar] [CrossRef]
- Nesticò, A.; Fiore, P.; D’Andria, E. Enhancement of small towns in inland areas: A novel indicators dataset to evaluate sustainable plans. Sustainability 2020, 12, 6359. [Google Scholar] [CrossRef]
- Du, Y.; Sun, J.; Duan, Q.; Qi, K.; Xiao, H.; Liew, K.M. Optimal assignments of allocating and scheduling emergency resources to accidents in chemical industrial parks. J. Loss Prev. Process Ind. 2020, 65, 104148. [Google Scholar] [CrossRef]
- Hoscan, O.; Cetinyokus, S. Determination of emergency assembly point for industrial accidents with AHP analysis. J. Loss Prev. Process. Ind. 2021, 69, 104386. [Google Scholar] [CrossRef]
- Yu, A.; Jia, Z.; Zhang, W.; Deng, K.; Herrera, F. A dynamic credit index system for TSMEs in China using the Delphi and analytic Hierarchy process (AHP) methods. Sustainability 2020, 12, 1715. [Google Scholar] [CrossRef]
- Jin, W.; An, W.; Zhao, Y.; Qiu, Z.; Li, J.; Song, S. Research on evaluation of emergency response capacity of oil spill emergency vessels. Aquat. Procedia 2015, 3, 66–73. [Google Scholar]
- Liu, Y. An improved AHP and BP neural network method for service quality evaluation of city bus. Int. J. Comput. Appl. Technol. 2018, 58, 37–44. [Google Scholar] [CrossRef]
- Ju, Y.; Wang, A. Emergency alternative evaluation under group decision makers: A method of incorporating DS/AHP with extended TOPSIS. Expert Syst. Appl. 2012, 39, 1315–1323. [Google Scholar] [CrossRef]
- Ju, Y.; Wang, A.; Liu, X. Evaluating emergency response capacity by fuzzy AHP and 2-tuple fuzzy linguistic approach. Expert Syst. Appl. 2012, 39, 6972–6981. [Google Scholar] [CrossRef]
- Alexander, D.E. Principles of Emergency Planning and Management; Oxford University Press on Demand: New York, NY, USA, 2002. [Google Scholar]
- Wang, H. The main task of China’s urbanization at the present stage and its great significance. Econ. Perspect. 2012, 9, 49–56. (In Chinese) [Google Scholar]
- Yang, D.; Kao, W.T.M.; Huang, N.; Wang, R.; Zhang, X.; Zhou, W. Process-based environmental communication and conflict mitigation during sudden pollution accidents. J. Clean Prod. 2014, 66, 1–9. [Google Scholar] [CrossRef]
- Yang, Y.; Lei, X.; Long, Y.; Tian, Y.; Zhang, Y.; Yao, Y.; Hou, X.; Shi, M.; Wang, P.; Zhang, C.; et al. A novel comprehensive risk assessment method for sudden water accidents in the Middle Route of the South–North Water Transfer Project (China). Sci. Total Environ. 2020, 698, 134167. [Google Scholar] [CrossRef]
- Hou, J.; Gai, W.M.; Cheng, W.Y.; Deng, Y.F. Hazardous chemical leakage accidents and emergency evacuation response from 2009 to 2018 in China: A review. Saf. Sci. 2021, 135, 105101. [Google Scholar] [CrossRef]
- Zhang, J.; Huang, W.; Xu, J. Evaluation of the city emergency capacity based on the evidence theory. Math. Probl. Eng. 2013, 2013, 1–6. [Google Scholar] [CrossRef]
- Liu, Y.; Xu, W.; Qiao, H.; Fan, W. Research progress of emergency management methods. Manag. Rev. 2016, 28, 3. (In Chinese) [Google Scholar]
- Son, C.; Sasangohar, F.; Neville, T.; Peres, S.C.; Moon, J. Investigating resilience in emergency management: An integrative review of literature. Appl. Ergon. 2020, 87, 103114. [Google Scholar] [CrossRef]
- Ju, Y.; Wang, A.; You, T. Emergency alternative evaluation and selection based on ANP, DEMATEL, and TL-TOPSIS. Nat. Hazards 2015, 75, 347–379. [Google Scholar] [CrossRef]
- Li, Y.; Hu, Y.; Zhang, X.; Deng, Y.; Mahadevan, S. An evidential DEMATEL method to identify critical success factors in emergency management. Appl. Soft. Comput. 2014, 22, 504–510. [Google Scholar] [CrossRef]
- Chen, L.; Li, Z.; Deng, X. Emergency alternative evaluation under group decision makers: A new method based on entropy weight and DEMATEL. Int. J. Syst. Sci. 2020, 51, 570–583. [Google Scholar] [CrossRef]
- Zhang, G.; Ma, J.; Lu, J. Emergency management evaluation by a fuzzy multi-criteria group decision support system. Stoch. Environ. Res. Risk Assess. 2009, 23, 517–527. [Google Scholar] [CrossRef]
- Hu, Y.; Li, Y. Study on evaluation of emergency response capabilities of petrochemical enterprises based on extension method. J. Saf. Sci. Technol. 2013, 9, 144–149. [Google Scholar]
- Ordoobadi, S.M. Application of ANP methodology in evaluation of advanced technologies. J. Manuf. Technol. Manag. 2012, 23, 229–252. [Google Scholar] [CrossRef]
- Khan, A.U.; Ali, Y. Analytical hierarchy process (AHP) and analytical network process methods and their applications: A twenty year review from 2000–2019. Int. J. Anal. Hierarchy Process 2020, 12, 369–459. [Google Scholar]
- Huang, J.J.; Tzeng, G.H.; Ong, C.S. Multidimensional data in multidimensional scaling using the analytic network process. Pattern Recognit. Lett. 2005, 26, 755–767. [Google Scholar] [CrossRef]
- Bahurmoz, A.M. A strategic model for safety during the Hajj pilgrimage: An ANP application. J. Syst. Sci. Syst. Eng. 2006, 15, 201–216. [Google Scholar] [CrossRef]
- NBS. China City Statistical Yearbook 2020; China Statistics Press: Beijing, China, 2020.









| Country | Emergency Management Organization | Emergency Response Mechanism | Emergency Legal System | Emergency Response Plan |
|---|---|---|---|---|
| America | It is mainly composed of three levels of federal, state, and local (county, city, and community). At the federal government level, there are mainly the Department of Homeland Security, Emergency Management Agency and its affiliated agencies (10 regional offices). At the state and local government levels, there are emergency management leadership agencies and working agencies. | Based on the National Incident Management System (NIMS), strengthening the emergency response mechanism construction, establishing a coordinated and efficient emergency response mechanism with the characteristics of unified management, territorial orientation, hierarchical response, and standard operation. | An emergency legal system dominated by federal laws and regulations, executive orders, procedures, and standards. From the legal force, the Constitution is at the top of the list, followed by the National Emergency Law. Additionally, there are emergency plans and designs that directly regulate emergency disposal. | The emergency response plans of governments at all levels and relevant units are formulated by the guidance of the Emergency Preparedness Guide: Revised Guide for Local Government Emergency Plans (CPG101). |
| Japan | Japan’s emergency management organization is divided into three levels: the central government, prefectures, and municipalities. Governments at all levels regularly hold disaster response meetings, such as the central disaster prevention meeting, the prefectures disaster prevention meeting, and the municipalities disaster prevention meeting. | Japan’s emergency response mechanism is divided into pre-event, in-event, and post-event stages, namely prevention, response, and recovery mechanisms, and with prominent priorities and clear responsibilities in each stage. | Based on the Basic Law of Disaster Countermeasures and a series of related specific regulations, the legal system of emergency management is formulated, which provides an important institutional guarantee for the effective implementation of disaster prevention and mitigation work. | Japan’s emergency response plan consists of a disaster prevention plan structure, a special disaster prevention plan, and a regional disaster prevention plan from top to bottom. |
| The European Union (represented by Germany) | The emergency management organization of Germany is decentralized management by the federal, state, and local governments, which is dominated by the state government and territorial management. | The emergency response mechanism emphasized that the emergency management should move forward and promote the establishment of a mechanism featuring social participation, flexible services, and close cooperation with the government, so as to realize the transformation from passive response to active protection. | Germany’s emergency legal system is based on the Constitution (Basic Law of Germany), with a series of separate laws such as the Civil Protection Law and the Disaster Protection Law as the core, and the federal and state work as the coordination. | Some emergency response plans covering a wide range of areas from the federal government to the state government and various enterprises have been established. The government strictly supervises, tracks, and investigates emergency plans in each level, and guides the revision and improvement of different emergency plans according to the actual situation. |
| China | The emergency management organizations are characterized with unified leadership, comprehensive coordination, classified management, graded responsibility, and territorial management-oriented. | The emergency management mechanism is operated by the main workflow of “risk assessment-monitoring and early warning-emergency response and recovery. | The emergency legal system is based on the Constitution, with the Emergency Response Law as the core, and the relevant individual laws and regulations as a supporting set. | The emergency response plan system consists of six levels: national response plan, specific response plan, departmental response plan, local response plan, enterprise and public institution response plan, and big event response plan. |
| Index | Symbol | Index | Symbol |
|---|---|---|---|
| Clarity of the responsibilities of the monitor | B101 | Quantity of risk monitoring equipment | B108 |
| Adequacy of shared monitoring information | B102 | Proportion of professional monitors | B109 |
| Effectiveness of pollution route screening | B103 | Effectiveness of incident reporting process | B110 |
| Effectiveness of investigation of major pollution sources | B104 | Perfection of emergency rules and regulations | B111 |
| Timeliness of early warning information transmission | B105 | Broadcast and media level before the accident | B112 |
| Development level of monitoring technology | B106 | Soundness of the emergency management organization | B113 |
| Accuracy of equipment monitoring results | B107 | Validity of alarm program | B114 |
| Propaganda and presentation skills to the public | B201 | Reserve guarantee of emergency resources | B209 |
| Emergency preparedness drill level | B202 | Number of environmental supervisors | B210 |
| Effectiveness of hazard source monitoring | B203 | Environmental protection knowledge level of supervisor | B211 |
| Frequency of emergency training | B204 | Traffic control level | B212 |
| Self-help knowledge education level | B205 | Coverage of emergency management agencies | B213 |
| Number of emergency professionals | B206 | Coverage of emergency plans | B214 |
| Shelter area | B207 | Regional population density | B215 |
| Amount of government emergency funds | B208 | ||
| Evacuation speed of organized rescue | B301 | Comprehensiveness of the accident case database | B313 |
| Accuracy of accident development trend judgment | B302 | Number of decision command personnel | B314 |
| Pertinence of emergency rescue work | B303 | Effectiveness of the expert support system | B315 |
| Effectiveness of secondary disaster monitoring information | B304 | Coverage rate of emergency command technical system | B316 |
| Effectiveness of dynamic monitoring of pollution range | B305 | Health care capacity | B317 |
| Validity of situation assessment | B306 | Reporting speed of accident rescue progress | B318 |
| Coordination degree between command and other departments | B307 | Broadcast media level in the accident | B319 |
| Investment level of rescue equipment | B308 | Unobstructed degree of the emergency resource inquiry system | B320 |
| Medical security capability | B309 | Coverage rate of emergency command sites | B321 |
| Proportion of emergency professionals | B310 | Soundness of established emergency response system | B322 |
| Speed of replenishment of relief supplies | B311 | Implementation degree of emergency plan | B323 |
| Speed of relief materials allocation | B312 | ||
| Validity of accident development trend analysis | B401 | Effectiveness of social insurance and assistance | B409 |
| Casualty statistics capability | B402 | Compliance of fund use audit system | B410 |
| Accident mechanism summary ability | B403 | Validity of the establishment of psychological counseling and relief stations | B411 |
| Investigate and assess capacity of accident losses | B404 | Long-term effect of government investment system | B412 |
| Responsibility degree for the accident | B405 | Relationship maintaining with government and non-governmental organizations | B413 |
| Emergency resource integration capability | B406 | Perfection level of the information feedback system | B414 |
| Emergency management and control level | B407 | Implementation level of supervision and prevention right of the supervision department | B415 |
| Emergency funds reserve level | B408 | Recovery degree of water, electricity, and gas | B416 |
| First-Class Index | Second-Class Index | Weight of the Second-Class Index | Third-Class Index | Weight of the Third-Class Index |
|---|---|---|---|---|
| A1 | A11 | 0.3578 | B101 | 0.0072 |
| B102 | 0.1071 | |||
| B103 | 0.0415 | |||
| B104 | 0.0409 | |||
| B105 | 0.1611 | |||
| A12 | 0.2846 | B106 | 0.0782 | |
| B107 | 0.1326 | |||
| B108 | 0.0559 | |||
| B109 | 0.0179 | |||
| A13 | 0.3576 | B110 | 0.0796 | |
| B111 | 0.0571 | |||
| B112 | 0.0819 | |||
| B113 | 0.0353 | |||
| B114 | 0.1037 | |||
| A2 | A21 | 0.3745 | B201 | 0.0379 |
| B202 | 0.1839 | |||
| B203 | 0.0787 | |||
| B204 | 0.0508 | |||
| B205 | 0.0232 | |||
| A22 | 0.3185 | B206 | 0.0741 | |
| B207 | 0.0573 | |||
| B208 | 0.0781 | |||
| B209 | 0.0839 | |||
| B210 | 0.0251 | |||
| A23 | 0.3330 | B211 | 0.0306 | |
| B212 | 0.1429 | |||
| B213 | 0.0767 | |||
| B214 | 0.0568 | |||
| B215 | 0.0260 | |||
| A3 | A31 | 0.3739 | B301 | 0.1315 |
| B302 | 0.0361 | |||
| B303 | 0.0375 | |||
| B304 | 0.0133 | |||
| B305 | 0.0242 | |||
| B306 | 0.0509 | |||
| B307 | 0.0804 | |||
| A32 | 0.3015 | B308 | 0.0092 | |
| B309 | 0.0097 | |||
| B310 | 0.0208 | |||
| B311 | 0.0249 | |||
| B312 | 0.0073 | |||
| B313 | 0.0565 | |||
| B314 | 0.0678 | |||
| B315 | 0.0569 | |||
| B316 | 0.0484 | |||
| A33 | 0.3246 | B317 | 0.0082 | |
| B318 | 0.0092 | |||
| B319 | 0.0661 | |||
| B320 | 0.0616 | |||
| B321 | 0.0642 | |||
| B322 | 0.0567 | |||
| B323 | 0.0586 | |||
| A4 | A41 | 0.5348 | B401 | 0.0207 |
| B402 | 0.0281 | |||
| B403 | 0.019 | |||
| B404 | 0.1089 | |||
| B405 | 0.1173 | |||
| B406 | 0.1186 | |||
| B407 | 0.1222 | |||
| A42 | 0.3099 | B408 | 0.0707 | |
| B409 | 0.1074 | |||
| B410 | 0.0805 | |||
| B411 | 0.0513 | |||
| B412 | 0.0461 | |||
| A43 | 0.1553 | B413 | 0.0084 | |
| B414 | 0.0325 | |||
| B415 | 0.0596 | |||
| B416 | 0.0087 |
| Third-Classes Index | Raw Data | Score | Third-Classes Index | Raw Data | Score |
|---|---|---|---|---|---|
| B101 | Genera effect, clear | 0.5 | B108 | Very good effect, very well equipped | 1.0 |
| B102 | Good effect, relative adequate | 0.8 | B109 | High proportion | 0.6 |
| B103 | Good effect, high investment | 0.8 | B110 | General effect, general sound | 0.6 |
| B104 | Very good effect, very high investment | 1.0 | B111 | Very good | 1.0 |
| B105 | Good effect, relatively timely | 0.8 | B112 | General effect, general level | 0.6 |
| B106 | Good effect, high level | 0.8 | B113 | General effect, general sound | 0.5 |
| B107 | Good effect, relatively accurate | 0.8 | B114 | High investment, good effect | 0.8 |
| B201 | Very good effect | 1.0 | B209 | General investment, general guarantee | 0.6 |
| B202 | At least once a year | 1.0 | B210 | Large number | 0.8 |
| B203 | Good effect, high investment | 0.8 | B211 | High level | 0.8 |
| B204 | Very high investment, very high frequency | 1.0 | B212 | High investment, very high level | 1.0 |
| B205 | High level | 0.8 | B213 | Very high investment, very high coverage rate | 1.0 |
| B206 | General investment, large number | 0.8 | B214 | Very high investment, very high coverage rate | 1.0 |
| B207 | General area | 0.6 | B215 | General density | 0.6 |
| B208 | Very high investment | 1.0 | |||
| B301 | Very high speed | 0.8 | B313 | High investment, relatively comprehensive | 0.8 |
| B302 | General accuracy | 0.6 | B314 | Large number | 0.8 |
| B303 | Very good effect, very high pertinence | 1.0 | B315 | General effect, general validity | 0.6 |
| B304 | General effect, general validity | 0.6 | B316 | General investment, general coverage rate | 0.6 |
| B305 | Good effect, high validity | 0.8 | B317 | High investment, good guarantee | 0.8 |
| B306 | Very good effect, very high validity | 1.0 | B318 | Very good effect, very high speed | 1.0 |
| B307 | Good effect, high coordination degree | 0.8 | B319 | Very high investment, very high level | 0.8 |
| B308 | High investment, high level | 0.8 | B320 | High investment, high unobstructed degree | 0.8 |
| B309 | High investment, high support capacity | 0.8 | B321 | General investment, general coverage rate | 0.6 |
| B310 | High proportion | 0.8 | B322 | General investment, relatively sound | 0.8 |
| B311 | Very good effect, very high speed | 1.0 | B323 | General effect, general implementation degree | 0.6 |
| B312 | Very good effect, very high speed | 1.0 | |||
| B401 | General effect, general validity | 0.6 | B409 | Good effect, good validity | 0.8 |
| B402 | Very good effect | 1.0 | B410 | Very good effect, very reasonable | 1.0 |
| B403 | Very high ability | 1.0 | B411 | General effect, general validity | 0.4 |
| B404 | Good effect | 0.8 | B412 | High investment, high validity | 0.8 |
| B405 | Very good effect, very high implementation degree | 1.0 | B413 | Good effect | 0.8 |
| B406 | High ability | 0.8 | B414 | High investment, relatively high perfection level | 0.8 |
| B407 | High level | 0.8 | B415 | Good effect, high implementation degree | 0.7 |
| HB408 | High level | 0.8 | B416 | Very high investment, very high recovery degree | 1.0 |
| First-Class Index | Evaluation Score of the First-Class Index | Second-Class Index (Weight) | Evaluation Score of the Second-Class Index | Third-Class Index (Weight) | Evaluation Score of the Third-Class Index |
|---|---|---|---|---|---|
| A1 | 0.7822 | A11 (0.3578) | 0.8168 | B101 (0.0072) | 0.5 |
| B102 (0.1071) | 0.8 | ||||
| B103 (0.0415) | 0.8 | ||||
| B104 (0.0409) | 1.0 | ||||
| B105 (0.1611) | 0.8 | ||||
| A12 (0.2846) | 0.8267 | B106 (0.0782) | 0.8 | ||
| B107 (0.1326) | 0.8 | ||||
| B108 (0.0559) | 1.0 | ||||
| B109 (0.0179) | 0.6 | ||||
| A13 (0.3576) | 0.7120 | B110 (0.0796) | 0.6 | ||
| B111 (0.0571) | 1.0 | ||||
| B112 (0.0819) | 0.6 | ||||
| B113 (0.0353) | 0.5 | ||||
| B114 (0.1037) | 0.8 | ||||
| A2 | 0.8118 | A21 (0.3745) | 0.8087 | B201 (0.0379) | 1.0 |
| B202 (0.1839) | 0.9 | ||||
| B203 (0.0787) | 0.8 | ||||
| B204 (0.0508) | 1.0 | ||||
| B205 (0.0232) | 0.8 | ||||
| A22 (0.3185) | 0.6041 | B206 (0.0741) | 0.8 | ||
| B207 (0.0573) | 0.6 | ||||
| B208 (0.0781) | 1.0 | ||||
| B209 (0.0839) | 0.6 | ||||
| B210 (0.0251) | 0.8 | ||||
| A23 (0.3330) | 0.9503 | B211 (0.0306) | 0.8 | ||
| B212 (0.1429) | 1.0 | ||||
| B213 (0.0767) | 1.0 | ||||
| B214 (0.0568) | 1.0 | ||||
| B215 (0.0260) | 0.6 | ||||
| A3 | 0.7705 | A31 (0.3739) | 0.8209 | B301 (0.1315) | 0.8 |
| B302 (0.0361) | 0.6 | ||||
| B303 (0.0375) | 1.0 | ||||
| B304 (0.0133) | 0.6 | ||||
| B305 (0.0242) | 0.8 | ||||
| B306 (0.0509) | 1.0 | ||||
| B307 (0.0804) | 0.8 | ||||
| A32 (0.3015) | 0.7515 | B308 (0.0092) | 0.8 | ||
| B309 (0.0097) | 0.8 | ||||
| B310 (0.0208) | 0.8 | ||||
| B311 (0.0249) | 1.0 | ||||
| B312 (0.0073) | 1.0 | ||||
| B313 (0.0565) | 0.8 | ||||
| B314 (0.0678) | 0.8 | ||||
| B315 (0.0569) | 0.6 | ||||
| B316 (0.0484) | 0.6 | ||||
| A33 (0.3246) | 0.7300 | B317 (0.0082) | 0.8 | ||
| B318 (0.0092) | 1.0 | ||||
| B319 (0.0661) | 0.8 | ||||
| B320 (0.0616) | 0.8 | ||||
| B321 (0.0642) | 0.6 | ||||
| B322 (0.0567) | 0.8 | ||||
| B323 (0.0586) | 0.6 | ||||
| A4 | 0.8201 | A41 (0.5348) | 0.8537 | B401 (0.0207) | 0.6 |
| B402 (0.0281) | 1.0 | ||||
| B403 (0.0190) | 1.0 | ||||
| B404 (0.1089) | 0.8 | ||||
| B405 (0.1173) | 1.0 | ||||
| B406 (0.1186) | 0.8 | ||||
| B407 (0.1222) | 0.8 | ||||
| A42 (0.3099) | 0.7857 | B408 (0.0707) | 0.8 | ||
| B409 (0.1074) | 0.8 | ||||
| B410 (0.0805) | 1.0 | ||||
| B411 (0.0513) | 0.4 | ||||
| A43 (0.1553) | 0.7728 | B412 (0.0461) | 0.8 | ||
| B413 (0.0084) | 0.8 | ||||
| B414 (0.0325) | 0.8 | ||||
| B415 (0.0596) | 0.7 | ||||
| B416 (0.0087) | 1.0 |
Publisher’s Note: MDPI stays neutral with regard to jurisdictional claims in published maps and institutional affiliations. |
© 2021 by the authors. Licensee MDPI, Basel, Switzerland. This article is an open access article distributed under the terms and conditions of the Creative Commons Attribution (CC BY) license (https://creativecommons.org/licenses/by/4.0/).
Share and Cite
Wang, D.; Wang, Y. Emergency Capacity of Small Towns to Endure Sudden Environmental Pollution Accidents: Construction and Application of an Evaluation Model. Sustainability 2021, 13, 5511. https://doi.org/10.3390/su13105511
Wang D, Wang Y. Emergency Capacity of Small Towns to Endure Sudden Environmental Pollution Accidents: Construction and Application of an Evaluation Model. Sustainability. 2021; 13(10):5511. https://doi.org/10.3390/su13105511
Chicago/Turabian StyleWang, Delu, and Yadong Wang. 2021. "Emergency Capacity of Small Towns to Endure Sudden Environmental Pollution Accidents: Construction and Application of an Evaluation Model" Sustainability 13, no. 10: 5511. https://doi.org/10.3390/su13105511
APA StyleWang, D., & Wang, Y. (2021). Emergency Capacity of Small Towns to Endure Sudden Environmental Pollution Accidents: Construction and Application of an Evaluation Model. Sustainability, 13(10), 5511. https://doi.org/10.3390/su13105511

