Corruption, Economic Development and Haze Pollution: Evidence from 139 Global Countries
Abstract
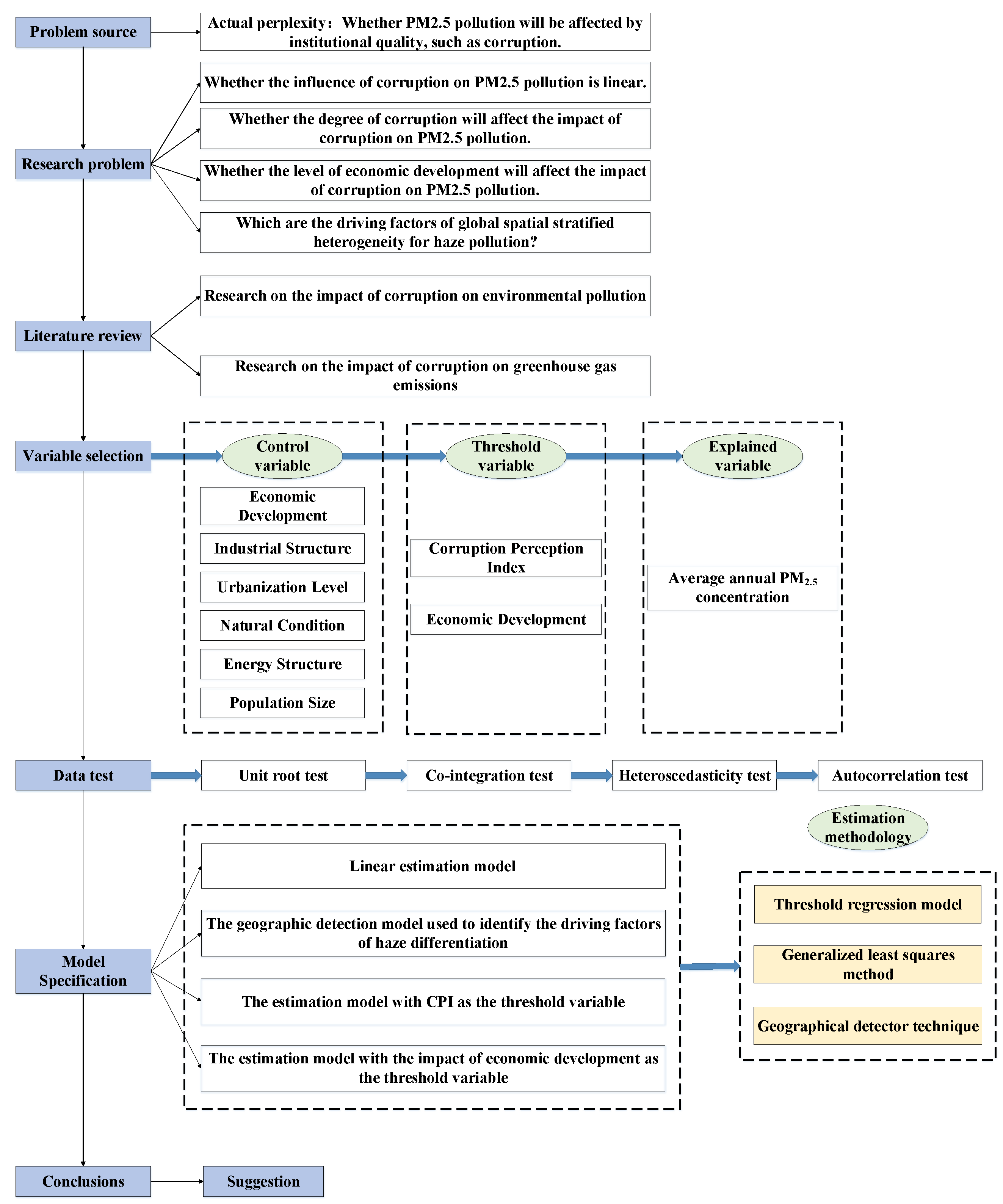
1. Introduction
2. Literature Review
3. Methodology
3.1. Geographical Detector Model
3.2. Linear Estimation Model
3.3. Estimation Model with CPI as the Threshold Variable
3.4. Estimation Model with Economic Development as the Threshold Variable
3.5. Variable Design
3.5.1. Explained Variables
3.5.2. Core Explanatory Variables
3.5.3. Threshold Variables
3.5.4. Control Variables
3.6. Data
4. Results and Discussion
4.1. Data Test
4.2. Driving Factors on PM2.5 Concentrations
4.3. Model Estimation Results with CPI as the Threshold Variable
4.4. Model Estimation Results with Economic Development as the Threshold Variable
5. Conclusions and Policy Implications
5.1. Conclusions
- (1)
- On a global basis considering all 139 countries collectively, the CPI was significantly negatively correlated with haze pollution. The power of determination for CPI was relatively high and stable during the observation period, indicating that political factors were one of the key factors contributing to the stratification heterogeneity of global haze pollution. However, this should not be interpreted to mean that severer corruption universally results in more haze pollution. With the improvement of the quality of the national system and the reduction of corruption, the implementation and stringency of local environmental policies also improve, and the implementation of these policies becomes more certain, which greatly alleviates haze pollution. However, in this study, the impact of the degree of corruption on haze pollution showed significant triple threshold characteristics. That is, when corruption in a country was severe, the mitigation of corruption did not affect haze pollution. Yet when the CPI crossed the double threshold value, the strengthening of institutional quality significantly inhibited haze pollution.
- (2)
- As the main factor causing spatial heterogeneity of PM2.5 concentration, per capita GDP was also an important indicator for measuring the national economic level, which significantly adjusted the impact of institutional quality on haze pollution. In countries with high incomes, choosing a ruling party that is less susceptible to corruption significantly reduced haze pollution and created an ecological environment that is more suitable for civil life. Nevertheless, in low-income countries, an honest government will not significantly inhibit haze pollution; on the contrary, it appears to greatly exacerbate a country’s haze pollution. However, the aggravated level of pollution may be apparent rather than actual, given that pollution monitoring in low-income, politically corrupt countries is unreliable.
- (3)
- When countries economic development was at a relatively high level, per capita GDP had an inhibitory effect on haze pollution, not only indirectly through the moderating effects of lifestyle changes and public demand for a high-quality environment, but also directly through efficiency improvements in the energy mix. The “Matthew effect” was manifested in the international community such that the higher the level of economic development, the lower was the severity of haze pollution.
5.2. Policy Implications
- (1)
- Strengthen the construction of environmental institutions and anti-corruption institutions and ensure probity during the institution implementation process. All countries should actively promote the construction of environmental institutions. Countries should not only comprehensively rectify defects in the existing institutions, highlight the key points of environmental institution construction, and improve institutional quality, but also develop environmental institutions into a respected scientific and rational institutional system. To ensure the effect of implementing the environmental system, national governments should actively introduce anti-corruption laws and regulations and strengthen the supervision of the implementation process of the institutional environmental system. In summary, national governments must prevent corruption from reducing the effectiveness of an environmental system, ensure the effectiveness of institutional construction, strengthen the awareness of national laws and regulations, and strengthen the publicity and education about anti-corruption systems, so as to alleviate the pressure of PM2.5 pollution.
- (2)
- Upgrade the industrial structure, accelerate economic development, and give full play to the haze-reducing effect of the national economy. First, efforts should be made to improve the industrial structure by promoting the development of less-polluting types of industry, increase support for the financial industry, service industry and high technology industries, strengthen environmental supervision of the production process of the secondary industry, and curb the emission of PM2.5 at the source. Second, national governments are supposed to promote the upgrading of the industrial structure in order to improve the comprehensive competitiveness of the national economy, give full play to a high level of economic development for its direct and indirect effects in reducing haze pollution, increase haze control investment, and ensure the benefits of PM2.5 pollution control.
Author Contributions
Funding
Conflicts of Interest
References
- Dong, F.; Dai, Y.; Zhang, S.; Zhang, X.; Long, R. Can a carbon emission trading scheme generate the Porter effect? Evidence from pilot areas in China. Sci. Total Environ. 2019, 653, 565–577. [Google Scholar] [CrossRef]
- Dong, F.; Wang, Y.; Zheng, L.; Li, J.; Xie, S. Can industrial agglomeration promote pollution agglomeration? Evidence from China. J. Clean. Prod. 2019, 246, 118960. [Google Scholar] [CrossRef]
- Dong, F.; Li, J.; Li, K.; Sun, Z.; Yu, B.; Wang, Y.; Zhang, S. Causal chain of haze decoupling efforts and its action mechanism: Evidence from 30 provinces in China. J. Clean. Prod. 2019, 245, 118889. [Google Scholar] [CrossRef]
- Word Health Organization. 2018. Available online: http://www.who.int/news-room/fact-sheets/detail/ambient-(outdoor)-air-quality-and-health (accessed on 2 May 2018).
- Air Pollution in World. Air Pollution in World: Real-Time Air Quality Index Visual Map. 2019. Available online: http://aqicn.org/map/world (accessed on 14 January 2019).
- Dong, F.; Li, J.; Wang, Y.; Zhang, X.; Zhang, S.; Zhang, S. Drivers of the decoupling indicator between the economic growth and energy-related CO2 in China: A revisit from the perspectives of decomposition and spatiotemporal heterogeneity. Sci. Total Environ. 2019, 685, 631–658. [Google Scholar] [CrossRef] [PubMed]
- Joss, M.K.; Eeftens, M.; Gintowt, E.; Kappeler, R.; Künzli, N. Time to harmonize national ambient air quality standards. Int. J. Public Health 2017, 62, 453–462. [Google Scholar] [CrossRef] [PubMed]
- Dong, F.; Wang, Y.; Su, B.; Hua, Y.; Zhang, Y. The process of peak CO2 emissions in developed economies: A perspective of industrialization and urbanization. Resour. Conserv. Recy. 2019, 141, 61–75. [Google Scholar] [CrossRef]
- Xie, Y.; Dai, H.; Dong, H.; Hanaoka, T.; Masui, T. Economic impacts from PM2.5 pollution-related health effects in China: A provincial-level analysis. Environ. Sci. Technol. 2016, 50, 4836–4843. [Google Scholar] [CrossRef]
- Shou, Y.K.; Huang, Y.L.; Zhu, X.Z.; Liu, C.Q.; Hu, Y.; Wang, H.H. A review of the possible associations between ambient PM2.5 exposures and the development of Alzheimer’s disease. Ecotoxicol. Environ. Saf. 2017, 174, 344–352. [Google Scholar] [CrossRef]
- Baasandorj, M.; Hoch, S.W.; Bares, R.; Lin, J.C.; Brown, S.S.; Millet, D.B.; Martin, R.; Kelly, K.; Zarzana, K.J.; Whiteman, C.D. Coupling between chemical and meteorological processes under persistent cold-air pool Conditions: Evolution of wintertime PM2.5 pollution events and N2O5 observations in Utah’s Salt Lake Valley. Environ. Sci. Technol. 2017, 51, 5941–5950. [Google Scholar] [CrossRef]
- Chen, Y.; Schleicher, N.; Cen, K.; Liu, X.; Yu, Y.; Zibat, V.; Dietze, V.; Fricker, M.; Kaminski, U.; Chen, Y. Evaluation of impact factors on PM2.5 based on long-term chemical components analyses in the megacity Beijing, China. Chemosphere 2016, 155, 234–242. [Google Scholar] [CrossRef]
- Ming, L.L.; Jin, L.; Li, J.; Fu, P.Q.; Yang, W.Y.; Liu, D.; Zhang, G.; Wang, Z.F.; Li, X.D. PM2.5 in the Yangtze River Delta, China: Chemical compositions, seasonal variations, and regional pollution events. Environ. Pollut. 2017, 223, 200–212. [Google Scholar] [CrossRef]
- Styszko, K.; Samek, L.; Szramowiat, K.; Korzeniewska, A.; Kubisty, K.; Rakoczy-Lelek, R.; Kistler, M.; Giebl, A.K. Oxidative potential of PM10 and PM2.5 collected at high air pollution site related to chemical composition: Krakow case study. Air Qual. Atmos. Health 2017, 10, 1123–1137. [Google Scholar] [CrossRef]
- Ji, X.; Yao, Y.X.; Long, X.L. What causes PM2.5 pollution? Cross-economy empirical analysis from socioeconomic perspective. Energy Policy 2018, 119, 458–472. [Google Scholar] [CrossRef]
- Wu, J.; Zhang, P.; Yi, H.; Qin, Z. What causes haze pollution? An empirical study of PM2.5 concentrations in Chinese cities. Sustainability 2016, 8, 132. [Google Scholar] [CrossRef]
- Zhang, Y.; Shuai, C.Y.; Bian, J.; Chen, X.; Wu, Y.; Shen, L.Y. Socioeconomic factors of PM2.5 concentrations in 152 Chinese cities: Decomposition analysis using LMDI. J. Clean. Prod. 2019, 218, 96–107. [Google Scholar] [CrossRef]
- Xu, G.Y.; Ren, X.D.; Xiong, K.N.; Li, L.Q.; Bi, X.C.; Wu, Q.L. Analysis of the driving factors of PM2.5 concentration in the air: A case study of the Yangtze River Delta, China. Ecol. Indic. 2020, 110, 105889. [Google Scholar] [CrossRef]
- Zhou, Q.L.; Wang, C.X.; Fang, S.J. Application of geographically weighted regression (GWR) in the analysis of the cause of haze pollution in China. Atmos. Pollut. Res. 2019, 10, 835–846. [Google Scholar] [CrossRef]
- Grossman, G.M.; Krueger, A.B. Economic growth and the environment. Q. J. Econ. 1995, 110, 353–377. [Google Scholar] [CrossRef]
- Luo, K.; Li, G.; Fang, C.; Sun, S. PM2.5 mitigation in China: Socioeconomic determinants of concentrations and differential control policies. J. Environ. Manag. 2018, 213, 47–55. [Google Scholar] [CrossRef]
- Liu, J.K.; Yan, G.X.; Wu, Y.N.; Wang, Y.; Zhang, Z.M.; Zhang, M.X. Wetlands with greater degree of urbanization improve PM2.5 removal efficiency. Chemosphere 2018, 207, 601–611. [Google Scholar] [CrossRef]
- Shao, S.; Li, X.; Cao, J.H.; Yang, L.L. Economic policy choice for haze pollution control in China—based on the perspective of spatial spillover effect. Econ. Res. 2016, 51, 73–88. (In Chinese) [Google Scholar]
- Bari, M.A.; Kindzierski, W.B. Fine particulate matter (PM2.5) in Edmonton, Canada: Source apportionment and potential risk for human health. Environ. Pollut. 2016, 218, 219–229. [Google Scholar] [CrossRef] [PubMed]
- Steinhardt, H.C.; Wu, F. In the name of the public: Environmental protest and the changing landscape of popular contention in China. China J. 2016, 75, 61–82. [Google Scholar] [CrossRef]
- Cao, X.; Kostka, G.; Xu, X. Environmental political business cycles: The case of PM2.5 air pollution in Chinese prefectures. Environ. Sci. Policy 2019, 93, 92–100. [Google Scholar] [CrossRef]
- Romuald, K.S. Democratic institutions and environmental quality: Effects and transmission channels. In Proceedings of the International Congress, European Association of Agricultural Economists, Zurich, Switzerland, 30 August–2 September 2011. [Google Scholar]
- Wang, N.L.; Zhu, H.M.; Guo, Y.W.; Peng, C. The heterogeneous effect of democracy, political globalization, and urbanization on PM2.5 concentrations in G20 countries: Evidence from panel quantile regression. J. Clean. Prod. 2018, 194, 54–68. [Google Scholar] [CrossRef]
- Arminena, H.; Menegakibc, A.N. Corruption, climate and the energy-environment-growth nexus. Energy Econ. 2019, 80, 621–634. [Google Scholar] [CrossRef]
- Lemprière, M. Using ecological modernisation theory to account for the evolution of the zero-carbon homes agenda in England. Environ. Polit. 2016, 25, 690–708. [Google Scholar] [CrossRef]
- Gunderson, R.; Yun, S.J. South Korean green growth and the Jevons paradox: An assessment with democratic and degrowth policy recommendations. J. Clean. Prod. 2017, 144, 239–247. [Google Scholar] [CrossRef]
- Adams, S.; Adom, P.K.; Klobodu, E.K.M. Urbanization, regime type and durability and environmental degradation in Ghana. Environ. Sci. Pollut. Res. 2016, 23, 23825–23839. [Google Scholar] [CrossRef]
- Krishnan, S.; Teo, T.S.H.; Lim, V.K.G. Examining the relationships among e-government maturity, corruption, economic prosperity and environmental degradation: A cross-country analysis. Inform. Manag. 2013, 50, 638–649. [Google Scholar] [CrossRef]
- Chen, H.Y.; Hao, Y.; Li, J.W.; Song, X.J. The impact of environmental regulation, shadow economy, and corruption on environmental quality: Theory and empirical evidence from China. J. Clean. Prod. 2018, 195, 200–214. [Google Scholar] [CrossRef]
- DiRienzo, C.E.; Das, J. Women in government, environment, and corruption. Environ. Dev. 2019, 30, 103–113. [Google Scholar] [CrossRef]
- Dincer, O.C.; Fredriksson, P.G. Corruption and environmental regulatory policy in the United States: Does trust matter? Resour. Energy Econ. 2018, 54, 212–225. [Google Scholar] [CrossRef]
- Paliwal, R. EIA practice in India and its evaluation using SWOT analysis. Environ. Impact Assess. Rev. 2006, 26, 492–510. [Google Scholar] [CrossRef]
- Transparency International. Global Corruption Report: Climate Change; Transparency International: London, UK, 2011. [Google Scholar]
- Brada, J.C.; Drabek, Z.; Mendez, J.A.; Perez, M.F. National levels of corruption and foreign direct investment. J. Comp. Econ. 2019, 47, 31–49. [Google Scholar] [CrossRef]
- Candau, F.; Dienesch, E. Pollution Haven and Corruption Paradise. J. Environ. Econ. Manag. 2016, 85, 171–192. [Google Scholar] [CrossRef]
- Laegreid, O.M.; Povitkina, M. Do Political Institutions Moderate the GDP-CO2, Relationship? Ecol. Econ. 2018, 145, 441–450. [Google Scholar] [CrossRef]
- Leitao, A. Corruption and the environmental Kuznets Curve: Empirical evidence for sulfur. Ecol. Econ. 2010, 69, 2191–2201. [Google Scholar] [CrossRef]
- Goel, R.K.; Herrala, R. Institutional quality and environmental pollution: MENA countries versus rest of the world. Econ. Syst. 2013, 37, 508–521. [Google Scholar] [CrossRef]
- Sekrafi, H.; Sghaier, A. Examining the relationship between corruption, economic growth, environmental degradation, and energy consumption: A panel analysis in MENA region. J. Knowl. Econ. 2018, 9, 963. [Google Scholar] [CrossRef]
- Wang, Z.H.; Danish; Zhang, B.; Wang, B. The moderating role of corruption between economic growth and CO2 emissions: Evidence from BRICS economies. Energy 2018, 148, 506–513. [Google Scholar] [CrossRef]
- Bae, J.H.; Li, D.D.; Rishi, M. Determinants of CO2 emission for post-Soviet Union independent countries. Clim. Pol. 2017, 17, 591–615. [Google Scholar] [CrossRef]
- Adom, P.K.; Kwakwa, P.A.; Amankvvaa, A. The long-run effects of economic, demographic, and political indices on actual and potential CO2 emissions. J. Environ. Manag. 2018, 218, 516–526. [Google Scholar] [CrossRef]
- Zhang, Y.J.; Jin, Y.L.; Chevallier, J.; Shen, B. The effect of corruption on carbon dioxide emissions in APEC countries: A panel quantile regression analysis. Technol. Forecast. Soc. Chang. 2016, 112, 220–227. [Google Scholar] [CrossRef]
- Ibrahim, M.H.; Law, S.H. Institutional quality and CO2 emission–trade relations: Evidence from sub-Saharan Africa. S. Afr. J. Econ. 2016, 84, 323–340. [Google Scholar] [CrossRef]
- Amuakwa-Mensah, F.; Adom, P.K. Quality of institution and the FEG (forest, energy intensity, and globalization) –environment relationships in sub-Saharan Africa. Environ. Sci. Pollut. Res. 2017, 24, 17455–17473. [Google Scholar] [CrossRef]
- Wang, J.F.; Li, X.H.; Christakos, G.; Liao, Y.L.; Zhang, T.; Gu, X.; Zheng, X.Y. Geographical detectors- based health risk assessment and its application in the neural tube defects study of the Heshun region, China. Int. J. Geogr. Inf. Sci. 2010, 24, 107–127. [Google Scholar] [CrossRef]
- Zhou, C.S.; Chen, J.; Wang, S.J. Examining the effects of socioeconomic development on fine particulate matter (PM2.5) in China’s cities using spatial regression and the geographical detector technique. Sci. Total Environ. 2018, 619–620, 436–445. [Google Scholar] [CrossRef]
- Ding, Y.T.; Zhang, M.; Qian, X.Y.; Li, C.R.; Chen, S.; Wang, W.W. Using the geographical detector technique to explore the impact of socioeconomic factors on PM2.5 concentrations in China. J. Clean. Prod. 2019, 211, 1480–1490. [Google Scholar] [CrossRef]
- Bick, A. Threshold effects of inflation on economic growth in developing countries. Econ. Lett. 2010, 108, 126–129. [Google Scholar] [CrossRef]
- Brana, S.; Prat, S. The effects of global excess liquidity on emerging stock market returns: Evidence from a panel threshold model. Econ. Model. 2016, 52, 26–34. [Google Scholar] [CrossRef]
- Hajamini, M. The non-linear effect of population growth and linear effect of age structure on per capita income: A threshold dynamic panel structural model. Econ. Anal. Pol. 2015, 46, 43–58. [Google Scholar] [CrossRef]
- Lim, G.C.; Mcnelis, P.D. Income growth and inequality: The threshold effects of trade and financial openness. Econom. Mod. 2016, 58, 403–412. [Google Scholar] [CrossRef]
- Wang, S.J.; Li, C.F.; Zhou, H.Y. Impact of China’s economic growth and energy consumption structure on atmospheric pollutants: Based on a panel threshold model. J. Clean. Prod. 2019, 236, 117694. [Google Scholar] [CrossRef]
- Wang, J.F.; Hu, Y. Environmental health risk detection with Geog Detector. Environ. Model. Softw. 2012, 33, 114–115. [Google Scholar] [CrossRef]
- Jain, A.K. Corruption: A review. J. Econ. Surv. 2001, 15, 71–121. [Google Scholar] [CrossRef]
- Tanzi, V. Corruption around the world: Causes, consequences, scope, and cures. IMF Staff. Pap. 1998, 45, 559–594. [Google Scholar] [CrossRef]
- Treisman, D. The causes of corruption: A cross-national study. J. Public Econ. 2000, 76, 399–457. [Google Scholar] [CrossRef]
- Wilson, J.K.; Damania, R. Corruption, political competition and environmental policy. J. Environ. Econ. Manag. 2005, 49, 516–535. [Google Scholar] [CrossRef]
- Halkos, G.E.; Tzeremes, N.G. Carbon dioxide emissions and governance: A nonparametric analysis for the G-20. Energy Econ. 2013, 40, 110–118. [Google Scholar] [CrossRef]
- Shao, S.; Yang, L.L.; Yu, M.B.; Yu, M.L. Estimation, characteristics, and determinants of energy-related industrial CO2 emissions in Shanghai (China), 1994–2009. Energ. Policy 2011, 39, 6476–6494. [Google Scholar] [CrossRef]
- Naila, E.; Shahzad, H. Corruption, natural resources and economic growth: Evidence from OIC countries. Resour. Policy 2019, 63, 101429. [Google Scholar]
- Edward, B.B.; Richard, D.; Daniel, L. Corruption, trade, and Resource conversion. J. Environ. Econ. Manag. 2005, 50, 276–299. [Google Scholar]
- Sandeep, M.; Wiktor, A.; Peter, B. Dynamic technique and scale effects of economic growth on the environment. Energy Econ. 2016, 57, 256–264. [Google Scholar]
- Hansen, B.E. Threshold effects in non-dynamic panels: Estimation, testing, and inference. J. Econom. 1999, 93, 345–368. [Google Scholar] [CrossRef]
- Biswas, A.K.; Farzanegan, M.R.; Thum, M. Pollution, shadow economy and corruption: Theory and evidence. Ecol. Econ. 2012, 75, 114–125. [Google Scholar] [CrossRef]
- Farooq, A.; Shahbaz, M.; Arouri, M.; Teulon, F. Does corruption impede economic growth in Pakistan? Econ. Model. 2013, 35, 622–633. [Google Scholar] [CrossRef]
- Williams, A.; Dupuy, K. Deciding over nature: Corruption and environmental impact assessments. Environ. Impact Assess. Rev. 2017, 65, 118–124. [Google Scholar] [CrossRef]
- Adam, A.; Delis, M.D.; Kammas, P. Are democratic governments more efficient? Eur. J. Polt. Econ. 2011, 27, 75–86. [Google Scholar] [CrossRef][Green Version]
- Ji, X.; Chen, B. Assessing the energy-saving effect of urbanization in China based on stochastic impacts by regression on population, affluence and technology (STIRPAT) model. J. Clean. Prod. 2017, 163, 306–314. [Google Scholar] [CrossRef]
- Dinda, S. Environmental Kuznets curve hypothesis: A survey. Ecol. Econ. 2004, 49, 431–455. [Google Scholar] [CrossRef]
- Al-mulali, U.; Lee, J.Y.M.; Mohammed, A.H.; Sheau-Ting, L. Examining the link between energy consumption, carbon dioxide emission, and economic growth in Latin America and the Caribbean. Renew. Sustain. Energy Rev. 2013, 26, 42–48. [Google Scholar] [CrossRef]
- Dong, F.; Yu, B.; Pan, Y. Examining the synergistic effect of CO2 emissions on PM2.5 emissions reduction: Evidence from China. J. Clean. Prod. 2019, 223, 759–771. [Google Scholar] [CrossRef]
- Chen, J.; Zhou, C.S.; Wang, S.J.; Li, S.J. Impacts of energy consumption structure, energy intensity, economic growth, urbanization on PM2.5 concentrations in countries globally. Appl. Energ. 2018, 230, 94–105. [Google Scholar] [CrossRef]
- Ozcan, M. Factors influencing the electricity generation preferences of Turkish citizens: Citizens’ attitudes and policy recommendations in the context of climate change and environmental impact. Renew. Energy 2019, 132, 381–393. [Google Scholar] [CrossRef]
- Xie, Q.C.; Xu, X.; Liu, X.Q. Is there an EKC between economic growth and smog pollution in China? New evidence from semiparametric spatial autoregressive models. J. Clean. Prod. 2019, 220, 873–883. [Google Scholar] [CrossRef]
- Dong, F.; Zhang, S.; Long, R.; Zhang, X.; Sun, Z. Determinants of haze pollution: An analysis from the perspective of spatiotemporal heterogeneity. J. Clean. Prod. 2019, 222, 768–783. [Google Scholar] [CrossRef]





| Threshold | LnCPI | LnGDP | LnIS | LnURBAN | LnFOREST | LnEM | LnPOP |
|---|---|---|---|---|---|---|---|
| Level 1 | [2.639,3.091] | [5.639,7.288] | [−3.952,−0.03891] | [−0.07162,2.013] | [−2.605,0.7265] | [−2.578,0.7168] | [0.6672,2.308] |
| Level 2 | [3.092,3.689] | [7.289,8.716] | [−0.0389,1.826] | [2.014,3.202] | [0.7266,2.731] | [0.7169,2.580] | [2.309,3.846] |
| Level 3 | [3.690,4.127] | [8.717,10.03] | [1.827,2.826] | [3.203,3.908] | [2.732,3.652] | [2.581,3.709] | [3.847,5.042] |
| Level 4 | [4.128,4.500] | [10.04,11.52] | [2.827,4.271] | [3.909,4.414] | [3.653,4.430] | [3.710,4.679] | [5.043,8.976] |
| Variables | Obs | Mean | Std. Dev | Min | Max |
|---|---|---|---|---|---|
| LnPM2.5 | 973 | 3.1716 | 0.6650 | 1.6412 | 5.3169 |
| LnCPI | 973 | 3.6632 | 0.4515 | 2.0794 | 4.5539 |
| LnGDP | 973 | 8.5733 | 1.4803 | 5.4459 | 11.6888 |
| LnIS | 973 | 1.9447 | 1.2089 | −6.9525 | 4.2705 |
| LnURBAN | 973 | 3.5705 | 0.7353 | −0.0716 | 4.4188 |
| LnFOREST | 973 | 2.9684 | 1.3105 | −2.6547 | 4.4333 |
| LnEM | 973 | 2.8772 | 1.7041 | −8.1266 | 4.6789 |
| LnPOP | 973 | 4.2661 | 1.2997 | 0.5752 | 8.9757 |
| Year | LnCPI | LnGDP | LnIS | LnURBAN | LnFOREST | LnEM | LnPOP |
|---|---|---|---|---|---|---|---|
| 2010 | 0.338123 | 0.450676 | 0.027602 | 0.034009 | 0.120013 | 0.062644 | 0.052929 |
| 2011 | 0.32281 | 0.440295 | 0.033695 | 0.050756 | 0.110451 | 0.041802 | 0.050312 |
| 2012 | 0.322874 | 0.432112 | 0.049083 | 0.012275 | 0.109273 | 0.059666 | 0.055528 |
| 2013 | 0.372594 | 0.4016 | 0.043365 | 0.052207 | 0.104586 | 0.056758 | 0.062916 |
| 2014 | 0.321366 | 0.453007 | 0.052688 | 0.052192 | 0.106432 | 0.060377 | 0.057164 |
| 2015 | 0.317953 | 0.469596 | 0.00112 | 0.046552 | 0.113855 | 0.068436 | 0.040022 |
| 2016 | 0.308656 | 0.46471 | 0.024016 | 0.046052 | 0.110196 | 0.01904 | 0.046906 |
| Threshold Model | Threshold Test | Estimated Value | 95% Confidence Interval | F Value | p-Value | Bootstrap Times |
|---|---|---|---|---|---|---|
| Threshold model with CPI as the threshold variable | Single threshold | 2.9038 | [2.8470,3.0361] | 10.0385 | 0.0000 | 1000 |
| Double threshold | 3.2252 | [2.6391,4.5109] | 3.8205 | 0.0660 | 1000 | |
| Triple threshold | 3.5088 | [2.6391,4.5109] | 5.3118 | 0.0250 | 1000 |
| Variables | Overall | Severely Corrupt | Moderately Corrupt | Slightly Corrupt | Non-Corrupt |
|---|---|---|---|---|---|
| LnCPI | −0.1217 *** (−4.35) | 0.0299 (0.18) | −0.0237 (−0.11) | −0.9179 *** (−5.21) | −0.2243 *** (−6.69) |
| LnGDP | −0.2302 *** (−20.94) | −0.2667 *** (−5.16) | −0.1768 *** (−12.61) | −0.2598 *** (−18.30) | −0.3255 *** (−38.33) |
| LnIS | −0.0205 *** (−2.96) | −0.1684 *** (−5.13) | −0.0487 *** (−4.02) | −0.0661 *** (−4.63) | −0.1135 *** (−12.94) |
| LnURBAN | −0.0239 (−1.45) | −0.5572 *** (−6.00) | −0.0617 (−1.45) | −0.1859 *** (−11.80) | −0.0263 *** (−3.01) |
| LnFOREST | −0.1354 *** (−12.13) | −0.1711 *** (−7.57) | −0.0774 *** (−3.09) | −0.1460 *** (−22.53) | −0.0911 *** (−9.84) |
| LnEM | −0.0015 (−0.56) | −0.0889 *** (−2.95) | −0.0309 ** (−2.48) | −0.0202 ** (−2.54) | −0.0532 *** (−10.90) |
| LnPOP | 0.0797 *** (8.22) | −0.2447 *** (−5.62) | 0.1155 *** (5.70) | 0.1701 *** (15.26) | 0.0854 *** (18.31) |
| Constant | 5.7385 *** (48.37) | 9.6933 *** (12.57) | 4.9416 *** (7.31) | 9.0741 *** (16.00) | 7.2687 *** (66.64) |
| Obs | 973 | 29 | 139 | 221 | 584 |
| Threshold Model | Threshold Test | Estimated Value | 95% Confidence Interval | F Value | p-Value | Bootstrap Times |
|---|---|---|---|---|---|---|
| Threshold model with GDP as the threshold variable | Single threshold | 6.6991 | [6.3313,10.8825] | 6.5384 | 0.0130 | 1000 |
| Double threshold | 7.4346 | [7.3887,7.4346] | 10.8009 | 0.0000 | 1000 | |
| Triple threshold | 7.7105 | [6.3313,10.8825] | 4.9255 | 0.0190 | 1000 |
| Variables | Overall | Low Income | Middle-Low Income | Middle-High Income | High Income |
|---|---|---|---|---|---|
| LnCPI | −0.1217 *** (−4.35) | 0.1606 ** (2.39) | 0.5143 *** (6.26) | −0.0878 (−0.30) | −0.1472 *** (−5.41) |
| LnGDP | −0.2302 *** (−20.94) | 0.2636 *** (3.45) | 0.2701 *** (3.01) | −0.6647 (−1.35) | −0.3113 *** (−28.82) |
| LnIS | −0.0205 *** (−2.96) | −0.010 (−0.87) | −0.1900 *** (−12.06) | −0.0151 (−0.27) | −0.0668 *** (−8.26) |
| LnURBAN | −0.0239 (−1.45) | −0.5070 *** (−9.75) | −1.0436 *** (−15.14) | −0.0303 (−0.31) | 0.0157* (1.74) |
| LnFOREST | −0.1354 *** (−12.13) | −0.2477 *** (−10.10) | −0.1511 *** (−14.60) | −0.2274 *** (−5.87) | −0.1555 *** (−17.55) |
| LnEM | −0.0015 (−0.56) | −0.0936 *** (−6.76) | −0.0718 *** (−6.87) | 0.1422 *** (3.26) | −0.0244 *** (−5.66) |
| LnPOP | 0.0797 *** (8.22) | 0.1493 *** (6.92) | 0.2707 *** (15.62) | −0.0371 (−1.51) | 0.0980 *** (20.93) |
| Constant | 5.7385 *** (48.37) | 3.9297 *** (7.86) | 3.6788 *** (5.06) | 9.318 ** (2.34) | 6.6315 *** (79.51) |
| Obs | 973 | 131 | 129 | 44 | 669 |
© 2020 by the authors. Licensee MDPI, Basel, Switzerland. This article is an open access article distributed under the terms and conditions of the Creative Commons Attribution (CC BY) license (http://creativecommons.org/licenses/by/4.0/).
Share and Cite
Liu, Y.; Dong, F. Corruption, Economic Development and Haze Pollution: Evidence from 139 Global Countries. Sustainability 2020, 12, 3523. https://doi.org/10.3390/su12093523
Liu Y, Dong F. Corruption, Economic Development and Haze Pollution: Evidence from 139 Global Countries. Sustainability. 2020; 12(9):3523. https://doi.org/10.3390/su12093523
Chicago/Turabian StyleLiu, Yajie, and Feng Dong. 2020. "Corruption, Economic Development and Haze Pollution: Evidence from 139 Global Countries" Sustainability 12, no. 9: 3523. https://doi.org/10.3390/su12093523
APA StyleLiu, Y., & Dong, F. (2020). Corruption, Economic Development and Haze Pollution: Evidence from 139 Global Countries. Sustainability, 12(9), 3523. https://doi.org/10.3390/su12093523

