Development of a Cycle-Tourism Strategy in Greece Based on the Preferences of Potential Cycle-Tourists
Abstract
1. Introduction
2. Literature Review: Case Studies on Promoting Cycle-tourism
- The services in which cycle-tourists are more interested refer to the following [32,34,35]: Existence of hydration, bike-friendly overnight stay (with the possibility of selection from a wide range of accommodation types), travel information in their own language, meals friendly to cyclists, possibility of involvement in various outdoor or cultural activities, clean sanitary spaces, possibility of bicycle repair, maintenance, transportation, renting, and parking.
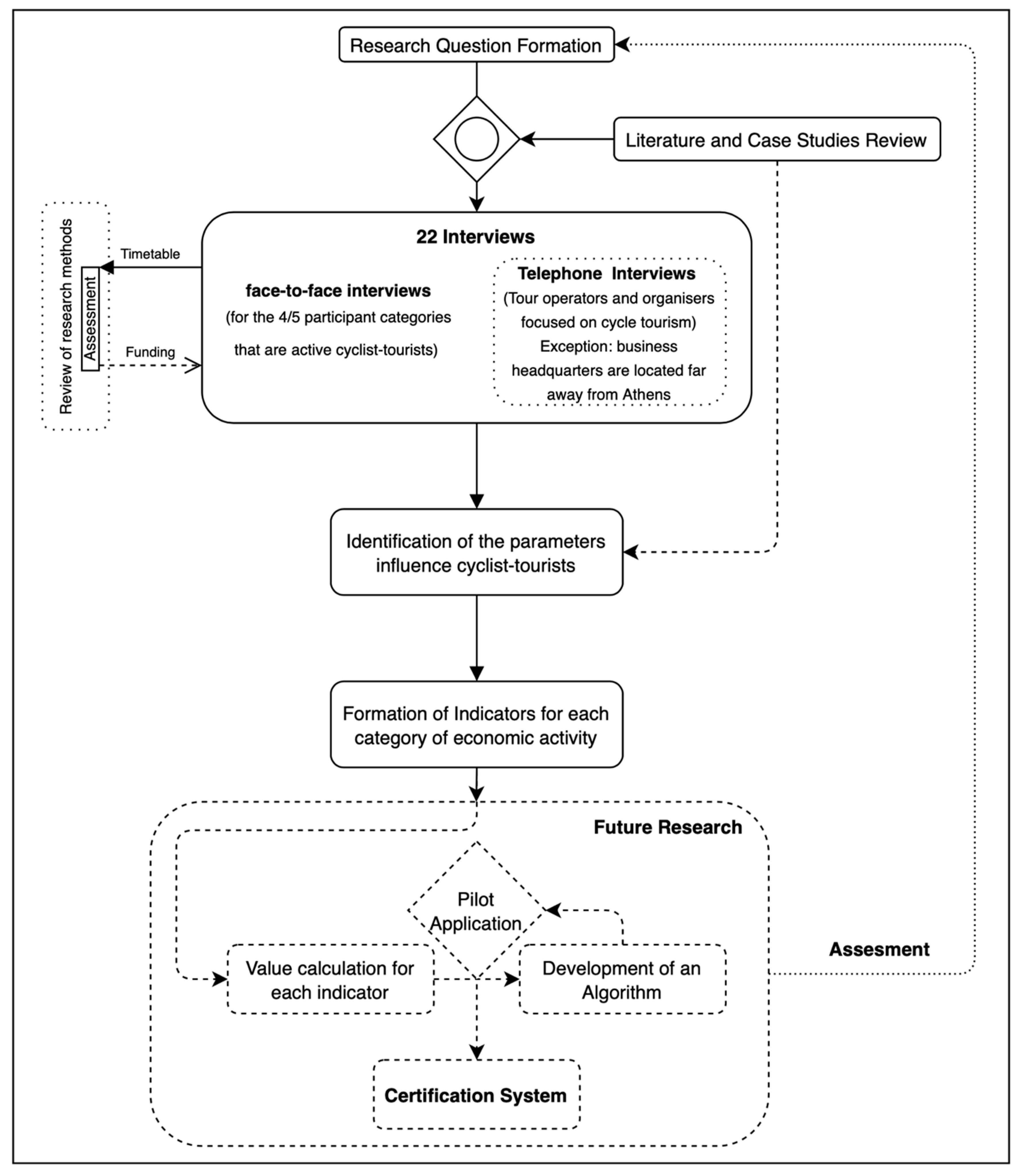
3. Methodology
- Experienced cyclists from abroad engaged in DIY cycle-tourism and recreational tourism.
- Experienced and inexperienced cyclists from abroad engaged in DIY cycling tourism and short duration recreational tourism.
- Experienced and inexperienced Greek cyclists engaged in DIY cycling tourism and short duration recreational tourism.
- Experienced Greek cyclists engaged in long-duration cycle-tourism.
4. Results
“The traditional coffee shop is the alpha and omega in a small village or town, because there you learn what’s happening in the village! Everything! The case is usually that there is a coffee shop and there is nothing else. Nothing! Or you can’t find even this small store and then you have to find whose home is the “coffee shop” of the village. (…) If there is a coffee shop, then you will find five things, it goes together, there is no coffee shop without a convenience store built inside…”Cyclist, Interview No 10
- Retail shops (convenience stores, corner shops, fruits and vegetables, bakeries, supermarkets, etc.), since they are useful for the cheap resupply of the cyclists, who have additional motives for visiting them if: (a) They allow to put their bicycle in the shop or park it in an area with visual contact, (b) provide infrastructure (even minimum one) for repairing usual bicycle malfunctions, (c) sell food useful to cyclists (dry food with energy and protein and hydrating food), (d) have clean toilets, (e) sell local products, (f) provide information about sights and events on the local level and (g) have free wi-fi connection.“A bike-friendly café? (It should provide) Bike stands of good quality and the necessary cycling infrastructure. Concerning nutrition, it should provide cyclists with all the necessary alimentation (hydrating and dry food) in order to cope with cycling. It would also be nice to be a thematic café focused on cycling in order to be really bike-friendly. (…) In case shopkeepers behave in a non-bike-friendly way, tourists are expelled. Someone visited a café and there was no place to park her bike. She never visited this café again”Cyclist, Interview No 7“Apart from (cycling and parking) infrastructure, (…) I want to have “real” local lunch! I want to eat something that locals usually eat at their homes: Their bread, their cheese. Don’t kid me: I don’t want you to sell me something expensive that is not a traditional product”Cyclist, Interview No 12“(I need) Information about museums, places of tourist interest, archeological site, wine festival, beer festival, public day, carnival, photographs of interesting places”Cyclist, Interview No 17
- Catering services, such as restaurants, taverns, fast foods, coffee shops, snack bars and confectioneries since, apart from the possibility for cyclists to buy products, it is possible for them to rest. The visit motives in such stores by the cyclists are referring to a series of issues, similar to the ones presented in the previous bullet point.
- Accommodation like hotels, hostels, cottages, cabins, and camping. Parameters taken into consideration by DIY cyclists for the selection of accommodation are the following: (a) Provision of traditional local food, (b) provision of sightseeing information, natural formations, events and weather, (c) free wi-fi connection, (d) possibility for maintaining the bicycle and temporary stay of the bicycle at the hotel, (e) non-imposition of the minimum number of overnight stays, (f) possibility to wash the bicycle, (g) offer of proper breakfast (rich in calories and proteins) early in the morning, (h) specialized services, like transportation of luggage, possibility of renting a bicycle and organization of a bicycle-tour in interest locations, (i) provision of services for relaxing and body recovery, (j) operation during a period longer than the usual high season, during the summer months.“Emphasis is given to local food”Cyclist, Interview No 2“Wifi is a human right (…)! A mobile phone is also a map”Cyclist, Interview No 4“Bike-friendly hotel gives you the opportunity to park your bike at the hotel. (…) This means to keep it in a room or a garage. It is also important to know if there are any tools or even spare parts. Maybe, it is not possible for a hotel to provide many of them, but some of them can be found. (…) It would be nice if a bicycle retail shop is located close to the hotel”Cyclist, Interview No 4
- Bicycle retail shops for the purchase of spare parts and accessories. These shops should be certified, since a large part of the participants in the study underline that those who occupy themselves with cycle-tourism tend to use expensive bicycles. Thus, they are interested in the provision of certified services.“In case you ride your own bike, it is important to find a bicycle retail shop. I need to know that I can find someone that can repair my bike or even spare parts and accessories. In another case (do not ride your own bike), it is necessary to find a place from which you can rent a good bike”Cyclist, Interview No 2“You don’t need a toolkit, but information about the nearest bike shop”Cyclist, Interview No 17
- Bicycle renting services since the inexperienced cyclists are not expected to have the proper equipment for the routes they wish to visit. Besides, sometimes the transportation of the bicycle from the cyclist’s home to the destination he/she may be interested in visiting is not affordable. Indeed, experienced cyclists are interested in renting expensive bicycles, and for this reason, they look for shops that provide high-quality services.
- Sports equipment retail shops where cyclists can buy cycling items.”You may need sports clothes. You never know when you need new leggings”Cyclist, Interview No 8
5. Conclusions
Author Contributions
Funding
Conflicts of Interest
References
- Papatheodorou, A.; Arvanitis, P. Tourism and the economic crisis in Greece–Regional Perspectives. Reg. Dev. 2014, 39, 184–203. [Google Scholar]
- Valeri, M.; Fadlon, L. Sustainability in tourism: An originality and hospitality business in Italy. Tour. Int. Multidiscip. J. Tour. 2016, 11, 1–18. [Google Scholar]
- Bakogiannis, E.; Kyriakidis, C.; Siti, M.; Karolemeas, C.; Kourmpa, E. Strategies promoting hiking and cycle tourism in Greece. A case study. In Proceedings of the 11th International Tourism Congress, Funchal, Portugal, 5–7 November 2019. [Google Scholar]
- Buhalis, D. Tourism in Greece: Strategic analysis and challenges. Curr. Issues Tour. 2001, 4, 440–480. [Google Scholar] [CrossRef]
- Tsartas, P. Greek Tourism Development; Kritiki Publications: Athens, Greece, 2010. [Google Scholar]
- Belias, D.; Velissariou, E.; Kyriakou, D.; Vasiliadis, L.; Roditis, A.; Varsanis, K.; Koustelios, A. The differences on consumer behavior between mass tourism and sustainable tourism in Greece. In Proceedings of the 5th International Conference on Contemporary Marketing Issues (ICCMI), Thessaloniki, Greece, 21–25 June 2017. [Google Scholar]
- Bakogiannis, E.; Siti, M.; Kyriakidis, C.; Christodoulopoulou, G. Research review on cycle tourism and the potential promotion of sustainable mobility. Initial implementations in Greece. In Proceedings of the Tourism 2016–International Conference on Global Tourism and Sustainability, Lagos, Portugal, 14–16 October 2016. [Google Scholar]
- Knoema. Available online: https://knoema.com/atlas/Greece/topics/Tourism/Travel-and-Tourism-Total-Contribution-to-GDP/Contribution-of-travel-and-tourism-to-GDP-percent-of-GDP (accessed on 14 February 2020).
- Georgakopoulou, S.; Delitheou, V. The Contribution of Alternative Forms of Tourism in Sustainable Tourism Development: The Case of the Island of Kalymnos. In Cultural and Tourism Innovation in the Digital Era; Katsoni, V., Spyriadis, T., Eds.; Springer: Cham, Switzerland, 2020; pp. 431–446. [Google Scholar]
- Andriotis, K. Alternative tourism and its various characteristics. TOPOS Rev. Spat. Dev. Environ. 2003, 20–21, 139–154. [Google Scholar]
- Theng, S.; Qiong, X.; Tartar, C. Mass tourism VS Alternative tourism? Challenges and new positioning. Etudes Caribéennes 2015, 31–32, (Editorial text). [Google Scholar]
- Pavlogeorgatos, G.D.; Konstandoglou, M.E. Cultural tourism: The case of Greece. In Cultural Industries–Procedures, Services, Goods; Vernikos, N., Daskalopoulou, S., Badmaroudis, F., Boudaris, N., Papageorgiou, D., Eds.; Kritiki Publications: Athens, Greece, 2005; pp. 59–85. [Google Scholar]
- Ritchie, B. Bicycle tourism in the South Island of New Zealand: Planning and management issues. Tour. Manag. 1998, 19, 567–582. [Google Scholar] [CrossRef]
- Bakogiannis, E.; Kyriakidis, C.; Siti, M.; Androni, D. From railways to cycling trails: Opportunities for developing trails in Greece. In Proceedings of the 18th International Conference on Social Sciences (ICSS), Lisbon, Portugal, 17–18 May 2019. [Google Scholar]
- Lumdson, L. Transport and Tourism: Cycle Tourism–A Model for Sustainable Development? J. Sustain. Tour. 2000, 8, 361–377. [Google Scholar]
- European Cyclists’ Federation. Available online: https://ecf.com/sites/ecf.com/files/150626-Cycling-for-Growth-Using-European-Funds-for-Cycling_low-res.pdf (accessed on 14 February 2020).
- Duran, E.; Sevic, F.; Jarman, S. Cycle tourism as an alternative way of tourism development in Canakkale, Turkey. J. Aware. 2018, 3, 25–34. [Google Scholar] [CrossRef][Green Version]
- Dimadama, Z. Economy, Development, Environment: Theoretical Approaches and Policies for Sustainable Development; Papazisi Publications: Athens, Greece, 2008. [Google Scholar]
- Weston, R.; Davies, N.; Lumsdon, L.; McGrath, P. The European Cycle Route Network Eurovelo Study; Policy Department, European Parliament: Brussels, Belgium, 2012. [Google Scholar]
- Pröbstl-Haider, U.; Lumd-Durlacher, D.; Antonschmidt, H.; Hödl, C. Mountain bike tourism in Austria and the Alpine region–towards a sustainable model for multi-stakeholder product development. J. Sustain. Tour. 2018, 26, 567–582. [Google Scholar] [CrossRef]
- Bakogiannis, E.; Kyriakidis, C.; Siti, M.; Androni, D. From railways to cycling-trails: Opportunities for developing trails in Greece. The case study of the Old Railway line in Tempi, Greece. In ICSS XX Proceedings Book; EUSER, Ed.; EUSER: Zurich, Switzerland, 2019; pp. 63–73. [Google Scholar]
- European Cyclists’ Federation. Available online: https://ecf.com/sites/ecf.com/files/ECF_Economic-benefits-of-cycling-in-EU-27.pdf (accessed on 14 February 2020).
- Sustrans. Cycle Tourism Information Pack; Sustrans: Bristol, UK, 1999. [Google Scholar]
- Simonsen, P.; Jørgensen, B.; Robbins, D. Cycling Tourism; Unit of Tourism Research at Research Centre of Bornholm: Bornholm, Denmark, 1998. [Google Scholar]
- Buning, R.; Gibson, H. The role of travel conditions in cycling tourism: Implications for destination and event management. J. Sport Tour. 2016, 20, 175–193. [Google Scholar] [CrossRef]
- Bakogiannis, E.; Siti, M.; Tsigdinos, S.; Vassi, A.; Nikitas, A. Monitoring the first dockless bike sharing system in Greece: Understanding user perceptions, usage patterns and adoption barriers. Res. Transp. Bus. Manag. 2020, 100432. [Google Scholar] [CrossRef]
- Karanikola, P.; Panagopoulos, T.; Tampakis, S.; Tsantopoulos, G. Cycling as a smart and green mode of transport in small touristic cities. Sustainability 2018, 10, 268. [Google Scholar] [CrossRef]
- Transform Scotland. Available online: http://transformscotland.org.uk/wp/wp-content/uploads/2014/12/The-Value-of-Cycle-Tourism-full-report.pdf (accessed on 11 March 2020).
- Gazzola, P.; Pavione, E.; Grechi, D.; Ossola, P. Cycle tourism as a driver for the sustainable development of little-known or remote territories: The experience of the Apennine Regions of Northern Italy. Sustainability 2018, 10, 1863. [Google Scholar] [CrossRef]
- Cyronmed. Cycle Route Network of Mediterranean; Cycle Tourism Strategy: Athens, Greece, 2008. [Google Scholar]
- Bakogiannis, E.; Kyriakidis, C.; Siti, M.; Potsiou, C. The potential of Volunteered Geographic Information (VGI) to contribute in cycling infrastructure planning in Athens, Greece. In Proceedings of the Romanian Surveying Week and FIG–Commission 3 for Spatial Information Management, Cluj-Napoca, Romania, 23–28 September 2019. [Google Scholar]
- Simonsen, P.; Jorgensen, B. Cycle tourism: An economic and environmental sustainable form of tourism? In Cycling Tourism; Simonsen, P., Jorgensen, B., Robbins, D., Eds.; Unit of Tourism Research at Research Center of Bornholm: Bornholm, Denmark, 1996. [Google Scholar]
- Downward, P.; Lumsdon, L. The development of recreational cycle routes: An evaluation of user needs. Manag. Leis. 2001, 6, 56–60. [Google Scholar] [CrossRef]
- Faulks, P.; Ritchie, B.; Brown, G.; Beeton, S. Cycle tourism and South. Australia destination marketing: An Exploratory Study; Sustainable Tourism Cooperative Research Center: Gold Coast, Australia, 2001. [Google Scholar]
- Kovačić, N. Profiling bicycle tourists: A case of Croatia. Tour. Hosp. Manag. 2015, 21, 159–177. [Google Scholar] [CrossRef]
- Kyriakidis, C. The function of urban public space in relation to local parameters: Comparative study between Larisa and Nottingham. Aeichoros 2016, 24, 67–85. [Google Scholar]
- Oppenheim, A. Questionnaire Design, Interviewing and Attitude Measurement; Continuum: London, UK, 1992. [Google Scholar]
- DePaul University–College of Computing and Digital Media. Available online: http://reed.cs.depaul.edu/peterh/class/hci450/Docs/CHARM/survey.html (accessed on 16 January 2020).
- Opdenakker, R. Advantages and disadvantages of four interview techniques in qualitative research. Forum Qual. Soc. Res. 2006, 7, 1–13. [Google Scholar]
- Steiner, F.; Butler, K. Planning and Urban Design Standards; Wiley and Sons, Inc.: New Jersey, NJ, USA, 2007. [Google Scholar]
- Lavrakas, P. Face-to-face interviewing. In Encyclopedia of Survey Research Methods; Lavrakas, P., Ed.; SAGE Publications, Inc.: Thousand Oaks, CA, USA; London, UK; New Delhi, India; Singapore, 2008; Volume 1, p. 259. [Google Scholar]
- Weed, M.; Bull, C.; Brown, M.; Dowse, S.; Lovell, J.; Mansfield, L.; Wellard, I. A systematic review and meta-analyses of the potential local economic impact of tourism and leisure cycling and the development of an evidence-based market segmentation. Tour. Rev. Int. 2014, 18, 37–55. [Google Scholar] [CrossRef]
- Mason, G. Qualitative Researching; SAGE Publications, Inc.: London, UK; Thousand Oaks, CA, USA; New Delhi, India, 1996. [Google Scholar]
- Papageorgiou, I. Sampling Theory; Kallipos Publications: Athens, Greece, 2015. [Google Scholar]
- Athanasopoulos, K. Towards a Method for Involving Citizens in Sustainable Urban Mobility Planning. Ph.D. Thesis, National Technical University of Athens, Athens, Greece, 2009. [Google Scholar]

| Main Topics | Europe | Overseas | |||
|---|---|---|---|---|---|
| Denmark | United Kingdom | Croatia | New Zealand | Australia | |
| Methodology | 394 interviews on two islands | Questionnaires sent to 390 households. 192 answers received | 199 e-questionnaires spread out via social media (personal messages) | 321 — 8 pages questionnaires (41 questions) | 564 questionnaires spread out The questionnaire was designed in collaboration with a group of experienced cyclists participating in semi-structured interviews (focus groups) |
| Main Conclusions | Free activities (preferable) vs. conventional touristic activities | Aspects of cycle paths assessed: Quiet paths, pubs available, marking some of the main aspects | Conventional accommodation is preferred | Small settlements (preferable) vs. cities and towns | Cultural and naturalistic activities (preferable) vs. conventional touristic activities |
| Interest in services like: Bike parking, bike repair/maintenance, luggage/bike storage and transfer | Interest in: Landscape, places with cycling infrastructure as well as restaurants and pubs | Main aspects in accommodation: Parking or guarding a bicycle in the hotel, repair or maintenance of the bicycle, clothes washing, tour services based on cycling, renting a bicycle, transferring the bicycle, meals adapted to cyclists’ needs, safekeeping the bicycle outside of the hotel they stay in | Interest in services like: Bike repair/maintenance/rent; luggage/bike storage and transfer | Classification of cycle-tourists based on their profile (preferences, interests, budget) | |
| Money spend for accommodation, daily needs, tickets to sights of interest | Less interest in night life activities | Tendency to save money spent for accommodation | Tendency to save money spent for accommodation | ||
| a/a | Indicator | Types of companies | |||||
|---|---|---|---|---|---|---|---|
| Retail Trade | Catering Services | Accommodation | Rental Activities | Bicycle Repair Services | Land Transportation | ||
| 1 | Information Provision | + | + | + | + | + | + |
| 2 | Operation Period (Seasonality) | + | + | + | + | + | |
| 3 | Possibility of Bike Repairs (small scale) | + | + | + | |||
| 4 | Local Identity | + | + | + | |||
| 5 | Wi-Fi Connection/ Information on Weather Conditions | + | + | + | |||
| 6 | Entry/Supervision of the Bicycles | + | + | ||||
| 7 | Supplies | + | + | ||||
| 8 | Warranty | + | + | ||||
| 9 | Proper Cyclist Menu | + | |||||
| 10 | Breakfast | + | |||||
| 11 | Clean Toilets | + | |||||
| 12 | Bicycle Storage | + | |||||
| 13 | Bicycle Wash | + | |||||
| 14 | Services for Cyclists | + | |||||
| 15 | Physical (body) Care | + | |||||
| 16 | Bicycle Transport | + | |||||
| 17 | Freedom of (residence) Choice | + | |||||
| 18 | Variety of (rental) Services | + | |||||
| a/a | Indicator | Questions | Answer |
|---|---|---|---|
| 1 | Entry/Supervision of the bicycles | Are bikes allowed in the store? Or Is there any temporary cycle parking space, which will be visible in order for the owner/customer to supervise her/his bike during her/his stay at the store? | Yes |
| Is there any temporary cycle parking space, even if it is not possible for the owner/customer to supervise her/his bike, during her/his stay at the store (each time)? | Yes | ||
| None of the above applies? | Yes | ||
| 2 | Possibility of bike repairs (small scale) | Is there any infrastructure available for repairing common bicycle damage (i.e., bicycle inner tube, kit)? Is there any toolbox available? | Yes |
| No | |||
| 3 | Supplies | Is food useful for cyclists (dry food, food providing them with energy and hydration) for sale? (Shops selling bicycles, accessories, and sport equipment are excluded. For the latter, the only obligation refers to offering cycling clothes) | Yes, variety of choices |
| Yes, 1–2 alternatives | |||
| No | |||
| 4 | Operation Period (Seasonality) | Is the store open all year? | Yes |
| Is the store open from the 25th of March until the 28th of October, at least? | Yes | ||
| None of the above applies? | Yes | ||
| 5 | Local Identity | Are any local products for sale? (Shops selling bicycles, accessories, and sport equipment are excluded) | Yes, variety of choices |
| Yes, 1-2 alternatives | |||
| No | |||
| 6 | Information Provision | Can cycle-tourists ask for information (in English) about places and sights of interest in the wider area? Or Are the employees able to suggest cycle routs? Or Are the employees able to inform cycle-tourists about customs or events? | Yes |
| No | |||
| 7 | Wi-Fi Connection/Information on weather conditions | Is there any free wi-fi connection available? Or Are the employees able to inform cyclist-tourists about weather conditions? | Yes |
| No | |||
| 8 | Warranty | Can cycle-tourists buy certified spare parts with a warranty? (Applies only to shops selling bicycles and accessories) | Yes, variety of choices |
| Yes, 1–2 alternatives | |||
| No |
© 2020 by the authors. Licensee MDPI, Basel, Switzerland. This article is an open access article distributed under the terms and conditions of the Creative Commons Attribution (CC BY) license (http://creativecommons.org/licenses/by/4.0/).
Share and Cite
Bakogiannis, E.; Vlastos, T.; Athanasopoulos, K.; Christodoulopoulou, G.; Karolemeas, C.; Kyriakidis, C.; Noutsou, M.-S.; Papagerasimou-Klironomou, T.; Siti, M.; Stroumpou, I.; et al. Development of a Cycle-Tourism Strategy in Greece Based on the Preferences of Potential Cycle-Tourists. Sustainability 2020, 12, 2415. https://doi.org/10.3390/su12062415
Bakogiannis E, Vlastos T, Athanasopoulos K, Christodoulopoulou G, Karolemeas C, Kyriakidis C, Noutsou M-S, Papagerasimou-Klironomou T, Siti M, Stroumpou I, et al. Development of a Cycle-Tourism Strategy in Greece Based on the Preferences of Potential Cycle-Tourists. Sustainability. 2020; 12(6):2415. https://doi.org/10.3390/su12062415
Chicago/Turabian StyleBakogiannis, Efthimios, Thanos Vlastos, Konstantinos Athanasopoulos, Georgia Christodoulopoulou, Christos Karolemeas, Charalampos Kyriakidis, Maria-Stella Noutsou, Trisevgeni Papagerasimou-Klironomou, Maria Siti, Ismini Stroumpou, and et al. 2020. "Development of a Cycle-Tourism Strategy in Greece Based on the Preferences of Potential Cycle-Tourists" Sustainability 12, no. 6: 2415. https://doi.org/10.3390/su12062415
APA StyleBakogiannis, E., Vlastos, T., Athanasopoulos, K., Christodoulopoulou, G., Karolemeas, C., Kyriakidis, C., Noutsou, M.-S., Papagerasimou-Klironomou, T., Siti, M., Stroumpou, I., Vassi, A., Tsigdinos, S., & Tzika, E. (2020). Development of a Cycle-Tourism Strategy in Greece Based on the Preferences of Potential Cycle-Tourists. Sustainability, 12(6), 2415. https://doi.org/10.3390/su12062415

