Microservices and Machine Learning Algorithms for Adaptive Green Buildings
Abstract
1. Introduction
1.1. Related Work
1.2. Objectives
1.3. Main Contributions of the Work
- Manage a microservices schema for adapting component-based software architectural systems at runtime. It is very easy to integrate a new components into the system. It is portable to other systems or buildings.
- Include Machine learning algorithms in the adaptive transformation as a rule-based decision-making service. It is easy to interpret and combines multiple classifiers to find a solution with the least number of rules.
- Facilitate comfort control and energy savings through the user profiles analyzed on Green Buildings.
1.4. Outline of This Paper
2. Adaptive Models and Systems
2.1. Adaptive Transformation Service
- Context Processing Service. This microservice executes an M2M transformation which receives the initial architectural model (AMi), the model containing the context variables (OBMi) and the model with the rules generated by the Decision-Making Service (AAOpDmMi) as its inputs. As a result, it generates the model of adaptation operations to be executed (AOpDmMi).
- Operation Selection Service. In this microservice, the operations to be executed selected by the user (AAOpUserMi) are compared to the operations generated by the Context Processing Service (AOpDmMi) through an M2M transformation. In the case that neither match, the operations selected by the user (AAOpUserMi) will be chosen, thus generating the model of operations that are going to be executed (AEOpMi).
- Rule Selection Service. This microservice selects the transformation rules from the repository (RRM) that must be executed to accomplish the set of adaptation operations (AEOpMi). The algorithm of this service is inspired by the reinforcement learning concept in the sense that it selects those rules which score better from all the available ones. It generates the set of selected transformation rules (RMi) as an output, which will conform the new M2M transformation.
- RSL Service. This consists of an M2M transformation that updates the attributes of the rule repository (RRM) based on bonus and penalty scores depending on the selected rules (RMi).
- ATL Extraction. This process executes a Textual Concrete Syntax (TCS) [42] extraction responsible for generating the ATL code from the rule model (TMi).
- Architectural Model Transformation Service. Is the M2M transformation created dynamically as result of the transformation sequence and it is in charge of adapting the initial architectural model by applying the selected transformation rules.
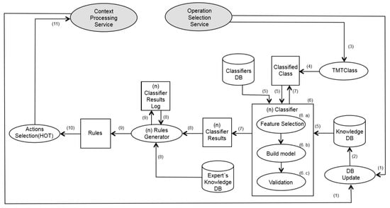
2.2. Decision-Making Service
- Filter methods: These methods select features by ranking them by means of compression techniques (Principal Components Analysis) or by computing correlation with the output (class).
- Wrapper methods: these methods searching for an optimal subset selection using the classifier.
- The optimal rules generated by the classifier (Classifier Results).
- The log of the optimal results obtained from the previous executions of the classifier (Classifier Results Log).
- The criteria and parameters to be compared from the obtained results to be able to perform the selection from among the generated rules. The selected rules are those that best fit the system specifications (Expert´s Knowledge DB). These parameters are defined by the experts. As its output, this process updates the Classifier Results Log and stores the Rules to be executed by the Adaptive Transformation Service only if the obtained results are better than the results stored in the log (step 9 in Figure 4).
3. Case Study
3.1. The CIESOL Building
3.2. Data Acquisition and Preprocessing
3.3. Data Classification
3.3.1. Standard Classifiers
- a)
- The OneR classifier [49] uses the minimum-error attribute for prediction, discretizing numeric attributes.
- b)
- The NNge classifier [50] is based on the generic algorithm.
- c)
- The C4.5 classifier [51] generates a decision tree using entropy.
- d)
- The Multilayer Perceptron algorithm (MLP) [52] (artificial neural network) uses back-propagation to classify our system’s different actions based on prior information.
- e)
- The K-nearest neighbors classifier (K-NN) [53] assigns the action of the class of its nearest neighbor.
- f)
- The Naive Bayes classifier [54] where it is assumed that all variables are independent of each other given the class.
3.3.2. Fuzzy Classifier
- The rule induction may be affected by replacing a hyperbox Aj with a larger hyperbox ai Aj, where the larger hyperbox is assigned a category label Cj.
- A rule Aj → Cj; j = 1; L defines a fuzzy set k (x ≤ Aj) in the family of hyperboxes such that hyperbox Aj corresponds to the core of fuzzy set k (x ≤ Aj).
- Fuzzy lattice reasoning can deal with semantic data and also non-numeric data, e.g., structured data (graphs).
- A fuzzy lattice reasoning classifier can deal with a missing data value in a constituent lattice Li by replacing a missing datum with a lattice interval [a, b] such that vi ([a, b]) = vi(θi(a)) + vi(b) ≈ 0. The latter replacement is semantically interpreted as absence of information.
3.4. Results and Discussion
- Lab 6: Reference temperature = 24° ± 1°
- Lab 8: Reference temperature = 23° ± 1°
- Knowledge data base (Knowledge DB). Stores the registers used in the data preprocessing previously described. It will be updated over time as the user executes different actions to the ones generated by the decision-making system.
- Rule model to be executed by the system (AOpDmMi). The rule model in which the rules generated by the classifiers in the data processing, are stored. This will be updated over time with the new rules generated in the Decision-Making Service.
- Classifiers DB. Stores the classifiers that have been selected as most suitable in the processing as well as its parameters (Rhoa, validation, etc.) In the case study of the CIESOL building, these will be the FLR and C4.5 classifiers.
- Expert’s Knowledge DB. Stores the criteria and parameters to be compared with the results obtained after applying the corresponding classifier in order to select from among the generated rules, those rules that best suit the corresponding criteria. For this case study (CIESOL) the following initial comparison criteria have been selected:
- -
- Correctly Classified Instances. The success rate allows us to identify the amount of cases tagged correctly by a classifier.
- -
- Kappa statistic measures randomness in the observed proportion of frequencies when categorizing qualitative variables.
- -
- Mean absolute error and Relative Absolute Error. The absolute and relative errors give us an idea of the imprecision of the provided data classification.
- The following secondary comparison criteria will be taken into account: (a) The classifier’s generation time and (b) the time to classify an instance (i.e., number of rules or depth of the tree).
- Classifier Results Log. To store the register of the results according to the parameters stored in the Expert´s Knowledge DB and obtained during any of the previous times the classifier has been run. In our case study the obtained results are those shown in Table 2 for Correctly Classified Instances, Kappa statistic, Mean absolute error, Relative Absolute Error, Time taken (to generate classifier) and Time taken (to classify an instance).
R6: {l = 1 ↔, i6 [522,663] ∧ (s6) ∧ (¬a) ∧ (b = 0)}
4. Conclusions
Future Work
Author Contributions
Funding
Acknowledgments
Conflicts of Interest
References
- Cheng, B.H.C.; de Lemos, R.; Geise, H.; Inverardi, P.; Magee, J. Software Engineering for self-adaptive systems: A research roadmap. In Software Engineering for Self-Adaptive Systems; Springer: Berlin/Heidelberg, Germany, 2009; pp. 1–26. [Google Scholar]
- Crnkovic, I.; Sentilles, S.; Vulgarakis, A.; Chaudron, M.R.V. A Classification Framework for Software Component Models. IEEE Trans. Softw. Eng. 2011, 3737, 593–615. [Google Scholar] [CrossRef]
- Bencomo, N.; Blair, G. Using Architecture Models to Support the Generation and Operation of Component-Based Adaptive System. In Software Engineering for Self-Adaptive Systems; Springer: Berlin/Heidelberg, Germany, 2009; pp. 183–200. [Google Scholar]
- Garlan, D.; Cheng, S.; Huang, A.; Schmerl, B.; Steenkiste, P. Rainbow: Architecture-Based Self-Adaptation with Reusable Infrastructure. Computer 2004, 3737, 46–54. [Google Scholar] [CrossRef]
- Floch, J.; Hallsteinsen, S.; Stav, E.; Eliassen, F.; Lund, K.; GjÃÿrven, E. Using Architecture Models for Runtime Adaptability. IEEE Softw. 2006, 23, 62–70. [Google Scholar] [CrossRef]
- Fleurey, F.; Solberg, A. A Domain Specific Modeling Language Supporting Specification, Simulation and Execution of Dynamic Adaptive Systems. In Proceedings of the 12th International Conference on Model Driven Engineering Languages and Systems (MoDELS’09), Denver, CO, USA, 4–9 October 2009; pp. 606–621. [Google Scholar]
- Perrouin, G.; Morin, B.; Chauvel, F.; Fleurey, F.; Klein, J.; Le Traon, Y.; Barais, O.; Jezequel, J.M. Towards Flexible Evolution of Dynamically Adaptive Systems. In Proceedings of the 34th IEEE International Conference on Software Engineering (ICSE’12), Zurich, Switzerland, 2–9 June 2012; pp. 1353–1356. [Google Scholar]
- Hallsteinsen, S.; Hinchey, M.; Park, S.; Schmid, K. Dynamic Software Product Lines. Computer 2008, 41, 93–95. [Google Scholar] [CrossRef]
- Hinchey, M.; Park, S.; Schmid, K. Building Dynamic Software Product Lines. Computer 2012, 45, 22–26. [Google Scholar] [CrossRef]
- Cetina, C.; Giner, P.; Fons, J.; Pelechano, V. Autonomic Computing through Reuse of Variability Models at Runtime: The Case of Smart Homes. Computer 2009, 42, 37–43. [Google Scholar] [CrossRef]
- Irmert, F.; Fischer, T.; Meyer-Wegener, K. Run time Adaptation in a Service Oriented Component Model. In Proceedings of the Workshop on Software Engineering for Adaptive and Self-Managing Systems (SEAMS’08), Leipzig, Germany, 12–13 May 2008; pp. 97–104. [Google Scholar]
- Serral, E.; Valderas, P.; Pelechano, V. Supporting runtime system evolution to adapt to user behavior. In Proceedings of the International Conference on Advanced Information Systems Engineering, Hammamet, Tunisia, 7–9 June 2010; pp. 378–392. [Google Scholar]
- OSGi Alliance. OSGi Service Platform Service Platform Service Compendium, 1st ed.; OSGI Alliance: San Ramon, CA, USA, 2007; pp. 2–698. [Google Scholar]
- Hearnden, D.; Lawley, M.; Raymond, K. Incremental Model Transformation for the Evolution of Model-Driven Systems. In Proceedings of the 9th International Conference on Model Driven Engineering Languages and Systems (MoDELS’06), Genova, Italy, 1–6 October 2006; pp. 321–335. [Google Scholar]
- Kurtev, I.; van den Berg, K.; Jouault, F. Rule-based modularization in model transformation languages illustrated with ATL. Sci. Comput. Program. 2007, 68, 138–154. [Google Scholar] [CrossRef]
- Belaunde, M. Transformation Composition in QVT. In Proceedings of the 1st European Workshop Composition of Model Transformations (CMT’06), Bilbao, Spain, 10 July 2006; pp. 39–45. [Google Scholar]
- Wagelaar, D.; Van Der Straeten, R.; Deridder, D. Module superimposition: A composition technique for rule-based model transformation languages. Softw. Syst. Model. 2010, 9, 285–309. [Google Scholar] [CrossRef]
- Wagelaar, D.; Tisi, M.; Cabot, J.; Jouault, F. Towards a general composition semantics for rule-based model transformation. In Proceedings of the 14th International Conference on Model Driven Engineering Languages and Systems (MoDELS’11), Wellington, New Zealand, 16–21 October 2011; pp. 623–637. [Google Scholar]
- Porres, I. Rule-based update transformations and their application to model refactorings. Softw. Syst. Model. 2005, 4, 368–385. [Google Scholar] [CrossRef]
- Kolovos, D.S.; Paige, R.F.; Polack, F.; Rose, L.M. Update Transformations in the Small with the Epsilon Wizard Language. J. Object Technol. 2007, 6, 53–69. [Google Scholar] [CrossRef]
- Wimmer, M.; Martínez, S.; Jouault, F.; Cabot, J. A Catalogue of Refactorings for Model-to-Model Transformations. J. Object Technol. 2012, 11, 1–40. [Google Scholar] [CrossRef]
- Tisi, M.; Jouault, F.; Fraternali, P.; Ceri, S.; Bezivin, J. On the Use of Higher Order Model Transformations. In Proceedings of the 5th European Conference on Model Driven Architecture Foundations and Applications (ECMDA’09), Enschede, The Netherlands, 23–26 June 2009; pp. 18–33. [Google Scholar]
- Tisi, M.; Cabot, J.; Jouault, F. Improving Higher-Order Transformations Supporting ATL. In Proceedings of the 3rd International Conference on Model Transformation (ICMT’10), Málaga, Spain, 28 June–2 July 2010; pp. 215–229. [Google Scholar]
- Bonissone, P.P. Soft computing: The convergence of emerging reasoning technologies. Soft Comput. 1997, 1, 6–18. [Google Scholar] [CrossRef]
- Abraham, A. Neuro fuzzy systems: State-of-the-art modeling techniques. In Connectionist Models of Neurons, Learning Processes, and Artificial Intelligence; Springer: Berlin/Heidelberg, Germany, 2001; pp. 269–276. [Google Scholar]
- Piedra-Fernández, J.A.; Cantón-Garbín, M.; Wang, J.Z. Feature selection in AVHRR ocean satellite images by means of filter methods. IEEE Trans. Geosci. Remote Sens. 2010, 48, 4193–4203. [Google Scholar] [CrossRef]
- Piedra-Fernández, J.A.; Cantón-Garbín, M.; Wang, J.Z. Fuzzy Content-Based Image Retrieval for Oceanic Re-mote Sensing. IEEE Trans. Geosci. Remote Sens. 2013, 52, 5422–5431. [Google Scholar] [CrossRef]
- Parvinder, S.S.; Hardeep, S. Automatic Reusability Appraisal of Software Components using Neuro Fuzzy Approach. Int. J. Inf. Technol. 2006, 3, 209–214. [Google Scholar]
- Harpreet, S.; Vishal, K.T. Neuro Fuzzy Logic Model for Component Based Software Engineering. Int. J. Eng. Sci. 2011, 1, 303–314. [Google Scholar]
- Carutasiu, M.; Tanasiev, V.; Ionescu, C.; Danu, A.; Necula, H.; Badea, A. Reducing energy consumption in low energy buildings through implementation of a policy system used in automated heating systems. Energy Build. 2015, 94, 227–239. [Google Scholar] [CrossRef]
- Mavridis, N.; Pierris, G.; Ben Abdelkader, C.; Krstikj, A.; Karaiskos, C. Smart buildings and the human-machine cloud. In Proceedings of the 2015 IEEE 8th GCC Conference & Exhibition (GCCCE), Muscat, Oman, 1–4 February 2015; pp. 1–6. [Google Scholar]
- Agarwal, Y.; Balaji, B.; Gupta, R.; Lyles, J.; Wei, M.; Weng, T. Occupancy driven energy management for smart building automation. In Proceedings of the 2nd ACM Workshop on Embedded Sensing Systems for Energy-Efficiency in Building, Zurich, Switzerland, 3–5 November 2010; pp. 1–6. [Google Scholar]
- Marchiori, A.; Han, Q. Distributed wireless control for building energy management. In Proceedings of the 2nd ACM Workshop on Embedded Sensing Systems for Energy-Efficiency in Building, Zurich, Switzerland, 3–5 November 2010; pp. 37–42. [Google Scholar]
- Nguyen, T.A.; Aiello, M. Energy intelligent buildings based on user activity: A survey. Energy Build. 2013, 56, 244–257. [Google Scholar] [CrossRef]
- Harris, C.; Cahill, V. Exploiting user behaviour for context-aware power management, Wireless And Mobile Computing. In Proceedings of the IEEE International Conference on Wireless and Mobile Computing, Networking and Communications (WiMob’2005), Montreal, QC, Canada, 22–14 August 2005; Volume 4, pp. 122–130. [Google Scholar]
- Hawarah, L.; Ploix, S.; Jacomino, M. User behavior prediction in energy consumption in housing using Bayesian networks. In Proceedings of the 10th International Conference on Artificial Intelligence and Soft Computing, Zakopane, Poland, 13–17 June 2010; pp. 372–379. [Google Scholar]
- Hagras, H.; Callaghan, V.; Colley, M.; Clarke, G.; Pounds, A.; Duman, H. Creating an ambient-intelligence environment using embedded agents. IEEE Intell. Syst. 2004, 19, 12–20. [Google Scholar] [CrossRef]
- Dodier, R.H.; Henze, G.P.; Tiller, D.K.; Guo, X. Building occupancy detection through sensor belief networks. Energy Build. 2006, 38, 1033–1043. [Google Scholar] [CrossRef]
- Jouault, F.; Allilaire, F.; Bezivin, J.; Kurtev, I. ATL: A model transformation tool. Sci. Comput. Program. 2008, 72, 31–39. [Google Scholar] [CrossRef]
- Erl, T. Service-Oriented Architecture: Concepts, Technology, and Design, 1st ed.; Pearson Education, Inc.: Crawfordsville, IN, USA, 2005; pp. 2–51. ISBN 0-13-185858-0. [Google Scholar]
- Newman, S. Building Microservices: Designing Fine-Grained Systems, 1st ed.; O’Reilly Media, Inc.: Sebastopol, CA, USA, 2015; pp. 2–251. ISBN 978-1-491-95035-7. [Google Scholar]
- Jouault, F.; Bézivin, J.; Kurtev, I. TCS: A DSL for the specification of textual concrete syntaxes in model engineering. In Proceedings of the 5th International Conference on Generative Programming and Component Engineering (GPCE’06), Portland, OR, USA, 22–26 October 2006; pp. 249–254. [Google Scholar]
- Criado, J.; Rodriguez-Gracia, D.; Iribarne, L.; Padilla, N. Toward the Adaptation of Component-based Architectures by Model Transformation: Behind Smart User Interfaces. Softw. Pract. Exp. 2015, 45, 1677–1718. [Google Scholar] [CrossRef]
- Rodríguez-Gracia, D.; Criado, J.; Iribarne, L.; Padilla, N. A Collaborative testbed Web Tool for Learning Model Transformation in Software Engineering Education. Comput. Hum. Behav. 2015, 51, 734–741. [Google Scholar] [CrossRef]
- Rodriguez-Gracia, D.; Piedra, J.A.; Iribarne, L. Adaptive Domotic System in Green Buildings. In Proceedings of the 4th IIAI International Congress on Advanced Applied Informatics (IIAI AAI 2015), Okayama, Japan, 12–16 July 2015; IEEE Press: Piscataway, NJ, USA, 2015. [Google Scholar]
- Mital, D. Correlation based feature selection CFS technique to predict student performance. Int. J. Comput. Netw. Commun. 2014, 6, 197–206. [Google Scholar]
- Dounis, A.I.; Caraiscos, C. Advanced control systems engineering for energy and comfort management in a building environment. A review. Renew. Sustain. Energy Rev. 2009, 13, 1246–1261. [Google Scholar] [CrossRef]
- Alonso-Montesinos, J.; Batlles, F.J.; Bosch, J.L. Beam: Diffuse and global solar irradiance estimation with satellite imagery. Energy Convers. Manag. 2015, 105, 1205–1212. [Google Scholar] [CrossRef]
- Holte, R.C. Very simple classification rules perform well on most com-monly used datasets. Mach. Learn. 1993, 11, 63–91. [Google Scholar] [CrossRef]
- Martin, B. Instance-Based Learning: Nearest Neighbour with Generalisation. Ph.D. Thesis, University of Waikato, Hamilton, New Zealand, 1995. [Google Scholar]
- Quinlan, J.R. C4.5: Programs for Machine Learning, 1st ed.; Morgan Kaufmann: Burlington, MA, USA, 1993; Volume 1. [Google Scholar]
- Minsky, M.; Papert, S. An Introduction to Computational Geometry, 1st ed.; MIT Press: Boston, MA, USA, 1987. [Google Scholar]
- Aha, D.; Kibler, D.; Albert, M. Instance-based learning algorithms. Mach. Learn. 1991, 6, 37–66. [Google Scholar] [CrossRef]
- John, G.; Langley, P. Estimating continuous distributions in Bayesian classifiers. In Proceedings of the 11th Conference on Uncertainty in Artificial Intelligence, Montréal, QC, Canada, 18–20 August 1995; pp. 338–345. [Google Scholar]
- Kaburlasos, V.G.; Kehagias, A. Novel fuzzy inference system (FIS) analysis and design based on lattice theory. IEEE Trans. Fuzzy Syst. 2007, 15, 243–260. [Google Scholar] [CrossRef][Green Version]
- Petridis, V.; Kaburlasos, V. Clustering and classification in structured data domains using Fuzzy Lattice Neuro-computing (FLN). IEEE Trans. Knowl. Data Eng. 2001, 13, 245–260. [Google Scholar] [CrossRef]
- Kaburlasos, V.G.; Athanasiadis, I.N.; Mitkas, P.A. Fuzzy lattice reasoning (FLR) classifier and its application for ambient ozone estimation. Int. J. Approx. Reason. 2007, 45, 152–188. [Google Scholar] [CrossRef]
- Sun, J.; Zhang, Y.P.; Fan, J. Towards a Context-aware Middleware in Smart Car Space. In Proceedings of the 4th International Conference on Genetic and Evolutionary Computing, Shenzhen, China, 13–15 December 2010; pp. 276–279. [Google Scholar]
- Fouquet, F.; Morin, B.; Fleurey, F.; Barais, O.; Plouzeau, N.; Jezequel, J.M. A Dynamic Component Model for Cyber Physical Systems. In Proceedings of the 15th Symposium on Component Based Software Engineering (CBSE’12), Bertinoro, Italy, 25–28 June 2012; pp. 135–144. [Google Scholar]
- Inglés-Romero, J.F.; Vicente-Chicote, C.; Morin, B.; Barais, O. Towards the Automatic Generation of Self-Adaptive Robotics Software: An Experience Report. In Proceedings of the 20th IEEE International Workshops on Enabling Technologies: Infrastructure for Collaborative Enterprises (WETICE’11), Paris, France, 27–29 June 2011; pp. 79–86. [Google Scholar]











| Abrev. | Name | Description | Data Type |
|---|---|---|---|
| t | Ti_Sup_Lab | Temperature measured in room (°C) | Numeric |
| i | LightIntensity | Light intensity measured in room (lx) | Numeric |
| a | AlarPresActive | Central alarm activated (0, 1) | Boolean |
| s | SenMovLab | Motion sensor (0, 1) | Boolean |
| m | Month | Month of the measurements (1, 2, 3, 4) | Numeric |
| f | FANCLab | Fan coil Output: 0 Off, 1 Heating and 2 Air | Numeric |
| l | LightsLab | Indoor Lights Output: 0 Turn off, 1 Turn on | Numeric |
| Classifier | TBM | NR | CCI | ICI | KS | MAE | RMSE | RAE | RRSE |
|---|---|---|---|---|---|---|---|---|---|
| Fan coil | |||||||||
| FLR(rhoa 0.5) | 0.53 | 4 | 72.8374 | 27.1626 | 0.2329 | 0.1811 | 0.4255 | 56.117 | 105.941 |
| FLR(rhoa 0.8) | 0.7 | 15 | 94.0673 | 5.9327 | 0.8705 | 0.0396 | 0.1989 | 12.2569 | 49.5117 |
| FLR(rhoa 0.9) | 0.88 | 24 | 99.9976 | 0.0024 | 1 | 0 | 0.004 | 0.0049 | 0.9883 |
| IBK | 0.02 | - | 68.1185 | 31.8815 | 0.2663 | 0.2125 | 0.461 | 66.7205 | 115.6903 |
| C4.5 | 1.34 | 7 | 96.6025 | 3.3975 | 0.9313 | 0.0428 | 0.1218 | 13.414 | 30.4927 |
| Multilayer Perceptron | 159.24 | - | 99.519 | 0.481 | 0.9901 | 0.004 | 0.0497 | 1.2277 | 12.3844 |
| NaiveBayes | 0.38 | - | 97.1492 | 2.8508 | 0.9426 | 0.0455 | 0.1196 | 14.1098 | 29.7878 |
| NNge | 3.61 | 6 | 96.4578 | 3.5422 | 0.9287 | 0.0468 | 0.1244 | 14.5182 | 31.071 |
| OneR | 0.47 | 3 | 70.659 | 29.341 | 0.3885 | 0.1956 | 0.4423 | 60.618 | 110.107 |
| Indoor Lights | |||||||||
| FLR(rhoa 0.5) | 0.11 | 4 | 82.5045 | 17.4955 | 0.2842 | 0.175 | 0.4183 | 51.0667 | 101.0631 |
| FLR(rhoa 0.8) | 0.18 | 11 | 96.3502 | 3.6498 | 0.9456 | 0.0539 | 0.1329 | 12.523 | 28.4825 |
| FLR(rhoa 0.9) | 0.25 | 20 | 99.9989 | 0.0011 | 1 | 0 | 0.003 | 0.0038 | 0.8764 |
| IBK | 0.01 | - | 82.1024 | 17.8976 | 0.5341 | 0.181 | 0.3976 | 40.0031 | 81.2386 |
| C4.5 | 1.59 | 4 | 98.8795 | 1.1205 | 0.9567 | 0.0321 | 0.0612 | 5.2684 | 10.1256 |
| Multilayer Perceptron | 181.05 | - | 99.7729 | 0.2271 | 0.9954 | 0.003 | 0.0345 | 0.345 | 0.8956 |
| NaiveBayes | 0.74 | - | 96.6634 | 3.3366 | 0.8969 | 0.0807 | 0.1671 | 23.5765 | 40.3989 |
| NNge | 1.45 | 4 | 97.3552 | 2.6448 | 0.9358 | 0.0545 | 0.1203 | 14.3165 | 30.6898 |
| OneR | 0.45 | 13 | 77.805 | 22.195 | 0.0163 | 0.2219 | 0.4711 | 64.8394 | 113.877 |
| Abrev. | Attribute Name | SunBind Description | Data Type |
|---|---|---|---|
| b | BlindSenLab | Close (0,1) | Boolean |
| n | SunblindLab | Output: 1 Open/0 no action required | Numeric |
© 2019 by the authors. Licensee MDPI, Basel, Switzerland. This article is an open access article distributed under the terms and conditions of the Creative Commons Attribution (CC BY) license (http://creativecommons.org/licenses/by/4.0/).
Share and Cite
Rodríguez-Gracia, D.; Piedra-Fernández, J.A.; Iribarne, L.; Criado, J.; Ayala, R.; Alonso-Montesinos, J.; Maria de las Mercedes, C.-U. Microservices and Machine Learning Algorithms for Adaptive Green Buildings. Sustainability 2019, 11, 4320. https://doi.org/10.3390/su11164320
Rodríguez-Gracia D, Piedra-Fernández JA, Iribarne L, Criado J, Ayala R, Alonso-Montesinos J, Maria de las Mercedes C-U. Microservices and Machine Learning Algorithms for Adaptive Green Buildings. Sustainability. 2019; 11(16):4320. https://doi.org/10.3390/su11164320
Chicago/Turabian StyleRodríguez-Gracia, Diego, José A. Piedra-Fernández, Luis Iribarne, Javier Criado, Rosa Ayala, Joaquín Alonso-Montesinos, and Capobianco-Uriarte Maria de las Mercedes. 2019. "Microservices and Machine Learning Algorithms for Adaptive Green Buildings" Sustainability 11, no. 16: 4320. https://doi.org/10.3390/su11164320
APA StyleRodríguez-Gracia, D., Piedra-Fernández, J. A., Iribarne, L., Criado, J., Ayala, R., Alonso-Montesinos, J., & Maria de las Mercedes, C.-U. (2019). Microservices and Machine Learning Algorithms for Adaptive Green Buildings. Sustainability, 11(16), 4320. https://doi.org/10.3390/su11164320

