Next Article in Journal
Influences of Transformational Leadership, Transactional Leadership, and Patriarchal Leadership on Job Satisfaction of Cram School Faculty Members
Previous Article in Journal
Policy Reforms and Productivity Change in the Dutch Drinking Water Industry: A Time Series Analysis 1980–2015
 
 
Font Type:
Arial Georgia Verdana
Font Size:
Aa Aa Aa
Line Spacing:
Column Width:
Background:
Article

Requirements Based Design of Environmental System of Systems: Development and Application of a Nexus Design Framework

Institute of Environmental Systems Research, Osnabrück University, Barbarastr. 12, 49076 Osnabrück, Germany
*
Author to whom correspondence should be addressed.
Sustainability 2019, 11(12), 3464; https://doi.org/10.3390/su11123464
Submission received: 10 April 2019 / Revised: 17 June 2019 / Accepted: 19 June 2019 / Published: 24 June 2019

Abstract

Social, technological, and environmental systems have become increasingly interconnected. Integrated problems arising between embedded water, energy, and food systems, require political and strategic cooperation between the actors involved at multiple governance levels. A holistic design approach is needed to guide the inherent decision-making processes. In this article, we developed a normative decision-making framework based on System of Systems Engineering (SoSE) and demonstrated how it can help to foster the cross-sectoral design of solutions to these interlinked water, energy, and food issues. The actors involved in our case study demonstrated a strong interest in collaborating across sectors and participating in the transition to cross-sectoral and sustainable resource management practices. However, experts from science and practice face a high degree of uncertainty when they design solutions to cope with the existing regional problems. As almost all regions of the world are highly integrated in national and global markets, future research might consider conducting larger research projects that also link the design approaches to inter-regional, national, and international levels. Our methodological approach illustrates how such a project could be structured on a regional level and identifies the processes that are important to consider.

1. Introduction

The Water–Energy–Food (WEF) Nexus represents a promising approach for overcoming governance failures in dealing with complex and interconnected resource management challenges [1]. The WEF Nexus concept focusses on understanding and managing interdependencies between water, energy, and food systems with the aim of overcoming sectoral fragmentation and sustainability deficits. Therefore, the local and global importance of cooperation between the actors in the WEF Nexus governance can be demonstrated by the environmental effects of large-scale livestock farming where cooperation is essential to prevent resource overuse and negative environmental impacts [2].
On a regional level, the case of nitrate pollution of water bodies, in areas dominated by intensive agriculture in Germany, is one example of missing inter-sectoral coordination of sustainability goals in a Nexus system. The situation is characterized by trade-offs between energy production from biofuel-crops, profit optimization in food production through intensive agriculture, and the provisioning of drinking water for domestic use [1]. While the food and bio-energy industry often benefit from intensive agricultural practices, institutional restrictions with the aim of minimizing the nitrate load on groundwater and meeting the high demand for meat at the same time, makes decision making for farmers challenging. Trade-offs between these interlinked objectives are often unavoidable but they could be balanced by enhancing cooperation between the sectors, or, at least, taking it into account in pursuit of an overarching goal [3].
To understand these and other relationships between the nexus sectors of water, energy and food, and to come up with effective strategies to address the trade-offs, cross-sectoral interdependencies have to be identified. Several WEF Nexus frameworks have been developed, which focus on the different parts of the WEF Nexus, such as climate change [4], natural infrastructure [5], sustainable development goals [6], sustainable development and food security [7], landscape investment and risk management [8] and general conceptual frameworks [9]. These frameworks have proven to be successful in analyzing the overarching structure of the underlying systems, as well as understanding the processes and the actor relationships within each WEF Nexus case, from different perspectives and on different scales [8]. However, most frameworks do not focus on the different levels of detail in system design, which is particularly important for developing practical solutions to the integrated WEF Nexus problems and for taking action to strengthen sustainability in the WEF Nexus. Thus, what is missing from the actual nexus frameworks is a design-driven approach for nexus assessments.
As described above, decision-making in human–nature–technology systems such as the WEF Nexus is very complex, because actions in one part of the system often show emergent behavior at the overall system of systems level [10]. In addition, uncertainties among the actors who lack information on other sectors [11], ambiguities caused by various narratives in the different sectors [12], complex relationships within and between sectors, and heterogeneous requirements and constraints of the actors to take action, make decision-making in this nexus even more complicated. Therefore, we argue that these decision-making problems might be solved by applying a design perspective on the WEF Nexus. Designing the process of decision-making, i.e., providing helpful guidance on how to gain information, and how this information can be structured and modeled, might help to reduce and manage uncertainties in the WEF Nexus governance.
The concept of the WEF Nexus has been developed to contribute to a deeper understanding of the appropriateness of governance structures to address interdependencies in complex human–nature–technology systems. It focusses on “the interface and interactions between sectors instead of being defined from an inwards directed sectoral perspective” [1] (p. 3). Therefore, the nexus-perspective could support “a reframing of the problem perspective and could support more balanced negotiations of interests between sectors and engage diverse actors” [3].
Although cooperation between actors is a bottleneck in taking action in the WEF Nexus, no design framework currently exists that provides a structure for the decision-making processes in the WEF Nexus and which takes the complexity of these cross-sectoral interactions into account. Therefore, in this paper we discuss the advantages of System Engineering (SE) and System of Systems Engineering (SoSE) for analyzing the requirements and functions in nexus systems such as the WEF Nexus. We argue that the combination of SE and SoSE approaches, which largely focus on the process management and system design, help to address the complexity arising within the application of the nexus concept. To achieve this, we provide a structural design approach for the decision-making processes in environmental System of Systems (SoS). On a methodological level, there have already been attempts to connect SE approaches and the WEF Nexus perspective [13,14,15]. However, these studies often focus on the analysis of technical elements of the WEF Nexus. Our framework broadens the focus and emphasizes the design of human–nature–environment subsystems, which are often interlinked within the WEF Nexus. The framework illustrates essential conceptual approaches that should be incorporated into the design of decision-making processes, across nexus sectors. Incorporating the different viewpoints of the actors within each of the subsystems of water, energy, and food, is particularly important when designing a specific measure or strategy. By using the term, “framework”, we refer to Binder [16], who defines a framework as the provision of “a set of assumptions, concepts, values and practices that constitute the way of viewing the specific reality” [16] (p. 2). We illustrated the potential of our framework by applying it in an exploratory case study dealing with nitrate pollution of water bodies in Lower Saxony, Germany. We first conducted an expert workshop in a scientific context and asked experts in a group model-building setting to define requirements and functions for the development of a conceptual model of the case study region. To demonstrate the practical applicability of this model, we verified the outcomes of the workshop by comparing the data to the results of individual stakeholder interviews with practitioners.
The article is structured in six sections. Following the introduction, we provide a short theoretical background on the WEF Nexus perspective. We subsequently discuss the applicability of SE and SoSE in the field of natural resource management, and highlight the overlaps between requirements and functions, as they are described in the SE literature and the WEF Nexus perspective. The derivation of requirements and functions was integrated into (1) a participatory modeling exercise, and (2) a two-day group model-building workshop. The latter included the development of an overarching vision of the regional WEF Nexus to address uncertainties in strategy planning caused by complexity and ambiguity, and the formulation of alternative system designs that could enable practitioners and decision makers to design more sustainable and effective strategies. In Section 3, we present our Nexus SoS Design Framework—Functions, Requirements, Evaluation, Structures, Constraints, and Outputs (FRESCO). In Section 4, we illustrate the application of our framework by describing its application in the exploratory expert workshop. Finally, we conclude that our framework can help to better understand the complex relationships of the WEF Nexus, by focusing on the requirements and functions of different governance levels represented in the WEF Nexus concept.

2. Theoretical Background

2.1. The WEF Nexus

The WEF Nexus can be used to define the problem of lack of coordination and cooperation mechanisms between the water, energy, and food sectors, despite the strong interdependencies between these sectors [1]. The approach refers to a growing research field that fosters cross-sectoral analysis of water, energy, and food issues to overcome sectoral fragmentation and the resulting sustainability deficits. The term “Nexus” itself is used in many different ways. Although the WEF Nexus concept has already been applied in several case studies and with different methodologies, “there is no fixed concept of Nexus, and the Nexus is internationally interpreted as a process to link ideas and actions of different stakeholders under different sectors and levels for achieving sustainable development” [17] (p. 3). Therefore, it can be understood as a systems thinking concept [18]. We define “Nexus” as complex relationships between the actors or actor groups, institutions, requirements, functions, subsystems or other elements, which are considered to be part of the overall SoS. Examples of Nexus systems are subsystems (Water, Energy, and Food), governance levels (household level, community, municipal, sub-state, regional, state, interstate, macro-regional, national, binational, and multinational) or complex relations within social systems (e.g., network structures). One innovative and important aspect of the Nexus concept is the focus on multi-centric perspectives and the interdependencies between sub-systems [19]. Hence, the analysis of the overall system structure through a multidisciplinary problem-oriented assessment, forms the bottom line of the Nexus approach. Consequently, the WEF Nexus is defined as the complex relationships between Water, Energy, and Food Systems.
Since 2011, the Nexus approach has become increasingly prominent, starting with the “Bonn 2011 Conference: The Water, Energy and Food Security Nexus Solutions for the Green Economy” and gained attention worldwide. Several frameworks have been developed, each trying to encompass the core idea of the concept, having an integrated approach to achieve water, energy, and food security [8,20,21]. What makes the understanding of the WEF Nexus complex, are the different functions, processes and their feedbacks in each subsystem (Water, Energy, and Food) as well as different governance levels, which have different legislation, organizations and underlying rules for resource management. It is not only these complex heterogeneous elements but also the different concepts for understanding social, ecological, and technical subsystems that make it difficult to understand a WEF Nexus system [8]. As described by Bhaduri et al. [22] (p. 723), “security in food, energy and water is interwoven with human, economic and environmental sustainability”. Therefore, in our view, WEF Nexus research should ideally apply multidisciplinary methods to assess water, energy, and food-related issues from an inter-sectoral perspective, in order to identify systemic solutions to complex resource management problems. However, in practice, the individual goals of the three sectors still lead to suboptimal outcomes for resource management on a macro scale.
As illustrated by Pahl-Wostl [1], the WEF Nexus could be used to enhance coordination among the actors by balancing the “negotiations of interests” between them [1] (p. 10). This can help to design individual sectoral goals and system structures, which lead to more sustainable and integrated solutions for the overall SoS. However, decision-making in the WEF Nexus is complex because of “fragmented approaches to planning and policy implementation (which) arise from competition among urban and rural local governments for central fiscal transfers, overlapping jurisdictional boundaries and inadequate management coordination among line departments and ministries” [23] (p. 24). The “lack of synthesis of nexus knowledge”, is consequently one of the most important gaps in nexus research [22] (p. 729), and reveals the fact that effective WEF Nexus analysis requires the collaboration of experts from diverse scientific disciplines [9]. However, a formalized concept which integrates the heterogeneous elements needed for an effective synthesis into a WEF Nexus analysis, is currently missing.
Nevertheless, WEF Nexus frameworks are not a novelty. While several of these frameworks exist, they often do not focus on the different levels of system design, which is particularly important for developing practical solutions to integrated WEF Nexus problems [8].
For example, the “IISD’s Water–Energy–Food Security Analysis Framework”, developed during the Bonn Nexus conference 2011, was supposed to promote the importance of the concept of security in nexus research and conceptualize WEF Nexus related concepts, such as the Ecosystems Service Concept [8,24]. What remains missing is a high degree of specificity of the operationalization, in empirical terms.
To close this gap, we see, in particular, the potential in applying a design and process-oriented perspective in nexus systems. The objective of design in a WEF Nexus context could be, for example, the design of strategy-building processes, natural or technological functions, or the implementation of cooperation mechanisms or new governance structures.
The underlying goal of many WEF Nexus approaches is to induce transformative change in the system [8,9]. However, only if the functional relationships between the subsystems of water, energy, and food are understood, can cooperation between these subsystems be enhanced; insights on the different levels on a larger scale, also help. SoSE can contribute to closing this gap at a conceptual level. It guides the establishment of an “Effective Frame of Reference” [25] (pp. 33–42), meaning an analysis that identifies, facilitates, and guides the implementation of systemic approaches and solutions with the aim to solve WEF Nexus challenges. More specifically, the analysis of processes, functional designs and their requirements and constraints, as well as how they all relate to each other, can contribute to the development of a more detailed representation of the WEF Nexus. While the nexus approach is deliberately conceptualized in a broad way, SoSE can support this concept with specific tools and methods that can be used to describe and manage a Nexus problem.

2.2. System of Systems Engineering and Natural Resources Management

SoSE is a special type of Systems Engineering that aims at designing SoS or parts of it. In the engineering domain, SoS is commonly defined as a collective system with autonomous and diverse subsystems, which are dynamically connected with each other and have their own goals contributing to the overall goal of the SoS [26]. Historically, SoSE did not include the design of non-technological interrelationships that are inherent, for example, in complex adaptive human–nature–technology systems. Therefore, we built on the SoS definition of Hipel [27,28], and added a social and nature environmental perspective to the SoSE approach. We defined an environmental SoS as a complex adaptive human–nature–technology system that is usually governed by multiple subsystems and follows an overall SoS objective.
Originally, SE was perceived as an approach that “seeks to optimize the overall system functionality, utilizing weighted objectives and trade-offs in order to achieve overall system compatibility and functionality” [25] (p. 2). “It focuses on holistically and concurrently discovering and understanding stakeholder needs; exploring opportunities; documenting requirements; and synthesizing, verifying, validating, deploying, sustaining and evolving solutions while considering the complete problem, from system concept exploration through system disposal” [29] (p. 1). SE was developed around the 1950s. After the NASA began its first Apollo mission, a variety of heterogeneous subprojects under the Apollo program, technical subsystems, as well as functions and processes needed for the implementation of the program had to be coordinated, to successfully achieve the overall program objective. During the next 20 years, the rising complexity of engineering systems led to more sophisticated SE methods. The simultaneous development of object-oriented modeling methods led to the opportunity to handle even more complex system designs [25].
The term “System of Systems” was to the best of our knowledge first mentioned by Ackoff [30]. After this, the SoS approach was further developed by Jackson and Keys [31,32], who built their work to a large extent on the complexity theory described by Simon [33]. Afterwards, the SoS approach was further expanded by Maier [34] who defines principles for the classification of SoS. The SoS Engineering literature proposes these principles, also called “Maier’s criteria”, as elemental parts on which the idea of SoS and SoSE is based. Following Maier [34], these criteria are: (i) “operational and managerial independence”, i.e., the subsystems can and do maintain their functions independently from other subsystems; (ii) “geographical distribution”, i.e., the subsystem elements are strongly coupled through spatial proximity, but the subsystems are only loosely coupled; (iii) “emergent behavior”, i.e., the development of new emerging properties through interconnectivity of subsystems; and (iv) “evolutionary development”, i.e., objectives, functions, and processes in the SoS can change continuously. These criteria classify a system as a SoS [34]. However, the discussion will show that Maier’s criteria do not necessarily apply for SoS in a socio-ecological systems context.
Due to the formulation of different SoS types (i.e., virtual, collaborative, acknowledged, and directed SoS), SoSE supports, in comparison to other approaches, a standardized modeling method for representing diverse actor goals [35]. (1) An acknowledged SoS has a common purpose, a common manager (e.g., a Meta-SoS agent to supervise the functions of the SoS), and common resources. Nevertheless, the individual subsystems keep their own identity and goals. Changes in the system are based on collaboration between the agents and the systems. (2) A collaborative SoS has no central entity. The cooperation between the key system and the actors provides the mechanism to maintain the SoS functions. (3) A directed SoS is a centrally managed system, to ensure the SoS functions, whereas the functions of the system components are inferior to the overall SoS function. (4) A virtual SoS has no central agreed purpose for the SoS [34,35]. While, SE and SoSE were originally developed to optimize process development and product design of technical systems and complex and dynamic projects, SoSE also offers “strategic and operational methods to carry out creative problem-solving on our most pressing global problems, which involve multiple participants in interconnected complex systems” [28] (p. 7).
However, during a literature review, we identified a lack of SoS models and SoSE approaches, which relate to socio-ecological systems like the WEF Nexus. The SoS literature focuses mainly on managing technical infrastructures [36,37]. Complexities and uncertainties [37,38], as well as coupled technical-human systems are often described without explicit links to environmental issues [39,40,41,42]. A technical overview about the role of SoS model applications in SoSE is provided by Mittal et al. [41], whereas Keating et al. [42] gives a broader overview about the applications of the SoS approach. In the latter, only one chapter points to an explicit link to environmental issues [27]. Additionally, more recent publications such as a special issue on SoS in the IEEE–Reliability Society do not emphasize linkages to natural environment resources [43]. One of the most influential authors who explicitly relates SoS to environmental themes is Hipel, who proposes SoS as an approach to inform integrated water resource management and to enhance food security [28,44]. Further information about environmental issues and their linkages to SoS can be found in Hadian and Madani [45], Hipel et al. [46], Lehman et al. [47], and Yaeger et al. [48]. Applications of the SoSE concept include, but are not limited to the model development of the whole or parts of a SoS; decomposing the constituent subsystems within a SoS; understanding specific processes and functions within a SoS; or a combination of those.
Frameworks from the engineering domain have mainly been developed for application in a technical context. These frameworks are generally goal-oriented, incorporating the needs of actors, and include design constraints, as well as economic factors like costs and risks. The Department of Defense Architecture Framework (DoDAF) or the similar Ministry of Defense Architecture Framework (MODAF) used by the British Defense industry, illustrate these principles [49]. These frameworks are classified as “Architecture Frameworks” and also guide a structured system design process. Other frameworks organize the system architecture into different viewpoints. One example for such a framework is the 4 + 1 architectural view model [50]. It describes four views on a system (i.e., “Logical View”, “Development View”, “Process View”, and “Physical View”, which all support scenario development). We hope that those principles help to inspire people beyond the SE field and, therefore, propose a process-oriented SoS design framework for application in a resource management context.
A policy-oriented approach on SoSE is taken by Agusdinata [51], who analyzed the extent to which alternative policy-solutions constitute fairness among the involved policy actors. Meta-models also exist that describe the general aspects of complex systems and emphasize the importance of multi-view management of these systems (i.e., IEEE 1471 or ISO/IEC/IEEE 42010:2011).
To recap, conceptual approaches bridging the gap between SoSE and environmental management on local, regional, and global levels are not a novelty [27,28,44,52], but a framework to apply the process-oriented nature of SoSE in the nexus design is still missing.
We close this gap by proposing a SoS Nexus design framework that is tested in an exploratory expert workshop. This includes the application of participatory modeling and group model building methods to derive a concept of operations, requirements, and functions, as an underlying basis for a more sophisticated and detailed systems design. These SE tasks are usually not part of a group model building process where often facilitating (social) learning, building trust, and a common ground among the actors and helping them to understand the system structure and behavior, are most important [53,54]. As requirements are particularly important for a successful system design process [55], we specifically focus on the elicitation of requirements and conclude on the practicability of this approach in a group model-building context.
In the following, we first present our conceptual basis and framework. In Section 4, we illustrate a first application of the framework on an exploratory case, in the context of the WEF Nexus.

3. The Nexus System of Systems Design Framework “FRESCO”

3.1. Introduction to the Framework

The “FRESCO” framework (Functions, Requirements, Evaluation, Structures, Constraints, and Outputs) is a general process design framework for application on environmental SoS. The framework is derived from SoSE concepts but uses narratives from the resource management domain. By following the process of the framework, the complexity of environmental SoS can be included into a system design task.
The main objective of FRESCO is to support the process design of decision-making strategies by including user-based requirements and functions into the decision-making process. One objective of engineered systems is to include a user-oriented system architecture and functions in the design of systems [25]. This is done, for example, to improve the usability or acceptance of the system for the system users. However, deciding for a specific system architecture can be very complex and requires additional tools and methods that help to reveal the actual effects of the system architecture on the overall SoS [56]. Particularly in complex, natural environmental systems, i.e., environmental SoS, the actors still have to take decisions on the system design after the architecture or functions have been implemented. For example, the political actors have to decide for or against new policies, or experts from practice, such as farmers, have to decide within their decision-making space, to change their cropping behavior. This steady re-design of systems requires ongoing decisions on different governance-levels. These decision-making processes in natural resource management can face a high degree of uncertainty because of existing trade-offs, several consequences of the decision, optional alternatives which are maybe more feasible or because of different objectives from different actors [57]. Knowing one’s own role in the system and being able to understand the effects of the strategies used for other subsystems or for the whole SoS, should be natural for a decision maker [28]. Knowledge about the system and about the effects of a decision in terms of requirements and functions, might help understand and predict these effects. Therefore, we understand the decision-making problems that are inherent in natural environmental SoS as design problems, and provide a framework to guide this system design.
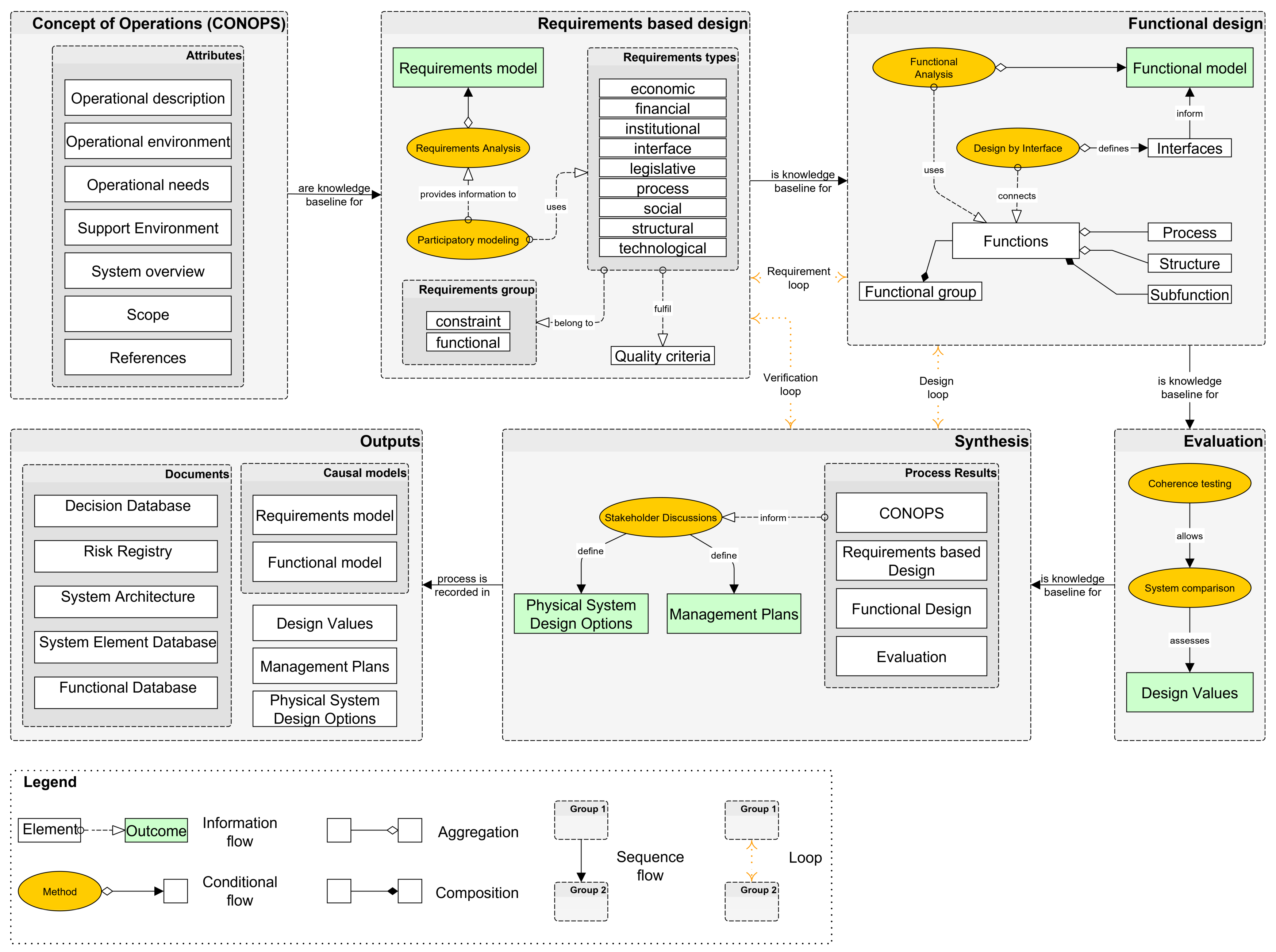
Our framework uses six concepts of the SE process and specifies their interdependencies, as well as inherent operations for application on human–nature–technology systems modeling. SE is understood as an iterative and feedback-driven approach [25]. As a result, steps 2–5 of the framework should be applied iteratively. The outcomes of each step built up on each other, which implies a stringent step-by-step application of the framework. Figure 1 shows our framework. In the following, we will explain the key elements and linkages.

3.2. Elements of the Framework

3.2.1. Concept of Operations (CONOPS)

We defined CONOPS by following the specification ANSI/AIAA G-043-1992 as “the user definition of how the overall organization will be operated to satisfy its mission. A verbal and graphic statement, in broad outline, of an organization’s (enterprise’s) assumptions or intent in regard to an operation or series of operations of new, modified or existing organizational (enterprise) systems” [58] (p. 2).
As described by Hoff [21] (p. 12), there is “a need for a coordinated and harmonized nexus knowledge-base and database indicators and metrics that cover all relevant spatial and temporal scales and planning horizons”. CONOPS can be used to address this need by focusing on “what is there” in the beginning of the design process. The knowledge gained can then be used to further inform, for example, a participatory scenario approach, as suggested by Bizikova et al. [8].
During the development of the CONOPS, an even focus on the included Nexus subsystems, e.g., water, energy, and food sectors in the WEF Nexus should be ensured. Taking the example of the WEF Nexus, each of the sectors follows its own functional rules and has individual structures and goals [59]. The water sector might depend mainly on environmental functions and services, such as nutrient cycles or natural water filtration processes, whereas a technical subsystem, such as an energy supply system, depends more on technical processes such as correct implementation of software and hardware in a bio-energy plant, or reliable maintenance in more complex, large-scale, combined heat and power plants. Every Nexus system has a unique composition of these subsystems and is characterized differently. Therefore, the trade-offs and synergies, such as water quality versus extensive food production systems, or the development of the renewable energy-sector, in line with a high stability of power consumption networks, have to be understood before modeling the system and designing solutions to the integrated problems inside the system.
To describe the operationalization of a Nexus system, we are following Cloutier et al. [60], who included the following seven elements, formulated as attributes, in our framework (Figure 1):
  • “Scope” of the CONOPS document: The intention of the design process is described. In the Nexus context this should incorporate the definition of a central problem variable or solution strategy that has a high centrality among all subsystems. Current studies suggest the use of the concept of “security” or “risk”, to address governance challenges arising from the different logics of the concepts of water, energy, and food systems [1,61].
  • “Referenced” documents: To be able to analyze the context and specific conditions for the system design, a comprehensive literature review informs the later steps in the design process.
  • User-oriented “operational description”: A description of already implemented policies, management plans, current actor activities, and actor relationships, build up a user-oriented view on the nexus. This can include but is not limited to official government statements, strategic documents, and the actor relationship networks.
  • Basic operational principles or “needs”: Description of principles from the actor view that determine their behavior and actions (e.g., how decisions on the uptake of subsidized practices are taken).
  • System “overview”: Basic description of the system architecture, relationships, and interfaces. A first conceptual model of the system parts can support the design process in later stages (e.g., a causal model of the actor’s operational principles).
  • “Operational environment”: Information on the administrative structures in which the individual actors perform their tasks. In the nexus context, this is often the respective subsystem (e.g., water, energy, or food) with which a particular actor is primarily associated..
  • Enabling conditions or “support environment”: Conditions that support the achievement of the overall systems’ purpose. This could be formal or informal institutions, different actor networks, the degree of multi-level interactions, or governance modes. These factors could be used to understand environmental governance regimes, the design of which can significantly influence the effectiveness of environmental resource management strategies [62].

3.2.2. Requirements and Constraints

Requirements are defined as factors to be fulfilled for an actor to achieve an individual task in the operational environment. Constraints are limitations from the actors’ point of view that impact design solutions or the implementation of the engineering process [63]. Constraints focus on the actual problems by highlighting the limitations of requirements. Therefore, to limit the risks for the design process to fail, requirements and constraints are important to capture during the whole design process. In line with the SE literature, we formulate constraints as a requirement type.
One innovative element of the SE for nexus designs is the requirements quality criteria. These criteria can be used to ensure that the design process follows requirements which are correct, complete, consistent, traceable, unambiguous, testable, and atomic [25] (see also Table 1). Collecting information on requirements and constraints together with the involved actors, by applying participatory modeling exercises, can help to identify trade-offs and synergies within a nexus system, to reveal the limits of physical design solutions, and to build a basis for future stakeholder discussions. According to the SE literature, requirements can be clustered into different categories, such as functional requirements and constraints. To better grasp the complexity of non-technical systems such as social and natural environmental systems, the developed FRESCO framework differentiates between four categories of requirements and constraints:
  • Institutions: Institutions are defined as “rules governing the behavior of actors”. They can be further categorized into formal and informal institutions. Formal institutions are “codified in regulatory frameworks or any kind of legally binding documents…Informal institutions refer to socially shared rules such as social or cultural norms” [3] (p. 32–33) (e.g., a formal institutional requirement for an actor in order to be able to comply with good agricultural practices is to get a specific amount of subsidies).
  • Technology: Technology is defined as “…tools, machines, and knowledge to create and control a human-built world consisting of artifacts and systems, associated mostly with the traditional fields of civil, mechanical, electrical, mining, materials,…chemical engineering…, aeronautical, industrial, computer, and environmental engineering” [64] (p. 4). This particularly includes technical infrastructure (e.g., water treatment plants or electricity networks), as well as natural infrastructure (e.g., river systems, landscapes, or soil composition). For example, one technological requirement for filtering nitrate out of polluted groundwater could be the development of an innovative water treatment plant.
  • Expectation: Expectations “determine what the customer wants the system to accomplish, and how well each function must be accomplished” [63] (p. 42). Expectations are qualitative measures of each actors’ system requirements. These could be expectations regarding future scenarios, or expectations regarding solutions to actual problems (e.g., an actor expects the increasing amount of conditional agricultural subsidies or the agreement on a new water directive). Expectations are particularly important to understand the motivation behind actions of actors.
  • Interface: An interface represents a crossing point of an object to other objects, or more generally to its environment. It serves to ensure certain rules in the communication between objects and the environment by requiring certain operations to the object implementing the interface [65] (e.g., an umbrella organization for communicating knowledge through a network of actors). The design of interfaces further specifies the functional model of the system in a later system design step.
These four basic categories can be adopted, depending on the specific need of the applied design process. For example, for the presented exploratory case study, nine requirement types are defined (i.e., economic, financial, institutional, interface, legislative, process, social, structural, and technological) (Figure 1).
A requirements model can be derived in a participatory process by defining requirements and their causal relationships. This can be done by applying participatory modeling with causal loop diagrams [66,67].

3.2.3. Functions

Functions are defined as “discrete actions…necessary to achieve the system’s objectives” [63] (p. 45). “Subfunctions” rely on their constituent primary function and specify it. All functions have a structure and processes that further define them. Many functions can build “functional groups”. In the context of the WEF Nexus, we support the idea of conceptualizing ecosystem services as functions. Ecosystem Services are defined as “the benefits people obtain from ecosystems” [24] (p. 3), [68] (p. V). This also allows to integrate the concept of payments for ecosystem services into the scope of our framework. The concept can be used to assess incentives on human behavior to achieve the overarching SoS objectives [69].
“Functions” can be either natural, if it is a naturally provided function (e.g., wetlands or pollination), or artificial if the function exists because of human impacts (e.g., pest control). “A process is a sequence of behavior that constitutes a system and has a goal producing function” [30] (p. 666). Processes can be natural or artificial (e.g., beekeeping or crop rotation). Structures—the structure is specified by the relationships between system elements [70]. These elements include functions whose relationships define the functional structure of the system. Functional groups—following Halbe et al. [70] (p. 83), functional groups are “a concerted set of functions and underlying processes and structures”, e.g., a dam that combines more than one function and process. These only develop if a minimum of two functions fulfil a joined objective. Sub-functions—functions which further define a different function are called “sub-functions”. Their existence relies on their constituent function (composition).
The formulation and analysis of functions with the above-described structure, results in a detailed model of the “functional architecture” of the assessed nexus system. It is a key element for the optimization of the physical design process in the end of the SoSE process [63].

3.2.4. Evaluation

Evaluation from the SE perspective includes “technical management activities required to measure progress, evaluate and select alternatives, and document data and decisions” [63] (p. 33). The overall goal is to minimize the risk of the process and failure of the physical system design during implementation. While the SE literature mainly uses the term “technical risks” [25], evaluation in a nexus context should also encompass economic, social, and ecological risk assessments, to meet the requirements of analyzing environmental SoS. Based on the SE literature, the following concepts should be considered for a comprehensive evaluation process—design costs, process costs, design risks, process risks, and Life Cycle Costs. A conceptualization of these cost and risk categories for nexus systems is still the subject of further development. If the framework is applied with participatory processes, these can additionally be evaluated with the COPP framework, for an evaluation of the participatory methods [71]. Additional evaluation criteria might be the actor’s “level of influence”, “public supervision of the results” or “learning of agents” in evaluation workshops, document analysis, discussion groups, or questionnaires [72]. A possible outcome of the evaluation step could be the formulation of the additional value of system design for the actors. This could be achieved by comparing the status quo from the CONOPS step with the new functional design. Checking if the design suggestions are coherent with the actor requirements is required, before comparing the “old” and the “new” system.

3.2.5. Synthesis

Communicating findings, developing strategies, and planning physical system designs is one of the main objectives of the system design process [25]. To reorganize the individual objectives of different subsystems, and to allow for a common nexus goal to be defined, ideally means to develop strategies for implementing an overall management plan that is based on the requirements and functional analysis. If this step is carried out with participatory methods such as stakeholder workshops, applying methods which focus on understanding the learning effects and institutionalizing sustainable cooperation between the actors involved might be advisable [73]. Attributes of the synthesis-step are (i) “Management Plans”—concrete decision-making plans as a precursor to measures which could be adopted (e.g., adaption of EU water framework directive is needed), as well as (ii) “Physical System Design Options”—the design or redesign processes of real systems, including policy recommendations, as well as practical changes made by the actors of the system (e.g., voluntary self-commitments).

3.2.6. Outputs

Outputs in the SoSE process are defined as “any data that describes or controls the product configuration or the processes necessary to develop that product” [63] (p. 33). The outcome of this step is a report of the overall engineering process. We suggest to carry out this step at the very end of the engineering process, to ensure an open design process without decision plans being fixed too early. The latter could, for example, be a risk for a productive participation process [74]. To ensure an effective implementation of the adopted measures, the literature suggests to apply adaptive co-management or long-term oriented monitoring systems [75]. Adaptive co-management is defined as “a longterm management structure that permits stakeholders to share management responsibility within a specific system of natural resources, and to learn from their actions” [75] (p. 87). For an application in the SoS context, also see the “policy development framework” by Hipel [28]. The latter has to be particularly capable of monitoring different scales in environmental SoS, such as the WEF Nexus, interlinkages between different resources, as well as between the multiple subsystems [7,76]. According to the SE literature, the outputs are basically informed by all SE design steps taken before, but is particularly defined through a set of different document types: (i) Decision database—list of possible decisions designed that could influence the physical system design and the decisions made during the engineering phase. This includes but is not limited to policy designs, suggestions for changes of the functional structure, or the implementation of new sectoral interfaces; (ii) risk registry—list of risks assessed during the engineering process; (iii) system architecture—description of the alternative system architectures suggested during the engineering process; (iv) system element database—list of all system elements assessed, used, or designed throughout the engineering process; and (v) functional database—list of all functions and processes assessed during the engineering process, including functions and processes of alternative system designs [25].
In addition to the six main steps of the FRESCO framework, three “verification-loops” that connect the steps are included in the framework. These loops are formulated according to the standard SE process [63]. Their overall goal is to ensure consistency throughout the process. In the group model building workshop, the translation of requirements into functions, helped the participants to identify which requirements were important to consider for specific functions. They gained an advanced understanding of the others’ solution strategies and a discussion evolved. This identification of interdependencies between requirements and functions helped to better understand different viewpoints of the participants and could lead to the development of an overall SoS objective. However, the latter required a minimum agreement among the participants.
  • Loop 1—Requirement Loop: This loop connects the requirement analysis and functional analysis. It is defined as the translation of requirements to functions. The traceability of each system function back to the corresponding requirement has to be verified to understand the SE process and to manage system changes [25].
  • Loop 2—Design Loop: This loop connects the functional analysis and synthesis. Actors involved in the SE process have to agree on the designed management plans that achieve the prerequisite system functions.
  • Loop 3—Verification Loop: This loop connects the requirement analysis and synthesis. Analogous to the Design Loop, requirements have to be fulfilled by agreements made in the synthesis step.

4. Framework Application

In the following section, we demonstrate how our framework could be applied to guide decision planning through participatory system design, for a specific case study region (Figure 2). For the purpose of defining the CONOPS, we used insights from 14 individual stakeholder interviews on the topic of bioenergy production in the region conducted in 2015. The interviews were conducted in the context of a seminar in the study program “Environmental Systems and Resources Management” in the Osnabrueck University Germany. We identified that “Groundwater Quality” was perceived as the most central and important variable among the stakeholders. As also described by Pahl-Wostl [2], high livestock densities and excessive manure production in the area has been causing nitrate and phosphorus pollution of water bodies. As additional preparation for our workshop, we asked one scientific expert to conduct a pre-participatory modeling exercise where we already included the nexus perspective. This preparatory interview (or pre-interview) helped us to better understand the underlying functions and the status-quo in the region and allowed us to better mediate the following workshop. This two-day group model-building workshop with experts from science was aimed at identifying and relating the different levels of complexity of the regional WEF Nexus in the Federal State of Lower Saxony in Germany, to develop a normative conceptual system design, based on the requirements and functions. The combined insights from the pre-interview, individual stakeholder interviews, and the workshop, captured important concepts of the status-quo and facilitated a more precise picture of the requirements and function needed for a sustainable transformation in the case study region.
Simplified system models that were developed together with the actors participating in the workshop, particularly helped us to understand the linkages of inherent subsystems with different functions in the water, energy, and food domains. This actor-oriented system view enabled decision makers to design or re-design systems that are specifically targeted to the requirements and expectations of the system users (actors) [25]. Additionally, the workshop results served as a database for subsequent analyses, in which the focus lay on the trans-sectoral requirement mapping, as well as derivation of important system functions and processes. However, building up a common ground among the experts participating in the workshop was challenging. Therefore, we used parts of the vision modeling approach as a supporting element. As described by Iwaniec et al. [77], the aim of vision modeling is to express the structure and function of a future system design in a system model and, finally, to guide the system towards an anticipated state. Considering this idea in a participatory setting, such as in a group model-building workshop, we found that talking about visions in the beginning of the engineering process, allows experts and stakeholders to find common ground, align narratives between them, and guide an open discussion. From a SE viewpoint, the visions formulated in the workshop are the representation of CONOPS. They explain how the desired system should be operated. We know that a comprehensive vision modeling exercise includes more steps, such as applying quality criteria for the formulated visions [78]. However, in our case, we focused on building up a common ground and align the different angles from the participants who had diverse knowledge backgrounds. Each participant was asked to write down at least two visions which are most important to consider, based on the scientific expertise. In total, 30 visions were mentioned, whereas 16 were related to agriculture, 6 to cooperation and integration, 3 to energy 2 to the region, and one each for structures, technology, and water (Figure 3). All experts, at least, formulated one vision which had a link to cooperation mechanisms and agriculture. As a result, participants chose the vision of a less meat-consuming society, which included the integration of farmers, suppliers, and consumers’ viewpoints for the central discussion topic in the workshop.
Next, requirements that were needed to design the transformative pathway from the current system state to the desired outcome were formulated according to the agreed vision. These requirements were structured according to the requirement types in our framework (Figure 1). The single requirements can be found in Table S2 (Supplementary Materials).
Afterwards, workshop participants defined key-functions and sub-functions for the WEF Nexus model. The requirements from the preceding modeling step were used to define the specific purpose and content of each function. Participants differentiated between ecosystem functions and steering functions, as the main functions of the WEF Nexus model. The developed requirements and functions were discussed in several discussion rounds, with respect to their effect and importance for the regional WEF Nexus. In addition, the contributions of each expert were discussed by the group to see if they were consistent with the already defined requirements and functions. The outcome of the workshop, a first preliminary and conceptual WEF Nexus model, illustrated how requirements and functions could be modeled with the SE methods and concepts, in a group model-building workshop (Figure S1 (Supplementary Materials)).

5. Results and Analysis

The application of the FRESCO framework illustrated how diverse stakeholders can collaborate in a system design process, develop an overall objective for the WEF Nexus, and support this objective by modeling requirements and functions at the conceptual system level. Our participatory design approach included participatory modeling and group model-building methods to derive CONOPS, requirements, and functions (Figure 2). Stakeholders were able to foster a cross-sectoral design of solutions to interlinked water, energy, and food issues.

5.1. Individual Interviews

To understand the specific relationships between agricultural practices in the area and water pollution, and to prepare a knowledge base for the subsequent two-day workshop with experts from a range of scientific fields, we used data derived from 14 individual interviews with practitioners from the region. These interviews revealed that “water quality” is part of the problem based on the perspective of most stakeholders from the area. We found that “fertilizer use” was mentioned by 50% of the interviewees as a negative influence on groundwater quality, whereas “pesticide use” was mentioned only by two of 14 interviewees. In addition, the literature and the ongoing political debate reveals that the main reason for decreasing water quality is intensive livestock farming, which is leading to the diffuse discharge of nitrate and phosphorus into freshwater bodies. Therefore, we focused on the elicitation of requirements for implementing potential solutions that include alternative agricultural practices, to protect water quality. During our subsequent expert workshop, we developed a requirements typology, i.e., we defined several types of requirements (i.e., economic, financial, institutional, interface, legislative, process, social, structural, and technological requirements). These types helped to structure the ideas put forward by experts. We first tested the applicability of our requirement typologies in a pre-interview, with one scientific expert. The interview revealed a number of requirements that have a positive effect on groundwater quality. These requirements and their causal relationships are illustrated in Table 2. In the left column of the table, the elicited requirements can be found. Each row shows the causal pathway from the requirement on the left to water quality, i.e., the effect of the requirement on water quality. The symbols (+) and (−) indicate the causal relationships between the two variables, e.g., fertilizer use leads to more diffuse discharge, and more diffuse discharge leads to lower water quality. For example, consultancy for farmers was mentioned as one instrument to inform farmers on the long-term effect of diffuse entries in water bodies. This information potentially leads to less fertilizer use in the long-term, which leads to less diffuse discharge of nitrate and phosphorus in the soil, and consequently to better water quality.
Figure 4 shows the resulting causal-loop diagram from the interview that was conducted in preparation to the expert workshop. The red color indicates energy-sector-related variables, orange indicates food-sector related variables, and blue indicates water-related variables. The requirements are marked as green variables. To demonstrate how feedback between specific variables can be analyzed, we visualized the feedback loops between “groundwater quality”, “organic farming” and “conventional farming” as examples. Figure 5 identifies the effect of “strong environmental organizations” and “organic farming” on groundwater quality, where it can be seen that strong environmental organizations are generally affected positively by low water-quality level. In combination with organic farming practices, which lead to less diffuse discharge and less fertilizer use, they can have an overall positive effect on groundwater quality. Furthermore, we identified two balancing loops, which indicated that the causalities did not reinforce themselves over time.
Figure 6 is one example of cross-sectoral interactions between the nexus sectors—water and food. Although qualitatively interpreted, we observed that conventional farming has a negative effect on groundwater quality, whereas strong environmental organizations and organic farming balance out this negative causal relationship. Of course, the quantitative net effect of organic farming and the positive influence of the environmental organizations needs to be analyzed before assuming that the implementation of these requirements eliminates the negative effect on groundwater quality. Therefore, these findings need to be interpreted carefully.
The pre-interview also helped us to more clearly define the applied concepts of CONOPS, requirements, and functions, and to adopt narratives from the SE field to make them understandable for the diverse experts in the workshop.

5.2. Scientific Expert Workshop

In addition, the knowledge gained during the pre-interview and the participatory stakeholder interviews helped to mediate the workshop. The workshop participants were already aware of the regional problems. In several discussion rounds, everyone contributed knowledge to the design process from their own expertise. Table S1 (Supplementary Materials) shows the participating actors, their expertise, role, and contribution to the process. The experts acknowledged the solution-oriented approach of the FRESCO framework as it motivated them to formulate specific requirements that are most important to solve the issue of ground water pollution in the region, while considering regional steering functions, i.e., legislation, market structures, individual and collective behavior, and financial incentives, on a higher level of detail. Standard group model-building approaches are usually fostered to enhance learning among the participants and motivate a discussion of different existing mental models of a problem perspective [53]. “Mental models are personal internal representations of the surrounding world” [79] (p. 578). We add a design perspective to this approach, by combining it with requirements and functional analysis. Participants reported that the focus on process management and system design, helped to include multi-level complexity arising within the application of the nexus concept. Inherent interconnections of water-, energy-, and food-systems were incorporated into a systematic nexus modeling process. More specifically, the stakeholders found that this design perspective enabled them to gain an advanced understanding of complex relationships, not only between general concepts such as sectoral security goals but also the more specific requirements and functions needed to fulfil the overall design objective of the study. For example, one participant from the workshop concluded that this type of modeling allows to directly track down the impact of functions that are beyond the individual’s expertise in their own research field. A second participant argued that the definition and specification of the steering functions helped to emphasize the importance of functions that enables coordination as well as the ability of the actors to cooperate. All participants agreed that defining, grouping, and linking of such functions helps to establish a common context for the complexity of the parts of the WEF Nexus. By defining functions and sub-functions, requirements for different functions can be collectively assigned to the different system levels. Taking a nexus perspective at this point means the consideration of the interaction between these functions.
The importance of coordination and cooperation was also exemplified by the participatory modeling interviews. The interviewed practitioners often highlighted the importance of cross-sectoral communication and collaboration. They agreed on the point that participatory modeling not only builds up a common knowledge baseline but additionally helps to consider viewpoints of others in the individual decision-making processes. Considering the described potential of such design processes in the SE domain, as described in Section 2.2, and the experiences of the actors in our case-study, we believe that this type of stakeholder engagement is a step forward to a solution- and process-oriented operationalization of the nexus approach.
Despite the central importance of water quality for the regional WEF Nexus, the discussion and modeling rounds in the workshop mainly focused on the central importance of meat production and consumption for the area. The experts derived requirements that would lead to a system state characterized by a society that eats less meat (Table S2 (Supplementary Materials)). The derived key-functions that would lead to this type of society, are characterized by stronger enforcement of the existing laws and regulations, openness towards social and technological innovation, and more sustainable consumer behavior, all under the umbrella of coordination and effective communication platforms. The WEF Nexus is characterized by social, economic, natural, and technical subsystems. Participants decided that a model of “steering functions” should be developed to guide the design of natural subsystems of the WEF Nexus. These key-functions should be designed to positively influence the ecological model of water-, energy-, and food-systems, and their corresponding natural functions, such as several regulatory or supply functions (Figure S1 (Supplementary Materials)). Defining the requirements on a functional level that specify the underlying conditions for each of these key-functions, could provide detailed guidance for policy-makers, and could enhance cross-sectoral understanding of the different functions. This might be necessary to identify an overall objective or vision to guide the transformation to sustainable resource management within the WEF Nexus. However, during the stakeholder interviews and the expert workshop, we found that WEF Nexus models often had a high number of uncertainties and ambiguities resulting from the different narratives across sectors. In-depth discussions during the workshop helped to address these uncertainties and to develop alternative conceptual system designs, which could enable practitioners and decision makers to design sustainable and effective strategies, while being aware of those uncertainties. In future studies involving more participants, we encourage the documentation of definitions and concepts discussed during the workshops, to overcome uncertainties and ambiguities.

6. Discussion and Conclusion

Before applying our SoS Nexus design framework in a workshop context, every participant of the design process first needs to be introduced to the elements of the FRESCO framework (Section 3). The application to a specific research question requires the selection of the attributes that are suitable for examination for the case in question and the identification of attributes that need to be added to the case-specific framework.
The Nexus System of Systems Design Framework is a process- and output-oriented framework to analyze the multi-level complexity of nexus systems such as the WEF Nexus. It supports the understanding of linkages between requirements and functions, which are needed to achieve an overall SoS objective. Our framework realizes these characteristics by supporting the analysis of different nature–human–technology and governance contexts. One next step to further formalize the framework could be the development of a computer-simulation model, for example, a system dynamic model. Such a model could be used to model data from the field, and compare this model outcome with empirical data. At the same time, our framework could be adjusted according to the specific research question or study intention. With this in mind, our framework makes an important contribution to the often-discussed need for the conceptualization of the WEF Nexus approach.
A design framework should support a solution-guided analysis without being too specific and, thus, non-transferable from a methodological point of view. Therefore, such a framework must involve a holistic system view to deal with multi-level complexity across subsystems. In addition, developing a process-oriented design framework in the nexus domain, requires an interdisciplinary approach across systems engineering and resource management fields.
The SoS Nexus design framework is designed to support collaboration in professional networks of scientific experts and practitioners and to stimulate participation in a collective system design process. However, additional steps should be taken to further explore the potential and the limits of the framework. This includes the need to increase the number of case studies and also the application of the framework with a larger number of participants. This will also reveal the degree to which the framework is able to support studies on a larger scale.
We faced several difficulties in applying our framework during the workshop phase because the experts represented different disciplines, so it was difficult to structure the collective knowledge, and viewpoints. Although we chose a typology of different requirements in the FRESCO framework and adopted it according to the case study content, the discussion rounds and learning processes during the workshop were time-consuming.
Although exploratory, the output of the workshop, a first conceptual WEF Nexus model, reveals that subsystems and functional groups cannot be characterized by Maier’s criteria. The key problem with these criteria is that they are not completely applicable to our type of system model. Maier’s criteria have originally been designed to describe characteristics of technical SoS. As subsystems in the WEF Nexus are interwoven and change dynamically, they are often neither geographically distributed nor operationally independent. Future research might explore a set of criteria that are applicable to SoS with natural, social, and technical subsystems.
We found that our study was embedded in an ongoing political debate in our case study region. This meant that, on the one hand, we profited from the experience of the stakeholders we interviewed and those that participated in the workshop. On the other hand, many political constraints and opposing opinions among the practitioners limited the creative process of compiling requirements from the stakeholders. We found that it is particularly necessary to be neutral as an interviewer as well as a mediator of a workshop. Promoting the openness of the participatory modeling approach also helps to stimulate more in-depth discussions during the model-building phase. Future work should incorporate these findings to control for such factors that may influence the outcome of the framework application.
During the development of our framework, we identified two possible types of environmental SoS—Type 1, which defines an SoS without an overall objective (e.g., the WEF Nexus), and Type 2, where, in principle, an overall objective exists but is interpreted differently for different subsystems. The engineering literature refers to a Type 1 SoS with virtual or collaborative SoS, and to a Type 2 SoS with acknowledged or directed SoS. In the interviews conducted, we found that no overall objective among the actors existed. Therefore, we used the FRESCO framework to identify possible pathways for identifying such an overarching objective. In a subsequent case study, we will assess a Type 2 SoS—The German sustainability landscape. In this case, we will demonstrate that overall sustainability objectives are reflected in the German sustainable development strategy at the national level, whereas many sub-strategies exist at the federal state and urban levels that implement their own objectives. In this exploratory case, we use the framework presented to identify overlaps in the sustainability strategies and to develop a methodological structure for carrying out a requirements analysis, using a participatory modeling approach.

Supplementary Materials

The following are available online at https://www.mdpi.com/2071-1050/11/12/3464/s1.

Author Contributions

Conceptualization, F.H., C.P.-W., and S.E.; Methodology, F.H. and C.P.-W.; Formal Analysis, F.H.; Investigation, F.H.; Resources, F.H.; Data Curation, F.H.; Writing—Original Draft Preparation, F.H.; Writing—Review & Editing, F.H., C.P.-W., and S.E.; Visualization, F.H.; Supervision, C.P.-W. and S.E.; Project Administration, F.H.; Funding Acquisition, C.P.-W. and S.E.

Funding

This research was funded by the Alexander von Humboldt Foundation (AvH) and the Ministry for Science and Culture of the State of Lower Saxony, Germany (MWK).

Acknowledgments

We hereby kindly acknowledge the helpful contributions of all participating experts in our workshop, and the helpful and constructive feedback of the reviewers.

Conflicts of Interest

The authors declare no conflict of interest. The funders neither had a role in the design of the study, nor in the collection, analyses, or interpretation of data; in the writing of the manuscript, or in the decision to publish the results.

References

  1. Pahl-Wostl, C. Governance of the water-energy-food security nexus: A multi-level coordination challenge. Environ. Sci. Policy 2017. [Google Scholar] [CrossRef]
  2. Pahl-Wostl, C. Water security, systemic risks and adaptive water governance and management. In Handbook on Water Security; Edward Elgar Publishing: Cheltenham, UK, 2016; pp. 91–104. ISBN 9781782548003. [Google Scholar]
  3. Pahl-Wostl, C. Water Governance in the Face of Global Change; Water Governance—Concepts, Methods, and Practice; Springer International Publishing: Cham, Switzerland, 2015; ISBN 978-3-319-21854-0. [Google Scholar]
  4. World Economic Forum. Water Security: The Water-Food-Energy Climate Nexus; Island Press: Washington, DC, USA, 2011; p. 271. [Google Scholar] [CrossRef]
  5. Ozment, S.; Difrancesco, K.; Gartner, T. Natural Infrastructure in the Nexus; IUCN: Gland, Switzerland, 2015; ISBN 9782831717371. [Google Scholar]
  6. Weitz, N.; Huber-Lee, A.; Nilsson, M.; Davis, M.; Hoff, H. Cross-Sectoral Integration in the Sustainable Development Goals: A Nexus Approach; 2014; p. 8. [Google Scholar]
  7. FAO. The Water-Energy Food Nexus—A new approach in support of food security and sustainable agriculture; Food Agriculture Organisation United Nations: Rome, Italy, 2014; pp. 1–11. [Google Scholar]
  8. Bizikova, L.; Roy, D.; Swanson, D.; Venema, D.H.; McCandless, M. The Water-Energy-Food Security Nexus: Towards a Practical Planning and Decision-Support Framework for Landscape Investment and Risk Management; International Institute for Sustainable Development: Winnipeg, MB, Canada, 2013. [Google Scholar]
  9. El Costa, D. Conceptual Frameworks for Understanding the Water, Energy and Food Security; Nexus Working Paper; United Nations (Economic and Social Commission for Western Asia): Beirut, Lebanon, 2015; pp. 1–27. [Google Scholar]
  10. Sivapalan, M.; Blöschl, G. Time scale interactions and the coevolution of humans and water. Water Resour. Res. 2015, 51, 6988–7022. [Google Scholar] [CrossRef]
  11. Agusdinata, D.B. Specification of System of Systems for Policymaking in the Energy Sector. Integr. Assess. J. 2006, 8, 1–24. [Google Scholar] [CrossRef]
  12. Dewulf, A.; Craps, M.; Bouwen, R.; Taillieu, T.; Pahl-Wostl, C. Integrated management of natural resources: Dealing with ambiguous issues, multiple actors and diverging frames. Water Sci. Technol. 2005, 52, 115–124. [Google Scholar] [CrossRef] [PubMed]
  13. Lubega, W.N.; Farid, A.M. A meta-system architecture for the energy-water nexus. 2013, 76–81. [Google Scholar] [CrossRef]
  14. Lubega, W.N.; Farid, A.M. A Reference System Architecture for the Energy-Water Nexus. IEEE Syst. J. 2016, 10, 106–116. [Google Scholar] [CrossRef]
  15. Garcia, D.J.; You, F. The water-energy-food nexus and process systems engineering: A new focus. Comput. Chem. Eng. 2016, 91, 49–67. [Google Scholar] [CrossRef]
  16. Binder, C.R.; Hinkel, J.; Bots, P.W.G.; Pahl-Wostl, C.; Claudia, P.-W. Comparison of Frameworks for Analyzing Social-ecological Systems. Ecol. Soc. 2013, 18, 26. [Google Scholar] [CrossRef]
  17. Endo, A.; Tsurita, I.; Burnett, K.; Orencio, P.M. A review of the current state of research on the water, energy, and food nexus. J. Hydrol. Reg. Stud. 2015. [Google Scholar] [CrossRef]
  18. Cabrera, D.; Colosi, L.; Lobdell, C. Systems thinking. Eval. Program Plann. 2008, 31, 299–310. [Google Scholar] [CrossRef]
  19. De Strasser, L.; Lipponen, A.; Howells, M.; Stec, S.; Bréthaut, C. A methodology to assess thewater energy food ecosystems nexus in transboundary river basins. Water 2016, 8, 59. [Google Scholar] [CrossRef]
  20. Federal Ministry for the Environment Nature Conservation and Nuclear Safety; Federal Ministry for Economic Cooperation and Development; OOSKAnews. The Water, Energy and Food Security Nexus—Solutions for the Green Economy. In Proceedings of the Conference Bonn 2011, Stockholm, Sweden, 16–18 November 2011; p. 28. Available online: https://www.water-energy-food.org/fileadmin/user_upload/files/documents/bonn2011_nexussynopsis.pdf (accessed on 3 March 2019).
  21. Hoff, H. Understanding the Nexus Background. In Proceedings of the Bonn 2011 Conference The Water, Energy and Food Security Nexus, Stockholm, Sweden, 16–18 November 2011. [Google Scholar]
  22. Bhaduri, A.; Ringler, C.; Dombrowski, I.; Mohtar, R.; Scheumann, W. Sustainability in the water–energy–food nexus. Water Int. 2015, 40, 723–732. [Google Scholar] [CrossRef]
  23. Scott, C.A.; Kurian, M.; Wescoat, J.L. The Water-Energy-Food Nexus: Enhancing Adaptive Capacity to Complex Global Challenges. In Governing the Nexus; Kurian, M., Ardakanian, R., Eds.; Springer International Publishing: Cham, Switzerland, 2015; pp. 15–38. ISBN 978-3-319-05746-0. [Google Scholar]
  24. Millenium Ecosytem Assessment. Ecosystems and Human Well-Being: A Framework for Assessment, Summary; Island Press: Washington, DC, USA, 2003; Volume xiv, ISBN 1559634030. [Google Scholar]
  25. Crowder, J.A.; Carbone, J.N.; Demijohn, R. Multidisciplinary Systems Engineering; Springer International Publishing: Cham, Switzerland, 2016; ISBN 978-3-319-22397-1. [Google Scholar]
  26. Baldwin, W.C.; Sauser, B.; Cloutier, R. Simulation Approaches for System of Systems: Events-based versus Agent Based Modeling. Procedia Comput. Sci. 2015, 44, 363–372. [Google Scholar] [CrossRef]
  27. Hipel, K.W.; Obeidi, A.; Fang, L.; Kilgour, D.M. Sustainable Environmental Management from a System of Systems Engineering Perspective. Syst. Syst.–Innov. 21st Cent. 2008, 443–481. [Google Scholar] [CrossRef]
  28. Hipel, K.W.; Fang, L.; Heng, M. System of systems approach to policy development for global food security. J. Syst. Sci. Syst. Eng. 2010, 19, 1–21. [Google Scholar] [CrossRef]
  29. BKCASE Editorial Board. The Guide to the Systems Engineering Body of Knowledge (SEBoK); Cloutier, R.J., Ed.; The Trustees of the Stevens Institute of Technology: Hoboken, NJ, USA, 2015. [Google Scholar]
  30. Ackoff, R.L. Towards a System of Systems Concepts. Manag. Sci. 1971, 17, 661–671. [Google Scholar] [CrossRef]
  31. Jackson, M.C.; Keys, P. Towards a System of Systems Methodologies. J. Oper. Res. Soc. 1984, 35, 473. [Google Scholar] [CrossRef]
  32. Jackson, M.C. Beyond a System of Systems Methodologies. J. Oper. Res. Soc. 1990, 41, 657. [Google Scholar] [CrossRef]
  33. Simon, H.A.; Society, P.; Dec, N. The Architecture of Complexity; Proceedings/American Philosophical Society: Philadelphia, PA, USA; Carnegie Institute of Technology: Pittsburgh, PA, USA, 1962; Volume 106. [Google Scholar]
  34. Maier, M.W. Architecting principles for systems-of-systems. Syst. Eng. 1998, 1, 267–284. [Google Scholar] [CrossRef]
  35. Dahmann, J.; Baldwin, K.J.; Rebovich, G., Jr. Systems of Systems and Net-Centric Enterprise Systems. In Proceedings of the 7th Annual Conference on Systems Engineering Research (CSER 2009), Loughborough, UK, 20–23 April 2009. [Google Scholar]
  36. Eusgeld, I.; Nan, C.; Dietz, S. System-of-systems approach for interdependent critical infrastructures. Reliab. Eng. Syst. Saf. 2011, 96, 679–686. [Google Scholar] [CrossRef]
  37. Mostafavi, A.; Abraham, D.M.; DeLaurentis, D.; Sinfield, J. Exploring the Dimensions of Systems of Innovation Analysis: A System of Systems Framework. IEEE Syst. J. 2011, 5, 256–265. [Google Scholar] [CrossRef]
  38. DeLaurentis, D.A.; Ayyalasomayajula, S. Exploring the Synergy Between Industrial Ecology and System of Systems to Understand Complexity. J. Ind. Ecol. 2009, 13, 247–263. [Google Scholar] [CrossRef]
  39. Anders, G.; Schiendorfer, A.; Siefert, F.; Steghöfer, J.-P.; Reif, W. Cooperative Resource Allocation in Open Systems of Systems. ACM Trans. Auton. Adapt. Syst. 2015, 10, 1–44. [Google Scholar] [CrossRef]
  40. Mittal, S. Extending DoDAF to Allow Integrated DEVS-Based Modeling and Simulation. J. Def. Model. Simul. Appl. Methodol. Technol. 2006, 3, 95–123. [Google Scholar] [CrossRef]
  41. Mittal, S.; Zeigler, B.P.; Martn, J.L.R.; Sahin, F.; Jamshidi, M.; Ph, D.; Zeigler, B.P.; Martín, J.L.R.; Jamshidi, M. Modeling and Simulation for Systems of Systems Engineering. In System of Systems Engineering; Jamshidi, M., Ed.; John Wiley & Sons, Inc.: Hoboken, NJ, USA, 2008; pp. 101–149. ISBN 9780470403501. [Google Scholar]
  42. Keating, C.; Rogers, R.; Unal, R.; Dryer, D.; Sousa-Poza, A.; Safford, R.; Peterson, W.; Rabadi, G. System of systems engineering. IEEE Eng. Manag. Rev. 2008, 36, 62. [Google Scholar] [CrossRef]
  43. Hansen, C.; Voas, J.; Hoffman, D.; Childs, J.; Loomis, B.; Wong, E.; Stevens, A. Reliability. IEEE-Reliab. Soc. 2016. [Google Scholar]
  44. Hipel, K.W.; Obeidi, A.; Fang, L.; Kilgour, D.M. Adaptive Systems Thinking in Integrated Water Resources Management with Insights into Conflicts over Water Exports. INFOR Inf. Syst. Oper. Res. 2008, 46, 51–70. [Google Scholar] [CrossRef]
  45. Hadian, S.; Madani, K. A system of systems approach to energy sustainability assessment: Are all renewables really green? Ecol. Indic. 2015, 52, 194–206. [Google Scholar] [CrossRef]
  46. Hipel, K.W.; Fang, L.; Kilgour, M. Decision Support Systems in Water Resources and Environmental Management Societal and Physical Systems Modeling. J. Hydrol. Eng. 2008, 761–770. [Google Scholar] [CrossRef]
  47. Lehmann, A.; Giuliani, G.; Mancosu, E.; Abbaspour, K.C.; Sözen, S.; Gorgan, D.; Beel, A.; Ray, N. Filling the gap between Earth observation and policy making in the Black Sea catchment with enviroGRIDS. Environ. Sci. Policy 2015, 46, 1–12. [Google Scholar] [CrossRef]
  48. Yaeger, M.A.; Housh, M.; Cai, X.; Sivapalan, M. An integrated modeling framework for exploring flow regime and water quality changes with increasing biofuel crop production in the U.S. Corn Belt. Water Resour. Res. 2014, 50, 9385–9404. [Google Scholar] [CrossRef]
  49. DoDAF Architecture Framework Version 2.02. DoD Deputy Chief Information Officer. Available online: http://cio-nii.defense.gov/sites/dodaf20/index.html (accessed on 3 March 2011).
  50. Kruchten, P. Architecture Blueprints—The “4+1” view model of software architecture. IEEE Software 1995, 12, 42–50. [Google Scholar] [CrossRef]
  51. Agusdinata, D.B.; Delaurentis, D.A. Addressing equity issue in multi-actor policymaking via a system-of-systems approach: Aviation emissions reduction case study. J. Syst. Sci. Syst. Eng. 2011, 20, 1–24. [Google Scholar] [CrossRef]
  52. Hipel, K.W. Tackling climate change: A system of systems engineering perspective. In 2013 International Conference on System Science and Engineering (ICSSE), Budapest, Hungary, 4–6 July 2013; IEEE: Piscataway, NJ, USA, 2013. [Google Scholar]
  53. Stave, K. Participatory system dynamics modeling for sustainable environmental management: Observations from four cases. Sustainability 2010, 2, 2762–2784. [Google Scholar] [CrossRef]
  54. Vennix, J.; Andersen, D.; Richardson, G. Group model building: Adding more science to the craft. Syst. Dyn. Rev. 1997, 13, 187–201. [Google Scholar] [CrossRef]
  55. Carr, J.J. Requirements engineering and management: The key to designing quality complex systems. TQM Mag. 2000, 12, 400–407. [Google Scholar] [CrossRef]
  56. Raz, A.K.; Kenley, C.R.; DeLaurentis, D.A. System architecting and design space characterization. Syst. Eng. 2018, 21, 227–242. [Google Scholar] [CrossRef]
  57. Gray, S.; Paolisso, M.; Jordan, R.; Gray, S. Environmental Modeling with Stakeholders; Gray, S., Paolisso, M., Jordan, R., Gray, S., Eds.; Springer International Publishing: Cham, Switzerland, 2017; ISBN 978-3-319-25051-9. [Google Scholar]
  58. American National Standards Institute Guide to the Preparation of Operational Concept Documents (ANSI/AIAA G-043A-2012); American Institute of Aeronautics and Astronautics (AIAA): Reston, VA, USA, USA 2012.
  59. Rasul, G.; Sharma, B. The nexus approach to water–energy–food security: An option for adaptation to climate change. Clim. Policy 2016, 16, 682–702. [Google Scholar] [CrossRef]
  60. Cloutier, R.; Mostashari, A.; McComb, S.; Deshmukh, A.; Wade, J.; Kennedy, D.; Korfiatis, P. Investigation of a Graphical CONOPS Development Environment for Agile Systems Engineering; Systems Engineering Research Institute, Stevens Institute of Technology: Hoboken, NJ, USA, 2009. [Google Scholar]
  61. Franz, M.; Schlitz, N.; Schumacher, K.P. Globalization and the water-energy-food nexus—Using the global production networks approach to analyze society-environment relations. Environ. Sci. Policy 2017. [Google Scholar] [CrossRef]
  62. Pahl-Wostl, C. A conceptual framework for analysing adaptive capacity and multi-level learning processes in resource governance regimes. Glob. Environ. Chang. 2009, 19, 354–365. [Google Scholar] [CrossRef]
  63. Department of Defense Systems Management College. Systems Engineering Fundamentals; Defense Acquisition University Press: Fort Belvoir, VA, USA, 2001. [Google Scholar]
  64. Hughes, T.P. Human-Built World: How to Think about Technology and Culture; The UNiversity of Chicago Press: Chicago, IL, USA, 2004; ISBN 9780226359342. [Google Scholar]
  65. Oracle. The Java Tutorials. What Is an Interface? 2015. Available online: https://docs.oracle.com/javase/tutorial/java/concepts/interface.html (accessed on 3 March 2019).
  66. Vennix, J. Group Model Building: Facilitating Team Learning Using System Dynamics; 1996; Volume 49, ISBN 9780471953555. [Google Scholar]
  67. Inam, A.; Adamowski, J.; Halbe, J.; Prasher, S. Using causal loop diagrams for the initialization of stakeholder engagement in soil salinity management in agricultural watersheds in developing countries: A case study in the Rechna Doab watershed, Pakistan. J. Environ. Manag. 2015, 152, 251–267. [Google Scholar] [CrossRef] [PubMed]
  68. Millennium Ecosytem Assessment. Ecosystems and Human Well-Being: Synthesis; Island Press: Washington, DC, USA, 2005; Volume 5. [Google Scholar]
  69. Engel, S.; Pagiola, S.; Wunder, S. Designing payments for environmental services in theory and practice: An overview of the issues. Ecol. Econ. 2008, 65, 663–674. [Google Scholar] [CrossRef]
  70. Halbe, J.; Adamowski, J.; Bennett, E.M.; Pahl-Wostl, C.; Farahbakhsh, K. Functional organization analysis for the design of sustainable engineering systems. Ecol. Eng. 2014, 73, 80–91. [Google Scholar] [CrossRef]
  71. Hassenforder, E.; Smajgl, A.; Ward, J. Towards understanding participatory processes: Framework, application and results. J. Environ. Manag. 2015, 157, 84–95. [Google Scholar] [CrossRef] [PubMed]
  72. Marc, P.; March, H. Short Guides for Citizen Participation, 3 Guide to Evaluating Participatory Processes; Department of Governance and Institutional Relations, Innovation and Democratic Quality Programme: Barcelona, Spain, 2013. [Google Scholar]
  73. Tuler, S.P.; Dow, K.; Webler, T.; Whitehead, J. Learning Through Participatory Modeling: Reflections on What It Means and How It Is Measured. In Environmental Modeling with Stakeholders; Springer International Publishing: Cham, Switzerland, 2017; pp. 25–45. [Google Scholar]
  74. Ridder, D.; Mostert, E.; Wolters, H.A. Learning Together to Manage Together—Improving Participation in Water Management; University of Osnabrueck, Institute of Environmental Systems Research: Osnabrück, Germany, 2005; ISBN 3000169709. [Google Scholar]
  75. Armitage, D.; Marschke, M.; Plummer, R. Adaptive co-management and the paradox of learning. Glob. Environ. Chang. 2008, 18, 86–98. [Google Scholar] [CrossRef]
  76. Economic Commission for Europe Good Practices and Policies for Intersectoral Synergies to Deploy Renewable Energy: The Water-Energy-Food Ecosystems Nexus Approach to Support the Sustainable Development Goals. 2016. Available online: https://www.unece.org/info/ece-homepage.html (accessed on 3 March 2019).
  77. Iwaniec, D.M.; Childers, D.L.; VanLehn, K.; Wiek, A. Studying, teaching and applying sustainability visions using systems modeling. Sustainability 2014, 6, 4452–4469. [Google Scholar] [CrossRef]
  78. Wiek, A.; Iwaniec, D. Quality criteria for visions and visioning in sustainability science. Sustain. Sci. 2014, 9, 497–512. [Google Scholar] [CrossRef]
  79. Scholz, G.; Dewulf, A.; Pahl-Wostl, C. An Analytical Framework of Social Learning Facilitated by Partic-ipatory Methods. Syst. Pract. Action Res. 2014, 27, 575–591. [Google Scholar] [CrossRef]
Figure 1. The Nexus System of Systems Design Framework.
Figure 1. The Nexus System of Systems Design Framework.
Sustainability 11 03464 g001
Figure 2. The Nexus Framework application.
Figure 2. The Nexus Framework application.
Sustainability 11 03464 g002
Figure 3. Themes mentioned during the vision modeling process.
Figure 3. Themes mentioned during the vision modeling process.
Sustainability 11 03464 g003
Figure 4. Pre-interview interactions between water-energy-food functions and requirements.
Figure 4. Pre-interview interactions between water-energy-food functions and requirements.
Sustainability 11 03464 g004
Figure 5. Influence of requirements on the water system.
Figure 5. Influence of requirements on the water system.
Sustainability 11 03464 g005
Figure 6. Cross-sectoral interactions between the water and food systems.
Figure 6. Cross-sectoral interactions between the water and food systems.
Sustainability 11 03464 g006
Table 1. Requirements Quality Attributes (following Crowder et al. [25]).
Table 1. Requirements Quality Attributes (following Crowder et al. [25]).
CorrectnessDisambiguationTestabilityAtomicity
CompletenessConsistencyTraceability
No information is undefined.
No information is missing from the requirement.
No requirements are allowed to be in conflict with each other, e.g., if requirement “a” enables “b”, requirement “c” cannot imply that “a” does not enable “b”.The relationships between the requirements have to be clearly formulated and documented. This is of particular importance for the understanding and management of the objectives.“An unambiguous requirement contains facts, and is written without negative language or compound statements. The disambiguated requirement does not contain opinions and is not subject to interpretation” [25] (p. 110)The systems engineer has to be able to demonstrate, test, inspect, and analyze the correct implementation of the requirements.A requirement should not contain connections to other requirements. It has to be the smallest element possible, e.g., “cropping of bioenergy plants” should be divided into “cropping” and “bioenergy plants”.
Table 2. Basic interventions for ground water quality.
Table 2. Basic interventions for ground water quality.
RequirementCausal Relationships
Restriction of Soils Use→ (−) Sealing of soil → (−) Soil regeneration capacity → (+) Ground water quality
Lease of Property by the Municipal Utilities→ (+) organic farming → (−) Diffuse discharge → (−) Water quality
Lease of Property by the Municipal Utilities→ (−) Fertilizer → (+) Diffuse discharge → (−) Water quality
Consultancy for Farmers→ (−) Fertilizer → (+) Diffuse discharge → (−) Water quality
CAP Reform→ (−) Conventional farming → (+) Fertilizer → (+) Diffuse discharge → (−) Water quality
EEG Reform→ (−) Cropping maize → (+) Monocultures → (+) Fertilizer → (+) Diffuse discharge → (−) Water quality
EEG Reform→ (−) Cropping maize → (+) Biogas → (+) Cropping bio energy plants → (−) Organic farming → (−) Diffuse discharge → (−) Water quality
EEG Reform→ (−) Cropping maize → (+) Biogas → (+) Cropping bio energy plants → (+) Pesticides → (+) Diffuse discharge → (−) Water quality
EEG Reform→ (−) Cropping maize → (+) Biogas → (+) Cropping bio energy plants → (+) Fertilizer → (+) Diffuse discharge → (−) Water quality
Strong Environmental Organizations→ (−) Pesticides → (+) Diffuse discharge → (−) Water quality
Strong Environmental Organizations→ (+) Organic farming → (−) Diffuse discharge → (−) Water quality
Effective Fertilizer Law→ (−) Fertilizer → (+) Diffuse discharge → (−) Water quality
Enforcement of Fertilizer Regulations→ (−) Fertilizer → (+) Diffuse discharge → (−) Water quality
Need-Based Fertilizer Use→ (−) Fertilizer → (+) Diffuse discharge → (−) Water quality

Share and Cite

MDPI and ACS Style

Heitmann, F.; Pahl-Wostl, C.; Engel, S. Requirements Based Design of Environmental System of Systems: Development and Application of a Nexus Design Framework. Sustainability 2019, 11, 3464. https://doi.org/10.3390/su11123464

AMA Style

Heitmann F, Pahl-Wostl C, Engel S. Requirements Based Design of Environmental System of Systems: Development and Application of a Nexus Design Framework. Sustainability. 2019; 11(12):3464. https://doi.org/10.3390/su11123464

Chicago/Turabian Style

Heitmann, Fabian, Claudia Pahl-Wostl, and Stefanie Engel. 2019. "Requirements Based Design of Environmental System of Systems: Development and Application of a Nexus Design Framework" Sustainability 11, no. 12: 3464. https://doi.org/10.3390/su11123464

APA Style

Heitmann, F., Pahl-Wostl, C., & Engel, S. (2019). Requirements Based Design of Environmental System of Systems: Development and Application of a Nexus Design Framework. Sustainability, 11(12), 3464. https://doi.org/10.3390/su11123464

Note that from the first issue of 2016, this journal uses article numbers instead of page numbers. See further details here.

Article Metrics

Back to TopTop