Abstract
The U.S. Department of Energy’s Vehicle Technologies Office (DOE-VTO) is driving advancements in highway transportation by targeting energy efficiency, environmental sustainability, and cost reductions. This study investigates the fuel economy potential and cost implications of advanced powertrain technologies using comprehensive system simulations. Leveraging tools such as Autonomie and TechScape, developed by Argonne National Laboratory, this study evaluates multiple timeframes (2023–2050) and powertrain types, including conventional internal combustion engines, hybrid electric vehicles (HEVs), plug-in hybrid electric vehicles (PHEVs), and battery electric vehicles (BEVs). Simulations conducted across standard regulatory driving cycles provide detailed insights into fuel economy improvements, cost trajectories, and total cost of ownership. The findings highlight key innovations in battery energy density, lightweighting, and powertrain optimization, demonstrating the growing viability of BEVs and their projected economic competitiveness with conventional vehicles by 2050. This work delivers actionable insights for policymakers and industry stakeholders, underscoring the transformative potential of vehicle electrification in achieving sustainable transportation goals.
1. Introduction
The evolution of powertrain technology, including advances in internal combustion (IC) engines, battery systems, electrification, and lightweight materials, is crucial for reducing vehicle fuel consumption and emissions. Quantifying the impact of these advancements typically involves metrics such as fuel consumption and carbon dioxide (CO2) emissions per mile, especially when evaluated on standardized regulatory driving cycles such as the Urban Dynamometer Driving Schedule (UDDS) or the Federal Test Procedure (FTP) [1]. System simulation has emerged as a dominant tool for assessing the long-term impact of these technologies as it allows for the evaluation of complex vehicle models that integrate various technological innovations [2].
Innovations in IC engines, battery systems, and regenerative braking strategies have emerged as critical enablers for improving energy efficiency and reducing emissions [3,4]. Regulatory frameworks such as EURO (Europe) [5], Tier 3 (United States) [6,7,8,9], and Japan’s Post-New Long-Term Standards play a pivotal role in driving the adoption of advanced technologies, including electrified powertrains and lightweight materials [10,11,12,13]. These regulations set stringent performance targets that necessitate continuous advancements in vehicle technologies to ensure compliance. Meeting these standards is further supported by technological innovations such as material substitution, battery chemistry advancements, and streamlined manufacturing processes, as highlighted in recent studies [14,15].
While these studies focus on specific aspects of vehicle electrification, a comprehensive analysis integrating fuel economy, cost, and performance across multiple powertrain configurations and timeframes remains limited. This work bridges this gap by leveraging advanced simulation tools to evaluate the long-term potential of vehicle electrification technologies. By combining insights from energy efficiency metrics, emissions testing regimes, and cost modeling, this study provides a holistic perspective on the evolution of vehicle technologies [16].
The U.S. Department of Energy’s Vehicle Technologies Office (DOE-VTO) has played a central role in guiding the development of these technologies by establishing performance targets in areas such as IC engines, transmissions, fuel cell systems, and vehicle electrification [17]. The analysis presented in this study uses the Autonomie simulation tool, developed by Argonne National Laboratory, to rigorously assess the implications of these advancements [18]. Autonomie enables a detailed examination of powertrain configurations, including conventional IC vehicles, hybrid electric vehicles (HEVs), plug-in hybrid electric vehicles (PHEVs), and battery electric vehicles (BEVs). These simulations align with DOE-VTO performance targets and include improvements in fuel efficiency, reductions in total cost of ownership (TCO), and compliance with regulatory standards [14,15].
The analysis also extends to the cost implications of advanced vehicle technologies. Using TechScape [19], a complementary cost modeling tool, this study evaluates manufacturing and operational costs, providing detailed insights into how these advancements drive economic feasibility [17]. Regulatory driving cycles, including UDDS, FTP, and US06, serve as the foundation for evaluating vehicle performance across a range of powertrain configurations and electrification levels [14,15]. By focusing on the small SUV vehicle class—a key segment in terms of energy consumption and emissions—this article offers a representative analysis of how future technologies can impact both fuel economy and costs.
Economic considerations are critical to the adoption of advanced powertrains. The decreasing cost of batteries and electric motors has made HEVs, PHEVs, and BEVs increasingly attractive to consumers. Studies by Nykvist and Nilsson [20] and Ziegler and Trancik [21] highlight rapid declines in battery pack costs, driven by improvements in manufacturing processes and material efficiencies. These trends are essential to achieving cost parity between electrified and conventional vehicles, solidifying the viability of electrified powertrains in the long term.
The broader objective of this study is to contribute to the ongoing discussions about the future of automotive technologies as the industry transitions toward electrification and away from traditional gasoline-powered vehicles. Through a combination of rigorous simulation and in-depth cost analysis, this article offers valuable insights into the potential benefits and challenges of advanced vehicle technologies. The findings aim to inform policymakers, manufacturers, and researchers about the opportunities for accelerating the shift to sustainable transportation solutions.
2. Procedure
The evaluation framework outlined in this article hinges on a thorough examination of different vehicle technology targets specified by the U.S. DOE-VTO, with an emphasis on understanding the impact of these advancements over multiple timeframes, from 2023 through 2050. This longitudinal analysis offers an in-depth view of how powertrain technologies evolve over time, with a particular focus on the implications for vehicle performance, energy consumption, and cost efficiency. Figure 1 shows the simulation framework for the study.
Figure 1.
Argonne integration simulation framework.
The simulation framework is divided into three critical steps:
- Assumptions collection: The first step involves gathering detailed assumptions regarding powertrain technology progress from publicly available U.S. DOE-VTO targets and reports [14,17]. This includes parameters like engine efficiency, battery energy density, electric motor specific power, and advancements in lightweighting technologies. These assumptions form the foundation for the vehicle models developed in this study. The data in Table 1 were sourced from government reports, including DOE vehicle performance targets, ICCT studies on electrification trends [8], and industry benchmarks [12,13]. These data ensure alignment with state-of-the-art knowledge in powertrain technologies.
Table 1. Technology assumptions. - Powertrain and vehicle simulation: In the second step, the Autonomie vehicle system simulation tool [18] is employed to size powertrain components and build the vehicle models from the ground up, using the collected assumptions. The tool simulates energy consumption based on different vehicle types—conventional internal combustion engine (ICs) vehicles, hybrid electric vehicles (HEVs), plug-in hybrid electric vehicles (PHEVs), and battery electric vehicles (BEVs)—and applies the U.S. DOE-VTO performance targets. Autonomie ensures that the simulated vehicles meet critical specifications like 0–60 mph acceleration time, gradeability, and maximum speed. The energy consumption is calculated over standard regulatory drive cycles such as the UDDS, FTP, and US06 cycles [15,20].
- Cost evaluation: The final step utilizes the TechScape tool to compute the manufacturing cost and total cost of ownership (TCO) of the vehicles. By combining the outputs of Autonomie with cost estimates for advanced powertrain components—such as electric machines and batteries—the TCO analysis provides a comprehensive economic perspective on the potential adoption of advanced vehicle technologies using TechScape [19].
The overall procedure is designed to offer insights into the transformative potential of future vehicle technologies, particularly in terms of both performance and cost. For instance, by 2050, engine efficiency is projected to increase to 47% in the high-progress scenario, while battery pack energy densities for BEVs may exceed 337 Wh/kg, driving significant reductions in vehicle weight and energy consumption. Additionally, manufacturing costs are expected to decrease dramatically due to improvements in lightweight materials and economies of scale in battery production, as shown in Table 1.
The detailed examination of these assumptions, particularly for future years like 2035 and 2050, allows for a comprehensive understanding of how powertrain technologies are expected to progress. The methodology provides a solid foundation for the subsequent analysis of vehicle sizing, energy consumption, and cost.
2.1. Autonomie Vehicle Modeling
Autonomie employs a physics-based modeling approach to simulate energy flows and performance across powertrain components. The tool integrates vehicle-specific parameters (e.g., weight, aerodynamics, drivetrain) with regulatory drive cycles (UDDS, FTP, US06) to calculate fuel economy, energy consumption, and performance metrics. The primary assessment indicators used in this study include:
- Fuel consumption: measured in L/100 km or kWh/100 km for electrified powertrains.
- Powertrain power: calculated as the required engine or motor output in kW.
- Component costs: focused on manufacturing costs of batteries and electric motors.
- Total cost of ownership (TCO): a metric integrating vehicle purchase price, maintenance, and energy consumption.
Simulations were conducted on a high-performance computing system, ensuring accurate and scalable modeling across timeframes and vehicle configurations.
The key parameter settings for vehicle modeling and simulation included:
- Battery energy density: projected to increase from 189 Wh/kg (2023) to 337 Wh/kg (2050) based on DOE-VTO performance targets.
- Electric motor efficiency: improved from 90% (2023) to 95% (2050).
- Vehicle weight: assumes reductions of 10–20% due to lightweighting strategies, such as the use of high-strength steel and composites.
- Drive cycles: standardized regulatory cycles (UDDS, FTP, US06) were used to ensure consistent evaluation of fuel economy and emissions.
These parameter assumptions are derived from DOE reports, industry benchmarks, and peer-reviewed literature. This setup allows for a detailed analysis of the performance and cost trajectories of advanced powertrains across multiple timeframes.
2.2. Vehicle and Components Sizing
The accurate sizing of vehicle components is essential to ensure that each simulated vehicle meets the performance targets established by the U.S. DOE-VTO. The assumptions outlined in the previous section serve as critical inputs to the vehicle sizing algorithms, which are tailored to each specific vehicle class. These algorithms ensure that vehicles meet key performance specifications, including the 0–60 mph acceleration targets shown in Table 2.
Table 2.
Vehicle classification, performance categories, and characteristics.
The sizing process is highly iterative. The vehicle models are built from the ground up, with every component from the engine to the battery pack being designed to meet specific performance criteria. For instance, the engine power is sized to meet the acceleration and gradeability targets for conventional vehicles while the electric motor and battery pack are sized to capture all of the regenerative braking energy for hybrid vehicles. This iterative process ensures that each assumption (e.g., specific power, efficiency) influences key vehicle characteristics (e.g., curb weight, energy consumption) and that the system converges after 5 to 10 iterations to meet all specifications.
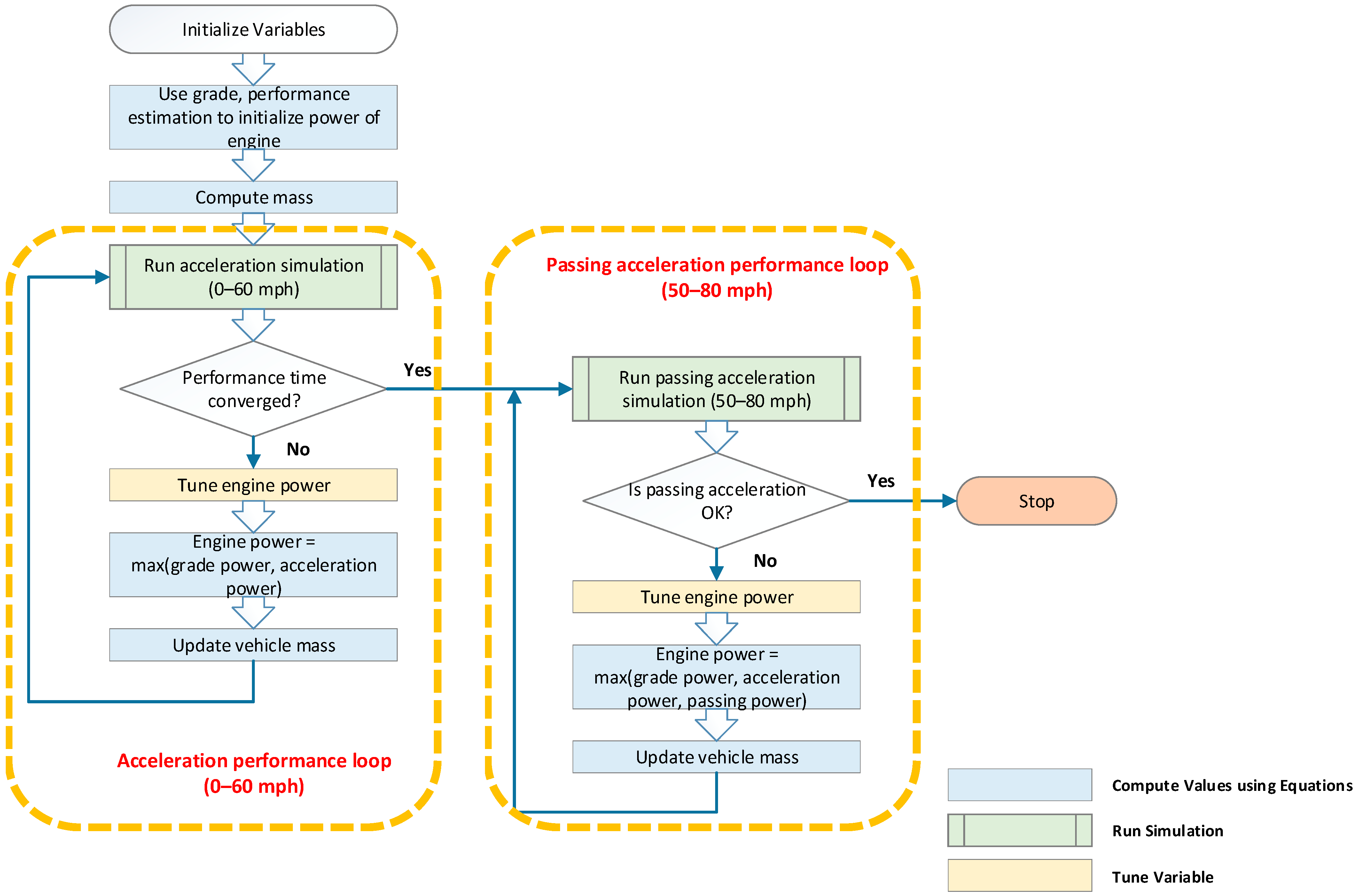
Specific algorithms are employed for different powertrain types (e.g., conventional, series hybrid, electric) and applications (e.g., HEV, PHEV, BEV). Figure 2 illustrates the various steps involved in sizing a conventional vehicle powertrain. The same approach is applied to hybrid and plug-in hybrid powertrains, with the necessary modifications to account for electric machine and battery power levels.
Figure 2.
Conventional powertrain sizing algorithm. Reprinted with permission from Ref. [22]. 2024, Islam.
For HEVs, the sizing process assumes that the electric machine and battery are capable of capturing all regenerative energy from the Urban Dynamometer Driving Schedule (UDDS) cycle. The internal combustion engine and electric generator are then sized to meet gradeability and performance requirements, ensuring that the vehicle meets all acceleration and load-bearing targets.
For PHEVs, which operate with a specific electric-only range (e.g., 20 or 50 miles of all-electric range, AER), the power levels of the electric machine and battery are designed to ensure that the vehicle can operate in electric mode for the duration of the US06 cycle, which represents more aggressive driving conditions. While the sizing process is primarily concerned with ensuring that the vehicle meets these performance targets, a blended control strategy is used during energy consumption assessments to optimize overall performance.
Finally, for BEVs, the battery’s usable energy capacity of the battery pack was calculated to meet the vehicle’s combined driving cycle mileage as defined by EPA sticker values. This approach ensures consistency in assessing performance while accounting for advancements in battery energy density and manufacturing efficiency [20,21].
This sizing methodology, combined with the advanced simulation tools employed in this study, allows for a robust evaluation of future vehicle performance across multiple powertrain types and electrification levels.
3. Results and Observations
This section presents a detailed examination of the simulation results, highlighting the sizing of key components and their impact on fuel economy and cost. By simulating vehicles across a range of powertrains and performance categories, the results offer a clear perspective on the evolving role of electrification and powertrain advancements.
3.1. Component Sizes
The analysis begins by examining the engine power sizing across different vehicle classes and electrified powertrains, with a focus on the small SUV category. For example, over the period ranging from 2023 to 2050, engine power gradually decreases from 170 kW to 130 kW for conventional vehicles as a result of improvements in lightweighting and component efficiency. The premium category, which has more aggressive performance targets, shows a slightly higher engine power compared with the base category, as illustrated in Figure 3.
Figure 3.
Engine peak power for small SUVs across performance categories.
The trend in engine power reduction is consistent across all powertrain types, including conventional, hybrid, and plug-in hybrid vehicles. For example, the engine peak power for midsize SUVs decreases by 10–15% between 2023 and 2050, driven by advancements in lightweight materials and aerodynamic improvements [14,15].
Motor power also follows a similar downward trajectory. As shown in Figure 4, the motor peak power for small SUVs decreases over time, with significant reductions being observed for BEVs and PHEVs. The improved efficiency of electric machines, combined with advancements in battery technology, enables these reductions while maintaining or improving vehicle performance. By 2050, motor power is expected to be reduced by approximately 25–30% compared with 2023 levels, due to the combined effects of vehicle lightweighting and advanced powertrain technologies [14].
Figure 4.
Motor peak power (W) for small SUVs across performance categories.
In addition to motor and engine sizing, the total energy required by the battery packs in electrified vehicles also declines over time. Figure 5 illustrates the total battery energy required for small SUVs across different electrified powertrains. For example, BEVs with a 200-mile range (BEV200) see a 35% reduction in battery energy requirements by 2050 under the high-progress scenario compared with 2023, reflecting technological advancements in battery chemistry [23,24]. This reduction reaches almost 40% for BEVs with a 400-mile range (BEV400) due to improvements in battery energy density and overall vehicle efficiency [18,23].
Figure 5.
Battery total energy for small SUVs across performance categories.
These reductions in engine, motor, and battery sizes highlight the impact of continuous technological improvements, particularly in component efficiency and lightweighting. By optimizing vehicle performance through better component sizing, future powertrains are expected to achieve significant gains in both fuel economy and cost savings.
3.2. Energy Consumption
The energy consumption analysis builds upon the component sizing results, offering insights into how fuel consumption evolves across different powertrains. Figure 6 shows the adjusted fuel consumption (utility-weighted for PHEVs) based on the EPA-combined cycle label for small SUVs.
Figure 6.
Unadjusted fuel consumption (utility-weighted for PHEVs) on the EPA-combined cycle for small SUVs.
The fuel consumption of electrified powertrains decreases steadily over time, with the most significant reductions occurring in BEVs and PHEVs. For example, the fuel consumption of small SUV PHEVs with a 20-mile AER (PHEV20) decreases by 62–64% by 2050 compared with conventional gasoline vehicles [14]. The higher vehicle weight of premium category models explains the higher fuel consumption in comparison with base models, but this difference diminishes over time as lightweighting technologies advance.
Figure 7 illustrates the adjusted electrical energy consumption (utility-weighted for PHEVs) for small SUV electrified powertrains. Similar to fuel consumption, electrical energy consumption also declines significantly by 2050, particularly for BEVs with higher ranges.
Figure 7.
Adjusted DC electrical energy consumption on the combined label (Wh/mile) for small SUVs.
The reduction in energy consumption is driven by advancements in battery energy density, electric machine efficiency, and lightweighting. These reductions, combined with steady improvements in conventional engine efficiency, paint a positive picture of the future trajectory of vehicle energy consumption, particularly for electrified powertrains [14,15].
Table 3 summarizes the energy consumption improvements for various powertrain types across the simulation timeframes, highlighting the significant efficiency gains achieved through advancements in powertrain technologies.
Table 3.
Energy consumption improvements across powertrain configurations and timeframes summary.
4. Cost Analysis
The cost of manufacturing battery packs, motors, and other components is projected to decline significantly over time. While innovations in battery chemistry and energy density initially increase development costs, advancements in manufacturing processes, economies of scale, and supply chain optimizations offset these costs. For example, the cost of batteries is expected to decrease from 200 USD/kWh in 2023 to 60 USD/kWh in 2050, driven by higher production volumes and improvements in cathode and anode materials. Similarly, motor costs are projected to decline by over 80%, reflecting increased manufacturing efficiency and material utilization.
4.1. Component Cost
Electric motor costs are expected to decrease significantly over time, as shown in Figure 8. By 2050, the manufacturing cost of electric motors for small SUVs is projected to be 75–82% lower than in 2023, thanks to improvements in manufacturing processes, economies of scale, and material efficiency [11,12]. This trend is consistent across all electrified powertrains, although higher-performance models in the premium category tend to have slightly higher costs due to their more aggressive performance targets.
Figure 8.
Motor cost of small SUVs.
Similarly, battery pack costs exhibit a sharp decline over the simulation timeframe. Figure 9 shows the cost trajectory for high-voltage battery packs across various powertrains. Battery costs for HEVs, PHEVs, and BEVs decline by 21–44%, 44–79%, and 76–87%, respectively, over the period ranging from 2023 to 2050. This decrease in battery costs is attributed to advances in battery chemistry, improvements in manufacturing processes, and increased energy density, which allows for smaller and more efficient battery packs [9].
Figure 9.
Battery cost for small SUVs.
The reduction in battery size and cost is particularly impactful for BEVs with higher ranges. For instance, BEVs with a 400-mile range experience a greater reduction in manufacturing costs due to the combined effects of battery energy density improvements and lightweighting [10].
4.2. Vehicle Manufacturer Suggested Retail Price (MSRP)
The reduction in component costs translates into lower vehicle manufacturing costs and, by extension, lower manufacturer suggested retail prices (MSRPs). Figure 10 shows the projected MSRPs for small SUVs across different powertrain types, reflecting the impact of technology progress on vehicle cost. The MSRPs for BEVs, which are initially 50–150% higher than conventional gasoline vehicles in 2023, are expected to become cost-competitive by 2050 [6,14].
Figure 10.
Vehicle MSRPs of small SUVs.
The cost reductions are driven by declining battery and electric machine costs as well as improvements in vehicle design and manufacturing efficiency. By 2050, BEVs are projected to have a 10–20% lower MSRP than conventional gasoline vehicles, marking a significant milestone for the adoption of electrified powertrains [14,15]. These cost reductions are expected to accelerate the market penetration of BEVs, particularly in vehicle segments like small SUVs, where fuel economy and cost savings are critical factors for consumers.
Table 4 summarizes the motor, battery cost, and vehicle MSRP improvements for BEV400 AERs across the simulation timeframes for small SUVs, achieved through advancements in powertrain technologies.
Table 4.
Projected cost reductions for batteries, motors, and vehicle MSRP for BEV 400 for small SUVs.
4.3. Energy Consumption vs. Vehicle Manufacturing Cost
In this section, we explore the relationship between energy consumption and vehicle manufacturing costs across different powertrains. The objective is to assess how advancements in vehicle technologies influence both the fuel consumption and the overall cost of production. The results from this analysis highlight the trade-offs between cost reductions and fuel economy improvements as technology progresses.
Figure 11 illustrates the manufacturing cost versus fuel consumption for conventional vehicles across various vehicle classes, including compact cars, midsize vehicles, and SUVs. The different-colored lines represent trend lines for each class, showing how these relationships evolve over time. One notable observation is that diesel vehicles tend to have higher manufacturing costs compared with gasoline-powered vehicles, primarily due to the increased cost of diesel engines and after-treatment systems [1,9].
Figure 11.
Manufacturing cost vs. fuel consumption of conventional vehicles.
By contrast, hybrid electric vehicles (HEVs) show a different trend. As illustrated in Figure 12, the manufacturing costs for HEVs decrease over time due to cost reductions in battery packs, electric machines, and other components. Despite the higher initial cost of HEVs, fuel consumption is significantly lower than that of conventional vehicles, making HEVs more cost-effective in the long run [2,6].
Figure 12.
Manufacturing cost vs. fuel consumption of split HEVs.
For plug-in hybrid electric vehicles (PHEVs), the analysis shows a sharp reduction in both fuel consumption and manufacturing costs over time. As shown in Figure 13, the improvements in component efficiency, particularly in electric machines and batteries, contribute to this reduction. PHEVs with higher all-electric ranges (AERs) exhibit a more significant drop in fuel consumption, but this comes at the expense of higher initial manufacturing costs due to larger battery packs. However, these costs are expected to decline substantially by 2050, owing to continued advancements in battery technology [18,23].
Figure 13.
Manufacturing cost vs. fuel consumption of PHEVs.
Battery electric vehicles (BEVs) follow a similar pattern, as demonstrated in Figure 14. The manufacturing costs for BEVs are initially much higher than for conventional vehicles, mainly due to the cost of battery packs. However, as battery technology continues to improve and economies of scale are realized, manufacturing costs for BEVs decrease significantly, particularly for vehicles with higher AERs [8,9]. The figure also highlights the aggressive decline in fuel consumption for BEVs, which is a result of ongoing advancements in battery energy density and vehicle lightweighting.
Figure 14.
BEV manufacturing cost vs. electrical energy consumption.
By comparing the energy consumption and manufacturing costs across different vehicle powertrains, we observe that while electrified powertrains initially incur higher costs, these are offset by substantial reductions in energy consumption over time. This trend suggests that BEVs, in particular, will become increasingly cost-competitive as technology continues to advance, reinforcing their role in reducing overall vehicle emissions and energy use [9].
The analysis of technological potential highlights advancements in lightweighting, manufacturing processes, and efficiency improvements. Compared with current lithium-ion battery technologies, future solid-state batteries are expected to achieve higher energy densities (400 Wh/kg vs. 250 Wh/kg) and improved safety profiles, enabling further weight reductions and increased vehicle range. Lightweight composite materials, such as carbon fiber-reinforced polymers, are projected to reduce vehicle weight by an additional 10–15% compared with today’s aluminum and steel composites. These advancements ensure that future vehicles achieve superior energy efficiency and performance while maintaining cost effectiveness [25].
4.4. Levelized Cost of Driving
The levelized cost of driving (LCD) provides a comprehensive measure of the total cost per mile driven, incorporating both vehicle purchase costs and fuel or energy costs. This section presents an analysis of LCD for different powertrain types, focusing on small SUVs. The results highlight the long-term cost implications of adopting electrified powertrains, particularly as battery costs continue to decrease.
Figure 15 illustrates the levelized cost of driving across various powertrains, including conventional gasoline vehicles, split HEVs, PHEVs, and BEVs. The analysis covers both base and premium performance categories.
Figure 15.
Levelized cost of driving cost comparisons across different powertrains.
For conventional gasoline vehicles, the LCD remains relatively stable over time, with only minor reductions in fuel consumption driving down the total cost per mile. However, for hybrid electric vehicles (HEVs), the LCD shows a significant decline, particularly after 2030. This is primarily due to reductions in battery costs and improvements in engine efficiency, which lower both the upfront cost and the fuel consumption of HEVs [5].
Plug-in hybrid electric vehicles (PHEVs) also exhibit a declining LCD, with the most substantial reductions occurring in models with higher AERs. For instance, PHEVs with a 50-mile AER experience a 30–40% reduction in the cost per mile driven by 2050 compared with 2023. This reduction is driven by the lower cost of electricity and the decreased reliance on gasoline as battery technology improves [6,8].
For battery electric vehicles (BEVs), the LCD decreases dramatically over the simulation period. By 2050, BEVs with a 200-mile range are expected to have a 50–70% lower LCD compared with conventional gasoline vehicles, making them one of the most cost-effective options for consumers. This decline is largely driven by reductions in battery costs and the lower cost of electricity relative to gasoline [5,9]. The LCD for BEVs with higher ranges, such as BEV400 models, is even lower, reinforcing the economic viability of BEVs in the long term.
5. Comparison Cost Analysis
This section compares the total cost of ownership (TCO) across different powertrains, focusing on how advancements in vehicle technology and cost reductions influence overall affordability. The analysis covers the period from 2023 to 2050, highlighting key trends in both base and premium performance categories.
Figure 16 presents the TCO for small SUVs across various powertrain types, including conventional gasoline vehicles, HEVs, PHEVs, and BEVs. The figure shows the point at which BEVs achieve cost parity with conventional vehicles under both low and high technology progress scenarios.
Figure 16.
Total cost of ownership comparison across powertrains for small SUVs.
Under the low technology progress scenario, BEVs with a 200-mile range are expected to reach cost parity with conventional vehicles around 2025, while BEVs with a 400-mile range achieve parity closer to 2040. However, under the high technology progress scenario, BEVs achieve cost parity approximately five years earlier, with BEVs becoming cost-competitive by 2020 for 200-mile range vehicles and by 2035 for 400-mile range vehicles [9].
This cost parity is driven by two key factors: the declining cost of battery packs and the lower operational costs of BEVs. Battery costs are projected to decrease by 70–80% by 2050, making BEVs not only more affordable upfront but also more cost-effective in terms of total cost of ownership. Additionally, the lower cost of electricity compared with gasoline further reduces the operational costs of BEVs, making them a financially attractive option for consumers [8,9].
The analysis shows that while conventional gasoline vehicles remain competitive in the short term, the rapid advancements in battery technology and the declining cost of electrified powertrains will make BEVs the most cost-effective option in the long run, particularly for consumers who prioritize fuel economy and lower operational costs.
6. Summary and Conclusions
This article presents a comprehensive simulation-based analysis of the potential benefits of vehicle electrification, focusing on fuel consumption, energy consumption, and cost implications. The results suggest that significant reductions in fuel consumption and manufacturing costs can be achieved by 2050, particularly for electrified powertrains such as HEVs, PHEVs, and BEVs.
Key findings include:
- Engine, electric machine, and battery sizes decrease significantly from model year 2020 to 2050 due to improvements in component efficiencies, lightweighting technologies, and advancements in battery energy density. Engine peak power for conventional vehicles decreases by 14–23%, while battery energy requirements for BEVs decrease by 26–40% [14].
- The fuel consumption of conventional and hybrid electric vehicles (HEVs) declines steadily, with HEVs consuming 33% less fuel than conventional vehicles in 2023 and 22% less by 2050. PHEVs and BEVs exhibit even greater reductions, with BEVs reducing energy consumption by up to 44% by 2050 [5,6].
- Manufacturing costs for BEVs and PHEVs decrease significantly, driven by reductions in battery and electric machine costs. By 2050, BEVs are expected to be 10–20% less expensive than conventional vehicles, making them the most cost-competitive option in the small SUV class [14].
- The total cost of ownership for BEVs becomes competitive with conventional gasoline vehicles between 2025 and 2040, depending on the technology progress scenario. This cost parity, combined with lower operational costs, suggests that BEVs will play a critical role in the future of transportation, particularly as consumers seek more energy-efficient and environmentally sustainable options [10].
In conclusion, the article demonstrates the transformative potential of vehicle electrification, highlighting the significant benefits in terms of fuel economy, energy consumption, and cost. These findings underscore the importance of continued investment in powertrain technology advancements and the need for policies that support the transition to electrified vehicles.
Author Contributions
Conceptualization, E.S.I. and A.R.; methodology, E.S.I. and A.R.; software, E.S.I.; validation, E.S.I. and A.R.; formal analysis, E.S.I. and R.V.; investigation, E.S.I. and R.V.; resources, A.R.; data curation, E.S.I. and R.V.; writing—original draft preparation, E.S.I.; writing—review and editing, E.S.I.; visualization, E.S.I. and R.V.; supervision, A.R.; project administration, E.S.I. and A.R.; funding acquisition, A.R. All authors have read and agreed to the published version of the manuscript.
Funding
This research was funded by the Vehicle Technologies Office of Energy Efficiency and Renewable Energy, U.S. Department of Energy (DE-AC02-06CH11357).
Data Availability Statement
The detailed dataset supporting this study are available at https://www.autonomie.net/publications/fuel_economy_report.html, accessed on 1 May 2024.
Acknowledgments
The authors would like to acknowledge the financial support of Raphael Isaac, Laura Roberson, and Patrick Walsh (U.S. Department of Energy Vehicle Technologies Office) used to conduct this work. The submitted manuscript has been created by the UChicago Argonne, LLC, Operator of Argonne National Laboratory (“Argonne”). Argonne, a U.S. Department of Energy Office of Science laboratory, is operated under Contract No. DE-AC02-06CH11357. The U.S. Government retains for itself, and others acting on its behalf, a paid-up nonexclusive, irrevocable worldwide license in said article to reproduce, prepare derivative works, distribute copies to the public, and perform publicly and display publicly, by or on behalf of the Government.
Conflicts of Interest
The authors declare no conflicts of interest. The funders had no role in the design of the study; in the collection, analyses, or interpretation of data; in the writing of the manuscript; or in the decision to publish the results.
References
- The U.S. Department of Energy (DOE). Fact 943: September 19, 2016 Fuel Economy Being Chosen as the Most Important Vehicle Attribute is Related to the Price of Gasoline. Vehicle Technologies Office. 2016. Available online: https://www.energy.gov/eere/vehicles/fact-943-september-19-2016-fuel-economy-being-chosen-most-important-vehicle-attribute (accessed on 1 September 2023).
- Moawad, A.; Balaprakash, P.; Rousseau, A.; Wild, S. Novel Large Scale Simulation Process to Support DOT’s CAFE Modeling System. Presented at EVS28, Goyang-si, Korea. 2015. Available online: https://www.nhtsa.gov/sites/nhtsa.gov/files/anl-evs28-novel-large-scale-simulation-process-to-support-dot-paper.pdf (accessed on 1 March 2024).
- Sandrini, G.; Gadola, M.; Chindamo, D.; Magri, P. Efficient Regenerative Braking Strategy Aimed at Preserving Vehicle Stability by Preventing Wheel Locking. Transp. Res. Procedia 2023, 70, 28–35. [Google Scholar] [CrossRef]
- Hannan, M.A.; Azidin, F.A.; Mohamed, A. Hybrid Electric Vehicles and Their Challenges: A Review. Renew. Sustain. Energy Rev. 2014, 29, 135–150. [Google Scholar] [CrossRef]
- Harrison, G.; Thiel, C. An Exploratory Policy Analysis of Electric Vehicle Sales Competition and Cost Scenarios in Europe. Technol. Forecast. Soc. Change 2017, 114, 165–178. [Google Scholar] [CrossRef]
- Lutsey, N.; Nicholas, M. Update on Electric Vehicle Costs in the United States Through 2030; The International Council on Clean Transportation (ICCT): Washington, DC, USA, 2019; Available online: https://theicct.org/publications/update-US-2030-electric-vehicle-cost (accessed on 1 September 2024).
- Egbue, O.; Long, S. Barriers to Widespread Adoption of Electric Vehicles: An Analysis of Consumer Attitudes and Perceptions. Energy Policy 2012, 48, 717–729. [Google Scholar] [CrossRef]
- Slowik, P.; Lutsey, N. Evolution of Incentives to Sustain the Transition to a Global Electric Vehicle Fleet; ICCT Working Paper; International Council on Clean Transportation: Washington, DC, USA, 2016. [Google Scholar]
- Amjad, M.; Neelakrishnan, S.; Rudramoorthy, R. Review of Design Considerations and Technological Challenges for Successful Development and Deployment of Plug-in Hybrid Electric Vehicles. Renew. Sustain. Energy Rev. 2010, 14, 1104–1110. [Google Scholar] [CrossRef]
- Spreafico, C. Can Modified Components Make Cars Greener? A Life Cycle Assessment. J. Clean. Prod. 2021, 307, 127190. [Google Scholar] [CrossRef]
- Kelly, J.C.; Sullivan, J.L.; Burnham, A. Impacts of Vehicle Weight Reduction via Material Substitution on Life-Cycle Greenhouse Gas Emissions. Environ. Sci. Technol. 2015, 49, 12535–12542. [Google Scholar] [CrossRef] [PubMed]
- Das, S. Life Cycle Assessment of Carbon Fiber-Reinforced Polymer Composites. Int. J. Life Cycle Assess. 2011, 16, 268–282. [Google Scholar] [CrossRef]
- Guzzella, L.; Sciarretta, A. Vehicle Propulsion Systems: Introduction to Modeling and Optimization; Springer: Berlin/Heidelberg, Germany, 2013. [Google Scholar] [CrossRef]
- Islam, E.S.; Vijayagopal, R.; Moawad, A.; Kim, N.; Rousseau, A. A Comprehensive Simulation Study to Evaluate Future Vehicle Energy and Cost Reduction Potential; Contract ANL/ESD-22/6; Report to the US Department of Energy; Argonne National Laboratory (ANL): Lemont, IL, USA, 2022. [Google Scholar]
- Islam, E.S.; Prada, D.N.; Vijayagopal, R.; Mansour, C.; Phillips, P.; Kim, N.; Alhajjar, M.; Rousseau, A.; Transportation and Power Systems Division; Argonne National Laboratory. Detailed Simulation Study to Evaluate Future Transportation Decarbonization Potential; Contract ANL/TAPS-23/3; Report to the US Department of Energy; Argonne National Laboratory (ANL): Lemont, IL, USA, 2023. [Google Scholar]
- Islam, E.S.; Vijayagopal, R.; Rousseau, A. Exploring the Economic and Technological Viability of Future Electric Vehicles: Analyzing the Impact of Advances in the U.S. Department of Energy’s Vehicle Technologies. In Proceedings of the 37th International Electric Vehicle Symposium and Exhibition, Seoul, Republic of Korea, 23–26 April 2024. [Google Scholar]
- Ward, J.; Stephens, T.S.; Birky, A.K. Vehicle Technologies Program Government Performance and Results Act (GPRA) Report for Fiscal Year 2012; Argonne National Laboratory (ANL): Lemont, IL, USA, 2012. [Google Scholar] [CrossRef]
- Autonomie Model. Argonne National Laboratory. Available online: https://vms.es.anl.gov/tools/autonomie/ (accessed on 1 July 2024).
- The Argonne National Laboratory Vehicle & Mobility Systems Group (VMS). Argonne National Laboratory. TechScape. Available online: https://vms.taps.anl.gov/tools/techscape/ (accessed on 1 July 2024).
- Nykvist, B.; Nilsson, M. Rapidly Falling Costs of Battery Packs for Electric Vehicles. Nat. Clim. Change 2015, 5, 329–332. [Google Scholar] [CrossRef]
- Ziegler, M.S.; Trancik, J.E. Re-Examining Rates of Lithium-Ion Battery Technology Improvement and Cost Decline. Energy Environ. Sci. 2021, 14, 1635–1651. [Google Scholar] [CrossRef]
- Islam, E.S.; Vijayagopal, R.; Moawad, A.; Kim, N.; Rousseau, A. A Detailed Vehicle Modeling & Simulation Study Quantifying Energy Consumption and Cost Reduction of Advanced Vehicle Technologies Through 2050; Argonne National Laboratory (ANL): Lemont, IL, USA, 2021. [Google Scholar] [CrossRef]
- Delucchi, M.A.; Lipman, T.E. An Analysis of the Retail and Lifecycle Cost of Battery-Powered Electric Vehicles. Transp. Res. Part D Transp. Environ. 2001, 6, 371–404. [Google Scholar] [CrossRef]
- Hawkins, T.R.; Singh, B.; Majeau-Bettez, G.; Strømman, A.H. Comparative Environmental Life Cycle Assessment of Conventional and Electric Vehicles. J. Ind. Ecol. 2013, 17, 53–64. [Google Scholar] [CrossRef]
- Notter, D.A.; Gauch, M.; Widmer, R.; Wäger, P.; Stamp, A.; Zah, R.; Althaus, H.J. Contribution of Li-Ion Batteries to the Environmental Impact of Electric Vehicles. Environ. Sci. Technol. 2010, 44, 6550–6556. [Google Scholar] [CrossRef]
Disclaimer/Publisher’s Note: The statements, opinions and data contained in all publications are solely those of the individual author(s) and contributor(s) and not of MDPI and/or the editor(s). MDPI and/or the editor(s) disclaim responsibility for any injury to people or property resulting from any ideas, methods, instructions or products referred to in the content. |
© 2025 by the authors. Published by MDPI on behalf of the World Electric Vehicle Association. Licensee MDPI, Basel, Switzerland. This article is an open access article distributed under the terms and conditions of the Creative Commons Attribution (CC BY) license (https://creativecommons.org/licenses/by/4.0/).















