The Role of Attitude, Travel-Related, and Socioeconomic Characteristics in Modal Shift to Shared Autonomous Vehicles with Ride Sharing
Abstract
1. Introduction
2. Literature Review
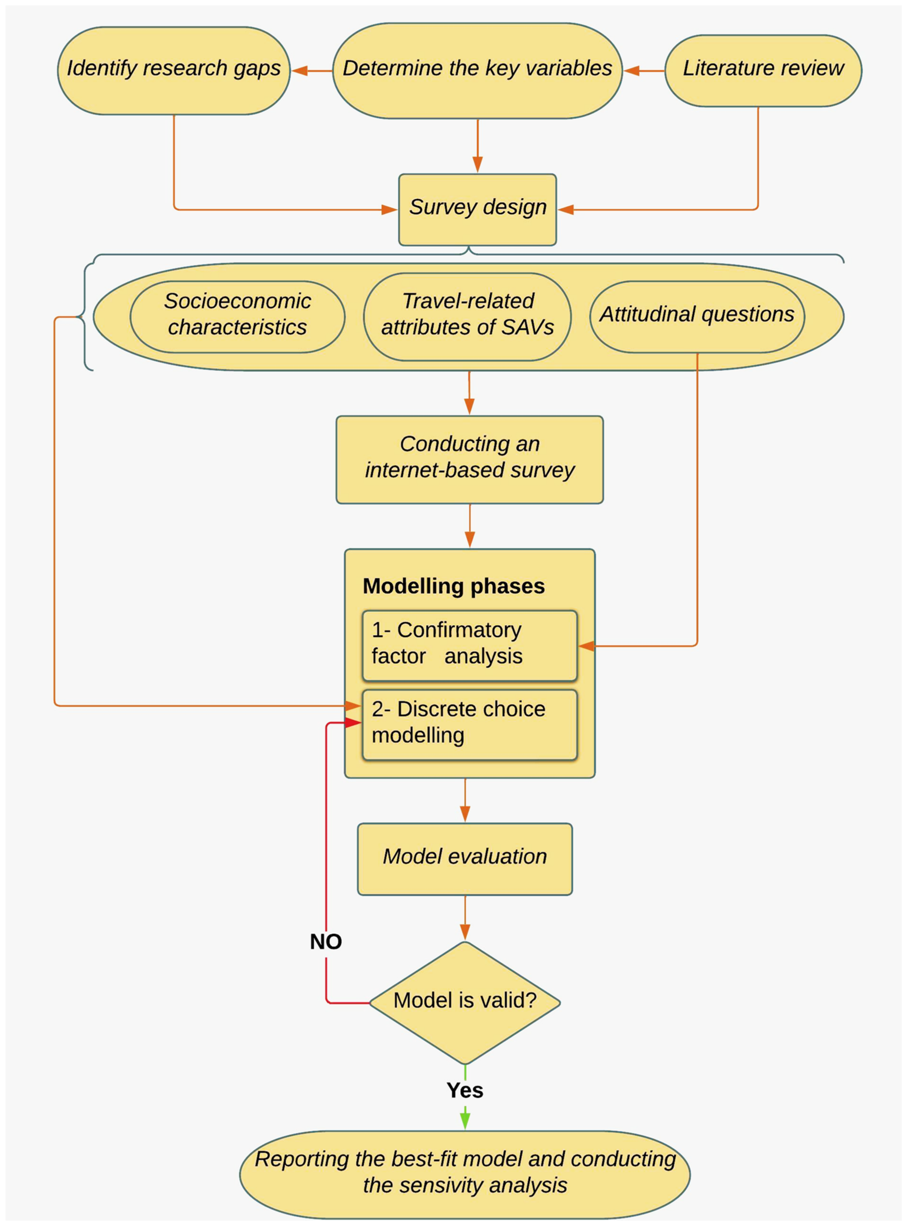
3. Methodology
3.1. Survey Design and Choice Experiment Design
3.2. Featuring the Selected Sample
3.2.1. Socioeconomic and Household Characteristics
3.2.2. Socioeconomic and Household Characteristics
4. Estimation Results and Discussion
4.1. Confirmatory Factor Analysis
4.2. Discrete Choice Modelling
4.2.1. Travel Features and Behavior Characteristics
4.2.2. Travel-Related Attributes of SAVs
4.2.3. Attitudinal and Demographic Factors
4.3. Implications for Policy and Practice
5. Summary and Conclusions
5.1. Conclusions and Inferences
5.2. Limitations and Further Research Recommendations
Author Contributions
Funding
Data Availability Statement
Conflicts of Interest
Appendix A. Questions of Survey

References
- Abbasi, M.; Hosseinlou, M.H.; JafarzadehFadaki, S. An investigation of Bus Rapid Transit System (BRT) based on economic and air pollution analysis (Tehran, Iran). Case Stud. Transp. Policy 2020, 8, 553–563. [Google Scholar] [CrossRef]
- Abbasi, M.; Hosseinlou, M.H.; Sarreshtehdari, A.; Mandzuka, S. Evaluation of Transit Signal Priority for Bus Rapid Transit in Heterogeneous Traffic Flow. Teh. Vjesn. 2021, 28, 2080–2087. [Google Scholar]
- Abbasi, M.; Hadji Hosseinlou, M. Assessing Feasibility of overnight-charging electric bus in a real-world BRT system in the context of a developing country. Sci. Iran. 2022, 28, 2968–2978. [Google Scholar] [CrossRef]
- Wang, K.; Salehin, M.F.; Habib, K.N. A discrete choice experiment on consumer’s willingness-to-pay for vehicle automation in the Greater Toronto Area. Transp. Res. Part A Policy Pract. 2021, 149, 12–30. [Google Scholar] [CrossRef]
- Pathak, A.; Scheuermann, S.; Ongel, A.; Lienkamp, M. Conceptual Design Optimization of Autonomous Electric Buses in Public Transportation. World Electr. Veh. J. 2021, 12, 30. [Google Scholar] [CrossRef]
- Etzioni, S.; Daziano, R.A.; Ben-Elia, E.; Shiftan, Y. Preferences for shared automated vehicles: A hybrid latent class modeling approach. Transp. Res. Part C Emerg. Technol. 2021, 125, 103013. [Google Scholar] [CrossRef]
- Kapser, S.; Abdelrahman, M. Acceptance of autonomous delivery vehicles for last-mile delivery in Germany–Extending UTAUT2 with risk perceptions. Transp. Res. Part C Emerg. Technol. 2020, 111, 210–225. [Google Scholar] [CrossRef]
- Czech, P.; Turoń, K.; Barcik, J. Autonomous vehicles: Basic issues. Zeszyty Naukowe. Transp. Politech. Śląska 2018, 100, 15–22. [Google Scholar] [CrossRef]
- De Almeida Correia, G.H.; Milakis, D.; van Arem, B.; Hoogendoorn, R. Vehicle automation and transport system performance. In Handbook on Transport and Urban Planning in the Developed World; Edward Elgar Publishing: Cheltenham, UK, 2016. [Google Scholar]
- Siqueira Silva, D.; Csiszár, C.; Földes, D. Autonomous vehicles and urban space management. Zeszyty Naukowe. Transp. Politech. Śląska 2021, 110, 169–181. [Google Scholar] [CrossRef]
- Xu, D.; Cheng, J.; Xu, S.; Geng, J.; Yang, F.; Fang, H.; Xu, J.; Wang, S.; Wang, Y.; Huang, J. Understanding the Relationship between China’s Eco-Environmental Quality and Urbanization Using Multisource Remote Sensing Data. Remote Sens. 2022, 14, 198. [Google Scholar] [CrossRef]
- Xu, D.; Yang, F.; Yu, L.; Zhou, Y.; Li, H.; Ma, J.; Huang, J.; Wei, J.; Xu, Y.; Zhang, C. Quantization of the coupling mechanism between eco-environmental quality and urbanization from multisource remote sensing data. J. Clean. Prod. 2021, 321, 128948. [Google Scholar] [CrossRef]
- Gurumurthy, K.M.; Kockelman, K.M. Modeling Americans’ autonomous vehicle preferences: A focus on dynamic ride-sharing, privacy & long-distance mode choices. Technol. Forecast. Soc. Chang. 2020, 150, 119792. [Google Scholar]
- Stocker, A.; Shaheen, S. Shared automated mobility: Early exploration and potential impacts. In Road Vehicle Automation 4; Springer: Cham, Switzerland, 2018; pp. 125–139. [Google Scholar] [CrossRef]
- Jin, S.T.; Kong, H.; Wu, R.; Sui, D.Z. Ridesourcing, the sharing economy, and the future of cities. Cities 2018, 76, 96–104. [Google Scholar] [CrossRef]
- Shaheen, S.; Cohen, A. Shared ride services in North America: Definitions, impacts, and the future of pooling. Transp. Rev. 2019, 39, 427–442. [Google Scholar] [CrossRef]
- Loeb, B.; Kockelman, K.M.; Liu, J. Shared autonomous electric vehicle (SAEV) operations across the Austin, Texas network with charging infrastructure decisions. Transp. Res. Part C Emerg. Technol. 2018, 89, 222–233. [Google Scholar] [CrossRef]
- Hu, X.; Zheng, M. Research progress and prospects of vehicle driving behavior prediction. World Electr. Veh. J. 2021, 12, 88. [Google Scholar] [CrossRef]
- Sweet, M.N. User interest in on-demand, shared, and driverless mobility: Evidence from stated preference choice experiments in Southern Ontario. Travel Behav. Soc. 2021, 23, 120–133. [Google Scholar] [CrossRef]
- Malik, J.; Alemi, F.; Circella, G. Exploring the factors that affect the frequency of use of ridehailing and the adoption of shared ridehailing in California. Transp. Res. Rec. 2021, 2675, 120–135. [Google Scholar] [CrossRef]
- Tak, S.; Woo, S.; Park, S.; Kim, S. The City-Wide Impacts of the Interactions between Shared Autonomous Vehicle-Based Mobility Services and the Public Transportation System. Sustainability 2021, 13, 6725. [Google Scholar] [CrossRef]
- Lavieri, P.S.; Bhat, C.R. Modeling individuals’ willingness to share trips with strangers in an autonomous vehicle future. Transp. Res. Part A Policy Pract. 2019, 124, 242–261. [Google Scholar] [CrossRef]
- Acheampong, R.A.; Cugurullo, F.; Gueriau, M.; Dusparic, I. Can autonomous vehicles enable sustainable mobility in future cities? Insights and policy challenges from user preferences over different urban transport options. Cities 2021, 112, 103134. [Google Scholar] [CrossRef]
- Menon, N.; Barbour, N.; Zhang, Y.; Pinjari, A.R.; Mannering, F. Shared autonomous vehicles and their potential impacts on household vehicle ownership: An exploratory empirical assessment. Int. J. Sustain. Transp. 2019, 13, 111–122. [Google Scholar] [CrossRef]
- Macioszek, E.; Karami, A.; Farzin, I.; Abbasi, M.; Mamdoohi, A.R.; Piccioni, C. The Effect of Distance Intervals on Walking Likelihood in Different Trip Purposes. Sustainability 2022, 14, 3406. [Google Scholar] [CrossRef]
- Alhajyaseen, W.; Adnan, M.; Abuhejleh, A.; Onat, N.; Tarlochan, F. Travelers’ preferences regarding autonomous mobility in the State of Qatar. Pers. Ubiquitous Comput. 2021, 25, 141–149. [Google Scholar] [CrossRef]
- Dannemiller, K.A.; Mondal, A.; Asmussen, K.E.; Bhat, C.R. Investigating autonomous vehicle impacts on individual activity-travel behavior. Transp. Res. Part A Policy Pract. 2021, 148, 402–422. [Google Scholar] [CrossRef]
- Krueger, R.; Rashidi, T.H.; Rose, J.M. Preferences for shared autonomous vehicles. Transp. Res. Part C Emerg. Technol. 2016, 69, 343–355. [Google Scholar] [CrossRef]
- Gadepalli, R.; Tiwari, G.; Bolia, N. Role of user’s socio-economic and travel characteristics in mode choice between city bus and informal transit services: Lessons from household surveys in Visakhapatnam, India. J. Transp. Geogr. 2020, 88, 102307. [Google Scholar] [CrossRef]
- Greenblatt, J.B.; Shaheen, S. Automated vehicles, on-demand mobility, and environmental impacts. Curr. Sustain. Renew. Energy Rep. 2015, 2, 74–81. [Google Scholar] [CrossRef]
- Paddeu, D.; Tsouros, I.; Parkhurst, G.; Polydoropoulou, A.; Shergold, I. A study of users’ preferences after a brief exposure in a Shared Autonomous Vehicle (SAV). Transp. Res. Procedia 2021, 52, 533–540. [Google Scholar] [CrossRef]
- Farzin, I.; Abbasi, M.; Macioszek, E.; Mamdoohi, A.R.; Ciari, F. Moving toward a More Sustainable Autonomous Mobility, Case of Heterogeneity in Preferences. Sustainability 2023, 15, 460. [Google Scholar] [CrossRef]
- Azimi, G.; Rahimi, A.; Asgari, H.; Jin, X. Role of attitudes in transit and auto users’ mode choice of ridesourcing. Transp. Res. Rec. 2020, 2674, 1–16. [Google Scholar] [CrossRef]
- Haboucha, C.J.; Ishaq, R.; Shiftan, Y. User preferences regarding autonomous vehicles. Transp. Res. Part C Emerg. Technol. 2017, 78, 37–49. [Google Scholar] [CrossRef]
- Yeung, S.P.-M. Teaching approaches in geography and students’ environmental attitudes. Environmentalist 2004, 24, 101–117. [Google Scholar] [CrossRef]
- Huang, Y.; Gao, L. Influence mechanism of commuter’s low-carbon literacy on the intention of mode choice: A case study in Shanghai, China. Int. J. Sustain. Transp. 2021, 16, 1–13. [Google Scholar] [CrossRef]
- Gkartzonikas, C.; Gkritza, K. What have we learned? A review of stated preference and choice studies on autonomous vehicles. Transp. Res. Part C Emerg. Technol. 2019, 98, 323–337. [Google Scholar] [CrossRef]
- Garidis, K.; Ulbricht, L.; Rossmann, A.; Schmäh, M. Toward a user acceptance model of autonomous driving. In Proceedings of the 53rd Hawaii International Conference on System Sciences, Wailea-Makena, Hawaii, 7–10 January 2020; pp. 1381–1390. [Google Scholar]
- Shin, J.; Bhat, C.R.; You, D.; Garikapati, V.M.; Pendyala, R.M. Consumer preferences and willingness to pay for advanced vehicle technology options and fuel types. Transp. Res. Part C Emerg. Technol. 2015, 60, 511–524. [Google Scholar] [CrossRef]
- Zhang, S.; Jing, P.; Xu, G. The Acceptance of Independent Autonomous Vehicles and Cooperative Vehicle-Highway Autonomous Vehicles. Information 2021, 12, 346. [Google Scholar] [CrossRef]
- Roehrich, G. Consumer innovativeness: Concepts and measurements. J. Bus. Res. 2004, 57, 671–677. [Google Scholar] [CrossRef]
- Farzin, I.; Mamdoohi, A.R.; Ciari, F. Autonomous Vehicles Acceptance: A Perceived Risk Extension of Unified Theory of Acceptance and Use of Technology and Diffusion of Innovation, Evidence from Tehran, Iran. Int. J. Hum. –Comput. Interact. 2022, 1–10. [Google Scholar] [CrossRef]
- Golbabaei, F.; Yigitcanlar, T.; Bunker, J. The role of shared autonomous vehicle systems in delivering smart urban mobility: A systematic review of the literature. Int. J. Sustain. Transp. 2021, 15, 731–748. [Google Scholar] [CrossRef]
- Keszey, T. Behavioural intention to use autonomous vehicles: Systematic review and empirical extension. Transp. Res. Part C Emerg. Technol. 2020, 119, 102732. [Google Scholar] [CrossRef]
- Davis, F.D. Perceived usefulness, perceived ease of use, and user acceptance of information technology. MIS Q. 1989, 13, 319–340. [Google Scholar] [CrossRef]
- De Vos, J.; Mokhtarian, P.L.; Schwanen, T.; Van Acker, V.; Witlox, F. Travel mode choice and travel satisfaction: Bridging the gap between decision utility and experienced utility. Transportation 2016, 43, 771–796. [Google Scholar] [CrossRef]
- Venkatesh, V.; Morris, M.G.; Davis, G.B.; Davis, F.D. User acceptance of information technology: Toward a unified view. MIS Q. 2003, 27, 425–478. [Google Scholar] [CrossRef]
- Wadud, Z.; Huda, F.Y. Fully automated vehicles: The use of travel time and its association with intention to use. In Proceedings of the Institution of Civil Engineers-Transport; Thomas Telford Ltd.: London, UK, 2020; pp. 1–15. [Google Scholar]
- Dowling, G.R.; Staelin, R. A model of perceived risk and intended risk-handling activity. J. Consum. Res. 1994, 21, 119–134. [Google Scholar] [CrossRef]
- Ye, X.; Sui, X.; Wang, T.; Yan, X.; Chen, J. Research on parking choice behavior of shared autonomous vehicle services by measuring users’ intention of usage. Transp. Res. Part F Traffic Psychol. Behav. 2022, 88, 81–98. [Google Scholar] [CrossRef]
- Jing, P.; Huang, H.; Ran, B.; Zhan, F.; Shi, Y. Exploring the factors affecting mode choice Intention of autonomous vehicle based on an extended theory of planned behavior—A case study in China. Sustainability 2019, 11, 1155. [Google Scholar] [CrossRef]
- Wang, Y.; Gu, J.; Wang, S.; Wang, J. Understanding consumers’ willingness to use ride-sharing services: The roles of perceived value and perceived risk. Transp. Res. Part C Emerg. Technol. 2019, 105, 504–519. [Google Scholar] [CrossRef]
- Green, P.E.; Srinivasan, V. Conjoint analysis in consumer research: Issues and outlook. J. Consum. Res. 1978, 5, 103–123. [Google Scholar] [CrossRef]
- Hensher, D.; Rose, J.; Greene, W. Applied Choice Analysis, 2nd ed.; Cambridge University Press: Cambridge, UK, 2015. [Google Scholar]
- Cochran, W.G. Sampling Techniques; John Wiley & Sons: Hoboken, NJ, USA, 1977. [Google Scholar]
- Shaygan, M.; Mamdoohi, A.R.; Masoumi, H.E. Car ownership models in Iran: A review of methods and determinants. Transp. Telecommun. 2017, 18, 45. [Google Scholar] [CrossRef]
- Arbuckle, J.L. Amos, version 23.0; IBM SpSS: Chicago, IL, USA, 2014. [Google Scholar]
- Fornell, C.; Larcker, D.F. Evaluating structural equation models with unobservable variables and measurement error. J. Mark. Res. 1981, 18, 39–50. [Google Scholar] [CrossRef]
- Hair, J.F.; Ringle, C.M.; Sarstedt, M. PLS-SEM: Indeed a silver bullet. J. Mark. Theory Pract. 2011, 19, 139–152. [Google Scholar] [CrossRef]
- JITESH, J.T. Structural Equation Modelling: Application for Research and Practice with Amos and R; Springer: Berlin/Heidelberg, Germany, 2021. [Google Scholar]
- Hair, J.F.; Page, M.; Brunsveld, N. Essentials of Business Research Methods; Routledge: Oxfordshire, UK, 2019. [Google Scholar]
- Leicht, T.; Chtourou, A.; Youssef, K.B. Consumer innovativeness and intentioned autonomous car adoption. J. High Technol. Manag. Res. 2018, 29, 1–11. [Google Scholar] [CrossRef]
- Yuen, K.F.; Huyen, D.T.K.; Wang, X.; Qi, G. Factors influencing the adoption of shared autonomous vehicles. Int. J. Environ. Res. Public Health 2020, 17, 4868. [Google Scholar] [CrossRef]
- Zhang, T.; Tao, D.; Qu, X.; Zhang, X.; Zeng, J.; Zhu, H.; Zhu, H. Automated vehicle acceptance in China: Social influence and initial trust are key determinants. Transp. Res. Part C Emerg. Technol. 2020, 112, 220–233. [Google Scholar] [CrossRef]
- Zhang, T.; Tao, D.; Qu, X.; Zhang, X.; Lin, R.; Zhang, W. The roles of initial trust and perceived risk in public’s acceptance of automated vehicles. Transp. Res. Part C Emerg. Technol. 2019, 98, 207–220. [Google Scholar] [CrossRef]
- Greene, W.H. NLOGIT 5 Reference Guide; Econometric Software: Plainview, NY, USA, 2012. [Google Scholar]
- Abbasi, M.; Piccioni, C.; Sierpiński, G.; Farzin, I. Analysis of Crash Severity of Texas Two Lane Rural Roads Using Solar Altitude Angle Based Lighting Condition. Sustainability 2022, 14, 1692. [Google Scholar] [CrossRef]
- Kim, S.H.; Mokhtarian, P.L.; Circella, G. How, and for whom, will activity patterns be modified by self-driving cars? Expectations from the state of Georgia. Transp. Res. Part F Traffic Psychol. Behav. 2020, 70, 68–80. [Google Scholar] [CrossRef]
- Pakusch, C.; Stevens, G.; Boden, A.; Bossauer, P. Unintended effects of autonomous driving: A study on mobility preferences in the future. Sustainability 2018, 10, 2404. [Google Scholar] [CrossRef]
- Malichová, E.; Pourhashem, G.; Kováčiková, T.; Hudák, M. Users’ perception of value of travel time and value of ridesharing impacts on Europeans’ ridesharing participation intention: A case study based on MoTiV European-wide mobility and behavioral pattern dataset. Sustainability 2020, 12, 4118. [Google Scholar] [CrossRef]
- Nickkar, A.; Lee, Y.-J.; Shin, H.-S. Willingness-to-pay for shared automated mobility using an adaptive choice-based conjoint analysis during the COVID-19 period. Travel Behav. Soc. 2023, 30, 11–20. [Google Scholar] [CrossRef]
- Liu, H.; Yang, R.; Wang, L.; Liu, P. Evaluating initial public acceptance of highly and fully autonomous vehicles. Int. J. Hum. –Comput. Interact. 2019, 35, 919–931. [Google Scholar] [CrossRef]
- Harper, C.D.; Hendrickson, C.T.; Mangones, S.; Samaras, C. Estimating potential increases in travel with autonomous vehicles for the non-driving, elderly and people with travel-restrictive medical conditions. Transp. Res. Part C Emerg. Technol. 2016, 72, 1–9. [Google Scholar] [CrossRef]
- Fagnant, D.J.; Kockelman, K. Preparing a nation for autonomous vehicles: Opportunities, barriers and policy recommendations. Transp. Res. Part A Policy Pract. 2015, 77, 167–181. [Google Scholar] [CrossRef]
- Chan, W.M.; Lee, J.W.C. 5G Connected Autonomous Vehicle Acceptance: Mediating effect of Trust in the Technology Acceptance Model. Asian J. Bus. Res. Vol. 2021, 11, 40–60. [Google Scholar] [CrossRef]
- Lee, D.; Hess, D.J. Public concerns and connected and automated vehicles: Safety, privacy, and data security. Humanit. Soc. Sci. Commun. 2022, 9, 90. [Google Scholar] [CrossRef]
- Yeganeh, S.F.; Khademi, N.; Farahani, H.; Besharat, M.A. A qualitative exploration of factors influencing women’s intention to use shared taxis: A study on the characteristics of urban commuting behavior in Iran. Transp. Policy 2022, 129, 90–104. [Google Scholar] [CrossRef]
- Cohen, M.C.; Fiszer, M.D.; Kim, B.J. Frustration-based promotions: Field experiments in ride-sharing. Manag. Sci. 2022, 68, 2432–2464. [Google Scholar] [CrossRef]



| Author | Variable | Model 3 | ||
|---|---|---|---|---|
| Demographic | Travel-Related 1 | Attitudinal 2 | ||
| Etzioni et al. [6] | ✓ | TC; WT; WD; TT; PS | OTM; TD | ICLV |
| Gurumurthy and Kockelman [13] | ✓ | TC; TT | PC | Two hurdle model and MNL |
| Lavieri and Bhat [22] | ✓ | TT; TC; NP | PC; TS | ICLV |
| Alhajyaseen et al. [26] | ✓ | TC; TT; CS | - | MNL |
| Krueger et al. [28] | ✓ | TC; TT; WT | - | MXL |
| Farzin et al. [32] | ✓ | TC; TT; WD; WT | PEOU; PU; SI; PR; EC; DE | MXL |
| Azimi et al. [33] | ✓ | TC; TT | Perceptions; Preferences; Vehicle ownership; AV features | MXL |
| Haboucha et al. [34] | ✓ | TC | TI; DE; PTA; PAT; EC | MXL |
| Attribute | Trip Mode | Level | ||
|---|---|---|---|---|
| 1 | 2 | 3 | ||
| Travel time change (%) | Private car | 0 | +15 | +25 |
| Transit | 0 | −15 | −30 | |
| Travel cost (1000 IRR 1 per 5 min) | Private car/Transit | 10 | 15 | 20 |
| Waiting time (min) | Private car/Transit | 2 | 5 | 8 |
| Number of travelers in SAV | Private car/Transit | 1 | 2 | 3 |
| Travel Time (Min) | Travel Cost (1000 IRR) | Waiting Time (Min) | Number of Travelers in SAV | Would You Shift to SAV? | |
|---|---|---|---|---|---|
| Yes | No | ||||
| 1.15 × TT * | TT/5 × 20 | 8 | 2 | □ | □ |
| 1.25 × TT | TT/5 × 20 | 5 | 1 | □ | □ |
| 1.25 × TT | TT/5 × 10 | 5 | 3 | □ | □ |
| 1.15 × TT | TT/5 × 15 | 8 | 3 | □ | □ |
| TT | TT/5 × 15 | 2 | 2 | □ | □ |
| TT | TT/5 × 10 | 2 | 1 | □ | □ |
| Variable | Category | Frequency | |
|---|---|---|---|
| Count | Percentage (%) | ||
| Gender | Female | 235 | 38.7 |
| Male | 372 | 61.3 | |
| Age (years) | 18–24 | 145 | 23.9 |
| 25–34 | 318 | 52.4 | |
| 35–44 | 85 | 14 | |
| 45–64 | 49 | 8.1 | |
| >64 | 10 | 1.6 | |
| Marriage status | Single | 420 | 69.2 |
| Married | 187 | 30.8 | |
| Education | At most apprenticeship diploma | 57 | 9.4 |
| Bachelor | 193 | 31.8 | |
| Master | 306 | 50.4 | |
| PhD | 51 | 8.4 | |
| Number of cars in household | 0 | 34 | 5.6 |
| 1 | 295 | 48.6 | |
| 2 | 199 | 32.8 | |
| 3+ | 79 | 13 | |
| Number of driving licenses in household | 0 | 40 | 6.6 |
| 1 | 181 | 29.8 | |
| 2 | 166 | 27.3 | |
| 3 | 145 | 23.9 | |
| 4+ | 75 | 12.4 | |
| Driving experience (years) | 0 | 68 | 11.2 |
| 1–5 | 181 | 29.8 | |
| 6–10 | 181 | 29.8 | |
| 11+ | 177 | 29.2 | |
| Income level | Very low | 42 | 6.9 |
| Low | 143 | 23.6 | |
| Medium | 246 | 40.5 | |
| High | 156 | 25.7 | |
| Very high | 20 | 3.3 | |
| Construct | Item | Mean | Factor Loadings | CA | CR | AVE | Source |
|---|---|---|---|---|---|---|---|
| Sharing attitude | I think participating in collaborative consumption/sharing will be positive | 4.04 | 0.860 | 0.885 | 0.887 | 0.797 | [22] |
| I think participating in collaborative consumption/sharing will be fun | 3.98 | 0.920 | |||||
| Consumer innovativeness | I think advancement in technology is generally a positive thing | 4.25 | 0.660 | 0.798 | 0.801 | 0.504 | [62] |
| I am excited about the possibilities offered by new technologies | 4.31 | 0.790 | |||||
| I have a positive attitude toward innovations | 4.35 | 0.740 | |||||
| In general, I will not be hesitant to try out UAMs | 4.13 | 0.640 | |||||
| Ecological awareness | SAVs are more environmentally friendly than conventional cars | 4.12 | 0.880 | 0.808 | 0.813 | 0.686 | [63] |
| SAVs can reduce air pollution | 3.25 | 0.821 | |||||
| Perceived usefulness | Using SAVs will relieve my stress of driving | 4.26 | 0.763 | 0.769 | 0.725 | 0.569 | [64] |
| SAVs can reduce traffic congestion, thereby shortening the riding time | 4.11 | 0.746 | |||||
| Privacy concern | SAVs are secure and would not be hacked | 2.85 | 0.770 | 0.720 | 0.721 | 0.564 | [38,65] |
| I am assured that SAVs will not use my personal information for other purposes without my authorization | 2.92 | 0.740 |
| Construct | 1 | 2 | 3 | 4 | 5 | |
|---|---|---|---|---|---|---|
| 1 | Ecological awareness | 0.828 * | ||||
| 2 | Perceived risk | 0.279 | 0.751 | |||
| 3 | Consumer innovativeness | 0.4 | 0.129 | 0.71 | ||
| 4 | Shared attitude | 0.546 | 0.286 | 0.448 | 0.893 | |
| 5 | Perceived usefulness | 0.463 | 0.157 | 0.429 | 0.542 | 0.754 |
| Variable | Definition | Coef. | M. E. |
|---|---|---|---|
| Constant | Intercept | −9.339 *** | - |
| Travel Features and Behavior Characteristics | |||
| NuseT | Weekly frequency of using transit | −0.158 * | −0.032 |
| LnTT | Natural logarithm of transit travel time | 5.928 *** | 1.221 |
| Diss1 | Satisfaction with internet taxis (1 if true; 0 otherwise) | 0.466 ** | 0.091 |
| NotUseC | Not using a private car due to the lack of ability to drive (1 if true; 0 otherwise) | 0.974 *** | 0.200 |
| Travel-related Attributes of SAVs | |||
| WTS | SAVs’ waiting time (min) | −0.065 ** | −0.013 |
| LnTTS | Natural logarithm of SAVs’ travel time | −3.423 *** | −0.705 |
| Tcs | SAVs’ travel cost | −0.183 *** | −0.038 |
| Attitudinal and Demographic Factors | |||
| NUITEC | Consumer innovativeness among users who frequently use internet taxis | 0.172 ** | 0.035 |
| Shattitu | Sharing attitude | 0.470 *** | 0.097 |
| EnviFem | Ecological awareness among females | −0.090 ** | −0.018 |
| EXDPR | Privacy concern among low-experienced drivers | −0.196 ** | −0.040 |
| PUKNOW1 | Perceived usefulness among respondents who never heard of SAVs | 0.249 *** | 0.167 |
| Number of observations | 696 | ||
| Log-likelihood at convergence (LL(β)) | −406.93 | ||
| Log-likelihood at zero (LL(0)) | −482.43 | ||
| 0.156 | |||
| Variable | Definition | Coef. | M. E. |
|---|---|---|---|
| Constant | Intercept | 0.936 ** | - |
| Travel Features and Behavior Characteristics | |||
| Nuses | Weekly frequency of using internet taxis | 0.133 ** | 0.030 |
| Nusecar | Weekly frequency of using private car | −0.059 ** | −0.127 |
| Trpur_1 | Work trip (1 if true; 0 otherwise) | 0.139 * | 0.031 |
| Ttkoli | Private car total travel time (min) | 0.049 *** | 0.011 |
| Diss9 | Lower use of car-sharing services because of COVID outbreak (1 if true; 0 otherwise) | −0.339 * | −0.076 |
| Injr-1 | Experiencing an injury-causing accident (1 if true; 0 otherwise) | −0.166 * | −0.037 |
| Travel-related Attributes of SAVs | |||
| Wts | SAVs waiting time (min) | −0.040 ** | −0.096 |
| Wtstts | Ratio of waiting time to travel time in SAVs | −1.284 *** | −0.290 |
| Tts | SAVs travel time (min) | −0.026 *** | −0.089 |
| Tcs | SAVs travel cost | −0.062 *** | −0.014 |
| Nps | Number of passengers sharing their ride | −0.501 *** | −0.113 |
| Attitudinal and Demographic Factors | |||
| Techm | Inverse of consumer innovativeness | −1.342 * | −0.303 |
| Shattitu | Sharing attitude | 0.135 * | 0.030 |
| Envicon | Ecological awareness | 0.206 ** | 0.046 |
| Perrifem | Privacy concern among women | −0.072 ** | −0.106 |
| PUINC3 | Perceived usefulness among middle-income respondents | 0.317 ** | 0.103 |
| Number of observations | 2946 | ||
| Log-likelihood at convergence (LL(β)) | −1897.78 | ||
| Log-likelihood at zero (LL(0)) | −2042.01 | ||
| 0.071 | |||
Disclaimer/Publisher’s Note: The statements, opinions and data contained in all publications are solely those of the individual author(s) and contributor(s) and not of MDPI and/or the editor(s). MDPI and/or the editor(s) disclaim responsibility for any injury to people or property resulting from any ideas, methods, instructions or products referred to in the content. |
© 2023 by the authors. Licensee MDPI, Basel, Switzerland. This article is an open access article distributed under the terms and conditions of the Creative Commons Attribution (CC BY) license (https://creativecommons.org/licenses/by/4.0/).
Share and Cite
Aboutorabi Kashani, M.; Abbasi, M.; Mamdoohi, A.R.; Sierpiński, G. The Role of Attitude, Travel-Related, and Socioeconomic Characteristics in Modal Shift to Shared Autonomous Vehicles with Ride Sharing. World Electr. Veh. J. 2023, 14, 23. https://doi.org/10.3390/wevj14010023
Aboutorabi Kashani M, Abbasi M, Mamdoohi AR, Sierpiński G. The Role of Attitude, Travel-Related, and Socioeconomic Characteristics in Modal Shift to Shared Autonomous Vehicles with Ride Sharing. World Electric Vehicle Journal. 2023; 14(1):23. https://doi.org/10.3390/wevj14010023
Chicago/Turabian StyleAboutorabi Kashani, Mahsa, Mohammadhossein Abbasi, Amir Reza Mamdoohi, and Grzegorz Sierpiński. 2023. "The Role of Attitude, Travel-Related, and Socioeconomic Characteristics in Modal Shift to Shared Autonomous Vehicles with Ride Sharing" World Electric Vehicle Journal 14, no. 1: 23. https://doi.org/10.3390/wevj14010023
APA StyleAboutorabi Kashani, M., Abbasi, M., Mamdoohi, A. R., & Sierpiński, G. (2023). The Role of Attitude, Travel-Related, and Socioeconomic Characteristics in Modal Shift to Shared Autonomous Vehicles with Ride Sharing. World Electric Vehicle Journal, 14(1), 23. https://doi.org/10.3390/wevj14010023

