Improving Forest Above-Ground Biomass Estimation by Integrating Individual Machine Learning Models
Abstract
1. Introduction
2. Materials and Methods
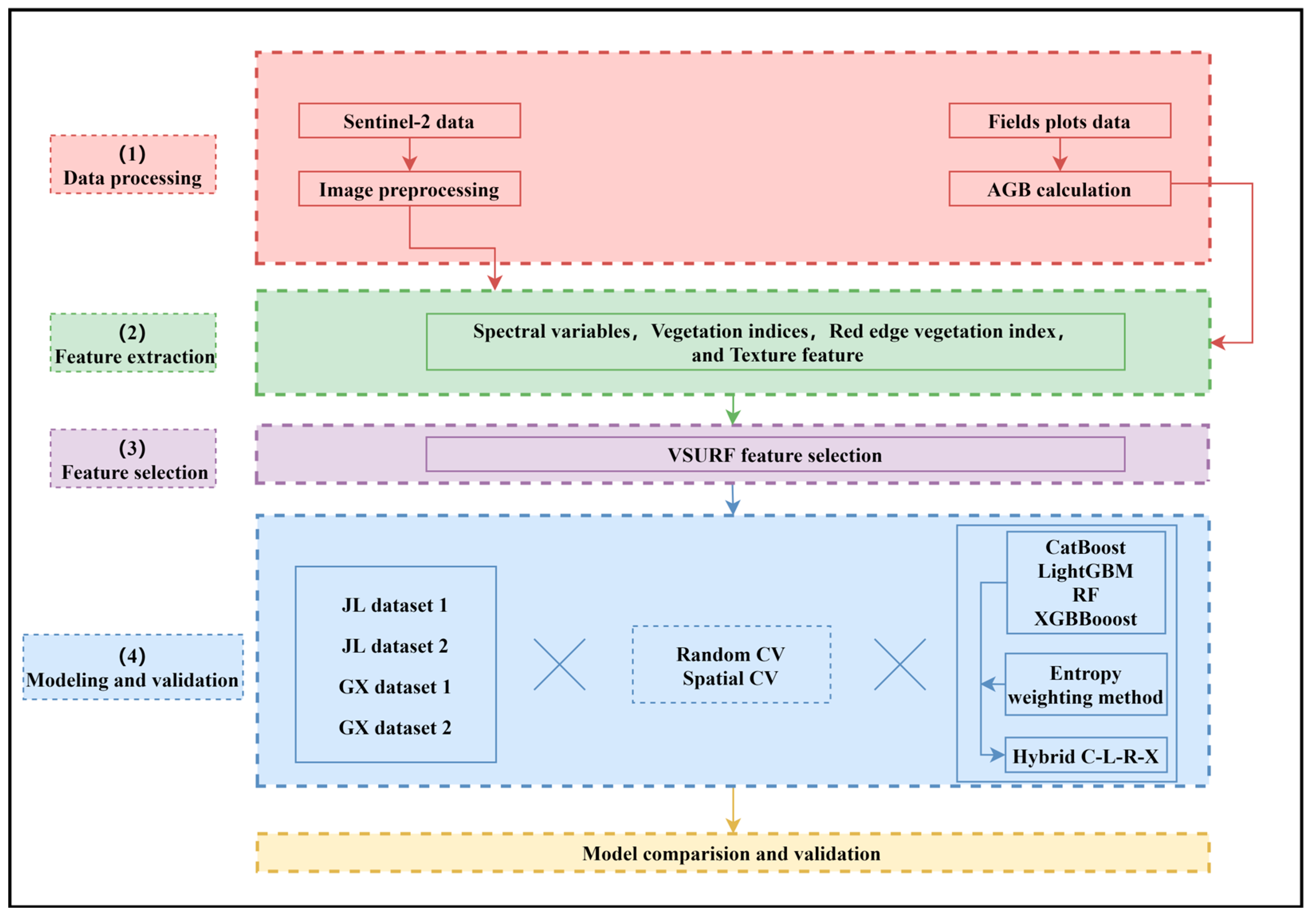
2.1. Methodological Framework
2.2. Study Regions
2.3. Field Data and Preprocessing
2.4. Sentinel-2 Image Preprocessing and Variable Extraction
2.5. Selection of Variables Using VSURF
2.6. Spatial Cross-Validation
2.7. Development of Individual Models
- (1)
- Categorical Boosting (CatBoost). This model was developed by Dorogush et al. [39] from the GBDT algorithm for gradient bias and prediction shift [40]. Building the CatBoost model using the R language consists of four steps: data preprocessing, model initialization, model training, and model evaluation. During model training, depth, learning rate, and the number of iterations are the main parameters that need to be adjusted to improve the accuracy of the CatBoost model, which is run in R-4.05 with the ‘catboost’ function.
- (2)
- Light Gradient Boosting (LightGBM). This model was proposed by Ke et al. [41] on the basis of the decision tree algorithm. An obvious advantage of the LightGBM model is its computational speed and memory consumption [42]. Implementing LightGBM involves several crucial steps, from data preparation to model evaluation and interpretation. The initial phase in employing LightGBM within R involves careful data preparation. This includes cleaning the dataset to handle missing values and outliers and ensure data consistency. Feature engineering is also pivotal, involving the transformation of categorical variables using one-hot encoding and the creation of new features that can enhance model performance. The dataset is then split into training and testing subsets to evaluate the model’s performance accurately. This model is also run in R-4.0.5 using the ‘lightgbm’ package. The primary hyperparameters affecting the model include learning rate, the number of iterations, and min-data.
- (3)
- Random Forest (RF). This model has been widely used for many applications including forest AGB estimation [43]. The running environment of the RF algorithm is also the R package ‘randomForest’ using ‘ntree’ and ‘mtry’ parameters.
- (4)
- Extreme Gradient Boosting (XGBoost). This model is a boosting algorithm based on GBDT and RF approaches, which was first introduced by Chen and Guestrin [44] who demonstrated that, in comparison with GBDT, the XGBoost model could significantly improve multithreaded processing and the optimization function, which consequently overcome the over-fitting problem [45]. The ‘xgboost’ package in R-4.0.5 was used to run this model. Extended grid tuning was used to train the XGBoost model on the training dataset, allowing for the investigation of different hyperparameter combinations. In addition to the number of boosting iterations (nrounds = 200), the hyperparameters also included the depth of the tree (max_depth = 2), learning rate (eta = 0.3), and minimum loss reduction, namely gamma.
2.8. Development of Hybrid Model
2.9. Model Evaluation
3. Results and Analysis
3.1. Forest AGB Characteristics in the Two Study Regions
3.2. Optimal Number of Variables for Modelling
3.3. Variable Importance
3.4. Scenarios for Comparison of the Individual Models and the Hybrid Model
3.5. Performance of the Individual Models and the Hybrid Model in JL Region
3.6. Performance of the Individual Models and the Hybrid Model in GX Region
3.7. Comparison of the Two Cross-Validation Strategies
3.8. Comparison of the Individual Models with the Hybrid Model for Forest AGB Estimation
4. Discussion
5. Conclusions
Supplementary Materials
Author Contributions
Funding
Data Availability Statement
Conflicts of Interest
References
- Fang, J.Y.; Wang, Z.M. Forest biomass estimation at regional and global levels, with special reference to China’s forest biomass. Ecol. Res. 2001, 16, 587–592. [Google Scholar] [CrossRef]
- Jacon, A.D.; Galvao, L.S.; Dalagnol, R.; dos Santos, J.R. Aboveground biomass estimates over Brazilian savannas using hyperspectral metrics and machine learning models: Experiences with Hyperion/EO-1. GISci. Remote Sens. 2021, 58, 1112–1129. [Google Scholar] [CrossRef]
- Oehmcke, S.; Li, L.; Trepekli, K.; Revenga, J.C.; Nord-Larsen, T.; Gieseke, F.; Igel, C. Deep point cloud regression for above-ground forest biomass estimation from airborne LiDAR. Remote Sens. Environ. 2024, 302, 113968. [Google Scholar] [CrossRef]
- Mohite, J.; Sawant, S.; Pandit, A.; Sakkan, M.; Pappula, S.; Parmar, A. Forest aboveground biomass estimation by GEDI and multi-source EO data fusion over Indian forest. Int. J. Remote Sens. 2024, 45, 1304–1338. [Google Scholar] [CrossRef]
- Puliti, S.; Hauglin, M.; Breidenbach, J.; Montesano, P.; Neigh, C.S.R.; Rahlf, J.; Solberg, S.; Klingenberg, T.F.; Astrup, R. Modelling above-ground biomass stock over Norway using national forest inventory data with ArcticDEM and Sentinel-2 data. Remote Sens. Environ. 2020, 236, 111501. [Google Scholar] [CrossRef]
- Domingues, G.F.; Soares, V.P.; Leite, H.G.; Ferraz, A.S.; Ribeiro, C.; Lorenzon, A.S.; Marcatti, G.E.; Teixeira, T.R.; de Castro, N.L.M.; Mota, P.H.S.; et al. Artificial neural networks on integrated multispectral and SAR data for high-performance prediction of eucalyptus biomass. Comput. Electron. Agric. 2020, 168, 105089. [Google Scholar] [CrossRef]
- Chen, Z.; Jia, K.; Xiao, C.; Wei, D.; Wang, L. Leaf area index estimation algorithm for GF-5 hyperspectral data based on different feature selection and machine learning methods. Remote Sens. 2020, 12, 2110. [Google Scholar] [CrossRef]
- Luo, M.; Wang, Y.F.; Xie, Y.H.; Zhou, L.; Qiao, J.J.; Qiu, S.Y.; Sun, Y.J. Combination of feature selection and catBoost for prediction: The first application to the estimation of aboveground biomass. Forests 2021, 12, 216. [Google Scholar] [CrossRef]
- Hu, Y.F.; Nie, Y.H.; Liu, Z.H.; Wu, G.M.; Fan, W.Y. Improving the Potential of Coniferous Forest Aboveground Biomass Estimation by Integrating C- and L-Band SAR Data with Feature Selection and Non-Parametric Model. Remote Sens. 2023, 15, 4194. [Google Scholar] [CrossRef]
- de Almeida, C.T.; Galvao, L.S.; Aragao, L.; Ometto, J.; Jacon, A.D.; Pereira, F.R.D.; Sato, L.Y.; Lopes, A.P.; Graca, P.; Silva, C.V.D.; et al. Combining LiDAR and hyperspectral data for aboveground biomass modeling in the Brazilian Amazon using different regression algorithms. Remote Sens. Environ. 2019, 232, 111323. [Google Scholar] [CrossRef]
- Ghosh, S.M.; Behera, M.D.; Jagadish, B.; Das, A.K.; Mishra, D.R. A novel approach for estimation of aboveground biomass of a carbon-rich mangrove site in India. J. Environ. Manag. 2021, 292, 13. [Google Scholar] [CrossRef] [PubMed]
- Jiang, F.G.; Kutia, M.; Ma, K.S.; Chen, S.; Long, J.P.; Sun, H. Estimating the aboveground biomass of coniferous forest in Northeast China using spectral variables, land surface temperature and soil moisture. Sci. Total Environ. 2021, 785, 15. [Google Scholar] [CrossRef] [PubMed]
- Su, H.Y.; Shen, W.J.; Wang, J.R.; Ali, A.; Li, M.S. Machine learning and geostatistical approaches for estimating aboveground biomass in Chinese subtropical forests. For. Ecosyst. 2020, 7, 64. [Google Scholar] [CrossRef]
- Pelletier, F.; Cardille, J.A.; Wulder, M.A.; White, J.C.; Hermosilla, T. Inter- and intra-year forest change detection and monitoring of aboveground biomass dynamics using Sentinel-2 and Landsat. Remote Sens. Environ. 2024, 301, 113931. [Google Scholar] [CrossRef]
- Abbaszadeh, P.; Moradkhani, H.; Zhan, X.W. Downscaling SMAP Radiometer Soil Moisture Over the CONUS Using an Ensemble Learning Method. Water Resour. Res. 2019, 55, 324–344. [Google Scholar] [CrossRef]
- Meng, B.P.; Liang, T.G.; Yi, S.H.; Yin, J.P.; Cui, X.; Ge, J.; Hou, M.J.; Lv, Y.Y.; Sun, Y. Modeling Alpine Grassland Above Ground Biomass Based on Remote Sensing Data and Machine Learning Algorithm: A Case Study in East of the Tibetan Plateau, China. IEEE J. Sel. Top. Appl. Earth Obs. Remote Sens. 2020, 13, 2986–2995. [Google Scholar] [CrossRef]
- Zimbres, B.; Rodriguez-Veiga, P.; Shimbo, J.Z.; Bispo, P.D.; Balzter, H.; Bustamante, M.; Roitman, I.; Haidar, R.; Miranda, S.; Gomes, L.; et al. Mapping the stock and spatial distribution of aboveground woody biomass in the native vegetation of the Brazilian Cerrado biome. For. Ecol. Manag. 2021, 499, 15. [Google Scholar] [CrossRef]
- Freeman, E.A.; Moisen, G.G.; Coulston, J.W.; Wilson, B.T. Random forests and stochastic gradient boosting for predicting tree canopy cover: Comparing tuning processes and model performance. Can. J. For. Res. 2016, 46, 323–339. [Google Scholar] [CrossRef]
- Lou, X.W.; Weng, Y.H.; Fang, L.M.; Gao, H.L.; Grogan, J.; Hung, I.K.; Oswald, B.P. Predicting stand attributes of loblolly pine in West Gulf Coastal Plain using gradient boosting and random forests. Can. J. For. Res. 2021, 51, 807–816. [Google Scholar] [CrossRef]
- Li, W.; Yin, Y.B.; Quan, X.W.; Zhang, H. Gene Expression Value Prediction Based on XGBoost Algorithm. Front. Genet. 2019, 10, 484931. [Google Scholar] [CrossRef]
- Fan, J.; Wang, X.; Zhang, F.; Ma, X.; Wu, L. Predicting daily diffuse horizontal solar radiation in various climatic regions of China using support vector machine and tree-based soft computing models with local and extrinsic climatic data. J. Clean. Prod. 2020, 248, 119264. [Google Scholar] [CrossRef]
- Suwanlee, S.R.; Pinasu, D.; Som-ard, J.; Borgogno-Mondino, E.; Sarvia, F. Estimating Sugarcane Aboveground Biomass and Carbon Stock Using the Combined Time Series of Sentinel Data with Machine Learning Algorithms. Remote Sens. 2024, 16, 750. [Google Scholar] [CrossRef]
- Mallick, J.; Talukdar, S.; Shahfahad; Pal, S.; Rahman, A. A novel classifier for improving wetland mapping by integrating image fusion techniques and ensemble machine learning classifiers. Ecol. Inform. 2021, 65, 101426. [Google Scholar] [CrossRef]
- Hu, S.; Xiang, Y.; Zhang, H.C.; Xie, S.Y.; Li, J.H.; Gu, C.H.; Sun, W.; Liu, J.Y. Hybrid forecasting method for wind power integrating spatial correlation and corrected numerical weather prediction. Appl. Energy 2021, 293, 116951. [Google Scholar] [CrossRef]
- Ahmed, A.A.M.; Deo, R.C.; Feng, Q.; Ghahramani, A.; Raj, N.; Yin, Z.L.; Yang, L.S. Deep learning hybrid model with Boruta-Random forest optimiser algorithm for streamflow forecasting with climate mode indices, rainfall, and periodicity. J. Hydrol. 2021, 599, 126350. [Google Scholar] [CrossRef]
- Yu, J.X.; Zhang, X.; Xu, L.L.; Dong, J.; Zhangzhong, L.L. A hybrid CNN-GRU model for predicting soil moisture in maize root zone. Agric. Water Manag. 2021, 245, 106649. [Google Scholar] [CrossRef]
- Matinfar, H.R.; Maghsodi, Z.; Mousavi, S.R.; Rahmani, A. Evaluation and prediction of topsoil organic carbon using machine learning and hybrid models at a field-scale. Catena 2021, 202, 105258. [Google Scholar] [CrossRef]
- Zhao, W.L.; Gentine, P.; Reichstein, M.; Zhang, Y.; Zhou, S.; Wen, Y.Q.; Lin, C.J.; Li, X.; Qiu, G.Y. Physics-constrained machine learning of evapotranspiration. Geophys. Res. Lett. 2019, 46, 14496–14507. [Google Scholar] [CrossRef]
- Scudiero, E.; Skaggs, T.H.; Corwin, D.L. Regional-scale soil salinity assessment using Landsat ETM plus canopy reflectance. Remote Sens. Environ. 2015, 169, 335–343. [Google Scholar] [CrossRef]
- Schratz, P.; Muenchow, J.; Iturritxa, E.; Richter, J.; Brenning, A. Hyperparameter tuning and performance assessment of statistical and machine-learning algorithms using spatial data. Ecol. Model. 2019, 406, 109–120. [Google Scholar] [CrossRef]
- Mayr, M.J.; Vanselow, K.A.; Samimi, C. Fire regimes at the arid fringe: A 16-year remote sensing perspective (2000–2016) on the controls of fire activity in Namibia from spatial predictive models. Ecol. Indic. 2018, 91, 324–337. [Google Scholar] [CrossRef]
- Meyer, H.; Reudenbach, C.; Wollauer, S.; Nauss, T. Importance of spatial predictor variable selection in machine learning applications—Moving from data reproduction to spatial prediction. Ecol. Model. 2019, 411, 108815. [Google Scholar] [CrossRef]
- Zeng, W.S. Developing one-variable individual tree biomass models based on wood density for 34 tree species in China. For. Resour. Manag. 2018, 6, 41–46. [Google Scholar] [CrossRef]
- Li, Y.; Li, C.; Li, M.; Liu, Z. Influence of variable selection and forest type on forest aboveground biomass estimation using machine learning algorithms. Forests 2019, 10, 1073. [Google Scholar] [CrossRef]
- Korhonen, L.; Hadi; Packalen, P.; Rautiainen, M. Comparison of Sentinel-2 and Landsat 8 in the estimation of boreal forest canopy cover and leaf area index. Remote Sens. Environ. 2017, 195, 259–274. [Google Scholar] [CrossRef]
- Genuer, R.; Poggi, J.M.; Tuleau-Malot, C. Variable selection using random forests. Pattern Recognit. Lett. 2010, 31, 2225–2236. [Google Scholar] [CrossRef]
- Genuer, R.; Poggi, J.M.; Tuleau-Malot, C. VSURF: An R package for variable selection using random forests. R J. 2016, 7, 19–33. [Google Scholar] [CrossRef]
- Kuhn, M.; Johnson, K. Applied Predictive Modeling; Springer: New York, NY, USA, 2013. [Google Scholar]
- Dorogush, A.V.; Ershov, V.; Gulin, A. CatBoost: Gradient boosting with categorical features support. arXiv 2018, arXiv:1810.11363. [Google Scholar] [CrossRef]
- Prokhorenkova, L.; Gusev, G.; Vorobev, A.; Dorogush, A.V.; Gulin, A. CatBoost: Unbiased boosting with categorical features. In Advances in Neural Information Processing Systems; Curran Associates, Inc.: Red Hook, NY, USA, 2018; Volume 11, pp. 6639–6649. [Google Scholar]
- Ke, G.L.; Meng, Q.; Finley, T.; Wang, T.F.; Chen, W.; Ma, W.D.; Ye, Q.W.; Liu, T.Y. LightGBM: A highly efficient gradient boosting decision tree. In Proceedings of the Thirty-First Conference on Neural Information Processing System, Long Beach, CA, USA, 4 December 2017. [Google Scholar]
- Zhou, K.B.; Hu, Y.X.; Pan, H.; Kong, L.; Liu, J.; Huang, Z.; Chen, T. Fast prediction of reservoir permeability based on embedded feature selection and LightGBM using direct logging data. Meas. Sci. Technol. 2020, 31, ab4a45. [Google Scholar] [CrossRef]
- Breiman, L. Random Forests. Mach. Learn. 2001, 45, 5–32. [Google Scholar] [CrossRef]
- Chen, T.; Guestrin, C. XGBoost: A scalable tree boosting system. Knowl. Discov. Data Min. 2016, 785, 2939785. [Google Scholar] [CrossRef]
- Ma, M.H.; Zhao, G.; He, B.S.; Li, Q.; Dong, H.Y.; Wang, S.G.; Wang, Z.L. XGBoost-based method for flash flood risk assessment. J. Hydrol. 2021, 598, 126382. [Google Scholar] [CrossRef]
- Bates, J.M.; Granger, C.W.J. Combination of forecasts. Oper. Res. Q. 1969, 20, 451–468. [Google Scholar] [CrossRef]
- Liu, D.J.; Li, L. Application study of comprehensive forecasting model based on entropy weighting method on trend of pm2.5 concentration in Guangzhou, China. Int. J. Environ. Res. 2015, 12, 7085–7099. [Google Scholar] [CrossRef] [PubMed]
- Ploton, P.; Barbier, N.; Couteron, P.; Antin, C.M.; Ayyappan, N.; Balachandran, N.; Barathan, N.; Bastin, J.F.; Chuyong, G.; Dauby, G.; et al. Toward a general tropical forest biomass prediction model from very high resolution optical satellite images. Remote Sens. Environ. 2017, 200, 140–153. [Google Scholar] [CrossRef]
- Zhang, Y.; Ma, J.; Liang, S.; Li, X.; Li, M. An evaluation of eight machine learning regression algorithms for forest aboveground biomass estimation from multiple satellite data products. Remote Sens. 2020, 12, 4015. [Google Scholar] [CrossRef]
- Roberts, D.R.; Bahn, V.; Ciuti, S.; Boyce, M.S.; Elith, J.; Guillera-Arroita, G.; Hauenstein, S.; Lahoz-Monfort, J.J.; Schroder, B.; Thuiller, W.; et al. Cross-validation strategies for data with temporal, spatial, hierarchical, or phylogenetic structure. Ecography 2017, 40, 913–929. [Google Scholar] [CrossRef]
- Su, Y.J.; Guo, Q.H.; Xue, B.L.; Hu, T.Y.; Alvarez, O.; Tao, S.L.; Fang, J.Y. Spatial distribution of forest aboveground biomass in China: Estimation through combination of spaceborne lidar, optical imagery, and forest inventory data. Remote Sens. Environ. 2016, 173, 187–199. [Google Scholar] [CrossRef]
- Forkuor, G.; Zoungrana, J.B.B.; Dimobe, K.; Ouattara, B.; Vadrevu, K.P.; Tondoh, J.E. Above-ground biomass mapping in West African dryland forest using Sentinel-1 and 2 datasets—A case study. Remote Sens. Environ. 2020, 236, 111496. [Google Scholar] [CrossRef]
- Astola, H.; Hame, T.; Sirro, L.; Molinier, M.; Kilpi, J. Comparison of Sentinel-2 and Landsat 8 imagery for forest variable prediction in boreal region. Remote Sens. Environ. 2019, 223, 257–273. [Google Scholar] [CrossRef]










| Variable Type | Variable Number | Variables | Description |
|---|---|---|---|
| Spectral variables | 10 | B2_ blue, B3_green, B4_red, B5_re1, B6_re2, B7_re3, B8_NIR, B8a_nNir, B11_SWIR1, B12_SWIR2 | Band2-Blue, Band3-Green, Band4-Red, Band5-Vegetation red edge, Band6-Vegetation red edge, Band7-Vegetation red edge, Band8-NIR, Band8A-Narrow NIR, Band11-SWIR, Band12-SWIR |
| Vegetation indices | 22 | DVI | DVI = B8 − B4 |
| Clg | Clg = (B8/B3) − 1 | ||
| NR | NR = B4/(B8 + B4 + B3) | ||
| NNIR | NNIR = B7/(B8 + B4 + B3) | ||
| NG | NG = B3/(B8 + B4 + B3) | ||
| NLI | NLI = (B82 − B4)/(B82 + B4) | ||
| RDVI | RDVI = (B8 − B4)/(B8 + B4)0.5 | ||
| SPVI | SPVI = 0.4 × 3.7 × (B8 − B4) − 1.2 × (B3 − B4) | ||
| RI | RI = (B4 − B3)/(B4 + B3) | ||
| EVI | EVI = 2.5 × [(B8 − B4)/(B7 + (6 × B4) − (7.5 × B2) + 1) | ||
| GARI | GARI = [B8 − (B3 − (B2 − B4))/(B7 + (B3 − (B2 − B4)] | ||
| VARIg | VARIg = (B3 − B4)/(B3 + B4 − B2) | ||
| NDII | NDII =(B8a − B11)/(B8a + B11) | ||
| NBR | NBR =(B8a − B12)/(B8a + B12) | ||
| NMDI | NMDI = [B8a − (B11 − B12)/(B8a + (B11 − B12)] | ||
| NDVI | NDVI = (B8 − B4)/(B8 + B4) | ||
| RGR | RGR =B4 − B3 | ||
| SAVI | SAVI = (B8 − B4)/(B8 + B4 + 0.5) × 1.5 | ||
| RVI | RVI = B8/B4 | ||
| RVI54 | RVI54 = B11/B4 | ||
| RVI64 | RVI64 = B12/B4 | ||
| WDRVI | WDRVI = [(0.02 × B8 − B4)/(0.02 × B8 + B4)] + [(1 − 0.02)/(1 + 0.02)] | ||
| Red edge vegetation indices | 13 | CIre | CIre =(B8/B5) − 1 |
| PSRI | PSRI = (B4 − B3)/B6 | ||
| MTCI | MTCI =(B6 − B5)/(B5 − B4) | ||
| MCARI | MCARI = [(B5 − B4) − 0.2 × (B5 − B3)] × (B5/B4) | ||
| MCARI2 | MCARI2 = [1.5 × (2.5 × (B8 − B4) − 1.3 × (B8 − B3))/[(2 × B7 + 1)2 − (6 × B7 − 5 × B40.5) − 0.5]0.5 | ||
| TCARI | TCARI = [3 × (B5 − B4) − 0.2 × (B5 − B3)] × (B5/B4)] | ||
| TCARI2 | TCARI2 = [3 × (B6 − B5) − 0.2 × (B5 − B3)] × (B5/B4)] | ||
| TVI | TVI =0.5 × (120 × (B6 − B3) − 200 × (B4 − B3) | ||
| MTVI2 | MTVI2 = [1.5 × (1.2 × (B8 − B3) − 2.5 × (B4 − B3))/[(2 × B7 + 1)2 − (6 × B7 − 5 × B40.5) − 0.5]0.5 | ||
| IRECI | IRECI = (B7 − B4)/(B5 + B6) | ||
| S2REP | S2REP =700 + 35 × [(B8 − B4)/2 − B5]/(B6 − B5) | ||
| MSRren | MSRren = [(B8a/B5) − 1]/[(B8a/B5)0.5 + 1] | ||
| WDRVIre | WDRVIre = [(0.01 × B8 − B5)/(0.01 × B8 + B5)] + [(1 − 0.01)/(1 + 0.01)] | ||
| Texture measures | 80 | Bi_Mea_5,Bi_Var_5,Bi_Hom_5, Bi_Con_5, Bi_Dis_5, Bi_Ent_5, Bi_ASM_5, Bi_Cor_5 | 10 spectral bands of Sentinel-2 texture measurement using gray-level co-occurrence matrix based on 5 × 5 window size |
| Study Region | No. of Sampling Plots | Min (Mg ha−1) | Max (Mg ha−1) | Mean (Mg ha−1) | Standard Deviation (Mg ha−1) |
|---|---|---|---|---|---|
| JL | 1812 | 39.50 | 235.70 | 159.90 | 34.69 |
| GX | 344 | 0.15 | 108.63 | 53.40 | 26.55 |
| Datasets | Before Selection | After Selection |
|---|---|---|
| JL Dataset 1 | 10 | 7 |
| JL Dataset 2 | 125 | 18 |
| GX Dataset 1 | 10 | 5 |
| GX Dataset 2 | 125 | 17 |
| Scenario | Dataset | Validation Strategy | Variable Type |
|---|---|---|---|
| Scenario 1 | JL Dataset 1 | Random cross-validation | Spectral variables |
| Scenario 2 | JL Dataset 1 | Spatial cross-validation | Spectral variables |
| Scenario 3 | JL Dataset 2 | Random cross-validation | Spectral and textural variables |
| Scenario 4 | JL Dataset 2 | Spatial cross-validation | Spectral and textural variables |
| Scenario 5 | GX Dataset 1 | Random cross-validation | Spectral variables |
| Scenario 6 | GX Dataset 1 | Spatial cross-validation | Spectral variables |
| Scenario 7 | GX Dataset 2 | Random cross-validation | Spectral and textural variables |
| Scenario 8 | GX Dataset 2 | Spatial cross-validation | Spectral and textural variables |
| Scenario | Model | R2 | RMSE (Mg ha−1) | Bias (Mg ha−1) | Relative RMSE (%) |
|---|---|---|---|---|---|
| Scenario 1 | CatBoost | 0.62 | 21.48 | −0.08 | 13.43 |
| LightGBM | 0.61 | 21.80 | 0.04 | 13.63 | |
| RF | 0.60 | 21.83 | −0.31 | 13.64 | |
| XGBoost | 0.60 | 21.91 | −0.03 | 13.70 | |
| CLRX | 0.63 | 21.40 | −0.09 | 13.39 | |
| Scenario 2 | CatBoost | 0.51 | 22.38 | −0.75 | 14.40 |
| LightGBM | 0.49 | 22.78 | −0.33 | 14.69 | |
| RF | 0.49 | 22.96 | −0.93 | 14.78 | |
| XGBoost | 0.49 | 22.78 | −0.64 | 14.66 | |
| CLRX | 0.59 | 22.21 | −0.10 | 13.92 | |
| Scenario 3 | CatBoost | 0.66 | 20.29 | −0.12 | 12.69 |
| LightGBM | 0.64 | 20.72 | −0.03 | 12.96 | |
| RF | 0.66 | 20.36 | −0.17 | 12.73 | |
| XGBoost | 0.65 | 20.55 | −0.08 | 12.85 | |
| CLRX | 0.67 | 20.21 | −0.10 | 12.63 | |
| Scenario 4 | CatBoost | 0.54 | 21.31 | −0.83 | 13.67 |
| LightGBM | 0.53 | 21.51 | −0.41 | 13.83 | |
| RF | 0.54 | 21.32 | −0.77 | 13.68 | |
| XGBoost | 0.52 | 21.89 | −1.1 | 14.05 | |
| CLRX | 0.63 | 21.16 | −0.36 | 13.23 |
| Scenario | Model | R2 | RMSE (Mg ha−1) | Bias (Mg ha−1) | Relative RMSE (%) |
|---|---|---|---|---|---|
| Scenario 5 | CatBoost | 0.58 | 17.18 | 0.007 | 33.32 |
| LightGBM | 0.59 | 17.41 | −0.008 | 32.79 | |
| RF | 0.59 | 17.14 | 0.16 | 32.29 | |
| XGBoost | 0.58 | 17.41 | 0.32 | 32.75 | |
| CLRX | 0.60 | 16.80 | 0.12 | 31.61 | |
| Scenario 6 | CatBoost | 0.51 | 17.43 | 0.017 | 34.52 |
| LightGBM | 0.46 | 18.20 | 1.42 | 36.08 | |
| RF | 0.51 | 17.42 | 0.13 | 34.46 | |
| XGBoost | 0.47 | 18.38 | −0.06 | 36.60 | |
| CLRX | 0.55 | 17.28 | −0.24 | 33.46 | |
| Scenario 7 | CatBoost | 0.64 | 15.89 | 0.05 | 29.86 |
| LightGBM | 0.64 | 15.88 | 0.24 | 29.84 | |
| RF | 0.65 | 15.62 | 0.11 | 29.42 | |
| XGBoost | 0.60 | 16.77 | 0.32 | 31.52 | |
| CLRX | 0.66 | 15.59 | 0.18 | 29.34 | |
| Scenario 8 | CatBoost | 0.59 | 15.80 | 0.16 | 31.10 |
| LightGBM | 0.54 | 16.60 | 0.22 | 32.87 | |
| RF | 0.58 | 15.95 | −0.14 | 31.22 | |
| XGBoost | 0.55 | 16.51 | −0.09 | 32.29 | |
| CLRX | 0.62 | 15.34 | −0.18 | 30.72 |
Disclaimer/Publisher’s Note: The statements, opinions and data contained in all publications are solely those of the individual author(s) and contributor(s) and not of MDPI and/or the editor(s). MDPI and/or the editor(s) disclaim responsibility for any injury to people or property resulting from any ideas, methods, instructions or products referred to in the content. |
© 2024 by the authors. Licensee MDPI, Basel, Switzerland. This article is an open access article distributed under the terms and conditions of the Creative Commons Attribution (CC BY) license (https://creativecommons.org/licenses/by/4.0/).
Share and Cite
Luo, M.; Anees, S.A.; Huang, Q.; Qin, X.; Qin, Z.; Fan, J.; Han, G.; Zhang, L.; Shafri, H.Z.M. Improving Forest Above-Ground Biomass Estimation by Integrating Individual Machine Learning Models. Forests 2024, 15, 975. https://doi.org/10.3390/f15060975
Luo M, Anees SA, Huang Q, Qin X, Qin Z, Fan J, Han G, Zhang L, Shafri HZM. Improving Forest Above-Ground Biomass Estimation by Integrating Individual Machine Learning Models. Forests. 2024; 15(6):975. https://doi.org/10.3390/f15060975
Chicago/Turabian StyleLuo, Mi, Shoaib Ahmad Anees, Qiuyan Huang, Xin Qin, Zhihao Qin, Jianlong Fan, Guangping Han, Liguo Zhang, and Helmi Zulhaidi Mohd Shafri. 2024. "Improving Forest Above-Ground Biomass Estimation by Integrating Individual Machine Learning Models" Forests 15, no. 6: 975. https://doi.org/10.3390/f15060975
APA StyleLuo, M., Anees, S. A., Huang, Q., Qin, X., Qin, Z., Fan, J., Han, G., Zhang, L., & Shafri, H. Z. M. (2024). Improving Forest Above-Ground Biomass Estimation by Integrating Individual Machine Learning Models. Forests, 15(6), 975. https://doi.org/10.3390/f15060975

