Forest-Cover Changes in European Natura 2000 Sites in the Period 2012–2018
Abstract
1. Introduction
2. Materials and Methods
2.1. Materials
- Tree-cover density (TCD): tree-cover density in a range from 0%–100%;
- Dominant leaf type (DLT): presence of all kinds of tall trees, including the ones under agricultural land use (orchards, trees in urban areas, …), differentiating between broadleaved or coniferous;
- Forest type (FTY): it is based on the FAO forest definition [47]; therefore, it excludes trees in cultivated areas (olive groves, fruit orchards, …) and urban areas, differentiating between broadleaved or coniferous. Some of the forest surfaces have been categorized as “unclassifiable”, as it was not possible to assign a forest type due to no satellite image availability or the presence of clouds, shadows, or snow.
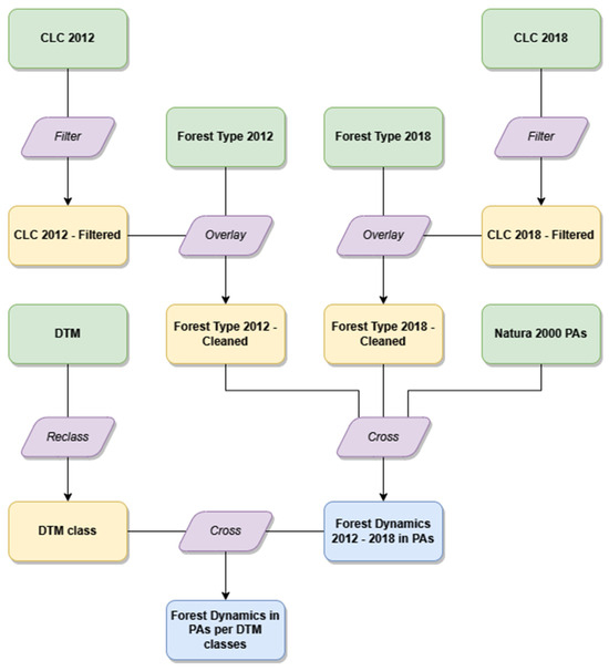
2.2. Methodology
- The presence and the type of forest in 2012 (coded: 0 = no forest, 1 = broadleaf, 2 = conifer, 255 = unclassified);
- The presence and the type of forest in 2018 (coded: 0 = no forest, 1 = broadleaf, 2 = conifer);
- The country (coded from 1 to 27).
3. Results
3.1. Forest-Cover Changes 2012–2018 within Natura 2000 Sites at EU Level
3.2. Forest Cover in 2012 and 2018 within Natura 2000 Sites at the Country Level
3.3. Forest-Cover Changes 2012–2018 within Natura 2000 Sites at Country Level
3.4. Forest-Cover Changes 2012–2018 within Natura 2000 According to Altitudinal Ranges
- Bulgaria: the forest gain reaches a higher percentage, while forest loss is less incisive (between 1% and 2%). Forest gain is especially high between 300 and 700 m a.s.l., where it exceeds 10%;
- Croatia: the average forest gain is in line with the one at EU Natura 2000 sites, but it is mostly concentrated between 0 and 200 m a.s.l., where it reaches 5%–7%. Average forest loss is higher than the EU average one (7%), especially between 200 and 600 m a.s.l., where it reaches 9%–11%;
- Czech Republic: the average forest gain is higher, and it is split between lower and higher altitude classes (between 100–200 m a.s.l., it reaches 12%, and between 1100–1400 m a.s.l., it reaches 10%–12%);
- Finland: the forest loss is higher (7%), especially in the higher altitude classes (400–600 m a.s.l.), where it ranges from 14% to 18%. Finland is also the country with the highest percentage of unclassifiable areas in 2012 (10.7%). These areas are mostly located in the range 200–400 m a.s.l., where they account for 16% of the Natura 2000 surface;
- France: the average forest gain (7%) is higher than the EU average one, and it is homogeneously distributed in all the altitude classes. Forest loss is lower (3%) than the EU average one, again homogeneously distributed in all the altitude classes;
- Germany: the forest loss is lower (2%) than the EU average one, with no particular distribution peaks;
- Greece: the forest gain (7%) is higher than the EU average one, and mostly found between 200–800 m a.s.l., where it reaches 9%–11%.
- Hungary: the forest gain is high (8%), especially between 100 and 300 m a.s.l., where it reaches 11%;
- Portugal and Spain: both have a higher average percentage of forest loss (7% and 6%, respectively), but it is homogeneously distributed in the different altitude classes;
- Romania: average forest loss (2%) is lower than the EU average one, homogeneously distributed;
- Sweden: the average values are in line with the EU average one, but the forest gain is mostly concentrated between 600 and 800 m a.s.l., where it reaches 11%–13%. This country, like Finland, is heavily interested in unclassifiable land in 2012, which follows an upward trend with the altitude classes.
4. Discussion
Limitations of the Study
5. Conclusions
Author Contributions
Funding
Data Availability Statement
Conflicts of Interest
References
- Anderson, E.; Mammides, C. The role of protected areas in mitigating human impact in the world’s last wilderness areas. Ambio 2020, 49, 434–441. [Google Scholar] [CrossRef]
- Naughton-Treves, L.; Holland, M.B.; Brandon, K. The role of protected areas in conserving biodiversity and sustaining local livelihoods. Annu. Rev. Environ. Resour. 2005, 30, 219–252. [Google Scholar] [CrossRef]
- Jones, K.R.; Venter, O.; Fuller, R.A.; Allan, J.R.; Maxwell, S.L.; Negret, P.J.; Watson, J.E.M. One-third of global protected land is under intense human pressure. Science 2018, 360, 788–791. [Google Scholar] [CrossRef]
- Heino, M.; Kummu, M.; Makkonen, M.; Mulligan, M.; Verburg, P.H.; Jalava, M.; Räsänen, T.A. Forest loss in protected areas and intact forest landscapes: A global analysis. PLoS ONE 2015, 10, e0138918. [Google Scholar] [CrossRef]
- Loucks, C.; Ricketts, T.H.; Naidoo, R.; Lamoreux, J.; Hoekstra, J. Explaining the global pattern of protected area coverage: Relative importance of vertebrate biodiversity, human activities and agricultural suitability. J. Biogeogr. 2008, 35, 1337–1348. [Google Scholar] [CrossRef]
- Mona, M.H.; El-Naggar, H.A.; El-Gayar, E.E.; Masood, M.F.; Mohamed, E.S.N. Effect of human activities on biodiversity in nabq protected area, south Sinai, Egypt. Egypt. J. Aquat. Res. 2019, 45, 33–43. [Google Scholar] [CrossRef]
- Hernandez Marentes, M.A.; Venturi, M.; Scaramuzzi, S.; Focacci, M.; Santoro, A. Traditional forest-related knowledge and agrobiodiversity preservation: The case of the chagras in the Indigenous Reserve of Monochoa (Colombia). Biodivers. Conserv. 2021, 31, 2243–2258. [Google Scholar] [CrossRef]
- Myers, N. Protected areas—Protected from a greater ‘what’? Biodivers. Conserv. 1994, 3, 411–418. [Google Scholar] [CrossRef]
- Anaya, F.C.; Espírito-Santo, M.M. Protected areas and territorial exclusion of traditional communities. Ecol. Soc. 2018, 23, 8. [Google Scholar] [CrossRef]
- Maldonado, A.D.; Ramos-López, D.; Aguilera, P.A. The role of cultural landscapes in the delivery of provisioning ecosystem services in protected areas. Sustainability 2019, 11, 2471. [Google Scholar] [CrossRef]
- Saviano, M.; Di Nauta, P.; Montella, M.M.; Sciarelli, F. The cultural value of protected areas as models of sustainable development. Sustainability 2018, 10, 1567. [Google Scholar] [CrossRef]
- Infield, M. Cultural values: A forgotten strategy for building community support for protected areas in Africa. Conserv. Biol. 2001, 15, 800–802. [Google Scholar] [CrossRef]
- Mose, I.; Weixlbaumer, N. A new paradigm for protected areas in Europe. In Protected Areas and Regional Development in Europe: Towards a New Model for the 21st Century, 1st ed.; Mose, I., Ed.; Ashgate: Aldershot, UK, 2007; pp. 3–20. [Google Scholar]
- Dudley, N. Guidelines for Applying Protected Area Management Categories; IUCN: Gland, Switzerland, 2008. [Google Scholar]
- UNESCO, SCBD. Linking Biological and Cultural Diversity. 2014. Available online: https://www.cbd.int/lbcd/ (accessed on 20 December 2023).
- Agnoletti, M.; Piras, F.; Venturi, M.; Santoro, A. Cultural values and forest dynamics: The Italian forests in the last 150 years. For. Ecol. Manag. 2022, 503, 119655. [Google Scholar] [CrossRef]
- FAO. Global Forest Resources Assessment 2020: Main Report; Food and Agriculture Organization: Rome, Italy, 2020. [Google Scholar]
- Kuusela, K. Forest Resources in Europe 1950–1990; EFI Research Report 1; Cambridge University Press: Cambridge, UK, 1994. [Google Scholar]
- André, M.F. Depopulation, land-use change and landscape transformation in the French Massif Central. Ambio 1998, 27, 351–353. [Google Scholar]
- Preiss, E.; Martin, J.L.; Debussche, M. Rural depopulation and recent landscape changes in a Mediterranean region: Consequences to the breeding avifauna. Landsc. Ecol. 1997, 12, 51–61. [Google Scholar] [CrossRef]
- Garbarino, M.; Morresi, D.; Urbinati, C.; Malandra, F.; Motta, R.; Sibona, E.M.; Vitali, A.; Weisberg, P.J. Contrasting land use legacy effects on forest landscape dynamics in the Italian Alps and the Apennines. Landsc. Ecol. 2020, 35, 2679–2694. [Google Scholar] [CrossRef]
- Bracchetti, L.; Carotenuto, L.; Catorci, A. Land-cover changes in a remote area of central Apennines (Italy) and management directions. Landsc. Urban Plan. 2012, 104, 157–170. [Google Scholar] [CrossRef]
- MacDonald, D.; Crabtree, J.R.; Wiesinger, G.; Dax, T.; Stamou, N.; Fleury, P.; Gutierrez Lazpita, J.; Gibon, A. Agricultural abandonment in mountain areas of Europe: Environmental consequences and policy response. J. Environ. Manag. 2000, 59, 47–69. [Google Scholar] [CrossRef]
- Schulp, C.J.; Levers, C.; Kuemmerle, T.; Tieskens, K.F.; Verburg, P.H. Mapping and modelling past and future land use change in Europe’s cultural landscapes. Land Use Policy 2019, 80, 332–344. [Google Scholar] [CrossRef]
- van der Zanden, E.H.; Verburg, P.H.; Schulp, C.J.; Verkerk, P.J. Trade-offs of European agricultural abandonment. Land Use Policy 2017, 62, 290–301. [Google Scholar] [CrossRef]
- Mather, A.S. The Forest Transition. Area 1992, 24, 367–379. [Google Scholar]
- Pendrill, F.; Persson, U.M.; Godar, J.; Kastner, T. Deforestation displaced: Trade in forest-risk commodities and the prospects for a global forest transition. Environ. Res. Lett. 2019, 14, 055003. [Google Scholar] [CrossRef]
- Agnoletti, M. The degradation of traditional landscape in a mountain area of Tuscany during the 19th and 20th centuries: Implications for biodiversity and sustainable management. For. Ecol. Manag. 2007, 249, 5–17. [Google Scholar] [CrossRef]
- Veldman, J.W.; Overbeck, G.E.; Negreiros, D.; Mahy, G.; Le Stradic, S.; Fernandes, G.W.; Durigan, G.; Buisson, E.; Putz, F.E.; Bond, W.J. Where tree planting and forest expansion are bad for biodiversity and ecosystem services. BioScience 2015, 65, 1011–1018. [Google Scholar] [CrossRef]
- Hunziker, M.; Felber, P.; Gehring, K.; Buchecker, M.; Bauer, N.; Kienast, F. Evaluation of landscape change by different social groups. Mount. Res. Dev. 2008, 28, 140–147. [Google Scholar] [CrossRef]
- Ruskule, A.; Nikodemus, O.; Kasparinskis, R.; Bell, S.; Urtane, I. The perception of abandoned farmland by local people and experts: Landscape value and perspectives on future land use. Landsc. Urban Plan. 2013, 115, 49–61. [Google Scholar] [CrossRef]
- Bieling, C. Perceiving and responding to gradual landscape change at the community level: Insights from a case study on agricultural abandonment in the Black Forest, Germany. Ecol. Soc. 2013, 18, 36. [Google Scholar] [CrossRef]
- Santoro, A.; Venturi, M.; Agnoletti, M. Landscape perception and public participation for the conservation and valorization of cultural landscapes: The case of the Cinque Terre and Porto Venere UNESCO site. Land 2021, 10, 93. [Google Scholar] [CrossRef]
- Kumm, K.I.; Hessle, A. Economic comparison between pasture-based beef production and afforestation of abandoned land in Swedish forest districts. Land 2020, 9, 42. [Google Scholar] [CrossRef]
- Gellrich, M.; Baur, P.; Koch, B.; Zimmermann, N.E. Agricultural land abandonment and natural forest re-growth in the Swiss mountains: A spatially explicit economic analysis. Agric. Ecosyst. Environ. 2007, 118, 93–108. [Google Scholar] [CrossRef]
- Ursino, N.; Romano, N. Wild forest fire regime following land abandonment in the Mediterranean region. Geophys. Res. Lett. 2014, 41, 8359–8368. [Google Scholar] [CrossRef]
- Santoro, A.; Venturi, M.; Piras, F.; Fiore, B.; Corrieri, F.; Agnoletti, M. Forest area changes in Cinque Terre National Park in the last 80 years. Consequences on landslides and forest fire risks. Land 2021, 10, 293. [Google Scholar] [CrossRef]
- Höchtl, F.; Lehringer, S.; Konold, W. “Wilderness”: What it means when it becomes a reality—A case study from the southwestern Alps. Landsc. Urban Plan. 2005, 70, 85–95. [Google Scholar] [CrossRef]
- Soliva, R.; Rønningen, K.; Bella, I.; Bezak, P.; Cooper, T.; Flø, B.E.; Marty, P.; Potter, C. Envisioning upland futures: Stakeholder responses to scenarios for Europe’s mountain landscapes. J. Rural. Stud. 2008, 24, 56–71. [Google Scholar] [CrossRef]
- De Pablo, C.L.; Peñalver-Alcázar, M.; De Agar, P.M. Change in landscape and ecosystems services as the basis of monitoring natural protected areas: A case study in the Picos de Europa National Park (Spain). Environ. Monit. Assess. 2020, 192, 220. [Google Scholar] [CrossRef] [PubMed]
- Pallotta, E.; Boccia, L.; Rossi, C.M.; Ripa, M.N. Forest Dynamic in the Italian Apennines. Appl. Sci. 2022, 12, 2474. [Google Scholar] [CrossRef]
- Ameztegui, A.; Morán-Ordóñez, A.; Márquez, A.; Blázquez-Casado, Á.; Pla, M.; Villero, D.; Coll, L. Forest expansion in mountain protected areas: Trends and consequences for the landscape. Landsc. Urban Plan. 2021, 216, 104240. [Google Scholar] [CrossRef]
- Bridgewater, P.; Rotherham, I.D. A critical perspective on the concept of biocultural diversity and its emerging role in nature and heritage conservation. People Nat. 2019, 1, 291–304. [Google Scholar] [CrossRef]
- Trosper, R.L.; Parrotta, J.A. 2012 Introduction: The growing importance of traditional forest-related knowledge. In Traditional Forest-Related Knowledge: Sustaining Communities, Ecosystems and Biocultural Diversity; Parrotta, J.A., Trosper, R.L., Eds.; Springer: Dordrecht, The Netherlands, 2012; Volume 12, pp. 1–36. [Google Scholar]
- Bobiec, A. Białowieża Primeval Forest as a remnant of culturally modified ancient forest. Eur. J. For. Res. 2012, 131, 1269–1285. [Google Scholar] [CrossRef]
- European Environment Agency. Copernicus Land Monitoring Service—High Resolution Layer Forest: Product Specifications Document; Copernicus Team at EEA: Copenhagen, Denmark, 2018. [Google Scholar]
- FAO. Global Forest Resources Assessment 2020: Terms and Definitions; Food and Agriculture Organization: Rome, Italy, 2020. [Google Scholar]
- European Environment Agency. Natura 2000 Data—The European Network of Protected Sites. Available online: http://data.europa.eu/88u/dataset/DAT-68-en (accessed on 23 September 2023).
- European Environmental Agency. Copernicus Land Monitoring Service CORINE Land Cover User Manual; European Environment Agency (EEA): Copenhagen, Denmark, 2021. [Google Scholar]
- Hengl, T.; Leal Parente, L.; Krizan, J.; Bonannella, C. Continental Europe Digital Terrain Model at 30 m Resolution Based on GEDI, ICESat-2, AW3D, GLO-30, EUDEM, MERIT DEM and Background Layers. Version Dataset v3.0. Zenodo. 2020. Available online: https://zenodo.org/records/4724549 (accessed on 20 December 2023).
- Kallimanis, A.S.; Touloumis, K.; Tzanopoulos, J.; Mazaris, A.D.; Apostolopoulou, E.; Stefanidou, S.; Scott, A.V.; Potts, S.G.; Pantis, J.D. Vegetation coverage change in the EU: Patterns inside and outside Natura 2000 protected areas. Biodivers. Conserv. 2015, 24, 579–591. [Google Scholar] [CrossRef]
- Benton, J.; Vickery, J.A.; Wilson, J.D. Farmland biodiversity: Is habitat heterogeneity the key? Trends Ecol. Evol. 2003, 18, 182–188. [Google Scholar] [CrossRef]
- Estrada-Carmona, N.; Sanchez, A.C.; Remans, R.; Jones, S.K. Complex agricultural landscapes host more biodiversity than simple ones: A global meta-analysis. Proc. Natl. Acad. Sci. USA 2022, 119, e2203385119. [Google Scholar] [CrossRef]
- Petit, S.; Landis, D.A. Landscape-scale management for biodiversity and ecosystem services. Agric. Ecosyst. Environ. 2023, 347, 108370. [Google Scholar] [CrossRef]
- McGrath, M.J.; Luyssaert, S.; Meyfroidt, P.; Kaplan, J.O.; Bürgi, M.; Chen, Y.; Erb, K.; Gimmi, U.; McInerney, D.; Naudts, K.; et al. Reconstructing European forest management from 1600 to 2010. Biogeosciences 2015, 12, 4291–4316. [Google Scholar] [CrossRef]
- Gold, S.; Korotkov, A.; Sasse, V. The development of European forest resources, 1950 to 2000. For. Policy Econ. 2006, 8, 183–192. [Google Scholar] [CrossRef]
- Žoncová, M. Land cover changes in protected areas of Slovakia between 1990 and 2018. Acta Geogr. Slov. 2020, 60, 71–89. [Google Scholar] [CrossRef]
- Cegielska, K.; Noszczyk, T.; Kukulska, A.; Szylar, M.; Hernik, J.; Dixon-Gough, R.; Jombach, S.; Valánszki, I.; Kovács, K.F. Land use and land cover changes in post-socialist countries: Some observations from Hungary and Poland. Land Use Policy 2018, 78, 1–18. [Google Scholar] [CrossRef]
- Krajewski, P. Monitoring of landscape transformations within landscape parks in Poland in the 21st century. Sustainability 2019, 11, 2410. [Google Scholar] [CrossRef]
- Schirpke, U.; Zoderer, B.M.; Tappeiner, U.; Tasser, E. Effects of past landscape changes on aesthetic landscape values in the European Alps. Landsc. Urban Plan. 2021, 212, 104109. [Google Scholar] [CrossRef]
- Jiménez-Olivencia, Y.; Ibáñez-Jiménez, Á.; Porcel-Rodríguez, L.; Zimmerer, K. Land use change dynamics in Euro-mediterranean mountain regions: Driving forces and consequences for the landscape. Land Use Policy 2021, 109, 105721. [Google Scholar] [CrossRef]
- Cousins, S.A.; Auffret, A.G.; Lindgren, J.; Tränk, L. Regional-scale land-cover change during the 20th century and its consequences for biodiversity. Ambio 2015, 44, 17–27. [Google Scholar] [CrossRef]
- Malandra, F.; Vitali, A.; Urbinati, C.; Weisberg, P.J.; Garbarino, M. Patterns and drivers of forest landscape change in the Apennines range, Italy. Reg. Environ. Change 2019, 19, 1973–1985. [Google Scholar] [CrossRef]
- Zindros, A.; Radoglou, K.; Milios, E.; Kitikidou, K. Tree line shift in the Olympus Mountain (Greece) and climate change. Forests 2020, 11, 985. [Google Scholar] [CrossRef]
- Bryn, A. Recent forest limit changes in south-east Norway: Effects of climate change or regrowth after abandoned utilisation? Nor. Geogr. Tidsskr. Nor. J. Geogr. 2008, 62, 251–270. [Google Scholar] [CrossRef]
- Wieser, G.; Oberhuber, W.; Gruber, A. Effects of climate change at treeline: Lessons from space-for-time studies, manipulative experiments, and long-term observational records in the Central Austrian Alps. Forests 2019, 10, 508. [Google Scholar] [CrossRef]
- del Castillo, E.M.; García-Martin, A.; Aladrén, L.A.L.; de Luis, M. Evaluation of forest cover change using remote sensing techniques and landscape metrics in Moncayo Natural Park (Spain). Appl. Geogr. 2015, 62, 247–255. [Google Scholar] [CrossRef]
- Delgado-Artés, R.; Garófano-Gómez, V.; Oliver-Villanueva, J.V.; Rojas-Briales, E. Land use/cover change analysis in the Mediterranean region: A regional case study of forest evolution in Castelló (Spain) over 50 years. Land Use Policy 2022, 114, 105967. [Google Scholar] [CrossRef]
- Ferreira-Leite, F.; Bento-Gonçalves, A.; Vieira, A.; Nunes, A.; Lourenço, L. Incidence and recurrence of large forest fires in mainland Portugal. Nat. Hazards 2016, 84, 1035–1053. [Google Scholar] [CrossRef]
- Venter, O.; Fuller, R.A.; Segan, D.B.; Carwardine, J.; Brooks, T.; Butchart, S.H.; Di Marco, M.; Iwanura, T.; Joseph, L.; O’Grady, D.; et al. Targeting global protected area expansion for imperiled biodiversity. PLoS Biol. 2014, 12, e1001891. [Google Scholar] [CrossRef] [PubMed]
- UNEP-WCMC & IUCN. World Database on Protected Areas (WDPA). 2019. Available online: https://www.protectedplanet.net/ (accessed on 20 December 2023).
- Tsiafouli, M.A.; Apostolopoulou, E.; Mazaris, A.D.; Kallimanis, A.S.; Drakou, E.G.; Pantis, J.D. Human activities in Natura 2000 Sites: A highly diversified conservation network. Environ. Manag. 2013, 51, 1025–1033. [Google Scholar] [CrossRef] [PubMed]
- Guerra, C.A.; Rosa, I.; Pereira, H.M. Change versus stability: Are protected areas particularly pressured by global land cover change? Landsc. Ecol. 2019, 34, 2779–2790. [Google Scholar] [CrossRef]
- Maxwell, S.L.; Cazalis, V.; Dudley, N.; Hoffmann, M.; Rodrigues, A.S.; Stolton, S.; Visconti, P.; Woodley, S.; Kingston, N.; Lewis, E.; et al. Area-based conservation in the twenty-first century. Nature 2020, 586, 217–227. [Google Scholar] [CrossRef] [PubMed]
- Scherreiks, P.; Gossner, M.M.; Ambarlı, D.; Ayasse, M.; Blüthgen, N.; Fischer, M.; Klaus, V.H.; Kleinebecker, T.; Neff, F.; Prati, D.; et al. Present and historical landscape structure shapes current species richness in Central European grasslands. Landsc. Ecol. 2022, 37, 745–762. [Google Scholar] [CrossRef]
- Walz, U.; Syrbe, R.U. Linking landscape structure and biodiversity. Ecol. Indic. 2013, 31, 1–5. [Google Scholar] [CrossRef]
- Motta, R.; Garbarino, M.; Berretti, R.; Bono, A.; Curovic, M.; Dukić, V.; Nola, P. Monastic silviculture legacies and current old-growthness of silver fir (Abies alba) forests in the northern Apennines (Italy). Front. For. Glob. Chang. 2023, 6, 1–14. [Google Scholar] [CrossRef]
- Pueyo, Y.; Beguería, S. Modelling the rate of secondary succession after farmland abandonment in a Mediterranean mountain area. Landsc. Urban Plan. 2007, 83, 245–254. [Google Scholar] [CrossRef]





| Code 2012 | Code 2018 | Dynamic | Dynamic (Simplified) |
|---|---|---|---|
| 0 | 0 | Nonforest in 2012 and 2018 | |
| 255 | Any | Unclassified | |
| Same code (except 0 or 255) | Unchanged | Forest in 2012 and 2018 | |
| 1 | 2 | From broadleaf to conifer | |
| 2 | 1 | From conifer to broadleaf | |
| 1 | 0 | Loss of broadleaf forest | Forest loss |
| 2 | 0 | Loss of conifer forest | |
| 0 | 1 | New broadleaf forest | Forest gain |
| 0 | 2 | New conifer forest | |
| COUNTRY | TOTAL COUNTRY SURFACE | TOTAL NATURA 2000 SITES SURFACE | 2012 | ||||||||||
|---|---|---|---|---|---|---|---|---|---|---|---|---|---|
| Broadleaved | Conifer | Total Forest | Non-Forest | Unclassified | |||||||||
| ha ×1000 | ha ×1000 | % of Country | ha ×1000 | % of Forest | ha ×1000 | % of Forest | ha ×1000 | % of Natura 2000 Sites | ha ×1000 | % of Natura 2000 Sites | ha ×1000 | % of Natura 2000 Sites | |
| Austria | 8385 | 1289 | 15.4% | 272 | 50.8% | 263 | 49.2% | 535 | 41.5% | 754 | 58.5% | 0.53 | 0.0% |
| Belgium | 3052 | 390 | 12.8% | 160 | 73.5% | 57 | 26.5% | 217 | 55.6% | 173 | 44.3% | 0.23 | 0.1% |
| Bulgaria | 11,099 | 3871 | 34.9% | 1653 | 78.1% | 462 | 21.9% | 2116 | 54.7% | 1738 | 44.9% | 18 | 0.5% |
| Croatia | 5659 | 2076 | 36.7% | 860 | 77.1% | 256 | 22.9% | 1116 | 53.8% | 958 | 46.2% | 2 | 0.1% |
| Cyprus [a] | 925 | 168 | 18.2% | 7 | 7.6% | 92 | 92.4% | 100 | 59.4% | 68 | 40.2% | 0.68 | 0.4% |
| Czech Republic | 7886 | 1115 | 14.1% | 348 | 46.8% | 395 | 53.2% | 743 | 66.6% | 372 | 33.3% | 0.65 | 0.1% |
| Denmark [b] | 4307 | 367 | 8.5% | 42 | 61.5% | 26 | 38.5% | 68 | 18.6% | 299 | 81.4% | 0.34 | 0.1% |
| Estonia | 4522 | 807 | 17.9% | 180 | 40.0% | 270 | 60.0% | 449 | 55.7% | 357 | 44.2% | 1 | 0.2% |
| Finland | 33,842 | 4237 | 12.5% | 414 | 21.7% | 1491 | 78.3% | 1905 | 44.9% | 1879 | 44.3% | 454 | 10.7% |
| France [c] | 55,169 | 7098 | 12.9% | 2199 | 75.7% | 706 | 24.3% | 2905 | 40.9% | 4167 | 58.7% | 26 | 0.4% |
| Germany | 35,738 | 5525 | 15.5% | 1693 | 61.4% | 1063 | 38.6% | 2756 | 49.9% | 2732 | 49.5% | 37 | 0.7% |
| Greece | 13,199 | 3627 | 27.5% | 992 | 69.1% | 444 | 30.9% | 1436 | 39.6% | 2175 | 60.0% | 17 | 0.5% |
| Hungary | 9303 | 1994 | 21.4% | 699 | 94.9% | 37 | 5.1% | 736 | 36.9% | 1259 | 63.1% | - | 0.0% |
| Ireland | 7027 | 929 | 13.2% | 33 | 32.6% | 69 | 67.4% | 103 | 11.1% | 821 | 88.4% | 5 | 0.5% |
| Italy | 30,133 | 5757 | 19.1% | 2328 | 81.1% | 541 | 18.9% | 2870 | 49.8% | 2869 | 49.8% | 19 | 0.3% |
| Latvia | 6458 | 744 | 11.5% | 205 | 47.5% | 227 | 52.5% | 432 | 57.9% | 309 | 41.5% | 4 | 0.5% |
| Lithuania | 6520 | 841 | 12.9% | 248 | 46.9% | 280 | 53.1% | 528 | 62.8% | 306 | 36.3% | 7 | 0.9% |
| Luxembourg | 258 | 69 | 27.0% | 30 | 78.2% | 8 | 21.8% | 39 | 55.1% | 31 | 44.9% | - | 0.0% |
| Malta | 31 | 4 | 13.8% | 0.16 | 55.5% | 0.13 | 44.5% | 0.29 | 6.5% | 4 | 93.1% | 0.02 | 0.4% |
| Netherlands [d] | 4154 | 569 | 13.7% | 56 | 46.5% | 64 | 53.5% | 120 | 21.1% | 449 | 78.9% | 0.16 | 0.0% |
| Poland | 31,268 | 6123 | 19.6% | 1368 | 40.2% | 2039 | 59.8% | 3406 | 55.6% | 2696 | 44.0% | 21 | 0.3% |
| Portugal [e] | 9221 | 1911 | 20.7% | 467 | 74.8% | 158 | 25.2% | 624 | 32.7% | 1280 | 67.0% | 7 | 0.4% |
| Romania | 23,839 | 5430 | 22.8% | 2066 | 72.0% | 803 | 28.0% | 2869 | 52.8% | 2526 | 46.5% | 35 | 0.7% |
| Slovakia | 4903 | 1462 | 29.8% | 729 | 71.4% | 293 | 28.6% | 1022 | 69.9% | 431 | 29.5% | 10 | 0.7% |
| Slovenia | 2027 | 767 | 37.8% | 338 | 62.1% | 206 | 37.9% | 544 | 70.9% | 213 | 27.8% | 10 | 1.3% |
| Spain [f] | 50,403 | 13,851 | 27.5% | 3759 | 56.2% | 2933 | 43.8% | 6692 | 48.3% | 7148 | 51.6% | 12 | 0.1% |
| Sweden | 44,996 | 5785 | 12.9% | 991 | 46.6% | 1136 | 53.4% | 2126 | 36.8% | 3111 | 53.8% | 547 | 9.5% |
| TOTAL | 414,335 | 76,817 | 18.5% | 22,135 | 60.7% | 14,322 | 39.3% | 36,457 | 47.5% | 39,128 | 50.9% | 1233 | 1.6% |
| COUNTRY | TOTAL COUNTRY SURFACE | TOTAL NATURA 2000 SITES SURFACE | 2018 | ||||||||
|---|---|---|---|---|---|---|---|---|---|---|---|
| Broadleaved | Conifer | Total Forest | Non-Forest | ||||||||
| ha ×1000 | ha ×1000 | % of Country | ha ×1000 | % of Forest | ha ×1000 | % of Forest | ha ×1000 | % of Natura 2000 Sites | ha ×1000 | % of Natura 2000 Sites | |
| Austria | 8385 | 1289 | 15.4% | 233 | 43.7% | 299 | 56.3% | 532 | 41.3% | 757 | 58.7% |
| Belgium | 3052 | 390 | 12.8% | 190 | 79.9% | 48 | 20.1% | 238 | 60.9% | 153 | 39.1% |
| Bulgaria | 11,099 | 3871 | 34.9% | 1917 | 79.9% | 481 | 20.1% | 2397 | 61.9% | 1474 | 38.1% |
| Croatia | 5659 | 2076 | 36.7% | 899 | 84.8% | 161 | 15.2% | 1060 | 51.1% | 1016 | 48.9% |
| Cyprus [a] | 925 | 168 | 18.2% | 17 | 17.3% | 81 | 82.7% | 98 | 58.0% | 71 | 42.0% |
| Czech Republic | 7886 | 1115 | 14.1% | 327 | 41.5% | 460 | 58.5% | 786 | 70.5% | 329 | 29.5% |
| Denmark [b] | 4307 | 367 | 8.5% | 56 | 66.4% | 28 | 33.6% | 84 | 22.9% | 284 | 77.1% |
| Estonia | 4522 | 807 | 17.9% | 164 | 38.0% | 268 | 62.0% | 433 | 53.6% | 375 | 46.4% |
| Finland | 33,842 | 4237 | 12.5% | 566 | 29.7% | 1333 | 70.3% | 1897 | 44.8% | 2341 | 55.2% |
| France [c] | 55,169 | 7098 | 12.9% | 2332 | 72.5% | 883 | 27.5% | 3215 | 45.3% | 3883 | 54.7% |
| Germany | 35,738 | 5525 | 15.5% | 1723 | 58.7% | 1213 | 41.3% | 2936 | 53.1% | 2589 | 46.9% |
| Greece | 13,199 | 3627 | 27.5% | 1116 | 71.6% | 443 | 28.4% | 1559 | 43.0% | 2068 | 57.0% |
| Hungary | 9303 | 1994 | 21.4% | 834 | 94.9% | 45 | 5.1% | 879 | 44.1% | 1116 | 55.9% |
| Ireland | 7027 | 929 | 13.2% | 55 | 46.0% | 65 | 54.0% | 120 | 12.9% | 809 | 87.1% |
| Italy | 30,133 | 5757 | 19.1% | 2447 | 83.6% | 480 | 16.4% | 2927 | 50.8% | 2830 | 49.2% |
| Latvia | 6458 | 744 | 11.5% | 190 | 42.6% | 256 | 57.4% | 446 | 59.9% | 298 | 40.1% |
| Lithuania | 6520 | 841 | 12.9% | 235 | 42.2% | 325 | 57.8% | 557 | 66.2% | 284 | 33.8% |
| Luxembourg | 258 | 69 | 27.0% | 32 | 80.2% | 8 | 19.8% | 40 | 56.9% | 30 | 43.1% |
| Malta | 31 | 4 | 13.8% | 0.18 | 88.7% | 0.02 | 11.3% | 0.20 | 4.7% | 4 | 95.3% |
| Netherlands [d] | 4154 | 569 | 13.7% | 61 | 48.6% | 64 | 51.4% | 125 | 21.9% | 445 | 78.1% |
| Poland | 31,268 | 6123 | 19.6% | 1351 | 38.2% | 2186 | 61.8% | 3537 | 57.8% | 2586 | 42.2% |
| Portugal [e] | 9221 | 1911 | 20.7% | 500 | 84.0% | 95 | 16.0% | 595 | 31.1% | 1317 | 68.9% |
| Romania | 23,839 | 5430 | 22.8% | 2239 | 74.4% | 771 | 25.6% | 3010 | 55.4% | 2420 | 44.6% |
| Slovakia | 4903 | 1462 | 29.8% | 712 | 70.3% | 301 | 29.7% | 1013 | 69.3% | 450 | 30.7% |
| Slovenia | 2027 | 767 | 37.8% | 370 | 67.0% | 182 | 33.0% | 552 | 71.9% | 216 | 28.1% |
| Spain [f] | 50,403 | 13,851 | 27.5% | 3928 | 63.3% | 2274 | 36.7% | 6202 | 44.8% | 7649 | 55.2% |
| Sweden | 44,996 | 5785 | 12.9% | 901 | 39.9% | 1355 | 60.1% | 2256 | 39.0% | 3529 | 61.0% |
| TOTAL | 414,335 | 76,817 | 18.5% | 23,391,109 | 62.4% | 14,103 | 37.6% | 37,494 | 48.8% | 39,323 | 51.2% |
| COUNTRY | FOREST DYNAMICS | NON-FOREST IN 2012 AND 2018 (ha) | UNCLASSIFIED (ha) | ||||||||
|---|---|---|---|---|---|---|---|---|---|---|---|
| FOREST IN 2012 AND 2018 (ha) | FOREST LOSS (ha) | FOREST GAIN (ha) | NET FOREST VARIATION | ||||||||
| Loss of Broadleaf Forest | Loss of Conifer Forest | TOTAL | New Broadleaf Forest | New Conifer Forest | TOTAL | ha | % | ||||
| Austria | 502,378 | 23,848 | 8622 | 32,470 | 17,552 | 12,046 | 29,598 | −2872 | −0.5% | 724,427 | 527 |
| Belgium | 206,584 | 6939 | 3453 | 10,392 | 29,040 | 1683 | 30,723 | +20,331 | +9.4% | 142,181 | 225 |
| Bulgaria | 2,065,475 | 40,828 | 9435 | 50,263 | 290,628 | 26,730 | 317,358 | +267,095 | +12.6% | 1,420,472 | 17,683 |
| Croatia | 972,659 | 100,948 | 42,773 | 143,721 | 81,408 | 5957 | 87,365 | −56,356 | −5.0% | 870,971 | 1596 |
| Cyprus [a] | 88,797 | 3596 | 7590 | 11,186 | 3072 | 5260 | 8332 | −2854 | −2.9% | 59,302 | 677 |
| Czech Republic | 703,211 | 23,533 | 16,201 | 39,734 | 62,379 | 20,393 | 82,772 | +43,038 | +5.8% | 288,823 | 647 |
| Denmark [b] | 61,114 | 4720 | 2431 | 7151 | 18,375 | 4605 | 22,980 | +15,829 | +23.2% | 276,357 | 342 |
| Estonia | 400,430 | 26,413 | 22,620 | 49,033 | 19,299 | 12,749 | 32,048 | −16,985 | −3.8% | 324,579 | 1254 |
| Finland | 1,630,537 | 110,120 | 163,889 | 274,009 | 88,185 | 47,008 | 135,193 | −138,816 | −7.3% | 1,743,838 | 453,691 |
| France [c] | 2,717,254 | 155,409 | 31,913 | 187,322 | 385,968 | 104,302 | 490,270 | +302,948 | +10.4% | 3,677,156 | 26,194 |
| Germany | 2,632,385 | 96,698 | 26,838 | 123,536 | 222,459 | 51,655 | 274,114 | +150,578 | +5.5% | 2,458,118 | 37,001 |
| Greece | 1,298,158 | 111,050 | 27,020 | 138,070 | 215,986 | 37,326 | 253,312 | +115,242 | +8.0% | 1,921,485 | 16,558 |
| Hungary | 713,828 | 19,882 | 2224 | 22,106 | 160,626 | 4350 | 164,976 | +142,870 | +19.4% | 1,093,604 | − |
| Ireland | 78,496 | 8,943 | 15,376 | 24,319 | 32,452 | 8440 | 40,892 | +16,573 | +16.1% | 780,494 | 4939 |
| Italy | 2,657,476 | 177,025 | 35,155 | 212,180 | 224,037 | 34,597 | 258,634 | +46,454 | +1.6% | 2,610,467 | 18,852 |
| Latvia | 388,515 | 27,168 | 15,883 | 43,051 | 29,358 | 25,612 | 54,970 | +11,919 | +2.8% | 254,421 | 3830 |
| Lithuania | 493,708 | 21,218 | 13,180 | 34,398 | 42,275 | 16,060 | 58,335 | +23,937 | +4.5% | 247,421 | 7307 |
| Luxembourg | 36,352 | 1828 | 326 | 2154 | 3222 | 151 | 3373 | +1219 | +3.2% | 27,990 | − |
| Malta | 152 | 65 | 66 | 131 | 48 | 3 | 51 | −80 | −28.3% | 4005 | 16 |
| Netherlands [d] | 107,554 | 9046 | 3549 | 12,595 | 14,030 | 2977 | 17,007 | +4412 | +3.7% | 432,454 | 164 |
| Poland | 3,177,960 | 131,300 | 96,980 | 228,280 | 222,772 | 121,769 | 344,541 | +116,261 | +3.4% | 2,351,723 | 20,776 |
| Portugal [e] | 496,919 | 87,780 | 39,796 | 127,576 | 81,968 | 12,565 | 94,533 | −33,043 | −5.3% | 1,185,771 | 6960 |
| Romania | 2,746,107 | 98,940 | 23,673 | 122,613 | 206,358 | 30,395 | 236,753 | +114,140 | +4.0% | 2,289,594 | 35,380 |
| Slovakia | 945,554 | 46,419 | 30,194 | 76,613 | 52,566 | 10,876 | 63,442 | −13,171 | −1.3% | 367,375 | 9765 |
| Slovenia | 521,305 | 16,425 | 6418 | 22,843 | 22,088 | 2288 | 24,376 | +1533 | +0.3% | 188,934 | 9791 |
| Spain [f] | 5,826,596 | 562,464 | 302,991 | 865,455 | 277,106 | 94,759 | 371,865 | −493,590 | −7.4% | 6,775,764 | 11,542 |
| Sweden | 1,811,188 | 204,113 | 111,080 | 315,193 | 215,511 | 97,568 | 313,079 | −2114 | −0.1% | 2,798,254 | 547,402 |
| TOTAL | 33,280,692 | 2,116,718 | 1,059,676 | 3,176,394 | 3,018,768 | 792,124 | 3,810,892 | +634,498 | +1.7% | 35,315,980 | 1,233,119 |
Disclaimer/Publisher’s Note: The statements, opinions and data contained in all publications are solely those of the individual author(s) and contributor(s) and not of MDPI and/or the editor(s). MDPI and/or the editor(s) disclaim responsibility for any injury to people or property resulting from any ideas, methods, instructions or products referred to in the content. |
© 2024 by the authors. Licensee MDPI, Basel, Switzerland. This article is an open access article distributed under the terms and conditions of the Creative Commons Attribution (CC BY) license (https://creativecommons.org/licenses/by/4.0/).
Share and Cite
Santoro, A.; Piras, F.; Fiore, B.; Bazzurro, A.; Agnoletti, M. Forest-Cover Changes in European Natura 2000 Sites in the Period 2012–2018. Forests 2024, 15, 232. https://doi.org/10.3390/f15020232
Santoro A, Piras F, Fiore B, Bazzurro A, Agnoletti M. Forest-Cover Changes in European Natura 2000 Sites in the Period 2012–2018. Forests. 2024; 15(2):232. https://doi.org/10.3390/f15020232
Chicago/Turabian StyleSantoro, Antonio, Francesco Piras, Beatrice Fiore, Alessandra Bazzurro, and Mauro Agnoletti. 2024. "Forest-Cover Changes in European Natura 2000 Sites in the Period 2012–2018" Forests 15, no. 2: 232. https://doi.org/10.3390/f15020232
APA StyleSantoro, A., Piras, F., Fiore, B., Bazzurro, A., & Agnoletti, M. (2024). Forest-Cover Changes in European Natura 2000 Sites in the Period 2012–2018. Forests, 15(2), 232. https://doi.org/10.3390/f15020232

