Log Volume Measurement and Counting Based on Improved Cascade Mask R-CNN and Deep SORT
Abstract
1. Introduction
- 1.
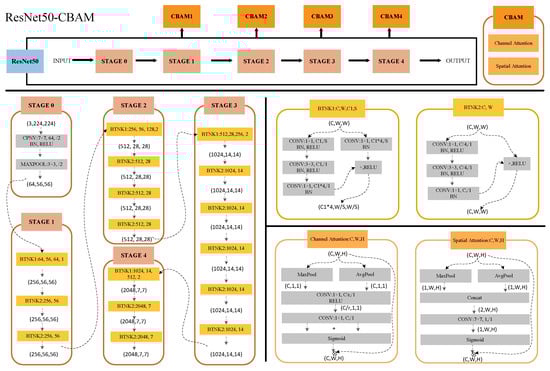
- We proposed an improved Cascade Mask R-CNN model that incorporates an attention mechanism into the feature fusion components of the ResNet and FPN networks. It serves to bolster the network’s capability for extracting log features.
- 2.
- We integrated the improved Cascade Mask R-CNN model with Deep SORT to track and count large log stacks.
- 3.
- We achieved the automated calculation of log volume in accordance with Chinese wood measurement standards, using depth information from a binocular stereo camera and achieving a low error.
2. Materials
3. Methods
3.1. Cascade Mask R-CNN
3.2. Improved Backbone
3.3. Tracking Methodology
3.4. Evaluate Metrics
4. Results
4.1. Experimental Environment Settings
4.2. Analysis of Segmentation Results
4.3. Tracking Results
4.4. Log Volume Calculation
5. Discussion
6. Limitations and Future Scope
- 1.
- The existing model has a poor ability to detect the messy log images. In the future, we will continue to increase the log image dataset to increase the generalization of the model.
- 2.
- We will reduce computational overhead and memory usage through model pruning and optimization techniques to enable real-time processing and deployment on resource-constrained edge devices.
- 3.
- To further improve the robustness and accuracy of log end detection and counting, considering integrate data from other sensors (e.g., LiDAR, thermal imaging) could be beneficial.
7. Conclusions
Author Contributions
Funding
Data Availability Statement
Conflicts of Interest
References
- Hwang, S.W.; Lee, T.; Kim, H.; Chung, H.; Choi, J.G.; Yeo, H. Classification of wood knots using artificial neural networks with texture and local feature-based image descriptors. Holzforschung 2022, 76, 1–13. [Google Scholar] [CrossRef]
- Fuentealba, S.; Pradenas, L.; Linfati, R.; Ferland, J.A. Forest harvest and sawmills: An integrated tactical planning model. Comput. Electron. Agric. 2019, 156, 275–281. [Google Scholar] [CrossRef]
- Ballard, D.H. Generalizing the Hough transform to detect arbitrary shapes. Pattern Recognit. 1981, 13, 111–122. [Google Scholar] [CrossRef]
- Yella, S.; Dougherty, M. Automatically detecting the number of logs on a timber truck. J. Intell. Syst. 2013, 22, 417–435. [Google Scholar] [CrossRef]
- Hua, B.; Cao, P.; Huang, R. Research of log volume measuring method based on computer vision technology. J. Henan Inst. Sci. Technol. (Nat. Sci. Ed.) 2022, 50. [Google Scholar] [CrossRef]
- Dalal, N.; Triggs, B. Histograms of oriented gradients for human detection. In Proceedings of the 2005 IEEE Computer Society Conference on Computer Vision and Pattern Recognition (CVPR’05), San Diego, CA, USA, 20–25 June 2005; Volume 1, pp. 886–893. [Google Scholar]
- Herbon, C.; Tönnies, K.; Stock, B. Detection and segmentation of clustered objects by using iterative classification, segmentation, and Gaussian mixture models and application to wood log detection. In Proceedings of the German Conference on Pattern Recognition; Springer: Cham, Switzerland, 2014; pp. 354–364. [Google Scholar] [CrossRef]
- Chiryshev, Y.V.; Kruglov, A.V.; Atamanova, A.S. Automatic detection of round timber in digital images using random decision forests algorithm. In Proceedings of the 1st International Conference on Control and Computer Vision, Singapore, 15–18 June 2018; pp. 39–44. [Google Scholar]
- Huang, A.S.; Olson, E.; Moore, D.C. LCM: Lightweight communications and marshalling. In Proceedings of the 2010 IEEE/RSJ International Conference on Intelligent Robots and Systems, Taipei, Taiwan, 18–22 October 2010; pp. 4057–4062. [Google Scholar]
- Galsgaard, B.; Lundtoft, D.H.; Nikolov, I.; Nasrollahi, K.; Moeslund, T.B. Circular hough transform and local circularity measure for weight estimation of a graph-cut based wood stack measurement. In Proceedings of the 2015 IEEE Winter Conference on Applications of Computer Vision, Waikoloa, HI, USA, 5–9 January 2015; pp. 686–693. [Google Scholar] [CrossRef]
- Casas, G.G.; Ismail, Z.H.; Limeira, M.M.C.; da Silva, A.A.L.; Leite, H.G. Automatic detection and counting of stacked eucalypt timber using the YOLOv8 model. Forests 2023, 14, 2369. [Google Scholar] [CrossRef]
- Lu, Z.; Yao, H.; Lyu, Y.; He, S.; Ning, H.; Yu, Y.; Zhai, L.; Zhou, L. A Deep Learning Method for Log Diameter Measurement Using Wood Images Based on Yolov3 and DeepLabv3+. Forests 2024, 15, 755. [Google Scholar] [CrossRef]
- Ding, Z.; Gong, Y.; Kong, L.; Zheng, J. Design and Implementation of an Intelligent Log Diameter Grading and Sorting Line Based on Machine Vision. Forests 2024, 15, 387. [Google Scholar] [CrossRef]
- Wang, C.Y.; Bochkovskiy, A.; Liao, H.Y.M. YOLOv7: Trainable bag-of-freebies sets new state-of-the-art for real-time object detectors. arXiv 2022, arXiv:2207.02696. [Google Scholar] [CrossRef]
- Tang, H.; Wang, K.; Gu, J.; Li, X.; Jian, W. Application of SSD framework model in detection of logs end. J. Phys. Conf. Ser. 2020, 1486, 072051. [Google Scholar] [CrossRef]
- He, K.; Gkioxari, G.; Dollár, P.; Girshick, R. Mask r-cnn. In Proceedings of the IEEE International Conference on Computer Vision, Venice, Italy, 22–29 October 2017; pp. 2961–2969. [Google Scholar]
- Carratù, M.; Gallo, V.; Liguori, C.; Lundgren, J.; O’Nils, M.; Pietrosanto, A. Vision-Based System for Measuring the Diameter of Wood Logs. IEEE Open J. Instrum. Meas. 2023, 2, 5000112. [Google Scholar] [CrossRef]
- Purkait, P.; Zhao, C.; Zach, C. SPP-Net: Deep absolute pose regression with synthetic views. arXiv 2017, arXiv:1712.03452. [Google Scholar]
- Lin, Y.; Cai, R.; Lin, P.; Cheng, S. A detection approach for bundled log ends using K-median clustering and improved YOLOv4-Tiny network. Comput. Electron. Agric. 2022, 194, 106700. [Google Scholar] [CrossRef]
- Tan, M.; Pang, R.; Le, Q.V. Efficientdet: Scalable and efficient object detection. In Proceedings of the IEEE/CVF Conference on Computer Vision and Pattern Recognition, Seattle, WA, USA, 13–19 June 2020; pp. 10781–10790. [Google Scholar] [CrossRef]
- Yu, P.; Lin, Y.; Lai, Y.; Chen, S.; Lin, P. Dense log end face detection method using the hybrid of BiFPN and YOLOv5s. J. For. Eng. 2023, 8, 126–134. [Google Scholar] [CrossRef]
- Kong, L.; Liu, J.; Zheng, J.; Ding, Z.; Feng, L.; Lv, Y. Automatic sorting system for wood diameter grades. IEEE Access 2024, 12, 10334–10348. [Google Scholar] [CrossRef]
- Lin, Y.; Zhao, H.; Yang, Z.; Lin, M. An equal length log volume inspection system using deep-learning and Hough transformation. J. For. Eng. 2021, 6, 136–142. [Google Scholar]
- Bolya, D.; Zhou, C.; Xiao, F.; Lee, Y.J. Yolact: Real-time instance segmentation. In Proceedings of the IEEE/CVF International Conference on Computer Vision, Seoul, Republic of Korea, 27 October–2 November 2019; pp. 9157–9166. [Google Scholar]
- Zheng, J.; Zheng, J.; Zhang, S.; Yu, H.; Kong, L.; Ding, Z. Segmentation Method for Whole Vehicle Wood Detection Based on Improved YOLACT Instance Segmentation Model. IEEE Access 2023, 11, 81434–81448. [Google Scholar] [CrossRef]
- Wei, W.; Tan, X. Highly similar wood blocks detection under dense stacking. CAAI Trans. Intell. Syst. 2019, 14, 642–649. [Google Scholar] [CrossRef]
- Li, J.; Liu, J. A method of log diameter measurement based on instance segmentation model. J. Beijing For. Univ. 2023, 45, 153–159. [Google Scholar] [CrossRef]
- Zheng, J.; Li, S.; Zhang, S.; Kong, L.; Ding, Z. Research on Volume Measurement of Logs Based on Embedded Application. IEEE Access 2023, 11, 19186–19201. [Google Scholar] [CrossRef]
- Xu, M.; Chen, S.; Xu, S.; Mu, B.; Ma, Y.; Wu, J.; Zhao, Y. An accurate handheld device to measure log diameter and volume using machine vision technique. Comput. Electron. Agric. 2024, 224, 109130. [Google Scholar] [CrossRef]
- Wojke, N.; Bewley, A.; Paulus, D. Simple online and realtime tracking with a deep association metric. In Proceedings of the 2017 IEEE International Conference on Image Processing (ICIP), Beijing, China, 17–20 September 2017; pp. 3645–3649. [Google Scholar] [CrossRef]
- Ge, Y.; Lin, S.; Zhang, Y.; Li, Z.; Cheng, H.; Dong, J.; Shao, S.; Zhang, J.; Qi, X.; Wu, Z. Tracking and counting of tomato at different growth period using an improving YOLO-deepsort network for inspection robot. Machines 2022, 10, 489. [Google Scholar] [CrossRef]
- Yang, H.; Chang, F.; Huang, Y.; Xu, M.; Zhao, Y.; Ma, L.; Su, H. Multi-object tracking using Deep SORT and modified CenterNet in cotton seedling counting. Comput. Electron. Agric. 2022, 202, 107339. [Google Scholar] [CrossRef]
- Jung, A.B.; Wada, K.; Crall, J.; Tanaka, S.; Graving, J.; Reinders, C.; Yadav, S.; Banerjee, J.; Vecsei, G.; Kraft, A.; et al. Imgaug. 2020. Available online: https://github.com/aleju/imgaug (accessed on 1 February 2020).
- Cai, Z.; Vasconcelos, N. Cascade r-cnn: Delving into high quality object detection. In Proceedings of the IEEE Conference on Computer Vision and Pattern Recognition, Salt Lake City, UT, USA, 18–23 June 2018; pp. 6154–6162. [Google Scholar] [CrossRef]
- Ge, C.; Song, Y.; Ma, C.; Qi, Y.; Luo, P. Rethinking attentive object detection via neural attention learning. IEEE Trans. Image Process. 2023, 33, 1726–1739. [Google Scholar] [CrossRef] [PubMed]
- Woo, S.; Park, J.; Lee, J.Y.; Kweon, I.S. Cbam: Convolutional block attention module. In Proceedings of the European Conference on Computer Vision (ECCV), Munich, Germany, 8–14 September 2018; pp. 3–19. [Google Scholar]
- Lin, T.Y.; Goyal, P.; Girshick, R.; He, K.; Dollár, P. Focal loss for dense object detection. In Proceedings of the IEEE International Conference on Computer Vision, Venice, Italy, 22–29 October 2017; pp. 2980–2988. [Google Scholar]
- Chattopadhay, A.; Sarkar, A.; Howlader, P.; Balasubramanian, V.N. Grad-cam++: Generalized gradient-based visual explanations for deep convolutional networks. In Proceedings of the 2018 IEEE Winter Conference on Applications of Computer Vision (WACV), Lake Tahoe, NV, USA, 12–15 March 2018; pp. 839–847. [Google Scholar] [CrossRef]
- Selvaraju, R.R.; Cogswell, M.; Das, A.; Vedantam, R.; Parikh, D.; Batra, D. Grad-cam: Visual explanations from deep networks via gradient-based localization. In Proceedings of the IEEE International Conference on Computer Vision, Venice, Italy, 22–29 October 2017; pp. 618–626. [Google Scholar] [CrossRef]
- Yu, C.; Sun, Y.; Cao, Y.; He, J.; Fu, Y.; Zhou, X. A Novel Wood Log Measurement Combined Mask R-CNN and Stereo Vision Camera. Forests 2023, 14, 285. [Google Scholar] [CrossRef]
- GB/T 144—2013; Log Inspection. General Administration of Quality Supervision, Inspection and Quarantine of the People’s Republic of China, Standards Press of China: Beijing, China, 2013.
- GB/T 4814—2013; Log Volume Table. General Administration of Quality Supervision, Inspection and Quarantine of the People’s Republic of China, Standards Press of China: Beijing, China, 2013.
- Tian, Z.; Shen, C.; Chen, H. Conditional convolutions for instance segmentation. In Proceedings of the Computer Vision–ECCV 2020: 16th European Conference, Glasgow, UK, 23–28 August 2020; Proceedings, Part I 16. Springer: Cham, Switzerland, 2020; pp. 282–298. [Google Scholar]
- Wang, X.; Zhang, R.; Kong, T.; Li, L.; Shen, C. Solov2: Dynamic and fast instance segmentation. Adv. Neural Inf. Process. Syst. 2020, 33, 17721–17732. [Google Scholar]
- Tian, Z.; Shen, C.; Wang, X.; Chen, H. Boxinst: High-performance instance segmentation with box annotations. In Proceedings of the IEEE/CVF Conference on Computer Vision and Pattern Recognition, Nashville, TN, USA, 20–25 June 2021; pp. 5443–5452. [Google Scholar]
- Huang, C.; Zhang, Z.; Zhihao, L.; Zhang, X.; Zhu, L.; Yang, W. Leaf grading for cotton verticillium wilt based on VFNet-Improved and Deep Sort. J. Intell. Agric. Mech. 2023, 4, 12. [Google Scholar] [CrossRef]
- Wang, F.; Yan, H.; Zhang, L.; Gao, K. CSCMOT: Multi-object tracking based on channel spatial cooperative attention mechanism. Eng. Appl. Artif. Intell. 2023, 126, 107084. [Google Scholar] [CrossRef]











| Total | Training | Test | Validation |
|---|---|---|---|
| 1967 | 1573 | 197 | 197 |
| Algorithm | Backbone | AP | APs | APm | APl | IOUmask |
|---|---|---|---|---|---|---|
| Mask R-CNN | RseNet-FPN | 80.5 | 71.6 | 68.3 | 84.8 | 0.950 |
| Mask R-CNN | RseNet-CBAM-FPN | 81.3 | 71.8 | 68.7 | 85.6 | 0.952 |
| Cascade Mask R-CNN | RetinaNet-FPN | 80.9 | 73.7 | 68.1 | 85.0 | 0.953 |
| Cascade Mask R-CNN | RetinaNet-CBAM-FPN | 82.0 | 74.9 | 68.8 | 86.2 | 0.956 |
| Cascade Mask R-CNN | RseNet-FPN | 81.1 | 73.9 | 68.8 | 85.2 | 0.953 |
| Cascade Mask R-CNN | RseNet-CBAM-FPN | 82.3 | 75.3 | 70.9 | 86.2 | 0.958 |
| Models | Total | TP | FN | Detection Accuracy |
|---|---|---|---|---|
| RseNet-FPN | 370 | 358 | 12 | 96.7% |
| RseNet-CBAM-FPN | 370 | 365 | 5 | 98.6% |
| Samples | Length | M_Short | M_Long | D_Short | D_Long | M_Dia | D_Dia | M_Vol | D_Vol | Error |
|---|---|---|---|---|---|---|---|---|---|---|
| 1 | 0.51 | 22.6 | 24.5 | 22.86 | 24.75 | 22.0 | 22.0 | 0.02 | 0.02 | 0.0 |
| 2 | 0.55 | 21.0 | 24.0 | 21.2 | 22.42 | 22.0 | 22.0 | 0.022 | 0.022 | 0.0 |
| 3 | 0.512 | 21.0 | 22.5 | 20.01 | 21.54 | 22.0 | 20.0 | 0.02 | 0.017 | −0.003 |
| 4 | 0.522 | 22.0 | 24.0 | 23.57 | 26.05 | 24.0 | 24.0 | 0.025 | 0.025 | 0.0 |
| 5 | 0.53 | 23.0 | 23.5 | 21.87 | 22.64 | 24.0 | 22.0 | 0.025 | 0.021 | −0.004 |
| 6 | 0.51 | 21.0 | 22.5 | 20.2 | 22.24 | 22.0 | 22.0 | 0.02 | 0.02 | 0.0 |
| 7 | 0.52 | 22.0 | 24.5 | 21.94 | 23.93 | 24.0 | 22.0 | 0.024 | 0.021 | −0.003 |
| 8 | 0.55 | 24.5 | 27.0 | 24.87 | 26.89 | 26.0 | 26.0 | 0.03 | 0.03 | 0.0 |
| 9 | 0.545 | 17.0 | 19.0 | 17.21 | 20.67 | 18.0 | 18.0 | 0.015 | 0.015 | 0.0 |
| 10 | 0.52 | 18.5 | 22.5 | 18.75 | 22.57 | 20.0 | 20.0 | 0.017 | 0.017 | 0.0 |
| 11 | 0.52 | 22.0 | 24.0 | 24.0 | 24.82 | 24.0 | 24.0 | 0.024 | 0.024 | 0.0 |
| 12 | 0.54 | 19.0 | 22.4 | 20.06 | 22.08 | 20.0 | 22.0 | 0.018 | 0.021 | 0.003 |
| 13 | 0.525 | 19.5 | 24.7 | 21.82 | 23.09 | 22.0 | 22.0 | 0.021 | 0.021 | 0.0 |
| 14 | 0.53 | 24.3 | 27.0 | 26.57 | 28.5 | 26.0 | 26.0 | 0.029 | 0.029 | 0.0 |
| 15 | 0.495 | 16.7 | 17.0 | 16.5 | 18.43 | 16.0 | 16.0 | 0.01 | 0.01 | 0.0 |
| 16 | 0.515 | 18.6 | 19.5 | 19.38 | 19.74 | 18.0 | 20.0 | 0.014 | 0.017 | 0.003 |
| 17 | 0.54 | 24.0 | 24.5 | 24.72 | 25.9 | 24.0 | 24.0 | 0.025 | 0.025 | 0.0 |
| 18 | 0.525 | 23.5 | 26.0 | 24.54 | 24.92 | 24.0 | 24.0 | 0.025 | 0.025 | 0.0 |
| 19 | 0.516 | 27.5 | 39.0 | 28.18 | 38.83 | 34.0 | 34.0 | 0.048 | 0.048 | 0.0 |
| 20 | 0.505 | 24.5 | 27.0 | 24.16 | 27.7 | 26.0 | 26.0 | 0.028 | 0.028 | 0.0 |
| Error (Name) | Error (Value) | Error (%) |
|---|---|---|
| Short_Diameter_Error | 0.86 (cm) | 3.98% |
| Long_Diameter_Error | 0.88 (cm) | 3.82% |
| Diameter_Error | 0.5 (cm) | 2.34% |
| Volume_Error | 0.0008 () | 4.07% |
| Models | AP | APs | APm | APl | IOUmask |
|---|---|---|---|---|---|
| SOLOV2 [44] | 74.9 | 66.5 | 53.2 | 82.3 | 0.829 |
| CondInst [43] | 78.9 | 70.3 | 60.0 | 84.9 | 0.851 |
| BoxInst [45] | 73.2 | 64.2 | 57.8 | 78.3 | 0.803 |
| Yolov8-seg [11] | 59.8 | 47.1 | 45.8 | 64.4 | 0.716 |
| WM R-CNN [28] | 79.1 | 72.3 | 61.2 | 85.0 | 0.878 |
| Ours | 82.3 | 75.3 | 70.9 | 86.2 | 0.958 |
Disclaimer/Publisher’s Note: The statements, opinions and data contained in all publications are solely those of the individual author(s) and contributor(s) and not of MDPI and/or the editor(s). MDPI and/or the editor(s) disclaim responsibility for any injury to people or property resulting from any ideas, methods, instructions or products referred to in the content. |
© 2024 by the authors. Licensee MDPI, Basel, Switzerland. This article is an open access article distributed under the terms and conditions of the Creative Commons Attribution (CC BY) license (https://creativecommons.org/licenses/by/4.0/).
Share and Cite
Yu, C.; Sun, Y.; Cao, Y.; Liu, L.; Zhou, X. Log Volume Measurement and Counting Based on Improved Cascade Mask R-CNN and Deep SORT. Forests 2024, 15, 1884. https://doi.org/10.3390/f15111884
Yu C, Sun Y, Cao Y, Liu L, Zhou X. Log Volume Measurement and Counting Based on Improved Cascade Mask R-CNN and Deep SORT. Forests. 2024; 15(11):1884. https://doi.org/10.3390/f15111884
Chicago/Turabian StyleYu, Chunjiang, Yongke Sun, Yong Cao, Lei Liu, and Xiaotao Zhou. 2024. "Log Volume Measurement and Counting Based on Improved Cascade Mask R-CNN and Deep SORT" Forests 15, no. 11: 1884. https://doi.org/10.3390/f15111884
APA StyleYu, C., Sun, Y., Cao, Y., Liu, L., & Zhou, X. (2024). Log Volume Measurement and Counting Based on Improved Cascade Mask R-CNN and Deep SORT. Forests, 15(11), 1884. https://doi.org/10.3390/f15111884

