Unlocking the Potential of Remanufacturing Through Machine Learning and Data-Driven Models—A Survey
Abstract
1. Introduction
2. Remanufacturing Literature Topic Analysis
3. ML and Data-Driven Models for Remanufacturing
4. Literature Review
4.1. Life Cycle Management
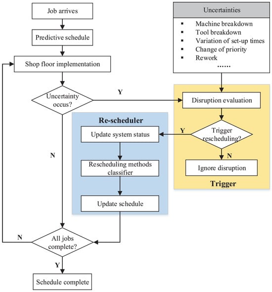
4.2. Scheduling and Planning
4.3. Quality Control
4.4. HRC
5. Discussion
6. Conclusions
Author Contributions
Funding
Data Availability Statement
Conflicts of Interest
References
- Tolio, T.; Bernard, A.; Colledani, M.; Kara, S.; Seliger, G.; Duflou, J.; Battaia, O.; Takata, S. Design, management and control of demanufacturing and remanufacturing systems. CIRP Ann. 2017, 66, 585–609. [Google Scholar] [CrossRef]
- Singhal, D.; Tripathy, S.; Jena, S.K. Remanufacturing for the circular economy: Study and evaluation of critical factors. Resour. Conserv. Recycl. 2020, 156, 104681. [Google Scholar] [CrossRef]
- Sundin, E.; Bras, B. Making functional sales environmentally and economically beneficial through product remanufacturing. J. Clean. Prod. 2005, 13, 913–925. [Google Scholar] [CrossRef]
- Lieder, M.; Rashid, A. Towards circular economy implementation: A comprehensive review in context of manufacturing industry. J. Clean. Prod. 2016, 115, 36–51. [Google Scholar] [CrossRef]
- Liu, C.; Cai, W.; Zhang, C.; Wei, F. Data-driven intelligent control system in remanufacturing assembly for production and resource efficiency. Int. J. Adv. Manuf. Technol. 2023, 128, 3531–3544. [Google Scholar] [CrossRef]
- Hatcher, G.; Ijomah, W.; Windmill, J. Design for remanufacture: A literature review and future research needs. J. Clean. Prod. 2011, 19, 2004–2014. [Google Scholar] [CrossRef]
- Sutherland, J.W.; Adler, D.P.; Haapala, K.R.; Kumar, V. A comparison of manufacturing and remanufacturing energy intensities with application to diesel engine production. CIRP Ann. 2008, 57, 5–8. [Google Scholar] [CrossRef]
- Liu, M.; Chen, L.; Sheng, X.; Yang, Y.; Yu, F.; Li, Y.; Yuan, X.; Li, Y.; Wang, Q.; Ma, Q. Dynamic simulation of life cycle environmental benefits of remanufacturing asynchronous motors to permanent magnet synchronous motors. J. Clean. Prod. 2023, 426, 138932. [Google Scholar] [CrossRef]
- Ramírez, F.J.; Aledo, J.A.; Gamez, J.A.; Pham, D.T. Economic modelling of robotic disassembly in end-of-life product recovery for remanufacturing. Comput. Ind. Eng. 2020, 142, 106339. [Google Scholar] [CrossRef]
- Atasu, A.; Sarvary, M.; Van Wassenhove, L.N. Remanufacturing as a marketing strategy. Manag. Sci. 2008, 54, 1731–1746. [Google Scholar] [CrossRef]
- Zhang, X.; Zhang, M.; Zhang, H.; Jiang, Z.; Liu, C.; Cai, W. A review on energy, environment and economic assessment in remanufacturing based on life cycle assessment method. J. Clean. Prod. 2020, 255, 120160. [Google Scholar] [CrossRef]
- Yu, M.; Bai, B.; Xiong, S.; Liao, X. Evaluating environmental impacts and economic performance of remanufacturing electric vehicle lithium-ion batteries. J. Clean. Prod. 2021, 321, 128935. [Google Scholar] [CrossRef]
- Van Loon, P.; Van Wassenhove, L.N. Assessing the economic and environmental impact of remanufacturing: A decision support tool for OEM suppliers. Int. J. Prod. Res. 2018, 56, 1662–1674. [Google Scholar] [CrossRef]
- Jiang, Z.; Wang, H.; Zhang, H.; Mendis, G.; Sutherland, J.W. Value recovery options portfolio optimization for remanufacturing end of life product. J. Clean. Prod. 2019, 210, 419–431. [Google Scholar] [CrossRef]
- Guide, V.D.R., Jr.; Vanwassenhove, L.N. Managing product returns for remanufacturing. Prod. Oper. Manag. 2001, 10, 142–155. [Google Scholar] [CrossRef]
- Alfaro-Algaba, M.; Ramirez, F.J. Techno-economic and environmental disassembly planning of lithium-ion electric vehicle battery packs for remanufacturing. Resour. Conserv. Recycl. 2020, 154, 104461. [Google Scholar] [CrossRef]
- Wang, J.; Zhao, J.; Wang, X. Optimum policy in hybrid manufacturing/remanufacturing system. Comput. Ind. Eng. 2011, 60, 411–419. [Google Scholar] [CrossRef]
- Alinovi, A.; Bottani, E.; Montanari, R. Reverse logistics: A stochastic EOQ-based inventory control model for mixed manufacturing/remanufacturing systems with return policies. Int. J. Prod. Res. 2012, 50, 1243–1264. [Google Scholar] [CrossRef]
- Xu, F.; Li, Y.; Feng, L. The influence of big data system for used product management on manufacturing–remanufacturing operations. J. Clean. Prod. 2019, 209, 782–794. [Google Scholar] [CrossRef]
- Li, C.; Tang, Y.; Li, C.; Li, L. A modeling approach to analyze variability of remanufacturing process routing. IEEE Trans. Autom. Sci. Eng. 2012, 10, 86–98. [Google Scholar] [CrossRef]
- Kin, S.T.M.; Ong, S.; Nee, A. Remanufacturing process planning. Procedia Cirp 2014, 15, 189–194. [Google Scholar] [CrossRef]
- Sakao, T.; Sundin, E. How to improve remanufacturing?—A systematic analysis of practices and theories. J. Manuf. Sci. Eng. 2019, 141, 021004. [Google Scholar] [CrossRef]
- He, Y.; Hao, C.; Wang, Y.; Li, Y.; Wang, Y.; Huang, L.; Tian, X. An ontology-based method of knowledge modelling for remanufacturing process planning. J. Clean. Prod. 2020, 258, 120952. [Google Scholar] [CrossRef]
- Ferguson, M.; Guide Jr, V.D.; Koca, E.; Souza, G.C. The value of quality grading in remanufacturing. Prod. Oper. Manag. 2009, 18, 300–314. [Google Scholar] [CrossRef]
- Sahoo, S.; Jakhar, S.K. Industry 4.0 deployment for circular economy performance—Understanding the role of green procurement and remanufacturing activities. Bus. Strategy Environ. 2024, 33, 1144–1160. [Google Scholar] [CrossRef]
- Chau, M.Q.; Nguyen, X.P.; Huynh, T.T.; Chu, V.D.; Le, T.H.; Nguyen, T.P.; Nguyen, D.T. Prospects of application of IoT-based advanced technologies in remanufacturing process towards sustainable development and energy-efficient use. In Energy Sources, Part A: Recovery, Utilization, and Environmental Effects; Taylor & Francis: Abingdon, UK, 2021; pp. 1–25. [Google Scholar]
- Wang, X.V.; Wang, L. Digital twin-based WEEE recycling, recovery and remanufacturing in the background of Industry 4.0. Int. J. Prod. Res. 2019, 57, 3892–3902. [Google Scholar] [CrossRef]
- Xu, W.; Cui, J.; Liu, B.; Liu, J.; Yao, B.; Zhou, Z. Human-robot collaborative disassembly line balancing considering the safe strategy in remanufacturing. J. Clean. Prod. 2021, 324, 129158. [Google Scholar] [CrossRef]
- Siddiqi, M.U.; Ijomah, W.L.; Dobie, G.I.; Hafeez, M.; Gareth Pierce, S.; Ion, W.; Mineo, C.; MacLeod, C.N. Low cost three-dimensional virtual model construction for remanufacturing industry. J. Remanuf. 2019, 9, 129–139. [Google Scholar] [CrossRef]
- Yang, Y.; Keivanpour, S.; Imbeau, D. Integrating X-reality and lean into end-of-life aircraft parts disassembly sequence planning: A critical review and research agenda. Int. J. Adv. Manuf. Technol. 2023, 127, 2181–2210. [Google Scholar] [CrossRef]
- Teixeira, E.L.S.; Tjahjono, B.; Beltran, M.; Julião, J. Demystifying the digital transition of remanufacturing: A systematic review of literature. Comput. Ind. 2022, 134, 103567. [Google Scholar] [CrossRef]
- Kaiser, J.P.; Lang, S.; Wurster, M.; Lanza, G. A concept for autonomous quality control for core inspection in remanufacturing. Procedia CIRP 2022, 105, 374–379. [Google Scholar] [CrossRef]
- Liu, Z.; Afrinaldi, F.; Zhang, H.C.; Jiang, Q. Exploring optimal timing for remanufacturing based on replacement theory. CIRP Ann. 2016, 65, 447–450. [Google Scholar] [CrossRef]
- Kerin, M.; Pham, D.T. Smart remanufacturing: A review and research framework. J. Manuf. Technol. Manag. 2020, 31, 1205–1235. [Google Scholar] [CrossRef]
- Blei, D.M.; Ng, A.Y.; Jordan, M.I. Latent dirichlet allocation. J. Mach. Learn. Res. 2003, 3, 993–1022. [Google Scholar]
- Nath, C. Integrated tool condition monitoring systems and their applications: A comprehensive review. Procedia Manuf. 2020, 48, 852–863. [Google Scholar] [CrossRef]
- Huang, A.; Triebe, M.; Li, Z.; Wu, H.; Joung, B.G.; Sutherland, J.W. A review of research on smart manufacturing in support of environmental sustainability. Int. J. Sustain. Manuf. 2022, 5, 132–163. [Google Scholar] [CrossRef]
- Abdallah, M.; Joung, B.G.; Lee, W.J.; Mousoulis, C.; Raghunathan, N.; Shakouri, A.; Sutherland, J.W.; Bagchi, S. Anomaly detection and inter-sensor transfer learning on smart manufacturing datasets. Sensors 2023, 23, 486. [Google Scholar] [CrossRef]
- Joung, B.G.; Nath, C.; Li, Z.; Sutherland, J.W. Bearing Anomaly Detection in an Air Compressor Using an LSTM and RNN-Based Machine Learning Model; Springer: Berlin/Heidelberg, Germany, 2024. [Google Scholar]
- May, M.C.; Glatter, D.; Arnold, D.; Pfeffer, D.; Lanza, G. IIoT System Canvas—From architecture patterns towards an IIoT development framework. J. Manuf. Syst. 2024, 72, 437–459. [Google Scholar] [CrossRef]
- Lynn, R.; Chen, A.; Locks, S.; Nath, C.; Kurfess, T. Intelligent and accessible data flow architectures for manufacturing system optimization. In Proceedings of the Advances in Production Management Systems: Innovative Production Management Towards Sustainable Growth: IFIP WG 5.7 International Conference, APMS 2015, Tokyo, Japan, 7–9 September 2015; Proceedings, Part I0. Springer: Berlin/Heidelberg, Germany, 2015; pp. 27–35. [Google Scholar]
- Gao, R.X.; Wang, P. Through life analysis for machine tools: From design to remanufacture. Procedia CIRP 2017, 59, 2–7. [Google Scholar] [CrossRef]
- Li, X.; Bayrak, A.E.; Epureanu, B.I.; Koren, Y. Real-time teaming of multiple reconfigurable manufacturing systems. CIRP Ann. 2018, 67, 437–440. [Google Scholar] [CrossRef]
- Szaller, Á.; Gallina, V.; Gal, B.; Gaal, A.; Fries, C. Quantitative benefits of the digital product passport and data sharing in remanufacturing. Procedia CIRP 2023, 120, 928–933. [Google Scholar] [CrossRef]
- Jensen, S.F.; Kristensen, J.H.; Adamsen, S.; Christensen, A.; Waehrens, B.V. Digital product passports for a circular economy: Data needs for product life cycle decision-making. Sustain. Prod. Consum. 2023, 37, 242–255. [Google Scholar] [CrossRef]
- Adisorn, T.; Tholen, L.; Götz, T. Towards a digital product passport fit for contributing to a circular economy. Energies 2021, 14, 2289. [Google Scholar] [CrossRef]
- Shah, P.; Gosavi, A.; Nagi, R. A machine learning approach to optimise the usage of recycled material in a remanufacturing environment. Int. J. Prod. Res. 2010, 48, 933–955. [Google Scholar] [CrossRef]
- Nassehi, A.; Zhong, R.Y.; Li, X.; Epureanu, B.I. Review of machine learning technologies and artificial intelligence in modern manufacturing systems. In Design and Operation of Production Networks for Mass Personalization in the Era of Cloud Technology; Elsevier: Amsterdam, The Netherlands, 2022; pp. 317–348. [Google Scholar]
- Song, C.; Guan, X.; Zhao, Q.; Ho, Y.C. Machine learning approach for determining feasible plans of a remanufacturing system. IEEE Trans. Autom. Sci. Eng. 2005, 2, 262–275. [Google Scholar] [CrossRef]
- Schlüter, M.; Lickert, H.; Schweitzer, K.; Bilge, P.; Briese, C.; Dietrich, F.; Krüger, J. AI-enhanced identification, inspection and sorting for reverse logistics in remanufacturing. Procedia CIRP 2021, 98, 300–305. [Google Scholar] [CrossRef]
- Xu, Z.; Saleh, J.H. Machine learning for reliability engineering and safety applications: Review of current status and future opportunities. Reliab. Eng. Syst. Saf. 2021, 211, 107530. [Google Scholar] [CrossRef]
- Lee, K.B.; Cheon, S.; Kim, C.O. A convolutional neural network for fault classification and diagnosis in semiconductor manufacturing processes. IEEE Trans. Semicond. Manuf. 2017, 30, 135–142. [Google Scholar] [CrossRef]
- Wang, B.; Li, Y.; Luo, Y.; Li, X.; Freiheit, T. Early event detection in a deep-learning driven quality prediction model for ultrasonic welding. J. Manuf. Syst. 2021, 60, 325–336. [Google Scholar] [CrossRef]
- Zeybek, S. Prediction of the remaining useful life of engines for remanufacturing using a semi-supervised deep learning model trained by the Bees Algorithm. In Intelligent Production and Manufacturing Optimisation—The Bees Algorithm Approach; Springer: Berlin/Heidelberg, Germany, 2022; pp. 383–397. [Google Scholar]
- Bai, Y.; Lv, Y. Reinforcement learning-based job shop scheduling for remanufacturing production. In Proceedings of the 2022 IEEE International Conference on Industrial Engineering and Engineering Management (IEEM), Kuala Lumpur, Malaysia, 7–10 December 2022; pp. 0246–0251. [Google Scholar]
- Paschko, F.; Knorn, S.; Krini, A.; Kemke, M. Material flow control in Remanufacturing Systems with random failures and variable processing times. J. Remanuf. 2023, 13, 161–185. [Google Scholar] [CrossRef]
- Wurster, M.; Michel, M.; May, M.C.; Kuhnle, A.; Stricker, N.; Lanza, G. Modelling and condition-based control of a flexible and hybrid disassembly system with manual and autonomous workstations using reinforcement learning. J. Intell. Manuf. 2022, 33, 575–591. [Google Scholar] [CrossRef]
- Karami, H.; Darvish, K.; Mastrogiovanni, F. A task allocation approach for human-robot collaboration in product defects inspection scenarios. In Proceedings of the 2020 29th IEEE International Conference on Robot and Human Interactive Communication (RO-MAN), Naples, Italy, 31 August–4 September 2020; pp. 1127–1134. [Google Scholar]
- Johannsmeier, L.; Haddadin, S. A hierarchical human-robot interaction-planning framework for task allocation in collaborative industrial assembly processes. IEEE Robot. Autom. Lett. 2016, 2, 41–48. [Google Scholar] [CrossRef]
- Casalino, A.; Cividini, F.; Zanchettin, A.M.; Piroddi, L.; Rocco, P. Human-robot collaborative assembly: A use-case application. IFAC-PapersOnLine 2018, 51, 194–199. [Google Scholar] [CrossRef]
- Yang, C.H.; Liu, H.b.; Ji, P.; Ma, X. Optimal acquisition and remanufacturing policies for multi-product remanufacturing systems. J. Clean. Prod. 2016, 135, 1571–1579. [Google Scholar] [CrossRef]
- Yanıkoğlu, İ.; Denizel, M. The value of quality grading in remanufacturing under quality level uncertainty. Int. J. Prod. Res. 2021, 59, 839–859. [Google Scholar] [CrossRef]
- Yang, C.H.; Wang, J.; Ji, P. Optimal acquisition policy in remanufacturing under general core quality distributions. Int. J. Prod. Res. 2015, 53, 1425–1438. [Google Scholar] [CrossRef]
- Zhou, J.; Deng, Q.; Li, T. Optimal acquisition and remanufacturing policies considering the effect of quality uncertainty on carbon emissions. J. Clean. Prod. 2018, 186, 180–190. [Google Scholar] [CrossRef]
- Kesavan, V.; Kamalakannan, R.; Sudhakarapandian, R.; Sivakumar, P. Heuristic and meta-heuristic algorithms for solving medium and large scale sized cellular manufacturing system NP-hard problems: A comprehensive review. Mater. Today Proc. 2020, 21, 66–72. [Google Scholar] [CrossRef]
- Papalambros, P.Y.; Wilde, D.J. Principles of Optimal Design: Modeling and Computation; Cambridge University Press: Cambridge, UK, 2000. [Google Scholar]
- Peng, H.; Wang, H.; Chen, D. Optimization of remanufacturing process routes oriented toward eco-efficiency. Front. Mech. Eng. 2019, 14, 422–433. [Google Scholar] [CrossRef]
- Jiang, Z.; Zhou, T.; Zhang, H.; Wang, Y.; Cao, H.; Tian, G. Reliability and cost optimization for remanufacturing process planning. J. Clean. Prod. 2016, 135, 1602–1610. [Google Scholar] [CrossRef]
- Li, L.; Li, C.; Ma, H.; Tang, Y. An optimization method for the remanufacturing dynamic facility layout problem with uncertainties. Discret. Dyn. Nat. Soc. 2015, 2015, 685408. [Google Scholar] [CrossRef]
- Ye, F.; Perrett, J.; Zhang, L.; Laili, Y.; Wang, Y. A self-evolving system for robotic disassembly sequence planning under uncertain interference conditions. Robot. Comput.-Integr. Manuf. 2022, 78, 102392. [Google Scholar] [CrossRef]
- Zanchettin, A.M.; Casalino, A.; Piroddi, L.; Rocco, P. Prediction of human activity patterns for human–robot collaborative assembly tasks. IEEE Trans. Ind. Inform. 2018, 15, 3934–3942. [Google Scholar] [CrossRef]
- Fang, W.; Chen, L.; Zhang, T.; Chen, C.; Teng, Z.; Wang, L. Head-mounted display augmented reality in manufacturing: A systematic review. Robot. Comput.-Integr. Manuf. 2023, 83, 102567. [Google Scholar] [CrossRef]
- Djuric, A.M.; Urbanic, R.; Rickli, J. A framework for collaborative robot (CoBot) integration in advanced manufacturing systems. SAE Int. J. Mater. Manuf. 2016, 9, 457–464. [Google Scholar] [CrossRef]
- French, R.; Benakis, M.; Marin-Reyes, H. Intelligent sensing for robotic re-manufacturing in aerospace—An industry 4.0 design based prototype. In Proceedings of the 2017 IEEE International Symposium on Robotics and Intelligent Sensors (IRIS), Ottawa, ON, Canada, 5–7 October 2017; pp. 272–277. [Google Scholar]
- Plociennik, C.; Pourjafarian, M.; Nazeri, A.; Windholz, W.; Knetsch, S.; Rickert, J.; Ciroth, A.; Lopes, A.d.C.P.; Hagedorn, T.; Vogelgesang, M.; et al. Towards a digital lifecycle passport for the circular economy. Procedia CIRP 2022, 105, 122–127. [Google Scholar] [CrossRef]
- Berger, K.; Schöggl, J.P.; Baumgartner, R.J. Digital battery passports to enable circular and sustainable value chains: Conceptualization and use cases. J. Clean. Prod. 2022, 353, 131492. [Google Scholar] [CrossRef]
- Blömeke, S.; Rickert, J.; Mennenga, M.; Thiede, S.; Spengler, T.S.; Herrmann, C. Recycling 4.0–Mapping smart manufacturing solutions to remanufacturing and recycling operations. Procedia CIRP 2020, 90, 600–605. [Google Scholar] [CrossRef]
- Wang, Y.; Wang, S.; Yang, B.; Zhu, L.; Liu, F. Big data driven Hierarchical Digital Twin Predictive Remanufacturing paradigm: Architecture, control mechanism, application scenario and benefits. J. Clean. Prod. 2020, 248, 119299. [Google Scholar] [CrossRef]
- Kerin, M.; Hartono, N.; Pham, D. Optimising remanufacturing decision-making using the bees algorithm in product digital twins. Sci. Rep. 2023, 13, 701. [Google Scholar] [CrossRef]
- Zhang, A.; Zhong, R.Y.; Farooque, M.; Kang, K.; Venkatesh, V.G. Blockchain-based life cycle assessment: An implementation framework and system architecture. Resour. Conserv. Recycl. 2020, 152, 104512. [Google Scholar] [CrossRef]
- Kerin, M.; Pham, D.T.; Huang, J.; Hadall, J. A generic asset model for implementing product digital twins in smart remanufacturing. Int. J. Adv. Manuf. Technol. 2023, 124, 3021–3038. [Google Scholar] [CrossRef]
- Yu, H. Modeling a remanufacturing reverse logistics planning problem: Some insights into disruptive technology adoption. Int. J. Adv. Manuf. Technol. 2022, 123, 4231–4249. [Google Scholar] [CrossRef]
- Thürer, M.; Pan, Y.; Qu, T.; Luo, H.; Li, C.; Huang, G.Q. Internet of Things (IoT) driven kanban system for reverse logistics: Solid waste collection. J. Intell. Manuf. 2019, 30, 2621–2630. [Google Scholar] [CrossRef]
- Joshi, A.D.; Gupta, S.M. Evaluation of design alternatives of End-of-Life products using internet of things. Int. J. Prod. Econ. 2019, 208, 281–293. [Google Scholar] [CrossRef]
- Zhu, J.; Luo, Z.; Liu, Y.; Tong, H.; Yin, K. Environmental perspectives for food loss reduction via smart sensors: A global life cycle assessment. J. Clean. Prod. 2022, 374, 133852. [Google Scholar] [CrossRef]
- Costa, T.P.d.; Gillespie, J.; Pelc, K.; Adefisan, A.; Adefisan, M.; Ramanathan, R.; Murphy, F. Life cycle assessment tool for food supply chain environmental evaluation. Sustainability 2022, 15, 718. [Google Scholar] [CrossRef]
- An, J.; Zou, Z.; Chen, G.; Sun, Y.; Liu, R.; Zheng, L. An IoT-based life cycle assessment platform of wind turbines. Sensors 2021, 21, 1233. [Google Scholar] [CrossRef]
- Yang, Z.; Guo, X.; Sun, J.; Zhang, Y.; Wang, Y. What does not kill you makes you stronger: Supply chain resilience and corporate sustainability through emerging IT capability. IEEE Trans. Eng. Manag. 2022, 17, 10507–10521. [Google Scholar] [CrossRef]
- Delpla, V.; Kenné, J.P.; Hof, L.A. Circular manufacturing 4.0: Towards internet of things embedded closed-loop supply chains. Int. J. Adv. Manuf. Technol. 2022, 118, 1–24. [Google Scholar] [CrossRef]
- Tavana, M.; Sohrabi, M.; Rezaei, H.; Sorooshian, S.; Mina, H. A sustainable circular supply chain network design model for electric vehicle battery production using internet of things and big data. Expert Syst. 2024, 41, e13395. [Google Scholar] [CrossRef]
- Tozanlı, Ö.; Kongar, E.; Gupta, S.M. Trade-in-to-upgrade as a marketing strategy in disassembly-to-order systems at the edge of blockchain technology. Int. J. Prod. Res. 2020, 58, 7183–7200. [Google Scholar] [CrossRef]
- Pan, W.; Miao, L. Dynamics and risk assessment of a remanufacturing closed-loop supply chain system using the internet of things and neural network approach. J. Supercomput. 2023, 79, 3878–3901. [Google Scholar] [CrossRef]
- Liao, H.; Zhang, Q.; Shen, N.; Li, L. Stochastic analysis of quality uncertainty and optimal acquisition strategies for engine remanufacturing. J. Clean. Prod. 2020, 261, 121088. [Google Scholar] [CrossRef]
- Teunter, R.H.; Flapper, S.D.P. Optimal core acquisition and remanufacturing policies under uncertain core quality fractions. Eur. J. Oper. Res. 2011, 210, 241–248. [Google Scholar] [CrossRef]
- Liao, H.; Zhang, Q.; Li, L. Optimal procurement strategy for multi-echelon remanufacturing systems under quality uncertainty. Transp. Res. Part E: Logist. Transp. Rev. 2023, 170, 103023. [Google Scholar] [CrossRef]
- Mutha, A.; Bansal, S.; Guide, V.D.R. Managing demand uncertainty through core acquisition in remanufacturing. Prod. Oper. Manag. 2016, 25, 1449–1464. [Google Scholar] [CrossRef]
- Bhattacharya, R.; Kaur, A.; Amit, R. Price optimization of multi-stage remanufacturing in a closed loop supply chain. J. Clean. Prod. 2018, 186, 943–962. [Google Scholar] [CrossRef]
- Jiang, Z.; Jiang, Y.; Wang, Y.; Zhang, H.; Cao, H.; Tian, G. A hybrid approach of rough set and case-based reasoning to remanufacturing process planning. J. Intell. Manuf. 2019, 30, 19–32. [Google Scholar] [CrossRef]
- Li, K.; Liu, Q.; Xu, W.; Liu, J.; Zhou, Z.; Feng, H. Sequence planning considering human fatigue for human-robot collaboration in disassembly. Procedia CIRP 2019, 83, 95–104. [Google Scholar] [CrossRef]
- Xu, W.; Tang, Q.; Liu, J.; Liu, Z.; Zhou, Z.; Pham, D.T. Disassembly sequence planning using discrete Bees algorithm for human-robot collaboration in remanufacturing. Robot. Comput.-Integr. Manuf. 2020, 62, 101860. [Google Scholar] [CrossRef]
- Zheng, P.; Wang, J.; Zhang, J.; Yang, C.; Jin, Y. An adaptive CGAN/IRF-based rescheduling strategy for aircraft parts remanufacturing system under dynamic environment. Robot. Comput.-Integr. Manuf. 2019, 58, 230–238. [Google Scholar] [CrossRef]
- Liao, H.; Shi, Y.; Liu, X.; Shen, N.; Deng, Q. A non-probabilistic model of carbon footprints in remanufacture under multiple uncertainties. J. Clean. Prod. 2019, 211, 1127–1140. [Google Scholar] [CrossRef]
- Peng, Y.; Li, W.; Liang, Y.; Pham, D.T. Robotic disassembly of screws for end-of-life product remanufacturing enabled by deep reinforcement learning. J. Clean. Prod. 2024, 439, 140863. [Google Scholar] [CrossRef]
- Li, X.; Li, N.; Kolmanovsky, I.; Epureanu, B.I. Stochastic model predictive control for remanufacturing system management. J. Manuf. Syst. 2021, 59, 355–366. [Google Scholar] [CrossRef]
- Nwankpa, C.E.; Eze, S.C. Deep learning based visual automated sorting system for remanufacturing. In Proceedings of the 2020 IEEE green technologies conference (GreenTech), Oklahoma City, OK, USA, 1–3 April 2020; pp. 196–198. [Google Scholar]
- Islam, A.; Jain, S.; Nenadic, N.G.; Thurston, M.G.; Greenberg, J.; Moss, B. Image-Based Machine Learning in Automotive Used Parts Identification for Remanufacturing. Technology Innovation for the Circular Economy: Recycling, Remanufacturing, Design, Systems Analysis and Logistics; Wiley: Hoboken, NJ, USA, 2024; pp. 507–526. [Google Scholar]
- Mongan, P.; Hinchy, E.; O’Dowd, N.; McCarthy, C. Increasing Quality Control of Ultrasonically Welded Joints Through Gaussian Process Regression. In Proceedings of the International Conference on Flexible Automation and Intelligent Manufacturing; Springer: Berlin/Heidelberg, Germany, 2022; pp. 368–378. [Google Scholar]
- Zan, T.; Liu, Z.; Su, Z.; Wang, M.; Gao, X.; Chen, D. Statistical process control with intelligence based on the deep learning model. Appl. Sci. 2019, 10, 308. [Google Scholar] [CrossRef]
- Wang, L.; Xia, X.; Cao, J.; Liu, X. Modeling and predicting remanufacturing time of equipment using deep belief networks. Clust. Comput. 2019, 22, 2677–2688. [Google Scholar] [CrossRef]
- Wang, L.; Gao, R.; Váncza, J.; Krüger, J.; Wang, X.V.; Makris, S.; Chryssolouris, G. Symbiotic human-robot collaborative assembly. CIRP Ann. 2019, 68, 701–726. [Google Scholar] [CrossRef]
- Brooks, C.; Atreya, M.; Szafir, D. Proactive robot assistants for freeform collaborative tasks through multimodal recognition of generic subtasks. In Proceedings of the 2018 IEEE/RSJ International Conference on Intelligent Robots and Systems (IROS), Madrid, Spain, 1–5 October 2018; pp. 8567–8573. [Google Scholar]
- Akkaladevi, S.C.; Plasch, M.; Maddukuri, S.; Eitzinger, C.; Pichler, A.; Rinner, B. Toward an interactive reinforcement based learning framework for human robot collaborative assembly processes. Front. Robot. AI 2018, 5, 126. [Google Scholar] [CrossRef]
- Papavasileiou, A.; Nikoladakis, S.; Basamakis, F.P.; Aivaliotis, S.; Michalos, G.; Makris, S. A Voice-Enabled ROS2 Framework for Human–Robot Collaborative Inspection. Appl. Sci. 2024, 14, 4138. [Google Scholar] [CrossRef]
- Lee, M.L.; Liang, X.; Hu, B.; Onel, G.; Behdad, S.; Zheng, M. A review of prospects and opportunities in disassembly with human–robot collaboration. J. Manuf. Sci. Eng. 2024, 146. [Google Scholar] [CrossRef]
- Liao, H.y.; Chen, Y.; Hu, B.; Behdad, S. Optimization-based disassembly sequence planning under uncertainty for human–robot collaboration. J. Mech. Des. 2023, 145, 022001. [Google Scholar] [CrossRef]
- Lee, M.L.; Behdad, S.; Liang, X.; Zheng, M. Task allocation and planning for product disassembly with human–robot collaboration. Robot. Comput.-Integr. Manuf. 2022, 76, 102306. [Google Scholar] [CrossRef]
- Lee, M.L.; Liu, W.; Behdad, S.; Liang, X.; Zheng, M. Robot-assisted disassembly sequence planning with real-time human motion prediction. IEEE Trans. Syst. Man Cybern. Syst. 2022, 53, 438–450. [Google Scholar] [CrossRef]
- Chu, M.; Chen, W. Human-robot collaboration disassembly planning for end-of-life power batteries. J. Manuf. Syst. 2023, 69, 271–291. [Google Scholar] [CrossRef]
- Belhadj, I.; Aicha, M.; Aifaoui, N. Product disassembly planning and task allocation based on human and robot collaboration. Int. J. Interact. Des. Manuf. (IJIDeM) 2022, 16, 803–819. [Google Scholar] [CrossRef]
- Lou, S.; Tan, R.; Zhang, Y.; Lv, C. Human-robot interactive disassembly planning in Industry 5.0. In Proceedings of the 2023 IEEE/ASME International Conference on Advanced Intelligent Mechatronics (AIM), Seattle, WA, USA, 28–30 June 2023; pp. 891–895. [Google Scholar]
- Qu, W.; Li, J.; Zhang, R.; Liu, S.; Bao, J. Adaptive planning of human–robot collaborative disassembly for end-of-life lithium-ion batteries based on digital twin. J. Intell. Manuf. 2024, 35, 2021–2043. [Google Scholar] [CrossRef]
- Zhang, M.; Li, C.; Shang, Y.; Liu, Z. Cycle time and human fatigue minimization for human-robot collaborative assembly cell. IEEE Robot. Autom. Lett. 2022, 7, 6147–6154. [Google Scholar] [CrossRef]
- Lee, J.; Bagheri, B.; Kao, H.A. A cyber-physical systems architecture for industry 4.0-based manufacturing systems. Manuf. Lett. 2015, 3, 18–23. [Google Scholar] [CrossRef]
- Zhang, Y.; Ren, S.; Liu, Y.; Sakao, T.; Huisingh, D. A framework for Big Data driven product lifecycle management. J. Clean. Prod. 2017, 159, 229–240. [Google Scholar] [CrossRef]
- Zhang, Y.; Liu, S.; Liu, Y.; Yang, H.; Li, M.; Huisingh, D.; Wang, L. The ‘Internet of Things’ enabled real-time scheduling for remanufacturing of automobile engines. J. Clean. Prod. 2018, 185, 562–575. [Google Scholar] [CrossRef]
- Ding, T.; Liang, L.; Zhou, K.; Yang, M.; Wei, Y. Water-energy nexus: The origin, development and prospect. Ecol. Model. 2020, 419, 108943. [Google Scholar] [CrossRef]
- Williams, J.; Shu, L.; Fenton, R. Analysis of remanufacturer waste streams across product sectors. CIRP Ann. 2001, 50, 101–104. [Google Scholar] [CrossRef]
- Sherwood, M.; Shu, L.; Fenton, R. Supporting design for remanufacture through waste-stream analysis of automotive remanufacturers. CIRP Ann. 2000, 49, 87–90. [Google Scholar] [CrossRef]
- Wang, L.; Wang, X.V.; Gao, L.; Váncza, J. A cloud-based approach for WEEE remanufacturing. CIRP Ann. 2014, 63, 409–412. [Google Scholar] [CrossRef]
- Fofou, R.F.; Jiang, Z.; Wang, Y. A review on the lifecycle strategies enhancing remanufacturing. Appl. Sci. 2021, 11, 5937. [Google Scholar] [CrossRef]
- Cao, H.; Folan, P.; Potter, D.; Browne, J. Knowledge-enriched shop floor control in end-of-life business. Prod. Plan. Control 2011, 22, 174–193. [Google Scholar] [CrossRef]
- Langley, D.J.; Rosco, E.; Angelopoulos, M.; Kamminga, O.; Hooijer, C. Orchestrating a smart circular economy: Guiding principles for digital product passports. J. Bus. Res. 2023, 169, 114259. [Google Scholar] [CrossRef]
- Ponte, B.; Cannella, S.; Dominguez, R.; Naim, M.M.; Syntetos, A.A. Quality grading of returns and the dynamics of remanufacturing. Int. J. Prod. Econ. 2021, 236, 108129. [Google Scholar] [CrossRef]
- Du, Y.; Cao, H.; Liu, F.; Li, C.; Chen, X. An integrated method for evaluating the remanufacturability of used machine tool. J. Clean. Prod. 2012, 20, 82–91. [Google Scholar] [CrossRef]
- Saiz, F.A.; Alfaro, G.; Barandiaran, I. An inspection and classification system for automotive component remanufacturing industry based on ensemble learning. Information 2021, 12, 489. [Google Scholar] [CrossRef]
- Date, K.; Tanaka, Y. Quality-oriented statistical process control utilizing bayesian modeling. IEEE Trans. Semicond. Manuf. 2021, 34, 307–311. [Google Scholar] [CrossRef]
- Viharos, Z.J.; Jakab, R. Reinforcement learning for statistical process control in manufacturing. Measurement 2021, 182, 109616. [Google Scholar] [CrossRef]
- Wang, Z.; Xu, Y.; Ma, X.; Thomson, G. Towards smart remanufacturing and maintenance of machinery-review of automated inspection, condition monitoring and production optimisation. In Proceedings of the 2020 25th IEEE International Conference on Emerging Technologies and Factory Automation (ETFA), Vienna, Austria, 8–11 September 2020; Volume 1, pp. 1731–1738. [Google Scholar]
- Errington, M.; Childe, S.J. A business process model of inspection in remanufacturing. J. Remanuf. 2013, 3, 1–22. [Google Scholar] [CrossRef]
- Zheng, L.; Liu, Q.; McMahon, C.A. Integration of process FMEA with product and process design based on key characteristics. In Proceedings of the 6th CIRP-Sponsored International Conference on Digital Enterprise Technology; Springer: Berlin/Heidelberg, Germany, 2010; pp. 1673–1686. [Google Scholar]
- Wang, K.; Yin, Y.; Du, S.; Xi, L. Variation management of key control characteristics in multistage machining processes considering quality-cost equilibrium. J. Manuf. Syst. 2021, 59, 441–452. [Google Scholar] [CrossRef]
- Zhao, S.; You, Z.; Zhu, Q. Quality choice for product recovery considering a trade-in program and third-party remanufacturing competition. Int. J. Prod. Econ. 2021, 240, 108239. [Google Scholar] [CrossRef]
- Van Nguyen, T.; Zhou, L.; Chong, A.Y.L.; Li, B.; Pu, X. Predicting customer demand for remanufactured products: A data-mining approach. Eur. J. Oper. Res. 2020, 281, 543–558. [Google Scholar] [CrossRef]
- Li, X.; Koren, Y.; Epureanu, B.I. Complementary learning-team machines to enlighten and exploit human expertise. CIRP Ann. 2022, 71, 417–420. [Google Scholar] [CrossRef]
- Lee, C.M.; Woo, W.S.; Roh, Y.H. Remanufacturing: Trends and issues. Int. J. Precis. Eng. Manuf.-Green Technol. 2017, 4, 113–125. [Google Scholar] [CrossRef]
- Kusiak, A. Smart manufacturing. Int. J. Prod. Res. 2018, 56, 508–517. [Google Scholar] [CrossRef]
- Clausen, J.B.B.; Li, H. Big data driven order-up-to level model: Application of machine learning. Comput. Oper. Res. 2022, 139, 105641. [Google Scholar] [CrossRef]
- Sutherland, J.W.; Skerlos, S.J.; Haapala, K.R.; Cooper, D.; Zhao, F.; Huang, A. Industrial sustainability: Reviewing the past and envisioning the future. J. Manuf. Sci. Eng. 2020, 142, 110806. [Google Scholar] [CrossRef]
- Kara, S.; Hauschild, M.; Sutherland, J.; McAloone, T. Closed-loop systems to circular economy: A pathway to environmental sustainability? CIRP Ann. 2022, 71, 505–528. [Google Scholar] [CrossRef]
- Kanishka, K.; Acherjee, B. A systematic review of additive manufacturing-based remanufacturing techniques for component repair and restoration. J. Manuf. Process. 2023, 89, 220–283. [Google Scholar] [CrossRef]
- Yusoh, S.S.M.; Abd Wahab, D.; Habeeb, H.A.; Azman, A.H. Intelligent systems for additive manufacturing-based repair in remanufacturing: A systematic review of its potential. PeerJ Comput. Sci. 2021, 7, e808. [Google Scholar] [CrossRef]
- Liu, Z.; Jiang, Q.; Li, T.; Dong, S.; Yan, S.; Zhang, H.; Xu, B. Environmental benefits of remanufacturing: A case study of cylinder heads remanufactured through laser cladding. J. Clean. Prod. 2016, 133, 1027–1033. [Google Scholar] [CrossRef]
- Liu, W.W.; Tang, Z.J.; Liu, X.Y.; Wang, H.J.; Zhang, H.C. A review on in-situ monitoring and adaptive control technology for laser cladding remanufacturing. Procedia CIRP 2017, 61, 235–240. [Google Scholar] [CrossRef]












| Index | Topic Names | Frequent Words |
|---|---|---|
| 0 | Closed-Loop Supply Chain | ‘closed_loop’, ‘closed_loop supply chain’ |
| 1 | Reverse Logistics | ‘reverse’, ‘logistics’ |
| 2 | Carbon Emission | ‘carbon’, ‘emission’, ‘reduction’ |
| 3 | Life Cycle Management | ‘life_cycle’, ‘circular_economy’, ‘reuse’ |
| 4 | Inventory Policy | ‘inventory’, ‘policy’, ‘return’ |
| 5 | Collaborative Business Models | ‘retailer’, ‘third-party’, ‘manufacturer’ |
| 6 | Process Optimization | ‘disassembly’, ‘assembly’, ‘planning’ |
| 7 | Repair Technologies | ‘laser’, ‘cladding’, ‘coating’ |
| 8 | Techno-Economic Assessment | ‘economic’, ‘sustainable’, ‘company’ |
| Topics | Applications | Algorithms | Key Findings |
|---|---|---|---|
| Life cycle management | Cylinder heads [44], Energy labeling [46], Aerospace blades [74], E-waste [75], Battery [76,77], Automated vehicle [78], Engine [79] | IIoT [74], Life cycle assessment (LCA) [80], Cobot [77], Digital Twin [78,79], Digital Passport [44,45,46,75,76] |
|
| Reverse logistics | Manufacturers [45], Engine [81], Tactical decisions [82], Solid waste [83], Laptop [84] | Digital passport [45], Digital Twin [81,82], IIoT [81,83,84] |
|
| Carbon emission | Food supply chain [85,86], Wind turbine [87] | IIoT [85,86,87], LCA [80,86], Blockchain [80] |
|
| Closed-loop supply chain | Manufacturers [45], Food supply chain [85,86], Wind turbine [87], A manufacturing facility [80], Information technology [88], Smartphone [89], Battery [90], Trade-in policy [91] | Digital passport [45], IIoT [85,86,87,88,89,90,91,92], LCA [80,86], Blockchain [88,91] |
|
| Process optimization | Acquisition strategy [61,62,63,64,93,94,95,96], Price optimization [97], Process planning [98], Sequence planning [70,99,100], Job shop scheduling [55,101], Carbon footprint [102], System control [56,57,103,104] | Convex Optimization [61], Nonlinear programming [63,64], Linear programming [62], Monte Carlo simulation [70], GA [101], BA [28,100], Deep Q-learning [55,57], PPO [56,103], Root cause analysis [105], Deep belief networks [106] |
|
| Repair technology | Process control [107,108,109], Sorting [105] | RL [32], CNN [105], Transfer learning [106], Gaussian process regression model [107] |
|
| HRC | Assembly [59,60,71,110,111,112], Quality inspection [58,113], Disassembly [28,70,99,114,115,116,117,118,119,120,121], Remanufacturing [95,100] | AND/OR graphs [58,59], Fuzzification [70], BA [28,99,100], PSO [118], Optimization [115,116,117,120,122], Transfer learning [121], RNN [111,113], Markov Chains [71], Petri Nets [60], RL [112] |
|
Disclaimer/Publisher’s Note: The statements, opinions and data contained in all publications are solely those of the individual author(s) and contributor(s) and not of MDPI and/or the editor(s). MDPI and/or the editor(s) disclaim responsibility for any injury to people or property resulting from any ideas, methods, instructions or products referred to in the content. |
© 2024 by the authors. Licensee MDPI, Basel, Switzerland. This article is an open access article distributed under the terms and conditions of the Creative Commons Attribution (CC BY) license (https://creativecommons.org/licenses/by/4.0/).
Share and Cite
Kim, Y.H.; Ye, W.; Kumar, R.; Bail, F.; Dvorak, J.; Tan, Y.; May, M.C.; Chang, Q.; Athinarayanan, R.; Lanza, G.; et al. Unlocking the Potential of Remanufacturing Through Machine Learning and Data-Driven Models—A Survey. Algorithms 2024, 17, 562. https://doi.org/10.3390/a17120562
Kim YH, Ye W, Kumar R, Bail F, Dvorak J, Tan Y, May MC, Chang Q, Athinarayanan R, Lanza G, et al. Unlocking the Potential of Remanufacturing Through Machine Learning and Data-Driven Models—A Survey. Algorithms. 2024; 17(12):562. https://doi.org/10.3390/a17120562
Chicago/Turabian StyleKim, Yong Han, Wei Ye, Ritbik Kumar, Finn Bail, Julia Dvorak, Yanchao Tan, Marvin Carl May, Qing Chang, Ragu Athinarayanan, Gisela Lanza, and et al. 2024. "Unlocking the Potential of Remanufacturing Through Machine Learning and Data-Driven Models—A Survey" Algorithms 17, no. 12: 562. https://doi.org/10.3390/a17120562
APA StyleKim, Y. H., Ye, W., Kumar, R., Bail, F., Dvorak, J., Tan, Y., May, M. C., Chang, Q., Athinarayanan, R., Lanza, G., Sutherland, J. W., Li, X., & Nath, C. (2024). Unlocking the Potential of Remanufacturing Through Machine Learning and Data-Driven Models—A Survey. Algorithms, 17(12), 562. https://doi.org/10.3390/a17120562

