Atomistic-Continuum Study of an Ultrafast Melting Process Controlled by a Femtosecond Laser-Pulse Train
Abstract
:1. Introduction
2. Experimental and Modeling
2.1. Experimental Setup
2.2. The MD-TTM Model
2.3. Simulation Details
2.3.1. Simplified Method and Computational Domain Settings
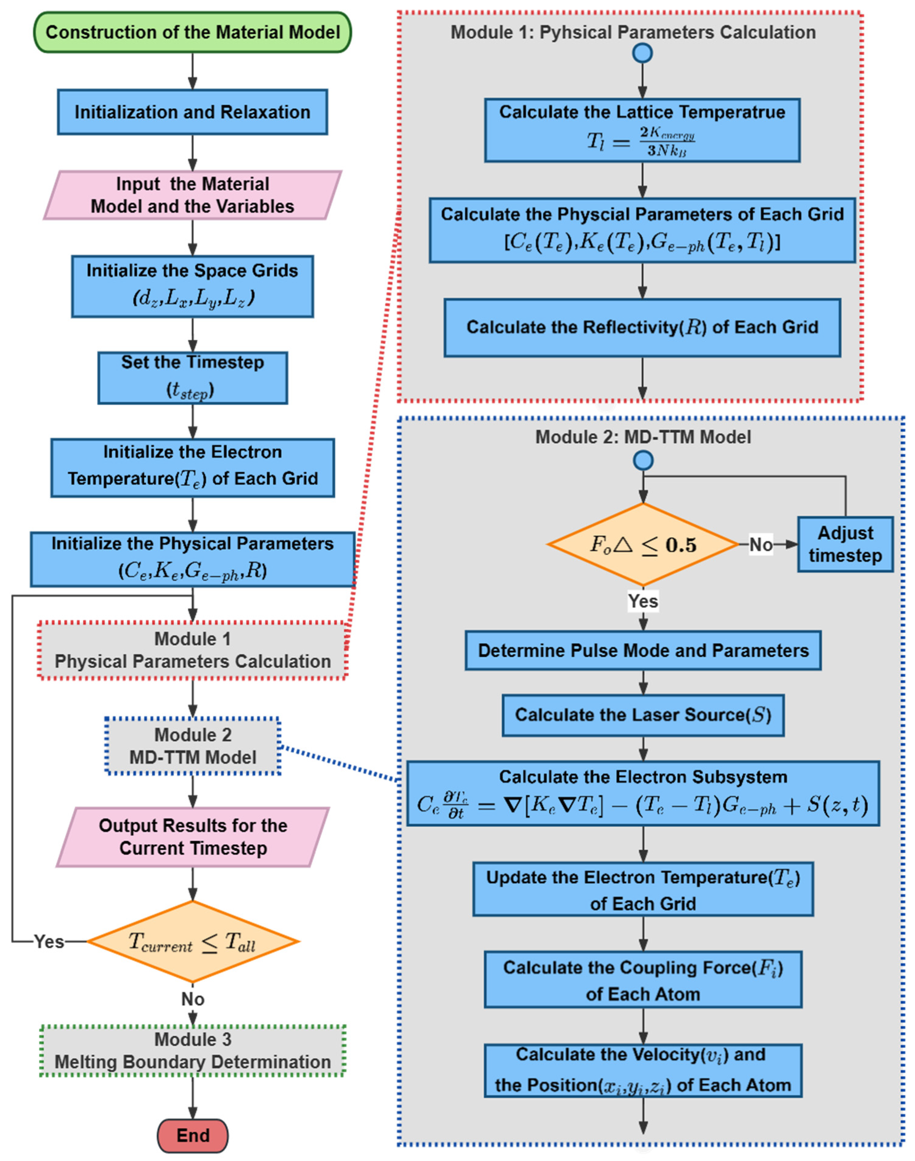
2.3.2. Computational Flowchart
2.3.3. Laser-Pulse Train
2.3.4. Judgement of Energy Conservation
3. Results and Discussion
3.1. Experimental Results of Al Response to Pulse Interval and Energy
3.2. Comparison of the Temperature-Dependent Thermophysical Parameters and the Effect of Pulse Number on Simulation Results
- 1.
- For
- 2.
- For ke
- 3.
- For Ge–ph
3.3. The Influence of Multi-Pulse on the Phenomenon of Lateral Melting
3.4. The Influence of Pulse Interval and Pulse Energy Ratio on the Longitudinal Melting Phenomenon
4. Conclusions
Author Contributions
Funding
Institutional Review Board Statement
Informed Consent Statement
Data Availability Statement
Conflicts of Interest
Nomenclature
| Material constant for Al, | |
| Material constant for Al, | |
| Electron heat capacity, | |
| Lattice heat capacity, | |
| Absorb laser fluence, | |
| Total force exerted on atom , | |
| Fourier number, | |
| Random force, | |
| Initial electron-phonon coupling factor, | |
| Electron-phonon coupling factor, | |
| Pulse number of the current calculation, | |
| Total kinetic energy in the grid, | |
| Boltzmann constant, | |
| Electron thermal conductivity, | |
| Lattice thermal conductivity, | |
| Ballistic transportation length, | |
| Optical penetration depth, | |
| Mass of atom , | |
| Atom density, | |
| Total pulse number, | |
| Reflectivity, | |
| Laser source term, | |
| Electron temperature, | |
| Lattice temperature, | |
| Time of the current calculation, | |
| Pulse interval between the ith and (i − 1)th sub-pulses, | |
| Laser-pulse duration, | |
| Velocity of atom , | |
| Random vector, | |
| Depth of the laser irradiation, |
| Thermal diffusivity, | |
| Friction term of atom , | |
| Timestep, | |
| , | Spacesteps, |
| Proportion of the th pulse to the total energy, | |
| Standard deviation, | |
| Electron relaxation time, |
References
- Jiang, L.; Wang, A.-D.; Li, B.; Cui, T.-H.; Lu, Y.-F. Electrons dynamics control by shaping femtosecond laser pulses in micro/nanofabrication: Modeling, method, measurement and application. Light Sci. Appl. 2018, 7, 17134. [Google Scholar] [CrossRef] [PubMed]
- Sugioka, K. Progress in ultrafast laser processing and future prospects. Nanophotonics 2017, 6, 393–413. [Google Scholar] [CrossRef]
- Malinauskas, M.; Žukauskas, A.; Hasegawa, S.; Hayasaki, Y.; Mizeikis, V.; Buividas, R.; Juodkazis, S. Ultrafast laser processing of materials: From science to industry. Light Sci. Appl. 2016, 5, e16133. [Google Scholar] [CrossRef] [PubMed]
- Mo, M.Z.; Chen, Z.; Li, R.K.; Dunning, M.; Witte, B.B.L.; Baldwin, J.K.; Fletcher, L.B.; Kim, J.B.; Ng, A.; Redmer, R.; et al. Heterogeneous to homogeneous melting transition visualized with ultrafast electron diffraction. Science 2018, 360, 1451–1455. [Google Scholar] [CrossRef] [PubMed]
- Shih, C.-Y.; Shugaev, M.V.; Wu, C.; Zhigilei, L.V. The effect of pulse duration on nanoparticle generation in pulsed laser ablation in liquids: Insights from large-scale atomistic simulations. Phys. Chem. Chem. Phys. 2020, 22, 7077–7099. [Google Scholar] [CrossRef] [PubMed]
- Rethfeld, B.; Ivanov, D.S.; Garcia, M.E.; Anisimov, S.I. Modelling ultrafast laser ablation. J. Phys. D 2017, 50, 193001. [Google Scholar] [CrossRef]
- Jia, X.; Zhao, X. Numerical study of material decomposition in ultrafast laser interaction with metals. Appl. Surf. Sci. 2019, 463, 781–790. [Google Scholar] [CrossRef]
- Ivanov, D.S.; Zhigilei, L.V. Combined atomistic-continuum modeling of short-pulse laser melting and disintegration of metal films. Phys. Rev. B 2003, 68, 064114. [Google Scholar] [CrossRef]
- Ivanov, D.S.; Zhigilei, L.V. Combined atomistic-continuum model for simulation of laser interaction with metals: Application in the calculation of melting thresholds in Ni targets of varying thickness. Appl. Phys. A 2004, 79, 977–981. [Google Scholar] [CrossRef]
- Ivanov, D.S.; Rethfeld, B. The effect of pulse duration on the interplay of electron heat conduction and electron–phonon interaction: Photo-mechanical versus photo-thermal damage of metal targets. Appl. Surf. Sci. 2009, 255, 9724–9728. [Google Scholar] [CrossRef]
- Lin, G.; Jiang, L.; Ji, P. The effect of enhanced heat transfer across metal–nonmetal interfaces subject to femtosecond laser irradiation. Phys. Chem. Chem. Phys. 2023, 25, 19853–19867. [Google Scholar] [CrossRef] [PubMed]
- Yang, C.; Wang, Y.; Xu, X. Molecular dynamics studies of ultrafast laser-induced phase and structural change in crystalline silicon. Int. J. Heat Mass Transfer 2012, 55, 6060–6066. [Google Scholar] [CrossRef]
- Förster, G.D.; Lewis, L.J. Numerical study of double-pulse laser ablation of Al. Phys. Rev. B 2018, 97, 224301. [Google Scholar] [CrossRef]
- Lian, Y.; Jiang, L.; Sun, J.; Zhou, J.; Zhou, Y. Ultrafast quasi-three-dimensional imaging. Int. J. Extrem. Manuf. 2023, 5, 045601. [Google Scholar] [CrossRef]
- Li, X.; Jiang, L.; Tsai, H.-L. Phase change mechanisms during femtosecond laser pulse train ablation of nickel thin films. J. Appl. Phys. 2009, 106, 064906. [Google Scholar] [CrossRef]
- Naghilou, A.; He, M.; Schubert, J.S.; Zhigilei, L.V.; Kautek, W. Femtosecond laser generation of microbumps and nanojets on single and bilayer Cu/Ag thin films. Phys. Chem. Chem. Phys. 2019, 21, 11846–11860. [Google Scholar] [CrossRef]
- Rong, Y.; Ji, P.; He, M.; Zhang, Y.; Tang, Y. Multiscale Investigation of Femtosecond Laser Pulses Processing Aluminum in Burst Mode. Nanoscale Microscale Thermophys. Eng. 2018, 22, 324–347. [Google Scholar] [CrossRef]
- Guo, J.; Ji, P.; Jiang, L.; Lin, G.; Meng, Y. Femtosecond laser sintering Al nanoparticles: A multiscale investigation of combined molecular dynamics simulation and two-temperature model. Powder Technol. 2022, 407, 117682. [Google Scholar] [CrossRef]
- Li, X.; Jiang, L. Size distribution control of metal nanoparticles using femtosecond laser pulse train: A molecular dynamics simulation. Appl. Phys. A 2012, 109, 367–376. [Google Scholar] [CrossRef]
- Noël, S.; Hermann, J. Reducing nanoparticles in metal ablation plumes produced by two delayed short laser pulses. Appl. Phys. Lett. 2009, 94, 053120. [Google Scholar] [CrossRef]
- Li, Z.; Hu, J.; Jiang, L.; Li, C.; Liu, W.; Liu, H.; Qiu, Z.; Ma, Y.; Meng, Y.; Zhao, X.; et al. Shaped femtosecond laser-regulated deposition sites of galvanic replacement for simple preparation of large-area controllable noble metal nanoparticles. Appl. Surf. Sci. 2022, 579, 152123. [Google Scholar] [CrossRef]
- Zhou, Y.; Wu, D.; Luo, G.; Hu, Y.; Qin, Y. Efficient modeling of metal ablation irradiated by femtosecond laser via simplified two-temperature model coupling molecular dynamics. J. Manuf. Process. 2022, 77, 783–793. [Google Scholar] [CrossRef]
- Ivanov, D.S.; Zhigilei, L.V. Kinetic Limit of Heterogeneous Melting in Metals. Phys. Rev. Lett. 2007, 98, 195701. [Google Scholar] [CrossRef] [PubMed]
- Rethfeld, B.; Sokolowski-Tinten, K.; von der Linde, D.; Anisimov, S.I. Ultrafast thermal melting of laser-excited solids by homogeneous nucleation. Phys. Rev. B 2002, 65, 092103. [Google Scholar] [CrossRef]
- Siwick, B.J.; Dwyer, J.R.; Jordan, R.E.; Miller, R.J.D. An Atomic-Level View of Melting Using Femtosecond Electron Diffraction. Science 2003, 302, 1382–1385. [Google Scholar] [CrossRef] [PubMed]
- Mo, M.; Murphy, S.; Chen, Z.; Fossati, P.; Li, R.; Wang, Y.; Wang, X.; Glenzer, S. Visualization of ultrafast melting initiated from radiation-driven defects in solids. Sci. Adv. 2019, 5, eaaw0392. [Google Scholar] [CrossRef] [PubMed]
- de With, G. Melting Is Well-Known, but Is It Also Well-Understood? Chem. Rev. 2023, 123, 13713–13795. [Google Scholar] [CrossRef] [PubMed]
- Jiang, L.; Tsai, H.-L. Modeling of ultrashort laser pulse-train processing of metal thin films. Int. J. Heat Mass Transfer 2007, 50, 3461–3470. [Google Scholar] [CrossRef]
- Povarnitsyn, M.E.; Fokin, V.B.; Levashov, P.R.; Itina, T.E. Molecular dynamics simulation of subpicosecond double-pulse laser ablation of metals. Phys. Rev. B 2015, 92, 174104. [Google Scholar] [CrossRef]
- Englert, L.; Rethfeld, B.; Haag, L.; Wollenhaupt, M.; Sarpe-Tudoran, C.; Baumert, T. Control of ionization processes in high band gap materials via tailored femtosecond pulses. Opt. Express 2007, 15, 17855–17862. [Google Scholar] [CrossRef]
- Gaudiuso, C.; Giannuzzi, G.; Volpe, A.; Lugarà, P.M.; Choquet, I.; Ancona, A. Incubation during laser ablation with bursts of femtosecond pulses with picosecond delays. Opt. Express 2018, 26, 3801–3813. [Google Scholar] [CrossRef] [PubMed]
- Roy, N.K.; Foong, C.S.; Cullinan, M.A. Effect of size, morphology, and synthesis method on the thermal and sintering properties of copper nanoparticles for use in microscale additive manufacturing processes. Addit. Manuf. 2018, 21, 17–29. [Google Scholar] [CrossRef]
- Ullsperger, T.; Liu, D.; Yürekli, B.; Matthäus, G.; Schade, L.; Seyfarth, B.; Kohl, H.; Ramm, R.; Rettenmayr, M.; Nolte, S. Ultra-short pulsed laser powder bed fusion of Al-Si alloys: Impact of pulse duration and energy in comparison to continuous wave excitation. Addit. Manuf. 2021, 46, 102085. [Google Scholar] [CrossRef]
- Norman, G.E.; Starikov, S.V.; Stegailov, V.V.; Saitov, I.M.; Zhilyaev, P.A. Atomistic Modeling of Warm Dense Matter in the Two-Temperature State. Contrib. Plasma Phys. 2013, 53, 129–139. [Google Scholar] [CrossRef]
- Pisarev, V.V.; Starikov, S.V. Atomistic simulation of ion track formation in UO2. J. Phys. Condens. Matter 2014, 26, 475401. [Google Scholar] [CrossRef]
- Kiran Kumar, K.; Samuel, G.L.; Shunmugam, M.S. Theoretical and experimental investigations of ultra-short pulse laser interaction on Ti6Al4V alloy. J. Mater. Sci. Technol. 2019, 263, 266–275. [Google Scholar] [CrossRef]
- Zhakhovskii, V.V.; Inogamov, N.A.; Petrov, Y.V.; Ashitkov, S.I.; Nishihara, K. Molecular dynamics simulation of femtosecond ablation and spallation with different interatomic potentials. Appl. Surf. Sci. 2009, 255, 9592–9596. [Google Scholar] [CrossRef]
- Anisimov, S.I.; Inogamov, N.A.; Petrov, Y.V.; Khokhlov, V.A.; Zhakhovskii, V.V.; Nishihara, K.; Agranat, M.B.; Ashitkov, S.I.; Komarov, P.S. Interaction of short laser pulses with metals at moderate intensities. Appl. Phys. A 2008, 92, 939–943. [Google Scholar] [CrossRef]
- Sobolev, S.L. Nonlocal two-temperature model: Application to heat transport in metals irradiated by ultrashort laser pulses. Int. J. Heat Mass Transfer 2016, 94, 138–144. [Google Scholar] [CrossRef]
- Recoules, V.; Renaudin, P.; Clérouin, J.; Noiret, P.; Zérah, G. Electrical conductivity of hot expanded aluminum: Experimental measurements and ab initio calculations. Phys. Rev. E 2002, 66, 056412. [Google Scholar] [CrossRef]
- Wu, C.; Christensen, M.S.; Savolainen, J.-M.; Balling, P.; Zhigilei, L.V. Generation of subsurface voids and a nanocrystalline surface layer in femtosecond laser irradiation of a single-crystal Ag target. Phys. Rev. B 2015, 91, 035413. [Google Scholar] [CrossRef]
- Wu, C.; Zhigilei, L.V. Microscopic mechanisms of laser spallation and ablation of metal targets from large-scale molecular dynamics simulations. Appl. Phys. A 2014, 114, 11–32. [Google Scholar] [CrossRef]
- Meng, Y.; Ji, P.; Jiang, L.; Lin, G.; Guo, J. Spatiotemporal insights into the femtosecond laser homogeneous and heterogeneous melting aluminum by atomistic-continuum modeling. Appl. Phys. A 2022, 128, 520. [Google Scholar] [CrossRef]
- Hlinomaz, K.; Levy, Y.; Derrien, T.J.Y.; Bulgakova, N.M. Modeling thermal response of Mo thin films upon single femtosecond laser irradiation: Dynamics of film melting and substrate softening. Int. J. Heat Mass Transfer 2022, 196, 123292. [Google Scholar] [CrossRef]
- Aeaby, C.D.; Aditi, R. Two-temperature model for ultrafast melting of Au-based bimetallic films interacting with single-pulse femtosecond laser: Theoretical study of damage threshold. Phys. Rev. B 2023, 107, 195402. [Google Scholar] [CrossRef]
- Chen, J.K.; Tzou, D.Y.; Beraun, J.E. A semiclassical two-temperature model for ultrafast laser heating. Int. J. Heat Mass Transfer 2006, 49, 307–316. [Google Scholar] [CrossRef]
- Duffy, D.M.; Rutherford, A.M. Including the effects of electronic stopping and electron–ion interactions in radiation damage simulations. J. Phys. Condens. Matter 2007, 19, 016207. [Google Scholar] [CrossRef]
- Rutherford, A.M.; Duffy, D.M. The effect of electron–ion interactions on radiation damage simulations. J. Phys. Condens. Matter 2007, 19, 496201. [Google Scholar] [CrossRef]
- Plimpton, S. Fast Parallel Algorithms for Short-Range Molecular Dynamics. J. Comput. Phys. 1995, 117, 1–19. [Google Scholar] [CrossRef]
- Chen, Z.; Jiang, L.; Lian, Y.; Zhang, K.; Yang, Z.; Sun, J. Enhancement of ablation and ultrafast electron dynamics observation of nickel-based superalloy under double-pulse ultrashort laser irradiation. J. Mater. Res. Technol. 2022, 21, 4253–4262. [Google Scholar] [CrossRef]
- Shank, C.V.; Yen, R.; Hirlimann, C. Time-Resolved Reflectivity Measurements of Femtosecond-Optical-Pulse-Induced Phase Transitions in Silicon. Phys. Rev. Lett. 1983, 50, 454–457. [Google Scholar] [CrossRef]
- Lu, C.-L.; Lu, S.-Y.; Yeh, J.-W.; Hsu, W.-K. Thermal expansion and enhanced heat transfer in high-entropy alloys. J. Appl. Crystallogr. 2013, 46, 736–739. [Google Scholar] [CrossRef]
- Kudryashov, S.I.; Ionin, A.A. Multi-scale fluence-dependent dynamics of front-side femtosecond laser heating, melting and ablation of thin supported aluminum film. Int. J. Heat Mass Transfer 2016, 99, 383–390. [Google Scholar] [CrossRef]
- Jiang, L.; Tsai, H.-L. Improved Two-Temperature Model and Its Application in Ultrashort Laser Heating of Metal Films. J. Heat Transfer 2005, 127, 1167–1173. [Google Scholar] [CrossRef]
- Sun, D.Y.; Asta, M.; Hoyt, J.J. Kinetic coefficient of Ni solid-liquid interfaces from molecular-dynamics simulations. Phys. Rev. B 2004, 69, 024108. [Google Scholar] [CrossRef]
- Lin, Z.; Zhigilei, L.V.; Celli, V. Electron-phonon coupling and electron heat capacity of metals under conditions of strong electron-phonon nonequilibrium. Phys. Rev. B 2008, 77, 075133. [Google Scholar] [CrossRef]
- Bévillon, E.; Colombier, J.P.; Recoules, V.; Stoian, R. Free-electron properties of metals under ultrafast laser-induced electron-phonon nonequilibrium: A first-principles study. Phys. Rev. B 2014, 89, 115117. [Google Scholar] [CrossRef]
- Hostetler, J.L.; Smith, A.N.; Czajkowsky, D.M.; Norris, P.M. Measurement of the electron-phonon coupling factor dependence on film thickness and grain size in Au, Cr, and Al. Appl. Opt. 1999, 38, 3614–3620. [Google Scholar] [CrossRef]
- Roth, J.; Krauß, A.; Lotze, J.; Trebin, H.-R. Simulation of laser ablation in aluminum: The effectivity of double pulses. Appl. Phys. A 2014, 117, 2207–2216. [Google Scholar] [CrossRef]
- Zhang, K.; Zhang, J.; Jiang, L.; Li, X.; Liu, Y.; Li, B.; Lu, Y. Ablation enhancement of metal in ultrashort double-pulse experiments. Appl. Phys. Lett. 2018, 112, 261906. [Google Scholar] [CrossRef]
- Liebig, C.M.; Srisungsitthisunti, P.; Weiner, A.M.; Xu, X. Enhanced machining of steel using femtosecond pulse pairs. Appl. Phys. A 2010, 101, 487–490. [Google Scholar] [CrossRef]














| Pulse Number | 3 | 4 | 5 | Standard Deviation, | ||||
|---|---|---|---|---|---|---|---|---|
| Thickness [nm] | ||||||||
Disclaimer/Publisher’s Note: The statements, opinions and data contained in all publications are solely those of the individual author(s) and contributor(s) and not of MDPI and/or the editor(s). MDPI and/or the editor(s) disclaim responsibility for any injury to people or property resulting from any ideas, methods, instructions or products referred to in the content. |
© 2023 by the authors. Licensee MDPI, Basel, Switzerland. This article is an open access article distributed under the terms and conditions of the Creative Commons Attribution (CC BY) license (https://creativecommons.org/licenses/by/4.0/).
Share and Cite
Meng, Y.; Gong, A.; Chen, Z.; Wang, Q.; Guo, J.; Li, Z.; Li, J. Atomistic-Continuum Study of an Ultrafast Melting Process Controlled by a Femtosecond Laser-Pulse Train. Materials 2024, 17, 185. https://doi.org/10.3390/ma17010185
Meng Y, Gong A, Chen Z, Wang Q, Guo J, Li Z, Li J. Atomistic-Continuum Study of an Ultrafast Melting Process Controlled by a Femtosecond Laser-Pulse Train. Materials. 2024; 17(1):185. https://doi.org/10.3390/ma17010185
Chicago/Turabian StyleMeng, Yu, An Gong, Zhicheng Chen, Qingsong Wang, Jianwu Guo, Zihao Li, and Jiafang Li. 2024. "Atomistic-Continuum Study of an Ultrafast Melting Process Controlled by a Femtosecond Laser-Pulse Train" Materials 17, no. 1: 185. https://doi.org/10.3390/ma17010185
APA StyleMeng, Y., Gong, A., Chen, Z., Wang, Q., Guo, J., Li, Z., & Li, J. (2024). Atomistic-Continuum Study of an Ultrafast Melting Process Controlled by a Femtosecond Laser-Pulse Train. Materials, 17(1), 185. https://doi.org/10.3390/ma17010185
