Identification of Multiple Mechanical Properties of Laminates from a Single Compressive Test
Abstract
:1. Introduction
2. Experimental Study
2.1. Sample Preparation
2.2. Experiment Process
2.3. Experiment Result
- Although the slope of the load–displacement curves of each sample was slightly deviate in the early stage due to the difference of fixture installation and the small variations in the production procedure of the samples, the peak load of all samples was close to 4000 N.
- The whole loading process can be divided into two stages: in stage 1, the load increased continuously, there was no local bucking, and the delamination did not extend; in stage 2, the load decreased gradually, local bucking began to occur, and the delamination began to extend in the direction perpendicular to the load. The information of local buckling can be proved by the strain characteristics of the MP4 pasted on the surface of the layered area as shown in Figure 1 (strain gage 04). When the load is near its peak, the strain of the MP4 changes rapidly from negative to positive, which represents a sudden change in the deformation characteristics of a region, from compression to tension, that is, outward buckling. Meanwhile, the slopes of strain–displacement curves of other MPs also changed greatly, representing the further intensification of the bending characteristics of the structure.
3. Methodology
3.1. Property Identification Method
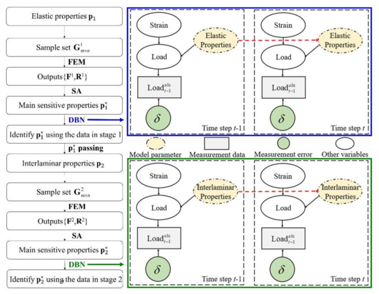
3.1.1. Framework
- Based on the prior information of the material properties, the initial distributions of m elastic properties of the material are given (elastic properties including Young’s modulus, shear modulus, Poisson’s ratio, etc.). Then, n samples are randomly sampled according to the distribution characteristics of each property and randomly grouped as . Then, is put into the finite element model (FEM) and the load response and the strain response of the measured points in Figure 1 are obtained.
- The load sensitivity varying with the strain of each property is calculated on the basis of method of SA according to the sample () and the outputs ( and ). Thus, the main sensitive properties are determined.
- Based on the dynamic Bayesian network (DBN), is identified using the time varying load–strain data of stage 1 in the experiment.
- The identified properties are regarded as the real mechanical properties of the material. Step 1 is repeated among the l interlaminar properties (interlaminar properties including fracture toughness, interlaminar strength, etc.), forming the group and outputs (load response and the strain response ).
- Determine the main sensitivity properties of interlaminar properties according to step 2. Then, is identified using the time varying load–strain data of stage 2 in the experiment based on the DBN.
3.1.2. Sensitivity Analysis Method
- Determine and sort s randomly. The disordered sample of x is then obtained by random permutation of s, and the model outputs (Y) are calculated by a disordered sample of x.
- The outputs (Y) are rearranged according to the original sequence of the sample of . The Fourier transform is then performed according to Equation (5).
- The first-order sensitivity index corresponding to can be obtained through Equations (6)–(8). Return to step 2 to determine the sensitivity of other inputs.
3.1.3. Dynamic Bayesian Network
- The initial particles are generated according to the prior probability density function (PDF).
- Loop the following steps at t = 1, 2, …, :
- (1)
- Sampling from the proposal PDF: generating particles and calculating the corresponding weights according to and .
- (2)
- Resampling and estimating: Particles set is resampled to . Then, estimate the state at time t: .
3.2. Finite Element Simulations
3.3. Verification Example
- The initial distribution intervals of 12 material properties of the laminate are shown in Table 1. A total of 1000 samples are randomly selected for each property, and the samples of each property are randomly combined to form a 1000 sample set . Then, bring into the finite element model in Section 3.2 to obtain the strain response of the concerned measuring points under different loads.
- The sensitivities of properties of the laminate at MP9 (just for illustration, other measuring points can also be used) under different strains in stage 1 are analyzed to obtain the key property . Then, is identified based on the DBN along the loading process as shown in Figure 6. The observation points in DBN are shown in Table 2 and the observation error is set as 1% of the observation data (Observation data is obtained from MP9 in stage 1).
- Similar to step 1, resample 1000 samples of interface properties to form the set . The sensitivities of properties of the laminate under different strains in stage 2 are analyzed to obtain the key property . Then, is brought into the finite element model to calculate the strain response of MP9. At this time, the input elastic properties of the model are the properties just identified. is identified along the loading process in DBN as shown in Figure 7. The observation points are shown in Table 2 and the observation error is set as 1% of the observation value (Observation data is obtained from MP9 in stage 2).
4. Results and Discussion
5. Conclusions
Author Contributions
Funding
Institutional Review Board Statement
Informed Consent Statement
Data Availability Statement
Conflicts of Interest
References
- Zimmermann, R.; Klein, H.; Kling, A. Buckling and postbuckling of stringer stiffened fibre composite curved panels—Test and computations. Compos. Struct. 2006, 73, 150–161. [Google Scholar] [CrossRef]
- Zniker, H.; Ouaki, B.; Bouzakraoui, S.; EbnTouhami, M.; Mezouara, H. Energy absorption and damage characterization of GFRP laminated and PVC-foam sandwich composites under repeated impacts with reduced energies and quasi-static indentation. Case Stud. Constr. Mater. 2022, 16, e00844. [Google Scholar] [CrossRef]
- Zhang, Y.Z.; Huang, K.; Sun, R.Q.; Liao, F.; Guo, L.C.; Zhang, L. Effect of embedded delamination on the compression performance of carbon fiber reinforced composites. Compos. Struct. 2022, 281, 115063. [Google Scholar] [CrossRef]
- Rozylo, P. Comparison of failure for thin-walled composite columns. Materials 2022, 15, 167. [Google Scholar] [CrossRef] [PubMed]
- Jensen, S.M.; Martos, M.J.; Lindgaard, E.; Bak, B.L.V. Inverse parameter identification of n-segmented multilinear cohesive laws using parametric finite element modeling. Compos. Struct. 2019, 225, 111074. [Google Scholar] [CrossRef]
- Panasiuk, K.; Dudzik, K. Determining the stages of deformation and destruction of composite materials in a static tensile test by acoustic emission. Materials 2022, 15, 313. [Google Scholar] [CrossRef]
- Hanif, A.; Diao, S.; Pei, H.F.; Li, Z.J.; Sun, G.X. Green Lightweight Laminated Cementitious Composite (LCC) for Wind Energy Harvesting—A novel application of LCCs. Case Stud. Constr. Mat. 2019, 10, e00217. [Google Scholar] [CrossRef]
- Zanelato, E.B.; Alexandre, J.; Azevedo, A.R.G.D.; Marvila, M.T. Evaluation of roughcast on the adhesion mechanisms of mortars on ceramic substrates. Mater. Struct. 2019, 52, 53. [Google Scholar] [CrossRef]
- Molimard, J.; Riche, R.L.; Vautrin, A.; Lee, J.R. Identification of the four orthotropic plate stiffnesses using a single open-hole tensile test. Exp. Mech. 2005, 45, 404–411. [Google Scholar] [CrossRef]
- Lecompte, D.; Smits, A. Mixed numerical-experimental technique for orthotropic parameter identification using biaxial tensile tests on cruciform specimens. Int. J. Solids Struct. 2007, 44, 1643–1656. [Google Scholar] [CrossRef] [Green Version]
- Lee, C.R.; Sun, S.J.; Kam, T.Y. System properties of flexibly supported laminated composite sandwich plates. AIAA J. 2015, 45, 2312–2322. [Google Scholar] [CrossRef]
- Zhuo, X.; Hui, L.; Wang, W.Y.; Liu, Y.N.; Wen, B.C. Inverse identification of mechanical properties of fiber metal laminates. Proc. Inst. Mech. Eng. Part C J. Mech. Eng. Sci. 2019, 234, 1516–1527. [Google Scholar] [CrossRef]
- Mast, P.W.; Nash, G.E.; Michopoulos, J.G.; Thomas, R.; Badaliance, R.; Wolock, I. Characterization of strain-induced damage in composites based on the dissipated energy density part I. Basic scheme and formulation. Theor. Appl. Fract. Mec. 1995, 22, 71–96. [Google Scholar] [CrossRef]
- Michopoulos, J.G.; Hermanson, J.C.; Furukawa, T. Towards the robotic characterization of the constitutive response of composite materials. Compos. Struct. 2008, 86, 154–164. [Google Scholar] [CrossRef]
- Michopoulos, J.G.; Hermanson, J.C.; Furukawa, T.; Iliopoulos, A. A framework for the automated data-driven constitutive characterization of composites. In Proceedings of the 17th International Conference on Composite Materials, ICCM-17, Edinburgh, UK, 27–31 July 2009. [Google Scholar]
- Michopoulos, J.G.; Hermanson, J.C.; Iliopoulos, A.; Lambrakos, S.G.; Furukawa, T. Data-driven design optimization for composite material characterization. J. Comput. Inf. Sci. Eng. 2011, 11, 21009. [Google Scholar] [CrossRef]
- Chen, B.; Zeng, Y.; Wang, H.; Li, E. Approximate Bayesian Assisted Inverse Method for Identification of Properties of Variable Stiffness Composite Laminates. Compos. Struct. 2021, 267, 113853. [Google Scholar] [CrossRef]
- Bouhala, L.; Makradi, A.; Belouettar, S.; Younes, A.; Natarajan, S. An XFEM/CZM based inverse method for identification of composite failure properties. Compos. Struct. 2015, 153, 91–97. [Google Scholar] [CrossRef]
- Su, M.; Peng, H.; Yuan, M.; Li, S.F. Identification of the interfacial cohesive law properties of FRP strips externally bonded to concrete using machine learning techniques. Eng. Fract. Mech. 2021, 247, 107643. [Google Scholar] [CrossRef]
- Alfano, M.; Lubineau, G.; Paulino, G.H. Global sensitivity analysis in the identification of cohesive models using full-field kinematic data. Int. J. Solids Struct. 2015, 55, 66–78. [Google Scholar] [CrossRef]
- ASTM D7137/7137M-17; Compressive Residual Strength Properties of Damaged Polymer Matrix Composite Plates. ASTM International: West Conshohocken, PA, USA, 2017.
- Morris, M.D. Factorial Sampling Plans for Preliminary Computational Experiments. Technometrics 1991, 33, 161–174. [Google Scholar] [CrossRef]
- Sobol, I.M. On sensitivity estimation for nonlinear mathematical models. Mat. Model. 1990, 2, 112–118. [Google Scholar]
- Mcrae, G.J.; Tilden, J.W.; Seinfeld, J.H. Global sensitivity analysis—A computational implementation of the Fourier Amplitude Sensitivity Test (FAST). Comput. Chem. Eng. 1982, 6, 15–25. [Google Scholar] [CrossRef] [Green Version]
- Tarantola, S.; Gatelli, D.; Mara, T.A. Random balance designs for the estimation of first order global sensitivity indices. Reliab. Eng. Syst. Saf. 2006, 91, 717–727. [Google Scholar] [CrossRef] [Green Version]
- Gao, B.; Yang, Q.; Peng, Z.J.; Xie, W.H.; Jin, H.; Meng, S.H. A direct random sampling method for the Fourier amplitude sensitivity test of nonuniformly distributed uncertainty inputs and its application in C/C nozzles. Aerosp. Sci. Technol. 2020, 100, 105830. [Google Scholar] [CrossRef]
- Saltelli, A.; Tarantola, S.; Chan, K.P.S. A Quantitative Model-Independent Method for Global Sensitivity Analysis of Model Output. Technometrics 1999, 41, 39–56. [Google Scholar] [CrossRef]
- Huang, C.H.; Wu, H.H. An inverse hyperbolic heat conduction problem in estimating surface heat flux by the conjugate gradient method. J. Appl. Phys. 2006, 39, 4087. [Google Scholar] [CrossRef]
- Tihonov, A.N. On the solution of ill-posed problems and the method of regularization. Dokl. Akad. Nauk SSSR 1963, 151, 501–504. [Google Scholar]
- Gnanasekaran, N.; Balaji, C. A Bayesian approach for the simultaneous estimation of surface heat transfer coefficient and thermal conductivity from steady state experiments on fins. Int. J. Heat Mass Transf. 2011, 54, 3060–3068. [Google Scholar] [CrossRef]
- Lee, D.; Choi, D. Analysis of the Reliability of a Starter-Generator Using a Dynamic Bayesian Network. Reliab. Eng. Syst. Saf. 2019, 195, 106628. [Google Scholar] [CrossRef]
- Li, C.; Mahadevan, S.; You, L.; Choze, S.; Wang, L. Dynamic Bayesian Network for Aircraft Wing Health Monitoring Digital Twin. AIAA J. 2017, 55, 1–12. [Google Scholar] [CrossRef]
- Maybeck, P.S. The Kalman Filter: An Introduction to Concepts. In Autonomous Robot Vehicles; Springer: New York, NY, USA, 1990; pp. 194–204. [Google Scholar] [CrossRef]
- Julier, S.J.; Uhlmann, J.K. A New Extension of the Kalman Filter to Nonlinear Systems. Proc. SPIE Int. Soc. Opt. Eng. 1999, 3068, 182–193. [Google Scholar] [CrossRef]
- Fan, J.; Yung, K.C.; Pecht, M. Prognostics of Chromaticity State for Phosphor-Converted White Light Emitting Diodes Using an Unscented Kalman Filter Approach. IEEE Trans. Device Mater. Reliab. 2014, 14, 564–573. [Google Scholar] [CrossRef]
- Arulampalam, M.S.; Maskell, S.; Gordon, N.; Clapp, T. A tutorial on particle filters for online nonlinear/non-Gaussian Bayesian tracking. IEEE Trans. Signal Process. 2002, 50, 174–188. [Google Scholar] [CrossRef] [Green Version]
- Ye, Y.M.; Yang, Q.; Yang, F.; Huo, Y.Y.; Meng, S.H. Digital Twin for the Structural Health Management of Reusable Spacecraft: A Case Study. Eng. Fract. Mech. 2020, 234, 107076. [Google Scholar] [CrossRef]
- Wang, R.G.; Zhang, L.; Zhang, J.; Liu, W.B.; He, X.D. Numerical analysis of delamination buckling and growth in slender laminated composite using cohesive element method. Comput. Mater. Sci. 2010, 50, 2031. [Google Scholar] [CrossRef]
- Endalew, A.M.; Woo, K.; Kim, I.G.; Choi, D.; Kim, H.S. Buckling and delamination growth behavior of composite laminates with circular initial delamination. J. Mech. Sci. Technol. 2021, 35, 2561–2574. [Google Scholar] [CrossRef]















| Mechanical Magnitudes | Initial Distribution | |
|---|---|---|
| Longitudinal Young’s modulus (GPa) | (140.00, 160.00) | |
| Transverse Young’s modulus (GPa) | (8.90, 10.88) | |
| Shear modulus (GPa) | (3.02, 4.57) | |
| (2.56, 3.84) | ||
| Poisson’s ratio | (0.25,0.38) | |
| (0.24,0.36) | ||
| Penalty stiffness (GPa) | K | (2.40, 3.60) |
| Interlaminar tensile strength (MPa) | T | (10.00,12.50) |
| Interlaminar shear strength (MPa) | S | (55.00, 72.00) |
| Fracture toughness (N/m) | (225.00, 285.00) | |
| (465.76, 698.64) | ||
| Power-law parameter | α | (1.60, 2.40) |
| Observation Points | Stage 1 (Strain(με), Load (N)) | Stage 2 (Strain(με), Load (N)) |
|---|---|---|
| Point 1 | (−1000.00, 3631.09) | (−2300.00, 3855.90) |
| Point 2 | (−1220.44, 3833.85) | (−2400.00, 3849.69) |
| Point 3 | (−1380.80, 3870.32) | (−2500.00, 3843.72) |
| Point 4 | (−1540.55, 3882.84) | (−2600.00, 3840.20) |
| Point 5 | (−1700.99, 3887.61) | (−2700.00, 3835.44) |
| Parameters | |||||
|---|---|---|---|---|---|
| 1 | 142.85 | 3.91 | 249.62 | 11.20 | 64.42 |
| 2 | 143.37 | 3.85 | 251.71 | 11.13 | 62.81 |
| 3 | 143.02 | 3.89 | 250.83 | 11.33 | 62.59 |
| 4 | 143.08 | 3.87 | 250.95 | 11.34 | 62.61 |
| 5 | 143.24 | 3.83 | 252.63 | 11.26 | 62.70 |
| Mean | 143.11 | 3.87 | 251.15 | 11.25 | 63.03 |
| Coefficient of variation (%) | 0.13 | 0.73 | 0.40 | 0.71 | 1.11 |
| Parameters | The Results of Standard Test | The Results of Proposed Method/Error | The Results of L-M Method/Error |
|---|---|---|---|
| 141.00 | 143.11/1.50% | 144.74/2.65% | |
| 3.81 | 3.87/1.57% | 3.48/8.61% | |
| 241.60 | 251.15/3.95% | 224.90/6.91% | |
| 10.67 | 11.25/5.44% | 9.99/6.31% | |
| 60.03 | 63.03/5.00% | 54.98/8.41% |
Publisher’s Note: MDPI stays neutral with regard to jurisdictional claims in published maps and institutional affiliations. |
© 2022 by the authors. Licensee MDPI, Basel, Switzerland. This article is an open access article distributed under the terms and conditions of the Creative Commons Attribution (CC BY) license (https://creativecommons.org/licenses/by/4.0/).
Share and Cite
Gao, B.; Yan, H.; Wang, B.; Yang, Q.; Meng, S.; Huo, Y. Identification of Multiple Mechanical Properties of Laminates from a Single Compressive Test. Materials 2022, 15, 2950. https://doi.org/10.3390/ma15082950
Gao B, Yan H, Wang B, Yang Q, Meng S, Huo Y. Identification of Multiple Mechanical Properties of Laminates from a Single Compressive Test. Materials. 2022; 15(8):2950. https://doi.org/10.3390/ma15082950
Chicago/Turabian StyleGao, Bo, Huai Yan, Boyi Wang, Qiang Yang, Songhe Meng, and Yanyan Huo. 2022. "Identification of Multiple Mechanical Properties of Laminates from a Single Compressive Test" Materials 15, no. 8: 2950. https://doi.org/10.3390/ma15082950
APA StyleGao, B., Yan, H., Wang, B., Yang, Q., Meng, S., & Huo, Y. (2022). Identification of Multiple Mechanical Properties of Laminates from a Single Compressive Test. Materials, 15(8), 2950. https://doi.org/10.3390/ma15082950
