Artificial Intelligence Approaches for Prediction of Compressive Strength of Geopolymer Concrete
Abstract
1. Introduction
- To affirm the feasibility of using steel slag in GPC as both fine and coarse aggregates;
- To propose AI algorithms in order to predict the compressive strength of GPC using steel slags as aggregates;
- To perform the sensitivity analysis of input parameters on compressive strength of GPC.With that aim, the outline of the present study is the following:
- Preparation of test specimens: GPC samples were prepared using different mixtures of fly ash, steel slag as coarse and fine aggregates, activated by sodium hydroxide liquid, and sodium silicate solution;
- Mechanical tests: Compression testing procedure was then applied to investigate the 28-day compressive strength of GPC samples, all data were then collected;
- Development of AI models, such as adaptive network-based fuzzy inference system (ANFIS) and artificial neural networks (ANN), for predicting the compressive strength of GPC samples. The prediction performance of these models was evaluated by the coefficient of determination (R2) along with root mean square error (RMSE), mean absolute error (MAE);
- Sensitivity analysis: The impact of input variable fluctuations on the output results was quantified using the Monte Carlo approach.
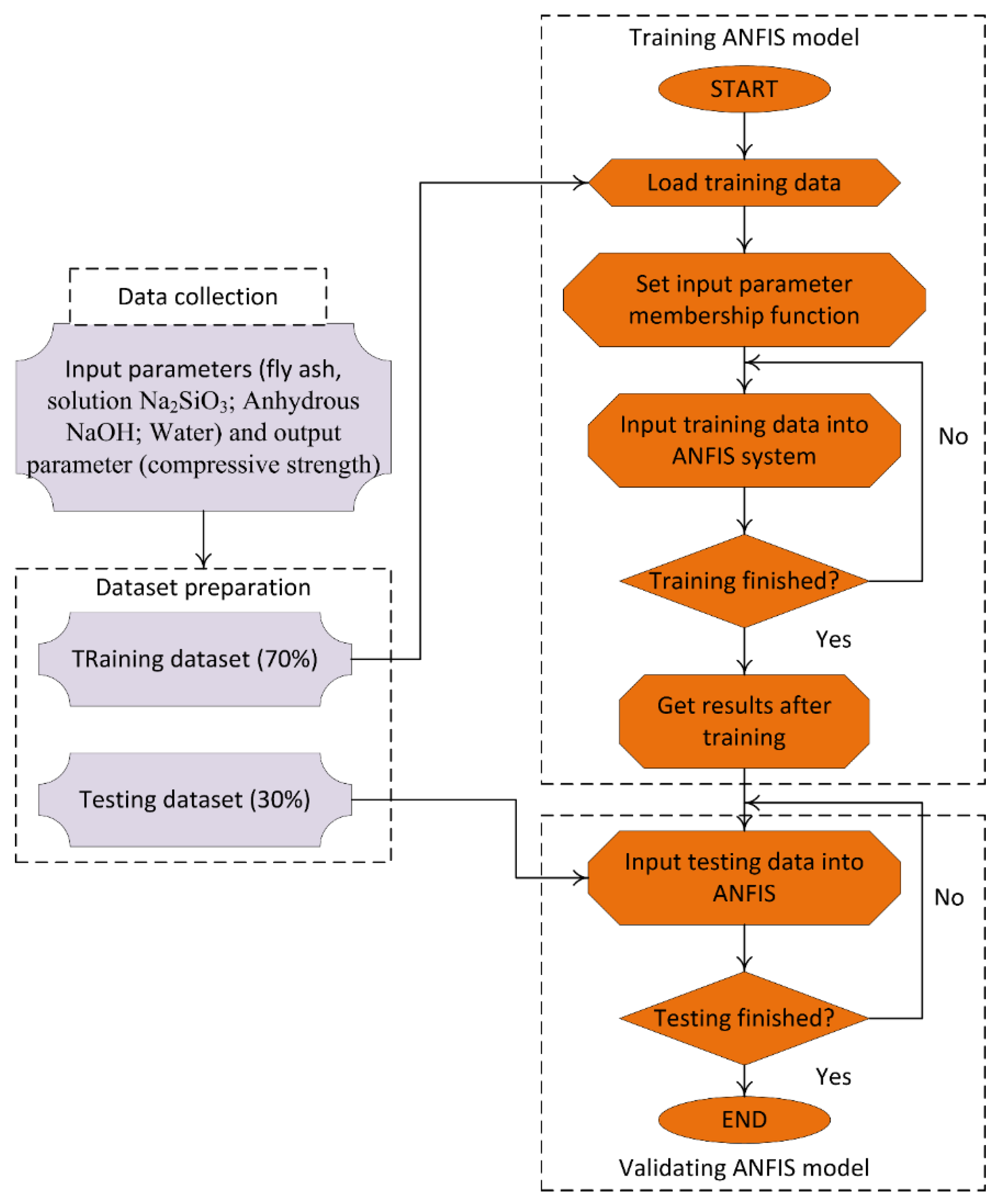
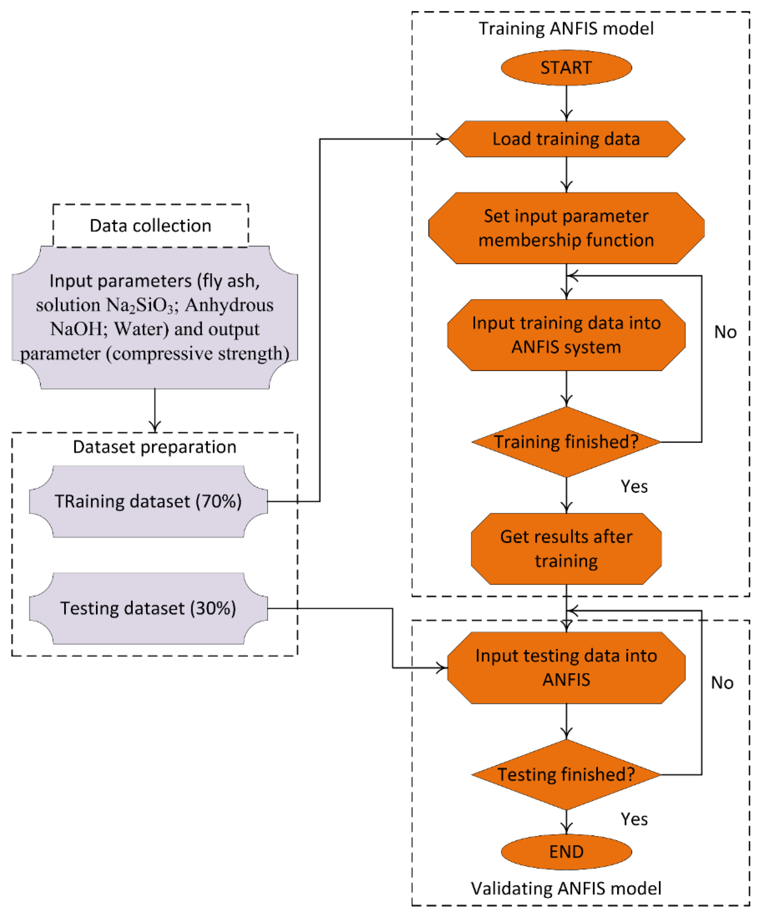
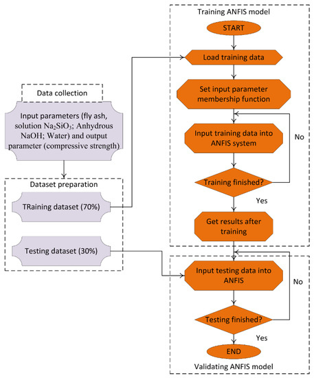
2. Data Preparation and Testing
3. Methods Used
3.1. Artificial Neural Network (ANN)
3.2. Adaptive Neuro Fuzzy Inference System (ANFIS)
3.3. Validation Methods
4. Results and Discussion
4.1. Prediction Capability of ANN and ANFIS
4.2. Sensitivity Analysis
5. Conclusions
Author Contributions
Funding
Acknowledgments
Conflicts of Interest
References
- Ma, C.-K.; Awang, A.Z.; Omar, W. Structural and material performance of geopolymer concrete: A review. Constr. Build. Mater. 2018, 186, 90–102. [Google Scholar] [CrossRef]
- Singh, B.; Ishwarya, G.; Gupta, M.; Bhattacharyya, S.K. Geopolymer concrete: A review of some recent developments. Constr. Build. Mater. 2015, 85, 78–90. [Google Scholar] [CrossRef]
- Mo, K.H.; Alengaram, U.J.; Jumaat, M.Z. Structural performance of reinforced geopolymer concrete members: A review. Constr. Build. Mater. 2016, 120, 251–264. [Google Scholar] [CrossRef]
- Duxson, P.; Fernández-Jiménez, A.; Provis, J.L.; Lukey, G.C.; Palomo, A.; van Deventer, J.S.J. Geopolymer technology: The current state of the art. J. Mater Sci. 2007, 42, 2917–2933. [Google Scholar] [CrossRef]
- McLellan, B.C.; Williams, R.P.; Lay, J.; van Riessen, A.; Corder, G.D. Costs and carbon emissions for geopolymer pastes in comparison to ordinary portland cement. J. Clean. Prod. 2011, 19, 1080–1090. [Google Scholar] [CrossRef]
- Sarker, P.K. Analysis of geopolymer concrete columns. Mater. Struct. 2009, 42, 715–724. [Google Scholar] [CrossRef]
- Petrillo, A.; Cioffi, R.; Felice, F.D.; Colangelo, F.; Borrelli, C. An environmental evaluation: A comparison between geopolymer and OPC concrete paving blocks manufacturing process in italy. Environ. Prog. Sustain. Energy 2016, 35, 1699–1708. [Google Scholar] [CrossRef]
- Girish, M.G.; Shetty, K.K.; Raja, A.R. Self-Consolidating Paving Grade Geopolymer Concrete. IOP Conf. Ser. Mater. Sci. Eng. 2018, 431, 092006. [Google Scholar] [CrossRef]
- Sakkas, K.; Panias, D.; Nomikos, P.P.; Sofianos, A.I. Potassium based geopolymer for passive fire protection of concrete tunnels linings. Tunn. Undergr. Space Technol. 2014, 43, 148–156. [Google Scholar] [CrossRef]
- Vickers, L.; Pan, Z.; Tao, Z.; Van Riessen, A. In Situ Elevated Temperature Testing of Fly Ash Based Geopolymer Composites. Materials 2016, 9, 445. [Google Scholar] [CrossRef] [PubMed]
- Sakkas, K.; Sofianos, A.; Nomikos, P.; Panias, D. Behaviour of Passive Fire Protection K-Geopolymer under Successive Severe Fire Incidents. Materials 2015, 8, 6096–6104. [Google Scholar] [CrossRef] [PubMed]
- Albitar, M.; Mohamed Ali, M.S.; Visintin, P.; Drechsler, M. Durability evaluation of geopolymer and conventional concretes. Constr. Build. Mater. 2017, 136, 374–385. [Google Scholar] [CrossRef]
- Panda, B.; Tan, M.J. Experimental study on mix proportion and fresh properties of fly ash based geopolymer for 3D concrete printing. Ceram. Int. 2018, 44, 10258–10265. [Google Scholar] [CrossRef]
- Ferdous, M.W.; Kayali, O.; Khennane, A. A detailed procedure of mix design for fly ash based geopolymer concrete. In Proceedings of the Fourth Asia-Pacific Conference on FRP in Structures (APFIS 2013), Melbourne, Australia, 11–13 December 2013; pp. 11–13. [Google Scholar]
- Naghizadeh, A.; Ekolu, S.O. Method for comprehensive mix design of fly ash geopolymer mortars. Constr. Build. Mater. 2019, 202, 704–717. [Google Scholar] [CrossRef]
- Somna, K.; Jaturapitakkul, C.; Kajitvichyanukul, P.; Chindaprasirt, P. NaOH-activated ground fly ash geopolymer cured at ambient temperature. Fuel 2011, 90, 2118–2124. [Google Scholar] [CrossRef]
- Lin, Y.; Lai, C.-P.; Yen, T. Prediction of ultrasonic pulse velocity (UPV) in concrete. Mater. J. 2003, 100, 21–28. [Google Scholar]
- Kheder, G.F. A two stage procedure for assessment of in situ concrete strength using combined non-destructive testing. Mater. Struct. 1999, 32, 410. [Google Scholar] [CrossRef]
- Trtnik, G.; Kavčič, F.; Turk, G. Prediction of concrete strength using ultrasonic pulse velocity and artificial neural networks. Ultrasonics 2009, 49, 53–60. [Google Scholar] [CrossRef]
- Chou, J.-H.; Ghaboussi, J. Genetic algorithm in structural damage detection. Comput. Struct. 2001, 79, 1335–1353. [Google Scholar] [CrossRef]
- Lai, S.; Serra, M. Concrete strength prediction by means of neural network. Constr. Build. Mater. 1997, 11, 93–98. [Google Scholar] [CrossRef]
- Mansour, M.Y.; Dicleli, M.; Lee, J.-Y.; Zhang, J. Predicting the shear strength of reinforced concrete beams using artificial neural networks. Eng. Struct. 2004, 26, 781–799. [Google Scholar] [CrossRef]
- Elshafey, A.A.; Dawood, N.; Marzouk, H.; Haddara, M. Crack width in concrete using artificial neural networks. Eng. Struct. 2013, 52, 676–686. [Google Scholar] [CrossRef]
- Jiang, G.; Keller, J.; Bond, P.L.; Yuan, Z. Predicting concrete corrosion of sewers using artificial neural network. Water Res. 2016, 92, 52–60. [Google Scholar] [CrossRef]
- Naderpour, H.; Poursaeidi, O.; Ahmadi, M. Shear resistance prediction of concrete beams reinforced by FRP bars using artificial neural networks. Measurement 2018, 126, 299–308. [Google Scholar] [CrossRef]
- Perera, R.; Barchín, M.; Arteaga, A.; Diego, A.D. Prediction of the ultimate strength of reinforced concrete beams FRP-strengthened in shear using neural networks. Compos. Part B Eng. 2010, 41, 287–298. [Google Scholar] [CrossRef]
- Tanarslan, H.M.; Secer, M.; Kumanlioglu, A. An approach for estimating the capacity of RC beams strengthened in shear with FRP reinforcements using artificial neural networks. Constr. Build. Mater. 2012, 30, 556–568. [Google Scholar] [CrossRef]
- Ahmadi, M.; Naderpour, H.; Kheyroddin, A. Utilization of artificial neural networks to prediction of the capacity of CCFT short columns subject to short term axial load. Arch. Civ. Mech. Eng. 2014, 14, 510–517. [Google Scholar] [CrossRef]
- Bui, D.-K.; Nguyen, T.; Chou, J.-S.; Nguyen-Xuan, H.; Ngo, T.D. A modified firefly algorithm-artificial neural network expert system for predicting compressive and tensile strength of high-performance concrete. Constr. Build. Mater. 2018, 180, 320–333. [Google Scholar] [CrossRef]
- Khademi, F.; Jamal, S.M.; Deshpande, N.; Londhe, S. Predicting strength of recycled aggregate concrete using Artificial Neural Network, Adaptive Neuro-Fuzzy Inference System and Multiple Linear Regression. Int. J. Sustain. Built Environ. 2016, 5, 355–369. [Google Scholar] [CrossRef]
- Özcan, F.; Atiş, C.D.; Karahan, O.; Uncuoğlu, E.; Tanyildizi, H. Comparison of artificial neural network and fuzzy logic models for prediction of long-term compressive strength of silica fume concrete. Adv. Eng. Softw. 2009, 40, 856–863. [Google Scholar] [CrossRef]
- Topçu, İ.B.; Sarıdemir, M. Prediction of compressive strength of concrete containing fly ash using artificial neural networks and fuzzy logic. Comput. Mater. Sci. 2008, 41, 305–311. [Google Scholar] [CrossRef]
- Prasad, B.K.R.; Eskandari, H.; Reddy, B.V.V. Prediction of compressive strength of SCC and HPC with high volume fly ash using ANN. Constr. Build. Mater. 2009, 23, 117–128. [Google Scholar] [CrossRef]
- ACI 211-91 Standard Practice for Selecting Proportions for Normal, Heavyweight, and Mass Concrete; ACI: Farmington Hills, MI, USA, 1991.
- ASTM C618-03 Standard Specification for Coal Fly Ash and Raw or Calcined Natural Pozzolan for Use in Concrete; ASTM International: West Conshohocken, PA, USA, 2003.
- ASTM C136/C136M-14 Standard Test Method for Sieve Analysis of Fine and Coarse Aggregates; ASTM International: West Conshohocken, PA, USA, 2014.
- ASTM C33/C33M-18 Standard Specification for Concrete Aggregates; ASTM International: West Conshohocken, PA, USA, 2018.
- ASTM C192/C192M-18 Standard Practice for Making and Curing Concrete Test Specimens in the Laboratory; ASTM International: West Conshohocken, PA, USA, 2018.
- ASTM C39/C39M-18 Standard Test Method for Compressive Strength of Cylindrical Concrete Specimens; ASTM International: West Conshohocken, PA, USA, 2018.
- Nobile, L. Prediction of concrete compressive strength by combined non-destructive methods. Meccanica 2015, 50, 411–417. [Google Scholar] [CrossRef]
- Recommendation, R.D.; COMBINES, E.N.D.; BETON, D. Draft recommendation for in situ concrete strength determination by combined non-destructive methods. Mater. Struct. 1993, 26, 43–49. [Google Scholar]
- Haykin, S. Neural Networks: A Comprehensive Foundation, 2nd ed.; Prentice Hall: Upper Saddle River, NJ, USA, 1998; ISBN 978-0-13-273350-2. [Google Scholar]
- Darji, M.P.; Dabhi, V.K.; Prajapati, H.B. Rainfall forecasting using neural network: A survey. In Proceedings of the 2015 International Conference on Advances in Computer Engineering and Applications, Ghaziabad, India, 19–20 March 2015; pp. 706–713. [Google Scholar]
- Witten, I.H.; Frank, E.; Hall, M.A.; Pal, C.J. Data Mining: Practical Machine Learning Tools and Techniques; Morgan Kaufmann: Burlington, MA, USA, 2016; ISBN 978-0-12-804357-8. [Google Scholar]
- Schmidhuber, J. Deep learning in neural networks: An overview. Neural Netw. 2015, 61, 85–117. [Google Scholar] [CrossRef] [PubMed]
- Pham, B.T.; Son, L.H.; Hoang, T.A.; Nguyen, D.M.; Bui, D.T. Prediction of shear strength of soft soil using machine learning methods. Catena 2018, 166, 181–191. [Google Scholar] [CrossRef]
- Juez, F.J.d.C.; Lasheras, F.S.; Roqueñí, N.; Osborn, J. An ANN-based smart tomographic reconstructor in a dynamic environment. Sensors 2012, 12, 8895–8911. [Google Scholar] [CrossRef]
- Ismail, M.I.S.; Okamoto, Y.; Okada, A. Neural Network Modeling for Prediction of Weld Bead Geometry in Laser Microwelding. Available online: https://www.hindawi.com/journals/aot/2013/415837/ (accessed on 25 February 2019).
- Çaydaş, U.; Hasçalık, A.; Ekici, S. An adaptive neuro-fuzzy inference system (ANFIS) model for wire-EDM. Expert Syst. Appl. 2009, 36, 6135–6139. [Google Scholar] [CrossRef]
- Jaafari, A.; Panahi, M.; Pham, B.T.; Shahabi, H.; Bui, D.T.; Rezaie, F.; Lee, S. Meta optimization of an adaptive neuro-fuzzy inference system with grey wolf optimizer and biogeography-based optimization algorithms for spatial prediction of landslide susceptibility. Catena 2019, 175, 430–445. [Google Scholar] [CrossRef]
- He, Z.; Wen, X.; Liu, H.; Du, J. A comparative study of artificial neural network, adaptive neuro fuzzy inference system and support vector machine for forecasting river flow in the semiarid mountain region. J. Hydrol. 2014, 509, 379–386. [Google Scholar] [CrossRef]
- Boyacioglu, M.A.; Avci, D. An Adaptive Network-Based Fuzzy Inference System (ANFIS) for the prediction of stock market return: The case of the Istanbul Stock Exchange. Expert Syst. Appl. 2010, 37, 7908–7912. [Google Scholar] [CrossRef]
- Bi, Z.; Ma, J.; Pan, X.; Wang, J.; Shi, Y. ANFIS-Based Modeling for Photovoltaic Characteristics Estimation. Symmetry 2016, 8, 96. [Google Scholar] [CrossRef]
- Wang, H.-Y.; Wen, C.-F.; Chiu, Y.-H.; Lee, I.-N.; Kao, H.-Y.; Lee, I.-C.; Ho, W.-H. Leuconostoc mesenteroides growth in food products: Prediction and sensitivity analysis by adaptive-network-based fuzzy inference systems. PLoS ONE 2013, 8, e64995. [Google Scholar] [CrossRef] [PubMed]
- Chai, T.; Draxler, R.R. Root mean square error (RMSE) or mean absolute error (MAE)? – Arguments against avoiding RMSE in the literature. Geosci. Model Dev. 2014, 7, 1247–1250. [Google Scholar] [CrossRef]
- Palomo, A.; Blanco-Varela, M.T.; Granizo, M.L.; Puertas, F.; Vazquez, T.; Grutzeck, M.W. Chemical stability of cementitious materials based on metakaolin. Cem. Concr. Res. 1999, 29, 997–1004. [Google Scholar] [CrossRef]
- Fernandez-Jimenez, A.M.; Palomo, A.; Lopez-Hombrados, C. Engineering Properties of Alkali-Activated Fly Ash Concrete. ACI Mater. J. 2006, 103, 106–112. [Google Scholar]
- Palomo, A.; Grutzeck, M.W.; Blanco, M.T. Alkali-activated fly ashes: A cement for the future. Cem. Concr. Res. 1999, 29, 1323–1329. [Google Scholar] [CrossRef]











| Samples | Fly Ash X1 (kg) | Na2SiO3 X2 (kg) | NaOH X3 (kg) | H2O X4 (kg) | Compressive Strength Y (MPa) |
|---|---|---|---|---|---|
| GPC 01 | 475.33 | 135.81 | 26.64 | 52.58 | 29.73 |
| GPC 02 | 475.33 | 178.25 | 19.98 | 39.44 | 25.48 |
| GPC 03 | 509.29 | 135.81 | 22.83 | 45.07 | 38.84 |
| – | – | – | – | – | – |
| – | – | – | – | – | – |
| GPC 208 | 491.72 | 158.05 | 24.64 | 38.58 | 44.52 |
| GPC 209 | 482.41 | 172.94 | 22.47 | 35.18 | 38.03 |
| GPC 210 | 509.29 | 135.81 | 29.86 | 38.04 | 50.74 |
| Minimum | 475.33 | 135.81 | 17.13 | 28.53 | 18.92 |
| Maximum | 509.29 | 178.25 | 34.84 | 52.58 | 74.12 |
| SD * | 10.82 | 13.87 | 2.99 | 4.46 | 6.24 |
| Validation Criteria | Case | Best Performance | Average Values | ||
|---|---|---|---|---|---|
| ANN | ANFIS | ANN | ANFIS | ||
| R2 | Fly Ash + Na2SiO3 + NaOH + H2O | 0.851 | 0.879 | 0.711 | 0.751 |
| Fly Ash + Na2SiO3 + NaOH | 0.835 | 0.855 | 0.657 | 0.763 | |
| Fly Ash + Na2SiO3 + H2O | 0.822 | 0.858 | 0.630 | 0.767 | |
| Fly Ash + NaOH + H2O | 0.833 | 0.858 | 0.653 | 0.746 | |
| Na2SiO3 + NaOH + H2O | 0.839 | 0.864 | 0.670 | 0.750 | |
| RMSE | Fly Ash + Na2SiO3 + NaOH + H2O | 2.423 | 2.265 | 3.309 | 3.180 |
| Fly Ash + Na2SiO3 + NaOH | 2.370 | 2.115 | 3.559 | 3.024 | |
| Fly Ash + Na2SiO3 + H2O | 2.456 | 2.057 | 3.745 | 2.985 | |
| Fly Ash + NaOH + H2O | 2.406 | 2.045 | 3.668 | 3.113 | |
| Na2SiO3 + NaOH + H2O | 2.231 | 1.999 | 3.555 | 3.091 | |
| MAE | Fly Ash + Na2SiO3 +NaOH + H2O | 1.989 | 1.655 | 2.449 | 2.135 |
| Fly Ash + Na2SiO3 + NaOH | 1.835 | 1.614 | 2.661 | 2.166 | |
| Fly Ash + Na2SiO3 + H2O | 1.923 | 1.550 | 2.746 | 2.141 | |
| Fly Ash + NaOH + H2O | 1.888 | 1.603 | 2.676 | 2.200 | |
| Na2SiO3 + NaOH + H2O | 1.721 | 1.504 | 2.595 | 2.161 | |
© 2019 by the authors. Licensee MDPI, Basel, Switzerland. This article is an open access article distributed under the terms and conditions of the Creative Commons Attribution (CC BY) license (http://creativecommons.org/licenses/by/4.0/).
Share and Cite
Dao, D.V.; Ly, H.-B.; Trinh, S.H.; Le, T.-T.; Pham, B.T. Artificial Intelligence Approaches for Prediction of Compressive Strength of Geopolymer Concrete. Materials 2019, 12, 983. https://doi.org/10.3390/ma12060983
Dao DV, Ly H-B, Trinh SH, Le T-T, Pham BT. Artificial Intelligence Approaches for Prediction of Compressive Strength of Geopolymer Concrete. Materials. 2019; 12(6):983. https://doi.org/10.3390/ma12060983
Chicago/Turabian StyleDao, Dong Van, Hai-Bang Ly, Son Hoang Trinh, Tien-Thinh Le, and Binh Thai Pham. 2019. "Artificial Intelligence Approaches for Prediction of Compressive Strength of Geopolymer Concrete" Materials 12, no. 6: 983. https://doi.org/10.3390/ma12060983
APA StyleDao, D. V., Ly, H.-B., Trinh, S. H., Le, T.-T., & Pham, B. T. (2019). Artificial Intelligence Approaches for Prediction of Compressive Strength of Geopolymer Concrete. Materials, 12(6), 983. https://doi.org/10.3390/ma12060983

