A Physics-Informed Combinatorial Digital Twin for Value-Optimized Production of Petroleum Coke
Abstract
1. Introduction
- Batch (in coke tubes);
- Semi-continuous (in unheated coke drums);
- Continuous (in fluidized beds of coke–heat carrier).
- Spherical coke (isotropic, amorphous, nearly non-porous);
- Sponge coke (semi-isotropic);
- Needle coke (anisotropic, with regular crystalline structure, containing numerous micropores, 4–7 nm crystallite sizes).
- Sulfur content: low sulfur (up to 1%), medium sulfur (up to 2%), high sulfur (>2%);
- Ash content: low ash (up to 0.5%), medium ash (0.5–0.8%), high ash (>0.8%);
- Granulometric composition: lump coke (particle size > 25 mm), nut coke (6–25 mm), fines (<6 mm).
- Empirical correlations;
- Mechanistic/dynamic models;
- Purely data-driven machine-learning (ML) models;
- Hybrid approaches.
- Combinatorial library of physics-informed models.
- Two-level heuristic optimization architecture.
- Explicit mechanism for cross-parameter dependency handling.
- Multi-objective fitness function balancing accuracy, complexity, and interpretability.
2. Modern Approaches to Modeling Coking Processes
2.1. Physicomathematical and Kinetic Models
- Determining the reaction mechanism (sequence of elementary steps and intermediates);
- Writing kinetic equations (for each step, rate equations are formulated using the law of mass action);
- Parameter estimation (experimental or calculated determination of rate constants k, often described by the Arrhenius equation, activation energy, and other characteristics);
- Solving the system of equations (numerical integration of differential equations that describe concentration changes with time);
- Verification of model adequacy (comparison of calculated data with experimental results).
- Prediction of reaction progress (calculation of product yields, side reactions, and concentration time profiles);
- Optimization of process conditions (determining optimal temperature, pressure, and concentrations to maximize target product yield);
- Analysis of reaction mechanisms (identification of sequence of steps and rate limiting steps);
- Design of industrial units (modeling spatial distributions of parameters such as temperature and concentrations, e.g., in reactors);
- Prediction of safety issues (risk assessment, e.g., thermal runaway).
2.2. Machine Learning Models
2.3. Hybrid Models
2.4. Combinatorial Approach to Model Selection
3. Materials and Methods
3.1. Methodology of the Combinatorial Model Constructor Approach
- The structure of each candidate model is derived from established physicochemical relationships (e.g., exponential temperature dependence akin to Arrhenius law, linear additive effects of feedstock components);
- The ranges of all tunable coefficients and input variables (Section 3.4.1) are constrained based on physical feasibility and industrial operating windows;
- The cross-parameter dependency network (Section 3.5.4) encodes known causal links between coke properties (e.g., porosity affecting strength).
3.2. Architecture of the Constructor
3.3. Library of Mathematical Models
3.3.1. Volatile Matter Models (VM)
- VM—calculated volatile matter content;
- VM_base—base value of the parameter;
- T—current temperature;
- T_ref—standard coking temperature;
- t—process time.
- VM1: Linear Decomposition Model
- —temperature coefficient of the exponential model;
- —temporal coefficient of the linear model.
- VM2: Exponential Thermal Destruction Model
- —temperature coefficient of the exponential model;
- —temporal coefficient of the exponential model.
- VM3: Pressure-Corrected Model
- —temperature coefficient of the pressure-corrected model;
- —temporal coefficient;
- —pressure influence coefficient;
- —current pressure;
- —base pressure.
- VM4: Feedstock Composition Model
- —coefficient describing the influence of asphaltene components;
- —asphaltene concentration;
- —coefficient describing the influence of metallic impurities;
- —concentration of metallic impurities;
- —temperature-dependence coefficient;
- —temperature exponent;
- —temporal coefficient;
- —minimum (threshold) time that ensures the argument of the logarithm remains positive.
3.3.2. Sulfur Content Models (S)
- —predicted sulfur content in the product;
- —sulfur content in the feedstock;
- —sulfur retention coefficient in the coking process.
- S1: Base Sulfur Retention Model
- S2: Metal-Catalytic Sulfur Model
- —coefficient describing the influence of metallic impurities on coking (requires precise calibration for each feedstock);
- —concentration of metallic impurities in the feed.
- S3: Temperature-Activated Sulfur Model
- —temperature coefficient of sulfur retention.
- S4: Complex Multi-Factor Sulfur Model
- —temperature sensitivity coefficient (deviation from the reference temperature);
- —coefficient describing the influence of metallic impurities;
- —time-dependence coefficient;
- —pressure sensitivity coefficient.
3.3.3. Porosity Models (Por)
- —predicted porosity of coke;
- —base porosity at standard coking temperature;
- —temperature coefficients of porosity variation;
- —current temperature;
- —standard coking temperature.
- Por1: Temperature Model
- Por2: Heating-Rate Model
- —heating-rate coefficient reflecting the influence of process dynamics on the coke macrostructure;
- —heating rate of the feedstock.
- Por3: Structural–Composition Model
- —heating-rate coefficient;
- —coefficient describing the influence of asphaltenes on porosity;
- —coefficient describing the influence of metallic impurities.
- Por4: Multi-Phase Pressure-Aware Model
- —heating-rate coefficient in this model;
- —heating rate;
- —pressure sensitivity coefficient.
3.3.4. Density Models (De)
- —predicted coke density;
- —base density at standard coking temperature;
- —temperature coefficients of density variation.
- De1: Linear Graphitization Model
- De2: Feedstock Cokability Model
- —coefficient describing the influence of CCR on density;
- —cokability index;
- —its base value.
- De3: Complex Structural Model
- —coefficient describing the influence of cokability on density;
- —porosity coefficient;
- —predicted porosity.
- De4: Anisotropy and Composition Model
- —cokability coefficient;
- —asphaltene influence coefficient;
- —metal influence coefficient.
3.3.5. Mechanical Strength Models (St)
- —predicted mechanical strength of coke;
- —base mechanical strength at standard coking temperature;
- —temperature coefficients of strength variation;
- —coefficient describing the influence of porosity on mechanical strength.
- St1: Base Temperature Strength Model
- St2: Porosity-Corrected Strength Model
- St3: Particle Size Distribution Model
- —coefficient describing the influence of particle size on strength;
- —characteristic coke particle size.
- St4: Complex Structural–Composition Model
- —asphaltene influence coefficient;
- —metal influence coefficient.
3.3.6. Thermal Conductivity Models (TC)
- —predicted thermal conductivity;
- —base thermal conductivity at standard temperature;
- —temperature coefficients of thermal conductivity.
- TC1: Base Thermal Conductivity Model
- TC2: Density–Structure Model
- —coefficient describing the influence of coke density on thermal conductivity;
- —predicted density;
- —reference density at which .
- TC3: Sulfur-Corrected Model
- —density coefficient;
- —sulfur influence coefficient;
- —predicted sulfur content.
- TC4: Multi-Factor Anisotropic Model
- —density coefficient;
- —sulfur coefficient;
- —graphitization coefficient;
- —degree of graphitization.
3.3.7. Coefficient of Thermal Expansion (CTE)
- —coefficient of thermal (linear) expansion;
- —base coefficient at standard temperature;
- —temperature coefficients of variation.
- CTE1: Linear Temperature Model
- CTE2: Graphitization-Aware Model
- —coefficient describing the influence of graphitization on thermal expansion.
- CTE3: Structural–Composition Model
- —graphitization coefficient;
- —coefficient describing the influence of metallic impurities;
- —sulfur influence coefficient.
- CTE4: Tensor Anisotropy Model
- —graphitization coefficient;
- —anisotropy coefficient;
- —sulfur influence coefficient;
- —the degree of structural anisotropy of coke.
3.3.8. Reactivity (RC)
- —predicted reactivity;
- —base reactivity at standard temperature;
- —coefficients describing the influence of volatile matter on reactivity.
- RC1: Volatile Matter-Based Model
- RC2: Catalytic Metal Model
- —coefficient describing the influence of metallic impurities.
- RC3: Structural–Porous Model
- —metallic impurities coefficient;
- —coefficient describing the influence of coke porosity.
- RC4: Complex Multi-Factor Model
- —metallic impurities coefficient;
- —porosity coefficient;
- —graphitization coefficient;
- —sulfur coefficient.
3.4. Model Inputs and Variables
- Input parameters: 19 variables.
- Tunable coefficients: ~120 parameters (optimized during training).
- Total search space: 524,288 model combinations × 120 parameters.
3.4.1. Model Input Parameters
3.4.2. Tunable and Reference Parameters
3.5. Parameter Selection and Optimization
3.5.1. Two-Level Optimization Architecture
- —model combination;
- —model parameters;
- —fitness function.
- —root mean square error of the -th model on the validation subset;
- —validation data specifying the range of variation for the -th parameter.
3.5.2. Genetic Algorithm Implementation
3.5.3. Fitness Function and Optimality Criteria
- —overall fitness (model quality) indicator;
- —normalized root mean square error on the validation subset;
- —expert-based interpretability score ranging from 0 to 1;
- —penalty proportional to the total number of model parameters;
- —penalty for computation time, increasing exponentially when a threshold is exceeded.
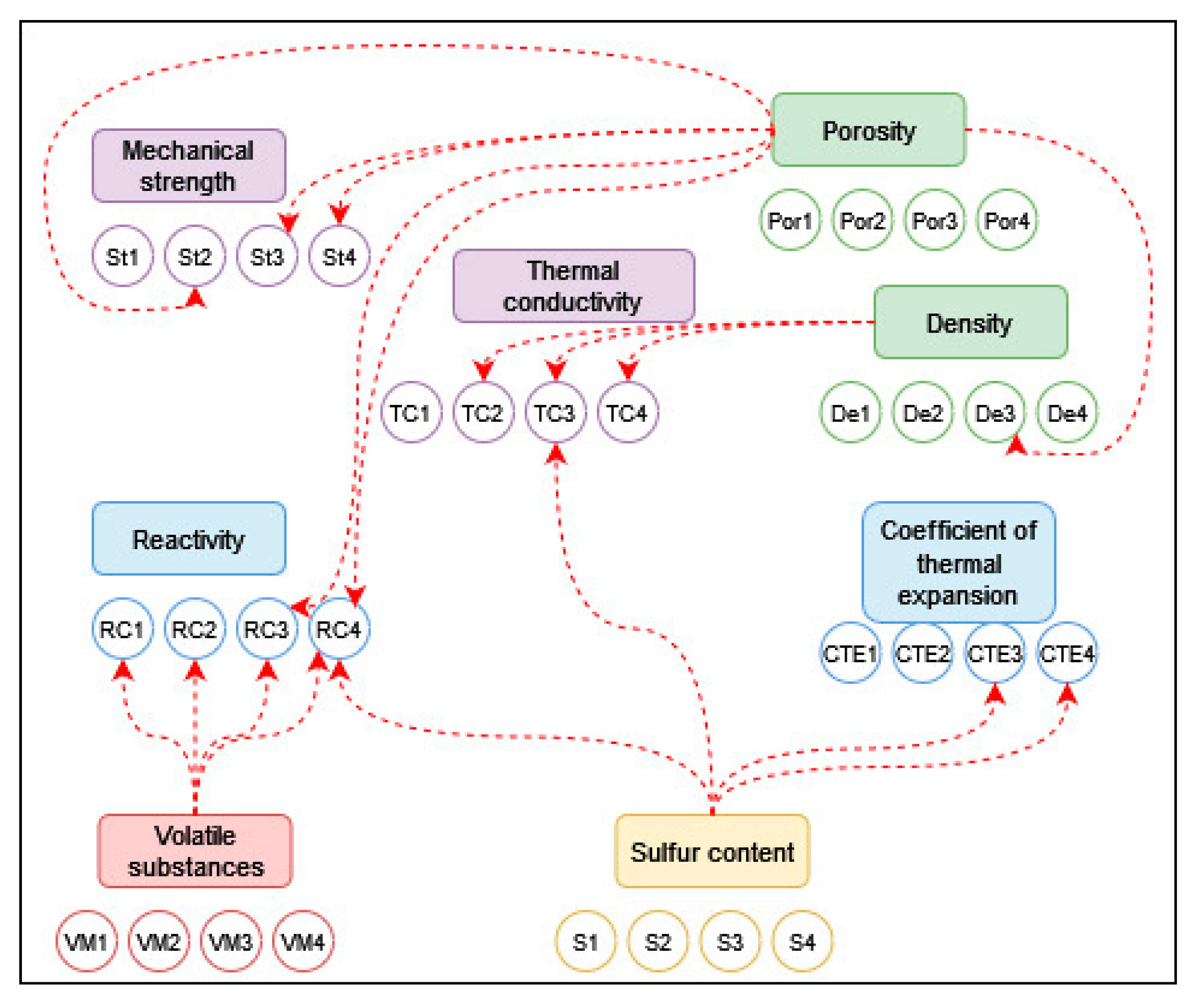
3.5.4. Accounting for Cross-Parameter Dependencies
- Porosity (Por) → Mechanical Strength (St).
- Density (De) → Thermal Conductivity (TC).
- Sulfur content in coke (S_coke) → Thermal conductivity (TC) and Coefficient of thermal expansion (CTE).
- Volatile Matter (VM) and Sulfur (S_coke) → Reactivity (RC).
- Porosity (Por) → Density (De) → Mechanical strength (St).
3.6. Dataset Design and Validation
3.6.1. Dataset Design Strategy
- It acts as a powerful regularizer, reducing the risk of overfitting to the limited and potentially noisy industrial dataset;
- It explicitly trains the model constructor to be robust to input uncertainties, a prerequisite for reliable deployment in a real plant environment;
- It allows for the creation of meaningful data variations that mimic edge cases or transient states poorly represented in historical data.
3.6.2. Validation and Testing Protocol
- —number of samples in the validation dataset;
- —measured (reference) value of the target variable for the i-th sample;
- —model-predicted value of the target variable for the i-th sample;
- ,—maximum and minimum observed values of the target variable (computed from the training subset for each predicted quality parameter).
3.6.3. Software Implementation
- Parallel evaluation of individuals in the population;
- Caching of intermediate results;
- Adaptive model simplification during optimization;
- Incremental validation for rapid assessment of candidate solutions.
4. Results
4.1. Clustering of Operating Regimes and Feedstock Quality
4.2. Performance over Repeated Genetic-Algorithm Runs (NMAE)
- High-temperature regimes select nonlinear volatile matter kinetics. Clusters 2 and 4 (high-temperature, ~507 °C) favor VM2, i.e., the exponential thermal destruction model, which is explicitly described as effective at elevated temperatures (>500 °C) where volatile matter behavior becomes nonlinear.
- Sulfur prediction becomes temperature-activated in variable/high-severity cases. Clusters 2 and 5 favor S3 (temperature-activated sulfur model), consistent with regimes where temperature effects on sulfur retention/desulfurization are important.
- Porosity model choice tracks feedstock impurity and unit pressure relevance. Clusters 4 and 5—both characterized by high sulfur and high metals—show dominant selection of Por3, the structural–composition porosity model that explicitly depends on temperature, asphaltenes, and metallic impurities. In contrast, Cluster 3 favors Por4, a pressure-aware multi-phase model that explicitly incorporates pressure effects relevant to DCU operation (pressure compaction reducing porosity).
- Density is predominantly modeled via coupled structure (cokability + porosity). In four of five clusters, the constructor selects De3, which models density as a function of temperature, cokability, and porosity, emphasizing cross-dependence between material structure and resulting density. Cluster 2 is the exception, favoring De2, a CCR-driven feedstock cokability model, suggesting that in this regime, density is captured sufficiently by feed “coke-forming tendency”.
- Thermal conductivity and CTE shift toward sulfur/structure-aware forms where needed. Cluster 2 selects TC3, which explicitly includes sulfur because sulfur deteriorates crystalline structure and reduces thermal conductivity, while Cluster 1 selects TC4, coupling conductivity with density, sulfur, and graphitization. For thermal expansion, clusters 2/3/5 favor CTE2 (graphitization-aware), whereas clusters 1/4 favor CTE4 (tensor anisotropy), reflecting stronger anisotropy/structure effects in the corresponding regimes.
- Reactivity selection is highly robust. All clusters converge to RC1 as the modal solution, consistent with a dataset where reactivity is sufficiently explained by volatile matter content (RC1 models a direct VM→RC relationship).
4.3. Benchmark Comparison with Neural-Network Baselines (MLP and RBF)
5. Discussion
5.1. Key Findings and Interpretation
5.2. Cross-Parameter Dependencies and Synergistic Effects
5.3. Implications for Energy Sector Applications
5.4. Limitations and Future Research Directions
6. Conclusions
- Overcoming data limitations: Reliable parameterization of complex model combinations requires a transition to the use of more extensive datasets. A promising direction is the development of methods that will enable the efficient use of data from similar installations and the transfer of knowledge between process facilities.
- A direct extension of the current library is the introduction of specialized heat of combustion models as part of a combinatorial set, which will further enhance the practical value of the framework for applications in the energy sector.
- Real-time computation: The current computation time for the optimal combination is acceptable for planning tasks, but insufficient for operational control. Research is needed in the area of multi-level computation acceleration strategies, including the development of simplified metamodels and approximate computation methods to reduce response times.
- Extension to other processes: The methodological framework is universal and requires adaptation for other processes, not only oil refining (catalytic cracking, hydrotreating, bitumen production), but also expansion to other fields of knowledge. This will require the creation of specialized model libraries for each process, based on their unique physicochemical mechanisms.
- Integration with Industry 4.0: The long-term goal is to create fully adaptive digital twins. This will require solving the problems of rapidly training models under changing characteristics, developing methods for processing incomplete and noisy data in real time, and creating new human–machine interfaces for integration with automated process control systems (APCS, DCS).
- Fundamental Research: Of long-term interest are the use of artificial intelligence methods for the automatic synthesis of new model structures based on fundamental physical and chemical principles, as well as the development of methods for ensuring the transparency and interpretability of complex model combinations.
Supplementary Materials
Author Contributions
Funding
Data Availability Statement
Conflicts of Interest
Abbreviations
| DT | Digital Twin |
| NRMSE | Normalized Root Mean Square Error |
| NMAE | Normalized Mean Absolute Error |
| PI-ML | Physics-Informed Machine Learning |
| ML | Machine Learning |
| AI | Artificial Intelligence |
| CCR | Conradson Carbon Residue (Cokability index) |
| CTE | Coefficient of Thermal Expansion |
| VM | Volatile Matter |
| S | Sulfur content |
| Por | Porosity |
| De | Density |
| St | Mechanical Strength |
| TC | Thermal Conductivity |
| RC | Reactivity |
| DCU | Delayed Coking Unit |
| GA | Genetic Algorithm |
| RMSE | Root Mean Square Error |
| API | American Petroleum Institute (gravity) |
| wt% | Weight percent |
| ppm | Parts per million |
| HR | Heating Rate |
| PS | Particle Size |
| Gr | Degree of graphitization |
| APCS | Automated Process Control System |
| DCS | Distributed Control System |
References
- Li, M.; Liu, J.; Xia, Y. Risk Prediction of Gas Hydrate Formation in the Wellbore and Subsea Gathering System of Deep-Water Turbidite Reservoirs: Case Analysis from the South China Sea. Reserv. Sci. 2025, 1, 52–72. [Google Scholar] [CrossRef]
- Cao, L.; Lv, M.; Li, C.; Sun, Q.; Wu, M.; Xu, C.; Dou, J. Effects of Crosslinking Agents and Reservoir Conditions on the Propagation of Fractures in Coal Reservoirs During Hydraulic Fracturing. Reserv. Sci. 2025, 1, 36–51. [Google Scholar] [CrossRef]
- Wu, J.; Ansari, U. From CO2 Sequestration to Hydrogen Storage: Further Utilization of Depleted Gas Reservoirs. Reserv. Sci. 2025, 1, 19–35. [Google Scholar] [CrossRef]
- Khojasteh Salkuyeh, Y.; Adams, T.A., II. Integrated Petroleum Coke and Natural Gas Polygeneration Process with Zero Carbon Emissions. Energy 2015, 91, 479–490. [Google Scholar] [CrossRef]
- Sahu, R.; Song, B.J.; Im, J.S. A Review of Recent Advances in Catalytic Hydrocracking of Heavy Residues. J. Ind. Eng. Chem. 2015, 27, 12–24. [Google Scholar] [CrossRef]
- Singh, J.; Kumar, S.; Garg, M.O. Kinetic Modelling of Thermal Cracking of Petroleum Residues: A Critique. Fuel Process. Technol. 2012, 94, 131–144. [Google Scholar] [CrossRef]
- Ramezanzadeh, J.; Moradi, H. Coking. In Crude Oil—Emerging Downstream Processing Technologies; IntechOpen: London, UK, 2022. [Google Scholar] [CrossRef]
- Furimsky, E. Spent Refinery Catalysts: Environment, Safety and Utilization. Catal. Today 1996, 30, 223–286. [Google Scholar] [CrossRef]
- Furimsky, E. Gasification of Oil Sand Coke: Review. Fuel Process. Technol. 1998, 56, 263–290. [Google Scholar] [CrossRef]
- Speight, J.G. The Chemistry and Technology of Petroleum, 5th ed.; CRC Press: Boca Raton, FL, USA, 2014; p. 953. [Google Scholar]
- Gary, J.H.; Handwerk, G.E.; Kaiser, M.J. Petroleum Refining: Technology and Economics, 5th ed.; CRC Press: Boca Raton, FL, USA, 2007; p. 488. [Google Scholar]
- Speight, J.G. The Desulfurisation of Heavy Oils and Residua, 2nd ed.; Marcel Dekker: New York, NY, USA, 2000; p. 159. [Google Scholar]
- Jaeger, H.; Frohs, W. (Eds.) Industrial Carbon and Graphite Materials: Raw Materials, Production and Application, 1st ed.; Wiley: Weinheim, Germany, 2021; p. 1008. [Google Scholar]
- Murthy, B.N.; Sawarkar, A.N.; Deshmukh, N.A.; Mathew, T.; Joshi, J.B. Petroleum Coke Gasification: A Review. Can. J. Chem. Eng. 2014, 92, 441–468. [Google Scholar] [CrossRef]
- Perruchoud, R.; Meier, M.W.; Fischer, W.K. Coke Characteristics from the Refiners to the Smelters. In Light Metals 2000, Proceedings of the TMS Annual Meeting, Nashville, TN, USA, 12–16 March 2000; The Minerals, Metals & Materials Society (TMS): Pittsburgh, PA, USA, 2000; pp. 459–465. [Google Scholar]
- Fahim, M.A.; Al-Sahhaf, T.A.; Elkilani, A.S. Fundamentals of Petroleum Refining, 1st ed.; Elsevier: Oxford, UK, 2010; p. 516. [Google Scholar]
- Jacob, R.R. Coke Production. Hydrocarb. Process. 1971, 50, 132. [Google Scholar]
- Dymond, R.E. Delayed Coking. Hydrocarb. Process. 1991, 70, 162C. [Google Scholar]
- Huc, A.Y. Heavy Crude Oils: From Geology to Upgrading: An Overview, 1st ed.; IFP Energies Nouvelles Publications: Paris, France, 2011; p. 516. [Google Scholar]
- Edwards, L. The History and Future Challenges of Calcined Petroleum Coke Production and Use in Aluminum Smelting. JOM 2015, 67, 308–321. [Google Scholar] [CrossRef]
- Sawarkar, A.N.; Pandit, A.B.; Samant, S.D.; Joshi, J.B. Petroleum Residue Upgrading via Delayed Coking: A Review. Can. J. Chem. Eng. 2007, 85, 1–24. [Google Scholar] [CrossRef]
- Blumer, G.-P.; Collin, G.; Hoke, H. Tar and Pitch. In Industrial Carbon and Graphite Materials: Raw Materials, Production and Applications; Jaeger, H., Frohs, W., Eds.; Wiley: Weinheim, Germany, 2021; Volume 1, pp. 172–210. [Google Scholar]
- Abdurakhmonov, A.; Khamidov, B.; Dekhkanov, S.; Abdullayeva, M.; Khamidov, S.; Abdunazarov, A. Qualitative and Quantitative Indicators of Coked Products, Sorption Characteristics. E3S Web Conf. 2023, 413, 04006. [Google Scholar] [CrossRef]
- Rumble, J.R. (Ed.) CRC Handbook of Chemistry and Physics, 104th ed.; CRC Press: Boca Raton, FL, USA, 2023; p. 1580. [Google Scholar]
- Okeke, I.J.; Adams, T.A., II. Combining Petroleum Coke and Natural Gas for Efficient Liquid Fuels Production. Energy 2018, 163, 426–442. [Google Scholar] [CrossRef]
- Halim, H.P.; Im, J.S.; Lee, C.W. Preparation of Needle Coke from Petroleum Byproducts. Carbon Lett. 2013, 14, 152–161. [Google Scholar] [CrossRef]
- Mochida, I.; Korai, Y.; Fei, Y.Q.; Oyama, T. Optimum Carbonization Conditions Needed to Form Needle Coke. Oil Gas J. 1988, 86, 73–76. [Google Scholar]
- Didchenko, R.; Lewis, I.C. Method of Forming an Electrode from a Sulfur Containing Decant Oil Feedstock. U.S. Patent US5167796A, 1 December 1992. [Google Scholar]
- Ancheyta, J. Modeling of Processes and Reactors for Upgrading of Heavy Petroleum; CRC Press, Taylor & Francis Group: Boca Raton, FL, USA, 2013; p. 524. [Google Scholar]
- Kapustin, V.M.; Glagoleva, V.F. Physicochemical Aspects of Petroleum Coke Formation (Review). Pet. Chem. 2016, 56, 1–9. [Google Scholar] [CrossRef]
- Meyers, R.A. (Ed.) Handbook of Petroleum Refining Processes, 3rd ed.; McGraw-Hill Professional: New York, NY, USA, 2003; p. 847. [Google Scholar]
- Ismagilov, Z.; Prigorodova, A.; Sozinov, S. Study of Coke by X-ray Structural Analysis and Scanning Electron Microscopy. J. Phys. Conf. Ser. 2021, 1749, 012014. [Google Scholar] [CrossRef]
- Meza, A.; Prada, C.; López, C.; Generoso, D. The Use of Thermogravimetry as a Means of Predicting the Performance of Coke in Delayed Coking of a Residue of Venezuelan Origin. J. Therm. Anal. Calorim. 2019, 137, 1329–1339. [Google Scholar] [CrossRef]
- Coker, A.K. Petroleum Refining Design and Applications Handbook; Wiley-Scrivener: Beverly, MA, USA, 2023; Volumes 1–5. [Google Scholar]
- Muhammadaliyev, G.; Uskanbekov, O. Research of Oil Coke Production Technology. Models Methods Mod. Sci. 2022, 1, 43–45. [Google Scholar]
- Predel, H. Petroleum Coke. In Ullmann’s Encyclopedia of Industrial Chemistry; Wiley-VCH: Weinheim, Germany, 2014; Volume 37, pp. 1–21. [Google Scholar]
- Mochida, I. Formation Scheme of Needle Coke from FCC-Decant Oil. Carbon 1988, 26, 49–55. [Google Scholar] [CrossRef]
- Lavrova, A.; Vasilyev, V.; Strakhov, V. Comparison of the Coking Products from Heavy Petroleum Tars and Heavy Catalytic-Cracking Gas-Oil. Coke Chem. 2019, 62, 164–168. [Google Scholar] [CrossRef]
- Borges, C.N.; Mendes, M.A.; Alves, R.M. Mathematical Modeling of an Industrial Delayed Coking Unit. In Computer Aided Chemical Engineering; Elsevier: Amsterdam, The Netherlands, 2015; Volume 37, pp. 515–520. [Google Scholar]
- Xiao, J.; Huang, J.; Zhong, Q.; Li, F.; Zhang, H.; Li, J. A Real-Time Mathematical Model for the Two-Dimensional Temperature Field of Petroleum Coke Calcination in Vertical Shaft Calciner. JOM 2016, 68, 2149–2159. [Google Scholar] [CrossRef]
- Yang, M.L.; Long, J.; Fan, C.; Zhong, W.M. Industrial Delayed Coking Process Optimization on the Basis of Lumped Kinetic Model. Pet. Sci. Technol. 2016, 34, 898–902. [Google Scholar] [CrossRef]
- Sifakis, N.; Sarantinoudis, N.; Tsinarakis, G.; Politis, C.; Arampatzis, G. Soft Sensing of LPG Processes Using Deep Learning. Sensors 2023, 23, 7858. [Google Scholar] [CrossRef]
- Tian, L.; Shen, B.; Liu, J. A Delayed Coking Model Built Using the Structure-Oriented Lumping Method. Energy Fuels 2012, 26, 1715–1724. [Google Scholar] [CrossRef]
- Ren, J.; Meng, X.; Xu, C.; Gao, J. Analysis and Calculation Model of Energy Consumption and Product Yields of Delayed Coking Units. Pet. Sci. 2012, 9, 100–105. [Google Scholar] [CrossRef][Green Version]
- Akramov, T.A.; Belonosov, V.S.; Zelenyak, T.I.; Lavrent’ev, M.M., Jr.; Slin’ko, M.G.; Sheplev, V.S. Mathematical Foundations of Modeling of Catalytic Processes: A Review. Theor. Found. Chem. Eng. 2000, 34, 263–273. [Google Scholar] [CrossRef]
- Voloshin, N.D. Petroleum Coke Dewatering. Khim. Tekhnol. Topl. Masel 1981, 3, 17. [Google Scholar]
- Ivanchina, E.D.; Ivashkina, E.N.; Dolganova, I.O.; Belinskaya, N.S. Mathematical Modeling of Multicomponent Catalytic Processes of Petroleum Refining and Petrochemistry. Rev. Chem. Eng. 2021, 37, 163–191. [Google Scholar] [CrossRef]
- Sharikov, Y.V.; Sharikov, F.Y.; Krylov, K.A. Mathematical Model of Optimum Control for Petroleum Coke Production in a Rotary Tube Kiln. Theor. Found. Chem. Eng. 2021, 55, 711–719. [Google Scholar] [CrossRef]
- Iplik, E.; Aslanidou, I.; Kyprianidis, K. Hydrocracking: A Perspective towards Digitalization. Sustainability 2020, 12, 7058. [Google Scholar] [CrossRef]
- Chistyakova, T.B.; Lavrova, A.S.; Novozhilova, I.V.; Dronov, S.V. Predicting Coke Characteristics from the Properties of the Raw Materials and the Coking Conditions. Coke Chem. 2024, 67, 325–330. [Google Scholar] [CrossRef]
- Muñoz, J.A.D.; Aguilar-López, R.; Castañeda, L.C.; Ancheyta, J. Comparison of Correlations for Estimating Product Yields from Delayed Coking. Energy Fuels 2013, 27, 7179–7190. [Google Scholar] [CrossRef]
- Ghashghaee, M. Thorough Assessment of Delayed Coking Correlations against Literature Data: Development of Improved Alternative Models. React. Kinet. Mech. Catal. 2019, 126, 83–102. [Google Scholar] [CrossRef]
- Xiao, J.; Huang, J.; Zhong, Q.; Zhang, H.; Li, J. Modeling and Simulation of Petroleum Coke Calcination in Pot Calciner Using Two-Fluid Model. JOM 2016, 68, 643–655. [Google Scholar] [CrossRef]
- Orazbayev, B.; Orazbayeva, K.; Uskenbayeva, G.; Dyussembina, E.; Shukirova, A.; Rzayeva, L.; Tuleuova, R. System of Models for Simulation and Optimization of Operating Modes of a Delayed Coking Unit in a Fuzzy Environment. Sci. Rep. 2023, 13, 14317. [Google Scholar] [CrossRef]
- Shokri, S.; Sadeghi, M.; Ahmadi Marvast, M.; Narasimhan, S. Improvement of the Prediction Performance of a Soft Sensor Model Based on Support Vector Regression for Production of Ultra-Low Sulfur Diesel. Pet. Sci. 2015, 12, 177–182. [Google Scholar] [CrossRef]
- Chen, J.; Gui, W.; Dai, J.; Jiang, Z.; Chen, N.; Li, X. A Hybrid Model Combining Mechanism with Semi-Supervised Learning and Its Application for Temperature Prediction in Roller Hearth Kiln. J. Process Control 2021, 98, 18–29. [Google Scholar] [CrossRef]
- de Oliveira, L.P.; Hudebine, D.; Guillaume, D.; Verstraete, J.J. A Review of Kinetic Modeling Methodologies for Complex Processes. Oil Gas Sci. Technol. Rev. IFP Energ. Nouv. 2016, 71, 45. [Google Scholar] [CrossRef]
- Wang, J.; Anthony, E.J. A Study of Thermal-Cracking Behavior of Asphaltenes. Chem. Eng. Sci. 2003, 58, 157–162. [Google Scholar] [CrossRef]
- Quintana-Solórzano, R.; Thybaut, J.W.; Marin, G.B.; Lødeng, R.; Holmen, A. Single-Event MicroKinetics for Coke Formation in Catalytic Cracking. Catal. Today 2005, 107–108, 619–629. [Google Scholar] [CrossRef]
- Quliyeva, A.N.; Allahverdiyeva, G.Z. Modeling of the Coking Process. Theor. Appl. Sci. 2021, 95, 36–41. [Google Scholar] [CrossRef]
- Speybroeck, V.; Hemelsoet, K.; Minner, B.; Marin, G.B.; Waroquier, M. Modeling Elementary Reactions in Coke Formation from First Principles. Mol. Simul. 2007, 33, 879–887. [Google Scholar] [CrossRef][Green Version]
- He, Z.; Xu, H.; Zhou, C.; Xin, Z.; Liu, J.; Shen, B. A Kinetic Model for in situ Coking Denitrification of Heavy Oil with High Nitrogen Content Based on Starch Using a Structure-Oriented Lumping Method. RSC Adv. 2018, 8, 32707–32718. [Google Scholar] [CrossRef] [PubMed]
- Mannanova, G.I.; Gubaydullin, I.M. Development of 15-Lump Kinetic Model of the Catalytic Cracking Process. Comput. Math. Inf. Technol. 2019, 3, 104–117. [Google Scholar] [CrossRef]
- Zhou, X.; Chen, S.; Li, C.-L. A Predictive Kinetic Model for Delayed Coking. Pet. Sci. Technol. 2007, 25, 1539–1548. [Google Scholar] [CrossRef]
- Anantpinijwatna, A. Coke Formation Model in Crude Oil Furnace for Maintenance Scheduling. In Computer Aided Chemical Engineering; Elsevier: Amsterdam, The Netherlands, 2018; Volume 43, pp. 79–84. [Google Scholar] [CrossRef]
- Bakhtadze, N.N.; Lototsky, V.A. Knowledge-Based Models of Nonlinear Systems Based on Inductive Learning. In New Frontiers in Information and Production Systems Modelling and Analysis; Różewski, P., Novikov, D., Bakhtadze, N., Zaikin, O., Eds.; Springer: Cham, Switzerland, 2016; Volume 98, pp. 83–106. [Google Scholar] [CrossRef]
- Tun, M.; Emoto, G. Data Selection and Regression Method and Its Application to Softsensing Using Multirate Industrial Data. J. Chem. Eng. Jpn. 2008, 41, 374–383. [Google Scholar] [CrossRef]
- Bolf, N.; Galinec, G.; Baksa, T. Development of Soft Sensor for Diesel Fuel Quality Estimation. Chem. Eng. Technol. 2010, 33, 405–413. [Google Scholar] [CrossRef]
- Zahedi, G.; Lohi, A.; Karami, Z. A Neural Network Approach for Identification and Modeling of Delayed Coking Plant. Int. J. Chem. React. Eng. 2009, 7, A68. [Google Scholar] [CrossRef]
- Chen, X.; Wang, N. Modeling a Delayed Coking Process with GRNN and Double-Chain Based DNA Genetic Algorithm. Int. J. Chem. React. Eng. 2010, 8, A66. [Google Scholar] [CrossRef]
- Mohler, I.; Galinec, G.; Hölbling, N.; Bolf, N.; Andrijić, Ž. Soft Sensors for Diesel Fuel Property Estimation. Chem. Eng. Trans. 2010, 21, 1423–1428. [Google Scholar] [CrossRef]
- Khan, S.I.; Hoque, A.S.M.L. SICE: An Improved Missing Data Imputation Technique. J. Big Data 2020, 7, 37. [Google Scholar] [CrossRef] [PubMed]
- Jin, X.; Wang, S.; Huang, B.; Forbes, F. Multiple Model Based LPV Soft Sensor Development with Irregular/Missing Process Output Measurement. Control Eng. Pract. 2012, 20, 367–381. [Google Scholar] [CrossRef]
- Khatibisepehr, S.; Huang, B. Dealing with Irregular Data in Soft Sensors: Bayesian Method and Comparative Study. Ind. Eng. Chem. Res. 2008, 47, 8713–8723. [Google Scholar] [CrossRef]
- Kadlec, P.; Gabrys, B.; Strandt, S. Data-Driven Soft Sensors in the Process Industry. Comput. Chem. Eng. 2009, 33, 795–814. [Google Scholar] [CrossRef]
- Yusubov, F.V.; Aghamaliyev, Z.Z.; Namazova, S.R.; Aydinsoy, E.A. Mathematical Modelling and Optimization of Delayed Coking Unit Operation. Proc. Petrochem. Oil Refin. 2025, 26, 160–177. [Google Scholar] [CrossRef]







| Parameter | Notation | Units | Range | Description |
|---|---|---|---|---|
| Coking temperature | T | °C | 450–550 | Maximum process temperature |
| Pressure | P | bar | 1–5 | Operating pressure |
| Process time | t | h | 12–48 | Cycle duration |
| Sulfur in feedstock | Sfeed | wt% | 1–5 | Sulfur content in feed |
| Metals content | Me | ppm | 50–500 | Sum of V + Ni |
| Asphaltene content | As | wt% | 5–25 | Asphaltenes in feed |
| Cokability (CCR) | CCR | wt% | 10–25 | Conradson carbon residue |
| Heating rate | HR | °C/h | 10–50 | Heating rate |
| Particle size | PS | mm | 1–10 | Mean coke particle size |
| Degree of graphitization | Gr | – | 0.1–0.8 | Structural order parameter |
| Mechanical strength | St | MPa | 20–50 | Predicted mechanical strength of coke |
| Thermal conductivity | λ | W/(m·K) | 1–8 | Coke thermal conductivity |
| Anisotropy | An | – | 0–1 | Degree of structural anisotropy |
| Density (reference) | De | g/cm3 | 1.3–1.5 | Predicted coke density |
| Sulfur in coke | Scoke | wt% | 1–4 | Predicted sulfur content |
| Porosity | Por | % | 20–60 | Predicted porosity |
| Volatile matter | VM | wt% | 5–15 | Predicted volatile matter content |
| Reactivity | RC | – | 20–80 | Predicted reactivity |
| Coefficient of thermal expansion | CTE | 10−6/°C | 2–6 | Predicted thermal expansion coefficient |
| Coefficient | Description | Used in Models |
|---|---|---|
| *_base | Base parameter value | All models |
| k_temp_* | Temperature coefficients | All models |
| k_time_* | Time coefficients | VM, S |
| k_pres_* | Pressure coefficients | VM, S, P |
| k_met_* | Metal coefficients | VM, S, P, De, St, CTE, RC |
| k_asph_* | Asphaltene coefficients | VM, Por, De, St |
| k_CCR_* | Cokability coefficients | De |
| k_rate_* | Heating-rate coefficients | Por |
| k_por_* | Porosity coefficients | De, St, RC |
| k_de_* | Density coefficients | TC |
| k_ret | Sulfur retention coefficients | S |
| k_sulf_* | Sulfur coefficients in final product | TC, CTE, RC |
| k_gr_* | Graphitization coefficients | TC, CTE, RC |
| k_size | Particle size coefficient | St |
| k_an | Anisotropy coefficient | CTE |
| k_VM_* | Volatile matter coefficients | RC |
| Parameter | Notation | Value | Justification |
|---|---|---|---|
| Reference temperature | 450 °C | Standard coking temperature | |
| Reference pressure | 2 bar | Typical operating pressure | |
| Reference CCR | 15% | Average CCR value | |
| Reference density | 1.4 g/cm3 | Average coke density | |
| Minimum time | 1 h | Logarithm regularization |
| Category | Setting | Value/Description |
|---|---|---|
| Encoding | Binary part | 32 bits (one-of-4 per each of 8 quality parameters) |
| Encoding | Real-valued part | continuous parameters θ of selected submodels |
| Initialization | Binary genes | uniform random (or stratified) |
| Initialization | Real genes | uniform within physics-guided bounds |
| Population | Size | 100 |
| Generations | Max | 200 |
| Crossover | Binary type | one-point |
| Crossover | Real type | arithmetic crossover, mixing factor α = 0.7 |
| Crossover | Probability | 0.8 |
| Mutation | Binary type | bit-flip |
| Mutation | Binary probability | 0.05 |
| Mutation | Real type | Gaussian mutation |
| Mutation | Real σ | 0.1 |
| Selection | Method | tournament |
| Selection | Tournament size | 3 |
| Elitism | Ratio | 10% best individuals preserved |
| Termination | Criterion | fitness stagnation for 20 generations (or max generations) |
| Constraint handling | Parameters | projection to bounds + penalty for violations |
| Reproducibility | Random seed(s) | report seeds and number of independent runs per cluster |
| Cluster | Most Frequently Selected Model | Mean NMAE, % | |||||||
|---|---|---|---|---|---|---|---|---|---|
| Vm | S | Por | De | St | TC | CTE | RC | ||
| 1 | 1 | 1 | 1 | 3 | 3 | 4 | 4 | 1 | 7.76 |
| 2 | 2 | 3 | 1 | 2 | 1 | 3 | 2 | 1 | 12.86 |
| 3 | 1 | 1 | 4 | 3 | 3 | 1 | 2 | 1 | 7.52 |
| 4 | 2 | 1 | 3 | 3 | 3 | 1 | 4 | 1 | 10.83 |
| 5 | 1 | 3 | 3 | 3 | 3 | 1 | 2 | 1 | 8.65 |
| Cluster | MLP NMAE, % | RBF NMAE, % | Proposed DT NMAE, % |
|---|---|---|---|
| 1 | 2.43 | 6.21 | 7.76 |
| 2 | 2.93 | 7.88 | 12.86 |
| 3 | 2.67 | 7.81 | 7.52 |
| 4 | 3.02 | 8.06 | 10.83 |
| 5 | 2.51 | 6.98 | 8.65 |
Disclaimer/Publisher’s Note: The statements, opinions and data contained in all publications are solely those of the individual author(s) and contributor(s) and not of MDPI and/or the editor(s). MDPI and/or the editor(s) disclaim responsibility for any injury to people or property resulting from any ideas, methods, instructions or products referred to in the content. |
© 2026 by the authors. Licensee MDPI, Basel, Switzerland. This article is an open access article distributed under the terms and conditions of the Creative Commons Attribution (CC BY) license.
Share and Cite
Bukhtoyarov, V.V.; Gorodov, A.A.; Shepeta, N.A.; Nekrasov, I.S.; Kolenchukov, O.A.; Kositsyna, S.S.; Mikhaylov, A.Y. A Physics-Informed Combinatorial Digital Twin for Value-Optimized Production of Petroleum Coke. Energies 2026, 19, 451. https://doi.org/10.3390/en19020451
Bukhtoyarov VV, Gorodov AA, Shepeta NA, Nekrasov IS, Kolenchukov OA, Kositsyna SS, Mikhaylov AY. A Physics-Informed Combinatorial Digital Twin for Value-Optimized Production of Petroleum Coke. Energies. 2026; 19(2):451. https://doi.org/10.3390/en19020451
Chicago/Turabian StyleBukhtoyarov, Vladimir V., Alexey A. Gorodov, Natalia A. Shepeta, Ivan S. Nekrasov, Oleg A. Kolenchukov, Svetlana S. Kositsyna, and Artem Y. Mikhaylov. 2026. "A Physics-Informed Combinatorial Digital Twin for Value-Optimized Production of Petroleum Coke" Energies 19, no. 2: 451. https://doi.org/10.3390/en19020451
APA StyleBukhtoyarov, V. V., Gorodov, A. A., Shepeta, N. A., Nekrasov, I. S., Kolenchukov, O. A., Kositsyna, S. S., & Mikhaylov, A. Y. (2026). A Physics-Informed Combinatorial Digital Twin for Value-Optimized Production of Petroleum Coke. Energies, 19(2), 451. https://doi.org/10.3390/en19020451

