A Comprehensive Review of Printed Circuit Heat Exchangers: Fabrication, Thermal–Hydraulic Performance, and Reliability
Abstract
1. Introduction
2. Fabrication Processes
2.1. Material Selection
2.2. Manufacturing Technologies

2.3. Influence of Etching on the Thermal–Hydraulic Performance

3. Thermal–Hydraulic Characteristics of PCHEs
3.1. Channel Geometries
3.2. Thermal–Hydraulic Characteristics of Straight-Channel PCHEs
3.2.1. Effect of the Cross-Sectional Geometry
3.2.2. Geometric Optimization Strategies for Straight Channels


| Reference | Geometry Modification | Geometrical Parameter | Optimization Target | Mechanism | Performance Improvement |
|---|---|---|---|---|---|
| Wei et al. [72] | Converging/Diverging semicircular channels | D = 0.75 mm (uniform); D = 0.5 → 1.0 mm (diverging); D = 1.0 mm → D = 0.5 mm (converging) | Heat transfer enhancement | Converging channels improved field synergy, thereby enhancing heat transfer, while diverging channels exhibited the opposite effect. | Converging channel: heat-transfer coefficient improved by 42.26%. Diverging channel: heat-transfer performance reduced. |
| Morteza et al. [73] | Converging channels (hot side and cold side) | D = 1.2 mm (uniform); D = 0.9 → 1.5 mm (diverging); D = 0.9 mm → D = 1.5 mm (converging) | Heat transfer enhancement (converging); flow performance improvement (diverging) | Same as above | Converging channel: heat-transfer coefficient improved by 42.26%. Diverging channel: heat-transfer performance reduced. Converging channel (both sides): overall heat-transfer coefficient improved by >20%. Diverging channel (both sides): pressure drop reduced by ≈33.3%. |
| Chen et al. [74] | Straight square channel with dimples | Square cross-section, Df = 1 mm; dimple diameter D = 0.3 mm, depth H = 0.075 mm, spacing Sx = 0.5 mm, Sy = 0.25 mm | Heat transfer enhancement | Dimples induced vortices and increased turbulent kinetic energy, thus improving heat transfer. | Heat-transfer coefficient improved by ~50%, while friction factor increased only by ~15%. |
| Fu et al. [77] | Semicircular channels with interconnecting pipes | Semicircular channel D = 1.51 mm; Connecting pipe: radius r2 = 0.1–0.2 mm; deviation angle θ = 0–15° | Heat transfer enhancement | Interconnecting pipes induced vortical structures, increasing turbulent kinetic energy and strengthening heat transfer. | Heat-transfer performance increased by 110–250%. |
| Han et al. [76] | Ribbed semicircular channels (ribs on flat wall) | Semicircular channel D = 0.9 mm; Rib size 0.2 mm × 0.1 mm; Rib pitch 1.25 mm. | Heat transfer enhancement | Ribs enhanced turbulent kinetic energy and improved velocity–temperature gradient coordination. | Heat-transfer coefficient improved by 0.4–9.5%; comprehensive performance enhanced by 19.3–19.8%. |
| Aneesh et al. [75] | Semicircular straight channel with hemispherical dimples | Semicircular channel D = 2.0 mm Hemispherical dimple diameter D = 1.0 mm | Heat transfer enhancement | Dimples increased flow disturbance, resulting in higher pressure loss but significantly improving heat-transfer efficiency. | Volumetric heat-transfer rate improved by 27.3–38.3%. |
3.2.3. Performance of Different Working Fluids
3.2.4. Design and Optimization
3.3. Thermal–Hydraulic Characteristics of Zigzag (Wavy)-Channel PCHEs
3.3.1. Flow and Heat Transfer Mechanisms of Zigzag Channels
3.3.2. Effect of Geometric Parameters
3.3.3. Geometric Optimization Strategies for Zigzag Channel
| Reference | Geometry Modification | Geometrical Parameter | Optimization Target | Mechanism | Performance Improvement |
|---|---|---|---|---|---|
| Lee et al. [104] | Semicircular channels with inserted straight sections | Semicircular hot channel: D = 1.9 mm, Ph = 9.0 mm, α = 32.5°; Cold channel: D = 1.8 mm, Ph = 7.24 mm, α = 40°; Straight section length = 0.5–5 mm | Reduce pressure drop with limited heat transfer penalty | Straight segments reduce recirculation at bends, resulting in more uniform flow and lower pressure loss | Friction factor reduced by up to 50%; Colburn j factor decreased by ≈8–10% compared with zigzag channel. |
| Wang et al. [58] | Semicircular channel: D = 2 mm, Ph = 18 mm, α = 30°; Straight section length = 0.5–4 mm | Friction factor decreased by 44–48%, while the Nusselt number decreased by 11–14% | |||
| Zhao et al. [103] | Semicircular channel: D = 1.5 mm, Ph = 20 mm, α = 45°; Straight section length = 1–5 mm | Friction factor decreased by 36–44%, while the Nusselt number decreased slightly by only 4–9% | |||
| Wang et al. [18] | Semicircular channel: D = 2 mm; Ph = 24.46 mm, α = 0–45° Straight section length = 2.46–9.84 mm | Friction factor decreased by 33.1–84.7%, while the Nusselt number decreased by 3.6–30.3% | |||
| Bi et al. [105] | Rectangular channels with nature-inspired fins in straight sections | Rectangular channel: Dx = 1.5 mm, Dy = 1.0 mm Ph = 15 mm α = 30° Nature-inspired fin, chord length = 2.5 mm | Reduce pressure drop and maintain heat transfer | Fins in straight sections induce stable flow similar to “river islands,” improving flow uniformity | Pressure drop reduced by 34.85%, heat transfer rate increased by 1.5% |
| Saeed and Kim [112] | Semicircular channels with staggered sinusoidal fins | Semi-elliptic channel: Hot side: Dh = 1.106 mm, Ph = 9.0 mm, α = 40°; Cold side: Dh = 1.10 mm, Ph = 7.24 mm, α = 40°; Sinusoidal fins: Hot side: h = 3.03 mm, pt = 2.35 mm; Cold side: h = 2.87 mm, pt = 2.25 mm | Reduce pressure drop | Sinusoidal fins eliminate recirculation zones, reducing dead flow and pressure loss | Pressure drop reduced by 58.3% |
| Liu et al. [106] | Semicircular channels channel with cellular arrangement (hole–obstacle structures) | Semicircular channel D = 2.0 mm, Ph = 10 mm, α = 30° | Heat transfer enhancement | Induces cross-layer fluid switching, which improves mixing and fin utilization | The overall heat transfer coefficient increased by 8.6% |
| Aneesh et al. [107] | Trapezoidal wavy channel | Semicircular channel D = 2 mm; Ph = 24.72 mm, α = 45°; Trapezoidal wavy channel: Amplitude A = 1.65 mm | Heat transfer enhancement | Multiple sharp bends intensify vortex formation and boundary layer disruption | Heat transfer density improved by up to 41% |
| Ji et al. [108,109] | Semicircular channel D = 2 mm; Ph = 10 mm; Trapezoidal wavy channel: Amplitude A = 1 mm | Nusselt number enhanced by 10.67%, while Friction factor increased by 20% | |||
| Li et al. [110] | Helical twine channel | Semicircular channel D = 1.5 mm; Ph = 20 mm, α = 10° | Heat transfer enhancement | Stronger transverse disturbance and boundary layer disruption | Colburn j factor increased up to 100%; friction factor increased up to 80%; overall performance index improved by 37.6% |
3.3.4. Applications of Zigzag Channels with Different Working Fluids
3.4. Thermal–Hydraulic Characteristics of Airfoil Channel PCHEs
3.4.1. Flow and Heat Transfer Mechanisms of Airfoil-Fin Channels
3.4.2. Effect of the Fin Geometry
3.4.3. Effect of the Fin Arrangement
3.4.4. Geometric Optimization Strategies for Airfoil-Fin Channels

| Reference | Geometry Modification | Geometrical Parameter | Optimization Target | Mechanism | Performance Improvement |
|---|---|---|---|---|---|
| Xu et al. [126] | Rounded rectangular fin | Fin arrangement: La = 6 mm, Lb = 3.5 mm, Ls = 4 mm; Fin geometry: Lf = 4 mm, Wf = 1 mm | Heat transfer enhancement | High-velocity and negative-pressure regions form near fin edges or maximum thickness, inducing strong flow disturbances | Nusselt number improved by 24%, pressure drop increased by 173% |
| Elliptical fin | Heat transfer enhancement | Nusselt number improved by 12%, pressure drop increased by 83% | |||
| Wu et al. [130] | Outer convex edges replaced by inner concave edges | Fin arrangement: La = 12 mm, Lb = 4 mm, Ls = 15 mm; Fin geometry: Lf = 6 mm, Wf = 1.2 mm, Hf = 0.8 mm | Heat transfer enhancement and reduce pressure drop | The concave trailing-edge geometry improves fluid attachment and reduces flow separation, which lowers friction and enhances thermal–hydraulic performance | Colburn j factor improved by up to 8%, friction factor reduced by up to 10% |
| Cui et al. [118] | Fin arrangement: La = 12 mm, Lb = 4.2 mm, Ls = 6 mm, Fin geometry: Lf = 6 mm, Wf = 1.2 mm | ||||
| Maximal circle moved to midline; leading and trailing edges modified | Fin arrangement: La = 12 mm, Lb = 4.2 mm, Ls = 6 mm, Fin geometry: Lf = 6 mm, Wf = 1.2 mm, Hf = 0.95 mm | Reduce pressure drop | The smooth trailing-edge geometry reduces flow separation and resistance | Friction factor reduced by up to 30%, while the Colburn j factor decreased by only 8% | |
| Wu et al. [135] | Crossed airfoil fins | Fin arrangement: La = 12 mm, Lb = 3.6 mm, Ls = 6 mm, cross angle: θ = 30–150° Fin geometry: Lf = 6 mm, Wf = 1 mm, Hf = 0.5 mm | Heat transfer enhancement | Generated longitudinal vortices, disrupted boundary layers | Thermal performance coefficient improved by 10.6–17.1% |
| Wang et al. [136] | Three-dimensional optimized fins | Fin arrangement: La = 6 mm, Lb = 3.5 mm, Ls = 0 mm; Fin geometry: Baseline cylindrical fin diameter D = 1 mm, height H = 1 mm; | Reduce pressure drop | Reduced fluid–solid contact area, effectively lowering local flow resistance caused by high velocity gradients | Friction factor reduced by 23–41% |
| Yang et al. [137] | Leaf-vein bionic airfoil fin channel | Fin arrangement: La = 8 mm, Lb = 3 mm, Ls = 4 mm; Fin geometry: Lf = 3 mm, Wf = 1 mm, Hf = 1.4 mm Primary vein geometry: width WM = 2 mm; height HV = 1.4 mm; angle between main and secondary veins A = 45°; starting position 58 mm from inlet; length = 128 mm; spacing between secondary veins = 40 mm | Heat transfer enhancement | Leaf veins promoted the formation of vortex structures, which in turn enhanced the heat transfer process between fluids | Heat transfer capacity increased by 16–31% |
| Xu et al. [124] | Swordfish-type fin | Fin arrangement: La = 10 mm, Lb = 3.5 mm, Ls = 4 mm; Fin geometry: Lf = 4 mm, Wf = 1 mm, Hf = 1 mm | Reduce pressure drop | The blunted leading edge of swordfish-type fins reduced adverse pressure gradients and flow separation, thereby lowering flow resistance | Flow resistance was reduced by ~22.8%, while heat-transfer performance decreased by ~10.4% |
| Wu et al. [130] | Fin arrangement: La = 16 mm, Lb = 3.6 mm, Ls = 8 mm; Fin geometry: Lf = 6 mm, Wf = 1.8 mm, Hf = 0.8 mm | Heat-transfer performance reduced by ~10–20%, while flow resistance reduced by ~15–25% | |||
| Chu et al. [131] | Fin arrangement: La = 6 mm, Lb = 3.15 mm, Ls = 3 mm; Fin geometry: Lf = 4 mm, Wf = 1 mm, Hf = 0.88 mm | Nusselt number reduced by ~5–10%, while pressure drop reduced by ~10–20% | |||
| Yang et al. [132,133] | Fin arrangement: La = 8 mm, Lb = 3 mm, Ls = 4 mm; Fin geometry: Lf = 4 mm, Wf = 0.5 mm, Hf = 1.5 mm | Nusselt number reduced by ~9–12% and friction factor reduced by ~25–29% | |||
| Ma et al. [134] | A central groove was introduced into the airfoil fins | Fin arrangement: La = 12 mm, Lb = 2.4 mm, Ls = 6 mm; Fin geometry: Lf = 6 mm, Wf = 1.2 mm, Hf = 0.95 mm Groove thickness Ds = 0–0.3 mm | Heat transfer enhancement or reduce pressure drop | The groove structure increases the heat transfer area and enhances thermal performance at moderate thickness; meanwhile, it weakens trailing-edge flow separation and reduces local resistance, causing the hydraulic performance to first deteriorate and then improve with increasing groove thickness | At Ds = 0.05 mm: Nusselt number increased by ~14–15%, while friction factor increased by ~9–12% |
| At Ds = 0.20 mm: Nusselt number reduced by ~1–2%, while friction factor reduced by ~15–20% | |||||
| Han [138] | Non-uniform fin distribution (dense front–sparse back; sparse front–dense back) | Fin arrangement: La = 12 mm, Lb = 4 mm, Ls = 6 mm; Fin geometry: Lf = 6 mm, Wf = 1.2 mm, Hf = 0.8 mm Dense in front and sparse in back: front section pitch Lh3 = 4 mm, middle sparse section Lh2 = 20 mm, rear sparse section Lh4 = 15 mm Sparse in front and dense in back: front sparse section Lh4 = 15 mm, rear dense section Lh3 = 4 mm, middle sparse section Lh2 = 20 mm | Heat transfer enhancement | The performance difference is closely related to the thermal–physical properties of supercritical CO2, and the distribution of fins further regulates the balance between heat transfer and flow resistance | Nusselt number increased by ~5–7% |
| Xi et al. [139] | Introduced staggered arrangement in the height direction | Fin arrangement: La = 8 mm, Lb = 4 mm, Ls = 6 mm; Fin geometry: Lf = 4 mm, Wf = 1.25 mm, Hf = 0.6 mm staggered in the vertical direction: Lhs = 6 mm; | Lightweight structure design | Staggering fins vertically and varying fin height changed the channel cross-sectional area, which in turn affected flow velocity, vortex formation, and heat transfer | Reduced fin volume by up to 50% while maintaining comparable thermal–hydraulic performance |
| Tang et al. [140] | Vortex generators between fins | Fin arrangement: La = 8 mm, Lb = 1 mm, Ls = 4 mm; Fin geometry: Lf = 4 mm, Wf = 0.96 mm, Hf = 1.0 mm Delta vortex generator attack angle: 45° length: 0.5 mm, thickness: 0.05 mm, height: 0.8 mm | Heat transfer enhancement | Vortex generators produce longitudinal vortices, inducing up-wash and down-wash flows that disrupt the boundary layer and enhance mixing | Nusselt number increased by ~25–72%, while the friction factor increased by ~120–130% |
| Yang et al. [141] | Fin arrangement: La = 10 mm, Lb = 3 mm, Ls = 5 mm; Fin geometry: Lf = 5 mm, Wf = 1 mm, Hf = 1.5 mm Shuttle fins vortex generator: Length: 1.0 mm Width: 0.3 mm, Height: 1.5 mm Oval fins vortex generator: Long axis: 0.5 mm Short axis: 0.25 mm, Height: 1.5 mm | Shuttle fins vortex generator: Nusselt number increased by 6.7–26%, friction factor increased by 8.3–18.6% | |||
| Oval fins vortex generator, Nusselt number increased by 9–27.3% while friction factor increased by 26.6–43.4% | |||||
| Zhang et al. [142] | Fin arrangement: La = 8 mm, Lb = 3 mm, Ls = 4 mm; Fin geometry: Lf = 4 mm, Wf = 0.96 mm, Hf = 0.5 mm Barchan dune vortex generators: Width: 1.83 mm, Height: 0.5 mm, Angle: 45° | Nusselt number increased by 23.9–26.1% | |||
| Shi et al. [143] | Introduced dimples on airfoil fin PCHE channels | Fin arrangement: La = 6 mm, Lb = 3.5 mm, Ls = 0 mm; Fin geometry: Lf = 4 mm, Wf = 1 mm, Hf = 1 mm Dimple structure: Dimple diameter = 1.0 mm, depth = 0.2 mm | Heat transfer enhancement | Dimples generate strong recirculation and lateral vortices; the recirculating flow enhances fluid mixing near the wall, while the lateral vortices create up-wash and down-wash motions that intensify local heat transfer | Overall performance improved by up to 8.7% |
3.4.5. Applications of Airfoil-Fin Channels with Different Working Fluids
3.5. Influence of Header Configuration on the Performance of PCHEs
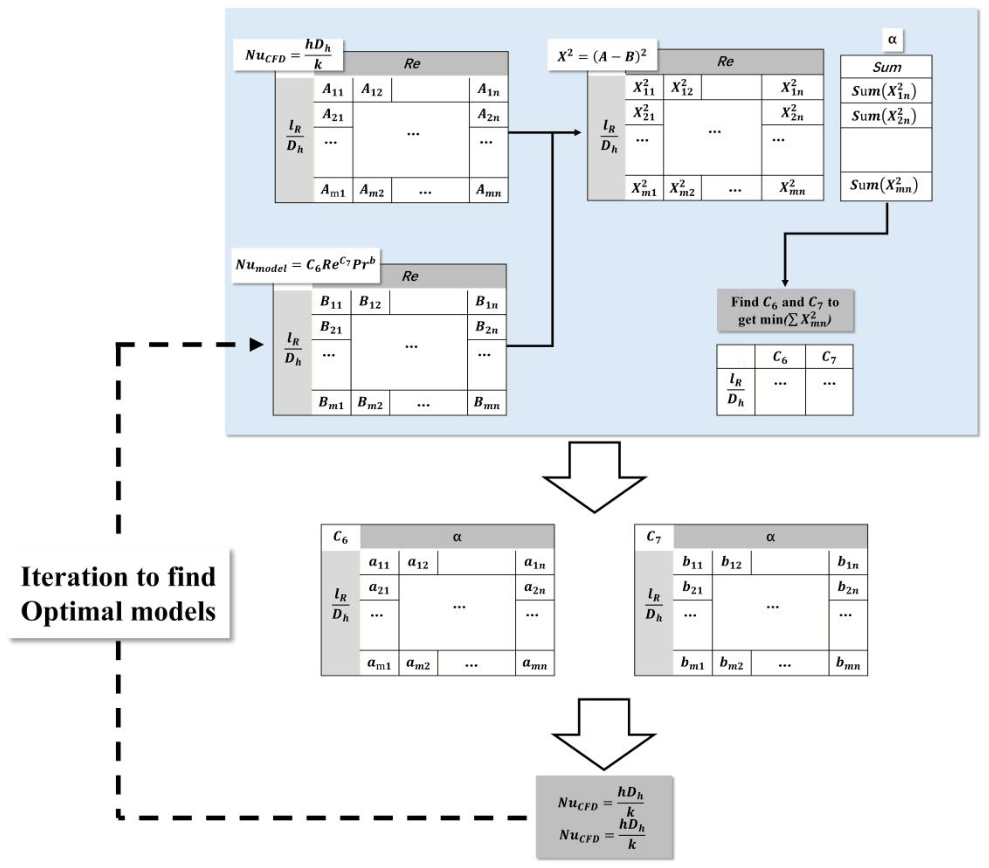
3.6. Flow and Heat Transfer Correlations for PCHEs
- (1)
- Property correction: For working conditions where thermal–physical properties vary significantly with temperature, additional correction factors such as density and viscosity ratios were incorporated alongside Re and Pr, enabling a more accurate description of non-isothermal flow and near-critical effects.
- (2)
- Geometric correction: With an improved understanding of the influence of geometric configuration, dimensionless parameters representing these geometrical features were gradually incorporated into the correlations to enhance applicability.
3.6.1. Flow and Heat Transfer Correlations for PCHEs with Straight Channels
3.6.2. Flow and Heat Transfer Correlations for PCHEs with Zigzag Channels
3.6.3. Flow and Heat Transfer Correlations for PCHEs with Airfoil Fin Channels
3.7. Machine-Learning-Based Prediction and Optimization of PCHEs
3.8. Summary and Perspectives
4. Mechanical Integrity Analysis of PCHEs
- (1)
- Thermal Stresses: Generated from the mismatch between thermal expansion and contraction of metallic materials under temperature gradients when constrained.
- (2)
- Mechanical Stresses: Generated by the pressure load exerted by the working fluid inside the channels [192].
4.1. Stress Analysis
4.2. Optimization Strategies for Stress Mitigation
4.3. Advanced Modeling Techniques
4.4. Mechanical Integrity
5. Fouling Behavior Analysis of PCHEs
6. Conclusions
- (1)
- Manufacturing and Materials: Material selection and fabrication processes fundamentally determine mechanical reliability.
- Material suitability: Austenitic stainless steels prove suitable below 600 °C, while nickel-based alloys and ceramic–matrix composites exhibit superior performance in higher-temperature and higher-pressure environments.
- Fabrication processes: Immersion, spray, and electrically assisted etching each provide distinct advantages in accuracy, simplicity, and material efficiency, with diffusion bonding serving as the critical consolidation step. However, quantitative studies specific to PCHE structures remain limited, with most findings derived from simplified flat-plate specimens. The scalability, cost-effectiveness, and manufacturing yield of these manufacturing processes require thorough evaluation to support industrial implementation.
- Etching-induced geometric deviations exhibit channel-dependent effects. While these etching-induced effects on Nu and ∆p are generally minimal in semicircular channels, more significant variations may occur when larger geometric deviations are present. In contrast, corner rounding in zigzag and airfoil fin channels can noticeably modify local turbulence intensity and velocity distribution, thereby altering flow patterns and overall thermal performance.
- (2)
- Thermal–Hydraulic Performance: Channel geometry profoundly influences thermal–hydraulic behavior.
- Baseline geometries: Straight channels offer structural simplicity but limited performance enhancement; zigzag channels intensify heat transfer at the cost of elevated pressure drop; wavy and S-shaped fins provide improved thermal-flow balance; and airfoil fin channels deliver superior thermal performance with minimal flow resistance.
- Improved structures: Various optimized configurations have demonstrated remarkable improvements-up to 250% enhancement in heat transfer and 84.7% reduction in flow resistance. However, these promising results primarily originate from numerical simulations under idealized conditions, with experimental validation of manufacturability and mechanical reliability remaining insufficient. The long-term stability and scalability of improved structures require further validation through component-scale tests.
- (3)
- Correlations and Modeling: A large number of empirical flow and heat transfer correlations, as well as data-driven modeling are analyzed.
- Correlations: The majority of existing Nusselt number and friction factor correlations lack universality, often failing to adequately capture geometric parameter and fluid property effects across broad Reynolds and Prandtl number ranges. Further efforts are needed to establish generalized models capable of accurately representing both geometric and fluid property effects.
- Machine learning approaches: ANN, DNN, and NSGA-II have shown high predictive accuracy and optimization efficiency. However, their physical interpretability requires enhancement through hybrid, physics-informed machine learning frameworks.
- (4)
- Mechanical Reliability: Mechanical integrity analyses show that design features, such as rounded tips, elliptical channels, and hybrid straight–airfoil geometries can reduce stress concentrations by up to 70%. However, most studies focus on localized regions without considering cyclic loading or thermal fatigue effects. Fouling represents another critical degradation mechanism, with particulate, crystallization, and corrosion fouling significantly compromising performance in molten salt and particulate-laden environments. Existing fouling models developed for conventional heat exchangers show limited applicability to PCHEs’ complex geometries, underscoring the need to develop PCHE-specific fouling models.
Author Contributions
Funding
Data Availability Statement
Conflicts of Interest
Nomenclature/Abbreviations
| Nomenclature | |
| D | Diameter |
| Dh | Hydraulic diameter |
| f | Friction factor |
| Gr | Grashof number |
| H | Airfoil fin height |
| Hc | Maximum camber of airfoil fins |
| j factor | Colburn j factor |
| L | Streamwise distance from channel inlet |
| La | Streamwise pitch of airfoil fin channels |
| Lb | Spanwise pitch of airfoil fin channels |
| Lc | Maximum camber position of airfoil fins |
| Lf | Length of airfoil fins |
| Ls | Staggered pitch of airfoil fin channels |
| Ph | Pitch of zigzag channels |
| Wf | Width of airfoil fins |
| α | Blending angle of zigzag channels |
| ξa | Non-dimensional streamwise pitch ratio of airfoil fin channels |
| ξb | Non-dimensional spanwise pitch ratio of airfoil fin channels |
| ξc | Non-dimensional fin height ratio of airfoil fin channels |
| ξs | Non-dimensional staggered pitch ratio of airfoil fin channels |
| Nu | Nusselt number |
| Pr | Prandtl number |
| Re | Reynolds number |
| Abbreviations | |
| ANN | Artificial Neural Network |
| ASME BPVC | American Society of Mechanical Engineers Boiler and Pressure Vessel Code |
| CMCs | Ceramic Matrix Composites |
| CFD | Computational Fluid Dynamics |
| CVD | Chemical Vapor Deposition |
| DNN | Deep Neural Network |
| EAM | Electrically Assisted Manufacturing |
| GMTD | Generalized Mean Temperature Difference |
| LMTD | Log Mean Temperature Difference |
| LNG | Liquefied Natural Gas |
| NACA | National Advisory Committee for Aeronautics |
| NSGA-II | Non-Dominated Sorting Genetic Algorithm II |
| PCHEs | Printed Circuit Heat Exchangers |
| sCO2 | Supercritical Carbon Dioxide |
| SMR | Small Modular Reactor |
| SS | Stainless Steel |
References
- Adun, H.; Ampah, J.D.; Bamisile, O.; Hu, Y. The synergistic role of carbon dioxide removal and emission reductions in achieving the Paris Agreement goal. Sustain. Prod. Consum. 2024, 45, 386–407. [Google Scholar] [CrossRef]
- Xi, H.; Liu, X.; Ding, X.; Huang, C.; Tao, Y.; Tao, Q.; Li, J.; Cheng, X.; Wang, F.; Ou, W. Incorporating embodied carbon transfer and sequestration service flows into regional carbon neutrality assessment in China. Sustain. Prod. Consum. 2024, 51, 432–444. [Google Scholar] [CrossRef]
- Ho, C.K.; Iverson, B.D. Review of high-temperature central receiver designs for concentrating solar power. Renew. Sustain. Energy Rev. 2014, 29, 835–846. [Google Scholar] [CrossRef]
- Locatelli, G.; Mancini, M.; Todeschini, N. Generation IV nuclear reactors: Current status and future prospects. Energy Policy 2013, 61, 1503–1520. [Google Scholar] [CrossRef]
- Li, Z.; Chen, Y.; Yang, X. Thermo-hydraulic performance of offset fin microchannel heat exchanger in molten salt laminar flow. Appl. Therm. Eng. 2025, 278, 127410. [Google Scholar] [CrossRef]
- Ma, Y.; Liu, D.; Wang, J.; Zeng, M.; Wang, Q.; Ma, T. Thermal-hydraulic performance and optimization of printed circuit heat exchangers for supercritical fluids: A review. Renew. Sustain. Energy Rev. 2025, 208, 115051. [Google Scholar] [CrossRef]
- Liu, G.; Huang, Y.; Wang, J.; Liu, R. A review on the thermal-hydraulic performance and optimization of printed circuit heat exchangers for supercritical CO2 in advanced nuclear power systems. Renew. Sustain. Energy Rev. 2020, 133, 110290. [Google Scholar] [CrossRef]
- Ma, Y.; Xie, G.; Hooman, K. Review of printed circuit heat exchangers and its applications in solar thermal energy. Renew. Sustain. Energy Rev. 2022, 155, 111933. [Google Scholar] [CrossRef]
- Kim, I.H.; Sun, X. CFD study and PCHE design for secondary heat exchangers with FLiNaK-Helium for SmAHTR. Nucl. Eng. Des. 2014, 270, 325–333. [Google Scholar] [CrossRef]
- Montes, M.J.; Linares, J.I.; Barbero, R.; Rovira, A. Proposal of a new design of source heat exchanger for the technical feasibility of solar thermal plants coupled to supercritical power cycles. Sol. Energy 2020, 211, 1027–1041. [Google Scholar] [CrossRef]
- Tang, L.; Cao, Z.; Pan, J. Investigation on the thermal-hydraulic performance in a PCHE with airfoil fins for supercritical LNG near the pseudo-critical temperature under the rolling condition. Appl. Therm. Eng. 2020, 175, 115404. [Google Scholar] [CrossRef]
- Wang, W.; Li, B.; Tan, Y.; Li, B.; Shuai, Y. Multi-objective optimal design of NACA airfoil fin PCHE recuperator for micro-gas turbine systems. Appl. Therm. Eng. 2022, 204, 117864. [Google Scholar] [CrossRef]
- Chen, L.; Zhang, X.-R.; Okajima, J.; Maruyama, S. Numerical investigation of near-critical fluid convective flow mixing in microchannels. Chem. Eng. Sci. 2013, 97, 67–80. [Google Scholar] [CrossRef]
- Wang, W.; Ding, L.; Han, F.; Shuai, Y.; Li, B.; Sunden, B. Parametric Study on Thermo-Hydraulic Performance of NACA Airfoil Fin PCHEs Channels. Energies 2022, 15, 5095. [Google Scholar] [CrossRef]
- Zhu, H.; Xie, G.; Berrouk, A.S.; Nižetić, S. Performance of printed circuit heat exchangers in SCO2 Brayton/Organic Rankine combined cycle: Assessment of simplified boiling temperature and heat flux type of boundary conditions. Appl. Therm. Eng. 2024, 236, 121543. [Google Scholar] [CrossRef]
- Saeed, M.; Berrouk, A.S.; Al Wahedi, Y.F.; Singh, M.P.; Dagga, I.A.; Afgan, I. Performance enhancement of a C-shaped printed circuit heat exchanger in supercritical CO2 Brayton cycle: A machine learning-based optimization study. Case Stud. Therm. Eng. 2022, 38, 102276. [Google Scholar] [CrossRef]
- Lee, S.-M.; Kim, K.-Y.; Kim, S.-W. Multi-objective optimization of a double-faced type printed circuit heat exchanger. Appl. Therm. Eng. 2013, 60, 44–50. [Google Scholar] [CrossRef]
- Wang, J.; Yan, X.-P.; Boersma, B.J.; Lu, M.-J.; Liu, X. Numerical investigation on the Thermal-hydraulic performance of the modified channel supercritical CO2 printed circuit heat exchanger. Appl. Therm. Eng. 2023, 221, 119678. [Google Scholar] [CrossRef]
- de la Torre, R.; François, J.-L.; Lin, C.-X. Optimization and heat transfer correlations development of zigzag channel printed circuit heat exchangers with helium fluids at high temperature. Int. J. Therm. Sci. 2021, 160, 106645. [Google Scholar] [CrossRef]
- Mortean, M.V.V.; Paiva, K.V.; Mantelli, M.B.H. Diffusion bonded cross-flow compact heat exchangers: Theoretical predictions and experiments. Int. J. Therm. Sci. 2016, 110, 285–298. [Google Scholar] [CrossRef]
- Deng, T.R.; Ma, T.; Wang, Q.W. Experimental Study in Electrochemical Etchant Using Titanium Alloy for Printed Circuit Heat Exchanger Channels. J. Eng. Thermophys. 2020, 41, 976–980. [Google Scholar]
- Tang, J.; Liu, M.; Huang, Y.; Wang, J.; Zang, J.; Liu, G.; Liu, R.; Liu, S. Effect of Etching-induced Fillet on Thermo-hydraulic Characteristics of Zigzag Micro-channel. At. Energy Sci. Technol. 2022, 56, 1171–1179. [Google Scholar]
- Lee, Y.; Lee, J.I. Structural assessment of intermediate printed circuit heat exchanger for sodium-cooled fast reactor with supercritical CO2 cycle. Ann. Nucl. Energy 2014, 73, 84–95. [Google Scholar] [CrossRef]
- Lo, H.P.; Hung, C.H.; Wang, C.C. Simulation of Velocity Distribution and Pressure Drop in Every Channel in the Printed Circuit Heat Exchanger. ECS Trans. 2013, 57, 393. [Google Scholar] [CrossRef]
- Kwon, J.S.; Son, S.; Heo, J.Y.; Lee, J.I. Compact heat exchangers for supercritical CO2 power cycle application. Energy Convers. Manag. 2020, 209, 112666. [Google Scholar] [CrossRef]
- Huang, C.; Cai, W.; Wang, Y.; Liu, Y.; Li, Q.; Li, B. Review on the characteristics of flow and heat transfer in printed circuit heat exchangers. Appl. Therm. Eng. 2019, 153, 190–205. [Google Scholar] [CrossRef]
- Chai, L.; Tassou, S.A. A review of printed circuit heat exchangers for helium and supercritical CO2 Brayton cycles. Therm. Sci. Eng. Prog. 2020, 18, 100543. [Google Scholar] [CrossRef]
- Chen, J.; Du, W.; Cheng, K.; Li, X.; Huai, X.; Guo, J.; Lv, P.; Dong, H. Advances in thermal–hydraulic performance and dynamic behavior of supercritical CO2 in printed circuit heat exchangers: Mechanisms, innovations, and future perspectives. Int. J. Heat Fluid Flow 2025, 116, 109953. [Google Scholar] [CrossRef]
- Chu, W.-X.; Li, X.-H.; Ma, T.; Chen, Y.-T.; Wang, Q.-W. Experimental investigation on SCO2-water heat transfer characteristics in a printed circuit heat exchanger with straight channels. Int. J. Heat Mass Transf. 2017, 113, 184–194. [Google Scholar] [CrossRef]
- Park, J.H.; Kwon, J.G.; Kim, T.H.; Kim, M.H.; Cha, J.-E.; Jo, H. Experimental study of a straight channel printed circuit heat exchanger on supercritical CO2 near the critical point with water cooling. Int. J. Heat Mass Transf. 2020, 150, 119364. [Google Scholar] [CrossRef]
- Wang, W.-Q.; Qiu, Y.; He, Y.-L.; Shi, H.-Y. Experimental study on the heat transfer performance of a molten-salt printed circuit heat exchanger with airfoil fins for concentrating solar power. Int. J. Heat Mass Transf. 2019, 135, 837–846. [Google Scholar] [CrossRef]
- Pint, B.A.; Haynes, J.A.; Zhang, Y.; More, K.L.; Wright, I.G. The effect of water vapor on the oxidation behavior of Ni–Pt–Al coatings and alloys. Surf. Coat. Technol. 2006, 201, 3852–3856. [Google Scholar] [CrossRef]
- Maziasz, P.J.; Pint, B.A.; Shingledecker, J.P.; Evans, N.D.; Yamamoto, Y.; More, K.L.; Lara-Curzio, E. Advanced alloys for compact, high-efficiency, high-temperature heat-exchangers. Int. J. Hydrogen Energy 2007, 32, 3622–3630. [Google Scholar] [CrossRef]
- Cao, G.; Firouzdor, V.; Sridharan, K.; Anderson, M.; Allen, T.R. Corrosion of austenitic alloys in high temperature supercritical carbon dioxide. Corros. Sci. 2012, 60, 246–255. [Google Scholar] [CrossRef]
- Kim, D.-H.; Yeo, S.; Kim, J.-H.; Sah, I.-J.; Hwang, J.-B.; Kim, S.-j.; Lee, Y.-K. Creep Property and Correlation of Diffusion-Welded Alloy 800H Tubes for Printed Circuit Heat Exchangers and Steam Generators. Met. Mater. Int. 2023, 29, 2838–2851. [Google Scholar] [CrossRef]
- Mylavarapu, S.K.; Sun, X.; Christensen, R.N.; Unocic, R.R.; Glosup, R.E.; Patterson, M.W. Fabrication and design aspects of high-temperature compact diffusion bonded heat exchangers. Nucl. Eng. Des. 2012, 249, 49–56. [Google Scholar] [CrossRef]
- Liu, Y.; Xiao, G.; Wang, M.; Guo, Q.; Wang, Z.; Wu, Y.; Xu, H.; Chen, D. Corrosion behavior of heat-resistant steel T91 in high-temperature supercritical carbon dioxide with impurity O2, SO2 or H2S. J. Supercrit. Fluids 2023, 198, 105936. [Google Scholar] [CrossRef]
- Schmidt, J.; Scheiffele, M.; Crippa, M.; Peterson, P.F.; Urquiza, E.; Sridharan, K.; Olson, L.C.; Anderson, M.H.; Allen, T.R.; Chen, Y. Design, Fabrication, and Testing of Ceramic Plate-Type Heat Exchangers with Integrated Flow Channel Design. Int. J. Appl. Ceram. Technol. 2011, 8, 1073–1086. [Google Scholar] [CrossRef]
- Zhu, T.; Xiang, M.; Zhang, L.; Zhang, S.; Sun, Z.; Zhang, J.; Xing, H.; Hu, D. Design and manufacturing of Z-shaped silicon carbide printed circuit board heat exchanger. J. Supercrit. Fluids 2025, 225, 106709. [Google Scholar] [CrossRef]
- HEXCES Technical Brochure: Compact Platelet Heat Exchangers. Available online: https://www.hexces.com/ (accessed on 9 August 2025).
- Sapkota, G.; Ghadai, R.K.; Čep, R.; Shanmugasundar, G.; Chohan, J.S.; Kalita, K. Enhancing efficiency in photo chemical machining: A multivariate decision-making approach. Front. Mech. Eng. 2024, 10, 1325018. [Google Scholar] [CrossRef]
- Yadav, R.; Jadhav, T.; Gadekar, T.; Patil, V.; Purandare, P.; Kulkarni, A.; Deshpande, L.; Datrak, P. Experimental study on parameter evaluation of thin metal sheets using photochemical machining. J. Integr. Sci. Technol. 2025, 13, 1119. [Google Scholar] [CrossRef]
- Xin, F.M.T.; Wang, Q.-W. Experimental Study on Spray Etching of Printed Circuit Heat Exchanger Channels. J. Eng. Thermophys. 2017, 38, 2674–2678. [Google Scholar]
- Li, Z.; Shi, Y.; Xu, L.; Jin, J. Electrically-assisted deformation behavior and constitutive modeling of as-quenched 2219 aluminum alloy considering negative-to-positive strain rate sensitivity. Mater. Charact. 2025, 219, 114638. [Google Scholar] [CrossRef]
- Pan, F.; Meng, B.; Wan, M. Electrically assisted manufacturing of microchannels with enhanced filling quality and microstructural performance for thermal management. Int. J. Heat Mass Transf. 2023, 202, 123774. [Google Scholar] [CrossRef]
- Xin, F.; Ma, T.; Chen, Y.; Wang, Q. Study on chemical spray etching of stainless steel for printed circuit heat exchanger channels. Nucl. Eng. Des. 2019, 341, 91–99. [Google Scholar] [CrossRef]
- Sabharwall, P.; Clark, D.E.; Mizia, R.E.; Glazoff, M.V.; McKellar, M.G. Diffusion-Welded Microchannel Heat Exchanger for Industrial Processes. J. Therm. Sci. Eng. Appl. 2013, 5, 011009. [Google Scholar] [CrossRef]
- Kim, J.K.; Shim, D.; Seon, C.; Yang, K.; Park, H.; Kim, D. Development of Printed Circuit Heat Exchanger for Hydrogen Station using Diffusion Bonding. J. Weld. Join. 2017, 35, 57–64. [Google Scholar] [CrossRef]
- Hu, R.; Ji, K.; Wang, X.; Wang, D.; Yang, Z. 316L stainless steel vacuum diffusion bonding joint microstructure and performance analysis. Trans. China Weld. Inst. 2023, 44, 1–6. [Google Scholar] [CrossRef]
- Song, C.H.; Cho, I.H.; Choi, J.S. A study on diffusion bonding performance of inconel 617 heat exchanger. Int. J. Precis. Eng. Manuf. 2015, 16, 957–963. [Google Scholar] [CrossRef]
- Saranam, V.R.; Paul, B.K. Feasibility of Using Diffusion Bonding for Producing Hybrid Printed Circuit Heat Exchangers for Nuclear Energy Applications. Procedia Manuf. 2018, 26, 560–569. [Google Scholar] [CrossRef]
- Zhao, Y.; Xie, B.-J.; Zhang, J.-L.; Wang, Q.-Q.; Xu, B.; Guo, J.; Jin, Z.-J.; Kang, R.-K.; Li, D.-Z. Effects of Surface Roughness on Interface Bonding Performance for 316H Stainless Steel in Hot-Compression Bonding. Acta Metall. Sin. Engl. Lett. 2023, 36, 771–788. [Google Scholar] [CrossRef]
- Peng, Y.; Li, Z.X.; Guo, W.; Xiong, J.T.; Li, J.L. Modeling of interfacial void closure and prediction of bonding time in solid-state diffusion bonding. J. Mater. Process. Technol. 2024, 324, 118267. [Google Scholar] [CrossRef]
- Peng, Y.; Li, J.; Li, Z.; Guo, Z.; Guo, W.; Xiong, J. Modeling of bonding pressure based on the plastic deformation mechanism of interfacial voids closure in solid-state diffusion bonding. Mater. Des. 2024, 245, 113239. [Google Scholar] [CrossRef]
- Chang, R.; Guo, Q.; Ma, Z.; Ding, R.; Liu, C.; Liu, Y. Kinetics of voids evolution during diffusion bonding of dissimilar metals on consideration of the realistic surface morphology: Modeling and experiments. Acta Mater. 2024, 276, 120121. [Google Scholar] [CrossRef]
- Wang, R.; Wang, P.; Bhatt, S.; Ovi, M.H.; Lee, H.; Stubbins, J.; Messner, M.C.; Desorcy, L.H.; Jentz, I.; Chen, L.; et al. Phase-field modeling of diffusion bonding in 316H stainless steel: Impact of processing conditions on grain morphology and bonding quality. Mater. Sci. Eng. A 2025, 945, 149051. [Google Scholar] [CrossRef]
- Tang, J.; Liu, M.; Huang, Y.; Liu, G.; Zang, J.; Liu, S. Effect of manufacturing deviations on the thermohydraulic performance of printed circuit heat exchangers with zigzag channels. Appl. Therm. Eng. 2023, 219, 119496. [Google Scholar] [CrossRef]
- Wang, B.; Shen, J.; Cheng, J.; Wang, Y. Numerical Improvement Using Flow and Heat Transfer Calculations of the Zigzag Geometry for Carbon Dioxide PCHEs. Energies 2022, 15, 2831. [Google Scholar] [CrossRef]
- Zhang, Y.-C.; Qin, S.-C.; Jiang, W.; Zhang, X.-C.; Tu, S.-T. Comprehensive performance evaluation of Zigzag mini-channel for printed circuit heat exchanger. Appl. Therm. Eng. 2025, 279, 127677. [Google Scholar] [CrossRef]
- Park, J.H.; Kim, M.H. Experimental investigation on comprehensive thermal-hydraulic performance of supercritical CO2 in a NACA 0020 airfoil fin printed circuit heat exchanger. Int. J. Heat Mass Transf. 2024, 220, 124947. [Google Scholar] [CrossRef]
- Ma, T.; Xin, F.; Li, L.; Xu, X.-Y.; Chen, Y.-T.; Wang, Q.-W. Effect of fin-endwall fillet on thermal hydraulic performance of airfoil printed circuit heat exchanger. Appl. Therm. Eng. 2015, 89, 1087–1095. [Google Scholar] [CrossRef]
- Qin, S.-C.; Zhang, Y.-C.; Jiang, W.; Zhang, X.-C.; Tu, S.-T. Structure optimization and design of zigzag mini-channel for printed circuit heat exchanger. Appl. Therm. Eng. 2025, 262, 125207. [Google Scholar] [CrossRef]
- Chen, M.; Sun, X.; Christensen, R.N.; Skavdahl, I.; Utgikar, V.; Sabharwall, P. Pressure drop and heat transfer characteristics of a high-temperature printed circuit heat exchanger. Appl. Therm. Eng. 2016, 108, 1409–1417. [Google Scholar] [CrossRef]
- Jin, F.; Chen, D.; Hu, L.; Huang, Y.; Zeng, H.; Wang, J. Thermo-Hydraulic performance of printed circuit heat exchanger as precooler in supercritical CO2 Brayton cycle. Appl. Therm. Eng. 2022, 210, 118341. [Google Scholar] [CrossRef]
- Ngo, T.L.; Kato, Y.; Nikitin, K.; Ishizuka, T. Heat transfer and pressure drop correlations of microchannel heat exchangers with S-shaped and zigzag fins for carbon dioxide cycles. Exp. Therm. Fluid Sci. 2007, 32, 560–570. [Google Scholar] [CrossRef]
- Kim, D.E.; Kim, M.H.; Cha, J.E.; Kim, S.O. Numerical investigation on thermal–hydraulic performance of new printed circuit heat exchanger model. Nucl. Eng. Des. 2008, 238, 3269–3276. [Google Scholar] [CrossRef]
- Mylavarapu, S.K.; Sun, X.; Glosup, R.E.; Christensen, R.N.; Patterson, M.W. Thermal hydraulic performance testing of printed circuit heat exchangers in a high-temperature helium test facility. Appl. Therm. Eng. 2014, 65, 605–614. [Google Scholar] [CrossRef]
- Xu, P.; Zhou, T.; Fu, Z.; Mao, S.; Chen, J.; Jiang, Y. Heat transfer performance of liquid lead–bismuth eutectic and supercritical carbon dioxide in double D-type straight channel. Appl. Therm. Eng. 2023, 219, 119484. [Google Scholar] [CrossRef]
- Li, X.; Su, X.; Gu, L.; Liu, D.; Wang, G.; Wang, X.; Guo, Y. Investigation on thermo-hydraulic characteristic of lead–bismuth eutectic and supercritical carbon dioxide in a straight-channel printed circuit heat exchanger. Appl. Therm. Eng. 2024, 240, 122294. [Google Scholar] [CrossRef]
- Wang, Q.; Xu, B.; Huang, X.; Chen, Q.; Wang, H. Heat transfer and flow characteristics of straight-type PCHEs with rectangular channels of different widths. Nucl. Eng. Des. 2022, 391, 111734. [Google Scholar] [CrossRef]
- Xu, J.; Cheng, K.; Qin, J.; Wang, C.; Liu, Z.; Liu, X. Structure effect on thermal-hydraulic performance in liquid metal—Aviation kerosene printed circuit heat exchanger. Appl. Therm. Eng. 2023, 220, 119741. [Google Scholar] [CrossRef]
- Wei, M.; Zhu, B.; He, J.; Gong, K. A new channel structure for strengthening heat transfer of SCO2 printed circuit heat exchanger (PCHE): Variable sectional semicircular channel. Front. Energy Res. 2023, 11, 1286376. [Google Scholar] [CrossRef]
- Khoshvaght-Aliabadi, M.; Ghodrati, P.; Kang, Y.T. Thermohydraulic Characteristics of Printed Circuit Recuperators in a Supercritical CO2 Brayton Cycle with Nonuniform Minichannels. Int. J. Energy Res. 2023, 2023, 3765515. [Google Scholar] [CrossRef]
- Chen, Y.; Liu, Z.; He, D. Numerical study on enhanced heat transfer and flow characteristics of supercritical methane in a square mini-channel with dimple array. Int. J. Heat Mass Transf. 2020, 158, 119729. [Google Scholar] [CrossRef]
- Aneesh, A.M.; Sharma, A.; Srivastava, A.; Vyas, K.N.; Chaudhuri, P. Thermal-hydraulic characteristics and performance of 3D straight channel based printed circuit heat exchanger. Appl. Therm. Eng. 2016, 98, 474–482. [Google Scholar] [CrossRef]
- Han, Z.; Guo, J.; Huai, X. Theoretical analysis of a novel PCHE with enhanced rib structures for high-power supercritical CO2 Brayton cycle system based on solar energy. Energy 2023, 270, 126928. [Google Scholar] [CrossRef]
- Fu, Y.; Li, Y.; Xu, J.; Zhang, Y.; Yin, J.; Ma, S.; Xie, G. Thermal performance of integration between semi-circular channels and connecting pipes in PCHE employed for SCO2 Brayton cycle. Numer. Heat Transf. Part A Appl. 2025, 86, 709–734. [Google Scholar] [CrossRef]
- Seo, J.-W.; Kim, Y.-H.; Kim, D.; Choi, Y.-D.; Lee, K.-J. Heat Transfer and Pressure Drop Characteristics in Straight Microchannel of Printed Circuit Heat Exchangers. Entropy 2015, 17, 3438–3457. [Google Scholar] [CrossRef]
- Hou, Y.; Tang, G. Thermal-Hydraulic-Structural Analysis and Design Optimization for Micron-Sized Printed Circuit Heat Exchanger. J. Therm. Sci. 2019, 28, 252–261. [Google Scholar] [CrossRef]
- Guo, J.; Huai, X. Performance Analysis of Printed Circuit Heat Exchanger for Supercritical Carbon Dioxide. J. Heat Transf. 2017, 139, 061801. [Google Scholar] [CrossRef]
- Li, H.; Zhang, Y.; Zhang, L.; Yao, M.; Kruizenga, A.; Anderson, M. PDF-based modeling on the turbulent convection heat transfer of supercritical CO2 in the printed circuit heat exchangers for the supercritical CO2 Brayton cycle. Int. J. Heat Mass Transf. 2016, 98, 204–218. [Google Scholar] [CrossRef]
- Liu, B.; Lu, M.; Shui, B.; Sun, Y.; Wei, W. Thermal-hydraulic performance analysis of printed circuit heat exchanger precooler in the Brayton cycle for supercritical CO2 waste heat recovery. Appl. Energy 2022, 305, 117923. [Google Scholar] [CrossRef]
- Ma, T.; Zhang, P.; Deng, T.; Ke, H.; Lin, Y.; Wang, Q. Thermal-hydraulic characteristics of printed circuit heat exchanger used for floating natural gas liquefaction. Renew. Sustain. Energy Rev. 2021, 137, 110606. [Google Scholar] [CrossRef]
- Zhou, Y.; Yin, D.; Guo, X.; Dong, C. Numerical analysis of the thermal and hydraulic characteristics of CO2/propane mixtures in printed circuit heat exchangers. Int. J. Heat Mass Transf. 2022, 185, 122434. [Google Scholar] [CrossRef]
- Gkountas, A.A.; Benos, L.T.; Sofiadis, G.N.; Sarris, I.E. A printed-circuit heat exchanger consideration by exploiting an Al2O3-water nanofluid: Effect of the nanoparticles interfacial layer on heat transfer. Therm. Sci. Eng. Prog. 2021, 22, 100818. [Google Scholar] [CrossRef]
- Lu, P.; Wei, J.; Yan, X.; Yang, Q. Numerical Research on the Heat-Transfer Enhancement of Printed Circuit Heat Exchanger in the Presence of Pulsating Flow. J. Therm. Sci. Eng. Appl. 2023, 15, 071009. [Google Scholar] [CrossRef]
- Xu, J.; Ma, Y.; Han, Z.; Wang, Q.; Ma, T. Thermal design of printed circuit heat exchanger used for lead-bismuth fast reactor. Appl. Therm. Eng. 2023, 226, 120343. [Google Scholar] [CrossRef]
- Zhu, Q.; Tan, X.; Barari, B.; Caccia, M.; Strayer, A.R.; Pishahang, M.; Sandhage, K.H.; Henry, A. Design of a 2 MW ZrC/W-based molten-salt-to-sCO2 PCHE for concentrated solar power. Appl. Energy 2021, 300, 117313. [Google Scholar] [CrossRef]
- Yoon, S.-J.; Sabharwall, P.; Kim, E.-S. Numerical study on crossflow printed circuit heat exchanger for advanced small modular reactors. Int. J. Heat Mass Transf. 2014, 70, 250–263. [Google Scholar] [CrossRef]
- Chen, M.; Sun, X.; Christensen, R.N.; Shi, S.; Skavdahl, I.; Utgikar, V.; Sabharwall, P. Experimental and numerical study of a printed circuit heat exchanger. Ann. Nucl. Energy 2016, 97, 221–231. [Google Scholar] [CrossRef]
- Ren, Z.; Zhao, C.-R.; Jiang, P.-X.; Bo, H.-L. Investigation on local convection heat transfer of supercritical CO2 during cooling in horizontal semicircular channels of printed circuit heat exchanger. Appl. Therm. Eng. 2019, 157, 113697. [Google Scholar] [CrossRef]
- Zhang, H.; Guo, J.; Huai, X.; Cheng, K.; Cui, X. Studies on the thermal-hydraulic performance of zigzag channel with supercritical pressure CO2. J. Supercrit. Fluids 2019, 148, 104–115. [Google Scholar] [CrossRef]
- Pan, J.; Wang, J.; Tang, L.; Bai, J.; Li, R.; Lu, Y.; Wu, G. Numerical investigation on thermal-hydraulic performance of a printed circuit LNG vaporizer. Appl. Therm. Eng. 2020, 165, 114447. [Google Scholar] [CrossRef]
- Kim, I.H.; No, H.C. Physical model development and optimal design of PCHE for intermediate heat exchangers in HTGRs. Nucl. Eng. Des. 2012, 243, 243–250. [Google Scholar] [CrossRef]
- Yu, P.; Liu, H.; Xue, J.; Zhang, Y.; Che, D. Thermo-hydraulic performance of a cryogenic printed circuit heat exchanger for liquid air energy storage. Appl. Therm. Eng. 2023, 219, 119429. [Google Scholar] [CrossRef]
- Yin, H.; Ma, Y.; Jia, G.; Chen, J. Design Analysis of a Helium Xenon-Printed Circuit Heat Exchanger for a Closed Brayton Cycle Microtransport Reactor. Int. J. Energy Res. 2023, 2023, 6444614. [Google Scholar] [CrossRef]
- Yang, Y.; Li, H.; Yao, M.; Gao, W.; Zhang, Y.; Zhang, L. Investigation on the effects of narrowed channel cross-sections on the heat transfer performance of a wavy-channeled PCHE. Int. J. Heat Mass Transf. 2019, 135, 33–43. [Google Scholar] [CrossRef]
- Wang, Q.; Huang, X.; Xu, B.; Chen, Q.; Wang, H. Numerical Study on Heat Transfer and Flow Characteristics of Supercritical CO2 in Printed Circuit Heat Exchangers with Zigzag Channels. Heat Transf. Eng. 2023, 44, 2127–2143. [Google Scholar] [CrossRef]
- Cavalcanti Alvarez, R.; Sarmiento, A.P.C.; Cisterna, L.H.R.; Milanese, F.H.; Mantelli, M.B.H. Heat transfer investigation of a 90° zigzag channel diffusion-bonded heat exchanger. Appl. Therm. Eng. 2021, 190, 116823. [Google Scholar] [CrossRef]
- Aakre, S.R.; Anderson, M.H. Pressure drop and heat transfer characteristics of nitrate salt and supercritical CO2 in a diffusion-bonded heat exchanger. Int. J. Heat Mass Transf. 2022, 189, 122691. [Google Scholar] [CrossRef]
- Baik, S.; Kim, S.G.; Lee, J.; Lee, J.I. Study on CO2—Water printed circuit heat exchanger performance operating under various CO2 phases for S-CO2 power cycle application. Appl. Therm. Eng. 2017, 113, 1536–1546. [Google Scholar] [CrossRef]
- Lee, S.-M.; Kim, K.-Y. Comparative study on performance of a zigzag printed circuit heat exchanger with various channel shapes and configurations. Heat Mass Transf. 2013, 49, 1021–1028. [Google Scholar] [CrossRef]
- Zhao, Z.; Zhou, Y.; Ma, X.; Chen, X.; Li, S.; Yang, S. Effect of Different Zigzag Channel Shapes of PCHEs on Heat Transfer Performance of Supercritical LNG. Energies 2019, 12, 2085. [Google Scholar] [CrossRef]
- Lee, S.Y.; Park, B.G.; Chung, J.T. Numerical studies on thermal hydraulic performance of zigzag-type printed circuit heat exchanger with inserted straight channels. Appl. Therm. Eng. 2017, 123, 1434–1443. [Google Scholar] [CrossRef]
- Bi, J.; Ma, J.; Zhang, X.; Zhou, H.; Wang, Q.; Chen, Y.; Ma, T. Experimental study on thermal–hydraulic performance of a nature-inspired mini-channel heat exchanger manufactured by 3D printing. Appl. Therm. Eng. 2024, 257, 124309. [Google Scholar] [CrossRef]
- Liu, S.; Gao, C.; Liu, M.; Chen, Y.; Tang, J.; Huang, Y.; Zhu, X.; Xing, T. An improved zigzag-type printed circuit heat exchanger for supercritical CO2 Brayton cycles. Ann. Nucl. Energy 2023, 183, 109653. [Google Scholar] [CrossRef]
- Aneesh, A.M.; Sharma, A.; Srivastava, A.; Chaudhury, P. Effects of wavy channel configurations on thermal-hydraulic characteristics of Printed Circuit Heat Exchanger (PCHE). Int. J. Heat Mass Transf. 2018, 118, 304–315. [Google Scholar] [CrossRef]
- Ji, Y.; Xing, K.; Cen, K.; Ni, M.; Xu, H.; Xiao, G. Numerical Study on Flow and Heat Transfer Characteristics of Trapezoidal Printed Circuit Heat Exchanger. Micromachines 2021, 12, 1589. [Google Scholar] [CrossRef]
- Ji, Y.; Wang, Z.; Wang, M.; Liu, Y.; Xu, H.; Zhu, P.; Ma, S.; Yang, Z.; Xiao, G. Experimental and Numerical Study on Thermal Hydraulic Performance of Trapezoidal Printed Circuit Heat Exchanger for Supercritical CO2 Brayton Cycle. Energies 2022, 15, 4940. [Google Scholar] [CrossRef]
- Li, Y.; Qiu, Z.; Cui, D.; Wang, Z.; Zhang, J.; Ji, Y. Numerical investigation on the thermal-hydraulic performance of helical twine printed circuit heat exchanger. Int. Commun. Heat Mass Transf. 2021, 128, 105596. [Google Scholar] [CrossRef]
- Sung, J.; Lee, J.Y. Effect of tangled channels on the heat transfer in a printed circuit heat exchanger. Int. J. Heat Mass Transf. 2017, 115, 647–656. [Google Scholar] [CrossRef]
- Saeed, M.; Kim, M.-H. Thermal-hydraulic analysis of sinusoidal fin-based printed circuit heat exchangers for supercritical CO2 Brayton cycle. Energy Convers. Manag. 2019, 193, 124–139. [Google Scholar] [CrossRef]
- Wang, W.; Ding, L.; Niu, M.; Li, B.; Shuai, Y.; Sunden, B. Numerical investigation of conjugated heat transfer mechanisms of supercritical hydrogen-helium in PCHE channels. Numer. Heat Transf. Part A Appl. 2025, 86, 4158–4179. [Google Scholar] [CrossRef]
- Yin, H.; Ma, Y.; Chen, J.; Wu, J.; Jia, G.; Fu, B. Experimental investigation of the thermal-hydraulic characteristics of a printed circuit heat exchanger in the helium-xenon Brayton cycle. Int. J. Heat Mass Transf. 2024, 229, 125733. [Google Scholar] [CrossRef]
- Chen, M.; Sun, X.; Christensen, R.N.; Skavdahl, I.; Utgikar, V.; Sabharwall, P. Dynamic behavior of a high-temperature printed circuit heat exchanger: Numerical modeling and experimental investigation. Appl. Therm. Eng. 2018, 135, 246–256. [Google Scholar] [CrossRef]
- Zhou, X.; Zhang, S.; Guo, Y.; Li, X.; Wang, H.; Bao, W. Study on coupled heat transfer of pyrolytic kerosene and supercritical CO2 in zigzag-type PCHE used for hypersonic vehicle power generation system. Appl. Therm. Eng. 2024, 247, 123101. [Google Scholar] [CrossRef]
- Zhao, Z.; Zhao, K.; Jia, D.; Jiang, P.; Shen, R. Numerical Investigation on the Flow and Heat Transfer Characteristics of Supercritical Liquefied Natural Gas in an Airfoil Fin Printed Circuit Heat Exchanger. Energies 2017, 10, 1828. [Google Scholar] [CrossRef]
- Cui, X.; Guo, J.; Huai, X.; Cheng, K.; Zhang, H.; Xiang, M. Numerical study on novel airfoil fins for printed circuit heat exchanger using supercritical CO2. Int. J. Heat Mass Transf. 2018, 121, 354–366. [Google Scholar] [CrossRef]
- Li, Z.; Zhang, S.; Yang, X. Evaluation and development of Nusselt number and friction factor correlations for airfoil-fin printed circuit heat exchangers. Int. J. Heat Mass Transf. 2025, 253, 127512. [Google Scholar] [CrossRef]
- Ding, M.; Chen, Y.; Fu, Y. Thermo-hydraulic characteristics of high-temperature molten salt printed circuit heat exchanger. Nucl. Tech. 2024, 47, 126–136. [Google Scholar]
- Meng, X.; Yuan, Q.; Li, Y.; Lin, X.; Liu, N. Numerical Analysis of the Thermal–Hydraulic Performance of Supercritical Liquefied Natural Gas in Airfoil Fin PCHEs. J. Therm. Sci. Eng. Appl. 2023, 16, 011010. [Google Scholar] [CrossRef]
- Li, Z.; Lu, D.; Wang, X.; Cao, Q. Analysis on the flow and heat transfer performance of SCO2 in airfoil channels with different structural parameters. Int. J. Heat Mass Transf. 2024, 219, 124846. [Google Scholar] [CrossRef]
- Deng, M.; Ke, J.; Ding, J.; Yu, G.; Guo, S.; Liang, Y. Numerical study on thermohydraulic performance of PCHE with symmetrical/asymmetrical airfoil fins. Prog. Nucl. Energy 2026, 190, 105963. [Google Scholar] [CrossRef]
- Xu, X.; Ma, T.; Li, L.; Zeng, M.; Chen, Y.; Huang, Y.; Wang, Q. Optimization of fin arrangement and channel configuration in an airfoil fin PCHE for supercritical CO2 cycle. Appl. Therm. Eng. 2014, 70, 867–875. [Google Scholar] [CrossRef]
- Tsuzuki, N.; Kato, Y.; Ishiduka, T. High performance printed circuit heat exchanger. Appl. Therm. Eng. 2007, 27, 1702–1707. [Google Scholar] [CrossRef]
- Xu, X.Y.; Wang, Q.W.; Li, L.; Ekkad, S.V.; Ma, T. Thermal-Hydraulic Performance of Different Discontinuous Fins Used in a Printed Circuit Heat Exchanger for Supercritical CO2. Numer. Heat Transf. Part A Appl. 2015, 68, 1067–1086. [Google Scholar] [CrossRef]
- Liu, C.; Li, Q.; Zou, Y.; Xu, H. Optimization of structural parameters and thermal-hydraulic numerical simulation of printed circuit heat exchanger with airfoil fins. Nucl. Tech. 2021, 44, 110602. [Google Scholar]
- Zhu, C.-Y.; Guo, Y.; Yang, H.-Q.; Ding, B.; Duan, X.-Y. Investigation of the flow and heat transfer characteristics of helium gas in printed circuit heat exchangers with asymmetrical airfoil fins. Appl. Therm. Eng. 2021, 186, 116478. [Google Scholar] [CrossRef]
- Pidaparti, S.R.; Anderson, M.H.; Ranjan, D. Experimental investigation of thermal-hydraulic performance of discontinuous fin printed circuit heat exchangers for supercritical CO2 power cycles. Exp. Therm Fluid Sci. 2019, 106, 119–129. [Google Scholar] [CrossRef]
- Wu, J.; Li, H.; Yang, Y.; Zhang, Y.; Yang, L. Study on the thermal-hydraulic characteristics of the printed circuit heat exchanger with rhombic fin channels. Therm. Power Gener. 2023, 52, 20–28. [Google Scholar]
- Chu, W.; Li, X.; Ma, T.; Zeng, M.; Wang, Q. Heat transfer and pressure drop performance of printed circuit heat exchanger with different fin structures. Chin. Sci. Bull. 2016, 62, 1788–1794. [Google Scholar] [CrossRef]
- Yang, Y.; Lu, Y.; Wei, H.; Wu, Y.; Gao, Q. Heat Transfer and Flow Friction Performance of Molten Salt and Supercritical CO2 in Printed Circuit Heat Exchanger. Heat Transf. Eng. 2024, 45, 642–656. [Google Scholar] [CrossRef]
- Yang, Y.; Lu, Y.; Wei, H.; Wu, Y.; Gao, Q. Numerical study of thermal-hydraulic performance of sCO2-molten salt printed circuit heat exchanger with discontinuous fins channel. Numer. Heat Transf. Part A Appl. 2023, 84, 198–218. [Google Scholar] [CrossRef]
- Ma, Y.; Hou, Q.; Wang, T. Performance study on a printed circuit heat exchanger composed of novel airfoil fins for supercritical CO2 cycle cooling system. Therm. Sci. 2023, 27, 891–903. [Google Scholar] [CrossRef]
- Wu, J.; Xiao, J. Numerical study of crossed airfoil fins in a printed circuit heat exchanger. Appl. Therm. Eng. 2023, 230, 120646. [Google Scholar] [CrossRef]
- Wang, K.; Zhang, X.-Y.; Zhang, Z.-D.; Min, C.-H. Three-dimensional shape optimization of fins in a printed circuit recuperator using S-CO2 as the heat-transfer fluid. Int. J. Heat Mass Transf. 2022, 192, 122910. [Google Scholar] [CrossRef]
- Yang, S.; Zhang, Q.; Cui, Y.; Liu, B.; Yu, C. Experimental and numerical studies on the impact of different secondary vein cross-sectional shapes on leaf vein bionic PCHE. Appl. Therm. Eng. 2025, 278, 127213. [Google Scholar] [CrossRef]
- Han, Z.; Guo, J.; Huai, X. Optimization method of a novel airfoil fin heat exchanger based on the entransy dissipation theory. Sci. Sin. Technol. 2021, 51, 1219–1230. [Google Scholar] [CrossRef]
- Xi, K.; Zhao, X.; Xie, Z.; Meng, F.; Lu, Z.; Ji, X. Thermal-Hydraulic Characteristics of Carbon Dioxide in Printed Circuit Heat Exchangers with Staggered Airfoil Fins. Processes 2023, 11, 2244. [Google Scholar] [CrossRef]
- Tang, L.-H.; Pan, J.; Sundén, B. Investigation on Thermal-Hydraulic Performance in a Printed Circuit Heat Exchanger with Airfoil and Vortex Generator Fins for Supercritical Liquefied Natural Gas. Heat Transf. Eng. 2020, 42, 803–823. [Google Scholar] [CrossRef]
- Yang, H.; Li, J.; Wei, H.; Du, X.; Wu, H. Study on Thermal–Hydraulic Characteristics of Novel Channels for Printed Circuit Heat Exchanger Using Supercritical CO2. J. Therm. Sci. Eng. Appl. 2023, 15, 111005. [Google Scholar] [CrossRef]
- Zhang, C.; Liu, R.; Song, Q.; Lin, H.; Wang, Q. Investigation of the thermal-hydraulic performance in airfoil-channel PCHE with vortex generators inspired by barchan dunes. Int. Commun. Heat Mass Transf. 2025, 167, 109425. [Google Scholar] [CrossRef]
- Hong-Yuan, S.; Hua, L.; Jian-Guo, X.; Yu, Q.; Ya-Ling, H. Study on Flow and Heat Transfer Characteristics of an Airfoil Printed CircuitHeat Exchanger with Dimples. J. Eng. Thermophys. 2019, 40, 857–862. [Google Scholar]
- Wen, J.; Ma, H.; Xu, G.; Dong, B.; Liu, Z.; Zhuang, L. Experimental and numerical study on the thermal and hydraulic characteristics of an improved PCHE with high-viscosity fluid. Appl. Therm. Eng. 2025, 271, 126345. [Google Scholar] [CrossRef]
- Chang, H.; Han, Z.; Li, X.; Ma, T.; Wang, Q. Experimental study on heat transfer performance of sCO2 near pseudo-critical point in airfoil-fin PCHE from viewpoint of average thermal-resistance ratio. Int. J. Heat Mass Transf. 2022, 196, 123257. [Google Scholar] [CrossRef]
- Li, Z.; Lu, D.; Lin, M.; Cao, Q. Investigation of the thermal-hydraulic characteristics of SCO2 in a modified hybrid airfoil channel. Energy 2024, 308, 132838. [Google Scholar] [CrossRef]
- Ma, T.; Zhang, P.; Shi, H.; Chen, Y.; Wang, Q. Prediction of flow maldistribution in printed circuit heat exchanger. Int. J. Heat Mass Transf. 2020, 152, 119560. [Google Scholar] [CrossRef]
- Baek, S.; Lee, C.; Jeong, S. Effect of flow maldistribution and axial conduction on compact microchannel heat exchanger. Cryogenics 2014, 60, 49–61. [Google Scholar] [CrossRef]
- Chu, W.-X.; Bennett, K.; Cheng, J.; Chen, Y.-T.; Wang, Q.-W. Numerical study on a novel hyperbolic inlet header in straight-channel printed circuit heat exchanger. Appl. Therm. Eng. 2019, 146, 805–814. [Google Scholar] [CrossRef]
- Lee, S.-M.; Koo, G.-W.; Kim, K.-Y. Parametric study on hydraulic performance of an inlet plenum in a printed-circuit heat exchanger. Sci. China Technol. Sci. 2013, 56, 2137–2142. [Google Scholar] [CrossRef]
- Wang, W.; Niu, M.; Tan, Y.; Li, B.; Shuai, Y. Investigation on Flow Maldistribution and Thermo-Hydraulic Performance of PCHEs with Spoiler Perforated Boards. Energies 2022, 15, 6518. [Google Scholar] [CrossRef]
- Pasquier, U.; Chu, W.X.; Zeng, M.; Chen, Y.T.; Wang, Q.W.; Ma, T. CFD simulation and optimization of fluid flow distribution inside printed circuit heat exchanger headers. Numer. Heat Transf. Part A Appl. 2016, 69, 710–726. [Google Scholar] [CrossRef]
- Jin, F.; Chen, D.; Hu, L.; Huang, Y.; Bu, S. Numerical study on flow distribution of supercritical CO2 in multiple channels of printed circuit heat exchanger. Appl. Therm. Eng. 2023, 234, 121185. [Google Scholar] [CrossRef]
- Son, S.; Lee, Y.; Lee, J.I. Development of an advanced printed circuit heat exchanger analysis code for realistic flow path configurations near header regions. Int. J. Heat Mass Transf. 2015, 89, 242–250. [Google Scholar] [CrossRef]
- Xu, A.; Huang, Y.; Wang, J. An Experimental Study on a Straight-Channel Printed Circuit Heat Exchanger for Supercritical CO2 Power Cycle Applications. In Proceedings of the 2018 26th International Conference on Nuclear Engineering, London, UK, 22–26 July 2018. [Google Scholar]
- Liu, S.-H.; Huang, Y.-P.; Wang, J.-F.; Liu, R.-L.; Zang, J.-G. Experimental study of thermal-hydraulic performance of a printed circuit heat exchanger with straight channels. Int. J. Heat Mass Transf. 2020, 160, 120109. [Google Scholar] [CrossRef]
- Meshram, A.; Jaiswal, A.K.; Khivsara, S.D.; Ortega, J.D.; Ho, C.; Bapat, R.; Dutta, P. Modeling and analysis of a printed circuit heat exchanger for supercritical CO2 power cycle applications. Appl. Therm. Eng. 2016, 109, 861–870. [Google Scholar] [CrossRef]
- Liu, S.-h.; Huang, Y.-p.; Wang, J.-f.; Liu, R.-l. Experimental study on transitional flow in straight channels of printed circuit heat exchanger. Appl. Therm. Eng. 2020, 181, 115950. [Google Scholar] [CrossRef]
- Zhou, Y.; Yin, D.; Guo, X. Flow and heat transfer performance of molten salt and CO2-based mixtures in printed circuit heat exchangers. Appl. Therm. Eng. 2023, 224, 120104. [Google Scholar] [CrossRef]
- Nikitin, K.; Kato, Y.; Ngo, L. Printed circuit heat exchanger thermal–hydraulic performance in supercritical CO2 experimental loop. Int. J. Refrig. 2006, 29, 807–814. [Google Scholar] [CrossRef]
- Kim, I.H.; No, H.C.; Lee, J.I.; Jeon, B.G. Thermal hydraulic performance analysis of the printed circuit heat exchanger using a helium test facility and CFD simulations. Nucl. Eng. Des. 2009, 239, 2399–2408. [Google Scholar] [CrossRef]
- Kim, I.H.; No, H.C. Thermal hydraulic performance analysis of a printed circuit heat exchanger using a helium–water test loop and numerical simulations. Appl. Therm. Eng. 2011, 31, 4064–4073. [Google Scholar] [CrossRef]
- Kim, S.G.; Lee, Y.; Ahn, Y.; Lee, J.I. CFD aided approach to design printed circuit heat exchangers for supercritical CO2 Brayton cycle application. Ann. Nucl. Energy 2016, 92, 175–185. [Google Scholar] [CrossRef]
- Yoon, S.-J.; O’Brien, J.; Chen, M.; Sabharwall, P.; Sun, X. Development and validation of Nusselt number and friction factor correlations for laminar flow in semi-circular zigzag channel of printed circuit heat exchanger. Appl. Therm. Eng. 2017, 123, 1327–1344. [Google Scholar] [CrossRef]
- Jiang, Y.; Liese, E.; Zitney, S.E.; Bhattacharyya, D. Design and dynamic modeling of printed circuit heat exchangers for supercritical carbon dioxide Brayton power cycles. Appl. Energy 2018, 231, 1019–1032. [Google Scholar] [CrossRef]
- Chu, W.; Li, X.; Chen, Y.; Wang, Q.; Ma, T. Experimental Study on Small Scale Printed Circuit Heat Exchanger with Zigzag Channels. Heat Transf. Eng. 2020, 42, 723–735. [Google Scholar] [CrossRef]
- Saeed, M.; Berrouk, A.S.; Salman Siddiqui, M.; Ali Awais, A. Numerical investigation of thermal and hydraulic characteristics of sCO2-water printed circuit heat exchangers with zigzag channels. Energy Convers. Manag. 2020, 224, 113375. [Google Scholar] [CrossRef]
- Cheng, K.; Zhou, J.; Huai, X.; Guo, J. Experimental exergy analysis of a printed circuit heat exchanger for supercritical carbon dioxide Brayton cycles. Appl. Therm. Eng. 2021, 192, 116882. [Google Scholar] [CrossRef]
- Zhang, H.; Cheng, K.; Huai, X.; Zhou, J.; Guo, J. Experimental and Numerical Study of an 80-kW Zigzag Printed Circuit Heat Exchanger for Supercritical CO2 Brayton Cycle. J. Therm. Sci. 2021, 30, 1289–1301. [Google Scholar] [CrossRef]
- Katz, A.; Aakre, S.R.; Anderson, M.H.; Ranjan, D. Experimental investigation of pressure drop and heat transfer in high temperature supercritical CO2 and helium in a printed-circuit heat exchanger. Int. J. Heat Mass Transf. 2021, 171, 121089. [Google Scholar] [CrossRef]
- Cai, W.H.; Li, Y.; Li, Q.; Wang, Y.; Chen, J. Numerical investigation on thermal–hydraulic performance of supercritical LNG in a Zigzag mini-channel of printed circuit heat exchanger. Appl. Therm. Eng. 2022, 214, 118760. [Google Scholar] [CrossRef]
- Liu, S.; Liu, M.; Liu, R.; Guo, R.; Huang, Y.; Zhu, X.; Han, B.; Huang, J.; Tang, J. Thermal-hydraulic performance of zigzag channels with Bending number below unity for printed circuit heat exchanger. Appl. Therm. Eng. 2022, 215, 118989. [Google Scholar] [CrossRef]
- Aye, N.N.; Hemsuwan, W.; Uangpairoj, P.; Thumthae, C. Numerical Investigation of Zigzag Bending-Angle Channel Effects on Thermal Hydraulic Performance of Printed Circuit Heat Exchanger. J. Therm. Sci. 2023, 33, 56–69. [Google Scholar] [CrossRef]
- Liu, S.-H.; Liu, R.-L.; Huang, Y.-P.; Zhu, X.-L.; Yang, L.; Tang, J.; Han, B.; Xing, T.-Y.; Zhao, X.-B. Experimental study on flow and heat transfer of supercritical carbon dioxide in zigzag channels with bending angle 30° for advanced nuclear systems. Ann. Nucl. Energy 2023, 185, 109720. [Google Scholar] [CrossRef]
- Jin, F.; Yuan, D.; Chen, D.; Hu, L.; Huang, Y.; Bu, S. Experimental study on cooling heat transfer performance of supercritical CO2 in zigzag printed circuit heat exchanger. Int. J. Heat Mass Transf. 2023, 215, 124538. [Google Scholar] [CrossRef]
- Wang, C.; Che, S.; Shirvan, K.; Sun, X. CFD-aided development of thermal-hydraulic model for flow in mini-zigzag channels. Appl. Therm. Eng. 2025, 266, 125478. [Google Scholar] [CrossRef]
- Chung, S.; Lee, S.W.; Kim, N.; Shin, S.M.; Kim, M.H.; Jo, H. Experimental study of printed-circuit heat exchangers with airfoil and straight channels for optimized recuperators in nitrogen Brayton cycle. Appl. Therm. Eng. 2023, 218, 119348. [Google Scholar] [CrossRef]
- Chang, H.; Han, Z.; Li, X.; Ma, T.; Wang, Q. Experimental investigation on heat transfer performance based on average thermal-resistance ratio for supercritical carbon dioxide in asymmetric airfoil-fin printed circuit heat exchanger. Energy 2022, 254, 124164. [Google Scholar] [CrossRef]
- Han, Z.; Cui, X.; Guo, J.; Zhang, H.; Zhou, J.; Cheng, K.; Zhang, H.; Huai, X. Experimental and numerical studies on the thermal-hydraulic performance of a novel airfoil fins printed circuit heat exchanger. Int. J. Heat Mass Transf. 2023, 217, 124655. [Google Scholar] [CrossRef]
- Zhao, Z.; Zhang, Y.; Chen, X.; Ma, X.; Yang, S.; Li, S. Experimental and numerical investigation of thermal-hydraulic performance of supercritical nitrogen in airfoil fin printed circuit heat exchanger. Appl. Therm. Eng. 2020, 168, 114829. [Google Scholar] [CrossRef]
- Yoon, S.H.; No, H.C.; Kang, G.B. Assessment of straight, zigzag, S-shape, and airfoil PCHEs for intermediate heat exchangers of HTGRs and SFRs. Nucl. Eng. Des. 2014, 270, 334–343. [Google Scholar] [CrossRef]
- Chu, W.; Li, X.-h.; Ma, T.; Chen, Y.; Wang, Q. Study on hydraulic and thermal performance of printed circuit heat transfer surface with distributed airfoil fins. Appl. Therm. Eng. 2017, 114, 1309–1318. [Google Scholar] [CrossRef]
- Shi, H.-Y.; Li, M.-J.; Wang, W.-Q.; Qiu, Y.; Tao, W.-Q. Heat transfer and friction of molten salt and supercritical CO2 flowing in an airfoil channel of a printed circuit heat exchanger. Int. J. Heat Mass Transf. 2020, 150, 119006. [Google Scholar] [CrossRef]
- Kwon, J.G.; Kim, T.H.; Park, H.S.; Cha, J.E.; Kim, M.H. Optimization of airfoil-type PCHE for the recuperator of small scale brayton cycle by cost-based objective function. Nucl. Eng. Des. 2016, 298, 192–200. [Google Scholar] [CrossRef]
- Cal, E.; Li, L.; Ma, T.; Xu, X.; Zeng, M.; Wang, Q. Study on Heat Transfer and Pressure Drop Performances of Airfoil-shaped Printed Circuit Heat Exchanger. Chem. Eng. Trans. 2014, 39, 895–900. [Google Scholar]
- Liu, Y.; Shao, Y.; Zhong, W. Flow and heat transfer characteristics of airfoil printed circuit heat exchangers. J. Southeast Univ. Nat. Sci. Ed. 2022, 52, 320–327. [Google Scholar]
- Liu, X.; Cheng, K.; XiuLan, H. Numerical Study on Flow and Heat Transfer Performance of Airfoil Channel Heat Exchanger in Gas Turbine System. Proc. CSEE 2023, 43, 7160–7172. [Google Scholar]
- Ding, M.; Chen, Y.; Fu, Y. Thermal hydraulic performance analysis of printed circuit heat exchanger based on high temperature molten salt. Nucl. Tech. 2024, 47, 0253–3219. [Google Scholar]
- Jiang, T.; Li, M.-J.; Yang, J.-Q. Research on optimization of structural parameters for airfoil fin PCHE based on machine learning. Appl. Therm. Eng. 2023, 229, 120498. [Google Scholar] [CrossRef]
- Li, Q.; Zhan, Q.; Yu, S.; Sun, J.; Cai, W. Study on thermal-hydraulic performance of printed circuit heat exchangers with supercritical methane based on machine learning methods. Energy 2023, 282, 128711. [Google Scholar] [CrossRef]
- Saeed, M.; Berrouk, A.S.; Al Wahedi, Y.F.; Alam, K.; Singh, M.P.; Salman Siddiqui, M.; Almatrafi, E. A machine learning-based study of sCO2 cycle precooler’s design and performance with straight and zigzag channels. Appl. Therm. Eng. 2024, 236, 121522. [Google Scholar] [CrossRef]
- Wu, J.; Li, H.; Yang, Y.; Zhang, X.; Qiao, Y. Coupling Analysis of Mechanical Stress and Thermal Stress of Printed Circuit Heat Exchanger Core in Supercritical Carbon Dioxide Power Cycle. Proc. Chin. Soc. Electr. Eng. 2022, 42, 640–649. [Google Scholar]
- Wang, J.; Sun, Y.; Lu, M.; Yan, X.; Wang, J. Stress Intensity Simulation of Printed Circuit Heat Exchanger for S-CO2 Brayton Cycle. In Proceedings of the 2019 5th International Conference on Transportation Information and Safety (ICTIS), Liverpool, UK, 14–17 July 2019; pp. 406–410. [Google Scholar]
- Xu, Z.; Chen, W.; Lian, J.; Yang, X.; Wang, Q.; Chen, Y.; Ma, T. Study on mechanical stress of semicircular and rectangular channels in printed circuit heat exchangers. Energy 2022, 238, 121655. [Google Scholar] [CrossRef]
- de la Torre, R.; François, J.-L.; Lin, C.-X. Assessment of the design effects on the structural performance of the Printed Circuit Heat Exchanger under very high temperature condition. Nucl. Eng. Des. 2020, 365, 110713. [Google Scholar] [CrossRef]
- Simanjuntak, A.P.; Lee, J.-Y. Mechanical Integrity Assessment of Two-Side Etched Type Printed Circuit Heat Exchanger with Additional Elliptical Channel. Energies 2020, 13, 4711. [Google Scholar] [CrossRef]
- Xu, Z.; Tan, Y.; Liu, D.; Chen, W.; Zhang, X.; Yang, X.; Wang, Q.; Ma, T. Equivalent mechanical property calculation method of mini-channels in printed circuit heat exchanger. Nucl. Eng. Des. 2023, 412, 112468. [Google Scholar] [CrossRef]
- Bennett, K.; Chen, Y.-T. One-way coupled three-dimensional fluid-structure interaction analysis of zigzag-channel supercritical CO2 printed circuit heat exchangers. Nucl. Eng. Des. 2020, 358, 110434. [Google Scholar] [CrossRef]
- Jiang, T.; Li, M.; Wang, W.; Li, D.; Liu, Z. Fluid-Thermal-Mechanical Coupled Analysis and Optimized Design of Printed Circuit Heat Exchanger with Airfoil Fins of S-CO2 Brayton Cycle. J. Therm. Sci. 2022, 31, 2264–2280. [Google Scholar] [CrossRef]
- Aakre, S.R.; Jentz, I.W.; Anderson, M.H. Nuclear code case development of printed-circuit heat exchangers with thermal and mechanical performance testing. In Proceedings of the the 6th International Supercritical CO2 Power Cycles Symposium, Pittsburgh, PA, USA, 27–29 March 2018. [Google Scholar]
- Kapustenko, P.; Klemeš, J.J.; Arsenyeva, O. Plate heat exchangers fouling mitigation effects in heating of water solutions: A review. Renew. Sustain. Energy Rev. 2023, 179, 113283. [Google Scholar] [CrossRef]
- Xu, Z.; Sun, A.; Han, Z.; Yu, X.; Zhang, Y. Simulation of particle deposition in a plate-fin heat exchanger using a particle deposition model with a random function method. Powder Technol. 2019, 355, 145–156. [Google Scholar] [CrossRef]
- Kern, D. A theoretical analysis of thermal surface fouling. Br. Chem. Eng. 1959, 4, 258–262. [Google Scholar]
- Han, J.; Kim, S.; Kim, S.-J.; Lee, Y.-K.; Hur, D.H. Fouling behavior of a printed circuit steam generator under simulated operating conditions of a small modular reactor. Ann. Nucl. Energy 2022, 173, 109127. [Google Scholar] [CrossRef]
- Yang, M.; Crittenden, B. Fouling thresholds in bare tubes and tubes fitted with inserts. Appl. Energy 2012, 89, 67–73. [Google Scholar] [CrossRef][Green Version]

























| Reference | Method | Working Fluid | Geometry | Correlations | Application Range | |
|---|---|---|---|---|---|---|
| Xu et al. [155] | EXP. | sCO2 | Semicircular D = 2 mm | (1) | ||
| (2) | ||||||
| Chu et al. [29] | EXP. | sCO2 | Semicircular D = 1.4 mm | (3) | 4.29 Gr: Grashof number : bulk-to-wall density ratio | |
| (4) | ||||||
| Liu et al. [156] | EXP. | sCO2 | Semicircular D = 1.87 mm | (5) | 8.31 : wall-to-bulk specific heat ratio | |
| (6) | ||||||
| Li et al. [81] | EXP.+CFD | sCO2 | Semicircular D = 1.17 mm | (7) | / The corresponding application range is not provided in the referenced study. | |
| (8) | ||||||
| Liu et al. [82] | EXP.+CFD | sCO2 | Semicircular D = 2 mm | (9) | 7.2 | |
| (10) | ||||||
| Chen et al. [90] | EXP.+CFD | He | Semicircular D = 2 mm | (11) | 0.66 | |
| (12) | 0.66 | |||||
| Meshram et al. [157] | CFD | sCO2 | Semicircular D = 2 mm | (13) | Pr = 0.76 | |
| (14) | ||||||
| Hot side (600 K < T < 730 K): | (15) | Pr = 0.74 | ||||
| (16) | ||||||
| Cold side (400 K < T < 500 K): | (17) | Pr = 1.08 | ||||
| (18) | ||||||
| Cold side (500 K < T < 600 K): | (19) | Pr = 0.83 | ||||
| (20) | ||||||
| Semicircular D = 1.2∼2.6 mm | Hot side (500 K < T < 630 K): | (21) | 1.08 | |||
| (22) | ||||||
| Cold side (400 K < T < 500 K): | (23) | |||||
| (24) | ||||||
| Liu et al. [158] | CFD | sCO2 | Semicircular D = 1.87 mm | (25) | : threshold value of Reynolds number | |
| Ren et al. [91] | CFD | sCO2 | Semicircular D = 2.8 mm | (26) | : bulk-to-wall viscosity radio | |
| Chu et al. [149] | CFD | sCO2 | Semicircular D = 2.12 mm | (27) (28) | / | |
| Zhou et al. [159] | CFD | Molten salt | Semicircular D = 2 mm | (29) | 4.47 | |
| (30) | ||||||
| sCO2-based mixtures | Semicircular D = 2 mm | (31) | 1.45 : wall-to-bulk thermal conductivity | |||
| (32) | ||||||
| Reference | Method | Working Fluid | Geometry | Correlations | Application Range | |
|---|---|---|---|---|---|---|
| Nikitin et al. [160] | EXP. | sCO2 | Semicircular αhot = 32.5°, Dhot = 1.8 mm, Ph,hot = 9 mm αcold = 40°, Dcold = 1.9 mm, Ph,cold = 9 mm | (33) | ||
| (34) | ||||||
| (35) | ||||||
| (36) | ||||||
| Ngo et al. [65] | CFD | sCO2 | Rectangular α = 32.5°, Dy = 1.31 mm, Dz = 0.94 mm, Ph = 7.565 mm | (37) | ||
| (38) | ||||||
| Kim, et al. [161] | EXP. | He | Semicircular α = 15°, D = 1.51 mm, Ph = 24.6 mm | (39) | Pr = 0.66 | |
| (40) | ||||||
| Kim and No [162] | EXP | He | Semicircular α = 15°, D = 1.51 mm, Ph = 24.6 mm | (41) | : surface-to-bulk dynamic viscosity | |
| (42) | ||||||
| Chen et al. [63] | EXP | He | Semicircular α = 15°, D = 2 mm, Ph = 24.6 mm | (43) | ||
| (44) | ||||||
| Meshram et al. [157] | CFD | sCO2 | Semicircular α = 36°, D = 2 mm, Ph = 12 mm | (45) | ||
| (46) | ||||||
| (47) | ||||||
| (48) | ||||||
| (49) | ||||||
| (50) | ||||||
| (51) | ||||||
| (52) | ||||||
| Kim et al. [163] | CFD | sCO2 | Semicircular α32.5° = 32.5°, D32.5° = 1.8 mm, Ph32.5° = 9 mm A40° = 40°, D40° = 1.9 mm, Ph, 40° = 9 mm | (53) | ||
| (54) | ||||||
| (55) | ||||||
| (56) | ||||||
| Baik et al. [101] | EXP | sCO2 | Semicircular α = 32.5°, D = 1.8 mm, Ph = 9 mm | (57) | ||
| (58) | ||||||
| (59) | ||||||
| (60) | ||||||
| Yoon et al. [164] | CFD | sCO2 | Semicircular α = 90–150°, D = 2 mm, Ph = 5–40 mm | (61) | ||
| (62) | ||||||
| (63) | ||||||
| (64) | ||||||
| Jiang et al. [165] | / | sCO2 | (65) | |||
| (66) | ||||||
| (67) | ||||||
| (68) | ||||||
| Saeed and Kim [112] | CFD | sCO2 | Semicircular α = 40°, D = 1.81 mm, Ph = 9.0 mm | (69) | ||
| (70) | ||||||
| (71) | ||||||
| Chu et al. [166] | EXP | sCO2 Water | Semicircular α = 0–25°, D = 2.8 mm, Ph = 20 mm | (72) | : bulk-to-wall density radio | |
| Saeed et al. [167] | CFD | SCO2 | Semicircular α = 40°, D = 1.81 mm, Ph = 7.24 mm | (73) | ||
| (74) | ||||||
| (75) | ||||||
| (76) | ||||||
| Alvarez et al. [99] | EXP | Water | Square α = 45°, Dx = 3 mm, Ph = 13.51 mm | (77) | ||
| Cheng et al. [168] | EXP | sCO2 Water | Semicircular α = 32.5°, D = 1.5 mm, Ph = 9 mm | (78) | ||
| (79) | ||||||
| (80) | ||||||
| (81) | ||||||
| Zhang et al. [169] | EXP, CFD | sCO2 | Semicircular αhot = 32.5°, Dhot = 1.5 mm, Ph,hot = 9 mm αcold = 15°, Dcold = 1.6 mm, Ph,cold = 24.6 mm | (82) | ||
| (83) | ||||||
| Katz et al. [170] | EXP | sCO2 He | Semi-elliptical α = 37°, D = 1.4 mm, Ph = 7.4 mm | (84) | ||
| (85) | ||||||
| (86) | ||||||
| (87) | ||||||
| (88) | ||||||
| (89) | ||||||
| Cai, et al. [171] | CFD | sCO2 | Semicircular α = 15°, D = 1.5 mm, Ph = 24.6 mm | (90) | ||
| (91) | ||||||
| Liu, et al. [172] | EXP | sCO2 | Semicircular α = 15°, D = 1.87 mm, Ph = 7.24 mm | (92) | ||
| (93) | ||||||
| Aakre and Anderson [100] | EXP | Nitrate salt sCO2 Water | Hot side: elliptical αhot = 30°, Dhot = 1.75 mm, Ph,hot = 9.5 mm Cold side: semi-elliptical αcold = 37°, Dcold = 1.43 mm, Ph,cold = 7.2 mm | (94) | ||
| (95) | ||||||
| (96) | ||||||
| (97) | ||||||
| (98) | ||||||
| (99) | ||||||
| Aye et al. [173] | CFD | He | Semicircular α = 0–30°, D = 2 mm, Ph = 24.6 mm | (100) | ||
| (101) | ||||||
| (102) | ||||||
| (103) | ||||||
| Liu et al. [174] | EXP | sCO2 | Semicircular α = 30°, D = 1.95 mm, Ph = 7.24 mm | (104) | ||
| (105) | ||||||
| Jin et al. [175] | EXP | sCO2 | Semicircular α = 40°, D = 2 mm, Ph = 7.24 mm | | (106) | q represents the wall heat flux (taken as absolute value), G represents the mass flux, and β represents the thermal expansion coefficient of sCO2 hb and hw, respectively, represent the enthalpy values corresponding to Tb and Tw |
| Yin, et al. [96] | CFD | He-Xe | Semicircular α = 5–35°, D = 1.0–3.0 mm, Ph = 8.0–32.0 mm | (107) | wf: Distance between adjacent channels | |
| (108) | ||||||
| (109) | ||||||
| (110) | ||||||
| Yu et al. [95] | CFD | Nature Gas Air | Semicircular α = 15°, D = 1.51 mm, Ph = 25 mm | (111) | ||
| (112) | ||||||
| (113) | ||||||
| (114) | ||||||
| Torre et al. [19] | CFD | He | Semicircular α = 5–45°, D = 1.5 mm, Ph = 9.225−18.45 mm | Hot side: | (115) | R: Bend radius |
| (116) | ||||||
| Cold side: | (117) | |||||
| (118) | ||||||
| Bi et al. [105] | EXP | Air | Rectangular α = 30°, Dy = 1.5 mm, Dz = 1 mm, Ph = 15 mm | (119) | ||
| (120) | ||||||
| Yin et al. [114] | EXP | He-Xe | Semicircular α = 15°, D = 1.5 mm, Ph = 25.6 mm | (121) | ||
| (122) | ||||||
| (123) | ||||||
| Wang et al. [176] | CFD | He | Semicircular α = 10–30°, D = 2 mm, Ph = 10–20 mm | Hot side: | (124) | |
| Cold side: | (125) | |||||
| (126) | ||||||
| Publications | Method | Working Fluid | Channel Geometry | Correlations | Application Range | |
|---|---|---|---|---|---|---|
| Chung et al. [177] | Exp. | sCO2 | NACA 0020 La = 10.8 mm, Lb = 2.4 mm, Ls = 5.4 mm Lf = 6 mm, Wf = 1.2 mm, H = 0.7 mm | (127) | ||
| (128) | ||||||
| Wang et al. [31] | Exp. | KNO3 -NaNO2 -NaNO3 | NACA0025 La = 8 mm, Lb = 3 mm, Ls = 4 mm Lf = 4 mm, Wf = 1 mm, H = 1.5 mm | (129) | ||
| (130) | ||||||
| Pidaparti et al. [129] | Exp. | sCO2 | NACA0020 La = 7.5 mm, Lb = 1.8 mm Lf = 4 mm, Wf = 0.95 mm | (131) | / | |
| Chang et al. [145] | Exp. | sCO2 | NACA0050 La = 8 mm, Lb = 4 mm, Ls = 2 mm Lf = 4 mm, Wf = 2 mm, H = 1.2 mm | (132) | : Ratio of fluid temperature to pseudo-critical temperature | |
| Chang et al. [178] | Exp. | SCO2 | NACA6350 La = 8 mm, Lb = 4 mm, Ls = 1.72 mm Lf = 4 mm, Wf = 2 mm, H = 1.2 mm | (133) | For the forward flow, C = 0.026, For the reverse flow, C = 0.02 | |
| Park and Kim [60] | Exp. | sCO2 | NACA 0020 La = 10.8 mm, Lb = 2.4 mm, Ls = 5.4 mm Lf = 1.2 mm, Wf = 6 mm, H = 0.6 mm | (134) | ||
| (135) | ||||||
| Han et al. [179] | Exp. +CFD | sCO2 | La = 12 mm, Lb = 4 mm, Ls = 6 mm Lf = 6 mm, Wf = 1.2 mm, H = 0.8 mm | (136) | ||
| (137) | ||||||
| Zhao et al. [180] | CFD | N2 | La = 2.4 mm, Lb = 1.25 mm, Ls = 1.2 mm Lf = 0.6 mm, Wf = 1.2 mm, H = 0.75 mm | (138) | ||
| (139) | ||||||
| Yoon et al. [181] | CFD | He, sCO2 | NACA 0020 La = 5 mm, Lb = 1.67 mm, Ls = 1 mm Lf = 0.8 mm, Wf = 4 mm, H = 0.5 mm | (140) | ||
| (141) | ||||||
| Chu et al. [182] | CFD | sCO2 | NACA0025 La = 8.0~16.0 mm, Lb = 2.0~4.0 mm, Ls = 4.0~8.0 mm Lf = 4 mm, Wf = 1 mm, H = 1 mm | (142) | ||
| (143) | ||||||
| Shi et al. [183] | CFD | MgCl2-KClL Salt – sCO2 | NACA0025 La = 8 mm, Lb = 3 mm, Ls = 4 mm Lf = 4 mm, Wf = 1 mm, H = 1.5 mm | (144) | ||
| (145) | ||||||
| (146) | ||||||
| (147) | ||||||
| Kwon et al. [184] | CFD | sCO2 | NACA 0020 La = 12~21 mm, Lb = 2.4~4.2 mm, Ls = 6~10.5 mm Lf = 6 mm, Wf = 1.2 mm, H = 0.8 mm | (148) | ||
| (149) | ||||||
| (150) | ||||||
| Zhu et al. [128] | CFD | He | NACA8415 La = 3.6~7.2 mm, Lb = 0~6 mm, Ls = 1.8~3.6 mm Lf = 6 mm, Wf = 0.9 mm, H = 0.95 mm | (151) | ||
| (152) | ||||||
| Cal et al. [185] | CFD | Air | NACA 0021 La = 4~8 mm, Lb = 1.5~1.9 mm Lf = 4 mm, Wf = 0.84 mm, H = 1 mm | (153) | ||
| (154) | ||||||
| Liu et al. [127] | CFD | FNaBe | NACA0025 La = 9 mm, Lb = 4 mm, Ls = 4 mm Lf = 3.6 mm, Wf = 1 mm, H = 1.5 mm | (155) | ||
| (156) | ||||||
| Liu et al. [186] | CFD | sCO2 | NACA 0020 La = 12 mm, Lb = 3.6 mm, Ls = 6 mm Lf = 6 mm, H = 0.7 mm | (157) | ||
| (158) | ||||||
| Liu et al. [187] | CFD | Flue gGas Water | NACA 0020 La = 4.02~15 mm, Lb = 1.2~6.0 mm, Ls = 2.01~7.5 mm Lf = 6 mm, Wf = 1.2 mm, H = 1.2 mm | (159) | ||
| (160) | ||||||
| Ding et al. [188] | CFD | FNaBe and sCO2 | NACA 0015, 20, 25 La = 6~10 mm, Lb = 3 mm, Ls = 3~5 mm Lf = 3~5 mm, Wf = 1.5~2.5 mm, H = 1 mm | (161) | ||
| (162) | ||||||
| Jiang et al. [189] | CFD | sCO2 | NACA 0010, 20, 25 La = 6~10 mm, Lb = 2~4 mm, Ls = 3~5 mm Lf = 4 mm, Wf = 0.4~1.0 mm, H = 1 mm | (163) | ||
| (164) | ||||||
| (165) | non-dimensional transverse pitch : non-dimensional staggered pitch : non-dimensional thickness : maximum thickness location | |||||
| (166) | ||||||
| Li et al. [119] | / | / | / | (167) | 1.13 × 102 ≤ Re ≤ 1.23 × 105, 0.64 ≤ Pr ≤ 23.87, 1.25 ≤ ξa ≤ 4.00, 1.83 ≤ ξb ≤ 10, 0 ≤ ξs ≤ 2.67, 1.33 ≤ ξc ≤ 5.14 | |
| (168) | 1.1 × 102 ≤ Re ≤ 1.23 × 105, 1.25 ≤ ξa ≤ 4.00, 2.00 ≤ ξb ≤ 10.00, 0 ≤ ξs ≤ 2.67, 1.33 ≤ ξc ≤ 5.14 | |||||
Disclaimer/Publisher’s Note: The statements, opinions and data contained in all publications are solely those of the individual author(s) and contributor(s) and not of MDPI and/or the editor(s). MDPI and/or the editor(s) disclaim responsibility for any injury to people or property resulting from any ideas, methods, instructions or products referred to in the content. |
© 2025 by the authors. Licensee MDPI, Basel, Switzerland. This article is an open access article distributed under the terms and conditions of the Creative Commons Attribution (CC BY) license (https://creativecommons.org/licenses/by/4.0/).
Share and Cite
Li, Z.; Zhang, S.; Yang, X. A Comprehensive Review of Printed Circuit Heat Exchangers: Fabrication, Thermal–Hydraulic Performance, and Reliability. Energies 2025, 18, 6200. https://doi.org/10.3390/en18236200
Li Z, Zhang S, Yang X. A Comprehensive Review of Printed Circuit Heat Exchangers: Fabrication, Thermal–Hydraulic Performance, and Reliability. Energies. 2025; 18(23):6200. https://doi.org/10.3390/en18236200
Chicago/Turabian StyleLi, Zhe, Sheng Zhang, and Xiaohong Yang. 2025. "A Comprehensive Review of Printed Circuit Heat Exchangers: Fabrication, Thermal–Hydraulic Performance, and Reliability" Energies 18, no. 23: 6200. https://doi.org/10.3390/en18236200
APA StyleLi, Z., Zhang, S., & Yang, X. (2025). A Comprehensive Review of Printed Circuit Heat Exchangers: Fabrication, Thermal–Hydraulic Performance, and Reliability. Energies, 18(23), 6200. https://doi.org/10.3390/en18236200

