Effect of Blade Number on Internal Flow and Performance Characteristics in Low-Head Cross-Flow Turbines
Abstract
1. Introduction
1.1. Previous Studies
| Investigators | Number of Blades Used in the Study | Optimal Number of Blades | Maximum Efficiency (%) | Reference |
|---|---|---|---|---|
| Khosrowpanah et al. | 10,15,20 | 20 | 80 | [29] |
| Desai and Aziz | 15,20,25,30 | 30 | 88 | [30] |
| Totapally and Aziz | 15,20,25,30,35,40 | 30 | 91 | [31] |
| Joshi et al. | 8,10,16,20,24,30 | 28 | 64.8 | [32] |
| Pereira and Borges | 10,25 | 25 | 73.8 | [33] |
| Olgun | 20,24,28,32 | 28 | 72 | [34] |
| Choi et al. | 15,26,30 | 30 | 65.5 | [35] |
| Sammartano et al. | 30,35,40 | 35 | 82.1 | [36] |
| Acharya et al. | 16,18,20,22 | 22 | 76.6 | [37] |
1.2. Model Specification
2. Methods and Materials
2.1. CFD Model Description
2.2. Numerical Equation
2.2.1. Two-Phase Flow Model and Rotational Effects
2.2.2. Turbulent Viscosity and Governing Equations
2.2.3. Multiphase Flow Treatment
2.2.4. Performance Metrics and Flow Visualization
2.3. Grid Independent Study and Simulation
3. Results and Discussion
3.1. Overview of Flow Characteristics in CFTs
3.1.1. Effect of Blade Number Configuration and Runner Speed on the Total Pressure Distribution
3.1.2. Effect of Blade Number Configuration and Runner Speed on Water Superficial Velocity Distribution
3.1.3. Effect of Blade Number Configuration and Runner Speed on Water Volume Fraction Distribution
3.2. Effect of Blade Number Configuration on Hydraulic Performance
3.3. Validation of the Study
4. Conclusions
5. Recommendation
Author Contributions
Funding
Data Availability Statement
Acknowledgments
Conflicts of Interest
Appendix A
| Symbol | Description | Unit |
|---|---|---|
| Volume fraction of a particular phase | - | |
| Density of a particular phase | Kg/m3 | |
| Viscosity of a particular phase | ||
| Continuity equation source term for the particular phase | Kg/s | |
| relative velocity of the flow | m/s | |
| Effective viscosity | kg/m.s | |
| Turbulence viscosity | kg/m.s | |
| μ | Mean viscosity | (kg/m.s) |
| Angular velocity of the flow | m/s | |
| Radius of the runner | m | |
| Angular acceleration | m2/s | |
| Linear acceleration | m2/s | |
| Momentum equation source term for the particular phase | N/m3 | |
| ∇ (-) | Del operator | |
| Modified pressure | pa | |
| P | Pressure | Pa |
| Po | Reference pressure | pa |
| Absolute velocity of the flow | ||
| T | Transpose | - |
| t | Time | sec |
| k | Turbulence kinetic energy | J/kg |
| ε | Turbulent dissipation rate | m3/s3 |
| ω | Turbulent frequency | s-1 |
| w | Volume fraction of water | - |
| a | Volume fraction of air | - |
| Constants | - | |
| ρ | Density of the fluid | (kg/m3) |
| γa | Air compressibility coefficient | - |
| Torque | N.m | |
| τ | The total stress tensor | Pa |
| s | Surface area | m2 |
| n | Unit Vector Perpendicular to the Surface | |
| r | Radial position of the vector | m |
| a | Unit vector parallel to rotation axis | |
| Pshaft | Shaft power | kN |
| Pwater | Water power | kN |
| H | Effective net head | m |
| Q | Flow rate | m3/s |
| γ | Specific weight | N/m3 |
| Hydraulic efficiency | % | |
| P1-2 | Power at 1st stage | kW |
| P3-4 | Power at 2nd stage | kW |
| Ptotal | Total power developed by the runner | kW |
| V | Absolute water velocity | m/s |
| U | Peripheral blade velocity | m/s |
| W | Relative blade velocity | m/s |
| Vm | The radial velocity component | m/s |
| The tangential velocity component | m/s | |
| α | Angle of attack | deg |
| β | Blade angle | deg |
| ϴ | Angular position | deg |
| Abbreviations | Description |
|---|---|
| BEP | Best efficiency point |
| CCM | Classical CFD method |
| CFD | Computational fluid dynamics |
| CFT | Cross-flow turbine |
| GIS | Grid-independent study |
| MHP | Microhydropower plant |
| NEP | National electrification program |
| PTM | Particle tracking method |
| RANS | Reynolds-averaged Navier–Stokes |
| SST | Shear stress transport turbulence |
| VOF | Volume of the fluid/fraction |
| Symbol | Description |
|---|---|
| 1 | Inlet 1st stage |
| 2 | The 1st outlet stage |
| 3 | Inlet 2nd stage |
| 4 | The 2nd outlet stage |
| 1-2 | 1st stage |
| 3-4 | 2nd stage |
| P | Phase |
| W | Water |
| A | Air |
| Radial Velocity Component (Vf): represents the inward/outward motion of flow relative to the rotor’s center, influenced by the turbine’s rotational speed (N) and blade count (Z). Sign Conventions: Inward Flow: Negative radial direction (−) Outward Flow: Positive radial direction (+) Role of Radial Velocity: impacts energy transfer, efficiency, and fluid-blade interaction in the runner. | |
![]() | ![]() |
| This figure (see Table A4-A) illustrates the impact of number of blade on the radial velocity component of the CFT along the outer periphery of the runner. The study reveals that configurations with fewer blades (e.g., 16 and 20 blades) lead to uneven flow, resulting in increased energy losses. In contrast, configurations with a higher number of blades promote smoother flow, though they also increase friction and resistance, which leads to a reduced overall efficiency. | This figure (see Table A4-B) demonstrates the effect of runner speed on the radial velocity component of the CFT along the outer periphery of the runner. The study indicates that lower runner speeds (<350 rpm) result in higher radial velocity and faster fluid passage, which reduces energy transfer efficiency and increases turbulence. Conversely, higher runner speeds (>350 rpm) lead to reduced radial velocity, as the extended interaction time between the blades and the jet enhances energy transfer and improves overall efficiency. |
| A. | B. |
| Circumferential Velocity Component (Vu): represents the tangential component of the flow velocity, which directly contributes to the turbine’s torque and power output Sign Conventions: Positive (+ve): Flow direction is counterclockwise, producing positive torque and power. Negative (−ve): Flow direction is clockwise, resulting in negative torque and power Role of Circumferential Velocity: Vu is essential for torque and power generation. Proper alignment with the flow direction maximizes efficiency, while misalignment leads to energy losses. | |
![]() | ![]() |
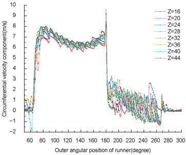
| This figure (see Table A4-C) illustrates the effect of runner speed on the circumferential velocity component of the CFT along the outer periphery of the runner. The study shows that at lower runner speeds (<350 rpm), the relative tangential velocity of the water is higher due to slower blade movement compared to the jet. This results in greater impact forces but may lead to inefficient energy transfer, as water exits with significant residual energy. In contrast, at higher runner speeds (>350 rpm), the blade speed more closely matches the jet’s tangential velocity, optimizing energy transfer and torque production. However, excessively high runner speeds may cause the jet to misalign with the blades, resulting in reduced torque generation and power output. An optimal runner speed exists at which the radial and circumferential velocity components are balanced, maximizing energy transfer. This occurs when the blade speed aligns with the jet velocity, ensuring efficient interaction and minimal energy loss. | This figure (see Table A4-D) demonstrates the effect of number of blade on the circumferential (tangential) velocity component of the CFT along the outer periphery of the runner. The study indicates that configurations with fewer blades (e.g., 16 and 20) result in poor alignment with the blade curvature, leading to reduced efficiency. Conversely, configurations with a higher number of blades enhance energy transfer but may obstruct flow and reduce efficiency if the blade count is excessive. The optimal number of blade maximizes energy transfer, minimizes flow disturbances, and reduces friction. |
| C. | D. |
| Z = 16 | ||||||||
|---|---|---|---|---|---|---|---|---|
| N [rpm] | P1 [Pa] | P2 [Pa] | ΔP [Pa] | m [kg/s] | T [N.m] | Pwater [w] | Pshaft [w] | η (%) |
| 140 | 48,886 | 8568 | 40,318 | 0.520 | 0.723444 | 21.03 | 10.60 | 50.4 |
| 210 | 48,886 | 6792 | 42,094 | 0.519 | 0.655307 | 21.91 | 14.40 | 65.7 |
| 280 | 48,886 | 6633 | 42,253 | 0.514 | 0.555152 | 21.80 | 16.27 | 74.6 |
| 350 | 48,886 | 8802 | 40,084 | 0.470 | 0.36237 | 18.91 | 13.27 | 70.2 |
| 420 | 48,883 | 12,383 | 36,500 | 0.413 | 0.220233 | 15.13 | 9.68 | 64.0 |
| 490 | 48,882 | 17,195 | 31,687 | 0.357 | 0.11233 | 11.34 | 5.76 | 50.8 |
| 560 | 48,881 | 17,633 | 31,248 | 0.308 | 0.039819 | 9.66 | 2.33 | 24.2 |
| Z = 20 | ||||||||
| N [rpm] | P1 [Pa] | P2 [Pa] | ΔP [Pa] | m [kg/s] | T [N.m] | Pwater [w] | Pshaft [w] | η (%) |
| 140 | 48,886 | 9525 | 39,360 | 0.526 | 0.78397 | 20.78 | 11.49 | 55.3 |
| 220 | 48,886 | 7704 | 41,182 | 0.526 | 0.704419 | 21.74 | 16.22 | 74.6 |
| 280 | 48,886 | 7002 | 41,884 | 0.521 | 0.599263 | 21.90 | 17.56 | 80.2 |
| 350 | 48,886 | 10,473 | 38,413 | 0.473 | 0.403839 | 18.21 | 14.79 | 81.2 |
| 420 | 48,884 | 11,331 | 37,554 | 0.431 | 0.269907 | 16.22 | 11.87 | 73.1 |
| 490 | 48,883 | 12,650 | 36,232 | 0.392 | 0.176794 | 14.25 | 9.07 | 63.6 |
| 560 | 48,881 | 12,866 | 36,015 | 0.354 | 0.104038 | 12.78 | 6.10 | 47.7 |
| Z = 24 | ||||||||
| N [rpm] | P1 [Pa] | P2 [Pa] | ΔP [Pa] | m [kg/s] | T [N.m] | Pwater [w] | Pshaft [w] | η (%) |
| 140 | 48,886 | 8941 | 39,945 | 0.530 | 0.818923 | 21.24 | 12.00 | 56.5 |
| 220 | 48,885 | 7134 | 41,751 | 0.526 | 0.726752 | 22.02 | 16.73 | 76.0 |
| 280 | 48,886 | 6380 | 42,506 | 0.517 | 0.608316 | 22.03 | 17.83 | 80.9 |
| 350 | 48,886 | 8515 | 40,371 | 0.484 | 0.442479 | 19.61 | 16.21 | 82.7 |
| 420 | 48,885 | 9659 | 39,226 | 0.442 | 0.306934 | 17.41 | 13.49 | 77.5 |
| 490 | 48,884 | 10,338 | 38,546 | 0.417 | 0.200983 | 16.11 | 10.31 | 64.0 |
| 560 | 48,882 | 11,266 | 37,616 | 0.373 | 0.124361 | 14.07 | 7.29 | 51.8 |
| Z = 28 | ||||||||
| N [rpm] | P1 [Pa] | P2 [Pa] | ΔP [Pa] | m [kg/s] | T [N.m] | Pwater [w] | Pshaft [w] | η (%) |
| 140 | 48,886 | 9956 | 38,929 | 0.526 | 0.833521 | 20.54 | 12.21 | 59.5 |
| 220 | 48,886 | 6872 | 42,013 | 0.526 | 0.745735 | 22.16 | 17.17 | 77.5 |
| 280 | 48,886 | 6881 | 42,004 | 0.517 | 0.611449 | 21.76 | 17.92 | 82.3 |
| 350 | 48,886 | 8068 | 40,818 | 0.488 | 0.454472 | 19.97 | 16.65 | 83.4 |
| 420 | 48,885 | 148.8 | 48,884 | 0.233 | 0.109741 | 11.39 | 4.83 | 42.38 |
| 490 | 48,882 | 9731 | 39,151 | 0.407 | 0.194511 | 15.97 | 9.98 | 62.5 |
| 560 | 48,880 | 10,618 | 38,262 | 0.363 | 0.101917 | 13.91 | 5.97 | 42.9 |
| Z = 32 | ||||||||
| N [rpm] | P1 [Pa] | P2 [Pa] | ΔP [Pa] | m [kg/s] | T [N.m] | Pwater [w] | Pshaft [w] | η (%) |
| 140 | 48,886 | 8343 | 40,542 | 0.529 | 0.810254 | 21.49 | 11.87 | 55.2 |
| 220 | 48,886 | 7075 | 41,810 | 0.527 | 0.698268 | 22.11 | 16.08 | 72.7 |
| 280 | 48,886 | 6203 | 42,682 | 0.517 | 0.603568 | 22.12 | 17.69 | 80.0 |
| 350 | 48,886 | 8315 | 40,571 | 0.470 | 0.406167 | 19.13 | 14.88 | 77.8 |
| 420 | 48,884 | 9463 | 39,421 | 0.432 | 0.265524 | 17.07 | 11.67 | 68.4 |
| 490 | 48,884 | 11,304 | 37,580 | 0.391 | 0.150036 | 14.75 | 7.69 | 52.2 |
| 560 | 48,883 | 12,525 | 36,358 | 0.354 | 0.062101 | 12.91 | 3.64 | 28.2 |
| Z = 36 | ||||||||
| N [rpm] | P1 [Pa] | P2 [Pa] | ΔP [Pa] | m [kg/s] | T [N.m] | Pwater [w] | Pshaft [w] | η (%) |
| 140 | 48,886 | 9014 | 39,872 | 0.521 | 0.82246 | 20.84 | 12.05 | 57.8 |
| 220 | 48,886 | 7424 | 41,461 | 0.528 | 0.712134 | 21.94 | 16.40 | 74.7 |
| 280 | 48,886 | 6203 | 42,682 | 0.517 | 0.603568 | 22.12 | 17.69 | 80.0 |
| 350 | 48,886 | 7398 | 41,487 | 0.482 | 0.438759 | 20.06 | 16.07 | 80.1 |
| 420 | 48,885 | 8390 | 40,495 | 0.447 | 0.299601 | 18.16 | 13.17 | 72.5 |
| 490 | 48,884 | 9245 | 39,639 | 0.416 | 0.184667 | 16.53 | 9.47 | 57.3 |
| 560 | 48,883 | 10,494 | 38,389 | 0.378 | 0.111446 | 14.54 | 6.53 | 44.9 |
| Z = 40 | ||||||||
| N [rpm] | P1 [Pa] | P2 [Pa] | ΔP [Pa] | m [kg/s] | T [N.m] | Pwater [w] | Pshaft [w] | η (%) |
| 140 | 48,886 | 8396 | 40,490 | 0.532 | 0.844226 | 21.60 | 12.37 | 57.3 |
| 220 | 48,886 | 7086 | 41,800 | 0.528 | 0.715404 | 22.13 | 16.47 | 74.4 |
| 280 | 48,885 | 6019 | 42,866 | 0.512 | 0.593514 | 22.00 | 17.39 | 79.1 |
| 350 | 48,886 | 7100 | 41,786 | 0.484 | 0.440543 | 20.30 | 16.14 | 79.5 |
| 420 | 48,885 | 7499 | 41,387 | 0.448 | 0.303835 | 18.62 | 13.36 | 71.7 |
| 490 | 48,885 | 8028 | 40,856 | 0.415 | 0.193726 | 17.02 | 9.94 | 58.4 |
| 560 | 48,883 | 9024 | 39,859 | 0.380 | 0.107305 | 15.20 | 6.29 | 41.4 |
| Z = 44 | ||||||||
| N [rpm] | P1 [Pa] | P2 [Pa] | ΔP [Pa] | m [kg/s] | T [N.m] | Pwater [w] | Pshaft [w] | η (%) |
| 140 | 48,886 | 7858 | 40,490 | 0.533 | 0.847864 | 21.60 | 12.42 | 57.5 |
| 220 | 48,886 | 6926 | 41,960 | 0.526 | 0.711237 | 22.14 | 16.38 | 74.0 |
| 280 | 48,886 | 5843 | 43,043 | 0.512 | 0.588171 | 25.39 | 17.24 | 67.9 |
| 350 | 48,885 | 6268 | 42,618 | 0.479 | 0.433792 | 20.50 | 15.89 | 77.5 |
| 420 | 48,885 | 6981 | 41,904 | 0.448 | 0.307721 | 18.85 | 13.53 | 71.8 |
| 490 | 48,885 | 7692 | 41,192 | 0.418 | 0.197195 | 17.25 | 10.11 | 58.6 |
| 560 | 48,884 | 8337 | 40,546 | 0.386 | 0.100588 | 15.70 | 5.90 | 37.5 |
| Z | The Circumferential Velocity | Radial Velocity | Absolute Water Velocity |
|---|---|---|---|
| 16 | ![]() | ![]() | ![]() |
| 20 | ![]() | ![]() | ![]() |
| 24 | ![]() | ![]() | ![]() |
| 28 | ![]() | ![]() | ![]() |
| 32 | ![]() | ![]() | ![]() |
| 36 | ![]() | ![]() | ![]() |
| 40 | ![]() | ![]() | ![]() |
| 44 | ![]() | ![]() | ![]() |
References
- Pachauri, S.; van Ruijven, B.J.; Nagai, Y.; Riahi, K.; van Vuuren, D.P.; Brew-Hammond, A.; Nakicenovic, N. Pathways to achieve universal household access to modern energy by 2030. Environ. Res. Lett. 2013, 8, 024015. [Google Scholar] [CrossRef]
- International Renewable Energy Agency. Global Renewables Outlook: Energy Transformation 2050—Summary; International Renewable Energy Agency: Abu Dhabi, United Arab Emirates, 2020. [Google Scholar]
- International Renewable Energy Agency. Renewable Power Generation Costs in 2019; International Renewable Energy Agency: Abu Dhabi, United Arab Emirates, 2019. [Google Scholar]
- Paish, O. Micro-hydropower: Status and prospects. Proc. Inst. Mech. Eng. Part A J. Power Energy 2002, 216, 31–40. [Google Scholar] [CrossRef]
- Kaunda, C.S.; Kimambo, C.Z.; Nielsen, T.K. Potential of Small-Scale Hydropower for Electricity Generation in Sub-Saharan Africa. ISRN Renew. Energy 2012, 2012, 132606. [Google Scholar] [CrossRef]
- Kaunda, C.S.; Kimambo, C.Z.; Nielsen, T.K. A technical discussion on microhydropower technology and its turbines. Renew. Sustain. Energy Rev. 2014, 35, 445–459. [Google Scholar] [CrossRef]
- Chitrakar, P. Micro-Hydropower Design Aids Manual. No. October. 2005. pp. 89–97. Available online: https://energypedia.info/wiki/Micro_Hydro_Power_ (accessed on 8 October 2024).
- Mockmore, C.A.; Merryfield, F. The Banki Water Turbine; Engineering Bulletin Series No. 25. 1949. Available online: https://luk.staff.ugm.ac.id/bta/frenchriverland/1949MockmoreMerryfield-BankiWaterTurbine.pdf (accessed on 8 October 2024).
- Nasir, B.A. Design of High Efficiency Cross-Flow Turbine for Hydro-Power Plant. Int. J. Eng. Adv. Technol. 2013, 2, 308–311. [Google Scholar]
- Kaunda, C.S.; Kimambo, C.Z.; Nielsen, T.K. A numerical investigation of flow profile and performance of a low cost crossflow turbine. Int. J. Energy Environ. 2014, 5, 275–296. [Google Scholar]
- Carija, Z.; Sinozic, M.; Fucak, S.; Mrsa, Z.; Cavrak, M. Fluid flow simulation of a crossflow turbine. In Proceedings of the International DAAAM Symposium, Vienna, Austria, 25–28 November 2009. [Google Scholar]
- Picone, C.; Sinagra, M.; Aricò, C.; Tucciarelli, T. Numerical analysis of a new cross-flow type hydraulic turbine for high head and low flow rate. Eng. Appl. Comput. Fluid Mech. 2021, 15, 1491–1507. [Google Scholar] [CrossRef]
- Soenoko, R.; Purnami; Dewi, F.G.U. Second stage cross flow turbine performance. ARPN J. Eng. Appl. Sci. 2017, 12, 1772–1779. [Google Scholar]
- Warjito; Budiarso; Adanta, D. Computational analysis of flow field on cross-flow hydro turbines. Eng. Lett. 2021, 29, 87–94. [Google Scholar]
- Nuet, N.S.; Soe, M.M.; Thu, A.M. Numerical Investigation of Flow Profile and Performance Test of Cross-Flow Turbine. Am. Sci. Res. J. Eng. 2016, 26, 304–318. [Google Scholar]
- Ibrahim, B.; Chattha, J.A.; Asif, M. Optimization of Blade Profiles of Cross Flow Turbine (CFT). Int. J. Power Energy Convers. (IJPEC) 2018, 9. [Google Scholar] [CrossRef]
- Kim, K.C.; Ji, H.S.; Kim, Y.K.; Lu, Q.; Baek, J.H.; Mieremet, R. Experimental and numerical study of the aerodynamic characteristics of an archimedes spiral wind turbine blade. Energies 2014, 7, 7893–7914. [Google Scholar] [CrossRef]
- Chelabi, M.A.; Dobrotvorskiy, S.; Basova, Y.; Aleksenko, B.A.; Edl, M.; Zdebor, J.; Machado, J. Influence of the Main Geometrical Parameters on the Design and Performance of Mixed Inflow Turbines. Appl. Sci. 2022, 12, 2165. [Google Scholar] [CrossRef]
- Lomax, H.; Pulliam, T.H.; Zingg, D.W. Fundamentals of Computational Fluid Dynamics (Scientific Computation); Springer: Berlin/Heidelberg, Germany, 2001; p. 249. [Google Scholar]
- Galvis-holguin, S.; Rio, J.S.; González-arango, D.I.; Correa-quintana, E. Numerical and Experimental Validation of a New Methodology for the Design of Michel-Banki Turbine. CFD Lett. 2025, 5, 76–89. [Google Scholar] [CrossRef]
- Angermann, L. (Ed.) Numerical Simulations—Examples and Applications in Computational Fluid Dynamics; InTech Open: Rijeka, Croatia, 2010. [Google Scholar] [CrossRef]
- Panagiotopoulos, A.; Zidonis, A.; Aggidis, G.A.; Anagnostopoulos, J.S.; Papantonis, D.E. Flow Modeling in Pelton Turbines by an Accurate Eulerian and a Fast Lagrangian Evaluation Method. Int. J. Rotating Mach. 2015, 2015, 679576. [Google Scholar] [CrossRef]
- Mrope, H.A.; Jande, Y.A.C.; Kivevele, T.T. A Review on Computational Fluid Dynamics Applications in the Design and Optimization of Crossflow Hydro Turbines. J. Renew. Energy 2021, 2021, 5570848. [Google Scholar] [CrossRef]
- Prabowoputra, D.M.; Prabowo, A.R.; Nubli, H.; Harsito, C.; Susilo, D.D.; Lenggana, B.W. Forecasting Effect of Blade Numbers to Cross-Flow Hydro-Type Turbine with Runner Angle 30° Using CFD and FDA Approach. Math. Model. Eng. Probl. 2023, 10, 419–424. [Google Scholar] [CrossRef]
- Wu, X.; Wu, H.N.; Zuo, L.; Chen, B.F. The effect of the blade number on a cross-flow hydrokinetic turbine. IFAC-PapersOnLine 2022, 55, 62–67. [Google Scholar] [CrossRef]
- Sutanto, R. The Effect of Variation Number of Blades on the Performance of Water Turbine Cross-Flow Type with Horizontal Flow. Int. Res. J. Adv. Eng. Sci. 2020, 5, 301–304. [Google Scholar]
- Adejumobi, I.A.; Adebisi, O.I.; Oyejide, S.A. Developing Small Hydropower Potentials for Rural. Int. J. Res. Rev. Appl. Sci. 2013, 17, 105–110. [Google Scholar]
- Kaunda, C.S.; Kimambo, C.Z.; Nielsen, T.K. Experimental study on a simplified crossflow turbine. Int. J. Energy Environ. 2014, 5, 155–182. [Google Scholar]
- Khosrowpanah, S.; Fiuzat, A.; Albertson, M.L. Experimental study of cross-flow turbine. J. Hydraul. Eng. 1988, 114, 299–314. [Google Scholar] [CrossRef]
- Desai, V.R.; Aziz, N.M. An experimental investigation of cross-flow turbine efficiency. J. Fluids Eng. Trans. ASME 1994, 116, 545–550. [Google Scholar] [CrossRef]
- Totapally, H.G.; Aziz, N.M. Refinement of cross-flow turbine design parameters. J. Energy Eng. 1994, 120, 133–147. [Google Scholar] [CrossRef]
- Joshi, C.B.; Seshadri, V.; Singh, S.N. Modifications in a cross flow turbine for performance improvement. Indian J. Eng. Mater. Sci. 1995, 2, 261–267. [Google Scholar]
- Pereira, N.C.; Borges, J. Study of the nozzle flow in a cross-flow turbine. Int. J. Mech. Sci. 1996, 38, 283–302. [Google Scholar] [CrossRef]
- Olgun, H. Investigation of the performance of the Crossflow Turbine. Int. J. Energy Res. 1998, 22, 953–964. [Google Scholar] [CrossRef]
- Choi, Y.D.; Lim, J.I.; Kim, Y.T.; Lee, Y.H. Performance and internal flow characteristics of a cross-flow hydro turbine by the shapes of nozzle and runner blade. J. Fluid Sci. Technol. 2008, 3, 398–409. [Google Scholar] [CrossRef]
- Sammartano, V.; Morreale, G.; Sinagra, M.; Collura, A.; Tucciarelli, T. Experimental study of cross-flow micro-turbines for aqueduct energy recovery. Procedia Eng. 2014, 89, 540–547. [Google Scholar] [CrossRef]
- Acharya, N.; Kim, C.-G.; Thapa, B.; Lee, Y.-H. Numerical analysis and performance enhancement of a cross-flow hydro turbine. Renew. Energy 2015, 80, 819–826. [Google Scholar] [CrossRef]
- Acharya, R. Investigation of Differences in Ansys Solvers CFX and Fluent. Master’s Thesis, KTH Royal Institute of Technology, Stockholm, Sweden, 2016; pp. 1–48. [Google Scholar]
- ANSYS Inc. Ansys Fluent Theory Guide; ANSYS Inc.: Canonsburg, PA, USA, 2013; pp. 724–746. [Google Scholar]
- Siswantara, A.I.; Budiarso, A.P.P.; Gunadi, G.G.R.; Warjito, D. Assessment of turbulence model for cross-flow pico hydro turbine numerical simulation. CFD Lett. 2019, 10, 38–48. [Google Scholar]
- ANSYS Inc. Best Practices Guide for Turbomachinery. ANSYS CFX—12 Reference Guide; ANSYS Inc.: Canonsburg, PA, USA, 2021. [Google Scholar]
- Aziz, N.M.; Desai, V.R. An Experimental Study of the Effect of Some Design Parameters in Cross-Flow Turbine Efficiency; Clemson University: Clemson, SC, USA, 1991. [Google Scholar]
- Joshi, C.; Seshadri, V.; Singh, S. Parametric study on performance of Crossflow turbine. J. Energy Eng. 1995, 121, 28–45. [Google Scholar] [CrossRef]
- Pereira, N.H.C.; Borges, J.E. A Study on the efficiency of a cross-flow turbine based on experimental measurements. In Proceedings of the 5th International Conference on Fluid Mechanics and Heat & Mass Transfer (FLUIDSHEAT’14), Lisbon, Portugal, 30 October–1 November 2014; pp. 63–72. [Google Scholar]
- Kokubu, K.; Kanemoto, T.; Son, S.-W.; Choi, Y.-D. Performance improvement of a micro eco cross-flow hydro turbine. J. Korean Soc. Mar. Eng. 2012, 36, 902–909. [Google Scholar] [CrossRef]
- Sinagra, M.; Sammartano, V.; Aricò, C.; Collura, A.; Tucciarelli, T. Cross-Flow turbine design for variable operating conditions. Procedia Eng. 2014, 70, 1539–1548. [Google Scholar] [CrossRef]





















| Design Parameter | Normalized Expression | Value | Unit |
|---|---|---|---|
| Effective head | H | 5 | m |
| Flow rate | Q | 0.3 | m3/s |
| Optimal runner speed | N | 350 | rpm |
| Outer runner diameter | D1 | 270 | mm |
| Inner runner diameter | D2 | 187 | mm |
| (Diameter ratio) | 0.693 | - | |
| Number of blades | Z | 24 | |
| Angle of attack | 16 | degree | |
| Outer Blade entry angle (1st stage) | 30 | degree | |
| Inner Blade exit angle (1st stage) | 90 | degree | |
| Water admission angle | λ | 90 | degree |
| Shaft diameter | 40 | mm | |
| (Radius of the blade) | 102 | mm | |
| (Nozzle throat height) | 68.5 | mm | |
| (Nozzle opening) | 150 | mm | |
| (Radius of the nozzle entry arc) | 153 | mm | |
| Blade thickness | 3 | mm |
Disclaimer/Publisher’s Note: The statements, opinions and data contained in all publications are solely those of the individual author(s) and contributor(s) and not of MDPI and/or the editor(s). MDPI and/or the editor(s) disclaim responsibility for any injury to people or property resulting from any ideas, methods, instructions or products referred to in the content. |
© 2025 by the authors. Licensee MDPI, Basel, Switzerland. This article is an open access article distributed under the terms and conditions of the Creative Commons Attribution (CC BY) license (https://creativecommons.org/licenses/by/4.0/).
Share and Cite
Assefa, E.Y.; Tesfay, A.H. Effect of Blade Number on Internal Flow and Performance Characteristics in Low-Head Cross-Flow Turbines. Energies 2025, 18, 318. https://doi.org/10.3390/en18020318
Assefa EY, Tesfay AH. Effect of Blade Number on Internal Flow and Performance Characteristics in Low-Head Cross-Flow Turbines. Energies. 2025; 18(2):318. https://doi.org/10.3390/en18020318
Chicago/Turabian StyleAssefa, Ephrem Yohannes, and Asfafaw Haileselassie Tesfay. 2025. "Effect of Blade Number on Internal Flow and Performance Characteristics in Low-Head Cross-Flow Turbines" Energies 18, no. 2: 318. https://doi.org/10.3390/en18020318
APA StyleAssefa, E. Y., & Tesfay, A. H. (2025). Effect of Blade Number on Internal Flow and Performance Characteristics in Low-Head Cross-Flow Turbines. Energies, 18(2), 318. https://doi.org/10.3390/en18020318





























