Real-Time Energy Management of a Microgrid Using MPC-DDQN-Controlled V2H and H2V Operations with Renewable Energy Integration
Abstract
1. Introduction
1.1. Literature Review and Contributions
1.2. Contributions
1.3. Outline of the Paper
2. Autonomous Hybrid System for Smart Home Energy
2.1. Problem Statement
2.2. Agent-Based Energy Management System Design
2.3. PV Agent
2.4. Home Agent
2.5. Hydrogen Production Agent
2.6. Hydrogen Recovery Agent
2.7. V2H/H2V Agent
2.8. Storage Status Agent
2.9. Hydrogen Station Agent
2.10. Supervisor Agent
3. Intelligent Home Energy Management System
3.1. DDQN-Based Decision-Making
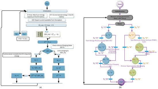
| Algorithm 1: Unified Algorithm for IHEMS | |
| 1 | Initialize system parameters: PPV, Pload, SOCH2, SOCSC, EV, EVmax, Grid Status, Energy Price), DDQN networks, replay buffer, learning rates, and define agents (Supply, Consumption, Storage, Recovery, Hydrogen Station, V2H/H2V, Supervisor). |
| 2 | Loop while the system is active: Measure power balance: PBAL = PPV − Pload Supervisor collects current state: St = {PBAL, SOCH2, SOC_SC, EV, GridStatus, EnergyPrice, AppStatus} |
| 3 | IF PBAL > 0 THEN Set State = SS”1”, apply TS”1”, start Storage Process (charge ESS/USS) ELSE IF PBAL < 0 THEN Set State = SR”1”, apply TR”1”, start Recovery Process (activate PEMFC, V2H) END IF |
| 4 | IF SOCH2 < 1 THEN Set State = SS”2”, apply TS”2”, activate Electrolyzer for Hydrogen Production ELSE IF SOCH2 > 0 THEN Set State = SR”2”, apply TR”2”, consume Hydrogen via PEMFC END IF |
| 5 | IF SOCH2 > 1 OR P_BAL < I_NEL THEN Set State = SS”3”, apply TS”3”/TS”4”, charge Supercapacitor ELSE IF SOCH2 = 0 OR PBAL < I_NFC THEN Set State = SR”3”, apply TR”3”/TR”4”, discharge Supercapacitor END IF |
| 6 | IF SOCSC > 1 THEN Set State = SS”4”, apply TS”5”, prioritize Vehicle Charging (V2H) ELSE IF SOCSC = 0 THEN Set State = SR”4”, apply TR”5”, enter Appliance Load Scheduling Mode END IF |
| 7 | IF Grid Status = TRUE THEN Set State = SS”5”, apply TS”6”, enable Grid-Assisted Recovery ELSE Set State = SR”5”, apply TR”6”, operate in Self-Supply Mode END IF |
| 8 | IF Energy Price < Threshold THEN Set State = SS”6”, apply TS”7”, optimize cost by charging EV/Battery from Grid ELSE Set State = SR”6”, apply TR”7”, avoid Grid Charging, use Renewable/Stored Power END IF |
| 9 | IF State = SR”4” THEN Set active home appliances Check deficit and recovery rate via Recovery Agent WHILE PBAL < 0: Turn OFF non-critical appliances based on priority END WHILE END IF |
| 10 | Supervisor selects optimal action at = argmax Q(st, at) using DDQN policy Execute selected action through the corresponding agent Compute reward: |
| 11 | Store experience (st, at, rt, s{t + 1}) in replay buffer Update Q-values: Periodically update target Q-network |
| 12 | Continue to the next monitoring cycle END LOOP |
3.2. DDQN Neural Network Input–Output Configuration for IHEMS
3.3. Performance Evaluation Metrics and Methodology
3.4. Roles of MPC, DDQN, and MAS in Intelligent Energy Management
4. Results
4.1. Simulation Setup and Parameters
4.2. Energy Flow Management Behavior
4.3. Adaptive Energy Management, Hydrogen Utilization, and V2H Exchange for Grid-Independent Smart Homes
4.3.1. System Stability, Adaptation, and Evaluation of Hydrogen Management
4.3.2. Vehicle-to-Home Energy Exchange Evaluation
4.3.3. Optimizing Energy Costs and Reducing Grid Dependency
4.4. Discussion
4.5. Performance Evaluation and Multi-Scenario Assessment
4.6. Critical Analysis of Results and Figure Consistency
4.7. Monte Carlo Simulation and Statistical Analysis
4.8. Examination of the Stability and Convergence of DDQN Learning
5. Conclusions and Future Work
Author Contributions
Funding
Data Availability Statement
Conflicts of Interest
Abbreviations and Nomenclature
| Nomenclature Table | ||||
| Parameters | Symbol | Value | Unit | Description |
| PV System Parameters | ||||
| Maximum Power Point voltage | VMPP | 36.0 | V | Voltage at which PV module delivers maximum power |
| Maximum Power Point current | IMPP | 8.5 | A | Current at Maximum Power Point |
| Short circuit current | Isc | 9.0 | A | Current when output terminals are shorted |
| Open circuit voltage | VOC | 44.5 | V | Voltage when output terminals are open |
| Rated power output (1 module) | ƞPV | 300 | W | Rated electrical output per PV module |
| PV system efficiency | PPV | 18.0 | % | Conversion efficiency of solar to electric power |
| Number of PV modules | — | 10 | — | Total number of PV panels in the array |
| Solar irradiance (peak) | G | 1000 | W/m2 | Standard test irradiance level |
| Temperature coefficient (voltage) | — | –0.3 | %/°C | Voltage reduction per °C rise in temperature |
| Hydrogen System Parameters | ||||
| Electrolyzer current | Iel | Variable | A | Current used to produce hydrogen |
| PEMFC current | Ifc | Variable | A | Current output from PEM fuel cell |
| Hydrogen molar mass | Mh2 | 2.016 | g/mol | Molar mass of hydrogen |
| Faraday constant | F | 96,485 | C/mol | Charge per mole of electrons |
| Number of electrons per mole (H2 reaction) | n | 2 | – | Used in Faraday’s law for hydrogen production |
| Hydrogen tank capacity | – | Variable | mol | Total hydrogen storage capacity |
| Hydrogen storage SOC range | SOCH2 | 0–1 | – | State of charge of hydrogen tank |
| Hydrogen tank pressure range | – | 0–700 | bar | Operational pressure for hydrogen storage |
| PEMFC efficiency | η | ~50–60 | % | Conversion efficiency of hydrogen to electricity |
| Vehicle Parameters | ||||
| Electric vehicle voltage | VEV | 360 | V | Nominal operating voltage of the EV battery |
| Electric vehicle current | IEV | Variable | A | Charging or discharging current of the EV |
| Vehicle battery capacity | — | 40–100 | kWh | Total energy storage capacity of the EV battery |
| Minimum State of Charge (SoC) | — | 0.20 | — | Minimum allowable SoC for V2H to avoid deep discharge |
| Maximum State of Charge (SoC) | — | 1.00 | — | Maximum SoC representing a fully charged battery |
| Charging efficiency | — | ~90 | % | Energy conversion efficiency during charging |
| Discharging efficiency | — | ~90 | % | Energy conversion efficiency during V2H discharging |
| V2H/H2V power limit | — | 3.3–7.2 | kW | Maximum bidirectional power exchange with the home |
| Vehicle availability pattern | — | Time-dependent | — | EV availability schedule for charging/discharging |
| Charging connector standard | — | Type 2/CCS | — | Standard for EV charging interface |
| Storage System Parameters | ||||
| ESS capacity | CESS | 10 | kWh | ESS capacity |
| ESS voltage | VESS | 48 | V | ESS voltage |
| ESS max charge current | ICHESS | 20 | A | ESS max charge current |
| ESS max discharge C=current | IDISESS | 20 | A | ESS max discharge current |
| USS capacity | CUSS | 5 | kWh | USS capacity |
| USS voltage | VUSS | 48 | V | USS voltage |
| USS max charge current | ICHUSS | 50 | A | USS max charge current |
| USS max discharge current | IDIS_USS | 50 | A | USS max discharge current |
| Supercapacitor efficiency | ηSC | 95 | % | Supercapacitor efficiency |
| Load and Balance Parameters | ||||
| Average household load | PLoad | 1.5 | kW | Average power demand of household |
| Peak household load | PLoad_peak | 4.0 | kW | Peak load during high-demand periods |
| Power balance | PBAL | - | kW | Difference: PV + storage − load |
| Load forecasting interval | - | 15 | Minutes | Interval for real-time demand prediction |
| Load scheduling resolution | - | 1 | Seconds | Control resolution for appliance scheduling |
| Minimum load operating threshold | Pmin | 0.2 | kW | Threshold to trigger low-power mode |
| Load priority levels | - | 3 | Levels | High, medium, low |
References
- Zhang, W.; Wu, J. Optimal real-time flexibility scheduling for Community Integrated Energy System Considering Consumer Psychology: A cloud-edge collaboration-based framework. Energy 2025, 320, 135340. [Google Scholar] [CrossRef]
- Ulleberg, Ø.; Hancke, R. Techno-economic calculations of small-scale hydrogen supply systems for zero emission transport in Norway. Int. J. Hydrogen Energy 2020, 45, 1201–1211. [Google Scholar] [CrossRef]
- Deng, D.; Tang, X. Research on optimal configuration of energy storage in microgrid considering the reliability of power supply for critical loads. In Proceedings of the 2023 3rd New Energy and Energy Storage System Control Summit Forum (NEESSC), Mianyang, China, 26–28 September 2023; pp. 63–66. [Google Scholar] [CrossRef]
- Omprakash, B.; Patel, J.; Dhanaselvam, J.; Choubey, S.B. Cost and renewable energy management by iot—Oriented smart home based on Smart Grid Demand response. In Sustainable Smart Homes and Buildings with Internet of Things; John Wiley & Sons: New York, NY, USA, 2024; pp. 97–113. [Google Scholar] [CrossRef]
- Cui, X. Smart home: Smart devices and the everyday experiences of the home. In Materializing Digital Futures; Bloomsbury Academic: New York, NY, USA, 2022. [Google Scholar] [CrossRef]
- Tutkun, N.; Scarcello, L.; Mastroianni, C. Improved low-cost home energy management considering user preferences with photovoltaic and energy-storage systems. Sustainability 2023, 15, 8739. [Google Scholar] [CrossRef]
- Nilsson, A.; Wester, M.; Lazarevic, D.; Brandt, N. Smart Homes, Home Energy Management Systems and real-time feedback: Lessons for influencing household energy consumption from a Swedish field study. Energy Build. 2018, 179, 15–25. [Google Scholar] [CrossRef]
- Balavignesh, S.; Kumar, C.; Ueda, S.; Senjyu, T. Optimization-based Optimal Energy Management System for smart home in Smart Grid. Energy Rep. 2023, 10, 3733–3756. [Google Scholar] [CrossRef]
- Abuznaid, A.R.S.; Tutkun, N. Home appliances in the smart grid: A heuristic algorithm-based dynamic scheduling model. Front. Energy Syst. Power Eng. 2021, 3, 20–27. [Google Scholar] [CrossRef]
- Jafari, M.; Malekjamshidi, Z. Optimal Energy Management of a residential-based hybrid renewable energy system using rule-based real-time control and 2D dynamic programming optimization method. Renew. Energy 2020, 146, 254–266. [Google Scholar] [CrossRef]
- Jafari, M.; Malekjamshidi, Z. Optimal scheduling of Smart Home Energy Systems: A user-friendly and adaptive home intelligent agent with self-learning capability. Adv. Appl. Energy 2024, 15, 100182. [Google Scholar] [CrossRef]
- Tai, C.-S.; Hong, J.-H.; Hong, D.-Y.; Fu, L.-C. A real-time demand-side management system considering user preference with adaptive deep Q Learning in Home Area Network. Sustain. Energy Grids Netw. 2022, 29, 100572. [Google Scholar] [CrossRef]
- Venkatasatish, R.; Dhanamjayulu, C. Reinforcement learning based energy management systems and hydrogen refuelling stations for Fuel Cell Electric vehicles: An overview. Int. J. Hydrogen Energy 2022, 47, 27646–27670. [Google Scholar] [CrossRef]
- Wu, X.; Wu, Y.; Tang, Z.; Kerekes, T. An adaptive power smoothing approach based on artificial potential field for PV plant with Hybrid Energy Storage System. Sol. Energy 2024, 270, 112377. [Google Scholar] [CrossRef]
- Kouache, I.; Sebaa, M.; Bey, M.; Allaoui, T.; Denai, M. A new approach to demand response in a microgrid based on coordination control between smart meter and distributed Superconducting Magnetic Energy Storage Unit. J. Energy Storage 2020, 32, 101748. [Google Scholar] [CrossRef]
- Wang, W.; Li, Y.; Shi, M.; Song, Y. Optimization and control of battery-flywheel compound energy storage system during an electric vehicle braking. Energy 2021, 226, 120404. [Google Scholar] [CrossRef]
- Jordehi, A.R. Optimal scheduling of home appliances in home energy management systems using Grey Wolf Optimisation (GWO) algorithm. In Proceedings of the 2019 IEEE Milan PowerTech, Milan, Italy, 23–27 June 2019. [Google Scholar] [CrossRef]
- Giwa, Y.; Akinmuyisitan, T. Dynamic learning models for adaptive digital twins: A scalable approach to real-time adaptability in non-stationary environments. In Proceedings of the International Conference on Smart and Sustainable Technologies, Supetar, Croatia, 1–4 July 2025. [Google Scholar] [CrossRef]
- Uddin, M.F.; Hassan, K.M.; Biswas, S. Peak load minimization in smart grid by optimal coordinated on–off scheduling of Air Conditioning Compressors. Sustain. Energy Grids Netw. 2021, 28, 100545. [Google Scholar] [CrossRef]
- Aldahmashi, J.; Ma, X. Real-time energy management in smart homes through deep reinforcement learning. IEEE Access 2024, 12, 43155–43172. [Google Scholar] [CrossRef]
- Aldahmashi, J.; Ma, X. Decentralized multi-agent control for Optimal Energy Management of neighborhood based hybrid microgrids in real-time networking. Results Eng. 2025, 27, 106337. [Google Scholar] [CrossRef]
- Mahmoudian, A.; Taghizadeh, F.; Sanjari, M.J.; Garmabdari, R.; Mousavizade, M.; Lu, J. Optimal sizing of Battery Energy Storage System and Interlink converter in an energy constraint hybrid AC/DC Microgrid. In Proceedings of the 2024 IEEE 9th Southern Power Electronics Conference (SPEC), Brisbane, Australia, 2–5 December 2024; pp. 1–6. [Google Scholar] [CrossRef]
- Song, G.; Xie, H.; Zhang, J.; Fu, H.; Shi, Z.; Feng, D.; Song, X.; Zhang, H. Long-term efficient energy management for Multi-Station Collaborative Electric Vehicle Charging: A transformer-based multi-agent reinforcement learning approach. Appl. Energy 2025, 397, 126315. [Google Scholar] [CrossRef]
- Li, Z.; Sun, H.; Xue, Y.; Li, Z.; Jin, X.; Wang, P. Resilience-oriented asynchronous decentralized restoration considering building and E-bus co-response in electricity-transportation networks. IEEE Trans. Transp. Electrif. 2025, in press. [Google Scholar] [CrossRef]
- Du, Y.; Xue, Y.; Wu, W.; Shahidehpour, M.; Shen, X.; Wang, B.; Sun, H. Coordinated planning of Integrated Electric and heating system considering the optimal reconfiguration of District Heating Network. IEEE Trans. Power Syst. 2024, 39, 794–808. [Google Scholar] [CrossRef]
- Stennikov, V.; Barakhtenko, E.; Mayorov, G.; Sokolov, D.; Zhou, B. Coordinated management of centralized and distributed generation in an integrated energy system using a multi-agent approach. Appl. Energy 2022, 309, 118487. [Google Scholar] [CrossRef]
- Sami, B.S.; Sihem, N.; Bassam, Z. Design and implementation of an Intelligent Home Energy Management System: A realistic autonomous hybrid system using energy storage. Int. J. Hydrogen Energy 2018, 43, 19352–19365. [Google Scholar] [CrossRef]
- Malik, F.H.; Ali, M.; Lehtonen, M. Intelligent agent-based architecture for demand side management considering space heating and Electric Vehicle Load. Engineering 2014, 6, 670–679. [Google Scholar] [CrossRef][Green Version]
- Basiony, M.G.; Nada, S.; Mori, S.; Hassan, H. Performance evaluation of standalone new solar energy system of hybrid PV/electrolyzer/fuel cell/med-MVC with hydrogen production and storage for power and freshwater building demand. Int. J. Hydrogen Energy 2024, 77, 1217–1234. [Google Scholar] [CrossRef]
- Kuo, J.-K.; Thamma, U.; Wongcharoen, A.; Chang, Y.-K. Optimized fuzzy proportional integral controller for improving output power stability of active hydrogen recovery 10-kW PEM fuel cell system. Int. J. Hydrogen Energy 2024, 50, 1080–1093. [Google Scholar] [CrossRef]
- Mazzeo, D.; Matera, N.; De Luca, R.; Musmanno, R. A smart algorithm to optimally manage the charging strategy of the home to vehicle (H2V) and vehicle to home (V2H) technologies in an off-grid home powered by renewable sources. Energy Syst. 2022, 15, 715–752. [Google Scholar] [CrossRef]
- Sharma, D.D.; Lin, J. Robust optimal multi-agent-based distributed control scheme for Distributed Energy Storage System. Robust Optim. Plan. Oper. Electr. Energy Syst. 2019, 233–252. [Google Scholar] [CrossRef]
- Halder, P.; Babaie, M.; Salek, F.; Haque, N.; Savage, R.; Stevanovic, S.; Bodisco, T.A.; Zare, A. Advancements in hydrogen production, storage, distribution and refuelling for a sustainable transport sector: Hydrogen Fuel Cell vehicles. Int. J. Hydrogen Energy 2024, 52, 973–1004. [Google Scholar] [CrossRef]
- Ma, J.Y. Curious supervisor puts team innovation within reach: Investigating supervisor trait curiosity as a catalyst for collective actions. Organ. Behav. Hum. Decis. Process. 2023, 175, 104236. [Google Scholar] [CrossRef]






| Approach | Hydrogen Integration | V2H/H2V Support | MAS Coordination | Learning Method | Real-Time Control |
|---|---|---|---|---|---|
| HIMA | Yes (hydrogen, PEMFC) | No | No | None | No |
| HSA | Yes (hydrogen + PV) | No | No | None | No |
| SSCA | Yes (multiple storage) | No | Yes (storage agents) | None | Partial |
| BVEEA | No | Yes (basic V2H/H2V) | No | Rule-based control | Partial |
| CEMA | No | No | Yes (resource coordination) | Reinforcement Learning (RL) | Yes |
| ASLA | No | No | No | Advanced DDQN | Yes (limited) |
| PELA | No | No | No | DDQN (DDL-based) | Yes (limited) |
| Proposed IHEMS | Yes (full integration: HRS + PEMFC) | Yes (full V2H/H2V integration) | Yes (MAS-based for all components) | DDQN (DDL) | Yes (fully real time) |
| State (SS/SR) | Transition (TS/TR) | Condition | Process Action |
|---|---|---|---|
| SS1 | TS1: PBAL > 0 | Power surplus | Start storage process (charge ESS/USS) |
| SR1 | TR1: PBAL < 0 | Power deficit | Start recovery process (activate PEMFC, V2H) |
| SS2 | TS2: SoCH2 < 1 | Hydrogen tank not full | Activate electrolyzer (hydrogen production) |
| SR2 | TR2: SoCH2 > 0 | Hydrogen available | Hydrogen consumption via PEMFC |
| SS3 | TS3: SoCH2 > 1 | High hydrogen level | Supercapacitor charging |
| TS4: PBAL < INEL | Low energy balance, normal level | Supercapacitor charging | |
| SR3 | TR3: SoCH2 = 0 | No hydrogen left | Supercapacitor discharging |
| TR4: PBAL < INFC | Critical energy deficit | Supercapacitor discharging | |
| SS4 | TS5: SoCSC > 1 | Supercapacitor full, vehicle available | Vehicle charging (V2H mode priority) |
| SR4 | TR5: SoCSC = 0 | Supercapacitor empty | Appliance operation control (load scheduling) |
| SS5 | TS6: Grid availability = TRUE | Grid power available | Import energy from grid (grid-assisted recovery) |
| SS5 | TS6: Grid availability = TRUE | Grid power available | Import energy from grid (grid-assisted recovery) |
| SR5 | TR6: Grid availability = FALSE | Grid power unavailable | Disconnect from grid, switch to self-supply |
| SS6 | TS7: Energy price < threshold | Low electricity price period | Charge battery or EV from grid (cost optimization) |
| SR6 | TR7: Energy price > threshold | High electricity price period | Avoid grid charging, use renewable/stored power |
| Layer | Neurons | Description | Activation Function |
|---|---|---|---|
| Input layer | 7 | System states: PBAl, SoCH2, SoCSC, EV, grid status, energy price, appliance status | - |
| Hidden layer 1 | 64 | Nonlinear feature extraction | ReLU |
| Hidden layer 2 | 64 | Nonlinear feature extraction | ReLU |
| Output layer | 8 | Control actions: appliance scheduling, electrolyzer ON/OFF, PEMFC ON/OFF, V2H/H2V mode, grid interaction, SC management | Linear |
| Day | Generation Avg. (A) | Consumption Avg. (A) | H2 Produced (mol) | H2 Consumed (mol) | SC Charging (A) | SC Discharging (A) |
|---|---|---|---|---|---|---|
| Winter (Day 1) | 12.3 | 14.2 | 6.20 × 10−4 | 4.20 × 10−5 | 5.2 | 3.1 |
| Winter (Day 2) | 13.1 | 16.0 | 6.75 × 10−4 | 6.70 × 10−5 | 8.1 | 13.4 |
| Winter (Day 3) | 12.8 | 17.4 | 6.15 × 10−4 | 9.50 × 10−5 | 6.5 | 12.1 |
| Winter (Day 4) | 11.9 | 13.5 | 5.95 × 10−4 | 5.80 × 10−5 | 5.7 | 7.6 |
| Summer (Day 1) | 14.6 | 15.1 | 6.90 × 10−4 | 6.20 × 10−5 | 9.2 | 9.5 |
| Summer (Day 2) | 14.8 | 15.4 | 6.88 × 10−4 | 6.40 × 10−5 | 8.8 | 7.8 |
| Summer (Day 3) | 14.1 | 15.3 | 6.70 × 10−4 | 6.35 × 10−5 | 8.4 | 4.2 |
| Summer (Day 4) | 13.9 | 15.2 | 6.65 × 10−4 | 6.30 × 10−5 | 7.9 | 3.5 |
| State | Transition | Condition | Action |
|---|---|---|---|
| SS1 | TS1 | PBAL > 0 | Start energy storage (ESS/USS) |
| SR1 | TR1 | PBAL < 0 | Activate recovery (PEMFC or V2H) |
| SS2 | TS2 | SOCH2 < 1 | Produce hydrogen (activate electrolyzer) |
| SR2 | TR2 | SOCH2 > 0 | Consume hydrogen via PEMFC |
| SS3 | TS3/TS4 | SOCH2 > 1 or PBAL < INEL | Charge supercapacitor (SC) |
| SR3 | TR3/TR4 | SOCH2 = 0 or PBAL < INFC | Discharge supercapacitor |
| SS4 | TS5 | SOCSC > 1 | Charge EV (V2H mode) |
| SR4 | TR5 | SOCSC = 0 | Load scheduling (appliance management) |
| SS5 | TS6 | Grid available | Import energy from grid |
| SR5 | TR6 | Grid unavailable | Switch to self-supply mode |
| SS6 | TS7 | Energy price < threshold | Grid charging for EV/battery (cost-efficient) |
| SR6 | TR7 | Energy price > threshold | Use stored/renewable power, avoid grid use |
| Metric | Without IHEMS | With IHEMS | Improvement (%) |
|---|---|---|---|
| Average monthly cost (SAR) | 510 | 365 | 28.43% |
| Self-sufficiency ratio (%) | 62 | 84 | 22% |
| Grid import (kWh/month) | 820 | 460 | 43.90% |
| Season | Avg. Electricity Cost (USD) | Std. Dev. (USD) | Avg. Self-Sufficiency (%) | Std. Dev. (%) |
|---|---|---|---|---|
| Winter | 72.45 | ±5.21 | 78.2 | ±4.8 |
| Spring | 65.10 | ±4.55 | 84.5 | ±3.2 |
| Summer | 59.87 | ±3.98 | 88.7 | ±2.5 |
| Autumn | 68.22 | ±4.76 | 80.3 | ±3.9 |
| Metric | Description | Observed Behavior |
|---|---|---|
| Training loss | Temporal-difference error during learning | Gradually decreases and stabilizes below 0.02 |
| Q-value stabilization | Average Q-values across episodes | Converges after ~1000 episodes |
| Replay buffer sampling diversity | Uniformity of sampled experiences | Consistently high (>0.85) |
Disclaimer/Publisher’s Note: The statements, opinions and data contained in all publications are solely those of the individual author(s) and contributor(s) and not of MDPI and/or the editor(s). MDPI and/or the editor(s) disclaim responsibility for any injury to people or property resulting from any ideas, methods, instructions or products referred to in the content. |
© 2025 by the authors. Licensee MDPI, Basel, Switzerland. This article is an open access article distributed under the terms and conditions of the Creative Commons Attribution (CC BY) license (https://creativecommons.org/licenses/by/4.0/).
Share and Cite
Alsolami, M.; Alferidi, A.; Lami, B. Real-Time Energy Management of a Microgrid Using MPC-DDQN-Controlled V2H and H2V Operations with Renewable Energy Integration. Energies 2025, 18, 4622. https://doi.org/10.3390/en18174622
Alsolami M, Alferidi A, Lami B. Real-Time Energy Management of a Microgrid Using MPC-DDQN-Controlled V2H and H2V Operations with Renewable Energy Integration. Energies. 2025; 18(17):4622. https://doi.org/10.3390/en18174622
Chicago/Turabian StyleAlsolami, Mohammed, Ahmad Alferidi, and Badr Lami. 2025. "Real-Time Energy Management of a Microgrid Using MPC-DDQN-Controlled V2H and H2V Operations with Renewable Energy Integration" Energies 18, no. 17: 4622. https://doi.org/10.3390/en18174622
APA StyleAlsolami, M., Alferidi, A., & Lami, B. (2025). Real-Time Energy Management of a Microgrid Using MPC-DDQN-Controlled V2H and H2V Operations with Renewable Energy Integration. Energies, 18(17), 4622. https://doi.org/10.3390/en18174622

