Abstract
This study presents a techno-economic framework for assessing the potential of utilizing hybrid renewable energy sources (wind and solar) to produce green hydrogen, with a specific focus on Australia. The model’s objective is to equip decision-makers in the green hydrogen industry with a reliable methodology to assess the availability of renewable resources for cost-effective hydrogen production. To enhance the credibility of the analysis, the model integrates 10 min on-ground solar and wind data, uses a high-resolution power dispatch simulation, and considers electrolyzer operational thresholds. This study concentrates on five locations in Australia and employs high-frequency resource data to quantify wind and solar availability. A precise simulation of power dispatch for a large off-grid plant has been developed to analyze the PV/wind ratio, element capacities, and cost variables. The results indicate that the locations where wind turbines can produce cost-effective hydrogen are limited due to the high capital investment, which renders wind farms uneconomical for hydrogen production. Our findings show that only one location—Edithburgh, South Australia—under a 50% solar–50% wind scenario, achieves a hydrogen production cost of 10.3 ¢USD/Nm3, which is lower than the 100% solar scenario. In the other four locations, the 100% solar scenario proves to be the most cost-effective for green hydrogen production. This study suggests that precise and comprehensive resource assessment is crucial for developing hydrogen production plants that generate low-cost green hydrogen.
1. Introduction
The global push toward net-zero emissions by mid-century necessitates the rapid deployment of low-carbon energy systems. While electrification and renewables address much of this transition, hard-to-abate sectors—such as heavy transport, steel, and chemicals—require alternative fuels. Green hydrogen, produced via water electrolysis powered by renewable sources, is a promising solution offering system flexibility, energy storage, and energy security.
Australia, with its abundant solar and wind resources, is well-positioned to become a global leader in green hydrogen exports. Japan, as a major energy importer, has announced plans to import 3 million tonnes of hydrogen by 2030, underscoring the urgent need for large-scale, off-grid hydrogen production facilities. Therefore, this study evaluates Australia not in isolation but within the broader geopolitical context of Australia–Japan hydrogen trade, aligning production site selection with anticipated export demand [1]. However, the existing literature often overlooks the techno-economic viability of off-grid hybrid systems that combine solar and wind at a high temporal resolution.
The global challenge of limiting the rise in temperatures is a task that has been daunting for all economic sectors. The Global Renewables Outlook study proposes that achieving net-zero emissions should be a target between 2050 and 2060. The transition to renewable energy sources, increased energy efficiency, and widespread electrification of energy applications are all crucial for this transformation [2]. Sectors such as steel, cement, chemicals, long-haul road transport, marine transportation, and aviation present significant challenges in electrification [2]. According to the International Renewable Energy Agency (IRENA), green hydrogen offers enhanced system flexibility, storage capabilities, energy security, reduced air pollution, and socioeconomic benefits such as job creation and economic growth. Despite the significant cost obstacle, the potential of green hydrogen, a beacon of hope for a sustainable future, is underscored [3].
Moreover, electrolysis is a green hydrogen generation method compatible with the net-zero approach [3]. Without a doubt, if electricity is produced via carbon-neutral methods like harnessing renewable energy sources, electrolyzing water becomes feasible and environmentally friendly for generating hydrogen. Electrolyzers are categorized based on the type of electrolyte utilized for ion transportation. The proton exchange membrane (PEM) electrolyzer, operating in an acidic ionomer medium; the alkaline electrolyzer, using a liquid electrolyte; and the high-temperature electrolyzer, employing solid oxide as the electrolyte, are among the electrolyzers [4,5]. This study focuses on two kinds of electrolyzers with a more reasonable cost, including PEM and alkaline.
Regarding the green hydrogen supply chain, Australia’s National Hydrogen Strategy aims to be the dominant exporting country in the green hydrogen sector worldwide by 2030, aiming to reach a water electrolyzer capacity of 1 GW [6,7]. Japan, a country that imports energy resources from other countries, plans to create a hydrogen supply chain that is simultaneously economical and sustainable. The Japanese government aims to consume 3 million tonnes of hydrogen by 2030, 12 million tonnes by 2040, and 20 million tonnes by 2050. The supply cost targets for 2030 and 2050 are 30 JPY/Nm3 (20 ¢USD/Nm3) and 20 JPY/Nm3 (15 ¢USD/Nm3), respectively [1]. In response to the Japanese objective of 3 million tonnes of hydrogen by 2030, this work aims to minimize the costs of green hydrogen while expanding our understanding of location selection through comparative analysis to produce green hydrogen on a large scale without relying on the power grid, which does not necessarily exist near the location for hydrogen production at a scale to assist the power management of VRE sources. The following reasoning supports the consideration of a fixed power generation capacity of 8 GW per location, which is the necessary power for producing 0.3 million tonnes of hydrogen (considering the energy conversion factor from electricity to hydrogen of 56 kWh/kg [8] and a capacity factor of 24% which is typical in renewable power plants in Australia [9]). The assumption of 0.3 million tonnes of hydrogen is based on the 1 GW gas-firing power plant for 8000 h (assuming HHV of hydrogen (39.4 kWh for 1 kg) and the energy efficiency of 65%) [9]. Consequently, ten power plants with a fixed capacity of 8 GW of renewable resources have been considered the principal solution to Japan’s goal of producing 3 million tonnes of hydrogen by 2030. We have optimized the capacity of the other elements in each scenario based on the unique wind and solar resources in each location. We are not seeking a general model for the hydrogen supply chain; instead, we limit our system design and variables to reach an optimal geographic location for minimizing hydrogen production costs.
This paper provides a comprehensive resource assessment for generating affordable green hydrogen through water electrolysis powered by variable renewable energy (VRE) sources. It considers the integration of solar and wind resources. The ultimate goal is to facilitate the establishment of hydrogen production facilities in the future due to a reliable resource assessment of solar and wind resources.
This study introduces a high-resolution (10 min interval) techno-economic model to evaluate the viability of large-scale green hydrogen production in five Australian regions. We compare the performance of PEM and alkaline electrolyzers across different solar–wind combinations and assess how system component capacities affect hydrogen costs. The model prioritizes off-grid operation, considering the need for infrastructure-independent hydrogen production near resource-rich coastal sites.
The goal is to inform stakeholders—planners, investors, and policymakers—about the most cost-effective configurations and sites for future green hydrogen production. This paper contributes a novel integration of granular resource data, hybrid system simulation, and economic analysis.
The subsequent sections of this paper are as follows: a literature review on the techno-economic modeling of green hydrogen, followed by a comprehensive presentation of our technique for green hydrogen. Finally, this study will conclude with our results and discussion regarding the significance of renewable resource assessment in the techno-economic modeling of green hydrogen, including the cost of green hydrogen [¢USD/Nm3], total capital investment [USD], and sensitivity analysis to the cost reduction in renewable energies and electrolyzers.
2. Literature Review
Green hydrogen has emerged as a promising energy carrier for decarbonizing off-grid energy systems. Despite its potential, research attention on off-grid green hydrogen production remains limited. An extensive bibliographic analysis by Viteri (2023) revealed that only 8% of green hydrogen-related publications focus specifically on off-grid applications [10]. This indicates a significant gap in the literature, particularly regarding hybrid systems that integrate wind and solar energy for hydrogen production in remote or islanded settings.
Recent studies across various countries have begun addressing this gap with diverse techno-economic approaches:
- ●
- Spain: García (2021) developed an energy supervisory control (ESC) strategy using hourly solar radiation and wind speed data to optimize a hybrid off-grid system in Algeciras. This study considered photovoltaic (PV), wind, and hydrogen components but focused on operational efficiency rather than economic feasibility [11]. The manufacturer details of the PV modules and hydrogen components used in this study were not disclosed by the authors.
- ●
- New Zealand: Mohseni and Brent proposed a hydrogen-based off-grid system using wind and supercapacitor storage. Based on monthly average wind profiles from Stewart Island, Ohakune, and Feilding, they calculated a best-case Levelized Cost of Hydrogen (LCOH) of 7.82 NZD/kg (equivalent to 0.43 USD/Nm3) [12]. The specific models or manufacturers of the wind turbines and supercapacitors were not reported in the original study.India: Pal and Mukherjee examined an off-grid system for northeastern India combining PV and hydrogen fuel cells (HFCs). Using monthly average Global Horizontal Solar Radiation (GHSR) data, this study estimated a PV levelized energy cost of 0.0467–0.0582 USD/kWh and a hydrogen cost of 16.1–18.7 USD/kg (equivalent to 1.44–1.68 USD/Nm3) [13]. The fuel cell technology was simulated without referencing specific commercial manufacturers or product models.
- ●
- Africa and MENA: Other works, such as Bhandari et al. (2021) [14], evaluated hybrid solar–hydrogen systems in Kenya and South Africa using the HOMER software platform (HOMER Energy, Boulder, CO, USA). These studies adopted simplified assumptions regarding system design and often relied on hourly or daily average inputs, limiting accuracy under high renewable intermittency. Meanwhile, large-scale hydrogen projects in Morocco and Egypt are typically grid-connected and target export markets, limiting their relevance for standalone off-grid models [14].
These studies demonstrate the growing interest in off-grid green hydrogen solutions globally. However, they share three key limitations: (1) low temporal resolution of resource data (e.g., monthly or hourly averages), (2) lack of site-specific resource variability integration, and (3) limited application to fully standalone, non-grid-connected systems.
2.1. Review of Techno-Economic Assessment Method
The majority of existing techno-economic assessments employ standard metrics such as LCOE and LCOH and utilize tools like HOMER software platform (HOMER Energy, Boulder, CO, USA), TRNSYS simulation software (Thermal Energy System Specialists, Madison, WI, USA), or MATLAB software (MathWorks, Natick, MA, USA). These frameworks typically simulate performance based on average resource inputs, assuming steady hydrogen demand and linear system behavior. As a result, they may under-represent the dynamic operational challenges and cost implications of real-world off-grid hydrogen systems with variable renewable energy inputs.
2.2. Novelty and Improvements in Our Techno-Economic Model
To address these gaps, our study introduces a high-resolution techno-economic model tailored to off-grid green hydrogen production. Key innovations include the following:
- I.
- Temporal Resolution: Unlike existing models that use coarse input data, our model incorporates 10 min interval solar radiation and wind speed data from the Australian Bureau of Meteorology. This enables the accurate modeling of renewable intermittency and its impact on system reliability and hydrogen yield.
- II.
- Standalone System Architecture: The model simulates a fully off-grid hybrid system comprising PV, wind turbines, water electrolysis, battery storage, and hydrogen storage, designed for remote operation without grid backup.
- III.
- Site-Specific Customization: We assess five geographically diverse Australian locations—Darwin, Gladstone, Edithburgh, Mandora, and Alice Springs—to evaluate regional feasibility and investment needs. These sites represent varying climatic zones, from tropical to arid, offering insights into how localized conditions influence system economics.
- IV.
- Global Applicability: While developed for Australian conditions, our modeling framework is modular and adaptable to other countries and regions, provided high-resolution meteorological data are available.
In summary, this study contributes a novel, data-driven assessment tool that overcomes the limitations in the existing literature by incorporating temporal variability, simulating full off-grid functionality, and offering policy- and investment-relevant insights for hydrogen deployment in remote settings.
3. Methodology of the Techno-Economic Model
The primary goal of this study, which is to produce green hydrogen on a large scale without reliance on the power grid, is to enhance our understanding of location selection through comparative analysis. The rationale behind considering a specific power generation capacity of 8 GW for each place is as follows. Given the distinct wind and solar resources in each area, the capacity of the other elements has been optimized in each scenario. In the subsequent sections of this paper, we will provide a comprehensive explanation of the key performance indicators (KPIs) for several system components, including renewable energy generation, water electrolysis, and battery energy storage.
3.1. System Components
3.1.1. Renewable Power Generation
The objective of this work is not to duplicate solar and wind energy using the most accurate model in commercially accessible software. Instead, this study has utilized the straightforward characteristics of solar and wind, commonly used in the initial stages of project development of renewables at the mega-scale. The wind farm has simulated the power generation using a 5 MW wind turbine model published by the National Renewable Energy Laboratory (NREL) [15].
where is the threshold wind speed at which the turbine initiates power generation. However, the crucial factor is the cut-out speed (), which indicates the maximum speed at which the turbine can operate without risking damage due to excessively high wind speeds. Also, turbines often have a rated maximum speed at which they generate the most electricity, which is defined as . Wind turbines are designed with a rated wind speed , which is the wind speed at which the turbine reaches its maximum continuous power output . At wind speeds lower than , the turbine produces less power. At wind speeds higher than , the output is controlled to stay at to avoid overloading the system. Therefore, energy production is typically highest around and lower at speeds significantly below or above it [15].
The solar farm’s estimation considers the efficiency of photovoltaic (PV) modules in converting incident solar radiation into energy under standard test settings. The determination is made by dividing the rated photovoltaic (PV) capacity by the standard solar radiation (1000 W/m2) [16].
represents the global irradiance, represents the cell temperature, corresponds to the photovoltaic power during standard test conditions, and γ is about −0.4%/°C, indicating the temperature coefficient of the solar cell [17]. Since we consider the impact of on the output power of solar panels as negligible, we acknowledge that this estimation method does not consider the cell’s temperature. However, this estimation method is adequate for our investigation as the primary purpose of this study is to compare and analyze the potential of multiple locations for green hydrogen production.
3.1.2. Water Electrolysis and Green Hydrogen Production
This research focuses on commercial technologies and research specifically relevant to the performance of hydrogen applications. We exclusively examine two primary electrolysis technologies, ALK (alkaline electrolysis) and PEM (proton exchange membrane electrolysis), to manage the power provided by renewable sources and produce green hydrogen.
We applied Ursua s equations to calculate the overall hydrogen production rate accurately. The total hydrogen production rate () in Nm3/h can be written as follows [18]:
where is the electric power input in kW and is the specific energy consumption in water electrolysis [19], which significantly depends on operating conditions, such as temperature and pressure, the electrolyzer’s system design, and the power supply and control system’s integration. The typical specific energy consumption ranges in PEM and ALK electrolyzers are 4.5–5.5 kW h/Nm3 and 4.0–5.0 kW h/Nm3, respectively, for commercialized electrolyzers on the market [19,20].
Another key performance indicator (KPI) of electrolyzers, as Ayers (2012) emphasizes, is the significance of assessing the electrolyzer’s minimum load range to guarantee long-term optimal efficiency [20]. Operating under a minimal load may result in instability, reduced efficiency in hydrogen generation, and degradation of electrolyzer components. Load balancing is essential for ensuring steady and efficient functioning in electrolyzer systems. PEM electrolyzers function effectively within a minimum load range of 1–20% of their nominal capacity, whereas alkaline electrolyzers often work within a minimum load range of 10–40% [21].
3.1.3. Battery Energy Storage
The traditional approach to modeling lithium-ion batteries involves utilizing a State-of-Charge (SOC) model, which establishes a connection between the remaining charge and the discharge current. However, Mamadou (2012) introduced a simple framework that conceptualizes the existing reserve as energy rather than a mere measure of charge. The primary focus of the state of energy (SOE) is to predict the amount of energy available during battery charge and discharge [22]. We implemented the SOE model to develop a techno-economic model that relies on energy availability for variable charging and discharging powers in the renewable energy plant. The state of energy (SOE) is characterized as the ratio of remaining energy with respect to the full capacity, which indicates a battery’s residual available energy. Equation (4) outlines the mathematical formulation for SOE.
where SOE(t) is the SOE of the battery at time t, and SOE(t − 1) represents the SOE at the preceding time segment t − 1, respectively. It and Vt are the battery terminal load current and voltage. indicates the battery’s full capacity in kWh, and represents the energy efficiency of the battery [23,24].
3.1.4. Power Converter
AC/DC power converters are essential in systems that incorporate both AC and DC components.
where is the efficiency of the inverter [25]. Solar PV panels, batteries, and electrolyzers produce a direct current (DC) output, while wind farms operate on an alternating current (AC) as the load is being evaluated. For instance, the AC/DC conversion efficiency is included in the , assuming that an electrolyzer unit includes both electrolyzer cells and an AC/DC power converter.
The primary aim of this study is to develop a cost-effective and reliable model for the hybrid energy system of hydrogen production. The following section presents the system’s operational strategy.
3.2. Operational Strategy
Efficient power management is crucial for ensuring the reliability of hybrid renewable energy systems. Considering that the hydrogen production system in this study functions off-grid, we have opted for a technique in which the battery is charged to 50% of its full capacity prior to the initial activation of the system. Moreover, the fundamental goal in the operational hierarchy of the system’s components is to preserve the battery’s SOE at its minimum level. The system’s second most important goal is to ensure that the electrolyzer runs at its minimum load when there is insufficient power generated by the solar and wind farms. In other words, if insufficient power is generated, the battery will be charged first, followed by the power supplied to the electrolyzer.
The following are the operational strategy’s simplified steps:
Step 1: The electrolyzer can exclusively rely on renewable sources if the combined electricity generated by solar PV panels and wind turbines is sufficient. Once the electrolyzer’s minimum power load requirements are met, excess electricity can be directed toward charging the battery bank until it reaches its maximum SOE. Any surplus electricity will be discarded and curtailed whenever the electricity generated surpasses the battery’s maximum SOE and the electrolyzer’s maximum capacity.
Step 2: If the total electricity generated by solar PV panels and wind turbines is insufficient to meet the electrolyzer’s minimum power load and the battery’s SOE is higher than the minimum SOE, the battery will supply power to the electrolyzer. If the battery’s SOE falls below the electrolyzer’s minimum threshold load, the electrolyzer will be temporarily deactivated. Once this threshold is surpassed, the power generated will again be allocated to the electrolyzer.
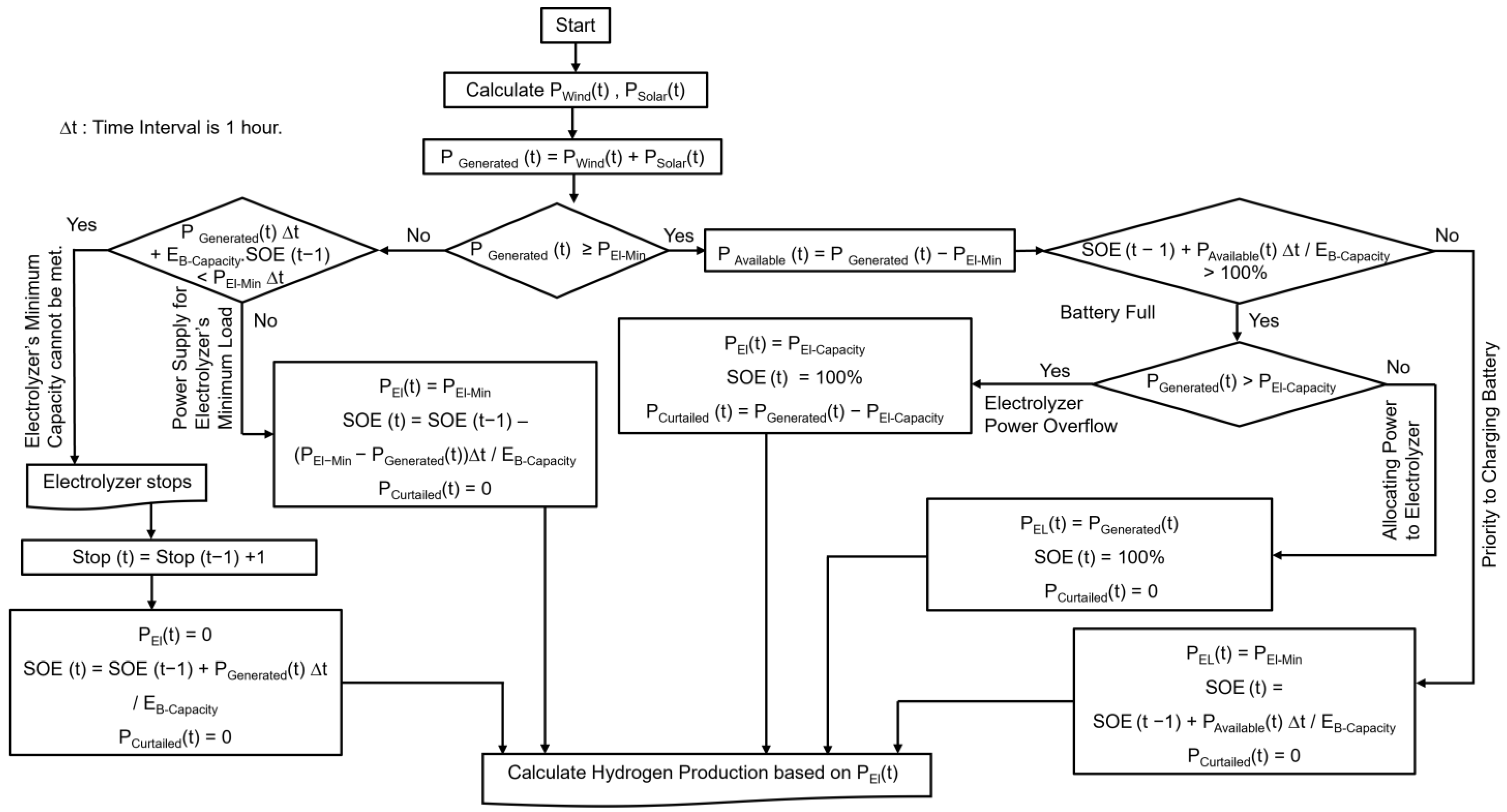
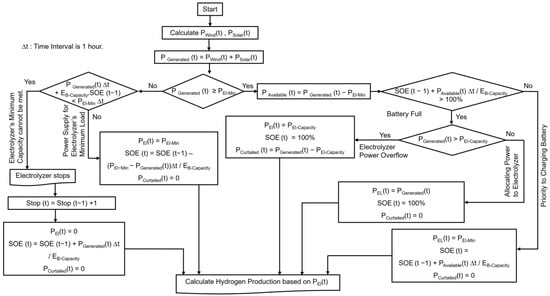
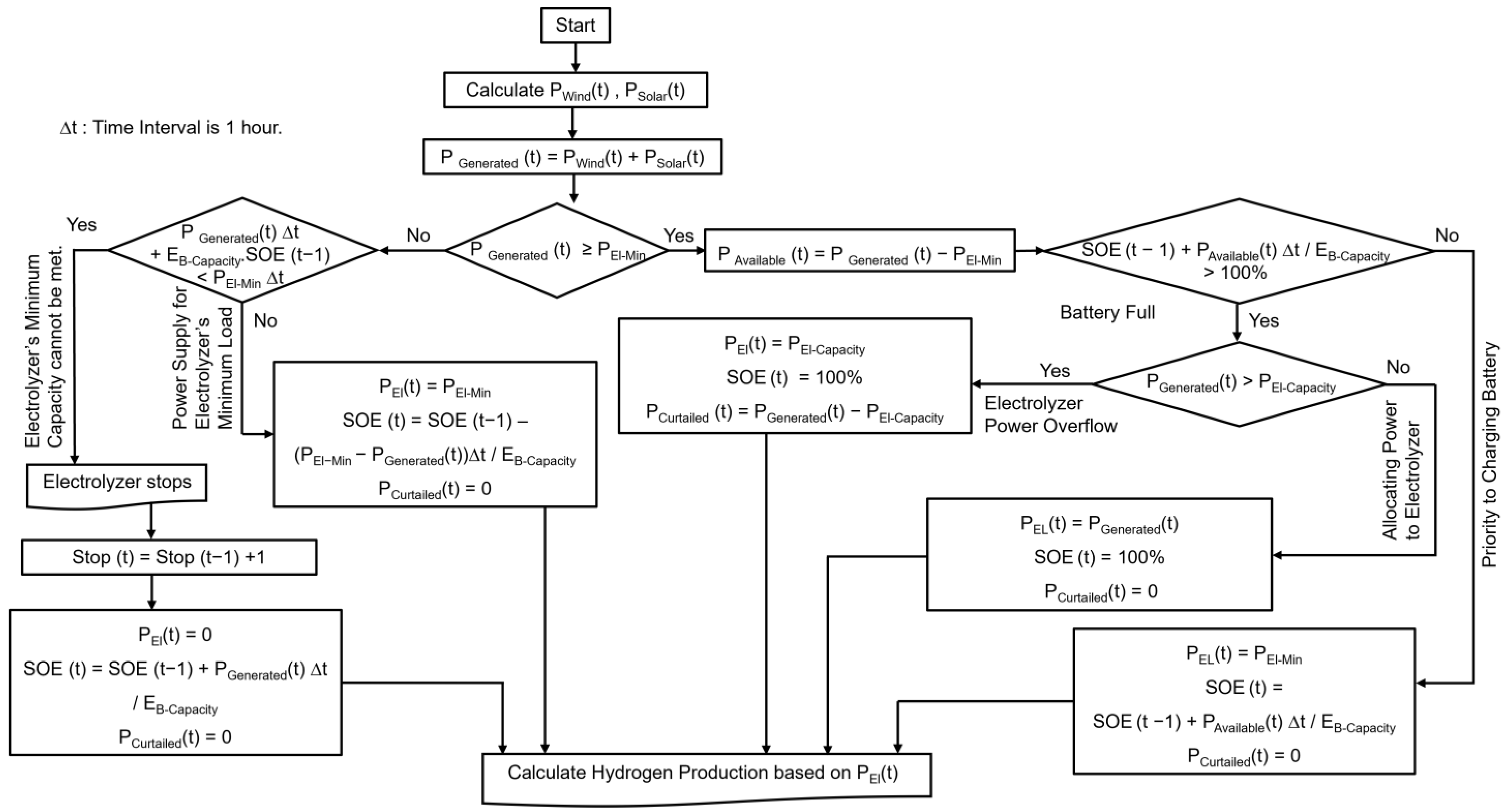
As shown in Figure 1, the suggested hybrid energy system’s operational strategy is depicted in a simplified flowchart. In this figure, PWind(t) and PSolar(t) are generated by renewable resources, and the accumulation of these resources generates power (PGenereted(t)) at a specific time of t. The generated power is allocated to provide the power of the electrolyzer at the minimum load (PEl-Min). The remainder of power, PAvailable(t), will be examined in the SOE(t) of the battery against the battery capacity (EB-Capacity), including whether PAvailable(t) is sufficient/insufficient compared to PEl(t) and PEL-Capacity, and the cases of whether there is power overflow (PCurtailed(t)) or stopping the electrolyzer. The number of halts in electrolyzer operation is counted in Stop(t) at each specific time (t). As shown in Figure 1, the PEL(t) is calculated at the final step of each variation in the operational strategies: the total hydrogen production rate, (Nm3/h), is calculated based on PEL(t) at each specific time of t. Therefore, this section elaborates on the techno-economic model’s technical Key Performance Index (KPI). The following section will discuss the cost considerations in the model.
Figure 1.
Operational strategy of the off-grid hybrid production plant of green hydrogen.
4. Scenario Development for the Techno-Economic Model
Each geographical area possesses a distinct combination of solar and wind resources, influenced by factors like its proximity to the shore and prevailing weather conditions. Solar radiation is primarily available during daylight, varying between summer and winter. In contrast, wind speed is not dependent on the time of day. Thus, there may be instances where the wind speed during nighttime offsets the absence of solar radiation and assists in a more balanced workload distribution for the electrolyzer. This results in a reduced requirement for a smaller battery capacity. It assesses the viability of each place based on the availability of solar and wind resources. As stated, the renewable farm has a fixed total capacity of 8 GW. This includes a combination of wind and solar resources. We have specified three combinations of renewable resources: 100% solar (S100-W0), 50% solar–50% wind (S50-W50), and 100% wind farm (S0-W100). These three scenarios were selected to explore the influence of different solar-to-wind ratios on hydrogen production cost, system reliability, and operational behavior across diverse Australian climates. The 100% solar scenario represents a baseline configuration, reflecting Australia’s well-known solar abundance. The 100% wind scenario allows for an evaluation of cost and performance when relying solely on wind, particularly in coastal areas like Edithburgh. The 50–50 hybrid scenario was designed to assess the potential complementarity of solar and wind resources, especially whether wind availability at night can offset solar intermittency and reduce battery requirements. By comparing these scenarios under identical total generation capacity (8 GW), we aim to provide robust insights for system optimization and investment decisions tailored to site-specific conditions.
4.1. Renewable Resources Databases and Site Selection
Compiling annual wind speed and solar radiation records for each location is a prerequisite for evaluating the techno-economic aspects of green hydrogen-producing facilities. Australia’s Bureau of Meteorology (BOM) offers solar radiation and wind speed datasets for purchase. Solar radiation has been measured with greater precision at limited specific locations at 10 min intervals. Unfortunately, the wind speed datasets given by the BOM have the following limitations: (1) Missing data: The absence of data occurred due to inoperative sensors or maintenance activities carried out at the measuring stations throughout the year. (2) Heterogeneous data format: The data formats used by the many stations around Australia need to be standardized. After carefully evaluating these constraints, we selected five renowned sites across the Australian mainland that provide reliable solar and wind databases. The following locations are encompassed: Alice Springs, Darwin, Edithburgh, Gladstone, and Mandora. These locations are strategically positioned across the Australian map, emphasizing proximity to the coastline to facilitate water supply and export objectives.
Figure 2 illustrates these five locations on the Australian map, and Table 1 summarizes the geographical and time zone information.
Figure 2.
The candidate locations on the map of Australia.
Table 1.
The list of candidate locations with geographical information.
4.2. Expenditure Assumptions
The market for renewable energy components, including solar PV modules and wind turbines, has experienced a decline in capital expenditure in recent years. Additionally, the electrolyzer market is highly dynamic, characterized by numerous mergers and acquisitions involving European and Asian manufacturers and the emergence of new Chinese manufacturers.
To assess each system element’s economic indicators, we analyze the total capital expenditure (CAPEX) and the operation and maintenance costs, which are expressed as a fraction of the CAPEX for each element. Furthermore, two kinds of electrolyzers have been considered: ALK (alkaline electrolysis) and PEM (proton exchange membrane electrolysis).
To evaluate the technical key performance indicators (KPIs) for each element, we focus on how the anticipated technological advancements will affect the cost of hydrogen. For instance, we have chosen the following KPIs for electrolyzers: minimum load (expressed as a percentage of full load) and specific energy consumption (kWh/Nm3). In addition to considering capital expenditure (CAPEX) and operational expenditure (OPEX), the lifespan of the wind and solar components of the system is also considered. Electrical efficiency (%) in battery storage also accounts for the anticipated influence of technological advancements in the future.
Furthermore, we will examine the evolution of technology and cost from 2022 to 2050. To illustrate the trajectory of cost changes in green hydrogen, we utilized the cost and technology variables outlined by the International Energy Agency. Table 2 summarizes the key performance indicators (KPIs) of the elements in the green hydrogen system from the present to 2030 and 2050.
Table 2.
List of key performance indicators of each element in the hybrid green hydrogen production system.
4.3. Optimization Process
The farm’s capacity, combined with solar and wind power generators, has been set at 8 GW to compare various sites around Australia. The main objective of this study is to decrease the cost of producing green hydrogen by optimizing the capacity balance between the electrolyzer and battery storage in the proposed hybrid system. The cost of hydrogen and the number of stops for each electrolyzer–battery capacity between 1000 and 10,000 MWh have been computed, and later the optimization criteria revolve around minimizing expenses while ensuring system stability, specifically by aiming for less than twelve interruptions per year or continuous power supply to the electrolyzer for a non-stop operation. To summarize, two instances of the lowest cost of hydrogen have been chosen for each location: (1) The minimum cost of hydrogen is achieved when the capacities of the electrolyzer and battery are balanced to ensure uninterrupted operation. (2) The minimum cost of hydrogen can be achieved by accepting a lower balance between the electrolyzer’s and battery’s capacities, allowing for twelve stops each year. The cost of hydrogen (¢USD/Nm3) for each site was calculated by allocating the costs of each facility to their optimized installed capacity over the life of the system, summing them up and then allocating them to the annual hydrogen production.
5. Results
The primary aim of this study is to assess and evaluate different locations in Australia to identify the region with the highest capacity for renewable resources. Furthermore, this study seeks to determine whether or not a site can fulfill the optimal requirements for a wind farm to offset the lack of sunlight at nighttime while limiting the expenses associated with hydrogen production. Among the case study sites, Alice Springs, Darwin, Gladstone, Edithburgh, and Mandora, the results for Manodra in 2030 are discussed in detail below. The rationale for prioritizing Mondora is twofold: firstly, Mondora showcases the effective production of hydrogen through its solar-powered farm at a cost close to the minimum, which happened in Alice Springs, while also being in a coastal region; secondly, except for the case of Edithburgh, a solar-generated plant with 100% capacity exhibits superior performance in all other locations. The only location where wind resources contribute to the reduction in the cost of hydrogen is Edithburgh, which is located in South Australia. Within this particular geographical area, the wind resources are consistently reliable in offsetting the lack of solar radiation and aiding in reducing costs. The year 2030 has been chosen since it provides sufficient opportunity for the electrolyzer technology to stabilize and advance until reaching halfway to 2050. In addition, a sensitivity analysis has been performed of an assumption of the year 2030 to assess the effects of variations in capital expenditure (CAPEX) for system components such as solar panels, electrolyzers, and batteries. The subsequent parts will outline the plan for producing hydrogen from the current time to 2030 and 2050.
5.1. Power Curve of the Generated Power, Battery, and Electrolyzer
A power curve has been created for every scenario in each location mentioned above, including batteries, solar panels, wind turbines, and electrolyzers. We will focus on a specific situation in which 50% of the electricity is derived from solar power and the remaining 50% from wind power in an alkaline electrolyzer in Mandora under the assumption for the year 2030. The selection of the alkaline electrolyzer instance is based on its increased vulnerability to variations in renewable resources, as it necessitates a minimum load of at least 10% by 2030 (refer to Table 2). In Mandora, with a combination of 50% solar and 50% wind energy generation for an alkaline electrolyzer, the optimization algorithm, as described in Section 3, has determined the lowest cost of hydrogen production as the set of (electrolyzer capacity (MW), battery capacity (MWh)) as follows:
- -
- Non-stop operation mode: (4000 MW; 5500 MWh);
- -
- 12-stop operation mode: (4000 MW; 5000 MWh).
Figure 3 demonstrates that a higher battery capacity ensures the system’s durability on 29 May at 6:00 am, when both solar and wind power are insufficient to meet the minimum load of the electrolyzer. In contrast, Figure 4 shows that the battery capacity was insufficient and depleted before this time. Consequently, the electrolyzer was shut down on 29 May and 30 May at 6:00 am due to insufficient power generation from wind and solar sources and inadequate time to recharge the battery. The 5000 MWh disparity in battery capacity is sufficient to offset the minimal load of the electrolyzer, which is 400 MW per hour (10% of the electrolyzer capacity), between 6:00 am and 7:00 am when the sun rises, and the solar farm begins producing power. These figures highlight the importance of battery capacity in ensuring the continuous operation of the electrolyzer, especially during periods of low renewable resource availability.
Figure 3.
The power curve of the electrolyzer, wind, solar, and battery in Mandora; the scenario of 50% solar module and 50% wind turbine generation in 2030 using an alkaline electrolyzer in the non-stop operation mode.
Figure 4.
The power curve of the electrolyzer, wind, solar, and battery in Mandora; the scenario of 50% solar module and 50% wind turbine generation in 2030 using an alkaline electrolyzer in the 12-stop operation mode.
5.2. Geographical Comparison of Green Hydrogen Costs in Australia
An optimization technique has been conducted for each scenario in the five locations stated in Section 3. Each scenario has generated a power curve incorporating batteries, solar panels, wind turbines, and electrolyzers. The results have been organized into a matrix format, providing a comprehensive overview. The calculations were performed for two operation modes, non-stop and 12-stop per year, and for two types of electrolyzers, alkaline and PEM, for the year 2030. The cost of hydrogen, a key metric in our study, has been estimated and summarized in Table 3 for three scenarios, 100% solar, 50% solar–50% wind, and 100% wind, in the five locations around Australia.
Table 3.
Summary of cost of green hydrogen in the five candidate locations around Australia in ¢USD/Nm3 in 2030.
Table 3 demonstrates a significant insight that integrating 50% solar and 50% wind energy has not reduced green hydrogen costs in any area except Edithburgh in South Australia. This suggests that the wind resources are unsuitable for offsetting the lack of sunlight during nighttime, except for Edithburgh. By enhancing the energy storage capacity, we can effectively mitigate the variability in solar and wind resources, potentially reducing costs and increasing the viability of green hydrogen production. This particular occurrence of wind compensating for the lack of electricity generation is attributed to the elevated wind speed during nightfall in Edithburgh. For instance, at Edithburgh, the price of hydrogen for the scenario of 50% solar–50% wind in uninterrupted operation mode is 10.34 ¢USD/Nm3 when utilizing an alkaline electrolyzer. This cost is almost half the cost for 100% wind generation and 10% lower than for 100% solar generation.
In summary, we could argue that under certain conditions, the reduced minimum load of the PEM electrolyzer significantly affects the total cost of producing hydrogen. This is a complex trade-off, as the PEM electrolyzer has substantially higher CAPEX than the alkaline electrolyzer. Therefore, a delicate balance exists between the advantage of a lower minimum load and the higher CAPEX for PEM electrolyzers. The result of this trade-off varies based on the locations and power generation circumstances.
5.3. Sensitivity Analysis of System Components in 2030
A sensitivity analysis has been performed on the four main components of the green hydrogen plant under 100% solar-generated power (S100-W0) in Mandora. The reason to focus on the case of S100-W0 in Mandora is that the lowest cost of hydrogen happened at this location, according to the results presented in Section 5.2. The sensitivity analysis has considered two independent cases for utilizing alkaline and PEM electrolyzers. Each scenario has been repeated in optimizing electrolyzer and battery capacity and finding the minimum cost of green hydrogen for the range of ±20% CAPEX compared to the CAPEX values of the system components in 2030, as shown in Table 2.
Figure 5 and Figure 6 demonstrate that in the case of an alkaline electrolyzer, regardless of the operation mode, the most significant sensitivity is observed toward solar module costs by ±8%. However, in the case of a PEM electrolyzer in the operation mode of 12 stops, the sensitivity toward electrolyzer costs increases to ±9%, demonstrating that hydrogen cost is more sensitive to electrolyzer cost reduction rather than solar and battery CAPEX. The reason behind this discovery is that there is a trade-off between the CAPEX of the PEM electrolyzer and the minimal load required for the electrolyzer in the optimization process. Consequently, the fluctuation in the electrolyzer’s CAPEX significantly affects the overall cost of hydrogen, and a greater level of sensitivity can be noticed.
Figure 5.
Sensitivity analysis of system components on the cost of hydrogen in Mandora using an alkaline electrolyzer in 2030 in two operation modes of non-stop and 12-stop.
Figure 6.
Sensitivity analysis of system components on the cost of hydrogen in Mandora using a PEM electrolyzer in 2030 in two operation modes of non-stop and 12-stop.
5.4. Future Projection of Production Costs of Green Hydrogen up to 2050
The last section of this study provides further details on the trajectory of cost reduction for the various components of the system, such as PV panels and wind turbines. Table 2 illustrates the battery’s CAPEX from 4.90 to 1.61 USD/KW in 2050 and the electrical efficiency range from today’s value of 88% to 98% in 2050, respectively. This rapid change in cost reduction and technological progress of the KPIs will substantially reduce the cost of green hydrogen. The computation procedure is carried out by optimizing the capacity of equipment for each scenario and identifying the component’s proportion in the total investment capital. More precisely, our results are shown in Figure 7 and Figure 8, which show that the price of green hydrogen generated using alkaline electrolyzers is expected to decrease to nearly half the present cost by 2030 and 30% by 2050 using PEM electrolyzers due to the flexibility of the minimum load, and the cost reduction is more permissible over half of the present cost by 2030.
Figure 7.
Roadmap of green hydrogen production cost at 100% solar generation in Mandora using alkaline and PEM electrolyzers in non-stop operation mode.
Figure 8.
Roadmap of green hydrogen production cost at 100% solar generation in Mandora using alkaline and PEM electrolyzers in 12-stop operation mode.
Furthermore, the most economical hydrogen production method in 2050 was attained by employing a PEM electrolyzer. This suggests that the balance between CAPEX and the minimum load of the PEM electrolyzer ultimately results in a more substantial cost decrease than employing an alkaline electrolyzer. The cost of hydrogen produced by a PEM electrolyzer in 2050, at 4.7 ¢USD/Nm3, is lower than that produced by an alkaline electrolyzer, which costs 6.3 ¢USD/Nm3. In the case of 12-stop operation and non-stop operation of the PEM electrolyzer in 2050, the minimum load of the PEM electrolyzer is near 1%, which resulted in an insignificant difference between the two operation modes; therefore, the non-stop operation mode guarantees and lower costs of green hydrogen, as shown in Figure 7b and Figure 8b.
6. Conclusions
This study presents a novel techno-economic model for evaluating Australia’s off-grid hybrid solar–wind hydrogen production systems. Key contributions include the following:
- -
- A high-resolution resource assessment using 10 min on-ground data for five candidate locations;
- -
- Comparative analysis of electrolyzer technologies (PEM vs. alkaline) across solar/wind capacity ratios;
- -
- Cost optimization under current and future CAPEX assumptions up to 2050.
Our findings show that, except in Edithburgh, wind integration does not significantly lower hydrogen production costs, making 100% solar configurations more favorable in most locations. The sensitivity analysis identifies solar PV and electrolyzer CAPEX as primary cost drivers, particularly for PEM systems, which benefit from lower minimum load requirements despite higher initial costs.
These results support Australia’s strategic vision of green hydrogen exports and offer a scalable, off-grid production roadmap for global application. Further research should extend this modeling approach to include water sourcing, hydrogen compression, and transport logistics for a full supply chain assessment.
In terms of measurable outcomes, this study shows that green hydrogen production costs can range from 8.89 to 12.96 ¢USD/Nm3 depending on the electrolyzer type, renewable mix, and location, with Edithburgh being the only site where a hybrid 50% solar–50% wind system reduced costs below the solar-only configuration. The lowest projected cost using 100% solar and a PEM electrolyzer at Mandora in 2050 is 4.7 ¢USD/Nm3, highlighting the cost reduction potential of high-efficiency electrolyzers. Across all sites, solar-only systems consistently outperformed wind-dominant setups in terms of cost, with wind-only configurations resulting in up to three times higher hydrogen costs. Additionally, the sensitivity analysis indicates that a ±20% reduction in electrolyzer CAPEX could shift hydrogen costs by as much as ±9%, reinforcing the importance of technology cost trajectories in investment planning.
This paper presents a techno-economic methodology for assessing the viability of combining wind and solar energy sources to generate green hydrogen, explicitly focusing on Australia. The results and extensive examination of the availability of renewable resources offer three primary conclusions:
First, this study distinguishes itself from other studies in the literature by evaluating wind and solar resources based on on-the-ground data collected at 10 min intervals. Different researchers use the average annual value of renewable resources; however, our study shows that a more precise resource assessment of renewable energy is needed to determine the cost of green hydrogen. This is because there are technological constraints in water electrolysis, especially the need for baseload electricity supply, which is assumed to be 1–15% of the electrolyzer capacity, depending on the technology and its future progress. At the same time, the power generated by variable renewable energy (VRE) fluctuates.
Second, our intensive analysis of the PV/wind ratio, element capacity, and cost considerations has revealed that, except for Edithburgh, South Australia, wind resources must be more reliable during low solar radiation or nighttime periods to offset the shortfall in electricity generation. Consequently, it is reasonable to conclude that, based on the difference between the CAPEX of wind and solar plants, the utilization of 100% solar plants is more promising. The decreasing costs of PV panels and electrolyzers, as well as technological advancements, will significantly reduce the cost of hydrogen in Australia soon.
Third, our analysis of sensitivity and cost trajectory from the present to 2050, along with the long-term strategy for hydrogen production, confirms that further advancement in the cost reduction in PEM electrolyzers will be crucial in generating green hydrogen and implementing innovative energy solutions to tackle the worldwide shift toward sustainable energy and achieve net-zero emissions.
While this study provides a detailed techno-economic assessment of off-grid green hydrogen production using high-resolution resource data, several limitations should be noted. First, the model focuses on the energy generation side and does not include costs and logistics related to water consumption for electrolysis, desalination, or purification, which are particularly relevant in coastal and arid locations. Second, land availability and associated costs were not considered in this analysis, although they may impact large-scale deployment, especially where land is scarce or subject to competing uses. These exclusions are consistent with the paper’s focus on resource assessment and system performance under renewable variability.
In terms of future work, expanding the model to include the full hydrogen value chain, including water sourcing, hydrogen storage, compression, transport, and export infrastructure, would significantly enhance its real-world applicability. Incorporating environmental lifecycle impacts (e.g., water and land footprint), and applying the model to hydrogen development regions such as India or the MENA region, would increase its global relevance. Additionally, including financial performance metrics (e.g., NPV, IRR), uncertainty modeling, and real-time operational controls could improve the model’s utility for investors and policymakers.
Author Contributions
Writing—original draft, B.B.; Writing—review & editing, H.K., M.H. and M.S. All authors have read and agreed to the published version of the manuscript.
Funding
This research received no external funding.
Data Availability Statement
The datasets presented in this article are available from corresponding author.
Acknowledgments
This work was conducted by a Social Cooperation Research Unit, A Global Network of Renewable Fuels (RE global), established at the Research Center for Advanced Science and Technology, the University of Tokyo, as one of its research activities. Authors hereby express sincere gratitude to the member companies of RE global for their continuous support.
Conflicts of Interest
The authors declare no conflict of interest.
References
- The Ministerial Council on Renewable Energy. Hydrogen and Related I. Basic Hydrogen Strategy. Ministry of Economy, Trade and Industry. 2023. Available online: https://www.meti.go.jp/shingikai/enecho/shoene_shinene/suiso_seisaku/pdf/20230606_5.pdf (accessed on 4 June 2024).
- Bahar, H.; International Energy Agency; Abdelilah, Y.; Alcalde Báscones, A.; Anatolitis, V.; Bojek, P.; Briens, F.; Criswell, T.; Veerakumar, K.; Martinez, L.M.; et al. Renewables 2024. In Proceedings of the Renewables 2024, Brussels, Belgium; 12–13 June 2025 (Original work published 2024). Available online: https://www.iea.org (accessed on 4 June 2024).
- International Renewable Energy Agency (IRENA). Green Hydrogen: A Guide to Policy Making; International Renewable Energy Agency: Abu Dhabi, United Arab Emirates, 2020; ISBN 978-92-9260-286-4. [Google Scholar]
- Ourya, I.; Abderafi, S. Technology comparison for green hydrogen production. In Proceedings of the 6th International Conference on Energy and Environmental Science, Kuala Lumpur, Malaysia, 7–9 January 2022; Volume 1008, p. 012007. [Google Scholar] [CrossRef]
- Rashid, M.M.; Al Mesfer, M.K.; Naseem, H.; Danish, M. Hydrogen Production by Water Electrolysis: A Review of Alkaline Water Electrolysis, PEM Water Electrolysis and High Temperature Water Electrolysis. Int. J. Eng. Adv. Technol. 2015, 4, 2249–8958. [Google Scholar]
- COAG Energy Council Hydrogen Working Group. Australia’s National Hydrogen Strategy. (ISBN: 978-1-922125-62-0). Department of Industry, Innovation and Science. 2019. Available online: https://countrywidehydrogen.com/wp-content/uploads/2022/08/australias-national-hydrogen-strategy.pdf (accessed on 4 June 2024).
- Australian Renewable Energy Agency (ARENA). Hydrogen HeadStart, Australian Government. 2023. Available online: https://arena.gov.au/assets/2023/10/Hydrogen-Headstart-Guidelines.pdf (accessed on 4 June 2024).
- Walsh, S.D.C.; Easton, L.; Feitz, A.; Woods, M. Renewable Energy Capacity Factor Maps (2021), Dataset. Available online: https://pid.geoscience.gov.au/dataset/ga/145109 (accessed on 4 June 2024).
- Energy Information Administration. Capacity Factors for Utility Scale Generators Primarily Using Non-Fossil Fuels. In Electric Power Monthly. The U.S. Federal Statistical System. 2022. Available online: https://www.eia.gov/electricity/monthly/epm_table_grapher.php?t=table_6_07_b (accessed on 4 June 2024).
- Viteri, J.P.; Viteri, S.; Alvarez-Vasco, C.; Henao, F. A systematic review on green hydrogen for off-grid communities –technologies, advantages, and limitations. Int. J. Hydrogen Energy 2023, 48, 19751–19771. [Google Scholar] [CrossRef]
- García, P.; Torreglosa, J.P.; Fernández, L.M.; Jurado, F. Improving long-term operation of power sources in off-grid hybrid systems based on renewable energy, hydrogen and battery. J. Power Sources 2014, 265, 149–159. [Google Scholar] [CrossRef]
- Mohseni, S.; Brent, A.C. Economic viability assessment of sustainable hydrogen production, storage, and utilisation technologies integrated into on- and off-grid micro-grids: A performance comparison of different meta-heuristics. Int. J. Hydrogen Energy 2020, 45, 34412–34436. [Google Scholar] [CrossRef]
- Pal, P.; Mukherjee, V. Off-grid solar photovoltaic/hydrogen fuel cell system for renewable energy generation: An investigation based on techno-economic feasibility assessment for the application of end-user load demand in North-East India. Renew. Sustain. Energy Rev. 2021, 149, 111421. [Google Scholar] [CrossRef]
- Bhandari, B.; Ahmadi, M.H.; Khalilpour, K.R. Feasibility of Off-grid Hybrid Renewable Energy Systems for Hydrogen Production in Sub-Saharan Africa. Energies 2021, 14, 1234. [Google Scholar] [CrossRef]
- Jonkman, J.; Butterfield, S.; Musial, W.; Scott, G. Definition of a 5-MW Reference Wind Turbine for Offshore System Development (TP-500-38060); National Renewable Energy Laboratory Report: Golden, CO, USA, 2009. [Google Scholar]
- Pless, S.; Deru, M.; Torcellini, P.; Hayter, S. Procedure for Measuring and Reporting the Performance of Photovoltaic Systems in Buildings, National Renewable Energy Laboratory. 2005. Available online: https://www.nrel.gov/docs/fy06osti/38603.pdf (accessed on 12 June 2024).
- Wang, W.; Yang, D.; Huang, N.; Liu, C.; Zhang, G.; Han, X. Irradiance-to-power conversion based on physical model chain: An application on the optimal configuration of a multi-energy microgrid in a cold climate. Renew. Sustain. Energy Rev. 2022, 161, 112356. [Google Scholar] [CrossRef]
- Ursua, A.; Gandia, L.M.; Sanchis, P. Hydrogen Production from Water Electrolysis: Current Status and Future Trends. IEEE 2012, 100, 410–426. [Google Scholar] [CrossRef]
- Johanna, I. Technology Brief: Analysis of Current-Day Commercial Electrolyzers. In Summary of Electrolytic Hydrogen Production; Report NREL/MP-560-36734; National Renewable Energy Laboratory: Golden, CO, USA, 2004. Available online: https://www.nrel.gov/docs/fy04osti/36705.pdf (accessed on 4 June 2024).
- Ayers, K.E.; Dalton, L.T.; Anderson, E.B. Efficient Generation of High Energy Density Fuel from Water. Off. Conf. Proc. Publ. Electrochem. Soc. 2012, 41, 27–38. [Google Scholar] [CrossRef]
- International Energy Agency (IEA). Global Hydrogen Review. 2022. Available online: https://www.iea.org/reports/global-hydrogen-review-2022 (accessed on 4 June 2024).
- Mamadou, K.; Delaille, A.; Lemaire-Potteau, E.; Bultel, Y. New method for the energetic performances evaluation of electrochemical storage devices. Off. Conf. Proc. Publ. Electrochem. Soc. 2010, 25, 105–112. [Google Scholar] [CrossRef]
- Mamadou, K.; Lemaire-Potteau, E.; Delaille, A.; Riu, D.; Hing, S.; Bultel, Y. Definition of a state-of-energy indicator (SOE) for electrochemical storage devices: Application for energetic availability forecasting. J. Electrochem. Soc. 2012, 159, A1298–A1307. [Google Scholar] [CrossRef]
- Zhao, G.; Xu, W.; Wang, Y.A. New Method for Estimating Lithium-Ion Battery State-of-Energy Based on Multi-timescale Filter. Automot. Innov. 2023, 6, 611–621. [Google Scholar] [CrossRef]
- Singh, S.; Singh, M.; Kaushik, S.C. Feasibility study of an islanded microgrid in rural area consisting of PV, wind, biomass and battery energy storage system. Energy Convers. Manag. 2016, 128, 178–190. [Google Scholar] [CrossRef]
- Cole, W.; Karmakar, A. Cost Projections for Utility-Scale Battery Storage: 2023 Update (NREL/TP-6A20-86777). National Renewable Energy Laboratory. Available online: https://www.nrel.gov/docs/fy23osti/86777.pdf (accessed on 4 June 2024).
Disclaimer/Publisher’s Note: The statements, opinions and data contained in all publications are solely those of the individual author(s) and contributor(s) and not of MDPI and/or the editor(s). MDPI and/or the editor(s) disclaim responsibility for any injury to people or property resulting from any ideas, methods, instructions or products referred to in the content. |
© 2025 by the authors. Licensee MDPI, Basel, Switzerland. This article is an open access article distributed under the terms and conditions of the Creative Commons Attribution (CC BY) license (https://creativecommons.org/licenses/by/4.0/).







