Investigating Wind Energy Curtailment to Enable Constraint Analysis and Green Hydrogen Potential in Scotland’s Energy Infrastructure
Abstract
1. Introduction
2. Methodology
2.1. Overlaying of Grid Elements and Defining Boundaries
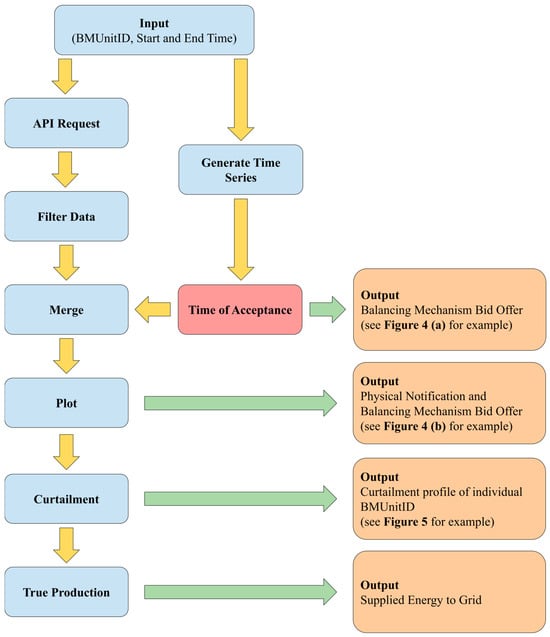
2.2. Development of Curtailment Calculator
2.3. Combination of Data
2.4. Data Collection for Hydrogen Generation
2.5. Constraint Data
3. Results and Discussion
3.1. Curtailment Calculator Outputs and Discussion

3.2. Decentralised Hydrogen Generation
3.3. Constraint Boundaries
3.4. Geographic Curtailment and Boundary Constraints
3.5. Curtailment Versus Constraint
4. Conclusions
Supplementary Materials
Author Contributions
Funding
Data Availability Statement
Acknowledgments
Conflicts of Interest
References
- Kåberger, T. Progress of Renewable Electricity Replacing Fossil Fuels. Glob. Energy Interconnect 2018, 1, 48–52. [Google Scholar]
- Scottish Renewables. Statistics, Scottish Renewables. Available online: https://www.scottishrenewables.com/our-industry/statistics (accessed on 15 August 2023).
- Renewable Energy Foundation. A Decade of Constraint Payments, Rnewable Energy Foundation 30 December 2019. Available online: https://www.ref.org.uk/ref-blog/354-a-decade-of-constraint-payments (accessed on 17 August 2023).
- Scottish Government. Energy Statistics for Scotland—Q3 2022, Scottish Government, 2022 December 2022. Available online: https://www.gov.scot/publications/energy-statistics-for-scotland-q3–2022/pages/renewable-electricity-capacity/ (accessed on 15 August 2023).
- Shams, M.H.; Niaz, H.; Na, J.; Anvari-Moghaddam, A.; Liu, J.J. Machine Learning-Based Utilisation of Renewable Power Curtailments Under Uncertainty by Planning of Hydrogen Systems and Battery Storages. J. Energy Storage 2021, 41, 103010. [Google Scholar] [CrossRef]
- Agbonaye, O.; Keatley, P.; Huang, Y.; Odiase, F.O.; Hewitt, N. Value of Demand Flexibility for Managing Wind Energy Constraint and Curtailment. Renew. Energy 2022, 190, 487–500. [Google Scholar] [CrossRef]
- Zou, J.; Rahman, S.; Lai, X. Mitigation of Wind Output Curtailment by Coordinating with Pumped Storage and Increasing Transmission Capacity. In Proceedings of the IEEE Power & Energy Society General Meeting, Denver, CO, USA, 26–30 July 2015; pp. 1–5. [Google Scholar]
- LCP. Renewable Curtailment and the Role of Long Duration Storage—Report for Drax; LCP: London, UK, 2022. [Google Scholar]
- Canbulat, S.; Balci, K.; Canbulat, O.; Bayram, I.S. Techno-Economic Analysis of On-Site Energy Storage Units to Mitigate Wind Energy Curtailment: A Case Study in Scotland. Energies 2021, 14, 1691. [Google Scholar] [CrossRef]
- Bird, L.; Lew, D.; Milligan, M.; Carlini, E.M.; Estanqueiro, A.; Flynn, D.; Gomez-Lazaro, E.; Holttinen, H.; Menemenlis, N.; Orths, A.; et al. Wind and Solar Energy Curtailment: A Review of International Experience. Renew. Sustain. Energy Rev. 2016, 65, 577–586. [Google Scholar] [CrossRef]
- Burke, D.J.; O’Malley, M. Factors Influencing Wind Energy Curtailment. IEEE Trans. Sustain. Energy 2011, 2, 185–193. [Google Scholar] [CrossRef]
- Joos, M.; Staffell, I. Short-Term Integration Costs of Variable Renewable Energy: Wind Curtailment and Balancing in Britain and Germany. Renew. Sustain. Energy Rev. 2018, 86, 46–65. [Google Scholar] [CrossRef]
- European Wind Integration Study. European Wind Integration Study (EWIS), 31 March 2010. Available online: http://pfbach.dk/firma_pfb/ewis_final_report_2010.pdf (accessed on 16 August 2023).
- Savelli, I.; Hardy, J.; Hepburn, C.; Morsyn, T. Putting Wind and Solar in their Place: Internalising Congestion and Other System-Wide Costs with Enhanced Contracts for Difference in Great Britain. Energy Econ. 2022, 113, 106218. [Google Scholar] [CrossRef]
- Chalise, S.; Atia, H.R.; Poudel, B.; Tonkoski, R. Impact of Active Power Curtailment of Wind Turbines Connected to Residential Feeders for Overvoltage Prevention. IEEE Trans. Sustain. Energy 2016, 7, 471–479. [Google Scholar] [CrossRef]
- Agbonaye, O.; Keatley, P.; Huang, Y.; Ademulegun, O.O.; Hewitt, N. Mapping Demand Flexibility: A Spatio-Temporal Assessment of Flexibility Needs, Opportunities, and Response Potential. Appl. Energy 2021, 295, 117015. [Google Scholar] [CrossRef]
- Mohapatra, B.K.; Gupta, D.K.; Panigrahi, C.K.; Kabat, S.R. Congestion Management in the Deregulated Market: A Brief Survey. In Innovation in Electrical Power Engineering, Communication, and Computing Technology: Proceeding of Second IEPCCT 2021; Springer: Singapore, 2022; pp. 6–9. [Google Scholar]
- Brown, S.; Biggins, F. Optimising Onshore Wind with Energy Storage Considering Curtailment. Energy Rep. 2022, 8, 34–40. [Google Scholar]
- Jiang, Y.; Deng, Z.; You, S. Size Optimization and Economic Analysis of a Coupled Wind-Hydrogen System with Curtailment Decisions. Int. J. Hydrog. Electr. 2019, 44, 19658–19666. [Google Scholar] [CrossRef]
- Atlam, O.; Kolhe, M. Equivalent Electrical Model for a Proton Exchange Membrane (PEM) Electrolyser. Energy Convers. Manag. 2011, 52, 2952–2957. [Google Scholar] [CrossRef]
- Grüger, F.; Hoch, O.; Hartmann, J.; Robinius, M.; Stolen, D. Optimised Electrolyser Operation: Employing Forecasts of Wind Energy Availability, Hydrogen Demand, and Electricity Prices. Int. J. Hydrog. Energy 2019, 44, 4387–4397. [Google Scholar] [CrossRef]
- Santos, M.; Marino, I. Energy Analysis of the Raggovidda Integrated System, 30 January 2019. Available online: https://www.haeolus.eu/wp-content/uploads/2019/01/D5.1.pdf (accessed on 23 August 2023).
- Zenith, F.; Flote, M.N.; Santos-Mugica, M.; Duncan, C.S.; Mariani, V.; Marcantonini, C. Value of Green Hydrogen when Curtailed to Provide Grid Balancing Services. Int. J. Hydrog. Energy 2022, 47, 35541–35552. [Google Scholar] [CrossRef]
- Martínez de León, C.; Ríos, C.; Brey, J.J. Cost of Green Hydrogen: Limitations of Production from a Stand-Alone Photovoltaic System. Int. J. Hydrog. Energy 2023, 48, 11885–11898. [Google Scholar] [CrossRef]
- Sorrenti, I.; Rasmussen, T.B.; Xydis, G.; Enelodsen, P.; You, S. Correlations Between Component Size Green Hydrogen Demand and Breakeven Price for Energy Islands. Renew. Sustain. Energy Rev. 2023, 183, 113439. [Google Scholar] [CrossRef]
- Strachan, N.; Balta-Ozkan, N.; Joffee, D.; McGeevor, K.; Hughes, N. Soft-Linking Energy Systems and GIS Models to Investigate Spatial Hydrogen Infrastructure Development in a Low-Carbon UK Energy System. Int. J. Hydrog. Energy 2009, 34, 642–657. [Google Scholar] [CrossRef]
- Ibrahim, O.S.; Singlitico, A.; Proskovics, R.; McDonagh, S.; Desmond, C.; Murphy, J.D. Dedicated Large-Scale Floating Offshore Wind to Hydrogen: Assessing Design Variables in Proposed Typologies. Renew. Sustain. Energy Rev. 2022, 160, 112310. [Google Scholar] [CrossRef]
- Hawker, G.; Oakley, G. The Potential for Hydrogen to Reduce Curtailment of Renewable Energy in Scotland; ClimateXChange: Edinburgh, Scotland, 2023. [Google Scholar]
- NESO. Scottish boundaries. Available online: https://www.nationalgrideso.com/research-and-publications/electricity-ten-year-statement-etys/electricity-transmission-network/scottish-boundaries (accessed on 17 August 2023).
- National Grid ESO. Electricity Ten Year Statement; NESO: Warwick, UK, 2022. [Google Scholar]
- National Grid ESO. Netowrk Diagram Scotland, National Grid ESO. Available online: https://data.nationalgrideso.com/constraint-management/day-ahead-constraint-flows-and-limits/r/network_diagram_scotland (accessed on 20 August 2023).
- Elexon. What is the BSC? Available online: https://www.elexon.co.uk/knowledgebase/about-the-bsc/ (accessed on 22 August 2023).
- Elexon. Balancing—Physical Data. Available online: https://bmrs.elexon.co.uk/api-documentation/endpoint/balancing/physical (accessed on 24 August 2023).
- The Scottish Parliament. Wind Energy in Scotland: Current Position and Future Plans, The Scottish Parliament, 26 April 2023. Available online: https://spice-spotlight.scot/2023/04/26/wind-energy-in-scotland-current-position-and-future-plans (accessed on 20 August 2023).
- UK Government. Wind Powered Electricity in the UK. 2019. Available online: https://assets.publishing.service.gov.uk/government/uploads/system/uploads/attachment_data/file/875384/Wind_powered_electricity_in_the_UK.pdf (accessed on 25 August 2024).
- National Grid ESO. Day Ahead Constraint Flows and Limits, National Grid ESO. Available online: https://data.nationalgrideso.com/constraint-management/day-ahead-constraint-flows-and-limits (accessed on 19 August 2023).
- Esri. World Street Map, ArcGIS REST Services Directory. 2024. Available online: https://server.arcgisonline.com/ArcGIS/rest/services/World_Street_Map/MapServer (accessed on 16 February 2024).











| Boundary | Boundary Name | Capability | Thermal Constraint Location |
|---|---|---|---|
| B0 | Upper North SSEN Transmission | 1.15 GW | Beauly-Shin 132 kV circuit. |
| B1a | North West SSEN Transmission | 2.6 GW | Fetteresso-Kincardine 275 kV circuit |
| B2 | North to South SSEN Transmission | 0.44 GW | Inveraray-Sloy 132 kV circuit. |
| B3b | Kintrye and Argyll SSEN Transmission | 0.44 GW | Inveraray-Sloy 132 kV circuit. |
| B4 | SSEN Transmission to SP Transmission | 3.4 GW | Westfield-Longannet 275 kV circuit. |
| B5 | North to South SP Transmission | 3.9 GW | Kindarine-Tealing 275 kV circuit |
| B6 | SP Transmission to NGET | 6.3 GW | Harker-Moffat 400 kV circuit. |
| Accept Time (GMT) | From Time (GMT) | From Level (MW) | To Time (GMT) | To Level (MW) |
|---|---|---|---|---|
| 2020-01-01 23:39:00 | 2020-01-01 23:41:00 | 264 | 2020-01-01 23:42:00 | 100 |
| 2020-01-01 23:39:00 | 2020-01-01 23:42:00 | 100 | 2020-01-01 23:57:00 | 100 |
| 2020-01-01 23:39:00 | 2020-01-01 23:57:00 | 100 | 2020-01-01 23:58:00 | 264 |
| 2020-01-01 23:40:00 | 2020-01-01 23:42:00 | 100 | 2020-01-02 00:27:00 | 100 |
| 2020-01-01 23:40:00 | 2020-01-01 23:42:00 | 100 | 2020-01-01 23:43:00 | 50 |
| 2020-01-01 23:40:00 | 2020-01-01 23:43:00 | 50 | 2020-01-02 00:28:00 | 50 |
| Type | Wind Farm | Capacity (MW) | Percentage of Scottish Wind Capacity | Associated BM Unit IDs |
|---|---|---|---|---|
| Offshore | Moray East | 950 | 8.72% | T_MOWEO-1, T_MOWEO-2, T_MOWEO-3 |
| Beatrice | 588 | 5.39% | T_BEATO-1, T_BEATO-2, T_BEATO-3, T_BEATO-4 | |
| Onshore | Whitelee | 359 | 4.94% | T_WHILW-1, T_WHILW-2 |
| Clyde | 350 | 3.21% | T_CLDCW-1, T_CLDNW-1, T_CLDSW-1 | |
| South Kyle | 240 | 2.20% | T_SOKYW-1 | |
| Kilgallioch | 239 | 2.19% | T_KLGLW-1 | |
| Stronelairg | 228 | 2.09% | T_STLGW-1, T_STLGW-2, T_STLGW-3 | |
| Dorenell | 228 | 2.09% | T_DOREW-1, T_DOREW-2 | |
| Crystal Rig | 200.5 | 1.84% | T-CRYRW-2, T-CRYRW-3 | |
| Griffin | 156.4 | 1.43% | T_GRIFW-1, T_GRIFW-2 | |
| Black Law | 124 | 1.14% | T_BLLA-1, T-BLLA-2 | |
| Hadyard | 120 | 1.10% | T_HADHW-1 | |
| Farr | 92 | 0.844% | T_FARR-1, T_FARR-2 | |
| Total | 13 Wind Farms | 4054.9 | 37.2% | N/A |
| Group | Full-Time Usage of Electrolyser of Given Size | Wind Farm | Cable Length (Km) | ||||||
|---|---|---|---|---|---|---|---|---|---|
| 25 MW | 50 MW | 100 MW | 200 MW | 300 MW | 400 MW | 500 MW | |||
| Scotland North Group 1 | 61.4% | 54.5% | 45.8% | 33.8% | 27.8% | 23.1% | 17.1% | Beatrice | 19.3 |
| Dorenell | 25.2 | ||||||||
| Moray East | 31.1 | ||||||||
| Scotland North Group 2 | 28.8% | 22.4% | 15.2% | 7.6% | 3.5% | 1.3% | 0.0% | Farr | 39.9 |
| Griffin | 47.3 | ||||||||
| Stronelairg | 45.6 | ||||||||
| Scotland South Group 1 | 35.2% | 29.2% | 21.6% | 13.7% | 9.7% | 7.1% | 5.4% | Crystal Rig | 75.3 |
| Whitelee | 40.4 | ||||||||
| Black Law | 0 | ||||||||
| Scotland South Group 2 | 22.3% | 17.5% | 12.6% | 7.5% | 2.0% | 0.0% | 0.0% | South Kyle | 19.9 |
| Hadyard Hill | 11.3 | ||||||||
| Kilgalloich | 21.8 | ||||||||
Disclaimer/Publisher’s Note: The statements, opinions and data contained in all publications are solely those of the individual author(s) and contributor(s) and not of MDPI and/or the editor(s). MDPI and/or the editor(s) disclaim responsibility for any injury to people or property resulting from any ideas, methods, instructions or products referred to in the content. |
© 2025 by the authors. Licensee MDPI, Basel, Switzerland. This article is an open access article distributed under the terms and conditions of the Creative Commons Attribution (CC BY) license (https://creativecommons.org/licenses/by/4.0/).
Share and Cite
Storey, T.; Früh, W.-G.; Pitchaimuthu, S. Investigating Wind Energy Curtailment to Enable Constraint Analysis and Green Hydrogen Potential in Scotland’s Energy Infrastructure. Energies 2025, 18, 2777. https://doi.org/10.3390/en18112777
Storey T, Früh W-G, Pitchaimuthu S. Investigating Wind Energy Curtailment to Enable Constraint Analysis and Green Hydrogen Potential in Scotland’s Energy Infrastructure. Energies. 2025; 18(11):2777. https://doi.org/10.3390/en18112777
Chicago/Turabian StyleStorey, Thomas, Wolf-Gerrit Früh, and Sudhagar Pitchaimuthu. 2025. "Investigating Wind Energy Curtailment to Enable Constraint Analysis and Green Hydrogen Potential in Scotland’s Energy Infrastructure" Energies 18, no. 11: 2777. https://doi.org/10.3390/en18112777
APA StyleStorey, T., Früh, W.-G., & Pitchaimuthu, S. (2025). Investigating Wind Energy Curtailment to Enable Constraint Analysis and Green Hydrogen Potential in Scotland’s Energy Infrastructure. Energies, 18(11), 2777. https://doi.org/10.3390/en18112777

