Multi-Wind Turbine Wind Speed Prediction Based on Weighted Diffusion Graph Convolution and Gated Attention Network
Abstract
1. Introduction
2. Problem Description and Spatio-Temporal Relevance Analysis
2.1. Multi-Wind Turbine Wind Speed Prediction Problem Description
2.2. Wind Farm Spatio-Temporal Relevance Analysis
2.3. Graph Theory
3. Gated Attention Network Improved by Weighted Diffusion Graph Convolution
3.1. Definition of Multi-Wind Turbines Weighted Graph Structure
- (i)
- Treat each wind turbine as a node, with nodes defaulting to interconnect, forming the basic topology structure for multiple turbines.
- (ii)
- On the basis of the original graph structure, we use wij to indicate the spatial correlation characteristics between wind turbines i and j. The larger the weight, the greater the mutual influence between turbines.
- (iii)
- Set a connection threshold α. If wij ≥ α, there is a strong correlation between node i and node j, and a connection is established. Otherwise, it is considered weakly correlated and wij = 0.
- (iv)
- Based on all the connected nodes, construct the weighted graph structure as shown in Figure 4.
3.2. Graph Weighting Calculation Based on MIC
3.3. Gated Attention Network Improved by Weighted Diffusion Graph Convolution
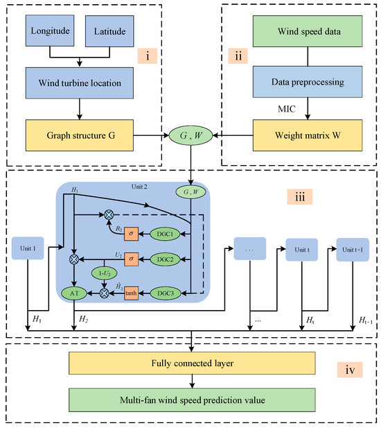
4. Model Prediction Framework
- (i)
- Construct the graph structure (G) of the wind farm based on the latitude and longitude of the wind turbines.
- (ii)
- Calculate the weight (W) by MIC between the turbine nodes in the graph.
- (iii)
- Input the graph G and the weight matrix W into the WDGCGAN model.
- (a)
- Spatial feature extraction. In each WDGCGAN unit, the DGC module calculates the diffusion convolution of graph G according to the weight matrix W. The obtained spatial feature matrix is output to each GRU gated module of the unit.
- (b)
- Temporal feature extraction. The spatial matrix is activated by the activation function and then spliced with the parameters of each gating and the state vector of the previous unit. The attention mechanism (AT) evaluates the contribution of the previous unit’s state vector and the current unit’s hidden state vector to the prediction result, allocates appropriate weights, and outputs the state vector of the current unit to the fully connected layer and the next unit.
- (iv)
- The fully connected layer is responsible for decoding the output of WDGCGAN units and obtains the multi-wind turbine wind speed prediction results containing spatio-temporal features.
5. Experimental Results and Analysis
5.1. Data Description
5.2. Models and Experimental Setup
5.3. Multi-Wind Turbine Prediction Results Analysis
5.4. Spatio-Temporal Model Prediction Performance Comparison
5.5. Ablation Experiment Analysis
6. Conclusions
- (i)
- There is a spatial correlation between the wind speeds of the wind turbines in the same wind farm. We can use the maximum mutual information of the wind speed between the wind turbines to express and model the spatial relationship of multiple wind turbines and the inclusion of wind speed features with strong correlation also helps to improve the prediction performance of the model.
- (ii)
- The experiments show that the model with the maximum mutual information spatial correlation module and the attention mechanism can reduce the prediction error of the model and make the prediction curve of each wind turbine closer to the true value of the wind speed. In the 1h prediction task, the average RMSE was 28%, 33.1%, and 16.5% lower than that of LSTM, CNN, and CLSTM, respectively.
- (iii)
- Based on the efficient modeling of the spatial relationship of multiple wind turbines, our next work will consider using correlation analysis, random forest, and the conclusion of the maximum mutual information in Section 5.3 of this manuscript to select the wind parameter feature variables that are strongly correlated with the wind speed prediction, such as wind speed duration, wind direction, etc., and jointly construct a large-scale variable weighting graph to express their complex correlation relationship.
- (iv)
- In future work, we plan to model for different types of wind farms and conduct multi-turbine wind speed forecasting for more nodes. We will try to use optimization algorithms to find the optimal parameters for the model. Additionally, based on the existing wind speed correlation modeling, we also hope to extend the model to the wind power domain, achieving synchronous forecasting of multi-turbine wind power.
Author Contributions
Funding
Data Availability Statement
Conflicts of Interest
References
- Exizidis, L.; Kazempour, S.J.; Pinson, P. Sharing Wind Power Forecasts in Electricity Markets: A Numerical Analysis. Appl. Energy 2016, 176, 65–73. [Google Scholar] [CrossRef]
- Ma, Z.; Chen, W.H.; Wang, J. Application of Hybrid Model Based on Double Decomposition, Error Correction and Deep Learning in Short-Term Wind Speed Prediction. Energy Convers. Manag. 2020, 205, 112345. [Google Scholar] [CrossRef]
- Gao, Z.; Li, Z.; Xu, L. Dynamic Adaptive Spatio-Temporal Graph Neural Network for Multi-Dode Offshore Wind Speed Forecasting. Appl. Soft Comput. 2023, 141, 110294. [Google Scholar] [CrossRef]
- Huang, Y.; Zhang, B.; Pang, H. Spatio-Temporal Wind Speed Prediction Based on Clayton Copula Function with Deep Learning Fusion. Renew. Energy 2022, 192, 526–536. [Google Scholar] [CrossRef]
- Yang, M.; Chen, Y.L. Real-Time Prediction for Wind Power Based on EMD and Set Pair Analysis. Trans. China Electrotech. Soc. 2016, 31, 86–93. [Google Scholar]
- Xu, X.; Xie, L.R.; Liang, W.X. Bi-Level Optimization Model Considering Time Series Characteristic of Wind Power Forecast Error and Wind Power Reliability. Trans. China Electrotech. Soc. 2023, 38, 1620–1632+1661. [Google Scholar]
- Candy, B.; ES, J.; Keogh, S.J. A Comparison of the Impact of QuikScat and WindSat Wind Vector Products on Met Office Analyses and Forecasts. IEEE Trans. Geosci. Remote Sens. 2009, 47, 1632–1640. [Google Scholar] [CrossRef]
- Sun, W.; Gao, Q. Short-Term Wind Speed Prediction Based on Variational Mode Decomposition and Linear–Nonlinear Combination Optimization Model. Energies 2019, 12, 2322. [Google Scholar] [CrossRef]
- Liu, X.L.; Lin, Z.; Fang, Z.M. Short-term offshore wind speed forecast by seasonal ARIMA-A comparison against GRU and LSTM. Energy 2021, 227, 120492. [Google Scholar] [CrossRef]
- Zhang, H.; Chen, L.; Qu, Y. Support Vector Regression Based on Grid-Search method for short-term wind power forecasting. J. Appl. Math. 2014, 2014, 835791. [Google Scholar] [CrossRef]
- Ma ngalova, E.; Agafonov, E. Wind Power Forecasting Using the K-Nearest Neighbors Algorithm. Int. J. Forecast. 2014, 30, 402–406. [Google Scholar] [CrossRef]
- Liao, W.; Wang, S.; Bak-Jensen, B. Ultra-Short-Term Interval Prediction of Wind Power Based on Graph Neural Network and Improved Bootstrap Technique. J. Mod. Power Syst. Clean Energy 2023, 11, 1100–1114. [Google Scholar] [CrossRef]
- He, Y.; Chai, S.; Zhao, J. A Robust Spatio-Temporal Prediction Approach for Wind Power Generation Based on Spectral Temporal Graph Neural Network. IET Renew. Power Gener. 2022, 16, 2556–2565. [Google Scholar] [CrossRef]
- Zhu, Q.M.; Chen, J.F.; Zhu, L. Wind Speed Prediction with Spatio–Temporal Correlation: A Deep Learning Approach. Energies 2018, 11, 705. [Google Scholar] [CrossRef]
- Zhen, H.; Niu, D.; Yu, M. A Hybrid Deep Learning Model and Comparison for Wind Power Forecasting Considering Temporal-Spatial Feature Extraction. Sustainability 2020, 12, 9490. [Google Scholar] [CrossRef]
- Asif, N.A.; Sarker, Y.; Chakrabortty, R.K. Graph Neural Network: A Comprehensive Review on Non-Euclidean Space. IEEE Access 2021, 9, 60588–60606. [Google Scholar] [CrossRef]
- Yu, M.; Zhang, Z.; Li, X. Superposition Graph Neural Network for Offshore Wind Power Prediction. Future Gener. Comput. Syst. 2020, 113, 145–157. [Google Scholar] [CrossRef]
- Khodayar, M.; Wang, J. Spatio-Temporal Graph Deep Neural Network for Short-Term Wind Speed Forecasting. IEEE Trans. Sustain. Energy 2018, 10, 670–681. [Google Scholar] [CrossRef]
- Li, Y.G.; Yu, R.; Shahabi, C. Diffusion Convolutional Recurrent Neural Network: Data-Driven Traffic Forecasting. arXiv 2017, arXiv:1707.01926. [Google Scholar]
- Li, Y.; Shen, X.; Zhou, C. Dynamic Multi-Turbines Spatio-Temporal Correlation Model Enabled Digital Twin Technology for Real-Time Wind Speed Prediction. Renew. Energy 2023, 203, 841–853. [Google Scholar] [CrossRef]
- Cao, J.; Qin, Z.; Gao, X. Study of Aerodynamic Performance and Wake Effects for Offshore Wind Farm Cluster. Ocean Eng. 2023, 280, 114639. [Google Scholar] [CrossRef]
- Qian, J.; Zhu, M.; Zhao, Y. Short-Term Wind Speed Prediction with A Two-Layer Attention-Based LSTM. Comput. Syst. Sci. Eng. 2021, 39, 197–209. [Google Scholar] [CrossRef]
- Li, C.; Tang, G.; Xue, X. Short-Term Wind Speed Interval Prediction Based on Ensemble GRU Model. IEEE Trans. Sustain. Energy 2019, 11, 1370–1380. [Google Scholar] [CrossRef]
- Turkoglu, M.O.; D’Aronco, S.; Wegner, J.D. Gating Revisited: Deep Multi-Layer RNNs That Can Be Trained. IEEE Trans. Pattern Anal. Mach. Intell. 2021, 44, 4081–4092. [Google Scholar] [CrossRef]
- Liu, J.; Yang, X.; Zhang, D. Adaptive Graph-Learning Convolutional Network for Multi-Node Offshore Wind Speed Forecasting. J. Mar. Sci. Eng. 2023, 11, 879. [Google Scholar] [CrossRef]
- Bai, L.; Yao, L.; Li, C. Adaptive Graph Convolutional Recurrent Network for Traffic Forecasting. Adv. Neural Inf. Process. Syst. 2020, 33, 17804–17815. [Google Scholar]
- Gao, H.; Yu, X.; Sui, Y. Topological Graph Convolutional Network Based on Complex Network Characteristics. IEEE Access 2022, 10, 64465–64472. [Google Scholar] [CrossRef]
- Lu, J.; Mutee-ur-Rehman, H.; Nazeer, S. The Edge-Weighted Graph Entropy Using Redefined Zagreb Indices. Math. Probl. Eng. 2022, 2022, 5958913. [Google Scholar] [CrossRef]
- Jency, W.G.; Judith, J.E. Homogenized Point Mutual Information and Deep Quantum Reinforced Wind Power Prediction. Int. Trans. Electr. Energy Syst. 2022, 2022, 3686786. [Google Scholar] [CrossRef]
- Wei, J.; Wu, X.; Yang, T. Ultra-Short-Term Forecasting of Wind Power Based on Multi-Task Learning and LSTM. Int. J. Electr. Power Energy Syst. 2023, 149, 109073. [Google Scholar] [CrossRef]
- Liang, F.; Qian, C.; Yu, W. Survey of Graph Neural Networks and Applications. Wirel. Commun. Mob. Comput. 2022, 2022, 9261537. [Google Scholar] [CrossRef]
- Brauwers, G.; Frasincar, F. A General Survey on Attention Mechanisms in Deep Learning. IEEE Trans. Knowl. Data Eng. 2021, 35, 3279–3298. [Google Scholar] [CrossRef]











| Wind Turbine Number | Latitude | Longitude | Mean | Standard Deviation | Min | Max |
|---|---|---|---|---|---|---|
| 1 | 41.184898 | −70.977417 | 8.69 | 4.25 | 0.05 | 38.79 |
| 2 | 41.143829 | −70.969116 | 8.71 | 4.27 | 0.04 | 38.18 |
| 3 | 41.161507 | −70.961548 | 8.70 | 4.27 | 0.03 | 38.39 |
| 4 | 41.179184 | −70.953949 | 8.69 | 4.26 | 0.05 | 38.33 |
| 5 | 41.138123 | −70.945649 | 8.71 | 4.28 | 0.07 | 38.43 |
| 6 | 41.155788 | −70.938050 | 8.70 | 4.27 | 0.02 | 37.99 |
| 7 | 41.173466 | −70.930481 | 8.69 | 4.27 | 0.05 | 37.25 |
| 8 | 41.191128 | −70.922852 | 8.68 | 4.26 | 0.07 | 37.62 |
| 9 | 41.208806 | −70.915253 | 8.67 | 4.25 | 0.07 | 37.50 |
| 10 | 41.150074 | −70.914581 | 8.70 | 4.28 | 0.08 | 37.20 |
| Model Parameters | Value/Name |
|---|---|
| Model input sequence length | 12 |
| Number of hidden layers | 64 |
| Model initial learning rate | 0.001 |
| Training optimization algorithm | Adam |
| Activation function | Sigmoid/Tanh |
| Number of training iterations | 100 |
| Training optimization goal | MSE |
| Wind Turbine Number | 1 | 2 | 3 | 4 | 5 | 6 | 7 | 8 | 9 | 10 |
|---|---|---|---|---|---|---|---|---|---|---|
| R2 | 0.86 | 0.89 | 0.91 | 0.89 | 0.88 | 0.90 | 0.91 | 0.86 | 0.88 | 0.89 |
| RMSE (m/s) | 0.76 | 0.76 | 0.73 | 0.75 | 0.77 | 0.76 | 0.74 | 0.76 | 0.73 | 0.79 |
| MAPE (%) | 8.53 | 8.09 | 7.80 | 8.28 | 8.04 | 7.93 | 7.68 | 8.42 | 7.94 | 8.07 |
| Season | Mean | Standard Deviation | Min | Max |
|---|---|---|---|---|
| Spring | 7.06 | 3.29 | 0.36 | 22.35 |
| Summer | 8.23 | 3.74 | 0.25 | 24.12 |
| Autumn | 9.76 | 4.32 | 0.32 | 25.42 |
| Winter | 9.66 | 4.83 | 0.34 | 37.41 |
| Season | Error Indicator | 30 min | 1 h | ||||||
|---|---|---|---|---|---|---|---|---|---|
| LSTM | CNN | CLSTM | WDGCGAN | LSTM | CNN | CLSTM | WDGCGAN | ||
| Spring | R2 | 0.81 | 0.83 | 0.88 | 0.94 | 0.76 | 0.81 | 0.84 | 0.90 |
| RMSE (m/s) | 0.98 | 1.01 | 0.69 | 0.64 | 1.03 | 1.17 | 0.76 | 0.68 | |
| MAPE (%) | 10.89 | 9.78 | 7.27 | 6.79 | 10.93 | 10.08 | 8.81 | 7.57 | |
| Summer | R2 | 0.80 | 0.81 | 0.85 | 0.91 | 0.75 | 0.78 | 0.83 | 0.88 |
| RMSE (m/s) | 1.07 | 1.05 | 0.91 | 0.73 | 1.15 | 1.14 | 0.97 | 0.76 | |
| MAPE (%) | -- | 9.92 | 7.96 | 5.77 | 11.04 | 10.28 | 8.08 | 6.46 | |
| Autumn | R2 | 0.78 | 0.81 | 0.86 | 0.90 | 0.72 | 0.77 | 0.82 | 0.88 |
| RMSE (m/s) | 1.05 | 0.92 | 0.89 | 0.76 | 1.11 | 1.18 | 0.98 | 0.76 | |
| MAPE (%) | 11.03 | 10.69 | 9.97 | 8.79 | 11.63 | 11.47 | 9.19 | 8.96 | |
| Winter | R2 | 0.75 | 0.76 | 0.82 | 0.88 | 0.70 | 0.76 | 0.79 | 0.85 |
| RMSE (m/s) | 1.22 | 1.18 | 0.98 | 0.93 | 1.24 | 1.36 | 1.17 | 1.04 | |
| MAPE (%) | 11.57 | 11.02 | 9.19 | 8.64 | 11.92 | -- | 12.8 | 11.06 | |
| Model | R2 | RMSE (m/s) | MAPE | Training Time/s |
|---|---|---|---|---|
| WDGC_GAN | 0.81 | 1.05 | 11.91 | 1559.3 |
| DGCGAN | 0.85 | 1.01 | 11.79 | 1563.5 |
| WDGCGRU | 0.87 | 0.85 | 8.34 | 1604.1 |
| WDGCGAN | 0.91 | 0.79 | 8.07 | 1565.7 |
Disclaimer/Publisher’s Note: The statements, opinions and data contained in all publications are solely those of the individual author(s) and contributor(s) and not of MDPI and/or the editor(s). MDPI and/or the editor(s) disclaim responsibility for any injury to people or property resulting from any ideas, methods, instructions or products referred to in the content. |
© 2024 by the authors. Licensee MDPI, Basel, Switzerland. This article is an open access article distributed under the terms and conditions of the Creative Commons Attribution (CC BY) license (https://creativecommons.org/licenses/by/4.0/).
Share and Cite
Qiao, Y.; Chen, H.; Fu, B. Multi-Wind Turbine Wind Speed Prediction Based on Weighted Diffusion Graph Convolution and Gated Attention Network. Energies 2024, 17, 1658. https://doi.org/10.3390/en17071658
Qiao Y, Chen H, Fu B. Multi-Wind Turbine Wind Speed Prediction Based on Weighted Diffusion Graph Convolution and Gated Attention Network. Energies. 2024; 17(7):1658. https://doi.org/10.3390/en17071658
Chicago/Turabian StyleQiao, Yakai, Hui Chen, and Bo Fu. 2024. "Multi-Wind Turbine Wind Speed Prediction Based on Weighted Diffusion Graph Convolution and Gated Attention Network" Energies 17, no. 7: 1658. https://doi.org/10.3390/en17071658
APA StyleQiao, Y., Chen, H., & Fu, B. (2024). Multi-Wind Turbine Wind Speed Prediction Based on Weighted Diffusion Graph Convolution and Gated Attention Network. Energies, 17(7), 1658. https://doi.org/10.3390/en17071658

