Optimised Deep Learning for Time-Critical Load Forecasting Using LSTM and Modified Particle Swarm Optimisation
Abstract
1. Introduction
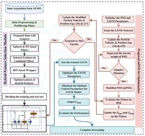
- The developed framework is a novel and robust hybrid approach that integrates HFS with the mPSO algorithm and LSTM. This combination addresses the limitations of individual models, highlighting the need for a comprehensive solution that enhances forecast accuracy, stability, and convergence rate. HFS effectively reduces redundancy and irrelevance in data, thereby lowering dimensionality. Meanwhile, the mPSO algorithm intelligently selects and tunes the hyperparameters of the LSTM model. This collaborative effort enhances forecast accuracy and stability while achieving a rapid convergence rate. Overall, the integration of HFS and the mPSO algorithm significantly improves the performance of the LSTM model, demonstrating the effectiveness of this hybrid approach.
- The LSTM model encounters challenges related to high computational complexity and the handling of uncertain information, particularly in load forecasting scenarios. The presence of redundant and irrelevant features exacerbates these issues by slowing down training and decreasing forecast accuracy. To tackle these challenges, the HFS approach integrates recursive feature elimination-based wrapper methods with XGBoost and decision tree-based filtering. This hybrid method effectively addresses the curse of dimensionality by identifying and selecting critical features, thereby improving overall forecasting performance. Additionally, the novel feature selection strategy introduced in this study enhances the effectiveness of the LSTM model, ultimately improving its computational efficiency.
- This study addresses a critical issue in electric load forecasting: the accurate selection and tuning of hyperparameters in LSTM models. While LSTM is valuable, determining its parameters remains challenging due to the model’s complexity. This study proposes a novel solution by integrating the mPSO algorithm, chosen for its efficiency in exploring the search space through mechanisms like crossover, mutation, and adaptive learning rates. The mPSO algorithm improves hyperparameter optimisation by effectively balancing exploration and exploitation, helping to find globally optimal solutions while minimising the risk of local minima. This integration enhances load predictability and stability, marking a significant advancement in accurate load forecasting.
- Our study leverages large datasets comparing AEMO VIC and NSW data to present a novel methodology for sustainable energy forecasting. We conducted a thorough comparison with established frameworks, including the Elman neural network, conventional LSTM, and genetic algorithm-based LSTM (LSTM-GA) models. Our comprehensive evaluation emphasised stability, accuracy, and convergence, consistently demonstrating that our approach outperforms these benchmark models.
2. Literature Survey
- Specific models may be better suited for certain objectives and scenarios, despite the possibility of an ideal global prediction model.
- Overfitting presents a significant challenge as a model may perform well in training but lack forecasting capabilities.
- Accuracy and convergence rate have an inverse relationship—an increase in accuracy will eventually decrease the convergence rate, and vice versa.
Importance of Load Forecasting in Energy System Operations and Its Applications in Other Industries
3. Proposed Model
3.1. Pre-Filtering Module
3.2. HFS Module
3.2.1. Hybrid Feature Selector
3.2.2. RFE-Based Wrapper Feature Selector
3.3. LSTM-Based Forecasting Module
3.4. Need for Parameters Optimisation
3.5. Proposed mPSO-Based Optimisation Module
3.6. Ensuring Optimality in PSO: Addressing Hyperparameter Sensitivity
4. LSTM Model Optimisation Using mPSO for Load Forecasting
4.1. Objective Function
4.2. Constraints
| Algorithm 1: mPSO for LSTM Hyperparameter Optimisation |
![]() |
4.3. Analytical Analysis of the Proposed Model
5. Performance Evaluation of mPSO Algorithm
Hyperparameters Tuning of LSTM by mPSO
6. Performance Metrics and Implementation of Forecasting Model
6.1. Evaluation Measures
6.2. Implementation Setup
6.3. Deploying the mPSO-Based LSTM Neural Network
7. Simulation Results and Discussions
7.1. Testing the Effectiveness of the Proposed HFS Algorithm
7.2. Analysis of Learning Performance
7.3. Evaluating the Performance of Day-Ahead and Week-Ahead Load Forecasting
7.4. Convergence Comparison
7.5. Performance Comparison
8. Forecasting Validity Assessment and Analysis
9. Mapping the Limitations of Benchmark Models with the Proposed Model
10. Constraints of the Proposed Model
11. Conclusions
Author Contributions
Funding
Data Availability Statement
Conflicts of Interest
References
- Zulfiqar, M.; Kamran, M.; Rasheed, M.; Alquthami, T.; Milyani, A. Hyperparameter optimization of support vector machine using adaptive differential evolution for electricity load forecasting. Energy Rep. 2022, 8, 13333–13352. [Google Scholar] [CrossRef]
- ZulfiqAr, M.; Kamran, M.; Rasheed, M.B.; Alquthami, T.; Milyani, A.H. A Short-Term Load Forecasting Model Based on Self-Adaptive Momentum Factor and Wavelet Neural Network in Smart Grid. IEEE Access 2022, 10, 77587–77602. [Google Scholar] [CrossRef]
- Chen, C.; Jiang, W.; Wang, Z. Load forecasting based on improved wavelet neural network and gravitational search algorithm. Energy 2023, 147, 115987. [Google Scholar]
- Eren, Y.; Küçükdemiral, İ. A comprehensive review on deep learning approaches for short-term load forecasting. Renew. Sustain. Energy Rev. 2024, 189, 114031. [Google Scholar] [CrossRef]
- Hong, W.C.; Hong, T.P.; Liu, S.T. A hybrid deep learning model for short-term load forecasting in smart grids. IEEE Trans. Smart Grid 2023, 14, 1789–1798. [Google Scholar]
- Wang, Y.; Lu, Z.; Zhao, C.; Wang, F. Load forecasting using long short-term memory networks with attention mechanism. Electr. Power Syst. Res. 2023, 189, 107014. [Google Scholar]
- Liu, H.; Cheng, L.; Hu, Z. Load forecasting in smart grids using improved deep belief networks. Energies 2023, 16, 611. [Google Scholar]
- Yadav, A.; Bareth, R.; Kochar, M.; Pazoki, M.; Sehiemy, R.A.E. Gaussian process regression-based load forecasting model. IET Gener. Transm. Distrib. 2024, 18, 899–910. [Google Scholar] [CrossRef]
- Song, K.B.; Baek, Y.S.; Hong, D.; Jang, G. Short-term load forecasting for the holidays using fuzzy linear regression method. IEEE Trans. Power Syst. 2005, 20, 96–101. [Google Scholar] [CrossRef]
- Guo, Y.; Nazarian, E.; Ko, J.; Rajurkar, K. Hourly cooling load forecasting using time-indexed ARX models with two-stage weighted leastsquares regression. Energy Convers. Manag. 2014, 80, 46–53. [Google Scholar] [CrossRef]
- Shumway, R.; Stoffer, D. Time Series Analysis and Its Applications; Springer: Berlin/Heidelberg, Germany, 1999. [Google Scholar]
- Wang, K.; Xu, C.; Zhang, Y.; Guo, S.; Zomaya, A.Y. Robust big data analytics for electricity price forecasting in the smart grid. IEEE Trans. Big Data 2017, 5, 34–45. [Google Scholar] [CrossRef]
- Sudheer, G.; Suseelatha, A. Short term load forecasting using wavelet transform combined with Holt-Winters and weighted nearest neighbor models. Electr. Power Syst. Res. 2015, 64, 340–346. [Google Scholar] [CrossRef]
- Wang, J.; Zhu, S.; Zhang, W.; Lu, H. Combined modeling for electric load forecasting with adaptive particles warm optimization. Energy 2010, 35, 1671–1678. [Google Scholar] [CrossRef]
- Ali, M.; Khan, A.; Rehman, N.u. Hybrid multiscale wind speed forecasting based on variational mode decomposition. Int. Trans. Electr. Energy Syst. 2018, 28, e2466. [Google Scholar] [CrossRef]
- Amiri, M.K.; Zaferani, S.P.G.; Emami, M.R.S.; Zahmatkesh, S.; Pourhanasa, R.; Namaghi, S.S.; Klemeš, J.J.; Bokhari, A.; Hajiaghaei-Keshteli, M. Multi-objective optimization of thermophysical properties GO powders-DW/EG Nf by RSM, NSGA-II, ANN, MLP and ML. Energy 2023, 128176. [Google Scholar] [CrossRef]
- Zahmatkesh, S.; Karimian, M.; Chen, Z.; Ni, B.J. Combination of coagulation and adsorption technologies for advanced wastewater treatment for potable water reuse: By ANN, NSGA-II, and RSM. J. Environ. Manag. 2024, 349, 119429. [Google Scholar] [CrossRef]
- Izonin, I.; Tkachenko, R.; Berezsky, O.; Krak, I.; Kováč, M.; Fedorchuk, M. Improvement of the ANN-Based Prediction Technology for Extremely Small Biomedical Data Analysis. Technologies 2024, 12, 112. [Google Scholar] [CrossRef]
- Parlos, A.; Oufi, E.; Muthusami, J.; Patton, A.; Atiya, A. Development of an intelligent long-term electric load forecasting system. In Proceedings of the International Conference on Intelligent Systems Applications to Power Systems, Orlando, FL, USA, 28 January–2 February 1996; pp. 288–292. [Google Scholar]
- Wu, J.; Wang, Y.G.; Tian, Y.C.; Burrage, K.; Cao, T. Support vector regression with asymmetric loss for optimal electric load forecasting. Energy 2021, 223, 119969. [Google Scholar] [CrossRef]
- Li, K.; Ma, Z.; Robinson, D.; Lin, W.; Li, Z. A data-driven strategy to forecast next-day electricity usage and peak electricity demand of a building portfolio using cluster analysis, Cubist regression models and Particle Swarm Optimization. J. Clean. Prod. 2020, 273, 123115. [Google Scholar] [CrossRef]
- Hong, W. Chaotic particle swarm optimization algorithm in a support vector regression electric load forecasting model. Energy Convers. Manag. 2009, 50, 105–117. [Google Scholar] [CrossRef]
- Chen, Y.; Zhang, D. Theory-guided deep-learning for electrical load forecasting (TgDLF) via ensemble long short-term memory. Adv. Appl. Energy 2021, 1, 100004. [Google Scholar] [CrossRef]
- Valenzuela, O.; Rojas, I.; Rojas, F.; Pomares, H.; Herrera, L.; Guillen, A. Hybridization of intelligent techniques and ARIMA models for time series prediction. Fuzzy Sets Syst. 2008, 159, 821–845. [Google Scholar] [CrossRef]
- Liu, S.; Tian, L.X. The study of long-term electricity load forecasting based on improved grey prediction model. In Proceedings of the 2013 International Conference on Machine Learning and Cybernetics, Tianjin, China, 14–17 July. 2013; Volume 2, pp. 653–656. [Google Scholar]
- Di, K.; Chen, W.; Shi, Q.; Cai, Q.; Zhang, B. Digital empowerment and win-win co-operation for green and low-carbon industrial development: Analysis of regional differences based on GMM-ANN intelligence models. J. Clean. Prod. 2024, 445, 141332. [Google Scholar] [CrossRef]
- Gavrilas, M. Heuristic and metaheuristic optimization techniques with application to power systems. In Proceedings of the 12th WSEAS International Conference on Mathematical Methods and Computational Techniques in Electrical Engineering, Faro, Portugal, 3–5 November 2010. [Google Scholar]
- Binitha, S.; Sathya, S.S. A survey of bio inspired optimization algorithms. Int. J. Soft Comput. Eng. 2012, 2, 137–151. [Google Scholar]
- Rabiya, K.; Nadeem, J. A survey on hyperparameters optimization algorithms of forecasting models in smart grid. Sustain. Cities Soc. 2020, 61, 102275. [Google Scholar]
- Chen, Y.; Yang, Y.; Liu, C.; Li, C.; Li, L. A hybrid application algorithm based on the support vector machine and artificial intelligence: An example of electric load forecasting. Appl. Math. Comput. 2015, 39, 2617–2632. [Google Scholar] [CrossRef]
- Che, J.; Wang, J. Short-term load forecasting using a kernel-based support vector regression combination model. Appl. Energy 2014, 132, 602–609. [Google Scholar] [CrossRef]
- Kisi, O.; Shiri, J.; Karimi, S.; Shamshirband, S.; Motamedi, S.; Petković, D.; Hashimd, R. A survey of water level fluctuation predicting in Urmia Lake using support vector machine with firefly algorithm. Appl. Math. Comput. 2015, 270, 731–743. [Google Scholar] [CrossRef]
- Papalexopoulos, A.D.; Hesterberg, T.C. A regression-based approach to short-term system load forecasting. IEEE Trans. Power Syst. 1990, 5, 1535–1547. [Google Scholar] [CrossRef]
- Hagan, M.T.; Behr, S.M. The time series approach to short term load forecasting. IEEE Trans. Power Syst. 1987, 2, 785–791. [Google Scholar] [CrossRef]
- Christiaanse, W. Short-term load forecasting using general exponential smoothing. IEEE Trans. Power Appar. Syst. 1971, 2, 900–911. [Google Scholar] [CrossRef]
- Hou, K.; Shao, G.; Wang, H.; Zheng, L.; Zhang, Q.; Wu, S.; Hu, W. Research on practical power system stability analysis algorithm based on modified SVM. Prot. Control Mod. Power Syst. 2018, 3, 1–7. [Google Scholar] [CrossRef]
- Rahman, A.; Srikumar, V.; Smith, A.D. Predicting electricity consumption for commercial and residential buildings using deep recurrent neural networks. Appl. Energy 2018, 212, 372–385. [Google Scholar] [CrossRef]
- Masa-Bote, D.; Castillo-Cagigal, M.; Matallanas, E.; Caamaño-Martín, E.; Gutiérrez, A.; Monasterio-Huelín, F.; Jiménez-Leube, J. Improving photovoltaics grid integration through short time forecasting and self-consumption. Appl. Energy 2014, 125, 103–113. [Google Scholar] [CrossRef]
- Chow, T.W.; Leung, C.T. Neural network based short-term load forecasting using weather compensation. IEEE Trans. Power Syst. 1996, 11, 1736–1742. [Google Scholar] [CrossRef]
- Mordjaoui, M.; Haddad, S.; Medoued, A.; Laouafi, A. Electric load forecasting by using dynamic neural network. Int. J. Hydrogen Energy 2017, 42, 17655–17663. [Google Scholar] [CrossRef]
- Elattar, E.E.; Goulermas, J.; Wu, Q.H. Electric load forecasting based on locally weighted support vector regression. IEEE Trans. Syst. Man, Cybern. Part C Appl. Rev. 2010, 40, 438–447. [Google Scholar] [CrossRef]
- Laouafi, A.; Mordjaoui, M.; Laouafi, F.; Boukelia, T.E. Daily peak electricity demand forecasting based on an adaptive hybrid two-stage methodology. Int. J. Electr. Power Energy Syst. 2016, 77, 136–144. [Google Scholar] [CrossRef]
- Laouafi, A.; Mordjaoui, M.; Haddad, S.; Boukelia, T.E.; Ganouche, A. Online electricity demand forecasting based on an effective forecast combination methodology. Electr. Power Syst. Res. 2017, 148, 35–47. [Google Scholar] [CrossRef]
- Hafeez, G.; Khan, I.; Jan, S.; Shah, I.A.; Khan, F.A.; Derhab, A. A novel hybrid load forecasting framework with intelligent feature engineering and optimization algorithm in smart grid. Appl. Energy 2021, 299, 117178. [Google Scholar] [CrossRef]
- Wang, J.; Zhang, L.; Li, Z. Interval forecasting system for electricity load based on data pre-processing strategy and multi-objective optimization algorithm. Appl. Energy 2022, 305, 117911. [Google Scholar] [CrossRef]
- Dewangan, C.L.; Singh, S.; Chakrabarti, S. Combining forecasts of day-ahead solar power. Energy 2020, 202, 117743. [Google Scholar] [CrossRef]
- Yang, D.; Guo, J.e.; Sun, S.; Han, J.; Wang, S. An interval decomposition-ensemble approach with data-characteristic-driven reconstruction for short-term load forecasting. Appl. Energy 2022, 306, 117992. [Google Scholar] [CrossRef]
- Lotfipoor, A.; Patidar, S.; Jenkins, D.P. Deep neural network with empirical mode decomposition and Bayesian optimisation for residential load forecasting. Expert Syst. Appl. 2024, 237, 121355. [Google Scholar] [CrossRef]
- Pandey, A.S.; Singh, D.; Sinha, S.K. Intelligent hybrid wavelet models for short-term load forecasting. IEEE Trans. Power Syst. 2010, 25, 1266–1273. [Google Scholar] [CrossRef]
- Hu, Z.; Bao, Y.; Xiong, T. Comprehensive learning particle swarm optimization based memetic algorithm for model selection in short-term load forecasting using support vector regression. Appl. Soft Comput. 2014, 25, 15–25. [Google Scholar] [CrossRef]
- Hu, Z.; Bao, Y.; Xiong, T.; Chiong, R. Hybrid filter–wrapper feature selection for short-term load forecasting. Eng. Appl. Artif. Intell. 2015, 40, 17–27. [Google Scholar] [CrossRef]
- Følid, A. Short-Term Spatiotemporal Load Forecasting for Norwegian Bidding Zones. Master’s Thesis, The University of Bergen, Bergen, Norway, 2021. [Google Scholar]
- Jahantigh, M. A Hybrid Long-Term Probabilistic Net Load Forecasting Approach Considering Renewable Energies Power in Smart Grids. Nashriyyah-i Muhandisi-i Barq va Muhandisi-i Kampyutar-i Iran 2021, 87, 99. [Google Scholar]
- Zhang, Y.; Wang, C.; Chen, Z. Electricity demand forecasting using LSTM recurrent neural network. Energy 2017, 121, 156–165. [Google Scholar]
- Li, X.; Wang, Z.; Yang, C.; Bozkurt, A. An advanced framework for net electricity consumption prediction: Incorporating novel machine learning models and optimization algorithms. Energy 2024, 296, 131259. [Google Scholar] [CrossRef]
- Grandón, T.G.; Schwenzer, J.; Steens, T.; Breuing, J. Electricity demand forecasting with hybrid classical statistical and machine learning algorithms: Case study of Ukraine. Applied Energy 2024, 355, 122249. [Google Scholar] [CrossRef]
- Román-Portabales, A.; López-Nores, M.; Pazos-Arias, J.J. Systematic review of electricity demand forecast using ANN-based machine learning algorithms. Sensors 2021, 21, 4544. [Google Scholar] [CrossRef] [PubMed]
- Gonzalez, A. Balancing accuracy and computational efficiency in forecasting electricity demand. Int. J. Electr. Power Energy Syst. 2020, 115. [Google Scholar]
- Khodaparastan, M.; Mohamed, A.A.; Brandauer, W. Recuperation of Regenerative Braking Energy in Electric Rail Transit Systems. IEEE Trans. Intell. Transp. Syst. 2019, 20, 2831–2847. [Google Scholar] [CrossRef]
- Chen, J.; Zhao, Y.; Wang, M.; Wang, K.; Huang, Y.; Xu, Z. Power Sharing and Storage-Based Regenerative Braking Energy Utilization for Sectioning Post in Electrified Railways. IEEE Trans. Transp. Electrif. 2024, 10, 2677–2688. [Google Scholar] [CrossRef]
- Zhang, X.; Wang, J.; Zhang, K. Short-term electric load forecasting based on singular spectrum analysis and support vector machine optimized by Cuckoo search algorithm. Electr. Power Syst. Res. 2017, 146, 270–285. [Google Scholar] [CrossRef]










| Method | (Iterations) | Hyperparameters | |||
|---|---|---|---|---|---|
| PSO | 12.34 | 14.50 | 2.15 | 50 | |
| mPSO | 10.87 | 11.25 | 0.98 | 30 |
| Function | Algorithm | Convergence Time (Iterations) |
|---|---|---|
| Sphere (10-dimensional) | mPSO | 50 |
| PSO | 100 | |
| Rastrigin (5-dimensional) | mPSO | 150 |
| PSO | 200 |
| Function | T-Statistic | p-Value |
|---|---|---|
| Sphere (10-dimensional) | 2.45 | 0.018 |
| Rastrigin (5-dimensional) | 3.12 | 0.002 |
| Algorithm | Learning Rate | Batch Size | Loss Function | Activation Function | Dropout | Accuracy | Error Rate |
|---|---|---|---|---|---|---|---|
| GA | [0.001, 0.1] | [16, 128] | MSE | Sigmoid | [0.1, 0.5] | 0.85 | 0.15 |
| PSO | [0.001, 0.01] | [32, 256] | MAE | Tanh | [0.2, 0.8] | 0.92 | 0.08 |
| mPSO | [0.01, 0.1] | [64, 512] | CCE | Softmax | [0.3, 0.9] | 0.95 | 0.05 |
|
Load Indices | Day-Ahead Forecasting | Week-Ahead Forecasting | ||||||
|---|---|---|---|---|---|---|---|---|
| Models | MSE | RMSE | MAPE | Models | MSE | RMSE | MAPE | |
| AEMO (NSW) | ENN | 0.1150 | 0.3390 | 3.50 | ENN | 0.1170 | 0.3290 | 3.45 |
| LSTM | 0.0115 | 0.1070 | 3.04 | LSTM | 0.0125 | 0.1090 | 3.03 | |
| GA-LSTM | 0.0256 | 0.1960 | 2.60 | GA-LSTM | 0.0356 | 0.1860 | 2.61 | |
| PSO-LSTM | 0.0863 | 0.0904 | 2.20 | PSO-LSTM | 0.0763 | 0.0903 | 2.21 | |
| Proposed | 0.0093 | 0.0173 | 0.90 | Proposed | 0.0089 | 0.0183 | 0.89 | |
| AEMO (VIC) | ENN | 0.1050 | 0.4010 | 3.40 | ENN | 0.1050 | 0.4010 | 3.35 |
| LSTM | 0.0114 | 0.1090 | 3.10 | LSTM | 0.0114 | 0.1090 | 3.04 | |
| GA-LSTM | 0.0346 | 0.1860 | 2.70 | GA-LSTM | 0.0346 | 0.1860 | 2.80 | |
| PSO-LSTM | 0.0963 | 0.0871 | 2.30 | PSO-LSTM | 0.0963 | 0.0871 | 2.50 | |
| Proposed | 0.0091 | 0.0171 | 0.95 | Proposed | 0.0091 | 0.0171 | 0.92 | |
| States | Metrics | LSTM Model Utilising & Non-Utilising Optimisation Algorithms and FS for Electric Load Forecasting (FS: Feature Selection). | ||||
|---|---|---|---|---|---|---|
| NSW | Excluding FS and optimisation | Incorporating optimisation algorithms | Proposed optimisation and HFS | |||
| LSTM | ENN | LSTM-PSO | LSTM-GA | Proposed HFS-LSTM-mPSO | ||
| MAPE | 3.5 | 3.04 | 2.6 | 2.2 | 0.9 | |
| MSE | 0.115 | 0.0116 | 0.0256 | 0.0863 | 0.0093 | |
| CT | 58 | 48 | 85 | 102 | 43 | |
| VIC | MAPE | 3.4 | 3.1 | 2.7 | 2.3 | 0.95 |
| MSE | 0.0105 | 0.0114 | 0.0346 | 0.0963 | 0.0091 | |
| CT | 57 | 49 | 89 | 101 | 44 | |
| Models | LSTM | LSTM-PSO | LSTM-GA | LSTM-mPSO | Proposed |
|---|---|---|---|---|---|
| Forecasting Validity | 0.9821 | 0.9901 | 0.9925 | 0.9945 | 0.9973 |
| Aspect | Proposed Model | LSTM-PSO | LSTM-GA |
|---|---|---|---|
| Computational Resources | ✓ | × | × |
| Training Time | ✓ | × | × |
| Parameter Tuning | ✓ | × | × |
| Local Optima | ✓ | × | × |
| Overfitting | ✓ | × | × |
Disclaimer/Publisher’s Note: The statements, opinions and data contained in all publications are solely those of the individual author(s) and contributor(s) and not of MDPI and/or the editor(s). MDPI and/or the editor(s) disclaim responsibility for any injury to people or property resulting from any ideas, methods, instructions or products referred to in the content. |
© 2024 by the authors. Licensee MDPI, Basel, Switzerland. This article is an open access article distributed under the terms and conditions of the Creative Commons Attribution (CC BY) license (https://creativecommons.org/licenses/by/4.0/).
Share and Cite
Zulfiqar, M.; Gamage, K.A.A.; Rasheed, M.B.; Gould, C. Optimised Deep Learning for Time-Critical Load Forecasting Using LSTM and Modified Particle Swarm Optimisation. Energies 2024, 17, 5524. https://doi.org/10.3390/en17225524
Zulfiqar M, Gamage KAA, Rasheed MB, Gould C. Optimised Deep Learning for Time-Critical Load Forecasting Using LSTM and Modified Particle Swarm Optimisation. Energies. 2024; 17(22):5524. https://doi.org/10.3390/en17225524
Chicago/Turabian StyleZulfiqar, M., Kelum A. A. Gamage, M. B. Rasheed, and C. Gould. 2024. "Optimised Deep Learning for Time-Critical Load Forecasting Using LSTM and Modified Particle Swarm Optimisation" Energies 17, no. 22: 5524. https://doi.org/10.3390/en17225524
APA StyleZulfiqar, M., Gamage, K. A. A., Rasheed, M. B., & Gould, C. (2024). Optimised Deep Learning for Time-Critical Load Forecasting Using LSTM and Modified Particle Swarm Optimisation. Energies, 17(22), 5524. https://doi.org/10.3390/en17225524


