A Techno-Economic Assessment of DC Fast-Charging Stations with Storage, Renewable Resources and Low-Power Grid Connection
Abstract
1. Introduction
- Faster discharge rates of stationary batteries based on LIBs allow direct charging of EVs through ESSs, heavily reducing the power request on the grid.
- The longer life cycle of PVs and LIBs reduces the maintenance of the station and increases the longevity of the project.
- PVs can supply energy from solar irradiation that can be stored in ESSs, and due to the higher energy density of LIBs, higher energy can be stored as compared to other storage options.
- Charging stationary batteries from the grid at lower power and electricity rates can reduce the demand and energy charges and then the cost of DCFC events to the final customer.
- Bidirectional flow of power through ESSs allows participation in grid ancillary services.
- Energy storage can take advantage of time-of-use energy rates.
- There are also incentives and tax rebates in some states which can lower the cost of the investment in both residential and commercial applications.
- Many scientific studies do not provide practical and realistic methods to integrate the DERs in a DCFC station. In many of these research studies ([6,18,31,32,33,34,35]), the authors do not consider how the station will be connected to the grid with respect to the grid power/voltage levels and interconnection requirements, including the distribution transformer.
- The reduction of energy and power requirements from the grid corresponds to different energy and demand charges that are often not considered in the literature. In [18], the authors propose to connect the battery system to the DC-DC bus and the AC-DC converter is connected to the LV of the DCFC. The power of connection to the grid is significantly high, which does not reduce the impact of EV load on the grid. An optimum design of a charging station with a DC bus and storage system is presented in [17], but the grid connection size is reduced by considering the average rather than the peak power demand. A recent report by the Rocky Mountain Institute analyzes all charging events at 230 EVgo DCFC stations in the state of California during 2016 and highlights that the high cost of demand charges is a significant barrier to public DCFC network operators’ financial viability [36]. Other studies also show that demand charges have the highest cost-to-ratio in the operating cost structure, which results in poor rates of earnings and delayed returns on investments. Demand charges play a significant role in the operational cost weighting of the EV charging station and have been considered as an important parameter in this study to improve the station finances.
- LIBs report degradation in performance due to usage and time [28,37,38]. Over the station lifetime, the performance of an integrated ESS eventually deteriorates, causing reduced station performance and ultimately leading to the replacement of the stationary battery packs. Very few researchers use battery degradation models and replacements of batteries to analyze the technical or economical performance of a DCFC station. One of the recent studies [30] presents an optimization approach to size the battery packs and PVs based on the NPV of the station. It considers basic cyclic aging based on battery usage but does not include the actual degradation characteristics of the battery due to thermal, electrical and time effects.
- In many of the literature works, it is found that the use of EV load profiles has been considered to be the averaged data or aggregated load for the station [30,32,35,39,40]. From the analysis in [41], it is found that the average-based power profile corresponds to less stress on the stationary storage due to the lower power requirements and the lower number of daily cycles. Using event-based profiles lead to a realistic utilization of the batteries and PV system which captures the realistic behavior and performance of the DCFC station using DERs.
2. DCFC Station Architecture and Modeling
2.1. System Modeling
| Components | Model Used | References |
|---|---|---|
| SLB | Zero-order equivalent circuit model | [28,42] |
| SLB thermal | Lumped parameter thermal model | [28,42] |
| SLB BMS | State flow | [46] |
| SLB aging | Daikin’s battery aging model | [28,42,45] |
| PV | Five-parameter model | [49] |
| AC-DC and DC-DC | Efficiency-based model | [41] |
| EV load | Event-based profile | [41] |
- Control A: Charge EV only from SLB. In this control strategy, the EVs are directly charged from the SLBs, and no other source is used.
- Control B: Charge EV from SLB and PV. In this control strategy, the PV power, if available, has the priority when an EV requests to be charged with the aim of maximizing the energy from renewable resources. The PV power is equal to the maximum power point [50]. Then, the remaining power required by the EVs is supplied by the SLB. There is no use of grid energy to charge EVs in this control.
- Control C: Charge EV from SLB, grid and PV. In this control strategy, the PV power, if available, has the priority when an EV requests to be charged with the aim of maximizing the energy from renewable resources. The PV power is equal to the maximum power point . Then, the remaining power required by the EVs is supplied by the SLB and the grid. The grid power supplies the maximum interconnection power .
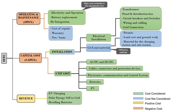
2.2. Economic Modeling
| Description | Symbol | Unit | Value | References |
|---|---|---|---|---|
| Unit cost of SLB | USD/kWh | 63.2 | [27,28,54,55,56,57,58] | |
| Unit cost of PV | USD/kW | 410 | [27,29,30,54,55,56,57,58] | |
| Unit cost of AC-DC | USD/kW | 108.5 | [27,29,54,55,56,57,58] | |
| Unit cost of DC-DC | USD/kW | 100 | [27,29,54,55,56,57,58] | |
| Unit cost of SLB integration | %/kWh | 55 | [59,60,61,62,63] | |
| Unit cost of SLB modification | %/kW | 50 | [59,60,61,62,63] | |
| Unit cost of BOS | USD/kW | 40 | [54,55,56,57,58] | |
| Unit cost of AC connection | USD/kW | 100 | [54,55,56,57,58] | |
| Unit cost of distribution transformer | USD/kW | 250 | [64,65,66] | |
| Unit cost of EVSE | USD/kW | 100 | [54,55,56,57,58] |
| Description | Symbol | Unit | Value | References |
|---|---|---|---|---|
| Unit cost of SLB replacement | USD/kWh | 63.2 | [27,28,54,55,56,57,58] | |
| Unit cost of replaced SLB integration | %/kWh | 55 | [59,60,61,62,63] |
| Description | Symbol | Unit | Value | References |
|---|---|---|---|---|
| Unit cost of EV charging | USD/kWh | 0.32 | [67,68,69] | |
| Unit cost of selling battery with remaining capacity | %/kWh | 63.2 | [27,28,54,55,56,57,58] | |
| Unit cost of solar renewable energy credits (SRECs) | USD/kWh | 0.03 | [52,53] |
| Description | Symbol | Equation |
|---|---|---|
| Cost of SLB | ||
| Cost of PV | ||
| Cost of AC-DC | ||
| Cost of DC-DC | ||
| Cost of SLB integration | ||
| Cost of SLB modification | ||
| Cost of BOS | ||
| Cost of AC connection | ||
| Cost of distribution transformer | ||
| Cost of EVSE | ||
| Cost of SLB replacement | ||
| Cost of integrating replaced SLB | ||
| Revenue from EV charging | ||
| Revenue from selling battery with remaining capacity | ||
| Revenue from SRECs |
- Discount factor: This accounts for the change in the power of money over the years.
- Electricity charge inflation: Due to the change in means of resources and overall inflation, electricity charges inflate over the years. From the historical trend of electricity rates in the US and in Ohio, the inflation percentage is taken as constantly growing per year. To account for both demand and energy charge inflation, the rate of inflation is considered the same.
- Revenue inflation: Using the same consideration, the percentage growth of inflation is taken as the electricity charge inflation due to the dependence of revenue earned in USD/kWh by charging EVs; this has electricity charges as a major contributor apart from the other earnings to recover the cost of the station.
- Battery prices: Battery prices are forecast to decrease over the years due to more supply and demand matching and technology getting better. This is depreciation or negative inflation and its value are chosen as a rate from forecast reports and historical data studies.
3. Design Space Exploration
- The first layer is the selection of power of the POI with the grid . This layer is also called the scenario description layer, as it enables the selection of different strategies for the station by connecting it to the grid under power levels defined by . The table given in Figure 4 describes the scenarios based on their grid and the requirements of transformers.
- The second layer is the selection of sizes or configurations for the SLB and PV [, ]. The range of sizes of these components is based on the defined in the top layer. One of the major relations the has is that its size is dependent on the size of , and the cannot be larger than . The details are given in [51], which enables us to form the range of the design parameters of the second layer of the design space based on the first layer.
- The performance modeling layer represents the third layer of the proposed solution, where the selected design parameter configurations from the first and second layers are used as inputs to model the system’s performance. This layer outputs the system-level performance in terms of power, energy, second-life battery aging and other technical characteristics.
- The economic assessment is the final layer. The first and second layers’ design configurations are used to create the CAPEX requirements. It uses inputs from the third layer for power, energy and aging parameters in order to model OPEX and revenue. The main output is the station’s NPV for the selected from the first layer and selected [ , ] from the second layer. Other performance metrics were also considered, including return on investment (ROI), yearly returns and internal rate of returns. As the electricity tariff is dependent on the [51], the selection of scenario or the point of interconnection to the grid in the first layer plays an important part in the overall system performance.
- Traditional DCFC: A conventional DC fast-charging station that charges EVs directly from the grid without assistance from other sources is evaluated in this scenario for its economic value. General Service Primary (GS-P) is chosen as the preferable tariff in the traditional DCFC scenario. This scenario offers a baseline for comparing the solutions created and assessing the benefits of deploying multi-source DCFC stations.
- Scenario A1 strategy: Eliminate the demand charges from the proposed DCFC station by grid load and interconnection power reduction. Non-Demand Metered (GS-1) is chosen in order to eliminate the demand charges; this tariff does contain energy and fixed charges, but there are no demand charges as long as the power is limited to 10 kW.
- Scenario A2 strategy: reduce the overall electricity consumption. The goal in this case is to lower overall electricity use, which could also include demand charges. There are two subclassifications created for this scenario in order to examine the potential for consuming the maximum power from the grid .
- (a)
- Scenario 2.1: is taken as the maximum power possible from the grid based on . Given that demand charges are determined by the maximum power drawn from the grid rule, this scenario may result in significant demand costs. However, because there is more power available to utilize, it can aid in the quick charging of EVs and SLBs, depending on the control mechanism employed.
- (b)
- Scenario 2.2: is restricted to the least amount of power required from the grid to stay in the GS-S tariff, incurring the demand charges (taken as 11 kW) despite the connection level. This strategy helps to allow high grid and PV connections while restricting the demand charges.
- Scenario A3 strategy: This solution involves adding SLBs and PV systems with minimal changes made to the conventional DCFC stations. By connecting the station to the primary-level voltage range, the use case of the proposed DCFC system can be expanded without altering the grid-level functionality of the existing DCFCs. The solution entails adding the required sources and equipment, such as energy management controllers and additional DCDC converters, for the PV and SLB systems to the station.
4. Results
- Economic performance: These metrics assess the effects of the design parameters on the economy of the investment:
- (a)
- CAPEX: CAPEX is the total capital investment performed for the project. It is accounted for before the project starts operating and gives a measure of the investment cost required for the selected design parameters.
- (b)
- OPEX: OPEX or operating cost includes all the money paid to operate and maintain the charging station. Due to varying energy output from the PV and grid and the dependence of SLB replacements on their size, different configurations may have different operating costs. So it is a good measure to decide the financial requirements weighing the operating vs. capital costs.
- (c)
- Revenue: The revenue through EV charging is fixed, but different PV and SLB configurations may have additional revenue streams through net metering and SLB refunds at the end of the investment.
- (d)
- Demand charge: Higher instantaneous power consumption from the grid results in higher demand charges, which can vary the project goals.
- (e)
- Energy charges: Higher energy consumption from the grid causes higher energy charges, and by increasing the PV sizing, energy consumption can reduce.
- (f)
- Net present value: This is the final economic comparison tool that provides an indication of the value of the project after its completion and involves all the related costs discussed in Section 2.2. The higher the NPV, the higher the financial value of the project, and a negative NPV signifies that the project is not profitable at the end of its life.
- Station performance: This metric assesses the effects of the design parameters and control action on the charging station itself. It allows the project deployment to consider the performance in terms of energy usability and load on the grid.
- (a)
- Net grid energy: This metric is the difference of total grid energy used in a month with the energy supplied back to the grid from PV through net metering [43]. The negative net grid energy is the extra PV energy that could be used in earning solar credits. The less the net energy is, the less the grid energy consumption and the lower the electricity bill.
- (b)
- Direct PV power utilization: The higher the direct PV utilization, the more suitable it is, as in some locations net metering is not available, and in Ohio net metering is only permitted up to 120% of the total monthly grid energy used. Direct PV utilization is the use of its energy to match the station’s self-consumption. It is crucial to assess which control and configuration strategies are effective because the extra energy created might not be utilized efficiently. The percentage of used PV energy over all available PV energy is used to compute utilization.
- (c)
- Maximum power load on the grid: The other aspect of this project is to reduce the load on the grid, and this metric helps in determining the maximum power used from the grid as follows. It is given as .
- SLB performance: These metrics evaluate the performance of the SLBs for each configuration and scenario. Due to the interdependence of multiple sources, the current, power and energy vary the usage of the battery in the station, resulting in different aging, electrical and thermal characteristics of the SLBs.
- (a)
- State of charge (SOC): The SOC estimate provides the status of batteries and has to be maintained within defined limits during operation. A higher SOC, though, has the benefits of charge available for loads, but keeping SOC too high or low increases the rate of calendar aging [42]. As a function of current and capacity, and relating to the battery’s electrical performance, it gives a good depiction with which to contrast different configurations and scenarios.
- (b)
- Remaining capacity and increase in internal resistance: These metrics give an indication of the state-of-health estimation in terms of the energy and capacity deterioration that combines all the calendar and cyclic aging characteristics [42]. The remaining capacity is an indication of how much the battery’s actual capacity is remaining out of the total capacity it has before replacement. The more the battery has been used, the less the remaining capacity it has. The internal resistance, on the other hand, increases with aging and causes power reduction. These both have different effects in terms of battery utilization and replacements for different configurations and are evaluated in the results. The remaining capacity is a metric that indicates the state of health (SoH) of a battery, which takes into account both calendar and cyclic aging characteristics that lead to energy and capacity deterioration. As the battery is used over time, its remaining capacity decreases, reflecting the amount of actual capacity remaining compared to the battery’s original total capacity. Additionally, internal resistance increases with aging, which can cause a reduction in power. These factors have different effects on battery utilization and replacement for different configurations, and are evaluated in the results.
- (c)
- Number of SLB replacements and battery life: The other important factor for deploying the charging station is to understand how quickly and when the SLBs need replacement. Furthermore, this can help in predicting future decisions on the usage and economic investments.
4.1. Selection of Controls
4.2. Results for All Scenarios
5. Conclusions
- Traditional DCFC stations for 150 kW are not economically convenient over 10 years of usage.
- Even with the cost of the transformer removed, revenues increased or power costs decreased, the standard DCFC can only just match the investment cost.
- If properly designed and managed, a DCFC with integrated storage and renewable resources can reduce grid demand while still providing a favorable return on investment.
- This work examined various methods for visualizing and presenting DCFC station and ESS parameters, which show how the charging station and ESS operate.
- This aids in choosing different configurations, as needed, based on different parameters, such as the maximum SOC retention or the lowest SLB replacement duration.
- For all the scenarios used, the proposed DCFC station architecture has better NPV results with the optimally selected size of SLB packs and PV strings.
- The scenarios A1, A2.1 and A2.2 show high NPV profits with the optimized configurations of PVs and SLBs.
- The scenarios A1, A2.1 and A2.2 have reduced installment cost (CAPEX).
- Despite having a lower NPV than the conventional DCFC, scenario A3 still outperforms it in terms of NPV value and grid load utilization. Nevertheless, when batteries and PV systems are added to the 150 kW DCFC with high power interconnection, it has the most expensive installation costs due to interconnection cost added to the DERs cost.
- It can be postulated that in terms of maximum power required by the DCFC station from the grid, there is a significant reduction in every scenario.
Author Contributions
Funding
Data Availability Statement
Conflicts of Interest
Abbreviations
| AEP | American Electric Power Company Inc. |
| BEV | Battery electric vehicle |
| BMS | Battery management system |
| BOS | Balance of system |
| CAPEX | Capital cost |
| CBA | Cost–benefit analysis |
| DCFC | Direct current fast charging |
| DSE | Design space exploration |
| EMC | Energy management controller |
| EOL | End of life |
| EV | Electric vehicle |
| EVSE | Electric vehicle supply unit |
| ESS | Energy storage system |
| GS-1 | General Service |
| GS-S | General Service Secondary |
| GP/GS-P | General Service Primary |
| IR | Internal resistance |
| IRR | Internal rate of return |
| LIB | Lithium-ion battery |
| LMP | Location marginal price |
| LV | Low voltage |
| MPPT | Maximum power point |
| MV | Medium voltage |
| NEMS | Net energy metering service/ net metering |
| NPV | Net present value |
| OPEX | Operating cost |
| POI | Point of interconnection |
| PUCO | Public Utilities Commission of Ohio |
| PV | Photovoltaic |
| REVX | Revenue |
| ROI | Return on investment |
| SLB | Second-life battery |
| SOC | State of charge |
| SOH | State of health |
| SREC | Solar renewable energy credit |
References
- Rafi, M.A.H.; Bauman, J. A comprehensive review of DC fast-charging stations with energy storage: Architectures, power converters, and analysis. IEEE Trans. Transp. Electrif. 2020, 7, 345–368. [Google Scholar] [CrossRef]
- Deb, N.; Singh, R.; Brooks, R.R.; Bai, K. A Review of Extremely Fast Charging Stations for Electric Vehicles. Energies 2021, 14, 7566. [Google Scholar] [CrossRef]
- Amry, Y.; Elbouchikhi, E.; Le Gall, F.; Ghogho, M.; El Hani, S. Electric Vehicle Traction Drives and Charging Station Power Electronics: Current Status and Challenges. Energies 2022, 15, 6037. [Google Scholar] [CrossRef]
- Wang, L.; Qin, Z.; Slangen, T.; Bauer, P.; Van Wijk, T. Grid impact of electric vehicle fast charging stations: Trends, standards, issues and mitigation measures-an overview. IEEE Open J. Power Electron. 2021, 2, 56–74. [Google Scholar] [CrossRef]
- Mahfouz, M.M.; Iravani, M.R. Grid-integration of battery-enabled dc fast charging station for electric vehicles. IEEE Trans. Energy Convers. 2019, 35, 375–385. [Google Scholar] [CrossRef]
- Anwar, M.B.; Muratori, M.; Jadun, P.; Hale, E.; Bush, B.; Denholm, P.; Ma, O.; Podkaminer, K. Assessing the value of electric vehicle managed charging: A review of methodologies and results. Energy Environ. Sci. 2022, 15, 466–498. [Google Scholar] [CrossRef]
- Habib, S.; Khan, M.M.; Abbas, F.; Sang, L.; Shahid, M.U.; Tang, H. A comprehensive study of implemented international standards, technical challenges, impacts and prospects for electric vehicles. IEEE Access 2018, 6, 13866–13890. [Google Scholar] [CrossRef]
- Hamadi, A.; Arefifar, S.A.; Alam, M.S. EV Battery Charger Impacts on Power Distribution Transformers Due to Harmonics; SAE Technical Paper. 2022. Available online: https://www.sae.org/publications/technical-papers/content/2022-01-0750/ (accessed on 30 May 2022).
- Hoehne, C.; Muratori, M.; Jadun, P.; Bush, B.; Yip, A.; Ledna, C.; Vimmerstedt, L.; Podkaminer, K.; Ma, O. Exploring decarbonization pathways for USA passenger and freight mobility. Nat. Commun. 2023, 14, 6913. [Google Scholar] [CrossRef]
- Pacific Gas & Electric. Electric Program Investment Charge (EPIC). Available online: https://www.pge.com (accessed on 30 May 2022).
- Nicholas, M.; Hall, D. Lessons Learned on Early Electric Vehicle Fast-Charging Deployments; International Council on Clean Transportation: Washington, DC, USA, 2018; pp. 7–26. [Google Scholar]
- Nelder, C.; Rogers, E. Reducing EV Charging Infrastructure Costs; Rocky Mountain Institute: Basalt, CO, USA, 2019. [Google Scholar]
- Eckerle, T.; Vacin, G.B. Electric Vehicle Charging Station Permitting Guidebook. Available online: https://businessportal.ca.gov (accessed on 29 October 2022).
- Alternative Fuels Data Center. Driving into 2025: The Future of Electric Vehicles. Available online: https://afdc.energy.gov (accessed on 30 May 2022).
- Monkman, R. EV Charging Infrastructure: Understanding Your City’s Building Code Requirements. Available online: https://www.chargeup-usa.com (accessed on 29 October 2022).
- Gjelaj, M.; Træholt, C.; Hashemi, S.; Andersen, P.B. Optimal Design of DC Fast-Charging Stations for EVs in Low Voltage Grids. In Proceedings of the 2017 IEEE Transportation Electrification Conference and Expo (ITEC), Pune, India, 13–15 December 2017; pp. 684–689. [Google Scholar]
- Bai, S.; Yu, D.; Lukic, S. Optimum Design of an EV/PHEV Charging Station with DC Bus and Storage System. In Proceedings of the 2010 IEEE Energy Conversion Congress and Exposition, Atlanta, GA, USA, 12–16 September 2010; pp. 1178–1184. [Google Scholar]
- Leone, C.; Longo, M. Modular approach to ultra-fast charging stations. J. Electr. Eng. Technol. 2021, 16, 1971–1984. [Google Scholar] [CrossRef]
- O’Connor, P.; Jacobs, M. Charging Smart: Drivers and Utilities Can both Benefit from Well-Integrated Electric Vehicles and Clean Energy. 2017. Available online: https://trid.trb.org/View/1470898 (accessed on 30 June 2022).
- Kandil, S.M.; Farag, H.E.; Shaaban, M.F.; El-Sharafy, M.Z. A combined resource allocation framework for PEVs charging stations, renewable energy resources and distributed energy storage systems. Energy 2018, 143, 961–972. [Google Scholar] [CrossRef]
- Sa’adati, R.; Jafari-Nokandi, M.; Saebi, J. Allocation of RESs and PEV fast-charging station on coupled transportation and distribution networks. Sustain. Cities Soc. 2021, 65, 102527. [Google Scholar] [CrossRef]
- Pal, A.; Bhattacharya, A.; Chakraborty, A.K. Placement of public fast-charging station and solar distributed generation with battery energy storage in distribution network considering uncertainties and traffic congestion. J. Energy Storage 2021, 41, 102939. [Google Scholar] [CrossRef]
- Borlaug, B.; Bennett, J. EV Charging and the Impacts of Electricity Demand Charges; Technical Report; National Renewable Energy Lab. (NREL): Golden, CO, USA, 2022. [Google Scholar]
- Freewire: Boost Charger Freewire. Available online: https://freewiretech.com (accessed on 29 October 2022).
- Powerstar: Battery Buffered EV Charging. Available online: https://powerstar.com (accessed on 29 October 2022).
- GenZ EV Solutions: GenZ EV Solutions Enters the U.S. EV Battery-Buffered, Ultra-Fast Charger Market. Available online: https://www.prnewswire.com (accessed on 29 October 2022).
- Kamath, D.; Shukla, S.; Arsenault, R.; Kim, H.C.; Anctil, A. Evaluating the cost and carbon footprint of second-life electric vehicle batteries in residential and utility-level applications. Waste Manag. 2020, 113, 497–507. [Google Scholar] [CrossRef] [PubMed]
- D’Arpino, M.; Cancian, M. Design of a Grid-Friendly dc Fast Charge Station with Second Life Batteries; Technical Report, SAE Technical Paper. 2019. Available online: https://www.sae.org/publications/technical-papers/content/2019-01-0867/ (accessed on 30 June 2023).
- Gao, Y.; Cai, Y.; Liu, C. Annual operating characteristics analysis of photovoltaic-energy storage microgrid based on retired lithium iron phosphate batteries. J. Energy Storage 2022, 45, 103769. [Google Scholar] [CrossRef]
- Leone, C.; Peretti, C.; Paris, A.; Longo, M. Photovoltaic and battery systems sizing optimization for ultra-fast charging station integration. J. Energy Storage 2022, 52, 104995. [Google Scholar] [CrossRef]
- Gjelaj, M.; Træholt, C.; Hashemi, S.; Andersen, P.B. Cost-benefit analysis of a novel DC fast-charging station with a local battery storage for EVs. In Proceedings of the 2017 52nd International Universities Power Engineering Conference (UPEC), Heraklion, Crete, Greece, 28–31 August 2017; pp. 1–6. [Google Scholar]
- Yang, L.; Ribberink, H. Investigation of the potential to improve DC fast charging station economics by integrating photovoltaic power generation and/or local battery energy storage system. Energy 2019, 167, 246–259. [Google Scholar] [CrossRef]
- Elibol, B.; Poyrazoglu, G.; Çalışkan, B.C.; Kaya, H.; Armağan, Ç.; Akınç, H.E.; Kaymaz, A. Battery Integrated Off-grid DC Fast Charging: Optimised System Design Case for California. In Proceedings of the 2021 10th International Conference on Renewable Energy Research and Application (ICRERA), Istanbul, Turkey, 26–29 September 2021; pp. 327–332. [Google Scholar]
- Bhatti, A.R.; Salam, Z.; Sultana, B.; Rasheed, N.; Awan, A.B.; Sultana, U.; Younas, M. Optimized sizing of photovoltaic grid-connected electric vehicle charging system using particle swarm optimization. Int. J. Energy Res. 2019, 43, 500–522. [Google Scholar] [CrossRef]
- Muratori, M.; Elgqvist, E.; Cutler, D.; Eichman, J.; Salisbury, S.; Fuller, Z.; Smart, J. Technology solutions to mitigate electricity cost for electric vehicle DC fast charging. Appl. Energy 2019, 242, 415–423. [Google Scholar] [CrossRef]
- Muratori, M.; Kontou, E.; Eichman, J. Electricity rates for electric vehicle direct current fast charging in the United States. Renew. Sustain. Energy Rev. 2019, 113, 109235. [Google Scholar] [CrossRef]
- Edge, J.S.; O’Kane, S.; Prosser, R.; Kirkaldy, N.D.; Patel, A.N.; Hales, A.; Ghosh, A.; Ai, W.; Chen, J.; Yang, J.; et al. Lithium ion battery degradation: What you need to know. Phys. Chem. Chem. Phys. 2021, 23, 8200–8221. [Google Scholar] [CrossRef]
- Baghdadi, I.; Briat, O.; Delétage, J.Y.; Gyan, P.; Vinassa, J.M. Lithium battery aging model based on Dakin’s degradation approach. J. Power Sources 2016, 325, 273–285. [Google Scholar] [CrossRef]
- Liu, G.; Chinthavali, M.S.; Debnath, S.; Tomsovic, K. Optimal m Sizing of an Electric Vehicle Charging Station with Integration of PV and Energy Storage. In Proceedings of the 2021 IEEE Power & Energy Society Innovative Smart Grid Technologies Conference (ISGT), Washington, DC, USA, 16–18 February 2021; pp. 1–5. [Google Scholar]
- Domínguez-Navarro, J.; Dufo-López, R.; Yusta-Loyo, J.; Artal-Sevil, J.; Bernal-Agustín, J. Design of an electric vehicle fast-charging station with integration of renewable energy and storage systems. Int. J. Electr. Power Energy Syst. 2019, 105, 46–58. [Google Scholar] [CrossRef]
- D’Arpino, M.; Singh, G.; Koh, M.B. Impact of Event-Based EV Charging Power Profile on Design and Control of Multi-Source DCFC Stations; Technical Report, SAE Technical Paper. 2023. Available online: https://www.sae.org/publications/technical-papers/content/2023-01-0706/ (accessed on 30 June 2023).
- D’Arpino, M.; Cancian, M. Lifetime optimization for a grid-friendly dc fast charge station with second life batteries. ASME Lett. Dyn. Syst. Control 2021, 1, 011014. [Google Scholar] [CrossRef]
- PUCO. Public Utility Commission of Ohio. PUCO Rule 4901:1-10-28|Net Metering. Available online: https://codes.ohio.gov/ohio-administrative-code/rule-4901:1-10-28 (accessed on 30 June 2023).
- Singh, G. Development and Sizing of the multi-source DC Fast Charging Station using Second Life Batteries and Renewables. Master’s Thesis, The Ohio State University, Columbus, OH, USA, 2022. [Google Scholar]
- Ganesh, S.V.; D’Arpino, M. Critical Comparison of Li-Ion Aging Models for Second Life Battery Applications. Energies 2023, 16, 3023. [Google Scholar] [CrossRef]
- D’Arpino, M.; Regmi, N.; Ketineni, P. Impact of battery pack power limits on vehicle performance. In Proceedings of the 2023 IEEE Transportation Electrification Conference & Expo (ITEC), Chiang Mai, Thailand, 28 November–1 December 2023; pp. 1–8. [Google Scholar]
- National Renewable Energy Laboratory. Solar Resource Maps and Data. Available online: https://www.nrel.gov/gis/solar-resource-maps.html (accessed on 30 May 2022).
- BP Solar. BP 3235T 235 Watt 29 Volt Solar Panel. Available online: https://www.ecodirect.com (accessed on 30 May 2022).
- De Soto, W.; Klein, S.A.; Beckman, W.A. Improvement and validation of a model for photovoltaic array performance. Sol. Energy 2006, 80, 78–88. [Google Scholar] [CrossRef]
- De Brito, M.A.G.; Galotto, L.; Sampaio, L.P.; e Melo, G.d.A.; Canesin, C.A. Evaluation of the main MPPT techniques for photovoltaic applications. IEEE Trans. Ind. Electron. 2012, 60, 1156–1167. [Google Scholar] [CrossRef]
- American Electric Power. PUCO Rules. February 2022. Available online: https://www.aepohio.com/company/about/rates/ (accessed on 30 June 2023).
- Flett Exchange. Spot Data for Ohio SREC Market. Available online: https://www.flettexchange.com (accessed on 30 May 2022).
- SREC Trade: SREC OHIO. Available online: https://www.srectrade.com/markets/rps/srec/ohio (accessed on 30 May 2022).
- Mongird, K.; Viswanathan, V.; Alam, J.; Vartanian, C.; Sprenkle, V. Energy Storage Grand Challenge Cost and Performance Assessment 2020; Technical Report; Pacific Northwest National Laboratory, US Department of Energy: Richland, WA, USA, 2020.
- Mongird, K.; Viswanathan, V.V.; Balducci, P.J.; Alam, M.J.E.; Fotedar, V.; Koritarov, V.S.; Hadjerioua, B. Energy Storage Technology and Cost Characterization Report; Technical Report; Pacific Northwest National Lab. (PNNL): Richland, WA, USA, 2019.
- Feldman, D.; Ramasamy, V.; Fu, R.; Ramdas, A.; Desai, J.; Margolis, R. US Solar Photovoltaic System and Energy Storage Cost Benchmark (Q1 2020); Technical Report; National Renewable Energy Lab. (NREL): Golden, CO, USA, 2021.
- Vimmerstedt, L.J.; Akar, S.; Augustine, C.R.; Beiter, P.C.; Cole, W.J.; Feldman, D.J.; Kurup, P.; Lantz, E.J.; Margolis, R.M.; Stehly, T.J.; et al. 2019 Annual Technology Baseline; Technical Report; National Renewable Energy Lab. (NREL): Golden, CO, USA, 2019.
- Kim, D.K.; Yoneoka, S.; Banatwala, A.Z.; Kim, Y.T.; Nam, K. Handbook on Battery Energy Storage System; Asian Development Bank: Manila, Philippines, 2018. [Google Scholar]
- Kelleher Environmental; Energy API. Research Study on Reuse and Recycling of Batteries Employed in Electric Vehicles: The Technical, Environmental, Economic, Energy and Cost Implications of Reusing and Recycling EV Batteries. 2019. Available online: https://www.api.org/~/media/files/oil-and-natural-gas/fuels/kelleher%20final%20ev%20battery%20reuse%20and%20recycling%20report%20to%20api%2018sept2019%20edits%2018dec2019.pdf (accessed on 30 May 2022).
- Foster, M.; Isely, P.; Standridge, C.R.; Hasan, M.M. Feasibility assessment of remanufacturing, repurposing, and recycling of end of vehicle application lithium-ion batteries. J. Ind. Eng. Manag. (JIEM) 2014, 7, 698–715. [Google Scholar] [CrossRef]
- Rallo, H.; Casals, L.C.; De La Torre, D.; Reinhardt, R.; Marchante, C.; Amante, B. Lithium-ion battery 2nd life used as a stationary energy storage system: Ageing and economic analysis in two real cases. J. Clean. Prod. 2020, 272, 122584. [Google Scholar] [CrossRef]
- Neubauer, J.; Pesaran, A.; Williams, B.; Ferry, M.; Eyer, J. Techno-Economic Analysis of PEV Battery Second Use: Repurposed-Battery Selling Price and Commercial and Industrial End-User Value; Technical Report; National Renewable Energy Lab. (NREL): Golden, CO, USA, 2012.
- Cole, W.; Frazier, A.W.; Augustine, C. Cost Projections for Utility-Scale Battery Storage: 2021 Update; Technical Report; National Renewable Energy Lab. (NREL): Golden, CO, USA, 2021.
- Burnham, A.; Dufek, E.J.; Stephens, T.; Francfort, J.; Michelbacher, C.; Carlson, R.B.; Zhang, J.; Vijayagopal, R.; Dias, F.; Mohanpurkar, M.; et al. Enabling fast charging–Infrastructure and economic considerations. J. Power Sources 2017, 367, 237–249. [Google Scholar] [CrossRef]
- DCFC Cost Components: Much More than Electricity: Spot Data for Ohio SREC Market. Available online: https://www.evgo.com (accessed on 30 May 2022).
- Learn How to Easily Upgrade Your EV Charging Installation. Available online: https://freewiretech.com/upgrade-your-ev-charger/ (accessed on 30 May 2022).
- EVGO. EV Rates—EVgo. Available online: https://www.evgo.com/pricing/ (accessed on 30 May 2022).
- Livewire. Cost to Charge an EV. Available online: https://www.lifewire.com/cost-to-charge-an-ev-5203305 (accessed on 30 May 2022).
- Electrify America. Pricing. Available online: https://www.electrifyamerica.com/pricing/ (accessed on 30 May 2022).
- Investopedia. NPV Calculation. Available online: https://www.investopedia.com/ (accessed on 30 May 2022).
- Kang, E.; Jackson, E.; Schulte, W. An approach for effective design space exploration. In Proceedings of the Monterey Workshop; Springer: Berlin/Heidelberg, Germany, 2010; pp. 33–54. [Google Scholar]













| SLB | CONTROL | |||
|---|---|---|---|---|
| Charging | ||||
| Grid only | 0 | 0 | ||
| Grid + PV | 0 | |||
| PV only | 0 | 0 | ||
| No charging Net metering | 0 | 0 | ||
| EV | CONTROL | |||
|---|---|---|---|---|
| Charging | ||||
| SLB only Control A | 0 | 0 | >0 | |
| SLB + PV Control B | 0 | >0 | ||
| Grid + PV + SLB Control C | >0 | |||
| Inflation Parameter Description | Parameter | Yearly Value Change (%) |
|---|---|---|
| Energy charge inflation | 1.53 | |
| Demand charge inflation | 1.53 | |
| Revenue inflation | 1.53 | |
| Battery depreciation | 5 | |
| Discount factor | d | 5 |
| Parameters | Traditional DCFC | Scenario A1 | Scenario A2.1 | Scenario A2.2 | Scenario A3 |
|---|---|---|---|---|---|
| Electricity tariff | (GS-Secondary) | (GS-1) | (GS-Secondary) | (GS-Secondary) | (GS-Primary) |
| (kW) | ≤150 | ≤10 | 150 | ||
| (kW) | NA | ≤10 | |||
| (kW) | ≤150 | ≤10 | 11 | 11 | |
| Transformer | Used | Not Used | Not Used | Not Used | Used |
| Cost Variables | Units | Scenario A1 | Scenario A2.1 | Scenario A2.2 | Scenario A3 and Traditional DCFC |
|---|---|---|---|---|---|
| USD/kW | 0 | ||||
| USD/kWh | |||||
| USD/kW | 0 | 0 | 0 |
| Scenario | Max Grid Power Used | Selected Configuration | Grid Load Shedding | Installment Cost | Highest NPV | NPV Increase % |
|---|---|---|---|---|---|---|
| Traditional DCFC | 150 kW | N/A | 0% | USD 76,700 | USD −216,138 | N/A |
| A1—secondary electricity tariff without demand charges | 10 kW | 93% | USD 49,800 | USD 25,100 | 111% | |
| A2(i)—secondary electricity tariff with demand charges | 12 kW | 92% | USD 51,900 | USD 21,875 | 110% | |
| A2(ii)—secondary electricity tariff with demand charges | 11 kW | 92.6% | USD 59,600 | USD 24,447 | 111% | |
| A3—primary electricity tariff with demand charges | 11 kW | 92.6% | USD 128,800 | USD −48,810 | 78% |
Disclaimer/Publisher’s Note: The statements, opinions and data contained in all publications are solely those of the individual author(s) and contributor(s) and not of MDPI and/or the editor(s). MDPI and/or the editor(s) disclaim responsibility for any injury to people or property resulting from any ideas, methods, instructions or products referred to in the content. |
© 2024 by the authors. Licensee MDPI, Basel, Switzerland. This article is an open access article distributed under the terms and conditions of the Creative Commons Attribution (CC BY) license (https://creativecommons.org/licenses/by/4.0/).
Share and Cite
Singh, G.; D’Arpino, M.; Goveas, T. A Techno-Economic Assessment of DC Fast-Charging Stations with Storage, Renewable Resources and Low-Power Grid Connection. Energies 2024, 17, 4012. https://doi.org/10.3390/en17164012
Singh G, D’Arpino M, Goveas T. A Techno-Economic Assessment of DC Fast-Charging Stations with Storage, Renewable Resources and Low-Power Grid Connection. Energies. 2024; 17(16):4012. https://doi.org/10.3390/en17164012
Chicago/Turabian StyleSingh, Gurpreet, Matilde D’Arpino, and Terence Goveas. 2024. "A Techno-Economic Assessment of DC Fast-Charging Stations with Storage, Renewable Resources and Low-Power Grid Connection" Energies 17, no. 16: 4012. https://doi.org/10.3390/en17164012
APA StyleSingh, G., D’Arpino, M., & Goveas, T. (2024). A Techno-Economic Assessment of DC Fast-Charging Stations with Storage, Renewable Resources and Low-Power Grid Connection. Energies, 17(16), 4012. https://doi.org/10.3390/en17164012

