Linked Data Generation Methodology and the Geospatial Cross-Sectional Buildings Energy Benchmarking Use Case
Abstract
1. Introduction
2. Previous Work
3. Methodology
3.1. Specify
3.2. Identify
3.3. Model
3.4. Convert
3.5. Enrich
3.6. Publish
3.7. Exploit
3.8. Maintain
4. Results
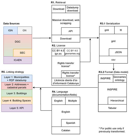
4.1. Specify
- R1. Data are of open access and available on the web
- R2. Data have open licenses, so they can be published
- R3. Data are structured and in non-proprietary standard formats and serializations
- R4. Data are in English, Spanish and/or Catalan language.
- R5. Data can be easily linked with geospatial real-world entities
4.2. Identify
- Purpose: to define an extendable core of clearly defined concepts needed for the buildings’ energy efficiency information geospatial analytics, which, being populated with multiple and heterogeneous data sources, could enable interoperability among them.
- Scope: The scope is bounded by the energy Benchmarking Business Case. Nevertheless, the possibility of extending the vocabulary to other use cases is desired.
- Design patterns, Concepts, Attributes and Relationships from standardized and widely-used ontologies should be reused as much as possible
- The Geographic Query Language for RDF Data (GeoSPARQL) standard should be supported i.e., reusing GeoSPARQL ontology concepts
- The ontology should be implemented in Web ontology language 2 Description logics (DL) (OWL2DL)
4.3. Model
| Listing 1. Example of an ontological definition of an object property. |
| 1 ### http://bigg−project.eu/ld/ontology#mainUse 2 bigg:mainUse rdf:type owl:ObjectProperty ; 3 rdfs:domain geosp:Feature ; 4 rdfs:range skos:Concept ; 5 rdfs:comment "To specify the main use of a space."@en ; 6 rdfs:label "main use"@en . |
4.4. Convert
| Listing 2. A reusable pre-processing operation example in JSON that uses GREL generated with OpenRefine. |
| 1 [ 2 { 3 "op": "core/column−addition", 4 "engineConfig": { 5 "facets": [], 6 "mode": "record−based" 7 }, 8 "baseColumnName": "gml:featureMember − AD:Address − gml:id", 9 "expression": "grel:\"ES.SDGC.AU.\"+value.split(\".\")[3,5].join(\".\")", 10 "onError": "set−to−blank", 11 "newColumnName": "AdministrativeUnit", 12 "columnInsertIndex": 1, 13 "description": "Create column AdministrativeUnit at index 1 based on column gml:featureMember − AD:Address − gml:id using expression grel:\"ES. SDGC.AU.\"+value.split(\".\")[3,5].join(\".\")" 14 } 15 ] |
| Listing 3. A mapping example in RML for generating AU entities. |
| 1 <#AdministrativeUnit> 2 3 a rr:TriplesMap ; 4 5 rml:logicalSource [ 6 rml:source "Data/DGC/Addresses/Refined/A.ES.SDGC.AD.08900.gml"; 7 rml:iterator "/gml:FeatureCollection/gml:featureMember" ; 8 rml:referenceFormulation ql:XPath ; 9 ] ; 10 11 rr:subjectMap [ 12 rr:template "http://bigg−project.eu/ld/resource/ AdministrativeArea/DGC−id−{AD:AdminUnitName/@gml:id}" ; 13 rr:class s4city:AdministrativeArea ; 14 rr:graph graph:DGC ; 15 ] ; 16 . |
| Listing 4. An automatically generated SHACL shape example using Astrea in ttl for reporting missing type for a unit of measurement entity. |
| 1 ## −List of prefixes− 2 3 <https://astrea.linkeddata.es/shapes#db085280eb44e73456450bcaf4d931b0> 4 a sh:PropertyShape ; 5 rdfs:isDefinedBy <https://saref.etsi.org/core/> ; 6 rdfs:label "is measured in"@en , "A relationship identifying the unit of measure used for a certain entity."@en ; 7 sh:class saref:UnitOfMeasure ; 8 sh:description "A relationship identifying the unit of measure used for a certain entity."@en ; 9 sh:name "is measured in"@en ; 10 sh:nodeKind sh:BlankNodeOrIRI ; 11 sh:path saref:isMeasuredIn~. |
| Listing 5. An automatically generated SHACL validation report example in ttl reporting missing type in a unit of measurement entity. |
| 1 # −List of prefixes− 2 3 [] a sh:ValidationReport ; 4 sh:conforms false ; 5 sh:result [ a sh:ValidationResult ; 6 sh:focusNode <http://bigg−project.eu/ld/resource/Measurement/GFA−SC −id−BS.1317101DF3811E0001RO> ; 7 sh:resultMessage "Value does not have class saref:UnitOfMeasure" ; 8 sh:resultPath saref:isMeasuredIn ; 9 sh:resultSeverity sh:Violation ; 10 sh:sourceConstraintComponent sh:ClassConstraintComponent ; 11 sh:sourceShape <https://astrea.linkeddata.es/shapes# db085280eb44e73456450bcaf4d931b0> ; 12 sh:value <http://qudt.org/vocab/unit/M2> ]. |
4.5. Enrich
| Listing 6. Barcelona’s Gothic neighbourhood building spaces energy benchmarking example SPARQL query. |
| 1 SELECT DISTINCT ?BScadastralReference ?KPIaValue WHERE{ 2 ?CP a bigg:CadastralParcel; 3 geosp:sfContains ?BU. 4 ?BU a s4agri:Building; 5 rdfs:label ?BUcadastralReference; 6 geosp:sfContains ?BS. 7 ?BS a s4agri:BuildingSpace; 8 rdfs:label ?BScadastralReference; 9 bigg:mainUse/skos:prefLabel "Residential". 10 ?KPIa a s4city:KeyPerformanceIndicatorAssessment; 11 s4city:quantifiesKPI/rdfs:label "Non renewable energy use intensity"; 12 s4city:assesses ?BS; 13 saref:hasValue ?KPIaValue; 14 s4city:hasCreationDate ?KPIaDate. 15 FILTER (YEAR(?KPIaDate) = 2014 ) 16 { 17 SELECT DISTINCT ?CP WHERE{ 18 ?CP a bigg:CadastralParcel; 19 vcard:hasAddress/vcard:hasGeo/geosp:asWKT ?ADpoint. 20 FILTER (geof:sfWithin(?ADpoint, "POLYGON((2.170 41.385,2.171 41.383,2.174 ...))"^^geosp:wktLiteral )) 21 } 22 } 23 } |
| Listing 7. A reusable automatic reconciliation operation extract generated with OpenRefine. |
| 1 [ 2 { 3 "op": "core/recon", 4 "engineConfig": { 5 "facets": [], 6 "mode": "row−based" 7 }, 8 "columnName": "http://www.w3.org/2000/01/rdf−schema#label", 9 "config": { 10 "mode": "standard−service", 11 "service": "http://127.0.0.1:3333/extension/rdf−extension/services/gn− municipality", 12 "identifierSpace": "http://www.ietf.org/rfc/rfc3986", 13 "schemaSpace": "http://www.ietf.org/rfc/rfc3986", 14 "type": { 15 "id": "https://www.geonames.org/ontology#Feature", 16 "name": "https://www.geonames.org/ontology#Feature" 17 }, 18 "autoMatch": true, 19 "columnDetails": [], 20 "limit": 0 21 }, 22 "description": "Reconcile cells in column http://www.w3.org/2000/01/rdf− schema#label to type https://www.geonames.org/ontology#Feature" 23 } 24 ] |
4.6. Publish
4.7. Exploit
4.8. Maintain
5. Discussion and Conclusions
Author Contributions
Funding
Data Availability Statement
Conflicts of Interest
Abbreviations
| AD | Address |
| API | Application Programming Interface |
| AU | Administrative Unit |
| BIGG | Building Information aGGregation, harmonization and analytics platform |
| BPC | Buildings Performance Certification |
| BS | Building Space |
| BU | Building |
| CAR | Concept, Attribute and Relationship |
| CP | Cadastral Parcel |
| DGC | Catalonian municipalities INSPIRE cadastral data |
| DL | Description logics |
| ETL | Extract Transform and Load |
| GeoSPARQL | Geographic Query Language for RDF Data |
| GIS | Geographic Information System |
| gml | geography markup language |
| GN | Geonames Spain regions, Catalonian provinces and municipalities data |
| GREL | General Refine Expression Language |
| ICAEN | Catalonian Buildings Performance Certifications data |
| IGN | Spanish administrative units’ geographical limits data |
| INSPIRE | Infrastructure for spatial information in Europe |
| JSON | JavaScript Object Notation |
| KPIa | Key Performance Indicator Assessment |
| KPI | Key Performance Indicator |
| LD | Linked Data |
| LOD | Linked Open Data |
| nq | N-Quads |
| ODRL | Open Digital Rights Language |
| OOPS! | OntOlogy Pitfall Scanner! |
| OWL | Web ontology language |
| qudt | Quantities, Units, Dimensions, and Types Ontology |
| RDF | Resource Description Framework |
| RL | Rule Language |
| RML | RDF Mapping Language |
| s4agri | Extension of SAREF for the agriculture and food domain |
| s4city | SAREF extension for Smart City |
| SAREF | The Smart Applications REFerence ontology |
| SEC | Catalonian building space level cadastral data Sede Electrónica de Catastro |
| SHACL | Shapes Constraint Language |
| SKOS | Simple Knowledge Organization System |
| SPARQL | SPARQL Protocol and RDF Query Language |
| srs | Spatial reference system |
| SW | Semantic Web |
| ttl | turtle |
| UC | Use Case |
| URI | Uniform Resource Identifier |
| W3C | WorldWide Web Consortium |
| WKT | Well-Known Text |
References
- Granderson, J.; Piette, M.; Rosenblum, B.; Hu, L. Energy Information Handbook: Applications for Energy-Efficient Building Operations; Lawrence Berkeley National Laboratory: Berkeley, CA, USA, 2011.
- de la Rue du Can, S.; Sathaya, J.; Price, L.; Mcneil, M. Energy Efficiency Indicators Methodology Booklet; Berkeley Lab: Berkeley, CA, USA, 2010; p. 71.
- Pérez-Lombard, L.; Ortiz, J.; González, R.; Maestre, I.R. A review of benchmarking, rating and labelling concepts within the framework of building energy certification schemes. Energy Build. 2009, 41, 272–278. [Google Scholar] [CrossRef]
- Abu Bakar, N.N.; Hassan, M.Y.; Abdullah, H.; Rahman, H.A.; Abdullah, M.P.; Hussin, F.; Bandi, M. Energy efficiency index as an indicator for measuring building energy performance: A review. Renew. Sustain. Energy Rev. 2015, 44, 1–11. [Google Scholar] [CrossRef]
- Haas, R. Energy efficiency indicators in the residential sector. Energy Policy 1997, 25, 789–802. [Google Scholar] [CrossRef]
- Khoshbakht, M.; Gou, Z.; Dupre, K. Energy use characteristics and benchmarking for higher education buildings. Energy Build. 2018, 164, 61–76. [Google Scholar] [CrossRef]
- Chung, W. Review of building energy-use performance benchmarking methodologies. Appl. Energy 2011, 88, 1470–1479. [Google Scholar] [CrossRef]
- Arjunan, P.; Poolla, K.; Miller, C. EnergyStar++: Towards more accurate and explanatory building energy benchmarking. Appl. Energy 2020, 276, 115413. [Google Scholar] [CrossRef]
- Vaisi, S.; Firouzi, M.; Varmazyari, P. Energy benchmarking for secondary school buildings, applying the Top-Down approach. Energy Build. 2023, 279, 112689. [Google Scholar] [CrossRef]
- Ali, U.; Shamsi, M.H.; Bohacek, M.; Purcell, K.; Hoare, C.; Mangina, E.; O’Donnell, J. A data-driven approach for multi-scale GIS-based building energy modeling for analysis, planning and support decision making. Appl. Energy 2020, 279, 115834. [Google Scholar] [CrossRef]
- Pauwels, P.; Zhang, S.; Lee, Y.C. Semantic web technologies in AEC industry: A literature overview. Autom. Constr. 2017, 73, 145–165. [Google Scholar] [CrossRef]
- Mathew, P.A.; Dunn, L.N.; Sohn, M.D.; Mercado, A.; Custudio, C.; Walter, T. Big-data for building energy performance: Lessons from assembling a very large national database of building energy use. Appl. Energy 2015, 140, 85–93. [Google Scholar] [CrossRef]
- Pasquinelli, A.; Agugiaro, G.; Chiara Tagliabue, L.; Scaioni, M.; Guzzetti, F. Geo-Information Exploiting the Potential of Integrated Public Building Data: Energy Performance Assessment of the Building Stock in a Case Study in Northern Italy. ISPRS Int. J. Geo-Inf. 2019, 8, 27. [Google Scholar] [CrossRef]
- Radulovic, F.; Poveda-Villalón, M.; Vila-Suero, D.; Rodríguez-Doncel, V.; García-Castro, R.; Gómez-Pérez, A. Guidelines for Linked Data generation and publication: An example in building energy consumption. Autom. Constr. 2015, 57, 178–187. [Google Scholar] [CrossRef]
- Zhang, Y.Y.; Hu, Z.Z.; Lin, J.R.; Zhang, J.P. Linking data model and formula to automate KPI calculation for building performance benchmarking. Energy Rep. 2021, 7, 1326–1337. [Google Scholar] [CrossRef]
- Li, Y.; García-Castro, R.; Mihindukulasooriya, N.; O’Donnell, J.; Vega-Sánchez, S. Enhancing energy management at district and building levels via an EM-KPI ontology. Autom. Constr. 2019, 99, 152–167. [Google Scholar] [CrossRef]
- Luo, N.; Pritoni, M.; Hong, T. An overview of data tools for representing and managing building information and performance data. Renew. Sustain. Energy Rev. 2021, 147, 111224. [Google Scholar] [CrossRef]
- Penteado, B.E.; Maldonado, J.C.; Isotani, S. Methodologies for publishing linked open government data on the Web: A systematic mapping and a unified process model. Semant. Web 2023, 14, 585–610. [Google Scholar] [CrossRef]
- W3C. Best Practices for Publishing Linked Data. 2014. Available online: https://www.w3.org/TR/2014/NOTE-ld-bp-20140109/ (accessed on 6 November 2023).
- Poveda-Villalón, M.; Fernández-Izquierdo, A.; Fernández-López, M.; García-Castro, R. LOT: An industrial oriented ontology engineering framework. Eng. Appl. Artif. Intell. 2022, 111, 104755. [Google Scholar] [CrossRef]
- Sequeda, J.F.; Briggs, W.J.; Miranker, D.P.; Heideman, W.P. A Pay-as-You-Go Methodology to Design and Build Enterprise Knowledge Graphs from Relational Databases; Springer International Publishing: Berlin/Heidelberg, Germany, 2019; Volume 11779 LNCS, pp. 526–545. [Google Scholar] [CrossRef]
- Best Practice Recipes for Publishing RDF Vocabularies. Available online: https://www.w3.org/TR/swbp-vocab-pub/ (accessed on 16 May 2023).
- Chávez-Feria, S.; García-Castro, R.; Poveda-Villalón, M. Chowlk: From UML-Based Ontology Conceptualizations to OWL. In Proceedings of the Semantic Web, Crete, Greece, 29 May–2 June 2022; Groth, P., Vidal, M.E., Suchanek, F., Szekley, P., Kapanipathi, P., Pesquita, C., Skaf-Molli, H., Tamper, M., Eds.; Springer: Cham, Switzerland, 2022; pp. 338–352. [Google Scholar]
- Musen, M.A. The protégé project. AI Matters 2015, 1, 4–12. [Google Scholar] [CrossRef] [PubMed]
- Poveda-Villalón, M.; Gómez-Pérez, A.; Suárez-Figueroa, M.C. OOPS! (OntOlogy Pitfall Scanner!): An On-line Tool for Ontology Evaluation. Int. J. Semant. Web Inf. Syst. (IJSWIS) 2014, 10, 7–34. [Google Scholar] [CrossRef]
- Prud’hommeaux, E.; Lee, R. W3C RDF Validation Service. 2004. Available online: http://www.w3.org/RDF/Validator (accessed on 27 June 2023).
- Kaminski, M.; Kostylev, E.V.; Grau, B.C. Semantics and expressive power of subqueries and aggregates in SPARQL 1.1. In Proceedings of the International World Wide Web Conferences Steering Committee, Montréal, QC, Canada, 11–15 April 2016; pp. 227–237. [Google Scholar] [CrossRef]









| UC Variables | Iteration |
|---|---|
| Administrative area, Province, Municipality, Geometry | 1 |
| Address, Postal code, Parcel, Location | 2 |
| Building, Measurement, Gross floor area | 3 |
| Building space, KPI, Energy label, Non-renewable primary energy consumption, CO2 emissions, CO2 label, Energy use intensity, Building spaces use type, Mixed-use buildings types proportion, KPI creation date-time | 4 |
| Acronym | Description | Data Set Available in | Subset | Iteration |
|---|---|---|---|---|
| IGN | Spanish administrative units’ geographical limits data | Single compressed file | Single gml file with fourth order administrative data | 1, 2 |
| GN | Geonames Spain regions, Catalonian provinces and municipalities data | Single compressed data dump | Four ttl Catalonian administrative units geonames features | 1 |
| DGC | Catalonian municipalities INSPIRE cadastral data | 2841 compressed files | 5 gml files for the Barcelona pilot, one per INSPIRE theme | 2, 3, 4 |
| ICAEN | Catalonian Buildings Performance Certifications data | Single file | Tabular file containing more than 1.3 M entries | 4 |
| SEC | Catalonian building space level cadastral data | Multiple files | One per Building Space totalling more than 2 M entries | 4 |
| Data Set | Attribute | Data Type | Original Description | Comments |
|---|---|---|---|---|
| IGN | srsName | String | srs | The whole data set’s geometries is in the EPSG:4258 srs. It might require reprojecting and transforming to WKT. |
| GN | postalCode | Integer | Postal code | Range from 10,000 to 45,000 |
| DGC | currentUse | String | Es el uso dominante del edificio. | Building’s use taxonomy: 1_residential, 2_agriculture, 3_industrial, 4_1_office, 4_2_retail, 4_3_publicServices. |
| ICAEN | ADREÇA | String | Nom del carrer | Street address information available only in Catalan language. Might require a splitting operation. |
| SEC | sfc | Integer | Superficie del elemento o elementos constructivos asociados al cargo. | Surface area. Range unknown before data integration. |
| Use Case | Reused | ||||
|---|---|---|---|---|---|
| Variable | Relation | Target | Concept | Relation | Target |
| Municipality | contains | Cadastral Parcel | s4city: AdministrativeArea | geosp: contains | bigg: CadastralParcel |
| Gross floor area | hasValue | float | saref: Measurement | saref: hasValue | xsd: float |
| Building space | hasArea | Gross floor area | s4agri: BuildingSpace | geosp: hasArea | saref: Measurement |
| Building space use type | type | taxonomy | bigg: MU | rdf: type | skos: ConceptScheme |
| Base Domain | Paths | Patterns | Prefix | |
|---|---|---|---|---|
| http://bigg-project.eu | /ld/ | ontology# | [className] | bigg: |
| [propertyName] | ||||
| resource/ | [className]/[identifier] | bigg-res: | ||
| graph/ | [graphName] | graph: | ||
| shapes# | [shapeName] | bigg-sh: | ||
| Type | Ontological Entity | Definition |
|---|---|---|
| owl:Class | bigg:CadastralParcel | Areas defined by cadastral registers or equivalent. |
| owl:ObjectProperty | bigg:mainUse | To specify the main use of a space. |
| saref:Property | bigg:GrossFloorArea | Gross floor area. |
| saref:UnitOfMeasure | bigg:KiloW-HR-PER-M2-YR | The kilowatt hour per square meter year is a unit most commonly known as a unit for energy use intensity assessment of buildings. |
| saref:UnitOfMeasure | bigg:KiloGMCO2-PER-M2-YR | The kilogram of carbon dioxide equivalent per square meter year is a unit most commonly known as a unit for carbon emissions assessment of buildings. |
| skos:ConceptScheme | bigg:MU | Concept scheme grouping main uses of spaces according to the Spanish Cadastral Electronic Site. |
| skos:Concept | bigg:MU.CLT | Cultural. |
| bigg:MU.COM | Comercial. | |
| bigg:MU.ENT | Entertainment. | |
| bigg:MU.HLTCH | Health and charity. | |
| bigg:MU.IND | Industrial. | |
| bigg:MU.LEHOS | Leisure and hospitality. | |
| bigg:MU.OFFI | Office. | |
| bigg:MU.REL | Religious. | |
| bigg:MU.RES | Residential. | |
| bigg:MU.SGLR | Singular. | |
| bigg:MU.SPT | Sports. | |
| bigg:MU.STPK | Storage-parking. | |
| bigg:MU.URBW | Urbanization works. |
| BS Cadastral Reference | KPIa Value |
|---|---|
| “141...1DF3811C00..PE” | “175.16”⌃⌃xsd:float |
| “101...9DF3811E00..PO” | “258.4”⌃⌃xsd:float |
| “101...4DF3811E00..UA” | “183.8”⌃⌃xsd:float |
Disclaimer/Publisher’s Note: The statements, opinions and data contained in all publications are solely those of the individual author(s) and contributor(s) and not of MDPI and/or the editor(s). MDPI and/or the editor(s) disclaim responsibility for any injury to people or property resulting from any ideas, methods, instructions or products referred to in the content. |
© 2024 by the authors. Licensee MDPI, Basel, Switzerland. This article is an open access article distributed under the terms and conditions of the Creative Commons Attribution (CC BY) license (https://creativecommons.org/licenses/by/4.0/).
Share and Cite
Martínez-Sarmiento, E.A.; Broto, J.M.; Gabaldon, E.; Cipriano, J.; García, R.; Danov, S. Linked Data Generation Methodology and the Geospatial Cross-Sectional Buildings Energy Benchmarking Use Case. Energies 2024, 17, 3006. https://doi.org/10.3390/en17123006
Martínez-Sarmiento EA, Broto JM, Gabaldon E, Cipriano J, García R, Danov S. Linked Data Generation Methodology and the Geospatial Cross-Sectional Buildings Energy Benchmarking Use Case. Energies. 2024; 17(12):3006. https://doi.org/10.3390/en17123006
Chicago/Turabian StyleMartínez-Sarmiento, Edgar A., Jose Manuel Broto, Eloi Gabaldon, Jordi Cipriano, Roberto García, and Stoyan Danov. 2024. "Linked Data Generation Methodology and the Geospatial Cross-Sectional Buildings Energy Benchmarking Use Case" Energies 17, no. 12: 3006. https://doi.org/10.3390/en17123006
APA StyleMartínez-Sarmiento, E. A., Broto, J. M., Gabaldon, E., Cipriano, J., García, R., & Danov, S. (2024). Linked Data Generation Methodology and the Geospatial Cross-Sectional Buildings Energy Benchmarking Use Case. Energies, 17(12), 3006. https://doi.org/10.3390/en17123006

