Abstract
Electromobility is generally seen as an efficient means of decarbonizing the transport sector. Ensuring both a broad propagation of electric vehicles and a stable energy system requires intelligent charging strategies in the form of use cases. Most use cases do not combine both the prospect of profit and systemic advantages. This paper analyzes combinations of use cases that merge different use cases to combine profitability and systemic benefits. We present a novel methodological approach for analyzing and comparing the synergies of different use case combinations. The focus is on evaluating the potential for reducing the technical implementation effort resulting from the simultaneous implementation of two to three different use cases. Our findings show that the simultaneous implementation of complex use cases, often involving in-front-of-meter pooling of vehicles, produces the greatest synergies. Combinations that include ancillary services and spot market trading lead to considerable reductions in the implementation effort. Balancing profitability and systemic benefits with little absolute effort requires combinations that include use cases implemented behind-the-meter, for example, optimization of self-consumption. Challenges in the implementation of the combinations investigated arise primarily from technical hurdles and the fact that some use cases have not yet been fully defined in regulatory terms.
1. Introduction
Electromobility is vital when it comes to reducing carbon emissions in the transport sector. In the absence of a suitable integration strategy, the rapid and widespread distribution of electric vehicles (EVs) risks imposing an additional burden on the energy system and on electricity grids in particular. With the application of intelligent charging strategies in the form of suitable use cases, i.e., applying smart charging to achieve a specific goal it is, however, possible to achieve the opposite effect and actually support the energy system. Several use cases in the field of intelligent charging are oriented towards particular electricity markets with the goal of minimizing charging costs by charging at times of favorable prices. Thus, by exploiting variable market prices, charging costs can be reduced, which serves to increase the attractiveness of investing in EVs [,,]. The question of whether the potential financial benefits of such a use case can contribute to the propagation of smart electromobility is a subject of much dispute, as is its benefits to the system, particularly the grid [,,]. Other use cases aim at stabilizing the grid or reducing any additional grid expansion. The profitability of these use cases is uncertain and depends to a large extent on the incentive system [,,]. As both use case groups exhibit advantages and drawbacks with regard to smart electromobility, it can be assumed that in the future, several use cases will be implemented per EV user or location [,]. Such combinations of use cases might be able to increase the profitability of EVs and, at the same time, even benefit the electricity grid.
1.1. State of Research
The smart and bidirectional charging of EVs has been the subject of considerable research for some time. Smart charging refers to charging an EV at specific times under defined boundary conditions. Bidirectional charging adds the possibility of flexibly discharging an EV battery. A wealth of publications exist that discuss smart electromobility based on individual use cases, many of which model and simulate optimum charging and discharging strategies for EVs. For this purpose, a use case is defined as follows: “A use case describes the functionality of a system from the user’s perspective. It highlights boundary conditions, involved players, contexts, interactions, and the added value created by the use case. A user can be a person interacting with the system, a role, an organization, or another system. […] The goal of defining use cases is to establish a common understanding of the behavior and scope of a system among relevant stakeholders, such as those involved in a project” [].
To enable a better understanding of current research topics in the field of smart electromobility, we now present some general publications on the subject. Kern et al. [] look into the integration of bidirectional chargeable EVs in the European energy system. The authors simulate spot market trading in day-ahead and intraday markets as well as trading in the frequency containment reserve (FCR) market to estimate cost reductions (i.e., revenue potentials). The authors conclude that revenue potentials are strongly dependent on the EV pool, user behavior, the regulatory framework, and the structure of the energy system in the country in question. Knezovic et al. [] identify technical, infrastructural, and regulatory barriers to the implementation of vehicle-to-grid (V2G) services. Gschwendtner et al. [] give an overview of vehicle-to-x trials and the identified challenges. For the future, they propose evaluating and enabling portfolios with different flexible assets and stacking use cases to increase revenue streams and reduce the risks stemming from variations in driving patterns and charging behavior. Uddin et al. [] show that V2G can have a positive impact on the lifetime of EV batteries.
There are also numerous publications examining individual use cases. Biedenbach et al. [] analyze the challenges and opportunities of variable electricity price tariffs in Germany. They draw up a comparison of static, time-of-use, and dynamic pricing mechanisms relating to the spot market. The peak shaving use case is investigated in [,] and []. Weiß et al. [] conclude that for intelligent charging, a company’s peak load value can be kept constant without imposing significant restrictions on the users. In the case of bidirectional charging, the peak load value can even be reduced by up to 40%. Kern et al. determine a potential revenue of up to 1000 €/EV/a for bidirectional EVs []. Malya et al. [] and Schuller et al. [] perform comprehensive analyses of the energy arbitrage use case. Both conclude that this use case can be profitable under certain conditions. Blume et al. [] analyze the potential of variable grid fees. They show that a 24% reduction in overload is achievable, while the median grid fee costs for the customer can be reduced by 33%. Kobashi et al. [] evaluate the revenues created by increasing the self-consumption rates of combined photovoltaic (PV) and vehicle-to-home (V2H) systems in Japanese households. This is likely to result in a 68% reduction in annual energy costs in 2030, accompanied by a decarbonization rate of 92%. Chukwu et al. [] calculate the impact of reactive power compensation with EVs on the distribution grid. They find that up to 95% of the power losses in distribution grids can be mitigated.
Publications that examine combinations of use cases are less frequent. Use case combinations are defined in this context as follows: The term “use case combination” refers to the simultaneous implementation of several individual use cases. All use cases in the combination are technically enabled. The use cases can be implemented either sequentially, in parallel, or dynamically (i.e., with an interplay between sequential and parallel). In this way, players are given the opportunity to execute the use case of the combination that delivers the greatest added value at the required time.
The combination of spot market trading and optimized PV self-consumption is modeled and simulated in []. The interaction of V2G and V2H represents an important aspect of this analysis. In this publication, a seasonal distribution of these two use cases is found to be the most profitable. Four use cases—peak shaving, increased self-consumption, FCR, and spot market trading, as well as combinations thereof—are analyzed in []. A clear trend can be seen, in which revenue increases as more applications are incorporated and more flexibility is enabled. Compared with simple charging, an annual cash flow increases of 960–2220 EUR per vehicle can be achieved. An analysis based on the same use cases is conducted in [], but rather than EVs, stationary battery storage systems (SBSs) are considered. The detected trend is the same as that in [], even though the focus of the paper is on comparing methods of allocating battery power and capacity. As there is an overlap between SBS and V2G use cases, the following papers are also considered. Seward et al. [] show that stacking multiple revenues leads to a decrease in the operating costs of local energy systems, along with improved battery storage, investment viability, reduced degradation, and longer service life. The considered use cases comprise wholesale day-ahead trading, a firm frequency response, and dynamic containment (part of the operating reserve in the United Kingdom). Tian et al. [] evaluate the revenue from the combination of energy arbitrage, operating reserve, and outage mitigation for a grid-connected SBS in the United Kingdom. The operating reserve had the greatest impact on the stacked revenue in the scenario considered. A different revenue analysis is performed by Litjens et al. [], in which the use case combination of PV self-consumption increases and automatic frequency restoration reserve (aFRR) is examined and found to be profitable. Braeuer et al. [] give an insight into the economic potential of SBSs in small and medium-sized enterprises in Germany. They show that the combination of peak shaving and FCR has the greatest impact on the revenue stream, while, in some cases, energy arbitrage results in only a small advantage. Onishi et al. [] evaluate the benefits of connecting a V2G parking lot to a microgrid consisting of a hybrid PV–wind–hydrogen energy and storage system. They point to a 42% reduction in the system’s energy and environmental costs.
The goal of many of the aforementioned studies is to conduct a revenue analysis of use cases (or a combination of use cases). However, none of these publications focus on the implementation of the use cases, but they base their analyses on models and simulations of the operating phase. This is presumably due to a lack of implementation experience. No paper was found that methodically analyzes use case combinations in the field of electromobility. In the list of papers that we present here, the selection of examined use cases is at no time based on any preceding analyses, but rather on the authors’ expertise.
1.2. Motivation and Objectives
It is expected that in the future of smart electromobility, combinations of use cases will be applied more frequently than individual use cases. At present, however, there are very few research findings on feasible use case combinations. Against this background, the aim of this paper is to analyze the combination of smart electromobility use cases by focusing on the synergies that result from simultaneous implementation. Damodaran [] describes synergy as the increase in value generated by combining two entities to create a new and more valuable entity. In the present study, synergies arise from the reduction in the implementation effort expended for two or more simultaneous use cases.
The methodology emphasizes the reduction in effort for the end user of implementing combinations of use cases. Implementation comprises installing the hardware and software required to render a use case operative. A final, scaled technical solution is considered to enable the use case. Other aspects, such as the technical and regulatory challenges posed by the combination of use cases, are also discussed. The methodology can be applied to any number of use case combinations. In this paper, combinations of two and three use cases are analyzed.
This paper is part of the research project “unIT-e2—Living Lab for Integrated E-Mobility” []. The discussed use cases were developed and elaborated within the unIT-e2 project. The focus is on the intelligent charging of EVs. Bidirectional charging is also possible with these use cases. However, this does not constitute the focus of this research project. The following section describes the developed methodology, while Section 3 presents the findings of the methodology.
2. Methodology
The primary goal of the presented methodology is to enable a holistic evaluation of the synergies of technical multi-use applications in terms of their effort and benefit. In this paper, the methodology is applied to electromobility, but it can also be employed in other fields in the energy sector and beyond.
Our five-step methodology is illustrated in Figure 1. The first step is to define the use cases relevant to the field of application. The field is gradually narrowed down with each step. Steps 2 to 4 assess the synergies associated with the implementation effort along with the obstacles and challenges of multi-use applications. For this purpose, we compare separate implementations of several use cases with the simultaneous implementation of those use cases. This paper is concerned with steps 2 to 4. The fifth step, which concerns the quantitative economic evaluation of use case combinations, involves a very detailed, model-based process that should be considered separately due to the complexity of the individual step. Thus, this step is included here for the sake of completeness, as it is necessary for a holistic view, but it is not part of this work.

Figure 1.
Methodology of analyzing synergies arising from multi-use.
2.1. Description of Relevant Use Cases
The first step of the methodology is to draw up a detailed description of the most promising use cases in the context of this project, with an emphasis on their implementation. This includes such aspects as the following:
- The primary objective of the use case;
- The underlying incentive system;
- The added value to the end user;
- The appropriate period of use;
- The locations where the use case can best be implemented;
- The basic technical implementation framework.
The technical setup comprises a list of all the elements that are considered for each individual use case. We classify elements as players, interfaces between players, and data or information flows and processes (data sets) that are exchanged between the interfaces. For each use case, it is necessary to identify the elements of the three classes that are (a) required and (b) optional (i.e., that add value but are not mandatory) for the implementation of the use case.
2.2. Identification of Relevant Use Case Combinations
The second methodological step is to determine suitable use case combinations. Relevant use case descriptions are the essential input for this step. In general, all use cases that are not based on the same incentive system or that do not follow the same price signal are suitable for inclusion in a combination. A dissimilar incentive system is therefore a necessary criterion for a use case combination. Other aspects, such as a high degree of simultaneity of use, are not deemed as exclusion criteria for a combination since significant synergy effects are possible even with similar use cases.
To begin with, a pairwise comparison is conducted to determine which use cases cannot be combined in a suitable way. Relevant combinations result from the combinatorics of relevant use cases minus use cases based on an identical incentive system. The number of use cases implemented per combination is specified at this point. In the presented methodology, all possible combinations of use cases from 2 to n can be considered for n relevant and combinable use cases. The second methodological step outputs a list of relevant use case combinations.
2.3. Evaluation of the Reduction in Effort Resulting from Multi-Use
The third and most crucial step is the evaluation of the reduction in implementation effort. To carry this out, we compare the implementation effort for a use case combination implemented in a single process (simultaneous implementation) with the effort required for individual implementations of multiple use cases (separate implementations).
First, the individual implementation effort per use case is defined by calculating an effort factor for each use case. The effort factor represents the result of a bottom-up quantification of the implementation effort. The purpose of such quantification is not to define a quantitative scale of absolute effort, but to identify the differences between use case combinations and to draw qualitative conclusions. Equation (1) is used to calculate the effort factor (EF) per relevant use case.
where EF = effort factor, UCi = use case i, WF = weighting factor, m = weighting category, bElement = necessity of element, and k = index of element.
For each use case, the effort factor is calculated as the sum of the product of the weighting factor (WF) and the element variable (bElement). The list of necessary and optional elements created in the first step is used in the calculation. The discrete variable bElement is now introduced, which includes those elements of the effort calculation that are either necessary or optional:
- bElement is 1 if the element is necessary for the use case.
- bElement is 0 if the element is not necessary for the use case.
- bElement is 0.2 if the element is optional for the use case.
This value assignment reflects the fact that, in the case of an optional element, additional effort is not always required for implementation. At present, 0.2 is an estimated value. The weighting factor (WF) is introduced to address elements whose implementation requires different amounts of effort. The product of WF and bElement yields the quantified effort per element. We propose to introduce WF not per element, but per weighting category (index m), to reduce the amount of effort. For instance, WF can be determined based on expert knowledge. Both the direct assignment of weighting values and a mathematical fitting based on effort factors for exemplary use cases determined by expert surveys are feasible.
The effort factors for separate or simultaneous multi-use case implementation are calculated using the individual effort factors. Figure 2 illustrates the used logic for a combination of two use cases with an example selection of elements. To calculate the effort factor of a separate implementation, the effort factors of the individual use cases are totaled (see Equation (2), Figure 2, top). The logic for calculating the effort of simultaneous implementation (multi-use) is shown in the lower part of Figure 2; it is calculated using Equation (3). The difference is that it is not the whole effort of the second use case (UCj) that is added to the effort factor of the first use case (UCi). Rather, the effort factor is increased only by those elements that are additionally necessary or additionally optional by virtue of the combination. The element variable βElement is now introduced for the combinations:
- βElement is 0 if the element is already necessary for UCi or must be implemented in the same way.
- βElement is 0.2 if the element is not necessary for UCi and is optional for implementing UCj.
- βElement is 0.8 if the element is already optional for UCi and is necessary for UCj.
- βElement is 1 if the element is not necessary for UCi but is necessary for UCj.

Figure 2.
Example visualization of difference between separate and simultaneous implementation.
The weighting factors (WFs) are the same as for the calculation of each individual effort factor. We chose numerical values for bElement and βElement so as to render the order of use cases in the calculation irrelevant since in reality, the order of implementations is negligible. The logic can be applied to any number of use cases per combination.
By calculating the effort factors in this way, we can analyze the synergies from implementing multiple use cases simultaneously compared with implementing them separately. The reduction in implementation effort is found using Equation (4), where ER stands for effort reduction.
The resulting numerical effort reduction value (ER) has no direct reference, but only makes sense in combination with the values of the separate or simulated effort factors. To better evaluate the results, a transfer of the quantitative calculation results into a qualitative scale is proposed. This requires various discrete categories, each of which is attributed a qualitative rating for the reduction in the implementation effort. A range of effort reduction values is assigned to each discrete category. It can happen that combinations consisting of highly effort-intensive individual use cases have a high absolute ER. It is recommended to link the qualitative categories to both the absolute ER and the relative effort reduction ERrel (Equation (5)).
The minimum value of the lowest and the maximum value of the highest category should be aligned in relation to the minima and maxima of the absolute and relative effort reductions. One way of applying a qualitative scale is, for example, to introduce three to ten discrete categories, ranging from small synergy/reduction to great synergy/reduction.
Based on such a scale, the relevant use case combinations can be evaluated in terms of their synergies. We also recommend prioritizing the use case combinations for the fourth methodological step.
2.4. Assessment of Technical and Regulatory Challenges
The fourth step constitutes an analysis of use case combinations on the technical and regulatory levels. This analysis can vary in its level of detail, depending on the availability of information and the current state of knowledge.
The technical challenges of each use case in the relevant combinations should be discussed. It makes sense to distinguish between current problems relating to digitization/technical availability and general technical feasibility. The assessment should also include key regulatory requirements relevant to the combination of use cases and an evaluation of the regulatory challenges associated with simultaneous implementation. This highlights the resulting challenges and hurdles of simultaneous implementation. We advise against analyzing all use cases, but rather analyzing only those of the highest priority, i.e., with the greatest effort reduction in a simultaneous implementation. Interesting use case combinations that did not result in the greatest effort reduction can also be examined. Once the fourth step is concluded, the qualitative evaluation of the use case combinations is complete.
2.5. Analyzing the Profitability of Use Case Combinations
The fifth step of the methodology adds a quantitative analysis of the profitability of multi-use applications to the qualitative evaluation of synergies attained through use case combinations. This step is an addition to the previous steps and is not conducted in this paper due to the additional level of complexity it would entail. A profitability analysis can be based on either real data or simulation results. Real-world data are often difficult or even impossible to obtain, in which case a simulation model must be used.
In the case of electromobility, an optimization model with appropriate input data (comprising driving profiles, user data, load profiles, and market prices) can be used to simulate EV charging profiles. These can be translated into a cost factor in combination with energy procurement, investment, and running costs. A comparison of cost factors for individual use cases and for the simulation of use case combinations can be used to evaluate the increase in profitability through the simultaneous combination of use cases, similar to the qualitative evaluation of the implementation effort. The simulation of use cases and use case combinations is a major challenge in this process. It depends on the field of application and can be complicated by insufficient data availability. There is a tradeoff here between the level of detail of the simulation and the validity of the results. Some use cases, and, in turn, combinations including these use cases, can even be impossible to simulate. For these reasons, it may make sense to further restrict the selection of use cases resulting from the qualitative evaluation of use case combinations.
Since the goal of this methodological step is to provide a robust, conclusive evaluation of profitability, we argue that it is reasonable to focus on a small number of highly promising use case combinations. The results of the fifth step and the methodology as a whole present a comprehensive picture of implementation effort and profitability synergies, including any challenges or obstacles to the implementation of certain use case combinations.
3. Results
This section presents the results of methodological steps one to four with the aim of qualitatively evaluating the synergies arising from the implementation of multiple use cases. The scope of use cases and the basic principles behind their development are defined in the research project unIT-e2, which presents a list of use cases relevant to the intelligent charging of EVs [,].
3.1. Relevant Use Cases
Differences in the implementations planned for the field trials resulted in forty use cases, both uni- and bidirectional, that are of relevance to the unIT-e2 project. Variations that result in individual use cases are found in the design of the information and data interfaces as well as in the role distribution among the players involved. The use cases in unIT-e2 and the methodology behind their development are discussed in [].
The preliminary investigation included a high-level description of the use cases. Discussions of technical designs in the project enabled us to define the designs of the use cases in this paper. For the purposes of our analysis, forty use cases are too many. Hence, this paper presents a representative selection of use cases that are relevant for implementation. We distinguish between use cases implemented in a single-family home (“at home”) and those implemented at a commercial site or in an apartment house (“at work/in apartment buildings”). We introduce this distinction, as the best-fitting implementation varies for the two places, since different players are involved, and different hardware is required. When employed at home, the grid connectee is the vehicle user. In work and apartment locations, the vehicle user is not necessarily the connectee. Charging at home is limited to private charging, whereas at work or in an apartment building, charging can be private or semi-public; hence, public charging is not covered by our investigation.
Table 1 lists the “at home” and “at work/in apartment buildings” use cases that we selected for analysis. In both locations, seven use cases are sufficiently similar, such that they can be presented together for now, even if the location of implementation varies. Two use cases (optimized PV self-consumption and emergency power supply) are only relevant in “at home” locations, as their potential is estimated to be significantly greater than at work or in apartment buildings. For optimized PV self-consumption, most roof-mounted PV systems are owned by private households and their proportion is still steadily increasing []. At the same time, the perceived value of a high degree of self-sufficiency is higher among private EV owners than among commercial owners []. Peak-shaving is only relevant in work/apartment building settings since no power-based price component is payable at home. The selected use cases cover the entire scope of smart electromobility investigated in the research. The table presents those aspects of the use cases that are relevant to the methodology. More detailed descriptions can be found in [,].

Table 1.
Use cases of relevance to smart electromobility.
An evaluation of synergies requires a structured description of the use cases’ technical designs as well as a description of their fundamental characteristics. A technical distinction is made between use cases for unidirectional and bidirectional charging due to differences in the hardware and software, although they share virtually the same general implementation setup. Emergency power supply and reactive power provision are only possible with bidirectional, intelligent charging. All other use cases can be implemented both unidirectionally and bidirectionally. Since the focus of the unIT-e2 project is on unidirectional, intelligent charging strategies, we use this as the basis of our technical setups in all but two of the aforementioned use cases. The details of the setup stem from intensive discussions with our project partners in the energy industry, as well as in grid operation, information technology, and vehicle manufacturing []. Appendix A outlines key technical aspects of the use cases. Section 3.3 discusses key differences in the effort required for technical implementation.
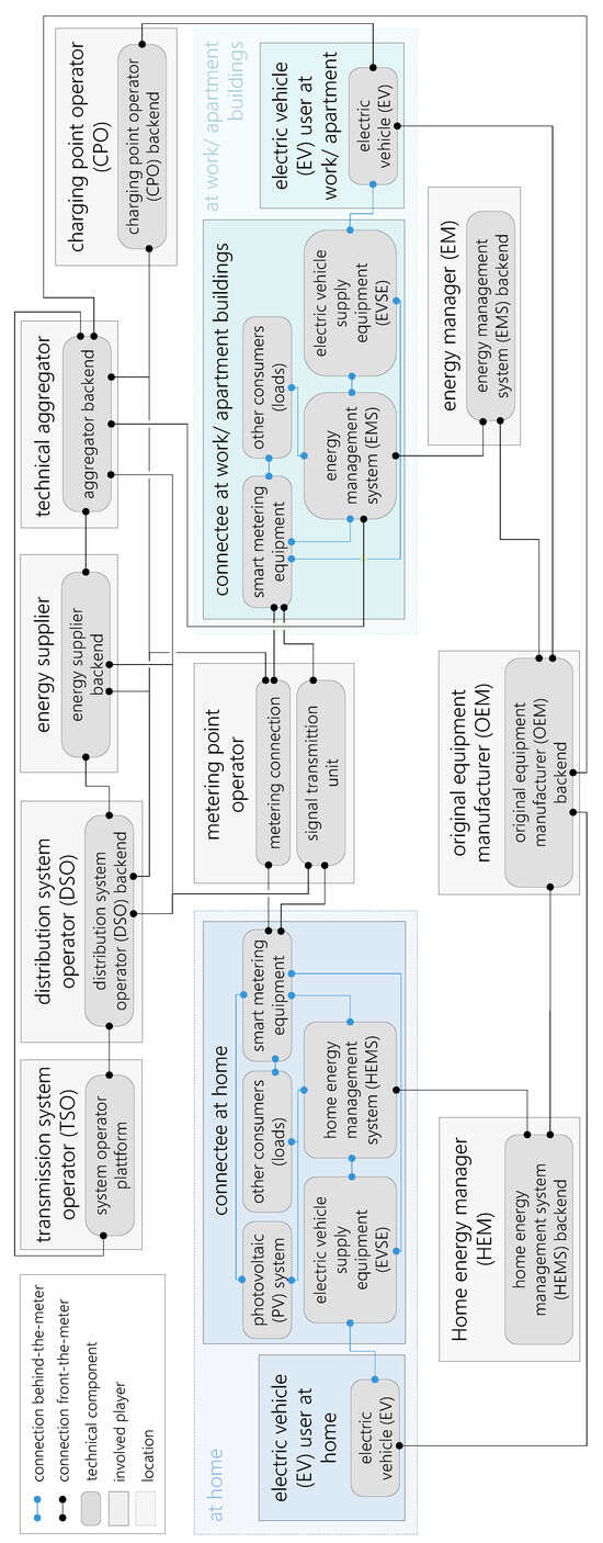
To ensure that all the important elements (i.e., players, interfaces, and data sets) are correctly listed (bearing in mind the large number of use cases), a diagram is compiled to illustrate the technical implementations of all the use cases, using the system architecture of the Harmon-E cluster in the unIT-e2 project as a template (see [,]). Figure 3 presents the illustration, which shows the players, technical components, and connections.

Figure 3.
Diagram of technical implementations for all considered use cases.
The distinction between the two locations (at home and at work/in apartment buildings) is retained to highlight the differences in their technical implementation. The illustration refers to implementations in Germany. For other countries, the representation may differ depending on the distribution of roles and the regulatory requirements of the technical components.
The list of elements needed for the next methodological step can largely be obtained from the illustration. For each use case, the players are copied from the figure to the element list. The connecting lines shown between any two technical components in the figure represent the interfaces that are necessary for implementation. These interfaces are also listed. As Figure 3 is not suitable for listing data sets that are transferred via the interfaces for each use case, we identified the data sets required for each interface in discussions with our project partners and transferred them to the element list (see Appendix B). These include the weighting factors for each category, which were determined in expert workshops. The element list represents the conclusion of the first methodological step.
3.2. Relevant Use Case Combinations
For the second methodological step (examining the combinability of relevant use cases), we consider combinations of more than three use cases at the same time to be impractical in the context of electromobility. For one thing, intelligent algorithms must be able to react quickly to adapt to different charging strategies. However, the great complexity and potential differences in data availability result in technical limits. Moreover, conflicts and cannibalization effects can occur if too many use cases are applied at the same time, even if the use cases have different incentive systems. This paper, therefore, analyzes combinations of two or three use cases, for implementation at home as well as at work/in apartment buildings.
We begin by conducting a pairwise comparison to determine which use cases can and cannot be combined. The criterion that uses cases in a combination must not be based on the same incentive system that is met in all but one of the combinations of the aforementioned use cases. The exception is the combination of the market-oriented price signal and spot market trading use cases, since in both cases, the price spreads from the spot markets are used as an incentive for smart charging. Even though the technical implementation of the use cases is different for each case, these two cases are not suitable for combination. This can be seen in Figure 4, which shows the results of the third methodological step. Each colored cell of the matrices (a) and (b) represents a combination of possible use cases from the row and the column, respectively. Since in our method, it does not matter in what order the combinations are made, only the result of the evaluation is shown in the lower left diagonal of each matrix. Since all but one of the use case combinations are regarded as suitable implementation locations, there are 35 possible use case combinations at home and 27 at work/in apartment buildings, with 2 use cases per combination.

Figure 4.
Effort reduction in combinations of two use cases (a) at home and (b) at work/in apartment buildings.
Based on the results of the pairwise comparison, 72 use case combinations are suitable at home and 45 at work/in apartment buildings, with 3 use cases per combination. We do not illustrate possible combinations of three use cases as this would be too complex. It is evident that the number of individual use cases has a significant impact on the resulting number of use case combinations. We defined one more relevant use case at home than at work/in apartment buildings, resulting in twenty-seven additional use case combinations that are relevant to implementation at home. In general, the number of use case combinations is already high with three use cases per combination.
3.3. Effort Reduction Resulting from Multi-Use
The third methodological step evaluates the reduction in implementation effort for a simultaneous use case combination compared with separate implementations of multiple use cases. These are divided into implementations at home and those at work/in apartment buildings.
As discussed in Section 2, we use a qualitative scale to compare the calculated scores. Table 2 presents the classification, which comprises eight discrete categories. The numerical values used for classification are the same for use cases both at home and at work/in apartment buildings. The classification based on an absolute reduction in implementation effort is aligned with the maximum value of the combined effort for separate implementation. For example, an effort reduction of less than 17% of the maximum absolute effort yields a ranking in the low (1) or low (2) categories. The second classification factor is the relative reduction in the implementation effort. This means, for example, that a relative reduction of less than 17% with a simultaneous absolute reduction of less than 17% translates to a low (1) ranking, whereas a relative reduction of more than 17% with a simultaneous absolute reduction of less than 17% translates to a low (2) ranking. The numerical values used for this classification are selected such that the entire qualitative scale is used for all use case combinations considered and to enable sufficient distinctive characteristics between the use case combinations to be found.

Table 2.
Discrete qualitative classification categories of calculated results.
3.3.1. Reduction for Two Use Cases per Combination
We begin by discussing the reduction in effort of combining two use cases at home. The methodology described in Section 2.3 is used to calculate the results. Figure 4a shows the qualitative results of the various use case combinations. To aid understanding, the quantitative results of selected use cases (spot market trading) and selected combinations are provided in Appendix C.
There are three use case combinations at home for which the effort reduction is rated as high (2), which is the highest for this implementation:
- Market-based redispatch + Operating reserve (FCR, aFRR)
- Spot market trading + Operating reserve (FCR, aFRR)
- Market-oriented price signal + Dynamic grid fees.
The combination of market-based redispatch and the operating reserve (FCR, aFRR) achieves the highest absolute reduction for simultaneous implementation. The two use cases reveal a high synergy potential since both are ancillary services with similar underlying technical processes, in which a transmission system operator (TSO) determines the demand for the ancillary service (either redispatch or the operating reserve) and requests the service on the appropriate market (as mentioned above, in the case of redispatch, we assume a new market, which does not yet exist). The technical aggregator then places offers for the provision of the ancillary service on the respective markets. The processes triggered when a bid is accepted are virtually identical: The technical aggregator sends a signal to a grid connection point, which is equipped with an intelligent metering system, via the metering point operator, who acts as an active external market participant (aEMT) and a passive external market participant (pEMT). The same interfaces and communication protocols are used to interpret the signal into a charging strategy. The measured data and the recipients are also very similar. Both use cases are comparatively complex when implemented alone, as these are the two use cases with the highest individual effort factors. The combined effort is thus still high in absolute terms compared with other combinations, despite a strong reduction with simultaneous implementation (see Figure A1, Appendix C).
The combination of spot market trading and the operating reserve (FCR, aFRR) shows a high reduction potential in both absolute and relative terms. Since both use cases are market-based, front-of-meter processes are conducted by similar players (a technical aggregator, energy supplier, or metering point operator) using the same or similar communication channels. Pooled flexibility potentials are marketed in both use cases. The technical aggregator determines a power band of flexibly available power per time unit for each EV, based on user and vehicle data received from the backends. These individual power bands are combined (pooled) and offered on the corresponding market. On a technical level, this means that the aggregator processes, which account for a large part of the implementation effort, are very similar, even if different data sets are involved (see Figure 3). An important difference is that in the case of the operating reserve, the TSO acts as an additional player, which makes the implementation of the operating reserve use case more complicated than the spot market trading use case. The measured data and the player to whom the data are transmitted are different in both cases (see, for example, []). Behind-the-meter processes are also similar. In the case of the operating reserve, the power capacity of an amount acceptable to the respective market is set aside to be retrieved when needed. In the spot market, the section of the power band allocated by the aggregator to the individual user is converted directly into a charging schedule for the vehicle in question.
The combination of market-oriented price signals and dynamic grid fees represents the highest relative effort reduction and also has a high absolute reduction. Moreover, the absolute and the combined effort of both use cases are relatively low. One important reason for the relatively low effort is that no technical aggregator is required for implementation in either case. In both cases, a time-variable price signal is transmitted to the grid connection point through the metering point operator. Price signal transmission and processing are very similar in both cases. Behind-the-meter, the transmitted price signal is fed into the optimization logic of the home energy management system (HEMS). It does not matter to the HEMS which incentive system the price signal is based on. The major difference and thus the decisive additional effort in combined implementation is that for dynamic grid fees, the distribution network operator (DSO) transmits a price signal to the metering point operator, who acts as the aEMT. For the market-oriented price signal, the signal goes from the energy supplier to the aEMT and on to the grid connection point. The very high effort expended by the DSO to determine a dynamic, time-variable grid fee is not considered here, but it should definitely be taken into account for this use case (see []).
As Figure 4a shows, the use case combination of market-based redispatch and the emergency power supply yields the lowest effort reduction category. The two use cases share little similarity in terms of technical implementation. While the front-of-meter effort for market-based redispatch is very high, the emergency power supply use case is primarily implemented behind-the-meter and without any direct connection to front-of-meter players, and it also uses different interfaces and data sets.
For implementation at work/in apartment buildings, five use cases achieve an effort reduction of high (2) or higher (see Figure 4):
- Market-oriented price signal + Dynamic grid fees
- Market-based redispatch + Operating reserve (FCR, aFRR)
- Spot market trading + Operating reserve (FCR, aFRR)
- Spot market trading + Market-based redispatch
- Peak shaving + Grid-serving power range.
The three use case combinations with the highest reduction are the same as the combinations at home. However, the absolute and relative reductions are higher than at home, since implementation at work/in apartment buildings is usually more complex than at home. For all use cases at work/in apartment buildings, a charge point operator (CPO) is required to handle the billing of the vehicle user, since the vehicle user and grid connectee are not the same entity. Since the CPO is required in all use cases, greater synergy effects are achieved in implementations at work/in apartment buildings.
In contrast to implementation at home, the combination of market-oriented price signals and dynamic grid fees promises the greatest reduction in implementation effort at work/in apartment buildings. The main reason for this is the even higher relative reduction in effort that results from additional synergies in the combined implementation in relation to total effort, due to the additional CPO and the use of identical processes.
For the combination of market-based redispatch and the operating reserve (FCR, aFRR) at work/in apartment buildings, there are no fundamental changes in relation to implementation at home. Due to the generally higher effort in both use cases, the effect of the additional synergies created by the CPO is not as strong here as with the combination of market-oriented price signals and dynamic grid fees.
The reduction in implementation effort for the combination of spot market trading and a control reserve (FCR, aFRR) is not as high as one might anticipate. For spot market trading at work/in apartment buildings, we examine a slightly different implementation than at home. Since at work/in apartment buildings the connectee is not necessarily the vehicle user, and since the technical aggregator does not wish to be dependent on the metering infrastructure at the grid connection point, the latter transmits the power band specification resulting from spot market trading directly to the energy management system (EMS). The EMS translates the power band specification into charging schedules for the connected EVs. This process has the additional advantage that individual charging points can be provided directly with a power band specification. The disadvantage is that, at least in Germany, the technical implementation does not make use of a certified smart metering infrastructure, although this should be available in the future. Nevertheless, we discuss this implementation variant here to demonstrate the different possibilities of the technical setup. For the operating reserve, we consider a certified, intelligent metering infrastructure to be indispensable, as ancillary services require a high standard of data privacy and security. Hence, the two cases differ more here in terms of implementation than at home, resulting in a slightly smaller reduction in effort.
For the combination of spot market trading and market-based redispatch, the conclusions are similar to those for the previous combination. Again, the main difference between both cases and between implementation at work/in apartment buildings and at home is the way the power band is transmitted to the EMS. However, the combination achieves a higher scoring category at work/in apartment buildings than at home. Once again, this is due to the additional synergies created by the CPO.
Another combination that promises a high reduction in effort is that of peak shaving and a grid-serving power range. Peak shaving is performed exclusively behind-the-meter, wherein the EMS optimizes the power demand at the grid connection point, and it is characterized by low complexity. This use case comprises the transmission of a specified power range curve from the TSO via the metering point operator as aEMT to the grid connection point. Behind-the-meter, the power band specification can be interpreted as an additional constraint on optimization at the EMS. Combining both use cases, both the front-of-meter effort and the behind-the-meter effort are moderate, with most synergies arising behind-the-meter.
The combination of reactive power provision and the operating reserve (FCR, aFRR) displays the lowest reduction in effort at work/in apartment buildings, in both absolute and relative terms. Nevertheless, the effort reduction is high enough not to fall into the low (1) category (see Figure 4b). The main reason for the low score achieved by this combination is that the market processes of the operating reserve case are not needed in the implementation of reactive power provision. Instead, additional interfaces and data sets are transmitted.
Overall, the results for the combinations of two use cases show that the simultaneous implementation of two use cases results in high synergy potentials in terms of effort reduction. A relative reduction in implementation effort of up to 45% is identified for both use cases at home and at work/in apartment buildings. It was also found that more complex use cases, especially ancillary services and market-based ones, are often found in combinations with a high reduction in effort.
3.3.2. Reduction for Three Use Cases per Combination
Figure 5 shows the effort reduction for combinations of three use cases. As with the combinations of two use cases, we present the quantitative results of selected combinations in Appendix C. As can be seen in Figure 5a, three use case combinations at home achieve an extremely high (2) rating, which is the highest qualitative category of effort reduction. Three further case combinations attain a very high (1) score, just below the threshold for the very high (2) category. Thus, our focus lies on six use case combinations at home:
- Market-based redispatch + Spot market trading + Operating reserve (FCR, aFRR)
- Market-based redispatch + Dynamic grid fees + Operating reserve (FCR, aFRR)
- Market-based redispatch + Dynamic grid fees + Spot market trading
- Market-oriented price signal + Dynamic grid fees + Grid-serving power range
- Market-based redispatch + Dynamic grid fees + Grid-serving power range
- Optimized PV self-consumption + Spot market trading + Operating reserve (FCR, aFRR).

Figure 5.
Effort reduction for combinations of three use cases (a) at home and (b) at work/in apartment buildings.
The combination with the highest absolute and relative reduction in implementation effort at home consists of the spot market trading, market-based redispatch, and operating reserve use cases. The analysis with two use cases per combination shows that each pairwise combination of these three use cases already results in a high degree of effort reduction. Since a large proportion of the implementation effort occurs front-of-meter and since many processes run in a similar way from this point, a 59% saving in implementation effort can be achieved with this combination compared with separate implementation. The absolute effort is still considerable (see Figure A2, Appendix C).
The combinations with the second and third highest reductions in implementation effort all include market-based redispatch and dynamic grid fees. Although these use cases have fundamentally different incentive structures and starting points, many of the technical processes involved are similar. In each case, a signal is transmitted via the aEMT to the grid connection point and implemented behind-the-meter. The combination of market-based redispatch, dynamic grid fees, and the operating reserve is particularly interesting, as it represents the combination of three grid-serving use cases involving the same players with the same or similar interfaces.
The combinations with the fourth and fifth highest reduction potentials include the grid-serving power range, which is not among the top three combinations for two use cases. Both combinations include dynamic grid fees. The combination of a grid-serving power range and dynamic grid fees in combination with an additional use case thus leads to a high reduction in effort with simultaneous implementation. One reason for this is that both have the same origin of the incentive signal, which is the DSO. In terms of interfaces and players, the two use cases hardly differ; only the implementation in the HEMS is different. In the case of the grid-serving power range, a constraint is set for optimization, whereas in the case of dynamic grid fees, dynamic prices are used as the optimization variable. The use case added in each combination, either market-oriented price signals or market-based redispatch, builds on existing front-of-meter and behind-the-meter interfaces. Differences are mainly found in the transmitted data sets and, in the case of redispatch, in the additional integration of the technical aggregator and TSO.
The sixth listed combination is the first to include optimized PV self-consumption. Since this case requires relatively little implementation effort and takes place exclusively behind-the-meter, the synergy potential is limited. For the combination of spot market trading and the operating reserve, however, it can be seen that sufficient synergies are achieved behind-the-meter to yield high absolute and relative reductions in effort. In general, the reduction potential is rather low for combinations that include the reactive power provision and emergency power supply use cases (see Figure 5). As discussed above for combinations of two use cases, these two use cases require unique interfaces and data sets. At the same time, since the implementation effort is generally not as high as for other cases, the synergy effects are not as strong.
The results for implementation at work/in apartment buildings are similar to those at home, although with generally greater effort reductions, as shown in Figure 5b. The six use cases with the highest effort reductions at work/in apartment buildings are as follows:
- Market-based redispatch + Spot market trading + Operating reserve (FCR, aFRR)
- Market-based redispatch + Dynamic grid fees + Operating reserve (FCR, aFRR)
- Market-based redispatch + Dynamic grid fees + Spot market trading
- Market-oriented price signal + Market-based redispatch + Operating reserve (FCR, aFRR)
- Market-oriented price signal + Dynamic grid fees + Grid-serving power range
- Market-oriented price signal + Dynamic grid fees + Peak shaving.
The use cases and rankings of the best three combinations are the same as for implementation at home. The underlying numerical values of the reductions are slightly higher at work/in apartment buildings, as with the combinations of two use cases. Again, this is due to the additional synergies of the CPO, which is required in all use cases. Moreover, the technical aggregator is involved in more use cases at work/in apartment buildings. The findings discussed in the previous analysis of use case combinations at home also apply to the combinations implemented at work/in apartment buildings. Likewise, the use case combinations listed fourth and fifth have already been discussed for home implementation, but the order here is reversed.
The sixth use case combination, consisting of peak shaving, dynamic grid fees, and market-oriented price signals, represents a new combination since peak shaving is only relevant to locations at work/in apartment buildings. First, the combination of dynamic grid fees and market-oriented price signals shows high synergies, especially front-of-meter (see the analysis of two use cases). Second, behind-the-meter interfaces and data sets are very similar when additionally combined with peak shaving, which is why the relative effort reduction in particular is very high (56%).
As with implementation at home, combinations with reactive power provision display lower effort reductions than other combinations for implementation at work/apartment buildings. Nonetheless, in comparison with the combinations at home, higher reduction values are achieved (only one result is medium (2), and all others are higher).
The results of the combinations consisting of three use cases all show higher effort reductions for simultaneous implementation than for separate implementation. At home, the relative effort reduction is between 28% and 59%, while at work/in apartment buildings, the reduction is as high as 40–60%. The ancillary service use cases market-based redispatch and the operating reserve are most frequently encountered in the combinations with the highest reductions. Both cases are associated with a high implementation effort, but also show high synergies due to their complexity.
The dynamic grid fees and spot market trading use cases are found with similar frequency. The case of dynamic grid fees shows a high reduction potential if signals are transmitted via the aEMT anyway or if the DSO is already involved in other use cases of the combination. The spot market trading case leads to high synergies if the technical aggregator needs to be integrated anyway or if the flexibility potentials of the EVs must be marketed in some way. A final critical discussion of the effort reductions determined for the use case combinations is given in Section 4.
3.4. Technical and Regulatory Challenges
When use cases are combined, existing technical and regulatory challenges can be amplified or reduced, or new hurdles can emerge for the first time. The fourth methodological step evaluates the most crucial challenges to the simultaneous implementation of use case combinations in the context of smart electromobility. Where possible, any options for overcoming or resolving the identified challenges and hurdles are addressed. Due to the very large number of possible use case combinations, we limit our analyses to those that are the most relevant in consideration of effort reduction. In the following, each of the most important use cases or sets of use cases is discussed in a separate section.
A general challenge to the implementation of the described use cases is the use of a smart metering infrastructure. In the case of Germany, the rollout of certified smart meters has proven to be a complex process and one that continues to be delayed due to the need to accommodate legal and political considerations []. In other European countries, the rollout of smart metering is progressing much faster and, in some cases, it has already been completed [,]. A large-scale rollout is a prerequisite of technical implementation, as a smart metering infrastructure is a crucial factor in all but one of the use cases (the exception being emergency power supply), both for the measuring data needed for billing and for transmitting price or command signals to the grid connection point and beyond. In the following sections, we assume that the implementation of single use cases is technically feasible. Regulatory aspects concerning the considered use cases are discussed wherever relevant.
3.4.1. Combining Market-Based Use Cases (Ancillary Services and Spot Market Trading)
Ancillary services, market-based redispatch, and the operating reserve (FCR, aFRR), as well as spot market trading, are use cases that involve similar technical processes, once the available power has been allocated on the basis of the market processes. No major difficulties arise in terms of interfaces or data transmission. As they use the certified smart metering infrastructure in Germany, the collection and transmission of metering data do not pose any major problem or security risk. This applies to all cases using this infrastructure. The main challenge lies with the aggregator, who must market different shares of his pooled flexibility potentials on the various markets while seeking to optimize profits. Herein, the aggregator needs reliable algorithms that enable him to allocate the shares of the available flexible power to the different markets. Market requirements must be considered, such as the availability of the operating reserve for a period of four hours in the event of allocation. The aggregator should in any case connect its decentralized assets, in our case, EVs, to form a virtual power plant.
To be able to act in the most effective way and to avoid, for example, offering capacities on one market that would then generate more revenue on another market, forecasts of redispatch, the operating reserve, and spot market demand are essential for the aggregator. Since such forecasts are currently not reliable in the case of ancillary services, this poses a major challenge, which can only be mitigated by improving forecasts. Countertrades, i.e., the re-trading of already marketed flexibilities, are less practicable and riskier for markets of ancillary services than for combinations including other use cases. Thus, it could be of advantage to the aggregator to include spot market trading as a use case with a more reliable source of revenue in its portfolio. From the aggregator’s perspective, the advantages of planning security may outweigh the technical challenges. We suggest that aggregators should only allocate one market per grid connection point or flexible plant so as not to further complicate the processes. In doing so, only one control signal is transmitted to the grid connection point, which can be processed behind-the-meter without much effort by the respective EMS.
From a regulatory perspective, an evaluation of combinations including market-based redispatch is difficult, as no market exists at present. As a market-based process for redispatch will be important for aligning grid stability and end-user interests, there are sure to be challenges similar to the introduction of redispatch 2.0 in Germany []. Other challenges to be faced in the future include the definition of a market design and the automated post-prequalification of small-sized assets. These challenges are, however, specific to each use case and are not caused by combining use cases. The challenge to the aggregator is to meet different regulatory requirements at the same time, which results in an additional effort in prequalifying all assets for the different markets and in obtaining all the necessary market licenses. This involves a great deal of legal work, which, although time-consuming, does not in fact represent an insurmountable hurdle. Once market access has been established, there are no further major regulatory challenges of relevance to the combination, but the aggregator is responsible for balancing the amounts of electricity purchased from the energy supplier in the respective balancing zone (refer to [] for more information). It can be seen that the combination of these markets requires experience both in the individual markets and in balancing zone management. These challenges must all be dealt with by the aggregator.
3.4.2. Combining Grid-Serving Use Cases
For grid-serving use cases, the combination of dynamic grid fees with market-oriented price signals demonstrates a high synergy potential. As the findings of the previous chapters show, the implementation of market-oriented price signals and dynamic grid fees is the same from the transmission point of the price signal by the aEMT to the grid connection point and for all behind-the-meter processes. Thus, the technical implementation of interfaces and data transmission does not pose a challenge, although handling the simultaneous price signals could do so. Since dynamic grid fees and market-oriented prices occur simultaneously at the EMS, the algorithm must be able to translate both signals into a single charging strategy. The greatest technical challenge lies with the grid operators and stems from the use case of dynamic grid fees. Determining these fees requires detailed knowledge of the distribution network and accurate forecasts of the short-term grid load and potential grid congestion. Up to now, grid operators do not, to the best of our knowledge, have the necessary data and are thus not able to calculate dynamic grid fees. Nevertheless, this hurdle is use-case-specific and not caused by the combination of use cases.
On the regulatory side, some obstacles exist for the use cases and in turn for the use case combinations. One relevant aspect that might affect the grid-serving character of the combination is that market prices and grid fees could interfere with each other, with high market prices sometimes canceling out low grid fees that incentivize grid-serving behavior. Grid fees can only be varied to a certain degree under current German regulations, with a maximum spread of fees ranging between zero and the regular grid fees, whereas market prices can have much wider spreads, so such interference is by no means unlikely. One way of mitigating this problem is to define certain limits for the variable market price signals that apply at certain times to allow dynamic grid fees to prevail. This strategy would be applicable to market-oriented price signals but not spot market trading. In Germany, less than 20% of the total electricity price charged to private households is attributable to energy procurement and only about 5% to grid fees []. The remainder stems from other fees, i.e., levies and taxes. Hence, for both use cases, there is a limited incentive to change charging behavior. An additional issue with dynamic grid fees is that the regulatory framework for grid fees in Germany must undergo fundamental reform, based on a recent case at the European Court of Justice. Therefore, it is impossible to predict what types of dynamic grid fees will be possible in the future. More information on this is published in [].
Other use case combinations with promising synergies that imply a grid-serving incentive include the grid-serving power range. Technically, this case is very similar to those relating to ancillary services (redispatch and the operating reserve). As the grid operator has profound knowledge of his distribution grid that enables him to transmit a power range curve, the challenges are similar as to those for dynamic grid fees. There are no major hurdles in combination with other use cases because the power range curve can be processed behind-the-meter as an additional constraint to the optimization of the EMS.
In regulatory and legal terms, the grid-serving power range represents a major challenge. In short, there is a trade-off between the grid operators’ interest in ensuring grid stability and effectively resolving grid congestion on the one hand and the manufacturers of EVs and other flexible assets, who do not want to impose any significant restrictions on the end user for the use of assets, on the other. If the grid-serving power range is combined with another use case, the financial or other added value of this case is inevitably reduced by the grid-serving power range. In addition, depending on the design, there is always the risk of restrictions, for instance, if the electric car cannot be fully charged. Hence, the grid-serving power range case must be thoroughly and consensually designed. In Germany, no regulatory framework has so far been put in place to resolve this trade-off. In the unIT-e2 project, we plan to develop a proposal for this regulatory framework that consolidates the views of both manufacturers and grid operators.
3.4.3. Combining Behind-the-Meter Use Cases with Others
Finally, we examine optimized PV self-consumption at home and peak shaving, i.e., use cases that are implemented solely behind-the-meter. In general, these use cases are technically less complex than others and lend themselves well to combinations with others. The technical effort lies primarily with the EMS, which has to coordinate and prioritize the behind-the-meter processes. Both a parallel implementation, in which the EMS decides dynamically which use case is to be executed, and a sequential implementation, in which one use case takes place at a time, are plausible. It is possible that the end user might be able to choose which use case to prioritize.
In terms of regulation, both optimized PV self-consumption and peak shaving are well-defined use cases. If combined, restrictions or requirements of the other use cases apply, but for intelligent charging, there are no regulatory or legal conflicts to take into account. The situation is more complicated with bidirectional charging, due to the fixed feed-in tariffs for generated PV electricity. As such issues are not discussed in detail in this paper, please refer to [] for more information.
4. Conclusions
The methodology presented here aims at evaluating synergies in the implementation effort for use case combinations and at identifying the further benefits and downsides of multi-use applications. Our findings in applying methodological steps one to four in the field of electromobility demonstrate that many use cases are suitable for combination and that substantial reductions in implementation effort can be attained when use cases are implemented simultaneously. With regard to the synergies attainable with the selected use cases, the following conclusions can be drawn:
- Combinations of use cases including market-based redispatch and the operating reserve (FCR, aFRR) show the highest reduction potential in terms of implementation effort.
- By themselves, the implementation effort of these use cases for ancillary services is relatively high, yet when combined, the additional implementation effort is often low and technical hurdles are manageable.
- For market-based redispatch, an additional thorough analysis of regulatory challenges has to be conducted if a market design has been defined.
- Spot market trading is highly suitable for combinations and displays a particularly high reduction potential when combined with use cases for ancillary services (market-based redispatch and the operating reserve).
- Similarly, combining the market-oriented price signal use case with use cases for ancillary services or grid-serving results in significant reductions in the implementation effort.
- Technical and regulatory issues need to be addressed for the dynamic grid fees use case itself.
- If dynamic grid fees are possible, however, combining this with market-oriented price signals will enable great reduction potentials in terms of implementation effort.
- The grid-serving power range use case must also be defined in more detail by the regulatory authority if it is to be feasible.
- This would lead to high reduction potentials in terms of implementation effort, especially in combination with dynamic grid fees, spot market trading, and ancillary services.
- The synergies of optimized PV self-consumption and peak shaving in terms of reducing implementation effort are unexceptional, as the individual implementation effort required for these use cases is relatively low.
- Nevertheless, both cases are suitable for use in combinations as they are technically not complex and incur few regulatory restrictions.
- The smallest synergies are for emergency power supply and reactive power provision, as these have specific requirements in terms of their technical implementation, which share little overlap in terms of interfaces or data sets.
As can be seen by comparing complex use cases with less complex ones, such as market-based redispatch with optimized PV self-consumption, one limitation of our methodology is that use cases with a high individual implementation effort often display a high reduction potential in terms of implementation effort when combined. We mitigate this effect by introducing relative effort reduction as an additional measure by which to qualitatively describe our results. Depending on the field of technology to which the methodology is applied, further emphasis could be given to this relative effort reduction. Moreover, it is important to underline that the calculation and evaluation of effort reduction potential must always be completed in the fourth methodological step (the analysis of technical and regulatory challenges) in order to obtain a consistent, holistic qualitative assessment. This additional step does make the methodology more time-consuming, but without it, we risk drawing conclusions solely on the basis of synergies relating to implementation effort.
Our hope is that this paper will make a significant contribution to the field of smart electromobility, such that combinations of use cases are tested and implemented in a target-oriented, efficient way. To this end, a quantitative evaluation of the profitability of relevant use case combinations should be conducted as the final methodological step. We intend to simulate selected use case combinations from the user’s perspective using our modeling environment eFlame, which is well suited to this purpose []. This will enable optimized charging profiles to be obtained, which can be translated into revenue potentials. Profits in the context of market-based redispatch can be neither simulated nor predicted, as no market exists at present. The same is true for the grid-serving power range use case. Herein, it is first necessary to establish a well-defined regulatory framework before the financial benefits and effects can be evaluated. Emergency power supply and reactive power provision are also difficult to model, and it is unlikely that we will be able to conduct a financial evaluation of these use cases. To better understand and hopefully overcome the technical challenges relating to the use case combinations, a series of field trials of selected use case combinations (e.g., combinations of spot market trading, grid-serving power range, and FCR) will be conducted in the unIT-e2 project. With regard to regulatory hurdles, we intend to draw up a legal review that will address in detail the regulatory challenges arising from individual use cases. In general, many further investigations and simulations can and will be conducted on the basis of the findings presented here.
Author Contributions
Conceptualization, methodology, visualization, and writing—original draft and editing, P.D.; investigations, formal analysis, and writing—review and editing, M.H. All authors have read and agreed to the published version of the manuscript.
Funding
The work described was conducted within the unIT-e2 project, which is funded by the German Federal Ministry for Economics and Climate Action (BMWK) under the funding code 01MV21UN01.
Data Availability Statement
No new data apart from the presented figures were created or analyzed in this study. Additional data sharing is not applicable to this article.
Acknowledgments
We wish to thank our partners at the unIT-e2 research project and especially our partners in the Harmon-E cluster, who provided valuable practical input and productive discussions, without which this paper would not have been possible. In addition, special thanks go to our colleagues Louisa Wasmeier and Michael Hinterstocker, who supported us in the development of the methodology, and Valerie Ziemsky, who contributed her regulatory expertise.
Conflicts of Interest
The authors declare that they have no conflict of interest. The funders had no role in the design of the study; in the collection, analyses, or interpretation of the data; in the writing of the manuscript; or in the decision to publish the results.
Nomenclature
Abbreviations | Parameters | ||
aEMT | active external market participant | necessity of element | |
aFRR | automatic frequency restoration reserve | necessity of element for additional use case | |
CPO | charge point operator | effort factor per use case | |
DSO | distribution system operator | absolute effort reduction | |
EMS | energy management system | relative effort reduction | |
EV | electric vehicle | use case | |
EVSE | electric vehicle supply equipment | weighting factor | |
FCR | frequency containment reserve | ||
HEMS | home energy management system | ||
pEMT | passive external market participant | ||
PV | photovoltaic | ||
SBS | stationary battery storage system | ||
TSO | transmission system operator | ||
V2G | vehicle-to-grid | ||
V2H | vehicle-to-home |
Appendix A
The following section contains a brief description of the key technical aspects of the relevant use cases as they relate to electromobility. In general, smart metering technology is a crucial factor in all the use cases, with the exception of emergency power supply. The smart metering infrastructure must be capable of (1) measuring data that are both relevant and certified for billing and (2) transmitting price signals or other command signals to the grid connection point and beyond. In Germany, the intelligent metering system including a smart meter gateway and a smart metering device is well suited to this task. All backend connections must be standardized and scalable. We presume that data relating to the status of EVs (state of charge, state of health, etc.) are the property of the vehicle manufacturers and thus stored at the manufacturers’ backend. User data (preferences, departure time, etc.) are collected and stored both at the manufacturers’ backend or directly at the EMS backend. Front-of-meter signals to the grid connection point are always transmitted to the HEMS or EMS, respectively, where they are incorporated into the algorithms as constraints or optimization objectives. Charging signals are always transmitted from the HEMS or EMS to the vehicle via electric vehicle supply equipment (EVSE).
At home, it is assumed that a HEMS and a HEMS operator exist for all use cases. If no vehicle status data are needed, the required user data are collected by the HEMS operator. All other specifications at home are described in Table A1 for each individual use case.

Table A1.
Relevant technical specifications for use cases at home.
Table A1.
Relevant technical specifications for use cases at home.
Use Case | Location of Optimization | Key Tasks for Players | Required Data | Other Aspects |
---|---|---|---|---|
Optimized PV self-consumption | Behind-the-meter | HEMS operator to provide optimized self-consumption based on PV forecasts. | User and additional PV-forecast data. | Only data relevant for billing to be recorded. |
Emergency power supply | Behind-the-meter | - | - | No data relevant for billing to be recorded. |
Market-oriented | Behind-the-meter | Energy supplier to transmit price signals securely. | User and vehicle status data. | Grid operator to be informed of the tariff. |
Spot market trading | Front-of-meter | Aggregator to pool and trade flexibility potentials and transmit command signals securely. | User and vehicle status data. | High-resolution data to be recorded, and grid operator to be informed about the tariff. |
Dynamic grid fees | Behind-the-meter | Grid operator to convert grid status data into grid fees and transmit these price signals securely. | User, vehicle status, and additional grid status data. | General conditions for dynamic grid fees to be defined. |
Grid-serving power range | Behind-the-meter | Grid operator to convert grid status data into power range and transmit command signals securely. | User and additional grid status data. | General conditions for grid-serving power range to be defined. |
Market-based redispatch | Front-of-meter | Grid operator to determine redispatch demand. Aggregator to pool and trade flexibility potentials and transmit command signals securely. | User, vehicle status, and additional grid status data. | Market place for redispatch to be provided and coordinated. |
Operating reserve (FCR, aFRR) | Front-of-meter | Aggregator to pool and trade flexibility potentials and transmit command signals securely. | User and vehicle status data. | High-resolution data to be recorded. |
Reactive power provision | Behind-the-meter | Grid operator to determine reactive power demand and transmit command signals securely. | User and additional reactive power demand. | General conditions for reactive power provision to be defined. |
At work/in apartment buildings, it is assumed that a CPO is always necessary for billing purposes. In each case, there is also an EMS and an EMS operator. If no vehicle status data are needed, the required user data are collected by the EMS operator. All other specifications are listed in Table A2.

Table A2.
Relevant technical specifications for use cases at work/in apartment buildings.
Table A2.
Relevant technical specifications for use cases at work/in apartment buildings.
Use Case | Location of Optimization | Key Tasks for Players | Required Data | Other Aspects |
---|---|---|---|---|
Peak shaving | Behind-the-meter | EMS operator to optimize the peak load at the grid connection point. | Only user data. | Only data relevant for billing to be recorded. No aggregator needed. |
Market-oriented | Behind-the-meter | Energy supplier (or aggregator) to transmit price signals securely. | User and vehicle status data. | Grid operator to be informed of the tariff. Aggregator is optional. |
Spot market trading | Front-of-meter | Aggregator to pool and trade flexibility potentials and transmit command signals securely (not necessarily via grid connection point). | User and vehicle status data. | High-resolution data to be recorded, and grid operator to be informed of the tariff. |
Dynamic grid fees | Behind-the-meter | Grid operator to convert grid status data into grid fees and transmit these price signals securely. | User, vehicle status, and additional grid status data. | General conditions for dynamic grid fees to be defined. Aggregator is optional. |
Grid-serving power range | Behind-the-meter | Grid operator to convert grid status data into power range and transmit command signals securely. | User and additional grid status data. | General conditions for grid-serving power range to be defined. No aggregator needed. |
Market-based redispatch | Front-of-meter | Grid operator to determine redispatch demand. Aggregator to pool and trade flexibility potentials and transmit command signals securely (not necessarily via grid connection point). | User, vehicle status, and additional grid status data. | Market place for redispatch to be provided and coordinated. |
Operating reserve (FCR, aFRR) | Front-of-meter | Aggregator to pool and trade flexibility potentials and transmit command signals securely (not necessarily via grid connection point). | User and vehicle status data. | High-resolution data to be recorded. |
Reactive power provision | Behind-the-meter | Grid operator to determine reactive power demand and transmit command signals securely. | User and additional reactive power demand data. | General conditions for reactive power provision to be defined. No aggregator needed. |
Appendix B
All elements used for the technical description and subsequent investigation of synergies arising from simultaneous implementations are listed in Table A3. The list results indirectly from detailed discussions with our project partners (see []) held during the preparation of field tests for the use cases. The outcomes of the discussions are aggregated and synthesized to create a generally applicable use of the presented method.
In addition, the table presents the weighting factors (WFs) for each weighting category. We determined the weighting factors through workshops held with experts from our project partners. Each of these experts provided an absolute effort value for example use cases. We then fitted the numerical weighting factors via a mathematical solver so as to obtain the average effort values given by the experts when calculating the effort factor per use case.

Table A3.
List of all elements used for the analysis of implementation effort including weighting factors.
Table A3.
List of all elements used for the analysis of implementation effort including weighting factors.
Category | Element Title | Short Description | Weighting Factor (WF) |
---|---|---|---|
Players involved | EV user | Main user of the EV; often but not always also the owner of the EV. | 3.52 |
Grid connectee | The owner of a property or building that is connected to the electricity grid (not necessarily the user of the grid connection point). | 3.52 | |
Metering point operator | Responsible for installation, operation, and maintenance of the metering technology. This includes reading and transmitting the data to the energy supplier and grid operator (pEMT) and transmitting signals to the grid connection point (aEMT). | 3.52 | |
Distribution system operator (DSO) | Operates electricity grids for distribution to end consumers, ensures maintenance and dimensioning at low-voltage, medium-voltage, and high-voltage grid levels. | 3.52 | |
Transmission system operator (TSO) | Operates the infrastructure of the transregional electricity grids for the transmission of electrical energy and ensures maintenance and dimensioning in line with demand. | 3.52 | |
Energy supplier | Provides companies and end consumers with energy (relevant here: electricity) as a producer or distributor. | 3.52 | |
Aggregator | Pools small energy assets (e.g., EVs) and can utilize them within the scope defined by the user, e.g., to trade parts of the available power. | 3.52 | |
(Home) energy management system operator | Delivers the energy management system and operates it via its own backend. | 3.52 | |
EV manufacturer backend operator | EV manufacturer who operates its own backend to provide data to third parties that only it can collect (e.g., state of charge of EV battery). | 3.52 | |
Charge point operator (CPO) | Responsible for installation, service, and maintenance of charging stations as well as for procuring the necessary electricity and billing. | 3.52 | |
Interfaces | EV–EVSE | To standardized transmit charging strategy (charging schedule) from EVSE to EV. | 2.21 |
EVSE–(H)EMS | To standardized transmit charging strategy from (H)EMS to EVSE. | 2.21 | |
Energy supplier–DSO | To allow information exchange between energy supplier and DSO (e.g., for prevention of grid congestion). | 2.21 | |
Aggregator–grid operator | To exchange information/data between aggregator and grid operators (e.g., for the provision of ancillary services). | 2.21 | |
DSO–TSO | To exchange information/data between grid operators of different voltage levels (e.g., for coordinating ancillary services). | 2.21 | |
Intelligent metering system–metering point operator (pEMT) | To transmit measurement data to the pEMT, who can then pass it on to authorized third parties in a standardized way. | 2.21 | |
Metering point operator (aEMT)–(H)EMS | To transmit price or command signals to the (H)EMS (behind-the-meter), in a standardized way. | 2.21 | |
Metering point operator (pEMT)–DSO | To standardized transmit relevant measurement data from the grid point to the DSO in a standardized way. | 2.21 | |
Metering point operator (pEMT)–energy supplier | To transmit relevant measurement data from the grid connection point to the energy supplier in a standardized way. | 2.21 | |
Metering point operator (pEMT)–aggregator | To transmit relevant measurement data from the grid connection point to the aggregator in a standardized way. | 2.21 | |
DSO–metering point operator (aEMT) | To transmit price or command signals from the DSO to the aEMT, who transmits the signal on to the grid connection point, in a standardized way. | 2.21 | |
Energy supplier–metering point operator (aEMT) | To transmit price or command signals from the energy supplier to the aEMT, who transmits the signal on to the grid connection point, in a standardized way. | 2.21 | |
Aggregator–metering point operator (aEMT) | To transmit price or command signals from the aggregator to the aEMT, who transmits the signal on to the grid connection point, in a standardized way. | 2.21 | |
EV–EV manufacturer backend | To store relevant vehicle status data (state of charge, etc.) and optionally user data in the EV backend. | 2.71 | |
Aggregator–(H)EMS | To directly transmit relevant information/data from the aggregator to the (H)EMS, optionally, price or command signals. | 2.71 | |
EV manufacturer backend–aggregator | To transmit relevant vehicle status data (state of charge, etc.) and, optionally, user data to the aggregator. | 2.71 | |
EV manufacturer backend–(H)EMS operator | To transmit relevant vehicle status data (state of charge, etc.) and, optionally, user data to the (H)EMS operator/backend. | 2.71 | |
EMS operator–CPO | To directly transmit relevant information/data relevant for billing from the EMS to the CPO. | 2.71 | |
Data sets/data processes | Energy quantities from intelligent metering via pEMT to energy supplier | At least quarter-hourly measurements of energy quantities (consumption or generation) relevant for billing of the energy supplier (among other things). | 2.01 |
Energy quantities from intelligent metering via pEMT to aggregator | At least quarter-hourly measurements of energy quantities (consumption or generation) relevant for billing of the aggregator (among other things). | 2.01 | |
Feed-in power from intelligent metering via pEMT to DSO. | Feed-in power of generation plants to be read out and sent as part of an energy management measure. | 2.01 | |
Grid status data from intelligent metering via pEMT to DSO. | Grid status data for the DSO’s planning processes, which are sent at fixed, equal intervals or when certain events occur. | 2.01 | |
High-frequency energy quantities from intelligent metering via pEMT to aggregator | High-frequency provision of measured data as a basis for implementing value-added services (e.g., relevant for market trading, etc.). | 2.01 | |
User data from EV user to (H)EMS | Relevant user data, such as planned departure or minimum state of charge, with possibility of adjustment via app of the (H)EMS operator. | 1.76 | |
User data from EV user to EV manufacturer backend to aggregator | Relevant user data, such as planned departure or minimum state of charge, with possibility of adjustment via app of the EV manufacturer. | 1.76 | |
Vehicle status data from EV to EV manufacturer backend | Relevant vehicle status data (state of charge, charging requirements, etc.). | 1.76 | |
Vehicle status data from EV manufacturer backend to (H)EMS | Relevant vehicle status data (state of charge, charging requirements, etc.). | 1.76 | |
Vehicle status data from EV manufacturer backend to aggregator | Relevant vehicle status data (state of charge, charging requirements, etc.). | 1.76 | |
Emergency power demand | Automatically requested demand of emergency power at the grid connection point. | 1.76 | |
Flexibility data from (H)EMS to aggregator | Individual power band of flexibly available power at the grid connection point for aggregator to determine total flexibility potential. | 1.76 | |
PV forecast data | Forecast data of short-term solar radiation to predict future electricity generation through PV. | 1.76 | |
Grid-serving power range from DSO to aEMT | Power range that must not be exceeded at the grid connection point, determined by DSO to resolve grid congestion. | 2.00 | |
Ancillary service prices from market to aggregator | Prices from respective markets (balancing markets and possibly redispatch market) relevant for trading processes of the aggregator. | 2.00 | |
Ancillary service signal from aggregator to aEMT | Command signal resulting from aggregator trading for ancillary service use cases. | 2.00 | |
Reactive power signal from DSO to aEMT | Command signal determined by DSO based on reactive power demand. | 2.00 | |
Price tables from energy supplier to aEMT | Price signals determined by energy supplier based on spot market prices and corresponding tariff. | 2.00 | |
Spot market prices from market to aggregator | Prices from respective markets (day ahead market and intraday market) relevant for aggregator trading processes. | 2.00 | |
Updated available power signal from aggregator to aEMT | Power range that must not be exceeded at the grid connection point, determined by the aggregator based on data of available flexibility and trading processes. | 2.00 | |
Updated available power signal from aggregator to EMS | Power range that must not be exceeded behind-the-meter, determined by the aggregator based on data of available flexibility and trading processes. | 2.00 | |
Dynamic grid fees from DSO to aEMT | Price signals determined by the DSO to prevent grid congestion. | 2.00 | |
Charging schedule from (H)EMS to EVSE | Resulting charging schedule determined by the (H)EMS to comply with restrictions and/or achieve optimization objective. | 2.00 | |
Charging schedule from EVSE to EV | Charging schedule originally from (H)EMS transmitted via EVSE. | 2.00 | |
Reactive power measurement | Data of reactive power demand measured at certain measuring points in the electricity grid. | 1.97 | |
Additional grid status data | Grid status data for the DSO’s planning processes, which is additionally measured at transformers and other measuring points. | 1.97 | |
Notification of use of flexibility from aggregator to energy supplier | When flexibly available power is successfully marketed and delivered by the aggregator, the energy supplier is notified for planning purposes. | 1.97 | |
Notification of use of flexibility from energy supplier to DSO | When flexibly available power is successfully used by the energy supplier or the aggregator, the DSO is notified for planning purposes. | 1.97 | |
Notification/verification of use of flexibility from aggregator to TSO | When flexibly available power is successfully marketed and delivered by the aggregator, the TSO is notified for planning purposes. | 1.97 | |
Notification of use of flexibility from DSO to energy supplier | When flexibly available power is successfully used by the DSO in a grid-serving manner, the energy supplier is notified for planning purposes. | 1.97 | |
Self-consumption optimization process of HEMS | Process of optimizing self-consumption behind-the-meter based on all available data. | 2.98 | |
Process of emergency power supply at HEMS | Process of suppling emergency power behind-the-meter when necessary. | 2.98 | |
Peak shaving process of EMS | Process of reducing peak load or keeping peak load below specified limit behind-the-meter based on all available data. | 2.98 | |
Process of cost minimization of (H)EMS | Process of minimizing electricity costs behind-the-meter based on all available data, most importantly price tables/signals. | 2.98 | |
Process of cost minimization via spot market prices of aggregator | Process of minimizing electricity costs front-of-meter based on all available data, most importantly spot market prices. | 2.98 | |
Process of cost minimization via ancillary service prices of aggregator | Process of minimizing electricity costs front-of-meter based on all available data, most importantly prices from the ancillary service markets. | 2.98 | |
Process of maximizing reactive power provision at EVSE | Process of maximizing reactive power provision based on all available data, most importantly reactive power demand. | 2.98 |
Appendix C
As an example of the calculation of the effort factor for an individual use case, the spot market trading use case at home is selected. Implementing the use case comprises the elements that are listed in Table A4. All elements, which are neither necessary nor optional, are not included in the table. The effort factor for the use case is calculated by summing the products of the element variable and weighting factor per element (see Equation (1)). As a result, the effort factor of this use case is 82.3. For comparison, the emergency power supply use case has the lowest effort factor with 23.7 and the market-based redispatch use case has the highest factor with 92.6 for the location “at home”.

Table A4.
List of elements, which are necessary or optional to implement the market-oriented price signal use case at home.
Table A4.
List of elements, which are necessary or optional to implement the market-oriented price signal use case at home.
Category | Element Title | Element Variable (bElement) | Weighting Factor (WF) |
---|---|---|---|
Players involved | EV user | 1 | 3.52 |
Grid connectee | 1 | 3.52 | |
Metering point operator | 1 | 3.52 | |
Distribution system operator (DSO) | 1 | 3.52 | |
Energy supplier | 1 | 3.52 | |
Aggregator | 1 | 3.52 | |
(Home) energy management system operator | 1 | 3.52 | |
EV manufacturer backend operator | 1 | 3.52 | |
Interfaces | EV–EVSE | 1 | 2.21 |
EVSE–(H)EMS | 1 | 2.21 | |
Energy supplier–DSO | 1 | 2.21 | |
Intelligent metering system–metering point operator (pEMT) | 1 | 2.21 | |
Metering point operator (aEMT)–(H)EMS | 1 | 2.21 | |
Metering point operator (pEMT)–energy supplier | 1 | 2.21 | |
Metering point operator (pEMT)–aggregator | 1 | 2.21 | |
Energy supplier–metering point operator (aEMT) | 1 | 2.21 | |
EV–EV manufacturer backend | 1 | 2.71 | |
Aggregator–(H)EMS | 1 | 2.71 | |
EV manufacturer backend–(H)EMS operator | 1 | 2.71 | |
Data sets/data processes | Energy quantities from intelligent metering via pEMT to energy supplier | 1 | 2.01 |
Energy quantities from intelligent metering via pEMT to aggregator | 1 | 2.01 | |
High-frequency energy quantities from intelligent metering via pEMT to aggregator | 1 | 2.01 | |
User data from EV user to (H)EMS | 1 | 1.76 | |
User data from EV user to EV manufacturer backend to aggregator | 0.2 | 1.76 | |
Vehicle status data from EV to EV manufacturer backend | 1 | 1.76 | |
Vehicle status data from EV manufacturer backend to (H)EMS | 1 | 1.76 | |
Flexibility data from (H)EMS to aggregator | 1 | 1.76 | |
Spot market prices from market to aggregator | 1 | 2.00 | |
Updated available power signal from aggregator to aEMT | 1 | 2.00 | |
Charging schedule from (H)EMS to EVSE | 1 | 2.00 | |
Charging schedule from EVSE to EV | 1 | 2.00 | |
Notification of use of flexibility from aggregator to energy supplier | 1 | 1.97 | |
Notification of use of flexibility from energy supplier to DSO | 1 | 1.97 | |
Process of cost minimization via spot market prices of aggregator | 1 | 2.98 |
Figure A1 and Figure A2 show the quantitative results of the use case combinations with the highest absolute and relative effort reductions as well as the combination with the lowest effort reduction. For (a) use cases at home and (b) use cases at work/in apartment buildings, the respective effort factors of simultaneous (blue) and separate (grey) implementation are displayed.

Figure A1.
Effort factors calculated for selected combinations of two use cases at home (a) and at work/in apartment buildings (b).

Figure A2.
Effort factors calculated for selected combinations of three use cases at home (a) and at work/in apartment buildings (b).
References
- Dossow, P.; Kern, T. Profitability of V2X Under Uncertainty: Relevant Influencing Factors and Implications for Future Business Models. Energy Rep. 2022, 8, 449–455. [Google Scholar] [CrossRef]
- Malya, P.P.; Fiorini, L.; Rouhani, M.; Aiello, M. Electric vehicles as distribution grid batteries: A reality check. Energy Inform. 2021, 4, 29. [Google Scholar] [CrossRef]
- Schuller, A.; Deitz, B.; Flath, C.M.; Weinhardt, C. Charging Strategies for Battery Electric Vehicles: Economic Benchmark and V2G Potential. IEEE Trans. Power Syst. 2014, 29, 2014–2022. [Google Scholar] [CrossRef]
- Menniti, D.; Pinnarelli, A.; Sorrentino, N.; Vizza, P.; Brusco, G.; Barone, G.; Marano, G. Techno Economic Analysis of Electric Vehicle Grid Integration Aimed to Provide Network Flexibility Services in Italian Regulatory Framework. Energies 2022, 15, 2355. [Google Scholar] [CrossRef]
- Huber, D.; De Clerck, Q.; De Cauwer, C.; Sapountzoglou, N.; Coosemans, T.; Messagie, M. Vehicle to Grid Impacts on the Total Cost of Ownership for Electric Vehicle Drivers. World Electr. Veh. J. 2021, 12, 236. [Google Scholar] [CrossRef]
- Litjens, G.; Worrell, E.; van Sark, W. Economic benefits of combining self-consumption enhancement with frequency restoration reserves provision by photovoltaic-battery systems. Appl. Energy 2018, 223, 172–187. [Google Scholar] [CrossRef]
- Blume, Y.; Mueller, M.; Jooß, N. Effects of variable grid fees on distribution grids with optimized bidirectional battery electric vehicles. In Proceedings of the 6th Grid Service Markets Symposium (GSM), Luzern, Switzerland, 4–5 July 2022. [Google Scholar]
- Chukwu, U.C.; Mahajan, S.M. The Prospects of V2G for Reactive Power Compensation in Electric Distribution Networks. In Proceedings of the 2019 IEEE Power & Energy Society General Meeting (PESGM), Atlanta, GA, USA, 4–8 August 2020. [Google Scholar] [CrossRef]
- Englberger, S.; Gamra, K.A.; Tepe, B.; Schreiber, M.; Jossen, A.; Hesse, H. Electric vehicle multi-use: Optimizing multiple value streams using mobile storage systems in a vehicle-to-grid context. Appl. Energy 2021, 304, 117862. [Google Scholar] [CrossRef]
- Tchagang, A.; Yoo, Y. V2B/V2G on Energy Cost and Battery Degradation under Different Driving Scenarios, Peak Shaving, and Frequency Regulations. World Electr. Veh. J. 2020, 11, 14. [Google Scholar] [CrossRef]
- Ziemsky, V.; Dossow, P.; Schmidt, S. Article Series: Use Case and Business Model Development at FfE; FfE: Munich, Germany, 2022; Available online: https://www.ffe.de/veroeffentlichungen/beitragsreihe-use-case-und-geschäftsmodellentwicklung-an-der-ffe/ (accessed on 25 August 2022).
- Kern, T.; Dossow, P.; von Roon, S. Integrating Bidirectionally Chargeable Electric Vehicles into the Electricity Markets. Energies 2020, 13, 5812. [Google Scholar] [CrossRef]
- Knezović, K.; Marinelli, M.; Zecchino, A.; Andersen, P.B.; Traeholt, C. Supporting involvement of electric vehicles in distribution grids: Lowering the barriers for a proactive integration. Energy 2017, 134, 458–468. [Google Scholar] [CrossRef]
- Gschwendtner, C.; Sinsel, S.R.; Stephan, A. Vehicle-to-X (V2X) implementation: An overview of predominate trial configurations and technical, social and regulatory challenges. Renew. Sustain. Energy Rev. 2021, 145, 110977. [Google Scholar] [CrossRef]
- Uddin, K.; Jackson, T.; Widanage, W.D.; Chouchelamane, G.; Jennings, P.A.; Marco, J. On the possibility of extending the lifetime of lithium-ion batteries through optimal V2G facilitated by an integrated vehicle and smart-grid system. Energy 2017, 133, 710–722. [Google Scholar] [CrossRef]
- Biedenbach, F.; Ziemsky, V. Opportunity or Risk? Model-based Optimization of Electric Vehicle Charging Costs for Different Types of Variable Tariffs from a Consumer Perspective. In Proceedings of the CIRED Porto Workshop 2022, Porto, Portugal, 2–3 June 2022. [Google Scholar]
- Weiß, A.; Mueller, M.; Franz, S. Spitzenlastkappung durch uni- und bidirektionales Laden von Elektrofahrzeugen und Analyse der resultierenden Netzbelastung in Verteilnetzen. Forsch. Im Ing. 2021, 85, 469–476. [Google Scholar] [CrossRef]
- Kern, T.; Bukhari, B. Peak Shaving—A cost-benefit analysis for different industries. In Proceedings of the Internationale Energiewirtschaftstagung (IEWT), Vienna, Austria, 8–10 September 2021. [Google Scholar]
- Lee, S.-J.; Oh, Y.-S.; Sim, B.-S.; Kim, M.-S.; Kim, C.-H. Analysis of peak shaving effect of demand power using Vehicle to Grid system in distribution system. J. Int. Counc. Electr. Eng. 2017, 7, 198–204. [Google Scholar]
- Kobashi, T.; Yarime, M. Techno-economic assessment of the residential photovoltaic systems integrated with electric vehicles: A case study of Japanese households towards 2030. Energy Procedia 2019, 158, 3802–3807. [Google Scholar] [CrossRef]
- Kern, T.; Dossow, P.; Morlock, E. Revenue opportunities by integrating combined vehicle-to-home and vehicle-to-grid applications in smart homes. Appl. Energy 2021, 307, 118187. [Google Scholar] [CrossRef]
- Englberger, S.; Jossen, A.; Hesse, H. Unlocking the Potential of Battery Storage with the Dynamic Stacking of Multiple Applications. Cell Rep. Phys. Sci. 2020, 1, 100238. [Google Scholar] [CrossRef]
- Seward, W.; Qadrdan, M.; Jenkins, N. Revenue stacking for behind the meter battery storage in energy and ancillary services markets. Electr. Power Syst. Res. 2022, 211, 108292. [Google Scholar] [CrossRef]
- Tian, Y.; Bera, A.; Benidris, M.; Mitra, J. Stacked Revenue and Technical Benefits of a Grid-Connected Energy Storage System. IEEE Trans. Ind. Appl. 2018, 54, 3034–3043. [Google Scholar] [CrossRef]
- Braeuer, F.; Rominger, J.; McKenna, R.; Fichtner, W. Battery storage systems: An economic model-based analysis of parallel revenue streams and general implications for industry. Appl. Energy 2019, 239, 1424–1440. [Google Scholar] [CrossRef]
- Onishi, V.C.; Antunes, C.H.; Trovao, J.P.F. Optimal Energy and Reserve Market Management in Renewable Microgrid-PEVs Parking Lot Systems: V2G, Demand Response and Sustainability Costs. Energies 2020, 13, 1884. [Google Scholar] [CrossRef]
- Damodaran, A. The Value of Synergy; New York University—Stern School of Business: New York, NY, USA, 2005. [Google Scholar] [CrossRef]
- Koeppl, S.; Hinterstocker, M.; Springmann, E. unIT-e2: Reallabor für verNETZe E-Mobilität. Available online: https://www.ffe.de/projekte/unit-e2-reallabor-fuer-vernetze-e-mobilitaet/ (accessed on 20 September 2022).
- Project Webpage: unIT-e2 Reallabor für verNETZe E-Mobilität—Wir Mobilisieren die Digitale Energiewende. Available online: https://unit-e2.de/ (accessed on 29 August 2022).
- Ostermann, A.; Dossow, P.; Ziemsky, V. Design and application of the unIT-e2 project use case methodology. World Electr. Veh. J. 2023, 14, 13. [Google Scholar] [CrossRef]
- Press Release: 2,2 Millionen Photovoltaik-Anlagen in Deutschland Installiert. Available online: https://www.destatis.de/DE/Presse/Pressemitteilungen/2022/06/PD22_N037_43.html (accessed on 10 February 2023).
- Kellerer, F.; Zimmermann, J.; Hirsch, S.; Mang, S. Creating and sustaining user engagement in bidirectional charging. In Proceedings of the 16th International MTZ Congress Powertrains and Energy Systems of Tomorrow, Berlin, Germany, 10–11 May 2022. [Google Scholar]
- Dossow, P.; Ostermann, A.; Hawran, J. Interaktive Systemarchitektur des Clusters Harmon-E: Projekt unIT-e2. Available online: https://sysarc.ffe.de/ (accessed on 25 August 2022).
- Koeppl, S.; Estermann, T. Rollout of Smart Metering Systems—Who Gets What and When? FfE: Munich, Germany, 2019; Available online: https://www.ffe.de/veroeffentlichungen/rollout-von-intelligenten-messsystemen-wer-bekommt-was-und-wann/ (accessed on 20 September 2022).
- Koeppl, S.; Estermann, T.; Springmann, E. Smart Metering in Europe—What Do Our Neighbours Do? FfE: Munich, Germany, 2019; Available online: https://www.ffe.de/veroeffentlichungen/smart-metering-in-europa-was-machen-unsere-nachbarn/ (accessed on 25 August 2022).
- Munz, I. Added Value of Smart Metering Systems for Electro-Mobility—Overview Of the Status of the Rollout and Existing Projects and Solutions in the Field of Electro-Mobility In Europe; Hochschule Albstadt-Sigmaringen Faculty for Business Science and Management: Sigmaringen, Germany, 2020. [Google Scholar]
- Redispatch 2.0: Minimum Factor Determination Consultation; Bundesnetzagentur (BNetzA): Bonn, Germany, 2020; Available online: https://www.bundesnetzagentur.de/DE/Sachgebiete/ElektrizitaetundGas/Unternehmen_Institutionen/Versorgungssicherheit/Engpassmanagement/Redispatch/redispatch-node.html (accessed on 25 August 2022).
- Ziemsky, V.; Biedenbach, F. What Is an aggregator in Trade-EVs II; FfE: Munich, Germany, 2021; Available online: https://www.ffe.de/veroeffentlichungen/what-is-an-aggregator-in-trade-evs-ii/ (accessed on 29 August 2022).
- Dossow, P.; Kern, T.; von Roon, S. FfE Discussion Paper: Development Framework of Household Electricity Prices in Germany; FfE: Munich, Germany, 2021; Available online: https://www.ffe.de/veroeffentlichungen/ffe-discussion-paper-entwicklungsrahmen-der-haushaltsstrompreise-in-deutschland/ (accessed on 20 September 2022).
- Ziemsky, V.; Biedenbach, F.; Matzner, A. System Integration of Electric Vehicles Power Supply Contracts with Non-Static Tariffs; FfE Grundlagenpapier: Munich, Germany, 2022; Available online: https://www.ffe.de/veroeffentlichungen/nicht-statische-stromliefervertraege-rechtlicher-hintergrund-und-herausforderungen-fuer-die-anwendung-beim-strompreisoptimierten-laden/ (accessed on 20 September 2022).
Disclaimer/Publisher’s Note: The statements, opinions and data contained in all publications are solely those of the individual author(s) and contributor(s) and not of MDPI and/or the editor(s). MDPI and/or the editor(s) disclaim responsibility for any injury to people or property resulting from any ideas, methods, instructions or products referred to in the content. |
© 2023 by the authors. Licensee MDPI, Basel, Switzerland. This article is an open access article distributed under the terms and conditions of the Creative Commons Attribution (CC BY) license (https://creativecommons.org/licenses/by/4.0/).